Учёт поступления товара
ФЕДЕРАЛЬНОЕ АГЕНТСТВО ПО ОБРАЗОВАНИЮ
Государственное образовательное учреждение высшего
профессионального образования
«Уральский государственный экономический университет»
ЦЕНТР ДИСТАНЦИОННОГО ОБРАЗОВАНИЯ
КУРСОВАЯ
РАБОТА
по
дисциплине: Проектирование экономических информационных систем
Тема: Учёт
поступления товара
Выполнена:
студентом
Байчурин
Евгений Валерьевич
Екатеринбург
2011г.
Введение
Актуальность темы курсового проекта выражается
необходимостью эффективной организации бухгалтерского учета поступления товаров
в организациях торговли и в иных посреднических организациях.
Данная программа поможет автоматизировать
обработку документов по учёту прибытия товаров со склада.
Автоматизация деятельности предприятия
экономически эффективна. В результате применения ИС уменьшается вероятность
ошибок, освобождаются время и средства, следовательно, предприятие сможет
выпускать больше товаров или обслуживать больше клиентов.
В результате применения системы «Автоматизация
поступления товара»:
· сократиться число ошибок в расчётах;
· информация в системе будет
объективно отражать реальную ситуацию;
· ускорится поиск нужного товара на
складе;
· появится возможность получить точный
отчёт о товарах на любой момент времени;
· появится возможность получить отчёт
по конкретному получателю, когда и сколько товаров ему было выгружено.
1. Постановка задачи
.1 Организационно-экономическая сущность задачи
Цель создания системы заключается в обеспечении
снижения трудовых затрат на обработку информации, увеличения надёжности и
скорости обращения к ней. Появляется возможность получения итоговых отчётов о
поступившем товаре и наличию товаров на складах.
Назначение задачи.
В предметной области задачи «Автоматизация
поступления товара» первичные документы - приходный ордер - сдаются в
бухгалтерию, где производится их обработка и получение отчётов.
При использовании системы обеспечивается
своевременное получение информации о поступивших на склад материальных
ценностях. База данных создаётся с использованием СУБД MS
Access. Данные из
поступивших документов вводятся в БД для их хранения и последующего
использования для формирования отчётов.
Содержание задачи.
Создание БД для автоматизации поступления товара
на склады предприятия, заполнение справочников и ввод входной информации,
формирование отчётов о поступлении товаров.
Экономическая целесообразность задачи.
Благодаря автоматизации улучшается контроль
поступивших товаров, обеспечивается целостность и непротиворечивость
информации. За счёт увеличения скорости и надёжности обработки информации
сокращается количество сотрудников, занятых в сфере обработки информации.
Требования к организации сбора информации.
· непротиворечивость;
· полнота;
· достоверность;
· точность;
· своевременность;
Периодичность решения задачи.
Ввод информации в БД производится при
поступлении товара. Выходная информация выдаётся ежедневно или по запросу
руководителя.
Возможности расширения системы.
· расширение числа пользователей
системы;
· расширение базы данных системы;
.2 Входная информация
Таблица «Главная таблица»
|
Наименование
|
Тип
данных
|
Формат
|
|
Номер
|
Числовой
|
Длинное
целое
|
|
Дата
составления
|
Дата/Время
|
|
|
Код
вида операции
|
Числовой
|
Длинное
целое
|
|
Код
склада
|
Числовой
|
Длинное
целое
|
|
Код
поставщика
|
Числовой
|
Длинное
целое
|
|
Код
страховой компании
|
Числовой
|
Длинное
целое
|
|
Код
аналитического учёта
|
Числовой
|
Длинное
целое
|
|
Номер
сопроводительного документа
|
Числовой
|
Длинное
целое
|
|
Номер
платёжного документа
|
Длинное
целое
|
Таблица «Подчиненная таблица»
|
Наименование
|
Тип
данных
|
Формат
|
|
Номер
|
Числовой
|
Длинное
целое
|
|
Номенклатурный
номер ценности
|
Числовой
|
Длинное
целое
|
|
Сорт
|
Текстовой
|
50
|
|
Размер
|
Числовой
|
Длинное
целое
|
|
Марка
|
Текстовой
|
50
|
|
Код
единицы измерения
|
Числовой
|
Длинное
целое
|
|
Количество
по документу
|
Числовой
|
Длинное
целое
|
|
Количество
принято
|
Числовой
|
Длинное
целое
|
|
Цена
|
Денежный
|
|
|
Сумма
без учёта НДС
|
Денежный
|
|
|
Сумма
НДС
|
Денежный
|
|
|
Всего
с учётом НДС
|
Денежный
|
|
|
Номер
паспорта
|
Текстовой
|
50
|
|
Порядковый
номер по складской картотеке
|
Текстовой
|
50
|
.3 Нормативно-справочная информация
Справочник «Виды операций»
|
Наименование
|
Тип
данных
|
Формат
|
|
Код
вида операции
|
Числовой
|
Длинное
целое
|
|
Наименование
|
Текстовый
|
50
|
Справочник «Единицы измерения»
|
НаименованиеТип
данныхФормат
|
|
|
|
Код
единицы измерения
|
Числовой
|
Длинное
целое
|
|
Наименование
|
Текстовый
|
50
|
Справочник «Корреспондирующий счёт»
|
Наименование
|
Тип
данных
|
Формат
|
|
Код
аналитического учёта
|
Числовой
|
Длинное
целое
|
|
счёт
субсчёт
|
50
|
Справочник «Материальные ценности»
|
Наименование
|
Тип
данных
|
Формат
|
|
Номенклатурный
номер ценности
|
Числовой
|
Целое
|
|
Наименование
|
Текстовый
|
50
|
Справочник «Поставщики»
|
Наименование
|
Тип
данных
|
Формат
|
|
Код
поставщика
|
Числовой
|
Длинное
целое
|
|
Наименование
|
Текстовый
|
50
|
Справочник «Склады»
|
НаименованиеТип
данныхФормат
|
|
|
|
Код
склада
|
Числовой
|
Длинное
целое
|
|
Наименование
|
Текстовый
|
50
|
Справочник «Страховые компании»
|
Наименование
|
Тип
данных
|
Формат
|
|
Код
страховой компании
|
Числовой
|
Длинное
целое
|
|
Наименование
|
Текстовый
|
50
|
.4 Выходная информация
Выходная информация представлена двумя отчётами:
«Общая сумма товара по складу» и «Поступление товаров по месяцам».
Получателями отчётов являются бухгалтер и
руководитель предприятия. Отчёты формируются ежедневно. В отчёте «Общая сумма
товара по складу» группировка производится по складу. Выводятся наименование
ценности, количество, цена и сумма товара.
В отчёте «Поступление товаров по месяцам» данные
сгруппированы по месяцам, а внутри каждой группы дополнительно сгруппированы по
поставщику, а затем по дате.
Перечень выходных документов:
|
Наименование
|
Периодичность
|
Получатель
|
|
Общая
сумма товара по складу
|
Ежедневно
|
Руководитель
Бухгалтер
|
|
Поступление
товаров по месяцам
|
Ежедневно
|
Руководитель
Бухгалтер
|
1.5 Алгоритм решения задачи
. Сбор первичной информации включает составление
приходного ордера. Также осуществляется контроль ввода.
. Создание справочников. Создаётся БД, создаются
справочники. Для ввода данных в справочники используются формы.
В системе используются следующие справочники:
· Виды операций;
· Единицы измерения;
· Корреспондирующий счёт;
· Материальный ценности;
· Поставщики;
· Склады;
· Страховые компании.
. Ввод оперативной информации.
БД заполняется данными из первичных документов.
Ввод данных производится в таблицы «Главная таблица» и «Подчиненная таблица»,
при этом в таблицу «Главная таблица» заносятся данные из реквизитов общей части
первичного документа, а в таблицы «Подчиненная таблица» из каждой строки
табличной части. Ввод осуществляется при помощи экранных форм «Главная таблица»
и «Подчиненная таблица» соответственно. При этом производится корректировка
данных. Все поля в обеих формах обязательны для заполнения. Для ввода значений,
имеющихся в справочниках, указывается код этого элемента в соответствующем
справочнике.
. Обработка информации. На основании информации
хранимой в БД формируются запросы и отчёты.
. Выходная информация представлена отчётами:
· Общая сумма товара по складу;
· Поступление товаров по месяцам.
2. Руководство пользователя
.1 Введение
Система предназначена для автоматизации
поступления товара на склад. Введение данной системы позволит предприятию
обеспечивать контроль и своевременный учёт материальных ценностей.
Основные возможности системы:
· Получение сведений о находящемся на
складе товаре;
· Вывод итогов по месяцам, что
позволит получить динамику поступления товара;
· Получение сведений о стоимости по
товарам и поставщикам.
Для использования данной системы пользователь
должен обладать основными навыками работы в ОС Windows
и в офисном пакете MS
Office 2003/20007.
Перед использованием системы необходимо
ознакомиться с данным руководством.
.2 Назначение и условия применения
Система разработана для ООО «Основная компания».
Предприятие занимается торговой деятельностью. Назначение системы состоит в
повышении эффективности обработки информации.
Система автоматизирует деятельность по учёту
предприятием поступившего товара.
Условия применения средства автоматизации:
. Наличие компьютера с минимальными системными
требованиями:
· Минимум 100 Мб свободного места на жёстком
диске;
· Процессор Pentium
166 МГц или более мощный;
· Операционная система Microsoft®
Windows® XP/Vista/7
· Требования к оперативной памяти
зависят от используемой системы:
· для Windows® XP - не менее 256 МБ;
· для Windows® Vista/7
- не менее 512 МБ.
· Разрешение экрана 1024x768
с глубиной цвета 16 бит;
· Установленная программа Microsoft
Access 2003/2007;
· Наличие устройств ввода информации.
2. Требования к подготовке специалистов:
· Наличие навыков работы в среде Microsoft Windows
XP/Vista/7;
· Умение работать в Microsoft Access
2003/2007.
.3 Подготовка к работе
Состав дистрибутива:
. База данных «Автоматизация поступления товара»
выполненная в среде Microsoft Access
2003 (файл «Поступление товара.mdb»);
. Пробная база для ознакомления (Поступление
товара (демо).mdb);
. Руководство пользователя.
Порядок загрузки данных и программы.
Для запуска программы следует выполнить файл
Поступление товара.mdb. Загрузка первичных данных производится на закладке
«Формы». Следует выбрать форму «Главная таблица» для ввода данных из общей
части входного документа и форму «Подчиненная таблица» для загрузки данных из
реквизитов каждой строки табличной части входного документа. Причём каждой
строке табличной части документа соответствует отдельная строка в таблице
«Подчиненная таблица».
2.4 Описание операций
.4.1 Заполнение справочников
Перед началом работы необходимо произвести
заполнение справочников. Эти данные будут использоваться при заполнении
основной таблицы. В процессе этой операции в базу будут занесены:
1. Сведения об основных материальных
ценностях, которые необходимо учитывать или которые планируется учитывать в
будущем. Для заполнения этого справочника необходимо перейти на закладку
«Формы» (рис. 2) и выбрать форму «Материальные ценности». Двойным щелчком левой
клавиши мыши открываем данную форму (рис. 3).
Рис. 2 Формы
Рис. 3 Форма «Материальные ценности»
Данная форма имеет два поля ввода, оба
обязательны для заполнения. Внизу располагаются кнопки навигации по записям
таблицы. Их назначение интуитивно понятно, для ввода новой записи следует
нажать кнопку со звёздочкой. Для перехода к следующему полю ввода следует
нажать клавишу TAB.
2. Сведения о складах на предприятии. Для
заполнения таблицы со сведениями о складах необходимо выбрать форму «Склады»
(рис. 4).
Рис. 4. Форма «Склады»
Ввод данных в данную форму осуществляется
аналогично, как и в рассмотренном случае с формой «Материальные ценности».
3. Сведения о поставщиках. Для заполнения
таблицы со сведениями о складах необходимо выбрать форму «Поставщики» (рис. 5).
Рис. 5. Форма «Поставщики»
4. Сведения о страховых компаниях. Для
заполнения таблицы со сведениями о складах необходимо выбрать форму «Страховые
компании» (рис. 6).
Рис. 6. Форма «Страховые компании»
5.
Виды операций (рис. 7).
Рис. 7. Форма «Виды операций»
6. Единицы измерения (рис. 8).
Рис. 8. Форма «Единицы измерения»
7. Корреспондирующий счёт (рис. 9).
Рис. 9. Форма «Корреспондирующий счёт»
.4.2 Ввод данных
После того как будут заполнены справочники
следует данные из каждого первичного документа заносить в таблицы базы данных
«Главная таблица» и «Подчинённая таблица».
Исходный документ «Приходный ордер» состоит из
общей, табличной и оформительской частей. Табличная часть документа может
содержать несколько строк. Чтобы исключить дублирование информации данные из
каждой строки табличной части заносятся в отдельную строку таблицы «Подчинённая
таблица».
Для ввода данных в вышеуказанные таблицы в базе
данных существует форма «Приходный ордер». В форме присутствует подчинённая
форма, это сделано для удобства ввода информации из первичного документа, таким
образом, структура формы максимально приближена к структуре бумажного
документа, что ускоряет ввод информации.
Рис. 10. Форма «Приходный ордер» в режиме
конструктора
На рисунке 10 изображена форма в режиме
конструктора. Для создания формы сначала использовался мастер форм. На этапе
выбора полей мы выбираем сначала все поля из таблицы «Главная таблица», затем
все поля из таблицы «Подчинённая таблица» (рис. 11).
Рис. 11. Мастер создания формы «Приходный ордер»
Рис. 12. Мастер создания формы «Приходный ордер»
Затем выбираем внешний вид подчинённой формы -
табличный.
После завершения работы мастера открываем форму
в конструкторе и заменяем поля «код вида операции», «код склада», «код
поставщика», «код страховой компании» и «код аналитического учёта» на элементы
типа поле со списком. Это позволит выбирать данные элементы непосредственно из
соответствующей таблицы, которые будут показаны в выпадающем списке после того
как будет произведён щелчок мышью по полю (рис. 13). Это ускорит ввод
соответствующих данных. Помимо выбора из выпадающего списка значение кода можно
также ввести стандартным методом. Пользователь сам выбирает наиболее удобный
для себя способ ввода.
Рис. 13. выбор вида операции из выпадающего
списка.
Внешний вид формы, открытой в режиме просмотра и
ввода данных показан на рисунке 14.
В верхней части формы располагаются реквизиты,
соответствующие общей части документа, введенные значения заносятся в таблицу
«Главная таблица». Внизу формы расположена подчинённая форма. Режим просмотра
подчинённой формы представлен таблицей, что в наибольшей степени соответствует
табличной части документа, поэтому пользователю интуитивно понятно, как следует
заполнять данную форму.
Рис. 14. Форма «Приходный ордер» в режиме формы
После открытия данной формы сначала заполняются
все реквизиты основной части, поля которых располагаются в верхней половине,
затем строка за строкой заносятся все строки табличной части. Для просмотра не
поместившихся на экране столбцов следует использовать горизонтальную полосу
прокрутки, расположенную в нижней части табличной области формы. Кнопки
навигации по строкам служат для выбора нужной строки. Для перемещения вверх по
строкам служит кнопка со стрелкой влево. Также можно ввести непосредственно с
клавиатуры требуемый номер строки в соответствующее поле ввода и нажать клавишу
Enter. Кнопка со
стрелкой вправо и звёздочкой служит для создания новой записи.
Аналогично, кнопки навигации внизу формы
предназначены для выбора нужного документа и создания нового.
.4.3 Запросы к базе данных
В процессе работы может потребоваться
определённая выборка данных из БД по определённому критерию. Для этого
создаются запросы (рис. 15). В системе уже предусмотрены 2 запроса, при
необходимости пользователь может создавать свои запросы.
Рис. 15. Вкладка базы данных «Запросы»
Уже созданные запросы:
. Базовый запрос (рис. 16). В базовый запрос
включены все реквизиты базы данных. Он как бы представляет информацию в виде
одной большой таблицы, находящейся в первой нормальной форме, так как в
отображаемом наборе данных будут присутствовать дублирующие значения. Это
удобно для просмотра данных, но неудобно для их ввода. В Базовом запросе вместо
кодов приведены их расшифровки, взятые из соответствующих справочников в
соответствии со связями между таблицами базы данных. Запрос не создаёт таблицу,
он берёт значения из уже существующих таблиц. На основе базового запроса удобно
создавать другие запросы, а также отчёты.
Рис. 16. Базовый запрос
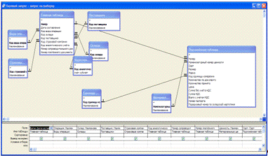
Запрос создавался в конструкторе (рис. 17). При
создании запроса использовались все таблицы базы данных, связи между которыми
соответствуют заданными в схеме данных (рис 18).
Рис. 17. Окно конструктора Базового запроса
Рис. 18. Схема данных
В схеме данных задано обеспечение целостности
данных (рис. 19). Автоматически контролируется каскадное обновление связанных
полей, что означает изменение всех записей в дочерней таблице при изменении
связанного значения в родительской таблице. Например, если в таблице
«Материальные ценности» изменить значение «1» поля «Номенклатурный номер
ценности» на значение «2», то в таблице «Подчиненная таблица» все значения «1»
в поле «Номенклатурный номер ценности» автоматически изменятся на значение «2».
Также гарантируется автоматическое удаление всех связанных записей. Например,
если из рассматриваемого справочника «Материальные ценности» удалить строку с
номером ценности равным единице, то из таблицы «Подчиненная таблица» будут
удалены все строки, содержащие данное значение в поле «Номенклатурный номер
ценности».
Рис. 19. Обеспечение целостности данных
. Перекрёстный запрос «Стоимость товара по
поставщикам» (рис. 20).
В столбце «Ценность» перечислены все значения из
таблицы «Материальные ценности», то есть, представлены все товары,
зафиксированные в базе данных. Остальные столбцы соответствуют поставщикам.
Количество данных столбцов должно соответствовать количеству поставщиков. В
ячейке таблицы, расположенной на пересечении строки с данным товаром и столбца
с данным поставщиком находится суммарное значение стоимости поступившего товара
от этого поставщика.
Рис. 20. Перекрёстный запрос «Стоимость товара
по поставщикам»
.4.4 Отчёты
Основное назначение базы данных - это получение
отчётов. Отчёты представляют собой выходную информацию, предоставленную в
удобном и понятном виде. Отчёт можно распечатать на бумажном носителе.
Необходимые отчёты пользователь может создать сам, используя конструктор или
мастер отчётов. Но в базе данных уже сохранено два отчёта, созданных самим
разработчиком:
. Общая сумма товара по складу. Этот отчёт
выводит количество, цену и сумму товара с группировкой по складу. Для каждой
группы приведены итоговые значения - сумма по соответствующим значениям.
Для того чтобы сформировать данный отчёт, необходимо
перейти на вкладку «Отчёты» окна базы данных (рис. 21). Затем следует выполнить
двойной щелчок мыши на отчёте «Общая сумма товара по складу». Отчёт откроется в
режиме просмотра (рис. 22).
Рис. 21. Вкладка «Отчёты»
Рис. 22. Отчёт «Общая сумма товара по складу»
Данный отчёт создавался в мастере отчётов, затем
корректировался в конструкторе. Этот способ создания отчётов наиболее удобен,
так как мастер выполняет автоматически большую часть работы по созданию макета
отчёта, затем можно вручную доработать макет до требуемого вида. Внешний вид
макета данного отчёта представлен на рисунке 23.
Рис. 23. Отчёт «Общая сумма товара по складу» в
режиме конструктора
Для печати отчёта необходимо выбрать пункт
главного меню Файл / Печать.
. Поступление товаров по месяцам (рис. 24).
Рис. 24. Отчёт «Поступление товаров по месяцам»
Данный отчёт выводит название ценности, его цену
и сумму с учётом НДС, страховую компанию, склад и дату соответствующие каждому
поставщику. В отчёте используется два уровня группировки: сначала выходные
данные группируются по месяцам, в конце каждой группы приведены итоговые
значения для цены и суммы, представляющие собой сумму всех значений в данной
группе. Внутри каждой группы данные сгруппированы дополнительно по поставщику с
выводом итогов.
.5 Аварийные ситуации
При работе с базой данных могут возникнуть
следующие ошибки:
. Если ключевое поле какой-либо таблицы не
заполнено, то появится окно, изображённое на рисунке 25.
Рис. 25. Пустое значение ключевого поля
. Если в таблице существуют повторяющиеся
ключевые значения, то появится окно, изображённое на рисунке 26.
Рис. 26. Повторяющиеся значения ключевого поля
. На рисунке 27 изображено окно, которое
появится, если не заполнено поле, являющееся внешним ключом, либо в это поле
введено значение, отсутствующее в связанной таблице.
Рис. 27. Значение в поле внешнего ключа не
найдено в связанной таблице
. Окно, изображённое на рисунке 28 появляется,
если в поле введено значение другого типа, чем тип поля, например, в поле
«Номенклатурный номер ценности» вместо числового значения «4» введено строковое
значение «ценность 4».
Рис. 27. Введено значение не того типа данных
Организация резервного копирования базы данных.
Для обеспечения сохранности информации крайне
необходимо регулярно делать резервное копирование базы данных. Для создания
резервных копий можно использовать штатные средства приложения MS
Access, для чего
необходимо выбрать пункт меню Сервис Служебные программы Резервная копия базы
данных…. После этого откроется окно сохранения файла, выберите путь, куда
следует сохранить файл резервной копии, название можно оставить то, которое
предложила система, можно ввести другое.
Рис. 27. Путь к команде меню для создания
резервной копии.
Если есть возможность, можно скопировать файл
средствами операционной системы, предварительно нужно выйти всем пользователям
и закрыть приложение MS
Access. Для экономии
пространства можно использовать программы архиваторы, такие как Rar
или 7-zip. Можно
использовать внешние программы автоматизаторы для организации автоматического
резервного копирования базы данных, а также иных обслуживающих действий по
расписанию. Например, можно использовать такие программы, как Xstarter
или Automate.
Время выполнения задания в расписании следует задавать такое, когда с базой
никто не работает.
Оптимизация базы данных.
В процессе работы с базой данных Access
при удалении объектов метаданных или записей таблиц, соответствующие данные
физически из базы не удаляются. Вследствие этого растёт размер файла базы
данных. Для реального удаления данных объектов следует выполнить пункт меню
Сервис Служебные программы Сжать и восстановить базу данных... (рис. 28).

2.6 Рекомендации по освоению
Для освоения данной системы рекомендуется
ознакомиться с данным руководством пользователя. Также необходимо владеть СУБД MS
Access 2003/2007, а также
ознакомиться со схемой данных данной системы, если пользователь решит изменить
модель базы данных под особенности своей компании. В демонстрационном файле
«Поступление товара (демо).mdb» уже присутствуют заполненные данные. Эти данные
не соответствуют ни одной реальной фирме, а предназначены только для
ознакомления с особенностями данной системы.
3. Расчёт экономической эффективности
Основные показатели сравнительной эффективности
создания и функционирования ЭИС.
1. Годовая экономия текущих затрат,
полученная от функционирования системы.
2. Дополнительные капитальные вложения
(КД), необходимые для создания системы.
. Срок окупаемости дополнительных КД.
. Расчётный коэффициент эффективности
дополнительных КД.
. Годовой экономический эффект.
. Годовая экономия затрат труда на
обработку данных в системе.
Рассмотрим эти показатели.
. Годовая экономия текущих затрат
складывается:
DСт = DСп + DСк, (1.3)
где DСп - прямая
экономия, DСк - косвенная экономия
Косвенную экономию мы рассматривать не будем.
Прямая экономия, которую мы получаем от автоматизации обработки информации:
DСп = DСб - DСср, (1.4)
где DСб - базовый
период- это тот период, который берётся до внедрения системы, DСср
- сравниваемый период, когда система работает в режиме автоматизации.
Из чего складывается расчёт показателя -
сравниваемого периода:
DСср = С1 + С2 + С4 + С5 + Спр (1.5)
т.е. складывается из текущих затрат.
С1 - затраты на оплату труда персонала;
С2 - начисления на фонд оплаты труда (в
настоящее время это соц. налог 34,5% от ФОТ);
С3 - затраты на сырьё, материалы (картриджи,
бумага, комплектующие спирт); С4 - амортизация оборудования, как правило
рассматривается линейная со сроком службы от 3 до 8 лет;
С5 - прочие затраты (расходы на командировки,
информационные расходы, плата за кредит, налоги, представительские расходы);
Спр - предпроизводственные затраты, которые
требуются дополнительно.
Предпроизводственные затраты - затраты, которые
могут быть произведены на создание (покупку) программных средств, на обучение
специалистов и т.д.
Расчётная таблица
|
Затраты
|
Базовый
период (DСб)
|
Сравниваемый
период (DСср)
|
|
С1
|
600
000 руб.
|
200
000 руб.
|
|
С2
|
207
000 руб.
|
69
000 руб.
|
|
С3
|
2500
руб.
|
5000
руб.
|
|
С4
|
0руб.
|
2500
руб.
|
|
С5
|
1000
руб.
|
1000
руб.
|
|
Спр
|
-
|
2000
руб.
|
|
Итого
|
810
500 руб.
|
279
500 руб.
|
DСп = 810 500 - 279 500 =531 000 руб.
DСт = 531 000 руб.
. Дополнительные капитальные вложения.
Аренда помещения (в год) = 10 000 руб ∙
100 м2 = 1 000 000 руб.
Приобретение компьютера (Комплектация: AMD
Phenom II X6 1075, 8Гб, 2000Гб, GeForce GTX 560) = 24 000 руб.
Приобретение монитора (17" Acer V173Ab
черный 5ms) = 5 000 руб.
Приобретение принтера Canon LBP-6000 = 6 800
руб.
Срок функционирования системы = 10 лет.
Сумма дополнительных капитальных вложений за год
= 1 000 000 + 35 800/ 10 = 1 003 580 руб.
. Срок окупаемости капитальных вложений:
Т = КД / DСт, (1.6)
где DСт - годовая
экономия текущих затрат, КД - капитальные вложения, приведенные к 1 году
Т =1 003 580 / 531 000 = 1,89
. Расчётный коэффициент эффективности Ер.
Расчетный коэффициент эффективности есть
величина обратная Т,
Ер = 1 / Т. Ен = 0,33 - нормативный коэффициент
эффективности.
Если расчётный коэффициент больше или равен Ен,
то проект принимается к внедрению, т.е. создание ЭИС эффективно.
Ер =1/1,89 = 0,529
Проект эффективен.
Э = DСт - КД * Ен , Ен =
0,15 (1.7)
Э = 531 000 - 1 003 580 ∙ 0,15 = 380 463
руб.
. Годовая экономия трудовых затрат:
DТ = DТб - DТср (1.8)
где DТб - период базовый
до внедрения системы, DТср - период, сравниваемый, т.е.
период работы системы в режиме автоматизации
DТ = 600 000 - 200 000 = 400 000 руб.
Вывод
Использование системы Автоматизация поступления
товара» позволяет сократить расходы на оплату труда в сумме 400 000 рублей за
счёт сокращения двух экономистов.
Увеличивается скорость получения выходной
информации и значительно уменьшается вероятность ошибок при обработке данных.
база данные склад отчёт
Список литературы
1. Рузакова
О.В. Теория проектирования информационных систем: Учеб. пособие. -
Екатеринбург: Изд-во Урал. гос. экон. ун-та, 2003. - 70 с.
2. Рузакова
О.В. Теория экономических информационных систем: Учеб. пособие. Екатеринбург:
Изд-во Урал. гос. экон. ун-та, 2001.
Приложение 1
Бумажный документ «Приходный ордер»
Типовая межотраслевая форма № М-4
Утверждена постановлением Госкомстата России
от 30.10.97 № 71а
ПРИХОДНЫЙ ОРДЕР №
Коды
Форма по ОКУД 0315003
Организация по ОКПО
Структурное подразделение
|
Дата
составления
|
Код
вида операции
|
Склад
|
Поставщик
|
Страховая
компания
|
Корреспондирующий
счет
|
Номер
документа
|
|
|
|
|
наименование
|
код
|
|
счет,
субсчет
|
код
аналитического учета
|
сопроводительного
|
платежного
|
|
|
|
|
|
|
|
|
|
|
|
|