Процесс расчета заработной платы путем разработки и внедрения современной ЭИС

  • Вид работы:
    Дипломная (ВКР)
  • Предмет:
    Информационное обеспечение, программирование
  • Язык:
    Русский
    ,
    Формат файла:
    MS Word
    2,69 Мб
  • Опубликовано:
    2014-03-24
Вы можете узнать стоимость помощи в написании студенческой работы.
Помощь в написании работы, которую точно примут!

Процесс расчета заработной платы путем разработки и внедрения современной ЭИС

ВВЕДЕНИЕ

Данный дипломный проект посвящен разработке информационной системы расчета заработной платы в бюджетных организациях. В настоящее время постепенно обосабливающиеся бюджетные учреждения не имеют в своем распоряжении никаких программных средств, автоматизирующих деятельность бухгалтерии, что делает разработку простой ЭИС по учета заработной платы весьма актуальной. Кроме того, автоматизация работы того или иного бизнес-процесса важна сегодня для каждой организации в любой предметной области, особенно бухгалтерии. Без современной бухгалтерской информационной системы невозможно обойтись сегодня ни одному предприятию.

В качестве объекта исследования выступает Муниципальное дошкольное образовательное учреждение №21 Сергиево-Посадского района «Росточек», являющееся некоммерческим бюджетным дошкольным образовательным учреждением общеразвивающего вида первой категории с приоритетным осуществлением экологического воспитания.

Предмет исследования - принятый процесс расчета заработной платы в рассматриваемом бюджетном учреждении.

Цель написания дипломного проекта состоит в оптимизации действующего на предприятии процесса расчета заработной платы путем разработки и внедрения современной ЭИС.

Для достижения поставленной цели необходимо решить следующие задачи:

Описать объект исследования, привести его организационную структуру.

Провести детальный анализ предметной области, проанализировать особенности расчета заработной платы в бюджетных организациях.

При помощи case-средств описать рассматриваемый бизнес-процесс. Выявить его сильные и слабые стороны. Продемонстрировать необходимость его автоматизации.

Рассмотреть существующие программные продукты, способные в той или иной степени решить поставленную задачу по автоматизации выбранной предметной области.

Поставить задачи на реализацию ЭИС расчета заработной платы в бюджетных организациях.

Провести реализацию информационной системы при помощи выбранных средств разработки.

Привести описание обеспечивающих подсистем.

Подготовить экономическое обоснование проекта создания информационной системы.

Описать технологию разработки программного комплекса ЭИС.

Практическая значимость реализованного проекта создания ЭИС расчета заработной платы в бюджетных организациях заключается в том, что разработанные решения могут быть применены для автоматизации управленческих задач для любого объекта управления данной предметной области.

Работа представлена тремя разделами: исследовательским, специальным и технологическим. В исследовательском разделе будет проведен анализ предметной области, дана характеристика объекту и предмету исследования, а также поставлена задача на разработку соответствующей информационной системы. В специальном разделе особе внимание будет уделено описанию обеспечивающих подсистем, а также приведено экономическое обоснование разработки данного проекта. В технологическом разделе будут описаны технологии разработки и достигнутые результаты.

1. ИССЛЕДОВАТЕЛЬСКИЙ РАЗДЕЛ

.1 Обобщенная характеристика предметной области

Краткая характеристика объекта исследования

Муниципальное дошкольное образовательное учреждение «Детский сад общеразвивающего вида № 21 «Росточек» (далее МДОУ) создан постановлением главы Сергиево-Посадского муниципального района № 1380 от 30. 12.1995 года и является муниципальным гражданским некоммерческим бюджетным дошкольным образовательным учреждением общеразвивающего вида первой категории с приоритетным осуществлением экологического воспитания.

Тип - дошкольное образовательное учреждение.

Вид - детский сад общеразвивающего вида.

Функции учредителя МДОУ выполняет управление образования Сокольского муниципального района. Имущество, закрепленное за МДОУ, находится в муниципальной собственности Сергиево-Посадского муниципального района. Правомочия собственника имущества осуществляет комитет по управлению муниципальным имуществом Сергиево-Посадского муниципального района.

Рассматриваемое Муниципальное дошкольное образовательное учреждение располагается по адресу: 141300, Московская область, Сергиево-Посадский район, г. Сергиев Посад, Новозагорский проезд, дом 5а.

В соответствии с Уставом основными целями МДОУ являются:

реализация основной общеобразовательной программы дошкольного образования;

реализация права граждан на дошкольное образование, гарантии его бесплатности и общедоступности воспитания детей дошкольного возраста.

В своей деятельности МДОУ руководствуется федеральными законами, указами и распоряжениями президента Российской Федерации, постановлениями и распоряжениями Правительства Российской Федерации, Вологодской области, решениями органов местного самоуправления Сокольского муниципального района, Типовым положением о дошкольном образовательном учреждении, договором, заключаемым между МДОУ и родителями (законными представителями), настоящим уставом.

МДОУ является юридическим лицом, самостоятельно осуществляет финансово-хозяйственную деятельность, имеет счет в органах казначейства, может иметь самостоятельный баланс, смету, лицевой счет, обладает обособленным имуществом и отвечает по своим обязательствам находящимися в его распоряжении денежными средствами. Как юридическое лицо МДОУ вправе от своего имени приобретать и осуществлять имущественные и личные неимущественные права, нести обязанности, быть истцом и ответчиком в суде. МДОУ имеет печать установленного образца, штамп и бланки со своим наименованием. Учредитель несет ответственности по обязательствам МДОУ в случаях и пределах, установленных гражданским законодательством. Отношения между учредителем и МДОУ определяются договором, заключенным между ними.

Источниками формирования имущества и финансовых средств МДОУ являются:

бюджетные и внебюджетные средства; имущество, переданное Учредителем;

имущество и денежные средства, переданные Учреждению в виде дара, пожертвования или по завещанию;

доход от платных дополнительных образовательных и иных услуг;

средства, полученные от приносящей доход деятельности и имущество, приобретенное за счёт этих доходов;

иные источники в соответствии с законодательством Российской Федерации.

Финансирование МДОУ осуществляется в установленном порядке за счет средств бюджета в соответствии с утвержденной бюджетной сметой. Привлечение МДОУ дополнительных средств за счет добровольных пожертвований физических и юридических лиц и других источников в соответствии с законодательством Российской Федерации не влечет за собой снижения нормативов и (или) абсолютных размеров его финансирования за счет средств Учредителя.

Развитие материально-технической базы МДОУ осуществляется самим учреждением в пределах, закрепленных за ним бюджетных и собственных средств.

Для обеспечения уставной деятельности МДОУ издает следующие локальные правовые акты, которые входят в номенклатуру дел:

расписания;

приказы;

распоряжения;

инструкции;

положения;

договоры;

планы;

правила, регламентирующие деятельность участников образовательного процесса.

Комплектование работников МДОУ осуществляется в соответствии со структурой и штатным расписанием учреждения. Работники учреждения принимаются на работу по трудовому договору. Для осуществления дополнительных образовательных услуг, в том числе платных, могут привлекаться лица на основе гражданско-правовых договоров. На всех лиц, работающих в МДОУ, распространяется законодательство о труде Российской Федерации.

Порядок оплаты труда работников МДОУ определяется на основании Положения об оплате труда в МДОУ № 21 «Росточек», разработанного в соответствии с Коллективным договором учреждения, учитывающего положения действующего трудового законодательства Российской Федерации и нормы трудового права, содержащиеся в нормативных актах Российской Федерации.

Минимальный размер заработной платы должен быть не менее установленного законодательством Российской Федерации.

Работники учреждения имеют право пользоваться льготами и несут обязанности в соответствии с действующим законодательством, трудовым договором, локальными нормативными правовыми актами.

Рассмотрим организационную структуру учреждения (см. рисунок 1.1). Существующая организационно-управленческая структура МДОУ № 64 является линейно - функциональной по принципу своего построения и сильно централизованной. При такой структуре управления учреждением каждое подразделение выполняет четко определенные функции в общей цепочке производственного процесса.

Рисунок 1.1 - Организационная структура МДОУ № 21

МДОУ возглавляет заведующий, прошедший соответствующую аттестацию. Заведующий учреждения осуществляет свою деятельность на основе принципа единоначалия и обеспечивает выполнение возложенных на МДОУ задач, несет персональную ответственность за деятельность закрепленного за ним предприятия. Заведующий действует на основании заключенного с ним трудового договора, настоящего Устава, законодательства Российской Федерации и Московской области, а также других обязательных для него нормативных правовых актов.

Заведующий осуществляет текущее руководство деятельностью Учреждения, он подотчетен в своей деятельности Учредителю и начальнику Управления образования администрации Сергиево-Посадского муниципального района.

Формами самоуправления в Учреждении являются Совет педагогов, родительский комитет, общее собрание трудового коллектива. В целях рассмотрения сложных педагогических и методических вопросов, вопросов организации образовательного процесса, изучения и рассмотрения передового педагогического опыта в МДОУ действует Совет педагогов. Членами Совета педагогов являются все педагоги, а также председатель родительского комитета учреждения - заведующий.

Родительский комитет МДОУ представляет интересы родителей воспитанников и других физических и юридических лиц перед администрацией учреждения, избираемых на 1 год. В состав родительского комитета входят родители учащихся по 1 человеку от группы, выбранные путем открытого голосования на групповых родительских собраниях. Заседания родительского комитета Учреждения проводятся по мере необходимости в соответствии с планом работы, но не реже одного раза в квартал.

Трудовой коллектив составляют все работники МДОУ, полномочия которых осуществляются общим собранием членов трудового коллектива. Решение общего собрания принимается открытым голосование, при этом, решение общего собрания считается принятым, если за него проголосовало не менее половины присутствующих и является обязательным для исполнения всеми членами трудового коллектива учреждения. Общее собрание трудового коллектива собирается по мере необходимости, но не реже 1 раза в полугодие.

1.2 Описание экономической области функционирования ЭИС

Разрабатываемая информационная систем учета заработной платы в бюджетных организациях функционирует в области бухгалтерского учета. Отдел бухгалтерского учёта и отчётности является одним из важнейших элементов в управлении на любом предприятии, основные задачи которого заключаются в следующем:

формирование полной и достоверной информации о деятельности организации и ее имущественном положении, необходимой внутренним пользователям бухгалтерской отчетности - руководителям;

обеспечение информацией, необходимой внутренним и внешним пользователям бухгалтерской отчетности для контроля над соблюдением законодательства Российской Федерации при осуществлении организацией хозяйственных операций и их целесообразностью.

Муниципальное дошкольное образовательное учреждение Сергиево-Посадского муниципального района «Детский сад общеразвивающего вида № 21 «Росточек» является бюджетной организацией. Бюджетное учреждение - это государственное (муниципальное) учреждение, финансовое обеспечение выполнения функций которого, в том числе по оказанию государственных (муниципальных) услуг физическим и юридическим лицам в соответствии с государственным (муниципальным) заданием, осуществляется за счет средств соответствующего бюджета на основе бюджетной сметы.

Финансирование МДОУ «Детский сад общеразвивающего вида № 21 «Росточек» осуществляется за счет средств местного бюджета, выделяемых администрацией Сергиево-Посадского муниципального района. МДОУ имеет право осуществлять расходы и производить перечисление платежей в пределах лимитных обязательств. Лимит бюджетных обязательств - это объем прав в денежном выражении на принятие бюджетным учреждением бюджетных обязательств и (или) их исполнение в текущем финансовом году.

Бюджетный учет осуществляется в соответствии с Федеральным законом «О бухгалтерском учете», бюджетным законодательством, иными нормативными правовыми актами Российской Федерации и Инструкцией по бюджетному учету от 30 декабря 2008 года №148н.

В настоящее время сформировано 4 уровня нормативного регулирования бухгалтерского учёта в бюджетных учреждениях, указанных в таблице 1.1.

Таблица 1.1 - Уровни нормативного регулирования бухгалтерского учета МДОУ №21

Уровень нормативного регулирования

Нормативные документы

Первый (законодательный) уровень

Федеральный закон от 21 ноября 1996 г. N 129-ФЗ «О бухгалтерском учете»; Бюджетный кодекс РФ, утвержденный от 31 июля 1998 г. № 145-ФЗ; Гражданский кодекс РФ; Налоговый кодекс РФ; Трудовой кодекс РФ.

Второй (нормативный) уровень

Инструкция по бюджетному учету от 30 декабря 2008 года №148н; Приказ Минфина РФ от 08.12.2006 N 168н «Об утверждении Указаний о порядке применения бюджетной классификации Российской Федерации»; Инструкция о порядке составления и представления годовой, квартальной и месячной бухгалтерской отчетности, утверждена приказом Минфина России от 13.11.2008 года №128н. Приказ Минфина РФ от 15.12.2010 N 173н "Об утверждении форм первичных учетных документов и регистров бухгалтерского учета, применяемых органами государственной власти (государственными органами), органами местного самоуправления, органами управления государственными внебюджетными фондами, государственными академиями наук, государственными (муниципальными) учреждениями и Методических указаний по их применению"

Третий (методологический) уровень

Приказ Минфина РФ от 13.06.1995 N 49 (ред. от 08.11.2010) «Об утверждении Методических указаний по инвентаризации имущества и финансовых обязательств». Порядок проведения переоценки основных средств и нематериальных активов бюджетных учреждений утвержденный Минимущества России и Госкомстата России от 25.01.2003 года № 25/6н/14/7;

Четвертый (локальный) уровень

Учетная политика МДОУ «Детский сад общеразвивающего вида № 21 «Росточек». Коллективный договор на 2011-2013 годы; Положение об оплате труда и материальном стимулировании работников МДОУ

информационный система бухгалтерский учет

План счетов бюджетной организации состоит из 5 разделов, а также забалансовых счетов. Раздел 1 «Нефинансовые активы» и раздел 2 «Финансовые активы» по отношению к балансу активные; 3 раздел «Обязательства» и 4 раздел «Финансовый результат»- пассивные; раздел 5 «Санкционирование расходов бюджета»- не имеет отношения к балансу. Счета бюджетного учета можно классифицировать по экономическому содержанию, по отношению к балансу и по включению в баланс (рисунок 1.2).

Рисунок 1.2 - Классификация счетов бюджетного учета

Выплата заработной платы в МДОУ обычно производится в денежной форме в валюте Российской Федерации (в рублях). В соответствии с коллективным или трудовым договором по письменному заявлению работника оплата труда может производиться в иных формах, не противоречащих законодательству Российской Федерации. Доля заработной платы, выплачиваемой в не денежной форме, не может превышать 20% от общей суммы заработной платы.

В бюджетных учреждениях правила начисления оплаты труда и дополнительных выплат регулируются трудовым законодательством и отраслевыми и ведомственными инструкциями, разработанными на основе трудового законодательства.

1.3 Характеристика предмета исследования

Разрабатываемая ЭИС предназначена, в первую очередь, для автоматизации расчета заработной платы бюджетного учреждения. В МДОУ «Детский сад общеразвивающего вида № 21 «Росточек» этим занимается бухгалтер под контролем главного бухгалтера. Часто в небольших бюджетных учреждениях должность бухгалтера по расчету заработной платы вакантна или вообще не предусмотрена, поэтому расчетом заработной платы также занимается главный бухгалтер.

Бухгалтеру по расчету заработной платы определены следующие должностные обязанности:

Осуществлять прием, анализ и контроль табелей учета рабочего времени и подготавливать их к счетной обработке.

Принимать и контролировать правильность оформления листков о временной нетрудоспособности, справок по уходу за больными и других документов, подтверждающих право на отсутствие работника на работе подготавливать их к счетной обработке, а также для составления установленной бухгалтерской отчетности.

Производить начисления заработных плат работникам предприятия, осуществлять контроль расходования фонда оплаты труда.

Осуществлять регистрацию бухгалтерских проводок и разноску их по счету «№ 71».

Производить начисления и перечисления страховых взносов в государственные внебюджетные социальные фонды, заработных плат рабочих и служащих, других выплат и платежей, а также отчисление средств на материальное стимулирование работников предприятия.

Подготавливать периодическую отчетность по ЕСН в установленные сроки, следить за сохранностью бухгалтерских документов, оформлять их в соответствии с установленным порядком для передачи в архив.

Вести на основе ведомостей выплату зарплаты работникам предприятия.

Осуществлять контроль соблюдения кассовой дисциплины, расчетами с подотчетными лицами.

Подготавливать данные для составления баланса и оперативных сводных отчетов о доходах и расходах денежных средств.

Участвовать в разработке и внедрении рациональной плановой и учетной документации, прогрессивных форм и методов ведения бухгалтерского учета на основе применения современных средств вычислительной техники и информационных технологий.

Оказывать методическую помощь работникам подразделений предприятия по вопросам бухгалтерского учета, контроля, отчетности и экономического анализа.

Систематически повышать свою квалификацию на курсах и семинарах по бухгалтерскому учету.

Выполнять поручения главного бухгалтера (его заместителя).

Обобщим и выделим те функции, выполняемые бухгалтером по расчету заработной платы, которые будут автоматизированы разрабатываемой ЭИС:

заполнение и анализ табелей учета рабочего времени;

учет листков о временной нетрудоспособности;

начисление заработной платы;

расчет начислений страховых взносов;

ведение ведомости выплаты заработной платы;

подготовка оперативных отчетов.

Систематизируем автоматизируемые функции в виде схеме (см. рисунок 1.3).

Рисунок 1.3 - Автоматизируемые функции бухгалтера по расчету заработной платы

Рассмотрим схему более детально. В текущем месяце, ежедневно, бухгалтер заполняет табель учета рабочего времени по каждому сотруднику учреждения следующими данными:

количество отработанных часов;

количество пропущенных часов по болезни;

количество пропущенных часов по неуважительной причине;

сведения о сверхурочной работе или работе в ночную смену.

В случае болезни бухгалтер проверяет правильность заполнения листка временной нетрудоспособности, и в случае его корректности, отмечает соответствующие сведения в табеле учета рабочего времени.

По итогам рабочего месяца бухгалтер начисляет заработную плату в соответствии с табелем учета рабочего времени, а также рассчитывает социальные отчисления в Фонды и налог на доходы физических лиц. На основании расчетов формирует ведомость выдачи заработной платы. Кроме того по требованию главного бухгалтера формирует различные оперативные отчеты по своему профилю.

Общая схема документооборота данного процесса представлена на рисунке 1.4.

Рисунок 1.4 - Схема документооборота в процессе расчета заработной платы

В процессе своей деятельности на предприятии бухгалтер по учету заработной платы взаимодействует с:

главным бухгалтером;

старшим воспитателем;

заведующим хозяйственной частью;

другими работниками.

В соответствии с представленной схемой функции составления табеля учета рабочего времени могут быть делегированы руководителям отделов, равно как и быть оставлены под ответственностью бухгалтера. Для успешного функционирования процесса необходимо четкая организация взаимодействия между указанными участниками, обусловленная не только наличием постоянных средств связи между ними, но и правильным распределением информации, отсутствием дублирования данных и перегрузкой.

1.4 Описание расчета заработной платы в бюджетных организациях

Особенности расчета заработной платы в бюджетных организациях

В соответствии со Ст. 144 Трудового кодекса Российской Федерации тарифные системы оплаты труда работников в муниципальных учреждениях устанавливаются: коллективными договорами, соглашениями, локальными нормативными актами в соответствии с федеральными законами и иными нормативными правовыми актами Российской Федерации, законами и иными нормативными правовыми актами субъектов Российской Федерации и нормативными правовыми актами органов местного самоуправления.

Заработная плата работников государственных и муниципальных учреждений не может быть ниже установленных Правительством Российской Федерации базовых окладов (базовых должностных окладов), базовых ставок заработной платы соответствующих профессиональных квалификационных групп.

Системы оплаты труда работников государственных и муниципальных учреждений устанавливаются с учетом единого тарифно-квалификационного справочника работ и профессий рабочих, единого квалификационного справочника должностей руководителей, специалистов и служащих или профессиональных стандартов, а также с учетом государственных гарантий по оплате труда.

Базовые ставки и оклады каждому работнику устанавливаются по результатам аттестации и тарификации. При этом за основу принимают выполняемые работником трудовые функции, конкретные должностные обязанности работников, их образовательный уровень. Кроме того, учитывают содержание и характер выполняемых работ, их разнообразие (комплексность), руководство подчиненными, степень самостоятельности, уровень ответственности.

Основными видами оплаты труда являются повременная, сдельная.

При повременной системе оплата производится за определенное количество отработанного времени независимо от количества выполненных работ. Заработок сотрудника определяют умножением часовой или дневной тарифной ставки его разряда на количество отработанных им часов или дней. Заработок других категорий работников определяют следующим образом: если эти работники отработали все рабочие дни месяца, то их оплату составят установленные для них оклады; если же они отработали неполное число рабочих дней, то их заработок определяют делением установленной ставки на календарное количество рабочих дней и умножением полученного результата на количество оплачиваемых за счет предприятия рабочих дней.

При прямой сдельной системе оплата труда рабочих осуществляется за число единиц изготовленной ими продукции и выполненных работ исходя из твердых сдельных расценок, установленных с учетом необходимой квалификации.

Рассмотрим основные моменты расчет заработной платы МДОУ № 21. В соответствии с Положением об оплате труда и материальном стимулировании работников муниципального дошкольного образовательного учреждения МДОУ № 21 Заработная плата работников учреждения состоит:

из должностных окладов (ставок заработной платы), устанавливаемых в соответствии с профессиональными квалификационными группами и квалификационными уровнями;

компенсационных надбавок;

стимулирующих доплат.

Оплата труда работников, занятых по совместительству, производится пропорционально отработанному времени, в зависимости от выработки либо на других условиях, определенных трудовым договором. Определение размеров заработной платы по основной должности, а также по должности, занимаемой в порядке совместительства, производится раздельно по каждой из должностей. При работе на условиях неполного рабочего времени оплата труда работника производится пропорционально отработанному им времени или в зависимости от выполненного им объема работ.

Размер должностного оклада (ставки заработной платы) работника МДОУ равен базовому должностному окладу (базовой ставке заработной платы), умноженному на персональный интегрированный коэффициент. Базовый должностной оклад (базовая ставка заработной платы) соответствует минимальному окладу по конкретной должности (профессии рабочего), устанавливаемому в МДОУ.

Персональный интегрированный коэффициент учитывает квалификацию работника, полученное образование, опыт практической работы, устанавливается Заведующим учреждения каждому работнику персонально и отражается в трудовом договоре. Заведующий МДОУ с учетом мнения Профкома определяет размеры базовых должностных окладов (базовых ставок заработной платы). При этом он руководствуется размером средств, предусмотренных на оплату труда работников в справочнике должностей.

В МДОУ устанавливаются компенсационные надбавки согласно нормативным актам, содержащим нормы трудового права. Размеры компенсационных надбавок не могут быть ниже предусмотренных трудовым законодательством и иными нормативными актами, содержащими нормы трудового права. Компенсационные надбавки устанавливаются в целях возмещения работникам затрат, связанных с исполнением ими трудовых или иных обязанностей:

за работу с вредными условиями труда;

за расширение функциональных обязанностей (руководство методическим объединением, ведение документации по персонифицированному учету, работа инспектором по охране детства, совмещение профессий (должностей));

за увеличение объема выполняемых работ (переуплотнение групп, увеличение работы по своей должности, прочие);

за работу в ночное время;

за работу в праздничные дни.

Надбавка за работу в ночное время (с 22 часов до 6 часов) устанавливается в соответствии с Постановлением Правительства Российской Федерации от 22 июля 2008 г. № 554 «О минимальном размере повышения оплаты труда за работу в ночное время» в размере 40% за каждый час работы в ночное время. Период работы в ночное время фиксируется в табелях учета рабочего времени итоговым количеством за месяц. Часовая ставка для работников, получающих должностной оклад, рассчитывается путем деления должностного оклада на количество часов в месяц.

Сверхурочная работа оплачивается в порядке, предусмотренном статьей 152 Трудового кодекса Российской Федерации: сверхурочная работа оплачивается за первые два часа работы не менее чем в полуторном размере, за последующие часы - не менее чем в двойном размере.

Работа в выходные и нерабочие праздничные дни оплачивается в порядке, предусмотренном статьей 153 Трудового кодекса Российской Федерации: для работников, получающих оклад такая работа оплачивается в размере не менее одинарной дневной или часовой ставки (части оклада (должностного оклада) за день или час работы) сверх оклада (должностного оклада), если работа в выходной или нерабочий праздничный день производилась в пределах месячной нормы рабочего времени, и в размере не менее двойной дневной или часовой ставки (части оклада (должностного оклада) за день или час работы) сверх оклада (должностного оклада), если работа производилась сверх месячной нормы рабочего времени.

Компенсационные надбавки устанавливаются по представлению руководителя структурного подразделения приказом Заведующего МДОУ.

Стимулирующие доплаты направлены на повышение заинтересованности работника в более эффективном и качественном выполнении своих трудовых обязанностей, в проявлении инициативы, повышении своей квалификации, в продолжительной работе. В МДОУ устанавливаются следующие виды стимулирующих доплат:

за квалификационную категорию

за почетное звание \ научную степень;

за стаж педагогической работы;

за стаж непрерывной работы в данном учреждении;

за качество выполняемых работ;

за методическую работу;

по итогам работы за период;

за интенсивность и высокие показатели в работе;

за качество выполняемых работ.

Размер симулирующих доплат устанавливается как в процентах к должностному окладу (ставке заработной платы), так и в абсолютном размере. Стимулирующие доплаты устанавливаются как единовременно, так и на определенный срок, но не более одного года, и выплачиваются за счет бюджетных средств, средств, полученных от приносящей доход деятельности, и средств внебюджетных фондов.

Стимулирующие доплаты и их размеры по итогам работы за период устанавливаются приказом Заведующего по представлению постоянно действующей Комиссии с указанием наименования доплаты, ее размера каждому работнику и источника финансирования для ее выплаты.

В МДОУ устанавливается доплата работникам, удостоенным отраслевыми наградами и почетными званиями. Доплата работникам, удостоенным нагрудными знаками за труд (орден, медаль, знак отличия), устанавливается в размере 20% от должностного оклада (ставки заработной платы). Доплата работникам, удостоенным почетными званиями, устанавливается в размере 10% от должностного оклада. Работникам, занимающим штатные должности с неполным рабочим днем (0,25, 0,5 или 0,75 ставки), доплата устанавливается пропорционально отработанному времени.

Доплата за стаж непрерывной работы устанавливается работникам, проработавшим в МДОУ, пять и более лет. Доплата за стаж непрерывной работы устанавливается в следующих размерах:

стаж 5 полных лет - доплата 5% к основному окладу;

стаж 10 полных лет - доплата 10% к основному окладу;

стаж 15 полных лет - доплата 15% к основному окладу;

стаж 20 полных лет - доплата 20% к основному окладу.

Доплата за стаж непрерывной работы выплачивается за счет средств бюджета, направленных на оплату труда.

Расчет больничных листов происходит в соответствии с действующим законодательством РФ. Право на получение пособия по временной нетрудоспособности возникает у работника с того момента, как был предъявлен больничный. Работник должен предъявить его в день выхода на работу. 100% оплата больничного зависит от стажа работника, в который включается вся трудовая деятельность человека и считается она по трудовой книжке в календарных днях. Свыше 8 лет страхового стажа - 100% оплата больничного (но не более 34 583 руб.), от 5 до 8 лет - 80%, до 5 лет - 60%. При страховом стаже менее 6 месяцев размер пособия по временной нетрудоспособности исчисляется из МРОТ (4 430 руб.).

Согласно законодательству, первые два дня больничного оплачивается работодателем. Все последующие дни оплачиваются Фондом социального страхования. В случае получения работником производственной травмы, пособие с первого дня выплачивается из средств ФСС.

Из начисленной работникам организации заработной платы, суммы оплаты труда по трудовым соглашениям, договорам подряда и по совместительству производят различные удержания, которые можно разделить на две группы: обязательные и удержания по инициативе организации. Обязательными удержаниями являются налог на доходы физических лиц и удержания по исполнительным листам и надписям нотариальных контор в пользу юридических и физических лиц.

1.5 Документы по расчету заработной платы

Для учета использования рабочего времени и расчета заработной платы применяют табель учета рабочего времени. Табельный учет охватывает всех работников организации. Каждому из ню присваивается определенный табельный номер, который указывается во всех документах по учету труда и заработной платы.

В табеле по каждому работнику указываются фамилия, имя, отчество, должность, количество отработанных часов за каждый рабочий день, неявки на работ); общее количество дней (часов) явок, категория налогоплательщика и персонала, табельный номер, стоимость 1-го дня (часа), отработанные часы и сумма оплаты по каждому виду оплаты, сторно начислений (вид оплаты, сумма, дни (часы) не явок), количество рабочих дней в месяце.

Табель ведется ежемесячно лицами, назначенными приказом по учреждению в целом или в разрезе структурных подразделений. Заполненный табель и другие документы, оформленные соответствующими подписями, в установленные сроки сдаются в бухгалтерию для проведения расчетов по соответствующим графам «Сумма», после утверждения табеля руководителем учреждения он используется для составления расчетно-платежной ведомости.

Для определения суммы заработной платы, подлежащей выдаче на руки работникам, необходимо определить сумму заработка работников за месяц и произвести из этой суммы необходимые удержания. Эти расчеты производят обычно в расчетно-платежной ведомости, которая, кроме того, служит и документом для выплаты заработной платы за месяц.

В расчетно-платежной ведомости по каждому работнику указываются его табельный номер, занимаемая должность, суммы начислений по каждому виду оплаты, начисленные пособия по временной нетрудоспособности (с указанием дней болезни) и по уходу за ребенком, общая сумма начисленной заработной платы, суммы удержаний по налогу на доходы физических лиц, в страховой пенсионный фонд, прочих удержаний и общая их сумма, сумма к выдаче, расписка в получении денег и фамилия, имя, отчество работника.

Расчетно-платежная ведомость составляется по учреждению, подписывается исполнителем и лицом, проверившим документ. Разрешение на выплату заработной платы подписывается руководителем учреждения и главным бухгалтером. Для расчета среднего заработка при определении сумм оплаты за отпуск, компенсации при увольнении и в других случаях в соответствии с действующим законодательством применяется записка-расчет об исчислении среднего заработка при предоставлении отпуска, увольнении и других случаях.

1.6 Существующая технология управления

Построим IDEF0 и DFD диаграммы документооборота процесса расчета заработной платы. Рассмотрим входные и выходные данные поток данного процесса на следующей структурно-функциональной диаграмме (см. рисунок 1.5).

Рисунок 1.5 - Структурно-функциональная диаграмма процесса документооборота

Входящие объекты:

сведения об отработанном времени (данные для составления табеля учета рабочего времени);

сведения о компенсационных и стимулирующих выплатах (данные для расчета заработной платы);

больничные листы.

Выходными объектами являются:

табель учета рабочего времени;

расчетно-платежная ведомость.

Управляющие потоки:

локальные нормативные акты;

трудовое законодательство Российской Федерации;

налоговое законодательство Российской Федерации.

Исполнители:

руководители структурных подразделений;

бухгалтер по расчету заработной платы;

работники.

Рассмотрим декомпозицию этого процесса - диаграмму DFD (Рисунок 1.6).

Рисунок 1.6 - Структурно-функциональная диаграмма декомпозиции

На диаграмме в отдельные этапы выделены следующие подпроцессы:

Учет больничных листов.

Расчет отработанного времени.

Расчет компенсаций и стимулирующих надбавок.

Расчет налоговых вычетов.

Окончательный расчет заработной платы.

Анализ диаграммы позволяет сделать вывод о том, что данный процесс документооборота трудоёмок, большой объём информационного потока осложняет, замедляет процесс. В частности каждая составляющая данного процесса заканчивается накоплением информации для дальнейшего формирования отчетной информации.

Процесс имеет низкую оперативность принятия решений. Например, в случае корректировки платежной ведомости (в результате ошибки учета рабочего времени) требуется согласование с руководством и полная переделка документов.

Процесс достаточно трудоемок, т.к. предполагает массивную обработку информации. Длительность и сложность процесса выражаются в большом объеме бумажной документации, что сказывается на трудоемкости обработки соответствующей информации.

Сложность процесса порождает возможность возникновения ошибок. Особенно на этапе формирования отчетных данных. Для данного процесса невозможно качественно рассчитать показатели, необходимые для управления объектом исследования из-за сложности вычислений или большого объема информации.

Столь большая сложность процесса является причиной несовершенства процессов сбора, передачи, обработки, хранения, защиты целостности и секретности информации и процессов выдачи отчетных форм.

В результате сделаем следующий вывод. Проектируемая информационная система расчета заработной платы в бюджетных организациях должна автоматизировать выполнение рассмотренных выше процессов, а также избавиться от указанных выше недостатков данных процессов.

Постановка задачи

Поставим задачу, определяющую основную цель дипломной работы, следующим образом: создать проект ЭИС расчета заработной платы работников бюджетных учреждений. Реализовать данный проект в виде программного комплекса, позволяющего пользователю решать соответствующие задачи.

К основным функциям разрабатываемой информационной системы относятся:

учет рабочего времени сотрудников;

составление табелей учета рабочего времени;

учет больничных листов;

расчет заработной платы сотрудников;

расчет вычетов из заработной платы;

формирование расчетно-платежной ведомости;

формирование отчетных документов.

Цель создания и внедрения ЭИС заключается в автоматизации деятельности бухгалтера бюджетного учреждения по расчету заработной платы, что позволит добиться следующего экономического эффекта:

снижение трудоемкости обработки информации;

снижение потребности в высококвалифицированном и, следовательно, высокооплачиваемом персонале, т.е. снижение издержек на оплату труда;

уменьшение возможности критических ошибок, которые могли бы привести к ухудшению показателей результатов деятельности предприятия в целом;

систематизация и хранение накопленной информации, а также получение необходимой отчетности на основе накопленных данных и использование полученной отчетности для будущего планирования.

Проектируемая информационная система должна быть основана на современном программно-технологическом решении, обеспечивающем выполнение всех заявленных функций, а также ожидаемого экономического результата с запланированным уровнем финансовых и временных затрат. При реализации проекта, необходимо основывается на целях, которые должны быть достигнуты по завершении проекта создания ЭИС, которые обычно выражаются в эффекте, получаемом за счет повышения управляемости процесса, снижения потерь и непроизводительных затрат, повышения эффективности системы управления в целом.

Схематично постановка задачи изображена далее (Рисунок 1.8).

Рисунок 1.7 - Постановка задачи на разработку ЭИС

Входная информация может поступать в систему следующим образом:

внесение сведений о фактически отработанном времени с учетом сверхурочной работы, работы в ночное время, в выходные и праздничные дни;

ввод данных о временной нетрудоспособности;

учет компенсационных и стимулирующих выплат.

Выходная информация будет представлена данными:

табель учета отработанного времени;

расчетно-платежная ведомость;

другие отчеты, требуемые в учреждении.

В качестве внутренней информации можно выделить:

должностные тарифы (оклады);

индивидуальные повышающие индексы;

размеры компенсационных и стимулирующих надбавок.

Этапы разработки структурно представлены на следующей схеме (Рисунок 1.8).

Рисунок 1.8 - Этапы разработки ЭИС

Такая схема предполагает подключение дополнительных модулей в будущем или же заменить существующие. Итогом реализации предложенных этапов будет работоспособная система, основной задачей который будет автоматизация работы бухгалтера по расчету заработной платы.

Анализ существующих разработок

Рассмотрим конфигурацию системы 1С Зарплата и кадры. Программа «1С:Зарплата и Кадры» предназначена для расчета заработной платы и кадрового учета, может использоваться как на хозрасчетных предприятиях Российской Федерации, так и в организациях с бюджетным финансированием. Она позволяет не только автоматизировать расчет заработной платы, но и организовать учет сотрудников, регистрировать служебные перемещения, получать статистические справки по кадровому составу. Универсальность системы позволяет реализовать любой подход к решению этих задач и получать любые отчетные документы.

Система имеет богатые возможности:

оформлять приказы о приеме на работу;

оформлять приказы о продвижении по службе;

вводить и рассчитывать больничные листы;

осуществлять расчет отпусков разного типа и оформлять отпускные записки;

вводить разовые или долгосрочные доплаты и надбавки;

оформлять приказы о выплате премии как подразделениям, так и отдельным сотрудникам;

проводить перерасчеты "задним числом";

рассчитывать разнообразные доплаты от доплаты к окладу до надбавки "за выслугу лет";

вести штатное расписание предприятия;

получать стандартные отчеты и формы для представления в налоговые и прочие органы;

проводить межрасчетные выплаты заработной платы;

проводить частичную выплату заработной платы;

депонировать суммы, не выданные по платежным ведомостям;

учитывать долги по заработной плате прошлых периодов;

оформлять увольнение с расчетом компенсации отпуска, выходного пособия.

Программа позволяет использовать все богатство оформительских возможностей Windows при оформлении отчетов и стандартных документов по результатам расчета:

Приказ о приеме (форма Т-1);

Приказ об увольнении (форма Т-8);

Начисление зарплаты;

Начисление налогов;

Больничный лист;

Начисление отпуска (форма Т-6);

Ссуда предприятия;

Исполнительный лист;

Наряды;

Договора гражданско-правового характера;

Табель отработанного времени (форма Т-13);

Расчетные листки;

Расчетные и расчетно-платежные ведомости (формы Т-49, Т-51, 13-ФО, 15-ФО);

Свод по заработной плате;

Отчет по расходам за счет средств ФСС;

Свод по исполнительным листам;

Свод по перечислению заработной платы в банки;

Среднесписочная численность;

Отчеты по штатному расписанию (в том числе форма Т-3);

Сводная отчетность для бюджетных организаций (по формам 14-БЮДЖ и 14-СВ);

Отчет по сводным проводкам;

Регистры налогового учета расходов на оплату труда для целей налогообложения прибыли;

Справка о доходах физического лица (форма 2-НДФЛ);

Сведения о доходах физических лиц на магнитных носителях;

Налоговая карточка по учету доходов и налога на доходы физических лиц (форма 1-НДФЛ);

Отчеты для персонифицированного учета в ПФР (анкета формы АДВ-1 и индивидуальные сведения о застрахованном лице формы СЗВ-3);

Сведения для персонифицированного учета в ПФР на магнитных носителях;

Расчет по авансовым платежам по ЕСН и страховым взносам в ПФР на обязательное пенсионное страхование;

Индивидуальная карточка по ЕСН;

Заявления физических лиц в ИМНС для получения ИНН.

Система «1С:Зарплата и Кадры» может быть адаптирована к любым особенностям расчета заработной платы и учета кадров конкретного предприятия. Стоимость данной системы составляет порядка 15 000 рублей, плюс стоимость базовой платформы 1С, что для бюджетного учреждения является высокой стоимостью. Кроме того, ввиду обилия возможностей, данная программа требует высококвалифицированных пользователей, принятие на работу которого в бюджетное учреждение потребует дополнительных расходов на оплату труда. Именно поэтому, не смотря на все достоинства рассматриваемой системы, разработка собственного программного продукта является, несомненно, наиболее оптимальным решением.

2. СПЕЦИАЛЬНЫЙ РАЗДЕЛ

2.1 Новая технология выполнения выбранной функции управления

Новая технология в разрабатываемой ЭИС заключается в автоматизации всех этапов рассматриваемого процесса, в результате чего возможно объединение некоторых этапов и выполнение без участия человека. При этом общая схема процесса не изменяется (см. рисунок 2.1).

Рисунок 2.1 - Структурно-функциональная диаграмма процесса документооборота

Входящие объекты:

сведения об отработанном времени (данные для составления табеля учета рабочего времени);

сведения о компенсационных и стимулирующих выплатах (данные для расчета заработной платы);

больничные листы.

Выходными объектами являются:

табель учета рабочего времени;

расчетно-платежная ведомость.

Управляющие потоки:

локальные нормативные акты;

трудовое законодательство Российской Федерации;

налоговое законодательство Российской Федерации.

Исполнители:

руководители структурных подразделений;

бухгалтер по расчету заработной платы;

работники.

Декомпозиция данного процесса представлена на следующем рисунке.

Рисунок 2.2 - Структурно-функциональная диаграмма декомпозиции

Расчет отработанного времени также выполняется руководителями структурных подразделений, но уже с применением разрабатываемой информационной системы. Расчет компенсаций и стимулирующих надбавок и расчет налоговых вычетов объединены в единый этап и выполняются самой системой. Бухгалтер выполняет теперь только начисление заработной платы также с применением информационной системы.

Описание обеспечивающих подсистем ЭИС

Организационное обеспечение

Организационное обеспечение автоматизированной системы представляет собой совокупность документов, устанавливающих организационную структуру, права и обязанности пользователей и эксплуатационного персонала автоматизированной системы в условиях функционирования, проверки и обеспечения ее работоспособности.

По существу, речь в этом определении идет не столько о документах, а об организационных мерах, на которые приходится идти при внедрении автоматизированной системы. К таковым относятся:

перестройка самой автоматизируемой деятельности, например, изменение состава и последовательности выполнения операций, исключение лишних, дублирующихся операций, перевод документооборота в электронную форму, территориальное перераспределение рабочих мест сотрудников, внесение изменений в должностные инструкции оперативного персонала и т.п.;

организация эксплуатации автоматизированной системы, например, создание специального отдела или специальной группы в составе какого-то из подразделений, распределение обязанностей по обслуживанию автоматизированной системы между техническими специалистами.

В частности, относительно проектируемого ЭИС к организационному обеспечению будет относиться:

обучение сотрудников работе с программой;

организация заполнения базы данных текущими договорами;

разработка электронных шаблонов выходных документов;

организация взаимодействия страхового агента и центра приема платежей (при необходимости).

Информационное обеспечение

Информационная модель и ее описание

Под информационным обеспечением понимается совокупность следующих элементов [2.2]:

единая система классификации и кодирования информации;

система документации;

схема информационных потоков;

методология построения базы данных.

Рассмотрим систему документации и информационных потоков в проектируемой системе. В ЭИС расчета заработной платы в качестве входной информации будет выступать:

информация о фактически отработанном времени сотрудниками;

информация о больничных;

размеры компенсационных и стимулирующих выплат.

Выходными документами являются:

табель учета отработанного времени;

расчетно-платежная ведомость;

другие отчеты, требуемые в учреждении.

сведения о должностных окладах;

сведения о персонале;

повышающие коэффициенты, установленные руководителем;

фиксированные надбавки за стаж и награды.

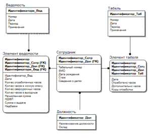
В результате проведенного исследования предметной области были выявлены следующие главные сущности в рассматриваемом процессе:

должность;

сотрудник;

табель учета рабочего времени;

элемент табеля рабочего времени;

расчетно-платежная ведомость;

элемент ведомости.

Сущность «Должность» определена следующими атрибутами:

идентификатор;

наименование должности;

оклад.

Сущность «Сотрудник»:

идентификатор;

табельный номер

ФИО;

должность;

возраст;

общее начало работы;

сведения о детях.

Сущность «Табель учета рабочего времени»:

идентификатор;

номер;

дата составления;

период;

примечания.

Сущность «Элемент табеля рабочего времени»:

идентификатор;

идентификатор соответствующего табеля;

сотрудник;

дата;

отработано часов;

дополнительное количество часов;

коды отработки.

Сущность «Расчетно-платежная ведомость»:

идентификатор;

номер;

дата составления;

период;

примечания.

Сущность «Элемент ведомости»:

идентификатор;

идентификатор соответствующей ведомости;

сотрудник;

количество отработанных часов;

количество сверхурочных часов;

количество ночных часов;

количество часов, отработанных в выходные дни;

начисленная сумма;

надбавки;

общая сумма;

удержания из заработной платы;

сумма к выдаче.

Связь указанных сущностей показана на ER - диаграмме (Рисунок 2.3). На основании данной диаграммы проектируется реляционная база данных, в которой каждая сущность представлена в виде одной или нескольких таблиц. Таблицы имеют связи между собой, обусловленные обеспечением целостности содержащихся в них данных.

Рисунок 2.3 - ER-диаграмма

Рассмотрим атрибуты указанных на схеме сущностей (Таблицы 2.1 - 2.7).

Таблица 2.1 - Атрибуты сущности «Должность»

№ пп

Атрибут

Тип данных

Размер

Примечания

1

Идентификатор

Автоинкрементное


ПК

2

Наименование должности

Строка

100


3

Оклад

Денежный




Таблица 2.2 - Атрибуты сущности «Сотрудник»

№ пп

Атрибут

Тип данных

Размер

Примечания

1

Идентификатор;

Автоинкрементное


ПК

2

Табельный номер

Строка

10


3

ФИО;

Строка

100


4

Должность;

Код


ВК

5

Возраст;

Числовой



6

Общее начало работы;

Числовой



7

Сведения о детях.

Комплексное




Таблица 2.3 - Атрибуты сущности «Элемент табеля»

№ пп

Атрибут

Тип данных

Размер

Примечания

1

Идентификатор;

Автоинкрементное


ПК

2

идентификатор соответствующего табеля;

Код


ВК

3

сотрудник;

Код


ВК

4

дата;

Дата



5

отработано часов;

Числовой



6

дополнительное количество часов;

Числовой



7

коды отработки.

Комплексное




Таблица 2.4 - Атрибуты сущности «Табель учета рабочего времени»

№ пп

Атрибут

Тип данных

Размер

Примечания

1

идентификатор;

Автоинкрементное


ПК

2

номер;

Числовой



3

дата составления;

Дата



4

период;

Строка

50


5

примечания

Строка

300



Таблица 2.5 - Атрибуты сущности «Элемент ведомости»

№ пп

Атрибут

Тип данных

Размер

Примечания

1

Идентификатор;

Автоинкрементное


ПК

2

идентификатор соответствующего табеля;

Код


ВК

3

сотрудник;

Код


ВК

4

количество отработанных часов;

Числовой



5

количество сверхурочных часов;

Числовой



6

количество ночных часов;

Числовой



7

количество часов, отработанных в выходные дни;

Числовой



8

начисленная сумма;

Денежный



9

надбавки;

Денежный



10

общая сумма;

Денежный



11

удержания из заработной платы;

Денежный



12

сумма к выдаче

Денежный




Таблица 2.6 - Атрибуты сущности «Расчетно-платежная ведомость»

№ пп

Атрибут

Тип данных

Размер

Примечания

1

идентификатор;

Автоинкрементное


ПК

2

номер;

Числовой



3

дата составления;

Дата



4

период;

Строка

50


5

примечания

Строка

300



2.2 Используемы классификаторы и система кодирования

Система классификации, входящая в информационное обеспечение, позволяет сгруппировать объекты и выделить определенные классы, которые будут характеризоваться рядом общих свойств. Эти свойства определяются так называемыми реквизитами. Под реквизитом понимается логически неделимый информационный элемент, описывающий определенное свойство объекта, процесса или явления [2.2].

При классификации объектов необходимо выполнения ряда условий:

минимально-требуемое количество объектов;

возможность добавления новых объектов; реквизиты должны быть однозначными;

единство реквизитов в разных объектах;

использование только необходимых реквизитов;

сравнительно малый объем документов для ручной обработки.

Данные требования были полностью учтены при разработке проектируемой информационной системы.

Информационное обеспечение предполагает наличие некоторых информационных объектов, функционально связанным между собой, между которыми происходит обмен данными. Данные объекты наделены особыми реквизитами, определяющими общие свойства разных объектов. Т.е., по своей сути, информационное обеспечение имеет дело в реальности с объектами реляционной базы данных, где в качестве объекта выступает таблица, а в качестве реквизитов - поля таблицы.

2.3 Характеристика нормативно-справочной и входной информации

В реализуемой системе обрабатывается большой объем нормативно-справочной информации. К данной группе относится:

сведения о должностных окладах;

сведения о персонале;

повышающие коэффициенты, установленные руководителем;

фиксированные надбавки за стаж и награды.

Рассмотрим описание справочной информации (Таблица 2.7).

Таблица 2.7 - Перечень нормативно-справочной информации

Название

Описание

Сведения о должностных окладах

Должностные оклады для всех должностей бюджетного учреждения в соответствии со справочником должностей, утвержденным законодательством РФ

Сведения о персонале

Список работников учреждения с указанием должности, оклада и повышающего коэффициента.

Повышающие коэффициенты, установленные руководителем

Входит в состав сведений о персонале

Фиксированные надбавки за стаж и награды

Данные, позволяющие рассчитывать стимулирующие надбавки за стаж и награды


Входящие данные, как уже было описано ранее, представлены следующими информационными потоками (Таблица 2.8):

Таблица 2.8 - Перечень входной информации

Название

Источник

Описание

Информация о фактически отработанном времени

Руководители структурных подразделений

Руководители структурных подразделений ежедневно отмечают в табелях учета рабочего времени количество фактически отработанных часов, с указанием работы сверхурочно, в ночную смену, в выходные и праздничные дни

Информация о больничных листах

Работники

Работники предоставляют больничные листы бухгалтеру по расчету заработной платы

Размеры компенсационных и стимулирующих выплат

Главный бухгалтер, руководитель

Помимо фиксированных стимулирующий выплат руководитель имеет право устанавливать дополнительные выплаты работникам стимулирующего или компенсационного характера.


Характеристика выходной информации

Выходная информация ЭИС выводится в виде отчетностей и документов, обусловленных деятельностью объекта управления (Таблица 2.9).

Сюда относится:

табель учета отработанного времени;

расчетно-платежная ведомость;

отчеты, требуемые в учреждении.

Таблица 2.9 - Перечень выходной информации

Название

Кому предназначено

Описание

Основание

Табель учета отработанного времени

Бухгалтеру по расчету заработной платы

Заполнение документа происходит на основании данных о фактически отработанном времени, введенных в систему руководителями структурных подразделений

Информация о фактически отработанном времени, информация о больничных листах

Расчетно-платежная ведомость

Главному бухгалтеру


Табель учета отработанного времени, размеры компенсационных и стимулирующих выплат

Другие отчеты, требуемые в учреждении

Руководителю учреждения




2.4 Техническое обеспечение

Основу технического обеспечения разрабатываемой информационной системы составляет комплекс технических средств - совокупность взаимосвязанных единым управлением технических средств сбора, регистрации, накопления, передачи, обработки, вывода и представления информации, а также средств оргтехники.

Комплекс технических средств должен обеспечивать решение задач управления с минимальными стоимостными затратами, с заданной точностью и достоверностью, в указанные сроки. Он должен обладать информационной, программной и технической совместимостью входящих в него средств, а также адаптируемостью к условиям функционирования ЭИС и возможностью расширения с целью подключения новых устройств.

Исходными данными для выбора технических средств являются:

характеристики задач, предназначенных для решения проектируемой системой;

характеристики технологического процесса обработки информации;

технические характеристики оборудования, которое может быть использовано как составная часть ЭИС.

При выборе оборудования следует учитывать назначение и состав комплектов оборудования и его основные характеристики:

производительность при выполнении технологических операций;

надежность работы;

совместимость работы оборудования различных типов, в том числе персональных компьютеров;

стоимость оборудования;

состав и количество обслуживающего персонала;

площадь, требуемая для размещения оборудования.

Кратко рассмотрим требуемое техническое оборудование, входящее в техническое обеспечение проектируемого ЭИС:

операционная система Windows XP/ Vista/ 7;

оперативная память - не менее 1024 Мбайт;

наличие на жестком диске, по крайней мере, 500 Мбайт свободного места;

тактовая частота процессора ЭВМ не ниже - 2 Ghz.

Если используется выделенный сервер в качестве сервера БД:

операционная система Windows Server;

оперативная память - не менее 2048 Мбайт;

наличие на жестком диске, по крайней мере, 500 Мбайт свободного места;

два процессора с технологией Hyper-Threading - от 2.0 Ghz и выше;

необходимо наличие сетевого адаптера и настроенного протокола передачи данных TCP/IP.

Кроме того, работоспособность системы также должна обеспечиваться наличием устройств ввода/вывода информации, а также наличием оргтехники. Рассмотренные технические характеристики являются оптимальными для обеспечения работоспособности ЭИС. Но в случае занижения характеристик система будет также работоспособна.

2.5 Затраты на разработку ЭИС

Планирование и контроль выполнения работ

Рассмотрим этапы реализации ЭИС расчета заработной платы в бюджетных учреждениях:

Исследование предметной области:

исследование объекта;

исследование рутинных функций, подлежащих автоматизации;

определение возможности автоматизации.

Определение свойств ЭИС и основных функций, которые должны быть доступны пользователям:

определение свойств ЭИС;

разработка и утверждение концепции ЭИС.

Проектирование:

определение требований к ЭИС;

определение основных функций и задач, выполняемых ЭИС;

технико-экономическое обоснование;

разработка и утверждение технического задания на разработку ЭИС.

Разработка:

Формирование обеспечивающих подсистем;

Разработка информационного обеспечения, создание базы данных;

Разработка программных модулей, интерфейса;

Разработка документации к ЭИС.

Внедрение

Проведение испытаний;

Внедрение ЭИС;

Опытная эксплуатация.

План проекта составляется для того, чтобы определить, с помощью каких работ будет достигаться результат проекта, какие люди и оборудование нужны для выполнения этих работ, в какое время эти люди и оборудование будут заняты работой по проекту.

Планирование работ и контроль их выполнение проводится с помощью программы Microsoft Office Project. Работа в «Microsoft Office Project» позволяет ввести наименования работ проекта; назначить длительности работ, ресурсы, с помощью которых данные работы будут выполняться; а также рассчитать бюджет проекта [].

Работа в «Microsoft Office Project» позволяет ввести наименования работ проекта; назначить длительности работ, ресурсы, с помощью которых данные работы будут выполняться; а также рассчитать бюджет проекта. На Рисунке 2.8 представлены все работы по проекту, а также сроки их выполнения.Project (или MSP) - программа управления проектами, разработанная и продаваемая корпорацией Microsoft. Microsoft Project создан, чтобы помочь менеджеру проекта в разработке планов, распределении ресурсов по задачам, отслеживании прогресса и анализе объёмов работ.

На рисунке 2.4 представлены все работы по проекту, а также сроки их выполнения.

Рисунок 2.4 - Поэтапный план выполнения работ по созданию ЭИС

На рисунке 2.5 представлен фрагмент Диаграммы Ганнта, показывающей все связи между работами по проекту, а также назначения ресурсов на каждую из работ.

Рисунок 2.5 - Диаграмма Ганнта

В качестве необходимых ресурсов рассмотрим следующие:

работа программиста;

работа студента.

Итак, разработка ЭИС расчета заработной платы в бюджетных организациях начата 09.01.2013. Планируемой окончание работы по созданию системы, включая опытную эксплуатацию - 13.03.2013. Суммарная продолжительность разработки информационной системы составляет 46 дней.

2.6 Расчет себестоимости разработки и внедрения системы

Себестоимость разработки программы рассчитана с помощью Microsoft Project. Программа Microsoft Project позволяет назначить стоимость трудовых и материальных ресурсов, а именно: часовую ставку для трудовых ресурсов и стоимость использования для материальных ресурсов. Более того, данная программа позволяет выровнять их вручную в случае возникновения такой необходимости. Сформируем бюджет проекта по реализации ЭИС. Для этого установим стоимости использования ресурсов (Рисунок 2.6):

Рисунок. 2.6 - Установка стоимости ресурсов

Материальные ресурсы, необходимые для выполнения работ, не учитываются в стоимости проекта, т.к. для этого будет использоваться техника, находящаяся в эксплуатации в компании. Т.е. для выполнения данного проекта не требуется покупать никакого дополнительного оборудования.

После установки стоимости ресурсов Microsoft Project автоматически сформирует бюджет проекта (Рисунок 2.7).

Рисунок 2.7 - Фрагмент отчета о бюджете проекта

В соответствии с рассчитанным бюджетом расчетная стоимость реализации проекта создания ЭИС составляет 61 973 рублей.

Рассчитаем себестоимость разработки ЭИС страхового агента:

Основная заработная плата: 61 973 руб.;

Страховые взносы: 61973 * 34% = 21 070 руб.;

Накладные расходы: 61973 * 15% = 9 295;

Прочие расходы: 61973 * 10% = 6 197 руб.

Итак, себестоимость разработки ЭИС составляет девяносто восемь тысяч пятьсот тридцать шесть рублей (98 536 руб.).

2.7 Экономический эффект от разработки и внедрения ЭИС

Под эффективностью в данном случае будем понимать целесообразность применения средств вычислительной и организационной техники при формировании, передаче и обработке данных, которая приведет к увеличению эффективности труда работников отдела материально-технического снабжения, что делает данную программу экономически выгодной [2.5].

Любая внедряемая автоматизированная система подразумевает улучшение экономической эффективности, иначе теряется смысл такой автоматизации.

Основными показателями экономической эффективности являются: экономический эффект, коэффициент экономической эффективности капитальных вложений, срок окупаемости капитальных вложений.

Эффект для любой автоматизированной системы можно разделить на две составляющие:

прямой эффект, связанный с уменьшением затрат на материалы, использование программных продуктов, трудозатраты;

косвенный эффект, связан с теми нововведениями и функциональными возможностями, которые предоставляет внедряемая система.

Если расчет прямого эффекта, достаточно прост - простые арифметические действия оценка и статистический расчет показателей, которые были до внедрения системы и после, а так же их статистическая оценка. Расчет же косвенных показателей немного затруднителен, так как надо найти тот показатель или группу показателей, которые будут всесторонне отражать всю динамику данного процесса.

К косвенным показателям можно отнести:

Доступность информации;

Более быстрое и качественное принятие решений;

Повышение уровня контроля главным менеджером и т.д.

Отсюда можно сделать вывод, что косвенный эффект это дополнительный доход, который может получить организация в результате внедрения данного проекта.

Прямой эффект от внедрения проекта характеризуется снижением трудовых и стоимостных показателей:

Абсолютное снижение трудовых затрат:

 (1)

где - трудовые затраты на обработку информации до внедрения;

- трудовые затраты на обработку информации после внедрения.

Коэффициент относительного снижения трудовых затрат:

 (2)

где - трудовые затраты на обработку информации до внедрения;

- абсолютное снижение трудовых затрат.

Индекс снижения трудовых затрат или повышение производительности труда:

 (3)

где - трудовые затраты на обработку информации до внедрения;

- трудовые затраты на обработку информации после внедрения.

Абсолютное снижение стоимостных затрат:

 (4)

где - затраты на обработку информации до внедрения;

- затраты на обработку информации после внедрения.

Коэффициент относительного снижения стоимостных затрат:

 (5)

где - трудовые затраты на обработку информации до внедрения;

- абсолютное снижение затрат.

Индекс снижения стоимостных затрат:

 (6)

где - затраты на обработку информации до внедрения;

- затраты на обработку информации после внедрения.

Для возможности расчета показателей экономической эффективности рассмотрим рабочий день сотрудников предприятия. Все данные были получены с помощью статистических наблюдений и отражают по своей сути фотографию рабочего предприятия, в котором два отдельных структурных подразделения и 25 работников.

Базовый вариант.

Учет отработанного времени:

. В начале отчетного месяца вручную заполняется шапка табеля учета рабочего времени по каждому структурному подразделению, в среднем, это занимает порядка 1 часа.

. Ежедневно руководитель подразделения отмечает в табеле количество отработанных часов и другие необходимые сведения. На каждого сотрудника уходит порядка 5-х минут.

. По окончанию месяца необходимо подготовить заполненный табель, суммировать итоговые значения, провести необходимые расчеты. Данная операция занимается в среднем 70 мин.

Расчет заработной платы:

Расчет заработной платы состоит из следующих операций:

расчет базового оклада в соответствии с фактически отработанным временем;

расчет компенсационных надбавок за сверхурочную работу, работу в ночное время, выходные и праздничные дни;

расчет стимулирующих надбавок и других компенсаций;

итоговое суммирование выплат;

расчет удержаний из заработной платы.

Выполнение данных операций вручную займет в среднем 30 мин. на одного сотрудника.

. Подготовка расчетно-платежной ведомости займет не более 20 минут. Сюда входит подготовка документа для внесения рассчитанных данных по заработной плате.

Временная затрата на выполнение вышеперечисленных операций за месяц:

 = 60*2 + 70*2 + 5*25 *21+30*25+20 = 60,9 часов.

После введения подсистемы:

Учет отработанного времени:

. После введения в работу системы время, затраченное на подготовку табеля более не учитывается.

. Время, затраченное на отметку фактически отработанного времени, не изменяется.

. По окончанию месяца подготовка табеля занимает не более 10 мин.

Расчет заработной платы:

После внедрения разрабатываемой ЭИС бухгалтеру необходимо внести в систему информацию о дополнительных надбавках (не более 1 минуте на каждого сотрудника) и программа автоматически рассчитает заработную плату с учетом всех факторов и сформирует платежную ведомость. Это вместе с распечаткой документов займет не более 5 мин.

Таким образом, временная затрата на выполнение вышеперечисленных обязанностей кладовщиком за месяц, после введения ЭИС:

 = 0*2 + 10*2 + 2*25 *21+1*25+5 = 18,3 часов.

Среднечасовая зарплата рассчитывается путем деления заработной платы работника на количество рабочих часов в месяце (8-ми часовой рабочий день): 20 000/168=119 (руб.)

Т.к. оборудование, необходимое для функционирования разработанной программы (ЭВМ и оргтехника) имеется, то стоимость оборудования при базовом и проектном варианте будет одинаковой. Это означает, что стоимость работы оборудования (норма амортизации и накладные расходы) не повлияет на экономический эффект, поэтому можно их не рассчитывать.

Стоимостные затраты показывают общую стоимость данной операции.

= 119 * 60,9 = 7249 руб.

= 119 * 18,3 = 2177 руб.

Расчет показателей эффективности приведен в таблице 2.10.

Таблица 2.10 - Расчет показателей эффективности проекта

Наименование

Затраты

Абсолютное изменение затрат

Коэффициент изменения

Индекс изменения


Базовый

Проектный




Трудоемкость


60,9 часа

18,3 часа

42,6 часа

69,95%

3,27

Стоимость (переменных затрат)


7249 руб.

2177 руб.

5072 руб.

69,95%

3,27


Таким образом, при внедрении разработанной программы трудоемкость и стоимость выполняемых операций уменьшается на 66,95%. Индекс изменения трудоемкости составил 3,27 это значит, что трудоемкость при базовом варианте более, чем в 3 раза больше относительно проектного варианта. Аналогично индекс изменения стоимости, который составил 3, означает, что денежные затраты на технологический процесс при базовом варианте в 3 раза больше, чем при проектном.

Отсутствие разницы в индексах и коэффициентах изменения затрат объясняется тем, что при введении программы не потребовалось приобретения компьютерной техники, т.к. она уже имелась в наличии. Дополнительных средств на оборудование затрачено не было. Стоимость определяется только трудоемкостью выполняемых операций.

Таким образом, расчеты подтверждают экономическую эффективность проекта по реализации ЭИС. Положительный эффект достигается за счет снижения издержек в результате автоматизации рутинных операций и применения в ЭИС отвечающий экономическим требованиям методике планирования.

3. ТЕХНОЛОГИЧЕСКИЙ РАЗДЕЛ

.1 Обоснование выбора средств разработки

Обоснование выбора средств разработки клиентской части ЭИС

В качестве средства разработки клиентской части ЭИС по учету потребления электроэнергии была использована среда программирования Delphi 2010 Architect. Среда разработана в соответствии с концепцией визуального программирования.2010 является частью продукта под названием Embarcadero RAD Studio, включающего в себя сразу несколько языков программирования высокого уровня, а именно: Object Pascal, С++ и С#.2010 Architect позволяет пользоваться всеми преимуществами объектно-ориентированного программирования. Под объектно-ориентированным программированием подразумевается особая методология программирования, основанная на представлении программы в виде совокупности объектов, каждый из которых является реализацией определенного типа, использующая механизм пересылки сообщений и классы, организованные в иерархию наследования.

Центральный элемент объектно-ориентированного программирования является абстракция. Данные с помощью абстракции преобразуются в объекты, а последовательность обработки этих данных превращается в набор сообщений, передаваемых между этими объектами. Каждый из объектов имеет свое собственное уникальное поведение. С объектами можно обращаться как с конкретными сущностями, которые реагируют на сообщения, приказывающие им выполнить какие-то действия.2010 Architect предоставляет разработчику широкий набор всевозможных инструментов (компонентов), позволяющих быстро разрабатывать сложные проекты, создавая приятный и удобный пользовательский интерфейс. Рабочее окно проекта по реализации ЭИС представлено далее (Рисунок 3.1).

Рисунок 3.1 - Рабочее окно среды программирования Delphi 2010

Кроме того среда обладает следующими полезными достоинствами [3.6]:

имеет усовершенствованную библиотеку VCL, включающую в себя множество дополнение и новых компонентов для создания развитого графического интерфейса;

упрощено визуальное проектирование и разработка баз данных, благодаря входящему в состав редакции Delphi Architect профессионального средства моделирования Embarcadero ER/Studio;

полная поддержка Unicode. Приложения могут выполняться на любой языковой версии Windows. Применение Unicode гарантирует, что приложения будут одинаково выглядеть и функционировать во всех языковых версиях Windows и поддерживать как Unicode-строки, так и ANSI-строки;

новые элементы языков программирования, в том числе Generics и анонимные методы для Delphi, позволяют создавать более гибкий и качественный код и предоставляют новые возможности для рефакторинга;

обратное проектирование, анализ и оптимизация баз данных;

создание логических и физических моделей на основе сведений, извлеченных из баз данных и файлов сценариев;

удобные для восприятия и навигации диаграммы.

Основная задача среды Delphi - ускорение создания программ, при этом новые возможности интегрированной среды разработки Delphi 2010 позволяют еще более повысить производительность работы и сократить затраты времени разработчиков. К числу данных возможностей относятся [3.2]:

функция IDE Insight, предоставляющая удобный доступ ко всем возможностям, параметрам и компонентам интегрированной среды и исключающая необходимость их поиска в меню и диалоговых окнах;

средство Code Formatter, упрощающее унификацию оформления кода;

усовершенствованные функции поиска и повторного открытия файлов, позволяющие разработчику быстро находить нужные сведения;

средства визуализации данных, упрощающие отладку программы и позволяющие настраивать отображение типов данных в отладчике;

поддерживаемые отладчиком средства управления потоками, обеспечивающие «заморозку», «разморозку» и изоляцию потоков, а также установку контрольных точек для выбранных потоков;

новые параметры отладчика Scroll new events into view («Прокрутка новых событий в представлении») и Ignore non-user breakpoints («Игнорирование не пользовательских контрольных точек»);

поддерживаемые в Delphi Professional новые средства аудита кода и учета количественных показателей, позволяющие более эффективно анализировать код и определять состояние проекта (полный набор данных средств поддерживается выпусками Enterprise и Architect).2010 позволяет быстро создавать приложения для КПК, графические интерфейсы, использующие сенсорный ввод данных, а также модернизировать существующие приложения с минимальным добавлением кода или без него.2010 поддерживает:

подключаемое ядро распознавания жестов;

работу под управлением всех поддерживаемых версий Windows (Windows 2000, Windows XP, Windows Vista и Windows 7);

использование оборудования, поддерживающего сенсорный ввод;

интерфейсы с сенсорным и мультисенсорным вводом в библиотеке VCL;

более тридцати стандартных жестов для панорамирования, масштабирования, поворота и выполнения других задач;

возможность создания собственных жестов с помощью редактора жестов;

полнофункциональную виртуальную клавиатуру Touch Keyboard, поддерживающую несколько языков и предназначенную для создания усовершенствованных интерфейсов, обеспечивающих взаимодействие без использования клавиатуры.2010 предоставляет разработчикам новые возможности для подключения к данным, веб-службам и архитектурам приложений:

новые возможности поддержки Firebird 2.5 и 1.5 в dbExpress;

обновленные драйверы для InterBase 2009, Microsoft SQL Server 2008, Oracle 11g и MySQL 5.1;

поддержка нового клиента SOAP 1.2, позволяющего использовать преимущества веб-служб Amazon и других поставщиков;

обмен данными по протоколу HTTP и подключение на уровне процессов для многоуровневых приложений DataSnap;

обратные вызовы DataSnap, позволяющие серверам устанавливать соединения с клиентами;

фильтрация, позволяющая полностью управлять потоками данных между клиентами и серверами DataSnap;

новые мастера DataSnap из галереи объектов Object Gallery упрощают создание серверных приложений;

возможность использования REST (Representational State Transfer - подхода к архитектуре сетевых протоколов, обеспечивающих доступ к информационным ресурсам) и JSON (JavaScript Object Notation).2010 работает с различными версиями настольных систем Windows, не заботясь об особенностях реализации Windows API каждой версии, а также поддерживает пользователей из разных стран мира благодаря использованию Unicode в среде разработки и усовершенствованной поддержке языков. Также новшествами Delphi 2010 являются следующие нововведения:

элементы управления VCL оптимизированы для использования возможностей и тем Windows XP, Windows Vista и Windows 7;

обеспечена полная поддержка Unicode;

создание приложений для Windows XP и Vista, поддерживающих работу с мышью и сенсорный ввод данных, использование новых возможностей работы с сенсорным вводом в Windows 7;D - новые функции API Windows 7, позволяющие создавать более удобные интерфейсы для пользователей Windows 7;

расширенные интерфейсы OpenTools API для создания модулей, подключаемых к интегрированной среде разработки Delphi;

переводы исходного кода, ресурсов, откомпилированных модулей, меню и диалоговых окон интегрированной среды разработки доступны на английском, немецком, французском и японском языках;

недоступная ранее эффективность кода и компиляции.2010 поддерживает RTTI (Run-time type information, Run-time type identification - динамическую идентификацию типов данных) и предоставляет новые возможности компилятора. Отметим следующие новые возможности:

поддержка RTTI позволяет предоставлять информацию о методах, полях и свойствах, необходимую для поддержки динамических вызовов и других средств метапрограммирования;

предусмотрены объектно-ориентированные классы ввода-вывода для работы с файлами и каталогами;

обеспечена поддержка пользовательских атрибутов для большинства элементов кода - типов, полей, свойств, методов и параметров;

реализован усовершенствованный класс TStringBuilder, упрощающий и ускоряющий сцепление строк и управление ими;

реализован усовершенствованные родовые классы с полной поддержкой коллекций и списков RTL;

обеспечена более эффективная поддержка локализованных ресурсов;

предусмотрена компиляция проекта в фоновом режиме.

3.2 Обоснование выбора СУБД

В качестве СУБД была выбрана система Firebird 2.5. Данная система является высокопроизводительным, кросс-платформенным (поддерживает Linux, Microsoft Windows, Unix и Solaris), с возможностью встраивания, сервером баз данных, который используется миллионами пользователей в мире. Комбинация легкости установки, автоматического восстановления после сбоев, и минимального сопровождения делают Firebird 2.5 наиболее подходящим для встраивания в тиражируемые приложения [3.3].

Основными достоинствами последней версии Firebird 2.5 являются низкие требования к системе, с одновременной масштабируемостью на несколько процессоров, плюс развитая система мониторинга, временные таблицы,используется в различных промышленных системах с 2001 г. Это коммерчески независимый проект программистов C и C++, технических советников и разработчиков мультиплатформенных систем управления базами данных, основанный на исходном коде, выпущенном корпорацией Borland 25 июля 2000 года в виде свободной версии Interbase 6.0. Применение Firebird не требует лицензионных отчислений даже в случае коммерческого использования.является сервером баз данных, один сервер может обрабатывать несколько независимых баз данных с множеством пользовательских соединений.

Основные характеристики СУБД:

Соответствие требованиям ACID (Atomicity, Consistency, Isolation and Durability) - атомарности, целостности, изоляции и надёжности транзакций.

Версионная архитектура, позволяющая серверу обрабатывать различные версии одной и той же записи в любое время таким образом, что каждая транзакция видит свою версию данных, не мешая соседним. Это позволяет использовать одновременно OLTP и OLAP запросы.

Хранимые процедуры, создаваемые на языке PSQL (процедурный SQL) Firebird, позволяют обрабатывать данные на сервере. Для генерации отчётов особенно удобны хранимые процедуры с возможностью выборки, возвращающие данные в виде набора записей. Данные процедуры можно использовать в запросах как обычные таблицы.

События, генерируемые хранимыми процедурами и триггерами, автоматически доводятся клиенту по «подписке». После успешного завершения транзакции (COMMIT) клиент извещается о произошедших событиях и их количестве.

Генераторы, являющиеся 64-битными работающими независимо от транзакций, хранимыми в базе данных счётчиками, делают возможной простую реализацию автоинкрементных полей и могут использоваться для различных целей, таких как генерация первичных ключей, управление длительными запросами в соседних транзакциях и т.д.

Базы данных только для чтения могут распространять на носителях. Это упрощает распространение данных и их использование в комбинации со встраиваемой версией сервера Firebird (Firebird Embedded).

Полный контроль за транзакциями посредством протокола двухфазного подтверждения обеспечивает гарантированную устойчивость при работе с несколькими базами данных, а также с транзакциями, использующими различные уровни изоляции. Также доступны «оптимистическое» блокирование данных и точки сохранения транзакций.

Резервное копирование «на лету» без необходимости остановки сервера. Процесс резервного копирования сохраняет состояние базы данных на момент своего старта, не мешая работе с ней, предусмотрена возможность инкрементального резервного копирования БД.

Триггеры, срабатывающие до или после вставки, обновления или удаления записей. Для триггеров используется язык PSQL, позволяя вносить начальные значения, проверять целостность данных, вызывать исключения и т.д. В Firebird 1.5 появились «универсальные» триггеры, позволяющие обрабатывать вставки, обновления и удаления записей.

Внешние функции (библиотеки с UDF - User Defined Function) могут быть написаны на любом языке и легко подключены к серверу в виде DLL/SO, что позволяет расширять возможности сервера «изнутри».

Декларативное описание ссылочной целостности обеспечивает непротиворечивость и целостность многоуровневых отношений «master-detail» между таблицами.

Международные наборы символов (включая Unicode) поддерживают множество вариантов сортировки.полностью поддерживает SQL 92 Entry Level 1 и реализует большую часть стандарта SQL-99 c некоторыми дополнениями, включая выражения DML/DDL, синтаксис объединений FULL/LEFT/RIGHT [OUTER] JOIN, выражения UNION, DISTINCT, подзапросы (IN, EXISTS), встроенные функции (AVG, SUM, MIN, MAX, COALESCE, CASE), ограничения целостности (PRIMARY KEY, UNIQUE, FOREIGN KEY), и все общие типы данных SQL. Firebird также реализует ограничения проверки (check constraints) на уровне доменов и полей, отображения (views), исключения, роли и управление правами доступа.

Наиболее широко используемыми операционными системами для серверов Firebird являются GNU/Linux и Microsoft Windows (включая NT, а также терминальные сервисы MS и Citrix). Другие поддерживаемые платформы - Mac OS X, Solaris, FreeBSD и HP-UX. Переход между ОС осуществляется достаточно просто - в одной системе формируется резервная копия базы данных в переносимом формате, которая затем восстанавливается на другой системе.поддерживает большие базы данных, которые могут быть расположены в нескольких файлах, предельный размер которых зависит от операционной системы. Теоретический предел в настоящее время составляет 64TB для одного файла базы данных, поэтому главные ограничения накладываются файловой системой и местом на жёстком диске.

С учетом выбора конкретной СУБД для редактирования базы данных используется редактор IBExpert - GUI-оболочка, предназначенная для разработки и администрирования баз данных Firebird, т.е. реляционная система управления базами данных.

Как основные достоинства IBExpert разработчики указывают:

поддержка InterBase версий 4.х, 5.х, 6.х, 7.х; Firebird 1.х, 2.x; Yaffil 1.х;

работа одновременно с несколькими базами данных;

отдельные редакторы для всех объектов БД с синтаксической подсветкой;

мощный SQL редактор с историей запросов и возможностью фонового выполнения запросов;

отладчик хранимых процедур и триггеров;

поиск в метаданных;

полное и частичное извлечение данных и метаданных;

анализатор зависимостей объектов баз данных;

отчеты по метаданным;

менеджеры пользователей и пользовательских привилегий;

экспорт данных в различные форматы.обладает множеством облегчающих работу компонентов: визуальный редактор для всех объектов базы данных, редактор SQL и исполнитель скриптов, отладчик для хранимых процедур и триггеров, построитель области, собственный скриптовый язык, а также дизайнер баз данных и т. д. На следующем рисунке продемонстрировано главное окно редактора.

Рисунок 3.2 - Рабочее окно редактора баз данных IBExpert

Таким образом, данный редактор предоставляет разработчику все необходимые возможности для создания полноценной базы данных Firebird, а именно: возможность создания таблиц, доменов, представлений, триггеров, встроенных процедур, генераторов и т.д. При этом создание элементов базы данных возможно при помощи языка SQL, а также при помощи визуальных компонентов, что сильно облегчает работу разработчику.

3.3 Описание реализации клиентской части ЭИС

Дерево функций и сценарий диалога

Схематично функциональная модель разрабатываемого ЭИС была представлена ранее. В соответствии с функциями, реализуемыми данной системой, представим дерево функций следующим образом (Рисунок 3.3).

Рисунок 3.3 - Дерево функций ЭИС

Выявление состава функций и их иерархии позволяет разработать структуру сценария диалога, определить состав кадров диалога, содержание каждого кадра и их соподчиненность. На Рисунке 3.4 изображена структура диалога системы в виде граф-схемы.

Рисунок 3.4 - Структура диалога программы

Структурная схема пакета

При программной реализации были написаны специальные программные модули, инкапсулирующие методы обработки данных и хранения информации. В Таблице 3.1. содержится описание программных модулей и их функций.

Таблица 3.1 - Описание программных модулей

Идентификатор модуля

Выполняемые функции

Umain

Загрузка главного окна программы

SprDolj

Модуль справочника должностей

EditSprDolj

Модуль редактирования справочника должностей

SprSotr

Модуль справочника сотрудников

EditSprSotr

Модуль редактирования справочника сотрудников

SprNadb

Модуль справочника надбавок

EditSprNadb

Модуль редактирования справочника надбавок

UInsTab

Модуль ввода данных о фактически отработанном времени

UReestrTab

Реестр табелей учета рабочего времени

UExportTab

Модуль формирования, экспорта табелей

URaschet

Модуль расчета заработной платы

UReestrVed

Реестр расчетных ведомостей

UExportVed

Модуль формирования, экспорта платежных документов

UDM

Модуль взаимодействия с базой данных

UAdm

Модуль управления администрированием

UAbout

Модуль окна «О программе»

UHelp

Модуль справки


Рассмотрим схему взаимодействия приведенных выше модулей (Рисунок 3.5).














Рисунок 3.5 - Взаимосвязь программных модулей

3.4 Описание реализации БД

База данных программного комплекса для ЭИС расчета заработной платы в бюджетных организациях работает под управлением СУБД Firebird. Доступ к базе данных осуществляется при помощи языка структурированных запросов SQL. Для построения базы данных необходимо определить тип реквизитов для всех объектов на основании информации о содержании соответствующих реквизитов.

Изображенная на схеме база данных состоит из связанных между собой таблиц. Представленная модель является моделью реляционной базы данных и представляет собой набор взаимосвязанных таблиц. В данном случае применяется только один тип связи - один ко многим, т.е. одной записи в родительской таблице соответствуют несколько записей в дочерней таблице.

Рисунок 3.6 - Физическая схема организации базы данных

Структура таблиц и связей между ними определяется содержанием ER модели разработанной информационной системы. Рассмотрим атрибуты указанных на схеме сущностей (Таблицы 3.2 - 2.7).

Таблица 3.2 - Таблица t_Doljnosti

№ пп

Наименование

Тип данных

Размер

Описание

Примечания

1

id

uniqueidentifier


Идентификатор

Первичный ключ

2

dolName

varchar

50

Наименование должности


3

oklad

numeric

(18, 2)

Оклад



Таблица 3.3 - Таблица t_Sotr

№ пп

Наименование

Тип данных

Размер

Описание

Примечания

1

id

uniqueidentifier


Идентификатор;

Первичный ключ

2

tabNum

varchar

10

Табельный номер


3

FIO

varchar

200

ФИО;


4

idDol

uniqueidentifier


Должность;

Внешний ключ

5

dateBirth

date


Возраст;


6

starWork

date


Общее начало работы;


7

child

int


Сведения о детях.



Таблица 3.4 - Таблица t_tab_str

№ пп

Наименование

Тип данных

Размер

Описание

Примечания

1

id

uniqueidentifier


Идентификатор;

Первичный ключ

2

idTab

uniqueidentifier


идентификатор соответствующего табеля;

Внешний ключ

3

idSotr

uniqueidentifier


сотрудник;

Внешний ключ

4

fdate

date


дата;


5

int


отработано часов;


6

kolDop

int


дополнительное количество часов;


7

flag

varchar

5

коды отработки.



Таблица 3.5 - Таблица t_tab

№ пп

Наименование

Тип данных

Размер

Описание

Примечания

1

id

uniqueidentifier


идентификатор;

Первичный ключ

2

num

varchar

10

номер;


3

fDate

date


дата составления;


4

per

varchar

30

период;


5

descr

varchar

300

примечания



Таблица 3.6 - Таблица t_raschet_str

№ пп

Наименование

Тип данных

Размер

Описание

Примечания

1

id

uniqueidentifier


Идентификатор;

Первичный ключ

2

idRasch

uniqueidentifier


идентификатор соответствующего табеля;

Внешний ключ

3

idSotr

uniqueidentifier


сотрудник;

Внешний ключ

4

kol

int


количество отработанных часов;


5

kolSV

int


количество сверхурочных часов;


6

kolN

int


количество ночных часов;


7

kolV

int


количество часов, отработанных в выходные дни;


8

sumNach

numeric

(18, 2)

начисленная сумма;


9

sumNadb

numeric

(18, 2)

надбавки;


10

sumTotal

numeric

(18, 2)

общая сумма;


11

sumMinus

numeric

(18, 2)

удержания из заработной платы;


12

sumItog

numeric

(18, 2)

сумма к выдаче



Таблица 3.7 - Таблица t_raschet

№ пп

Наименование

Тип данных

Размер

Описание

Примечания

1

id

uniqueidentifier


идентификатор;

Первичный ключ

2

num

varchar

10

номер;


3

fDate

date


дата составления;


4

per

varchar

30

период;


5

descr

varchar

300

примечания



3.5 Информационная безопасность при эксплуатации ЭИС

При разработке ЭИС были применены следующие методы обеспечения информационной безопасности, а именно: управление доступом и маскировка.

Основные функции системы управления доступом следующие:

присвоение каждому пользователю системы уникального персонального идентификатора и предоставление пользователям определенных прав в соответствии с назначенными идентификаторами;

установление подлинности пользователя при предъявлении личного идентификатора;

проверка назначенных ранее прав и полномочий, проверка соответствия времени и условий запроса ресурсов установленным правилам;

отказ в запросе при попытках несанкционированных действий.

На практике данная система управления доступом реализована так. При запуске программы пользователю необходимо ввести свой идентификатор и пароль доступа, известный только ему. Далее введенная информация будет сравнена с информацией в системе. Если такой идентификатор имеет место быть и введенный пароль совпадает с паролем данного идентификатора, то пользователю разрешается вход в систему, и он наделяется соответствующими полномочиями. Иначе, пользователю будет запрещен вход в систему, и будет сформировано сообщение о попытке несанкционированного доступа.

Рассмотрим применения метода маскировки относительно проектируемой системы. Маскировка предполагает шифрование некоторой информации с целью ее защиты. В самом простом случае маскировка применяется не к самой информации, находящейся в базе данных, а к данным учетных записей пользователей, тем самым сведем к минимуму затраты времени на шифрование и дешифрование всей информации.

Маскировка предполагает применение некоторого алгоритма шифрования информации. Рассмотрим некоторые виды алгоритмов:

симметричные алгоритмы шифрования: для зашифровки и расшифровки информации используется один и тот же ключ;

асимметричные алгоритмы: для зашифровки информации используется «открытый» ключ, известный всем желающим, а для расшифровки информации используется «закрытый», существующий только у получателя.

В качестве алгоритма шифрования используется симметричный алгоритм AES. Данный алгоритм был создан для замены устаревшего алгоритма DES. Алгоритм AES похож на большинство известных алгоритмов симметричного шифрования, структура которых носит название «сеть Фейстеля» и аналогична российскому алгоритму ГОСТ 28147-89. Особенность данного алгоритма шифрования состоит в том, что входное значение разбивается на несколько блоков, часть из которых в каждом раунде обрабатывается по определенному закону.

Алгоритм AES вскоре после появления стал новым стандартом шифрования данных благодаря целому ряду преимуществ перед другими алгоритмами. Прежде всего, данный алгоритм обеспечивает высокую скорость шифрования на всех платформах: как при программной, так и при аппаратной реализации. Его отличают несравнимо лучшие возможности распараллеливания вычислений по сравнению с другими алгоритмами, представленными на конкурс. Кроме того, требования к ресурсам для его работы минимальны, что важно при его использовании в устройствах, обладающих ограниченными вычислительными возможностями.

Недостатком же алгоритма можно считать лишь свойственную ему нетрадиционную схему. Дело в том, что свойства алгоритмов, основанных на «Сети Фейстеля», хорошо исследованы, а алгоритм AES, в отличие от них, может содержать скрытые уязвимости, которые могут обнаружиться только по прошествии какого-то времени с момента начала его широкого распространения.

3.6 Схема функционирования ЭИС

Схема технологического процесса функционирования ЭИС изображена на рисунке 3.7. Оформление документов в разработанной системе осуществляется с помощью специальных экранных форм. Обработка всей информации осуществляется с помощью программных инструментов - модулей.

Формирование результатной информации также осуществляется автоматически с помощью программных средств, выходные документы выводятся на экран или на печать.

Рисунок 3.7 - Схема функционирования ЭИС

Описание технологии работы с ЭИС

Работа с системой начинается с авторизации. Пользователь должен ввести логин и пароль для того чтобы начать работу с программой (Рисунок 3.8).

Рисунок 3.8 - Авторизация пользователя

Учетная запись администратора вводится по умолчанию и не может быть удалена. Причем только администратор может управлять учетными записями, в том числе удалять и создавать новые (Рисунок 3.9). Обыкновенный пользователь имеет доступ только к смене пароля.

Рисунок 3.9 -Управление доступом

Главное окно программы представлено на рисунке 3.10.

Рисунок 3.10 - Главное окно программы

Через раздел главного меню «Справочники» пользователь получает доступ к основным справочникам системы (см. рисунки 3.11-3.13):

справочник «Должностные оклады»;

справочник «Надбавки за стаж»;

справочник «Сотрудники».

Рисунок 3.11 - Справочник «Должностные оклады»

Рисунок 3.12 - Справочник «Надбавки за стаж»

Рисунок 3.13 - Справочник «Сотрудники»

Через контекстное меню пользователь имеет возможность редактировать справочники: добавлять новые записи, удалять или редактировать старые. На рисунке 3.14 представлено диалоговое окно, в котором пользователь редактирует сведения о сотруднике. В поле «Должность» можно выбрать любую должность, которая доступна в соответствующем справочнике. При этом данному сотруднику автоматически установится соответствующий ему оклад.

Рисунок 3.14 - Редактирование сведений о сотруднике

На рисунке 3.15 представлена форма для заполнения расчетно-платежной ведомости. В список автоматически попадают все сотрудники, зарегистрированные в системе, что упрощает действия пользователя-бухгалтера.

Рисунок 3.15 - Формирование расчетно-платежной ведомости

5. БЕЗОПАСНОСТЬ ЖИЗНЕДЕЯТЕЛЬНОСТИ

5.1 Анализ опасных и вредных факторов, возникающих при разработке ЭИС

При разработке программного обеспечения программист-разработчик подвергается постоянному воздействию ЭВМ, а также другим производственным факторам, присущим работе в офисном помещении предприятия. К вредным действующим факторам на программиста со стороны ЭВМ относят:

повышенный уровень ионизирующего излучения;

повышенный уровень электромагнитных полей;

повышенный уровень статического электричества;

опасность поражения электрическим током;

блеклость экрана дисплея.

Кроме того в помещении рабочего офиса на программиста могут негативно действовать следующие факторы:

повышенная и пониженная температура воздуха;

чрезмерная запыленность и загазованность воздуха;

повышенная и пониженная влажность воздуха;

недостаточная освещенность рабочего места;

превышающий допустимые нормы шум.

К психологически вредным факторам, воздействующим на программиста в течение его рабочей смены, можно отнести следующие:

нервно - эмоциональные перегрузки;

умственное напряжение;

перенапряжение зрительного анализатора.

Микроклимат офисных помещений представляет собой климат внутренней среды этих помещений, который определяется действующими на организм человека сочетаниями температуры, влажности и скорости движения воздуха. Оптимальная температура воздуха составляет 22°С (допустимая - 18-23°С), оптимальная относительная влажность 40-60% (допустимая - не более 75%) , скорость движения воздуха не более 0.1м/с.

В связи с тем, что естественное освещение слабое, на рабочем месте должно применяться также искусственное освещение.

В помещениях с низким уровнем общего шума, каким является офис где работает программист, источниками шумовых помех могут стать вентиляционные установки, кондиционеры или периферийное оборудование для ЭВМ (плоттеры, принтеры и др.), сами ПЭВМ. Длительное воздействие этих шумов отрицательно сказываются на эмоциональном состоянии персонала.

Согласно ГОСТ 12.1.003-76 ССБТ [4.1] эквивалентный уровень звука не должен превышать 50 дБА. Для того чтобы добиться этого уровня шума, рекомендуется применять звукопоглощающее покрытие стен.

5.2 Зрительная работа за компьютером и ее последствия

Уже в первые годы компьютеризации было отмечено специфическое зрительное утомление у пользователей дисплеев, получившее общее название «компьютерный зрительный синдром» (CVS-Computer Vision Syndrome). Причин его возникновения несколько. И прежде всего - сформировавшаяся за миллионы лет эволюции зрительная система человека, которая приспособлена для восприятия объектов в отраженном свете (картин природы, рисунков, печатных текстов и т. п.), а не для работы с дисплеем.

Изображение на дисплее принципиально отличается от привычных глазу объектов наблюдения - оно светится; состоит из дискретных точек; оно мерцает, т. е. эти точки с определенной частотой зажигаются и гаснут; цветное компьютерное изображение не соответствует естественным цветам. Но не только особенности изображения на экране вызывают зрительное утомление. При работе на компьютере часами у глаз не бывает необходимых фаз расслабления, глаза напрягаются, их работоспособность снижается. Большую нагрузку орган зрения испытывает при вводе информации, так как пользователь вынужден часто переводить взгляд с экрана на текст и клавиатуру, находящиеся на разном расстоянии и по-разному освещенные.

В чем же выражается зрительное утомление?

Сегодня уже миллионы пользователей жалуются на затуманивание зрения, трудности при переносе взгляда с ближних на дальние и с дальних на ближние предметы, кажущееся изменение окраски предметов, их двоение, неприятные ощущения в области глаз - чувство жжения, «песка», покраснение век, боли при движении глаз [4.2].

5.3 Синдром запястного канала

Синдром запястного канала (СЗК) по существу представляет собой травму запястья. Чтобы понять его сущность, необходимо разобраться в физиологии. Запястье - это место соединения лучевой и локтевой костей (костей предплечья) и восьми костей кисти (мелких костей ладони). Через запястный канал проходят срединный нерв и 9 сухожилий мышц кисти. Срединный нерв обеспечивает чувствительность поверхности большого, указательного и среднего пальцев со стороны ладони, поверхности безымянного пальца, обращенной к большому пальцу, а также тыльной стороны кончиков тех же пальцев. Срединный нерв иннервирует мышцы, обеспечивающие движения большого, указательного и среднего пальцев.

Патологическое состояние, называемое синдромом запястного канала (СЗК), вызывается ущемлением срединного нерва в запястном канале. Оно возникает при распухании срединного нерва и/или сухожилий кисти. Чаще всего СЗК - это заболевание, вызванное повторяющимися нагрузками, в результате многочасового сидения за компьютером с неправильной осанкой.

Накапливающаяся травма вызывает накопление продуктов распада в области запястного канала. Если пользователь не делает регулярных перерывов и не выполняет простые эргономические упражнения для кисти, продукты распада вызывают распухание, а затем и развитие СЗК.

Симптомы СЗК:

Жгучая боль и покалывание в области расхождения ветвей срединного нерва (запястье, ладонь, а также пальцы, кроме мизинца);

Ослабление мышц, обеспечивающих движение большого пальца;

Болезненность и онемение, заставляющие просыпаться;

Неловкость и слабость пораженной ладони.

Для объективной диагностики синдрома запястного канала применяется тест Тинеля (перкуссия над местом прохождения срединного нерва в области запястья, в случае положительного теста сопровождается парестезией в пальцах и на ладони), а также тест Фалена (максимальное сгибание в течение трёх минут вызывает болезненность и парестезию на ладонной поверхности 1-3 и частично 4 пальцев).

Как правило, синдром запястного канала проявляется онемением, парестезиями (ощущения покалывания, жжения и т. п.) и болью в области иннервации срединного нерва. Эти симптомы могут сопровождаться или не сопровождаться объективными изменениями чувствительности и мышечной силы тканей кисти, иннервация которых обеспечивается срединным нервом.

Множество популярных источников, посвящённых синдрому запястного канала, содержат разного рода рекомендации по профилактике синдрома запястного канала. Обычно эти рекомендации основываются на "здравом смысле" и представлениях о патогенезе заболевания и не ссылаются на доказательные исследования. Впрочем, даже если эти советы окажутся бесполезными для профилактики рассматриваемого заболевания, вряд ли они могут принести какой-либо вред.

Как правило, такие рекомендации касаются эргономики рабочего места, упражнений для рук и полурекламных описаний разнообразных устройств. Основные советы из области эргономики и упражнений можно отнести к следующим группам[4.2]:

. Правильное положение рук. Сюда относят: прямое положение кисти по отношению к предплечью, избегать разгибательного положения кисти, прямой угол сгиба руки в локтевом суставе, наличие упора для кисти (кисть должна лежать на столе, а не находиться в подвешенном в воздухе положении).

. Правильная посадка, осанка и расположение рабочего места: между поясницей и бёдрами должен быть прямой угол. Печатаемый текст должен располагаться на уровне глаз, чтобы предотвратить изгиб шеи во время работы (бывает, советуют, чтобы верхний край монитора располагался на уровне глаз, или ниже не более чем на 15 сантиметров). Сидеть следует, опираясь на спинку кресла, с расслабленными плечами. Стопы должны твёрдо стоять на полу или на подставке для ног.

. Периодические перерывы в работе. Советуют делать перерыв, к примеру, каждые 30-60 минут по 3-5 минут.

. Упражнения для рук (например, их можно выполнять во время перерывов): встряхивание рук, сжимание рук в кулак на несколько секунд, вращательные движения пальцами, массаж пальцев другой руки, сведение лопаток, глубокое дыхание и т.п.

. Советы по выбору мебели, клавиатуры, мышки. Рекомендуется, чтобы рабочее кресло регулировалось по высоте, имело удобную спинку и подлокотники. Нажатия на кнопки клавиатуры не должны требовать дополнительных усилий. Кисти и запястья во время работы должны оставаться в расслабленном состоянии. Есть исследования, утверждающие, что использование мыши несёт больший риск для возникновения данного заболевания, поэтому некоторые авторы советуют заменить мышь трекболом. Советуют использовать всевозможные подставки под кисти для клавиатуры и мышиного коврика. Некоторые люди рекомендуют держать мышь максимально близко от клавиатуры и туловища, чтобы минимизировать движения плечами. Держа мышь, кисть должна быть как можно более расслаблена. Некоторые люди для ограничения движений при управлении мышью разрезают коврик для мыши пополам. Часто пропагандируются разнообразные "альтернативные" эргономические конструкции клавиатур и мышей.

5.4 Разработка мер безопасности

Помещения, в которых расположены рабочие места инженеров- разработчиков должны иметь большие и чистые окна. Большие окна дают необходимую освещенность на рабочем месте с естественным дневным светом. Следует предусмотреть на окнах светлые шторы, например из белого или голубого шелка, которые позволяют создать белый рассеянный свет в яркий солнечный день и предотвратить попадание прямых солнечных лучей на рабочее место и в лицо сотрудника, которые раздражающе действуют на последнего. К тому же шторы на окнах воздают необходимую эстетическую обстановку, что также способствует улучшению условий труда.

Основным мероприятием, снижающим негативные воздействия факторов на разработчика, является правильная организация рабочего места. Эффективность труда специалистов всех категорий независимо от характера условий их деятельности зависит от того, как устроено и оснащено рабочее место. Организация рабочего места включает в себя оснащение всем необходимым в соответствии с характером работы, рациональное расположение этого необходимого оснащения, создание удобств, комфортных условий работы, предотвращение вредного воздействия на человека неблагоприятных факторов внешней среды.

Работа пользователя информационной системы предполагает постоянное использование ПЭВМ на рабочем месте. Работа на ПЭВМ связана с достаточно сильным информационным обменом между человеком-оператором и машиной-ЭВМ (клавиатура, мышь, средства отображения информации), что способствует быстрой утомляемости.

Данный вид работы является, прежде всего, умственной, а не физической, и именно умственная усталость чаще всего приводит к ошибкам, которые могут вызвать серьезные последствия для организации (предприятия).

Важными факторами, влияющими на утомление пользователя, являются длительное пребывание в положении сидя и длительная зрительная нагрузка. Поэтому, необходимо подходить к рассмотрению труда пользователя информационной системы с точки зрения эргономики - комплексной науки, в основании которой лежит исследование трудовой деятельности человека с целью приспособления условий труда к физическим возможностям человеческого организма и активного воздействия на всестороннее развитие человеческих способностей.

Под рабочим местом пользователя ПЭВМ понимают зону трудовой деятельности, оснащенную всем техническим и вспомогательным оборудованием, необходимым для осуществления управлением ПЭВМ. Организация рабочего должна удовлетворять следующим эргономическим и психологическим требованиям [4.4]:

Досягаемость - рациональная планировка рабочего места предполагает такое размещение всех технических средств и рабочих материалов, которое позволяет работать без лишних движений, приводящих к утомлению и лишним затратам времени. На этот счёт имеются нормативные данные, определяющие размеры зон досягаемости, в которых работа наименее утомительна, и максимальных рабочих зон, ограниченных вытянутыми руками. Зоны эти располагаются в горизонтальной и вертикальной плоскостях и зависят от роста человека. Зная их размеры, можно приступать к решению вопроса о размещении отдельных приспособлений и материалов, сообразуясь с их назначением и частотой использования.

Обозримость - это требование организовать своё рабочее место так, чтобы все без исключения материалы в любой момент были видны. Хорошая обозримость в сочетании с постоянством мест хранения материалов, должна свести на нет потери времени на их поиск. Нормальной должна быть такая организация труда, при которой слово «искать» было бы вообще исключено из лексикона.

Изолированность - исследования показывают прямую зависимость между степенью изолированности рабочего места умственного труда и продуктивностью работы. Ликвидируется нервное напряжение, возникающее при необходимости работать на виду.

Достаточное рабочее пространство для оператора, позволяющее осуществлять все необходимые движения и перемещения при эксплуатации машины;

достаточные физические, зрительные и слуховые связи между оператором и оборудованием.

Оптимальное размещение оборудования, главным образом средств отображения информации и органов управления, благодаря которому обеспечивается удобное положение оператора при работе.

Четкое обозначение органов управления, элементов системы обозначения информации, других элементов оборудования, которые нужно находить опознавать, и которыми оператор должен манипулировать.

Необходимое естественное и искусственное освещение для выполнения оперативных задач и технического обслуживания оборудования.

Обеспечение комфорта в помещениях, где работают операторы (температурный режим, допустимый уровень акустических шумов, создаваемых оборудованием рабочего места).

Наличие необходимых инструкций и предупредительных знаков, предостерегающих об опасности и указывающих на необходимые меры предосторожности при работе.

Планировка рабочего места работника должна быть проведена таким образом, чтобы обеспечить комфортные условия работы при использовании рабочей площади помещения и соблюдения всех санитарно-гигиенических норм.

Рабочее место включает информационное пространство (отображение информации) и моторное (органы управления) поле. В моторном поле различают три зоны [4.4].:

Зона оптимальной досягаемости ограничена дугами, описываемыми предплечьями при движении в локтевых суставах с опорой.

Зона легкой досягаемости ограничена дугами, описываемыми расслабленными руками при движении их в плечевом суставе.

Зона досягаемости максимально вытянутыми руками при движении их в плечевом суставе.

Площадь рабочей поверхности стола должна быть достаточной для установки всего основного и вспомогательного оборудования, органов управления и вспомогательных материалов, и в то же время обеспечивать оптимальные расстояния между оператором и органами управления для осуществления всех необходимых действий. При размещении следует избегать такого расположения оборудования, органов управления и вспомогательных материалов, при котором оператору приходится скрещивать или менять руки.

Управление ЭВМ осуществляется с помощью клавиатуры или манипулятора типа «мышь», в отдельных случаях возможно применение планшета или дигитайзера. Органы управления должны размещаться в пределах зоны обзора и не должны быть рассредоточены на рабочем месте, их следует группировать, обеспечивая обоснованную целостность в пространстве. Справа следует органы управления постоянного действия и наиболее частого использования, учитывая, что большинство людей работают преимущественно правой рукой.

Органы ручного управления следует располагать так, чтобы оператор мог манипулировать ими при согнутом локте под углом 90 - 135 градусов. Большинство органов ручного управления постоянного действия должно быть расположено на высоте на уровне локтя плюс-минус 100 мм. Орган управления должен находиться не ближе 200 мм от оператора. Оптимальное расстояние между корпусом оператора и серединой клавиатуры 300-400 мм.

Высота стола, на котором размещается оборудование, должна быть такой, чтобы расстояние от пола до середины клавиатуры выдерживалось в пределах 650-700 мм. На рабочем месте должно предусматриваться место для блокнота, с наклоном в сторону оператора 10-15˚С.

Необходимо подобрать кресло, удобное для работы. Прежде всего, следует обратить внимание на его высоту, так как в одинаковой степени неудобно и вредно когда сидение слишком высокое и когда оно слишком низкое. Если сидение выше нормы, образуется застой крови в голени и стопе. Именно поэтому, сидя на чрезмерно высоком стуле, человек старается подставить что-нибудь под ноги. При недостаточной высоте сиденья в теле человека также нарушается кровообращение, поскольку ноги оказываются слишком согнуты в коленях.

Утомление в организме наступает и за счет неравномерного распределения массы тела на площади сидения.

Снижению величины статистического напряжения мышц спины в значительной степени способствует спинка рабочего кресла (даже в случаях, когда ей пользуются не постоянно, а только временами откидываются для отдыха). Особенно она необходима, когда по условиям работы нельзя положить предплечья на стол (например, при работе с клавиатурой компьютера). Имеются конструкции кресел, позволяющие регулировать конфигурацию спинки с тем, чтобы она соответствовала очертаниям поясничного изгиба позвоночника.

Перечислим ниже наиболее значимые характеристики рабочего сиденья [4.10]:

наличие регулирования высоты сиденья (в пределах 350-500 мм);

наличие в спинке крестцово-поясничной опоры для фиксации, поясничного изгиба поясничного столба;

регулирование спинки по высоте и углу наклона (высота спинки до 540-560 мм);

рекомендуется сиденье с наклоном назад на 3-5 градусов, препятствующим сползанию тела с сиденья.

Большое место в технической эстетике занимает вопрос цветовой отделки производственных помещений. Научно установлено, что цвет окружающих нас предметов и предметных ансамблей влияет на эмоции (положительные или отрицательные) и, следовательно, на настроение людей. Установлено, что красные, оранжевые, желтые (теплые) цвета действуют на человека возбуждающе (расширяются зрачки, учащается пульс), ускоряя его общее утомление на работе. Наоборот, синие, зеленые, голубые (холодные) цвета успокаивают его и уменьшают зрительное утомление.

Для осуществления рационального цветового оформления различных объектов во всей гамме существующих цветовых оттенков, выделены так называемые оптимальные цвета, которыми рекомендуется пользоваться для наилучшего «цветового климата».

Проектирование цветового решения производственных помещений следует выполнять в соответствие с «Указаниями по проектированию цветовой отделки интерьеров производственных зданий промышленных предприятий», в которых приведены таблицы для выбора цветовой гаммы для окраски интерьеров, соответствующие технологическому процессу и характеру труда. Так при работе требующей сосредоточенности, рекомендуется выбирать неяркие, малоконтрастные цветовые оттенки, которые не рассеивают внимание. При работе, требующей интенсивной умственной или физической напряженности, рекомендуются оттенки тонов, которые возбуждают активность человека.

Существует определенная совокупность санитарно-гигиенических норм и требований, обеспечивающих комфортные условия труда и высокую работоспособность оператора.

Объем и площадь производственного помещения, которые должны приходиться на каждого работающего по санитарным нормам, должны быть не менее 15 куб.м. и 4.5 м2, соответственно. Высота производственного помещения не должна быть менее 3,2м. Стены и потолки должны быть выполнены из малотеплопроводных материалов, не задерживающих осаждение пыли. Полы должны быть теплыми, эластичными, ровными и нескользкими.

Влияние температуры на работоспособность человека очень заметно. При 25°С начинается физическое утомление. При температуре 30°С и выше умственная деятельность ухудшается, замедляется реакция, возрастает число ошибок. Температура 11°С является минимальной, так как при дальнейшем ее понижении начинается замерзание. Наиболее благоприятным является интервал от 18°С до 23°С, который и рекомендуется для поддержания в производственном помещении.

Нормальная влажность воздух лежит в интервале 60..70%. Подвижность воздуха в помещении облегчает испарение влаги с поверхности человеческого тела, что нормализует температурные режим таким образом ведет к повышению работоспособности.

Для плавного регулирования и поддержания в необходимых пределах температуры и влажности воздуха в производственном помещении рекомендуется установить бытовой кондиционер.

Согласно ГОСТ уровень шума в помещении программистов вычислительных машин не должен превышать 50 дБ. Согласно тому же ГОСТу, среднеквадратичное значение колебательной скорости для вибраций с частотами, близкими к 5 Гц, не должно превышав на рабочем месте значения 5 мм/с или 10дБ [4.1].

Освещенность рабочего места является одним из основных факторов, оказывающих влияние на утомляемость и работоспособность. Отрицательные последствия может иметь как недостаточное, так и слишком сильное освещение. Принято, поэтому, для обеспечения благоприятных условий работы, нормировать минимальную освещенность на рабочем месте (освещенность на наиболее темном участке рабочей поверхности). Нормы освещенности определяются назначением помещения и характером выполняемых в нем работ.

С учетом спецификации работы пользователя ПЭВМ, ее можно отнести ко 2-3 разряду работ, что подразумевает обеспечение на рабочем месте следующих величин освещенности:

не меньше 5 - 7 Лк при верхнем и комбинированном естественном освещении;

не меньше 1,5 - 2 Лк при боковом естественном освещении;

не меньше 750-2000 Лк при системе комбинированного искусственного освещения;

не меньше 300-500 Лк при системе общего искусственного освещения.

Естественное освещение положительно влияет не только на зрение, но также тонизирует организм человека в целом и оказывает благоприятное психологическое воздействие. В связи с этим все помещения в соответствии с санитарными нормами и правилами должны иметь естественное освещение.

5.5 Оценка воздействия ПЭВМ на окружающую среду

Совершенствование, быстрое развитие компьютерной техники и глобальная компьютеризация мирового сообщества наращивает проблемы в области экологии.

Важнейшими лимитирующими факторами в условиях глобальной компьютеризации мирового сообщества, является степень разрушения литосферы, вытеснение флоры и фауны в результате поиска, разработки и добычи полезных ископаемых, получении материалов, необходимых для изготовления компьютерной техники.

При производстве материалов технологические процессы отрицательно влияют на атмосферу, гидросферу и литосферу, выделяя в больших объемах вредные вещества и отходы производства.

Постепенно возрастает загрязнение атмосферы, гидросферы и литосферы за счет утилизации, переработки и захоронения материалов компьютерной техники после окончания срока эксплуатации.

В ПЭВМ содержатся следующие химические вещества:

свинец в электронно-лучевой трубке и припое;

мышьяк в более старых моделях ЭЛТ-трубок;

триоксид сурьмы в качестве огнестойкой добавки;

многобромистые замедлители горения в пластиковых корпусах, кабелях и платах;

селен в выпрямительных элементах плат;

кадмий в платах и полупроводниках;

хром в качестве защитного покрытия от коррозии стали;

кобальт в стали для износостойкости;

медь в коммутаторах и корпусах.

Ученые утверждают, что при создании одного среднестатистического компьютера общий вес различных химикатов и ископаемого топлива в 10 раз превышает вес окончательного продукта. Многие из этих химикатов токсичны, а применение ископаемого топлива усугубляет процесс глобального потепления. Короткий срок службы современного компьютерного оборудования приводит к горам отходов, говорится в докладе Университета ООН.

Эти отходы затем либо выбрасываются на огромные свалки, либо перерабатываются, зачастую в плохо подходящих условиях в развивающихся странах, что создает существенную угрозу здоровью. Необходимо дать больше стимулов, как производителям компьютеров, так и пользователям, чтобы они усовершенствовали и повторно использовали свое оборудование, а не выбрасывали его.

Химикаты, содержащиеся в компьютерах, вредны для здоровья. По мере того, как компьютеры становятся все меньше и потребляют меньше энергии, их влияние на окружающую среду должно уменьшаться. Однако ученые пришли к выводу, что происходит обратный процесс. Они подсчитали, что для производства компьютера с монитором общим весом в 24 кг необходимо, по меньшей мере, 240 кг ископаемого топлива для обеспечения энергии и 22 кг химикатов. Кроме того, к этому добавляются 1,5 тонны воды. Общий вес этих материалов сравним с весом городского внедорожника.

Если учесть, что на производство автомобиля или холодильника расходуется от 100 до 200% их веса в ископаемом топливе, то становится очевидно, какой вред окружающей среде наносит производство 130 миллионов компьютеров в год во всем мире.

Ученые полагают, что для здоровья людей существует несколько факторов риска. Химикаты, используемые при производстве компьютеров, могут ставить под угрозу здоровье сотрудников фабрик, а также поражать питьевые водоемы вокруг свалок.

Ученые приветствуют новые законы, вступающие в силу в ЕС, в соответствии с которыми, производители будут обязаны следить за тем, чтобы отслужившее оборудование не наносило вред окружающей среде. Кроме того, ученые призывают всех пользователей не менять старые компьютеры на новые без необходимости, и стараться просто обновлять его устаревшие элементы.

Группа исследователей ООН пришла к выводу, что для уменьшения ущерба, наносимого окружающей среде компьютерами и другими высокотехнологичными устройствами, необходимы скоординированные действия международной общественности: производителей высокотехнологичного оборудования, а также его пользователей нужно призывать не к полной замене ПК, а к их модернизации и повторному использованию.

Длительная работа компьютеров приводит к снижению концентрации кислорода в воздухе, количество озона, наоборот, увеличивается. Озон является сильным окислителем. Его концентрация выше предельно допустимых величин приводит к неблагоприятным обменным реакциям организма.

После окончания срока эксплуатации компьютерной техники, образуется лом, одна тонна которого содержит 480 кг черных металлов, 200 кг меди, 32 кг алюминия, 32 кг серебра, 1 кг золота, остальное - 33 элемента таблицы Менделеева Д.И. По данным Microelectronic and Computer Technology Corporation при изготовлении компьютерной техники используют бериллий, алюминий, титан, ванадий, хром, марганец, железо, кобальт, никель, медь, цинк, галлий, германий, мышьяк, селен, ниобий, рутений, родий, палладий, серебро, кадмий, индиум, олово, барий, европий, тантал, платина, золото, ртуть, свинец, висмут, актиний.

Энергообеспечение компьютеризации мирового сообщества обуславливает использование топлива, что приводит к следующим негативным явлениям: постоянно расходуются запасы невозобновляемого топлива; получение энергии сопровождается увеличением количества углекислого газа (СО2); образуется большое количество загрязняющих веществ; повышается энтропия в гелиосфере.

Высокотехнологичные отрасли промышленности, в первую очередь, производство компьютерной техники постоянно требуют, и эта тенденция будет сохраняться, новые материалы, разработка и получение которых расширяет экологически вредные процессы от добычи до изготовления деталей, что обуславливает нарушение равновесного состояния.

В последние годы во всём мире появились многочисленные нормативные акты и стандарты (международные NPR или ТСО95, ТСО 99), призванные уменьшить такие отрицательные воздействия. В 1996 году установлены новые нормативы Российского стандарта.

Производитель компьютера в наши дни обычно рекламирует свой товар как удовлетворяющий нескольким экологическим требованиям. Например: малое потребление электроэнергии; экологически чистое производство; не использование фриона (разрушающего озоновый слой Земли); изготовление тары, документации и упаковки из материалов вторичной обработки, и т.д.

ЗАКЛЮЧЕНИЕ

Итак, в процессе работы была создана автоматизированная информационная систем расчета заработной платы сотрудников бюджетных организаций.

К основным функциям разрабатываемой информационной системы относятся:

учет рабочего времени сотрудников;

составление табелей учета рабочего времени;

учет больничных листов;

расчет заработной платы сотрудников;

расчет вычетов из заработной платы;

формирование расчетно-платежной ведомости;

формирование отчетных документов.

Цель создания и внедрения ЭИС заключается в автоматизации деятельности бухгалтера бюджетного учреждения по расчету заработной платы, что позволит добиться следующего экономического эффекта:

снижение трудоемкости обработки информации;

снижение потребности в высококвалифицированном и, следовательно, высокооплачиваемом персонале, т.е. снижение издержек на оплату труда;

уменьшение возможности критических ошибок, которые могли бы привести к ухудшению показателей результатов деятельности предприятия в целом;

систематизация и хранение накопленной информации, а также получение необходимой отчетности на основе накопленных данных и использование полученной отчетности для будущего планирования.

Себестоимость разработки ЭИС составляет девяносто восемь тысяч пятьсот тридцать шесть рублей (98 536 руб.). Разработка ЭИС расчета заработной платы в бюджетных организациях начата 09.01.2013. Планируемой окончание работы по созданию системы, включая опытную эксплуатацию - 13.03.2013. Суммарная продолжительность разработки информационной системы составляет 47 дней.

Таким образом, расчеты подтверждают экономическую эффективность проекта по реализации ЭИС. На каждый рубль затрат эффективность составляет 1,23. Срок окупаемости вложенных инвестиций составит 18 месяцев. Положительный эффект достигается за счет снижения издержек в результате автоматизации рутинных операций и применения в ЭИС отвечающий экономическим требованиям методике планирования.

СПИСОК ИСПОЛЬЗОВАННЫХ ИСТОЧНИКОВ

1.      Приказ Минфина РФ от 30 декабря 2008 г. № 148н «Об утверждении Инструкции по бюджетному учету».

.        Грищенко Н.Б. Изд-во Алтайского университета, 2008, - 274 с.

.        Маклаков С.В. BPwin и ERwin: CASE-средства для разработки информационных систем. М.: Альфа, 2008. - 190 с.

.        Селетков С.Н., Благодатских В.А., Божко В.П. Предметно-ориентированные экономические информационные системы. Учебник - 2 изд. Финансы и статистика, 2011. - 240 с.

.        Смирнова Г.Н., Сорокин А.А., Тельнов Ю.Ф. Проектирование экономических информационных систем. М.: Финансы и статистика, 2007. - 512.

.        MS Office Project 2007. Управление проектами. - СПб.: КОРОНА-Век, 2008. - 480 c.

.        Вейцман В.М. «Проектирование экономических информационных систем: Учебное пособие». - Яр.: МУБИНТ, 2002. - 214 c.

.        Оценка эффективности инвестиционных проектов. Теория и практика. Виленский П.Л., Лившиц В.Н., Смоляк С. 2-е изд., перераб. и доп. - М.: Дело, 2002. - 888 с.

.        Мишенин А.И. Теория экономических информационных систем: Учебник. - М.: Финансы и статистика, 2008.

.        Мартин Дж. Планирование развития автоматизированных систем. - М.: Финансы и статистика, 1984. - 196 с.

.        Смирнова Г.Н., Сорокин А.А., Тельнов Ю.Ф. Проектирование экономических информационных систем. М.: Финансы и статистика, 2001.

.        Титоренко Г.А. «Автоматизированные информационные технологии в экономике». М.: издательство ЮНИТИ, 2008.

.        Угринович Н.Д. Исследование информационных моделей. Элективный курс. 2-е издание. - Бином. Лаборатория знаний, 2006. - 435 с.

.        Шураков В.В. Автоматизированное рабочее место для статической обработки данных, 2010.

.        Элейн МЭИСел. Microsoft Office Project 2007: Библия пользователя. - СПб.: КОРОНА-Век, 2008.

16.    Interbase - СУБД. // www.interbase.ru <http://www.interbase.ru>.

17.    Атре Ш. Структурный подход к организации баз данных. - М.: Финансы и статистика, 1983. - 320 с.

.        Борри Х. Firebird. Руководство разработчика баз данных. М. 2008. - 1104 с.

.        Кириллов В.В. Основы проектирования реляционных баз данных. // СПб.: ИТМО, 1994. - 210 с.

.        Кириллов В.В. Структурированный язык запросов (SQL). - СПб.: ИТМО, 1994. - 80 с.

.        Книга Delphi. Учимся на примерах. М.: МК-Пресс, 2009. - 819 с.

.        Курс лекций по Проектированию баз и хранилищ данных //www.radioland.net.ua/122-page4.html.

.        Мейер М. Теория реляционных баз данных. - М.: Мир, 1987. - 608 с.

.        Самоучитель Delphi.NET. А. Хомоненко. СПб.: Питер, 2008. - 464 с.

.        ГОСТ 12.0.003-74. ССБТ. Опасные и вредные производственные факторы. Классификация. // Утверждены и введены в действие постановлением Госстандарта СССР от 18 ноября 1974 года № 2551.

.        СНиП 11-12-77 «Защита от шума. Нормы проектирования» // Утверждены постановлением Государственного комитета совета министров СССР по делам строительства от 14 июня 1977 г. № 72

.        СанПиН 2.2.2.542-96. «Гигиенические требования к видеодисплейным терминалам, персональным электронно-вычислительным машинам и организации работы» // утв. постановлением Госкомсанэпиднадзора РФ от 14 июля 1996 г. № 14.

.        ГОСТ 12.1.004-91 Пожарная безопасность. Общие требования, М., 1992.

.        СНиП 2.4.79 Естественное и искусственное освещение. М., 1979.

.        СНиП 2-12-77 Защита от шума. М., 1977.

32.    СНиП 21-01-97 Пожарная безопасность зданий и сооружений. М. 1997.

.        Волошин В. «Эргономика должна быть эргономной». М.: Московский издательский дом, 2000. - 164 с.

.        Моника Тиль. Знакомьтесь: Ваше рабочее место. М.: «Кристина и К.», 2001. Сейдлер Д., Бономо П., Руководство по эргономике. М.: Московский издательский дом, 2000. - 213 с.

ПРИЛОЖЕНИЕ

Процедуры расчета заработной платы

//..............................................................................TFRaschet.Пересчет_показателей;i,j: integer;:double;

Час, ЧасН, ЧасПр, ЧасСВ: integer;

СуммаОклДол, Сумма, СуммаН, СуммаПр, СуммаСВ: double;

Оклад, ВыслугаПр, НапряжПр: double;

НДФЛ, НалогВычет, Итог: double;

Итого1, ИтогоНДФЛ: double;

Итого1:=0; ИтогоНДФЛ:=0;// Расчет по всем сотрудникам

for i:= 1 to SG.RowCount-1 do begin

// Проверка введенных данных по строке

if SG.Cells[5,i]='' then SG.Cells[5,i]:='168';SG.Cells[6,i]='' then SG.Cells[6,i]:='0';SG.Cells[7,i]='' then SG.Cells[7,i]:='0';SG.Cells[8,i]='' then SG.Cells[8,i]:='0';

// Инициализация

Оклад:= StrToFloat(SG.Cells[3,i]);

K:= 168; // часов в месяц

ВыслугаПр:= Процент_за_выслугу_лет(SG.Cells[0,i]);

НапряжПр:= StrToFloat(SG.Cells[4,i]);

Час:=StrToInt(SG.Cells[5,i]);

ЧасН:=StrToInt(SG.Cells[6,i]);

ЧасПр:=StrToInt(SG.Cells[7,i]);

ЧасСВ:=StrToInt(SG.Cells[8,i]);

НалогВычет:= Налоговый_вычет_НДФЛ(SG.Cells[0,i]);

// Расчеты

СуммаОклДол:= Оклад / K * Час;

СуммаН:= (Оклад / K) * ЧасН;

СуммаПр:= (Оклад / K) * ЧасПр;

СуммаСВ:= (Оклад / K) * ЧасСВ * 2;

Сумма:= СуммаОклДол + (СуммаОклДол * ВыслугаПр/100) +

(СуммаОклДол * НапряжПр) +

СуммаН +

СуммаСВ +

СуммаПр;

НДФЛ:= (Сумма - НалогВычет)*0.13;

Итог:=Сумма - НДФЛ;

SG.Cells[9,i]:= FlToStr(Сумма);.Cells[10,i]:= FlToStr(НДФЛ);.Cells[11,i]:= FlToStr(Итог);

Итого1:= Итого1 + Итог; ИтогоНДФЛ:= ИтогоНДФЛ + НДФЛ;

end;.Text:=FlToStr(ИтогоНДФЛ); Edit2.Text:=FlToStr(Итого1);;;

//..............................................................................TFRaschet.Процент_за_выслугу_лет(ID:string):integer;v,x1,x2:integer;

fdate:TDate;

// Поиск выслуги лет

fdate:=StrToDate(DM.GetValueByField('T_SOTR','FDATE_PAS','ID',ID));:=MonthsBetween(fdate,Now);.SQLR.Close;:=0;DM.SQLR do begin.Clear;.Add('select PROC from T_VISLUGA where');.Add('X2>='+IntToStr(v)+' and '+'X1<='+IntToStr(v));;:=FieldByName('PROC').AsInteger;;;;TFRaschet.Налоговый_вычет_НДФЛ(ID:string):double;v,x1,x2:integer;,D2:TDate;:double;:integer;:=StartOfTheYear(Now);:=EndOfTheYear(Now);.SQLR.Close;:=0; Sum:=0; kol:=0;.SQLR.Close;DM.SQLR do begin.Clear;.Add('select sum(ITOGO) from T_RASCHET where ID_SOTR = '+QuotedStr(ID));.Add(' AND FDATE>='+QuotedStr(DateToStr(d1))+' and '+'FDATE<='+QuotedStr(DateToStr(d2)));;:=Fields[0].AsFloat;;.SQLR.Close;DM.SQLR do begin.Clear;.Add('select CHILD from T_SOTR where ID = '+QuotedStr(ID));;:=Fields[0].AsInteger;;Sum<40000 then Result:=Result + 400;Sum<280000 then Result:=Result + 1000*kol;;

Похожие работы на - Процесс расчета заработной платы путем разработки и внедрения современной ЭИС

 

Не нашли материал для своей работы?
Поможем написать уникальную работу
Без плагиата!
Без нейросетей!