Основные виды неисправностей жидкокристаллического монитора Samsung SyncMaster 206BW

  • Вид работы:
    Курсовая работа (т)
  • Предмет:
    Информационное обеспечение, программирование
  • Язык:
    Русский
    ,
    Формат файла:
    MS Word
    660,56 Кб
  • Опубликовано:
    2014-04-23
Вы можете узнать стоимость помощи в написании студенческой работы.
Помощь в написании работы, которую точно примут!

Основные виды неисправностей жидкокристаллического монитора Samsung SyncMaster 206BW














Курсовой проект

Основные виды неисправностей жидкокристаллического монитора Samsung SyncMaster 206BW

Введение

жидкокристаллический монитор неполадка диагностика

В курсовом проекте будут приведены основные причины неполадок жидкокристаллических мониторов, алгоритмы поиска неисправностей и способы их решения. Целью курсового проекта является рассмотрение неисправностей жидкокристаллического монитора на примере Samsung SyncMaster 206BW.

Для решения данной цели поставлены следующие задачи:

1.      Описание характеристик выбранного монитора.

2.      Способы нахождения неполадок.

.        Рекомендации к использованию курсового проекта.

1. Обзорно-постановочная часть

жидкокристаллический монитор неполадка диагностика

В обзорно-постановочной части курсового проекта, будет описан исследуемый монитор, а также его характеристики.

Элегантный монитор Samsung SyncMaster 206BW с великолепным качеством изображения. Минималистский дизайн корпуса из глянцевого пластика со стильной кнопкой включения питания украсит Ваш рабочий стол. А быстрая ЖК- панель со временем отклика 2 мс и динамической контрастностью 3000:1 обеспечит великолепное качество изображения в компьютерных играх, фильмах или мультимедийных приложениях

Матрица

Тип - TFT/TN

Диагональ, дюймы - 22

Соотношение сторон - 16:10

Максимальное разрешение, пиксели - 1680х1050

Величина зерна, мм - 0,282

Яркость, кд/м2 - 300

Контрастность - 1000:1 (DC 3000:1)

Углы обзора (горизонтальный/ вертикальный) - 160°/160° (CR=5)

Среднее время отклика, мс - 2 (GTG)

Максимальное количество цветов, млн. - 16,7

Частота развертки

Строчная развертка, кГц - 30~81

Кадровая развертка, Гц - 56~75

Входные сигналы

Тип видеосигнала: Аналоговый RGB, DVI

Digital Link: TMDS

Типы синхронизации: Раздельная H/V, Комбинированная,

Синхронизация по зеленому

Входные разъемы: 15pin D-sub, DVI-D

Потребление энергии

В рабочем режиме, Вт - 55

В спящем режиме, Вт - 1

Блок питания - встроенный

Подставка

Тип - простая

Регулировки - наклон, поворот в плоскости стола

Крепление на стену - VESA, 100 мм

ШхВхГ, с подставкой, мм - 514,6x422x219,3

ШхВхГ, без подставки, мм - 514,6x353,3x63

ШхВхГ, в упаковке, мм - 606x158x488

Вес

Без упаковки, кг - 4,9

В упаковке, кг - 7,4

Структурная схема

На рисунке 1 представлена структурная схема жидкокристаллического монитора Samsung SyncMaster 206BW в разборе.

Рисунок 1 Структурная схема жидкокристаллического монитора Samsung SyncMaster 206BW

2. Структура жидкокристаллических мониторов

ЖК - жидкокристаллические мониторы (англ. LCD - liquid crystal display)- плоский монитор на основе жидких кристаллов. Тонкопленочный транзистор - одно из названий жидкокристаллического дисплея, в котором используется активная матрица, управляемая тонкоплёночными транзисторами. Усилитель TFT для каждого субпиксела применяется для повышения быстродействия, контрастности и чёткости изображения дисплея. Важнейшие характеристики ЖК-мониторов: Разрешение: Горизонтальный и вертикальный размеры, выраженные в пикселях. В отличие от ЭЛТ-мониторов, ЖК имеют одно, «родное», физическое разрешение, остальные достигаются интерполяцией. Размер точки: расстояние между центрами соседних пикселов. Непосредственно связан с физическим разрешением.

Соотношение сторон экрана(формат): Отношение ширины к высоте, например: 4:3, 16:9, 16:10. Видимая диагональ: размер самой панели, измеренный по диагонали. Площадь дисплеев зависит также от формата: монитор с форматом 4:3 имеет большую площадь, чем с форматом 16:10 при одинаковой диагонали.

Контрастность: отношение яркостей самой светлой и самой тёмной точек. В некоторых мониторах используется адаптивный уровень подсветки, приведенная для них цифра контрастности не относится к контрасту изображения. Яркость: количество света, излучаемое дисплеем, обычно измеряется в канделах на квадратный метр. Время отклика: минимальное время, необходимое пикселу для изменения своей яркости. Методы измерения неоднозначны. Угол обзора: угол, при котором падение контраста достигает заданного, для разных типов матриц считается по-разному, и часто сравнению не подлежит. Тип матрицы: технология, по которой изготовлен ЖК-дисплей (рисунок 2).

Входы: (напр, DVI, VGA, HDMI и пр.).

Рисунок 2 Технология, по которой изготовлен ЖК-дисплей

3. Основные принципы построения современных мониторов

Современные растровые видеомониторы (ВМ) для компьютеров используют принципы построения сходные с применяемыми в телевизионной технике, но отличаются от последних отсутствием радиотракта и схем для обработки видеосигналов (блока цветности). Ниже на Рисунок 1 приводится обобщенная блок-схема ВМ, на которой показаны все необходимые для обеспечения его работы функциональные узлы и элементы управления. Главным элементом ВМ является ЖК с отклоняющей системой (кадровыми отклоняющими катушками - КК и строчными - СК). Все остальные элементы, показанные на блок-схеме, служат для обеспечения режима работы ЖК и согласования сигналов от компьютера. Так как в цветных ВМ должно быть предусмотрено периодическое размагничивание маски для поддержания "чистоты цвета", они оборудуются петлей размагничивания, которая работает автоматически каждый раз при включении ВМ. В высококачественных ВМ предусматривается дополнительная возможность включить размагничивание в любой момент работы, для чего на переднюю панель устанавливается кнопка "DEGAUSS". Как и в обычном телевизоре для получения растра на экране ВМ необходимы узлы строчной и кадровой разверток. Задающие генераторы для этих узлов, как правило, сильно связаны с блоком управления, поэтому на блок-схеме они показаны вместе. Информация от компьютера поступает на входной разъем ВМ и далее на узел обработки видеосигналов для преобразования в сигналы с уровнями напряжений управления модуляторами . Для ВМ типа CGA, MDA, MCGA, HGC и EGA в функции этого узла входит дополнительно преобразование входных видеосигналов с уровнями TTL в сигналы RGB (матрицирование) для декодирования цветовой и яркостной информации поступающей от компьютера. В состав узла обработки видеосигналов входит также плата, которая служит для подключения непосредственно к цоколю ЖК. Оконечные видеусилители, как правило, располагаются на этой плате, а другие схемы узла обработки видеосигналов могут находиться на ней или на основной плате ВМ. Блок питания ВМ вырабатывает все необходимые напряжения для питания узлов показанных на блок-схеме, кроме ускоряющего напряжения HV для , которое для обеспечения большей стабильности традиционно вырабатывается в высоковольтном блоке узла строчной развертки. В блоке питания цветного ВМ обычно интегрируются и схемы питания петли размагничивания. Узел управления служит для контроля входных сигналов от компьютера (синхроимпульсов) и установки режимов работы узлов разверток, обработки видеосигналов, блока питания для поддержания и коррекции установленного режима изображения. Так как информация о видеорежимах от компьютера поступает в ВМ в виде комбинации полярностей синхроимпульсов (для простых режимов) и их частот (режимы SVGA), узел управления выполняет довольно сложную задачу по определению параметров разверток и управлению другими узлами. В функции узла управления входит также обеспечение защиты ЖК от аварийных ситуаций и обеспечение дежурного режима для экономии мощности (режим GREEN) когда ВМ не используется оператором. В современных моделях ВМ в узле управления все чаще применяют микропроцессоры с набором специализированных микросхем, которые обеспечивают сохранение всех установок и простое управление для пользователя. Предосторожности при проведении ремонтных работ

Ремонт видеомониторов (в дальнейшем ВМ) представляет собой достаточно сложный процесс, имеющий свои специфические особенности, но при его проведении, как и при любой другой работе, следует обязательно придерживаться правил техники безопасности. Общие положения техники безопасности по работе с электроустановками подробно описаны во многих изданиях, поэтому мы остановимся только на моментах, относящихся к нашему предмету - ВМ. ВМ - это изделие, в конструкции которого присутствует деликатная деталь большого размера из стекла . Это обстоятельство требует от работающего повышенной осторожности на всех этапах ремонта и транспортировки ВМ. Следует избегать резких ударов как в области горло вины, так и по ее экрану. Самое чувствительное место - это горловина, где устанавливается обычно панель с видеоусилителями. Неосторожное снятие этой панели или боковой удар по ней может привести к потере вакуума в ЖК. Это не опасно для работающего, но приводит к необходимости замены. Повреждение экрана при ударе может привести к образованию множества мелких осколков стекла, которые представляют опасность для работающего. Кроме того, следует оберегать поверхность экрана от царапин, которые возникают от ее контакта с твердыми предметами или, например, песчинкой при неправильной транспортировке и проведении работ. Такие царапины будут сильно мешать пользователю ВМ, а их устранение практически невозможно, так как не удается восстановить антибликовое покрытие поверхности экрана. Особое внимание следует обратить на наличие в ВМ высоких напряжений, которые представляют опасность для работающего, естественно, надо избегать с ними контакта. С этими напряжениями можно столкнуться в блоке питания ВМ, где их величина составляет 220 В переменного напряжения, 350 В постоянного и до 600 В импульсного, а также в блоке строчной развертки и на ЖК - 6 кВ и 25 кВ. Вследствие относительно большой емкости ускоряющего электрода и весьма высокого напряжения на нем энергия заряда оказывается значительной и долго сохраняется. При воздействии высокого напряжения, как правило, через металлический инструмент на руки работающего, происходят самопроизвольные сокращения мышц, что приводит к резким движениям рук.

Следствием этого могут быть замыкания на плате ВМ или механические повреждения, а для работающего последствия могут быть более серьезные, вплоть до электрического шока. Вышесказанное предусматривает выполнение еще одного положения правил техники безопасности - рабочее место должно быть организовано должным образом, а именно: стол должен быть просторным для возможно удобного расположения ВМ, измерительных приборов и инструмента. Должны быть предусмотрены подставки для фиксации ВМ в различных положениях, обеспечивающих удобный доступ для контроля и замены деталей. Такие меры помогут избежать возможных механических повреждений и плат ВМ в ходе ремонтных работ.

. Проектная часть

Основные виды неисправностей жидкокристаллического монитора Samsung SyncMaster 206BW ,признаки неисправностей, причины возникновения и способы устранения.

Причины возникновения неисправностей в ВМ

Неисправности в ВМ возникают, как и в других изделиях электронной техники по следующим причинам: Некачественное изготовление Следствием некачественного изготовления являются, как правило, нарушения технологии пайки, сборки, недоработки на стадии проектирования, применение некачественных элементов или некорректная замена элементов на аналоги (в процессе комплектации) Неисправности по этим причинам проявляются обычно в первые месяцы эксплуатации. Доля таких ВМ из всех поступивших в ремонт достаточно велика и достигает 30% Нарушение правил эксплуатации ВМ ВМ поступает к пользователю в большинстве случаев в комплекте с компьютером. При установке комплекса на рабочем столе и при первом включении его, как правило, пользователь обращает основное внимание на его удобное расположение и торопится ознакомиться с его возможностями и программным обеспечением, часто забывая хотя бы заглянуть в технические описания, где всегда имеются рекомендации по использованию ВМ. Необходимо также соблюдать правила подключения ВМ к цепям питания. Все подсоединения сигнальных кабелей и разъема питания должны производиться при отключенном питании и положениях выключателей на ВМ и компьютере "ВЫКЛ". Часто причиной неисправности ВМ бывает подключение к некачественной сети электропитания т.е. использование розеток с плохим контактом, так как многие ВМ не выдерживают последовательного пропадания и появления вновь напряжения питания в сети с интервалом 0.5 - 1 сек. К этой категории можно также отнести неисправности из-за механических повреждений по вине пользователя Естественное старение электронных компонентов Эта причина является общей для всех изделий электронной техники, работающих в условиях, соответствующих проектным (указанных в технической спецификации). Старению подвергаются печатные платы и припой, особенно в местах повышенной температуры. Как правило, время наработки на отказ для ВМ составляет более 10000 часов, что соответствует 3-5 годам работы. Ремонт неквалифицированным персоналом Имеется еще одна причина возникновения неисправностей в ВМ - это неграмотно выполненный ремонт, когда в процессе ремонта неквалифицированным персоналом производится замена элементов путем подбора аналогов или вводятся изменения в принципиальную схему. Некорректно выполненная работа может привести в дальнейшем к дополнительным неисправностям в ВМ, что сильно затруднит его окончательный ремонт. Типичные неисправности современных CRT мониторов: Неисправность блока питания - происходит в результате скачков напряжения в электросети и некачественного электропитания. Очень часто выход из строя блока питания влечет за собой повреждение других модулей монитора. Выход из строя блока строчной развертки. Чаще всего происходит из-за сильной загрязненности монитора пылью и пробоя высоковольтных цепей и ТДКС. Выход из строя блока кадровой развертки. В основном происходит из-за нарушения температурного режима работы силовых элементов блока. Выход из строя платы формирования и обработки видеосигнала - в основном происходит из-за старения элементов и нарушения температурного режима эксплуатации.

Нарушение цветопередачи и геометрические искажения изображения. Подобные неисправности могут возникнуть вследствие нарушения работы отклоняющей системы из-за старения элементов и намагниченности кинескопа. В основном происходит при ударах при перевозке и действия источников электромагнитного излучения .

Общие принципы ремонта ВМ

Главной целью ремонта любого аппарата является возврат его пользователю в рабочем со-стоянии по возможности без ухудшения его характеристик, желательно с гарантией его достаточно продолжительной дальнейшей работоспособности. Достичь этой цели можно, только ответив на следующие вопросы:

• Была ли однозначно установлена причина возникновения неисправности?

• Проведен ли анализ по принципиальной схеме на предмет: могла ли эта неисправность повлечь за собой другие? Чтобы работа по ремонту имела положительный результат, следует придерживаться следующего порядка работы: 1. Убедится в неисправности ВМ До начала работ необходимо, в первую очередь, убедиться, что именно ВМ имеет дефект, а не видеоплата в компьютере. Это легко сделать, подключив ВМ к заведомо работающему компьютеру. 2. Вскрытие ВМ и оценка его состояния помогают выяснить примерный срок службы ВМ, правильность условий эксплуатации. В случае сильной внутренней загрязненности необходимо провести чистку от пыли всех плат и частей конструкции, так как пыль создает теплоизолирующую прослойку и нарушает нормальный тепловой режим работы деталей. Кроме того, в загрязненных местах, где присутствует высокое напряжение, создаются условия для электрического пробоя. При осмотре особое внимание надо обратить на силовые и высоковольтные элементы, к которым относятся: ТДКС, трансформатор блока питания, диоды, мощные транзисторы, электролитические конденсаторы и конденсаторы в узле строчной развертки. Осмотр обратной стороны печатной платы позволяет оценить качество пайки, при этом также возможно быстрое обнаружение дефекта. В первую очередь, следует обратить внимание на пайку в точках подключения массивных деталей, таких как трансформаторы, транзисторы на радиаторах, диоды. Характерным признаком дефекта пайки является появление трещин или серого ободка вокруг вывода, хорошо заметного на фоне блестящего припоя. Такие точки подлежат обязательной пропайке, в процессе которой может выявиться дефект от плохого залуживания выводов детали, что проявляется в отекании припоя с вывода. 3. Обеспечение включения БП ВМ .Привести ВМ в такое состояние, чтобы его можно было включить, а при необходимости и отремонтировать внутренний блок питания. При этом следует проверить, нет ли короткого замыкания на выходах источника и исключить помехи в его работе. На этом этапе полезно сделать контрольный замер выходных напряжений блока питания, в первую очередь, напряжения накала, чтобы не повредить ее

Определение неисправного узла. Когда ВМ включается, но имеются нарушения в его работе, появляется возможность провести первичную диагностику. Целью данного этапа является определение узлов ВМ, в которых возможны неисправности, при условии, что блок питания проверен и в целом работает. Тогда остаются непроверенными следующие узлы:

• Узел строчной развертки

• Кадровая развертка.

• Узлы обработки видеосигналов.

• Схемы управления режимами.

• Схемы защиты.

На этом этапе надо попытаться получить растр на экране ВМ. Возможно, в момент включения не будет свечения экрана из-за отсутствия сигнала от компьютера или изменений в настройках. Если не удается получить свечение экрана, тогда проверяются напряжения на выводах и наличие высокого напряжения. Далее по внешним признакам, а при необходимости по результатам контрольных измерений делают вывод о неисправном узле. 5. Диагностика неисправных узлов. На данном этапе возникает необходимость в принципиальных схемах и информации по отдельным компонентам. Их наличие дает возможность быстро проследить прохождение сигналов и представить их ориентировочные уровни на выводах микросхем и транзисторов. Одновременно с описанными действиями полезно еще раз внимательно осмотреть печатный монтаж в районе подозрительного узла для выявления возможных дефектов, пропущенных при осмотре ранее. 6. Замена дефектных деталей. Производить замену деталей желательно на соответствующие схеме, однако, не всегда это представляется возможным. В этом случае необходимо, пользуясь справочной литературой, корректно подобрать аналоги. После замены дефектных деталей следует повторить пункт 5, чтобы убедиться в работоспособности узла, который подвергался ремонту, а также в отсутствии других неисправностей. 7. Анализ возможных причин неисправностей. Производится после завершения основных ремонтных работ на основании всей информации, полученной во время работы. Цель анализа - выявить основную причину отказа и сделать вывод о возможных отказах ВМ при дальнейшем его использовании. 8. Окончательная диагностика, настройка и тестирование производятся в комплексе с компьютером. С момента включения ВМ контролируют нагрев радиатора транзистора выходного каскада строчной развертки - он не должен быть чрезмерным в течение первых 15 мин. Таким же образом следят за ключевым транзистором блока питания и другими греющимися деталями. Установившийся режим наступает лишь через час после включения. В это время контролируют выходные напряжения блока питания, величину импульсного напряжения на коллекторе транзистора выходного каскада строчной развертки осциллографом (оно не должно превышать 1500 В), высокое напряжение на - высоковольтным щупом (24 - 25 кВ). Следует отметить, что каждое отклонение от нормальных значений измеренных величин должно быть проанализировано на предмет возможной неисправности. По истечении 1 часа работы ВМ можно приступать к настройкам. На компьютере выбирают сервисную программу, которая, как правило, поставляется с видеокартой. Эта программа позволяет переключать режимы работы ВМ. Выбирают базовый режим и проверяют яркость свечения экрана и качество фокусировки. Далее выбирают графический режим и выводят на экран цветовую таблицу. Устанавливают регулятор яркости на передней панели ВМ в среднее положение и еще раз контролируют свечение экрана - все цвета таблицы должны быть нормально различимы, если нет, то подстраивают ускоряющее напряжение G2 на ТДКС до получения нужного результата. Одновременно следят за качеством фокусировки и при необходимости корректируют его другой ручкой настройки на ТДКС. Качество фокусировки оценивается по заметности отдельных линий строк. По завершении настройки фокусировки и яркости производят регулировку оконечных видеоусилителей, контролируя правильность цветопередачи по цветовой таблице. Регулировка должна обеспечить баланс белого цвета во всех градациях яркости, что достигается установкой подстроечных резисторов на плате оконечных видеоусилителей. За настройку каждого луча отвечают два резистора (они обычно подписаны BIAS и GAIN). При минимальной яркости следует настраивать резистор BIAS, при максимальной - GAIN. 9. Проверка корректного переключения режимов ВМ, для чего с компьютера выбирают последовательно режимы и в каждом контролируют размеры растра, его положение на экране, геометрию и синхронизацию частоты строк. 10. Коррекция геометрических искажений растра типа "подушка", для чего используется построечный резистор с обозначением "PIN". Эту регулировку производят для установки вертикали растра по его боковым краям, она является весьма субъективной и зависит от кривизны поверхности экрана и угла обзора. Не следует при этом добиваться точной настройки во всех режимах работы ВМ, так как часто это не предусмотрено конструкцией. Надо отметить, что в случае невозможности какой-либо регулировки, возможна неисправность узла управления или исполнительных элементов в других узлах. В таком случае необходимо произвести их ремонт и повторить настройку ВМ. 11. Тепловой прогон. В качестве окончательной проверки ВМ после ремонта рекомендуется провести так называемый "тепловой прогон", для чего полностью подготовленный к работе с закрепленной задней крышкой и установленный на подставку ВМ включается вместе с компьютером на достаточно продолжительное время (не менее 2-х часов). В течение этого времени температура всех компонентов достигает установившегося значения, т.е. моделируются реальные условия работы ВМ.

Программы для тестирования и настройки мониторов

1. Nokia Monitor Test v1.0a - программа для Windows 3.xx, 9x, ME, NT4.0, W2k. Имеет Help на шести языках и хотя встроенного русского нет, но есть его перевод.

2. Nokia Monitor Test v2.0 - программа для Windows 9x, ME, NT4.0, W2k. Отличается от первой версии дополнительным набором тестов (например звука), но не имеет такого же подробного Helpа. Одно из главных достоинств этой версии - возможность менять разрешение и частоту обновления, вызывая "свойства экрана" и "не выходя" при этом из программы.

3. NEC Monitor Test - для Windows 9x, ME, NT4.0, W2k. Программа подобная Nokia Monitor Test V2.0. Удобство состоит в возможности программного раздельного отключения цветов RGB, что полезно при настройке сведения.

4. Monitor Matter - программа для Windows 9x, ME, NT4.0, W2k. Предназначена для тестирования CRT и LCD мониторов. Есть Help с картинками, поясняющими суть тестов и понятий, а также порядок подготовки к проверке. Небольшая по объему, "влазит" на дискету 1.44MB.

. TestPattern Generator by PHILIPS - TestPattern Generator 3.11 от Herman J.S.Aben и фирмы Philips. Программа для Windows 9x, ME, NT4.0, W2k. Программа пригодная для полупрофессионального использования при настройке. Генерирует всякие картинки. Имеет подробное описание в pdf-формате.

Техническое обслуживание

Современные ЖК мониторы в принципе не нуждаются в систематическом техническом обслуживании, по причине своей высокой технологичности.

Но некоторые операции по обслуживанию все же можно производить. Это такие операции как:

Очистка экрана и корпуса от пыли специальными салфетками предназначенными именно для ЖК мониторов.

Очистка внутренних электронных плат монитора от пыли.

Инструменты для технического обслуживания:

Комплекты PANTONE/Gretagmacbeth Eye-One display LT и Eye-One display 2 и предназначены для настройки (откалибровки) дисплей в соответствии с одним из принятых стандартов для отображения графических файлов и создания профиля настроенного дисплея, которые обеспечат корректную работу системы управления цветом .

Комплекты состоят из колориметров Eye-One display LT и Eye-One display 2 (USB интерфейс), набора программ (под Windows и Macintosh) и краткого руководства пользователя.

Сенсоры позволяют измерять освещенность и цветовую температуру в месте измерения. Для такого измерения на сенсор надевается белый рассеиватель . Измерять параметры окружающего света может только колориметр Eye-One display 2.

При установке инсталляционного диска в дисковод, предлагается выполнить инсталляцию трех программ: Eye-One Match, Eye-One Diagnostics и i1ColorPoint . One Diagnostics - предназначена для проверки работоспособности сенсора и замера основных характеристик дисплея. Eye-One Match - собственно основная программа настройки и профилировки дисплея.

После перезагрузки в автозапуск будут добавлены две программы Profile Reminder и Logo Calibration Loader .

Диспетчер задач AnVir - удобное приложение для контроля над работающими программами.

После установки Eye-One Match, Eye-One Diagnostics и перезагрузки все готово для процесса калибровки и построения профиля дисплея.

Подключить колориметр к компьютеру и запустить Eye-One Diagnostics. Важное условие работы программы Eye-One Diagnostics - программа Eye-One Match должна быть выключена, иначе первая будет выдавать ошибку.

Если тест прошел успешно, программа сообщит о измеренных значениях характеристик дисплея. При выходе из программы, она предложит сохранить характеристики дисплея (промеренные при текущем положении органов управления дисплеем) в текстовом файле.

Запустить Eye-One Match и приступить к калибровке и профилировке. В зависимости от того, какой сенсор будет подключен Eye-One display LT или Eye-One display 2 в программе Eye-One Match будут доступны разные наборы функций .

Калибровку и профилировку можно производить в режимах Easy или Advanced

Выбор типа дисплея:

Выбор настроек дисплея .

Указываем точку белого (цветовую температуру), гамму и яркость дисплея .

Окно программы Eye-One Match 3.6 при подключении сенсора Eye-One display LT . Три цветовые температуры для точки белого, две гаммы и нельзя выбрать яркость.

Прикрепить сенсор к дисплею для измерения его характеристик. Рекомендуется устанавливать сенсор в центр экрана. Программа Eye-One сама находит сенсор. Сообщает, что она обнуляет все прежние настройки цветопередачи в видеодрайвере и приступает к измерениям.

Настройка контраста, яркости и баланса белого. С помощью «ручек управления», меню настройки дисплея и указаний программы, нужно добиться максимально близких значений для выбранных ранее настроек: цветовой температуры белого, яркости и контраста.

После настройки основных параметров, программа начинает измерение ответов на подаваемые цветовые стимулы для точной калибровки и построения профиля:

После того, как измерения произведены, программа Eye-One Match сообщит, что профиль создан и предложит задать ему имя.

При нажатии на кнопку Befor&After можно вызвать диалог оценки результата калибровки:

Задать имя, указать с какой периодичностью напоминать о необходимости перекалибровки и закрыть программу.

Программа записывает профиль, загружает его как профиль по умолчанию для операционной системы и загружает данные калибровки в видеоадаптер. Вызываем меню «Свойства Экрана» операционной системы и проверяем, что созданный с помощью Eye-One Match профиль отображается, как профиль «по умолчанию».

Ремонт монитора

Неисправность - не включается, при нажатии на кнопку включения питания - индикатор питания загорается

Три винта крепят подставку и крышку

Открутить и вытащить крепление подставки

Отделить половинки корпуса друг от друга. Выдавить переднюю рамку из защелок. Вскрытие производится отверткой

Положить монитор экраном на стол, предварительно положить что нибудь мягкое на поверхность, чтобы не повредить экран

Снять защитную металлическую крышку слева и вытащить провод с разъемом справа, который идет с кнопок управления. Под металлической крышкой находятся разъемы подключения высоковольтных проводов ламп подсветки

Приподнять весь блок и под ним будут видны провода и разъем, которые подключены к контроллеру матрицы. Надавить пальцами на крайние металлические «лапки» и вытащить разъем.

Блок от матрицы отсоединен.

С обратной стороны расположены две большие платы, плата слева - считается главной в мониторе .

На плате имеет место быть:

·    синхроселектор и схема синхронизации;

·              аналого-цифровой преобразователь (АЦП);

·              схема масштабирования и LCD-контроллер;

·              микропроцессор (МП) и энергонезависимая память;

·    Сетевой импульсный понижающий блок питания

·              Инвертор.

Инвертор выполняет следующие функции:

Преобразует постоянное напряжение 5…20 В в высоковольтное

переменное напряжение.

Регулирует и стабилизирует ток CCFL лампы.

Обеспечивает регулировку яркости.

Согласует выходной каскад инвертора со входным сопротивлением CCFL лампы при запуске и в рабочем режиме.

Обеспечивает защиту схемы от короткого замыкания в нагрузке и токовой перегрузки.

Для работы ЖК панели первостепенное значение имеет источник света, световой поток которого, пропускаемый через структуру жидкого кристалла, формирует изображение на экране монитора. Для создания светового потока используются люминесцентные лампы подсветки с холодным катодом (CCFL), которые располагаются на краях монитора и с помощью матового рассеивающего стекла равномерно засвечивают всю поверхность ЖК матрицы. «Поджиг» ламп, а также их питание в рабочем режиме обеспечивают инверторы. Инвертор должен обеспечить надежный запуск ламп напряжением свыше 1500 В и их стабильную работу в течение длительного времени при рабочих напряжениях от 600 до 1000 В. Подключение ламп в ЖК панелях осуществляется по емкостной схеме. Рабочая точка стабильного свечения (РТ - на графике) располагается на линии пересечения нагрузочной прямой с графиком зависимости тока разряда от напряжения, приложенного к лампам. Инвертор в составе монитора создает условия для управляемого тлеющего разряда, а рабочая точка ламп находится на пологой части кривой, что позволяет добиться постоянства их свечения в течение длительного времени и обеспечить эффективное управление яркостью.

Рисунок 3 Схема подключекния ламп в ЖК панелях

Открутить винты крепления платы блока питания и инвертора и снять ее из шасси. Видим 3 вздувшихся электролитических конденсатора. Проблема с конденсаторами связана с их эквивалентным последовательным сопротивлением (ESR) - на эквивалентной схеме реальный конденсатор представляется как идеальный (имеющий нулевое сопротивление переменному току) с включенным последовательно с ним резистором. При работе с большими токами на высоких частотах (а источник питания то импульсный в мониторе и преобразование идет на достаточно высокой частоте) величина ESR имеет очень большое значение - во-первых, она снижает скорость зарядки-разрядки конденсатора, что сильно снижает эффективность подавления им пульсаций, во-вторых, на ESR рассеивается мощность, нагревающая конденсатор и еще больше снижающая время его жизни. А эта рассеиваемая мощность на обкладках конденсатора его разогревает, электролит от перегрева расширяется и вылезает наружу конденсатора. Тут конечно играет роль и качество изготовления конденсаторов. На выход блока питания подсоединен в качестве эквивалента нагрузки низкоомный резистор. В результате потребляемый ток от БП составил 1,8 А, что эквивалентно работающему инвертору и платы обработки сигнала и матрицы. Параллельно нагрузочному резистору был подключен осциллограф. Вот что было изображено на экране .

Рисунок 4 Осцилограф подключенный паралельно нагрузочному резистру

Электролитические конденсаторы вздулись, потому что потеряли свою мощность, поэтому не было фильтрации пульсации выпрямленного напряжения. Решение этому - замена конденсаторов.

Они были 820 mkf на напряжение 25 v. Установить более мощные 1000 mkf на напряжение 50 v .

Перепаять на новые

Так как электролитические конденсаторы плохо пропускают высокочастотную составляющую переменного напряжения, то было принято решение зашунтировать электролиты керамическими конденсаторами, которые примут «высокочастотный удар на себя». Емкость керамических выбираем 0,1 mkf. Включить блок питания, подсоединить на выход нагрузочный резистор и осциллограф .

Рисунок 5 Осциллограф подключенный на выход нагрузочного регистра

Расчетно-экономическая часть

В расчетно-экономической части приведены цены на услуги ремонта ЖК мониторов

Вид ремонта мониторов

Цена в рублях

Ремонт 17“LCD - 18“LCD монитора

Замена ламп подсветки

2 400 р.

Ремонт ламп подсветки монитора

2 400 р.

Замена блока или платы

1 500 р.

Ремонт инвертора монитора

2 400 р.

Ремонт главной платы мониторов

2 400 р.

Ремонт источника питания

2 400 р.

Ремонт входного интерфейса

1 500 р.

Ремонт 19“LCD - 21“LCD монитора

Замена ламп подсветки

2 550 р.

Ремонт ламп подсветки монитора

2 550 р.

Восстановление LCD

4 500 р.

Замена блока или платы монитора

1 500 р.

Ремонт инвертора монитора

2 550 р.

Ремонт главной платы монитора

2 550 р.

Ремонт источника питания

2 550 р.

Ремонт входного интерфейса

2 550 р.

Замена ламп подсветки мониторов

3 600 р.

Замена блока или платы

2 400 р.

Ремонт ламп подсветки монитора

3 600 р.

Ремонт инвертора монитора

3 600 р.

Ремонт главной платы

3 600 р.

Ремонт источника питания

3 600 р.

Ремонт входного интерфейса

3 600 р.


Цены на ремонт ЖК мониторов указаны в соответствии с ценами в г.Воронеж на 2013 год. Они могут варьироваться в зависимости неполадок.

Все программные средства диагностики, представленные в курсовом проекте являются бесплатным программным обеспечением, и не подлежат никакой расценке.

ТЕХНИКА БЕЗОПАСНОСТИ

В процессе трудовой деятельности при нарушении безопасных условий труда на человека могут воздействовать опасные и вредные производственные факторы. Случай воздействия на работающего опасного производственного фактора при выполнении им задания руководителя работ или трудовых обязанностей называется несчастным случаем. Воздействие на человека вредного фактора может привести к профессиональному заболеванию. Результатом несчастного случая является травма. К вредным производственным факторам относятся: неоптимальный состав и состояние воздуха: повышенная запыленность воздуха; повышенная или пониженная влажность; повышенная подвижность; неоптимальное освещение: недостаток освещенности; неравномерность освещения; повышенный уровень шума.

Пары и газы образуют с воздухом смеси, а твердые и жидкие частицы вещества - дисперсные системы (аэрозоли), которые делятся на пыль (размер твердых частиц более 1 мкм), дым (менее 1 мкм) и туман (размер жидких частиц менее 10 мкм). Пыль бывает крупнозернистой (размер частиц более 150 мкм), среднезернистой (50 ¸ 100 мкм) и мелкозернистой (менее 10 мкм). Источником пыли в машинном зале ВЦ являются трущиеся механические части внешних устройств ЭВМ, бумага для АЦПУ и недостаточное кондиционирование воздуха. Вредные вещества, хорошо растворяясь в биологических средах, способны вступать с ними во взаимодействие, вызывая нарушения нормальной жизнедеятельности. В результате их действия у человека возникает болезненное состояние - отравление, опасность которого зависит от продолжительности воздействия, концентрации и вида вещества.

Человек постоянно находится в процессе теплового взаимодействия с окружающей средой. Согласно ГОСТ 12.1.005-76, при благоприятных условиях труда характеристика метеорологических показателей в производственных помещениях и на рабочем месте следующая: температура от 20°С до 23°С при преимущественно умственной или легкой мышечной работе, допустимая температура - от 19°С до 21°С. При воздействии высокой температуры, интенсивного теплового излучения возможен перегрев организма, который характеризуется повышением температуры тела, обильным выделением пота, учащением пульса и повышением частоты дыхания, резкой слабостью, головокружением, а в тяжелых случаях - появлением судорог или теплового удара. Источником высокой температуры в машинном зале ВЦ являются внешние устройства ЭВМ: АЦПУ, дисплеи, а также плохая работа кондиционеров. Влажность воздуха оказывает большое влияние на терморегуляцию организма. Оптимальная величина относительной влажности составляет 40% ¸ 60%. Движение воздуха в помещениях является важным фактором, влияющим на тепловое самочувствие человека. Скорость движения воздуха не должна превышать 0,1 м/с.

Правильно спроектированное и выполненное освещение на предприятиях обеспечивает возможность нормальной производственной деятельности. При освещении производственных помещений используют естественное и искусственное освещение. Недостаток естественного света предусматривает применение системы смешанного освещения. Освещенность на рабочем месте должна соответствовать характеру зрительной работы, который определяется следующими тремя параметрами:

1. объект различения - наименьший размер рассматриваемого предмета;

2.      фон - поверхность, прилегающая непосредственно к объекту различения;

.        контраст объекта с фоном - характеризуется соотношением яркостей рассматриваемого объекта.

При работе за дисплеем освещенность определяется минимальным объектом различения - шириной линии рукописного или печатного текста, который читает оператор ЭВМ с листа. Для данного вида работы нормируемая освещенность составляет 400 люкс.

Недостаточное освещение приводит к напряжению зрения, преждевременной усталости и ослабляет внимание. Чрезмерно яркое освещение вызывает ослепление, раздражение и резь в глазах. Неправильное направление света на рабочее место может создать резкие тени, блики и дезориентировать работающего. Это может привести к профессиональным заболеваниям.

Сохранность зрения человека, состояние его центральной нервной системы и безопасность на производстве в значительной мере зависят от условий освещения.

Одним из наиболее распространенных факторов внешней среды, неблагоприятно воздействующих на организм человека, является шум.

Любой источник шума характеризуется, прежде всего, звуковой мощностью. Мощность источника Р - это общее количество звуковой энергии, излучаемой источником шума в окружающее пространство за единицу времени. В соответствии с СанПиН 2.2.2.542-96, в помещениях, где работают инженерно-технические работники, осуществляющие лабораторный, аналитический или измерительный контроль, уровень шума не должен превышать 50дБА.

Шум вредно действует на организм и снижает производительность труда. Уровень звукового давления по отношению к порогу слышимости L = 120 Дб ¸ 130 Дб соответствует порогу болевого ощущения. Звуки, превышающие по своему уровню этот порог, могут вызывать боли и повреждения в слуховом аппарате. Шум создает значительные нагрузки на нервную систему человека, оказывает на него психологическое воздействие.

Источником шума в машинном зале ВЦ являются механические устройства ЭВМ. Человек, работая при шуме, привыкает к нему, но продолжительное действие сильного шума вызывает общее утомление, может привести к ухудшению слуха, а иногда и к глухоте, нарушается процесс пищеварения, происходит изменение объема внутренних органов. Эти вредные последствия шума тем больше, чем сильнее шум и продолжительнее его действие.

Мероприятия по технике безопасности на рабочем месте

Инструкция по регламентации работы администратора безопасности по поддержанию уровня защиты локальной вычислительной сети от несанкционированного доступа к информации (далее - Инструкция) разработана с учетом требований Федерального закона "Об информации, информатизации и защите информации", утвержденного Президентом Российской Федерации 20.02.95 N 24-ФЗ, Федерального закона "О государственной тайне", утвержденного Президентом Российской Федерации 21.07.93 N 5485-1, "Положения о государственной системе защиты информации в Российской Федерации от иностранных технических разведок и от ее утечки по техническим каналам", утвержденного Постановлением Правительства Российской Федерации от 15.09.93 N 912-51, и других действующих руководящих, нормативных документов (НД) по защите информации от несанкционированного доступа(НСД).

Целью администрирования локальной вычислительной сети (ЛВС) является поддержание достигнутого уровня защиты информации ЛВС и Федеральной базы данных частотных присвоений радиоэлектронных средств гражданского назначения (ФБД) и НСД.

Инструкция регулирует отношения между администратором безопасности, пользователями и разработчиками, возникающие при:

эксплуатации и развитии ЛВС и ФБД;

формировании и использовании данных, сообщений, баз данных, информационных ресурсов на основе создания, сбора, обработки, накопления, хранения, поиска, распространения и предоставления пользователю документированной информации;

.2 Администратор безопасности является ответственным должностным лицом Главгоссвязьнадзора России, уполномоченным на проведение работ по технической защите информации и поддержанию достигнутого уровня защиты ЛВС и ее ресурсов на этапах промышленной эксплуатации и модернизации.

1.3 Администратор безопасности руководствуется в своей практической деятельности положениями федеральных законов, нормативных и иных актов Российской Федерации, решениями и документами Гостехкомиссии России, ФАПСИ и Госстандарта России, организационно- распорядительными документами Главгоссвязьнадзора России.

1.4 Деятельность администратора безопасности планируется в установленном порядке и согласовывается с отделом безопасности, гражданской обороны и мобилизационной работы. В плане работ должны быть отражены мероприятия по поддержанию защиты ЛВС и ФБД от НСД и другие вопросы, относящиеся к защите.

.5 Администратор безопасности должен иметь специальное рабочее место - рабочую станцию (РС), размещенную в отдельном помещении и функционирующую постоянно при включении сети, а также личный сейф (или железный шкаф) и печать.

.6 Требования администратора безопасности, связанные с выполнением им своих функций, обязательны для исполнения всеми пользователями ЛВС и ФБД.

.7 Инструкция является неотъемлемой частью организационно -распорядительных документов Главгоссвязьнадзора России, в которых конкретизируется политика безопасности в ЛВС и информационное взаимодействие при ведении ФБД.

Администратор безопасности обязан:

знать в совершенстве применяемые информационные технологии;

участвовать в контрольных и тестовых испытаниях и проверках ЛВС и ФБД;

знать ответственных лиц в каждом структурном подразделении Главгоссвязьнадзора России и их права доступа по обработке, хранению и передаче защищаемой информации;

вести контроль за процессом резервирования и дублирования важных ресурсов ЛВС и ФБД;

участвовать в приемке новых программных средств;

вносить предложения по совершенствованию уровня защиты ЛВС и ФБД;

анализировать данные журнала учета работы ЛВС с целью выявления возможных нарушений требований защиты;

оценивать возможность и последствия внесения изменений в состав ЛВС с учетом требований НД по защите, подготавливать свои предложения;

обеспечить доступ к защищаемой информации пользователям ЛВС

согласно их прав доступа при получении оформленного соответствующим образом разрешения;

запрещать и немедленно блокировать попытки изменения программно - аппаратной среды ЛВС без согласования порядка ввода новых (отремонтированных) технических и программных средств и средств защиты ЛВС;

запрещать и немедленно блокировать применение пользователям сети программ, с помощью которых возможны факты НСД к ресурсам ЛВС и ФБД;

анализировать состояние защиты ЛВС и ее отдельных подсистем;

контролировать физическую сохранность средств и оборудования ЛВС;

контролировать состояние средств и систем защиты и их параметры и критерии;

контролировать правильность применения пользователями сети средств защиты;

оказывать помощь пользователям в части применения средств защиты от НСД и других средств защиты, входящих в состав ЛВС;

не допускать установку, использование, хранение и размножение в ЛВС программных средств, не связанных с выполнением функциональных задач;

своевременно анализировать журнал учета событий, регистрируемых средствами защиты, с целью выявления возможных нарушений;

в период профилактических работ на рабочих станциях и серверах ЛВС снимать при необходимости средства защиты ЛВС с эксплуатации с обязательным обеспечением сохранности информации;

не допускать к работе на рабочих станциях и серверах ЛВС посторонних лиц;

осуществлять периодические контрольные проверки рабочих станций и тестирование правильности функционирования средств защиты ЛВС;

периодически предоставлять руководству и в отдел безопасности отчет о состоянии защиты ЛВС и о нештатных ситуациях на объектах ЛВС и допущенных пользователями нарушениях установленных требований по защите информации. Администратору безопасности запрещается оставлять свою рабочую станцию без контроля, в том числе в рабочем состоянии.

Запрещается фиксировать учетные данные пользователя (пароли, идентификаторы, ключи и др.) на твердых носителях, а также сообщать их кому бы то ни было, кроме самого пользователя. Администратор безопасности должен четко знать классификацию нарушений (противоправных деяний) в отношении ЛВС и ее подсистем, последствия которых классифицируются на категории:

первая (наивысшая категория тяжести нарушения) - невыполнение пользователями ЛВС требований или норм ЭД на ЛВС и организационно - распорядительных документов Главгоссвязьнадзора России информационной сфере, в результате чего имеется реальная возможность противоправных деяний в отношении ЛВС и ее ресурсов;

вторая - невыполнение требований НД по защите, в результате чего создаются предпосылки для совершения противоправных деяний в отношении ЛВС и ее ресурсов;

- третья - невыполнение других требований НД по защите и организационно - распорядительных документов Главгоссвязьнадзора России.

Заключение

В результате выполнения курсового проекта были рассмотрены Основные виды неисправностей жидкокристаллического монитора Samsung SyncMaster 206BW, признаки неисправностей, причины возникновения и способы устранения.

Данный материал может использоваться, как пособие для сотрудников сервисных компьютерных центров и студентов, изучающих техническое обслуживание и ремонт средств вычислительной техники.

Список используемой литературы

1. Информатика. Базовый курс. Учебник для Вузов/под ред. С.В. Симоновича, - СПб.: Питер, 2000.

. Новейший самоучитель работы на персональном компьютере. - Ростов-на-Дону: Изд. Дом «Владис», 2006.- 608 с

. Информатика. Мультимедийный электронный учебник./под ред. Алексеев Е.Г., Богатырев С.Д.

. Информатика: Учеб. для вузов/под ред. Острейковский В. А. - М.: Высш. Шк., 2000.-511 с.: ил.

6. Интернет ресурсы - #"722953.files/image006.gif"> 

Алгоритм поиска неисправности «нарушение яркости изображения».



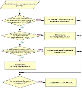
Алгоритм поиска неисправности «темный экран»


Алгоритм поиска неисправности «нарушение цветопередачи изображения»

Похожие работы на - Основные виды неисправностей жидкокристаллического монитора Samsung SyncMaster 206BW

 

Не нашли материал для своей работы?
Поможем написать уникальную работу
Без плагиата!
Без нейросетей!