Информационная система реализации готовой продукции на предприятии

  • Вид работы:
    Курсовая работа (т)
  • Предмет:
    Информационное обеспечение, программирование
  • Язык:
    Русский
    ,
    Формат файла:
    MS Word
    1,91 Мб
  • Опубликовано:
    2014-02-23
Вы можете узнать стоимость помощи в написании студенческой работы.
Помощь в написании работы, которую точно примут!

Информационная система реализации готовой продукции на предприятии

Кафедра информационных систем в экономике












Курсовая работа

Информационная система реализации готовой продукции на предприятии


Выполнил:

студент группы ПИ-51

Шалагин А.С.

Руководитель работы:

к.э.н., доцент каф. ИСЭ

Царегородцев А.С.

Введение

сбыт продукция автоматизация документооборот

В курсовом проекте рассматривается процесс сбыта готовой продукции на фирме, производящей моющие средства.

Основной целью работы является проектирование информационной системы реализации готовой продукции. В связи с этим на предприятии предполагается создать автоматизированное рабочее место менеджера по сбыту. Для достижения цели определены следующие задачи:

.        анализ существующего процесса сбыта готовой продукции на предприятии;

.        определение основных проблем, возникающих в процессе обработки информации перед менеджером по сбыту;

.        разработка АРМ менеджера по сбыту;

.        автоматизация процессов документооборота и формирования отчётности, связанных с движением готовой продукции, на предприятии.

Необходимость проектирования ИС реализации готовой продукции на предприятии, производящем моющие средства, можно объяснить следующими факторами. Использование информационных технологий позволит:

. повысить эффективность производства путем сокращения времени на обработку информации о движении готовой продукции и оформление всей необходимой документации, а значит - путем оптимизации времени поставки готовой продукции со складов фирмы к клиентам;

. ликвидировать "узкие места" в процессе реализации продукции и сэкономить финансовые и производственные ресурсы (например, создание информационной базы и ведение отчетности на фирме позволит точно отслеживать количество готовой продукции на складе, что, в свою очередь, поможет избежать перепроизводства).

В качестве инструментального средства описания предметной области выбран программный продукт CA Erwin Process Modeler. Для создания модели данных используется программный продукт CA Erwin Data Modeler, а для расчета показателей эффективности - программа COCOMO II.2000.0.

Список таблиц

Номер

Название

Страница

1

Спецификация бизнес-процессов предприятия (модель AS-IS) с описанием выявленных проблем

17

2

Реестр действующих в отделе глобальных ИС

19

3

Техническое обеспечение

20

4

Спецификация бизнес-процессов предприятия (модель TO-BE) с учетом преимуществ разрабатываемой ИС

32

5

Формализованное описание входных и выходных показателей процесса запроса наличия ГП через БД

34

6

Формализованное описание входных и выходных показателей процесса составления товарно-транспортной накладной и счета-фактуры

35

7

Формализованное описание входных и выходных показателей процесса расчета движения готовой продукции

35

8

Описание сущностей и их атрибутов

42

9

Описание представлений

45

10

Структура кодовых обозначений объектов

46

11

Таблица "Единицы измерения"

47

12

Таблица "Заказ"

47

13

Таблица "Клиент"

47

14

Таблица "Готовая продукция"

48

15

Таблица "Заявка"

48

16

Характеристика результатной информации

49

17

Подсчет функциональных точек

64

18

Бюджет проекта

67

19

Смета затрат

69

20

Среднее время на выполнение операций

69



Список рисунков

Номер

Название

Страница

1

Схема организационно-производственной структуры предприятия

9

2

Контекстная диаграмма процесса реализации готовой продукции AS-IS ("как есть")

12

3

Диаграмма декомпозиции процесса реализации готовой продукции AS-IS ("как есть")

13

4

Диаграмма декомпозиции процесса формирования задания на реализацию AS-IS ("как есть")

14

5

Диаграмма декомпозиции процесса расчета и отпуска готовой продукции AS-IS ("как есть")

15

6

Диаграмма декомпозиции процесса реализации готовой продукции AS-IS ("как есть")

16

7

Контекстная диаграмма процесса реализации готовой продукции TO-BE ("как надо")

26

8

Диаграмма декомпозиции процесса реализации готовой продукции TO-BE ("как надо")

27

9

Диаграмма декомпозиции процесса формирования задания на реализацию TO-BE ("как надо")

28

10

Диаграмма декомпозиции процесса расчета и отпуска готовой продукции TO-BE ("как надо")

29

11

Диаграмма декомпозиции процесса расчета и отпуска готовой продукции TO-BE ("как надо") в IDEF3

30

12

Диаграмма декомпозиции процесса реализации готовой продукции TO-BE ("как надо")

31

13

Контекстная диаграмма АРМ менеджера по сбыту

36

14

Диаграмма декомпозиции АРМ менеджера по сбыту

37

15

DFD-диаграмма подсистемы обработки заявок

38

16

Инфологическая модель

41

17

Даталогическая модель

44

18

Архитектура "файл-сервер"

51

19

Главное меню системы

55

20

Форма "Заказ"

56

21

Форма "Клиенты"

56

22

Форма "Готовая продукция"

57

23

Форма "Заявка на производство"

57

24

Формы "Расход товара" и "Приход товара"

58

25

Отчет "Отчет о движении готовой продукции"

59

26

Запрос кода клиента

59

27

Отчет "Счет-фактура"

60

28

Отчет "Товарно-транспортная накладная"

60

29

Отчет "Задание на реализацию"

61

30

Отчет "Проверка"

62

31

Отчет "Заявка на производство"

62

32

Пересчет функциональных точек в LOC-оценки

65

33

Результаты расчета трудоемкости проекта

66


Список приложений

Номер

Название

Страница

А

Коды SQL-запросов

73

Б

Печатные формы отчетов

76


Разработанная в курсовом проекте информационная система реализации готовой продукции на предприятии прилагается.

1. Аналитическая часть

.1 Характеристика объекта автоматизации

Объектом автоматизации является отдел сбыта предприятия, производящего моющие средства. Отдел сбыта является самостоятельным структурным подразделением фирмы и подчиняется коммерческому директору организации.

Цели деятельности отдела:

·              обеспечение реализации готовой продукции предприятия;

·              продвижение новых товарных групп на рынок сбыта;

·              оптимизация работы отдела, снижение затрат на сбыт продукции;

·              создание сети постоянных клиентов в городе и регионе.

Структуру и штат отдела утверждает генеральный директор предприятия в соответствии с типовыми структурами управления, с учетом объема работ и особенностей рынка сбыта товарных групп

Рассматриваемая фирма специализируется на производстве жидких моющих и дезинфицирующих средств для нужд организаций пищевой промышленности, торговли, общественного питания, медучреждений, предприятий социальной защиты, меховых и шубных фабрик, воздушных судов и объектов железнодорожного транспорта, домашнего применения. Кроме того, производственная деятельность включает в себя производство тары для упаковки собственной продукции.

Соответственно, реализацией готовой продукции - моющих и дезинфицирующих средств в таре, занимается отдел сбыта.

Схема организационно-производственной структуры управления деятельностью фирмы изображена на рисунке 1.

Рисунок 1 - Схема организационно-производственной структуры предприятия.

В соответствии со структурой управления рассматриваемую фирму можно причислить к классу линейно-функциональных организаций. Такой тип структуры управления относится к иерархическим структурам, так как содержит следующие принципиальные положения: четкое разделение труда, следствием которого является необходимость использования квалифицированных специалистов на каждой должности; иерархичность управления, при которой нижестоящий уровень подчиняется и контролируется вышестоящим; наличие формальных правил и норм, обеспечивающих однородность выполнения менеджерами своих задач и обязанностей.

Основу линейно-функциональной структуры составляет специализация управленческого процесса по функциональным подсистемам организации (маркетинг, производство, исследования и разработки, финансы, персонал и пр.).

Управление организацией осуществляется в соответствии с действующим законодательством Российской Федерации и собственным Уставом.

1.2 Экономическая сущность задачи

Деятельность, связанная с реализацией готовой продукции, имеет ключевое экономическое значение для любого торгового предприятия. Ведь именно от количества проданных изделий зависит прибыль фирмы, важнейшие экономические показатели и итоговый успех на рынке.

Разработка АИС реализации готовой продукции позволяет повысить эффективность производства на фирме и сократить время на обработку информации о движении готовой продукции, сэкономить важные для предприятия финансовые и производственные ресурсы.

АИС предоставляет полную информацию обо всех видах готовой продукции на складах, что дает возможность избежать перепроизводства, вести четкую отчетность и мгновенно оформлять заказы клиентов.

.3 Описание и анализ проблем предметной области (модель "как есть")

.3.1 Существующие в отделе бизнес-процессы

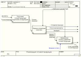
Рассмотрим процесс реализации готовой продукции, существующий на фирме и действующий в отделе сбыта. Он представлен на рисунке 2.

На диаграмме представлена модель, отражающая информационнные связи между основным процессом и внешней средой. Основные объекты модели:

.        Внешние сущности: склад, клиент, производственный отдел, бухгалтерия.

.        Входные данные: заказы клиентов, готовая продукция.

.        Выходные данные: заявка на производство, отпущенная продукция, Отчет о движении готовой продукции, Накладная, отгрузочные документы.

.        Стрелки управления: калькуляции, требования к документации.

.        Стрелка исполняющего механизма: менеджер по сбыту.

Рисунок 2 - Контекстная диаграмма процесса реализации готовой продукции AS-IS ("как есть").

Чтобы лучше разобраться с процессом реализации готовой продукции, необходимо его детализировать. Для этого создадим диаграмму декомпозиции, представленную на рисунке 3.

Рисунок 3 - Диаграмма декомпозиции процесса реализации готовой продукции AS-IS ("как есть").

На данной диаграмме продемонстрировано, что процесс реализации готовой продукции состоит из трех подпроцессов:

.        Формирование задания на реализацию. На данном этапе происходит обработка заказов клиентов и формирование задания на реализацию.

.        Расчет и отпуск готовой продукции. На данном этапе происходит расчет необходимого количества готовой продукции для удовлетворения нужд покупателей, проверка наличия продукции на складе и оформление отгрузочных и сопроводительных документов.

.        Реализация готовой продукции. Проводится сдача продукции клиенту путем передачи посредством водителя-экспедитора, составление Накладной на отпущенную продукцию и Отчета о движении готовой продукции.

Все эти функции поручены менеджеру по сбыту.

Проведем дальнейшую декомпозицию. Сначала декомпозируем процесс формирования задания на реализацию (рисунок 4), затем - процесс расчета и отпуска готовой продукции (рисунок 5) и реализации готовой продукции (рисунок 6).

Рисунок 4 - Диаграмма декомпозиции процесса формирования задания на реализацию AS-IS ("как есть").

На рисунке 4 видно, что все принятые от клиентов заказы менеджер по сбыту оформляет в документ Задание на реализацию.

Именно по данным "задания на реализацию", производится расчет готовой продукции (далее - рисунок 5).

Рисунок 5 - Диаграмма декомпозиции процесса расчета и отпуска готовой продукции AS-IS ("как есть").

Итак, в соответствии с Заданием на реализацию менеджер по сбыту производит необходимые вычисления - рассчитывает заказанное клиентами количество готовой продукции и суммирует по видам товаров. Исходя из расчетных данных, необходимо проверить - достаточно ли готовой продукции находится на складе, чтобы полностью удовлетворить нужды клиентов. Если продукции недостаточно, расчеты по Заданию на реализацию необходимо скорректировать и отложить те заказы, которые невозможно принять в данный момент (из-за нехватки готовой продукции на складе). Затем - составить заявку на производство необходимой для проведения данных отмеченных заказов продукции и отправить ее в производственный отдел фирмы.

Наконец, менеджер по сбыту принимает те заказы из Задания на реализацию, выполнение которых возможно в данный момент (готовая продукция на складе для них - в наличии) и оформляет соответствующие отгрузочные и сопроводительные документы. Копии этих документов водитель-экспедитор доставляет клиенту вместе с заказанным товаром (далее - рисунок 6).

Рисунок 6 - Диаграмма декомпозиции процесса реализации готовой продукции AS-IS ("как есть").

Производится перевозка и передача продукции заказчику. По итогам сдачи продукции менеджером по сбыту оформляется Накладная (ее копия передается клиенту) на отпущенную продукцию и Отчет о движении готовой продукции, которые передаются в бухгалтерию фирмы.

Чтобы описать проблемы, выявленные в ходе анализа бизнес-процессов, составим таблицу, содержащую упорядоченный список бизнес-процессов, их функций и соответствующих им проблемных зон (таблица 1).

Таблица 1 - Спецификация бизнес-процессов предприятия (модель AS-IS) с описанием выявленных проблем.

Название процесса

Описание

Выявленные проблемы

Реализация товара

Процесс реализации готовой продукции.

Все документы в отделе сбыта оформляются вручную, расчет отпуска продукции не автоматизирован. Нет контроля над готовой продукцией, находящейся на складе.

Формирование задания на реализацию.

Процесс формирования задания на реализацию товара.

Документы составляются вручную - возможны ошибки в оформлении документов. Менеджер может пропустить заказ и не включить в задание на реализацию.

Поступление заказа

Процесс поступления заказа

Записывается вручную, может быть допущена ошибка.

Составление задания на реализацию.

Процесс группировки заказов по видам продукции путем составления документа - задания на реализацию.

Менеджер по сбыту составляет задание на реализацию вручную, вследствие чего может пропустить существенную деталь в заказе, неправильно оформить документ.

Расчет и отпуск готовой продукции.

Процесс расчета необходимого количества готовой продукции, составления заявки на производство, оформления отгрузочных документов.

Расчет количества готовой продукции, нужного по заданию на реализацию производится без помощи компьютера, документы пишутся и оформляются вручную.

Расчет необходимого количества готовой продукции.

Процесс расчета готовой продукции, необходимой по заданию на реализацию.

Расчет количества готовой продукции, нужного по заданию на реализацию, производится без помощи компьютера

Проверка наличия ГП на складе.

Процесс проверки наличия необходимого по заданию на реализацию количества ГП.

Проверка производится по телефону, возможна ошибка кладовщика, недопонимание между менеджером по сбыту и кладовщиком.

Составление заявки на производство продукции.

Процесс составления заявки на производство продукции, нужной в соответствии с заданием на реализацию.

Составляется вручную, вследствие чего менеджер может пропустить существенную деталь в заказе, неправильно оформить документ.

Оформление отгрузочных и сопроводительных документов.

Процесс оформления отгрузочных и сопроводительных документов готовой продукции.

Оформляются вручную, вследствие чего менеджер может пропустить существенную деталь, неправильно оформить документ.

Реализация готовой продукции.

Процесс передачи готовой продукции клиенту посредством водителя, оформления и сдачи Отчета о движении готовой продукции, Накладной.

Документы оформляются вручную, вследствие чего менеджер может пропустить существенную деталь, неправильно оформить документ.

Получение готовой продукции водителем-экспедитором.

Процесс передачи готовой продукции со склада водителю для доставки к клиенту.

-

Передача продукции заказчику.

Процесс сдачи продукции клиенту и оформления Накладной (и копии для клиента).

Накладная оформляется вручную, вследствие чего менеджер может пропустить существенную деталь, неправильно оформить документ.

Оформление Отчета о движении готовой продукции.

Процесс оформления Отчета о движении готовой продукции и передача его в бухгалтерию фирмы.

 Отчет о движении готовой продукции составляется вручную, вследствие чего менеджер может допустить ошибку, неправильно оформить документ.


Итак, в результате анализа бизнес-процессов были выявлены следующие главные проблемы:

.        Все документы и расчёты составляются и производятся менеджером по сбыту вручную, что приводит к большим затратам времени и возможным ошибкам в оформлении.

.        Учет готовой продукции не автоматизирован (зависит от "человеческого фактора", нет компьютерной базы): может быть неточно рассчитано количество готовой продукции на складе, что ведет к подаче "неверных" заявок на изготовление продукции и возможным лишним денежным затратам предприятия.

.        Отчетность о движении готовой продукции существует лишь формально (нет компьютерной базы). На деле же - нет четкого контроля над точным количеством отпущенной продукции, над ведущейся на предприятии документацией.

.3.2 Существующая в отделе ИТ-инфраструктура

В отделе сбыта рассматриваемой фирмы нет информационных технологий, обеспечивающих поддержку вышеисследованных бизнес-процессов.

Таблица 2 - Реестр действующих в отделе глобальных ИС.

№пп

Название ИС/производитель/поддержка

Срок эксплуатации

Функциональное назначение. Бизнес-процессы организации, которые поддерживаются данной ИС.

Пользователи систем

1.

MS Offiсe 2007 / Microsoft / внутренняя поддержка

С 2008 г.

Офисный пакет приложений. Поддерживаемые бизнес-процессы: - хранение информации о клиентах; - составление отчетности о платежах, движении продукции; - математические расчеты.

Сотрудники бухгалтерии, технологического отдела, отдела сбыта, отдела снабжения, заведующий складом, директор.


1.3.3 Существующее в отделе техническое обеспечение

В отделе сбыта фирмы нет компьютера и другого технического обеспечения. Характеристики остального технического обеспечения организации представлены в таблице 3.

Таблица 3 - Техническое обеспечение.

Оборудование

Характеристика

Количество

Пользователи

Компьютер

- Процессор: Intel® Pentium® 4 2.66 GHz - Оперативная память: 512 Mb DDR - Видеокарта: Geforce FX 5200 128Mb - Жесткий диск: Seagate 120 Gb 7200 rpm - Монитор: Samsung 793Mb 17" - ОС: MS Windows XP Professional RUS

7

Директор, главный бухгалтер, кассир, начальник отдела снабжения, главный экономист, главный технолог, коммерческий директор.

Принтер

- Canon i250

5

Главный бухгалтер, начальник отдела снабжения, главный экономист, главный технолог, коммерческий директор.

Сканер

- Acer ScanPrisa 640p

3

Главный бухгалтер, главный экономист, коммерческий директор.

Факс

- Brother FAX -2825R

4

Директор, главный бухгалтер, главный экономист, коммерческий директор.


Все компьютеры организации оснащены сетевым оборудованием (интернет-маршрутизатор D-Link DI-604). Создана сеть для обмена данными.

Таким образом, можно сказать, что техническое обеспечение организации и отдела в частности является хотя и устаревшим, но достаточным для успешного внедрения и эффективного использования информационной системы реализации готовой продукции.

.4 Анализ существующих ИТ-решений в области реализации готовой продукции

На сегодняшний день существует огромное количество ИТ-решений, автоматизирующих процесс реализации готовой продукции. Рассмотрим некоторые из них.

) ERP-система - это комплексная интегрированная система на базе ИТ для управления внутренними и внешними ресурсами предприятия. Цель системы - содействие потокам информации между всеми хозяйственными подразделениями внутри предприятия и информационная поддержка связей с другими предприятиями. Построенная, как правило, на централизованной базе данных, ERP-система формирует стандартизованное единое информационное пространство предприятия.

Среди функций ERP-систем, относящихся к области реализации продукции, можно выделить следующие:

)        Планирование и анализ продаж, построение на основе наблюдения за реализацией плана продаж, контроль над его выполнением.

)        Обеспечение единого учета и документооборота движения готовой продукции на предприятии.

Достоинства:

) Применение ERP-системы позволяет использовать одну комплексную программу вместо многих разрозненных. Единая система может управлять обработкой, логистикой, дистрибуцией, запасами, доставкой, выставлением счетов-фактур и бухгалтерским учётом.

) Реализуемая в ERP-системах система разграничения доступа к информации предназначена (в комплексе с другими мерами информационной безопасности предприятия) для противодействия как внешним угрозам (например, промышленному шпионажу), так и внутренним (например, хищениям). Внедряемые в связке с CRM-системой и системой контроля качества, ERP-системы нацелены на максимальное удовлетворение потребностей компаний в средствах управления бизнесом.

Недостатки:

) Недоверие владельцев компаний высокотехнологичным решениям, в итоге - слабая поддержка проекта с их стороны, что делает осуществление проекта труднореализуемым.

) Недостаточное инвестирование в обучение персонала приводит к слабому овладению системой, ее использование на малую часть возможностей.

) Система может страдать от проблемы "слабого звена" - эффективность всей системы может быть нарушена одним департаментом или партнёром.

) CRM-система - бизнес-стратегия, направленная на удовлетворение клиентов путем объединения их в сегменты и внедрения клиентоцентрических процессов. CRM-система предназначена для автоматизации CRM-стратегии компании, в частности, для повышения уровня продаж, оптимизации маркетинга и улучшения обслуживания клиентов путем сохранения информации о клиентах и истории взаимоотношений с ними, установления и улучшения бизнес-процедур и последующего анализа результатов.

Достоинства:

) Наличие единого хранилища информации, откуда в любой момент доступны все сведения о предыдущем и планируемом взаимодействии с клиентами.

) Использование всех каналов взаимодействия. Ранее к подобным каналам взаимодействия относили только телефонные звонки, электронную почту, события/встречи. Но с активным развитием веб-технологий появились другие каналы взаимодействия: регистрационные формы на веб-сайтах, рекламные ссылки, системы корпоративного веб-чата.

) Постоянный анализ собранной информации о клиентах и подготовка данных для принятия соответствующих организационных решений, например, сегментация клиентов на основе их значимости для компании.

Недостатки: аналогичны недостаткам при использовании ERP-систем.

) SCM-система - система управления цепями поставок. Она предназначена для автоматизации и управления всеми этапами снабжения предприятия и для контроля всего товародвижения на предприятии. Система SCM позволяет увеличить спрос на продукцию компании и значительно снизить затраты на логистику и закупки. SCM охватывает весь цикл закупки сырья, производства и распространения товара. Исследователи, как правило, выделяют шесть основных областей, на которых сосредоточено управление цепями поставок: производство, поставки, месторасположение, запасы, транспортировка и информация.

Достоинства:

1) Обеспечение безопасности, управления и аудита, которые гарантируют, что только авторизованный разработчик может вносить изменения в файлы проекта.

) SCM-решения поддерживают распределенную разработку в составе команды и предлагают интегрированные среды для управления требованиями и изменениями, отслеживания ошибок, ведения тематических дискуссий и управления заданиями, что необходимо для эффективного управления проектами. С помощью SCM-систем менеджер проекта может отслеживать состояние всего приложения в режиме реального времени.

Недостатки: аналогичны недостаткам при использовании ERP-систем и CRM-систем.

Итак, проектируемая информационная система должна включать в себя управление базой данных по материалам и инструментам, автоматизировать процессы составления отчётов и документов, а также процессы расчёта остатков материалов на складе. Она обойдется значительно дешевле рассмотренных выше IT-решений.

2. Проектная часть

.1 Цель и назначение создания АИС реализации готовой продукции

Целью создания АИС реализации готовой продукции является повышение эффективности производства путем сокращения времени на обработку информации о движении готовой продукции и оформление всей необходимой документации, создания автоматизированного учёта готовой продукции и составления необходимой отчетности.

В рамках проекта предполагается решить все вышеобозначенные главные проблемы существующих в отделе бизнес-процессов.

.2 Общая характеристика решения задачи с учетом АИС (модель "как надо")

В ходе анализа предметной области было решено создать АРМ менеджера по сбыту. При создании системы необходимо решить все обозначенные проблемы. Контекстная диаграмма процесса реализации готовой продукции TO-BE ("как надо") представлена на рисунке 7.

Рисунок 7 - Контекстная диаграмма процесса реализации готовой продукции TO-BE ("как надо").

На данной диаграмме изображен процесс реализации готовой продукции с учетом недостатков существующей системы. Входные и выходные данные, а также управляющие воздействия не изменились. Добавлена стрелка исполняющего механизма АИС "Реализация готовой продукции". Декомпозируем данный процесс (рисунок 8).

Рисунок 8 - Диаграмма декомпозиции процесса реализации готовой продукции TO-BE ("как надо").

Здесь также добавилась стрелка исполняющего механизма АИС "Реализация готовой продукции". Она взаимодействует со всеми блоками на диаграмме: предполагается автоматизировать все представленные процессы.

Процесс формирования задания на реализацию представлен на рисунке 9.

Рисунок 9 - Диаграмма декомпозиции процесса формирования задания на реализацию TO-BE ("как надо").

На рисунке 9 показано, как должно формироваться задание на реализацию товара. Место блока Поступление заказа из существующей системы занял блок Запись заказа в БД создаваемой системы. Стрелка на выходе называется Записи БД: пользователь системы вводит детали заказа в базу данных информационной системы, а затем воспользуется ими при составлении Задания на реализацию (которое теперь оформляется компьютерными средствами).

Благодаря автоматизации составления всех документов (стрелка АИС "Реализация готовой продукции" взаимодействует со всеми блоками на диаграмме), изображенных на диаграмме, сокращается время на оформление Задания на реализацию. Записи о заказах в базе данных удобно группируются по видам товаров и автоматически переносятся из документа в документ, а после - идут на печать.

На рисунке 10 показано, как должен формироваться расчет и отпуск готовой продукции.

Рисунок 10 - Диаграмма декомпозиции процесса расчета и отпуска готовой продукции TO-BE ("как надо").

На рисунке 10 видно, что место блока "Проверка наличия ГП на складе" из существующей системы занял блок "Запрос наличия ГП через БД" создаваемой системы. Пользователь системы может воспользоваться компьютерной базой данных для проверки наличия нужного количества товара, заказанного клиентом, вместо того, чтобы связываться с заведующим склада.

Благодаря этой автоматизации и автоматизации составления всех документов (стрелка АИС "Реализация готовой продукции" взаимодействует со всеми блоками на диаграмме), изображенных на диаграмме, сокращается время на оформление заявки на производство продукции и составление отгрузочных и сопроводительных документов.

Более детализированно процесс расчета и отпуска готовой продукции TO-BE ("как надо") можно изобразить на диаграмме IDEF3 (process flow) (рисунок 11).

Рисунок 11 - Диаграмма декомпозиции процесса расчета и отпуска готовой продукции TO-BE ("как надо") в IDEF3.

После запроса наличия готовой продукции через базу данных, система определяет есть ли нужный для заказа товар на складе. Если его нет, то система предлагает пользователю (менеджеру по сбыту) составить заявку на производство продукции. Если же товар есть в наличии, происходит автоматический переход к оформлению необходимых для совершения сделки документов.

На рисунке 12 показано, как должен формироваться процесс реализации готовой продукции.

Рисунок 12 - Диаграмма декомпозиции процесса реализации готовой продукции TO-BE ("как надо").

На рисунке 12 видно, что место блока Передача продукции заказчику из существующей системы занял блок Составление товарно-транспортной Накладной создаваемой системы. Пользователь системы легко может составить Накладную на передачу товара клиенту, воспользовавшись средствами информационной системы.

Благодаря автоматизации составления документов Накладная и Отчет о движении готовой продукции (стрелка АИС "Реализация готовой продукции" взаимодействует с двумя блоками на диаграмме), изображенных на диаграмме, сокращается время на оформление отчетности о сдаче товара клиенту.

В таблице 4 показана спецификация бизнес-процессов фирмы с учетом исправления проблем существующей системы и с учетом преимуществ разрабатываемой ИС.

Таблица 4 - Спецификация бизнес-процессов предприятия (модель TO-BE) с учетом преимуществ разрабатываемой ИС.

Название процесса

Описание

Преимущества

Реализация товара

Процесс реализации готовой продукции.

Создано АРМ менеджера по сбыту.

Формирование задания на реализацию.

Процесс формирования задания на реализацию товара.

Оформление документов автоматизировано.

Запись заказа в БД.

Процесс поступления в компьютерную БД.

Заказ записывается менеджером в компьютерную БД.

Составление задания на реализацию.

Процесс группировки заказов по видам продукции путем составления документа - задания на реализацию.

Составление задания на реализацию автоматизировано.

Расчет и отпуск готовой продукции.

Процесс расчета необходимого количества готовой продукции, составления заявки на производство, оформления отгрузочных документов.

Проверка наличия нужного количества товара производится через компьютерную базу данных, оформление документов автоматизировано.

Расчет необходимого количества готовой продукции.

Процесс расчета готовой продукции, необходимой по заданию на реализацию.

Расчет количества готовой продукции по данным задания на реализацию производится автоматически.

Запрос наличия ГП через БД.

Процесс запроса наличия необходимого количества товара через компьютерную базу данных.

Проверка наличия нужного количества товара производится через компьютерную базу данных.

Составление заявки на производство продукции.

Процесс составления заявки на производство продукции, нужной в соответствии с заданием на реализацию.

Составление заявки на производство продукции автоматизировано.

Оформление отгрузочных и сопроводительных документов.

Процесс оформления отгрузочных и сопроводительных документов готовой продукции.

Оформление документов автоматизировано.

Реализация готовой продукции.

Процесс передачи готовой продукции клиенту посредством водителя, оформления и сдачи Отчета о движении готовой продукции, Накладной.

Оформление документов автоматизировано.

Получение готовой продукции водителем-экспедитором.

Процесс передачи готовой продукции со склада водителю для доставки к клиенту.

-

Составление товарно-транспортной накладной.

Процесс сдачи продукции клиенту и оформления Накладной (и копии для клиента).

Составление Накладной автоматизировано.

Оформление Отчета о движении готовой продукции.

Процесс оформления Отчета о движении готовой продукции и передача его в бухгалтерию фирмы.

 ИС автоматически составляет Отчет о движении готовой продукции, руководствуясь данными, содержащимися в БД.


Проектируемая информационная система должна обеспечивать поддержку следующих бизнес-процессов:

) автоматизация обработки заказов клиентов: все необходимые сведения о клиентах и их заказах будут храниться в компьютерной базе данных;

2) автоматизация оформления "задания на реализацию" (данные о заказах берутся напрямую из базы данных, а не переписываются вручную);

3) расчет и проверка наличия необходимого количества товара на складе производится посредством компьютерной базы, что снижает риск ошибки в вычислениях;

4) автоматизация оформления заявки на производство, отгрузочных и сопроводительных документов;

5) автоматизация составления Накладной и Отчета о движении готовой продукции, что облегчает процесс контроля за товаром на складе.

Итак, благодаря внедрению информационной системы повышается эффективность производства на фирме: сокращается время на обработку информации о движении готовой продукции, экономятся важные для предприятия финансовые и производственные ресурсы.

.3 Основные технические решения

.3.1 Решения по математическому обеспечению АИС

Под математическим обеспечением АИС понимается совокупность алгоритмов расчета показателей, используемых в проектируемой информационной системе.

Для расчета необходимого Ni количества i-го товара в процессе составления задания на реализацию суммируются все сделанные заказы на данный товар (∑Ni).

Проверка необходимого количества товара на складе осуществляется сравнением ∑Ni с Сi (где Сi - планируемый остаток товара i на складе фирмы). Если остаток от разности этих показателей Li окажется положительным или равным нулю, задание на реализацию данного товара можно осуществлять, если же отрицательным - следует составить заявку на производство. Формализованное описание входных показателей представлено в таблице 5.

Таблица 5 - Формализованное описание входных и выходных показателей процесса запроса наличия ГП через БД.

№ п/п

Наименование входного показателя

Идентификатор входного показателя

1

Общее заказанное количество i-ого товара всеми клиентами за рассматриваемый период.

∑Ni

2

Остаток товара i на складе фирмы на данный момент времени.

Сi

№ п/п

Наименование выходного показателя

Идентификатор выходного показателя

1

Планируемый остаток товара i после проведения задания на реализацию.

Li= Сi -∑Ni


Для составления отгрузочных и сопроводительных документов (Накладной и Счета-фактуры) потребуется расчет общей стоимости заказа для j-го клиента c учетом налога и без его учета (таблица 6).

Таблица 6 - Формализованное описание входных и выходных показателей процесса составления товарно-транспортной накладной и счета-фактуры.

№ п/п

Наименование входного показателя

Идентификатор входного показателя

1

Цена за единицу i-го товара

Pi

2

Общее заказанное количество i-ого товара j-ым клиентом за рассматриваемый период.

∑Nij

3

Налоговая ставка для i-го товара.

fi

№ п/п

Наименование выходного показателя

Идентификатор выходного показателя

1

Общая стоимость i-го товара, заказанного j-ым клиентом (без учетом налога).

Sij= ∑Nij* Pi

2

Налог на единицу i-го товара.

Fi= fi* Pi

3

Общая стоимость i-го товара, заказанного j-ым клиентом (c учетом налога).

Sij= ∑Nij*Pi+ fi* ∑Nij* Pi

4

ИТОГО за все учтенные заказы для j-го клиента (по накладной и счету-фактуре).

Ij=∑Sj


Для расчета движения готовой продукции требуется использование показателей суммы всех расходов и приходов данного вида товара за рассматриваемый период (таблица 7).

Таблица 7 - Формализованное описание входных и выходных показателей процесса расчета движения готовой продукции.

№ п/п

Наименование входного показателя

Идентификатор входного показателя

1

Сумма всех расходов i-ого товара за рассматриваемый период.

∑Ai

2

Остаток товара i на складе фирмы на данный момент времени.

Сi

3

Сумма всех приходов i-ого товара за рассматриваемый период.

∑Bi

№ п/п

Наименование выходного показателя

Идентификатор выходного показателя

1

Остаток товара i на складе после операций прихода и расхода товара.

С2i= Сi+∑Bi-∑Ai


.3.2 Решения по функциональному обеспечению АИС

Проектируемая информационная система должна поддерживать следующие основные функции:

·        автоматическая обработка заявок клиентов;

·        оформление задания на реализацию;

·        выдача необходимой информации о наличии товара на складе согласно запросам;

·        оформление заявки на производство, отгрузочных и сопроводительных документов;

·        формирование накладной и отчета о движении готовой продукции.

Проанализируем эти функции подробнее. Для этого построим диаграмму, которая будет описывать функции проектируемой системы (рисунок 13).

Рисунок 13 - Контекстная диаграмма АРМ менеджера по сбыту.

Входные данные на диаграмме: Заказы клиентов, Информация о клиентах, Запрос на наличие товара, Информация о товаре, сведения о движении готовой продукции. Выходные данные: Задание на реализацию, заявка на производство, счет-фактура, товарно-транспортная накладная, отчет о движении готовой продукции. Управление осуществляют: требования к ведению справочной информации, требования к оформлению документов. Функции реализует менеджер по сбыту с помощью базы данных в MS Access. Рассмотрим функции системы подробнее. Для этого декомпозируем контекстную диаграмму (рисунок 14).

Рисунок 14 - Диаграмма декомпозиции АРМ менеджера по сбыту.

В составе проектируемого АРМ содержистся 4 подсистемы:

.        Подсистема ведения справочников: пользователь системы заполняет справочники базы данных. Справочные данные используются в системе повсеместно.

.        Подсистема обработки заказов: компьютерный учет заказов клиентов и их оформление в Задание по реализации, проверка наличия товара на складе.

.        Подсистема учёта готовой продукции. Позволяет пользователю системы добавлять информацию о приходе и расходе товаров на складе, получать информацию об остатке готовой продукции.

.        Подсистема составления документов. На основе заказов формируются счет-фактура и товарно-транпортная накладная.

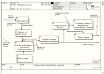
Рассмотрим подробнее главную подсистему - подсистему обработки заявок (рисунок 15).

Рисунок 15 - DFD-диаграмма подсистемы обработки заявок.

Как видно на рисунке 15, пользователь системы вводит данные о заказах клиентов в базу данных, после чего оформляется задание на реализацию. Для его выполнения производится расчет и проверка необходимого количества нужного товара на складе. Если товара достаточно, заказ идет на выполнение, если же нет - то данные заказа предлагается скорректировать: подать заявку на производство недостающих для выполнения заказа товаров.

2.3.3 Решения по информационному обеспечению АИС

Информационная модель и ее описание. Инфологическая и даталогическая модель в нотации IDEF1X.

На этом этапе работы необходимо создать правильную структуру базы данных, содержащую все необходимые элементы предметной области. Здесь необходимо учитывать различные факторы, которые могут повлиять на успех разработки информационной системы. Важно, чтобы проектируемая система соответствовала требованиям пользователей. Поэтому от правильности выбора структуры хранения данных зависит качество, эффективность и успех разработки. В данной работе инфологическая модель описана в нотации IDEF1X. Эта методология расширяет методологию IDEF1, использует строго структурированный набор типов конструкций моделирования.

В ходе анализа предметной области были выделены следующие сущности: Заказ, Клиент, Заявка, Готовая продукция, Единицы измерения и Налог.

Инфологическая модель в нотации IDEF1X представлена на рисунке 16. На диаграмме показаны сущности и их атрибуты, а также первичные ключи, по которым будут созданы связи в базе данных.

Рисунок 16 - Инфологическая модель.

Таблица 8 - Описание сущностей и их атрибутов.

Сущность

Описание сущности

Атрибут

1.

Заказ

Сущность содержит информацию о заказах клиентов фирмы. Необходима для составления задания на реализацию.

Код заказа




Код товара




Код клиента




Количество




Дата заказа

2.

Готовая продукция

Сущность содержит информацию о товаре на складе фирмы, в том числе - о ее движении.

Код товара




Код единицы измерения




Наименование




Цена за единицу




Приход




Остаток на складе




Расход

3.

Единицы измерения

Сущность содержит единицы измерения готовой продукции

Код единицы измерения




Единица измерения




Полное наименование

4.

Заявка

Сущность содержит информацию о том, какие товары необходимо произвести для выполнения заказов. Необходима для составления заявки на производство.

Код заявки




Код товара




Запрашиваемое количество




Дата заявки

5.

Налог

Сущность необходима для расчета налога на товар.

Налоговая ставка




Вид налога

6.

Клиент

Сущность содержит данные о клиентах фирмы.

Код клиента




Заказчик




Паспортные данные




Телефон


После создания логической модели необходимо создать физическую. Физическая модель данных зависит от конкретной СУБД, фактически являясь отображением системного каталога.

Различают 2 уровня физической модели: даталогическую модель и модель СУБД. На данном этапе необходимо создать представления. Представления представляют собой объекты базы данных, данные которых не хранятся постоянно, как в таблице, а формируются динамически при обращении. Они не могут существовать сами по себе, а определяются только в терминах одной или нескольких таблиц. На рисунке 17 представлена даталогическая модель с созданными представлениями (таблица 9).

Рисунок 17 - Даталогическая модель.

Таблица 9 - Описание представлений.

Представление

Описание представления

Колонки представлений

1.

Запрос на заказ отдельного клиента

Позволяет получить информацию о сумме заказов одного конкретно взятого клиента. Служит для формирования накладной и счета-фактуры.

Код заказа




Код товара




Код клиента




Количество




Дата заказа




Цена за единицу




Стоимость

2.

Проверка

Содержит для формирования проверки наличия нужного для заказов количества готовой продукции на складе.

Код товара




Остаток на складе




Наименование




Заказанное количество




Итог

3.

Запрос на реализацию

Служит для формирования задания на реализацию.

Код товара




Количество




Наименование

4.

Счет-фактура

Служит для составления счета-фактуры.

Код товара




Наименование товара




Единица измерения




Количество




Цена за единицу




Стоимость




Налоговая ставка




Сумма налога




Итоговая стоимость

5.

Накладная

Служит для составления товарно-транспортной накладной.

Наименование




Единица измерения




Количество




Итоговая стоимость

6.

Отчет о движении готовой продукции

Служит для формирования отчета о движении готовой продукции

Код товара




Наименование товара




Остаток на складе




Приход




Расход

7.

Заявка на производство

Необходима для составления заявки на производство

Код товара




Запрашиваемое количество




Наименование


Используемые классификаторы и системы кодирования.

В составе информационного обеспечения рассматриваемого комплекса задач важное место отводится классификаторам экономической информации.

Классификация и кодирование информации позволяют обеспечить сжатие части показателей, а, следовательно, и сократить объем хранимой информации в ЭВМ и время на поиск информации, необходимой для решения задач, облегчить обработку информации. Кодированием называется процесс присвоения объектам кодовых обозначений. Основная цель кодирования состоит в однозначном обозначении объектов, а также в обеспечении необходимой достоверности кодируемой информации.

Выбор системы кодирования в основном зависит от количества классификационных признаков и разработанной системы классификации. Система классификации - это совокупность правил распределения объектов множества на подмножества. Классифицирование - это процесс распределения объектов данного множества на подмножества. Классификация - это результат упорядоченного распределения объектов заданного множества. Различают иерархическую и многоаспектную системы классификации. Структура кодовых обозначений объектов приведена в таблице 10.

Таблица 10 - Структура кодовых обозначений объектов.

Наименование кодируемого множества

Значность кода

Система кодирования

Система классификации

Код единицы измерения

1

порядковая

отсутствует

Код заказа

4

порядковая

отсутствует

Код клиента

5

порядковая

отсутствует

Код заявки

2

порядковая

отсутствует

Код товара

3

порядковая

отсутствует


Так, например, в таблице "Единицы измерения" (таблица 11) содержатся такие единицы измерения, как литр и упаковки.

Таблица 11 - Таблица "Единицы измерения".

Имя поля

Тип данных

Код единицы измерения

Числовой

Единица измерения

Текстовый

Полное наименование

Текстовый


Характеристика входной информации.

Входные данные проектируемой информационной системы определяются поступлением заказов клиентов, информацией о клиентах и товаре на складе фирмы, сведениями о движении готовой продукции.

В таблице "Заказ" (таблица 12) содержатся данные о сделанных клиентами заказах. Кодирование помогает вместить в этой таблице множество данных.

Таблица 12 - Таблица "Заказ".

Тип данных

Код заказа

Числовой

Код клиента

Числовой

Код товара

Числовой

Количество

Числовой

Дата заказа

Дата/время

В таблице "Клиент" (таблица 13) содержатся данные о клиентах фирмы.

Таблица 13 - Таблица "Клиент".

Имя поля

Тип данных

Код клиента

Числовой

Заказчик

Текстовый

Паспортные данные

Текстовый

Телефон

Числовой


В таблице "Готовая продукция" (таблица 14) содержатся данные о товаре фирмы, в том числе - приходе, расходе и остатке на складе.

Таблица 14 - Таблица "Готовая продукция".

Имя поля

Тип данных

Код товара

Числовой

Наименование

Текстовый

Цена за единицу

Денежный

Код единицы измерения

Числовой

Приход

Числовой

Остаток на складе

Числовой

Расход

Числовой


В таблице "Заявка" (таблица 15) содержатся данные о сделанных пользователем системы заявках на производство.

Таблица 15 - Таблица "Заявка".

Имя поля

Тип данных

Код товара

Числовой

Код заявки

Числовой

Запрашиваемое количество

Числовой

Дата заявки

Дата/время


Характеристика результатной информации

Результатной информацией в информационной системе являются отчеты (таблица 16). SQL-коды запросов представлены в приложении.

Таблица 16 - Характеристика результатной информации.

Название

Функция

1

Задание на реализацию

Показывает данные о всех сделанных заказах.

2

Заявка на производство

Показывает данные о заказанных на производство пользователем системы товарах.

3

Отчет о продвижении готовой продукции

Позволяет узнать остаток на складе, расход и приход готовой продукции.

4

Проверка

Позволяет сравнить число заказов из задания на реализацию и число товара на складе в наличии.

5

Счет-фактура

Счет-фактура для выбранного клиента.

6

Товарно-транспортная накладная

Товарно-транспортная накладная для выбранного клиента.


Печатные формы отчетов представлены в приложениях.

2.3.4 Решения по программному обеспечению

При работе в архитектуре "файл-сервер" база данных и приложение расположены на файловом сервере сети. Возможна многопользовательская работа с одной и той же базе данных, когда каждый пользователь со своего компьютера запускает приложение, расположенное на сетевом сервере. Тогда на компьютере пользователя запускается копия приложения. По каждому запросу к базе данных из приложения данные из таблиц базы данных перегоняются на компьютер пользователя, независимо от того, сколько реально нужно данных для выполнения запроса. После этого выполняется запрос.

Каждый пользователь имеет на своем компьютере локальную копию данных, время от времени обновляемых из реальной базы данных, расположенной на сетевом сервере. При этом изменения, которые каждый пользователь вносит в базу данных, могут быть до определенного момента неизвестны другим пользователям, что делает актуальной задачу систематического обновления данных на компьютере пользователя из реальной базы данных. Другой актуальной задачей является блокирование записей, которые изменяются одним из пользователей; это необходимо для того, чтобы в это время другой пользователь не внес изменений в те же данные.

В архитектуре "файл-сервер" (рисунок 18) вся тяжесть выполнения запросов к базе данных и управления целостностью базы данных ложится на приложение пользователя. База данных на сервере является пассивным источником данных.

Рисунок 18 - Архитектура "файл-сервер".

Программное обеспечение - совокупность программ для реализации целей и задач информационной системы АРМ, а также нормального функционирования комплекса технических средств. В состав программного обеспечения входят общесистемыные и специальные программные продукты. К общесистемному программному обеспечению относятся комплексы программ, ориентированных на пользователей и предназначенных для типовых задач обработки информации.

Требования к ПО сервера:

1)      Операционная система семейства UNIX (Solaris или Linux);

2)      СУБД: MS Access 2007.

Требования к ПО клиента:

1)      Операционная система WindowsXP, Windows 7;

)        Пакет MSOffice с приложением Access;

)        Компоненты Borland C++ 5.02, Microsoft Visual Studio 6.0.

Выбор СУБД MS Access обосновывается тем, что эта система рассчитана как на начинающего, так и на квалифицированного пользователя. Access - это реляционная файл-серверная СУБД. Это означает, что с ее помощью можно работать одновременно с несколькими таблицами базы данных. Применение реляционной СУБД помогает упростить структуру данных и таким образом облегчить выполнение работы. Таблицу Access можно связать с данными, хранящимися на другом компьютере или на сервере, а также использовать таблицу, созданную в СУБД Paradox или Dbase. Данные Access очень просто комбинировать с данными Excel. Преимуществом Access является наличие средств проектирования приложения БД без знания языка программирования. Для разработки более сложного приложения присутствует встроенный язык программирования Visual Basic, который позволяет создавать массивы, свои типы данных, контролировать работу приложений. MS Access имеет один из лучших наборов визуальных средств разработки и представления информации среди аналогичных программных продуктов. В СУБД Access предусмотрено много дополнительных сервисных возможностей. Мастера помогают создать таблицы, формы или отчеты из имеющихся заготовок, сделав основную черновую работу. Выражения используются в Access, например, для проверки допустимости введенного значения. Макросы позволяют автоматизировать многие процессы без программирования, тогда как встроенный в Access язык VBA (Visual Basic for Applications) - специально разработанный компанией Microsoft диалект языка Basic для использования в приложениях Microsoft Office - дает возможность опытному пользователю программировать сложные процедуры обработки данных. Используя такие возможности языка программирования С, как функции и обращения к Windows API (Application Programming Interface - интерфейс прикладных программ Windows), можно написать подпрограмму для взаимодействия Access с другими приложениями - источниками данных.

.3.5 Решения по техническому обеспечению

Техническое обеспечение - это совокупность технических средств, необходимых для функционирования ИС.

Аппаратная платформа сервера:

1)      2 процессора типа Pentium III 800 МГц - 1 ГГц;

2)      объем ОЗУ 528 Мб - 1Гб;

)        память на жестком диске SCSI - 5 дисков по 9 Гб минимум (на случай дублирования с помощью RAID0-RAID4, это число следует удвоить, а для RAID5 - увеличить на 20%, т.е. добавить еще 1 диск);

)        ИГП, обеспечивающий работу сервера в течении не менее 30 минут при полностью заряженных батареях ИГП.

)        монитор SVGA;

)        сетевая карта 100 Мбит;

)        клавиатура;

)        манипулятор типа "мышь".

Аппаратная платформа компьютера клиента

1)      процессор типа Pentium III 750 МГц;

2)      объем ОЗУ не менее 128 MB;

)        HDD не менее 15 Гб;

)        монитор с диагональю 17"-19" с разрешением не менее 1024*768 точек при цветовой палитре 65 536 цветов и удовлетворяющий нормам безопасности ТСО 92 и ТСО 95[…];

)        видео карта типа SVGA 4-8 Мб VRAM;

)        сетевая карта 100 Мбит (в зависимости от сети);

)        FDD 3.5";

)        клавиатура;

)        манипулятор типа "мышь";

)        устройство печати.

2.3.6 Решения по технологическому обеспечению

Проектируя информационную систему важно создать удобный пользовательский интерфейс - легкий для понимания и использования. Необходимо понять, что от удобства ведения диалога с информационной системой напрямую зависит эффективность внедрения системы в организацию. Если управление системой не составит труда даже для неопытного компьютерного пользователя, это окажется огромным преимуществом для всех - разработчика, управления фирмой и, конечно, самого пользователя.

Далее описана общая схема работы в созданной информационной системе.

Войдя в главное меню базы данных (форма "Меню"), пользователь выбирает между несколькими вариантами дальнейшей работы с системой: все кнопкиздесь расположены в соответствии с четырьмя разделами - подсистемами, опсанными в главе "Решения по функциональному обеспечению АИС" (рисунок 19).

Рисунок 19 - Главное меню системы.

Рассмотрим кнопки, расположенные под заголовком "Клиенты".

Форма "Заказ" (рисунок 20) нужна для просмотра сделанных заказов (открывается по нажатию кнопки "Заказы" в меню). Она заполняется данными из таблицы "Заказ". Кроме того, можно добавить новый заказ, мгновенно заполнив все поля таблицы и не выходя из формы, или удалить любой из существующих в базе данных заказов. Также отсюда можно открыть отчеты "Проверка" ("Проверить наличие товара на складе") и "Задание на реализацию" ("Открыть задание на реализацию"), которые будут подробно рассмотрены ниже. Также тут расположена кнопка выхода.

Рисунок 20 - Форма "Заказ".

Форма "Клиенты" (рисунок 21) заполняется данными из справочника "Клиент", здесь расположены данные о клиентах фирмы. Она открывается по нажатию кнопки "Клиенты" в меню. Кроме того, можно добавить нового клиента, мгновенно заполнив все поля таблицы и не выходя из формы, или удалить любого из существующих в базе клиентов. Также тут расположена кнопка выхода.

Рисунок 21 - Форма "Клиенты".

Форма "Готовая продукция" (рисунок 22) заполняется данными из справочника "Готовая продукция". Она открывается по нажатию кнопки "Товары" в меню. Здесь расположена информация о продукции фирме, в том числе - ее остатках на складе, приходе и расходе. Также тут расположена кнопка выхода.

Рисунок 22 - Форма "Готовая продукция".

Форма "Заявка на производство" (рисунок 23) заполняется данными из справочника "Заявка" и открывается по нажатию кнопки "Заявки" в меню. Здесь расположены заявки пользователя системы на производство товара.

Рисунок 23 - Форма "Заявка на производство".

Рассмотрим кнопки, расположенные под заголовком "Учет ГП".

Пользователь системы заполняет формы "Приход товара" (открывается по нажатию кнопки "Зачислить товар в БД" в меню) и "Расход товара" (открывается по нажатию кнопки "Отчислить товар в БД" в меню), созданные на основе таблицы "Готовая продукция" (рисунок 24). Кнопка "Обновить Базу Данных" служит для занесения введенных данных в систему.

Рисунок 24 - Формы "Расход товара" и "Приход товара".

"Отчет о движении готовой продукции" открывается по нажатию кнопки "Отчет о движении готовой продукции" и показывает данные о товарных приходах, расходах и остатках на складе (рисунок 25). Предусмотрена печать данного документа (образец в Приложениях).

Рисунок 25 - Отчет "Отчет о движении готовой продукции".

Рассмотрим кнопки, расположенные под заголовком "Составление документов".

Отчет "Счет-фактура" открывается по нажатию кнопки "Составить счет-фактуру", показывает данные и подсчитывает итоговую стоимость (и стоимость без учета налогов) всех заказов, сделанных одним конкретным клиентом. Для выбора - по какому клиенту будет рассчитываться "Счет-фактура" система предлагает пользователю ввести пятизначный "Код клиента" (рисунок 26) перед непосредственным открытием отчета (рисунок 27). Предусмотрена печать данного документа (образец в Приложениях).

Рисунок 26 - Запрос кода клиента.

Рисунок 27 - Отчет "Счет-фактура".

Отчет "Товарно-транспортная накладная" открывается по нажатию кнопки "Составить товарно-транспортную накладную", показывает данные и подсчитывает итоговую стоимость всех заказов, сделанных одним конкретным клиентом. Для выбора - по какому клиенту будет рассчитываться "Товарно-транспортная накладная" система снова предлагает пользователю ввести пятизначный "Код клиента" (рисунок 26) перед непосредственным открытием отчета (рисунок 28). Предусмотрена печать данного документа (образец в Приложениях).

Рисунок 28 - Отчет "Товарно-транспортная накладная".

Рассмотрим кнопки, расположенные под заголовком "Обработка заказов".

Отчет "Задание на реализацию" открывается по нажатию кнопки "Задание на реализацию", показывает данные и подсчитывает итоговое количество заказанных товаров по виду продукции (рисунок 29). Предусмотрена печать данного документа (образец в Приложениях).

Рисунок 29 - Отчет "Задание на реализацию".

Отчет "Проверка" открывается по нажатию кнопки "Проверить наличие товара на складе" и показывает сравнительные данные: итоговое количество заказанных товаров по виду продукции и остаток этих товаров на складе, а также рассчитывает их разницу, определяя - каких товаров на складе недостаточно для выполнения задания на реализацию (рисунок 30). Предусмотрена печать данного документа (образец в Приложениях).

Рисунок 30 - Отчет "Проверка".

Отчет "Заявка на производство" открывается по нажатию кнопки "Заявка на производство" и показывает количество заказанных пользователем системы товаров на производство (рисунок 31). Предусмотрена печать данного документа (образец в Приложениях).

Рисунок 31 - Отчет "Заявка на производство".

3. Расчет показателей эффективности проекта

Расчет бюджета и показателей экономической эффективности позволяет судить о необходимости внедрения или отклонения информационной системы, позволяет выявить, насколько полезной будет система для предприятия. При этом проводится анализ затрат, необходимых для выполнения всех операций, сопутствующих внедрению информационной системы. При составлении бюджета - учитывается трудоемкость проекта.

.1 Бюджет проекта

Для расчета бюджета проекта выбран метод COCOMO II (COnstructive Cost MOdel). Данный метод был разработан в 1981 году Барри Боэмом. В 1990-м году он был усовершенствован. COCOMO II опирается на функциональные единицы. Методика позволяет оценить трудоемкость и время разработки программного продукта как функцию от размера программы. Для начала необходимо подсчитать количество функциональных точек (таблица 17).

Таблица 17 - Подсчет функциональных точек.

Параметр

Просто

Средне

Сложно


количество

коэф.

количество

коэф.

количество

коэф.

1. внешние вводы

6

3

0

4

0

6

2. внешние выводы

14

4

0

5

0

7

3. внешние запросы

0

3

0

4

0

6

4. внешние логические файлы

1

7

0

10

0

15

5. внешние интерфейсные файлы

0

5

0

7

0

10


Внешними вводами являются таблицы базы данных. Внешние выводы - это запросы и отчеты. Также имеется 1 внешний логический файл - файл базы данных MS Access. В таблице подсчитано количество функциональных точек и определены их ранги. Размер функции составил Fr = 81.

Далее рассчитаем трудоемкость проекта. Для этого нужно подсчитать количество строк кода, то есть провести пересчет функциональных точек в LOC-оценки. Расчет проведем в программе COCOMO II.2000.0 (рисунок 32).

Рисунок 32 - Пересчет функциональных точек в LOC-оценки.

Количество строк кода в Access примем за 10, так как в данной работе не так много программирования. В итоге вышло 810 строк кода.

Для расчета трудоемкости возьмем число рабочих часов в месяце 152.

Месячную заработную плату разработчика примем за 15000 рублей.

Итоговые результаты расчета трудоемкости приведены на рисунке 33.

Рисунок 33 - Результаты расчета трудоемкости проекта.

В итоге на разработку проекта потрачено немногим больше 2 месяцев, трудоемкость 347,4 ч. Стоимость 34978,37 рублей. Также на рисунке увидеть результаты при оптимистичном, пессимистичном и наиболее вероятном ходе событий.

Общий бюджет проекта представлен в таблице 18.

Таблица 18 - Бюджет проекта, руб.

Статья затрат

Стоимость

Трудоемкость затраты на кодирование

34978,37

Компьютер

15000

Затраты на лицензию Microsoft Access 2007

5500

Затраты на обучение персонала и оплату труда сотрудников

Не требуются: система не требует дополнительных навыков работника

Затраты на производственные площади

Не требуются дополнительные производственные площади

Итого:

40478,37


Общий бюджет проекта составил 55478,37 рублей. В расчет были включены затраты на кодирование, заработная плата разработчика, стоимость компьютера и затраты на лицензию Microsoft Access 2007.

.2 Расчет эффективности проекта

Рассмотрим примерную смету затрат до и после внедрения информационной системы.

Известна примерная сумма ежемесячных расходов, связанных с несвоевременным выполнением заказов и перепроизводством по причине отсутствия автоматизации при реализации товаров и ошибками при составлении документов.

Рассчитаем расходы на электроэнергию:


где Рэвм - мощность, потребляемая компьютером в процессе эксплуатации, кВт/ч;- трудоемкость работ,ч;

Сэл - стоимость одного кВт, руб.

Для расчета примем мощность компьютера 400 кВт, стоимость 1кВт 1,5 рубля.

Закупаемый компьютер будет стоить примерно 15000 рублей. Исходя из этого посчитаем амортизацию.


где Скомп - стоимость компьютера;

А - амортизация, % годовых;

Норму амортизации примем 30%.

Примерная месячная смета затрат предприятия до и после внедрения системы представлена в таблице 19.

Таблица 19 - Смета затрат, руб.

Элементы затрат

Базовый вариант

Проектируемый вариант

Отклонение

Материальные затраты:




 -бумага

500

300

200

 -канцтовары

200

100

100

 -лента для принтера

-

2000

-2000

Расходы, связанные с несвоевременным выполнением заказов и перепроизводством

30000

-

30000

Прочие расходы:




 -амортизация

-

375

-375

 -электроэнергия

-

1800

-1800

ИТОГО:

30700

4575

26125


Из таблицы видно, что затраты сократились на 26125 рублей.

Эффективность информационной системы определяется сокращением времени на обработку данных (таблица 20).

Таблица 20 - Среднее время на выполнение операций.

Наименование операции

Время, ч.

Отклонение



До внедрения

После внедрения


1

Составление документа на реализацию

3

0,1

2,9

2

Проверка наличия готовой продукции на складе

0,5

0,02

0,48

3

Составление заявки на производство

0,5

0,1

0,4

4

Составление документов "Счет-фактура" и "Товарно-транспортная накладная"

0,2

0,02

0,18

5

Внесение записей в справочник

0,2

0,1

0,1


ИТОГО:

4,4

0,34

4,06


В итоге сэкономленное время составило примерно 4,06 часа.

Вычислим срок окупаемости проекта вычислим по формуле:


где ∆C - отклонение базового варианта затрат от проектируемого.

Итак, срок окупаемости проекта составит примерно 2 месяца.

Заключение

В результате выполнения курсовой работы была достигнута главная цель - создание информационной системы реализации готовой продукции. Кроме того, в результате анализа основных проблем, возникающих в процессе обработки информации при сбыте продукции, была разработано АРМ менеджера по сбыту, автоматизированы процессы документооборота и формирования отчётности.

Также, были обдуманы и приняты решения по математическому и функциональному, информационнному и программному, техническому и технологическому обеспечению АИС. В результате были построены необходимые диаграммы DFD и IDEF0. описывающие потоки входной, справочной и результатной информации, функции АИС; создана информационная модель данных; спроектирована база данных в MS Access и разработан пользовательский интерфейс.

Созданная информационная система достаточно проста в эксплуатации и не требует дополнительного специального обучения.

Информационная система позволяет:

1.      минимизировать время на обработку данных;

2.      производить быстрый поиск необходимой информации;

.        мгновенно формировать заявку на нужные документы и отчеты, используя компьютерную базу данных.

В заключении работы был определен бюджет проекта и произведен расчет его экономической эффективности.

Список используемых источников

1.      Баллод Б.А., Гвоздева Т.В. Проектирование информационных систем - Феникс, 2009;

.        Дубейковский В. Эффективное моделирование с AllFusion Process Modeler - Диалог-МИФИ, 2009;

.        Исаев Г.Н. Информационные системы в экономике - Омега-Л, 2008;

.        Маклаков С.В. BPwin и Erwin: Case-средства для разработки информационных систем - Диалог-МИФИ, 2000;

.        Рудикова Л., Харитонова И. Microsoft Office Access 2007 - БХВ-Петербург, 2008.

Приложение А

Коды SQL-запросов.

Запрос на заказ отдельного клиента

SELECT Заказ.[Код заказа], Заказ.[Код клиента], Заказ.[Код товара], Заказ.Количество, Заказ.[Дата заказа], [Готовая продукция].[Цена за единицу], [Готовая продукция]![Цена за единицу]*[Заказ]![Количество] AS Стоимость[Готовая продукция] INNER JOIN Заказ ON [Готовая продукция].[Код товара] = Заказ.[Код товара](((Заказ.[Код клиента])=[Введите код клиента:]));

Запрос на реализацию


Заявка на производство

Заявка.[Код товара], [Готовая продукция].Наименование, Sum(Заявка.[Запрашиваемое количество]) AS [Sum-Запрашиваемое количество][Готовая продукция] INNER JOIN Заявка ON [Готовая продукция].[Код товара] = Заявка.[Код товара]BY Заявка.[Код товара], [Готовая продукция].Наименование;

Накладная

[Готовая продукция].Наименование, [Единицы измерения].[Единица измерения], Заказ.Количество, [Запрос на заказ отдельного клиента]![Стоимость]+[Налог]![Налоговая ставка]*[Запрос на заказ отдельного клиента]![Стоимость] AS [Итоговая стоимость]Налог, (([Единицы измерения] INNER JOIN [Готовая продукция] ON [Единицы измерения].[Код единицы измерения] = [Готовая продукция].[Код единицы измерения]) INNER JOIN Заказ ON [Готовая продукция].[Код товара] = Заказ.[Код товара]) INNER JOIN [Запрос на заказ отдельного клиента] ON ([Готовая продукция].[Код товара] = [Запрос на заказ отдельного клиента].[Код товара]) AND (Заказ.[Код заказа] = [Запрос на заказ отдельного клиента].[Код заказа]);

Проверка

[Готовая продукция].[Код товара], [Готовая продукция].Наименование, [Готовая продукция].[Остаток на складе], [Запрос на реализацию].[Sum-Количество], [Готовая продукция]![Остаток на складе]-[Запрос на реализацию]![Sum-Количество] AS Итог([Готовая продукция] INNER JOIN Заказ ON [Готовая продукция].[Код товара] = Заказ.[Код товара]) INNER JOIN [Запрос на реализацию] ON [Готовая продукция].[Код товара] = [Запрос на реализацию].[Код товара]BY [Готовая продукция].[Код товара], [Готовая продукция].Наименование, [Готовая продукция].[Остаток на складе], [Запрос на реализацию].[Sum-Количество], [Готовая продукция]![Остаток на складе]-[Запрос на реализацию]![Sum-Количество];

Счет-фактура

[Готовая продукция].[Код товара], [Готовая продукция].Наименование, [Единицы измерения].[Единица измерения], Заказ.Количество, [Готовая продукция].[Цена за единицу], [Запрос на заказ отдельного клиента].Стоимость, Налог.[Налоговая ставка], [Налог]![Налоговая ставка]*[Запрос на заказ отдельного клиента]![Стоимость] AS [Сумма налога], [Запрос на заказ отдельного клиента]![Стоимость]+[Налог]![Налоговая ставка]*[Запрос на заказ отдельного клиента]![Стоимость] AS [Итоговая стоимость]Налог, (([Единицы измерения] INNER JOIN [Готовая продукция] ON [Единицы измерения].[Код единицы измерения] = [Готовая продукция].[Код единицы измерения]) INNER JOIN Заказ ON [Готовая продукция].[Код товара] = Заказ.[Код товара]) INNER JOIN [Запрос на заказ отдельного клиента] ON ([Готовая продукция].[Код товара] = [Запрос на заказ отдельного клиента].[Код товара]) AND (Заказ.[Код заказа] = [Запрос на заказ отдельного клиента].[Код заказа]);

Приход товара

UPDATE [Готовая продукция] SET [Готовая продукция].[Остаток на складе] = [Готовая продукция]![Приход]+[Готовая продукция]![Остаток на складе];

Расход товара

UPDATE [Готовая продукция] SET [Готовая продукция].[Остаток на складе] = [Готовая продукция]![Остаток на складе]-[Готовая продукция]![Расход];

Приложение Б

Печатные формы отчетов

Отчет о движении готовой продукции


Задание на реализацию

 

Заявка на производство


Счет-фактура


Товарно-транспортная накладная


Похожие работы на - Информационная система реализации готовой продукции на предприятии

 

Не нашли материал для своей работы?
Поможем написать уникальную работу
Без плагиата!
Без нейросетей!