Разработка программы деятельности ООО 'Сибирь' с использованием технологии Windows SharePoint Services

  • Вид работы:
    Реферат
  • Предмет:
    Информационное обеспечение, программирование
  • Язык:
    Русский
    ,
    Формат файла:
    MS Word
    1,75 Мб
  • Опубликовано:
    2013-11-10
Вы можете узнать стоимость помощи в написании студенческой работы.
Помощь в написании работы, которую точно примут!

Разработка программы деятельности ООО 'Сибирь' с использованием технологии Windows SharePoint Services

Содержание

Введение

1. Постановка задачи

1.1 Описание предметной области

1.2 Составление отчетов и их описание

2. Описание структуры данных

2.1 Схема связи таблиц

2.2 Описание таблиц

3. Полномочия пользователей

3.1 Таблица прав пользователей

3.2 Список пользователей системы

4. Инструкции пользователей

4.1 Общие положения

4.2 Редактирование базы

Список использованной литературы

Приложение А. Предварительные договоры

Приложение Б. Договоры

Приложение В. Текст программы

Введение


В целях ознакомления со средой Windows SharePoint Services была рассмотрена деятельность вымышленного агентства недвижимости ООО "Сибирь".

В среде реализован узел с библиотеками и списками для хранения и обработки сведений о предметной области, введены данные и проведено тестирование системы.

Организационная структура, система получения отчетности и хранения информации реализованы посредством Microsoft Office Access, Microsoft Office Excel и Visual Basic for Application.

1. Постановка задачи


1.1 Описание предметной области


Основным видом деятельности агентства недвижимости является ведение базы данных квартир, которые выставлены на продажу и сдачу в аренду. Оно привлекает клиентов и является посредником в заключении сделок.

Организационная структура агентства представлена на рисунке 1.

Рисунок 1 - Организационная структура

Оплата услуг агентства зависит от вида предоставляемой услуги. В случае купли-продажи прибыль агентства составит 7% от первоначальной стоимости квартиры. Прибыль от сделки аренды складывается из стоимости аренды квартиры в течение месяца, указанной в договоре, в пропорции: 25% от арендодателя и 25% от квартиросъемщика, итого 50% от стоимости аренды.

Клиенты заключают предварительные договоры с агентством, которые регулирует отношения обоих сторон, и гарантируют их честное поведение. Договоры считаются действительным при наличии подписей обоих сторон и печати агентства, их образцы представлены в приложении 1.

Следующим шагом является заключение договора купли-продажи или договора аренды жилого помещения, образцы которых представлены в приложении 2.

1.2 Составление отчетов и их описание


На основе рабочих данных можно составить отчеты, отображающие текущее состояние компании и осуществить некоторые расчеты.

Чтобы получить отчеты нужно в "Общих документах" открыть файл "Отчет". Откроется таблица Excel, которая будет содержать рабочие листы с отчетами ("Отчет о продажах", "Расчет заработной платы") (Рисунок 2).

Если нас интересует информация о наличии квартир в базе, об их количестве, о районах их расположения следует обратиться к "Отчету о продажах", вкладке - "Наличие" (Рисунок 2). Эта информация важна для агентства, поскольку она иллюстрирует ассортимент квартир, и если он не большой, необходимо привлекать собственников. Поскольку потенциальные клиенты, неудовлетворенные нашей базой квартир могут уйти в другое агентство, а с ними и наша прибыль.

база пользователь предметная область

Рисунок 2 - Наличие квартир в базе

Также с помощью "Отчета о продажах", обратившись к вкладке "Продано" можем получить информацию о продажах (Рисунок 3).

Рисунок 3 - Продано квартир

Заработная плата сотрудников рассчитывается автоматически (Рисунок 4), с помощью отчета "Расчет заработной платы" (Рисунок 5), на основе базовой части - 10000 рублей и процентов от заключенных сделок. От сделки купли-продажи процент составляет 0,07%, а от сделки аренды - 0,5%.

Рисунок 4 - Формирование заработной платы

Рисунок 5 - Расчет заработной платы

Если в базу были внесены изменения, то необходимо вручную обновить содержимое файла Excel. Наводим курсор на таблицу, содержащую базу, при нажатии правой кнопки мыши появится меню, в котором нужно выбрать "Обновить" (Рисунок 6). Для ознакомления с текстом программы обратитесь к приложению В.

Рисунок 6 - Обновление данных

2. Описание структуры данных


2.1 Схема связи таблиц


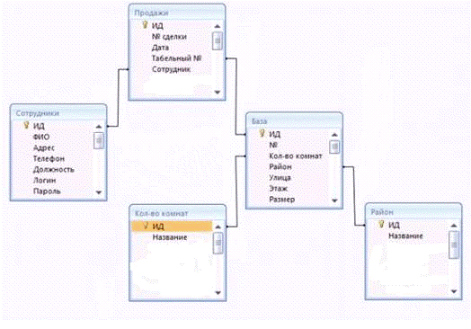
Схема связи таблиц, используемых в данной курсовой работе, представлена на рисунке 7.

Рисунок 7 - Схема связи таблиц

2.2 Описание таблиц


Схема связи таблиц включает в себя несколько вспомогательных таблиц, которые содержат только конкретизацию указанного наименования, такие как "Район" и "Количество комнат". Остальные таблицы рассмотрим подробнее.

Полная информация о сотрудниках агентства недвижимости ООО "Сибирь" представлена в таблице 1.

Таблица 1 - Сотрудники

ФИО


Адрес

Телефон

Денисова Е.И.

Директор

Гоголя 5-8

89234445577

Слепокурова Е.И.

Риэлтор

Мира 54-11

89234445588

Долгин С.А.

Риэлтор

Новогодняя 1-49

89234445599

Чечина Е.В.

Бухгалтер

Ленина 62 - 34

89234445544


Рисунок 8 - База данных квартир

Данные о продажах также фиксируются, поскольку необходимы для дальнейшей отчетности, они представлены на рисунке 9.

№ сделки

Дата

Табельный №

Сотрудник

1

05.09.09

6

Денисова Екатерина Игоревна

2

08.09.09

3

Слепокурова Елена Игоревна

3

08.09.09

4

Долгин Сергей Алексеевич

4

11.09.09

1

Денисова Екатерина Игоревна

5

12.09.09

5

Слепокурова Елена Игоревна

Рисунок 9 - Продажи

3. Полномочия пользователей


3.1 Таблица прав пользователей


В таблице представлены данные о сотрудниках агентства недвижимости и их правах доступа к тем или иным рабочим таблицам (Таблица 2).

Таблица 2 - Таблица прав пользователей

Группа пользователей

Настраиваемые списки


Район

Кол-во ком

База

Сотрудники

Продажи

Библиотека

Директор

П

П

П

П

П

П

Риэлтор

-

-

Р

-

Р

Ч

Бухгалтер

-

-

Ч

Ч

Ч

Ч


П - полный доступ

Р - участие, возможность редактированья

Ч - только чтение

доступ полностью закрыт

3.2 Список пользователей системы


Все сотрудники агентства имеют доступ к системе и наделены правами, достаточными для выполнения своих должностных обязанностей. Директор, помимо всего прочего, контролирует деятельность агентства и осуществляет расчет заработной платы, поэтому он обладает полным доступом ко всем таблицам системы.

4. Инструкции пользователей


4.1 Общие положения


Для выхода на страницу в адресной строке наберите #"701711.files/image009.gif">

Рисунок 10 - Домашняя страница

Работа с системой начинается с "Домашней страницы", она подразделена на две части. В левой части расположена панель быстрого запуска, с ее помощью вы можете просмотреть все содержимое узла, общие документы и обратиться напрямую к спискам, если это необходимо. Также в закладке "Обсуждения" можно проконсультироваться с коллегами по рабочим вопросам в режиме реального времени. В правой части находятся ссылки на Web-страницы сотрудников агентства, переход на которые обеспечивает их данными, необходимыми для работы.

Директор обладает доступом ко всем данным агентства недвижимости ООО "Сибирь", поэтому его страница выглядит следующим образом (Рисунок 11) и содержит таблицы все ключевые таблицы "Продажи", "Сотрудники", "База".

Рисунок 11 - Страница директора


Рисунок 12 - Страница риэлтора

4.2 Редактирование базы


Система поддерживает возможность редактирования, добавления и удаления элементов. Например, возникла необходимость добавить в базу новую квартиру. Выберем в меню "Создать" (Рисунок 14).

Рисунок 14 - Выход в режим добавления нового элемента

Для создания нового элемента необходимо заполнить все пустые графы в появившемся окне и нажать "ОК" (Рисунок 15).

Рисунок 15 - Создание нового элемента

Для редактирования элемента, нужно навести курсор на его первый столбец, нажать на появившеюся кнопку вниз, в меню выбирать "Изменить элемент" (Рисунок 16). Появится окно, аналогичное рисунку 15, с заполненными графами, изменения внести там, где необходимо.

Рисунок 16 - Изменение элемента

Аналогично осуществляется удаление элементов (Рисунок 17).

Рисунок 17 - Удаление элемента

Список использованной литературы


1.      Уокенбах, Д. Microsoft Office Excel 2007: профессиональное программирование на VBA.: Пер. с англ. - М.: ООО "И.Д. Вильямс", 2008. - 928 с.: ил. - Парал. тит. англ.

2.      МакКелви М., Мартинсон Р., Веб Дж., Ризельман Б. Visual Basic 5: пер. с англ. - СПб.: BHV - Санкт-Петербург, 1998. - 976 с., ил.

Приложение В. Текст программы


3.1 Для "Отчета о продажах".

RecordedMacro ()

'Sheets. Add

' Worksheets (12). Range ("A1: E1000"). ClearContents. PivotCaches. Create _

(SourceType: =xlDatabase, _: ="Лист2! R1C1: R14C4") _

. CreatePivotTable _: ="Наличие! R3C1", _: ="PivotTable1", _: =xlPivotTableVersion12("Наличие"). SelectActiveSheet. PivotTables _

("PivotTable1"). PivotFields ("Наличие")

. Orientation = xlPageField

. Position = 1WithActiveSheet. PivotTables ("PivotTable1") _

. PivotFields ("Услуга")

. Orientation = xlColumnField

. Position = 1WithActiveSheet. PivotTables ("PivotTable1") _

. PivotFields ("Район")

. Orientation = xlRowField

. Position = 1With. PivotTables ("PivotTable1"). AddDataField _. PivotTables (_

"PivotTable1"). PivotFields ("Sales"), _

"Sum of Sales", xlSum. PivotTables ("PivotTable1"). _= FalseSubCreatePivotTable ()PTCache As PivotCachePT As PivotTable

' Создание кэшаPTCache = ActiveWorkbook. PivotCaches. Create (_: =xlDatabase, _: =Range ("A1"). CurrentRegion)

' Добавление нового листа в сводную таблицу

'Worksheets. Add("Отчет по продажам"). Select. SelectedSheets. DeleteSummarySheet = Worksheets. Add. Name = "Отчет по продажам"

' Создание сводной таблицыPT = ActiveSheet. PivotTables. Add (_: =PTCache, _: =Range ("A3"))

' Добавление полейPT

. PivotFields ("Наличие"). Orientation = xlPageField

. PivotFields ("Услуга"). Orientation = xlColumnField

. PivotFields ("Район"). Orientation = xlRowField

. PivotFields ("Цена+"). Orientation = xlDataField

'отсутствуют заголовки поля

. DisplayFieldCaptions = FalseWith("B5: C8"). Select. Shapes. AddChart. Select. SetSourceData Source: =Range ("'Отчет по продажам'! $A$3: $D$9"). ChartTyp

.2 Для "Расчета заработной платы"

ExplicitКнопка1_Щелчок ()Smin1, Smin2, Smin3, Sotr1, Sotr2, Sotr3, S1, S2, S3 As DoubleIotr, Ipred, Ires, Ifxd As IntegerNotr, Notrs, Npred As StringFlag As Boolean

' очистка отчета(7). Range ("B10: E1000"). ClearContents("A10: F34"). Select. Borders (xlDiagonalDown). LineStyle = xlNone. Borders (xlDiagonalUp). LineStyle = xlNone. Borders (xlEdgeLeft). LineStyle = xlNone. Borders (xlEdgeTop). LineStyle = xlNone. Borders (xlEdgeBottom). LineStyle = xlNone. Borders (xlEdgeRight). LineStyle = xlNone. Borders (xlInsideVertical). LineStyle = xlNone. Borders (xlInsideHorizontal). LineStyle = xlNone("A1"). Select

' собственно формирование отчета= 0= 0= 0= 10= 2

'цикл сотрудникамWorksheets (4). Cells (Iotr, 1) <> ""= Worksheets (4). Cells (Iotr, 1)= Worksheets (4). Cells (Iotr, 1)

'фамилия(7). Cells (Ires,

) = Notr= 0= 0= 10000= Ires + 1= 2

'цикл по номерамWorksheets (5). Cells (Ipred,

) <> ""= Worksheets (5). Cells (Ipred,

)Worksheets (5). Cells (Ipred,

) = Notrs Then= 2(7). Cells (Ires,

) = Npred

'цикл по Цена+'= FalseWorksheets (3). Cells (Ifxd,

) <> ""Worksheets (3). Cells (Ifxd, 1) = Npred Then= Worksheets (3). Cells (Ifxd,

)= Worksheets (3). Cells (Ifxd,

)(7). Cells (Ires,

) = S1 ' цена+(7). Cells (Ires,

) = S2 ' Услуга(7). Cells (Ires,

) = S2 * S1 ' з. п.= Sotr1 + S1= Sotr2 + S2= Sotr3 + S1 * S2= Ires + 1= TrueIf= Ifxd + 1If= Ipred + 1(7). Cells (Ires,

) = "Итого"(7). Cells (Ires,

). HorizontalAlignment = xlRight(7). Cells (Ires,

). Borders (xlEdgeTop). LineStyle = xlContinuous(7). Cells (Ires,

). Borders (xlEdgeTop). LineStyle = xlContinuous(7). Cells (Ires,

). Borders (xlEdgeTop). LineStyle = xlContinuous(7). Cells (Ires,

). Borders (xlEdgeTop). LineStyle = xlContinuous(7). Cells (Ires,

) = Sotr1 ' Цена+(7). Cells (Ires,

) = "ВСЕГО"(7). Cells (Ires,

) = Smin1 ' Цена+(7). Cells (Ires,

) = Smin3 ' з. п.Sub

Похожие работы на - Разработка программы деятельности ООО 'Сибирь' с использованием технологии Windows SharePoint Services

 

Не нашли материал для своей работы?
Поможем написать уникальную работу
Без плагиата!
Без нейросетей!