Електронний щоденник загальноосвітньої школи

  • Вид работы:
    Магистерская работа
  • Предмет:
    Информационное обеспечение, программирование
  • Язык:
    Украинский
    ,
    Формат файла:
    MS Word
    2,43 Мб
  • Опубликовано:
    2014-01-04
Вы можете узнать стоимость помощи в написании студенческой работы.
Помощь в написании работы, которую точно примут!

Електронний щоденник загальноосвітньої школи













Електронний щоденник загальноосвітньої школи

електронний щоденник сайт програмування

Анотація

Робота "Електронний щоденник" присвячена створенню електронного щоденника. В роботі засобами мови програмування php та mysql створено електронний щоденник. Обсяг виконаної роботи привів до створення електронного щоденника, де учні та батьки можуть отримати інформацію з домашнім завданням учня та розкладом уроків.

Робота складається зі вступу, теоретичної і практичної частини, висновків і списку використаних джерел.

Ключові слова: електронний щоденник.

Зміст

Вступ

Розділ І. Аналіз

.1 Аналіз базового підприємства і постановка задачі

.2 Аналіз зробленого іншими

.3 Вибір середовища розробки

Розділ ІІ. Практична реалізація

.1 Установка Joomla, налаштування, створення шаблону

.2 Наповнення сайту інформацією

.3 Створення БД

Розділ ІІІ. Охорона праці

Висновок

Список використаних джерел та літератури

Вступ

Сьогодні темп розвитку суспільства надзвичайно високий. Щоб встигати за змінами, людина повинна переробляти величезні масиви інформації, яка надходить з усіх точок земної кулі. Тому інформаційні технології мають сьогодні пріоритетне значення в усіх сферах діяльності й визначають розвиток суспільства завтрашнього дня.

У галузі освіти ці технології знаходять застосування в багатьох напрямках діяльності. Нові завдання, пов’язані з розробкою педагогічної стратегії в умовах комп’ютеризації та інформатизації всіх боків життя суспільства.

Істотні зміни в інформаційному середовищі проживання людини призвели до зниження ефективності традиційних підходів до навчання. Ці зміни пов’язані з упровадженням комп’ютерної техніки в різні сфери діяльності людини, що спричинює структурні зміни цієї діяльності. Можливості комп’ютера в навчанні перекривають традиційну сферу в основному алгоритмічної діяльності учня, яка була дотепер базою формування культури освіти покоління, що підростає.

Нині, важливого значення набувають проблеми інтенсифікації й оптимізації навчально-виховного процесу, активізації пізнавальної діяльності, розвитку творчого мислення учнів.

У зв’язку з відсутності сайту загальноосвітнього закладу була поставлення задача створити сайт з подальшим його адмініструванням це і є актуальність вибраної теми.

Метою магістерської роботи є створення електронного щоденника засобами web-програмування.

Об’єктом дослідження даної роботи електронний щоденник.

Предметом дослідження є ознайомлення з системою керуванням змісту CMS "Joomla!", а також мовою програмування php та системою керування бази даних mysql.

Задачі, які вирішуються в курсовій роботі:

·        ознайомлення з загальноосвітній закладом;

·        збір інформації про загально освітній заклад;

·        ознайомлення з системою CMS "Joomla!";

·        створення шаблону програмою Artisteer 3;

·        створення сайту загальноосвітнього закладу в системі CMS "Joomla!";

·        створення електронного щоденника;

·        встановлення проекту на хостинг та тестування його.

Розділ І. Аналіз

 

.1 Аналіз базового підприємства і постановка задачі


У системі освіти України відбуваються зміни, зумовлені процесами соціального, економічного та політичного характеру. Змінюються пріоритети в освіті та системі управління, структура та зміст, апробуються новітні технології.

Одним із важливих показників, що впливають на ефективність функціонування системи загальної середньої освіти, є якість навчальних досягнень учнів. Інтерес до проблем, пов’язаних з оцінюванням якості освіти, зумовлений:

·        розробкою Державного стандарту кожної освітньої галузі, що передбачає визначення рівня та якості підготовки учнів відповідно до обов’язкових єдиних вимог цього стандарту;

·        появою багатьох навчальних закладів нового типу і різних форм власності, що потребує введення процедури стандартизації якості освіти учнів цих закладів;

·        залучення українських спеціалістів до міжнародного ринку праці, що вимагає визначення відповідності рівня освіченості випускників українських навчальних закладів рівню міжнародних стандартів у галузі освіти.

Проблеми забезпечення якості освіти завжди залишалися на першому плані громадянської уваги, адже навчання - це той компонент нашого життя, без якого неможливо уявити гармонійний розвиток людства.

Важливою умовою та ефективним засобом удосконалення навчально-виховного процесу є модифікація систем управління навчальним закладом, в процесі якого виконуються:

• координаційно-інформаційна,

• аналітико-узагальнювальна,

• контрольно-коригувальна функції.

Система управління навчально-виховним процесом в Іспаській школі передбачає взаємозв’язок цих функцій.

Кожний керівник має свій стиль управління, який зумовлюється індивідуальним баченням проблеми, досвіду, особливостями навчального закладу. Але всі мають на меті ефективно управляти навчальним закладом.

Дирекція Іспаської школи, здійснюючи аналітичну діяльність, керується такими принципами:

·        системності аналітичної роботи, що передбачає аналіз результатів навчально-виховного процесу, змісту роботи і умов забезпечення її ефективності;

·        науковості, що передбачає використання чітких алгоритмів аналізу тих чи інших аспектів діяльності;

·        поєднання перспективного та щоденного аналізу, що передбачає прогнозування розвитку школи на основі результатів аналізу чинників, що впливають на перебіг навчально-виховного процесу.

Аналітична діяльність передбачає:

·        аналіз роботи класного колективу;

·        аналіз роботи вчителя предметника;

·        ведення документації;

·        аналіз взаємодії "класний колектив" - "учитель" - "класний керівник".

Для здійснення контрольно-аналітичної діяльності необхідна ефективна технологія інформування, що ґрунтується на таких засадах:

·        впровадження досконалої системи інформаційного забезпечення;

·        створення банку даних по кожному учню, який постійно поповнюється;

·        інформація має забезпечувати потреби дирекції, вчителів, батьків, учнів.

Належним чином організований контроль сприяє демократизації навчального процесу.

Удосконалення обліку успішності. Оцінювання знань учнів один із найважливіших аспектів функціонування системи загальної середньої освіти, якими має перейматися кожен шкільний учитель. Оцінка як один з основних стимулів навчання, окрім інших, виконує функцію заохочення до роботи. Учні не можуть повсякденно думати про кінцеву мету навчання, тому оцінка досить часто править за ціль, робить її близькою, конкретною, допомагає її досягти.

Друга важлива функція оцінки - визначення рівня засвоєння матеріалу. А облік успішності, головний чинник, який дає можливість вчителеві і батькам контролювати навчальну роботу учнів, стимулює їх на краще навчання, допомагає органам освіти, громадськості робити об’єктивні висновки про діяльність шкіл і окремих вчителів, узагальнювати і поширювати їхній досвід. Облік успішності сприяє здійсненню зворотнього зв’язку в керованій системі "учень - вчитель", допомагає поліпшити стан оволодіння учнями програмовим матеріалом і цим самим спонукає вчителя шукати раціональні шляхи організації навчання, надавати індивідуальну допомогу тим, хто не встигає.

Розрізняють: поточний, підсумковий і тематичний облік знань, навичок й умінь та відповідне оцінювання.

Поточний облік здійснюється в процесі навчання і передбачає оцінювання усних відповідей, письмових і практичних робіт.

Підсумкове оцінювання за семестр і за рік проводиться на основі поточного обліку знань і умінь. До підсумкового відносять також виставлення екзаменаційних та перевідних оцінок.

Для об’єктивнішого обліку успішності учнів учителі практикують тематичний облік знань. Він передбачає (за наслідками вивчення певної теми) оцінювати домашні завдання, усні відповіді, письмові роботи на уроці, диференційовані завдання, доповнення відповідей інших учнів, заліки, участь у роботі семінару та інші види навчальної діяльності, після чого виставляти загальну оцінку. Тематичний облік не є обов’язковою формою контролю, проте він допомагає вчителеві систематично і об’єктивніше оцінювати роботу учнів, що спонукає їх до систематичної навчальної діяльності в класі і під час виконання домашніх завдань.

Розбудова системи освіти України потребує оновлення змісту і технології навчання. І в першу чергу ця система має бути спрямована на особистість учня, на створювання умов для досягнення кожним учнем оптимального для нього рівня знань, умінь і навичок, тобто особистісно-зорієнтованого навчання.

Реформування школи ставить нові вимоги до контролю знань учнів. Запровадження Міністерством освіти і науки України тематичного обліку знань та 12-ти бальної шкали оцінювання навчальних досягнень учнів зумовили інтенсивні пошуки форм їх реалізації. Підсумкова оцінка за тему - це не середнє арифметичне оцінок, а результат успішності учня, його знань умінь і навичок з даної теми. І головне на даному етапі учень може покращити свою оцінку, попрацювавши додатково, з’ясувавши незрозумілі питання. Завдання вчителя - створити такі умови, які б спонукали учня до самостійної роботи, прагнення отримати більш високі результати.

Оскільки завдання вчителя керувати роботою учня протягом усього часу вивчення теми, спонукати його додатково працювати, покращувати результати. Поточна оцінка має тепер виховний, діагностуючий характер, сприяє корекції знань учнів.

Учень має навчитися робити аналіз своєї відповіді, але для цього йому необхідно знати критерії оцінювання.

Одним із виходів з цієї ситуації є впровадження електронного щоденника.

1.2 Аналіз зробленого іншими


Електронний щоденник школяра - сукупність технічних рішень у сфері Web-програмування, спрямованих на створення програмного середовища, що дозволяє автоматизувати процеси ведення базової документації в рамках навчально-виховного процесу.

Ідея створення електронного щоденника школяра виникла в Західній Європі на початку 2000 року і через кілька років перекочувала в Росію, а згодом і в Україну. Як правило, подібні проекти оформлені у вигляді Web-сайтів. Всередині такого сайту звичайно розташований декілька ступенів обробки інформації починаючи з рівня створення запису про школу-класи-учнів, рівня "класного журналу" (журналу групи), оброблюваного оператором, у функції якого входить занесення у систему інформації про успішність і відвідуваність учнів і закінчуючи рівнем "щоденника" у який автоматично переноситься оброблена оператором інформація.

Впровадження електронних журналів має здійснюватись поступово. Спочатку в нього будуть заноситися оцінки тільки по деяких предметах. Завдання на майбутнє - повністю відмовитися від паперової версії. Введення електронних журналів та щоденників поки що перебуває в стадії експерименту, в якому час від часу примикають участь окремі міста та регіони. Так, наприклад, у школах Феодосії вже інтенсивно здійснюється впровадження цієї експериментальної системи. І як показує практика, таке нововведення знаходить підтримку й задоволення, принаймні, у батьків. Система електронних журналів успішно діє за рубежем, наприклад, у Канаді, США, Австралії.

У цілому, сьогоднішні електронні журнали й щоденники виконують наступні функції:

·        контроль відвідуваності занять і запізнень на уроки;

·        контроль дисципліни;

·        реєстрація оцінок, отримуваних на уроках;

·        реєстрація оцінок за виконання завдань, у тому числі залікових по темах;

·        реєстрація тем і контроль виконання домашніх завдань;

·        контроль навантаження учня протягом навчального тижня;

·        подання інформації про розклад і теми уроків;

·        обмін повідомленнями між педагогами, учнями й батьками. [2]

На сьогоднішній день в Україні тільки один інтернет-проект який працює за підтримки Міністерства освіти і науки, молоді та спорту України, але існує ще багато інших інтернет-проектів такі як "klasnaocinka.com.ua", "myschool.ua", "mz.com.ua" та інші.

Сайт "Щоденник.ua <#"699672.files/image001.gif">

Рис. 2.1 Вікно встановлення CMS

Вибираємо мову. Більше тут налаштовувати нічого, тиснемо Далі (у верхньому правому куті) і переходимо до кроку 2. На наступному етапі майстер установки перевіряє чи відповідає локальний сервер вимогам joomla. На сторінці в першій і в другій області показані параметри встановлюваної системи. Важливо, щоб у верхній області скрізь було написано "Так". (рис 2.2)

Рис. 2.2 Початкова перевірка

Порівнюємо режими параметрів з ілюстрацією вище, тиснемо Далі і переходимо до кроку 3.

Тут треба погодитися з ліцензією GNU GPL. Мета ліцензії (GNU General Public License) полягає в наданні користувачам права копіювати, модифікувати і поширювати (у тому числі на комерційній основі) програми (що за замовчуванням заборонено законом про авторські права), а також гарантувати, що і користувачі всіх похідних програм отримають ці ж права. (рис. 2.3)

Рис 2.3 Ліцензія

Тиснемо Далі і переходимо до наступного кроку.

На цьому етапі ми налаштуємо підключення до бази даних на стороні локального сервера. Іншими словами, нам належить ввести у відповідні поля форми свої дані, а саме: ім'я користувача та ім'я бази даних, тип бази даних → MySQLi; ім'я сервера бази даних → localhost; префікс таблиць → символи; дії з уже наявними таблицями → перейменувати. Отже, вводимо: ім'я користувача → root, пароль залишаємо порожнім, ім'я бази даних → school, а потім завершуємо процес конфігурації на поточному кроці майстра установки, тобто натискаємо "Далі".(рис. 2.4)

Рис. 2.4 Конфігурація бази даних

Конфігурація FTP. Як написано в підказці, цей крок можна пропустити. Натискаємо "Далі" для переходу до наступного кроку. (рис. 2.5)

Рис. 2.5 Конфігурація FTP

На сторінці, яка відкриється потрібно ввести назву і опис сайту, а також логін, пароль та електронний адрес.(рис. 2.6)

Рис 2.6 Загальна конфігурація

Завершення процесу установки. Потрібно видалити директорію 'Installation' натисканням кнопки "Installation". (рис. 2.7)

Рис. 2.7 Вікно завершення

Тепер можна увійти в адміністративну панель, для цього в пошуковому рядку браузера набираємо #"699672.files/image008.gif">

Рис. 2.8 Меню експорту

Дана програма містить меню, що дає змогу змінювати відповідні елементи шаблону (рис. 2.9).

Рис. 2.9 Меню програми Artister

При розробці шаблону спочатку було відібрано кольорову схему, та загальний вигляд шрифтів для даного сайту. (рис 2.10).

Рис. 2.10 Верхній колонтитул

На наступному кроці створення шаблону, було обрано макет сторінки у якому горизонтальне меню знаходиться під верхнім колонтитулом.

На вкладці "Меню" було задано стиль нашого головного меню, а саме форма кнопок меню, відстань між ними, границі, колір та шрифт, що найбільш вдало підходили до стилю даного сайту.

На вкладці "Содержимое" було задано форматування тексту, вигляд гіперпосилань, таблиць, цитат, заголовків, маркерів та зображень. А також знято відображення автора, часу та інших елементів для статті.

На вкладці "Верт. меню" було розроблено вертикальне меню сайту (рис 2.11).

Рис 2.11

Після налаштування всіх елементів шаблону, його було експортовано в архів, для подальшого встановлення в Joomla (рис. 2.12).

Рис. 2.12 Експорт шаблону

2.2 Наповнення сайту інформацією


Після встановлення шаблону, починаємо займатись оформленням головної сторінки сайту. Через адміністраторську зону заходимо на сайт, вибираємо "Створити нову статтю", або за допомогою меню Зміст - Менеджер статей - Створити нову статтю додаємо матеріал, який відображатиметься на головній сторінці (рис. 2.13):

Рис. 2.13 Створення матеріалу

Аналогічно додаємо всі матеріали, які нам необхідні (рис. 3.2). В полі для додавання статті додаємо текст і редагуємо в даному полі, знайомому нам з MS Word, або можемо вставити готовий html код даного тексту.

Рис. 3.14 Список матеріалів

На сторінці Менеджер статей використовуючи кнопки на панелі інструментів, можна (перерахування справа наліво):

·        Допомога - відкрити в новому вікні сторінку опису поданому вікну ("Управління вмістом").

·        Створити новий об'єкт вмісту. Натисніть кнопку "Створити".

·        Змінити існуючий об'єкт вмісту. Натисніть на назву об'єкту або відзначте потрібний об'єкт і натисніть кнопку "Змінити".

·        Видалити існуючий об'єкт вмісту. Відзначте потрібний об'єкт і натисніть кнопку "В корзину".

·        Копіювати існуючі об'єкти вмісту. Відзначте потрібні об'єкти і натисніть кнопку "Копіювати" і потім виберіть, куди скопіювати об'єкти.

·        Перенести - перемістити існуючі об'єкти вмісту. Відзначте потрібні об'єкти і натисніть кнопку "Перенести" і потім виберіть, куди перенести об'єкти.

·        Приховати (зробити неопублікованим) існуючі об'єкти вмісту. Відзначте потрібні об'єкти і натисніть кнопку "Скрити".

·        Допустити (Опублікувати) існуючі об'єкти вмісту. Відзначте потрібні об'єкти і натисніть кнопку "Показати".

Після створення структури вмісту, необхідно створити меню для користувачів веб-сайту. Меню - це набір кнопок, які приведуть на конкретні об'єкти, наприклад, об'єкт вмісту, список категорій, компонент і так далі.

Якщо необхідно помістити зображення в змісті, то потрібно використовувати спеціальну можливість вставки зображень. Натисніть кнопку "Вставити зображення" (кнопка розташована внизу зліва вікна HTML редактора), після цього у вміст буде доданий текст {mosimage }; при обробці цього тексту для відображення система (Joomla) визначить, що необхідно вставляти зображення, список яких розміщений на вкладці "параметри зображення". Щоб побачити зображення в тексті, натисніть кнопку "Просмотр" на панелі інструментів.

Додаємо і налаштовуємо пункти головного меню, використовуючи Всі меню - Меню - Пункти меню (Рис. 2.14). Коли ми створюємо нове меню модуль створюється автоматично. У кожного меню є свій модуль який відповідає за 5 основних параметрів:

·        зовнішній вигляд (горизонтально чи вертикально);

·        в якому місці сайту вивести меню;

·        на яких сторінках сайту меню повинно відображатися;

·        кому повинно бути видно меню (всім чи тільки зареєстрованим);

·        показувати вставлені меню чи ні.

Рис. 2.14 Список меню

Для кожного пункту меню, вибираємо відповідний створений матеріал (рис 2.15).

Рис. 2.15 Список матеріалів

Пункт головного меню "Контакти" - це форма зворотного зв’язку. Заходимо в адмін. зону - Компоненти - Контакти - Категорії - Створити. Створюємо категорію Contacts, заповнюємо необхідні пункти і зберігаємо. Повертаємося до пункту Контакти - Створити задаємо всі необхідні параметри та заповнюємо інформаційний пункт. Далі приєднуємо пункт Контакти до головного меню: Всі меню - Mein Menu - Створити - Контакти - Стандартний шаблон контакту - задаємо заголовок і зберігаємо.

 

.3 Створення БД


В даний час над проблемою комп’ютеризації навчального процесу працюють науково-дослiднi i програмiстськi колективи багатьох вузiв України. Використання електронних щоденників стає актуальним в зв’язку з різким комп’ютеризації закладів освіти.

Для реалізації електронного щоденника потрібно створити базу даних MySQL для цього рішення була вибрана програма dbForge Studio for MySQL.Studio є універсальним інструментом для роботи з MySQL сервером, який дозволяє розробникам MySQL і адміністраторам баз даних MySQL створювати і виконувати запити, розробляти і налагоджувати процедури і функції, а також автоматизувати управління об'єктами баз даних MySQL в зручному інтерфейсі. Ця програма для роботи з MySQL додатково надає інструменти для порівняння, синхронізації, створення резервних копій баз даних по графіку, а також для аналізу та створення звітів за даними таблиць MySQL.[7]

Класний електронний щоденник містить таблиці бази даних з різною інформацією.

Отже розглянемо.

База даних електронного щоденника складається з таких таблиць:

Таблиця subject:

Назва поля бази даних

Тип даних

Розмірність

Призначення

id

INT

11

Первинний ключ

name

VARCHAR

255

Назва предмету


Таблиця name_day:

Назва поля бази данихТип данихРозмірністьПризначення




id

INT

11

Первинний ключ

name

VARCHAR

255

Назва дня


Таблиця lesson:

Назва поля бази данихТип данихРозмірністьПризначення




id

INT

11

Первинний ключ

Namber_lesson

VARCHAR

255

Назва предмету


Таблиця user:

Назва поля бази даних

Тип даних

Розмірність

Призначення

id

INT

11

Первинний ключ

Name

VARCHAR

255

Повне ім’я користувача

Username



Логін користувача

Email



Електронна пошта користувача

Password

Usertype



Тип користувача



Таблиця class:

Назва поля бази даних

Тип даних

Розмірність

Призначення

id

INT

11

Первинний ключ

Char_class

VARCHAR

255

Буква класу

Int_class

INT

11

Рік навчання

Id_classmaster

INT

11

Id класного керівника


Таблиця dz:

Назва поля бази даних

Тип даних

Розмірність

Призначення

id

INT

11

Первинний ключ

Value

VARCHAR

255

Домашнє завдання

Id_subject

INT

11

Id предмету

Id_class

INT

11

Id класу

Date

DATE


Дата


Таблиця day:

Назва поля бази даних

Тип даних

Розмірність

Призначення

id

INT

11

Первинний ключ

Id_class

INT

11

Id класу

Id_subject

INT

11

Id предмету

Id_day_week

INT

11

Id дня тижня

Id_lesson

INT

Id номера уроку


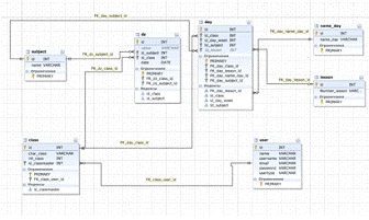
Діаграма бази даних електронного щоденника (рис. 2.16)

Рис. 2.16 Діаграма бази даних

Отже для виводу розкладу уроків були створенні такі зв’язки з таблицею day:

·        FK_day_name_day_id;

·        FK_day_lesson_id;

·        FK_day_class_id;

·        FK_day_subject_id.

Для виводу домашнього завдання були створенні наступні зв’язки з таблицею dz:

·        FK_dz_subject_id;

·        FK_dz_class_id.

А також для було створено зв’язок з таблицею class та user:

·        FK_class_user_id.

Розділ ІІІ. Охорона праці

Охорона праці - система законодавчих актів, соціально-економічних, організаційно-технічних, гігієнічних і лікувально-профілактичних заходів та засобів, що забезпечують безпеку, збереження здоров’я та працездатність людини в процесі роботи.

Все різноманіття нормативних документів, що включають поняття охорони праці, за яких виключено або значно послаблено вплив на працюючих шкідливих та небезпечних факторів трудового середовища.

Особливості праці користувачів ЕОМ

Розглянемо шкідливі особливості роботи, що зустрічаються при виготовленні, налагоджуванні та експлуатації програм.

Електромагнітне випромінювання та поля від ЕОМ

ЕОМ з моніторами на основі електронно-променевих трубок є джерелом кількох видів електромагнітного випромінювання, зокрема мікрохвиль нетеплової інтенсивності. Види випромінювання:

·        рентгенівське випромінювання;

·        оптично випромінювання;

·        високочастотні електромагнітні поля;

·        низькочастотні електромагнітні поля;

·        електростатичні поля (ГОСТ 12.1045-84);

·        іонізуюче випромінювання;

·        випромінювання та поля радіочастотного діапазону (регламентуються ГОСТ 12.1.006.-84).

·        Шум, пов’язаний з ВДТ

ЕОМ є потенційним джерелом цілого ряду звуків, що містять як коливання, які можна почути, так і коливання ультразвукового діапазону. Цей шум справляє негативний вплив на функціональний стан користувача.

Відомо, що шум несприятливо діє на людину, особливо, при довготривалому впливі. У користувача, діяльність якого пов’язана з переробкою інформації, що часто супроводжується елементами творчості, це виражається у зниженні розумової працездатності (наприклад, швидкість обробки тексту зменшується на 10-15%, зростає кількість помилок), у прискореному розвитку зорового стомлення, підвищенні витрати енергії (на 17%), появі головного болю, розвитку безсоння, послаблення уваги та ін.

Вимірювання шуму на робочих місцях здійснюється згідно ГОСТ 12.1.050-86 та ГОСТ 23941-79.

Згідно ГОСТ 12.1.003-83 шум у приміщенні, де виконують роботу, пов’язану з виробленням концепцій, створення нових програм, творчістю, не повинен перевищувати 40 дБА. Під час виконання операторської та близької до неї діяльності рівень шуму не повинен перевищувати 65 дБА.

Параметри освітлення робочого місця та робочого приміщення

Невикористовуване рентгенівське випромінювання, а також випромінювання в ультрафіолетовому, інфрачервоному та радіочастотному діапазонах повинні відповідати гігієнічним нормам згідно з ГОСТ 12.2.003-74, ГОСТ 12.3.002-75, ГОСТ 12.1.006-84.

Згідно з тимчасовими санітарними нормами і правилами для працівників обчислювальних центрів №4559-88 освітлення в приміщення з ЕОМ має бути змішаним (природним і штучним). Доцільно, щоб орієнтація світлових отворів для приміщень з ЕОМ була на північ. Природне освітлення повинно здійснюватись у вигляді бічного освітлення і відповідати нормальним рівням за санітарними нормами і правилами 11-4-79 "Природне і штучне освітлення. Норми проектування".

Температура і вологість у приміщенні

Як оптимальні мікрокліматичні параметри прийнято вважати такі , що при тривалому та систематичному впливі на людину забезпечують збереження нормального функціонального та теплового стану організму без напруження реакцій терморегуляції, створюють відчуття теплового комфорту та є передумовою збереження високого рівня працездатності.

За даними ВООЗ, оптимальні значення температури повітря у приміщенні становлять 19-23 ˚С. Рекомендується відносна вологість повітря 55%. Швидкість руху повітря не повинна перевищувати на рівні обличчя 0.1 м/с.

Експлуатація пристроїв друку

Актуальною стає проблема впливу роботи принтерів на навколишнє середовище та користувачів ПЕОМ. Тепер широко застосовуються лазерні світлодіодні , голчасті, шрифтові, струменеві та інші принтери.

Вміст шкідливих речовин, зокрема озону, не повинен перевищувати концентрацій, вказаних у переліку "Предельно допустимых концентраций загрязняющих веществ в атмосферном воздухе населенных мест" №3086-84 від 27.08.84р. Для озону концентрація не повинна перевищувати 0.03 мг/м3.

Основним фактором для ударних принтерів, який негативно впливає на робоче середовище користувача, є шум і запиленість.

Висновок

Нові інформаційні технології навчання (НІТН) та контролю знань значною мірою сприяють розв’язуванню цих та інших завдань, які постають перед системою освіти.

НІТН - нова методологія і технологія навчально-виховного процесу з використанням найновіших електронних засобів навчання. НІТН - системний метод навчання на базі ЕОМ, а у вузькотехнічному розумінні - це використання у навчанні різноманітних, включаючи електронні, передусім комп’ютерних засобів навчання. Комп’ютер може виконувати різноманітні функції:

·        контролюючих машин;

·        навчальних тренажерів;

·        моделювальних стендів;

·        інформаційно-довідкових систем;

·        ігрових навчальних середовищ;

·        електронних конструкторів;

·        експертних систем і т.д.

Запровадження НІТН не повинно бути самоціллю. Воно має бути педагогічно виправданим, розглядатись передусім з погляду педагогічних переваг, які воно може забезпечити порівняно з традиційною методикою навчання.

У сучасній українській освіті відбуваються кардинальні зміни. Відбувається модернізація навчально-виховного процесу, створюються різноманітні проекти, метою яких впровадження інформаційно-комунікаційних технологій у навчальний процес. На теренах України серед них чільне місце посідає освітній електронний ресурс "щоденник.ua" - багатофункціональний Інтернет портал, що має широкий спектр можливостей для покращення якості навчання в українських школах (<http://shodennik.ua/>). Для батьків процес навчання дитини стає більш прозорим: вони можуть контролювати оцінки й відвідування. Освіта модернізується, впровадження інноваційних комп’ютерних технологій допоможе спростити навчання і підвищити рівень знань школярів. Світ прогресує, і шкільна освіта не повинна залишити осторонь. [1]

У багатьох країнах світу вже визнали, що ведення щоденника в звичайному вигляді - це досить незручний процес. Розвиток інноваційних комп’ютерних технологій дає можливість модернізації паперового щоденника в електронний, що набагато полегшить і вдосконалить навчання. У зв’язку з важливістю цієї задачі в Україні вже успішно практикується використання електронних щоденників, це такі сайти як "shodennik.ua" , "klasnaocinka.com.ua", "myschool.ua", "mz.com.ua" та інші.

Список використаних джерел та літератури

1. Матеріал з Вікіпедії. [Електронний ресурс] / - Електрон. текст - режим доступу: http://uk.wikipedia.org/wiki/Інформатизація_суспільства

. http://firstedu.com.ua/index.php?option=com_content&view=article&id=340:

-02-10-10-44-52&catid=7:osv&Itemid=31

. http://joomla-ua.org/

. Д.Н. Колисниченко "Движок для вашего сайта. CMS Joomla! Slaed. Php - Nuke. " - СПб.: БХВ-Петербург, 2008. - 368с., іл..

. Берри Норт "Joomla! Практическое руководство": пер. з англ. - СПб: Символ-Плюс, 2008. - 448с., іл..

. http://www.denwer.ru/

. http://www.devart.com/ru/dbforge/mysql/studio/

(Техніка безпеки)

. Надежность и эффективность в технике: Справочник: в 10 т. - М.: Машиностроение: Том 5. Проетный анализ надежности. - 2008 г., 316 с.

. Основы эксплуатации ЭВМ: Учеб. Пособие для вузов / Под ред. Б.М. Кагана. - 2-е изд., перераб и доп. - М.: Эенергоатомиздат, 2009. -432 с.: ил.

. Воробьева Н.И., Корнейчук В.И., Савчук Е.В. Надежность компьютерных систем.-К.: "Корнійчук", 2010.-144 с., ил.

Похожие работы на - Електронний щоденник загальноосвітньої школи

 

Не нашли материал для своей работы?
Поможем написать уникальную работу
Без плагиата!
Без нейросетей!