Автоматизация процесса оформления документов по проживанию в отеле 'Галерея', г. Пермь

  • Вид работы:
    Дипломная (ВКР)
  • Предмет:
    Информационное обеспечение, программирование
  • Язык:
    Русский
    ,
    Формат файла:
    MS Word
    2,78 Мб
  • Опубликовано:
    2014-01-11
Вы можете узнать стоимость помощи в написании студенческой работы.
Помощь в написании работы, которую точно примут!

Автоматизация процесса оформления документов по проживанию в отеле 'Галерея', г. Пермь

Введение

В современном мире информационные системы и технологии развиваются с большой скоростью. Все предприятия и организации стараются в максимальной степени автоматизировать работу своих подразделений, чтобы снизить временные и денежные затраты на тот или иной бизнес-процесс.

Актуальность темы обусловлена тем, что при ручной обработке информации, расходуется большее количество времени и трудовых ресурсов и возрастает вероятность возникновения ошибок, автоматизация же позволяет избежать таких проблем.

Целью данного дипломного проекта является автоматизация процесса оформления документов по проживанию в отеле «Галерея», г. Пермь.

В отеле «Галерея» данные по проживанию гостей содержатся в базе MS Excel, а печать отчетных документов осуществляется с помощью MS Word. Все данные в базу и формы документов заносятся вручную администратором. Различие программных продуктов, используемых для работы, приводит к дублированию информации, а ручной ввод - к появлению ошибок и снижению трудовых показателей. В соответствии с этим, организации необходимо автоматизировать процесс ведения данных и оформления документов.

Для достижения поставленной цели сформулированы следующие задачи:

·        проанализировать предметную область и характеристики предприятия;

·        проанализировать организационную структуру предприятия и функциональные обязанности персонала;

·        проанализировать программные продукты и оборудование, используемые на предприятии;

·        разработать модель AS - IS процесса оформления документов по проживанию, с использованием методологии IDEF0;

·        проанализировать модель AS - IS и выявить существующие недостатки, сформулировать задачи на проектирование информационной системы;

·        разработать модель TO - BE;

·        определиться с выбором средства программной реализации ИС;

·        разработать ИС для автоматизации процесса оформления документов по проживанию;

·        разработать руководство пользователя;

·        проанализировать уровень информационной безопасности на предприятии;

·        рассчитать экономическую эффективность разработанной ИС.

Структурно дипломная работа состоит из введения, трех глав и заключения.

В первой главе рассмотрена предметная область предприятия, его организационная структура. Изучены программные продукты и оборудование, используемые в работе отеля. Построена модель AS-IS процесса оформления документов по проживанию. Выявлены существующие недостатки модели, которые служат основой для проектирования будущей ИС.

Во второй главе построена модель TO-BE и на базе платформы «1С» сконфигурирована ИС, позволяющая максимально автоматизировать процесс оформления документов по проживанию.

В третьей главе произведен анализ организации системы информационной безопасности в отеле «Галерея», анализ условий труда на рабочем месте администратора и рассчитана экономическая эффективность разработанной ИС.

Глава 1. Анализ предметной области и исследование предприятия отель «Галерея», г. Пермь

.1 Характеристика предприятия и анализ существующей ИС

Отель «Галерея» занимается предоставлением услуг в сфере гостиничного бизнеса, в городе Перми по адресу: ул. Монастырская 57. Отель является частным предприятием ИП Третьяков А.В.

Отель «Галерея» относится к категории мини-отелей, поскольку предоставляет для размещения гостей лишь 12 номеров следующих категорий, представленных в таблице 1.

Таблица 1. Категории номеров

Категория номера

Количество номеров

Стоимость

Стандартный одноместный

4

2900

Стандартный двухместный

6

4000

Люкс

1

4400

Люкс с джакузи

1

4900


В отеле «Галерея» гостям предоставляются помимо основных услуг: проживание, питание и ряд дополнительных услуг: мини-бар, услуги прачечной, бесплатный выход в Internet из каждого номера, Wi-Fi, междугородняя и международная связь, факс, 24-часовой room-service, услуги доставки, организация экскурсий, заказ такси, парковка, трансфер.

Общеизвестно, что успех любого бизнеса зависит от его правильной организации. Гостиничный бизнес не является исключением из этого правила, поэтому организационная структура в очень высокой степени влияет на абсолютное большинство показателей деятельности предприятия.

Организационная структура отеля «Галерея» представлена на рисунке 1.1.

Рисунок 1.1 - Организационная структура отеля «Галерея»

Численный состав предприятия:

·   управляющий - 1 человек;

·   администратор - 4 человека;

·   горничная - 2 человека;

·   повар - 1 человек;

·   техник - 1 человек.

Функциональные обязанности персонала отеля «Галерея».

Управляющий.

Во главе отеля стоит управляющий. Он занимается координацией работы сотрудников. Осуществляет контроль над всей работой.

Администратор.

Администратор должен уметь быстро и аккуратно отвечать на вопросы о будущем размещении, давать точную информацию о наличии свободных номеров. Умелое обращение с информацией о бронировании - залог успеха гостиницы на рынке. Если принята информация о бронировании, то заводится карта бронирования, с которой начинается гостевой цикл.

Одной из основных функции администратора является прием заявок и их обработка, а также составление необходимой документации.

Прием заявок от клиентов или туристических фирм осуществляется по телефону, факсу и internet, при помощи современных компьютерных систем бронирования и резервирования. Каждая такая заявка должна содержать следующую информацию: дата и время заезда; примерные дата и время отъезда; количество гостей; категория номера; услуги питания и их характер; цена за номер и дополнительные услуги; Ф. И. О. гостя; вид оплаты; особые пожелания.

После обработки заявки клиенту или фирме направляется подтверждение или отказ.

Подтвержденная заявка вносится в карту бронирования.

В обязанности администратора так же входят регистрация и размещение туристов; оформление расчетов при выезде гостя; предоставление различной информации.

При приеме гостя администратор должен: проверить все условия предварительного бронирования и документу гостя.

Сразу после приезда гостя в отель, администратор, на имя клиента заводит запись в MS Excel. А так же информирует гостей о возможности получения дополнительных услуг, как в сервисных службах отеля, так и в близлежащих учреждениях.

Во время проживания гостя администратор ежедневно добавляет в MS Excel наименования дополнительных услуг, которыми воспользовался гость.

По мере необходимости, во время проживания гостя, администратор оказывает информационную поддержку в следующих вопросах:

·   заказ авиационных, автобусных или железнодорожных билетов;

·   расписание движения городского, пригородного транспорта и транспорта дальнего следования;

·   организация экскурсий, посещение музеев, театров, развлекательных центров, клубов, ресторанов;

·   предоставление информации о местных достопримечательностях и учреждениях сферы досуга и развлечений.

В день выезда администратором производится расчет стоимости проживания гостя и стоимости дополнительных услуг, к которым он прибегал. Производится полный расчет. После того как была произведена оплата, создаются отчетные документы (счет-фактура, акт выполненных работ) необходимые гостю.

Горничная.

Горничная занимается уборкой гостиничных номеров, коридоров, служебных помещений.

Повар.

Роль повара очень важна, так как каждый человек имеет потребность в еде. Отдыхающие испытывают большее чувство удовлетворения, если еда была приготовлена вкусно, питательно и вовремя.

Техник.

В обязанности техника входит поддержание оборудования и оснащения гостиницы в рабочем состоянии.

В отеле «Галерея» используются различные программные продукты и оборудование.

Для ведения записей о гостях, печати отчетных документов используются программные продукты Microsoft Excel , Microsoft Word.

В целом для работы используется следующее оборудование:

) Персональный компьютер

-  на рабочем месте управляющего;

-       на рабочем месте администратора.

Характеристики:

·   Система - Microsoft Windows XP Professional версия 2002 Service Pack 3;

·   Компьютер - Intel(R) Core ™ i3 CPU 540 @3.07 GHz, 3.07 Ггц, 1.80 ГБ ОЗУ.

2) Принтер HP LaserJet M1120 MFP

Характеристики:

·   Функции - печать, сканирование, копирование;

·   Скорость черно-белой печать - до 19 стр/мин;

·   Технология печати - монохромная лазерная;

·   Качество черно-белой печати - т/д (фактическая производительность 1200 т/д до 600 * 600);

·   Процессор - 230МГц, Casaba B;

·   Дисплей - есть, 2 строки, 16 символов.

3)Факс Panasonic KX - FT914

Характеристики:

·   Автообрезка;

·   Печать на термобумаге;

·   Автоподатчик на 10 листов;

·   Функция копирования;

·   Дисплей (1 строка, 15 символов);

·   Память на 100 номеров;

·   Монитор.

4)Интернет - Wi Fi роутер D-Link DIR-320

Характеристики:

·   Скорость передачи данных - 150Мбит/сек;

·   Диапазон частот - 2,4 ГГц;

·   Радиус действия - 100 метров;

·   Мощность передатчика - 17dBm;

·   Интерфейс - Ethernet 10/100 Мбит/сек.

Способ организации беспроводной сети в отеле «Галерея» представлен на рисунке 1.2.

Рисунок 1.2 - Способ организации беспроводной сети

5) Кассовый аппарат Элвес микро К

Характеристики:

·   Процессор - Winbond W78E58P;

·   Печатающее устройство - Термопринтер Citizen LT-286, скорость печати 5 строк/с, 24 символа в строке;

·   Индикация - идкокристаллический дисплей, 8 разрядов;

·   Клавиатура - 24 клавиши (12 цифровых, 12 функциональных);

·   Габариты - 232 х 116 х 75 мм;

·   Масса - 900 г.

6)Терминал VeriFone Vx510

Характеристики:

·   Микропроцессор - ARM9, 32 разрядный;

·   Память - 6MB (2 МB RAM, 4MB Flash);

·   Дисплей - 128х64 графический ЖК, 8 строк по 21 символу;

·   Клавиатура - 3х4 цифровых клавиши, 8 программируемых клавиш, 4 клавиши для экранных форм;

·   Считыватель карт с магнитной полосой - 1, 2, 3 дорожки, высокочувствительный, считывание в любом направлении;

·   Принтер - встроенный, графический, 18 строк в секунду, 24 или 32 столбца, бумага стандартная, ширина 58мм, длина рулона 25 метров;

·   LAN - Ethernet, 10Base-T;

·   Размеры - 70 мм * 102 мм * 209 мм.

1.2 Модель AS - IS процесса оформления документов по проживанию в отеле «Галерея», г. Пермь

Для построения модели AS-IS используется методология IDEF0.

IDEF0 используется для создания функциональной модели, отображающей структуру и функции системы, а также потоки информации и материальных объектов, связывающие эти функции.

Модель - искусственный объект, представляющий собой отображение системы и ее компонентов. Модель описывает, что происходит в системе, как ею управляют, какие сущности она преобразует, какие средства использует для выполнения своих функций и что производит.

Поскольку IDEF0 есть методология функционального моделирования, имя блока, описывающее функцию, должно быть глаголом. Стрелки помечаются существительными.

Стрелки, входящие в левую сторону блока - входы. Стрелки, входящие в блок сверху - управления. Стрелки, покидающие блок справа - выходы. Стрелки, подключенные к нижней стороне блока, представляют механизмы (программное обеспечение, сотрудники, технические средства).

Главный компонент IDEF0-модели, содержащий блоки, стрелки, соединения блоков и стрелок и ассоциированные с ними отношения - графическая диаграмма. Блоки представляют основные функции моделируемого объекта. Эти функции могут быть разбиты (декомпозированы) на составные части и представлены в виде более подробных диаграмм; процесс декомпозиции продолжается до тех пор, пока объект не будет описан на уровне детализации, необходимом для достижения целей конкретного проекта. Диаграмма верхнего уровня обеспечивает наиболее общее или абстрактное описание объекта моделирования. За этой диаграммой следует серия дочерних диаграмм, дающих более детальное представление об объекте.

Каждая модель должна иметь контекстную диаграмму верхнего уровня, на которой объект моделирования представлен единственным блоком с граничными стрелками. Эта диаграмма называется A-0.

Единственная функция, представленная на контекстной диаграмме верхнего уровня, может быть разложена на основные подфункции посредством создания дочерней диаграммы. В свою очередь, каждая из этих подфункций может быть разложена на составные части посредством создания дочерней диаграммы следующего, более низкого уровня, на которой некоторые или все функции также могут быть разложены на составные части. Каждая дочерняя диаграмма содержит дочерние блоки и стрелки, обеспечивающие дополнительную детализацию родительского блока.

Дочерняя диаграмма, создаваемая при декомпозиции, охватывает ту же область, что и родительский блок, но описывает ее более подробно.

Рассмотрим процесс оформления документов по проживанию в отеле «Галерея». Администратору поступает заявка на бронирование номера в отеле «Галерея» посредством телефона, факса или internet. Администратор проверяет наличие свободных номеров в карте бронирования на даты указанные в заявке. В случае наличия свободных номеров, гостю высылается подтверждение бронирования номера (ваучер). В противном случае - отказ.

По приезду в отель, гость предоставляет администратору ваучер, который ему было выслан ранее, и документ удостоверяющий личность. Администратор заносит данные гостя в документ «Заселения» (Microsoft Excel) и выдает гостю ключи от номера. Во время проживания в отеле, гость может воспользоваться рядом дополнительных услуг: минибар, услуги прачечной, услуги питания. Данные о дополнительных услугах, которыми воспользовался гость, администратор ежедневно добавляет в документ «Заселения» (Microsoft Excel) на имя гостя.

В день выезда гостя из отеля, администратор производит расчет стоимости проживания и дополнительных услуг (Microsoft Excel). Все расчеты производятся вручную. С гостя взимается оплата и отбивается чек. После чего выдаются отчетные документы: счет-фактура, акт выполненных работ (Microsoft Word). Гость покидает отель.

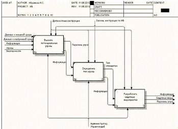
На рисунках 1.3 - 1.8 представлена модель процесса оформления документов по проживанию в отеле «Галерея», г. Пермь.

Входной информацией в процессе служат: заявка, карта бронирования номеров, документы гостя, прайс-лист.

Управляющей информацией служат: должностные инструкции администратора, руководство по Excel, порядок подачи заявки, установленная форма отчётных документов.

Механизмами являются: телефон, факс, internet-браузер, Excel, Word, кассовый аппарат, администратор.

Информация, полученная на выходе: запись в документе «Заселения», данные о госте, счёт-фактура, акт выполненных работ, кассовый чек.

Рисунок 1.3 - Модель процесса оформления документов по проживанию в отеле «Галерея», г. Пермь

Рисунок 1.4 - Декомпозированная модель процесса оформления документов по проживанию в отеле «Галерея», г. Пермь

На рисунке 1.5 представлена декомпозиция блока А1 «Забронировать». Администратору поступает заявка на бронирование номера в отеле «Галерея» посредством телефона, факса или internet. Администратор проверяет наличие свободных номеров в карте бронирования на даты указанные в заявке. В случае наличия свободных номеров, гостю высылается подтверждение бронирования номера (ваучер). В противном случае - отказ.

На рисунке 1.6 представлена декомпозиция блока А2 «Заселить». По приезду в отель, гость предоставляет администратору ваучер, который ему был выслан ранее, и документ удостоверяющий личность. Администратор заносит данные гостя в документ «Заселения» (Micrisoft Excel) и выдает гостю ключи от номера.

На рисунке 1.7 представлена декомпозиция блока А3 «Оформить документы при проживании». Во время проживания в отеле, гость может воспользоваться рядом дополнительных услуг: минибар, услуги прачечной, услуги питания, за дополнительную плату, в соответствии с прайс-листом.

Данные о дополнительных услугах, которыми воспользовался гость, администратор ежедневно добавляет в документ «Заселения» (Microsoft Excel) на имя гостя.

Рисунок 1.5 - Декомпозиция процесса «Забронировать»

Рисунок 1.6 - Декомпозиция процесса «Заселить»

Рисунок 1.7 - Декомпозиция процесса «Оформить документы при проживании»

На рисунке 1.8 представлена декомпозиция блока А4 «Оформить документы при выезде». В день выезда гостя из отеля, администратор производит расчет стоимости проживания и дополнительных услуг (Microsoft Excel). Все расчеты производятся вручную. С гостя взимается оплата и отбивается чек. После чего выдаются отчетные документы: счет-фактура, акт выполненных работ (Microsoft Word). Гость покидает отель.

Рисунок 1.8 - Декомпозиция процесса «Оформить документы при выезде»

1.3 Анализ недостатков модели AS - IS и постановка задачи на проектирование ИС

В процессе анализа существующего процесса оформления документов по проживанию в отеле «Галерея» были выявлены следующие недостатки:

·   операции недостаточно автоматизированы;

·   высокая вероятность возникновения ошибок;

·   трудоёмкость;

·   затрата большого количества времени на создание отчётных документов посредством программы Microsoft Word;

·   использование в бизнес процессе различных программных продуктов;

·   дублирование информации в различных программных продуктах.

Таким образом, данный бизнес-процесс имеет минимальную степень автоматизации при оформлении документов.

Для устранения этих недостатков необходимо:

·   разработать модель TO - BE процесса оформления документов по проживанию;

·   определиться с выбором средства программной реализации ИС;

·   разработать ИС для автоматизации процесса оформления документов по проживанию;

·   произвести анализ условий труда на рабочем месте;

·   произвести расчет экономической эффективности модели TO - BE.

Выводы

В первой главе рассмотрена предметная область предприятия, его организационная структура и функциональные обязанности персонала отеля. Изучены программные продукты и оборудование, которые используется в работе отеля. Построена модель AS-IS процесса оформления документов по проживанию.

Модель позволила наглядно представить процесс и выявить ряд существующих недостатков, которые служат основой для постановки задачи на проектирование будущей ИС.

Глава 2. Проектирование ИС для оформления документов по проживанию

2.1   Разработка модели TO - BE процесса оформления документов по проживанию

Администратору поступает заявка на бронирование номера в отеле «Галерея» посредством телефона, факса или internet. Администратор проверяет наличие свободных номеров в карте бронирования на даты указанные в заявке. В случае наличия свободных номеров, гостю высылается подтверждение бронирования номера (ваучер). В противном случае - отказ.

По приезду в отель, гость предоставляет администратору ваучер, который ему был выслан ранее, и документ удостоверяющий личность. Администратор заносит данные гостя в справочник «Клиенты», предварительно проверив, нет ли этого гостя в базе (ИС «Гостиница») и выдает гостю ключи от номера. После чего заводит счет на имя гостя.

Во время проживания в отеле, гость может воспользоваться рядом дополнительных услуг: минибар, услуги прачечной, услуги питания. Данные о дополнительных услугах, которыми воспользовался гость, администратор ежедневно добавляет в счет на имя гостя с помощью справочника «Дополнительные услуги».

В день выезда гостя из отеля, администратор производит расчет стоимости проживания и дополнительных услуг. Все расчеты производятся автоматически ИС «Гостиница». С гостя взимается оплата и отбивается чек. После чего выдаются отчетные документы: счет-фактура, акт выполненных работ, которые создаются автоматически. Гость покидает отель.

На рисунках 2.1 - 2.6 представлена модель TO - BE процесса оформления документов по проживанию в отеле «Галерея».

Входной информацией в бизнес-процессе служат: заявка, карта бронирования номеров, документы гостя, прайс-лист, справочник «Доп. услуги».

Управляющей информацией служат: должностные инструкции администратора, руководство пользователя по «ИС», порядок подачи заявки, установленная форма отчётных документов.

Механизмами являются: телефон, факс, internet-браузер, ИС «Гостиница», кассовый аппарат, Администратор.

Информация, полученная на выходе: счет на имя гостя, запись в справочнике «Клиенты», счёт-фактура, акт выполненных работ, кассовый чек.

На рисунке 2.3 представлена декомпозиция блока А1 «Забронировать». Администратору поступает заявка на бронирование номера в отеле «Галерея» посредством телефона, факса или internet. Администратор проверяет наличие свободных номеров в карте бронирования на даты указанные в заявке. В случае наличия свободных номеров, гостю высылается подтверждение бронирования номера (ваучер). В противном случае - отказ.

На рисунке 2.4 представлена декомпозиция блока А2 «Заселить». По приезду в отель, гость предоставляет администратору ваучер, который ему был выслан ранее, и документ удостоверяющий личность. Администратор заносит данные гостя в справочник «Клиенты», предварительно проверив, нет ли этого гостя в базе (ИС «Гостиница») и выдает гостю ключи от номера. После чего заводит счет на имя гостя.

На рисунке 2.5 представлена декомпозиция блока А3 «Оформить документы при проживании». Во время проживания в отеле, гость может воспользоваться рядом дополнительных услуг: минибар, услуги прачечной, услуги питания, за дополнительную плату, в соответствии с прайс-листом. Данные о дополнительных услугах, которыми воспользовался гость, администратор ежедневно добавляет в счет на имя гостя с помощью справочника «Дополнительные услуги».

На рисунке 2.6 представлена декомпозиция блока А4. В день выезда гостя из отеля, автоматически производится расчет стоимости проживания и дополнительных услуг. С гостя взимается оплата и отбивается чек. После чего выдаются отчетные документы: счет-фактура, акт выполненных работ, которые создаются автоматически. Гость покидает отель.

Рисунок 2.1 - Модель TO - BE процесса оформления документов по проживанию в отеле «Галерея», г. Пермь

Рисунок 2.2 - Декомпозированная модель процесса оформления документов по проживанию в отеле «Галерея», г. Пермь

Рисунок 2.3 - Декомпозиция процесса «Забронировать»

Рисунок 2.4 - Декомпозиция процесса «Заселить»

Рисунок 2.5 - Декомпозиция процесса «Оформить документы при проживании»

Рисунок 2.6 - Декомпозиция процесса «Оформить документы при выезде»

Отличием модели TO-BE является то, что информация о проживании гостя храниться в ИС «Гостиница», сконфигурированной на платформе «1С: Бухгалтерия». Все расчеты и формирование отчетных документов производятся автоматически.

2.2   Обоснование выбора средства программной реализации ИС

Для программной реализации ИС возможно использовать различные программные средства, например: Microsoft Access 2010 и «1С: Бухгалтерия 8.1».

Приложение Microsoft Access 2010 исключительно удобно в использовании благодаря готовым шаблонам и эффективным средствам, которые сохраняют свою важность по мере увеличения объема данных [4].2010 позволяет эффективно работать с данными даже пользователям, не являющимся специалистами по базам данных. Кроме того, новые веб-базы данных расширяют возможности приложения Access, упрощая отслеживание сведений, их совместное использование и составление отчетов. Получить доступ к данным можно в любой момент через веб-браузер.

Готовые шаблоны и компоненты для многократного использования делают Access 2010 простым и эффективным решением для работы с базами данных.

В состав Access 2010 входят инновационные средства, помогающие создавать профессионально выглядящие информативные формы и отчеты.

Нужные команды можно расположить там, где их будет удобнее всего вызывать. Улучшенную ленту можно легко настроить, чтобы упростить доступ к часто используемым командам. При этом можно создавать пользовательские вкладки и даже изменять встроенные. Приложение Access 2010 позволяет полностью управлять ходом работы. Новое представление Microsoft Office Backstage™ позволяет эффективно управлять базами данных и обеспечивает быстрый и удобный доступ к необходимым для этого инструментам.

Усовершенствованный построитель выражений благодаря технологии IntelliSense существенно упрощает создание формул и выражений. Это сокращает количество ошибок.

Приложение Access 2010 позволяет легко объединять данные и повышает качество работы.

Программный продукт «1С: Бухгалтерия 8.1» включает технологическую платформу «1С: Предприятие 8» и конфигурацию (прикладное решение) «Бухгалтерия предприятия». Правила ведения учета настроены именно в конфигурации.

Система программ «1С: Предприятие 8» предназначена для решения широкого спектра задач автоматизации управления и учета и позволяет построить индивидуальную информационную систему, учитывающую задачи и особенности каждого предприятия [5].

Концепция пользовательского интерфейса системы «1С: Предприятие 8» ориентирована на комфортную эффективную работу и соответствует современным тенденциям.

Формы в «1С: Предприятии» предназначены для отображения и редактирования информации, содержащейся в базе данных. Формы могут принадлежать конкретным объектам конфигурации или существовать отдельно от них и использоваться всем прикладным решением в целом.

Табличный документ - это общий объект встроенного языка. Он используется для создания выходных документов - первичных документов и отчетов. Табличный документ является мощным интерактивным средством отображения информации и может использоваться как сам по себе, так и входить в состав любой из форм, используемых в прикладном решении. По своей сути табличный документ напоминает электронные таблицы - он состоит из строк и столбцов, в которых размещаются данные. Табличный документ обладает большими возможностями оформления.

Сообщения. Разработчик может использовать сообщения для того, чтобы информировать пользователя о каких-либо событиях, произошедших в процессе выполнения алгоритмов прикладного решения. Например, о том, что не заполнены какие-то реквизиты справочника.

Предупреждения могут быть использованы для информирования пользователя о завершении выполнения длительных процедур или в других целях, требующих реакции со стороны пользователя

Состояние. В процессе выполнения длительных алгоритмов разработчик может выводить справочную информацию в панель состояния, расположенную по умолчанию в нижней части экрана

Механизмы, предназначенные для формирования экономической и аналитической отчетности, представляют собой комплекс средств, позволяющих формировать не просто печатные формы, а интерактивные документы, тесно интегрированные в прикладное решение. Пользователь может не только распечатать отчет, но и работать с ним практически так же, как с любой экранной формой - изменять параметры отчета, перестраивать его и т.д.

Кроме этого, опытные пользователи, хорошо знакомые со структурой используемого прикладного решения, могут применять в своей работе несколько универсальных программных средств, позволяющих формировать любые произвольные отчеты, в зависимости от стоящих перед ними задач.

Перечислим основные механизмы, используемые при создании экономических и аналитических отчетов:

·   Механизм запросов - это один из способов доступа к данным, которые поддерживает платформа. Используя этот механизм, разработчик может читать и обрабатывать данные, хранящиеся в информационной базе; изменение данных с помощью запросов невозможно. Это объясняется тем, что запросы специально предназначены для быстрого получения и обработки некоторой выборки из больших массивов данных, которые могут храниться в базе данных.

Табличный способ доступа к данным

Запросы реализуют табличный способ доступа к данным, которые хранятся в базе данных. Это означает, что все данные представляются в виде совокупности связанных между собой таблиц, к которым можно обращаться как по-отдельности, так и к нескольким таблицам во взаимосвязи.

Такой способ работы с данными позволяет получать сложные выборки данных, сгруппированные и отсортированные определенным образом. Для этих выборок могут быть рассчитаны общие и промежуточные итоги, наложены ограничения на количество или состав записей и пр.

Для того чтобы разработчик имел возможность использовать запросы для реализации собственных алгоритмов, в платформе реализован язык запросов. Этот язык основан на SQL, но при этом содержит значительное количество расширений, ориентированных на отражение специфики финансово-экономических задач и на максимальное сокращение усилий по разработке прикладных решений.

·   Система компоновки данных представляет собой механизм, основанный на декларативном описании отчетов. Он предназначен для построения отчетов, а также вывода информации, имеющей сложную структуру и содержащий произвольный набор таблиц и диаграмм.

·   Диаграммы - это общие объекты встроенного языка. Они являются частью механизма формирования экономической и аналитической отчетности. Эти объекты предназначены для отображения данных в виде диаграмм различного вида. Они могут использоваться в табличных документах или непосредственно в формах (например, в форме отчета).

Диаграммы являются интерактивными и поддерживают механизм расшифровок. Щелкая мышью на нужном показателе диаграммы, пользователь может получить детальную информацию или даже сформировать новый отчет.

Система «1С» является открытой системой. Она предоставляет возможность для интеграции практически с любыми внешними программами и оборудованием на основе общепризнанных открытых стандартов и протоколов передачи данных. В системе имеется целый набор средств, с помощью которых можно:

·   создавать, обрабатывать и обмениваться данными различных форматов;

·   осуществлять доступ ко всем объектам системы «1С», реализующим ее функциональные возможности;

·   поддерживать различные протоколы обмена;

·   поддерживать стандарты взаимодействия с другими подсистемами;

·   разрабатывать собственные интернет-решения.

Прикладные механизмы системы «1С: Предприятие»:

·   справочники - позволяют хранить в информационной базе данные, имеющие одинаковую структуру и списочный характер;

·   константы - позволяют хранить в информационной базе данные, которые не изменяются во времени, или изменяются очень редко. Каждая константа позволяет хранить одно значение;

·   перечисления - позволяют хранить в информационной базе наборы значений, которые не изменяются в процессе работы прикладного решения;

·   документы - позволяют хранить в прикладном решении информацию о совершенных хозяйственных операциях или о событиях, произошедших в "жизни" предприятия вообще;

·   механизм оперативного учета - проведение документов, при котором может осуществляться изменение данных, учитываемых в прикладном решении, может осуществляться в оперативном режиме. Оперативное проведение документов пользователями выполняется в режиме "реального времени", т.е. отображает изменения, факты, свершающиеся в настоящее время;

·   механизм учета движения средств - он позволяет решать задачи, связанные с учетом наличия и движения материальных и денежных средств.

Положительными характеристиками системы «1С: Предприятие» являются:

·   Отказоустойчивость системы обеспечивается при работе в клиент-серверном варианте с использованием кластера серверов. Система обеспечивает бесперебойную работу пользователей при программных и аппаратных сбоях в кластере серверов.

Такие события, как выход из строя рабочего сервера (в том числе и центрального сервера), аварийное (или плановое) завершение рабочего процесса или менеджера кластера не влияют на работу пользователей. Пользователи продолжают работать так, как будто ничего не произошло.

В случае физического разрыва соединения пользователя с кластером (например, уборщица выдернула провод) и последующего его восстановления пользователь может продолжить работу без повторного соединения с информационной базой и без потери своих текущих данных.

·   Механизм аутентификации - это один из инструментов администрирования. Он позволяет определить, кто именно из пользователей, перечисленных в списке пользователей системы, подключается к прикладному решению в данный момент. Система 1С: Предприятие позволяет вести список пользователей, которым разрешена работа с системой. Этот список не является частью прикладного решения, а создается отдельно в конкретной организации, в которой используется система. Администратор информационной базы имеет возможность добавлять, копировать, удалять пользователей, а также модифицировать данные пользователя. Создание новых пользователей возможно также путем копирования уже существующих пользователей.

Конфигурация «1С: Бухгалтерия» предназначена для автоматизации бухгалтерского и налогового учета, включая подготовку обязательной (регламентированной) отчетности в организациях, осуществляющих любые виды коммерческой деятельности: оптовую и розничную торговлю, комиссионную торговлю, оказание услуг, производство и т. д. Бухгалтерский и налоговый учет ведется в соответствии с действующим законодательством Российской Федерации.

«1С: Бухгалтерия 8.1» обеспечивает решение всех задач бухгалтерской службы предприятия.

Рассмотрев представленные характеристики программных продуктов, для реализации ИС выбрана система «1С: Бухгалтерия 8.1», по следующим причинам:

· система предназначена для решения широкого спектра задач автоматизации управления и учета и позволяет построить индивидуальную информационную систему, учитывающую задачи и особенности каждого предприятия;

· позволяет максимально автоматизировать деятельность организации;

· дружественный и понятный пользовательский интерфейс;

· возможность использования большого количества прикладных компонентов (справочники, константы, перечисления, документы, отчеты и т.д.);

· возможность формировать не просто печатные формы, а интерактивные документы;

· отказоустойчивость;

· возможность использования механизмов аутентификации;

· возможность ведения бухгалтерского и налогового учетов;

· низкая стоимость.

.3 Программная реализация и руководство пользователя

.3.1 Описание программной реализации

Техническое задание на разработку информационной системы представлено в Приложении 1.

В соответствии с представленной ранее моделью TO-BE можно выделить следующие прикладные механизмы, которые мною разработаны при реализации ИС:

· Справочники - позволяют хранить в информационной базе данные, имеющие одинаковую структуру и списочный характер.

Созданы следующие справочники: «Комнаты», «Дополнительные услуги», «Клиенты», «Организации».

· Перечисления - позволяют хранить в информационной базе наборы значений, которые не изменяются в процессе работы прикладного решения.

Созданы следующие перечисления: «Пол» - используется при заполнении справочника «Клиенты»; «Вид Оплаты» - используется при проведении оплаты.

· Документы - позволяют хранить в прикладном решении информацию о совершенных хозяйственных операциях или событиях.

Создан следующий документ: «Счета» - содержит всю информацию о проживании клиента [6].

Ниже представлены реквизиты, составляющие перечисленные механизмы с указанием типа реквизита и его длинны.

Справочник «Комнаты»

Наименование реквизита

Тип

Длина

Код (Номер комнаты)

Число

2

Наименование (категория)

Строка

15

Стоимость

Число

4


Справочник «Клиенты»

Наименование реквизита

Тип

Длина

Наименование (ФИО)

Строка

60

ДатаРождения

Дата


Пол

ПеречислениеСсылка.Пол


Гражданство

Строка

30

Паспорт

Число

10

ДатаВыдачи

Дата


Выдан

Строка

Неограниченная длина

НомерТелефона

Число

11


Справочник «Дополнительные услуги»

Наименование реквизита

Тип

Длина

Наименование

Строка

30

Цена

Цена

5


Перечисления

Наименование перечисления

Значения

Пол

М, Ж

Вид оплаты

Налично, Безналично, Терминал


Документ «Счета»

Реквизит

Тип

Длина

НомерСчета

Число

5

Дата

Дата


Клиент

СправочникСсылка.Клиенты


Организация

СправочникСсылка.Организации


НомерКомнаты

СправочникСсылка.Комнаты

Число

4

ДатаЗаезда

Дата


ДатаВыезда

Дата


ВремяЗаезда

Время


ВремяВыезда

Время


КоличествоСуток

Число

2

СтоимостьПроживания

Число

10

СтоимостьДопУслуг

Число

10

ВсегоПоСчету

Число

10

Оплчено

Число

10

Пропись

Строка


Пропись1

Строка


Табличная часть 1

Дата

Дата


Услуга

СправочникСсылка.ДополнительныеУслуги


Цена

Число

4

Количество

Число

3

Сумма

Число

10

Табличная часть 2

Дата

Дата


Сумма

Число

10

ВидОплаты

ПеречислениеСсылка.ВидОплаты


Справочник «Организации»

Наименование реквизита

Тип

Длина

Наименование

Строка

60

Адрес

Строка

Неограниченная длина

Телефоны

Строка

30

ИНН

Число

10

КПП

Число

9

РасчетныйСчет

Число

20

Банк

Строка

35

КорСчет

Число

20

БИК

Число

9


На рисунках 2.7 - 2.17 представлены формы разработанных справочников, перечислений и документа.

Рисунок 2.11 - Справочник «Комнаты»

Рисунок 2.7 - Справочник «Клиенты»

Рисунок 2.8 - Форма ввода данных в справочник «Клиенты»

Рисунок 2.9 - Справочник «Организации»

Рисунок 2.10 - Форма ввода данных в справочник «Организации»

Рисунок 2.12 - Справочник «Дополнительные услуги»

Рисунок 2.13 - Перечисление «Пол»

Рисунок 2.14 - Перечисление «Вид Оплаты»

Рисунок 2.15 - Форма документа «Счета», вкладка Проживание

Рисунок 2.16 - Форма документа «Счета», вкладка Дополнительные услуги

Рисунок 2.17 - Форма документа «Счета», вкладка Оплата

Печатные формы сформированных отчетных документов представлены на рисунках 2.18 - 2.20

Рисунок 2.18 - Печатная форма «Счет на оплату»

Рисунок 2.19 - Печатная форма «Счет для клиента»

Рисунок 2.20 - Печатная форма «Акт выполненных работ»

Программный код представлен в Приложении 2.

2.3.2  Руководство пользователя

Администратору поступает заявка на бронирование номера в отеле «Галерея» посредством телефона, факса или internet. Администратор проверяет наличие свободных номеров в карте бронирования на даты указанные в заявке. В случае наличия свободных номеров, гостю высылается подтверждение бронирования номера (ваучер). В противном случае - отказ.

По приезду в отель, гость предоставляет администратору ваучер, который ему был выслан ранее, и документ удостоверяющий личность. Администратор заносит данные гостя в справочник «Клиенты», предварительно проверив, нет ли этого гостя в базе (ИС «Гостиница») и выдает гостю ключи от номера. После чего заводит счет на имя гостя, как показано на рисунке.

Для этого необходимо:

1.  Выбрать пункт меню «Операции», раздел «Документы», документ «Счета».

2.       Нажать кнопку панели инструментов «Добавить». Откроется форма документа «Счета».

.        В строке «Клиент», выбрать ФИО гостя из Справочника «Клиенты». Если гость ранее не проживал в отеле, нажать кнопку панели инструментов «Добавить» и занести в справочник данные о госте.

.        В строке «Организация» выбрать наименование организации от которой поступила заявка из соответствующего справочника. Если данных нет, то добавить их.

.        В следующей строке выбрать номер комнаты, в которой будет проживать гость. Стоимость номера отобразится автоматически.

.        Установить дату заезда и дату выезда гостя. Количество суток и расчет стоимость проживания проводится автоматически.

.        Сохранить документ.


Во время проживания в отеле, гость может воспользоваться рядом дополнительных услуг: минибар, услуги прачечной, услуги питания. Данные о дополнительных услугах, которыми воспользовался гость, администратор ежедневно добавляет в счет на имя гостя.

Для этого необходимо:

. Открыть счет на имя гостя.

. Перейти на вкладку «Дополнительные услуги».

. Нажать кнопку панели инструментов «Добавить».

4. Установить текущую дату.

5.       Выбрать из справочника «Дополнительные услуги» требуемое наименование. Стоимость услуги высвечивается автоматически.

.        Установить количество товаров или услуг. Общая сумма по дополнительным услугам рассчитывается автоматически.

7. Сохранить документ.


В день выезда гостя из отеля, администратор производит расчет стоимости проживания и дополнительных услуг. Все расчеты производятся автоматически программой «1С». С гостя взимается оплата и отбивается чек. После чего выдаются отчетные документы: счет-фактура, акт выполненных работ, которые создаются автоматически. Гость покидает отель.

Для этого необходимо:

1. Открыть счет на имя гостя.

2. Перейти на вкладку «Оплата».

3.       Нажать кнопку панели инструментов «Добавить».

.        Установить текущую дату

.        Ввести сумму оплаты. Расчет суммы по счету производиться автоматически.

.        Выбрать вид оплаты

.        Сформировать отчетный документ «Счет-фактура», нажав соответствующую кнопку. Проверить правильность заполнения формы. Распечатать.

.        Сформировать отчетный документ «Акт», нажав соответствующую кнопку. Проверить правильность заполнения формы. Распечатать в двух экземплярах (один экземпляр остается у клиента, второй - у администратора).

.        Закрыть документ.


В случае если оплата производиться по безналичному расчету, печатается счет на оплату:

1. Нажать кнопку «НаОплату».

2.       Проверить правильность заполнения формы.

.        Распечатать.

Выводы

Во второй главе дипломного проекта, построена модель TO-BE, позволяющая автоматизировать процесс оформления документов по проживанию. Реализация модели произведена в программном продукте «1С: Бухгалтерия 8.1».

В конфигураторе «1С» разработаны следующие прикладные механизмы:

· Справочники - позволяют хранить в информационной базе данные, имеющие одинаковую структуру и списочный характер.

Созданы следующие справочники: «Комнаты», «Дополнительные услуги», «Клиенты», «Организации».

· Перечисления - позволяют хранить в информационной базе наборы значений, которые не изменяются в процессе работы прикладного решения.

Созданы следующие перечисления: «Пол» - используется при заполнении справочника «Клиенты»; «Вид Оплаты» - используется при проведении оплаты.

· Документы - позволяют хранить в прикладном решении информацию о совершенных хозяйственных операциях или событиях.

Создан следующий документ: «Счета» - содержит всю информацию о проживании клиента.

Таким образом, на базе платформы «1С» сконфигурирована ИС, удовлетворяющая требованиям ведения информации о проживающих гостях, и позволяющая максимально автоматизировать процесс оформления документов по проживанию.

Глава 3. Организационно - экономические аспекты эксплуатации ИС

.1 Обоснование вопросов информационной безопасности проекта

Информационные ресурсы - отдельные документы и массивы документов в библиотеках, архивах, фондах, банках данных и других информационных системах.

Под информационным ресурсом предприятия понимают совокупность нематериальных активов, документов, имеющих важное стратегическое значение для функционирования организации.

Информационные ресурсы могут храниться как в электронном так и бумажном виде.

Для хранения электронных информационных ресурсов на предприятии установлено 2 персональных компьютера (ПК):

) за стойкой администратора (клиент);

) в кабине управляющей отеля (сервер).

Компьютеры соединены в локальную сеть.

На каждом ПК установлено:

·   лицензионное ПО - Microsoft Windows XP Professional;

·   антивирусная программа - Kaspersky Internet Security

·   программный продукт «1С: Бухгалтерия 8.1»

·   программный продукт - «CVS - CENTER»

Информация, используемая в отеле «Галерея», может быть разделена на открытую, конфиденциальную и коммерческую тайну [7, 8, 9].

К открытой информации относятся общеизвестные сведения об отеле и иная информация, доступ к которой не ограничен. Открытая информация может использоваться любыми лицами по их усмотрению при соблюдении установленных федеральными законами ограничений в отношении распространения такой информации.

К открытой информации можно отнести:

·   сведения о стоимости и наличии свободных номеров;

·   учредительные документы и устав организации;

·   документы, дающие право заниматься предпринимательской деятельностью (свидетельство о регистрации, лицензии);

·   сведения по установленным формам отчетности о финансово-хозяйственной деятельности и иные сведения, необходимые для проверки правильности исчисления и уплаты налогов и других обязательных платежей в государственную бюджетную систему России;

·   документы о платежеспособности;

·   сведения о численности, составе работающих, их заработной плате и условиях труда, а также о наличии свободных рабочих мест;

·   документы об уплате налогов и обязательных платежах.

Открытая информация хранится в кабинете управляющей на бумажных носителях. Кабинет закрывается на ключ. Ключ находится у управляющей и дубликат у администратора. Доступ к информации такого типа имеют администраторы и управляющая. Сведения о стоимости и наличии номеров для общего доступа представлены на сайте отеля.

Информация о гражданах (персональные данные), образующаяся в деятельности организаций, является конфиденциальной в силу Закона «О персональных данных». Информация такого типа хранится в электронном виде в базе «1С» и на бумажных носителях, в виде копий документов удостоверяющих личность. Копии хранятся за стойкой администратора в папке-скоросшивателе. Доступ к такой информации имеют администраторы и управляющая.

Коммерческая тайна - информация, не являющаяся государственными секретами, связанная с производственной, технической, технологической информацией, управлением финансовой и другой деятельностью предприятия, разглашение (передача, утечка) которой может нанести ущерб его интересам. К коммерческой тайне относятся:

·   данные о клиентах гостиницы;

·   информация об агентах (системах бронирования) не содержащиеся в общедоступных источниках, об условиях взаимодействия с ними;

·   информация о размерах предоставляемых скидок конкретным клиентам;

·   сведения о порядке и состоянии организации охраны, системе сигнализации;

·   информация, составляющая коммерческую тайну предприятий-партнеров и переданная предприятию на доверительной основе;

·   данные об информационной системе компании и о применяемых способах информационной защиты;

·   сведения о применяемых оригинальных методах управления организацией;

·   сведения о подготовке, принятии и исполнении отдельных решений руководства по коммерческим и другим вопросам;

·   сведения о состоянии расчетов организации;

·   сведения о финансовом состоянии организации;

·   сведения, конфиденциальность которых определена в договорах (соглашениях, контрактах);

·   тайна банковского счета и банковского вклада, операций по счету и сведений о клиенте.

Информация, являющаяся коммерческой тайной, хранится в базе «1С» (данные о клиентах гостиницы, информация об агентах, размеры скидок) и на бумажных носителях в кабинете управляющей. Кабинет закрывается на ключ. Ключ находится у управляющей и дубликат у администратора. К информации, являющейся коммерческой тайной, имеют доступ администраторы и управляющая.

Любая информация, имеющая некую ценность, может быть подвержена ряду угроз. Рассмотрим существующие классификации угроз информационной безопасности.

1. По отношению к предприятию:

·   внутренние угрозы - действия, которые совершают сотрудники организации, повлекшие за собой сбой в работе;

·   внешние угрозы - действия злоумышленников вне организации.

2.По намеренности:

·   преднамеренные угрозы - угрозы, связанные со злым умыслом преднамеренного физического разрушения, впоследствии выхода из строя системы;

·   непреднамеренные угрозы - это действия, которые совершают люди по неосторожности, незнанию, невнимательности или из любопытства.

3.По цели:

·   направленные на получение данных;

·   уничтожение данных;

·   изменение или внесение данных;

·   нарушение работы ПО;

·   контроль над работой ПО.

Рассмотрим угрозы информационной безопасности, характерные для данной организации в соответствии с приведенной выше классификацией.

К внешним угрозам информационной безопасности отеля «Галерея» относятся:

·   утечка конфиденциальной информации на носителях информации;

·   несанкционированное проникновение на объект защиты для получения персональных данных о клиентах;

·   компьютерные вирусы.

К внутренним угрозам информационной безопасности отеля «Галерея» относятся:

·   кража информации сотрудниками отеля;

·   занесение вирусов и других вредоносных программных продуктов сотрудниками отеля;

·   не своевременное сохранение данных сотрудниками отеля.

К преднамеренным угрозам относятся любые спланированные действия, направленные на уничтожение, искажение, изменение информации.

К непреднамеренным - случайные действия, повлекшие за собой сбой в работе отеля.

Все угрозы информационной безопасности преследуют одну из перечисленных ниже целей: получение данных, уничтожение данных, изменение или внесение данных, нарушение работы ПО, контроль над работой ПО.

Меры защиты:

)Законодательные меры.

Определяют, кто и в какой форме должен иметь доступ к защищаемой информации, и устанавливают ответственность за нарушение установленного порядка. В настоящее время законодательные меры защиты представлены в Конституции РФ, Гражданском кодексе РФ, Уголовном кодексе РФ, ФЗ «Об информации, информационных технологиях и защите информации» и др. В них описано кто и при каких условиях имеет, а кто не имеет право доступа к определенной информации. Однако законодательные методы не способны гарантировать выполнение установленных правил, они лишь декларируют эти правила вместе с мерой ответственности за их нарушение.

)Административные меры.

Заключаются в определении процедур доступа к защищаемой информации и строгом их выполнении.

Работа администратора осуществляется в программном продукте «1С: Бухгалтерия 8.1». Каждому администратору присвоен логин и пароль для входа в программу и ограничены права доступа, что позволяет исключить некоторые варианты угроз, такие как непредумышленное внесение изменений, удаление данных.

)Физические меры защиты.

Физической мерой защиты служит наличие охраны в отеле и установленная кнопка вызова вневедомственной охраны.

)Технические меры защиты.

Одним из главных методов защиты информации на предприятии от человеческого воздействия, является видео наблюдение («CVS - CENTER»), что позволяет контролировать основные помещения отеля и отслеживать действия сотрудников и гостей отеля.

Сбой электричества так же является угрозой безопасности, и для предотвращения данного вида угроз на предприятии, используется источник бесперебойного питания.

)Программные меры защиты.

В работе отеля используются 2 компьютера установленные за стойкой администратора и в кабинете управляющей. Для правильного функционирования, на каждом из них, установлены лицензионные ПО и антивирусные программы.

В процессе анализа системы информационной безопасности организованной в отеле «Галерея», был выявлен ряд недостатков:

)не систематизировано резервное копирование и архивирование важной для деятельности предприятия информации (базы 1С);

)не ограничен доступ в Internet;

)не автоматизировано обновление антивирусной программы;

)плохо организована сохранность бумажных документов.

Защитить предприятие от всех видов существующих угроз, к сожалению, не возможно. Однако существует ряд методов защиты, которые позволяют снизить вероятность осуществления широкого спектра угроз.

Ниже будут перечислены мероприятия нацеленные на повышение уровня безопасности в отеле «Галерея»:

)Для того что бы снизить вероятность потери данных используемых в «1С», необходимо ввести обязательное резервное копирование и архивацию базы 1С, например утилиту для резервного копирования по расписанию APBackup.

)При ограничении доступа сотрудников отеля к Internet, будет снижена вероятность заражения компьютера вирусами из сети.

)Для автоматического обновления антивирусной системы, достаточно произвести необходимые настройки.

)Поскольку на бумажных носителях храниться не менее важная информация, чем на компьютерах, ее сохранность должна быть организована должным образом. Вся информация имеющая большое значения для функционирования отеля должна хранить в шкафах, закрывающихся на ключ. Доступ к шкафам должен быть строго ограничен.

На рисунке 3.1 представлена модель информационной системы с позиции безопасности.

Рисунок 3.1 - Модель информационной системы с позиции безопасности

Рассмотрев информационные ресурсы отеля «Галерея» и используемые методы их защиты, был выявлен ряд недостатков организации защиты информационных ресурсов и предложены пути их устранения. В результате чего, организация системы информационной безопасности и уровень защиты информации значительно вырос

.2 Анализ условий труда на рабочем месте

Требования к рабочим помещениям: [10]

· площадь на одно рабочее место с ПК для взрослых пользователей должна составлять не менее 6,0 кв. м.;

·        помещение с ПК должны оборудоваться системами кондиционирования воздуха или эффективной приточно-вытяжной вентиляцией;

·        должны иметь естественное и искусственное освещение;

·        внешнее освещение должно быть достаточным и равномерным;

·        оконные проемы должны быть оборудованы регулируемыми устройствами типа: жалюзи, занавесей, внешних козырьков и др.;

·        располагайте монитор под углом 90° к окнам и другим источникам света, чтобы уменьшить блики и отражения.

Требования к микроклимату:

· температура, относительная влажность и скорость движения воздуха на рабочих местах должны соответствовать действующим санитарным нормам микроклимата производственных помещений;

·        в помещениях, оборудованных ПК, проводится ежедневная влажная уборка и систематическое проветривание после каждого часа работы на ПК;

·        содержание вредных химических веществ в производственных помещениях, в которых работа с использованием ПК является основной или вспомогательной, не должно превышать предельно допустимых концентраций загрязняющих веществ в атмосферном воздухе населенных мест в соответствии с действующими гигиеническими нормативами.

Требования к рабочему месту:

· стол, рабочий стул (кресло) и подставка для ног должны быть регулируемыми;

·        высота рабочей поверхности стола (для взрослых пользователей) должна регулироваться в пределах 68 - 80 см (при отсутствии такой возможности высота рабочей поверхности стола должна составлять 72,5 см);

·        стол должен иметь пространство для ног высотой не менее 60 см, шириной не менее 50 см;

·        подставка для ног: ширина не менее 30 см, глубина не менее 40 см, регулировка по высоте до 15 см и по углу наклона опорной поверхности до 20 градусов; поверхность ее рифленая, с передним бортиком высотой 1 см;

·        правильное расположение монитора - перед глазами по центру, на расстоянии 60 - 70 см от глаз, оптимальное расстояние - 53 см, расстояние от соседнего монитора - не менее 1,2 м (сбоку) и 2 м (впереди и сзади).

Требования к организации рабочего процесса:

· отрегулировать вращающееся кресло по высоте так, чтобы экран монитора оказался перед Вами по центру и чуть ниже уровня глаз; а спинка кресла поддерживала спину, особенно ее нижнюю часть;

·        ноги должны опираться на специальную подставку или хоты бы твердо на пол;

·        руки при работе с клавиатурой должны лежать прямо перед Вами, а пальцы - легко передвигаться;

·        клавиатура должна располагаться на нужной высоте (на уровне локтей), клавиши ее должны быть чувствительны к легкому нажатию;

·        отрегулируйте высоту монитора, так чтобы верхний край экрана находился немного ниже уровня глаз, если смотреть на центр монитора, взгляд должен быть направлен немного вниз;

·        отрегулируйте наклон монитора так, чтобы свет потолочных светильников не отражался на экране, не забывайте использовать регулировку яркости и контрастности для удобства просмотра;

·        давайте глазам отдых, периодически фокусируя взгляд на предмете, находящемся на расстоянии не менее 6 м, чаще моргайте, регулярно проверяйте зрение;

·        используйте держатели документов расположенные рядом экраном, при необходимости документы подсвечиваться настольной лампой, располагайте то, с чем Вы работаете чаще всего (экран или справочные материалы), непосредственно перед собой, чтобы уменьшить количество поворотов головы при печати;

·        мышь должна быть расположена так, чтобы кисть не была изогнута в запястье; не держите мышь подолгу на одном месте, передвигайте ее каждый час на другой участок, держать ее легко, расслабленной кистью, используйте коврики с подпором запястья;

·        режим работы: не белее 6 часов, обязательные короткие перерывы и прогулки каждые 30 - 60 минут, длительные перерывы (10 - 15 минут) каждые 2 часа, с выполнением релаксирующих упражнений;

·        выполняйте разгрузочные комплексы ЛФК.

3.3 Обоснование экономической эффективности проекта

Расчет экономической эффективности проекта необходим для определения результатов, которые могут быть получены при внедрении проекта [11].

Результаты могут быть двух видов:

1) поддающиеся стоимостному измерению;

2) неподдающиеся стоимостному измерению.

В основе расчета экономической эффективности лежит сравнение существующего процесса оформления документов по проживанию с разработанным процессом.

В таблице 1 приведены временные показатели существующего и разработанного процессов.

Таблица 1 - Временные показатели существующего и разработанного процессов

Процесс

Существующий Процесс (мин)

Разработанный Процесс (мин)

Отклонение

Забронировать номер для гостя

0,5

0,5

0

Заселить:

2,1

2,1

0

- занести данные о госте

2

2

0

- выдать ключи и зафиксировать заезд

0,1

0,1

0

Оформить документы при проживании

2

0,3

-1,7

Оформить документы при выезде:

10

3

-7

- рассчитать стоимость проживания

1

0

-1

- рассчитать стоимость дополнительных услуг

1

0

-1

- принять оплату

1

1

0

- выдать отчетные документы

7

2

-5

Итого:

14,6

5,9

-8,7


На рисунке 3.2 представлена диаграмма, отображающая временные показатели существующего и разработанного процессов оформления документов по проживанию в минутах.

Рисунок 3.2 - Временные показатели существующего и разработанного процессов

Прямой экономический эффект характеризуется:

1. снижением трудовых показателей;

2.       снижением стоимостных показателей.

К трудовым показателям относятся следующие:

) абсолютное снижение трудовых затрат (DТ) в часах за год:

DТ = Т0 - Т1                                                                                   (1)

где Т0 - трудовые затраты за год на обработку информации по базовому варианту, час;

,6 минуты / 60 минут = 0,24 часа

,24 часа * 24 часа = 5,76 часа в день

Т0 = 5,76 * 365 = 2102,4 часа в год

,9 минуты / 60 минут = 0,098 часа

,098 часа * 24 час = 2,352 часа в день

Т1 = 2,352 * 365 = 858,48 часа в год

DТ = 2102,4 - 858,48 = 1243,92 часов

) индекс снижения трудовых затрат или повышение производительности труда (YT):

YT = T0 / T1                                                                                   (2)

YT = 2102,4 / 858,48 = 2,45

К стоимостным показателям относятся:

) абсолютное снижение стоимостных эксплуатационных затрат (DCэкс) в рублях за год,

DСэкс =Сэкс0 -Сэкс1,                                                                    (3)

где Сэкс0 - стоимостные эксплуатационные затраты за год на обработку информации по базовому варианту; руб.

Сэкс1 - стоимостные эксплуатационные затраты за год на обработку информации по предлагаемому варианту, руб.

рублей * 0,24 часа = 12 рублей

рублей * 24 час = 288 рублей в день

Сэкс0 = 288 рублей *365 дней = 105120 рублей в год

рублей * 0,098 часа = 4,9 рублей

,9 рублей * 24 = 117,6 рублей в день

Сэкс1 = 17,6 рублей * 365 дней = 42924 рублей в год

DСэкс = 105120 - 42924 = 62196 рублей

) индекс снижения стоимостных затрат (YC).

YС = Сэкс0 / Сэкс1.                                                                       (4)

YС = 105120 / 42924 = 2,45

Помимо рассмотренных показателей целесообразно также рассчитать срок окупаемости затрат на внедрение проекта машинной обработки информации (Ток), рассчитываемые в годах, долях года или в месяцах года:

Ток = К /DCэкс                                                                              (5)

Затраты на создание проекта К включают:

) затраты на проектирование ИС (Кп)

) затраты на внедрение проекта (Кв)

К=КП+КВ                                                                                               (6)

К = 15000 рублей (зарплата разработчику) + 3300 рублей (стоимость программного продукта) = 18300 рублей

Ток = 18300 / 62196 = 0,29

Годовой экономический эффект от внедрения проекта может быть рассчитан по формуле:

Э =DCэкс - Ен * К,                                                                         (7)

Ен=0.33.

Э = 62196 - 0,33* 18300 = 56157 рублей

Срок окупаемости проекта составит 4 месяца.

Выводы

В третьей главе проанализирован уровень информационной безопасности в отеле «Галерея», выявлены возможные угрозы и меры их устранения.

Произведен анализ условий труда на рабочем месте администратора и сформулированы соответствующие требования.

Произведен расчет экономической эффективности разработанной информационной системы, который показал, что при работе в ИС «Гостиница» временные показатели и стоимостные затраты существенно снизились, что свидетельствует об эффективности внедряемой информационной системы.

Заключение

Целью данного дипломного проекта является автоматизация процесса оформления документов по проживанию в отеле «Галерея», г. Пермь.

В процессе разработки информационной системы проделано следующее:

) Проанализирована предметная область предприятия, его организационная структура и функциональные обязанности сотрудников.

) Построена модель AS - IS процесса оформления документов по проживанию. В результате чего были выявлены следующие недостатки процесса:

·   операции недостаточны автоматизированы;

·   высокая вероятность возникновения ошибок;

·   трудоёмкость;

·   затрата большого количества времени на создание отчётных документов посредством программы Microsoft Word;

·   дублирование информации в различных программных продуктах;

·   использование в бизнес процессе различных программных продуктов;

Таким образом, данный бизнес-процесс имеет минимальную степень автоматизации при оформлении документов.

) Построена модель TO - BE процесса оформления документов по проживанию с учетом ранее выявленных недостатков.

) Для программной реализации информационной системы предложена платформа «1С: Бухгалтерия 8.1» по следующим причинам:

· система предназначена для решения широкого спектра задач автоматизации управления и учета и позволяет построить индивидуальную информационную систему, учитывающую задачи и особенности каждого предприятия;

· позволяет максимально автоматизировать деятельность организации;

· имеет дружественный и понятный пользовательский интерфейс;

· имеет возможность использования большого количества прикладных компонентов (справочники, константы, перечисления, документы, отчеты и т.д.);

· имеет возможность формировать не просто печатные формы, а интерактивные документы;

· отказоустойчивость;

· имеет возможность использования механизмов аутентификации;

· возможность ведения бухгалтерского и налогового учетов;

· низкая стоимость.

5) Сконфигурирована ИС, содержащая следующие прикладные механизмы:

· Справочники - позволяют хранить в информационной базе данные, имеющие одинаковую структуру и списочный характер.

Созданы следующие справочники: «Комнаты», «Дополнительные услуги», «Клиенты», «Организации».

· Перечисления - позволяют хранить в информационной базе наборы значений, которые не изменяются в процессе работы прикладного решения.

Созданы следующие перечисления: «Пол» - используется при заполнении справочника «Клиенты»; «Вид Оплаты» - используется при проведении оплаты.

· Документы - позволяют хранить в прикладном решении информацию о совершенных хозяйственных операциях или событиях.

Создан следующий документ: «Счета» - содержит всю информацию о проживании клиента.

) Разработано руководство пользователя для работы с информационной системой.

) Рассмотрена организация системы информационной безопасности, угрозы характерные для предприятия и существующие меры защиты. В соответствии с этим выявлен ряд недостатков и предложены пути по их устранению.

) Расчет экономической эффективности показал, что с внедрением разработанной системы временные затраты на оформление документов сократятся в год на 1243,92 часов, а стоимостные эксплуатационные затраты сократятся на 62196 рублей в год. Срок окупаемости проекта составит 4 месяца.

документ проживание отель администратор

Список используемых источников

1. Маклаков С.В. BPwin и ERwin: CASE-средства для разработки информационных систем. - М.: Диалог-Мифи, 1999. - 295 с.;

. МЕТОДОЛОГИЯ ФУНКЦИОНАЛЬНОГО МОДЕЛИРОВАНИЯ IDEF0 Руководящий документ Издание официальное ГОССТАНДАРТ РОССИИ Москва © ИПК Издательство стандартов, 2000. - 75 с.;

. Д.Э Федотова, Ю.Д. Семенов, К.Н. Чижик. CASE-технологии: Практикум. М.: Горячая линия - Телеком, 2003. - 160 с.: ил.;

4. Возможности и преимущества программы для работы с базами данных Access 2010: Сайт Microsoft Office. - Режим доступа: <http://office.microsoft.com/ru-ru/access/>;

. Архитектура Платформы 1С:Предприятия 8: Сайт продукта 1С. - Режим доступа: <http://v8.1c.ru/overview/Platform.htm>;

. Радченко М. Г. 1С:Предприятие 8. Практическое пособие разработчика. Примеры и типовые приемы / М. Г. Радченко, Е. Ю. Хрусталева. - М.: ООО «1С-Паблишинг», 2009. - 874 с.: ил.

. Защита компьютерной информации. Эффективные методы и средства / Шаньгин В.Ф. - М.: ДМК Пресс, 2010. - 544 с.: ил.

. Федеральный закон Российской Федерации от 27 июля 2006 г. N 149-ФЗ «Об информации, информационных технологиях и о защите информации»

. Федеральный закон Российской Федерации от 27 июля 2006 года № 152-ФЗ «О персональных данных»

. Санитарные правила и нормы СанПиН 2.2.2.542-96 "Гигиенические требования к видеодисплейным терминалам, персональным электронно-вычислительным машинам и организации работы" (утв. постановлением Госкомсанэпиднадзора РФ от 14 июля 1996 г. №14)

. Методические указания к разделу дипломного проекта «Обоснование экономической эффективности» / Каштаева С.В. - Пермь, 2010. - 12 с.

Обозначения и сокращения

ИС - информационная система;

ЖК - жидкокристаллический;

ПК - персональный компьютер;

ПО - программное обеспечение;

РФ - Российская Федерация;

ФЗ - Федеральный Закон.

Приложение 1

Техническое задание

Техническое задание (ТЗ) распространяется на создание автоматизированной информационной системы для автоматизации оформления документов по проживанию в гостинице «Галерея», г. Пермь. ТЗ составлено в соответствии с ГОСТ 34.602-89.

1 Общие сведения

1.1 Полное наименование автоматизированной информационной системы (АИС) - «Автоматизированная информационная система для оформления документов по проживанию в Гостинице».

Сокращённое наименование системы - АИС «Гостиница»

.2 Наименование предприятия разработчика и заказчика системы и их реквизиты

Разработчик: студентка 5-го курса специальности 080801 факультета «Прикладная информатика (в экономике)» Пермской государственной сельскохозяйственной академии имени академика Д.Н. Прянишникова Абрамова Наталья Сергеевна.

Заказчик: ИП Третьяков А.В., адрес: г. Пермь, ул. Моностырская 57, телефон: 2375533, директор: Красильникова Полина Владимировна.

1.3Определение обозначений и сокращений

Сокращение

Расшифровка

1.

ИБП

Источник бесперебойного питания

2.

ПО

Программное обеспечение

3.

АИС

Автоматизированная информационная система

4.

ПК

Персональный компьютер

5.

АС

Автоматизированная система

6.

ТЗ

Техническое задание


Назначение и цели создания системы

2.1 Назначение АИС:

АИС «Гостиница» предназначена для использования администраторами гостиницы с целью автоматизации оформления и обработки документов по проживанию гостей.

.2 Цели создания АИС:

автоматизация ввода/вывода информации о гостях отеля;

- автоматизированное создание записей о проживающих гостях;

автоматизированная обработка документов;

автоматизированное формирование отчетных документов.

3 Характеристика объектов автоматизации

.1 Объектом автоматизации является гостиница «Галерея». Система предназначена для работы администратора, занимающегося ведением информации о гостях отеля.

3.2 На рабочей станции не используется никаких специализированных автоматизированных систем для работы. Отчетные формы и документы формируются в стандартных офисных программах (Microsoft Excel и Microsoft Word). Имеется скоростной доступ в Интернет.

3.3 Параметры окружающей среды:

- помещения оборудуются системами отопления, вентиляции и кондиционирования воздуха;

- искусственное освещение помещений обеспечивает требуемые уровни освещенности, правильную цветопередачу;

расположение монитора - на расстоянии вытянутой руки;

оптимальная температура в комнате не ниже 18°С.

4 Требования к системе в целом

.1 Требования к структуре и функционированию системы

.1.1 Система должна функционировать в локальной вычислительной сети (существующей в организации) и поддерживать авторизацию с любой рабочей станции в сети.

.1.2 Система не должна перегружать локальную вычислительную сеть - использовать минимум сетевого трафика для взаимодействия ее компонентов.

4.1.3 Система должна поддерживать подключение пользователей в любое время суток и работать без остановки (исключение - профилактика или сбой оборудования).

4.1.4 Система должна обеспечивать простые механизмы администрирования.

4.1.5 Система должна быть построена по общепринятым стандартам на пользовательский интерфейс.

.2 Требования к численности и квалификации персонала

Пользователем АИС «Гостиница» является администратор имеющий образование не ниже средне-специального и обладающий знаниями ПК на уровне уверенного пользователя.

Администратор должен уметь работать с базами данных и таблицами, составлять отчеты и выполнять запросы.

.3 Требования к надежности

Организация должна использовать ИБП, чтобы при перебоях с питанием АИС «Гостиница» оставалась в работоспособном состоянии.

Используемое ПО - лицензионное.

Если произошел отказ системы максимальное время восстановление - 15 минут.

.4 Требования к безопасности

Защита информации от несанкционированного доступа.

Разграничение прав доступа.

Наличие антивирусной программы на ПК.

.5 Требования к эргономике и технической эстетике

Рабочее место должно быть оборудовано ПК, мышью, клавиатурой.

Администратор должен иметь доступ ко всем модулям программы.

Конструкция рабочего стола должна обеспечивать оптимальное размещение на рабочей поверхности используемого оборудования с учетом его количества и конструктивных особенностей, характера выполняемой работы.

Высота рабочей поверхности стола должна составлять в среднем 725 мм.

Рабочий стол должен иметь пространство для постановки ног.

Конструкция рабочего стула (кресла) должна поддерживать рациональную рабочую позу при работе с ПК.

Рабочий стул (кресло) должен быть подъемно-поворотным и регулируемым по высоте и углам наклона сиденья и спинки, а также расстоянию спинки от переднего края сиденья.

Клавиатуру лучше всего располагать на расстоянии 10-15мм от края стола.

Монитор должен быть расположен на расстоянии вытянутой руки.

.6 Требования к эксплуатации, ремонту, хранению, техническому обеспечению ИС

настройка сетевых параметров;

Обновление данных.

.7 Требования к системе от несанкционированного доступа

- система должна поддерживать механизмы защиты от несанкционированного доступа со стороны внутренних и внешних пользователей;

- вход систему пользователей осуществляется под персональным логином и паролем, который разделяет их полномочия;

физический доступ к серверу системы должен быть строго ограничен.

4.8 Требования к сохранности информации при авариях

В системе АИС должен присутствовать механизм сохранения операции при отказе, путем резервного копирования на внешние носители.

Должен использоваться ИБП, чтобы при перебоях с питанием АИС «Гостиница» оставалась в работоспособном состоянии.

Требования к функциям системы

- организация ведения базы данных с информацией о гостях отеля;

организация поиска нужной информации;

- реализация ввода информации, добавление записей, её ввод в документы путем автоматического заполнения некоторых полей;

вывод документов на печать;

возможность резервного копирования данных;

разграничение доступа;

возможность использования фильтра;

- настройка пользовательского интерфейса (шрифтов и цветов), параметров работы;

- расчёты и итоги выполняются автоматически.

Требования к видам обеспечения

Программное обеспечение:

- Операционная система: Windows 2000, Windows XP, Windows Vista, Windows 7.

- MS SQL Server - обеспечивает связь подсистем, хранение данных и исправную работу программы.

Аппаратное обеспечение:

центральный процессор: Intel Pentium 300MHz или выше для выполнения основных задач;

оперативная память - 256 Мб;

объем дискового пространства: 200 Мб;

монитор .

Рекомендуемые параметры:

размер диагонали экрана - от 15 дюймов и выше;

разрешающая способность 800х600 точек;

манипулятор «мышь»;

клавиатура;

принтер;

сетевое обеспечение - при работе в сети;

CD-ROM (DVD-ROM)

Организационное обеспечение:

Системный администратор - обеспечивает защиту системы, управление системой, следит за работой системы, при необходимости отлаживает систему.

Администратор - использует систему для формирования документов по проживанию.

Приложение 2

Программный код

Процедура ТабличнаяЧасть1КоличествоПриИзменении(Элемент)

СтрокаТабличнойЧасти = ЭлементыФормы.ТабличнаяЧасть1.ТекущиеДанные;

СтрокаТабличнойЧасти.Сумма = СтрокаТабличнойЧасти.Цена * СтрокаТабличнойЧасти.Количество;

ЭлементыФормы.СтоимостьДопУслуг1.Значение = ТабличнаяЧасть1.Итог("Сумма");

ЭлементыФормы.ВсегоПоСчету.Значение = ЭлементыФормы.СтоимостьПроживания.Значение + ЭлементыФормы.СтоимостьДопУслуг.Значение;

ЭлементыФормы.Пропись.Значение = ЧислоПрописью (ЭлементыФормы.ВсегоПоСчету.Значение);

КонецПроцедуры

Процедура НомерКомнатыПриИзменении(Элемент)

ЭлементыФормы.Стоимость.Значение = ЭтотОбъект.НомерКомнаты.Стоимость;

ЭлементыФормы.СтоимостьПроживания.Значение = ЭлементыФормы.Стоимость.Значение * ЭлементыФормы.КоличествоСуток.Значение;

ЭлементыФормы.ВсегоПоСчету.Значение = ЭлементыФормы.СтоимостьПроживания.Значение + ЭлементыФормы.СтоимостьДопУслуг.Значение;

ЭлементыФормы.Пропись.Значение = ЧислоПрописью (ЭлементыФормы.ВсегоПоСчету.Значение);

ЭлементыФормы.Пропись1.Значение = ЧислоПрописью (ЭлементыФормы.СтоимостьПроживания.Значение);

КонецПроцедуры

Процедура ТабличнаяЧасть1УслугаПриИзменении(Элемент)

СтрокаТабличнойЧасти = ЭлементыФормы.ТабличнаяЧасть1.ТекущиеДанные;

СтрокаТабличнойЧасти.Цена = СтрокаТабличнойЧасти.Услуга.Цена;

КонецПроцедуры

Процедура ДатаВыездаПриИзменении(Элемент)

ЭлементыФормы.КоличествоСуток.Значение = (ЭлементыФормы.ДатаВыезда.Значение - ЭлементыФормы.ДатаЗаезда.Значение)/86400;

ЭлементыФормы.СтоимостьПроживания.Значение = ЭлементыФормы.Стоимость.Значение * ЭлементыФормы.КоличествоСуток.Значение;

ЭлементыФормы.ВсегоПоСчету.Значение = ЭлементыФормы.СтоимостьПроживания.Значение + ЭлементыФормы.СтоимостьДопУслуг.Значение;

ЭлементыФормы.Пропись.Значение = ЧислоПрописью (ЭлементыФормы.ВсегоПоСчету.Значение);

ЭлементыФормы.Пропись1.Значение = ЧислоПрописью (ЭлементыФормы.СтоимостьПроживания.Значение);

КонецПроцедуры

Процедура ТабличнаяЧасть2СуммаПриИзменении(Элемент)

ЭлементыФормы.Оплачено2.Значение = ТабличнаяЧасть2.Итог("Сумма");

КонецПроцедуры

Процедура Акт(Элемент)

//{{_КОНСТРУКТОР_ПЕЧАТИ_ЭЛЕМЕНТ(Акт)

// Данный фрагмент построен конструктором.

// При повторном использовании конструктора, внесенные вручную изменения будут утеряны!!!

ТабДок = Новый ТабличныйДокумент;

Макет = Документы.Счета.ПолучитьМакет("Акт");

// Заголовок

Область = Макет.ПолучитьОбласть("Заголовок");

ТабДок.Вывести(Область);

// Шапка

Шапка = Макет.ПолучитьОбласть("Шапка");

Шапка.Параметры.Заполнить(ЭтотОбъект);

ТабДок.Вывести(Шапка);

// Подвал

Подвал = Макет.ПолучитьОбласть("Подвал");

Подвал.Параметры.Заполнить(ЭтотОбъект);

ТабДок.Вывести(Подвал);

ТабДок.ОтображатьСетку = Ложь;

ТабДок.Защита = Ложь;

ТабДок.ТолькоПросмотр = Ложь;

ТабДок.ОтображатьЗаголовки = Ложь;

ТабДок.Показать();

//}}_КОНСТРУКТОР_ПЕЧАТИ_ЭЛЕМЕНТ

КонецПроцедуры

Процедура СчетФактура(Элемент)

//{{_КОНСТРУКТОР_ПЕЧАТИ_ЭЛЕМЕНТ(СчетФактура)

// Данный фрагмент построен конструктором.

// При повторном использовании конструктора, внесенные вручную изменения будут утеряны!!!

ТабДок = Новый ТабличныйДокумент;

Макет = Документы.Счета.ПолучитьМакет("СчетФактура");

// Заголовок

Область = Макет.ПолучитьОбласть("Заголовок");

ТабДок.Вывести(Область);

// Шапка

Шапка = Макет.ПолучитьОбласть("Шапка");

Шапка.Параметры.Заполнить(ЭтотОбъект);

ТабДок.Вывести(Шапка);

// ТабличнаяЧасть1

Область = Макет.ПолучитьОбласть("ТабличнаяЧасть1Шапка");

ТабДок.Вывести(Область);

ОбластьТабличнаяЧасть1 = Макет.ПолучитьОбласть("ТабличнаяЧасть1");

Для Каждого ТекСтрокаТабличнаяЧасть1 Из ТабличнаяЧасть1 Цикл

ОбластьТабличнаяЧасть1.Параметры.Заполнить(ТекСтрокаТабличнаяЧасть1);

ТабДок.Вывести(ОбластьТабличнаяЧасть1);

КонецЦикла;

// Подвал

Подвал = Макет.ПолучитьОбласть("Подвал");

Подвал.Параметры.Заполнить(ЭтотОбъект);

ТабДок.Вывести(Подвал);

ТабДок.ОтображатьСетку = Ложь;

ТабДок.Защита = Ложь;

ТабДок.ТолькоПросмотр = Ложь;

ТабДок.ОтображатьЗаголовки = Ложь;

ТабДок.Показать();

//}}_КОНСТРУКТОР_ПЕЧАТИ_ЭЛЕМЕНТ

КонецПроцедуры

Процедура НаОлату(Элемент)

//{{_КОНСТРУКТОР_ПЕЧАТИ_ЭЛЕМЕНТ(НаОлату)

// Данный фрагмент построен конструктором.

ТабДок = Новый ТабличныйДокумент;

Макет = Документы.Счета.ПолучитьМакет("НаОлату");

// Заголовок

Область = Макет.ПолучитьОбласть("Заголовок");

ТабДок.Вывести(Область);

// Шапка

Шапка = Макет.ПолучитьОбласть("Шапка");

Шапка.Параметры.Заполнить(ЭтотОбъект);

ТабДок.Вывести(Шапка);

// Подвал

Подвал = Макет.ПолучитьОбласть("Подвал");

Подвал.Параметры.Заполнить(ЭтотОбъект);

ТабДок.Вывести(Подвал);

ТабДок.ОтображатьСетку = Ложь;

ТабДок.Защита = Ложь;

ТабДок.ТолькоПросмотр = Ложь;

ТабДок.ОтображатьЗаголовки = Ложь;

ТабДок.Показать();

//}}_КОНСТРУКТОР_ПЕЧАТИ_ЭЛЕМЕНТ

КонецПроцедуры

Похожие работы на - Автоматизация процесса оформления документов по проживанию в отеле 'Галерея', г. Пермь

 

Не нашли материал для своей работы?
Поможем написать уникальную работу
Без плагиата!
Без нейросетей!