Приемно-контрольная панель на базе микроконтроллера

  • Вид работы:
    Курсовая работа (т)
  • Предмет:
    Информатика, ВТ, телекоммуникации
  • Язык:
    Русский
    ,
    Формат файла:
    MS Word
    953,73 Кб
  • Опубликовано:
    2013-07-26
Вы можете узнать стоимость помощи в написании студенческой работы.
Помощь в написании работы, которую точно примут!

Приемно-контрольная панель на базе микроконтроллера

ВВЕДЕНИЕ

Приемно-контрольные приборы (ПКП) осуществляют прием информации от извещателей, ее запоминание, обработку и передачу соответствующим службам, а также выполняют процедуры взятия под охрану и снятия объекта с охраны.

Развитие микроэлектроники и широкое ее применение в промышленном производстве, в устройствах и системах управления самыми разнообразными объектами и процессами является в настоящее время одним из основных направлений научно технического прогресса.

Использование микроэлектронных средств в изделиях промышленного и культурно-бытового назначения не только приводит к повышению технико-экономических показателей изделий (стоимости, надежности, потребляемой мощности, габаритных размеров) и позволяет многократно сократить сроки разработки и отодвинуть строки "морального старения" изделий, но и придет им принципиально новые потребительские качества (расширенные функциональные возможности, модифицируемость, адаптивность и т.д.).

В микроэлектронике бурное развитие получило направление, связанное с выпуском однокристальных микроконтроллеров, которые предназначены для "интелектуализации" оборудования различного назначения. Однокристальные микроконтроллеры представляют собой приборы, конструктивно выполненные в виде БИС и включающие в себя все составные части микроЭВМ: микропроцессор, память программ и память данных, а также программируемые интерфейсные схемы для связи с внешней средой. Использование микроконтроллеров в системах управления обеспечивает достижение исключительно высоких показателей эффективности при столь низкой стоимости (во многих применениях система может состоять только из одной БИС микроконтроллера), что микроконтроллерам, видимо, нет разумной альтернативной элементной базы для построения управляющих и регулирующих систем, и в будущем микроконтроллеры будут находить все большее применение.

Структурная организация, набор команд и аппаратурно-программные средства ввода/вывода информации микроконтроллеров лучше всего приспособлены для решения задач управления и регулирования в приборах, устройствах и системах автоматики, а не для решения задач обработки данных.

В данной работе необходимо спроектировать приемно-контрольную панель на базе микроконтроллера. ПКП проектируется исходя из следующих исходных данных:

микроконтроллер семейства PIC16;

удаленных модуля;

интерфейс RS - 485.

1. ОБЗОР ЛИТЕРАТУРЫ

Приемно-контрольные приборы (ПКП) осуществляют прием информации от извещателей, ее запоминание, обработку и передачу соответствующим службам, а также выполняют процедуры взятия под охрану и снятия объекта с охраны.

Выходные цепи извещателей (охранных, пожарных, маршрутных и т.п.), установленных на охраняемом объекте, включаются специальным образом, образуя вместе с выносными элементами (диодами, резисторами, конденсаторами и т.п.), коммуникационными коробками и соединительными проводами шлейфы сигнализации (ШС), которые подключаются к входам ПКП. Различают приборы, контролирующие один ШС (одношлейфные ПКП) и несколько ШС (многошлейфные ПКП).

Рассмотрим работу ПКП на примере одношлейфного прибора.

После подготовки объекта к охране (открывающиеся строительные конструкции должны быть закрыты, в зонах обнаружения извещателей не должно быть людей и т.п.) включается питание всех извещателей и, после перехода их и дежурный режим - питание ПКП. Таким образом производится взятие объекта под охрану. Если все действия выполнены правильно и аппаратура исправна, ПКП переходит в дежурный режим (или режим "норма"), т.е. объект "взят под охрану". Данный режим характеризуется следующим и признаками: сигнальное реле находится во включенном состоянии (контакты замкнуты), световой оповещатель включен постоянно, звуковой оповещатель выключен.

При срабатывании какого-либо извещателя информация об этом приходит на узел контроля состояния ШС, где она анализируется (как правило, но длительности сигнала), запоминается узлом памяти и поступает на вход узла обработки сигналов и выбора режимов. С выхода узла обработки сигналов и выбора режимов сигнал поступает на узлы управления световым и звуковым оповещателями и узел сигнального реле. ПКП переходит в режим "тревога" (или режим "проникновение"), который характеризуется следующими признаками: сигнальное реле выключено (контакты разомкнуты), световой оповещатель работает в прерывистом режиме (периодически включается и выключается), звуковой оповещатель включен постоянно на определенное время.

По окончании периода охраны производится снятие объекта с охраны путем отключения питания ПКП, после чего сигнальное реле, звуковой и световой оповещатели переходят в выключенное состояние.

Взятие под охрану и снятие объекта с охраны производится в большинстве ПКП с помощью органов управления, расположенных на корпусе прибора. Однако в последнее время появились ПКП, у которых процедуры ''взятия/снятия'' выполняются дистанционно с помощью радиобрелка (аналогично автомобильной сигнализации).

В системах автономной охраны объектов информация от ПКП передается внутренним постам охраны или патрульным милицейским группам с помощью световых и звуковых оповещателей, в качестве которых используются лампы накаливания или люминесцентные лампы, звонки громкого боя, сирены и т.п. устройства.

В системах централизованной охраны контакты сигнальных реле ПКП подключаются к оконечным устройствам систем передачи извещений (СПИ), с помощью которых информация передается в пункты централизованной охраны (ПЦО) по радиоканалу или, чаще всего, по проводным каналам связи, в качестве которых используются выделенные или занятые телефонные линии либо специальные линии.

В некоторых ПКП предусмотрен узел переключения ШС на контроль непосредственно системой передачи извещений при пропадании питания прибора.

Выходы сигнальных реле нескольких ПКП могут подключаться к другому (объединяющему) ПКП. В системах автономной охраны такая схема используется, в основном для уменьшения количества оповещателей, а в системах централизованной охраны - из-за ограниченного количества линий связи с ПЦО.

1.1 Основные функции и характеристики ПКП

В зависимости от назначения ПКП подразделяются на охранные, пожарные и охранно-маршрутные. Многошлейфные приборы, как правило, являются универсальными.

Несмотря на то, что в приемно-контрольные приборы, разработанные в последние годы, введено много дополнительных функций (например, сервисных), основными функциями, которые отличают ПКП от других технических средств сигнализации, являются:

контроль состояния ШС, т.е. прием информации о состоянии извещателей и целостности соединительных линий;

запоминание и обработка принятой информации;

управление световым и звуковым оповещателями;

формирование и передача сигналов на СПИ или другой ПКП;

питание извещателей по шлейфу сигнализации или по отдельной линии;

обеспечение процедур взятия под охрану и снятия объекта с охраны;

К дополнительным функциям ПКП, в частности, можно отнести:

возможность отключения отдельных ШС;

программирование режимов работы ПКП и отдельных ШС;

переключение ШС на прямой контроль системой передачи извещении при пропадании питания ПКП;

самодиагностирование неисправностей функциональных узлов ПКП:

встроенная или выносная индикация режимов работы ПКП и состояния ШС.

Важными характеристиками приемно-контрольных приборов являются информативность, т.е. количество видов извещений, передаваемых на СПИ, и информационная емкость, т.е. количество контролируемых ШС.

Повышение информативности одно из главных направлении совершенствования приемно-контрольных приборов. ПКП ранних разработок имели, как правило, информативность, равную двум: "норма" и "тревога". Последние разработки позволяют передавать такие извещения, как "норма", "неисправность", "проникновение", "пожар", "нападение." И другие.

1.2 Область применения ПКП

Одношлейфные ПКП имеют, как правило, ограниченные возможности и применяются, в основном, для организации-охраны одного помещения или небольшого объекта. Если на объекте нужно организовать не только шлейфы охранной сигнализации, но и шлейфы пожарной и/или тревожной сигнализации, то для этих целей используются отдельные ПКП, работающие круглосуточно

Многошлейфные ПКП малой информационной емкости используются для охраны небольших объектов или для организации многорубежной охраны. Эти приборы находят все более широкое применение, так как в своем большинстве позволяют одновременно контролировать несколько шлейфов охранной сигнализации в режиме "с правом отключения" и шлейфы пожарной и/или тревожной сигнализации в режиме "без права отключения " (круглосуточная работа). При этом, в зависимости от поставленных требований, назначение ШС и алгоритм работы прибора могут изменяться с помощью набора перемычек или программным путем.

ПКП средней и большой информационной емкости применяются в охране больших объектов и могут использоваться для объединения информации,

приходящей из охраняемых зон объекта, с целью передачи ее на ПЦО. А также в качестве пультов управления в системах автономной сигнализации. Эти приборы также позволяют контролировать шлейфы пожарной и тревожной сигнализации.

Для отдельных видов объектов существуют также специальные типы ПКП, например: для охраны квартир, пожаро- и взрывоопасных помещений. Ряд приемно-контрольных приборов предназначен для эксплуатации в неотапливаемых помещениях.

1.3 Требования к монтажу ПКП

Установка ПКП должна производиться в специально выделенном помещении (например, в служебном помещении или помещении внутренней охраны объекта), где он защищен от механических повреждений и вмешательства в его работу посторонних лиц. Приборы имеющие настенное исполнение, устанавливаются на стене на высоте не менее 1,5 м от уровня пола. Приборы, выполненные в настольно-настенном варианте, устанавливаются на столах или на других устойчивых горизонтальных поверхностях либо крепятся на стене на высоте, обеспечивающей удобство доступа к органам управления.

При отсутствии специально выделенного помещения ПКП устанавливаются на стенах на высоте не менее 2,2 м от уровня пола либо в металлических запираемых шкафах на высоте, удобной для технического обслуживания.

Не допускается установка приборов в сгораемых шкафах, а также на расстоянии менее 1 м от отопительных систем.

Металлические корпуса приборов должны быть обязательно ЗАЗЕМЛЕНЫ!

Подключение внешних цепей производится с помощью соединительных колодок, имеющихся в приборе.

Внешние световой и звуковой оповещатели должны устанавливаться в местах, удобных для визуального и слухового контроля. Рекомендуемая электрическая мощность оповещателей 25 ВА.

Не допускается производить разводку проводов шлейфов сигнализации и пультовых линий вблизи силовых электрических проводов и кабелей (в том числе и линий подключения оповещателей к ПКП). При прокладке шлейфов сигнализации и пультовых линий параллельно силовым цепям, расстояние между ними должно быть не менее 50 см, а их пересечение должно производиться под прямым углом

Выносные элементы ПКП должны устанавливаться в конце ШС скрытно, в местах, недоступных для посторонних лиц.

Запрещается монтаж ШС, а также его отдельных участков в виде наружных воздушных линий!

1.4 ПКП малой информационной емкости

Одношлейфные приемно-контрольные приборы “Cигнал-3М-1” и "Сигнал-31" являются наиболее ранними разработками и выполняют простейшие функции. Сдача объекта под охрану производится по тактике "с открытой дверью" (отсутствует временная задержка на вход - выход). Резервирование питания отсутствует. Эти приборы уже не удовлетворяют требованиям охраны и повсеместно заменяются на более современные.

Одношлейфные приемно-контрольные приборы "Сигнал-37А", "Сигнал-37М", "Сигнал -37Ю" имеют тактику сдачи объекта под охрану "с открытой дверью". Резервирование питания отсутствует, но в случае пропадания сетевого питания ПКП шлейф сигнализации переключается на прямой контроль со стороны СПИ и обратно (при восстановлении питания) без выдачи сигнала тревоги.

Одношлейфный приемно-контрольный прибор УОТС-1-l имеет тактику сдачи объекта под охрану "с открытой дверью". В приборе предусмотрено резервирование основного питания, имеются два выхода на СПИ (нормально-замкнутый и нормально-разомкнутый контакты реле). В ШС допускается включал охранные и пожарные токопотребляющие извещатели.

Одношлейфный приемно-контрольный прибор УОТС-М имеет тактику сдачи объекта под охрану "с открытой дверью". В приборе предусмотрено резервирование основного питания. В ШС допускается включать охранные токопотребляющие извещатели. Также предусмотрена раздельная выдача на СПИ извещений от извещателей, включенных в ШС, и об отклонении его параметров от установленных пределов.

Одношлейфные приемно-контрольные приборы "Сигнал-41" и "Сигнал-41М" предназначены для охраны квартир. Сдача объекта под охрану производится по тактике "с закрытой дверью" (предусмотрена временная задержка на вход-выход). Резервирование цепи питания отсутствует, но в случае пропадания сетевого питания ПКП происходит переключение шлейфа сигнализации на прямой контроль со стороны СПИ и обратно (при восстановлении питания) без выдачи сигнала тревоги. Приборы обеспечивают контроль исправности ШС, индикацию о взятии квартиры под охрану, контроль проникновения в охраняемую квартиру.

Одношлейфный приемно-контрольный прибор "Сигнал-44" предназначен для охраны взрывоопасных объектов и помещений.

Сдача объекта под охрану производится по тактике “с открытой дверью”. В приборе предусмотрено резервирование основного питания, сохранение работоспособности при снижении напряжения сети переменного тока до 160 В и резервного источника питания - до 19 В. Во взрывоопасном помещении допускается монтировать только ШС. В приборе предусмотрены контроль исправности ШС и два независимых выхода на СПИ.

Одношлейфный приемно-контрольный прибор "Сигнал-45" предназначен для охраны квартир. Сдача объекта под охрану производится по тактике "с закрытой дверью". Резервирование питания отсутствует, но в случае пропадания сетевого питания ПКП ШС переключается на прямой контроль со стороны СПИ и обратно (при восстановлении питания) без выдачи тревоги. В приборе предусмотрены контроль исправности ШС; индикация о взятии квартиры под охрану; контроль проникновения в охраняемую квартиру.

Прибор имеет три режима работы:

централизованная охрана с переключением ШС на прямой контроль со стороны СПИ при отключении напряжения питания:

централизованная охрана без переключения ШС на контроль со стороны СПИ при отключении напряжения питания. При этом реализуются оба варианта выдачи тревожного извещения:

В этих режимах могут быть реализованы следующие варианты выдачи прибором тревожного извещения:

тревожное извещение выдается постоянно, прибор не восстанавливается в дежурный режим независимо от состояния ШС;

тревожное извещение выдается ограниченное время, прибор восстанавливается в дежурный режим через (6 ±4) с после восстановления ШС;

автономная охрана (без подключения на СПИ). В этом режиме могут быть реализованы следующие варианты выдачи тревожного извещения:

тревожное извещение выдается постоянно, прибор не восстанавливается в дежурный режим независимо от состояния ШС: тревожное извещение выдается в течение 3,5 мин независимо от состояния ШС.

Одношлейфный приемно-контрольный прибор "Сигнал-ВК" имеет тактику сдачи объекта под охрану "с открытой дверью ". В ШС допускается включать охранные и пожарные токопотребляющие извещатели с суммарным током потребления не более 1,2 мА и ограничением тока на уровне не более 20 мА. В приборе заложены следующие функциональные возможности:

резервирование основного питания;

обеспечение электропитанием активных извещателей по выходу "12В":

установка задержки на включение звукового оповещателя (до 30 с) после выдачи тревожного извещения;

невосприимчивость к тревожным извещениям в течение 1-4 мин. После включения;

сохранение работоспособности при снижении напряжения сети переменного тока до 140 В и резервного источника питания до 12 В;

контроль состояния прибора по встроенному индикатору при работе от резервного источника питания.

Одношлейфный приемно-контрольный прибор “Сигнал-ВК-Р” аналогичен по своим характеристикам ПКП “Сигнал-ВК”. Отличительной особенностью прибора "Сигнал-ВК-Р" является дистанционное управление прибором по радиоканалу (на расстоянии до 30 м) с помощью брелока-передатчика. При этом можно, находясь вне объекта, выполнять следующие функции:

взятие под охрану и снятие объекта с охраны;

перевзятие объекта без его вскрытия;

передачу с помощью радиобрелка сигнала тревоги на прибор и ПЦП.

Пятишлейфный приемно-контрольный прибор “Квинта” (Рис.1.1)

используется для замены до пяти одношлейфных приборов или организации на объекте многорубежной охраны. Сдача объекта под охрану производится по тактике "с закрытой дверью ". В ШС допускается включать охранные и пожарные токопотребляющие извещатели.

В приборе заложены следующие функциональные возможности:

резервирование основного питания;

Рис. 1.1 - ПКП "Квинта"

переключение ШС1 и ШС5 на прямой контроль со стороны СПИ по двум выходам при пропадании основного и резервного питания и обратно (при восстановлении питания) без выдачи сигнала тревоги;

невосприимчивость к тревожным извещениям в течение 1,5-2 мин после включения;

сохранение работоспособности при снижении напряжения сети переменного тока до 140 В;

контроль состояния прибора по выносному индикационному табло, в том числе при работе от резервного источника питания;

два коммутируемых независимых выхода на СПИ;

индикация взятия объекта под охрану;

установка режима "без права отключения" для ШС1, ШС2 и ШС5.

Четырехшлейфный приемно-коитрольный прибор "Аккорд" (рис. 1.2) используется для замены до четырех одношлейфных приборов или организации на объекте многорубежной охраны с изменяемыми алгоритмами работы. В приборе имеется дополнительный вход для подключения шифрустройства либо выносного переключателя. Сдача объекта под охрану производится как по тактике "с открытой дверью", так и по тактике "с закрытой дверью ". В ШС допускается включать охранные и пожарные токопотребляющие извещатели.

В приборе заложены следующие функциональные возможности:

резервирование основного питания с помощью встроенного аккумулятора напряжением 12 В или внешних источников питания напряжением 12 В и 24В;

обеспечение электропитанием активных извещателей по двум выходам ±12 В, причем один выход отключаемый;

сохранение работоспособности при снижении напряжения сети переменного тока до 160 В;

контроль состояния ШС по встроенным индикаторам;

два релейных выхода на СПИ (нормально замкнутые контакты) и два высокочастотных выхода, организованных по типу приборов “Aтлаc-3” и "Атлас-6", для передачи извещений по занятым mелефонным линиям;

изменение алгоритма работы с помощью технологических перемычек;

запоминание нарушений ШС;

три режима работы:

дежурный ("снятие ") - контроль тревожного и пожарного ШС;

"охрана" ("взятие") - контроль всех ШC;

"тревога".

Рис. 1.2 - ПКП "Аккорд"

1.5 ПКП средней информационной емкости

Приемно-контрольный прибор "Рубин-3" предназначен для организация автономной охраны больших объектов с возможностью передачи обобщенного сигнала "тревога" на СПИ. Прибор состоит из 10-номерного базового и 10-номерных линейных блоков, позволяющих наращивать емкость до 50 номеров. В ПКП предусмотрено резервирование основного питания.

Приемно-контрольный прибор "Рубин-6" предназначен для организации автономной охраны больших объектов с возможностью передачи обобщенных сигналов "тревога", "пожар" и "неисправность" на СПИ. Максимальная емкость - 20 номеров.

Прибор приемно-контрольный “Сигнал-20” предназначен для организации централизованной и автономной охраны объектов средних размеров различных форм собственности. Рекомендуемое применение прибора: организация многорубежной охраны объекта, пожарная сигнализация, замена группы олношлейфных приборов, блокировка отдельно стоящих объектов.

Прибор имеет, следующие собенности:

повышенная заполненность шлейфов от саботажа;

возможность включения в шлейфы сигнализации любых увещателей, в том числе токопотребляющих («Окно», «Волна-5», «Фотон-8», «ДИП»);

наличие трех релейных выходов на ПЦН;

возможность перевода пожарных шлейфов из режима «Пожар» в режим «Охрана». Шлейфы могут устанавливаться в режим «Без права отключения», что важно при оборудовании объекта пожарной и тревожной сигнализацией. Это позволяет максимальным образом учитывать требования к тактике охраны и характеристикам конкретного объекта;

контроль правильности прохождения извещений на центральный пульт индикаторами «ПЦН», расположенными на передней панели прибора;

возможность технического диагностирования основных режимов работы;

возможность подключения нескольких приборов по двухпроводной магистрали к пульту контроля и управления (ПКУ);

возможность управления шлейфами сигнализации приборов и распечатки тревожных и служебных извещений от них с помощью ПКУ подключение вместо ПКУ управляющего компьютера.

1.6 ПКП большой информационной емкости

Приемно-контрольный прибор "Адрес"

Рис. 1.3

Приемно-контрольный прибор "Адрес" (рис. 1.3) предназначен для организации автономной охраны территориально сосредоточенных объектов с большим количеством обособленных помещений по двухпроводной линии связи с возможностью передачи обобщенных сигналов тревоги на СПИ по двум независимым выходам. Максимальное количество ШС - 96.

В ШС допускается включать токопотребляющие охранные и пожарные извещатели с суммарным током потребления не более 0,5 мА.

В приборе реализованы следующие функции и режимы работы:

резервирование основного питания;

ручная сдача объектов под охрану и снятие с охраны с помощью шифрустройства:

автоматическая регистрация сообщений о состоянии объектов и служебной информации на цифропечатающем устройстве;

антисаботажная защита блоков прибора;

высокая помехозащищенность (решение о правильности информации принимается по трем циклам опроса);

режим диагностирования основных режимов работы и состояния прибора;

программное изменение алгоритма обработки сигнала по ШС возможностью их группирования на различные выходы прибора и установки в режим "без права отключения " (тревожная и пожарная сигнализация);

неполярное включение объектовых блоков в линию связи;

Максимальная длина двухпроводной линии связи при полной нагрузке (96 ШС) составляет 200 м.

Приемно-контрольный прибор Vista-101 американской фирмы Ademco предназначен для организации автономной охраны средних и крупных объектов с возможностью передачи на СПИ обобщенных сигналов тревоги по четырем независимым выходам. Максимальное количество охраняемых зон (шлейфов сигнализации) - 36.

Изменяемая конфигурация прибора позволяет организовать:

радиальных проводных зон (шлейфов сигнализации). При использовании расширителя серии 42291 к ним можно добавить еще 8 проводных зон, доведя их количество до 14;

до 30 программируемых зон с помощью адресуемых извещателей или модулей расширителей по радиоканалу.

В приборе реализованы следующие функции и режимы работы:

резервирование основного питания;

автоматизированная сдача объектов под охрану и снятие с охраны;

автоматическая регистрация сообщений о состоянии объектов и служебной информации на цифропечатающем устройстве;

антисаботажная защита:

поддержка двух информационных телефонных каналов для связи с центральной станцией (ПЦО);

программирование назначения и параметров ШС в зависимости от специфики объекта с помощью пульта управления или дистанционно по линии связи с помощью ЭВМ;

энергонезависимая память, сохранение запрограммированной конфигурации прибора при длительном отключении напряжения питания;

возможность группирования охраняемых зон (ШС) в шесть независимых разделов с разными уровнями и персональными кодами доступа;

отображение тревожной и служебной информации на жидкокристаллическом дисплее пульта управления:

управление прибором с собственного пульта управления и/или с помощью клавиатуры по радиоканалу.

В ШС допускается включать охранные и пожарные и увещатели фирмы Ademco либо их отечественные аналоги.

В состав прибора входят:

Приемно-контрольная панель Vista-101;

Б) Адресуемые устройства, работающие по проводному - каналу связи:

пульт управления и индикации установщика и пользователя 61 391;

пульт управления и индикации пользователя русифицированный 61281;лейный модуль на 4 реле 42041:

расширитель 42291 на 8 ШС и 2 адресуемых выходных pеле;) Адресуемые устройства, работающие по радиоканалу:

пульт управления и индикации пользователя двунаправленный 58271BD;

пульты управления пользователя:

- кнопочный 58031;

) 12- клавишный 58271;

радиоприемники:

L на 8 зон;

) 588 ИМ на 16 зон:

) 58811Н на 64 зоны (используется при необходимости организации более 16 радиозон):

радиопередатчик 58001ТМ для работы с пультом управления и индикации 58271BD;

извещатели:

тревожный однокнопочный 58021:

) охранный двухзонный 58161;

) охранный трехзонный 58171;

) охранный объемный оптико-электронный 58901;

) пожарный дымовой оптико-электронный 58061;

Г) оповещатели:

звуковой 702;

световой с красным светофильтром 710RD.

Все рассмотренные в данном разделе ПКП являются наиболее характерными представителями этого класса приборов охранно-пожарной сигнализации.

2. ВЫБОР ЭЛЕМЕНТНОЙ БАЗЫ. ОБОСНОВАНИЕ ВЫБОРА

.1 Обоснование выбора интерфейса

В отечественной практике для описания совокупности схемотехнических средств и функций, обеспечивающих непосредственное взаимодействие составных элементов систем обработки данных, сетей, систем передачи данных, подсистем периферийного оборудования, используются понятия "интерфейс.

Под стандартным интерфейсом понимается совокупность унифицированных аппаратурных, программных и конструктивных средств, необходимых для реализации взаимодействия различных функциональных элементов в автоматических системах сбора и обработки информации при условиях, предписанных стандартом и направленных на обеспечение информационной, электрической, конструктивной совместимости указанных элементов.

В системах промышленной автоматики и автоматизации применяется ряд удаленных устройств сбора данных, которые передают и принимают информацию через центральный модуль, предоставляющий доступ к данным пользователя и другим процессорам. Для таких приложений типичны регистраторы данных и считывающие устройства.

Линия передачи данных для этой цели определена стандартом RS-485, который связывает устройства сбора данных кабелем на основе витой пары.

Стандарт RS-485 был совместно разработан двумя ассоциациями производителей: Ассоциацией электронной промышленности (EIA - Electronics Industries Association) и Ассоциацией промышленности средств связи (TIA - Telecommunications Industries Association). EIA некогда маркировала все свои стандарты префиксом "RS" (рекомендованный стандарт). Многие инженеры продолжают использовать это обозначение. Однако, EIA/ TIA официально заменил "RS" на " EIA/ TIA" с целью облегчить идентификацию происхождения своих стандартов.

Интерфейс RS-485 работает на симметричных линиях связи. В нем для передачи каждого сигнала используются дифференциальные сигналы с отдельной (витой) парой проводов. спроектирован как балансная система. Это означает, что помимо земляного, имеется два провода, которые используются для передачи сигнала. Система называется балансной потому, что сигнал на одном проводе является точной противоположностью сигнала на втором проводе. Т.е., если один провод передает высокий уровень, то второй провод будет передавать низкий уровень (Рис. 2.1).





является единственным стандартом EIA/TIA, допускающим множественные приемники и драйверы в шинных конфигурациях.

В таблице 2.1 приведены параметры RS - 485.

Таблица 2.1 - Стандарт RS - 485


RS-485

Режим работы

Дифференциальный

Допустимое число Tx и Rx

32 Tx и 32 Rx

Максимальная длина кабеля

1200 м

Максимальная скорость передачи данных

10Мбит/с

Минимальный выходной диапазон драйвера

± 1,5 В

Максимальный выходной диапазон драйвера

±5 В

Максимальный ток короткого замыкания драйвера

250 мА

Сопротивление нагрузки Тх

54 Ом

Чувствительность по входу Rx

±200 мВ

Максимальное входное сопротивление Rx

12кОм

Диапазон напряжений входного сигнала Rx

От -7 до +12 В

Уровень логической единицы Rx

200мВ

Уровень логического нуля Rx

<200 мВ


Дифференциальная передача сигнала в системах на основе RS-485 обеспечивает надежную передачу данных в присутствии шумов, а дифференциальные входы их приемников кроме того могут подавлять значительные синфазные напряжения. Однако для защиты от значительно больших уровней напряжений, которые обычно ассоциируются с электростатическим разрядом, необходимо применять дополнительные меры.

Допустимая нагрузка драйвера RS-485 количественно определяется в терминах единичной нагрузки, которая, в свою очередь, определяется как входной импеданс одного стандартного приемника (12 кОм). Таким образом, стандартный драйвер RS-485 может управлять 32 единичными нагрузками (32 параллельных 12- килоомных нагрузки).








Рис. 2.2 - Стандарт последовательного интерфейса

Т.к. обзор приемо - контрольных панелей, показал, что большинство из ПКП средней и большой емкости (разрабатываемый согласно заданию ПКП относится к ПКП средней информационной емкости) используют интерфейс RS-485, то для совместного использования ПКП целесообразно поддерживать единство интерфейсов. Таким образом в качестве интерфейса для обмена выбран интерфейс RS-485.

2.2 Выбор контроллера

В настоящее время среди наиболее распространённых микроконтроллеров можно выделить МК серии PIC16C5X 20 Мгц, ST62 фирмы SGS-Thompson, MC68HC05 4,2 Мгц фирмы Motorola, 8048/8049 11Мгц фирмы Intel, COP800 20 Мгц фирмы National, AT98C51-20PI 12 Мгц фирмы ALCATEC. Данные 8-битовые микроконтроллеры имеют высокое быстродействие и производительность.

В качестве управляющего процессора выберем микроконтроллер PIC16F876. Назначение выводов данной микросхемы приведено на рис.2.3.

Рис. 2.3 - Назначение выводов PIC16F876

Общие характеристики контроллера:

тактовая частота - 20 МГц;память программ (14 разрядных слов) - 8К;

Память данных (байт) - 368;память данных (байт) - 256;

Прерываний - 13;

Порты ввода/вывода - порты А, В, С;

Таймеры - 3;

Модули захват/сравнение/ШИМ - 2;

Модули последовательного интерфейса - MSSP, USART;

Модуль 10 разрядного АЦП - 5 каналов;

Инструкций - 35.

Структурная схема микроконтроллера приведена на Рис. 2.3.

Старшие биты адреса находятся в регистре STATUS.

Назначение выводов микроконтроллера приведено в таблице 2.2.

Таблица 2.2

Назначение вывода

№ вывода

Тип I/O/P

Тип буфера

Описание

OSC1/CLKIN

9

I

ST/ CMOS

Вход генератора. Вход внешнего тактового сигнала.

OSC2/CLKOUT

10

О

-

Выход генератора. Подключается кварцевый или керамический резонатор.

MCLR/Vpp

1

IP

ST

Вход сброса микроконтроллера. Или вход программирования  Микроконтроллера. Сброс при низком на входе.

RA0 RA1 RA2 RA3 RA4 RA5

2

I/O

ТТЛ

Двунаправленный порт  ввода/вывода - PORTA RA0 может быть настроен как аналоговый Канал 0.  RA1 может быть настроен как аналоговый Канал 1. RA2 может быть настроен как аналоговый Канал 2 или вход отрицательного опорного напряжения  RA3 может быть настроен как аналоговый Канал 3 или вход положительного опорного напряжения. RA4 может использоваться в качестве  внешнего тактового сигнала

RB0/INT RB1 RB2 RB3/PGM RB4 RB5 RB6/PGC RB7/PGB

21 22 23 24 25 26 27 28

I/O I/O I/O I/O I/O I/O I/O I/O

ТТЛ/ST ТТЛ/ST ТТЛ ТТЛ ТТЛ ТТЛ ТТЛ ТТЛ/ST

Двунаправленный порт  ввода/вывода - PORTB RВ0 может использоваться в качестве Входа внешних прерываний. RВ3 может использоваться для режима Низковольтного программирования. RB4, RB5 - прерывания по изменению уровня входного сигнала.  RB6 - прерывания по изменению уровня входного сигнала или вывод для режима внутрисхемной отладки. Тактовый вход в режиме программирования  RB7 - прерывания по изменению уровня входного сигнала или вывод для режима внутрисхемной отладки ICD. Вывод данных  в режиме программирования.

RС0 RС1 RС2 RС3 RС4 RС5 RС6 RС7

11 12 13 14 15 16 17 18

I/O I/O I/O I/O I/O I/O I/O I/O

ST ST  ST ST ST ST ST ST

Двунаправленный порт  ввода/вывода - PORTC RC0 может использоваться в качестве выхода генератора VMR1. RC1 может использоваться в качестве входа генератора VMR1 RC2 может использоваться в качестве вывода модуля CCP1 RC3 может использоваться в качестве Входа/выхода тактового ситнала в режиме  SPI и I**2C  RC5 может использоваться в качестве Выхода данных в режиме SPI. RC6 может использоваться в качестве Вывода передатчика USART в асинхронном Режиме или вывода синхронизации USART В синхронном режиме..

Vcc

8,19

Р

-

Общий вывод для внутренней логики И портов ввода/вывода.

Vdd

20

Р

-

Положительное напряжение питания для внутренней логики и портов ввода/вывода.


Обозначения: I - вход; O - выход; I/O - вход/выход; Р - питание; ТТЛ -входной буфер ТТЛ, ST - Вход с триггером Шмидта.

Микроконтроллер имеет 13 разрядный счетчик команд PC, способный адресовать 8 К х 14 слов памяти программ.

Память данных разделена на 4 банка, которые содержат регистры общего и специального (SFR) назначения. Биты RP1 и RP0 предназначены для управления банками данных.

RP1- RP0

Банк

00

1

01

2

10

3

11

4


Объем банков памяти данных до 128 байт. В начале банка размещаются регистры специального назначения, а затем регистры общего назначения, выполненные как статическое ОЗУ.

Обратиться к регистрам общего назначения можно при помощи прямой или косвенной адресации через рагистр FSR.

С помощью регистров специального назначения выполняется управление периферийными модулями микроконтроллера.

В регистре STATUS содержатся флаги состояния АЛУ, флаги причины сброса микроконтроллера и биты управления банками памяти данных.

Регистр INTCON доступен для чтения и записи и содержит биты разрешений и флаги прерываний: переполнение TMR0, изменение уровня сигнала на выводах PORTB, внешний источник прерываний RBO/INT.

Регистр PCON содержит флаги с помощью которых можно определить источник сброса микроконтроллера: сброс по включению питания, сброс по переполнению сторожевого таймера и т.д.

разрядный регистр счетчика команд PC указывает адрес выполняемой инструкции. Младший байт счетчика команд доступен для чтения и записи. При сбросе контроллера счетчик команд очищается.

Контроллер имеет 8 уровневый 13 разрядный аппаратный стек. Стек не имеет отображения на память команд или память данных, нельзя записать или прочитать данные из стека. Значение счетчика команд заносится в вершину стека при выполнении команды перехода к подпрограмме или обработке прерываний. Стек работает как циклический буфер.

Способы адресации.

Способы адресации используемые в микроконтроллере можно показать с помощью рис. 2.4.

Рис. 2.4 - Способы адресации

Показано использование косвенной адресации для очистки памяти данных (диапазон адресов 20h - 2Fh).

Выбор элементов.

Блок согласования со шлейфами сигнализации реализован на мультиплексоре К561КП2 Данная микросхема имеет три адресных входа, восемь информационных входов и один информационный выход.

Назначение выводов данной микросхемы представлено на рисунке 2.5.

Рис. 2.5 - Назначение выводов микросхемы К561КП2

Х0..Х7 - входы;

Х - выход;

А0..А2 - адресные входы;

Е - вход разрешения работы;

Запоминающее устройство выполнено на микросхеме 24LC16B.

Данная микросхема представляет из себя Flash - ПЗУ объемом 2К байт. Она позволяет осуществлять 1000000 циклов записи и обладает низким токопотреблением. Обмен данными между контроллером и ПЗУ осуществляется по интерфейсу I2C.

Назначение выводов микросхемы 24LC16B представлены на рисунке 2.6.

Рис. 2.6 - Назначение выводов микросхемы 24LC16B

..A2 - Адресные входы- Вход разрешения записи- вход синхронизации- Вход/выход данных- общий- питание

Узел согласования с системной шиной выполнен на микросхеме ADM 485.

Назначение выводов микросхемы ADM485 представлено на рисунке 2.7.

Рис. 2.7 - Назначение выводов микросхемы ADM485

RO - Выход (TTL) приемника- Вход разрешения приема данных с шины RS485- Вход разрешения передачи данных на шину RS485- Вход (TTL) передатчика- Линия RS485- Линия RS485- Питание- Общий

Организация работы с Flash памятью

Для связи Flash-ПЗУ и микроконтроллера используется протокол I2C.

Шина I2C разработана для подключения дополнительных устройств по двум линиям, обеспечивая двунаправленный обмен данными на высокой скорости. Руководство предназначено для ознакомления с работой шины I2C с целью самостоятельной реализации протокола обмена. Для более подробного описания обратитесь к технической документации фирмы-разработчика Philips Corporation. Ниже приведены характеристики шины I2C:

скорость обмена - до 100 кбит/сек для стандартного режима и до 400 кбит/сек для усовершенствованного быстрого режима;

максимальная длина линий - не более 2-х метро;

суммарная емкость линий - не более 400 пф;

входная емкость на каждую ИС - не более 10 пф;

величина подтягивающих резисторов 1...10 кОм;

Шина - это двунаправленная асинхронная шина с последовательной передачей данных и возможностью адресации до 128 устройств. Физически шина содержит две сигнальные линии, одна из которых (SCL) предназначена для передачи тактового сигнала, а вторая (SDA) для обмена данными. Для управления линиями применяются выходные каскады с открытым стоком или открытым коллектором, чтобы устройства можно было соединять по схеме "Монтажное ИЛИ". Для обеспечения высокого уровня при отсутствии на шине активного устройства используются внешние подтягивающие резисторы к источнику питания +5 В сопротивлением 1...10 кОм, в зависимости от физической длины линии и скорости передачи данных. На одной шине могут работать устройства нормального и быстрого режима.

Все абоненты шины делятся на два класса - "Master" (ведущий) и "Slave" (ведомый). Устройство "Master" генерирует тактовый сигнал (SCL) и, как следствие, является ведущим. Оно может самостоятельно выходить на шину и адресовать любое ведомое устройство с целью передачи или приема информации. Когда ведущий хочет инициализировать передачу данных, он сначала передает адрес устройства, к которому он хочет обратиться. Все устройства на шине следят за выдаваемым адресом и сравнивают его с собственным. Вместе с адресом передается бит, определяющий, хочет ли ведущий читать из ведомого, или писать в него. Во время передачи всегда один из абонентов передатчик, а другой - приемник. Ведущий и ведомый могут работать в одном из двух режимов:

ведущий передает, а ведомый принимает;

ведущий принимает, а ведомый передает.

Кроме того, возможен, так называемый, "Multi Master" режим, когда на шине установлено несколько ведущих абонентов, которые либо совместно разделяют общие ведомые устройства, либо попеременно являются то ведущими устройствами, то ведомыми. Такой режим требует арбитража и распознавания конфликтов. Естественно, он сложнее в реализации и, как следствие, реже используется в реальных изделиях.

Инициализация и прекращение передачи данных

В начальный момент времени - в режиме ожидания, обе линии SCL И SDA находятся в состоянии лог. "1", так как притянуты подтягивающими резисторами (транзистор выходного каскада с открытым стоком или открытым коллектором закрыт). Начало и конец передачи данных определяют условия START и STOP. Условие START определяется как переход SDA из высокого уровня в низкий при высоком уровне SCL, а условие STOP - как переход SDA из низкого уровня в высокий при высоком уровне SCL (см. ниже рисунок 3.4.1). Ведущий генерирует эти условия в начале и конце передачи данных. Ввиду такого способа определения START и STOP при передачи данных линия SDA может изменять свое состояние только при низком уровне SCL.

Рис. 2.8 - Инициализация и прекращение передачи данных

Существуют два формата адреса. Простейший 7-битный формат с битом R/-W . Адрес - это 7 старших битов байта. Например, при указании адреса для PIC17C756 при записи в SSPADD младший бит не важен. Более сложным является 10-битный формат с битом R/-W, где первые пять битов определяют, что это 10-битный адрес.

Подтверждение передачи

Данные должны передаваться побайтно, без ограничения количества байтов за сеанс. После каждого байта ведомый выдает бит подтверждения ACK. Когда ведомый не подтверждает получение адреса или данных, ведущий должен прервать передачу. Ведомый оставляет на SDA высокий уровень, чтобы ведущий выставил STOP.

Если данные получает ведущий, он выдает подтверждение для каждого принятого байта данных, кроме последнего. Чтобы завершить ведомому о завершении приема данных, ведущий не посылает подтверждения. После этого ведомый освобождает SDA, чтобы ведущий выставил STOP.

При необходимости, ведомый может задержать передачу следующего байта, удерживая низкий уровень на SCL, что заставит ведущий перейти в состояние ожидания. Когда ведомый отпустит SCL, передача данных продолжится. Это позволяет ведомому отложить прием данных, либо выбрать данные для передачи до того, как продолжат поступать тактовые импульсы. На рисунке 2.9 показана последовательность передачи данных ведущим и ведомым.

 

Рис. 2.9 - Последовательность передачи данных ведущим и ведомым

Когда ведущий не желает освобождать шину (выставив STOP), он должен выставить повторный старт, который идентичен START (переход SDA из из высокого уровня в низкий при высоком уровне SCL), но выдается вслед за подтверждением, т.е. шина не освобождена. Это позволяет ведущему посылать команды ведомому и затем принимать запрошенную информацию или адресовать различные ведомые устройства. Подобный механизм показан на рисунке 2.10.

 

Рис. 2.10 - Работа при конкуренции

Протокол I2C допускает наличие больше одного ведущего в системе. Это называется конкуренцией. Когда два или больше ведущих пытаются передать данные одновременно, необходимы арбитраж и синхронизация.

Арбитраж. Арбитраж осуществляется на шине данных SDA, пока на SCL высокий уровень. Ведущий, который выдает высокий уровень, когда другой ведущий выдает низкий уровень, теряет арбитраж и отключает свою линию данных, но может продолжать выдавать тактовый сигнал до конца байта, при попытке передачи которого ведущий потерял арбитраж. Когда несколько ведущих обращаются к одному ведомому, арбитраж происходит при передачи данных.

Ведущие, которые включают функции ведомых и потеряли арбитраж, должны сразу же переключиться в режим ведомого, поскольку выигравший арбитраж ведущий может обратиться к одному из них.

Арбитраж не допускается между повторными START-ми, STOP и битом данных и повторным START и STOP. Ведущий должен обеспечить невозможность возникновения приведенных условий.

Синхронизация тактовых сигналов.

Синхронизация тактовых сигналов начинается, когда устройства начинают арбитраж, и реализуется благодаря использованию "монтажного И" соединения с SCL.

Переход SCL из высокого уровня в низкий заставляет все устройства, вовлеченные в арбитраж, начинать отсчет длительности низкого уровня. После того, как тактовый сигнал устройства перешел в низкий уровень, оно будет удерживать этот уровень на SCL до тех пор, пока тактовый сигнал не перейдет в высокий уровень, но при этом на SCL может по прежнему сохраняться низкий уровень, если уровень тактового сигнала другого устройства все еще низкий. Низкий уровень на SCL удерживается устройством с самым длинным полупериодом низкого уровня.

Устройство с более коротким полупериодом выдают высокий уровень на SCL и переходят в состояние ожидания до тех пор, пока на SCL не появится высокий уровень. После этого все устройства начинают отсчет длительности высокого уровня. Устройства с самым коротким полупериодом высокого уровня по завершении его переведет SCL в низкий уровень. Длительность высокого уровня на SCL определяется устройством с самым коротким полупериодом высокого уровня.

3. СХЕМОТЕХНИЧЕСКАЯ ЧАСТЬ (ОПИСАНИЕ ЭЛЕКТРОННОЙ СХЕМЫ И ЕЕ ФУНКЦИОНИРОВАНИЯ)

одношлейфный прибор интерфейс инициализация

Исходя из разработанной функциональной схемы системы безопасности на базе PIC- контроллера, приведенной в разделе 2 и выбора элементной базы, приведенного в разделе 2 функциональная схема приемно-контрольной панели будет иметь вид, представленный в приложении.

Данная ПКП управляет удаленными модулями, которые также являются микропроцессорными, интеллектуальными устройствами, но в рамках системы осуществляющие пассивную функцию анализа состояния шлейфов сигнализации и передачу информации на центральный контроллер системы. Также ПКП взаимодействует с функциональной клавиатурой, являющейся микропроцессорным устройством, предназначенным для приема команд от пользователя системы, передачу их на центральный контроллер для исполнения, и отображения состояния удаленных модулей и системы в целом. Кроме того, ПКП самостоятельно может осуществлять контроль шлейфов сигнализации, управление световым и звуковым оповещением и выдачу сигналов управления на релейный блок.

ПКП включает в себя следующие узлы:

Узел согласования со шлейфами сигнализации (ШС). Предназначено для согласования с подключаемыми к прибору шлейфами сигнализации логически и физически.

Блок преобразования сигнала из шлейфов сигнализации. Осуществляет преобразование сигнала, поступающего из шлейфа сигнализации для предотвращения саботажа ШС (обрыв/кз).

Устройство управления. Осуществляет общее управление и синхронизацию устройства в целом.

Устройство согласования с системной шиной. Предназначено для физического согласования с системной шиной.

Драйвер СЗО. Предназначен для отработки команд устройства управления включения/отключения СЗО.

Драйвер СЗО. Предназначен для отработки команд устройства управления включения/отключения реле.

Датчик питания. Предназначен для обнаружения отсутствия питания, сопровождающегося переходом на резервное питание.

Запоминающее устройство. Предназначено для хранения сетевого адреса прибора и всех констант, определяющих функционирование прибора.

Узел сброса. Предназначен для нормального запуска микропроцессора после включения питания.

Принципиальная схема устройства приведена в Приложении.

Описание работы устройства.

После подачи питания запускается центральный процессор устройства (DD4) через время определяемое постоянной времени цепочки С3, R4.

Диод VD3 предназначен для быстрого разряда конденсатора С3 после выключения питания.

Инициализации системы осуществляется после подачи питания при нажатии на кнопку "Сброс", реализованную на микрокнопке S1 SWT-6.

По истечении времени запуска происходит инициализация процессора:

настраиваются порты в соответствии с заданными функциями;

из Flash-ПЗУ DD4 загружаются константы, определяющие работу системы (время звучания сирены, параметры релейного узла, адреса удаленных модулей, стратегии системы сигнализации и т.д.);

осуществляется сброс регистра признаков микроконтроллера;

формируется адрес шлейфа, опрос которого будет осуществляться первым.

После этого ПКП начинает осуществлять циклический опрос собственных шлейфов сигнализации, состояния удаленных модулей и функциональной клавиатуры.

Для опроса собственных ШС процессор загружает в свой порт адрес анализируемого шлейфа сигнализации.

Данный адрес выводится на соответствующие входы мультиплексора DD2.

Микросхема соединяет адресуемый вход со своим выходом. Тем самым сигнал с выхода поступает на контроллер DD3.

В случае, если сопротивление оконечного резистора R3 отличается от 1,5 кОм в значительных пределах, на выходе данного узла появится уровень логического нуля, который поступит на вход RA0 и будет обработан микропроцессором DD3 в соответствии с алгоритмом работы.

Если сопротивление оконечного резистора R3 находится в пределах нормы сигнал на рассмотренном входе процессора не изменится и процессор загрузит адрес следующего анализируемого шлейфа в порт .

Процедура опроса шлейфов будет продолжаться до полного опроса всех шлейфов.

Параллельно микропроцессор обменивается информацией с остальными устройствами системы по системной шине.

Обмен осуществляется посредством аппаратно встроенного UARTа и микросхемы DD1, которая предназначена для преобразования сигналов по уровням соответствующих параметрам шины RS-485 в уровни TTL и наоборот.

Резистор R2 включается при установке перемычки JP1 в случае установки ПКП в конце линии RS-485 и предназначен для согласования волнового сопротивления лини.

При обнаружении тревожного состояния какого либо удаленного модуля или собственного шлейфа сигнализации, ПКП может активизировать "Сирену" (К1.1) или релейный выход в соответствии с запрограммированными параметрами. Осуществляется это с помощью соответствующих драйверов, представляющих из себя транзисторные ключи в цепях эммитеров которых включены соответствующие обмотки реле (РЭС60).

Диоды VD6, VD7, стоящие параллельно обмоткам реле, служат для предотвращения пробоя переходов транзисторов в результате повышенного напряжения, прикладываемого к эммитерам транзисторов во время переходных процессов при включении/выключении реле.

Диоды VD6, VD7 предотвращают выход из строя устройства в результате переполюсовки питания и развязывают основной источник питания и резервный.

Узел, собранный на микросхеме DA1 осуществляет стабилизацию поступающего напряжения питания и преобразование к напряжению 5В, необходимого для питания всех узлов устройства (за исключением реле).

Светодиоды VD4, VD5 предназначены для индикации состояния системы в целом.

Если питание в норме - горит зеленый светодиод.

Если питание осуществляется от резервного источника питания, зеленый светодиод мигает с частотой 1Гц.

Если система не на охране, красный светодиод не горит.

Если система находится на охране красный светодиод горит.

Если на охране и зафиксирована тревога, красный светодиод мигает с частотой 10Гц.

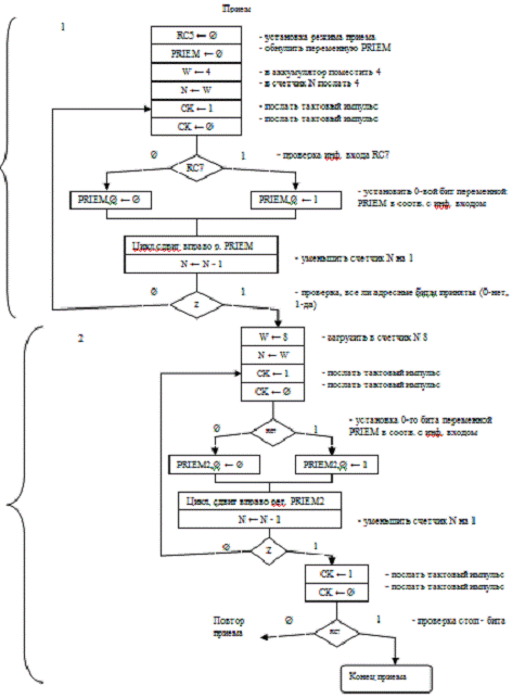
Программная часть (описание разработанных алгоритмов и программ).

Рис. 3.1

Рис. 3.2

При передаче:

- Отправка 3 - ех адресных бит

- Отправка 8 - ми информационных бит

При приеме:

- Прием старт - бита и 3 - х адресных бит в переменную PRIEM

- Прием 8 - ми информационных бит в переменную PRIEM2

Программный код организации интерфейса между МК и внешними устройствами.

Передача данныхPORTC,5 - установка битаLW 3WF N - пересылка содержимого регистра W в NF ADR, 0 - пересылка содержимого регистра FPORTC,7 - очистка битаPORTC,6 - установка битаPORTC,6 - установка бита: RRF W,0 - циклический сдвиг вправо через флаг переносаPORTC,7 - установка битаSTATUS,C - проверка на равенство бита 0,пропуская след. если даPORTC,7 - очистка битаPORTC,6 - установка битаPORTC,6 - очистка битаN,1 - уменьшение значения регистра FSTATUS,C - проверка на равенство бита 0,пропуская след. если да

GO TO L1LW 8

MOV WF N - пересылка содержимого регистра W в NF DAN,0 - пересылка содержимого регистра F: RRF W,0 - циклический сдвиг вправо через флаг переносаPORTC,7 - установка битаSTATUS,C - проверка на равенство бита 0,пропуская след. если даPORTC,7 - очистка битаPORTC,6 - установка битаPORTC,6 - очистка битаN,1 - уменьшение значения регистра FSTATUS,Z - проверка на равенство бита 0,пропуская след. если да

GO TO L2PORTC,7 - установка бита

BSF PORTC,6 - установка битаPORTC,6 - очистка бита

Прием данных.

: BCF PORTC,5 - очистка битаPRIEM - очистка регистраPRIEM2 - очистка регистраLW 4WF N - пересылка содержимого регистра W в N: BSF PORTC,6 - установка битаPORTC,6 - очистка битаPRIEM,0 - очистка битаPORTC,7 - проверка на равенство бита 1,пропуская сл., если даPRIEM,0 - установка битаPRIEM,1 - циклический сдвиг вправо через флаг переносаN,1 - уменьшение значения регистра F, пропуск, сл. инструкции если = 0

GO TO A1LW 8

MOV WF N - пересылка содержимого регистра W в N: BSF PORTC,6 - установка битаPORTC,6 - очистка битаPRIEM2,0 - очистка битаPORTC,7 - проверка на равенство бита 1,пропуская сл., если даPRIEM2,0 - очистка битаPRIEM2,0 - циклический сдвиг вправо через флаг переносаN,1 - уменьшение значения регистра F, пропуск, сл. инструкции если = 0

GO TO A2PORTC,6 - установка бита

BCF PORTC,6 - очистка битаPORTC,7 - проверка на равенство бита 1,пропуская сл., если даTO A0

ЗАКЛЮЧЕНИЕ

В курсовом проекте была спроектирована приемно-контрольная панель на базе микроконтроллера. В ходе работы над проектом были получены теоретические сведения об устройстве и принципах работы микроконтроллеров, их разновидностях и областях применения, изучены основные принципы построения микроконтроллерных устройств, рассмотрены принципы выбора модели микроконтроллера и элементной базы, разработки электронной схемы устройства. Было изучено семейство микроконтроллеров PIC16, его архитектура, возможности, преимущества и недостатки, основные параметры и характеристики, система команд, способы сопряжения с внешними устройствами и примеры применения; интерфейс RS - 485. При написании программы для микроконтроллера были освоены основы программирования микроконтроллеров.

Учитывая функциональные и конструктивные решения, рассмотренные в разделе «Обзор литературы», система охраны, построенная на базе разрабатываемой приемно-контрольной панели должна обладать следующими особенностями:

иметь модульную конструкцию;

обладать гибким пользовательским интерфейсом и широкой функциональностью;

иметь возможность автоматически определять неисправность отдельных функциональных узлов системы;

обладать высокой надежностью и низкой стоимостью.

Указанные требования реализуются системой.

Два удаленных модуля, приемо-контрольная панель и функциональная клавиатура объединены по системной шине (RS-485).

Основным узлом системы является приемно-контрольная панель, являющаяся по сути центральным контроллером системы.

Данная ПКП

управляет двумя удаленными модулями, которые также являются микропроцессорными, интеллектуальными устройствами, но в рамках системы осуществляют пассивную функцию анализа состояния шлейфов сигнализации и передачу информации на центральный контроллер системы по запросу со стороны ПКП.

взаимодействует с функциональной клавиатурой, которая является также микропроцессорным устройством и предназначена для:

приема команд от пользователя системы;

передачу их на центральный контроллер для исполнения;

отображения состояния удаленных модулей и системы в целом.

кроме вышеуказанного ПКП самостоятельно может осуществлять контроль шлейфов сигнализации;

управляет световыми или звуковыми оповещателями;

выдает сигналы управления на релейный блок, который может применятся для организации ключей ПЦН (пульта центрального наблюдения) типа «Нева», «Центр».

Таким образом разработанная система может осуществлять контроль до 40 шлейфов сигнализации, постановку/снятие с охраны, а также программирование и визуальный контроль за состоянием системы посредством функциональной клавиатуры. Кроме того при написании соответствующего программного обеспечения возможно согласование разработанной системы с ПЭВМ, что позволит осуществлять мониторинг и управление системой вплоть до уровня отдельных шлейфов.

СПИСОК ЛИТЕРАТУРЫ

1.      Справочник. Микроконтроллеры: архитектура, программирование, интерфейс. Бродин В.Б., Шагурин М.И.М.:ЭКОМ, 1999.

.        Журнал «Электронные компоненты» №7 2002 г.

.        Сайт журнала «Электронные компоненты» - #"669172.files/image014.gif">



ПЕРЕЧЕНЬ ЭЛЕМЕНТОВ

№ п/п

Обозначение

Наименование

Количество



Микросхемы


1

DD1

Узел согласования с системной шиной ADM485

1

2

DD2

Мультиплексор К561КП3

1

3

DD3

Микроконтроллер PIC16F876

1

4

DD4

Flesh 24LC16B

1

5

DA1

Стабилизатор напряжения КР142ЕН5А

1



Диоды


6

VD1,VD2

FR157

2

7

VD3, VD6,VD7

KD522

3

8

VD4,VD5

AL307

2







Конденсаторы


9

С1,С2

33 пф

2

10

С3

100 мкф

1

11

С4

2000 мкф x 35В

1

12

С5,С7

0,47 мкф х 25В

2

13

C6

10 мкф x 25 B

1



Резисторы


14

R1,R3,R7,R10,R11

1 кОм

5

15

R2

120 Ом

1

16

R4

15 кОм

1

17

R5,R6

300 Ом

2

18

R8,R9

5,1 кОм

2

19

R12

20 кОм

1

20

R13

10 кОм

1



Транзисторы


21

VT1,VT2,VT3

КТ3102Б

3



Прочее


22

ZQ1

Кварц 20МГц

1

23

S1

Микрокнопка SWT-6

1

24

К1.1, К2.1, К2.2

Переключатель

3

25

K1,K2

Реле РЭС-60

2

26


Панель для ИМС 28 выв.

1

27


Стеклотекстолит фальгированный (плата 420 х 297)

1

28


Тумблер включения сети

1

29


Блок питания 12V 1,0А

1

30


Аккумулятор 12V 1,0А

1

31

XS 1.1 - XS 1.30

PCB Monitoring Box Headers 636-3427

1


Похожие работы на - Приемно-контрольная панель на базе микроконтроллера

 

Не нашли материал для своей работы?
Поможем написать уникальную работу
Без плагиата!
Без нейросетей!