Разработка электронного тестирующего комплекса по дисциплине 'Технические средства информатизации'

  • Вид работы:
    Курсовая работа (т)
  • Предмет:
    Информационное обеспечение, программирование
  • Язык:
    Русский
    ,
    Формат файла:
    MS Word
    1,98 Мб
  • Опубликовано:
    2013-11-08
Вы можете узнать стоимость помощи в написании студенческой работы.
Помощь в написании работы, которую точно примут!

Разработка электронного тестирующего комплекса по дисциплине 'Технические средства информатизации'

Содержание

Введение

Глава 1. Электронный тестирующий комплекс как средство обочения

1.1    Общие сведения об электронных комплексах

1.2    Классификация средств создания электронных комплексов

1.3    Структурная организация электронного тестирующего комплекса

Глава 2. Разработка электронного тестирующего комплекса

2.1    Выбор и обработка источников информации

2.2    Выбор вида электронного тестирующего комплекса

2.3    Выбор программных средств для создания электронного тестирующего комплекса

2.4    Разработка структуры электронного тестирующего комплекса (ЭТК)

2.5    Разработка дизайна электронного тестируемого комплекса

Заключение

Список Литературы

Введение


Учебная дисциплина «Технические средства информатизации» является общепрофессиональной, формирующей базовый уровень знаний для освоения других общепрофессиональных и специальных дисциплин, таких, как «Компьютерное моделирование», «Компьютерные телекоммуникационные сети», «Инструментальные и программные средства вычислительных систем».

Дисциплина раскрывает вопросы, связанные с классификацией технических средств и их общей характеристикой, рассматривает средства копирования и размножения, средства настольной электронной типографии, офисное оборудование, методы и средства мультимедиа; телекоммуникации и средства связи.

Цель: создание и разработка электронного тестирующего комплекса по дисциплине «Технические средства информатизации».

Задачи:

.        Изучить методическую литературу по данной проблеме.

.        Про анализировать действующий электронный тестирующий комплекс по дисциплине «Технические средства информатизации».

.        Разработать электронный тестирующий комплекс по дисциплине «Технические средства информатизации».

Объект работы: электронный тестирующий комплекс.

Предмет работы: электронный тестирующий комплекс по дисциплине «Технические средства информатизации».

Электронный тестирующий комплекс составлено в соответствии с требованиями федерального образовательного стандарта третьего поколения образования к минимуму содержания и уровню подготовки выпускников по специальности 230111.51«Компьютерные сети».

Окружающий нас мир существует в трёх основных формах: вещество, энергия, информация.Всё многообразие материальных объектов состоит из вещества. Все материальные объекты взаимодействуют друг с другом и поэтому обладают энергией. Каждый объект несет информацию о себе, своих свойствах и качествах (форма, цвет, запах и др.). Кроме этого человек (а также другие живые организмы) могут собирать, обрабатывать, хранить и передавать информацию, использовать информацию для своего существования и развития.

В данный исторический период человечество включилось в глобальный процесс, называемый информатизацией. Информация становится главным ресурсом научно-технического и социально-экономического развития мирового сообщества и существенно влияет на ускоренное развитие науки, техники и различных отраслей хозяйства, играет значительную роль в процессахобразования, общения между людьми, в других социальных областях. Если до середины XX века жизнеобразующие процессы, протекающие вокруг человека претерпевали незначительные изменения, то в настоящее время человек окружен таким количеством информации, которая, в свою очередь, стремительно меняется и обновляется, что знания, полученные 3-5 лет назад становятся устаревшими и неактуальными. Человек чтобы быть востребованным, идти в ногу со временем должен постоянно совершенствовать свои способности, получать новые знания и обновлять имеющиеся.

Поэтому встаёт вопрос о том, чтобы студенты овладели методологией усвоения новых знаний, могли заниматься самообразованием с целью идти в ногу со временем. При работе с информацией, в процессе её получения, переработки, сортировки, хранения и передачи ведущую роль играют технические средства информатизации (ТСИ). А значит, овладение приёмами работы с данными средствами имеет первостепенное значение.

Диапазон современных ТСИ крайне широк: от компьютера с привычными периферийными устройствами до средств связи, устройств копирования и уничтожения документов. Не менее разнообразны физические принципы, положенные в основу функционирования этих устройств.

Специалисты в области автоматизированных систем обработки информации и управления, а также программного обеспечения вычислительной техники и автоматизированных систем, в какой бы области они ни работали, должны не только выступать в качестве пользователей, но и быть знакомы с принципом действия, конструкцией, технологией производства, правилами эксплуатации и основами выбора технических средств информатизации.

Характерной особенностью технических средств информатизации являются постоянное развитие, совершенствование, появление новых устройств, реализующих ранее невиданные возможности. Некоторые образцы техники морально устаревают, не успев попасть на рынок.

Электронный тестирующий комплекс позволит студенту самостоятельно изучать материал курса, выполнять практические задания и проверить уровень усвоения материала спомощью контрольных заданий и тестов. Применение таких пособий развивает самостоятельную деятельность в овладении новыми знаниями, продвигает обучаемого на новую ступень осознанием своих способностей и своего места в новом информационном обществе.

Глава 1. Электронный комплекс как средство обучения

 

1.1 Общие сведения об электронных комплексах


За последние десятилетия наблюдается существенное увеличение объемов и сложности электронных комплексов, изучаемых учебных заведениях. При этом во многих учебных заведениях наблюдается недостаток высококвалифицированных преподавательских кадров. Большие трудности часто возникают при оперативной подготовке, изготовлении и распространении электронных тестирующих комплексов различных видов [1, C. 30].

Указанные факторы негативно сказываются на качестве подготовки обучаемых. В связи с этим большое внимание уделяется применению прогрессивных методик обучения, в том числе предполагающих использование вычислительной техники. Это позволяет существенно повысить качество и эффективность учебного процесса. Одной из форм повышения эффективности обучения являются электронные комплексы.

Что же такое «Электронный тестирующий комплекс» и в чем его отличия от обычного учебника? Обычно электронный тестирующий комплекс представляет собой комплект обучающих, контролирующих, моделирующих и других программ, размещаемых на магнитных носителях (твердом или гибком дисках)ПК, в которых отражено основное научное содержание учебной дисциплины. ЭТК часто дополняет обычный, а особенно эффективен в тех случаях, когда он: обеспечивает практически мгновенную обратную связь; помогает быстро найти необходимую информацию (в том числе контекстный поиск), поиск которой в обычном комплексе затруднен; существенно экономит время при многократных обращениях к гипертекстовым объяснениям наряду с кратким текстом - показывает, рассказывает, моделирует и т.д. (именно здесь проявляются возможности и преимущества мультимедиа-технологий) позволяет быстро, но в темпе наиболее подходящем для конкретного индивидуума, проверить знания по определенному разделу[5, C. 59].

Существуют два вида электронных тестирующих комплексов:

1.    Комплекс с высокой динамикой иллюстративного материала. Представляет уже ставший традиционным комплексом по предметной области, которой является независимым и неизменяемым.

Наряду с основным материалом он содержит средства интерактивного доступа, средства анимации и мультипликации, а также видеоизображения, в динамике демонстрирующие принципы и способы реализации отдельных процессов и явлений. Он используется на персональных компьютерах или в локальных компьютерных сетях и распространяется на CD-ROM.

.    Internet-комплекс. Под Internet-комплексом понимается открытый и имеющий ссылки на внешние источники информации, базы данных и знаний электронный комплекс, размещаемый на одном из серверов глобальной компьютерной сети.

К недостаткам ЭТК можно отнести не совсем хорошую физиологичность дисплея как средства восприятия информации (восприятие с экрана текстовой информации гораздо менее удобно и эффективно, чем чтение книги) и более высокую стоимость по сравнению с книгой.

Электронное издание (ЭИ) - это совокупность графической, текстовой, цифровой, речевой, музыкальной, видео-, фото- и другой информации, а также печатной документации пользователя. Электронное издание может быть исполнено на любом электронном носителе - магнитном (магнитная лента, магнитный диск и др.), оптическом (CD-ROM, DVD, CD-R, CD-I, CD+ и др.), а также опубликовано в электронной компьютерной сети [7, C. 120].

Учебное электронное издание (УЭИ) - должно содержать систематизированный материал по соответствующей научно-практической области знаний, обеспечивать творческое и активное овладение студентами и учащимися знаниями, умениями и навыками в этой области. УЭИ должно отличаться высоким уровнем исполнения и художественного оформления, полнотой информации, качеством методического инструментария, качеством технического исполнения, наглядностью, логичностью и последовательностью изложения.

Электронное учебное пособие (ЭУП) - это электронное издание, частично или полностью заменяющее или дополняющее учебник и официально утвержденное в качестве данного вида издания.

Гипертекст - это текст, представленный в электронной форме и снабженный разветвленной системой связей, позволяющей мгновенно переходить от одного его фрагмента к другому в соответствии с некоторой иерархией фрагментов. Использование гипертекстовой технологии удовлетворяет таким предъявленным к учебникам требованиям, как структурированность, удобство в обращении. При необходимости такой учебник можно разместить на любом сервере и его можно легко корректировать. В настоящее время существует множество гипертекстовых форматов: HTML, DHTML, PHP и другие [3, C. 56].

Электронный учебник (ЭУ) - основное УЭИ, созданное на высоком научном и методическом уровне, полностью соответствующее федеральной составляющей дисциплины Государственного образовательного стандарта специальностей и направлений, определяемой дидактическими единицами стандарта и программой.

Требования к системе «электронного тестирующегокомплекса»

Для эффективного функционирования человека в электронной системе обучения вне зависимости от задачи, решаемой исследователем, особое значение приобретают методы визуализации исходных данных, промежуточных результатов обработки, обеспечивающих единую форму представления текущей и конечной информации в виде отображений, адекватных зрительному восприятию человека и удобных для однозначного толкования полученных результатов. Важным требованием интерфейса является его интуитивность. Следует заметить, что управляющие элементы интерфейса должны быть удобными и заметными, вместе с тем они не должны отвлекать от основного содержания, за исключением случаев, когда управляющие элементы сами являются основным содержанием [9, C. 50].

Требования к системе проектирования «электронного тестирующего комплекса»

Лёгкость в освоении и использовании данной среды для генерации электронных тестирующих комплексов достигается за счёт применения визуальных технологий и возможностью использования специалистом-предметником любых текстовых и графических редакторов для написания содержимого электронного комплекса. Для удобства работы среда по генерации электронных комплексов допускает разработку проекта по отдельным частям, что позволяет организовать работу над учебником нескольких специалистов-предметников [2, C. 45].

Психолого-эргономические требования

Новые возможности вызывают развитие новых свойств программного обеспечения, особенно форм общения человека с ЭВМ. Необходимо обеспечить психологическую естественность деятельности пользователя с ЭВМ, адекватность программы целям и функциям обучения, удобство работы пользователя с ЭВМ и сохранение его здоровья.

Психолояльность и эргономичность являются одними из важнейших характеристик качества ПС (программных средств). Широко пропагандируемая и в настоящее время «дружественность программного обеспечения» как раз и предполагает наличие психолого-эргономической поддержки разработки программных средств.

Можно выделить целый ряд эргономических требований к организации информации на экране:

·        информация, предъявляемая на экране, должна быть понятной, логически связной, распределенной на группы по содержанию и функциональному назначению;

·        при организации информации на экране следует избегать избыточного кодирования и неоправданных, плохо идентифицируемых сокращений;

·        рекомендуется минимизировать на экране использование терминов, относящихся к ЭВМ, вместо терминов, привычных для пользователя;

·        не следует для представления информации использовать краевые зоны экрана;

·        на экране должна находиться только та информация, которая обрабатывается пользователем в данный момент.

Требования к кодированию информации на экране.

Большое внимание в настоящее время уделяется цветовому кодированию изображения. Оно широко используется при разработке ПС. Кодирование цветом позволяет структурировать информацию, обеспечить большую ее читабельность и идентифицируемость, а также выделять важную информацию. Кодирование цветом о6еспсчивает малое время обнаружения и идентификации информации на экране [6, C. 67].

Цветовым кодированием следует пользоваться:

·        при нео6ходимости быстрого обнаружения местонахождения нужного символа на экране с неупорядоченной информацией или на плотно загруженном экране;

·        для выделения сигнала тревоги, предупреждающей информации об изменении какого-либо параметра;

·        для выделения подсказки;

·        при группировке однородной или разнородной информации; при организации многооконного интерфейса.

Выбор цветов и их сочетаний определяется возможностями конкретной ЭВМ и оказывает воздействие на интеллектуальную деятельность пользователя на его работоспособность и эффективность работы. При определении сочетаемости цветов для фона и символов необходимо иметь в виду:

·        ограниченность человеческих возможностей в размещении цветов; использование дополнительных цветов часто вызывает зрительную утомляемость и раздражение пользователя;

·        значения цветового контраста должны находиться в пределах, значений допустимых для яркостного контраста;

·        многие пользователи имеют красно - зелёную или желто-синюю аномалию зрения; монохромные дисплеи по - разному отражают разные цветовые контрасты., используемые в цветных дисплеях.

Большие возможности предоставляет в настоящее время многооконный способ представления информации на экране. Многооконный вывод предполагает наличие нескольких зон предъявления информации, отделенных друг от друга: в пространстве, цветом, формой или другими способами представления информации.

При организации окон на экране дисплея не рекомендуется использовать краевые зоны экрана, а также применять в большом количестве эффекты., привлекающие внимание пользователя (мелькания, плавающие окна, повышенная яркость, обратный контраст и др.). Такие эффекты следует применять, только в психологически оправданных ситуациях.

Вопросно-ответные сообщения и подсказки, рекомендуется помещать в верхней части экрана, выделяя явным образом отведенную для этого зону, например отделяя ее горизонтальной линией от основной информации на экране. электронный тестирующий комплекс программный

При использовании способа цветового кодирования изображения в организации многооконного вывода следует руководствоваться рядом рекомендаций:

·        необходимо минимизировать количество цветов, используемых на.экране одновременно;

·        цвет переднего плана и цвет фона.должны находиться в сочетании между собой и с цветом тех символов, которые должны быть выделены на экране.

·        исходя из этого не рекомендуется использовать яркие цвета для границ окон и для заглавий; окна следует разделять между собой цветом фона.

1.2 Классификация средств создания электронных тестирующих комплексов


Классификация средств создания электронных тестирующих комплексов

Средства создания электронных тестирующих комплексов можно разделить на группы, например, используя комплексный критерий, включающий такие показатели, как назначение и выполняемые функции, требования к техническому обеспечению, особенности применения [16, C. 35]. В соответствии с указанным критерием возможна следующая классификация:

·        традиционные алгоритмические языки;

·        инструментальные средства общего назначения;

·        средства мультимедиа;

·        гипертекстовые и гипермедиа средства;

Ниже приводятся особенности и краткий обзор каждой из выделенных групп. В качестве технической базы в дальнейшем имеется в виду IBM совместимые компьютеры, как наиболее распространенные в нашей стране.

Традиционные алгоритмические языки

Характерные черты электронных комплексов, созданных средствами прямого программирования:

·        разнообразие стилей реализации (цветовая палитра, интерфейс, структура ЭУ, способ подачи материала и т.д.);

·        сложность модификации и сопровождения;

·        большие затраты времени и трудоемкость;

·        отсутствие аппаратных ограничений, т.е. возможность создания ЭУ, ориентированного на имеющуюся в наличие техническую базу.

Инструментальные средства общего назначения

Инструментальные средства общего назначения (ИСОН) предназначены для создания ЭУ пользователями не являющимися квалифицированными программистами [10, C. 45]. ИСОН, применяемые при проектировании ЭУ, как правило, обеспечивают следующие возможности:

·        формирование структуры ЭУ;

·        ввод, редактирование и форматирования текста (текстовый редактор);

·        подготовка статической иллюстративной части (графический редактор);

·        подготовка динамической иллюстративной части (звуковых и анимационных фрагментов);

·        подключение исполняемых модулей, реализованных с применением других средств разработки и др.

К достоинствам инструментальных средств общего назначения следует отнести:

·        возможность создания ЭУ лицами, которые не являются квалифицированными программистами;

·        существенное сокращение трудоемкости и сроков разработки ЭУ;

·        невысокие требования к компьютерам и программному обеспечению.

Вместе с тем ИСОН имеют ряд недостатков, таких как:

·        далеко не дружественный интерфейс;

·        меньшие, по сравнению с мультимедиа и гипермедиа системами , возможности;

·        отсутствие возможности создания программ дистанционного обучения.

В нашей стране существует множество отечественных ИСОН: Адонис, АосМикро, Сценарий, ТесСис, Интегратор и др.

Структурная организация электронного комплекса

На рынке компьютерных продуктов с каждым годом возрастает число обучающих программ, электронных комплексов. Одновременно не утихают споры о том, каким должен быть "электронный комплекс", какие функции "вменяются ему в обязанность". Традиционное построение ЭК: предъявление электронного комплекса, практика, тестирование [11, C. 66].

В настоящее время к электронным комплексам предъявляются следующие требования:

. Информация по выбранному курсу должна быть хорошо структурирована и представлять собою законченные фрагменты курса с ограниченным числом новых понятий.

. Каждый фрагмент, наряду с текстом, должен представлять информацию в аудио- или видео ("живые лекции"). Обязательным элементом интерфейса для живых лекций будет линейка прокрутки, позволяющая повторить лекцию с любого места.

. Текстовая информация может дублировать некоторую часть живых лекций.

. На иллюстрациях, представляющих сложные модели или устройства, должна быть мгновенная подсказка, появляющаяся или исчезающая синхронно с движением курсора по отдельным элементам иллюстрации (карты, плана, схемы, чертежа сборки изделия, пульта управления объектом и т.д.).

. Текстовая часть должна сопровождаться многочисленными перекрестными ссылками, позволяющими сократить время поиска необходимой информации, а также мощным поисковым центром. Перспективным элементом может быть подключение специализированного толкового словаря по данной предметной области.

. Видеоинформация или анимации должны сопровождать разделы, которые трудно понять в обычном изложении. В этом случае затраты времени для пользователей в пятьдесят раз меньше по сравнению с традиционным электронным комплексом. Некоторые явления вообще невозможно описать человеку, никогда их не видавшему (водопад, огонь и т.д.). Видеоклипы позволяют изменять масштаб времени и демонстрировать явления в ускоренной, замедленной или выборочной съемке.

. Наличие аудиоинформации, которая во многих случаях является основной и порой незаменимой содержательной частью электронного комплекса.

Средства мультимедиа

Еще до появления новой информационной технологии эксперты, проведя множество экспериментов, выявили зависимость между методом усвоения материала и способностью восстановить полученные знания некоторое время спустя. Если материал был звуковым, то человек запоминал около 1\4 его объема [17, C. 88].

Если информация была представлена визуально - около 1\3. При комбинировании воздействия (зрительного и слухового) запоминание повышалось до половины, а если человек вовлекался в активные действия в процессе изучения, то усвояемость материала повышалось до 75%.

Итак, мультимедиа означает объединение нескольких способов подачи информации - текст, неподвижные изображения (рисунки и фотографии), движущиеся изображения (мультипликация и видео) и звук (цифровой и MIDI) - в интерактивный продукт.

Аудиоинформация включает в себя речь, музыку, звуковые эффекты. Наиболее важным вопросом при этом является информационный объем носителя. По сравнению с аудио видеоинформация представляется значительно большим количеством используемых элементов. Прежде всего, сюда входят элементы статического видеоряда, которые можно разделить на две группы: графика (рисованные изображения) и фото [8, C. 68].

К первой группе относятся различные рисунки, интерьеры, поверхности, символы в графическом режиме. Ко второй - фотографии и сканированные изображения.

Динамический видеоряд практически всегда состоит из последовательностей статических элементов (кадров). Здесь выделяются три типовых элемента: обычное видео (около 24 фото в секунду), квазивидео (6-12 фото в секунду), анимация. Использование видеоряда в составе мультисреды предполагает решение значительно большего числа проблем, чем использование аудио. Среди них наиболее важными являются: разрешающая способность экрана и количество цветов, а также объем информации [14, C. 45].

Характерным отличием мультимедиа продуктов от других видов информационных ресурсов является заметно больший информационный объем, поэтому в настоящее время основным носителем этих продуктов является оптический диск CD-ROM стандартной емкостью 650 Мбайт. Для профессиональных применений существует ряд других устройств (CD-Worm, CD-Rewritaeble, DVD и др.), однако они имеют очень высокую стоимость.

Гипертекстовые и гипермедиа средства

Гипертекст - это способ нелинейной подачи текстового материала, при котором в тексте имеются каким-либо образом выделенные слова, имеющие привязку к определенным текстовым фрагментам. Таким образом, пользователь не просто листает по порядку страницы текста, он может отклониться от линейного описания по какой-либо ссылке, т.е. сам управляет процессом выдачи информации. В гипермедиа системе в качестве фрагментов могут использоваться изображения, а информация может содержать текст, графику, видеофрагменты, звук [12, C. 55].

Использование гипертекстовой технологии удовлетворяет таким предъявляемым к учебникам требованиям , как структурированность, удобство в обращении.

При необходимости такой учебник можно “выложить” на любом сервере и его можно легко корректировать. Но, как правило, им свойственнынеудачный дизайн, компоновка, структура и т.д. В настоящее время существует множество различных гипертекстовых форматов (HTML, DHTML, PHP и др.).

1.3 Структурная организация электронного тестирующего комплекса

Требования к электронному тестирующему комплексу

В настоящее время к комплексам предъявляются следующие требования:

.        Информация по выбранному курсу должна быть хорошо структурирована и представлять собою законченные фрагменты курса с ограниченным числом новых понятий.

.        Каждый фрагмент, наряду с текстом, должен представлять информацию в аудио- или видео ("живые лекции"). Обязательным элементом интерфейса для живых лекций будет линейка прокрутки, позволяющая повторить лекцию с любого места.

.        Текстовая информация может дублировать некоторую часть живых лекций.

.        На иллюстрациях, представляющих сложные модели или устройства, должна быть мгновенная подсказка, появляющаяся или исчезающая синхронно с движением курсора по отдельным элементам иллюстрации (карты, плана, схемы, чертежа сборки изделия, пульта управления объектом и т.д.) [13, C. 56].

Режимы работы электронного комплекса

Можно выделить 3 основных режима работы ЭК:

·    обучение без проверки;

·        обучение с проверкой, при котором в конце каждой главы (параграфа)

·        обучаемому предлагается ответить на несколько вопросов,

·        позволяющих определить степень усвоения материала;

·        тестовый контроль, предназначенный для итогового контроля знаний с выставлением оценки [6, C. 66].

В настоящее время к комплексом предъявляются следующие требования: структурированность, удобство в обращении, наглядность изложенного материала. Чтобы удовлетворить вышеперечисленные требования, целесообразно использование гипертекстовой технологии.

В системах дистанционного обучения применение новых технологии дает возможность качественно по-новому решить проблему. Мы заложили в электронный вариант учебника Таким образом, можно надеяться, что применение новых информационных технологий способствуют повышению эффективности обучения, а также являются незаменимым инструментом при самостоятельной подготовке студентов.

Электронный тестирующий комплекс как средство дистанционного обучения

Как один из режимов использования ЭК - можно рассмотреть дистанционное обучение. Дистанционное обучение - комплекс образовательных услуг, предоставляемых широким слоям населения в стране и за рубежом с помощью специализированной информационной образовательной среды, базирующейся на средствах обмена учебной информацией на расстоянии (спутниковое телевидение, радио, компьютерная связь и т.п.) [4, C. 57].

Информационно-образовательная система ДО представляет собой системно-организованную совокупность средств передачи данных, информационных ресурсов, протоколов взаимодействия, аппаратно-программного и организационно-методического обеспечения, ориентированную на удовлетворение образовательных потребностей пользователей. ДО является одной из форм непрерывного образования, которое призвано реализовать права человека на образование и получение информации.

То есть под дистанционным обучением будем понимать любой вид передачи знаний, где обучающий и обучаемый разобщены во времени или пространстве. Если согласиться с этим определением, то "старое доброе" заочное обучение и есть прообраз современного ДО, в котором, однако, отсутствует элемент индивидуализации.

Основные принципы дистанционного обучения (ДО)

Установление интерактивного общения между обучающимся и обучающим без обеспечения их непосредственной встречи и самостоятельное освоение определенного массива знаний и навыков по выбранному курсу и его программе при заданной информационной технологии [13, C. 79].

Из дополнительных принципов применительно к дистанционному обучению наиболее значимыми являются следующие:

.        Гуманистический - направленность обучения на личность; создание максимально благоприятных условий для овладения обучающимися знаниями, для развития и проявления творческой индивидуальности, высоких нравственных, интеллектуальных и физических качеств.

.        Принцип целесообразности применения новых информационных технологий - новые информационные технологии воздействуют на все компоненты системы обучения: цели, содержание, методы и средства обучения, что позволяет решать сложные и актуальные задачи педагогики, а именно: развитие интеллектуального, творческого потенциала, аналитического мышления и самостоятельности человека.

.        Принцип опережающего образования заключается не только в передаче новому поколению уже накопленного, научного и культурного наследия прошлых поколений, но и в формировании его сознания и мировоззрения, которое помогло бы этому поколению адаптировать в быстро изменяющемся мире.

.        Принцип стартового уровня образования - эффективное обучение требует определенного начального набора знаний, умений, навыков.

Таким образом построенное дистанционное обучение представляет Педагогическую технологию, целиком построенную на использовании информационных и коммуникационных технологий.

Главная проблема развития дистанционного обучения

Главной проблемой развития дистанционного обучения является создание новых методов и технологий обучения, отвечающих телекоммуникационной среде общения [2, C. 110]. В этой среде ярко проявляется то обстоятельство, что учащиеся не просто пассивные потребители информации, а в процессе обучения они создают собственное понимание предметного содержания обучения. На смену прежней модели обучения должна прийти новая модель, основанная на следующих положениях: в центре технологии обучения - студентов; суть технологии - развитие способности к самообучению; студентов играют активную роль в обучении; в основе учебной деятельности - сотрудничество. В связи с этим требуют пересмотра методики обучения, модели деятельности и взаимодействия преподавателей и обучаемых.

Разработанный и реализованный нами подход к дистанционному обучению заключается в следующем:

·        перед началом дистанционного обучения производится психологическое тестирование учащегося с целью разработки индивидуального подхода к обучению;

·        учебный материал представлен в структурированном виде, что позволяет учащемуся получить систематизированные знания по каждой теме;

·        контроль знаний осуществляется с помощью полной и валидной системы тестового контроля по каждой структурной единице и содержанию в целом [16, C. 54].

Возможные компоненты электронных тестирующих комплексов

Электронный тестирующий комплекс содержит следующие основные компоненты:

·        электронные лекции;

·        презентации с иллюстрациями и звуковым сопровождением;

·        инструкции к выполнению лабораторных работ с видео сопровождением.

Креативная среда электронного комплекса

Современные электронные тестирующие комплексы должны обеспечивать творческую работу студента с объектами изучения и с моделями систем взаимодействующих объектов. Именно творческая работа, лучше в рамках проекта, сформулированного преподавателем, способствует формированию и закреплению комплекса навыков и умений у учащегося. Креативная среда позволяет организовать коллективную работу учащихся над проектом [5, C. 80].

Авторская среда электронного тестирующего комплекса

Электронный тестирующий комплекс должен быть адаптируем к учебному процессу. То есть позволять учитывать особенности конкретного ОУ, конкретной специальности, конкретного студента. Для этого необходима соответствующая авторская среда. Такая среда, например, обеспечивает включение дополнительных материалов в электронную энциклопедию, позволяет пополнять задачник, готовить раздаточные материалы и методические пособия по предмету. Фактически, это подобие инструмента, с помощью которого создается сам электронный комплекс [6, C. 60].

Невербальная среда электронноготестирующего комплекса

Традиционно электронные учебники вербальны по своей природе. Они излагают теорию в текстовой или графической форме. Это является наследием полиграфических изданий. Но в электронном комплексе возможно реализовать методический прием "делай как я". Такая среда наделяет электронный комплекс чертами живого преподавателя.

Обязательные компоненты (блоки), которые должны включать в себя электронный учебный комплекс

ЭТК может включать в себя следующие блоки, каждый из которых выполняет определенные задачи:

·        входной блок: подготовка студента к изучению дисциплины;

·        обучающий блок: обеспечение условий для изучения дисциплины;

·        блок самоконтроля: развитие самостоятельности студента на основе средств самоконтроля и самокорректировки;

·        исследовательский блок: развитие научно-исследовательских умений студента;

·        итоговый блок: оценка результатов обучения.

Структура электронного тестированного комплекса

Мы будем рассматривать внешнюю структуру комплекса, т.е. те его элементы, которые видит пользователь [14, C. 23]. Его ценность конечно же прежде всего в тематическом содержании. Если это комплекс, по содержанию которого в дальнейшем обучающийся должен сдавать зачет или экзамен (что наиболее вероятно), то стоит порекомендовать, чтобы в нем один и тот же содержательный материал был представлен в трех видах:

.        Изложение в виде текста, рисунков, таблиц, графиков и т.п.

.        Схемокурс - сокращенное графическо-текстовое представление содержания комплекса, помогающее понять структуру учебного материала, идеи, заложенные в нем, и сопоставляющее отдельные фрагменты содержания комплекса с некими графическими образами, способствующими ассоциативному запоминанию.

.        Тестовая система самопроверки (самоконтроля) - содержание учебного материала в виде вопросов и ответов, предоставляемое студенту специальной интерактивной системой. Тестовая система самопроверки изначально несет в себе черты соревновательности (с компьютером), игры и поэтому может оказаться для студентов наиболее интересной частью комплекса. Естественно, что такая тестовая система должна использовать какую-либо базу данных тестов [11, C. 56].


Глава 2. Разработка электронного тестирующего комплекса

 

2.1    Выбор и обработка источников информации

Для создания электронного тестирующего комплекса необходимо большое количество информации различной тематики. Поэтому на первом этапе нами было проанализировано много различных источников информации. Информация, содержащая в справочнике должна быть достоверная и научной. Кроме того, содержание электронного справочника должно соответствовать стандартам [15, C. 70].

Поэтому при подборе информации мы прежде всего обращались к учебникам и учебным пособиями наиболее известных авторов, одобренных Министерством образования и науки РФ. Также информация изложена в понятной форме и содержит основные понятия информатики.

На сегодняшний день не существует электронного тестирующего комплекса по дисциплине «Технические средства информатизации».

Поэтому, есть необходимость создать такой тестирующий электронный комплекс.

Тестирующий материал изложен достаточно подробно, на доступном уровне. Так как в ряде учебников информация изложена в неполной форме или недостаточно понятно, то при подготовке материала для нашего электронного комплекса нам также приходилось пользоваться Интернет-ресурсами и имеющимся лекционным материалом [9, C. 68].

Данный тестирующий комплекс полезен не как источник информации, а как помощник в закреплении и освоении знаний.

Для тестирующего комплекса информация обрабатывалась по следующим критериям:

·        понятность;

·        достоверность;

·        научность;

·        оптимальный объем;

·        должна вызывать заинтересованность.

2.2 Выбор вида электронного тестирующего комплекса

Среди всевозможных видов электронных тестирующих комплексов было решено выбрать электронное тестирующего комплекса консультативного характера. Это связано, прежде всего, с тем, что данная информация носит справочный характер и должна быть представлена в доступной и понятной форме, особое внимание уделялось комфорту пользования электронным комплексом [17, C. 45].

Структура консультативного электронного тестирующегокомплекса предназначена для обучения «Техническими средствами информатизации».В таком виде нужную информацию быстрей и легче найти. Таким образом, при выборе вида электронного учебного комплекса в качестве основных требований было учтено удобство для пользователей. Электронный тестируемой комплекс по техническим средствам информатизации содержит модуль учебного материала, который обработан и связан при помощи гиперссылок.

Он соответствует всем необходимым требованиям, предъявляемым такого рода электронным тестирующим комплексам. Комплекс разрабатывается для использования под управлением операционных систем: WindowsXP, WindowsSeven,Windows 7 Домашняя расширенная, Windows 7 Максимальная [1, C. 59].

Для работы с комплексом необходимо наличие программы-браузера, например, InternetExplorer, MozillaFirefox, Opera, GoogleChrome.Рабочее окно словаря соответствует видеорежиму 1366х768, используется 64-битная поддержка цвета.

2.3 Выбор программных средств для создания электронного тестирующего комплекса


Профессиональная программаAdobe Dreamweaver CS4 была создана разработчиками специально для того, чтобы облегчить работу по созданию любых сайтов, начиная с домашней страницы и заканчивая коммерческим сайтом.

Эта программа хорошо подходит начинающим WEB-дизайнерам, которые только делают первые шаги к созданию своего собственного сайта.

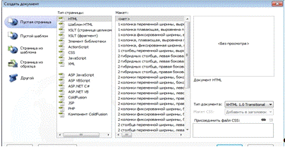
При запуске программы Adobe Dreamweaver CS4 Вы сами оцените ее возможности, удобство и легкость в работе. После того, как Вы установили программу, запускайте ее и при первом запуске появится окошко и в нем Вам нужно выбрать один из видов, как правило, самый подходящий вид стоит по умолчанию, тоесть Вы можете нажимать далее или ОК [4, C. 35]. Если Вас не устраивает вид по умолчанию, то Вы можете его изменить, поставив соответственно галочку на другом виде и нажать далее. После этого, перед Вами будет стартовая страница, на которой Вам будет предложено выбрать один из подкатегорий, и выбираем подпункт HTML.

Рис. 1 - Внешний вид

После этого загрузится, страница со всеми инструментами и в этой страничке Вы будете работать, но это чуть позже, а пока нам нужно эту страницу настроить для корректного отображения в браузере [8, C. 79]. Для этого, нужно зайти в меню "Свойства" страницы, которое расположенно в правом нижнем углу инструментов. После того, как Вы зайдете в это меню, перед Вами появиться небольшое окошко с категориями и переходим в категорию заголовок/кодировка.

Рис. 2 - Свойства страницы

После этого, в правом углу выбрать "Кодировка" и в выпадающем меню выбираем пункт "Кирилица Windows", и если у Вас есть пункт "Тип документа DTD", то в выпадающем меню выбираем HTML 4.01 Transitional и нажимаем ОК [3, C. 66].

Рис. 3. - Название/кодировка

Все, практически все необходимые настройки мы ввели. Только еще один нюанс, если Вы хотите создать еще одну такую страницу в этом окне, для этого заходим в меню "Файл" и выбираем подменю "Новый"

Рис. 4 - Меню

и в открывшемся окне, также выбираем в нижнем правом углу тип документа "HTML 4.01 Transitional" и после этого нажимаем HTML в верхнем окошке и далее жмем ок.

Рис. 5 - Создание новой страницы

Все, теперь все настройки введены и у Вас появятся две страницы, в которых Вы в дальнейшем будете создавать свои страницы для сайта. Далее можете создавать новую страницу HTML, соответственно зайти в меню "Файл" и в подменю выбрать "Новый" и далее нажимаете HTML, с тем лишь различием, что Вам уже не нежно вводить тип документа, так как он уже стоит по умолчанию HTML 4.01 Transitional, и далее жмете ОК. Все, на этом основная и самая главная настройка программы закончена и далее Вы можете уже приступать к технической части сайта [7, C. 98].

2.4 Разработка структурны электронного тестирующего комплекса (ЭТК)


При создании структуры сайта учитывает следующие моменты:

·        внешний вид;

·        удобство расположения информации, насыщенность информации электронного тестированного комплекса;

·        легкость перехода от 1-го теста к другому.

Внешний вид

Программа содержит большой спектор возможностей для того чтобы создать сайт, который бы в себе учитывает все особенности содержания электронного тестированного комплекса и не содержал бы ничего лишнего.

На главной странице ЭТК мы решили поместить: главное меню - перечень разделов и не большое выступление, раскрывающие название ЭТК [17, C. 51].

Рис. 6- Главная страница ЭТК

Главная страница ЭКТ каждого раздела и имеет следующую структуру.

Рис. 7 - Структура главной страницы ЭТК

Удобство расположения и насыщение информации ЭТК

Информация в ЭТК представлена в удобной и легко доступной форме соответствует Федеральным государственным образовательным стандартам 3-го поколения (ФГСО 3). Информация представленная в ЭТК понятая, логическая связанная, распределенная на группы по содержанию и функциональному назначению [12, C. 134].

Использование мультимедиа в ЭКТ

Использование мультимедиа в нашем ЭКТ позволяет запомнить информацию до 75% лучшее, выявить зависимость между методом усвоения материала и особенность восстановить знания некоторые время спустя. В нашем ЭКТ мультимедиа представлена следующими способами информации: текст, неподвижные изображения, движущие изображения, интерактивный продукт предоставляется в виде текстов с вариантами ответов, который создан в среде HTML [15, C. 49].

Рис. 8 - Тест 3 ЭТК

 

2.5 Разработка дизайна электронного тестируемого комплекса

Очень важную роль при разработке и создании электронного тестирующего комплекса играет фактор продуманности дизайна.

Известно, что разные цвета по-разному влияют не только на настроение и эмоциональное состояние, но и на здоровье человека в целом. Например, при создании сайта не рекомендуется использовать вызывающие цвета. Они утомляют зрение и даже могут вызывать раздражение [16, C. 52]. Особую роль в восприятии электронного тестирующего комплекса играют роль размер и вид шрифта. Также не маловажную роль в восприятии и запоминании информации играют разного рода иллюстрации, так как при наличии, подходящей по теме, иллюстрации человек может выстроить аналогию с ней.

При создании электронного тестирующего комплекса, для оформления фона страницы, мы выбрали, текстуру из белого вголубой, так как оба эти цвета хорошо сочетаются. Они не вызывают утомления глаз. Текст на этом фоне читается достаточно легко.

Рис. 9 - Дизайн ЭТК

Дизайн электронного тестирующего комплекса бил выдержан во всем пособии. Таким образом, у нас получилось приятное, не раздражающее своим оформлением и в тоже время интересное, но не отвлекающее от своего содержания, электронное тестирующие комплекса [10, C. 150].

Рис. 10 - Дизайн ЭТК

Рис. 11 - Навигация ЭТК

Разработка дизайна

Немаловажную роль при создании сайта имеет работа над его дизайном. Дизайна сайта влияет на восприятие, читаемость информации.

Давно известно, что разные цвета действуют на человека по-разному [5, C. 40]. Например, при создании сайта не рекомендуется использовать вызывающие цвета. Они утомляют зрение и могут даже вызывать раздражение. Особую роль в восприятии сайта играют также размер и вид шрифта.

При создании сайта в качестве цветы фона мы выбрали текстуру из белого в голубой, так как такое сочетание цветов не вызывает утомление глаз. Текст на этом фоне читается легко [4, C. 100].

Оформление отдельных объектов сайта имеет квадратную формы, что создает атмосферу комфорта. На сайте нет выделяющихся объектов.

Рис. 12 - Цвет шрифта

В итоге сайт имеет приятный вид, не раздражает, текст читается легко. Цветовая схема блоков как бы указывает на содержание блока.

Заключительным этапом в нашей работе является тестирование данного электронного справочника. Тестирование проходило в два этапа.

этап: проверка работоспособности сайта.

этап: возможность практического использования сайта.

этап. В первую очередь проверялась возможность просмотра справочника в браузере. Для этого нами использовались браузеры InternetExplorer, GoogleChrome, MozillaFirefox, Opera. Созданный в Adobe Dreamweaver CS4макет Web-узла был сохранен как веб-документ, а затем был произведен его просмотр в окне программы-браузера [15, C. 85].

В результате просмотра мы пришли к следующим выводам:

·        информация в ЭТК представлена наглядно, читаемость хорошая;

·        все установленные гиперссылки работают;

·        страница в окне браузера отображается полностью;

·        дизайн страниц электронного справочника выбран удачно.

Полученные результаты позволили нам сделать вывод о работоспособности электронного тестирующего комплекса по «Техническим средствам информатизации»

этап. Для проверки практической полезности нашего сайта, мы провели следующее мероприятие. Студентам было предложено домашнее задание по техническим средствам информатизации, включающее поиск информации на ряд вопрос. Для поиска ответов им предлагалось воспользоваться созданным электронным тестирующим комплексом. Для этого электронное тестирующие комплекса было размещено в сетевом окружении, на сервере.

На следующем занятие студентов опросили, и мы получили следующие данные, что большинство студентов при поиске информации воспользовались именно электронным тестирующим комплексом, и только некоторые воспользовались книжным материалом. Причины поиска информации именно с помощью электронного тестирующего комплекса студенты объясняли тем, что на сайте намного быстрей и легче найти нужную информацию. Так для поиска и выбора информации студенты потратили в среднем от 10 до 15 минут, а те, кто готовился по книгам, от 1 часа и более [17, C. 45].

Также студенты отметили, что удобная навигационная панель позволяет легко ориентироваться на сайте. Информация на сайте хорошо читается и изложена в понятной форме.


Результаты проведенного исследования показали, что данное электронное тестирующие комплекса имеет практическую ценность.

Заключение


При использовании электронных тестируемых комплексов происходит не только репродуктивная деятельность обучающихся, но и абстрактно - логическая, что способствует лучшему осознанию и усвоению представленного материала.

Очевидно, электронные тестируемые комплексы и любые другие средства являются альтернативой деятельности обучающего, предполагают своеобразные формы подачи материала, выполнения упражнений и контроля знаний. Это один из способов подачи материала совместно с традиционными учебниками, к сожалению, без живого общения обучающего и обучающегося. Однако, вместе с тем, это не просто автоматизация деятельности обучающего и освобождение его от рутинного труда, а поиск и реализация тех форм и методов применения компьютеров, когда он становится партнером обучающего в достижении учебных целей.

Электронный тестирующий комплекс дает возможность каждому работать в своем темпе. Никто не торопит, не подгоняет. Для одного этот процесс протекает быстро, а с применением электронного учебного пособия, еще быстрее, при этом задаваемый преподавателем темп зачастую сдерживает его возможности. Для некоторых процесс освоения знаний идет медленнее, чем с преподавателем, при обучении приходится полагаться только на себя. В любом случае, в системе образования знания носят индивидуальный и личностный характер, и важно создать условия для развития способностей личности учиться и самоутверждаться.

В результате соединения информационных и коммуникационных технологий создается новая среда знаний. Приходит время, когда важным фактором становится владение техникой интеллектуальной работы, порождающей творчество.

Значение современных информационных и мультимедийных технологий в их универсальности и многофункциональности. Но при всех своих больших возможностях эти технологии предоставляют собой только средства, потенциально позволяющие сделать более эффективной деятельность обучающего. В том, как раскрыть этот потенциал для образовательного процесса, и состоит главная многоплановая проблема совершенствования образования на базе информационных технологий.

Электронный тестирующий комплекс необходим для самостоятельной работы учащихся при очном и, особенно, дистанционном обучении потому, что он:

·        облегчает понимание изучаемого материала за счет иных, нежели в печатной учебной литературе, способов подачи материала: индуктивный подход, воздействие на слуховую и эмоциональную память и т.п.;

·        допускает адаптацию в соответствии с потребностями учащегося, уровнем его подготовки, интеллектуальными возможностями и амбициями;

·        освобождает от громоздких вычислений и преобразований, позволяя сосредоточиться на сути предмета, рассмотреть большее количество примеров и решить больше задач;

·        предоставляет широчайшие возможности для самопроверки на всех этапах работы;

·        дает возможность красиво и аккуратно оформить работу и сдать ее преподавателю в виде файла или распечатки;

·        предоставляя практически неограниченное количество разъяснений, повторений, подсказок и прочее.

Список литературы


1.   Айден К., Колесниченко О. и др. Аппаратные средства-Санкт-Петербург, 2010.

2.      Бордовский Г. А. Информатика в понятиях и терминах. М.: Просвещение, 2008.

.        Гук М. Аппаратные средства ЛВС. Энциклопедия. - СПб: Питер Ком, 2010.

.        Информатика. Базовый курс / под ред. С.В. Симановича - СПб: Изд-во «Питер», 2009.

.        Колесниченко О., Шишигин И. Аппаратные средства, 2009.

.        Макарова Н.В Информатика.- М., 2009.

.        Максимов Н. В., Патырка Т.Л., Попов И. И. Архитектура ЭВМ и вычислительных систем: Учеб. пособие. М.: ФОРУМ: ИНФРА-М, 2008.

.        Максимов Н. В., Попов И. И. Компьютерные сети: Учеб. пособие. М.: ФОРУМ: ИНФРА-М, 2009.

.        Могилёв А.В, Пак Н.И, Хеннер Е.К. Информатика. - М.: ACADEMA, 2008.

.        Нанс Б. Компьютерные сети. - М.: Бином, 2009.

.        Нортон П., Сандлер К., Батпей Т. Персональный компьютер. М.: Бином, 2008.

.        Олифер В. Г., Олифер Н. А. Компьютерные сети Принципы, технологии, протоколы. СПб.: Издательство Питер, 2009.

.        Смирнов Ю. П. История вычислительной техники: Становление и развитие: Учеб. пособие. Изд-во Чуваш, ун-та, 2010

.        Соломенчук В.Г. Аппаратные средства персональных компьютеров. - СПб.: БХВ-Петербург, 2009.

.        Угринович Н.Д. Информатика и информационные технологии: Учеб. Пособие для 10-11 классов. Углублённый курс.-М.: Лаборатория Базовых Знаний, 2008.

.        Фролов А. В. Фролов Г. В. Персональный компьютер. Т. 7. М.: Диалог-Мифи, 2011.

Похожие работы на - Разработка электронного тестирующего комплекса по дисциплине 'Технические средства информатизации'

 

Не нашли материал для своей работы?
Поможем написать уникальную работу
Без плагиата!
Без нейросетей!