Разработка приложения для оценки долга цеха-изготовителя по сдаче изделий на склад

  • Вид работы:
    Курсовая работа (т)
  • Предмет:
    Информационное обеспечение, программирование
  • Язык:
    Русский
    ,
    Формат файла:
    MS Word
    817,79 Кб
  • Опубликовано:
    2013-06-15
Вы можете узнать стоимость помощи в написании студенческой работы.
Помощь в написании работы, которую точно примут!

Разработка приложения для оценки долга цеха-изготовителя по сдаче изделий на склад

Введение


Оценка долгов цехов осуществляется с использованием большого количества времени, что является плохим показателем производительности. При наличии усовершенствованной программы будет возможность экономить время и деньги при оценке долгов цехов-изготовителей за заданный период по сдаче изделий на склад. Также, разрабатываемый программный продукт позволит руководителю организации анализировать ситуацию и принимать своевременные решения по улучшению работы цеха, повышению производительности труда, а как следствие повышение прибыли фирмы.

Тема данной курсовой работы очень актуальна, поскольку оценка долгов цехов-изготовителей за заданный период по сдаче изделий на склад является важной составной частью деятельности предприятия. Процесс учета долгов цехов-изготовителей по сдаче изделий на склад это важное звено процесса производства, так как его недооценка может отрицательно отразиться на прибыли предприятия. При выявлении отклонений факта от плана может возникнуть опасность срыва поставок продукции заказчику.

Целью данной курсовой работы является: разработка приложения, позволяющего решать задачу оценки долга цеха по сдаче изделий на склад.

Для решения данной цели были поставлены следующие задачи:

1)      описать СУБД Visual FoxPro 9.0;

2)      спроектировать физическую структуру базы данных;

)        организовать ввод данных в базу данных, а также корректировку базы данных;

)        реализовать необходимые запросы, получить наглядные отчеты;

)        разработать интерфейс программного продукта и структуру главного меню;

)        реализовать работу в среде СУБД;

)        протестировать и отладить программную подсистему.

Описание СУБД


На протяжении 80-х 90-х годов система управления базами данных FoxPro была самым популярным инструментом хранения и манипулирования данными для операционной системы MS DOS. Она обладала и удобным механизмом работы с реляционными базами данных, и встроенным командным языком, который позволял работать в интерактивном режиме и создавать программы с легко узнаваемым интерфейсом пользователя. Создателем столь успешного продукта выступила компания Fox Software. Создана FoxPro на основе системы управления базами данных FoxBASE той же компании. До настоящего времени работает довольно большое количество программ, созданных в версии FoxPro 2.6 для MS DOS.

Visual FoxPro 9.0 SP1- визуальная среда разработки систем управления реляционными базами данных, выпускаемая в настоящее время корпорацией Майкрософт. Событийно-управляемая среда для быстрой разработки приложений по обработке информации, которая может быть использована в различных экономических и расчетных системах.

Visual FoxPro является системой управления базами данных, которые в настоящее время являются наиболее распространенными. В данной версии реализованы все атрибуты реляционных СУБД. В Visual FoxPro существует понятие базы данных, которая содержит совокупность таблиц. В базе данных вы можете определить условия целостности данных с помощью первичных и внешних ключей таблиц. В Visual FoxPro реализованы триггеры и хранимые процедуры, которые позволяют централизованно обрабатывать события, возникающие при любых изменениях в базе данных.

В Visual FoxPro имеется несколько уровней разработки приложений. Если необходимо в кратчайшее время разработать не очень сложное приложение, можно воспользоваться средствами быстрой разработки приложений, которые представлены многочисленными мастерами для создания форм, отчетов, почтовых этикеток и многого другого. При разработке крупных проектов целесообразно создавать пользовательские классы и использовать их при создании разнообразных форм ввода данных. Интегрированная среда разработки приложений - позволяет создавать, компилировать, тестировать и редактировать проект или группу проектов в единой среде программирования.

Визуальная технология разработки программ - позволяет быстро создавать приложения путём размещения в форме стандартных компонентов. Такая технология освобождает разработчика от рутинной работы по созданию пользовательского интерфейса и позволяет уделить больше внимания внутренней организации данных и обработке данных.

Выбор в качестве среды разработки пакета Visual FoxPro 9.0 SP1 обусловлен следующими его особенностями:

•           возможность повторного использования готовых программных компонент;

•           наличие большого количества стандартных компонент, а также достаточное количество библиотек компонент от сторонних фирм, расширяющих и дополняющих возможности стандартных;

•          возможность генерации кода под платформу Win32;

•          достаточно высокая скорость и надежность работы скомпилированных программ в сравнении с интерпретирующими системами;

•          ориентация на «визуальные» методы разработки программ, что позволяет быстро и качественно спроектировать и реализовать стандартный пользовательский интерфейс;

•          перспективность, популярность и широкая распространённость данной среды разработки.

Visual FoxPro 9.0 SP1 поддерживает технологию IntelliSense, облегчающую создание программного кода. Суть данной технологии состоит в том, что при вводе операторов, свойств и функций FoxPro предлагает на выбор возможные варианты написания. Это уменьшает количество вводимого вручную кода и избавляет разработчика от необходимости лишний раз обращаться к документации. Технология IntelliSense Visual FoxPro SP1 содержит следующие функции:

•          показывает список допустимых дочерних объектов (свойств, событий, методов) для указанного объекта. Для СОМ-объектов информация считывается из библиотеки типов;

•          показывает окно подсказки, содержащее список допустимых параметров или аргументов для команд, функций, свойств, методов и событий.

Для настройки параметров редактора используются новые вкладки Editor (Редактор) и IDE (Интерактивная среда разработки) диалогового окна Options (Параметры), которое открывается при выполнении команды Options (Параметры) из меню Tools (Сервис).

Для облегчения работы пользователя с несколькими окнами, такими как Command (Команда), Properties (Свойства) и окном редактора, Visual FoxPro 9.0 позволяет перемещать и закреплять окна, т. е. манипулировать ими по своему усмотрению. Например, имеется возможность установить командное окно и окно свойств в одно окно-контейнер и привязать его к правому краю экрана, а окно редактора - в другое окно-контейнер, привязав его к левому краю экрана.

COM-компоненты Visual FoxPro могут использовать свойства, события и методы COM-интерфейса, определенного в другом COM-компоненте. В Visual FoxPro появилось средство Task List (Список заданий), позволяющее пользователю формировать список задач в проекте и управлять их выполнением.

Приложение Object Browser (Браузер объекта), входящее в состав Visual FoxPro и запускаемое из меню Tools (Сервис), позволяет просматривать свойства, методы и события COM-объектов, что очень удобно при работе с объектами, на которые нет документации.

Visual FoxPro 9.0 SP1 обладает характеристиками, которые идеальны для решения задачи решаемых в курсовом проекте:

1.         Широко известный формат таблиц баз данных, что позволяет легко организовать обмен информацией с другими приложениями Microsoft Windows.

2.         Современная организация реляционных баз данных, позволяющая хранить информацию о таблицах базы, их свойствах, индексах и связях, задавать условия соблюдения ссылочной целостности, создавать локальные и удаленные представления (Views), связи с серверами, хранимые процедуры, исполняемые при наступлении более 50 различных видов событий.

3.         Высокая скорость работы с большими базами данных.

4.         Высокая наглядность работы с базами данных: многофункциональное окно Data session позволяет видеть список открытых таблиц баз данных, их связи, фильтры, порядок по индексам, режимы буферизации, переходить к режимам модификации структуры, к работе с информацией таблиц и пр.

5.         Высокая скорость разработки приложений с использованием Мастеров (Wizard), Конструкторов (Designer), Построителей (Builder), режим подсказок IntelliSense при написании текста программ, системы отладки и тестирования программ.

6.         Собственный объектно-ориентированный язык работы с базами данных, основу которого составляет широко известное ядро xBase. Наличие в составе системы значительного количества библиотек стандартных классов с доступным для модификации исходным текстом. Возможность использования библиотек других приложений Windows (ActiveX).

7.         Возможность разработки приложений, работающих по технологии "клиент-сервер" с данными, размещенными на серверах баз данных Oracle и Microsoft SQL Server и с другими приложениями Microsoft Windows с использованием ODBC и OLE

8.         Возможность разработки проекта для работы с базами данных с компиляцией его в программу, исполняемую в VFP (*.арр), в операционной системе Microsoft Windows (*.ехе или *.dll) или в Интернет-браузере (*.арр).

Основной задачей приложения является поддержка одной или нескольких связанных между собой таблиц с данными, выборочное извлечение информации из этих таблиц, анализ информации и графическое представление итоговых данных. Таблицы организуются в базы данных. Для работы с различными данными создается наиболее подходящий для каждого конкретного случая интерфейс, содержащий всевозможные меню, множество управляемых окон и разнотипных элементов управления, благодаря чему экран не загромождается лишней информацией и в то же время вся необходимая информация является легко доступной. Приложение также имеет средства для создания и тиражирования различной отчетной, технической, финансовой и рекламной документации, этикеток, визитных карточек всевозможных размеров, расцветок, стилей оформления, удовлетворяющих самым современным требованиям и взыскательнейшим вкусам.

Значительное число новшеств связано с механизмом управления данными. Все годы существования Microsoft Visual FoxPro особое внимание уделяется поддержке SQL-запросов и взаимодействию с MS SQL Server. С этой целью в версии 9.0 реализованы новые типы данных, сняты многие ограничения SQL-языка, введены дополнительные типы индексов, усилена работа с удаленными данными и т. д.

Модифицированный XML Adapter обеспечивает улучшенную поддержку иерархических XML- и XSD-схем.

Visual FoxPro в силу своей предметной нацеленности всегда отличался достаточно мощной системой формирования отчетов. Эти возможности расширены за счет новых архитектурных решений, повышающих возможности управления выводом и форматирования данных.

Проектирование физической структуры базы данных

Логическая структура реляционной базы данных определяется совокупностью логически взаимосвязанных реляционных таблиц. Каждая реляционная таблица имеет структуру, определяемую реквизитным составом одного из информационных объектов полученной ИЛМ. Логические связи таблиц соответствуют структурным связям между объектами.

Логическая структура реляционной базы данных, построенная на основе полученной ИЛМ, приведена на рис. 1. На этой схеме реляционные таблицы представлены структурой, определяемой составом и последовательностью полей (атрибутов). Ключевые поля отмечены знаком *. Логические связи изображены линиями между одинаковыми ключами связи.

Boss

Рис. 1. Логическая структура базы данных

Логическая структура отображается характер связей между объектами системы. При переходе с логического уровня моделирования на физический отображается характер связей между объектами системы.

База данных является интегрированной совокупностью не дублируемых данных, на основе которых решаются задачи данной предметной области. Проектирование баз данных на основе реляционной модели имеет ряд важных преимуществ перед другими моделями:

·   Независимость логической структуры от физического и пользовательского представления.

·        Гибкость структуры базы данных - конструктивные решения не ограничивают возможности выполнять в будущем самые разнообразные запросы.

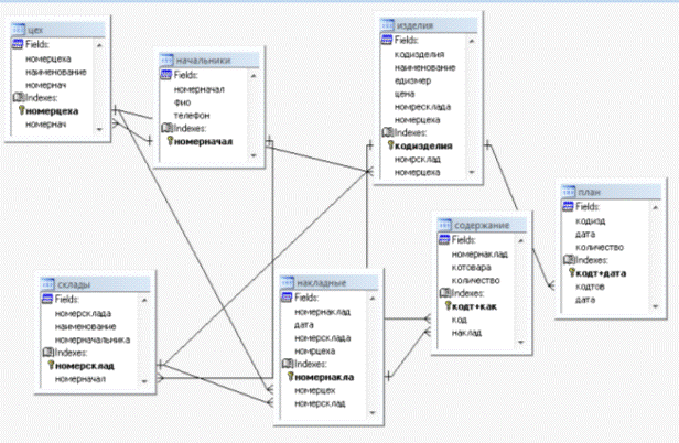
Структура базы данных в среде Microsoft Visual FoxPro 9.0 SP1 имеет вид представленный на рисунке 2.

Рис. 2. Структура базы данных завода

Организация ввода данных в базу данных. Организация корректировки базы данных


Пользовательские формы. При построении форм, была выбрана приятная цветовая гамма и учтена выразительность техники, которая способствует работе пользователя. При проектировании форм придерживались следующих принципов:

• Экранные формы должны иметь уникальные и информативные заголовки.

• Все поля необходимо снабдить надписями.

• Курсор по умолчанию, как правило, должен перемещаться слева направо, а затем сверху вниз.

• Обязательные элементы должны находиться в верхней части экрана. Элементы на экране необходимо упорядочить по степени важности.

• Экранная форма не должна состоять из множества страниц.

• Пользователи должны вводить код только один раз и не должны ничего запоминать или записывать при переходе от одной экранной формы к другой.

Назначение любой базы данных заключается в получении пользователем базы необходимой ему информации. Кроме того, пользователю должны быть предоставлены возможности пополнения базы данных вновь возникшей информацией и её коррекции в случае изменения тех или иных компонент, хранящихся в базе данных.

В Visual FoxPro существует два формата отображения содержимого сущности - в виде таблицы и в виде формы. Формы являются мощным и гибким средством представления информации. Форма позволяет объединять поля в группы по определенным признакам, что облегчает восприятие информации. Она заметно упрощает процесс ввода данных, а также процесс их редактирования. Самый простой вариант формы позволяет вводить данные только в одну таблицу. В разработанной информационной системе примером такой формы может служить формы справочников.

Для оптимальной работы пользователя разработано 8 форм для ввода и редактирования данных. Ниже приведены основные формы.

Форма «Изделия». Данная форма предназначена для добавления информации о коде изделия, его наименования, цене, номер цеха производства, номер склада хранения. количестве, дате (рис.3).

Рис. 3. Форма данных Изделия

Форма «Накладные ». Данная форма предназначена для добавления информации о номере накладной, номере склада, номере цеха, дате, а также код товара и его количество. (рис.4).

Форма «Склады». Данная форма предназначена для добавления, удаления информации о номере склада, наименовании склада, и табельном номере руководителя(рис.5).

Рис. 4. Форма данных Накладных

Рис. 5. Форма данных Накладных

Форма «Начальники». Данная форма предназначена для добавления, удаления информации о табельном номере руководителя, ФИО и номере телефона (рис.6).

Рис. 6. Форма данных Начальники

Форма «Цех». Данная форма предназначена для добавления информации о номере цеха, наименовании цеха и табельном номере руководителя (рис.7).

Рис. 7. Форма данных Цех

Реализация запросов, получение отчетов


Отчет представляет собой форматированное представление данных, выводимое на экран, принтер или файл. Отчет может быть представлен в табличном виде или в свободной форме. В программном приложении разработано три отчета.

Рис.8. Отчет о долгах цехов - производителей готовых изделий за заданный период

Отчет о долгах цехов - производителей готовых изделий за заданный период (рис.8). Используя данный отчет можно проанализировать сколько товара осталось на складах и какое количество необходимо продать/произвести для получения максимальной прибыли. В отчете представлен наименование изделия. Напротив каждого изделия видно какое количество цех должен был передать на склад по плану и видно какое количество было передано по факту, также показан номер цеха и склада.

Форма накладной представляет собой составленный отчет по выписанным накладным на выпуск продукции покупателям (рис.9). На основе данного отчета можно проанализировать когда, сколько было отгружено покупателю и сколько денег было получено. В отчете представлено наименование изделия. Напротив каждого изделия видно какое количество реализовано и по какой цене и определена дата реализации.

Рис.9. Форма накладной.

Поле «Итого» вычисляет сумму прибыли по каждому изделию в зависимости от проданного количества.

Номенклатура производственных товаров представляет собой составленный отчет по всем товарам производимыми на предприятии (рис.10). На основе данного отчета можно проанализировать какие товары производятся в каких цехах, а также можно представлять данный отчет для покупателей для информирования о производстве. В отчете представлено наименование изделия и цеха. Напротив каждого изделия видно какова цена за единицу, а также отчет содержит контактную информацию о руководителях производственных подразделений.

Рис.10. Номенклатура производимых товаров.

Интерфейс программного продукта и структура главного меню

база данные долг цех

При разработке интерфейса использовалась концепция согласованности. Концепция согласованности состоит в том, что при работе с компьютером у пользователя формируется система ожидания одинаковых реакций на одинаковые действия, что постоянно подкрепляет пользовательскую модель интерфейса.

Так же использовались свойства его конкретности и наглядности. Это осуществлялось применением плана панели, использованием цветов и другой выразительной техники. Идеи и концепции затем обретают физическое выражение на экране, с которым непосредственно общается пользователь.

Программный интерфейс разработан с учетом требований:

•   полнота и краткость отображаемой информации;

•   удобное расположение информации на экране;

•   оперативность работы.

Структура меню приложения во многом также определяет удобство работы пользователя и является одним из важных факторов, влияющих на эффективность его труда. Программа, выполняющая все возложенные на нее функции, обладающая высоким быстродействием может быть полностью непригодной для работы из-за неправильно разработанного интерфейса. Наиболее практичными и удобными с точки зрения пользователя можно считать системы, имеющие экранный интерфейс, построенный на основе системы раскрывающихся меню. Команды обработки данных вызываются из системы меню, присутствующего на экране постоянно. Все команды подсистемы распределены по функциональному признаку на группы и в главном меню присутствуют собственно наименования групп команд. Выбрав группу, пользователь получает доступ к списку команд группы. Таким образом, создается система многоуровневого меню. Применение такой идеологии обеспечивает удобство ориентировки в системе.

Структура многоуровневого меню имеет вид:

Рис.11. Структура многоуровневого меню.

Первый уровень иерархии представлен главным окном, которое состоит из меню и рабочей области программы.

Второй уровень иерархии представлен главным меню, которое содержит пункты:

Ввод данных - содержит всю необходимую для работы справочную информацию. Например, справочник изделий, справочник цехов, справочник складов.

Отчеты - формирует необходимые отчеты для отслеживания выполнения плана.

Выход - осуществляет выход из программы.

Интерфейс подсистемы построен таким образом, что не потребуют дополнительного времени от пользователей на его изучение. Фон, окна меню, и текст отвечают всем требованиям, предъявляемым к цветовому оформлению; цветовая палитра подобрана так, чтобы глаза сотрудников как можно меньше уставали при работе с приложением.

Пользовательское меню. Хорошо написанное законченное приложение может использоваться пользователем любой квалификации. Обычно такое приложение имеет свое собственное меню, которое заменяет основное меню Visual FoxPro и содержит команды, предназначенные для выполнения конкретных задач.

Меню создаваемого приложения организовано на основе классификации необходимых пользователю документов - справочники, документация, отчеты. Основное меню организовано следующим образом (рис. 12).

Рис.12. Главное меню приложения

 

Реализация проекта в среде СУБД


При выполнении курсового проекта разработано автономное приложение. Запуск приложения осуществляется файлом Irina_ Project.exe, находящимся C:

\курсач1\ PROGRM.exe.

При реализации программного приложения информация о разработчике указана в пункте меню «Справка». Для проекта определена пиктограмма для выполняемого файла, для этого использовали встроенное средство Visual FoxPro.

 

Тестирование и отладка программной подсистемы


Отладка и тестирование программной подсистемы являются неотъемлемой частью процесса предварительного внедрения.

В результате тестирования были выявлены ошибки, которые можно подразделить на группы: ошибки, связанные с некорректным взаимодействием элементов между собой.

Данные ошибки были устранены при помощи стандартного окна отладки и трассировки Visual FoxPro (Debugger). Данное средство позволяет провести выполнение программы по шагам с любого установленного места, отслеживать изменение тех или иных переменных, быстро выявить ошибку и устранить ее.

По окончании разработки программный продукт подвергся тщательному тестированию. Этап тестирования очень важен в процессе разработки любого программного продукта. Для его проведения были отобраны данные (см. приложение), отвечающие ниже перечисленным требованиям.

Во-первых - это их представительность, учитывающая особенности информации, указанные в описании предметной области. Во-вторых, отобранные данные поддаются проверке и анализу без использования ЭВМ, что позволило сравнить получаемые результаты отчетов, запросов, подпрограмм с предварительно рассчитанными вручную заданиями.

В-третьих, предоставляют возможность проверки всего алгоритма приложения, а не отдельных задач решаемых при помощи созданных приложений. Эти данные обеспечили отладку алгоритма на компьютере, и подтвердили работоспособность его реализации.

Анализ результатов тестирования показал, что приложение работает достаточно безотказно, позволяя пользователю вводить, удалять и изменять записи, в соответствии с установленными правилами. Расчеты производятся быстро и правильно. В отчетах выводится вся необходимая и запрашиваемая информация.

В условиях рыночной конкуренции для каждого предприятия неизбежно возникает проблема максимально эффективного использования всех видов ресурсов. В этом смысле такие ресурсы как материалы и время обладают мощнейшим потенциальным резервом для развития. Понимание того факта, что эффективное выполнение плана сдачи готовой продукции на склад является одним из важнейших факторов эффективности бизнеса в целом, привело к формированию инновационных подходов в этой области, а проблема оптимизации управления данным процессом стала важнейшей задачей. Среди тенденций управления сдачей продукции на склад доминирующие позиции принадлежат формированию плана, опирающейся в своей основе на потребность потребителей в данной продукции в определенные периоды.

В результате проделанной работы была построена структура базы данных. Дано описание среды разработки. Разработан основной программный продукт. Описан пользовательский интерфейс и структура главного меню; дан обзор созданных форм и отчетов; описан программный код кнопок, использовавшихся на представленных формах. База данных заполнена в соответствии с тестовыми данными. По окончании работы над программным продуктом он подвергся предварительному тестированию, по результатам которого видно, что приложение работает достаточно безотказно, позволяя пользователю вводить, удалять и изменять записи, в соответствии с установленными правилами. Расчеты производятся быстро и правильно. В отчетах выводится вся необходимая и запрашиваемая информация.

Список литературы


1.   Информационные системы. Учебное пособие для студентов вузов по специальности «Информационные системы в экономике» / Под ред. Волкова В.Н. - С.- Петербург.: изд-во СПБГТУ, 1998.

2.   Каратыгин С.А., Тихонов А.Ф., Тихонова Л.H. «Visual FoxPro 6.0» - М.: ЗАО «Издательство БИНОМ», 2000.

3.      Ложе И. Информационные системы. Методы и средства. - М.: изд-во «Мир», 1979.

.        Тихонов А.Ф., Тихонова Л.H. «Visual FoxPro 5.0 (без проблем!)» - М.: Восточная Книжная Компания, 1997.

.        Методические указания к выполнению лабораторных работ по Visual FoxPro 9.0., сост. Скодорова Л.K., Ляху А.А. Рыбница, 2010.

6.   Методические указания к выполнению курсовой работы по курсу «Базы данных», сост. Скодорова Л.К., Ляху А.А. Рыбница, 2010.

Похожие работы на - Разработка приложения для оценки долга цеха-изготовителя по сдаче изделий на склад

 

Не нашли материал для своей работы?
Поможем написать уникальную работу
Без плагиата!
Без нейросетей!