Разработка автоматизированной информационной системы 'Выдача банком кредита'

  • Вид работы:
    Курсовая работа (т)
  • Предмет:
    Информационное обеспечение, программирование
  • Язык:
    Русский
    ,
    Формат файла:
    MS Word
    366,61 Кб
  • Опубликовано:
    2013-11-27
Вы можете узнать стоимость помощи в написании студенческой работы.
Помощь в написании работы, которую точно примут!

Разработка автоматизированной информационной системы 'Выдача банком кредита'

Министерство образования и науки РФ

Федеральное государственное бюджетное образовательное учреждение

высшего профессионального образования

«Волгоградский государственный архитектурно-строительный

университет»

Кафедра

«Прикладная математика и вычислительная техника»






КУРСОВАЯ РАБОТА

по дисциплине Проектирование информационных систем

Тема: Разработка автоматизированной информационной системы

«Выдача банком кредита»

Выполнил

студент группы ИСТ -1-09

_______________ А.В.Никитина

РУКОВОДИТЕЛЬ

к.т.н., доцент

_____________А.В. Игнатьев


Волгоград 2012

Оглавление

1.      Введение

.        Описание предметной области «Выдача банком кредита

.        Формализация предметной области

.1      Функциональная диаграмма IDEF0

.2      Диаграмма потоков данных DFD

.        Моделирование предметной области

.1      Диаграммы вариантов использования

.2      Выявление акторов

.3      Выявление вариантов использования

.4      Разработка диаграмм вариантов использования

.5      Краткое описание вариантов использования

.5.1   Структуризация вариантов использования

.5.2   Реестр вариантов использования

.5.3   Конкретизация вариантов использования

.6      Диаграмма деятельности

.        Заключение

. Список литературы

1.     
Введение

Данная курсовая работа направлена на разработку программного модуля «Автоматизированная система выдачи банком кредита», предназначенного для учёта фактов выдачи и погашения кредита.

2.     
Описание предметной области «Выдача банком кредитов»

Заказчиком является информационно-аналитический центр коммерческого банка. Одним из существенных видов деятельности банка является выдача кредитов юридическим лицам. Задачей является отслеживание динамики работы кредитного отдела.

В зависимости от условий получения кредита, процентной ставки и срока возврата все кредитные операции делятся на несколько основных видов. Каждый из этих видов имеет свое название. Кредит может получить юридическое лицо (клиент), при регистрации предоставивший следующие сведения: название, вид собственности, адрес, телефон, контактное лицо.

Каждый факт выдачи кредита регистрируется банком, при этом фиксируются сумма кредита, клиент и дата выдачи.

Необходимо учитывать в системе еще и дату фактического возврата денег. Нужно еще учесть, что кредит может гаситься частями, и за задержку возврата кредита начисляются штрафы.

3.     
Формализация предметной области

3.1 Функциональная диаграмма IDEF0

На начальных этапах создания «Автоматизированной системы выдачи банком кредита» необходимо понять, как работает организация, которую собираются автоматизировать. Для описания работы предприятия необходимо построить модель. Такая модель должна быть адекватна предметной области; следовательно, она должна содержать в себе знания всех участников процесса организации.

Наиболее удобным языком моделирования бизнес-процессов является IDEF0.

Под моделью в IDEF0 понимают описание системы, которое должно дать ответ на некоторые заранее определенные вопросы.

В IDEF0 система представляется как совокупность взаимодействующих работ или функций. Такая чисто функциональная ориентация является принципиальной - функции системы анализируются независимо от объектов, которыми они оперируют. Это позволяет более четко смоделировать логику и взаимодействие процессов организации

На основании, полученного в ходе обследования предприятия, описания предметной области были построены функциональные модели бизнес-процесса «Выдача банком кредитов» (рис. 1-4):

.        Модель «Работа с заёмщиком»

.        Модель «Обслуживание кредита»

Рис. 1 Контекстная IDEF0 диаграмма бизнес-процесса «Работа с заёмщиком»

Также для более подробного описания выполнена детализация приведенного процесса, а также детализация каждого подпроцесса (рис. 2-4).

Рис. 2 Диаграмма декомпозиции бизнес-процесса «Работа с заёмщиком»

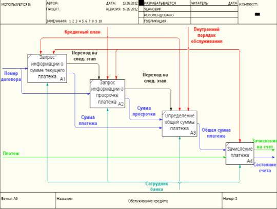
Рис. 3 Контекстная IDEF0 диаграмма бизнес-процесса «Обслуживание кредита»

Рис. 4 Диаграмма декомпозиции бизнес-процесса «Обслуживание кредита»

3.2 Диаграмма потоков данных DFD

Диаграммы потоков данных (DFD) можно использовать как дополнение к модели IDEF0 для более наглядного отображения текущих операций документооборота в корпоративных системах обработки информации.показывает внешние по отношению к системе источники и стоки данных, идентифицирует логические функции и группы элементов данных, связывающие одну функцию с другой, а также идентифицирует хранилища данных, к которым осуществляется доступ. Структуры потоков данных и определения их компонент хранятся и анализируются в словаре данных. Каждая логическая функция может быть детализирована с помощью DFD нижнего уровня; когда дальнейшая детализация перестает быть полезной, переходят к выражению логики функции при помощи спецификации процесса (миниспецификации).

При формализации предметной области «Выдача банком кредитов» были построены две диаграммы потоков данных:

)        Диаграмма «Работа с заёмщиком»

)        Диаграмма «Обслуживание кредита»

.        Диаграмма потоков данных «Работа с заёмщиком»

Внешние сущности:

-        Заёмщик;

Процессы:

-       Анализ заявки службы банка;

-        Принятие решения по заявке клиента;

Потоки данных:

-        Обращение с кредитом;

-       Решение по кредитному плану;

-       Заключения служб;

-       Результат анализа документов;

-       Решение по кредитной истории;

-       Решение по кредиту;

-       Выбранный кредитный план.

На основе этих данных составлена контекстная диаграмма DFD «Работа с заёмщиком» (рис. 5).

Рис. 5 Контекстная DFD диаграмма бизнес-процесса «Работа с заёмщиком»

Также представим детализацию данного процесса (рис. 6,7).

Рис. 6 DFD диаграмма декомпозиции бизнес-процесса «Работа с заёмщиком»

Рис. 7 DFD диаграмма декомпозиции бизнес-процесса «Работа с заёмщиком»

2.      Диаграмма потоков данных «Обслуживание кредита»

Внешние сущности:

-        Заёмщик;

Процессы:

-       Запрос информации о сумме текущего платежа;

-       Запрос информации о просрочке платежа;

-        Определение общей суммы платежа;

-       Зачисление платежа;

Потоки данных:

-        Номер договора;

-       Информация о текущем платеже;

-       Информация о сумме платежа;

-       Информация о текущей задолжности;

-       Состояние счёта.

На основе этих данных составлена контекстная диаграмма DFD «Обслуживание кредита» (рис. 8).

Рис. 8 Контекстная DFD диаграмма бизнес-процесса «Обслуживание кредита»

Также представим детализацию данного процесса (рис.9).

Рис.9 DFD диаграмма декомпозиции бизнес-процесса «Обслуживание кредита»

4.       
Моделирование предметной области

4.1      Диаграммы вариантов использования

Диаграммы ВИ применяются при бизнес-анализе для моделирования видов работ, выполняемых организацией, и для моделирования функциональных требований к ПС при ее проектировании и разработке.

4.2      Выявление акторов

Актором называется внешняя по отношению к ПС сущность, которая может взаимодействовать с системой. Актерами могут быть как люди, так и внешние системы или устройства.

Рис.10 Основные кандидаты в акторы системы

Краткое описание акторов представлено в табл. 1.

Табл. 1. Выявление акторов

Актор

Краткое описание

Кредитный консультант

Сотрудник кредитующего подразделения выясняет у клиента цель, на которую испрашивается кредит, разъясняет ему условия и порядок предоставления кредита, знакомит с перечнем документов, необходимых для получения кредита.

Кредитный инспектор

Производит проверку предоставленных клиентом документов и сведений, указанных в документах и анкете; определяет платежеспособность клиента и максимально возможный размер кредита. Анализирует представленные документы с точки зрения правильности оформления и соответствия действующему законодательству. Проводит проверку паспортных данных, места жительства, места работы заемщика. По результатам проверки и анализа документов юридическая служба и служба безопасности составляют письменные заключения, которые передаются в кредитующее подразделение. Кредитный инспектор определяет платежеспособность заемщика на основании справки с места работы о доходах и размере удержаний. По результатам оценки специалист составляет экспертное заключение.

Заёмщик

Сторона по кредитным <#"656456.files/image011.gif">

Рис. 11. Диаграмма прецедентов системы

4.5   
Краткое описание вариантов использования

.5.1   Структуризация вариантов использования

Анализ вариантов использования выявил следующие взаимосвязи. Было принято решение ввести новый вариант использования «Принять и оформить заявку» и взять его за основной, обобщающий следующие варианты использования: «Разъяснение условий и порядок предоставления кредита», «Анализ заявки», «Анализ кредитного досье», «Выбор кредитного плана» (рис. 12).

Рис. 12. Обобщение вариантов использования

Было принято решение ввести новый вариант использования «Анализ документов» и взять его за основной, обобщающий следующие варианты использования: «Анализ кредитной истории», «Анализ документов» (рис. 13).

Рис. 13. Обобщение вариантов использования

Результирующая диаграмма вариантов использования показана на рис.14.

Рис. 14. Модифицированная диаграмма прецедентов системы

.5.2  
Реестр вариантов использования

По результатам анализа, проделанного в параграфе «Структуризация вариантов использования» было принято решение ввести новые варианты использования «Принять и оформить заказ», «Сделать заказ». Результирующий список вариантов использования показан в таблице 3.

Табл. 3. Реестр вариантов использования

Основной актор

Наименование

Формулировка

К1

Кредитный консультант

Принять и оформить заявку

Помогает в выборе кредитного плана, удовлетворяющего обе стороны, анализирует заявку на кредит с точки зрения правильности, анализирует кредитное досье заёмщика, выясняет у клиента цель, на которую испрашивается кредит, разъясняет ему условия и порядок предоставления кредита

И1

Кредитный инспектор

Анализ документов

Производит проверку предоставленных клиентом документов и сведений, указанных в документах и анкете; проводит проверку паспортных данных, определяет платежеспособность клиента, проверяет наличие задолжностей по предыдущим кредитам

И2

Кредитный инспектор

Составление письменного заключения

По результатам проверки и анализа документов составляются письменные заключения, которые передаются в кредитующее подразделение

И3

Кредитный инспектор

Принятие решения по заявке клиента

По результатам оценки специалист составляет экспертное заключение

Z1

Заёмщик

Подача заявки

Подаётся заявка на кредит

Z2

Заёмщик

Оценка кредитного плана

Оценивается кредитный план с точки зрения удовлетворения всех условий


.5.3  
Конкретизация вариантов использования

К1. Принять и оформить заявку

К1

Кредитный консультант

Принять и оформить заявку

Помогает в выборе кредитного плана, удовлетворяющего обе стороны, анализирует заявку на кредит с точки зрения правильности, анализирует кредитное досье заёмщика, выясняет у клиента цель, на которую испрашивается кредит, разъясняет ему условия и порядок предоставления кредита


Основное действующее лицо: Кредитный консультант

Другие участники прецедента: Заёмщик

Связи с другими вариантами использования: отсутствуют

Краткое описание.

Данный вариант использования позволяет кредитному консультанту принимать и оформлять новые заявки на кредит. Сотрудник кредитующего подразделения выясняет у клиента цель, на которую испрашивается кредит, разъясняет ему условия и порядок предоставления кредита, знакомит с перечнем документов, необходимых для получения кредита, помогает в выборе кредитного плана, удовлетворяющего обе стороны, анализирует заявку на кредит с точки зрения правильности, анализирует кредитное досье заёмщика.

И1. Анализ документов

И1

Кредитный инспектор

Анализ документов

Производит проверку предоставленных клиентом документов и сведений, указанных в документах и анкете; проводит проверку паспортных данных, определяет платежеспособность клиента, проверяет наличие задолжностей по предыдущим кредитам


Основное действующее лицо: Кредитный инспектор

Другие участники прецедента: отсутствуют

Связи с другими вариантами использования: отсутствуют

Краткое описание.

После подачи и оформления заявки кредитный инспектор проводит проверку предоставленных клиентом документов и сведений, указанных в документах и анкете; определяет платежеспособность клиента и максимально возможный размер кредита. Анализирует представленные документы с точки зрения правильности оформления и соответствия действующему законодательству. Проводит проверку паспортных данных, места жительства, места работы заемщика. Кредитный инспектор определяет платежеспособность заемщика на основании справки с места работы о доходах и размере удержаний.

И2. Составление письменного заключения

И2

Кредитный инспектор

Составление письменного заключения

По результатам проверки и анализа документов составляются письменные заключения, которые передаются в кредитующее подразделение


Основное действующее лицо: Кредитный инспектор

Другие участники прецедента: отсутствуют

Связи с другими вариантами использования: отсутствуют

Краткое описание.

По результатам проверки и анализа документов юридическая служба и служба безопасности составляют письменные заключения, которые передаются в кредитующее подразделение.

И3. Принятие решения по заявке клиента

И3

Кредитный инспектор

Принятие решения по заявке клиента

По результатам оценки специалист составляет экспертное заключение


Основное действующее лицо: Кредитный инспектор

Другие участники прецедента: отсутствуют

Связи с другими вариантами использования: отсутствуют

Краткое описание.

По результатам оценки платежеспособности заемщика на основании справки с места работы о доходах , размере удержаний, задолжностей и др. критериев специалист составляет экспертное заключение.

. Подача заявки

Z1

Подача заявки

Подаётся заявка на кредит


Основное действующее лицо: Заёмщик

Другие участники прецедента: Кредитный консультант

Связи с другими вариантами использования: отсутствуют

Краткое описание.

Заёмщик подаёт заявку на кредит.

. Оценка кредитного плана

Z2

Заёмщик

Оценка кредитного плана

Оценивается кредитный план с точки зрения удовлетворения всех условий


Основное действующее лицо: Заёмщик.

Другие участники прецедента: отсутствуют

Связи с другими вариантами использования: отсутствуют

Краткое описание.

Заёмщик оценивает кредитный план, а именно: устраивают ли его сроки выплаты, размер кредита и процент.

4.6    Диаграмма деятельности

Диаграмма деятельности по процессу «Выдача банком кредита» представлена на рис. 15.

Рис. 15 Диаграмма деятельности

5.     
Заключение

моделирование документооборот корпоративный информация

В данной курсовой работе были подробно рассмотрены этапы разработки ПО по выдачи банком кредита. Было произведено описание требований к информационной системе в целом, к функциям и ограничениям. После словесного описания постановки задачи был осуществлен переход к графическому представлению - созданы функциональная диаграмма IDEF0 и диаграмма потоков данных DFD, а также их декомпозиции.

С помощью вариантов использования была рассмотрена функциональность системы, описана последовательность действий, которые может осуществлять система в ответ на внешние воздействия пользователей или других программных систем. Каждый вариант использования показывает, как конкретный актор использует систему.

Диаграмма деятельности наглядно показывает, как система управляет потоком событий и данных, последовательно переходя от одного действия к другому.

На основании изученных данных может быть разработана программа для автоматизации процесса «АСВК» - Автоматизированная система выдачи кредита.

Список литературы

1.      ГОСТ 34.601-90. Автоматизированная система. Стадии создания: Утвержден и введен 01.01.92. - М.: Изд-во стандартов, 1991. - 17 с.

.        ГОСТ 34.602-89. Технической задание на создание автоматизированной системы: Утвержден и введен 01.01.90. - М.: Изд-во стандартов, 1989. - 11 с.

.        РД 50-34.698-90. Автоматизированные системы. Требования к содержанию документов. - Утвержден и введен 01.01.92. - М.: Издательство стандартов, 1990. - 29 с.

.        РД 50-680-88. Автоматизированные системы. Основные положения - Утвержден и введен 01.01.90. - М.: Издательство стандартов М.: Издательство стандартов, 1988-10с.

Похожие работы на - Разработка автоматизированной информационной системы 'Выдача банком кредита'

 

Не нашли материал для своей работы?
Поможем написать уникальную работу
Без плагиата!
Без нейросетей!