Проектирование информационной системы средствами языка моделирования UML и CASE – инструмента ModelMaker

  • Вид работы:
    Дипломная (ВКР)
  • Предмет:
    Информационное обеспечение, программирование
  • Язык:
    Русский
    ,
    Формат файла:
    MS Word
    1,15 Мб
  • Опубликовано:
    2013-08-07
Вы можете узнать стоимость помощи в написании студенческой работы.
Помощь в написании работы, которую точно примут!

Проектирование информационной системы средствами языка моделирования UML и CASE – инструмента ModelMaker

Министерство образования и науки РФ

Хакасский технический институт -

Филиал ФГАОУ ВПО «Сибирский федеральный университет»

Кафедра электроэнергетики






Пояснительная записка

к курсовой работе по дисциплине

« Проектирование информационных систем»

Тема: Проектирование информационной системы средствами языка моделирования UML и CASE - инструмента ModelMaker

Вариант 7

Выполнила: студентка группы 59-1

Козлова Т.С.

Проверил преподаватель:

Минеев П. В.





Абакан 2012

Задание к курсовой работе

Для заданной предметной области выполнить в среде ModelMaker следующее:

1.      Составить глоссарий проекта.

2.      Создать главную диаграмму модели. В ней составить в браузере список действующих лиц и перечень вариантов использования. Обосновать назначение каждого из них;

.        Построить диаграмму вариантов использования (с необходимыми комментариями) и при необходимости модифицировать ее;

.        Добавить к вариантам использования связи (Hyperlinks);

.        Для вариантов использования (не менее трех по усмотрению студента) выполнить краткое описание, составить перечни основного, альтернативных потоков событий и поток ошибок, а также записать предусловия и постусловия при необходимости;

.        На основе анализа описаний вариантов использования составить в браузере модели список классов модели;

.        Составить диаграммы последовательности для основных потоков событий вариантов использования, описание которых выполнено ранее;

.        Построить диаграмму классов модели с заданием атрибутов и операций. Необходимые атрибуты и операции классов (операции реализации и операции доступа к атрибутам) определяются на основе анализа диаграмм последовательностей;

.        Сгенерировать новый модуль с представлением в нем созданных классов;

10.    Организовать документирование заявленных элементов;

11.     Оформить пояснительную записку в соответствии с требованиями, изложенными в учебном пособии.

Описание предметной области ИС «Городское управление технической инвентаризации (ГУТИ)»

Описание предметной области информационной системы

Городское управление технической инвентаризации определило требования, предъявляемые к информационной системе (ИС). В ней должны храниться подробные сведения о жилищном фонде, владельцах квартир и домовладений (частных домов), а также о квартиросъемщиках.

ИС должна выдавать справки о наличии жилья различных форм (не менее трех) по заявкам населения. Также система должна ежемесячно, поквартально и ежегодно оформлять отчеты по состоянию жилого фонда и работе с населением.

В ИС должна быть предусмотрена возможность получения разнообразных запросов.

Содержание

Введение

. Создание главной диаграммы ИС «ГУТИ»

.1 Создание в главной диаграмме ИС «ГУТИ» модели действующих лиц

.2 Составление вариантов использования для ИС «ГУТИ»

.3 Построение диаграммы вариантов использования для ИС «ГУТИ»

. Описание вариантов использования

. Определение классов для ИС «ГУТИ»

.1 Создание в браузере списка классов на этапе анализа модели ИС «ГУТИ»

. Создание диаграмм последовательности

. Диаграмма классов

.1 Создание диаграммы классов

Программный код модуля для ИС «ГУТИ»

Глоссарий

Заключение

Список литературы

Введение


Проектирование информационных систем - сложная работа, требующая высокого профессионализма. В процессе создания и работы ИС потребности пользователей всегда изменяются или уточняются, что усложняет разработку таких систем.

Большинство существующих CASE-средств основано на методах структурного или объектно-ориентированного анализа и проектирования, использующих спецификации в виде диаграмм или текстов для описания внешних требований, связей между моделями системы. Моделирование является центральным звеном всей деятельности по созданию качественного ПО. Модели строятся для того, чтобы понять и осмыслить структуру и поведение будущей системы.

Для построения модели информационной системы «ГУТИ» в данной курсовой работе используется CASE-средство ModelMaker. ModelMaker позволяет создавать шаблоны кода для обеспечения создания классов с похожей функциональностью. Возможно визуальное проектирование классов при помощи UML - подобных диаграмм классов. Поддерживаются средства документирования создаваемых классов. ModelMaker отлично взаимодействует с Delphi, кроме того, в нем существует собственный интерфейс, что позволяет расширять функциональные возможности программы.

Задача данной курсовой работы - спроектировать модель информационной системы «ГУТИ», при помощи Model Maker. Model Maker - система визуального проектирования структуры приложений. С помощью Model Maker можно заранее выявить недостающую информацию, которую требуется заложить в проект.

1. Создание главной диаграммы ИС «ГУТИ»


Создание главной диаграммы - это первый шаг построения приложения. В диаграмме должны быть отражены варианты использования, действующие лица, а так же показана взаимосвязь между ними. Для создания главной диаграммы необходимо выполнить определенные действия:

·        Войти в ModelMaker.

·        Щелкнуть по пиктограмме «Новая модель».

·        Главная диаграмма представляется в виде диаграммы вариантов использования. Для этого нужно щелкнуть по пиктограмме «New Use Case Diagram». В результате увидим в окне браузера созданную главную диаграмму модели. Даем ей название «Главная диаграмма».

 

.1 Создание в главной диаграмме ИС «ГУТИ» модели действующих лиц


Действующим лицом может быть человек или другая система. Действующие лица могут играть различные роли по отношению к варианту использования. Они могут пользоваться его результатами или могут сами непосредственно в нем участвовать.

Для данной информационной системы можно выделить следующие действующие лица:

·        Пользователь информации - это население города, т.е. люди, которые подают заявки в городское управление. ИС «ГУТИ» имеет данные о владельцах квартир и домовладений (частных домов), а также о квартиросъемщиках.

·        Администратор ИС - работник ГУТИ, осуществляющий регистрацию недвижимости, владельцев и квартиросъемщиков, а так же формирование отчетов и запросов.

Для создания в главной диаграмме модели действующих лиц, выполняются дальнейшие действия:

·        Маркируем пиктограмму главной модели и через контекстное меню выполняем команду «Advancen add…».

·        В появившемся окне зададим имя новой диаграммы «Пользователь информации», а тип диаграммы выберем «Class diagram».

·        Аналогично выполняются действия по созданию действующего лица «Администратор ИС». (Рис. 1.)

Рисунок 1 - Отображение в браузере всех действующих лиц

 

.2 Составление вариантов использования для ИС «ГУТИ»


Каждый вариант использования представляет собой последовательность действий, который должен быть выполнен проектируемой системой при взаимодействие её с соответствующим действующим лицом, сами эти действия не отображаются на диаграмме.

Вариант использования отображается эллипсом, внутри которого содержится его краткое имя с заглавной буквы в форме существительного или глагола. Для данной системы существенно выделить следующие варианты использования:

·        Зарегистрировать владельца недвижимости - Данный вариант использования позволяет оператору ИС зарегистрировать владельцев квартир и частных домов, а также их недвижимость в системе.

·        Зарегистрировать квартиросъемщика - Данный вариант использования позволяет оператору ИС зарегистрировать квартиросъемщика в системе.

·        Авторизоваться - Администратору, для того чтобы начать работу в ИС необходимо иметь уникальный логин и пароль позволяющий входить в систему.

·        Сформировать отчет - администратор формирует отчеты по состоянию жилого фонда и работе с населением.

·        Выдать справку - ИС должна выдавать справки о наличии жилья различных форм по заявкам населения.

·        Подать заявки - Пользователи информации (население) подают заявки о той информации, которую они бы хотели получить, либо заявки на регистрацию.

Для создания вариантов использования необходимо выполнить следующие действия:

Выделим в браузере пиктограмму главной диаграммы и через контекстное меню «Advancen add…» создадим новую диаграмму. В качестве имени новой диаграммы укажем «Зарегистрировать владельца недвижимости», а тип диаграммы выберем «Use Case diagram», затем завершим диалог. Аналогично создадим варианты использования: «Зарегистрировать квартиросъемщика», «Авторизоваться», «Сформировать запрос», «Сформировать отчет», «Подать заявки», «Выдать справку». (Рис. 2.)

Рисунок 2 - Список вариантов использования

1.3 Построение диаграммы вариантов использования для ИС «ГУТИ»


Диаграмма вариантов использования является исходным концептуальным представлением системы в процессе ее проектирования и разработки.

Данная диаграмма состоит из действующих лиц, вариантов использования и отношений между ними. При построении диаграммы могут использоваться также общие элементы нотации: примечания и механизмы расширения [2].

Выделим в браузере главную диаграмму. Используя пиктограммы «Add Actor», «Add Use Case» и «Add Realization Relation», построим диаграмму вариантов использования.

Диаграмма вариантов использования будет иметь вид, представленный на рисунке 3.

Рисунок 3 - Диаграмма вариантов использования

2. Описание вариантов использования


Далее выполним описание вариантов использования, с помощью команды «Add Annotation» [3].

2.1 Вариант использования "Зарегистрировать владельца недвижимости"

Краткое описание.

Данный вариант использования позволяет администратору ИС зарегистрировать владельцев квартир и частных домов, а также их недвижимость в системе.

Основной поток событий.

Данный вариант использования начинает выполняться, когда администратор ИС собирается зарегистрировать нового владельца.

·        Администратор открывает меню

·        Администратор выбирает пункт зарегистрировать владельца недвижимости

·        Автоматически запускается форма регистрации

·        Ввод полученых данных

·        Сохранение данных

·        Закрытие формы

Альтернативные потоки - отсутствуют

Предусловия - перед началом выполнения данного варианта использования от пользователей информации подаются заявки на внесение их недвижимости в госреестр.

Постусловия - отсутствуют

2.2 Вариант использования "Зарегистрировать квартиросъемщика"

Краткое описание.

Данный вариант использования позволяет администратору ИС зарегистрировать квартиросъемщиков в системе.

Основной поток событий.

Данный вариант использования начинает выполняться, когда администратор ИС собирается зарегистрировать квартиросъемщика.

·        Администратор открывает меню

·        Администратор выбирает пункт зарегистрировать квартиросъемщика

·        Автоматически запускается форма регистрации

·        Ввод полученых данных

·        Сохранение данных

·        Закрытие формы

Альтернативные потоки - отсутствуют

Предусловия - перед началом выполнения данного варианта использования от квартиросъемщиков подаются заявки для регистрации.

Постусловия - отсутствуют

.3 Вариант использования "Сформировать запрос"

Краткое описание.

Данный вариант использования позволяет администратору ИС формировать необходимые запросы

Основной поток событий.

Данный вариант использования начинает выполняться, когда администратор ИС собирается сформировать запрос.

·        Администратор выбирает пункт меню создать запрос.

·        Система выводит список доступных таблиц.

·        Администратор выбирает требующиеся таблицы.

·        Зпускается форма для создания запроса.

·        Администратор настраивает отображение требуемых полей.

·        Администратор вводит условия сортировки.

·        Администратор вводит условие отбора.

·        Сохранение запроса.

·        Закрытие формы.

Альтернативные потоки - администратор ввел неправильное условие отбора. При выполнении основного потока событий система обнаруживает ошибку в условии отбора, система выдает сообщение о ошибке и переходит к конструктору запросов.

Предусловия - отсутствуют.

Постусловия - отсутствуют.

3. Определение классов для ИС «ГУТИ»


Класс - это группа сущностей (объектов), обладающих сходными свойствами, а именно, данными и поведением. Отдельный представитель некоторого класса называется объектом класса или просто объектом.

Как правило, в потоках событий каждого варианта использования выявляются классы трех типов (Category):

Граничные классы (Boundary) - это классы, которые расположены на границе системы и окружающей среды. Они включают все формы, отчеты, интерфейсы с аппаратурой (такой, как принтеры, сканеры) и интерфейсы с другими системами.

Классы - сущности (Entity) - представляют собой ключевые понятия создаваемой системы.

Управляющие классы (Control) - обеспечивают координацию объектов в системе. Могут отсутствовать в некоторых вариантах использования, ограничивающихся простыми манипуляциями с хранимыми данными.

Имена классам будем задавать, исходя из требований к системе, знания предметной области и назначения класса.

Для данной курсовой работы следует предложить следующие классы:

·        Для диаграммы последовательности «Зарегистрировать владельца»._vladelec - представляет собой внешнюю сущность - клиентов, относится к классу Entity (сущность)._new_vladelec - служит посредником при взаимодействии внешней сущности «Владелец» и системы, представляет собой форму, относится к классу Boundary (граничный класс)._proverka - служит для проверки правильности введенной информации, относиться к классу Control(управляющий класс).

·        Для диаграммы последовательности «Зарегистрировать

квартиросъемщика»._new_arend - служит посредником при взаимодействии внешней сущности «Аренда» и системы, представляет собой форму, относится к классу Boundary (граничный класс)._proverka - служит для проверки правильности введенной информации, относиться к классу Control(управляющий класс).- представляет собой внешнюю сущность - клиентов, относится к классу Entity (сущность).

 

.1 Создание в браузере списка классов на этапе анализа модели ИС «ГУТИ»


·        На вкладке «Classes» выполним команду контекстного меню «Add Class».

·        В появившемся диалоговом окне запишем имя «Administrator».

·        Зададим тип создаваемого класса. Для этого через кнопку «+» раздела «Category» запишем название типа «Entity».

·        Завершим диалог. В результате увидим в браузере созданный класс модели

Аналогично создадим остальные классы (рис. 4.).

Рисунок 4 - Перечень классов

4. Создание диаграмм последовательности


Диаграмма последовательности - диаграмма, на которой показаны взаимодействия объектов, упорядоченные по времени их проявления.

Основными элементами диаграммы последовательности являются обозначения объектов (прямоугольники), вертикальные линии, отображающие течение времени при деятельности объекта, и стрелки, показывающие выполнение действий объектами. На данной диаграмме объекты располагаются слева направо. Ее недостатком является то, что она занимает много места.

·        Добавим в браузер такие диаграммы последовательности, как (рис.5):

Базовые действия-Зарегистрировать владельца

Базовые действия-Зарегистрировать квартиросъемщика

Базовые действия-Сформировать запрос

Рисунок 5 - Отображение списка имен диаграмм последовательностей

·        Сделаем активной в браузере диаграмму последовательности «Зарегистрировать владельца».

·        Затем перейдём на вкладку «Classes», в левом верхнем углу. Перетащим в окно диаграммы последовательности классы, участвующие в создаваемом событии рассматриваемого варианта использования.

·        На панели инструментов нажмем кнопку «Add Generic Message», и проведем линию мышью от линии жизни одного объекта к линии жизни другого объекта. Появится диалоговое окно создания сообщения, которое будет передаваться от одного объекта к другому.

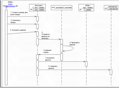
·        Далее на вкладке «Association» укажем номер сообщения и через двоеточие текст сообщения. В результате будет создано сообщение в виде стрелки с текстом. Аналогично сформируем остальные сообщения. В итоге получим диаграмму последовательности «Зарегистрировать владельца» (рис.6.)

Рисунок 6 - Диаграмма последовательности основного потока событий «Базовые действия- Зарегестрировать владельца» для варианта использования «Зарегестрировать владельца»

В данной диаграмме последовательности используются следующие классы:

·        F_new_vladelec

·        F_proverka

·        T_vladelec

·        T_nedvigimost

Аналогично создадим диаграммы последовательности «Базовые действия - Зарегистрировать квартиросъемщика» для варианта использования «Зарегистрировать квартиросъемщика» (рис. 7) и «Базовые действия - Сформировать запрос» для варианта использования «Сформировать запрос» (рис. 8).

В диаграмме последовательности «Базовые действия - Зарегистрировать квартиросъемщика» для варианта использования «Зарегистрировать квартиросъемщика» будем использовать следующие классы:

·        F_new_arend

·        F_proverka

·        T_arend

В диаграмме последовательности «Базовые действия - Сформировать запрос» для варианта использования «Сформировать запрос» используются классы:

·        glavnaya_forma

·        Zapros_forma

·        T_zapros

Рисунок 6 - Диаграмма последовательности основного потока событий «Базовые действия- Зарегестрировать квартиросъемщика» для варианта использования «Зарегестрировать квартиросъемщика»

Рисунок 6 - Диаграмма последовательности основного потока событий «Базовые действия- Сформировать запрос» для варианта использования «сформировать запрос»

5. Диаграмма классов


Диаграмма классов - статическая структурная диаграмма, описывающая структуру системы, она демонстрирует классы системы, их атрибуты, методы и зависимости между классами. Это один из наиболее часто используемых видов диаграмм UML. Обычно создание диаграммы классов знаменует собой окончание процесса анализа и начало процесса проектирования.

Диаграмма классов состоит из множества элементов, которые в совокупности отражают декларативные знания о предметной области [4].

 

.1 Создание диаграммы классов


Для создания диаграммы классов модели требуется выполнить следующие действия:

·        Маркируем в левом верхнем углу вкладку «Diagrams» и через кнопку «Add class diagram» создаем в главном окне новую диаграмму классов, имя которой будет «Диаграмма классов».

·        Перетаскиваем мышью из браузера классы в окно диаграммы классов.

·        Затем выделим один из классов, например «T_arend». Далее, при помощи контекстного меню зайдем в свойство класса Diagram properties и перейдем на вкладку Symbol style. В раскрывающемся списке Member list style выберем значение Auto Member list.

·        Необходимые атрибуты и методы классов определяются на основе анализа диаграмм последовательностей. Для включения их в класс воспользуемся кнопками просмотрщика интерфейса классов, находящегося в нижнем левом углу окна. Кнопка Add Property открывает диалоговое окно создания в классе нового свойства.

Рисунок 7 - Панель просмотрщика интерфейса классов

·        Добавим в класс «T_arend» новое свойство.

·        В названии типа свойства выбираем значение User Defined (Определяемое пользователем);

·        Далее необходимо указать имя свойства например INN и его видимость (Visibility). В данном случае выбираем public.

·        В группе Read Access (чтение значения атрибута) выберем Method (Метод). В ответ система автоматически сгенерирует название метода GetINN, предназначенного для доступа к значению свойства.

·        Выберем также в группе Write Access создаваемого свойства значение Method. Система создаст название метода SetINN, предназначенного для записи значения свойства. Параметр метода задается в списке Write parametr. Укажем любое имя например, value.

·        Чтобы иметь доступ к данному полю внутри класса включим флажок State Field (Статическое поле);

·        После завершения диалога получим новое свойство INN, статическое свойство FINN и два метода (GetINN и SetINN). Статическое свойство FINN является внутренней переменной данного свойства, первым символом имени всегда является F. Эта переменная используется для сохранения значения свойства (рис. 8).

Рисунок 8 - Диалоговое окно «Свойство класса T_arend»

·        Далее подготовим программную реализацию двух методов. Для этого маркируем один из методов и переходим со страницы Diagram Editor на страницу Implementation. Сначала выбираем, затем переходим в правую часть окна и набираем оператор. Затем кнопкой Save code вводим текст. Так, для метода GetINN запишем команду: Result:=FINN; для метода SetINN запишем: FINN:=value.

·        Создадим для данного класса операции реализации, выполняющие бизнес-функции. Для включения в класс операции реализации следует щелкнуть по кнопке Add Metods, задать имя операции. Далее выполним диалог по аналогии с предыдущими пунктами (рис. 10).

Рисунок 10 - Диалоговое окно «Метод класса T_arend»

После добавления классам всех требующихся атрибутов и методов диаграмма классов имеет вид (рис. 11).

Рисунок 11 - Отображение диаграммы классов

Теперь сгенерируем новый модуль, в котором будут представлены созданные классы модели. Для создания нового модуля перейдем на панель Units Просмотрщика классов и нажмем кнопку Add. В поле, где задается местоположение исходного файла (Relative Unit file name), укажем имя файла и путь. В нижней части окна переместим в правую часть названия классов, включаемых в модуль. После окончания диалога появится сгенерированный модуль.

Для генерации конечного кода модуля следует щелкнуть по кнопке Unlock, затем нажать кнопку Generation. Далее необходимо запустить Delphi, затем вернуться к ModelMaker и нажать кнопку Locate In Delphi. В результате получим шаблон модуля, который мы создали средствами объектно-ориентированного проектирования и визуального моделирования с помощью CASE - системы ModelMaker.

Созданный модуль можно добавить в разрабатываемый проект. В нем описаны все классы, представленные на диаграмме классов, а также шаблоны заявленных процедур и функций.

Программный код модуля для ИС «ГУТИ»

module; //Объявление модуля//Интерфейс//Объявление используемых модулей, Windows, Messages, Classes, Graphics, Controls,, Dialogs;//Объявление классов с индексированными свойствами_new_arend = class (TObject)//Объявление приватных (скрытых) членов класса: TNomer;GetNomer: TNomer;SetNomer(Value: TNomer);//Объявление публикуемых членов классаNew_zapis;//Процедура «Новая запись»Nomer: TNomer read GetNomer write SetNomer;

//Определяется управляемый доступ к полям класса;_proverka = class (TObject)Proverka_dannih;;_new_vladelec = class (TObject) // Класс формы «Новый владелец»// Атрибуты данного класса: TAdres; //Тип атрибута "адрес владельца": TFIO; //Тип атрибута "ФИО владельца": TNomer;: TPasport; //Тип атрибута "данные паспорта владельца": TTEl;GetAdres: TAdres;// Функция чтения адресаGetFIO: TFIO; // Функция чтения ФИОGetNomer: TNomer;GetPasport: TPasport;GetTEl: TTEl; //Функция чтения телефонаSetAdres(Value: TAdres); // Процедура записи адресаSetFIO(Value: TFIO); // Процедура записи ФИОSetNomer(Value: TNomer);SetPasport(Value: TPasport);SetTEl(Value: TTEl); // Процедура записи телефонаSortirovka;TEl: TTEl read GetTEl write SetTEl;Adres: TAdres read GetAdres write SetAdres;FIO: TFIO read GetFIO write SetFIO;Nomer: TNomer read GetNomer write SetNomer;Pasport: TPasport read GetPasport write SetPasport;

//Определяется управляемый доступ к полям класса; // Конец описания класса= class (TObject) // Класс операторFormirov_zapros; // Процедура формирования запросов;_arend = class (TObject) //Объявление класса-сущности «Оформление аренды»: TAdres; //Тип атрибута "адрес": TFIO; //Тип атрибута "ФИО": TPropiska; //Тип атрибута "прописка": TTel; //Тип атрибута "телефон"GetAdres: TAdres; // Функция чтения адресаGetFIO: TFIO;GetPropiska: TPropiska;GetTel: TTel;SetAdres(Value: TAdres);SetFIO(Value: TFIO); //Процедура записи ФИОSetPropiska(Value: TPropiska);SetTel(Value: TTel);Delete; // Процедура удаления строки из таблицыNew; // Процедура добавления новой строки в таблицуAdres: TAdres read GetAdres write SetAdres;FIO: TFIO read GetFIO write SetFIO;Propiska: TPropiska read GetPropiska write SetPropiska;Tel: TTel read GetTel write SetTel;

{

********************************* F_new_arend **********************************

}F_new_arend.GetNomer: TNomer; //Подпрограмма функции "Получить номер";F_new_arend.New_zapis; //Подпрограмма операции "Новая запись";F_new_arend.SetNomer(Value: TNomer);;

{

********************************** F_proverka **********************************

}F_proverka.Proverka_dannih; // Процедура проверки данных(form1.edit1.text<>'')and(form1.edit2.text<>'')then// условие заполнения полей.Table1.Insert; // Добавить новую строку.Table1FIO.Value:=Form1.Edit1.Text; // Записать в ячейку таблицы.Table1ADres.Value:=Form1.Edit2.Text;Table1.Modified then.Post;;;

{

******************************** F_new_vladelec ********************************

}F_new_vladelec.GetAdres: TAdres;;F_new_vladelec.GetFIO: TFIO;;F_new_vladelec.GetNomer: TNomer;;F_new_vladelec.GetPasport: TPasport;;F_new_vladelec.GetTEl: TTEl;;F_new_vladelec.SetAdres(Value: TAdres);;F_new_vladelec.SetFIO(Value: TFIO);;F_new_vladelec.SetNomer(Value: TNomer);;F_new_vladelec.SetPasport(Value: TPasport);;F_new_vladelec.SetTEl(Value: TTEl);;F_new_vladelec.Sortirovka;;

{

*********************************** Operator ***********************************

}Operator.Formirov_zapros;;

{

*********************************** T_arend ************************************

}T_arend.Delete;;T_arend.GetAdres: TAdres;;T_arend.GetFIO: TFIO;;T_arend.GetPropiska: TPropiska;;T_arend.GetTel: TTel;;T_arend.New;;T_arend.SetAdres(Value: TAdres);;T_arend.SetFIO(Value: TFIO);;T_arend.SetPropiska(Value: TPropiska);;T_arend.SetTel(Value: TTel);;

{

******************************** T_nedvigimost *********************************

}T_nedvigimost.Delite;;T_nedvigimost.GetAdress: TAdress;;T_nedvigimost.GetBalkon: TBalkon;;T_nedvigimost.GetDom: TDom;;T_nedvigimost.GetKolvo_komnat: TKol-vo_komnat;;T_nedvigimost.GetS: TS;;T_nedvigimost.New;;T_nedvigimost.SetAdress(Value: TAdress);;T_nedvigimost.SetBalkon(Value: TBalkon);;T_nedvigimost.SetDom(Value: TDom);;T_nedvigimost.SetKolvo_komnat(Value: TKol-vo_komnat);;T_nedvigimost.SetS(Value: TS);;

{

*********************************** TObject ************************************

}TObject.Create;;TObject.Destroy;;

{

****************************** Zapros_forma *******************************

}Zapros_ forma.Formirov_zapros;;Zapros_ forma.GetIstochnik_dannih: TIstochnik_dannih;;Zapros_ forma.GetSortirovka: TSortirovka;;Zapros_ forma.GetTip_zaprossa: TTip_zaprossa;;Zapros_ forma.SetIstochnik_dannih(Value: TIstochnik_dannih);;Zapros_ forma.SetSortirovka(Value: TSortirovka);;Zapros_ forma.SetTip_zaprossa(Value: TTip_zaprossa);;. //Конец модуля

Глоссарий


ДП - диаграмма последовательности.

САSЕ-технология - совокупность методов проектирования ИС, а также набор инструментальных средств, позволяющих в наглядной форме моделировать предметную область, анализировать эту модель на всех стадиях разработки и сопровождения ИС и разрабатывать приложения в соответствии с информационными потребностями пользователей

Объектно-ориентированное проектирование - это методология проектирования, соединяющая в себе процесс объектной декомпозиции и приемы представления логической и физической, а также статической и динамической моделей проектируемой системы.

Унифицированный язык моделирования UML - это графическая система обозначений для описания программного проекта на этапах анализа, проектирования, разработки. UML принят в качестве международного стандарта моделирования программных систем.

Диаграмма вариантов использования - это графическое моделирование требований к будущей информационной системе в стандарте UML.

Диаграмма классов - это графическое моделирование средствами UML статической структуры применяемых в системе классов и связей между ними;

Диаграмма взаимодействия - это графическое моделирование средствами UML процессов обмена сообщениями между объектами системы в рамках одного варианта использования.

Диаграмма последовательности - это графическое моделирование средствами UML поведения объектов с акцентом на последовательность сообщений в рамках одного варианта использования.

Кооперативная диаграмма - это графическое моделирование средствами UML поведения объектов с акцентом на их взаимодействие в рамках одного варианта использования.

Диаграмма состояний - это графическое моделирование средствами UML поведения объектов при переходе от одного состояния к другому.

Диаграмма деятельностей - это графическое моделирование средствами UML поведения системы в рамках различных вариантов использования.

Диаграммы размещения - это графическое моделирование средствами UML физической архитектуры системы.

Действующее лицо - это что-либо, взаимодействующее с системой. Им может быть пользователь, компьютер, время и т.п.

Вариант использования - последовательность действий, выполняемых системой в ответ на событие, инициируемое внешним объектом.Maker - это CASE-инструмент объектно - ориентированного проектирования информационных систем.

Заключение

информационный система модель браузер

Данная курсовая работа позволила ознакомиться с объектно-ориентированным подходом к проектированию программного обеспечения, с унифицированным языком моделирования UML, а так же с CASE-средством ModelMaker.

С помощью ModelMaker была спроектирована модель информационной системы «Городское управление технической инвентаризации».

При проектировании модели ИС были созданы:

Главная диаграмма.

Диаграмма вариантов использования, для графического моделирования требований к будущей ИС.

Диаграммы последовательностей, такие как: зарегистрировать владельца, зарегистрировать квартиросъемщика, сформировать запрос.

Диаграмма классов.

Итогом проектирования модели информационной системы является программный код на языке Delphi, который был смоделирован средствами объектно-ориентированного проектирования и визуального моделирования с помощью CASE-системы ModelMaker.

 

Список литературы


1. Проектирование информационных систем: Учебно-методическое пособие для студентов очной и заочной форм обучения по специальности 080801.65 - Прикладная информатика (в экономике). / Сост. П.В. Минеев. Красноярск, КГТУ, 2005. - 68 с.

2.      Создание диаграммы вариантов использования [Электронный ресурс]. - Режим доступа:<http://www.businessprocess.ru/designing/methodology/uml/theory/use_case_diagram_theory.html>

.        Описание вариантов использования [Электронный ресурс]. - Режим доступа: <http://www.nundesign.com/st/uml_doc/uml-elements.html>

.        Моделирование диаграммы классов [Электронный ресурс]. - Режим доступа: <http://www.informicus.ru/default.aspx?SECTION=6&id=73&subdivisionid=3>

.        Язык UML [Электронный ресурс]. - Режим доступа: <http://b-c-group.ru/?page_id=107>

.        Создание диаграммы последовательности [Электронный ресурс]. - Режим доступа:<http://www.business-process.ru/designing/methodology/uml/theory/sequence_diagram_theory.html>

Похожие работы на - Проектирование информационной системы средствами языка моделирования UML и CASE – инструмента ModelMaker

 

Не нашли материал для своей работы?
Поможем написать уникальную работу
Без плагиата!
Без нейросетей!