Кадровый учёт в 1C

  • Вид работы:
    Дипломная (ВКР)
  • Предмет:
    Информационное обеспечение, программирование
  • Язык:
    Русский
    ,
    Формат файла:
    MS Word
    2,74 Мб
  • Опубликовано:
    2013-09-17
Вы можете узнать стоимость помощи в написании студенческой работы.
Помощь в написании работы, которую точно примут!

Кадровый учёт в 1C

Введение

В XXI веке представить бизнес без средств автоматизации практически нельзя. В конкурентной борьбе без современных технологий автоматизации не только идти вперёд, но и удержатся на прежнем месте практически невозможно.

Автоматизация позволяет увеличить эффективность работы, снизить затраты на человеческий труд, освободить персонал от выполнения рутинных задач, тем самым сосредоточиться на основных бизнес-процессах, работать более продуктивно, вовремя реагировать на изменения и эффективнее планировать дальнейшие действия.

Лозунг: «Кадры решают все!» актуален, как и прежде. В своей деятельности компании нанимают работников, как на временной, так и постоянной основе, они должны вести документацию на каждого из них, поддерживая ее в виде, соответствующем как внутренним требованиям, так и требованиями Кодекса законов о труде. На помощь работникам отдела кадров приходят автоматизированные системы. Достоинство автоматизированных систем заключается в возможности мгновенного доступа доверенным лицам (руководству, менеджерам, самим работникам, наконец, государственным чиновникам) ко всей необходимой информации.

Первоначально такие системы удавалось поддерживать при помощи простых, но разрозненных средств, начиная от папок на файловой системе, электронной почты и заканчивая специализированными приложениями. При этом вся «бизнес-логика» содержалась в головах людей, которые и служили своего рода справочно-поисковой системой для остальных сотрудников, всегда зная, где найти нужный документ или у кого еще спросить. Но затем наступал момент, когда ни один человек уже не в состоянии удержать в голове все взаимосвязи и всю логику организации информации. Таким образом, возникает потребность в системе, которая могла бы эту проблему решить.

К основным требованиям, предъявляемым к такого рода программным продуктам, можно отнести:

обеспечение возможностей для просмотра, добавления, удаления и редактирования записей базы данных (БД) системы;

организация поиска информации БД по запросам пользователей;

обеспечение безопасности и целостности данных БД;

организация сетевого доступа к БД ИС для пользователей различных категорий в соответствие с правами, установленными администратором БД;

обеспечение удобного интуитивно понятного графического пользовательского интерфейса (GUI), доступного пользователю любой квалификации.

1. Анализ и планирование требований к программному продукту

.1 Анализ предметной области

В рамках разрабатываемой системы требуется автоматизировать процессы учета кадрового состава ООО «Силуэт-2004».

ООО «Силуэт-2004» частное предприятие, осуществляет свою деятельность на основании Устава, единственным учредителем предприятия является директор Торосьян Кирилл Сергеевич.

ООО «Силуэт-2004» осуществляет розничную торговлю швейцарскими часами, солнцезащитными очками, оптикой и ювелирными изделиями. Имеет две торговых площади, территориально разделенные. Численность работников предприятия небольшая. Финансовый учет ведется средствами 1С базовой конфигурации на платформе 8.2. Локальной сетью магазины не связаны. Однако, есть необходимость в использовании общей базы кадровых данных по сотрудникам и вакансиям на территории обеих торговых площадей.

Название Предприятия: ООО «Силуэт-2004»Магазин «Империя времени».

Юридический адрес Предприятия:

354000-Краснодарский край г. Сочи Курортный пр.8.

Кадровая структура предприятия:

Директор.

Зам директора.

Коммерческий директор.

Менеджеры по продажам.

Кассиры.

Инспектор ОК.

Продавецы-консультанты.

Бухгалтер.

Обслуживающий персонал.

Кадровые операции любого предприятия регламентируются Трудовым кодексом РФ(ТК РФ) и внутренним Уставом предприятия.

На предприятии существует штатное расписание, определяющее состав сотрудников предприятия, необходимый для его нормального функционирования.

Штатное расписание - это документ, определяющий состав подразделений предприятия (организации), перечень должностей для каждого подразделения с указанием количества штатных единиц, оклада для каждой должности, установленных надбавок и доплат. Форма штатного расписания Т3 и другие формы кадрового учета приведены в приложении А.

При необходимости может производиться корректировка штатного расписания: добавление новых должностей, сокращение штатов - выведение определенной должности из штатного расписания или уменьшение количества штатных единиц. Для этого издается соответствующий приказ.

Таблица 1 - Формы приказов

Форма

Нормативный акт, утвердивший форму

Приказ (распоряжение) о приёме на работу, унифицированная форма № Т-1,

Постановление Госкомстата РФ от 05.01.2004 N 1

Личная карточка, унифицированная форма № Т-2,

Постановление Госкомстата РФ от 05.01.2004 N 1

Приказ (распоряжение) о переводе работника, унифицированная форма № Т-5,

Постановление Госкомстата РФ от 05.01.2004 N 1

Приказ (распоряжение) о предоставлении отпуска, унифицированная форма № Т-6,

Постановление Госкомстата РФ от 05.01.2004 N 1

График отпусков, унифицированная форма № Т-7,

Постановление Госкомстата РФ от 05.01.2004 N 1

Приказ (распоряжение) о прекращении (расторжении трудового договора), унифицированная форма № Т-8,

Постановление Госкомстата РФ от 05.01.2004 N 1


Отдел кадров является самостоятельным структурным подразделением предприятия, которое починяется непосредственно директору предприятия. В задачи отдела кадров входит комплектование предприятия кадрами рабочих и служащих требуемых профессий, специальности и квалификации в соответствии с целями, стратегией и профилем предприятия. Основные функции:

формирование и ведение банка данных о количественном и качественном составе кадров, их развитии и движении;

своевременное оформление приема, перевода и увольнения работников в соответствии с трудовым законодательством, положениями, инструкциями, распоряжениями и приказами руководителя предприятия;

учет личного состава предприятия;

ведение личных дел;

табельный учет, составление и выполнение графиков отпусков и другие

Существует несколько правил оформления приема на работу. Первое правило: нельзя требовать от будущего сотрудника заявление о приеме на работу, свидетельство о присвоении ИНН, документ о регистрации по месту пребывания (если вы оформляете гражданина РФ) и фотографии. Соответственно, нельзя отказывать работнику в трудоустройстве, если у него нет данных документов. Более того, указание подобных требований в приказах по организации или в вакансии само по себе является нарушением.

Второе правило также основано на статье 65 Трудового кодекса. Оно заключается в том, что даже перечисленные в ней документы можно требовать не у всех сотрудников. Речь идет не только о военном билете, который, как известно, есть только у военнообязанных. Так, трудовую книжку и «пенсионное» свидетельство можно запросить только в тех случаях, когда сотрудник уже работал в другой организации. иначе придется самостоятельно оформить ему трудовую и пенсионное свидетельство (ст. 65 ТК РФ). А документы об образовании будущий сотрудник обязан предоставить только тогда, когда в должностной инструкции по той должности, на которую он принимается, прописаны четкие требования к квалификации, образованию или наличию специальных знаний.

Третье правило связано уже с формированием личного дела сотрудника. Из представленных им документов работодатель может оставить себе только трудовую книжку. С остальных документов надо снять копии, заверить их печатью организации и подписью лица, принимавшего документы. При этом в случае с паспортом копии снимаются со всех страниц (кстати, сведения о месте проживания, браке и наличии детей бухгалтеру пригодятся не только при заполнении кадровых документов, но и для расчета НДФЛ).

1.2 Диаграмма функционального моделирования

.2.2 Обобщение диаграммы верхнего уровня

(StructuredAnalysisandDesignTechnique, SADT)

Концептуальные диаграммы общего и первого уровня представлены на рис.1 и рис. 2 соответственно.

Рисунок 1 - SADT-Концептуальная диаграмма общего уровня

Рисунок 2 - SADT-Диаграмма 1-го уровня

Рисунок 3

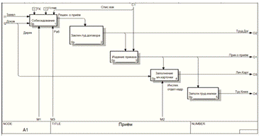
.3.1 Диаграмма потоков данных (DataFlowDiagrams, DFD)

Диаграмма потоков данных используется для изображения системы документооборота в организации, преобразование данных при движении от входа к выходу в системе в соответствии.

Рисунок 4 - DFD-Контекстная диаграмма общего уровня

Рисунок 5 - DFD -Диаграмма 1-го уровня

.3.2 Словарь требований

Приём на работу - перечень документов, которые будущий сотрудник должен принести с собой для оформления, приведен в статье 65 Трудового кодекса. Он включает в себя паспорт, трудовую книжку, страховое свидетельство государственного пенсионного страхования, военный билет (или приписное свидетельство) и документ об образовании, квалификации или наличии специальных знаний.

Трудовой договор (ст. 56 ТК РФ) - соглашение между работодателем и работником, в соответствии с которым работодатель обязуется предоставить работнику работу по обусловленной трудовой функции, обеспечить условия труда, предусмотренные трудовым законодательством и иными нормативными правовыми актами, содержащими нормы трудового права, коллективным договором, соглашениями, локальными нормативными актами и данным соглашением, своевременно и в полном размере выплачивать работнику заработную плату, а работник обязуется лично выполнять определенную этим соглашением трудовую функцию, соблюдать правила внутреннего трудового распорядка, действующие у данного работодателя.

Работодатель - Сторона Трудового договора, которая является юридическим лицом и осуществляет подбор, приём на работу и расстановку кадров.

Работник (ст. 63 ТК РФ)- Сторона Трудового договора, принимаемая на работу.

Приём на работу осуществляется только после заключения Трудового договора.

Заключив Трудовой договор, подписав Приказ о приёме на работу форма (Форма Т-1) и выдав второй экземпляр работнику. Работодатель обязан внести в соответствующую этим документом запись в трудовую книжку.

Перевод на другую работу - Постоянное или временное изменение трудовой функции работника и (или) структурного подразделения, в котором работает работник (если структурное подразделение было указано в трудовом договоре), при продолжении работы у того же работодателя, а также перевод на работу в другую местность вместе с работодателем. Перевод на другую работу допускается только с письменного согласия работника, за исключением случаев, предусмотренных частями второй и третьей статьи 72.2 настоящего Кодекса.

По письменной просьбе работника или с его письменного согласия может быть осуществлен перевод работника на постоянную работу к другому работодателю. При этом трудовой договор по прежнему месту работы прекращается (пункт 5 части первой статьи 77 настоящего Кодекса).

Не требует согласия работника перемещение его у того же работодателя на другое рабочее место, в другое структурное подразделение, расположенное в той же местности, поручение ему работы на другом механизме или агрегате, если это не влечет за собой изменения определенных сторонами условий трудового договора.

Запрещается переводить и перемещать работника на работу, противопоказанную ему по состоянию здоровья.

Увольнения работника - При выборе этого способа прекращения трудовых отношений работодатель должен быть очень внимателен, поскольку ошибки, допущенные при оформлении увольнения, могут повлечь за собой значительные финансовые и организационные затраты.

Внешние сущности:

Директор (получает от системы по запросу отчёты о имеющихся вакансиях, принятых, переведённых и уволенных работниках);

Инспектор отдела кадров (на основании приказов о корректировке штатного расписания, приёме, переводе и увольнении работников выполняет все вводы данных в систему, получает Личные карточки работников, формируемые системой).

Хранилища данных:

Штатное расписание (ShtatR) содержит информацию о должностях:

Наименование подразделения (NamеPod);

Наименование должности (NamеDol);

Код должности (KodDol);

Оклад (Okl);

Надбавки (Nadb);

Количество штатных единиц (KolShtatEd).

Сотрудники (Sotrud) содержит сведения о сотрудниках:

ФИО (FIO);

Дата рождения (DRojd);

Адрес (Ad);

Телефон(Tel);

Паспортные данные (PaspDan);

Стаж (Sta);

Дата приёма (DPrem);

Дата увольнения (DUvol).

Приказы (Prikaz) содержит информацию о приказах:

Тип (Tip);

Наименование приказа (NamPrik);

Дата (Data);

Номер приказа (NPrik).

Физ Лица(Fiz) содержит информацию о физ лицах:

Наименование(Naim).

Дата Рождения(DataR).

Место Рождения(MestoR).

Пол(Pol).

ИНН(INN).

СНИЛС(Snils).

Имя Файла Картинки(NaimKart).

Файл Картинки(FailKart).

1.3.3 Спецификация процессов

- Ввод и корректировка штатного расписания

Процессы выполняются на основании Приказа о корректировке штатного расписания, вводятся сведения о должностях (наименование, оклад, надбавки, количество штатных единиц и т.д.). Соответствующие данные сохраняются в хранилище Штатное расписание;

Формирование вакантных должностей.

Данный процесс выполняется по запросу пользователей (директора или инспектора ОК). На основании хранилищ Штатное расписание и Сотрудники формируется отчёт о вакансиях.

Приём работника.

На основании приказа о приёме Инспектор ОК вводит данные о принятом работнике (ФИО, дата рождения, адрес, телефон, паспортные данные, стаж, дата приёма и т.д.). Соответствующие данные сохраняются в хранилище Сотрудники. При этом в хранилище приказы записываются сведения о приказе (№, Таб № работника, тип приказа, дата утверждения).

Перевод работника на другую должность.

На основании приказа о переводе Инспектор ОК меняет данные о должности выбранного работника из хранилища Сотрудники. При этом в хранилище Приказы записываются сведения о соответствующем приказе.

Увольнение работника.

На основании приказа об увольнении Инспектор ОК меняет сведения о работнике, записывая дату его увольнения. В хранилище Приказы записывается соответствующий приказ.

Печать отчётов.

Процесс на основании информации хранилища Приказы формирует отчёты о принятых, переведённых и уволенных работниках.

1.4 Структура входных и выходных документов

Стандартная форма и структура документов, регламентирующих деятельность отдела кадров, приведена в Приложении А.

1.4.1 Анализ запросов пользователей

Запрос 1. Отчет о приёме:

Таблица 2 - Отчет о приёме

ФИО

Табельный номер ТН

Трудовой Договор (ТД)

ТД Дата

ТД Номер

Должность

Период С

ПериодПо

Испытательный Срок Месяцев




















Запрос 2. Отчет о переводе:

Таблица 3 - Отчет о переводе

ФИО

ТН

Подразделение Старое

Должность Старая

Подразделение Новое

Должность Новая

Оклад Новый
















Запрос 3. Отчет об увольнениях:

Таблица 4 - Отчет об увольнение

ФИО

ТН

Подразделение

Должность

Трудовой Договор

УволитьС

Примечание
















4. Отчет о кадровом составе предприятия:

Таблица 5 - Отчет о кадровом составе предприятия

Наименование

ТН

Подразделение

Должность










Запрос 5. Отчет о вакансиях на предприятии:

Таблица 6 - Отчет о вакансиях предприятии

должности

Подразделение

Количество

Оклад














Запрос 6. Резюме

Таблица 7 - Резюме

ФИО

Должность

Дата подачи

Дата Уничтожения Данных

Стаж







Запрос 7. Универсальный

Таблица 8 - Универсальный

Подразделение

Должность

Количество

Оклад














Запрос 8. График отпусков

Таблица 9 - График отпусков

ФИО

ТН

Подразделение

Должность

Вид Отпуска

Дата С

Дата По

Длительность


























1.5 Требования к аппаратному и программному обеспечению

Компьютер конечного пользователя:

Требования к аппаратному обеспечению исходят из общих требований работы платформы 1С: Предприятие 8.2.

Операционная система: MicrosoftWindows 2000/XP/Vista/7.

Процессор IntelPentiumIII 866 МГцивыше (рекомендуетсяIntelDual-CoreT4200 2.0 ГГц);

Оперативная память 512 Мбайт и выше (рекомендуется 1024 Мбайт);

Жесткий диск (при установке используется около 270 Мбайт);дисплей

Устройство чтения дисковпорт

В процессе работы с программой происходит постепенное накапливание информации, что приводит к неизбежному уменьшению емкости жесткого диска. Кроме этого, на диске находятся другие программы, которые также требуют определённого места на носителе.

2. Проектирование и разработка программного продукта

Проектирование - это итерационный процесс, с помощью которого требования к программному продукту реализуются в его инженерные представления.

.1 Разработка клиентского программного обеспечения

Создание всех объектов конфигурации выполняется в одинаковой последовательности: создание объекта с помощью контекстного меню или инструментов панели и наделение объекта свойствами. Для каждого вида объектов есть свой набор свойств. Свойства настраивается во вкладках. Все настройки сохраняются после закрытия окна редактирования объекта.

Разработка концептуальной модели предметной области.

Рассмотрим конфигурацию системы и объекты конфигурации

Выбор архитектуры программно-технологической реализации АИС и используемой СУБД

При разработке программного продукта предназначенного для проведения социометрических измерений будут использоваться методы разработки прикладных решений на основе платформы 1С:Предприятие 8.2.

В состав платформы входят различные компоненты, применение которых поможет избежать использования какого-либо дополнительного программного обеспечения.

Для обеспечения возможности работы по сети также используются встроенные функции платформы, а также встроенные компоненты ОС WindowsInternetInformationServices (IIS). Регистрация на данном web-сервере даст возможность работать с базой из любого кабинета и избежать необходимости покупки нескольких платформ 1С:Преприятие 8.2. Достаточно одной, установленной на одном из компьютеров локальной сети, который и будет главным компьютером в контексте данного программного продукта.

Создание базы данных

Новая база данных создается средствами платформы и подключается в окне регистрации (Рис.6). При этом будет создано дерево конфигурации, где в дальнейшем размещаются создаваемые объекты (Рис.7).

Рисунок 6 - Запуск платформы 1С:Предприятие 8.2

Рисунок 7 - Окно конфигуратора

Справочник «Должность»

Справочник содержит список должностей предприятия. Вкладка «Основные» - Имя справочника «Должность», «Иерархия»- «Иерархический справочник». На вкладке «Данные» длина наименования 100 символов, тип кода - строка (Рис.8).

Рисунок 8 - Окно редактирования объекта конфигурации Справочник «Должность», вкладка «Данные»

Справочник «Подразделение»

Справочник содержит список подразделений предприятия. Вкладка «Основные» - Имя справочника «Подразделение», «Иерархия»- «Иерархический справочник». На вкладке «Данные» длина наименования 100 символов, тип кода - строка.

Справочник «Сотрудники»

Справочник содержит список сотрудников предприятия. Вкладка «Основные» - Имя справочника «Сотрудники», «Иерархия» - «Иерархический справочник». На вкладке «Данные» длина наименования 100 символов, тип кода - строка, реквизит «Должность» - СправочникСсылка. Должность, реквизит «Приказ» - ДокументСсылка, «Подразделение» - СправочникСсылка. Подразделение, «ТН» -Строка.

Справочник «ФизЛица»

Справочник содержит список физических лиц. Вкладка «Основные» - Имя справочника «ФизЛица», «Иерархия»- «Иерархический справочник». На вкладке «Данные» длина наименования 100 символов, тип кода -строка.

Был создан макет печатной формы личной карточки - унифицированная форма № Т-2см, размещён в приложении Б.

Справочник «Вид Отпуска»

Справочник содержит список видов отпусков. Вкладка «Основные» - Имя справочника «Вид Отпуска». На вкладке «Данные» длина наименования 100 символов, тип кода - строка.

Документ «Штатное Расписание»

Документ, определяющий штатное расписание предприятия. Имя документа «Штатное Расписание». На вкладке «Данные» определен реквизит в виде табличной части с именем «Штатное Расписание». Реквизит табличной части: «Должность» - тип данных «Справочник Ссылка.Должность» «Подразделение» - «Справочник Ссылка.Подразделение», «Количество» - «Число», «Оклад» - «Число».. Листинг процедуры проведения документа размещен в приложении А.

Рисунок 9 - Окно редактирования объекта конфигурации, вкладка «Данные»

Документ «Приём»

Документ, формирующий приказ о приеме на работу, формирующий элементы справочника Сотрудники. Имя документа «Приём». На вкладке «Данные» определен реквизит в виде табличной части с именем «СписокСотрудников». Реквизиты табличной части: «ФИО», тип данных «Справочник Ссылка.ФизЛица» «Подразделение» тип «Справочник Ссылка.Подразделение», табельный номер «ТН» - тип «Строка», «СтавкаОклад» тип - «Число», «Должность» - «Справочник Ссылка.Должность», «Персональная Надбавка» тип «Число»,«Трудовой Договор» - «Документ Ссылка. ТрудовойДоговор», «Трудовой ДоговорНомер» тип «Строка», «Трудовой ДоговорДата» тип «Дата», «ПериодС» тип «Дата», «ПериодПо» тип «Дата», «Испытательный СрокМесяцев» тип «Число».

Был создан макет унифицированной формы № Т-1см (приложении Б).

Листинг процедуры проведения документ приведен в приложении А.

Документ «Перевод»

Документ, формирующий приказ о переводе сотрудника на другую должность. Имя документа «Перевод». На вкладке «Данные» определен реквизит в виде табличной части с именем «Перевод». Реквизиты табличной части:«ДолжностьСтарая», тип данных «Справочник Ссылка.Должность» «Подразделение» тип «Справочник Ссылка.Подразделение», «Количество» тип «Число», «Оклад» тип «Число», «ФИО» тип «Справочник Ссылка.ФизЛица», «Подразделение Старое» тип «Справочник Ссылка.Подразделение», «Подразделение Новое» тип «Справочник Ссылка.Подразделение», «Должность Новая» тип «Справочник Ссылка.Должность», «Персональная Надбавка» тип «Число», «Трудовой Договор» тип «Строка», «Документ Ссылка.ТрудовойДоговор», «Примечание» тип «Строка», «ТН» тип «Строка», «Примечание» тип «Строка», «ПериодС» тип «Дата»,«ПериодПо» тип «Дата».(Рис.9).

Был создан макет унифицированной формы № Т-5 (приложение Б)

Процедура проведения документа размещена в Листинге приложении А.

Документ «Увольнение»

Документ, формирующий приказ об увольнении. Имя документа «Увольнение». На вкладке «Данные» определен реквизит в виде табличной части с именем «Увольнение». Реквизиты табличной части: «Должность», тип данных «Справочник Ссылка.Должность» «Подразделение» тип «Справочник Ссылка.Подразделение», «ФИО» тип «Справочник Ссылка.ФизЛица», «ТН» тип «Строка»«ТрудовойДоговор» тип «Строка, Документ Ссылка. ТрудовойДоговор»,«Примечание» тип «Строка», «УволитьС» тип «Дата» (Рис. 9).

Был создан макет унифицированной формы № Т-8 в приложении Б.

Процедура проведения документа размещена в Листинге приложении А.

Документ «Резюме»

Документы, формирующие список поданных резюме, подаваемых претендентами на должность. Имя документа «Резюме». На вкладке «Данные» определен реквизиты «ФИО» - строка, «Должность», «Хранение Персон Данных» - Булево, «Дата Уничтожения Данных» - Дата, «Возраст» - Строка, «Стаж» - Строка реквизит в виде табличной части с именем «Контактная Информация». Реквизиты табличной части: «Вид Информации», тип данных «Перечисление Ссылка. ВидИнформации»  (Рис.9).

Был создан макет печати соглашения о передаче персональных данных - размещен в приложении Б. Процедура проведения документа размещена в Листинге приложении А.

Документ «Трудовой Договор»

Документ, формирующий трудовой договор, заключаемый с сотрудником Имя документа «Трудовой Договор». На вкладке «Данные» определен реквизиты «ФИО» тип «Справочник Ссылка.ФизЛица», «Подразделение» - Справочник Ссылка.Подразделение, «Должность» - Справочник Ссылка.Должность, «Стаж» - Строка«Строка.(Рис.9).

Был создан макет печати соглашения о передаче персональнх данных - размещен и трудовой договор в приложении Б.

Листинг процедуры проведения документа-6 приложении А.

Документ «Отпуск»

Документ, формирующий приказ о закреплении графика отпусков. Имя документа «Отпуск». На вкладке «Данные» определен реквизит в виде табличной части с именем «Список». Реквизиты табличной части: «Должность», тип данных «Справочник Ссылка.Должность» «Подразделение» тип «Справочник Ссылка.Подразделение», «ФИО» тип «Справочник Ссылка.Сотрудники», «ДатаС» тип «Дата» «ДатаПо» тип «Дата»,«Длительность» тип «Число»,«ТН» тип «Строка»,.(Рис.9).

Был создан макет унифицированной формы № Т-7, размещён в приложении Б.

Отчёты «Отчет о вакансиях предприятия».

Отчет создан с помощью схемы компоновки данных на основе данных таблиц регистра накопления Штатное Расписание. Выбранные поля «Должность», «Количество», «Подразделение», «Оклада».

Рисунок 10 - Основная Схема Компановки Данных

Отчёты «Отчет о приёме на предприятие»

Отчет создан с помощью схемы компоновки данных на основе данных таблиц документов Прием. Выбранные поля «Должность» и «Количество», «Подразделение», «Ставка Оклад», «ФИО», «Трудовой ДоговорДата», «Трудовой ДоговорНомер», «ТН,«ТрудовойДоговор», «Испытательный СрокМесяцев». Поля «ПериодС»,«ПериодПо» перенесены в поля.

Отчёты «Отчёт о переводе»

Отчет создан с помощью схемы компоновки данных на основе данных таблиц документов Перевод. Выбранные поля «Должность Старая», «Должность Новая»«ФИО», «ОкладНовый»«ПодразделениеСтарое»,«ПодразделениеНовое»,«ТН»,«ТрудовойДоговор» «ПериодС»,«ПериодПо». перенесены в поля настроек пользователя. Значения полей задаются пользователем при формировании отчета.

Отчёты «Отчет об увольнение»

Отчет создан с помощью схемы компоновки данных на основе данных таблиц документов Перевод. Выбранные поля «Должность», «ФИО», «Примечание», «Дата», «Подразделение», «ТН» «Трудовой Договор»,«Уволить С». перенесены в поля настроек пользователя. Значения полей задаются пользователем при формировании отчета.

Отчёты «Отчет о кадровом составе предприятия»

Отчет создан с помощью схемы компоновки данных на основе данных таблиц документов Перевод. Выбранные поля «Наименование», «Должность». Перенесены в поля настроек пользователя. Значения полей задаются пользователем при формировании отчета.

Отчёты «Отчёт О Вакансиях На Предприятии»

Отчет создан с помощью схемы компоновки данных на основе данных таблиц документов Перевод. Выбранные поля «Должность», «Количество», «Оклад», «Подразделение». Перенесены в поля настроек пользователя. Значения полей задаются пользователем при формировании отчета.

Отчёты «Отчёт Резюме»

Отчет создан с помощью схемы компоновки данных на основе данных таблиц документов Перевод. Выбранные поля «Должность», «Дата», «ФИО», «Стаж». Перенесены в поля настроек пользователя. Значения полей задаются пользователем при формировании отчета.

Отчёты «Отчёт Универсальный»

Отчет создан с помощью схемы компоновки данных на основе данных таблиц документов Перевод. Выбранные поля «Должность», «Подразделение», «Оклад», «Количество». перенесены в поля настроек пользователя. Значения полей задаются пользователем при формировании отчета.

Отчёты «Отчёт График Отпусков»

Отчет создан с помощью схемы компоновки данных на основе данных таблиц документов Перевод. Выбранные поля «Должность», «ФИО», «Длительность», «Дата По», «Подразделение», «Дата С». Перенесены в поля настроек пользователя. Значения полей задаются пользователем при формировании отчета.

Регистры сведений «Приказы»

В окне объекта заданы свойства: имя - «Приказы». На вкладке «Данные» - «Измерения» - «Сотрудник» тип данных «Справочник Ссылка. Сотрудники». Затем «Регистраторы - «Приём», «Перевод», «Увольнение» (Рис.11).

Регистры накопления «Штатное расписание регистр»

Регистр предназначен для хранения штатного расписания.

Рисунок 11 - Окно редактирования объекта конфигурации, вкладка «Данные»

кадр отдел база данных

Регистраторами является документы: «ШтатноеРасписание», «Приём», «Перевод», «Увольнение». Свойства регистра: имя - «ШтаноеРасписание». «Измерения» - «Должность» тип данных «СправочникСсылка.Должность», «Подразделение» тип данных «СправочникСсылка.Подразделение», «Ресурсы» «Количество», «Оклад».

Рисунок 12 - Конструктор движения регистра, совершаемые документами «Штатное расписание»

Перечисление «Пол»

Объект перечисление «Пол» имеет значения «Муж», «Жен».

Рисунок 13 - Окно редактирования обьекта Перечисление «пол»

Перечисление «Образование»

Объект перечисление «Образование» имеет значения «Высшее», «Среднее Профессиональное» «Начальное Профессиональное» «Общее»

Перечисление «Вид Информации».

Объект перечисление «Образование» имеет значения «Телефон», «Электронная Почта».

Константы «Наименование Учреждения».

Объект создан в режиме Конфигуратор. Хранимое постоянное значение занесено в режиме Предприятие.

Константы «Юридический Адрес».

Объект создан в режиме Конфигуратор. Хранимое постоянное значение занесено в режиме Предприятие.

3. Тестирование программного продукта

.1 Организация процесса тестирования

Тестирование представляет собой деятельность по проверке программного кода и документации. Она должна заранее планироваться и систематически проводиться специально назначенным независимым тестировщиком.

Работа тестировщика начинается до утверждения спецификаций требований. Он проверяет требования к ПП на полноту и возможность тестирования, определяет методы тестирования.

Одновременно с началом этапа планирования и создания спецификаций требований тестировщик разрабатывает стратегию тестирования. После утверждения спецификаций требований им разрабатывается и детализируется план тестирования. Тогда же тестировщик создает набор тестов для проведения интеграционного и системного тестирований. Тестирование завершается созданием отчета о тестировании, в котором представляются все результаты его проведения.

Рисунок 14 - Цикл тестирования

Для каждого программного изделия должен существовать набор тестов, проверяющий его корректность. Существует несколько уровней тестирования, позволяющих полностью проверить ПП.

Существует два принципа тестирования программ:

Функциональное тестирование (тестирование «черного ящика»),

Структурное тестирование (тестирование «белого ящика»).

Тестирование «черного ящика» - известны функции программы и исследуется работа каждой функции: как выполняется функция, как принимаются входные данные, как выдаются результаты, как сохраняется целостность данных.

Тестирование "белого ящика" - известна внутренняя структура программы и исследуется внутренние элементы программы и связи между ними, т.е. внутреннее поведение программы: проверяются ветви для всех условий, проверяются циклы, правильность внутренних структур данных.

3.2 Методы тестирования программного продукта

.2.1 Модульное тестирование программного продукта

Модульное тестирование реализует принцип "белого ящика".

Тестированию подвергаются:

интерфейс модуля для проверки правильности ввода-вывода;

внутренние структуры данных для проверки целостности сохраняемых данных;

независимые пути - однократное выполнение всех операторов модуля;

пути обработки ошибок;

Модуль «Резюме»

А) Ввели все данные

Рисунок 16 - Резюме

Б) Убеждаемся о создании

В) Просмотрим отчёт

Модуль «Приём»

А) Ввели все данные о сотруднике

Б) Убеждаемся о создании

Рисунок 17 - Создание нового приёма

В) Просмотрим отчёт

Рисунок 18 - Отчёт о приёме на предприятие

Модуль «Перевод»

А) Ввели все данные о сотруднике

Рисунок 19 -Ввели все данные о сотруднике

Б) Убеждаемся о создании

Рисунок 20 - Создание нового перевода

В) Просмотрим отчёт

Рисунок 21 - Отчёт о переводе

А) Ввели все данные о сотруднике

Рисунок 22 -Ввели все данные о сотруднике

Б) Убеждаемся о создании

Рисунок 23 - создание нового удаление

В) Просмотрим отчёт

Рисунок 24 - отчёт увольнение

Модуль «Штатное расписание»

А) Ввели все данные о сотруднике

Рисунок 25 - Ввели все данные

Б) Убеждаемся о создании

Рисунок 26 - Создание нового Штатного расписание

В) Просмотрим отчёт

Рисунок 27 - Отчёт вакансиях

Модуль «Сотрудники»

А) Все сотрудники

Рисунок 28 - Сотрудники

Модуль «Подразделение»

А) Ввели данные

Рисунок 29 - Подразделение

Б) Просмотрим

Рисунок 30 -Просмотрим подразделение

Модуль «Должность»

А) Ввели данные

Рисунок 31 - Должность создание

Б) Просмотрим

Рисунок 32 -Просмотрим должность

3.2.2 Тестирование интеграции

Тестирование интеграции для проверки сборки модулей в программную систему. В основном используется принцип "черного ящика". Используется как нисходящее, так и восходящее тестирование. Тестирование проводится для обнаружения ошибок интерфейса:

потеря данных при прохождении через интерфейс;

отсутствие в модуле необходимой ссылки;

неблагоприятное влияние одного модуля на другой;

подфункции при объединении не образуют требуемую функцию;

проблемы при работе с глобальными данными.

Для обнаружения ошибок интерфейса проверить сначала все технологические цепочки обработки данных. Работу каждого модуля после каждого для проверки неблагоприятного влияния.

Таблица 10 - Модули


Приём

Перевод

Увольнение

Сотрудники

Резюме

Трудовой договор

Отпуск

Должность

Физ Лица

Приказ

Штатное расписание

Приём

+

+

+

+

+

+

+

+

+

+

+

Перевод

+

+

+

+

+

+

+

+

+

+

+

Увольнение

+

+

+

+

+

+

+

+

+

+

+

Сотрудники

+

+

+

+

+

+

+

+

+

+

+

Резюме

+

+

+

+

+

+

+

+

+

+

+

Трудовой договор

+

+

+

+

+

+

+

+

+

+

+

Отпуск

+

+

+

+

+

+

+

+

+

+

+

Должность

+

+

+

+

+

+

+

+

+

+

+

ФизЛица

+

+

+

+

+

+

+

+

+

+

+

Подразделение

+

+

+

+

+

+

+

+

+

+

+

Приказ

+

+

+

+

+

+

+

+

+

+

+

Штатное расписание

+

+

+

+

+

+

+

+

+

+

+

3.2.3Тестирование правильности

Тестирование правильности проводится с целью проверки всех функциональных требований и требований эффективности, т.е. соответствие системы ожиданиям заказчика. Используется принцип "черного ящика". При обнаружении отклонений от требований создается список недостатков. Один из важных элементов этого шага - проверка конфигурации системы. Минимальная конфигурация включает в себя:

системную спецификацию, план проекта, спецификацию требований,

руководство пользователя по работе, инсталляции и настройке;

листинги исходных текстов программ;

план, методику и результаты тестирования;код выполняемой программы;

описание базы данных;

документы сопровождения.

Для обнаружения ошибок, которые только конечный пользователь может выявить проводится альфа- и бета- тестирование. Альфа- тестирование проводится заказчиком в организации разработчика. Бета-тестирование проводится конечным пользователем в организации заказчика.

Контрольный пример.

«Резюме».

Подача резюме.

ФИО - Имельяненко Ирина Владимировна.

Должность-Кассир.

Возраст-19.

Стаж-2.

Хранение персональных данных-30.06.2013.

Вид информации - Электронная почта-Irina@yandex.ru

Печать соглашения допечатать.

В отчётё о резюме убедилась, что резюме было подано.

«Приём»

Требуется принять на работу выбираем добавить сначала добавим Физ Лицо.

ФИО - Марковкин Юрий Александрович.

Место рождения - г. Архангельск.

Пол - Мужчина.

ИНН-23243243534.

СНИЛС-2323

Дата рождения-14.03.1980.

Также по желанию мы можем добавить «Контактную информацию», «Образование», «Состав семьи», «Паспортные данные». И сразу распечатаем Личную карточку Форма Т-2 См Приложение А.

Теперь заносим данные приём сотрудника. Выбираем Подразделение - Вспомогательная часть.

Должность-Инспектор ОК.

Окоад-15 000.

Персональная надбавка.

Создадим трудовой договор.

ФИО - Марковкин Юрий Александрович.

Номер и дата ставятся автоматически.

Период С-20.06.2013.

Период По-20.06.2018.

Испытательный срок.

И сразу распечатаем Приказ Форма Т-1 См Приложение А.

В отчётё о приёме сотрудника убедились что приём был совершен.

«Перевод»

Требуется перевести работника Фролова Виктория Александровна при выборе ФИО ТН, Трудовой договор, Подразделение старое, должность старая ставится автоматически.

Подразделение новое - Вспомогательная часть.

Должность новая - Зам бухгалтера.

Оклад-30 000.

Персональная надбавка-609.

Период С-07.06.2013.

Примечание

И сразу распечатаем Приказ Форма Т-5 См Приложение А.

В отчётё о переводе сотрудника убедилась что перевод был совершен.

«Увольнение»

Требуется уволить работника Муштренко Виктор Петрович-ТН, Трудовой договор, подразделение, должность ставятся автоматически.

Уволить С-26.07.2013.

Примечание

И сразу распечатаем Приказ Форма Т-8 См Приложение А.

В отчётё об увольнении сотрудника убедилась что увольнение было совершено.

«Отпуск»

ФИО-Фролова Виктория Александровна, ТН, подразделение, должность ставятся автоматически.

Дата С-13.06.2014

Дата По-07.07.2014

Длительность

И сразу распечатаем Приказ Форма Т-6См Приложение А.

В отчёте График отпусков убедились, что отпуск был отправлен.

4. Технологическая часть

.1 Обоснование выбора программных средств реализации программного продукта

Программный продукт реализован на платформе 1С:Предприятие 8.2.

Платформа 1С Предприятие 8.2 существенно шагнула вперед от своих предшественников. Основные изменения в платформе коснулись архитектуры- в новой версии была проведена огромная работа по оптимизации работы приложения в клиент-серверном варианте. Было достигнуто существенное увеличение скорости работы с базой данных и скорости исполнения запросов к базе данных. Существенно был доработан и механизм кластера серверов 1С Предприятия 8.2, что позволило обеспечить бесперебойную и отказоустойчивую работу большого количества пользователей с крупными информационными базами. Схема взаимодействия клиентских компьютеров и сервера базы данных представлена на рисунке 50.

Рисунок 33 - Схема взаимодействия клиентских компьютеров и сервера базы данных

Клиентское приложение обращается к центральному серверу кластера, в роли которого выступает один из компьютеров входящих в состав кластера. Центральный сервер, в свою очередь анализирует наименее загруженный рабочий процесс и направляет клиентское приложение к этому рабочему процессу. Данный рабочий процесс в и обслуживает соединение до окончания сеанса работы клиента с данной информационной базой. Все кластеры и рабочие процессы постоянно резервируются, поэтому при выходе из строя одного сервера, входящего в состав кластера, работа пользователей с информационной базой продолжается с другим сервером. Пользователь изменения в работе не видит. Вся нагрузка в кластере серверов динамически балансируется, что в свою очередь также увеличивает производительность системы в целом. Все серверы кластера способны функционировать как под управлением операционной системы Windows, так и под управлением операционной системы Linux, при чем в составе одного кластера могут присутствовать рабочие серверы с различными операционными системами. Возможность работы под управлением операционной системы Linux появилась лишь в платформе 1С предприятие 8.2.

Очень важным нововведением в 1С 8.2 стало и внедрение механизма агрегатов, или специального механизма позволившего оптимизировать время построения отчетных данных. Реализован этот механизм был в оборотных регистрах 1С Предприятия 8.2. Принцип работы агрегатов следующий - для одного учетного регистра может быть создано несколько специализированных хранилищ, которые содержат агрегированные данные регистра в различных разрезах, удобных для формирования отчетов в данной информационной базе. Система автоматически оценивает интенсивность работы пользователей с тем или иными разрезами информации и на основе накопленной статистики выбирает оптимальный состав поддерживаемых агрегатов.

Движение в направлении веб-технологий, позволило не только шагать в ногу с современными технологиями, но и значительно расширяет возможности конечных пользователей, а именно оперативное получение и изменение актуальных данных. В новой платформе удаленная работа с информационной базой стала удобней и легче. Достигнуто это было внедрением управляемых приложений, работающих с 1С через Интернет.

Так называемых, управляемых приложений в предыдущих версиях не было и для работы пользователей с информационными базами использовалось только клиентское приложение - «клиент». «Клиент» был сильно ограничен в своих возможностях. Он мог работать только под управлением операционной системы Windows и не имел возможности работать через Интернет. В новой же версии платформы появилось управляемое приложение. Для его работы достаточно настроить веб-сервер, в соответствующем режиме. В качестве клиентов веб-сервера используются тонкий клиент или веб-клиент. Работа с веб-клиентом проще, т.к. для своей работы он использует установленный в системе любой Интернет-браузер, как в системе Windows так и в системе Linux. Для работы достаточно ввести имя пользователя, пароль. Но по функциям он уступает тонкому клиенту, который позволят реализовать практически любой функционал. Правда для тонкого клиента необходимо установить небольшую программу, которая и является клиентом.

Важно и то, что платформа 8.2 позволяет удаленно работать с 1С и при использовании низкоскоростных подключений, например, через мобильное GPRS-соединение. Для этого тонкий клиент и веб-клиент имеют специальный режим запуска - режим низкой скорости соединения, при котором, несмотря на низкую скорость передачи данных, обеспечивается достаточно приемлемая скорость работы удаленных пользователей. Существует возможность шифрования передаваемых данных, что позволить обезопасить данные от «посторонних» глаз.

В 1С Предприятии 8.2 внедрены полезные сервисные функции. Теперь разработчик приложений на 1С 8.2 может создавать более качественные и оптимизированные под ресурсы заказчика приложения. Возможно, это стало благодаря механизму, позволяющему в реальном времени получить данные о производительности прикладного решения, а также отладке с имитацией прогнозируемых задержек возливаемых при вызове сервера. Это позволяет видеть реальную скорость работы решения у клиента, на реальном канале связи. В предыдущих версиях разработчик мог только видеть, какое время затрачивается на обработку той или иной команды без возможности задавать задержки для имитации работы в реальных условиях.

Для администрирования также были добавлены важные инструменты. Теперь каждая новая версия платформы устанавливается в отдельный каталог. А специальный механизм, позволяет выбирать версию запускаемой платформы.

4.2 Руководство пользователя

Запускаем программу 1С: Предприятие 8.2 . Выбираем информационную базу «ООО ”Силуэт-2004” кадровый учёт » нажимаем на кнопку 1С: Предприятие.

Рисунок 34 - 1С: Предприятие

Перед тем как попасть в базу система потребует авторизоваться, выбрав из выпадающего списка Пользователя, нажмите ОК.

Рисунок 35. Форма авторизации.

После успешной авторизации открывается окно Рабочий стол, на котором отображены наиболее часто используемые справочники, доступ к которым разрешен данному пользователю.

Рисунок 36 - Главное меню

Обратится к ним можно используя двойной щелчок, левой кнопкой мыши по любому из элементов.

Перед началом работы системы требуется заполнить справочники Подразделения, должность, Вид отпуск.

Заполнение справочника «Подразделение».

Для того чтобы заполнить справочник «Подразделение» нужно на Панели навигации перейти по ссылке «Подразделение». Используя контекстное меню по команде Создать, открывается вкладка Подразделение (Создание). Необходимо заполнить поля, «Записать и закрыть».

Рисунок 37 - Создание подразделения

Создано новое подразделение:

Рисунок 38 - Список элементов Справочника «Подразделение»

Заполнение справочника «Должность»

Для того чтобы заполнить справочник «Должность» нужно на Панели навигации перейти по ссылке «Должность». Используя контекстное меню по команде Создать, открывается вкладка Подразделение (Создание). Необходимо заполнить поля, «Записать и закрыть».

Рисунок 39 - Создание должности

Рисунок 40 - Список элементов Справочника «Должность».

Заполнение документа «Штатное расписание»

Для того чтобы заполнить «Штатное расписание» необходимо создать документ, заполнить поля докумета, «Провести и закрыть».

Рисунок 41 - Документ штатное расписание

Заполнение документа «Резюме»

Для того чтобы заполнить «Резюме» необходимо создать документ, заполнить поля документа, «Провести и закрыть».

Рисунок 41 - Создание резюме

Затем переходим на Панель действий, выбираем «Отчёты резюме» нажимаем сформировать.

Рисунок 42 -Отчёт резюме

Заполнение документа «Приём»

Для того чтобы заполнить «Приём» необходимо перейти по ссылке «Приём» на Панели навигации. Создать новый документ. Приступить к заполнению формы документа, заполнить поля.

Сначала создать новую строку с принимаемым на работу: заполнить поле «ФизЛицо», при этом создать новое «ФизЛицо» или выбрать из уже созданных в справочнике «ФизЛица». Форма элемента справочника «ФизЛицо» имеет несколько вкладок в таблице значений, необходимые данные нужно занести.

Заполнить подразделение должность. При выборе Подразделения или должности в верхней части формы в таблице отображаются вакантные должности в подразделениях. Оклад заполняется автоматически согласно штатному расписанию, формируется табельный номер (ТН).

«Образование», «Состав семьи», «Паспортные данные» и можно загрузить фотографию. Красным отмечены те поля которые обязательны. Далее заполнить поле «Трудовой договор». При этом откроется форма документа Трудовой договор. Создайте Трудовой договор для выбранного «ФизЛица» сохраните, и выберите его. Трудовой договор можно распечатать по кнопке «Печать Трудового договора». Поля номер и дата трудового договора заполняются автоматически. Печать документа выполняется по кнопке «Печать приёма форма Т-1» приложении Б. Документ провести и закрыть.

Рисунок 43 - Приём сотрудника

И посмотрим на Панели действий «Отчёт о приёме сотрудника»

Рисунок 44 - Отчёт о приёме

Заполнение документа «Перевод»

Для того чтобы заполнить «Перевод» необходимо перейти по ссылке «Перевод» на Панели навигации. создать новый документ, заполнить поля.

Красным отмечены те поля которые обязательны.При выборе «ФИО» трудовой договор, ТН, подразделение старое и должность старая, ставятся автоматически. При выборе Подразделения или должности в верхней части формы в таблице отображаются вакантные должности в подразделениях. Оклад заполняется автоматически согласно штатному расписанию, Печать документа выполняется по кнопке «Печать формы Т-5» приложении Б. Документ провести и закрыть.

Рисунок 45 - Перевод Сотрудника

И посмотрим на Панели действий «Отчёт о переведённых».

Рисунок 46 - Отчёт о переводе

Заполнение документа «Увольнение»

Для того чтобы заполнить «Увольнение» необходимо перейти по ссылке «Увольнение» на Панели навигации. создать новый документ, заполнить поля.

Красным отмечены те поля которые обязательны. При выборе «ФИО», ТН, подразделение, должность, трудовой договор ставятся автоматически

Печать документа выполняется по кнопке «Печать формы Т-8» приложении Б. Документ провести и закрыть.

Рисунок 47 - Увольнение сотрудника

И посмотрим на рабочем столе «отчёт об уволенных».

Рисунок 48 - Отчёт об уволенных

Заполнение документа «Отпуск»

Для того чтобы заполнить «Отпуск» необходимо перейти по ссылке «Отпуск» на Панели навигации. Создать новый документ, заполнить поля.

При выборе «ФИО» ТН, подразделение, должность, ставятся автоматически.

Печать документа выполняется по кнопке «Печать формы Т-7» приложении Б. Документ провести и закрыть.

Рисунок 49- Отпуск

И посмотрим на рабочем столе «График отпусков».

Рисунок 50 - График отпусков

Просмотрим «Отчёт универсальный» для этого нам нужно перейти на рабочий стол «Отчёты» и нажимаем сформировать.

Рисунок 51 - Отчёт универсальный

Заполнение «Отчёт кадровом составе предприятия».

Просмотрим «Отчёт кадровом составе предприятия» для этого нам нужно перейти на Панель действий «Отчёты» и нажимаем сформировать.

Заполнение «Отчёт вакансиях на предприятии».

Просмотрим «Отчёт вакансиях на предприятии» для этого нам нужно перейти на Панель действий «Отчёты» и нажимаем сформировать.

Заполнение «Приказы».

Просмотрим «Приказы» для этого нам нужно перейти на Панель действий «Отчёты» выбрать сотрудника и нажать сформировать

Веб-клиент

Возможно получить доступ к системе по обычным веб каналам (через сеть Интернет) для этого в меню Администрирование, выбераем Публикацию на веб-сервере и нажимаем кнопку опубликрвать. После успешной опубликации, мы получаемвможность получить доступ к нашей системе из любого уголка планеты через обычный веб-браузер, зная лишь веб-адрес.

5. Требования по охране труда

.1 Требования безопасности в аварийных ситуациях

Работающий на ЭВМ обязан:

во всех случаях обнаружения проводов питания, неисправности заземления, других повреждений электрооборудования - появления запаха гари и при любых случаях сбоя при работе технического оборудования или программного обеспечения прекратить работу, сообщить специалисту;

при возгорании оборудования отключить питание и принять меры к тушению очага пожара при помощи огнетушителя, вызвать пожарную службу по телефон 01, сообщить о происшествии специалисту;

в случае появления рези в глазах, резком ухудшении видимости, появлении боли в пальцах, усилении сердцебиения немедленно покинуть рабочее место, сообщить о происшедшем специалисту или вызвать скорую помощь по телефону 03.

Требования безопасности перед началом работы:

Перед началом работы пользователь обязан:

посмотреть и привести в порядок рабочее место:

отрегулировать освещение на рабочем месте;

проверить правильность подключения оборудования в электросеть;

убедиться в наличии защитного заземления и подключения экранного проводника к корпусу процессора:

протереть специальной салфеткой поверхность экрана;

убедиться в отсутствии дисков в дисководе компьютера.

При включении компьютера необходимо соблюдать следующую последовательность включения оборудования:

включить блок питания:

включить периферийные устройства (принтер, монитор и др.);

включить системный блок (процессор).

Запрещается приступать к работе при:

отсутствии гигиенического сертификата;

обнаружении неисправности оборудования;

отсутствии защитного заземления;

нарушении гигиенических норм размещения

(не менее 6 кв.м. на компьютер).

Для дополнительной защиты рекомендуется поставить сбоку и сзади компьютера комнатные растения. Предпочтительнее всего опунции и кактусы, которые не только поглощают, но и перерабатывают компьютерное излучение.

Требования безопасности во время работы.

Работающий на компьютере в процессе работы обязан:

выполнять только ту работу, которая ему была поручена;

в течение всего рабочего дня содержать в порядке и чистоте рабочее место;

внешнее устройство «мышь» применять только при наличии специального Коврика;

при необходимости прекращения работы на некоторое время корректно закрыть все активные задачи;

выполнять санитарные нормы и соблюдать режимы работы и отдыха.

Продолжительность непрерывной работы не должна превышать 2 часов.

Регламентируемые перерывы через 2 часа от начала рабочего дня и через 2 часа после обеденного перерыва продолжительностью 15 минут каждый;

соблюдать правила эксплуатации вычислительной техники в соответствии с инструкцией по эксплуатации

соблюдать расстояние от глаз до экрана в пределах 60-80 см.

Во время работы запрещается:

прикасаться к задней панели системного блока (процессора)

при включенном питании;

загромождать верхние панели устройств бумагой в целях недопущения накапливания органической пыли;

производить отключение питания во время наполнения активной задачи;

производить частые переключения питания;

допускать попадание влаги на поверхность процессора, монитор, рабочую поверхность клавиатуры, принтеров и других устройств,

производить самостоятельное вскрытие и ремонт оборудования.

Требование безопасности после окончания работы.

По окончании работы необходимо соблюдать следующую последовательность выключения вычислительной техники:

произвести закрытие всех активных задач;

убедиться, что в дисководе нет дисков;

выключить питание системного блока;

выключить питание всех периферийных устройств;

отключить блок питания.

По окончании работы работающий обязан принести в порядок рабочее место.

Общие требования безопасности.

Настоящая инструкция разработана на основе Типовой инструкции по охране труда для операторов и пользователей, персональных электронно-вычислительных машин (ПЭВМ) и работников, занятых эксплуатацией ПЭВМ и предназначена для предотвращения неблагоприятного воздействия на человека вредных факторов, сопровождающих работы на компьютере.

На работающего в процессе труда возможно действие следующих опасных и вредных производственных факторов:

ионизирующие и неионизирующие излучения видеоматериалов:

повышенное значение напряжения в электрической цепи, замыкание которой может произойти через тело человека;

зрительное утомление, а также неблагоприятное воздействие на зрение мерцаний символов фона при неустойчивой работе и нечетком изображении на экране.

На основании требований п. 10.3 Санитарных правил и норм «Гигиенические требования к персональным электронно-вычислительным машинам и организации работы» СанПиН 2,2.2.542-96, утверждённый постановлением Госкомсанэпиднадзора России N 14 от 14 июля 1996г. «женщины со времени установления беременности и в период кормления ребёнка грудью к выполнению всех видов работ, связанных с использованием ПЭВМ, не допускаются».

6. Экономическая часть

.1 Расчёт трудозатрат на разработку программного продукта

Произведём расчёт трудозатрат.

Трудозатраты измеряются в чел.*час.


где: tи- затраты труда на исследование алгоритма решения задачи;а - затраты на разработку блок-схемы алгоритма;п - затраты на программирование;отл. окон.- затраты на отладку программы;д - затраты на подготовку документации.

Затраты труда на исследование алгоритма решения задачи с учетом уточнения описания и квалификации программиста вычисляются по формуле:


где: Q - количество отчетов в программе;

В - коэффициент увеличения затрат зависит от сложности программы (1…5);- коэффициент квалификации разработчика.

10*1*(1+1)*100=1100

где: q - предполагаемое число отчетов и форм;

с - коэффициент сложности программы (1…2);

р - коэффициент коррекции программы в ходе ее разработки (0,5..1);

в - нормировочный коэффициент (100).

Коэффициент. увеличения затрат В характеризует увеличение затрат труда вследствие недостаточно полного описания задачи, уточнений и некоторой доработки. Этот коэффициент может принимать значения от 1,2 до 5.

Коэффициент квалификации разработчика зависит от стажа работы программиста следующим образом:

стаж до 2-х лет - к=0,8;

от 2 до 3 лет - к=1;

от 3 до 7 лет - к=1,3…1,4;

от 7 лет - к=1,5…1,6.

Произведём расчёт затраты труда на исследование алгоритма решения задачи:


Затраты труда на исследование алгоритма решения задачи составят 47,07чел.*час.

Расчет затрат на разработку блок-схемы алгоритма.

Расчет трудозатрат производится по формуле:

tа = Q/(60…75)*k (4)а = 1100/(75*0,8)= 11,73

Затраты на разработку блок-схемы алгоритма составят 11,73чел.*час. Расчет затрат на отладку программы на персональном компьютере. Отладкой программ занимается программист.

Отладка программы - выполнение программы для выявления дефектов в функциях, в логике, проводится проверка программного продукта на соответствие технического задания.

Расчет трудозатрат на отладку производится по формуле:

Т.отл = Q/(40…50)*k (5)

Т.отл = 1100/(40*0.8)= 34,38

Затраты на отладку программы на персональном компьютере составят 34,38чел*час.

При комплексной отладке программы следует предусмотреть возрастающие в 1,5 раз затраты, поэтому окончательные трудовые затраты на отладку программы будут равны:

отл.окон. = tотл* 1,5 (6)отл.окон. = 34,38 * 1,5=51.56

Затраты на окончательную отладку программы на персональном компьютере составят 51.56чел.*час.

Трудовые затраты на подготовку документации будут складываться из затрат труда на подготовку рукописного текста и затрат труда на редактирование, печать и оформление документации.


где: tдп - трудовые затраты на подготовку материалов в рукописи;др - затраты на редактирование, печать и оформление документов.

Рассчитаем трудозатраты на подготовку материалов в рукописи по формуле:

дп = 1100/(200*0,8)= 6,87

Затраты на редактирование, печать и оформление tдр прямо пропорционально зависит от затрат на подготовку материалов в рукописи.


Произведём расчёт трудовых затрат на подготовку документации:


Таким образом, общие трудовые затраты на подготовку документации составят чел*час.

Расчет трудозатрат на написание исходного кода программы (программирование)

Программирование - процесс создания компьютерных программ и/или программного обеспечения с помощью языков программирования.

Затраты на программирование составляют примерно 20-30% от общих трудозатрат на остальные этапы разработки программы.

Рассчитаем затраты на программирование, как 20% от общих трудозатрат:

 (10)


Затраты на программирование составят чел*час.

Расчет общих трудозатрат на разработку программного продукта.

Полученные трудозатраты сводим в таблицу, производим суммирование всех видов трудозатрат на разработку программного и находим общие трудозатраты Т:


Таким образом, общие трудозатраты на разработку программного продукта составят  чел*час.

Таблица 12 - Структура трудозатрат на разработку программного продукта

Виды трудозатрат

Индекс

Трудоемкость, чел*час

Структура трудозатрат, %

На исследование алгоритма

29,64

23.53

На разработку блок - схемы

11,75

9.32

На программирование

tп

20.99

16.66

На отладку программы

Tотл.окон

51.56

40.94

На подготовку документации

12.02

9.55

Итого (общие трудозатраты)

Т

125.94

100


Из приведенной таблицы видно, что наибольшее количество трудозатрат при разработке программного продукта обычно вызывают: на исследование алгоритма и отладку программы.

6.2 Составление сметы затрат на разработку программного продукта

Смета затрат на разработку программного продукта включает в себя следующие статьи:

затраты на оплату труда программисту;

единый социальный налог (26 % от затрат на оплату труда);

затраты на оплату машинного времени.

.2.1 Расчет затрат на оплату труда разработчика

Расходы на оплату труда разработчика программы () определяются путем умножения трудоемкости создания программы на среднюю часовую зарплату программиста. Запишем расходы на оплату труда разработчика программы в виде формулы:


где:-трудоемкость разработки программного продукта, чел*час;

- средняя часовая оплата труда программиста, рублей в час.


где:- заработная плата программиста;

- месячный фонд рабочего времени, часов.

Произведём расчёт среднечасовой оплаты труда программиста:


Произведём расчёты оплаты труда разработчика программы:


Дополнительная заработная плата:


Итого затраты па оплату труда:


Расходы на оплату труда разработчика программы составят .

.2.2 Расчет отчислений в социальные фонды

Единый социальный налог составляет 26 % от затрат на оплату труда программиста:

.2.3 Рассчитаем затраты на оплату машинного времени при отладке программы

Стоимость машинного часа работы рассчитывается по формуле:


где:- стоимость машинного часа работы, руб.;

- амортизация компьютера за 1 м/ч, руб.;

- стоимость электроэнергии за 1 ч работы, руб.

Таблица 13 - Находим рыночную стоимость компьютера

Наименование

Марка

Стоимость, руб.

Ноутбук

MAC series N53S

19400

Мышка

Мышь Genius Net Scroll

600

Итого:


20000 руб.


Амортизация компьютера за 1 м/ч вычисляется по следующей формуле:


где:- стоимость компьютера, руб.;

- норма амортизации компьютера.


Стоимость электроэнергии за 1 ч работы вычисляется по следующей формуле:


где:- мощность компьютера, кВт/ч;

- стоимость 1 кВт электроэнергии, руб.

Рассчитаем Стоимость электроэнергии.


Используя теперь полученные значения, можно рассчитать стоимость 1 м/ч:


Себестоимость программы:

.3 Обоснование цены программного продукта

Произведём расчёт цены программного продукта и её обоснование.

Примем процент рентабельности (условно) - 15%

Прибыль рассчитать по формуле:


где:себестоимость;

 процент рентабельности.


Цена программного продукта равна сумме полной себестоимости и прибыли:


Цена программного продукта с НДС (НДС в России 18%):


Рассчитаем стоимость продукта по отпускной цене:


Стоимость программного продукта составляет  руб.

6.4 Расчет экономической эффективности

Значение экономической эффективности от использования программного продукта определяется по формуле:


где:- затраты по базовому варианту, руб.;

-затраты при использовании программного обеспечения (ПО), руб.


где:-трудоемкость разработки программного продукта, чел*час;

- средняя часовая оплата труда программиста, рублей в час.

 - доля заработной платы в общей смете затрат организации, определяется:


Для решения задачи 6ез использования разрабатываемого программного продукта необходимо примерно в 3 раза больше действующего фонда рабочего времени.


Произведём расчёт затраты по базовому варианту:

Теперь определим затраты при использовании программы:


где: -стоимость машинного часа работы, руб.;

- срок службы программного обеспечения, принимаемым равным 5 годам.

Произведём расчёты затрат прииспользовании программы:


Теперь рассчитаем значение экономической эффективности от использования программного продукта:


Таким образом, произведенный экономический анализ эффективности создания и эксплуатации программного продукта доказывает целесообразность его использования на предприятии.

6.4.1 Расчет срока окупаемости проекта

Определим срок окупаемости капиталовложений:


Таблица 14 - Основные технико-экономические показатели

Показатели

Ед. измерения

Значения

Общие трудозатраты на разработку программного продукта

Чел*час

125,94

Затраты на оплату труда

Руб.

Отчислений в социальные фонды

Руб.

Затраты на оплату машинного времени

Руб.

Себестоимость программы

Руб.

Цена программного продукта

Руб.

Экономическая эффективность

Руб.

Срок окупаемости капиталовложений

Год


Заключение

В соответствии с заданием к дипломному проекту разработана автоматизированная система Кадрового учёта. Наряду с разработкой была изучена предметная область, составлена концептуальная модель, выбрана среда разработки системы и модель данных.

Данный продукт будет в дальнейшем опробован на предприятии ООО «Силуэт-2004» Кадровый учёт, что позволит автоматизировать кадровый учет, выполняемый пока «вручную».

По результатам проделанной работы была подготовлена пояснительная записка.

Список использованных источников

1.     А.В. Рудаков «Технология разработки программных продуктов»;.

2.      Гагарина «Основы технологии разработки программных продуктов. Учебное пособие».

.        М.Г. Радченко, Е.Ю. Хрусталева. 1С: Предприятие 8.2. Практическое пособие разработчика - Москва, 2009.

.        Ажеронок В.А. Островерх А.В, Радченко М.Г. Хрусталева Е.Ю. Разработка управляемого интерфейса - "1С-Паблишинг", 2010.

.        Хрусталева Е.Ю. Разработка сложных отчетов в 1С. Предприятии 8. Система компоновки данных.

.        Габец А.П., Гончаров Д.И. Электронная версия книги "1С:Предприятие 8.1. Простые примеры разработки".

.        Бояркин В.А., Филатов А.И. 1С:Предприятие 8. Конвертация данных: обмен данными между прикладными решениями.

.        Андрей Габец, Дмитрий Гончаров, Дмитрий Козырев, Дмитрий Кухлевский, Максим Радченко. Профессиональная разработка в системе 1С:Предприятие 8.

.        Грянина Е.А., Харитонов С.А. Секреты профессиональной работы с «1С:Бухгалтерией 8». КАДРОВЫЙ УЧЕТ и ЗАРПЛАТА.

.        Харитонов С.А Бухгалтерский и налоговый учет в программе "1С:Бухгалтерия 8". Издание 2.

.        Е.Ю. Хрусталева Разработка сложных отчетов в 1С:Предприятии 8 Система компоновки данных.

.        А.П. Габец, Д.И. Гончаров 1С:Предприятие 8.1. Простые примеры разработки.

.        Д.И. Гончаров, Е.Ю. Хрусталева. Решение специальных прикладных задач в "1С:Предприятии 8.2". Серия "1С:Профессиональная разработка".

Приложение

Листинг 1 - Процедура проведения документа «Штатное Расписание»

Процедура ОбработкаПроведения(Отказ, Режим)

// Данный фрагмент построен конструктором.

// При повторном использовании конструктора, внесенные вручную изменения будут утеряны!!!

// регистр ШтатноеРасписаниеРегистр Приход

Движения.ШтатноеРасписаниеРегистр.Записывать = Истина;

Для Каждого ТекСтрокаШтатноеРасписание Из ШтатноеРасписание Цикл

Движение = Движения.ШтатноеРасписаниеРегистр.Добавить();

Движение.ВидДвижения = ВидДвиженияНакопления.Приход;

Движение.Период = Дата;

Движение.Должность = ТекСтрокаШтатноеРасписание.Должность;

Движение.Колличество = ТекСтрокаШтатноеРасписание.Колличество;

КонецЦикла;

КонецПроцедуры

Листинг2. Процедура проведения документа «Приём»

// Данный фрагмент построен конструктором.

// При повторном использовании конструктора, внесенные вручную изменения будут утеряны!!!

// регистр ШтатноеРасписаниеРегистр Расход

Движения.ШтатноеРасписаниеРегистр.Записывать = Истина;

Для Каждого ТекСтрокаПриёмСотрудника Из СписокСотрудников Цикл

Движение = Движения.ШтатноеРасписаниеРегистр.Добавить();

Движение.ВидДвижения = ВидДвиженияНакопления.Расход;

Движение.Период = Дата;

Движение.Должность = ТекСтрокаПриёмСотрудника.Должность;

Движение.Подразделение= ТекСтрокаПриёмСотрудника.Подразделение;

Движение.Оклад=ТекСтрокаПриёмСотрудника.СтавкаОклад;

Движение.Количество = 1;

// При проведении док приём претендент становится сотрудникои заноссится в справочник сотрудник

НовыйСотрудник=Новый Структура("Наименование,Должность,Подразделение,Приказ,ТН ");

НовыйСотрудник.Наименование=ТекСтрокаПриёмСотрудника.ФИО;

НовыйСотрудник.Приказ=ЭтотОбъект.Ссылка;

НовыйСотрудник.Подразделение=ТекСтрокаПриёмСотрудника.Подразделение;

НовыйСотрудник.ТН=ТекСтрокаПриёмСотрудника.ТН;

// проверить есть ли в справочнике такой сотрудник с такой должностью и подразделением п

//есть нет - создать, если есть - не создовать

Если НайтиСотрудника(НовыйСотрудник)//Пустая ссылка=истина

тогда

СоздатьЭлементСправочника(НовыйСотрудник);

КонецЕсли;

Движение.Период=Дата;

Движение.Регистратор=ЭтотОбъект.Ссылка;

Движение.Сотрудник=ТекСтрокаПриёмСотрудника.ФИО;

КонецЦикла;

&НаСервере

Процедура СоздатьЭлементСправочника(СтруктураДанные);

Сотрудник=Справочники.Сотрудники.СоздатьЭлемент(); //программно создаю элемент справочник сотрудники

Сотрудник.Наименование=СтруктураДанные.Наименование;

Сотрудник.Должность=СтруктураДанные.Должность;

Сотрудник.Подразделение=СтруктураДанные.Подразделение;

Сотрудник.ТН=СтруктураДанные.ТН;

Сотрудник.Приказ=СтруктураДанные.Приказ;

Сотрудник.Записать()

КонецПроцедуры

&НаСервере

Функция НайтиСотрудника(НовыйСотрудник);

//создать если пустая

Возврат Справочники.Сотрудники.НайтиПоНаименованию(НовыйСотрудник.Наименование).Пустая();

КонецФункции

&НаКлиенте

Процедура ПереводФИОПриИзменении(Элемент)

Перем Подразделение;

Перем Должность;

Перем Номер;

Перем Дата;

перем Договор;

Перем Ссылка;

Перем ТН;

ТекущаяСтрока=Элементы.Перевод.ТекущиеДанные;//та строка которую выберет пользователь

ФИО=ТекущаяСтрока.ФИО;//в текущей строке есть поле ФИО в нём фамилия

ОпределитьСотрудника(ФИО,Должность,Подразделение,ТН);// по ФИО получим должность с сервера из справочника сотрудники

ТекущаяСтрока.ДолжностьСтарая=Должность;

ТекущаяСтрока.ПодразделениеСтарое=Подразделение;

ТекущаяСтрока.ТН=ТН;

ПолучитьДоговор(ФИО,Дата,Номер,Договор);

ТекущаяСтрока.ТрудовойДоговор= Договор;

КонецПроцедуры

&НаСервере

Процедура ОпределитьСотрудника(ФИО,Должность,Подразделение,ТН);

Сотрудник=Справочники.Сотрудники.НайтиПоНаименованию(ФИО).ПолучитьОбъект();// по Фио опредилил элемент справочника что бы взять его реквизит должность

Должность=Сотрудник.Должность;

Подразделение=Сотрудник.Подразделение;

ТН=Сотрудник.ТН;

КонецПроцедуры

&НаКлиенте

Процедура ПереводДолжностьНоваяПриИзменении(Элемент)

ТекущаяСтрока=Элементы.Перевод.ТекущиеДанные;//та строка которую выберет пользователь

Должность=ТекущаяСтрока.ДолжностьНовая; //в текущей стороке возмём должность

Подразделение=ТекущаяСтрока.ПодразделениеНовое;

ТекущаяСтрока.Оклад=ОпределитьСтавку(Должность,Подразделение);

ПолучитьВакансииДолжности(Должность);

КонецПроцедуры

&НаСервере

Функция ПолучитьВакансииДолжности(Должность);

//запросим вакансии в регистре штат расписание

Запрос=Новый Запрос;

Запрос.Текст="ВЫБРАТЬ

ШтатноеРасписаниеРегистрОстаткиИОбороты.Должность.Ссылка КАК Должность,

ШтатноеРасписаниеРегистрОстаткиИОбороты.Подразделение.Ссылка КАК Подразделение,

ШтатноеРасписаниеРегистрОстаткиИОбороты.КоличествоКонечныйОстаток КАК Количество,

ШтатноеРасписаниеРегистрОстаткиИОбороты.ОкладКонечныйОстаток КАК Оклад

ИЗ

РегистрНакопления.ШтатноеРасписаниеРегистр.ОстаткиИОбороты КАК ШтатноеРасписаниеРегистрОстаткиИОбороты

ГДЕ

ШтатноеРасписаниеРегистрОстаткиИОбороты.Должность.Ссылка = &Должность";

Запрос.УстановитьПараметр("Должность",Должность);

ТаблицаЗначений=Запрос.Выполнить().Выгрузить();//результат запроса выгрузится в таблицу значение

Вакансии.Загрузить(ТаблицаЗначений);

КонецФункции

&НаСервере

Функция ОпределитьСтавку(Должность,Подразделение);

//Ставка=Документы.ШтатноеРасписание.ПолучитьСсылку().ПолучитьОбъект().ШтатноеРасписание.

Ставка=РегистрыНакопления.ШтатноеРасписаниеРегистр.Выбрать();

Пока Ставка.Следующий() цикл

если (Ставка.Должность= Должность) и (Ставка.Подразделение=Подразделение) тогда

Возврат ставка.Оклад ;

КонецЕсли;

КонецЦикла;

КонецФункции

&НаСервере

Процедура ПолучитьДоговор(ФИО,Дата,Номер,Наименование);

ФИОСылка=Справочники.ФизЛица.НайтиПоНаименованию(ФИО);

Договор=Документы.ТрудовойДоговор.НайтиПоРеквизиту("ФИО",ФИОСылка);

Наименование=Строка(Договор);

Дата=Договор.Дата;

Номер=Договор.Номер;

//Наименование=Договор.наи

КонецПроцедуры

&НаКлиенте

Процедура ПечатьФормы(Команда)

//Подготовка печатной формы соглашение

Сообщить("Печать отчёта");

ТабДок=Новый ТабличныйДокумент;

ПолучитьДанные(ТабДок);

ТабДок.Показать();

КонецПроцедуры

&НаСервере

функция ПолучитьДанные(ТабДок)

Макет=Документы.Перевод.ПолучитьМакет("Список");

ТабДок=Новый ТабличныйДокумент;

Область=Макет.ПолучитьОбласть("док");

для каждого СтрокаТаблЧасти из Объект.Перевод Цикл

Область.Параметры.ФИО=СтрокаТаблЧасти.ФИО;

Область.Параметры.НаименованиеУчреждения=Константы.НаименованиеУчреждения.Получить();// неизменяемая информация

Область.Параметры.Номер=Объект.Номер;

Область.Параметры.Дата=Объект.Дата;

Область.Параметры.ПодразделениеСтарое=СтрокаТаблЧасти.ПодразделениеСтарое;

Область.Параметры.ПодразделениеНовое=СтрокаТаблЧасти.ПодразделениеНовое;

Область.Параметры.ПериодС=СтрокаТаблЧасти.ПериодС;

Область.Параметры.ПериодПо=СтрокаТаблЧасти.ПериодПо;

Область.Параметры.ТН=СтрокаТаблЧасти.ТН;

Область.Параметры.ДолжностьСтарая=СтрокаТаблЧасти.ДолжностьСтарая;

Область.Параметры.ДолжностьНовая=СтрокаТаблЧасти.ДолжностьНовая;

Область.Параметры.Оклад=СтрокаТаблЧасти.Оклад;

Область.Параметры.ПерсональнаяНадбавка=СтрокаТаблЧасти.ПерсональнаяНадбавка;

Область.Параметры.ТрудовойДоговор=СтрокаТаблЧасти.ТрудовойДоговор;

Должность=Справочники.Должность.НайтиПоНаименованию("Директор");

Директор=Справочники.Сотрудники.НайтиПоРеквизиту("Должность",Должность);

Область.Параметры.ДолжностьДиректора=Должность;

Область.Параметры.ФИОдиректор=Директор;

ТабДок.Вывести(Область);

КонецЦикла;

Возврат ТабДок;

КонецФункции

&НаКлиенте

Процедура ПереводПодразделениеНовоеПриИзменении(Элемент)

//заполнить подразделение, префикс Табельного номера и ставки

ТекущаяСтрока=Элементы.Перевод.ТекущиеДанные;//та строка которую выберет пользователь

Должность=ТекущаяСтрока.ДолжностьНовая; //в текущей стороке возмём должность

Подразделение=ТекущаяСтрока.ПодразделениеНовое;

ТекущаяСтрока.ОкладНовый=ОпределитьСтавку(Должность,Подразделение);

ФИО=ТекущаяСтрока.ФИО;

// показать наличие в табличке

// запросить

ПолучитьВакансииПодразделение(Подразделение);

//ТекущаяСтрока.ТН=ПолучитьПрефикс(ПодразделениеНовое)+"-"+ПолучитьНомер(ФИО);

КонецПроцедуры

&НаСервере

Функция ПолучитьВакансииПодразделение(Подразделение);

//запросим вакансии в регистре штат расписание

Запрос=Новый Запрос;

Запрос.Текст="ВЫБРАТЬ

ШтатноеРасписаниеРегистрОстаткиИОбороты.Должность.Ссылка КАК Должность,

ШтатноеРасписаниеРегистрОстаткиИОбороты.Подразделение.Ссылка КАК Подразделение,

ШтатноеРасписаниеРегистрОстаткиИОбороты.КоличествоКонечныйОстаток КАК Количество,

ШтатноеРасписаниеРегистрОстаткиИОбороты.ОкладКонечныйОстаток КАК Оклад

ИЗ

РегистрНакопления.ШтатноеРасписаниеРегистр.ОстаткиИОбороты КАК ШтатноеРасписаниеРегистрОстаткиИОбороты

ГДЕ

ШтатноеРасписаниеРегистрОстаткиИОбороты.Подразделение.Ссылка = &Подразделение";

Запрос.УстановитьПараметр("Подразделение",Подразделение);

ТаблицаЗначений=Запрос.Выполнить().Выгрузить();//результат запроса выгрузится в таблицу значение

Вакансии.Загрузить(ТаблицаЗначений);

КонецФункции

Листинг3. Процедура проведения документа «Перевод»

//{{__КОНСТРУКТОР_ДВИЖЕНИЙ_РЕГИСТРОВ

// Данный фрагмент построен конструктором.

// При повторном использовании конструктора, внесенные вручную изменения будут утеряны!!!

Движения.ШтатноеРасписаниеРегистр.Записывать = Истина;

Для Каждого ТекСтрокаПеревод Из Перевод Цикл

// регистр ШтатноеРасписаниеРегистр Приход

Движение = Движения.ШтатноеРасписаниеРегистр.Добавить();

Движение.ВидДвижения = ВидДвиженияНакопления.Приход;

Движение.Период = Дата;

Движение.Должность = ТекСтрокаПеревод.ДолжностьСтарая;

Движение.Подразделение = ТекСтрокаПеревод.ПодразделениеСтарое;

Движение.Количество = 1;

Движение.Оклад = ТекСтрокаПеревод.Оклад;

КонецЦикла;

Движения.ШтатноеРасписаниеРегистр.Записывать = Истина;

Для Каждого ТекСтрокаПеревод Из Перевод Цикл

// регистр ШтатноеРасписаниеРегистр Расход

Движение = Движения.ШтатноеРасписаниеРегистр.Добавить();

Движение.ВидДвижения = ВидДвиженияНакопления.Расход;

Движение.Период = Дата;

Движение.Должность = ТекСтрокаПеревод.ДолжностьНовая;

Движение.Подразделение = ТекСтрокаПеревод.ПодразделениеНовое;

Движение.Количество = 1;

КонецЦикла;

//}}__КОНСТРУКТОР_ДВИЖЕНИЙ_РЕГИСТРОВ

КонецПроцедуры

&НаСервере

Процедура СоздатьЭлементСправочника(СтруктураДанные);

Сотрудник=Справочники.Сотрудники.СоздатьЭлемент(); //программно создаю элемент справочник сотрудники

Сотрудник.Наименование=СтруктураДанные.Наименование;

Сотрудник.Должность=СтруктураДанные.Должность;

Сотрудник.Приказ=СтруктураДанные.Приказ;

Сотрудник.Записать();

КонецПроцедуры

&НаКлиенте

Процедура ПереводФИОПриИзменении(Элемент)

Перем Подразделение;

Перем Должность;

Перем Номер;

Перем Дата;

перем Договор;

Перем Ссылка;

Перем ТН;

ТекущаяСтрока=Элементы.Перевод.ТекущиеДанные;//та строка которую выберет пользователь

ФИО=ТекущаяСтрока.ФИО;//в текущей строке есть поле ФИО в нём фамилия

ОпределитьСотрудника(ФИО,Должность,Подразделение,ТН);// по ФИО получим должность с сервера из справочника сотрудники

ТекущаяСтрока.ДолжностьСтарая=Должность;

ТекущаяСтрока.ПодразделениеСтарое=Подразделение;

ТекущаяСтрока.ТН=ТН;

ПолучитьДоговор(ФИО,Дата,Номер,Договор);

ТекущаяСтрока.ТрудовойДоговор= Договор;

КонецПроцедуры

&НаСервере

Процедура ОпределитьСотрудника(ФИО,Должность,Подразделение,ТН);

Сотрудник=Справочники.Сотрудники.НайтиПоНаименованию(ФИО).ПолучитьОбъект();// по Фио опредилил элемент справочника что бы взять его реквизит должность

Должность=Сотрудник.Должность;

Подразделение=Сотрудник.Подразделение;

ТН=Сотрудник.ТН;

КонецПроцедуры

&НаКлиенте

Процедура ПереводДолжностьНоваяПриИзменении(Элемент)

ТекущаяСтрока=Элементы.Перевод.ТекущиеДанные;//та строка которую выберет пользователь

Должность=ТекущаяСтрока.ДолжностьНовая; //в текущей стороке возмём должность

Подразделение=ТекущаяСтрока.ПодразделениеНовое;

ТекущаяСтрока.Оклад=ОпределитьСтавку(Должность,Подразделение);

ПолучитьВакансииДолжности(Должность);

КонецПроцедуры

&НаСервере

Функция ПолучитьВакансииДолжности(Должность);

//запросим вакансии в регистре штат расписание

Запрос=Новый Запрос;

Запрос.Текст="ВЫБРАТЬ

ШтатноеРасписаниеРегистрОстаткиИОбороты.Должность.Ссылка КАК Должность,

ШтатноеРасписаниеРегистрОстаткиИОбороты.Подразделение.Ссылка КАК Подразделение,

ШтатноеРасписаниеРегистрОстаткиИОбороты.КоличествоКонечныйОстаток КАК Количество,

ШтатноеРасписаниеРегистрОстаткиИОбороты.ОкладКонечныйОстаток КАК Оклад

ИЗ

РегистрНакопления.ШтатноеРасписаниеРегистр.ОстаткиИОбороты КАК ШтатноеРасписаниеРегистрОстаткиИОбороты

ГДЕ

ШтатноеРасписаниеРегистрОстаткиИОбороты.Должность.Ссылка = &Должность";

Запрос.УстановитьПараметр("Должность",Должность);

ТаблицаЗначений=Запрос.Выполнить().Выгрузить();//результат запроса выгрузится в таблицу значение

Вакансии.Загрузить(ТаблицаЗначений);

КонецФункции

&НаСервере

Функция ОпределитьСтавку(Должность,Подразделение);

//Ставка=Документы.ШтатноеРасписание.ПолучитьСсылку().ПолучитьОбъект().ШтатноеРасписание.

Ставка=РегистрыНакопления.ШтатноеРасписаниеРегистр.Выбрать();

Пока Ставка.Следующий() цикл

если (Ставка.Должность= Должность) и (Ставка.Подразделение=Подразделение) тогда

Возврат ставка.Оклад ;

КонецЕсли;

КонецЦикла;

КонецФункции

&НаСервере

Процедура ПолучитьДоговор(ФИО,Дата,Номер,Наименование);

ФИОСылка=Справочники.ФизЛица.НайтиПоНаименованию(ФИО);

Договор=Документы.ТрудовойДоговор.НайтиПоРеквизиту("ФИО",ФИОСылка);

Наименование=Строка(Договор);

Дата=Договор.Дата;

Номер=Договор.Номер;

//Наименование=Договор.наи

КонецПроцедуры

&НаКлиенте

Процедура ПечатьФормы(Команда)

//Подготовка печатной формы соглашение

Сообщить("Печать отчёта");

ТабДок=Новый ТабличныйДокумент;

ПолучитьДанные(ТабДок);

ТабДок.Показать();

КонецПроцедуры

&НаСервере

функция ПолучитьДанные(ТабДок)

Макет=Документы.Перевод.ПолучитьМакет("Список");

ТабДок=Новый ТабличныйДокумент;

Область=Макет.ПолучитьОбласть("док");

для каждого СтрокаТаблЧасти из Объект.Перевод Цикл

Область.Параметры.ФИО=СтрокаТаблЧасти.ФИО;

Область.Параметры.НаименованиеУчреждения=Константы.НаименованиеУчреждения.Получить();// неизменяемая информация

Область.Параметры.Номер=Объект.Номер;

Область.Параметры.Дата=Объект.Дата;

Область.Параметры.ПодразделениеСтарое=СтрокаТаблЧасти.ПодразделениеСтарое;

Область.Параметры.ПодразделениеНовое=СтрокаТаблЧасти.ПодразделениеНовое;

Область.Параметры.ПериодС=СтрокаТаблЧасти.ПериодС;

Область.Параметры.ПериодПо=СтрокаТаблЧасти.ПериодПо;

Область.Параметры.ТН=СтрокаТаблЧасти.ТН;

Область.Параметры.ДолжностьСтарая=СтрокаТаблЧасти.ДолжностьСтарая;

Область.Параметры.ДолжностьНовая=СтрокаТаблЧасти.ДолжностьНовая;

Область.Параметры.Оклад=СтрокаТаблЧасти.Оклад;

Область.Параметры.ПерсональнаяНадбавка=СтрокаТаблЧасти.ПерсональнаяНадбавка;

Область.Параметры.ТрудовойДоговор=СтрокаТаблЧасти.ТрудовойДоговор;

Должность=Справочники.Должность.НайтиПоНаименованию("Директор");

Директор=Справочники.Сотрудники.НайтиПоРеквизиту("Должность",Должность);

Область.Параметры.ДолжностьДиректора=Должность;

Область.Параметры.ФИОдиректор=Директор;

ТабДок.Вывести(Область);

КонецЦикла;

Возврат ТабДок;

КонецФункции

&НаКлиенте

Процедура ПереводПодразделениеНовоеПриИзменении(Элемент)

//заполнить подразделение, префикс Табельного номера и ставки

ТекущаяСтрока=Элементы.Перевод.ТекущиеДанные;//та строка которую выберет пользователь

Должность=ТекущаяСтрока.ДолжностьНовая; //в текущей стороке возмём должность

Подразделение=ТекущаяСтрока.ПодразделениеНовое;

ТекущаяСтрока.ОкладНовый=ОпределитьСтавку(Должность,Подразделение);

ФИО=ТекущаяСтрока.ФИО;

// показать наличие в табличке

//

// запросить

ПолучитьВакансииПодразделение(Подразделение);

//ТекущаяСтрока.ТН=ПолучитьПрефикс(ПодразделениеНовое)+"-"+ПолучитьНомер(ФИО);

КонецПроцедуры

&НаСервере

Функция ПолучитьВакансииПодразделение(Подразделение);

//запросим вакансии в регистре штат расписание

Запрос=Новый Запрос;

Запрос.Текст="ВЫБРАТЬ

ШтатноеРасписаниеРегистрОстаткиИОбороты.Должность.Ссылка КАК Должность,

ШтатноеРасписаниеРегистрОстаткиИОбороты.Подразделение.Ссылка КАК Подразделение,

ШтатноеРасписаниеРегистрОстаткиИОбороты.КоличествоКонечныйОстаток КАК Количество,

ШтатноеРасписаниеРегистрОстаткиИОбороты.ОкладКонечныйОстаток КАК Оклад

ИЗ

РегистрНакопления.ШтатноеРасписаниеРегистр.ОстаткиИОбороты КАК ШтатноеРасписаниеРегистрОстаткиИОбороты

ГДЕ

ШтатноеРасписаниеРегистрОстаткиИОбороты.Подразделение.Ссылка = &Подразделение";

Запрос.УстановитьПараметр("Подразделение",Подразделение);

ТаблицаЗначений=Запрос.Выполнить().Выгрузить();//результат запроса выгрузится в таблицу значение

Вакансии.Загрузить(ТаблицаЗначений);

КонецФункции

Листинг 4 - Процедура проведения документа «Увольнение»

Процедура ОбработкаПроведения(Отказ, Режим)

//{{__КОНСТРУКТОР_ДВИЖЕНИЙ_РЕГИСТРОВ

// Данный фрагмент построен конструктором.

// При повторном использовании конструктора, внесенные вручную изменения будут утеряны!!!

// регистр ШтатноеРасписаниеРегистр Приход

Движения.ШтатноеРасписаниеРегистр.Записывать = Истина;

Для Каждого ТекСтрокаУвольнение Из Увольнение Цикл

Движение = Движения.ШтатноеРасписаниеРегистр.Добавить();

Движение.ВидДвижения = ВидДвиженияНакопления.Приход;

Движение.Период = Дата;

Движение.Должность = ТекСтрокаУвольнение.Должность;

Движение.Подразделение=ТекСтрокаУвольнение.Подразделение;

Движение.Количество = 1;

КонецЦикла;

//}}__КОНСТРУКТОР_ДВИЖЕНИЙ_РЕГИСТРОВ

КонецПроцедуры

&НаСервере

Процедура УдалитьЭлементСправочника(Сотрудник);

Сотрудник=Справочники.Сотрудники.НайтиПоНаименованию(Сотрудник); //программно создаю элемент справочник сотрудники

ф=Сотрудник.ПометкаУдаления;

КонецПроцедуры

&НаКлиенте

Процедура УвольнениеФИОПриИзменении(Элемент)

Перем ТН;

Перем Дата;

Перем Номер;

Перем Договор;

Перем Должность;

Перем Подразделение;

ТекущаяСтрока=Элементы.Увольнение.ТекущиеДанные;//та строка которую выберет пользователь

ФИО=ТекущаяСтрока.ФИО;//в текущей строке есть поле ФИО в нём фамилия

ОпределитьСотрудника(ФИО,Должность,Подразделение,ТН);// по ФИО получим должность с сервера из справочника сотудники

ТекущаяСтрока.Должность=Должность;

ТекущаяСтрока.Подразделение=Подразделение;

ТекущаяСтрока.ТН=ТН;

ПолучиДоговор(ФИО,Дата,Номер,Договор);

ТекущаяСтрока.ТрудовойДоговор= Договор;

КонецПроцедуры

&НаКлиенте

Процедура ПечатьФормы(Команда)

//Подготовка печатной формы соглашение

Сообщить("Печать отчёта");

ТабДок=Новый ТабличныйДокумент;

ПолучитьДанные(ТабДок);

ТабДок.Показать();

КонецПроцедуры

&НаСервере

Процедура ПолучитьДоговор(ФИО,Дата,Номер,Договор);

Договор=Документы.ТрудовойДоговор.НайтиПоРеквизиту("ФИО",ФИО);

Дата=Договор.Дата;

Номер=Договор.Номер;

КонецПроцедуры

&НаСервере

Процедура ПолучиДоговор(ФИО,Дата,Номер,Наименование);

ФИОСылка=Справочники.ФизЛица.НайтиПоНаименованию(ФИО);

Договор=Документы.ТрудовойДоговор.НайтиПоРеквизиту("ФИО",ФИОСылка);

Наименование=Строка(Договор);

Дата=Договор.Дата;

Номер=Договор.Номер;

КонецПроцедуры

&НаСервере

Процедура ОпределитьСотрудника(ФИО,Должность,Подразделение,ТН);

Сотрудник=Справочники.Сотрудники.НайтиПоНаименованию(ФИО);// по Фио опредилил элемент справочника что бы взять его реквизит должность

Должность=Сотрудник.Должность;

Подразделение=Сотрудник.Подразделение;

ТН=Сотрудник.ТН;

КонецПроцедуры

&НаСервере

функция ПолучитьДанные(ТабДок)

Макет=Документы.Увольнение.ПолучитьМакет("Увольнение");

ТабДок=Новый ТабличныйДокумент;

Область=Макет.ПолучитьОбласть("док");

для каждого СтрокаТаблЧасти из Объект.Увольнение Цикл

Область.Параметры.ФИО=СтрокаТаблЧасти.ФИО;

Область.Параметры.НаименованиеУчреждения=Константы.НаименованиеУчреждения.Получить();// неизменяемая информация

Область.Параметры.Номер=Объект.Номер;

Область.Параметры.Дата=Объект.Дата;

Область.Параметры.Подразделение=СтрокаТаблЧасти.Подразделение;

Область.Параметры.УвлитьС=СтрокаТаблЧасти.УволитьС;

Область.Параметры.ТН=СтрокаТаблЧасти.ТН;

Область.Параметры.Должность=СтрокаТаблЧасти.Должность;

Область.Параметры.ТрудовойДоговор=СтрокаТаблЧасти.ТрудовойДоговор;

Должность=Справочники.Должность.НайтиПоНаименованию("Директор");

Директор=Справочники.Сотрудники.НайтиПоРеквизиту("Должность",Должность);

Область.Параметры.ДолжностьДиректора=Должность;

Область.Параметры.ФИОдиректор=Директор;

ТабДок.Вывести(Область);

КонецЦикла;

Возврат ТабДок;

КонецФункции

Листинг 5 - Процедура проведения документа «Увольнение»

&НаКлиенте

Процедура ПечатьСоглашения(Команда)

//Подготовка печатной формы соглашение

Сообщить("Печать отчёта");

ТабДок=Новый ТабличныйДокумент;

ПолучитьДанные(ТабДок);

ТабДок.Показать();

КонецПроцедуры

&НаСервере

функция ПолучитьДанные(ТабДок)

Макет=Документы.Резюме.ПолучитьМакет("Макет");

ТабДок=Новый ТабличныйДокумент;

Область=Макет.ПолучитьОбласть("Документ");

Область.Параметры.ФИО=Объект.ФИО;

Область.Параметры.Номер=Объект.Номер;//собственная Номер документа резюме

Область.Параметры.Дата=Объект.Дата;//собственная дата документа резюме

Область.Параметры.НаименованиеУчреждения=Константы.НаименованиеУчреждения.Получить();// неизменяемая информация

Область.Параметры.ДатаС=Объект.Дата;//собственная дата документа резюме

Область.Параметры.ДатаПО=Объект.ДатаУничтоженияДанных;

область.Параметры.ЮридическийАдрес=Константы.ЮридическийАдрес.Получить();

КонтактнаяИнформация= Объект.КонтактнаяИнформация.Выгрузить(); //выгрузим в массив

Количество=0;

Количество=КонтактнаяИнформация.Количество();=" ";

//По всем строкам табличной части

Для i=0 По Количество-1 Цикл= c+" "+КонтактнаяИнформация[i].ВидИнформации+" "+КонтактнаяИнформация[i].Информация;

КонецЦикла;

область.Параметры.Адрес=c;

ТабДок.Вывести(Область);

Возврат ТабДок;

КонецФункции

&НаКлиенте

Процедура ДатаУничтоженияДанныхПриИзменении(Элемент)

Объект.ХранениеПерсонДанных=Истина;

КонецПроцедуры

Листинг 6 - Процедура проведения документа «ТрудовойДоговор»

&НаКлиенте

Процедура Печать(Команда)

//Подготовка печатной формы Трудового договра

Сообщить("Печать отчёта");

ТабДок=Новый ТабличныйДокумент;

ПолучитьДанные(ТабДок);

ТабДок.Показать();

КонецПроцедуры

&НаСервере

функция ПолучитьДанные(ТабДок)

Макет=Документы.ТрудовойДоговор.ПолучитьМакет("Макет");

ТабДок=Новый ТабличныйДокумент;

Область=Макет.ПолучитьОбласть("док");

Область.Параметры.ФИО=Объект.ФИО;

Область.Параметры.НаименованиеУчреждения=Константы.НаименованиеУчреждения.Получить();// неизменяемая информация

Область.Параметры.ПериодС=Объект.Дата;//собственная дата документа резюме

область.Параметры.ЮридическийАдрес=Константы.ЮридическийАдрес.Получить();

Должность=Справочники.Должность.НайтиПоНаименованию("Директор");

Директор=Справочники.Сотрудники.НайтиПоРеквизиту("Должность",Должность);

Область.Параметры.ФИОдиректор=Директор;

Область.Параметры.Должность=Должность;

ТабДок.Вывести(Область);

Возврат ТабДок;

КонецФункции

Листинг 7 - Процедура проведения документа «ТрудовойДоговор»

Процедура ОбработкаПроведения(Отказ, Режим)

// Данный фрагмент построен конструктором.

// При повторном использовании конструктора, внесенные вручную изменения будут утеряны!!!

// регистр ШтатноеРасписаниеРегистр Приход

Движения.ШтатноеРасписаниеРегистр.Записывать = Истина;

Для Каждого ТекСтрокаШтатноеРасписание Из ШтатноеРасписание Цикл

Движение=Движения.ШтатноеРасписаниеРегистр.Добавить();

Движение.ВидДвижения = ВидДвиженияНакопления.Приход;

Движение.Период = Дата;

Движение.Должность=ТекСтрокаШтатноеРасписание.Должность;

Движение.Колличество = ТекСтрокаШтатноеРасписание.Колличество;

КонецЦикла;

КонецПроцедуры

Похожие работы на - Кадровый учёт в 1C

 

Не нашли материал для своей работы?
Поможем написать уникальную работу
Без плагиата!
Без нейросетей!