Документирование процесса разработки программного обеспечения с использованием UML ИС 'Уют: Оперативное управление гостиницей'
Министерство сельского хозяйства
Росссийской федерации
Федеральное государственное
общеобразовательное учреждение высшего профессионального обучения
Московский государственный
агроинженерный университет им. В.П. Горячкина
Кафедра вычислительной техники и прикладной
информатики
МГАУ 0110302.62.6012.811.П3
Пояснительная записка к расчетной
работе
по дисциплине «Программная инженерия»
Тема:
Документирование процесса разработки
программного обеспечения с использованием UML ИС "Уют: Оперативное
управление гостиницей"
Проверил: С.С. Зимнов
Выполнил: И.С. Мотков
Студент 26ИЭФ
Москва 2012
Задание 1
Пусть требуется создать программную систему, предназначенную для
администратора гостиницы. Такая система должна обеспечивать хранение сведений
об имеющихся в гостинице номерах, о проживающих в гостинице клиентах и о
служащих, убирающих в номерах. Пусть количество номеров в гостинице известно, и
имеются номера трех типов: одноместный, двухместный и трехместный, отличающийся
стоимостью проживания в сутки. В каждом номере есть телефон. О каждом
проживающем должна храниться следующая информация: Номер паспорта, фамилия имя,
отчество, город, из которого он прибыл, дата поселения в гостинице, выделенный
гостиничный номер. О служащих гостиницы должна храниться информация следующего
содержания: фамилия, имя, отчество, где (этаж) и когда (день недели) он
убирает. Служащий гостиницы убирает все номера на одном этаже в определенные
дни недели, при этом в разные дни он может убирать разные этажи.
Работа с системой предполагает получение следующей информации:
о клиентах, проживающих в заданном номере;
о клиентах, прибывших из заданного города;
о том, кто из служащих убирал номер указанного клиента в заданный день
недели;
Есть ли в гостинице свободные места и свободные номера и, если есть, то
сколько.
Администратор должен иметь возможность выполнить следующие операции:
принять или уволить служащего гостиницы;
изменить расписание работы служащего;
поселить или выселить клиента;
Необходимо предусмотреть также возможность автоматической выдачи клиенту
счета за проживание в гостинице и получения отчета о работе гостиницы за
указанный квартал текущего года. Такой отчет должен содержать следующие
сведения: число клиентов за указанный период, сколько дней был занят и свободен
каждый из номеров гостиницы, общая сумма дохода.
Оглавление
Введение
. Постановка задачи
.1 Краткая характеристика
предприятия
.2 Описание предметной
области
.3 Цели и задачи проекта
. Описание ключевых моментов
бизнес-процессов
.1 Нормативные документы,
устанавливающие требования к процессу
.2 Заинтересованные лица
процесса и их интересы к ИС
.3 Проблемы Заказчика
.4 Цели разработки
.5 Функциональные возможности
.6 Объекты информационной
системы
.7 Выбор и обоснование
средств и методов разработки программного средства
.7.1 Выбор метода разработки
.7.2 Выбор и обоснование
языка программирования
.7.3 Выбор СУБД
. Описание функционального
назначения системы
.1 Определение вариантов
использования ИС «Уют: Оперативное управление гостиницей»
.2 Диаграммы вариантов ИС
«Уют: Оперативное управление гостиницей»
. Логическая структура
информации ИС «Уют: Оперативное управление гостиницей» (по функциональным
подсистемам)
.1 Разработка диаграммы
классов
.2 Описание таблиц БД
.3 Разработка диаграммы
состояний
.4 Формирование диаграммы
деятельности
.5 Разработка диаграммы
последовательности
.6 Разработка диаграммы
компонентов
.7 Разработка диаграммы
развертывания
Заключение
Список использованной
литературы
Введение
Интенсивное развитие информационных технологий с каждым годом делает
разработку информационных систем одним из определяющих факторов успеха в каждой
области бизнеса, промышленности, также и в сфере научных исследований. В
условиях быстрого развития современного производства и общественного устройства
управление в организациях должно находиться в состоянии непрерывного развития,
которое сегодня невозможно обеспечить без исследования путей и возможностей
этого развития, без выбора альтернативных направлений. За многие годы работы
разные учреждения и предприятия накопили большие объемы информации, которая
продолжает увеличиваться, возникает необходимость в ее систематизации и
обработке. В современном мире всевозможных данных, сведений не просто много, а
гигантское количество. Компьютеры проникли в большинство предприятий, учебных
заведений, исследовательских институтов, промышленных центров. Работать с
огромной кучей бумажной информацией очень долго и трудоемко. Выход можно найти,
например, в создании электронной базы данных или разработать специализированное
программное обеспечение для конкретной организации, которая имеет свою
уникальную предметную область, и, следовательно, к ней не подойдут ни какие
другие разработанные ранее программные продукты. Это значительно облегчит
работу различных информационных служб.
В данной расчетной работе отражен процесс проектирования информационной
системы регистрации клиента гостиницы, планирования и контроля работы
обслуживающего персонала. Процесс проектирования будет рассмотрен в следующих
аспектах:
проектирование объектов данных, которые будут реализованы;
проектирование форм, отчетов, вычислительных модулей;
учет конкретной среды или технологии, а именно: топология сети,
конфигурация используемых средств.
1. Постановка
задачи
.1 Краткая
характеристика предприятия
В качестве объекта автоматизации в данной расчетной работе
рассматривается гостиница «Уют». Гостиница расположена в двухэтажном здании.
Номерной фонд гостиницы включает в себя номера разных типов, отличающихся по
стоимости:
одноместный;
двухместный;
трехместный.
.2 Описание
предметной области
Данное предприятие является ярким представителем сферы оказания услуг.
Гостиница предоставляет временное пристанище для физических лиц посредством
сдачи в аренду на определенный срок жилого помещения - гостиничного номера за
определенную плату на период времени (как правило, сутки или несколько суток).
Администратор гостиницы, исходя из наличия свободного номерного фонда,
извещает посетителя-клиента об условиях проживания в предлагаемых номерах
гостиницы, информирует потенциального клиента о стоимости предоставляемых
услуг. Моментом заключения договора оказания услуг является момент выписки
договора - счета для клиента гостиницы.
Кроме услуг по предоставлению временного жилья, персонал гостиницы
оказывает услуги по уборке номерного фонда. Стоимость этой услуги, как правило,
входит в стоимость проживания. Администрация гостиницы обязана обеспечивать
своевременную и качественную уборку номерного фонда. Уборка осуществляется не
менее 2-х раз в неделю для номеров, в которых проживают постояльцы, а также
сразу же после их выезда.
Также, в перечень обязанностей администратора гостиницы входит оформление
и расторжение трудовых отношений с обслуживающим персоналом гостиницы.
.3 Цели и
задачи проекта
Целью данной расчетной работы является создание информационной системы
Разрабатываемая информационная система должна решить следующие задачи:
. Оперативное получение информации об использовании номерного фонда
(наличие свободных номеров, какие номера заняты) на любой момент времени.
2. Управление обслуживающим персоналом гостиницы (прием на работу,
увольнение).
. Планирование графика уборки помещений, контроль фактического
исполнения графика уборки.
. Получение информации для анализа рентабельности использования
номерного фонда. Как подзадачу данного раздела, необходимо реализовать ввод,
хранение и получение информации о проживающих (в рамках законодательства РФ)
для наработки базы постоянных клиентов, для различного рода маркетинговых
исследований, проводимых руководством и собственниками гостиницы, в целях
повышения рентабельности бизнеса.
Заказчиком принято решение, что разрабатываемая информационная система
будет называться ИС «Уют: Оперативное управление гостиницей».
2.
Описание ключевых моментов бизнес-процессов
Бизнес-процесс это последовательность операций, создающих определенный
продукт (результат), имеющий ценность для потребителя.
Под «операцией» будем понимать действие человека, приводящее к
определенному позитивному изменению.
Таблица 1
Данные бизнес процесса
|
Тип данных
|
Перечень данных
|
|
Входные
|
Информация о клиенте при
заселении - карточка клиента (паспортные данные, ФИО, телефон). Карточка
гостиничного номера. Приказы о найме на работу. Приказы на увольнение.
Изменения в графике работы ответственного за уборку.
|
|
Выходные
|
Счет на оплату. Справка о
наличии свободных номеров на дату. Отчет об использовании номерного фонда за
период. Отчет об ответственных за уборку в номерном фонде на дату(период).
Шаблоны кадровых приказов
|
|
Внутренние
|
Должностная инструкции
(администратора, уборщика помещения). Графики работы персонала. План
гостиницы.
|
В Таблице 1 представлены входные, выходные и внутренние данные
бизнес-процесса, включающие документы, сведения, информационные и управляющие
воздействия, которые поступают в процесс, формируются в процессе или передаются
из процесса в другие процессы.
2.1 Нормативные
документы, устанавливающие требования к процессу
Порядок предоставления гостиничных услуг регламентируется Постановлением
Правительства РФ «Об утвеждении правил предоставления гостиничных услуг в
Российской Федерации» №490 от 25 апреля 1997 г.
2.2
Заинтересованные
лица процесса и их интересы к ИС
В Таблице 2 приведен перечень лиц, заинтересованных в создании
инфомационной системы деятельности гостиницы. Для каждого заинтересованного
лица указаны его интересы.
Таблица 2
Заинтересованные лица
|
№
|
Наименование
|
Описание
|
Интересы
|
|
1
|
Контролирующие органы
(налоговая служба, трудинспекция)
|
Государственные органы
власти, контролирующие органы
|
I3
|
|
2
|
Собственник (и)
|
Владелец (ы) гостиницы
|
I1, I3
|
|
3
|
Администратор гостиницы
|
Должностное лицо
|
I2, I4, I5, I6, I7, I8
|
|
4
|
Клиент
|
Лицо, пользующееся услугами
гостиницы
|
I6
|
В Таблице 3 приведен перечень интересов, которые заинтересованные лица
имеют в отношении ИС «Уют: Оперативное управление гостиницей».
Таблица 3
Интересы заинтересованных лиц
|
№
|
Интерес
|
|
I1
|
Получение актуальной
информации для анализа финансовой деятельности гостиницы
|
|
I2
|
Повышение рентабельности
гостиницы по результатам анализа данных ИС
|
|
I3
|
Бухгалтерская отчетность
|
|
I4
|
Cоблюдение трудового законодательства
|
|
I5
|
Хранение информации о
клиентах
|
|
I6
|
Сокращение времени
оформления отношений с клиентами (выписка договора-счета)
|
|
I7
|
Упорядочить и ускорить
оформление и расторжение трудовых отношений с персоналом
|
|
I8
|
Планирование и контроль
исполнения графика уборки номеров, уровня качества работы персонала
|
2.3 Проблемы
Заказчика
Анализ процесса показал, что у Заказчика существует ряд проблем, перечень
которых приведен в Таблице 4.
Таблица 4
Проблемы Заказчика
|
№
|
Описание проблемы
|
Интерес
|
|
P1
|
Достоверность налоговой
отчетности, соблюдение работодателем прав трудящихся
|
I3,I4
|
|
P2
|
Отсутствие оперативной
информации об использовании номерного фонда гостиницы (загрузка, сезонность,
оборот за период), о клиентах и качестве их обслуживания.
|
I1, I2,I5,I8
|
|
P3
|
Трудоемкость процедуры
оформления отношений с клиентом (выписка договора-счета)
|
I6
|
|
P4
|
Отсутствует процедура
приема и увольнения сотрудников, она занимает много времени, нет контроля на
соответствие трудовому законодательству
|
I4, I7
|
|
P5
|
Не организована работа по
планированию и контролю исполнения графика работы персонала, нерациональное
использование ресурса рабочего времени
|
I8
|
|
P6
|
Не хранятся данные о
клиентах
|
I5
|
2.4 Цели
разработки
Для устранения недостатков предлагается разработать прикладное решение
автоматизации работы гостиницы, перечень целей разработки которого представлен
в Таблице 5.
Таблица 5
Цели разработки ИС «Уют: Оперативное управление гостиницей»
|
№
|
Цель
|
Проблема
|
|
G1
|
Повысить достоверность
налоговой отчетности
|
P1
|
|
G2
|
Обеспечить получение оперативной
информации об использовании номерного фонда гостиницы (загрузка, сезонность,
оборот за период), о клиентах и качестве их обслуживания.
|
P2
|
|
G3
|
Ускорить процедуру
оформления отношений с клиентом (выписка договора-счета)
|
P3
|
|
G4
|
Определить и реализовать внутренние
стандарты оформления трудовых отношений с персоналом гостиницы, не
противоречащие трудовому законодательству, ускорить процедуры приема и
увольнения сотрудников
|
P4
|
|
G5
|
Не организована работа по
планированию и контролю исполнения графика работы персонала, нерациональное
использование ресурса рабочего времени
|
P5
|
|
G6
|
Реализовать ввод, хранение
и редактирование данных о клиентах
|
P6
|
2.5 Функциональные
возможности
Функциональные возможности прикладного решения приведены в Таблице 6.
Таблица 6
Функциональные возможности
|
№
|
Описание проблемы
|
Интерес
|
|
FE1
|
Возможность получать
оперативные данные для анализа результатов деятельности гостиницы
|
G1, G2
|
|
FE2
|
Возможность ускорения
процесса регистрации клиента и выписки договора-счета.
|
G3
|
|
FE3
|
Возможность ведения
кадрового учета
|
G4
|
|
FE4
|
Возможность планирования и
контроля исполнения графика уборки помещений
|
G5
|
|
FE5
|
Возможность получения
информации о клиентах
|
G6
|
2.6 Объекты
информационной системы
При этом необходимо реализовать с объекты, обладающие поведением (Таблица
7).
Таблица 7
Объекты ИС «Уют: Оперативное управление гостиницей»
|
Формы ввода
|
|
№ пп
|
Наименование
|
Примечание
|
|
1
|
«Справочник клиентов»
|
|
|
2
|
«Справочник городов»
|
|
|
3
|
«Справочник персонала»
|
|
|
4
|
«Справочник типов номеров»
|
|
|
5
|
«Справочник номеров»
|
|
|
6
|
«Справочник этажей»
|
|
|
7
|
«Приказ о приеме на работу»
|
|
|
8
|
«Приказ об увольнении»
|
|
|
9
|
«Договор-счет»
|
Заселение/выселение
|
|
10
|
«Запись графика уборки»
|
|
|
11
|
«Редактирование графика
уборки»
|
|
|
Формы отчетов (вывод на
принтер)
|
|
№ пп
|
Наименование
|
Примечание
|
|
1
|
«Карточка клиента»
|
Информация о клиенте
|
|
2
|
«Карточка номера»
|
Тип, занят/свободен, кто
проживает
|
|
3
|
«Карточка служащего»
|
Работает/уволен, кадровый
документ, закрепленные номера
|
|
4
|
«Номерной фонд»
|
Занят/свободен
|
|
5
|
«Договор-счет»
|
|
|
6
|
«График уборки номеров»
|
В разрезе периодов и
персонала
|
|
7
|
«Отчет о работе гостиницы
за период»
|
|
|
Вычислительные модули
(расчет параметров)
|
|
№ пп
|
Наименование
|
Примечание
|
|
1
|
«CalcTotalAccount»
|
Итого по договору-счету
|
|
2
|
«CalcDays»
|
Дней по договору
|
|
3
|
|
|
|
4. Прочие объекты
|
|
№ пп
|
Наименование
|
Примечание
|
|
1
|
Форма авторизации
|
|
|
2
|
Главная кнопочная форма
|
|
|
3
|
Справочник «Пользователи»
|
|
|
4
|
Администратор БД
|
Роль
|
|
5
|
IT специалист
|
Штатный сотрудник -
специалист по БД
|
2.7 Выбор
и обоснование средств и методов разработки программного средства
.7.1 Выбор
метода разработки
Для автоматизации процесс работы автосервиса будет использован язык
моделирования UML.- это независящая от технологий
нотация, используемая для моделирования систем при помощи
объектно-ориентированных парадигм. Данная нотация также может быть определена
как стандартный язык для указания, визуализации, построения и документации всех
артефактов системы программного обеспечения.
RSA
8.0 состоит из тринадцати типов диаграмм, разделенных на структуры, поведение и
взаимодействия.
Диаграммы структур акцентируют внимание на том, что должно быть включено
в моделируемую систему:
· Диаграмма классов (Class)
· Диаграмма компонентов (Component)
· Диаграмма объектов (ObjecT)
· Диаграмма композитных структур (Composite structure)
· Диаграмма развёртывания (Deployment)
· Диаграмма пакетов (Package)
Диаграммы поведения уделяют внимание тому, что должно произойти в
моделируемой системе:
· Диаграмма деятельности (Activity)
· Диаграмма сценариев использования (Use Case)
· Диаграмма автомата (State Machine)
Диаграммы взаимодействия - это подмножество диаграмм поведения, которые
акцентируют внимание на процессе управления и потоке данных среди прочего, где
будет разработана система:
· Диаграммы последовательностей (Sequence)
· Диаграмма коммуникации (Communication - UML 2.0)
· Диаграмма обзора взаимодействия (Interaction Overview - UML
2.0)
· Диаграмма синхронизации (Timing - UML 2.0)
Язык UML принят компанией OMG, разработчиком объектно-ориентированных
вычислительных систем, в качестве стандарта моделирования
объектно-ориентированных программ.
Так же, как и для разработки ПО, UML-нотации могут быть пригодны на этапе
сбора требований. Диаграммы могут быть использованы в качестве основы для
тестирования приложения (создания планов тестирования) и разработки руководства
пользователя.
Хорошие модели обеспечивают техническую и архитектурную прочность, в
частности для сложных систем.
По этим причинам и будет использоваться UML.
2.7.2
Выбор и обоснование языка программирования
Для автоматизации процесса работы гостиницы «Уют» использован язык
программирования Visual Basic for Application, входящий в состав СУБД Microsoft Access, представляющий собой алгоритмический язык
программирования.
Visual Basic for Applications (VBA, Visual Basic для
приложений) - значительно облегченная версия языка программирования Visual Basic (VB),
встроенная в оболочку Microsoft Office (Excel, Word, Access,
Outlook, PowerPoint и т.д.), а также во многие другие
программные пакеты, такие как CorelDRAW, WordPerfect и ESRI ArcGIS. Visual Basic for Applications покрывает и расширяет функциональные
возможности этих приложений и заменяет ранее использовавшихся
специализированные макро-языки, такие как WordBasic.
VBA является интерпретируемым языком. VBA близок к Visual Basic, но может выполняться лишь в рамках приложения, в
которое он встроен. Visual Basic for Applications может использоваться для управления
одним приложением из другого, с помощью OLE Automation (например, таким образом можно
создать документ Word на основе
данных из Excel).
Следующим этапом развития программирования под офисные
продукты для Microsoft - Visual Studio Tools for Applications (VSTA) - инструментарий расширения функциональности
приложений, основанный на Microsoft. NET. Следует отметить что VSTA, по сравнению с VBA, значительно сложнее для написания
многочисленной армии поклонников офисного программирования. Поэтому компания Microsoft в своих новых продуктах оставляет
возможность использования Visual Basic for Applications.VBA представляет собой наиболее распространенный
язык визуального программирования для Offiсe.
2.7.3
Выбор СУБД
Для автоматизации процесса работы гостиницы «Уют» выбрана СУБД Microsoft Access 2010, которая позволяет создать персональную БД и
формы для работы с ней. Microsoft Ассеss является Системой Управления Базами Данных (СУБД). Все
версии Microsoft Access имеют в своем арсенале средства, значительно
упрощающие ввод и обработку данных, поиск данных и предоставление данных в виде
таблиц, графиков, отчетов. Выбор СУБД обусловлен факторами представленными
ниже.
Высокая степень универсальности и продуманности интерфейса, которая
рассчитана на работу с пользователями самой различной квалификации. В
частности, реализована система управления объектами базы данных, позволяющая
гибко и оперативно переходить из режима конструирования в режим их
непосредственной эксплуатации.
Также Microsoft Access спроектирован таким образом, что он может быть
использован как в качестве самостоятельной СУБД на отдельной рабочей станции,
так и в сети - в режиме «клиент-сервер». Поскольку в Microsoft Access к данным
могут иметь доступ одновременно несколько пользователей, в нем предусмотрены
надежные средства защиты и обеспечения целостности данных. Можно заранее
указать, какие пользователи или группы пользователей могут иметь доступ к
объектам (таблицам, формам, запросам) базы данных. Microsoft Access
автоматически обеспечивает защиту данных от одновременной их корректировки
разными пользователями. Access также опознает и учитывает защитные средства
других подсоединенных к базе данных структур (таких, как базы данных Paradox,
dBASE и SQL).
Все выше сказанное позволило остановить выбор на СУБД Access для
постановки и решения задачи автоматизации процесса работы гостиницы «Уют».
информационный система управление гостиница
3.
Описание функционального назначения системы
3.1 Определение вариантов использования ИС «Уют: Оперативное
управление гостиницей»
Для четкого понимания действий пользователей в рамках ИС «Уют»
Оперативное управление гостиницей» создадим таблицу вариантов её использования
(Таблица 8).
Таблица 8
Варианты использования (ВИ)
|
Вариант использования
|
Пользователь/Роль
|
Краткое описание ВИ
|
|
|
ВИ 01. Управление
пользователями
|
IT Специалист
|
Создает роли и
пользователей в системе
|
|
|
ВИ 02. Управление правами
пользователей
|
IT Специалист
|
Ограничение прав доступа к
объектам Системы
|
|
|
ВИ 03. Вход в систему
|
IT Специалист,
администратор гостиницы, собственник
|
Пользователи входят под
своими учетными записями. При подключении пользователь получает свой набор
прав в Системе
|
|
|
ВИ 04. Управление
справочниками
|
Администратор гостиницы
|
Создает, редактирует записи
справочников по номерному фонду, договоров, клиентов, персонала
|
|
|
ВИ 05. Управление
персоналом
|
Администратор гостиницы
|
Принять/уволить
сотрудника
|
|
|
ВИ 06. Оформление
договора-счета
|
Администратор гостиницы
|
Оформить договорные
отношения с клиентом, выписать договор-счет
|
|
|
ВИ 07. Создание графика
уборки номеров
|
Администратор гостиницы
|
Запланировать график уборки
номеров
|
|
|
ВИ 08. Внесение изменений в
график уборки номеров
|
Администратор гостиницы
|
Редактировать график уборки
номеров
|
|
|
ВИ 09. Формирование
управленческих отчетов
|
Администратор гостиницы,
собственник
|
Получить данные о клиенте,
о работе гостиницы, о наличии свободных мест, об ответственных за уборку
номеров
|
|
ВИ 10. Формирование данных
для подготовки отчетов контролирующим органам
|
IT Специалист
|
Получить данные для
составления регламентированной отчетности контролирующим органам
|
3.2
Диаграммы вариантов ИС «Уют: Оперативное управление гостиницей»

Диаграмма 2 - Диаграмма Вариантов использования. Управление справочниками
Диаграмма 3 - Диаграмма Вариантов использования. Получение отчетности
Диаграмма 4 - Диаграмма Вариантов использования. Управление работы с
клиентом
Диаграмма 5 - Диаграмма Вариантов использования. Управление планированием
и контролем графика уборки номеров
Диаграмма 6- Диаграмма Вариантов использования. Управление персоналом
Диаграмма 7 - Диаграмма Вариантов использования. Иерархия действующих лиц
4.
Логическая структура информации ИС «Уют: Оперативное управление гостиницей» (по
функциональным подсистемам)
4.1 Разработка диаграммы классов
Диаграмма 8 - Диаграмма классов. Управление работы с клиентом
Диаграмма 9 - Диаграмма классов. Управление планированием и контролем
графика уборки номеров
Диаграмма 10 - Диаграмма классов. Управление персоналом
4.2
Описание таблиц БД
Таблица 9
Аргументы таблицы «Типы номеров»
|
Название атрибута
|
Обозначение
|
Тип
|
Размерность
|
|
Идентификатор типа номера (PK)
|
id
|
Счетчик
|
от 0 до 2 147 483
647
|
|
Наименование типа номера
|
NameType
|
Текстовый
|
50 символов
|
Таблица 10
Аргументы таблицы «Номера»
|
Название атрибута
|
Обозначение
|
Тип
|
Размерность
|
|
Идентификатор номера(PK)
|
idRoom
|
Счетчик
|
от 0 до 2 147 483 647
|
|
Порядковый номер
гостиничного номера
|
NumRoom
|
Целое
|
От 0 до 32768
|
|
Номер телефона
|
TelNamber
|
Текстовый
|
8 символов
|
|
Код типа номера
|
idTypeRoom
|
Длинное целое
|
от 0 до 2 147 483 647
|
Таблица 11
Аргументы таблицы «Этажи»
|
Название атрибута
|
Обозначение
|
Тип
|
Размерность
|
|
Идентификатор этажа(PK)
|
id
|
Счетчик
|
от 0 до 2 147 483 647
|
|
Номер этажа
|
NumFlour
|
Целое
|
От 0 до 32768
|
|
Идентификатор номера
|
idRoom
|
Длинное целое
|
от 0 до 2 147 483 647
|
Таблица 12
Аргументы таблицы «Договора»
|
Название атрибута
|
Обозначение
|
Тип
|
Размерность
|
|
Идентификатор договора(PK)
|
id
|
Счетчик
|
от 0 до 2 147 483 647
|
|
Идентификатор клиента
|
idKlient
|
Длинное целое
|
от 0 до 2 147 483 647
|
|
Дата договора
|
DtDog
|
Дата
|
10
|
|
Идентификатор номера
|
idRoom
|
Длинное целое
|
от 0 до 2 147 483 647
|
|
Количество мест, занимаемых
клиентом
|
Places
|
Целое
|
От 0 до 32768
|
|
Дата начала договора
|
ДатаBegin
|
Дата
|
10
|
|
Дата окончания договора
|
ДатаEnd
|
Дата
|
10
|
|
Всего дней по договору
|
TotalDays
|
Целое
|
От 0 до 32768
|
|
Сумма договора
|
Total
|
Денежный
|
|
Таблица 13
Аргументы таблицы «Клиенты»
|
Название атрибута
|
Обозначение
|
Тип
|
Размерность
|
|
Идентификатор клиента (PK)
|
id
|
Счетчик
|
от 0 до 2 147 483 647
|
|
Фамилия
|
Fam
|
Текстовый
|
50 символов
|
|
Имя
|
Name
|
Текстовый
|
50 символов
|
|
Отчество
|
idRoom
|
Длинное целое
|
от 0 до 2 147 483 647
|
|
Серия паспорта
|
Serial
|
Целое
|
От 0 до 32768
|
|
Номер
|
Num
|
Целое
|
От 0 до 32768
|
|
Идентификатор города
|
idCity
|
Длинное целое
|
от 0 до 2 147 483 647
|
Таблица 14
Аргументы таблицы «Города»
|
Название атрибута
|
Обозначение
|
Тип
|
Размерность
|
|
Идентификатор города(PK)
|
idCity
|
Счетчик
|
от 0 до 2 147 483 647
|
|
Наименование города
|
NameCity
|
Текстовый
|
50 символов
|
Таблица 15
Аргументы таблицы «Сотрудники»
|
Название атрибута
|
Обозначение
|
Тип
|
Размерность
|
|
Идентификатор сотрудника
(PK)
|
id
|
Счетчик
|
от 0 до 2 147 483 647
|
|
Фамилия сотрудника
|
Fam
|
Текстовый
|
50 символов
|
|
Отчество сотрудника
|
Otch
|
Текстовый
|
50 символов
|
|
Дата рождения сотрудника
|
DatgeR
|
Дата
|
10 символов
|
Таблица 16
Аргументы таблицы «Графики»
|
Название атрибута
|
Обозначение
|
Тип
|
Размерность
|
|
Идентификатор графика (PK)
|
idRec
|
Счетчик
|
от 0 до 2 147 483 647
|
|
Идентификатор сотрудника
|
idPers
|
Длинное целое
|
От 0 до 32768
|
|
Идентификатор этажа
|
idFloor
|
Длинное целое
|
От 0 до 32768
|
|
Идентификатор номера
|
idRoom
|
Длинное целое
|
От 0 до 32768
|
|
Дата уборки
|
ДатаJob
|
Дата
|
10 имволов
|
.3
Разработка диаграммы состояний
Для подсистемы оформления отношений с клиентом важно однозначно описать
поведение и жизненный цикл в системе объекта «Договор-счет»
Диаграмма 11 - Диаграмма состояний. Договор-счет
Диаграмма 12 - Диаграмма состояний. Сотрудник
Диаграмма 13 - Диаграмма состояний. Номер-графики
4.4
Формирование диаграммы деятельности
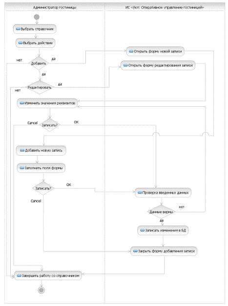
1. Вариант использования «Управление справочниками»
1.1 Цель варианта использования - заполнить необходимые справочники
корректной информацией, содержать справочную информацию в актуальном состоянии.
1.2 Действующие лица - администратор гостиницы.
1.3 Предварительные условия - вариант использования «Вход в систему»
1.4 Если пользователь выбрал сценарий «Добавление-редактирование
элемента справочника»
1.4.1 Администратор гостиницы выбирает доступный ему для редактирования
справочник.
1.4.2 Выбирает действие со справочником.
.4.3 Если пользователь выбрал «Добавить запись», то открывается форма
добавления новой записи.
.4.4 Пользователь заполняет поля формы новой записи.
.4.5 Если пользователь нажал кнопку «ОК», то происходит верификация
данных.
.4.6 Если верификация прошла успешно, то изменения записываются в БД.
.4.7 Форма ввода новой записи закрывается, работа со справочником
завершена.
.4.8 Если верификация дала отрицательный результат, то пользователю
предлагается еще раз внести данные.
.4.9 Если пользователь отказался от ввода записи, то форма ввода записи
закрывается, работа со справочником завершена.
1.5 Если пользователь выбрал сценарий «Редактирование элемента
справочника»
.5.1 Открывается форма записи элемента справочника.
1.5.2 Пользователь изменяет поля формы имеющейся записи.
.5.3 Если пользователь нажал кнопку «ОК», то происходит верификация
данных.
.5.4 Если верификация прошла успешно, то изменения записываются в БД.
.5.5 Форма редактирования имеющейся записи закрывается, работа со
справочником завершена.
.5.6 Если верификация дала отрицательный результат, то пользователю
предлагается еще раз внести данные.
.5.7 Если пользователь отказался от внесения изменений записи, то форма
редактирования имеющейся записи закрывается, работа со справочником завершена.
1.6 Цель варианта использования - заполнить необходимые справочники
корректной информацией, содержать справочную информацию в актуальном состоянии.
1.7 Действующие лица - администратор гостиницы.
.8 Предварительные условия - вариант использования «Вход в систему»
.9 Если пользователь выбрал сценарий «Добавление-редактирование
элемента справочника»
1.9.1 Администратор гостиницы выбирает доступный ему для редактирования
справочник.
1.9.2 Выбирает действие со справочником.
.9.3 Если пользователь выбрал «Добавить запись», то открывается форма
добавления новой записи.
.9.4 Пользователь заполняет поля формы новой записи.
.9.5 Если пользователь нажал кнопку «ОК», то происходит верификация
данных.
.9.6 Если верификация прошла успешно, то изменения записываются в БД.
.9.7 Форма ввода новой записи закрывается, работа со справочником
завершена.
.9.8 Если верификация дала отрицательный результат, то пользователю
предлагается еще раз внести данные.
.9.9 Если пользователь отказался от ввода записи, то форма ввода записи
закрывается, работа со справочником завершена.
1.10 Если пользователь выбрал сценарий «Редактирование элемента
справочника»
.10.1 Открывается форма записи элемента справочника.
1.10.2 Пользователь изменяет поля формы имеющейся записи.
.10.3 Если пользователь нажал кнопку «ОК», то происходит верификация
данных.
.10.4 Если верификация прошла успешно, то изменения записываются в БД.
.10.5 Форма редактирования имеющейся записи закрывается, работа со
справочником завершена.
.10.6 Если верификация дала отрицательный результат, то пользователю
предлагается еще раз внести данные.
.10.7 Если пользователь отказался от внесения изменений записи, то форма
редактирования имеющейся записи закрывается, работа со справочником завершена.
1. Вариант использования «Управление персоналом »
.1 Сценарий «Добавление нового приказа»
.2 Цель варианта использования - ведение кадровой истории сотрудников,
установление фактов приема-увольнения сотрудников, регистрация использования
рабочего времени.
.3 Действующие лица - администратор гостиницы.
Предварительные
Диаграмма 14 - Диаграмма деятельности. Управление справочниками
2.4 условия - вариант использования «Вход в систему»
2.5 Пользователь вызвал форму ввода нового приказа
2.6 Форма ввода открыта.
2.7 Пользователь заполнил реквизиты формы.
.8 Если пользователь нажал кнопку «ОК», то система верифицирует
данные.
.9 Если данные верны, то происходит запись в БД, если нет, то
пользователю предлагается снова заполнить форму ввода приказа.
.10 После проверки данных и положительной верификации приказ
записывается в БД.
.11 Ввод завершен.
Диаграмма 15 - Диаграмма деятельности. Управление персоналом - ввод
нового приказа
3. Вариант использования «Управление пользователями»
3.1 Сценарий «Добавление нового пользователя»
3.2 Цель варианта использования - ведение списка пользователей и ролей.
3.3 Действующие лица - администратор БД.
.4 Предварительные условия - вариант использования «Вход в систему»
.5 Пользователь вызвал форму ввода нового пользователя.
.6 Форма ввода открыта.
.7 Пользователь заполнил реквизит «Имя пользователя».
.8 Выбор роли пользователя из предлагаемого формой списка.
.9 Если в списке такой роли нет, то создается новая роль,
записывается в справочник и выбирается из списка для подстановки в форму.
.10 Если пользователь нажал кнопку «ОК», то данные записываются в БД и
форма закрывается.
.11 Если пользователь нажал кнопку «Cancel», то форма закрывается без сохранения данных.
.12 Ввод завершен
Диаграмма 16 - Диаграмма деятельности. Управление пользователями -
добавление нового пользователя
4. Вариант использования «Создание графика уборки номеров»
4.1 Сценарий «Добавление нового графика»
4.2 Цель варианта использования - ведение списка дат уборки номеров и
уборщиков, ответственных за уборку в этом номере.
4.3 Действующие лица - администратор гостиницы.
.4 Предварительные условия - вариант использования «Вход в систему»
.5 Пользователь вызвал форму ввода нового записи.
.6 Форма ввода открыта.
.7 Пользователь заполнил реквизиты записи графика.
.8 Если пользователь нажал кнопку «ОК», то данные записываются в БД
и форма закрывается.
.9 Если пользователь нажал кнопку «ОК», то данные записываются в БД
и форма закрывается.
.10 Если пользователь нажал кнопку «Cancel», то форма закрывается без сохранения данных.
.11 Ввод завершен
Диаграмма 17 - Диаграмма деятельности. Создание графиков уборки номеров:
добавление новой записи
5 Вариант использования «Формирование управленческих отчетов»
5.1 Сценарий «Сформировать отчет»
5.2 Цель варианта использования - формирование и печать отчетности.
.3 Действующие лица - администратор гостиницы.
.4 Предварительные условия - вариант использования «Вход в систему»
.5 Пользователь выбрал отчет и вызвал форму отчета.
.6 Пользователь выбрал действие «Сформировать отчет».
.7 Система предлагает распечатать отчет. Если пользователь выбрал
«Ок», то отчет печатается. Если было выбрано «Cancel», то пользователь форму отчета закрывает.
.8 Выбрано действие Закрыть форму отчета.
Диаграмма 18 - Диаграмма деятельности. Формирование управленческих
отчетов: сформировать отчет
4.5 Разработка диаграммы последовательности
При добавлении нового договора в таблицу «Договора» происходит расчет
двух вычисляемых полей «TotalDays» («Дней всего») и «Total»
(«Сумма договора»). Использование расчетного модуля в системе описывается в
Диаграмма 18
Диаграмма 19 - Диаграмма последовательности: Добавление нового договора
(с расчетом вычисляемых полей)
4.6
Разработка диаграммы компонентов
Диаграмма 20 - Диаграмма компонентов ИС
4.7
Разработка диаграммы развертывания
Для определения состава аппаратной части, в рамках которой будет
функционировать система, необходимо определить следующие параметры:
. Количество одновременно работающих пользователей;
2. Требования к безопасности доступа к данным;
. Требования к архивированию данных;
. Объем хранимой информации;
. Скорость доступа к данным.
Одновременно с информационной системой будут работать 3 человека. Отсюда
следует, что для комфортной работы вполне подойдет СУБД MS Access.
Так как одним из критичных моментов является обеспечение доступа к данным
ограниченного круга лиц, то данная проблема должна быть решена установкой
выделенного сервера под управлением серверной ОС (например, семейства Windows Server). Достаточно будет младших моделей серверов. Доступ и
архивация данных будут контролироваться средствами ОС.
База данных информационной системы будет размещена на выделенном сервере.
Клиенты размещаются на рабочих станциях.
Требования к клиентским рабочим станциям вполне удовлетворяют готовые
системные блоки линейки «Standart».
Для объединения аппаратного комплекса необходимо провести монтаж ЛВС (UTP cat.5, 100Mb Ethernet)
Диаграмма 21 - Диаграмма развертывания ИС «Уют: Оперативное управление
гостиницей»
Заключение
В этой расчетной работе были рассмотрены все основные этапы разработки
информационной систему для гостиницы “Уют”.
Рассмотрены требования, которые заказчик поставил перед информационной
системой. Все требования были выполнены в соответствии с действующим
законодательством Российской Федерации. В своей расчетной работе я
воспользовался языком унифицированного моделирования, который позволили
наглядно увидеть в виде диаграмм все процессы и тот функционал, который будет в
информационной системе. Нелегкая это задача.
Список
использованной литературы
1. Диго С.М.,
Базы данных: проектирование и использование: Учебник. - М.: Финансы и
статистика, 2005.
2. Заботина
Н.Н. Проектирование информационных систем: Учебное пособие / Заботина Н.Н. -
Братск: Филиал ГОУВПО «БГУЭП», 2007.
. Мартин Ф.,
Кендалл С. UML Основы / Ф. Мартин, С. Кендалл. -
СПб.: Символ-Плюс, 2005.
4. Информатика. Базовый курс. 2-е
издание / Под ред. С.В. Симоновича. - СПб.: Питер, 2004.
. Калабухова Г.В., Титов В.М.
Компьютерный практикум по информатике. Офисные технологии: учеб.пособие. -
М.:ИД «ФОРУМ»: ИНФРА-М, 2008, - 3: ил, - (Высшее образование).
. Практикум по информационным
технологиям в профессиональной деятельности: Учеб. Пособие для сред. Проф.
Образования/Елена Викторовна Михеева.- 2-е изд., стер. - М.: Издательский цент
«Академия», 2004.
7. Бакаревич
Ю.Б., Пушкина Н.В. Самоучитель Microsoft Access 2005. - СПб.: БХВ-Петербург,
2007.