АРМ менеджера продаж ЖД вокзала
МИНИСТЕРСТВО ОБРАЗОВАНИЯ И НАУКИ РК
АЛМАТИНСКИЙ УНИВЕРСИТЕТ ЭНЕРГЕТИКИ И
СВЯЗИ
Кафедра Инженерной кибернетики
Курсовая работа
По дисциплине:
Объектно-ориентированное программирование
На тему: «АРМ менеджера продаж ЖД
вокзала»
Выполнил: Макке
А.Д.
Группа: БАУу-10-01
Проверил: Омарова Г.А.
Алматы, 2011
Введение
В
настоящее время ЭВМ настолько широко используется, что нет такой области, где применение ЭВМ было бы
нецелесообразным. В настоящее время ЭВМ широко применяются во многих отраслях
деятельности человека. Ни одна фирма не может обойтись в своей работе без
применения компьютеров, которые с успехом заменяют рутинную работу,
выполнявшуюся ранее в ручную, повышая эффективность работы любой фирмы.
Особенно важна роль ЭВМ для развития науки, роста промышленного производства и
повышения эффективности управления.
Язык программирования Delphi - это система объектно-ориентированного визуального
программирования остается одной из самых популярных систем программирования в
мире, которому по плечу любые задачи от создания простых программ,
предназначенных для решения несложных вычислительных задач, до разработки
сложнейших реляционных систем управления базами данных. Преимущества ООП по
сравнению с традиционными способами программирования: 1. Эта концепция в
наибольшей степени соответствует внутренней логике функционирования
операционной системы Windows.
Программа, состоящая из отдельных объектов, отлично приспособлена к
реагированию на события, происходящие в операционной системе. 2. Большая надежность
кода и возможность повторного использования отработанных объектов.
В данной курсовой работе будет приведен пример приложения работающего с
автономными БД - «АРМ менеджера продаж ЖД вокзала» Приложение было разработано автором в среде Delphi 7. Данная информационно-справочная
система может применяться на вокзалах, для получения информации о поездах,
маршрутах и тарифах, а также дает возможность пассажиру заказать билет.
Назначение и цели создания ПО
1. Цель разработки ПО
Разработать АРМ менеджера продаж ЖД вокзала. Для разработки этого ПП используется язык программирования Delphi версии 7.0
Информационно-справочная
система - это совокупность организационных, технических, программных и
информационных средств, объединенных в единую систему с целью сбора, хранения,
обработки и выдачи информации.
Содержание таблицы информаций:
Маршрут;
номер рейса;
время прибытия (ч.м);
Продолжительность;
Периодичность;
дата отправления;
2. Функции ПО
- возможность получить подробную информацию о маршрутах (по станции, по
времени отправления (ч.м.), по дате отправления и т.д).
возможность потенциальному пассажиру заказать билет с помощью интернета.
- формирование и редактирование списка пассажиров.
администратор может вносить изменения в маршрутах добавлять или удалять.
возможность поиска пассажира в списке пассажиров.
- возможность экспортировать билет на Еxcel.
. Область применения
Данная АРМ
менеджера продаж ЖД вокзала может применяться на вокзалах, для получения информации о поездах,
маршрутах и тарифах, а также быстрого поиска требующегося рейса в расписании.
Для разработки такой системы требуется полная информация о поездах,
рейсах, тарифах и расписании движения. В настоящее время такие системы
существуют на железнодорожных вокзалах и станциях. Важнейшей составляющей
современного сервиса для пассажиров и служб является внедрение компьютерных
технологий.
Разработка программы
Для разработки программы выбрана среда Delphi. Компоненты для работы с БД среды Delphi 7.
В качестве технологии доступа к данным была выбрана ADO.
Технология Microsoft ActiveX Data Objects обеспечивает универсальный
доступ к источникам данных из приложений БД.
Выбор в пользу ADO был сделан из-за предоставляемых преимуществ:
Простота проектирования приложения за счет концептуальной модели.
Средства для решения проблем, возникающих из-за изменений в структуре
базы данных
Мощный и гибкий интерфейс взаимодействия.
Средства доступа и модификации данных.
Средства для обеспечения безопасности данных.
Простота смены СУБД. Возможность работы с несколькими СУБД.
Многопоточный доступ к данным.
Средства оптимизации производительности в зависимости от конкретной
задачи. Возможность работы с БД больших объемов.
Каждое приложение, использующее базы данных, обычно имеет по крайней мере
по одному компоненту следующих типов:
• Компоненты - наборы данных (Data set),
непосредственно связывающиеся с базой данных. Для ADO это такие компоненты, как ADOTable, ADOQuery. Для других технологий имеются
аналогичные компоненты наборов данных.
• Компонент - источник данных (Data source),
осуществляющий обмен информацией между компонентами первого типа и компонентами
визуализации и управления данными. Таким компонентом является DataSource.
• Компоненты визуализации данных и управления данными, такие, как DBGrid, DBEdit и множество других.
Связь этих компонентов друг с другом и с базой данных можно представить
схемой приведенной ниже:
Схема взаимодействия компонентов Delphi с базой данных.
Построение общей модели
Построение алгоритма
Алгоритмы работы программы являются стандартными алгоритмами работы с
базой данных. В основном все алгоритмы работы связаны с вводом данных от
пользователя, проверке введенной информации на предмет нарушения целостности
данных и занесение введенной информации в саму базу, если введенные сведения не
нарушают целостности.
Алгоритмы по редактированию данных и занесению их в базу, а также
алгоритмы, осуществляющие удаление информации из базы данных также являются
стандартными.
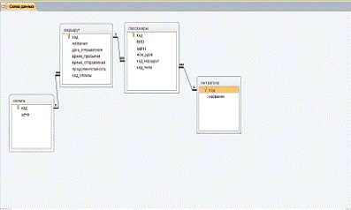
Схема данных
Приблизительный алгоритм ввода данных в базу
Перечень окон программного продукта:
. Окно Вход в программу (Скриншот окна рис. 1 Приложение В, Листинг
Приложение А, Unit1) предназначен для входа в
Справочную систему. Вход осуществляется посредством ввода Логина и пароля
сотрудника. При вводе неверного логина и пароля выскакивает сообщение «Неверный
логин или пароль» .На ней находятся 3 компонента ВitButton и 2 компонента Edit. Не зарегистрированные пассажиры
должны зарегистрироваться нажав кнопку «Зарегистрироваться».
2. После нажатия кнопки «Зарегистрироваться» проскакивает окно
«Регистрация»( Скриншот окна рис.2, Приложение В, Листинг Приложение А, Unit2) На ней находятся 4 компонента Edit куда пассажир вводит свой Логин,
пароль,ФИО,e-mail и после нажатия кнопки «регистрация» выскакивает
сообщение «Вы успешно зарегистрированы».
. Вход в главную программу. (Скриншот окна рис.4, Приложение В,
Листинг Приложение А, Unit4)
Данную форму может видеть только Администратор. На ней находятся 2 компонента ВitButton при нажатии обращающиеся к другим
формам.
. Редактирование. (Скриншот окна рис.3, Приложение В, Листинг
Приложение А, Unit6). Данную форму может видеть только
администратор. На ней предоставляется возможность администратору вводить и
редактировать список зарегистрированных пользователей. Окно содержит компоненты
DBGrid и DBNavigator, имеющие связь с Базой данных.
. Главная форма. (Скриншот окна рис.5, Приложение В, Листинг
программы Приложение А, Unit5).
Она является основной. На ней представлен основной функционал программного
продукта. На ней находятся 4 компонента BitButton и PageControl которые делятся на 6 Tabsheet. В данном окне пассажиру
предоставляется возможность получить необходимую информацию о рейсах, заказать
билет, экспортировать в Excel,
редактировать, распечатать заказанный билет.
. Форма заказа билета. (Скриншот окна рис.7, Приложение В, Листинг
программы Приложение А, Unit8).
Данная форма предоставляет возможность пассажиру вводить свои данные, введённые
данные сохраняются в Списке пассажиров. После заказа билета выскакивает
сообщение «Проверьте себя в списке пассажиров»
. Редактирование. (Скриншот окна рис.6, Приложение В, Листинг
программы Приложение А, Unit9)
Данная форма предназначена для редактирования Базы данных.
. Дата модули. (Скриншот окна рис.8, Приложение В, Листинг
программы Приложение А, Unit 3
и Unit 7). Являются не визуальными формами
программы. В них находятся компоненты AdoConnection, AdoTable, DataSource, которые соединяют программу с Базой
данных.
Заключение
Delphi -
замечательный язык программирования, который относительно прост в изучении,
довольно ясен и логичен и, будучи первым изучаемым языком программирования,
приучает к хорошему стилю. Delphi
- гибкий и развитый в отношении типов данных язык. Привлекательны его
рекурсивные возможности, а также поддержка технологии объектно-ориентрованного
программирования. В результате проектирования создана система автоматизации
рабочего места. Система отвечает требованиям по совместимости с существующими
подсистемами форматом хранения данных.
Данная АРМ
менеджера продаж ЖД вокзала может применяться на вокзалах, для получения информации о поездах,
маршрутах и тарифах, для заказа билета используя интернет, а также быстрого
поиска требующегося рейса в расписании.
Список литературы
1. Материалы сайта
<#"650780.files/image004.gif">
Рис.1. Вход в программу
Рис.2. Регистрация

программирование delphi
база данных
Рис.4. Вход в главную программу
Рис.5. Главная форма программы
Рис.6. Редактирование БД
Рис.7. Форма заказа билета
Рис.8. Дата модули