Исследование сегмента корпоративной сети передачи данных формата Ethernet с целью повышения надежности и скорости доставки пакетов дифференцированного трафика

  • Вид работы:
    Дипломная (ВКР)
  • Предмет:
    Информационное обеспечение, программирование
  • Язык:
    Русский
    ,
    Формат файла:
    MS Word
    895,95 Кб
  • Опубликовано:
    2013-03-10
Вы можете узнать стоимость помощи в написании студенческой работы.
Помощь в написании работы, которую точно примут!

Исследование сегмента корпоративной сети передачи данных формата Ethernet с целью повышения надежности и скорости доставки пакетов дифференцированного трафика

Введение

На сегодняшний день в мире существует более 130 миллионов компьютеров и более 80% из них объединены в различные информационно-вычислительные сети, от малых локальных сетей в офисах до глобальных сетей типа Internet. Всемирная тенденция к объединению компьютеров в сети обусловлена рядом важных причин, таких как ускорение передачи информационных сообщений, возможность быстрого обмена информацией между пользователями, получение и передача сообщений (факсов, E-Mail писем и прочего) не отходя от рабочего места, возможность мгновенного получения любой информации из любой точки земного шара, а так же обмен информацией между компьютерами разных фирм производителей работающих под разным программным обеспечением [5].

Сети разбросаны по всему миру, собирают данные о таких разных предметах, как атмосферные условия, производство продуктов, железнодорожных и воздушных перевозках [1].

Сети часто условно делят на три большие категории: глобальные сети (WAN, Wide Area Network), городские сети (MAN, Metropolitan Area Network), и локальные сети (LAN, Local Area Network). Традиционно русское сокращение для локальных сетей - ЛВС (локальная вычислительная сеть). Глобальные сети позволяют организовать взаимодействие между абонентами на больших расстояниях. Протяженность глобальных сетей может составлять тысячу километров. Городские сети позволяют взаимодействовать на меньших территориях и работать на скоростях от средних, до высоких. Локальные вычислительные сети обеспечивают наивысшую скорость обмена информацией между компьютерами. Такие сети организуются внутри здания, этажа или комнаты.

Механизмы передачи данных в локальных и глобальных сетях существенно отличаются. Глобальные сети ориентированы на соединение - до начала передачи данных между абонентами устанавливается соединение. В локальных сетях используются методы, не требующие предварительной установки соединения - пакет с данными посылается без подтверждения готовности получателя к обмену. Кроме разницы в скорости передачи данных между этими категориями сетей существуют и другие отличия. В локальных сетях каждый компьютер имеет сетевой адаптер, который соединяет его со средой передачи. Городские сети содержат активные коммутирующие устройства, а глобальные сети обычно состоят из групп мощных маршрутизаторов пакетов, объединенных каналами связи. Основная задача корпоративной сети заключается в обеспечении передачи информации между различными приложениями. Корпоративная сеть позволяет взаимодействовать приложениям, расположенных в географически различных областях, и обеспечивает доступ к ним указанных пользователей.

Важная роль в повышении эффективности работы железнодорожного транспорта, его конкурентоспособности на рынке транспортных услуг отводится информатизации отрасли на базе современных средств связи и вычислительной техники. На Всероссийском съезде железнодорожников была поставлена задача проведения глубокой информационно-технической реформы отрасли, суть которой - в реорганизации всего комплекса деятельности железнодорожного транспорта на основе использования информационных технологий, в создании автоматизированных информационно-управляющих систем [4].

Программа информатизации железнодорожного транспорта предусматривает создание и внедрение комплексных информационных технологий функционирования отрасли в новых условиях, создание единой сети передачи данных, значительное увеличение мощности сетей связи со строительством волоконно-оптических линий и организации каналов спутниковой связи, создание на всей сети железных дорог современной системы сбора и обработки первичной информации. Широкому внедрению технологий способствует широкий спектр, предлагаемого оборудования - для построения магистрали сети, доступа к глобальным и локальным сетям.

Для выбора тех или иных технологий определяющей является система критериев которая должна носить универсальный характер [1].

Пояснительная записка дипломного проекта оформлена согласно стандарту предприятия [15].

1. Архитектура и топологии IP - сетей

1.1 Принципы построения ЛВС

Под ЛВС понимают совместное подключение нескольких отдельных компьютерных рабочих мест (рабочих станций) к единому каналу передачи данных. Благодаря вычислительным сетям мы получили возможность одновременного использования программ и баз, данных несколькими пользователями.

Локальная вычислительная сеть - ЛВС (англ. LAN - Lokal Area Network) относится к географически ограниченным (территориально или производственно) аппаратно-программным реализациям, в которых несколько компьютерных систем связанны друг с другом с помощью соответствующих средств коммуникаций. Благодаря такому соединению пользователь может взаимодействовать с другими рабочими станциями, подключенными к этой ЛВС.

В производственной практике ЛВС играют очень большую роль. Посредством ЛВС в систему объединяются персональные компьютеры, расположенные на многих удаленных рабочих местах, которые используют совместно оборудование, программные средства и информацию. Рабочие места сотрудников перестают быть изолированными и объединяются в единую систему.

1.2 Архитектура построения ЛВС

Сетевая архитектура сродни архитектуре строений. Архитектура здания отражает стиль конструкций и материалы, используемые для постройки. Архитектура сети описывает не только физическое расположение сетевых устройств, но и тип используемых адаптеров и кабелей. Кроме того, сетевая архитектура определяет методы передачи данных по кабелю.

В одноранговой сети все компьютеры равноправны: нет иерархии среди компьютеров и нет выделенного сервера, и, как правило, каждый компьютер функционирует и как клиент и как сервер. Все пользователи самостоятельно решают, какие данные на своем компьютере сделать доступными для всех. Одноранговую сеть называют так же рабочей группой. Рабочая группа - это небольшой коллектив, поэтому в одноранговой сети имеются не более 10 компьютеров.

В одноранговой сети требования к производительности и к уровню защиты для сетевого программного обеспечения, как правило, ниже, чем в сетях с выделенным сервером. Выделенные серверы функционируют исключительно в качестве серверов, но не клиентов или рабочих станций.

В такие операционные системы, как Microsoft Windows NT Workstation, Microsoft Windows for Workgroups и Microsoft Windows 95, встроена поддержка одноранговых сетей. Поэтому, чтобы установить одноранговую сеть дополнительного программного обеспечения не требуется.

Защита подразумевает установку пароля на разделяемый ресурс, например на каталог. Централизованно управлять защитой в одно ранговой сети очень сложно, так как каждый пользователь устанавливает ее самостоятельно, да и общие ресурсы могут находиться на всех компьютерах, а не только на центральном сервере. Такая ситуация представляет серьезную угрозу для всей сети, кроме того некоторые пользователи могут вообще не устанавливать защиту.

Если к сети подключено более 10 пользователей, то одноранговая сеть, где компьютеры выступают в роли клиентов и серверов, может оказаться недостаточно производительной. Поэтому большинство сетей используют выделенные серверы. Выделенным называется такой сервер, который функционирует только как сервер. Они специально оптимизированы для быстрой обработки запросов от сетевых клиентов и для управления защитой файлов и каталогов. Сети на основе сервера стали промышленным стандартом.

Круг задач, которые должны выполнять серверы, многообразен и сложен. Чтобы приспособиться возрастающим потребностям пользователей, серверы в больших сетях стали специализированными. Например, в сети Windows NT существуют различные типы серверов. Файл-серверы и принт-серверы управляют доступом соответственно к файлам и принтерам, на серверах приложений выполняются прикладные части клиент - серверных приложений, а так же находятся данные доступные клиентам. Например, чтобы упростить извлечение данных, серверы хранят большие объемы информации в структурированном виде. Эти серверы отличаются от файл - серверов и принт - серверов. В принт - серверах, файл или данные целиком копируются на запрашиваемый компьютер. А в сервере приложений на запрашиваемый компьютер посылаются только результаты запроса. Приложение-клиент на удаленном компьютере получает доступ к данным, хранимым на сервере приложений. Однако вместо всей базы данных на ваш компьютер с сервера загружаются только результаты запроса.

В расширенной сети использование серверов различных типов становится наиболее актуальным. Необходимо поэтому учитывать всевозможные нюансы, которые могут проявиться при разрастании сети, с тем, чтобы изменение роли определенного сервера в дальнейшем не отразилось на работе всей сети.

Основным аргументом при работе в сети на основе выделенного сервера является, как правило, защита данных. В таких сетях, например как Windows NT Server, проблемами безопасности может заниматься один администратор.

1.3 Топологии вычислительной сети

Концепция топологии сети в виде звезды пришла из области больших ЭВМ, в которой головная машина получает и обрабатывает все данные с периферийных устройств как активный узел обработки данных. Этот принцип применяется в системах передачи данных, например, в электронной почте RELCOM. Вся информация между двумя периферийными рабочими местами проходит через центральный узел вычислительной сети (рисунок 1.1).

Рисунок 1.1 - Топология построения IP сети в виде звезды

корпоративный сеть магистральный кампусный

Пропускная способность сети определяется вычислительной мощностью узла и гарантируется для каждой рабочей станции. Коллизий (столкновений) данных не возникает. Кабельное соединение довольно простое, так как каждая рабочая станция связана с узлом. Затраты на прокладку кабелей высокие, особенно когда центральный узел географически расположен не в центре топологии.

При расширении вычислительных сетей не могут быть использованы ранее выполненные кабельные связи: к новому рабочему месту необходимо прокладывать отдельный кабель из центра сети.

Производительность вычислительной сети в первую очередь зависит от мощности центрального файлового сервера. Он может быть узким местом вычислительной сети. В случае выхода из строя центрального узла нарушается работа всей сети.

Центральный узел управления - файловый сервер может реализовать оптимальный механизм защиты против несанкционированного доступа к информации. Вся вычислительная сеть может управляться из ее центра.

При кольцевой топологии сети рабочие станции связаны одна с другой по кругу, т.е. рабочая станция 1 - с рабочей станцией 2, рабочая станция - 3 с рабочей станцией 4 т.д. Последняя рабочая станция связана с первой. Коммуникационная связь замыкается в кольцо (рисунок 1.2).

Рисунок 1.2 - Кольцевая топология построения IP сети

Прокладка кабелей от одной рабочей станции до другой может быть довольно сложной и дорогостоящей, особенно если географически рабочие станции расположены далеко от кольца (например, в линию).

Сообщения циркулируют регулярно по кругу. Рабочая станция посылает по определенному конечному адресу информацию, предварительно получив из кольца запрос. Пересылка сообщений является очень эффективной, так как большинство сообщений можно отправлять «в дорогу» по кабельной системе одно за другим. Очень просто можно сделать кольцевой запрос на все станции. Продолжительность передачи информации увеличивается пропорционально количеству рабочих станций, входящих в вычислительную сеть.

Основная проблема при кольцевой топологии заключается в том, что каждая рабочая станция должна активно участвовать в пересылке информации, и в случае выхода из строя хотя бы одной из них вся сеть парализуется. Неисправности в кабельных соединениях локализуются легко.

Подключение новой рабочей станции требует кратко срочного выключения сети, так как во время установки кольцо должно быть разомкнуто. Ограничения на протяженность вычислительной сети не существует, так как оно, в конечном счете, определяется исключительно расстоянием между двумя рабочими станциями.

При шинной топологии среда передачи информации представляется в форме коммуникационного пути, доступного для всех рабочих станций, к которому они все должны быть подключены (рисунок 2.3). Все рабочие станции могут непосредственно вступать в контакт с любой рабочей станцией, имеющейся в сети. Рабочие станции в любое время, без прерывания работы всей вычислительной сети, могут быть подключены к ней или отключены. Функционирование вычислительной сети не зависит от состояния отдельной рабочей станции.

Рисунок 1.3 - Шинная топология построения IP сети

В стандартной ситуации для шинной сети Ethernet часто используют тонкий кабель или Cheapernet - кaбeль с тройниковым соединителем. Выключение и особенно подключение к такой сети требуют разрыва шины, что вызывает нарушение циркулирующего потока информации и зависание системы.

Наряду с известными топологиями вычислительных сетей кольцо, звезда и шина, на практике применяется и комбинированная, на пример древовидна структура (рисунок 1.4). Она образуется в основном в виде комбинаций вышеназванных топологий вычислительных сетей. Основание дерева вычислительной сети располагается в точке (корень), в которой собираются коммуникационные линии информации (ветви дерева).

Вычислительные сети с древовидной структурой применяются там, где невозможно непосредственное применение базовых сетевых структур в чистом виде.

Рисунок 1.4 - Древовидная структура построения IP сетей


2. Оборудование корпоративных IP сетей магистрального и локального уровней

2.1 Концентратор

Основные и дополнительные функции концентраторов

Практически во всех современных технологиях локальных сетей определено устройство, которое имеет несколько равноправных названий концентратор (concentrator), хаб (hub), повторитель(repeater). В зависимости от области применения этого устройства в значительной мере изменяется состав его функций и конструктивное исполнение. Неизменной остаётся только основная функция - это повторение кадра либо на всех портах, либо только на некоторых портах, в соответствии с алгоритмом, определённым соответствующим стандартом.

Концентратор обычно имеет несколько портов, к которым с помощью отдельных физических сегментов кабеля подключаются конечные узлы сети-компьютеры. Концентратор объединяет отдельные физические сегменты сети в единую разделяемую среду, доступ к которой осуществляется в соответствии с одним из рассмотренных протоколов локальных сетей - Ethernet, Token Ring и тп. Так как логика доступа к разделяемой среде существенно зависит от технологии то, для каждого типа технологии выпускаются свои концентраторы - Ethernet, Token Ring; FDDI и 100AnyLAN. Для конкретного протокола иногда используется своё, узкоспециализированное название этого устройства, более точно отражающее его функции или же использующееся в силу традиций, например, для концетраторв Token Ring характерно название MSAU.

Каждый концентратор выполняет некоторую основную функцию, определённую в соответствующем протоколе той технологии, которую он поддерживает. Хотя эта функция достаточно детально определена в стандарте технологии, при её реализации концентраторы различных производителей могут отличаться такими деталями как количество портов, поддержка нескольких типов кабелей.

Кроме основной функции концентратор может выполнять некоторое количество дополнительных функции, которые либо в стандарте вообще не определены. Либо являются факультативными. Например, концентратор Token Ring может выполнять функцию отключения некорректно работающих портов и перехода на резервное кольцо, хотя в стандарте такие возможности не описаны. Концентратор оказался удобным устройством для выполнения дополнительных функций, облегчающих контроль и эксплуатацию сети.

Рассмотрим особенности реализации основной функции концентратора на примере концентраторов Ethernet.

В технологии Ethernet устройства, объединяющие несколько физических сегментов коаксиального кабеля в единую разделяемую среду, использовались давно и получили название «повторителей» по своей основной функции - повторению на всех своих портах сигналов, полученных на входе одного из портов. В сетях на основе коаксиального кабеля обычными являлись двухпортовые повторители, соединяющие только два сегмента кабеля, поэтому термин «концентратор» к ним обычно не применялся.

С появлением спецификации 10Base-T для витой пары повторитель стал неотъемлемой частью сети Ethernet, так как без него связь можно было организовать только между двумя узлами сети. Многопортовые повторители Ethernet на витой паре стали называть концентраторами или хабами, так как в одном устройстве действительно концентрировались связи между большим количеством узлов сети. Концентратор Ethernet обычно имеет от 8 до 72 портов. Причём основная часть портов предназначена для подключения кабелей на витой паре. На рисунке 2.1 показан типичный концентратор Ethernet, рассчитанный на образование небольших сегментов разделяемой среды. Он имеет16 портов стандарта 10Base-T с разъёмами RJ-45, а также один порт AUI для подключения внешнего трансивера. Обычно к этому порту подключается трансивер, работающий на коаксиальном или оптоволоконном кабеле. С помощью этого трансивера концентратор подключается к магистральному кабелю, соединяющему несколько концентраторов между собой, либо таким образом обеспечивается подключение станции, удалённой от концентратора более чем на 100 м.

Рисунок 2.1 - Концентратор Ethernet

Для соединения концентраторов технологии 10Base-T между собой в иерархическую систему коаксиальный или оптоволоконный кабель не обязателен, модно применять те же порты, что и для подключения конечных станций, с учётом одного обстоятельства. Дело в том, что обычный порт RJ-45, предназначенный для подключения сетевого адаптера и называемый MDI-X, имеет инвертированную разводку контактов разъёма, чтобы сетевой адаптер можно было подключить к концентратору с помощью стандартного соединительного кабеля, не кроссирующего контакты. В случае соединения концентраторов через стандартный порт MDI-X приходится использовать нестандартный кабель с перекрёстным соединением пар. Поэтому некоторые изготовители снабжают концентраторы выделенным ортом MDI, в котором нет кроссирования пар. Таким образом, два концентратора можно соединить обычным некроссированным кабелем, если это делать через порт MDI-X одного концентратора и порт MDI второго. Чаще один порт концентратора может работать как порт MDI-X, и как порт MDI, в зависимости от положения кнопочного переключателя.

Многопортовый повторитель - концентратор Ethernet может по-разному рассматриваться при использовании правила четырех хабов. В большинстве моделей все порты связаны с единственным блоком повторения, и при прохождении сигнала между двумя портами повторителя блок повторения вносит задержку всего один раз. Поэтому такой концентратор нужно считать одним повторителем с ограничениями, накладываемыми правилом четырех хабов. Но существует и другие модели повторителей, к в которых на несколько портов имеется свой блок повторения. В таком случае каждый блок повторения нужно считать отдельным повторителем и учитывать его отдельно в правиле четырех хабов.

Некоторые отличия могут демонстрировать модели концентраторов, работающие на одномодовый волоконно-оптический кабель. Дальность сегмента кабеля, поддерживаемого концентратором FDDI, на таком кабеле может значительно отличаться в зависимости от мощности лазерного излучателя - от 10 до 40 км.

Однако если существуют различия при выполнении основной функции концентраторов не столь велики, то их намного превосходит разброс в возможностях реализации концентраторами дополнительных функций.

Отключение портов

Очень полезной при эксплуатации сети является способность концентратора отключать некорректно работающие порты, изолируя тем самым остальную часть сети от возникших в узле проблем. Эту функцию называют автосегментацией. Для концентратора FDDI эта функция для многих ошибочных ситуаций является основной, так как определена в протоколе. В тоже время для концентратора Ethernet или Token Ring функция автосегментации для многих ситуаций является дополнительной, так как стандарт не описывает редакцию концентратора на эту ситуацию. Основной причиной отключения порта в стандартах Ethernet и Fast Ethernet является отсутствие ответа на последовательность импульсов link test, посылаемых во все порты каждые 16 мс. В этом случае неисправленный порт переводится в состояние «отключён», но импульсы link test будут посылаться в порт с тем, что бы при восстановлении устройства работа с ним была продолжена автоматически.

Рассмотрим ситуации, в которых концентраторы Ethernet и Fast Ethernet выполняют отключение порта.

Ошибка на уровне кадра. Если интенсивность прохождения через порт кадров имеющих ошибки, превышает заданный порог, то порт отключается, а затем при отсутствии ошибок в течении заданного времени. включается снова. Такими ошибками могут быть: неверная контрольная сумм, неверная длина кадра (больше 1518 байт или меньше 64 байт), неоформленный заголовок кадра.

Множественные коллизии. Если концентратор фиксирует, что источником коллизии был один и тот же 60 раз подряд, то порт отключается. Через некоторое время порт снова будет включён.

Затянувшаяся передача. Как и сетевой адаптер, концентратор контролирует время прохождения одного кадра через порт. Если это время превышает время передачи кадра максимальной длины в 3 раза, то порт отключается.

Поддержка резервных связей

Так как использование резервных связей в концентраторах определено только в стандарте FDDI, то для остальных концентраторов разработчики концентраторов поддерживают такую функцию с помощью своих частных решений. Концентраторы Ethernet/Fast Ethernet могут преобразовывать только иерархические связи без петель. Поэтому резервные связи всегда должны соединять отключённые порты, чтобы не нарушать логику сети. Обычно при конфигурировании концентратора администратор должен определить, какие порты являются основными по отношению к ним - резервным (рисунок 2.2). Если по какой-либо причине порт отключается (срабатывает механизм автосегментации), концентратор делает активным резервный порт.

Рисунок 2.2 - Резервирование связи между концентраторами Ethernet

В некоторых моделях концентраторов разрешается использовать механизмы назначения резервных портов только для оптоволоконных портов, считая, что нужно резервировать только важные связи, которые выполняются на оптическом кабеле. В других же моделях резервным можно сделать любой порт.

2.2 Маршрутизаторы

Основная задача маршрутизатора - выбор наилучшего маршрута в сети часто является достаточно сложной с математической точки зрения. Особенно интенсивных вычислений требуют протоколы, основанные на алгоритме состояния связей, вычисляющие оптимальный путь на графе-OSPF, NLSP, IS-IS. Кроме этой основной функции вкруг ответственности маршрутизатора входят и другие задачи, такие как буферизация, фильтрация и фрагментация перемещаемых пакетов. При этом очень важна производительность, с которой маршрутизатор выполняет эти задачи. Поэтому типичный маршрутизатор является мощным вычислительным устройством с одним или даже несколькими процессорами, часто специализированными или построенными на RISC-архитектуре, со сложным программным обеспечением. То есть сегодняшний маршрутизатор - это специализированный компьютер, имеющий скоростную шину или шины (с пропускной способностью 600 - 2000 Мбит/с), часто использующий симметричное или асимметричное мультиплексирование и работающий под управлением специализированной операционной системы, относящейся к классу систем реального времени. Многие разработчики маршрутизаторов построили в свое время такие операционные системы Unix, естественно значительно её переработав.

Маршрутизаторы могут поддерживать как один протокол сетевого уровня (например, IP, IPX или DECnet), так и множество таких протоколов. В последнем случае они называются многосегментными маршрутизаторами. Чем больше протоколов сетевого уровня поддерживает маршрутизатор, тем лучше он подходит для работы в корпоративной сети.

Большая вычислительная мощность позволяет маршрутизаторам наряду с основной работой по выбору оптимального маршрута выполнять и ряд вспомогательных высокоуровневых функций.

Классификация маршрутизаторов по областям применения

По областям применения маршрутизаторы делятся на несколько классов.

Магистральные маршрутизаторы предназначены для построения центральной сети корпорации. Центральная сеть может состоять из большого количества локальных сетей, разбросанных по разным зданиям и использующие самые разнообразные сетевые технологии, типы компьютеров и операционных систем. Магистральные маршрутизаторы - это наиболее мощные устройства, способные обрабатывать несколько сотен тысяч пакетов секунду, имеющие большое количество интерфейсов локальных и глобальных сетей. Поддерживаются не только среднескоростные интерфейсы глобальных сетей, такие как T1/E1, но и высокоскоростные, например ATM или SDH со скоростями 155 Мбит/с или 622Мбит/с. Чаще всего магистральный маршрутизатор выполнение по модульной схеме на основе шасси с большим количество слотов - до 12 - 14. Большое внимание уделяется в магистральных моделях надёжности и отказоустойчивости маршрутизатора, которая достигается за счёт терморегуляции, избыточных источников питания, заменяемых на ходу модулей, а также симметричного мультипроцессирования. Примерами магистральных маршрутизаторов могут служить маршрутизаторы Backbone Concentrator Node, Cisco7500, Сisco 12000.

Маршрутизаторы региональных отделений соединяют региональные отделения между собой и центральной сетью. Сеть регионального отделения, так же как и центральная сеть, может состоять из нескольких локальных сетей. Такой маршрутизатор обычно представляет собой некоторую упрощённую версию магистрального маршрутизатора. Если он выполнен на основе шасси, то количество слотов его шасси меньше: 4-5. Возможен также конструктив и фиксированным количеством портов. Поддерживаемые интерфейсы локальных и глобальных сетей менее скоростные. Примерами маршрутизаторов региональных отделений могут служить маршрутизаторы BLN, ASN компании Nortel Networks, Cisco3600, Cisco2500, NetbluderII компании 3Com. Это наиболее обширный класс выпускаемых маршрутизаторов, характеристик, а могут и опускаться до характеристик маршрутизаторов удалённых офисов.

Маршрутизаторы удалённых офисов соединяют, как правило, единственную локальную сеть удалённого офиса с центральной сетью или сетью регионального отделения по глобальной связи. В максимальном варианте такие маршрутизаторы могут поддерживать и два интерфейса локальных сетей. Как правило, интерфейс локальной сети - это Ethernet до 10 Мбит/с, а интерфейс глобальной сети - выделенная линия со скоростью 64 Кбит/с, 1.544 или 2 Мбит/с. Маршрутизатор удалённого офиса может поддерживать работу по коммутируемой телефонной линии в качестве резервной связи для выделенного канала. Существует очень большое количество типов маршрутизаторов удалённых офисов. Это объясняется как массовостью потенциальных потребителей, так и специализацией такого типа устройств, проявляющейся в поддержке одного конкретного типа глобальной связи. Например, существуют маршрутизаторы, работающие только по сети ISDN, существуют модели только для аналоговых выделенных линий и т.п. Типичными представителями этого класса являются маршрутизаторы выделённых Nautika компании nortel networks, Cisco1600, Office Connect компании 3Com, семейство pipeline компании Ascend.

Маршрутизаторы локальных сетей (коммутаторы 3-го уровня) предназначены для разделения локальных сетей на подсети. Основное требование, предъявляемое к ним - высокая скорость маршрутизации, так как в таковой конфигурации отсутствуют низкоскоростные порты, такие как модемные порты 33,6 Кбит/с или цифровые порты 64 Кбит/с. Все порты имеют скорость, по крайней мере, 10 Мбит/с, а многие работают на скорости 100 Мбит/с.

Основные технические характеристики маршрутизаторов

Основные технические характеристики маршрутизатора связаны с тем, как он решает главную задачу-маршрутизацию пакетов в составной сети. Именно эти характеристики, прежде всего, определяют возможности и сферу применения того или иного маршрутизатора.

Перечень поддерживаемых сетевых протоколов. Магистральный маршрутизатор должен поддерживать большое количество сетевых протоколов и протоколов маршрутизации, чтобы обеспечивать трафик всех существующих на предприятии вычислительных систем.

Перечень поддерживаемых протоколов обычно включает протоколы IP, CONS и CLNS, IPX, AppleTalk, DECnet, Banean, VINES, Xerox, XNS.

Перечень протоколов маршрутизации составляют протоколы IP RIP, IPX RIP, NLSP, OSPF, IS-IS, OSI, EGP, DGP, VINES, RTP, Apple RTMP.

Перечень поддерживаемых интерфейсов локальных и глобальных сетей. Для локальных сетей - это интерфейсы, реализующие физические и канальные протоколы сетей Etherner, TokenRing, FDDI, Fast Ethernet, GigabitEthernet, 100VG-AnyLAN и ATM.

Поддерживаются интерфейсы последовательных линий RS-232, RS-449/422, V.35 (для передачи данных со скоростями до 2-6 Мбит), высокоскоростной интерфейс HSSI, обеспечивающий скорость до 52 Мбит/с, а также интерфейсы с цифровыми каналами Т1/Е1, Т3/Е3 и интерфейсами BRI и PRI цифровой сети ISDN. Некоторые маршрутизаторы имеют аппаратуру связи с цифровыми глобальными каналами, что исключает необходимость использования внешних устройств с этими каналами.

В набор поддерживаемых глобальных технологий обычно входят технологии Х.25, frame relay, ISDN и коммутируемых аналоговых телефонных сетей, сетей АТМ, а также поддержка протокола уровня РРР.

Общая производительность маршрутизатора. Высокая производительность важна для работы с высокоскоростными локальными сетями, а также для поддержки новых высокоскоростных глобальных технологий, таких как frame relay, SDH и АТМ. Общая производительность маршрутизатора зависит от многих факторов, наиболее важным из которых является: тип используемых процессоров, эффективность программной реализации протоколов, архитектурная организация вычислительных и интерфейсных модулей. Общая производительность маршрутизаторов колеблется от нескольких десятков тысяч пакетов в секунду до нескольких миллионов пакетов секунду. Наиболее производительные маршрутизаторы имеют мультипроцессорную архитектуру, сочетающую симметричные и асимметричные свойства - несколько мощных центральных процессоров по симметричной схеме выполняют функции вычисления таблицы маршрутизации, а менее мощные процессоры в интерфейсных модулях занимаются передачей пакетов на подключённые к ним сети и пересылкой пакетов на основании части таблицы маршрутизации, кэшированно в локальной памяти интерфейсного модуля. Магистральные маршрутизаторы обычно поддерживают максимальный набор протоколов и интерфейсов и обладают высокой общей производительностью в один - два миллиона пакетов в секунду. Маршрутизаторы удалённых офисов поддерживают один - два протокола локальных сетей и низкоскоростные глобальные протоколы, общая проиводительность таких маршрутизаторов обычно составляет от 5 до 20-30 тысяч пакетов с секунду.

Маршрутизаторы региональных отделений занимают промежуточное положение, поэтому их иногда выделяют в отдельный класс устройств. Наиболее высокой производительностью обладают коммутаторы 3-го уровня.

Дополнительные и функциональные возможности маршрутизатора

Наряду с функцией маршрутизации многие маршрутизаторы обладают следующими важными дополнительными функциональными возможностями, которые значительно расширяют сферу применения этих устройств.

Поддержка одновременно нескольких протоколов маршрутизации. В протоколах маршрутизации обычно предполагается, что маршрутизатор строит свою таблицу на основе работы только этого одного протокола. Деление Internet на автономные системы также направлено на исключение использования в одной автономной системе нескольких протоколов маршрутизации. Тем не менее, иногда в большой корпоративной сети приходится поддерживать одновременно несколько таких протоколов. При этом таблица маршрутизации может получиться противоречивой - разные протоколы маршрутизации могут выбрать различные следующие маршрутизаторы для какой-либо сети назначения.

Большинство маршрутизаторов решает эту проблему за счёт придания приоритетов решениям разных протоколов маршрутизации. Высший приоритет отдаётся статическим маршрутам (администратор всегда прав), следующий приоритет имеют маршруты, выбранные протоколами состояния связей, такими как OSPF или NLSP, а низшим приоритетов обладают маршруты дистанционно-векторных протоколов, как самых несовершенных.

Приоритет сетевых протоколов. Можно установить приоритет одного протокола сетевого уровня над другим. На выбор маршрутов эти приоритеты не оказывают никакого влияния, они влияют только на порядок, в котором многопротокольный маршрутизатор обслуживает пакеты разных сетевых протоколов. Это свойство бывает полезно в случае недостаточной полосы пропускания кабельной системы и существования трафика, чувствительного к временным задержкам, например трафика SNA или голосового трафика, передаваемого одним из сетевых протоколов.

Защита от широковещательных штормов. Одна их характерных неисправностей сетевого программного обеспечения - самопроизвольная генерация с высокой интенсивностью широковещательных пакетов. Широковещательным штормом считается ситуация, в которой процент широковещательных пакетов превышает 20% от общего количества пакетов в сети. Обычный коммутатор или мост слепо передаёт пакеты на все свои порты, как того требует его логика работы, засоряя, таким образом сеть. Борьба с широковещательными штормами в сети, соединённой коммутаторами, требует от администраторов отключения портов, генерирующих широковещательные пакеты. Маршрутизатор не распространяет такие повреждённые пакеты, поскольку в круг его задача не входит копирование широковещательных пакетов во все объединяемые сети. Поэтому маршрутизатор является прекрасным средством борьбы с широковещательным штормом.

Поддержка не маршрутизируемых протоколов, таких как NetBIOS, NetBEUI или DEC LAT, которые не оперируют с такими понятиями, как сеть. Маршрутизаторы могут обрабатывать пакеты таких протоколов двумя способами.

В первом случае они могут работать с пакетами этих протоколов как мосты, то есть передавать их на основании изучения МАС-адресов. Маршрутизатор необходимо сконфигурировать особым образом, чтобы по отношению к некоторым не маршрутизируемым протоколам на некоторых портах он выполнял функции моста, а по отношению к маршрутизируемым протоколам - функции маршрутизатора. Такой мост / маршрутизатор иногда называют brouter (bridge плюс router).

Другим способом передачи пакетов не-маршрутизируемых протоколов является инкапсуляция этих пакетов в пакеты какого-либо сетевого протокола. Некоторые производители маршрутизаторов разработали собственные протоколы, специально предназначенные для инкапсуляции не-маршрутизируемых пакетов. Кроме того, существуют стандарты для инкапсуляции некоторых протоколов в другие, в основном в IP. Примером такого стандарта является протокол DLSw, определяющий методы инкапсуляции пакетов SDLC и NetBIOS в IP-пакеты, а также протоколы РРР в IP-пакеты.

2.3 Сетевые адаптеры

Плата сетевого адаптера - это интерфейс между компьютером и сетевым кабелем. Назначение платы сетевого адаптера - подготовка, передача и управление данными в сети. Для подготовки данных к передаче по сети плата использует трансивер, который преобразует параллельные данные в последовательные. Каждая плата имеет уникальный сетевой адрес.

Платы сетевого адаптера отличаются рядом параметром, которые должны быть правильно настроены. В их число входят: номер прерывания(IRQ), базовый порт ввода / вывода и базовый адрес памяти.

Плата сетевого адаптера должна, во-первых, соответствовать архитектуре шины данных компьютера и, во-вторых, иметь соединитель с сетевым кабелем определенного типа.

Плата сетевого адаптера оказывает значительное влияние на производительность всей сети. Некоторые платы обладают дополнительными возможностями, которые позволяют увеличить сетевую производительность. К их числу, например, относятся: прямой доступ к памяти, разделяемая память адаптера, разделяемая системная память, управление шиной. Производительность сети можно повысить также с помощью буферизации или встроенного в плату микропроцессора.

Разработаны специализированные платы сетевого адаптера, например, для беспроводных и оптоволоконных сетей, а также бездисковых рабочих станций (в системах с повышенными требованиями к защите данных). Платы сетевого адаптера беспроводных сетей разработаны для большинства сетевых операционных систем.

Указанные платы могут быть использованы - для построения беспроводных локальных сетей, беспроводного подключения станций к кабельной ЛВС.

Платы сетевого адаптера беспроводных сетей применяются вместе с так называемым беспроводным концентратором. Это устройство функционирует как трансивер - для передачи и приема сигналов.

«Оптоволокно - к каждому рабочему столу» - сегодня этот тезис становится все более популярным в компьютерной индустрии. Увеличиваются потоки мультимедиаданных, характерных для современных интрасетей. Что в свою очередь повышает требования к их пропускной способности. Решить эту задачу помогают оптоволоконные платы сетевого адаптера. Они позволяют создавать высокоскоростные оптоволоконные ЛВС. Но, как правило, такие сети используют только в особых случаях: пока они ещё весьма дороги.

В сетевых адаптерах необходимо учитывать - разрядность шины (32-разрядная быстрее 16-разрядной), тип шины (PCI, EISA и MCA быстрее ISA), способ передачи данных в память (разделяемая память быстрее, чем порт ввода / вывода или DMA), возможность управления шиной и авторитет производителя (стабильность, надежность, и т.д.).

2.4 Модемы

Модем в традиционном понятии этого термина является устройством преобразования цифровых сигналов, передаваемых оконечным оборудованием данных (ООД), в аналоговые модулированные сигналы, пригодные для передачи по телефонным каналам связи со стандартной полосой пропускания 300-3400 Гц. Модем выполняет также обратное преобразование в цифровой код и передачу в ООД сигналов, принятых из телефонных каналов связи. Одновременно с этой распространенной группой модемов существуют модемы, предназначенные для работы по физическим линиям, в качестве которых используются обычные пары проводов, симметричные витые пары или коаксиальные кабели.

Модем имеет два интерфейса, один из которых представляет сопряжение модема с аналоговым каналом связи, а второй является многопроводным цифровым интерфейсом между модемом и ООД.

В большинстве современных модемов, кроме функций модуляции / демодуляции реализуются наборы дополнительных функций, среди которых наиболее важными являются следующие:

защита от ошибок;

сжатие данных;

«интеллектуальное» управление модемом;

защита от несанкционированного доступа;

асинхронно / синхронный режим работы;

измерение характеристик канала связи;

ведение отчета о состоянии сеанса связи.

В рассматриваемом сегменте сети используются как модемы для передачи данных по стандартным телефонным каналам, так и высокоскоростные хDSL - модемы.

3. Построение кампусных сетей

 

Первоначально кампусные сети представляли собой единую локальную вычислительную сеть (ЛВС, LAN, Local-Area Network), к которой по необходимости добавлялись новые пользователи. Эти ЛВС имели логический или физический кабель, к которому подключались все устройства сети. В случае с Ethernet имелась полоса пропускания в 10 Мбит/с, которая в равной мере использовалась всеми узлами сети. Такая ЛВС образовывала единый коллизионный домен, в котором все пакеты в равной степени обрабатывались всеми устройствами. В такой ЛВС использовался метод передачи, называемый «множественный доступ с контролем несущей и обнаружением коллизий» (Carrier Sense Multiaccess With Collision Detection, CSMA/CD). При таком подходе возникновение коллизий в таких ЛВС было обычным делом, что приводило к тому, что реальная скорость сети была значительно ниже расчетной.

При достижении максимального числа пользователей в одном коллизионном домене появлялась необходимость добавления в состав оборудования ЛВС устройств, называемых мостами (Bridge). Мост обеспечивал разделение всей ЛВС на несколько коллизионных доменов, что позволяло увеличить доступную полосу пропускания для каждого узла сети за счет сокращения количества этих самых узлов в одном коллизионном домене. Мост можно условно назвать коммутатором, работающим по принципу «store-and-forward». Мост производит распространение широковещательных (broadcast), многоцелевых (multicast) и неизвестных одноцелевых (unknown unicast) пакетов по всем сегментам сети. Таким образом, можно сказать, что все сегменты такой сети образуют единый широковещательный домен.

Для предотвращения возникновения петель в такой сети был разработан протокол Spanning Tree Protocol (STP), обеспечивающий, кроме того, маршрутизацию потоков данных в обход сбойных элементов активного сетевого оборудования.

Ниже приведены основные характеристики широковещательного домена STP:

· резервные линии связи заблокированы и не несут в себе трафика данных;

·        между различными точками сети имеются несколько альтернативных маршрутов;

·        время сходимости протокола STP обычно составляет 40-50 секунд;

·        широковещательный трафик уровня 2 обрабатывается каждым узлом сети;

·        возникновение широковещательных «штормов» на уровне 2 сказывается на всем домене;

·        локализация и устранение неисправностей требует больших затрат времени.

Теоретически количество широковещательного трафика устанавливает практический предел размеров широковещательного домена. На практике же происходит так, что управление и поиск неисправностей в такой сети усложняются прямо пропорционально количеству подключенных пользователей. Одна неправильно настроенная рабочая станция может вывести из строя весь широковещательный домен на достаточно длительное время.

При проектировании сетей с использованием мостов каждый сегмент сети ставился в соответствие рабочей группе. Сервер рабочей группы располагался в том же сегменте, что и его клиенты, что обеспечивало ограничение трафика, передаваемого по всей сети. Здесь необходимо упомянуть о правиле 80/20, по которому строились такие ЛВС. Это правило гласит, что 80% трафика, генерируемого рабочей станцией, не должно выходить за пределы локального сегмента.

3.1 Маршрутизация и масштабируемость в объединенных сетях

Маршрутизатором называется пакетный коммутатор, обеспечивающий взаимодействие разных широковещательных доменов. Маршрутизаторы перенаправляют пакеты узлам сети ориентируясь на сетевые адреса, известные также как адреса доступа к среде (Media Access Control address, MAC-address). Сети с маршрутизаторами обладают лучшими возможностями по масштабированию по сравнению с сетями, построенными с использованием мостов. Это достигается за счет более интеллектуального управления трафиком. Маршрутизаторы используют маршрутные протоколы, такие как OSPF и EIGRP, которые позволяют маршрутизаторам обмениваться между собой информацией о достижимости тех или иных подсетей.

В сравнении с протоколом STP маршрутные протоколы обладают рядом преимуществ:

·              разделение нагрузки между несколькими маршрутами с одинаковой административной стоимостью (применительно к оборудованию Cisco);

·              обнаружение наилучшего маршрута между подсетями (имеются в виду административные установки и расчет количества метрик маршрута);

·              меньшее время сходимости протокола при внесении изменений в топологию сети;

·              сбор информации обо всех сетях, что обеспечивает улучшенные возможности по масштабированию.

В добавление необходимо отметить, что маршрутизаторы Cisco Systems обладают дополнительными функциями по контролю над широковещательным трафиком, что обеспечивает еще большую масштабируемость и управляемость кампусных сетей. Эти функции заложены в программное обеспечение Cisco IOS™, которое функционирует как на маршрутизаторах, так и на многоуровневых коммутаторах компании. Программное обеспечение IOS имеет наборы дополнительных функций для всех кампусных протоколов, включая:

·              TCP/IP;

·              AppleTalk;

·              DECnet;

·              Novell IPX;

·              IBM Systems Network Architecture (SNA), data-link switching (DLSw), Advanced Peer-to-Peer Networking (APPN).

В сети, использующей маршрутизаторы, вводится понятие диаметр, которое представляет собой количество промежуточных маршрутизаторов между крайними узлами сети. Как показывает практика, хорошим дизайном сети является тот, при котором это понятие является сбалансированным. На рисунке 3.1 показана типичная иерархическая модель сети, объединяющей в себе маршрутизаторы и концентраторы-повторители (хабы). Диаметр такой сети в любом ее месте составляет 2 маршрутизатора. Расстояние от конечной станции до сервера на магистрали Fiber Distributed Data Interface (FDDI) составляет 1 маршрутизатор.

 

Рисунок 3.1 - Традиционная кампусная сеть с применением маршрутизаторов и концентраторов

3.2 Бриджинг коммутации второго уровня

Коммутация уровня 2 представляет собой аппаратно реализованный бриджинг. В частности передача кадров осуществляется специализированным оборудованием, называемым Application-Specific Integrated Circuit (ASIC). Коммутаторы уровня 2 заменяют концентраторы-повторители в составе коммуникационных узлов кампусной сети.

Увеличение производительности систем, построенных на коммутации уровня 2, по сравнению с сетями на концентраторах, достаточно велико. Рассмотрим рабочую группу из 100 пользователей на подсети, использующей 1 разделяемый сегмент Ethernet. Средняя полоса пропускания для каждого пользователя вычисляется путем деления общей полосы пропускания на количество пользователей, т.е. 10 Мбит/с на 100 пользователей, что составляет всего 100 Кбит/с. Замена концентратора на полнодуплексный коммутатор Ethernet приведет к тому, что средняя полоса пропускания для каждого узла составит удвоенную полосу пропускания всей сети, т.е. 20 Мбит/с. Общая пропускная способность коммутируемой рабочей группы на 100 пользователей в 200 раз больше пропускной способности аналогичной разделяемой рабочей группы. Ограничивающим фактором, препятствующим достижения высокой скорости обмена данными в такой сети, является подключение сервера на скорости 10 Мбит/с. Порт коммутатора, к которому подключается сервер рабочей группы, является узким местом коммутируемой сети. Высокая производительность коммутируемых сетей может явиться достаточным требованием для тех заказчиков, которые просто хотят увеличить число рабочих мест в каждой отдельной подсети. Увеличение количества узлов в отдельных подсетях называется плоским дизайном с несколькими подсетями или логическими сетями в кампусной сетевой системе.

Однако, несмотря на все преимущества, коммутация уровня 2 имеет те же характеристики и ограничения, что и сеть с использованием мостов. Широковещательные домены по-прежнему имеют те же ограничения по масштабируемости и производительности, что и сети, основанные на бриджинге. Количество широковещательных пакетов в общем трафике увеличивается прямо пропорционально количеству конечных узлов, и все узлы сети получают и обрабатывают эти пакеты. Ограничения протокола STP по блокированным линиям связи и низкому времени сходимости также применимы к сетям с коммутацией уровня 2.

3.3 Аппаратная маршрутизации коммутации третьего уровня

Коммутация уровня 3 представляет собой аппаратную маршрутизацию. В частности, передачей пакетов занимаются специализированные устройства, т.е. ASIC. В зависимости от протоколов, интерфейсов и поддерживаемых функций коммутаторы уровня 3 могут использоваться в кампусных сетях вместо маршрутизаторов. Коммутаторы уровня 3, которые поддерживают стандартную перезапись заголовков пакетов и увеличение поля TTL (Time-To-Live) в этих заголовках мы будем называть пакетными коммутаторами уровня 3 (packet-by-packet Layer 3 switch).

Высокопроизводительная коммутация уровня 3 применяется в двух различных случаях. Коммутатор Cisco 12000 Gigabit Switch Router (GSR) применяется в целях создания сети с высокоскоростной коммутацией, ограниченной лишь способностями кабельной системы, на единой коммутирующей матрице. Семейство многоуровневых коммутаторов Catalyst® обеспечивают коммутацию уровня 3 вместе с аппаратурой ASIC, встроенной в управляющие модули Supervisor Engine. Пакетные коммутаторы Cisco соответствуют всем промышленным стандартам и могут применяться в качестве быстрых маршрутизаторов к внешним устройствам.

Коммутация уровня 3 в представлении Cisco Systems в семействе коммутаторов Catalyst объединяет в себе полную поддержку многопротокольной маршрутизации в программном обеспечении Cisco IOS и аппаратную коммутацию уровня 3. Управляющий модуль Route Switch Module (RSM) является маршрутизатором, базирующимся на ПО Cisco IOS, с таким же RISC (Reduced Instruction Set Computing) процессором, что и в функциональном модуле RSP2 в маршрутизаторах старшего класса Cisco 7500. Аппаратная коммутация уровня 3 обеспечивается аппаратурой ASIC, установленной на функциональном модуле NetFlow. Модуль NetFlow является дочерним модулем для устройства Supervisor Engine в коммутаторах Catalyst.

3.4 Коммутация четвертого уровня

Коммутация уровня 4 заключается в аппаратном анализе трафика, создаваемого различными типами пользовательских приложений. В потоках данных, создаваемых протоколами TCP (Transmission Control Protocol) и UDP (User Datagram Protocol), порт того или иного приложения содержится в заголовке каждого пакета. Маршрутизаторы Cisco имеют набор функций для анализа информации протоколов уровня 4, что при использовании списков доступа (Access List) позволяет управлять потоками данных. Управление потоками данных осуществляет функциональный модуль NetFlow.

Многоуровневые коммутаторы семейства Catalyst могут быть опционально сконфигурированы как коммутаторы уровня 3, так и как коммутаторы уровня 4. При работе в качестве коммутатора уровня 3 функциональный модуль NetFlow производит кэширование потоков данных исходя из адресов узлов-приемников (IP destination address), а при работе в качестве коммутатора уровня 4 кэширование базируется на адресах источника и приемника (source/destination address) и на номерах портов протокола уровня 4 (source/destination port). В связи с тем, что функциональный модуль NetFlow производит коммутацию пакетов аппаратно, то нет никакого отличия по скорости обработки данных при работе в том или ином режиме. В том случае, если соображения обеспечения безопасности и защищенности данных требуют раздельного подхода к номерам портов протоколов уровня 4 (а другими словами - есть необходимость фильтрации трафика, генерируемого разными приложениями), следует использовать коммутаторы в качестве коммутаторов уровня 4.

Одна из технологий, разработанных для обеспечения коммутации уровня 2 в кампусных сетях, называется технологией виртуальных локальных сетей (VLAN). Технология VLAN является одним из путей организации дополнительных логических сетей независимо от физической коммутации активного сетевого оборудования и конечных узлов. Каждая логическая сеть VLAN функционирует как отдельный широковещательный пакет и имеет характеристики, сходные с расширенной сетью с использованием мостов. Протокол STP нормально функционирует между коммутаторами, принадлежащими одной VLAN.

На рисунке 3.2 показаны три VLAN, помеченные розовым, пурпурным и зеленым цветом. Каждое цветовое обозначение соответствует рабочей группе, каждая из которых соответствует определенной подсети:

·              розовый (pink) - 131.108.2.0

·              пурпурный (purple) - 131.108.3.0

·              зеленый (green) - 131.108.4.0

Одной из технологий, обеспечивающей распространение одной VLAN по всему кампусу, называется VLAN Trunking. Каналы связи, реализующие эту технологию, называются VLAN trunk. Мы будем называть такие соединения магистральными соединениями VLAN.

 

Рисунок 3.2 - Технология виртуальных сетей (VLAN)

Магистральное соединение VLAN между двумя коммутаторами уровня 2 позволяет мультиплексировать трафик нескольких логических сетей в одном соединении. Магистральное соединение VLAN между коммутатором уровня 2 и маршрутизатором позволяет маршрутизатору быть подключенным сразу к нескольким логическим сетям через один физический интерфейс. На рис. 2 показано, что магистральное соединение VLAN (VLAN trunk) позволяет серверу X взаимодействовать со всеми VLAN одновременно. Линии связи, обозначенные желтым цветом на рисунке 3.2 являются магистральными соединениями VLAN, использующими протокол ISL (Inter-Switch Link) и обеспечивающими передачу трафиков всех имеющихся VLAN (pink, purple и green).

Протоколы ISL, 802.10 и 802.1q являются описательными протоколами (tagging protocols), разработанными для обеспечения работы технологии VLAN Trunking. Здесь необходимо ввести понятие тэга VLAN. Тэг VLAN - это целое число, внедренное в заголовок кадров, передаваемых между двумя устройствами. Уникальное значение тэга при передаче трафиков разных VLAN позволяет мультиплексировать и демультиплексировать трафики этих VLAN при использовании одной физической линии.

Технология ATM LANE обеспечивает передачу трафиков нескольких логических сетей через единую коммутируемую инфраструктуру ATM. Эмулированные сети (ELAN) используют похожий принцип идентификации трафиков различных логических сетей, что и протоколы ISL, 802.10 и 802.1q и являются совместимыми с технологией Ethernet VLAN. На рис. 2 модули LANE в коммутаторах Catalyst B и C работают в качестве клиентов LANE (LEC) и обеспечивают прохождение VLAN pink, purple и green через магистраль ATM. Сервер D подключен непосредственно к ATM и является клиентом LANE для ELAN pink, purple и green. Таким образом, сервер D может напрямую взаимодействовать с узлами, входящими в состав VLAN pink, purple и green.

Технология ATM LANE эмулирует передачу широковещательного протокола Ethernet через линии ATM, ориентированные на соединение. На рисунке 3.2 не показаны такие компоненты технологии, как LANE Configuration Server (LECS), LANE Server (LES) и Broadcast and Unknown Server (BUS), необходимые для обеспечения работы сети ATM как сети Ethernet. Функции LECS и LES/BUS поддерживаются программным обеспечением Cisco IOS, устанавливаемым на коммутаторы Cisco LightStream 1010 и Catalyst 5000 с модулем LANE, или на маршрутизатор с интерфейсом ATM.

Узлы, подключенные к Ethernet и относящиеся к разным VLAN, не могут взаимодействовать между собой. На рисунке 3.2 клиент Z, относящийся к VLAN green, не может работать с сервером Y, относящимся к VLAN pink. Это происходит из-за того, что между VLAN pink и green нет ни одного маршрутизатора.

4. Анализ моделей проектирования кампусных сетей

4.1 Модель с маршрутизатором и концентратором

На рисунке 3.1 показана кампусная сеть, построенная по традиционной модели с маршрутизаторами и концентраторами. Устройствами уровня доступа такой сети являются концентраторы, которые представляют собой повторители уровня 1. Уровень распределения состоит из маршрутизаторов. Уровень ядра состоит из концентраторов FDDI или других концентраторов, функционирующих в качестве повторителей уровня 1. Маршрутизаторы на уровне распределения обеспечивают управление широковещательными пакетами и сегментирование сети. Каждый концентратор уровня доступа представляет собой логическую сеть или подсеть и имеет одно подключение к порту маршрутизатора. Также необходимо отметить, что несколько концентраторов уровня доступа могут каскадироваться между собой, образуя, таким образом, одну логическую сеть.

Такая модель сети обладает некоторыми возможностями масштабирования благодаря функциям маршрутных протоколов, таких как OSPF и EIGRP. Уровень распределения служит демаркационной линией между сетями уровня доступа и сетью уровня ядра. Маршрутизаторы уровня распределения обеспечивают сегментирование, что позволяет разделить как коллизионные, так и широковещательные домены. Эта модель сети достаточно разделена на составные части, чтобы обеспечить упрощение выполнения функций управления и поиска неисправностей. Эта модель также достаточно хорошо подходит для использования всех сетевых протоколов, таких как Novell IPX, AppleTalk, DECnet и TCP/IP.

Модель сети с маршрутизаторами и концентраторами конфигурируется и поддерживается напрямую благодаря ее модульности. Каждый маршрутизатор уровня распределения программируется с одинаковым набором функций. Общие элементы конфигурации могут без изменений переноситься с одного маршрутизатора на другой. Благодаря похожести конфигурации маршрутизаторов значительно упрощается выполнение функций поиска и устранения неисправностей. Пакетная коммутация уровня 3 использует набор служб, распределенных между всеми маршрутизаторами уровня распределения.

Традиционная модель кампусной сети с маршрутизаторами и концентраторами может наращиваться с целью увеличения производительности. Разделяемое пространство уровня доступа и ядра может быть переведено на коммутацию уровня 2, а уровень распределения может быть расширен для выполнения функций коммутации уровня 3 с элементами многоуровневой коммутации. Наращивание разделяемых областей сети с повторителей уровня 1 до коммутаторов уровня 2 не вызовет внесения изменений в схему адресации и логическую структуру сети, что обеспечит отсутствие необходимости внесения изменений в конфигурацию маршрутизаторов.

4.2 Модель с распространением VLLAN по всему кампусу

На рисунке 4.1 показана обыкновенная модель сети с распространением VLAN по всему кампусу.

Рисунок 4.1 - Традиционная модель сети с распространением VLAN по всему кампусу

Коммутация уровня 2 используется на уровнях доступа, распределения и ядра сети. Четыре рабочих группы, показанные на рисунке 4.3 синим (blue), розовым (pink), пурпурным (purple) и зеленым (green) цветами распространяются между различными коммутаторами уровня доступа. Взаимодействие между рабочими группами обеспечивается маршрутизатором X, имеющим подключение ко всем четырем VLAN. Сервисы и коммутация уровня 3 сосредоточены в маршрутизаторе X. Корпоративные серверы, показанные ниже маршрутизатора, подключены раздельными логическими сетями, обозначенными черным цветом.

Физические соединения маршрутизатора X к разным VLAN заменяются одним магистральным соединением ISL (ISL trunk). Маршрутизатор X в таком варианте подключения принято называть «маршрутизатором на палочке» (router on a stick) или «одноруким маршрутизатором (one-armed router). Для разделения нагрузки можно использовать несколько маршрутизаторов, подключенных к нескольким или ко всем VLAN. Трафик между рабочими группами проходит следующий путь: сначала данные от исходящей VLAN проходят через кампус к маршрутизатору, а затем возвращаются обратно к VLAN, которой они предназначены.

На рисунке 4.2 показан обновленный вариант сети с распространением VLAN по всему кампусу, предоставляющий преимущества многоуровневой коммутации. Коммутатор X представляет собой устройство семейства Catalyst 5000. Однорукий маршрутизатор заменен модулем RSM, а аппаратная коммутация уровня 3 выполняется функциональным модулем NetFlow.

Корпоративные серверы в серверной ферме (server farm) могут быть подключены по технологии Fast Ethernet с пропускной способностью в 100 Мбит/с или по технологии Fast EtherChannel для увеличения полосы пропускания до 200 или 400 Мбит/с.

Рисунок 4.2 - Сеть с распространением VLAN по всему кампусу с функциями многоуровневой коммутации

Эффективность работы сети, построенной по такой модели, в большой степени зависит от выполнения правила 80/20. Если 80% общего трафика сосредоточено внутри рабочих групп, то 80% пакетов коммутируются на уровне 2 от клиента к серверу. Однако, если 90% трафика следует к серверной ферме, то 90% пакетов коммутируются одноруким маршрутизатором. Масштабируемость и производительность сети, построенной по модели VLAN, ограничиваются характеристиками протокола STP, Каждая VLAN эквивалентна плоской сети с применением мостов.

Модель сети с распространением VLAN по всему кампусу обеспечивает гибкость при перемещении статически сконфигурированных конечных станций между этажами и корпусами кампусного здания. Это возможно благодаря таким решениям Cisco Systems, как VLAN Membership Policy Server (VMPS) и протоколу VTP (VLAN Trunking Protocol). Мобильные пользователи могут подключать свои мобильные компьютеры к любой конечной розетке сети в любом корпусе или на любом этаже кампусного здания. Локальный коммутатор Catalyst при подключении пользователя посылает запрос серверу VMPS для определения прав доступа этого пользователя и его принадлежности той или иной VLAN. После получения ответа сервера коммутатор Catalyst закрепляет данный порт за нужной VLAN.

5. Многоуровневая модель

Обычное правило 80/20 лежит в основе традиционных моделей кампусных сетей, обсуждение которых представлено в предыдущих разделах документа. При использовании модели с распространением VLAN по всему кампусу локальные рабочие группы распределены по всей сети, однако, 80% трафика сети все так же сосредоточено внутри VLAN. Оставшиеся 20% трафика передаются в общую сеть или другие подсети через маршрутизатор.

Традиционная модель трафика 80/20 появилась в связи с тем, что каждый департамент или рабочая группа имела свой локальный сервер. Локальные серверы использовались в качестве файловых серверов, серверов авторизации пользователей и серверов приложений в рамках одной рабочей группы. Модель трафика 80/20 резким образом изменилась при появлении корпоративных интрасетей и приложений, опирающихся на распределенные сервисы IP.

Многие новые и существующие приложения переходят на распределенную технологию хранения и поиска данных WWW (World Wide Web). Распределение трафика в кампусных сетях приняло обратные значения, и теперь все чаще происходит ссылка на правило 20/80. При использовании правила 20/80 лишь 20% трафика концентрируются в сети рабочей группы, а остальные 80% трафика передаются в кампусную сеть.

5.1 Компоненты многоуровневой модели

Производительность многоуровневой коммутации соответствует требованиям новой модели распределения трафика 20/80. В составе коммутаторов семейства Catalyst 5000 присутствуют два компонента многоуровневой коммутации - управляющий модуль RSM и функциональный модуль NetFlow. RSM представляет собой многопротокольный маршрутизатор, работающий под управлением операционной системы Cisco IOS и выполненный в виде модуля к коммутатору. Производительность и набор функций модуля аналогичны маршрутизаторам серии Cisco 7500. NetFlow выполнен в виде дочернего модуля для управляющего модуля Supervisor Engine. NetFlow обеспечивает функции коммутации как уровня 3, так и уровня 2, обеспечивая специализированное оборудование ASIC. Необходимо отметить, что нет никаких особых преимуществ по производительности у коммутации уровня 3 перед коммутацией уровня 2 с использованием модуля NetFlow.

На рисунке 5.1 показана простая кампусная многоуровневая сеть.

Рисунок 5.1. - Кампусная многоуровневая сеть

Здание кампуса состоит из трех корпусов - A, B и C, - соединенных между собой магистралью, называемой ядром (Core). Уровень распределения состоит из многоуровневых коммутаторов семейства Catalyst 5000. Многоуровневый дизайн сети использует преимущества коммутации уровня 2 на уровнях доступа и ядра, а на уровне распределения применяется многоуровневая коммутация. Многоуровневая модель сети позволяет сохранить существующую структуру адресации и логических сетей аналогично традиционной сети с маршрутизаторами и концентраторами. Подсети уровня доступа не выходят дальше уровня распределения. С другой стороны, подсети уровня ядра также заканчиваются на уровне распределения. Несмотря на то, что многоуровневая модель не распространяет VLAN по всему кампусу, она позволяет достичь всех преимуществ магистральных соединений VLAN. Далее мы рассмотрим, как это происходит.

В связи с тем, что коммутация уровня 3 используется на уровне распределения многоуровневой модели, здесь применимо большинство преимуществ маршрутизации. Уровень распределения формирует широковещательную границу, через которую широковещательный трафик не проходит из корпуса здания в магистраль или наоборот. Дополнительные функции Cisco IOS применимы на уровне распределения.

Например, коммутаторы уровня распределения могут собирать информацию о существующих в общей сети серверах Novell Netware и отвечать на запросы GNS (Get Nearest Server), применяемые в сетях Netware. Другим примером может служить функция распространения сообщений протокола DHCP (Dynamic Host Configuration Protocol) от мобильных станций IP к серверам DHCP.

Другим набором функций Cisco IOS, включенным в состав программного обеспечения многоуровневых коммутаторов уровня распределения является LAM (Local Area Mobility). Технология LAM применяется в тех кампусных сетях, где не внедрены протокол и службы DHCP для того, чтобы позволить статически сконфигурированным конечным станциям перемещаться внутри кампуса. Суть работы LAM заключается в том, что адреса мобильных узлов включаются непосредственно в таблицы маршрутизации отдельными маршрутами.

Программное обеспечение Cisco IOS содержит множество вспомогательных функций по обеспечению стабильности, масштабируемости и управляемости корпоративных сетей. Эти функции применимы ко всем сетевым протоколам, встречающимся в кампусных сетях, включая DECnet, AppleTalk, IBM SNA, Novell IPX, TCP/IP и многие другие. Все эти функции можно охарактеризовать одним словом - внешние функции (out of the box). Внешние функции применяются для работы всей сети. Они являются противоположностью внутренних характеристик (inside the box), которые включают в себя производительность и плотность портов устройства. Внутренние характеристики применимы к отдельно взятым устройствам. Внутренние характеристики оказывают небольшое влияние на стабильность, масштабируемость и управляемость корпоративных сетей.

Устойчивость многоуровневой модели сети обуславливается ее иерархичностью и модульностью. Иерархичность модели заключается в том, что отдельные ее компоненты можно рассматривать и специализировать независимо от других. Модульность же определяется тем, что каждая часть модели внутри определенного уровня выполняет сходные логические функции. Отдельные преимущества, присущие различным технологиям, могут быть добавлены в состав сети, не оказывая влияния на логическую структуру модели. Например, топология Token Ring на отдельных участках сети может быть заменена топологией Ethernet. FDDI можно заменить на коммутируемый Fast Ethernet. Вместо концентраторов можно установить коммутаторы уровня 2. Вместо Fast Ethernet можно использовать ATM LANE в качестве магистральных и прочих соединений. ATM LANE можно представить в виде Gigabit Ethernet и т.д. Таким образом, можно утверждать, что модульность обеспечивает миграцию и интеграцию существующих технологий передачи настолько легко, насколько это возможно.

Другим ключевым преимуществом модульного дизайна сети является то, что каждое устройство внутри определенного уровня программируется аналогично другим устройствам того же уровня и выполняет сходные задачи, что, в свою очередь, значительно упрощает процесс конфигурации. Функции поиска и устранения неисправностей также в значительной мере облегчаются при использовании модульного дизайна сети.

На уровне доступа подсети соответствуют разным VLAN. VLAN могут ограничиваться одним коммутатором, а могут и быть представленными на нескольких устройствах. Если на уровне доступа используются коммутаторы семейства Catalyst 5000, то технология VLAN Trunking обеспечит все необходимые функции для гибкого распределения VLAN между несколькими коммутаторами. В примерах конфигураций, которые будут показаны далее, мы продемонстрируем коммутатор, относящийся к двум VLAN, и как этот факт обеспечивает разделение нагрузки и быстрое восстановление работоспособности после сбоев на этапе взаимодействия уровней распределения и доступа.

В самом простом случае уровень ядра сети можно рассматривать как одну логическую сеть или VLAN. В наших примерах мы рассмотрим уровень ядра как единую коммутируемую инфраструктуру уровня 2, не имеющую петель. Это обеспечит такое полезное свойство, как отсутствие необходимости использования протокола STP на уровне ядра сети. Вместо этого мы рассмотрим вопросы, касающиеся разделения нагрузки и быстрой сходимости маршрутных протоколов уровня 3, таких как OSPF и EIGRP, обеспечивающих быстрое определение оптимальных маршрутов и восстановление после сбоев в основной магистрали сети (backbone). Функции поиска оптимальных маршрутов и восстановления после сбоев в многоуровневой модели выполняются на уровне распределения.

5.2 Резервирование и разделение нагрузки

Коммутатор уровня распределения, показанный на рисунке 5.1, демонстрирует точку сбоя в строительном блоке сети. Одна сотня пользователей, расположенных в корпусе A, в случае сбоя электропитания потеряет соединение с основной магистралью сети. Если произойдет сбой соединения между коммутатором уровня распределения и уровня доступа, то соединение с основной магистралью сети потеряют 10 пользователей, расположенных на этажах корпуса. Рисунок 5.2 показывает многоуровневый дизайн, позволяющий найти выход из такой ситуации.

Рисунок 5.2 - Избыточность в многоуровневой кампусной сети

Многоуровневые коммутаторы A и B обеспечивают резервирование соединений с доменом «North». Дополнительные линии связи соединяют каждый коммутатор уровня доступа с коммутаторами A и B. Резервирование на уровне ядра сети обеспечивается установкой двух или более коммутаторов Catalyst. Резервные линии связи от уровня распределения обеспечивают отказоустойчивость и разделение нагрузки по параллельным маршрутам.

Резервные линии связи соединяют коммутаторы уровня доступа с парой коммутаторов уровня распределения. Быстрое восстановление после сбоя на уровне 3 обеспечивается протоколом HSRP (Hot Standby Router Protocol), разработанным фирмой Cisco Systems. Два коммутатора уровня распределения совместно реализуют функции основных маршрутизаторов HSRP для всех узлов IP в корпусе здания. Быстрое восстановление после сбоя на уровне 2 обеспечивается функцией UplinkFast, также являющейся разработкой Cisco Systems. Функция UplinkFast работает на основе быстросходящегося алгоритма, который обеспечивает переключение потока данных со сбойной линии связи на резервную в течение 3 секунд.

Разделение нагрузки внутри ядра системы обеспечивается «интеллектуальными» маршрутизирующими протоколами уровня 3, встроенными в ПО Cisco IOS. На рисунке 5.2 показаны четыре возможных маршрута для связи между двумя любыми корпусами здания. Например, для связи между доменами North и West могут использоваться маршруты AXC, AXYD, BYD и BYXC. Эти четыре маршрута уровня 2 эквивалентны маршрутам уровня 3 благодаря маршрутизирующим протоколам. Следует отметить, что все пути от доменов North, West и South до основной магистрали сети проходят через один логический транзитный узел (single logical hop). ПО Cisco IOS обеспечивает разделение нагрузки по шести административно эквивалентным маршрутам для протокола IP и для большего количества маршрутов для других протоколов.

Рисунок 5.3 иллюстрирует отказоустойчивую многоуровневую сеть, в которой присутствуют фермы корпоративных серверов (Enterprise Server Farm).

Рисунок 5.3 - Многоуровневая сеть с фермами корпоративных серверов

Ферма корпоративных серверов выделена в модульный строительный блок, использующий многоуровневую коммутацию. Магистральное соединение A (Gigabit Ethernet) обеспечивает передачу трафика между серверами. Магистральное соединение B (Fast EtherChannel) обеспечивает передачу трафика в ядре системы. Весь межсерверный трафик не выпускается в основную магистраль сети, что имеет свои преимущества в плане производительности и защищенности данных. Корпоративные серверы используют быстрые функции резервирования по протоколу HSRP между коммутаторами X и Y. Права доступа к серверной ферме могут контролироваться списками доступа (access list) на коммутаторах X и Y.

На рисунке 5.3 для большей понятности коммутаторы уровня 2 V и W в ядре сети показаны отдельно от коммутаторов X и Y. Для сети такого размера коммутаторы V и W могут быть объединены с коммутаторами X и Y.

Помещение серверов в отдельную ферму также предотвращает проблемы, связанные с перенаправлением пакетов IP при выборе оптимального основного маршрутизатора, которые возникают при подключении серверов непосредственно к основной магистрали сети (рисунок 5.2). В частности, протокол HSRP не применяется для корпоративных серверов в сетях, аналогичных сети на рисунке 5.2; они используют протоколы ARP (Address Resolution Protocol), IRDP (Internet Router Discovery Protocol), GDP (Gateway Discovery Protocol) или RIP (Routing Information Protocol) для распространения маршрутных таблиц.

Рисунок 5.4 иллюстрирует работу протокола HSRP между двумя коммутаторами уровня распределения. Конечные узлы сети подключены к портам коммутаторов уровня доступа.

Рисунок 5.4 - Резервирование по протоколу HSRP

Четные подсети соответствуют четным VLAN, нечетные подсети - нечетным VLAN. Основным HSRP коммутатором для четных подсетей является коммутатор X, и основным HSRP коммутатором для нечетных подсетей является коммутатор Y.

Соответственно, коммутатор X является резервным для нечетных подсетей, а коммутатор Y является резервным для четных подсетей. Договоримся, что маршрутизатор по умолчанию (параметр Default Gateway) для всех конечных узлов всегда имеет адрес узла 100, т.е. для подсети 15.0 адрес основного маршрутизатора будет 15.100. Если маршрутизатор 15.100 будет по какой-либо причине отключен, то коммутатор X примет адрес 15.100, а также MAC адрес HSRP в течение 2 секунд, как показано в примере конфигурации, представленной в приложении A.

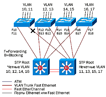
Рисунок 5.5 иллюстрирует разделение нагрузки между уровнями доступа и распределения при использовании протокола ISL VTP.

Рисунок 5.5 - Разделение нагрузки с использованием VTP Trunking

Мы имеем VLAN 10 и 11, расположенные на коммутатору A, и VLAN 12 и 13, расположенные на коммутаторе B. Каждый коммутатор уровня доступа имеет два магистральных соединения с уровнем распределения. Протокол STP блокирует резервные соединения. Эти соединения показаны на рисунке буквами B. Основные соединения будут передавать трафик. На рисунке они обозначены буквами F. Разделение нагрузки будет происходить за счет того, что одни соединения будут передавать трафик четных VLAN, а другие - нечетных.

На коммутаторе A левое соединение отмечено как F10, что означает, что по этому соединению передается трафик VLAN 10. Правое же соединение отмечено как F11, что, в свою очередь, означает, что по этому соединению передается трафик VLAN 11. Левое соединение также имеет пометку B11, что означает, что этот путь следования трафика VLAN 11 заблокирован. Такая же история с правым соединением. Такая конфигурация делает коммутатор X корневым мостом (STP root bridge) для четных VLAN, а коммутатор Y является корневым мостом для нечетных VLAN. Рисунок 5.6 иллюстрирует сеть, показанную на рисунке 5.5, после сбоя соединения, обозначенного «крестом».

Рисунок 5.6 - Технология VLAN Trunking с восстановлением UplinkFast

UplinkFast переключает состояние левого соединения: оно становится активным для передачи трафика VLAN 11. Трафик коммутируется при необходимости через соединение Z (Fast EtherChannel). Соединение Z является резервным путем следования пакетов уровня 2 для всех VLAN домена, а также по нему проходит некоторое количество трафика, возникающего при балансировании нагрузки между коммутаторами X и Y. При использовании обычного протокола STP время его сходимости составляет 40-50 секунд. При использовании UplinkFast переключение потока данных на резервное соединение происходит примерно за 3 секунды.

5.3 Масштабирование полосы пропускания

Соединения Ethernet в сети, построенной на основе многоуровневой модели, могут масштабироваться несколькими путями. Ethernet может быть заменена на Fast Ethernet. Fast Ethernet может заменяться на Fast EtherChannel, Gigabit Ethernet или Gigabit EtherChannel. Коммутаторы уровня доступа могут входить в состав нескольких VLAN, будучи подключенными к ним несколькими линиями связи. Мультиплексирование VLAN по протоколу ISL может происходить не по одному, а по нескольким физическим соединениям.

Технология Fast EtherChannel объединяет две или четыре линии связи Fast Ethernet в один высокоскоростной канал. Технология Fast EtherChannel поддерживается маршрутизаторами семейства Cisco 7500 с ПО Cisco IOS, начиная с версии 11.1.14CA. Технология также поддерживается интерфейсными модулями Fast EtherChannel и управляющими модулями Supervisor Engine II и Supervisor Engine III для коммутаторов семейства Catalyst 5000. Технология анонсирована несколькими производителями оборудования, включая Adaptec, Auspex, Compaq, Hewlett-Packard, Intel, Sun Microsystems и Znyx. При помощи каналов Fast EtherChannel корпоративные серверы могут быть подключены к магистралям ядра сети на скоростях 400 и 800 Мбит/с.

Рисунок 5.7 показывает три различных способа масштабирования пропускной способности между уровнями доступа и распределения.

В конфигурации, помеченной как «A - Best» все VLAN комбинируются в одном канале Fast EtherChannel, в котором функционирует протокол ISL. В конфигурации «B-Good» используется комбинация сегментированных магистральных соединений ISL. В конфигурации «C-OK» используется простая сегментация.

Везде, где это возможно, лучше использовать вариант A и потому, что технология Fast EtherChannel предоставляет наиболее эффективное использование полосы пропускания за счет мультиплексирования всех VLAN в одно логическое соединение. Если интерфейсные модули Fast EtherChannel отсутствуют в составе активного сетевого оборудования, то рекомендуется использовать вариант B. Если ни Fast EtherChannel, ни протокол ISL не поддерживаются аппаратным и программным обеспечением сети, то придется остановиться на варианте C. При использовании простой сегментации каждая VLAN использует отдельное соединение. Для достижения производительности, обеспечиваемой вариантами A и B, может возникнуть использования большего количества интерфейсных портов.

Рисунок 5.7 - Способы масштабирования пропускной способности

Увеличение пропускной способности магистралей ATM на уровне ядра возможно путем добавления дополнительных линий связи OC-3 или OC-12. «Интеллектуальную» маршрутизацию в этом случае будет обеспечивать протокол PNNI (Private Network-to-Network Interface), реализующий функции разделения нагрузки и восстановления после сбоев.

5.4 Управление правами доступа на уровне ядра

Благодаря коммутации уровня 3 на уровне ядра сети имеется возможность конфигурировать ядро системы либо как одну логическую подсеть, либо как несколько таких подсетей. Выбор того или иного варианта зависит от требований заказчика. Технология VLAN может использоваться для создания различных логических сетей, которые могут применяться для разных целей. Одно ядро IP создается на реализации функций управления сетью, а другое содержит в себе все корпоративные серверы. Для каждой логической подсети уровня ядра применяются разные правила разграничения прав доступа. Правила разграничения прав доступа задаются списками доступа (access list) на уровне распределения сети. В этом случае доступ к подсети, содержащей управляющий трафик, находится под постоянным контролем.

Другой причиной, вызывающей необходимость разделения ядра на логические части, является наличие более чем одного сетевого протокола. В части подключения корпоративных серверов создаются разные VLAN для протоколов IP, IPX, DECnet и т.д. Логическое разделение ядра сети может быть связано с требованиями по защите данных, когда для каждого протокола необходимо создать «физически» отдельную сеть. На рисунке 5.8 показана сеть, физически разделенная при помощи двух коммутаторов.

Рисунок 5.8 - Логическое или физическое разделение ядра

100 на коммутаторе V соответствует подсети IP с адресом 131.108.1.0, к которой подключена серверная ферма, обслуживающая службы WWW. VLAN 200 на коммутаторе W соответствует подсети IPX с адресом BEEF0001, к которой подключена серверная ферма, состоящая из серверов Novell Netware.

Естественно, что чем проще топология ядра системы, тем лучше это сказывается на всей сети в целом. В таком варианте необходимо минимальное количество VLAN и ELAN. Обсуждение вопросов масштабирования, связанных с установкой большого числа коммутаторов уровня 3, подключенных ко многим логическим подсетям, мы рассмотрим позднее в разделе «Обсуждение вопросов масштабирования» настоящего документа.

5.5 Технологии распределения серверов

Наиболее общим решением этого вопроса в корпоративных сетях является централизация серверов. В некоторых случаях сетевые службы концентрируются на едином сервере. В других случаях все серверы устанавливаются в специальных серверных или аппаратных помещениях для обеспечения физической безопасности и простоты управления. В то же время все чаще рабочие группы или индивидуальные пользователи публикуют свои собственные страницы WWW локально и делают их доступными из всей сети.

При использовании централизованных серверов весь трафик «клиент-сервер» проходит через одно промежуточное устройство (hop) от подсети уровня доступа до подсети уровня ядра. Контроль за разграничением прав доступа ведется с помощью списков доступа (access list) на уровне распределения. На рисунке 5.9 сервер W подключен к подсети уровня ядра по топологии Fast Ethernet.

Рисунок 5.9 - Подключение серверов в многоуровневой модели

Сервер X подключен к подсети уровня ядра с использованием технологии Fast EtherChannel. Как уже упоминалось, серверы, подключенные непосредственно к ядру системы, используют протоколы ARP, IRDP, GDP и RIP для распространения своих маршрутных таблиц. Протокол HSRP не используется в подсетях уровня ядра, потому что соединения всех путей следования трафика реализуются коммутаторами уровня распределения.

Корпоративные серверы Y и Z подключены в составе серверной фермы, представляющей собой строительный блок сети с многоуровневой коммутацией внутри. Сервер Y подключен по технологии Fast Ethernet, а сервер Z - по Fast EtherChannel. Контроль над разграничением прав доступа к этим серверами выполняется при помощи списков доступа на коммутаторах уровня ядра. Другим большим преимуществом распределения серверов является возможность реализации между ними протокола HSRP, обеспечивающего резервирование и восстановление после сбоев. Модель с распределением серверов также позволяет не выпускать межсерверный трафик в основные магистральные соединения ядра сети.

Сервер M подключен к рабочей группе D, представляющей собой одну VLAN. Этот сервер подключен к порту коммутатора уровня доступа по технологии Fast Ethernet. Это связано с тем, что большая часть трафика, связанная с этим сервером, является локальной для данной рабочей группы. Это следует из правила 80/20. При необходимости доступ к серверу M из общей сети может быть закрыт путем создания соответствующего списка доступа на коммутаторе H.

Сервер N подключается к коммутатору уровня распределения H. Этот сервер имеет соединения с клиентами VLAN A, B, C и D. Прямой коммутируемый путь уровня 2 между сервером N и клиентами VLAN A, B, C и D может быть установлен двумя способами:

·              Установка в сервер четырех сетевых адаптеров (NIC, Network Interface Card), непосредственно связанных с каждой VLAN;

·              Установка в сервер одного NIC, поддерживающего протокол ISL. При таком подключении сервер получит соединения со всеми четырьмя VLAN через магистральное соединение VLAN (VLAN Trunk).

Доступ к серверу N из общей сети по мере необходимости может быть запрещен или ограничен путем создания соответствующего списка доступа на коммутаторе H.

5.6 Поддержка сценариев IP Multicast

Приложения, использующие IP Multicast, составляют пока небольшую, но постоянно растущую часть корпоративных интрасетей. Такие приложения как IP/TV, Microsoft NetShow и NetMeeting находятся на стадии испытаний и внедрения. Для обеспечения эффективной поддержки IP Multicast необходимо рассмотреть следующие аспекты:

·  многоцелевая маршрутизация (Multicast Routing), протокол PIM (Protocol Independent Multicast) в режимах плотного и разреженного трафика (Dense Mode и Sparse Mode);

·              подключение клиентов и серверов к группам многоцелевой рассылки по протоколу IGMP (Internet Group Management Protocol);

·              ограничение многоцелевых деревьев (Multicast Tree) при помощи протокола CGMP (Cisco Group Management Protocol) или при распространении трафика протокола IGMP;

·              производительность коммутаторов и маршрутизаторов при передаче трафика IP Multicast;

·              вопросы разграничения доступа при работе с IP Multicast.

Основным протоколом маршрутизации трафика IP Multicast является протокол PIM. В режиме малой насыщенности (Sparse Mode) этот протокол описан в документе RFC-2117, в режиме же большой насыщенности (Dense Mode) этот протокол описан в стандартизующих документах. Протокол PIM нашел широкое применение как в сети Интернет, так и в корпоративных интрасетях. Как видно из названия, протокол PIM работает со многими маршрутизирующими одноцелевыми (unicast) протоколами типа OSPF или EIGRP. При необходимости маршрутизаторы протокола PIM могут взаимодействовать с протоколом DVMRP (Distance Vector Multicast Routing Protocol). Протокол DVMRP является маршрутизирующим протоколом, внедренным в свое время в магистрали MBONE (Internet Multicast Backbone). В настоящее время примерно 50% магистрали MBONE переведена на протокол PIM, окончательная замена протокола DVMRP протоколом PIM ожидается в ближайшее время.

Протокол PIM поддерживает работу в двух режимах - Dense и Sparse. Режим Dense используется при работе таких приложений, как IP/TV, при которых один сервер осуществляет рассылку сообщений большому числу клиентов по всему кампусу. Режим Sparse используется на уровне рабочих групп приложениями типа NetMeeting. В любом режиме протокол PIM обеспечивает построение эффективных деревьев IP multicast, которые способствуют минимизации общего количества трафика в сети. И это немаловажно при использовании приложений, требующих наличия высокоскоростной полосы пропускания, таких как видеотрансляции реального времени. В большинстве случаев протокол PIM сконфигурирован так, что режим его работы выбирается автоматически.

Протокол IGMP используется серверами и клиентами IP multicast для присоединения к группам рассылки или для распространения по сети информации об этих группах. Локальный основной маршрутизатор (Default Gateway Router) передает трафик IP Multicast в локальную подсеть только в том случае, если на этой подсети имеются активные клиенты IP Multicast. При их отсутствии передача этого типа трафика блокируется. Протокол CGMP обеспечивает еще более широкие возможности для управления таким трафиком на коммутаторах Catalyst. Маршрутизатор Cisco посылает по сети сообщение CGMP, содержащее все MAC-адреса узлов, принадлежащих группе рассылки IP Multicast. Коммутаторы Catalyst получают эти сообщения и начинают передавать многоцелевые пакеты только в те свои порты, к которым подключены указанные в сообщении CGMP узлы. Это блокирует передачу такого трафика тем коммутаторам, у которых на интерфейсных портах нет ни одного узла-клиента группы рассылки.

Архитектура коммутаторов Catalyst 5000 позволяет им передавать многоцелевой поток данных в один, несколько или во все интерфейсные порты без существенной разницы в нагрузке на центральный процессор коммутатора. Коммутаторы Catalyst обеспечивают поддержку сразу нескольких групп рассылки одновременно без снижения скорости передачи пакетов.

Одним из путей решения проблемы разграничения прав доступа при работе с трафиком IP Multicast является тот путь, при котором серверы IP Multicast располагаются за коммутатором Catalyst X, как показано на рисунке 5.10.

Рисунок 5.10 - Разграничение прав доступа при работе с IP Multicast

Коммутатор X работает в качестве своеобразного брэндмауера (firewall) IP Multicast, который управляет скоростями передачи и контролирует доступ к многоцелевым потокам данных. Для обеспечения изоляции трафика IP Multicast рекомендуется создать отдельную VLAN или подсеть на уровне ядра сети, в которую будут входить клиенты групп рассылки. Эта VLAN может быть либо логической частью ядра сети, либо может обслуживаться своим коммутатором в том случае, если уровень трафика такого типа слишком высок. Коммутатор X является логическим местом расположения точки сбора протокола PIM. Понятие «точка сбора» означает корень дерева IP Multicast.

5.7 Масштабирование многоуровневой модели сети

Многоуровневая модель сети изначально масштабируется. Масштабирование коммутации уровня 3 объясняется тем, что сама по себе коммутация является распределенной. Производительность ядра системы масштабируется при добавлении дополнительных линий связи или коммутаторов. Индивидуальные коммутируемые домены или сети в корпусах здания могут быть увеличены до 1000 рабочих мест с сохранением на уровне распределения двух коммутаторов, обеспечивающих функции резервирования. Дополнительные строительные блоки сети или блоки серверов могут быть добавлены без изменения самой модели сети. В связи с тем, что такая модель сети в значительной степени структурирована, то масштабируемость возможна еще и с точки зрения управления и администрирования такой сети.

На всем протяжении обсуждения многоуровневого дизайна кампусных сетей мы говорили о том, что на уровне ядра такой сети нет и не может быть петель протокола STP. Протокол STP обеспечивает время сходимости маршрутизирующих протоколов в 40-50 секунд и не обеспечивает разделения нагрузки между параллельными маршрутами. На сегментах Ethernet в нашем примере петель нет. На уровне соединений ATM функции разделения нагрузки выполняет протокол PNNI. В любых ситуациях «интеллектуальные» протоколы маршрутизации уровня 3, такие как OSPF и EIGRP, обеспечат выполнение функций поиска оптимального маршрута и разделения нагрузки по нескольким маршрутам на уровне ядра.

Объем трафика протокола OSPF возрастает линейно в зависимости от числа установленных коммутаторов уровня распределения. Это происходит из-за того, что протокол OSPF выбирает один основной и один резервный маршрутизатор (Designated Router) для работы со всеми коммутаторами уровня 3 на уровне распределения. Если на одном соединении находятся две VLAN или ELAN, то для каждой из них будет выбран основной и резервный маршрутизатор. В связи с этим уровень трафика протокола OSPF и нагрузка на центральные процессоры (CPU) устройств будут возрастать в зависимости от числа VLAN или ELAN. Для предотвращения чрезмерного увеличения трафика и нагрузки на CPU рекомендуется создавать на уровне ядра сети как можно меньше VLAN или ELAN. Для больших сетей ATM LANE рекомендуется создать две ELAN, как это описано ранее в разделе «Ядро с применением ATM LANE» настоящего документа.

Другим важным аспектом обсуждения масштабируемости OSPF является проблема большого размера маршрутных таблиц в крупных сетях и большое количество пакетов обновления этих таблиц (route update). Для крупных сетей подсети, входящие в состав корпуса здания, объединяются в области OSPF (OSPF Area), а коммутаторы уровня распределения конфигурируются на выполнение функций пограничных маршрутизаторов (Area Border Router, ABR). Эти маршрутизаторы собирают информацию обо всех подсетях внутри своей области, создают собственные таблицы маршрутов и посылают в общую сеть всего одно обновление. Это уменьшает количество служебной маршрутной информации в общей сети и увеличивает достоверность маршрутных таблиц. В случае с протоколом EIGRP следует поступать аналогичным образом.

Однако не все маршрутизирующие протоколы работают одинаково. Протоколы RTMP (AppleTalk Routing Table Maintenance Protocol), SAP (Novell Server Advertisement Protocol) и RIP (Novell Routing Information Protocol) могут создавать служебный трафик, уровень которого согласуется с количеством узлов. Например, скажем, что в сети установлены 12 коммутаторов уровня распределения, имеющих подключения к ядру сети и работающих с протоколом Novell SAP. Если во всем кампусе установлено 100 узлов, рассылающих анонсы SAP, то каждый коммутатор уровня распределения будет передавать 100/7 = 15 таких анонсов в ядро сети через каждые 60 секунд. Все 12 коммутаторов, соответственно, будут отправлять 12 × 15 = 180 анонсов SAP через каждые 60 секунд. Программное обеспечение Cisco IOS имеет такие встроенные функции, как фильтрация пакетов SAP, которые позволяют передавать анонс только в случае изменения конфигурации соответствующих серверов Novell, при их добавлении или выключении.

5.8 Брибжинг в многоуровневой модели

 

Бриджинг в многоуровневой модели кампусной сети может применяться для передачи трафика немаршрутизируемых протоколов. Эти функции при взаимодействии уровня распределения с уровнем ядра выполняют модули RSM. В связи с тем, что каждая VLAN уровня распределения использует протокол IEEE Spanning Tree, то нет необходимости в конфигурировании бриджинг-группы на модуле RSM. Эффект бриджинга достигается тем, что все деревья STP объединяются в единое дерево, STP корнем которого становится модуль RSM. Однако, например, конфигурация бриджинг-группы STP для протокола DEC позволяет сохранить все остальные деревья независимыми.

Для обеспечения резервирования конфигурации мостов как показано на рис. 7 необходимо использовать ПО Cisco IOS версии 11.2 (13) P или выше на всех модулях RSM. Cisco IOS версии 11.2 (13) P имеет специальный набор функций, которые обеспечивают передачу BPDU (Bridge Protocol Data Unit) протокола DEC между модулями RSM коммутаторов Catalyst 5000. С предыдущими версиями программного обеспечения мосты DEC не видели друг друга в сети и не имели возможности блокировать резервные линии связи в топологии сети. При использовании предыдущих версий Cisco IOS необходимо убедиться в том, что между двумя любыми подсетями имеется только один мост. Например, RSM A является мостом для четных VLAN, а RSM B - для нечетных.


6. Анализ типовых топологий сетей передачи данных

Как и всякая информационно-обслуживающая система, связующая сеть обмена информацией (ССОИ) между АСУ представляет собой совокупность алгоритмов и программ решения информационных, плановых и управленческих задач, комплексов технических средств и организационно-экономических мероприятий, призванных обеспечить эффективное достижение поставленных целей. Чрезмерные задержки сообщений, потери или искажения информации приводят к тому, что использование даже частично недостоверной информации о реальном состоянии объекта управления может свести на нет результаты ее обработки и целесообразность использования в процедурах принятия решения [20].

Принципы построения ССОИ между АСУ определяются на основе системного анализа технологических производственных процессов совместно с процессами обработки информации, характера и параметров информационных потоков, ограничений, вносимых режимами функционирования АСУ.

В организационном плане ССОИ проектируется и создается путем объединения каналами связи некоторого множества выделенных отраслевых стыковых узлов (СУ), в качестве которых используются отраслевые вычислительные центры, в сфере обслуживания которых находятся взаимодействующие объекты управления. Функциональные структура ССОИ строиться по иерархическому принципу, повторяя структуру отраслевых АСУ.

Достоверность информации с технической точки зрения определяется качеством используемых каналов связи и соответствием их параметров используемой аппаратуре передачи данных. Техническую базу ССОИ составляют отраслевые ВЦ, средства связи и передачи данных. Цель проектирования ССОИ состоит в получении экономически эффективной конфигурации, наборов технических средств связи и передачи данных в узлах связи. Создание новой ССОИ, а также развитие существующих сетей передачи данных АСУ связаны со значительными материальными затратами. Таким образом, оптимизация конфигурации сети каналов передачи данных имеет чрезвычайно важное значение, поскольку любое рациональное решение дает значительную экономию затрат при создании и развитии ССОИ. Поэтому целесообразно исследовать влияние различных типовых конфигураций СПД на показатели средней задержки сообщений, надежности и т.д.

6.1 Математическая модель построения ССОИ

ССОИ представляет собой сложную технико-экономическую систему, подверженную воздействию внешних факторов. Для систематизации исследований и проектирования ССОИ рассмотрим математическую модель. ССОИ представляется в виде града G=(V, U), где V - множитель вершин, U - множество каналов связи, каждый элемент которого u (i, j)={uk(i, j), k=1, K} содержит единичные каналы связи, образующие тракт передачи данных между вершинами i, jÎV. На множестве вершин V можно выделить подмножество стыковочных узлов Y, подмножество периферийных пунктов Z, таких, что каждая вершина G обладает неограниченной пропускной способностью. Причем ZÇY=Æ; ZUY=V.

пропускной способностью. Причем ZÇY=Æ; ZUY=V.

Каналы связи могут различаться по пропускной способности и направленности передачи информации. Каждая магистраль u (i, j) характеризуется мощностью b (i, j), определяемой числом каналов передачи данных и принимающей некоторую совокупность целочисленных величин, и стоимость С (i, j). Между каждой парой узлов сети существует нагрузка t (i, j), отображающая их тяготение и в значительной мере зависящая от времени t. Характер нагрузки, а точнее распределение входящего потока требований и длительности обслуживания колеблется в широких пределах. Нагрузку в сети связи удобно представить матрицей тяготений

, (6.1)

где t (i, j) - поток между узлами i и j сети.

Поток может выражаться величиной и типом потоков, числом каналов передачи данных, необходимых для обработки данного потока. Расстояние между узлами сети отображается матрицей расстояний . Каждый узел сети характеризуется емкостью, которая определяется числом обслуживаемых каналов связи.

Сообщения, исходящие из узла i и поступающие в узел j, образуют поток между узлами. Если в сети в любой момент времени передается поток только между одной парой узлов (полюсов), причем в разные моменты времени эти пары различные, то такая сеть называется двухполюсной. ССОИ позволяет осуществлять передачу данных одновременно между многими парами узлов, вследствие чего она относится к классу многополюсных.

С точки зрения функционирования ССОИ наиболее существенными являются показатели, характеризующие длительность временной задержки сообщений в сети, надежности. Эти показатели зависят прежде всего от принятой дисциплины очереди, стратегии маршрутизации и топологических свойств ССОИ.

 

6.2 Анализ задержки сообщений

Анализ средней задержки сообщений

В процессе функционирования ССОИ имеют место задержки сообщений в каналах связи и в промежуточных МКЦ по маршруту следования, которые наиболее часто оценивают при помощи меры средней задержки сообщений. Величина средней задержки сообщения можно приближенно оценить по формуле

, (6.2)

где Т - средняя задержка сообщения,

li - интенсивность поступления сообщений в i-й канал связи,

g - интенсивность поступления сообщений в сеть,

М - количество каналов связи в сети,

сi - пропускная способность i-го канала связи,

/m - средняя длина сообщений.

На начальном этапе внедрения региональных АСУ нельзя с высокой точностью оценить объемно-временные параметры потоков сообщений. Однако, имея в виду, что МКЦ строятся согласно отраслевой программе информатизации на базе однотипной вычислительной техники, а так же предполагая регулярный обмен информацией между ними, можно сделать допущение об униформальности трафика, то есть gij=gx для всех i, j=1,…, N. Тогда интенсивность поступления сообщений в ССОИ

, (6.3)

где N - количество узлов в сети.

Аналогичные допущения использовались при создании сети ARPA с применением неоднородной вычислительной техники.

Используя метод маркирования, который последовательно будем применять для каждого исходного узла, оценим величину li для анализируемых топологий в условия маршрутирования сообщений по кратчайшему пути.

При этом метки остальных узлов соответствуют количеству переприемных участков от анализируемого исходного узла. Интенсивность поступления сообщений в каждый дуплексный канал передачи данных для выбранной топологий сетей определим по следующим формулам:

·   для радиальной топологии

; (6.4)

·   для топологии цепи, при четном и нечетном N соответственно

, (6.5)

, (6.6)

для радиально-поперечной топологии

, . (6.7)

Для вычисления средней задержки сообщения примем с=262144 бод (2048 Кбит/с), средняя длинна сообщения при работе с протоколом TCP/IP 1/m=8192 бит, количество узлов в сети равно девяти, количество каналов связи М=3, а интенсивность поступления сообщений gx=0,5.

Процедура выбора топологии ССОИ предусматривает сравнение полученных значений средней задержки сообщений (СЗС) для выбранных конфигураций с некоторой эталонной величиной, в качестве которой выступает минимальная граница СЗС - Тгр, определяемая при тех же условиях заданного количества узлов N и ветвей М независимо от типа топологии.

Определение минимальной границы средней задержки сообщений

Процедура маршрутирования сообщений по кратчайшему пути результирует в i-м канале связи нагрузку li, которая равна сумме нагрузок, создаваемых всеми узлами сети. Если dij - расстояние между узлами vi и vj, выраженное количеством переприемных участков, а gij - входящий поток сообщений, генерируемых в узле vi к узлу vj; i¹j, то минимальная нагрузка в сети

. (6.8)

Минимальная величина СЗС достигается при такой балансировке нагрузки на ветвях сети, когда li=Q/M, следовательно,

. (6.9)

В любой топологии с М линиями имеется 2М пар узлов, находящихся на расстоянии одного переприема. Если упорядочить величины А1, А2, …, АN(N-1), соответствующие членам матрицы нагрузок, в убывающем порядке, то для топологий с максимально допустимым количеством переприемных участков, равным двум, справедливо соотношение

. (6.10)

В условиях униформальной нагрузки в сети это выражение преобразуется к виду

. (6.11)

Следовательно, минимальную границу СЗС определим по формуле

. (6.12)

Определим по (8.12) минимальную границу СЗС

 c.

На практике не всегда получается получить линейную нагрузку Q/M, поскольку соответствующей процедуры маршрутирования может не существовать. На демонстрационном листе 8 представлены графики зависимости величины Тгр от количества ветвей М и интенсивности поступления сообщений в линии связи gx для девятиузловой топологии.

Определение средних значений задержек сообщений

Величины СЗС определяется по формуле (8.1) с учетом вышеперечисленных ограничений. Подставим в эту формулу полученные для анализируемых топологий значения li и g, получим следующие выражения для вычисления значений:

для радиальной топологии

; (6.13)

для топологии цепи с нечетным и четным значением N соответственно

, (6.14)

, (6.15)

для радиально-поперечной топологии

. (6.16)

Определим значение средних значений задержек сообщений по (6.13), (6.14) и (6.16) соответственно для заданных параметров

радиальная топология

 с;

топология цепи

 с;

радиально-поперечная топология

 с.

На демонстрационном листе 6 представлены графики зависимости величины средней задержки сообщений от интенсивности входной нагрузки в линии связи для анализируемых топологий. Как и следовало ожидать, топология с большим количеством ветвей допускает большую интенсивность входного потока сообщений. Топология радиальной конфигурации оптимальна для любого N. В радиально-поперечной топологии можно добиться сбалансированной нагрузки в каждой ветви li=Q/M только для числа узлов N=8. Для других значений N баланс нагрузки нарушается, что приводит к ухудшению показателя средней задержки времени.

6.3 Анализ показателей надежности ССОИ

Надежность сети является одной из важнейших структурных характеристик сетей связи и определяется как надежностью элементов сети, так и структурными свойствами сетей. Важность этого показателя в каждом конкретном случае определяется целевым назначением сети, динамикой процессов управления в АСУ. Данный показатель имеет весьма важное значение для обеспечения информационного взаимодействия АСУ на ж.д. транспорте. Поэтому каждый МКЦ должен иметь как минимум два различных пути передачи сообщений. Существующие показатели надежности сетей связи подразделяются на детерминированные и вероятностные.

Детерминированные показатели в основном зависят от топологии сети и определяют степень сложности для вывода ее из строя в условия известной топологической структуры сети. Для анализа топологических структур ССОИ будем использовать детерминированные меры связности сети, изоляции подмножества узлов и диаметра сети.

Меры связности Сn(G) и С1(G) определяют минимальное количество соответственно узлов и ребер, удаление которых приводит к разъединению сети. Если  обозначает минимальное количество ребер, а  - минимальное количество узлов в сечении i-j, то меры сцепления и связности определяются по формулам

, (6.17)

. (6.18)

Для топологии радиального типа Сп(G)=C1(G)=1, поскольку удаление любой ветви узла приводит к разъединению сети. Для топологии цепи Сп(G)=C1(G)=2, поскольку к разъединению сети приводят отказы двух линий или двух узлов.

Топология радиально-поперечного типа представляет собой комбинацию двух топологий - радиальной и топологии цепи. Меры связности и сцепления могут быть определены в предположении, что пара узлов находятся либо на участке цепи и в центральном узле. В соответствии с этим может быть не менее трех возможных путей передачи сообщений, то есть Сп(G)=C1(G)=3.

Мера изоляции подмножества узлов d(m) определяет количество линий связи, удаление которых из сети изолирует подграф с m узлами. Данную меру можно использовать для оценки надежности распределенных систем обработки данных, когда для решения некоторой сложной задачи требуется обеспечить критическую массу вычислительной мощности. В общем случае эта мера определяется минимальной степенью вершин графа сети

. (6.19)

Для радиальной топологии d(m)=1, для топологии цепи d(m)=2, а для радиально-поперечной значения d(m) определяются исходя из следующих предпосылок. Имея в виду, что данная топология состоит из топологий цепи и радиальной, то величина d(m) будет суммой этих двух мер для перечисленных топологий. Таким образом,

, (6.20)

, (6.21)

. (6.22)

Мера диаметра сети предусматривает отказы в линиях и представляет собой количество ребер, удалив которые из графа сети с диаметром D (k, a), получим граф с диаметром, не превышающим a. Справедливы следующие соотношения:

, (6.23)

, (6.24)

где t - длина кратчайшего цикла в графе.

Диаметр девятиузловой радиальной топологии равен двум. Тогда мера D1(2, a)=1, a³2. Эту же меру для топологии цепи определим как Dn[(N/2),a]=D1[(N/2),a], a<N-1, Dn[(N/2),a]=D1[(N/2),a]=2, a³N-1. Для радиально-поперечной топологии ССОИ справедливы следующие соотношения:

, (6.25)

, (6.26)

. (6.27)

В качестве вероятностной меры надежности сети используется вероятность связности

, (6.28)

где р - вероятность выхода из строя линии связи,

N - общее количество ветвей в сети,

Аk - число связный подграфов с k узлами и М ветвями.

Если обозначить Вj число несвязных подграфов с N узлами и М-j ветвями, то параметр R (р, G) определим по формуле

. (6.29)

Анализируя величины Аk и Вj для выбранных девятиузловых топологий, получим следующие выражения для оценки вероятности связности анализируемых структур:

для радиальной топологии

, (6.30)

для топологии цепи

, (6.31)

для радиально-поперечной топологии

. (6.32)

Рассчитаем по (6.30), (6.31) и (6.32) вероятность связности девятиузловых топологий при вероятности выхода из строя линии связи р=0,02:

для радиальной топологии

,

для топологии цепи

,

для радиально-поперечной топологии

.

На демонстрационном листе 6 дана зависимость меры вероятности связности девятиузловых анализируемых топологий.

Как видно из полученных данных, радиальная топология наиболее чувствительна к изменению вероятности выхода из строя линий или узлов. Радиально-узловая топология имеет наилучшие показатели вероятности связности.

7. Разработка сметы затрат на модернизацию ЛВС

Современный этап научно-технического прогресса характеризуется интенсивным развитием информационных технологий, что приводит к совершенствованию управления на всех уровнях хозяйствования. Одним из эффективных направлений повышения эффективности хозяйственно-финансовой деятельности является создание автоматизированных экономико-информационных систем с использованием локально вычислительных сетей (ЛВС).

Целями внедрения ЛВС является совершенствование технологии управления, повышение уровня автоматизации, качества, сокращения численности, оптимизация и рационализация производства и управления.

Внедрение ЛВС позволит реализовать качественно новую информационную технологию, при которой потребитель информации получение и анализ данных совмещены со времени и в результате.

Экономическая эффективность ЛВС складывается из двух основных компонентов:

совершенствование управления производственно - финансовой деятельностью (в результате повышения оперативности и качества принимаемых решений и умственные затраты на произведение расчетных, статистических, учетных и аналитических операций);

сокращение текущих эксплуатационных расходов.

Эффективность применения ЛВС для управления наиболее ярко проявляется при внедрении SAPR R/3 на сети железных дорог. В силу технологических возможностей ЛВС и реализованные в их составе программно-технические средства имеют универсальный характер. Они значительно ускоряют выполнение повторяющихся рутинных операций, имеют встроенные библиотеки, классификаторы, справочники, текстовый редактор для формирования индивидуальных пользовательских массивов. Кроме того, программно-техническим средствам ЛВС присущ еще набор некоторых сервисных услуг, обеспечивающих адаптацию пользователя к работе на ПЭВМ.

В результате экономическая эффективность ЛВС складывается из сокращения затрат на вычислительные работы и повышения качества управления всей хозяйственно-финансовой деятельность предприятия.

Составной частью любой локальной вычислительной сети является ее кабельная система. В данном дипломном проекте такой составной частью ЛВС является подвид кабельной системы - структурированная кабельная система (СКС). СКС позволяет быстро организовать новые рабочие места и менять топологию трактов передачи без прокладывания дополнительных кабельных линий.

За счет интеграции в единой кабельной системе телефонии, сети передачи данных ЛВС, охранной, пожарной сигнализации, системы телевизионного мониторинга и пр., возможно объединение в одну всех служб эксплуатации данных систем. Как следствие: уменьшение штата технических служб и уменьшение расходов на их содержание.

В составе рабочей документации приводятся объектные и локальные сметы, ведомость сметной стоимости строительства объектов, входящих в пусковой комплекс.

Рабочие проекты и проекты должны разрабатываться без излишней детализации, но в то же время содержать расчеты объема основных строительно-монтажных работ, потребности в оборудовании, строительных конструкциях, материальных, топливно-энергетических, трудовых и других ресурсах. При этом составляются ведомости и спецификации.

Локальная смета представляет собой первичный документ, на основании которого определяется стоимость отдельных видов работ и затрат, входящих в объектную смету. Локальные сметы составляются на строительные и монтажные работы, приобретение и монтаж оборудования, и другие цели.

Прямые затраты - это расходы, непосредственно связанные с процессом строительства основная заработная плата рабочих, стоимость материалов, конструкций, деталей и полуфабрикатов с учетом расходов по упаковке, доставке до приобъектного склада и заготовке, расходы по эксплуатации строительных машин и механизмов с выделением заработной платы рабочих, занятых на обслуживании и ремонте этих машин.

Прямые затраты в локальных сметах могут рассчитываться путем перемножения объемов работ, принятых по рабочим чертежам, на соответствующую расценку единых районных единичных расценок
(EPЕP 84) или единых норм и расценок (ЕНиР), а также по районным ценам, приведенным в прейскурантах на строительство объектов железнодорожного транспорта (ПРЦ ж. д.).

Накладные расходы - это затраты, связанные с организацией, управлением и хозяйственным обслуживанием строительного производства.

Плановые накопления - это плановая прибыль строительных организаций. Плановые накопления начисляются в размере 50% сметной стоимости прямых затрат и накладных расходов независимо от способа выполнения строительных и монтажных работ (подрядного или хозяйственного).

Сметная стоимость монтажных работ определяется на основании объема или количества соответствующих видов работ по монтажу, исчисленных по рабочим чертежам, с соблюдением технологической последовательности производства работ и расценок на монтаж оборудования. При этом необходимо руководствоваться правилами разработки и указаниями по применению расценок на монтаж оборудования (СНиП IV-6 82. Приложение), в которых приведен перечень 36 сборников расценок на монтаж оборудования.

Сводный сметный расчет состоит из следующих глав:

• локальная сметный расчет затрат на приобретение оборудования,

• локальная сметный расчет затрат на монтажные работы,

• расчет проектно - изыскательских работ.

Капитальные вложения состоят из прямых косвенных.

Прямые капитальные вложения включают в себя затраты на оборудование, на монтаж и пусконаладочные работы; транспортные расходы, на проектирование и прочие.

Косвенные включаю в себя накладные расходы и плановые накопления.

Затраты состоят из единовременных (капитальных вложений) и текущих эксплуатационных расходов. При внедрении ЛВС капитальные вложения достаточно высоки, но экономический эффект достигается за счет снижения текущих расходов.

Капитальные затраты на создание ЛВС складываются из следующих компонентов:

, (7.1)

где К1 - затраты на оборудование, р.;

К3 - затраты на монтаж и отладку оборудования, р.;

К3 - затраты на проектно-изыскательские работы, принимаются равными 2% от стоимости оборудования, р.;

Затраты состоят из:

предпроизводственных затрат на научно-иследовательские разработки, создание проекта АРМ, разработку алгоритмов и программы, их адаптацию и привязку к конкретной информационной технологии;

производственных, связанных с созданием АРМ.

К4 - затраты транспортные расходы, принимаются равными 1% от стоимости оборудования, р.;

К5 - накладные расходы, составляют 38% от прямых расходов, р.;

К6 - плановые накопления, равны 6% от прямых расходов, р.

Рассчитаем стоимость модернизированной ЛВС для дистанции сигнализации и связи станции Тайга. Перечень необходимых материалов и оборудования приведены в табл. 7.1. В расчет, кроме материалов и оборудования, включена также стоимость монтажных работ и стоимость программного обеспечения.

Таблица 7.1 - Смета затрат на модернизацию ЛВС

Наименование

Ед.

Цена, $

Количество

Стоимость, $

Структурированная кабельная система

Коммутационный шнур категории 5 с разъемами RJ45-RJ45, 2.13 м

шт.

6.43

305 - 266=39

250.77

Коммутационный шнур категории 5 с разъемами 110-RJ45, 1.52 м

шт

13.15

39

512.85

Розеточный модуль категории 5, 1-портовый, RJ-45

шт.

3.30

39

128.70

Адаптер для установки розеток в суппорта Legrand

шт.

1.12

39

43.68

Итого по разделу




936

Монтаж СКС

Монтаж конечных устройств СКС (1 порт)

$/шт.

5.00

39

195.00

Тестирование СКС (1 порт)

$/шт.

2.00

39

78.00

Документирование СКС (1 порт)

$/шт.

4.00

39

156.00

Итого по разделу




429.00

Межэтажные соединения. Кроссы с активным оборудованием на каждом этаже

Распределительный кабель 2x62.5/125 волокна, Mohawk/CDT

м

3.85

100

385.00

Настенная муфта

шт.

82.00

5

410.00

Коммутационный шнур с разъемами ST-ST 5 м

шт.

44.90

25

1 122.50

Коммутационная полка 19»

шт.

255.00

5

1 275.00

Организатор для коммутационных полок 19»

шт.

18.33

5

91.65

Прокладка кабеля (1 метр)

$/м

3.50

40

350.00

Монтаж кабельных конструкций

$/м

5.00

40

500.00

Итого по разделу




3624.15

Активное оборудование

Cisco Catalyst 2948G

шт.

5995.00

8

47 960.00

Cisco Catalyst 5000

шт.

2245.00

2

4 490.00

Cisco 2621 Router

шт.

3347.00

2

6 694.00

Модем RAD ASMi-50

шт.

345.00

1

345.00

Итого по разделу




59144.00

Программное обеспечение





Microsoft Windows 2000 Advanced Server

шт.

1 014

1

1 014.00

Лицензии на программный продукт Microsoft Windows 2000 Professional

шт.

2

258

516.00

Microsoft Exchange 2000 Server

шт.

820

1

820.00

Итого по разделу




2585.00

Итого по разделам




66718.15

НДС 20%




13343.63

Итого




80061.63


Затраты на оборудования находятся как

 (7.2)

где Кобор. - стоимость оборудования;

НДС - налог на добавочную стоимость, равный 20% от стоимости оборудования;

Нпр - налог с продаж, составляющий 5% от стоимости оборудования, р.

Затраты на проектно-изыскательские работы, принимаются равными 2% от стоимости оборудования и составляют 49798,34 р.

Согласно (7.1) затраты на оборудование составят 2489917 р.

Затраты транспортные расходы рассчитываются в размере 1% от стоимости оборудования и составляют 24900 р.

Прямые расходы составят 2564615 р.

Основные составляющие, увеличившие сумму расходов - это внедрение оптоволоконного канала для межэтажных соединений и замена активного оборудования

По (7.2) капитальные затраты составят 1128430,6 р.

Основные составляющими расходов является внедрение оптоволоконного канала для межэтажных соединений и замена активного оборудования. Модернизированный вариант имеет серьезные преимущества:

серверы подключаются к коммутаторам по высокоскоростным каналам - 1000 Мбит/с (в первоначальном варианте скорость передачи среды 100 Мбит/с), а, следовательно, пропускная способность сети возрастет до 1024 Мбит/с;

в случае увеличения количества портов сеть сможет справляться с возросшей нагрузкой; модернизированная сеть отказоустойчива и легко масштабируема.

Модернизированная сеть удовлетворяет всем требованиям, предъявляемым к ней. Каждое рабочее место имеет коммутируемый порт Ethernet; серверы подключаются по высокоскоростным соединениям. Трехуровневая структура сети дает возможность увеличивать число пользователей сети. При этом производительность сети не снизится. Если сеть не способна гибко реагировать на рост числа пользователей и усложнение сетевых приложений, то организация будет постоянно иметь большие затраты на модернизацию. Анализ отказоустойчивости показывает, что выход из строя любого компонента активного сетевого оборудования приводит к отключению только рабочих станций, подключенных к коммутатору уровня доступа. Модернизированный вариант, не смотря, на высокую цену имеет ряд преимуществ, перечисленных выше. Из двух путей построения высокоскоростных сетей выбран путь, основанный на технологии ретрансляции кадров, т.к. кардинальная смена технологии повлечет за собой расходы, превышающие данные в несколько раз.

Таблица 7.2 - Основные технико-экономические показатели проекта

Основные характеристики

Ед. изм.

Существующий проект

Модернизированный проект

Технические




скорость передачи данных

Мбит/с

100Мбит/с

1024 бит/с

количество рабочих станций


266

305

топология


звезда

звезда

среда передачи данных


витая пара

витая пара и оптическое волокно (100 м)

пороговая граница коэффициента загрузки сети

%

0,3…0,5

0,1…0,15 (за счёт увеличения пропускной способности)

защищенность от перегрузок электропитания

кВ

1,0 кВ электросеть

1,0 кВ электросеть 0,5 кВ сигнальная сеть

Подключение серверов к коммутаторам

Мбит/c

По каналам связи 100 мбит/с

По высокоскоростным каналам 1000 мбит/c

Модульность


При увеличении числа пользователей снижается пропускная способность

За счёт модульности повышена эффективность роста сетевой системы

Отказоустойчивость


Зависимость работы ЛВС от работоспособности центрального коммутатора

Отсутствие единичных точек сбоя, повышенная отказоустойчивость

Эксплуатационные




администрирования всей сети с одной рабочей станции возможность


протокол SNMP

протокол SNMP

Возможность мониторинга сети


нет

протокол RMON

надежность


Недостаточная надёжность оборудования

Повышенная гарантия на все оборудование (Не менее 5 лет)

Экономические




стоимость внедрения проекта

р.


1128430,6 р.


Увеличение скорости передачи с 100 до1024 бит/с, позволит сократить среднее время задержек с 0,3597 мин. до 0,0458 мин. Увеличение информационной мощности сети связано ростом объема перевозок, с комплексной автоматизацией отрасли. Если сохранится положительная тенденция роста объема перевозок, то максимум перевозок (1988 г.), при оптимистическом прогнозе, будет достанут в 2013 году, таким образом необходимо обеспечить резерв информационной мощности отрасли в целом. Модернизация ЛВС целесообразна при соблюдении ряда важнейших факторов, одним из которых является объем документооборота (информационные потоки), анализ которых осуществляется на этапе проектирования.

Но прямой эффект достигается только на стадии стабильной эксплуатации. На стадии внедрения штат программистов и обслуживающего персонала увеличивается. Экономический эффект рассчитывается исходя из задач поставленных при создании ЛВС данного предприятия.

Заключение

В дипломном проекте представлено несколько вариантов многоуровневой модели дизайна кампусной сети. Независимо от того, используется ли ядро, основанное на коммутации кадров Ethernet или на коммутации ячеек ATM, такой подход к проектированию имеет ряд общих преимуществ. Все части модели в значительной степени структурированы, что позволяет облегчить выполнение функций управления и поиска неисправностей. Модульность каждого строительного блока сети обеспечивает хорошие возможности масштабирования при добавлении новых корпусов здания и серверных ферм. «Интеллектуальные» маршрутизирующие протоколы уровня 3, такие как OSPF и EIGRP, обеспечивают выполнение функций разделения нагрузки и восстановления после сбоев внутри основных магистралей уровня ядра. Сохраняется так же модель адресации и логическая структура сети, что и в случае применения модели с маршрутизаторами и концентраторами, что обеспечивает удобный путь миграции от существующих сетей. Множество дополнительных функций ПО Cisco IOS, таких как кэширование серверов, туннелирование и объединение маршрутных таблиц встроены в коммутаторы Catalyst на уровне распределения. Функции обеспечения защиты данных также встроены в устройства уровня распределения и в коммутаторы распределения серверов в виде списков доступа (access list).

Резервирование и быстрая сходимость алгоритмов поиска оптимальных маршрутов обеспечиваются такими функциями, как UplinkFast и HSRP. Масштабирование производительности путем замены линий связи Fast Ethernet на Fast EtherChannel или Gigabit Ethernet не требуют пересмотра стратегии организации защиты данных и разграничения прав доступа. Благодаря большому набору дополнительных функций ПО Cisco IOS обеспечивается поддержка всех общих сетевых протоколов, встречающихся в кампусных сетях, включая TCP/IP, AppleTalk, Novell IPX, DECnet, IBM SNA, NetBIOS и многие другие. Большое количество успешных проектов организации крупных кампусных сетей выполнено в применением многоуровневой модели проектирования. Это позволяет избежать проблем, связанных с масштабированием, которые обычно возникают в сетях с применением мостов. И наконец, многоуровневая модель проектирования обеспечивает включение в состав сети коммутации уровня 3, причем это не вызывает уменьшения скорости обработки трафика по сравнению с применением коммутации уровня 2.

Список использованных источников

1. Науман Ш., Вер Х. Компьютерная сеть. Проектирование, создание, обслуживание: Пер. п нем. М.: ДМК, 2000. 336 с.

. Семенов А.Б., Стрижаков С.К., Сунчелей И.Р. Структурированные кабельные системы. Стандарты, компоненты, проектирование, монтаж и техническая эксплуатация. М.: КомпьютерПресс, 1999. 482 с.

. Лецкий Э.К., Панкратов В.И., Яковлев В.В. Информационные технологии на железнодорожном транспорте: Учеб. Для вузов ж.-д. транспорта. М.: УМК МПС России, 2000. 680 с.

4. Компьютерра №4 (232) 2 февраля 1998 г.

. Microsoft Corporation. Компьютерные сети +. Учебный курс: официальное пособие Microsoft для самостоятельной подготовки. / Пер. с англ. М.: Русская редакция, 2000. 552 стр.: ил.

. Ай-Ти СКС. Каталог 2000/2001.

. The Siemon Company. Catalog 2000.

. Legrand. Каталог 96/97. Монтажное электрооборудование.

9. D-Link. 2000 Product Guide.

. Cisco Systems. Catalog 2000.

. Тауэр сети. Каталог весна - лето 1998 г.

. Барсуков П.В. Инженерно строительное черчение. Учебник для вузов. М., Высшая школа, 1976.

. Федоренко В.А., Шошин А.И. Справочник по машиностроительному черчению. Л.: Машиностроение, 1983. 416 с.

. Баталов Б.П. и др. Выполнение вопросов охраны труда в дипломных проектах. ОмМИИТ, 1992. 40 с.

. СТП ОмГУПС-1.2-02. Курсовые и дипломные проекты. Правила оформления пояснительной записки. Омск, 2002. 30 с.

. СТП ОмГУПС-1.3-02. Курсовые и дипломные проекты. Правила оформления чертежей. Омск, 2002. 36 с.

. СТП ОмГУПС-1.4-02. Курсовые и дипломные проекты. Правила оформления схем. Омск, 2002. 12 с.

. Лукина З.П. Определение сметной стоимости объектов при проектировании и реконструкции на железнодорожном транспорте: / Методические указания и задания к практическим занятиям и выполнению экономической части дипломного проекта. ОмИИТ. Омск, 1989. 67 с.

. Дмитриев В.Л. Экономика железнодорожного транспорта: Учебник для вузов ж.-д. трансп. М.: Транспорт, 1996. 328 с.

Похожие работы на - Исследование сегмента корпоративной сети передачи данных формата Ethernet с целью повышения надежности и скорости доставки пакетов дифференцированного трафика

 

Не нашли материал для своей работы?
Поможем написать уникальную работу
Без плагиата!
Без нейросетей!