Автоматизация процесса учета сведений о правонарушениях на станции Аксарайская
СОДЕРЖАНИЕ
Введение
1. Технический
проект
1.1 Описание
предметной области
1.2
Описание технологии обработки информации
.3
Информационно-логическая модель системы
.3.1
ER-диаграмма
1.3.2
Описание параметров входной информации
.3.3
Описание выходных документов
1.3.4 Спецификация обработки данных
1.3.5 Требования
к интерфейсам информационной системы
1.4
Требования к техническому и программному обеспечению
2.
Рабочий проект
2.1 Общие сведения о работе системы
.2 Функциональное назначение
.3 Инсталляция и запуск программного продукта
2.4
Руководство программиста
2.5
Руководство администратора
2.5.1 Ввод справочных сведений
.5.2 Ввод пользователей системы
.6 Руководство пользователя системы с
правами дознавателя
.6.1 Ввод сведений о заявлении
.6.2 Реализация поиска
.6.3 Формирование отчетов
.7 Сообщения системы
. Программа и методика испытания
. Экономический и социальный эффект
от внедрения проекта
.1 Технико-экономическое обоснование
проекта
.2 Расчет объема инвестиций
.3 Расчет затрат на эксплуатацию
.4 Годовой экономический эффект
.5 Социальный эффект
. Обеспечение эргономики рабочего
места
.1 Эргономика рабочего места
.1.1 Общая компоновка рабочего места
.1.2 Требования к монитору
.1.3 Условия работы
.2 Эргономический анализ программного
обеспечения
.3 Выводы
Заключение
Литература
ВВЕДЕНИЕ
Все правонарушения, происшедшие на территории Аксарайска и прилегающей к
ней железной дороге, регистрируются сотрудниками линейного отдела внутренних
дел (ЛОВД).
Ежедневно каждый из сотрудников отдела при описании правонарушения
заполняет до 30 страниц журнала, а в конце месяца по этому журналу составляется
статистический отчет. Формирование отчетов вручную является трудоемким
процессом.
В отделах милиции РФ используются программы, позволяющие автоматизировать
трудоемкий процесс учета происшествий, например: «Учет обращений граждан»,
«Безопасный город Махачкала», «Возбуждение уголовного дела». Все они являются
платными.
Программа «Безопасный город Махачкала» - многофункциональная
информационная система, но для линейного отдела ст. Аксарайская она слишком
громоздкая, и внедрение ее нерентабельно. Для использования программ «Учет
обращений граждан» и «Возбуждение уголовного дела» необходимо провести работы
по настройке конфигурации и разработке дополнительных функциональных модулей,
что также непременно отразится на ее стоимости.
Цель проекта - автоматизация процесса учета сведений о правонарушениях на
станции Аксарайская.
Информационная система предназначена для:
· сокращения документооборота и сроков оперативного реагирования;
· обеспечение раскрытия преступлений по горячим следам;
· формирования оперативных достоверных отчетов по запросам.
1.
ТЕХНИЧЕСКИЙ ПРОЕКТ
1.1 Описание предметной
области
Все заявления граждан о правонарушениях поступают в дежурную часть ЛОВД
на станции Аксарайская.
Дежурный на основании письменного заявления делает запись в специальной
книге учета сведений о происшествиях (КУСП).
Начальник ЛОВД выписывает поручение расследования дела, где назначает
ответственного сотрудника. При совершении преступления, повлекшем за собой
смерть или другие тяжелые последствия, дело направляется на расследование
сотруднику следственного отдела. Если же это кража или поддельные документы -
дело передается дознавателю.
Ответственный сотрудник производит осмотр места происшествия, опрос
свидетелей, подозреваемого и потерпевшего, заполняя при этом соответствующие
документы (протокол осмотра места происшествия, допрос лиц, причастных к
происшествию).
Все сведения о возбуждении уголовного дела, передаче дела другому
сотруднику, раскрытии дела или прекращении из-за отсутствия улик записываются в
КУСП.
В конце квартала сотрудники расследования и дознания готовят отчеты по
количеству дел в производстве, опираясь на данные книги учета.
1.2 Описание технологии обработки информации
Подсистема "Учет сведений о правонарушениях на станции
Аксарайская" решает шесть задач.
1.
Формирование
справочников.
2.
Обработка
заявлений потерпевших.
3.
Регистрация
данных из протокола.
4.
Регистрация
сведений о передаче дела.
5.
Регистрация
результата осмотра места происшествия.
6.
Формирование
отчетов.
Схема обработки информации приводится на контекстной диаграмме и
диаграмме потоков данных (приложения 1, 2).
Формирование справочников. При работе с системой используются следующие
справочные данные:
·
данные о
сотрудниках (рис. П.3.1);
·
список статей УК
РФ (рис. П.3.2);
·
список должностей
(рис. П.3.3);
·
список структур
должностей (рис. П.3.4);
·
список решений
(рис. П.3.5).
Обработка заявления. При регистрации ввод данных может осуществляться в интерактивном
режиме с первичных документов заявителя (фамилия, имя, отчество, вид и номер
документа) (рис. П.3.6) и со слов заявителя (сведения о правонарушении). Серия
и номер документа, удостоверяющего личность заявителя, записывается в форме,
представленной на документе. Данные о заявлении автоматически сохраняются
(рис.П.3.7).
Регистрация данных из протокола. На основании заявления оформляется
протокол о заявлении (рис. П.3.8).
Регистрация сведений о передаче дела. По результатам первичных протоколов
дело передается сотруднику, который назначается ответственным.
Регистрация результата осмотра места происшествия. После осмотра места
происшествия печатается протокол с места происшествия.
Формирование отчетов. По результатам подсчета количества дел в производстве
каждого сотрудника и всего отдела дознания формируются следующие отчеты: журнал
происшествий, сведения о рассмотрении заявлений и сообщений о преступлении,
отчет по работе дознавателя. Отчеты и диаграммы, отображающие раскрываемость
преступлений в отделе могут иметь как графический, так и печатный вид.
1.3 Информационно-логическая модель системы
.3.1 ERD-диаграмма
Модель данных "Информационная система по учету сведений о
правонарушениях на станции Аксарайская" представлена следующими
сущностями:
·
заявитель;
·
сведения о
протоколах;
·
статьи УК РФ;
·
заявление;
·
сотрудники;
·
должности;
·
структура;
·
решение.
Связи между сущностями отображены на ERD-диаграмме (приложение 4).
1.3.2 Описание параметров входной информации
Для ввода в базу данных входная информация представляется в форматах,
определенных макетами входной информации (приложение 3). Дата вводится в
формате ДД. ММ. ГГГГ.
Данные о сотрудниках (рис. П.3.1) используется для определения списка
сотрудников, их анкетных данных, должности и семейного положения. Описание
параметров данных о сотрудниках приводится в табл. 1.1.
Таблица 1.1
|
Параметр
|
Тип
|
Размер
|
Диапазон значений
|
|
Личный номер сотрудника
|
Целое число
|
6
|
|
|
Фамилия
|
строка
|
20
|
|
|
Имя
|
строка
|
10
|
|
|
Отчество
|
строка
|
15
|
|
|
Дата рождения
|
Дата
|
|
|
|
Адрес
|
строка
|
30
|
|
|
Телефон
|
число
|
11
|
|
|
Семейное положение
|
строка
|
10
|
|
|
Должность
|
строка
|
20
|
|
Список статей УК РФ (рис. П.3.2) используются для определения списка
статей. Определение параметров списка статей приводится в табл. 1.2.
Таблица 1.2
|
Параметр
|
Тип
|
Размер
|
Диапазон значений
|
|
№ статьи
|
Целое число
|
15
|
|
|
№ главы
|
Целое число
|
4
|
|
|
Наименование статьи
|
строка
|
100
|
|
Список должностей (рис. П.3.3) используется для определения списка
должностей сотрудников. Определение параметров списка должностей приводится в табл.
1.3.
Таблица 1.3
|
ПараметрТипРазмерДиапазон
значений
|
|
|
|
|
Должность
|
строка
|
20
|
|
Список структурных подразделений (рис. П.3.4) используется для
определения списка структурных подразделений. Определение параметров списка
структурных подразделений приводится в табл. 1.4.
Таблица 1.4
|
Параметр
|
Тип
|
Размер
|
Диапазон значений
|
|
Наименование структуры
|
строка
|
50
|
|
Список решений (рис. П.3.5) используется для определения списка решений
по материалу. Определение параметров списка решений приводится в табл. 1.5.
Таблица 1.5
|
Параметр
|
Тип
|
Размер
|
Диапазон значений
|
|
Решение
|
Строка
|
100
|
|
Сведения о заявителе (рис. П.3.6) используется для определения списка
заявителей. Описание параметров заявлений о правонарушениях приводится в табл.
1.6.
Таблица 1.6
|
Параметр
|
Тип
|
Размер
|
Диапазон значений
|
|
Фамилия
|
строка
|
20
|
|
|
Имя
|
строка
|
20
|
|
|
Отчество
|
строка
|
30
|
|
|
№ и серия паспорта
|
строка
|
30
|
|
Заявления о правонарушениях (рис. П.3.7) используется для определения
списка заявлений и код заявителя. Описание параметров заявлений о правонарушениях
приводится в табл. 1.7.
Таблица 1.7
|
Параметр
|
Тип
|
Размер
|
Диапазон значений
|
|
Дата
|
дата
|
|
|
|
ФИО заявителя
|
строка
|
50
|
|
|
Фабула
|
строка
|
90
|
|
|
ФИО дежурного
|
строка
|
50
|
|
|
Примечание
|
строка
|
60
|
|
Сведения о протоколах (рис. П.3.8) используется для определения списка
сведений о протоколах. Описание параметров данных сведений о протоколах
приводится в табл. 1.8.
Таблица 1.8
|
Параметр
|
Тип
|
Размер
|
Диапазон значений
|
|
Наименование
|
строка
|
100
|
|
|
№ заявления
|
Целое число
|
4
|
|
|
Дата составления
|
Дата
|
|
|
|
ФИО составителя
|
строка
|
50
|
|
|
ФИО дознавателя
|
строка
|
50
|
|
|
Решение
|
строка
|
100
|
|
|
Решение принято в срок
|
строка
|
20
|
|
1.3.3 Описание выходных документов
Выходными документами информационной системы являются протокол с места
происшествия, журнал происшествий, решение о возбуждении уголовного дела и
статистика.
Журнал происшествий (приложение 5). Отчет печатается по запросу за
определенный период времени. Все данные берутся из первичных документов.
Сведения о рассмотрении заявлений и сообщений о преступлении (приложение
6) печатается по запросу. В клетках таблицы указываются данные, рассчитанные
как сумма происшествий в разрезе статьи УК и принятого решения. Аргументами для
данного запроса являются начальное и конечное значение времени, по которому
необходимо сформировать отчет.
Отчет по работе дознавателя (приложение 7) печатается по запросу. В
клетках таблицы указываются данные, рассчитанные как сумма происшествий в
разрезе фамилии сотрудника, который расследует данное дело, и принятого
решения. Аргументами для данного запроса являются начальное и конечное значение
времени, по которому необходимо сформировать отчет.
На одном листе формата А4 размещаются данные одного сотрудника.
Диаграмма по работе дознавателя (приложение 9) выводится на экран при
формировании отчета по работе дознавателя. Предусмотрено сохранение диаграммы,
а также вывод на печать.
Диаграмма по деятельности линейного отдела (приложение 10) выводится на
экран при формировании отчета о рассмотрении заявлений и сообщений о
преступлении. Предусмотрено сохранение диаграммы, а также вывод на печать.
1.3.4 Спецификация обработки данных
Система предусматривает четыре группы пользователей:
· начальник;
· дознаватель;
· дежурный;
· администратор.
Каждая группа пользователей обладает определенным правом доступа к
программе. Так дежурный имеет доступ только к оформлению протоколов о
заявлении, дознаватель - ко всем видам протоколов и отчетов, а начальник
обладает правом назначать ответственного следователя или дознавателя по данному
уголовному делу. Также начальник может просматривать сведения по
правонарушениям и отчеты. Администратор создает пользователей системы, а также
редактирует справочные материалы.
У каждого зарегистрированного пользователя свой логин
и пароль.
1.3.5 Требования к интерфейсам информационной системы
Для интерактивной обработки информации разрабатываемая система должна
включать следующие интерфейсы:
·
форму для ввода
анкетных данных заявителя;
·
форму для
корректировки анкетных данных;
·
форму для ввода
сведений о протоколе;
·
форму для
корректировки сведений о протоколе;
·
форму для ввода
запроса и параметров;
·
форму для
просмотра и печати отчета;
·
форму для печати
выходных документов;
·
форму для
редактирования справочников.
Цветовую палитру интерфейсов выдержать в стиле Windows. Разрешение экрана:
800*600 - крупный шрифт.
Интерфейс должен быть защищенным от неправильных действий пользователя и
снабжен системой подсказок.
Предусмотреть возможность вызова форм редактирования справочников, при
необходимости, из формы ввода и корректировки анкетных данных и протоколов.
1.4 Требования к техническому и программному обеспечению
Реализация работы программного обеспечения по технологии клиент-сервер.
Требования к программному обеспечению: на стороне сервера - операционная
система Windows XP, инструментальное средство - Visual Foxpro 9.0; на стороне
клиента - операционная система Windows XP, программный пакет Microsoft Office
2003 и ODBC драйвер.
Требования к техническому обеспечению - компьютер Intel Pentium 2,4ГГц,
лазерный принтер HP LaserJet 1200.
2. РАБОЧИЙ ПРОЕКТ
2.1 Общие сведения о работе системы
Главным модулем системы является файл arovd.exe, для
функционирования системы необходимо наличие на компьютере: ОС Windows XP и
выше; пакета Microsoft Office; принтера, ориентированного под печать специфической
продукции.
При разработке системы использовались:
объектно-ориентированный язык Visual Foxpro9.0; для построения и проектирования
диаграмм Enterprise Architect; для создания демонстрационного ролика Microsoft
Power Point, входящий в стандартную конфигурацию офиса.
Программный продукт разработан под управлением ОС
Windows технологии клиент-сервер.
Для организации параллельного доступа к базе данных
используется ODBC драйвер под именем connect.
2.2 Функциональное назначение
Программное обеспечение информационной системы учета сведений о
правонарушениях предназначено для автоматизации процесса обработки заявления,
формирования оперативных достоверных отчетов по запросам, регистрации сведений
о передаче дела.
Программа позволяет вести учет возбужденных уголовных дел, отказных
материалов, а также дел переданных по территориальности.
2.3 Инсталляция и выполнение программного
продукта
Для установки программного продукта необходимо
произвести следующие действия:
· на стороне сервера необходимо скопировать базу данных в папку C:\Program
Files\ arovd;
· на клиентских компьютерах в настройках источника данных
connect указывается путь к базе данных на сервере.
Для запуска программного продукта следует запустить
файл arovd.exe, находящийся в скопированной папке.
2.4 Руководство программиста
Все формы приложения содержатся в форме с именем
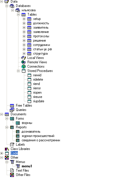
Формы. В тексты хранимых процедур включены комментарии.
Структура
проекта изображена на рис. 2.1

Рис. 2.1. Структура проекта
2.5 Руководство администратора
Для работы с программным продуктом используется
простой, интуитивно понятный интерфейс. Последовательность работы с объектами
формы определяется доступностью командных кнопок, пиктограмм, целостность
данных определяется набором используемых в программе проверок. Переход от
одного объекта формы к другому осуществляется при нажатии клавиши Tab или
щелчком мыши по соответствующему объекту.
После запуска программы на экране появляется форма выбора пользователя
(рис. 2.2). Рассмотрим тип пользователя с правами администратора.
Администратор создает пользователей системы, а также создает и
редактирует справочные материалы.
Рис. 2.2. Форма выбора пользователя
При нажатии на кнопку «OK» в форме выбора пользователя, появится окно
программы и панель меню (рис. 2.3).
Рис. 2.3. Меню программы
Главное меню содержит все действия, которые могут выполняться в системе.
Все документы располагаются в заявлениях: «Протоколы», «Переданные дела»,
«Закрытые дела»,
Для формирования печатных документов служит пункт меню «Отчеты».
2.5.1 Ввод справочных сведений
Справочник «Статьи» (рис. 2.4) предназначен для просмотра статьи и ее
номера. При необходимости можно ввести новую статью в список, редактировать или
удалить имеющиеся статьи УК.
Рис. 2.4. Форма справочника статей
Справочник должностей (рис. 2.5) предназначен для создания, просмотра,
редактирования списка должностей.
Рис. 2.5. Форма справочника должностей
Справочник структурных подразделений (рис. 2.6) предназначен для
создания, просмотра, редактирования списка структурных подразделений.
Рис. 2.6. Форма справочника структурных подразделений
Справочник сотрудников (рис. 2.7) предназначен для создания, просмотра,
редактирования списка сотрудников.
Рис. 2.7. Форма справочника сотрудников
2.5.2 Ввод пользователей системы
На основании списка сотрудников можно создать новых пользователей
системы, редактировать данные существующих пользователей, менять логин, пароль
и тип доступа, а также при необходимости, удалять пользователей данной системы.
Список пользователей (рис. 2.8) находится в пункте меню Файл - >
Пользователи.
Рис. 2.8. Форма списка пользователей системы
2.6 Руководство пользователя с правами
дознавателя
Пользователь с правами дознавателя имеет наибольшие права в системе.
Следователь может создавать, редактировать, удалять поступившие заявления, а
также различные виды протоколов. Также дознаватель выносит решения по уже
существующим делам и формирует отчеты.
2.6.1 Ввод сведений о заявлении
После запуска приложения при поступлении заявления о правонарушении
дознаватель заводит дело о происшествии.
Для ввода сведений о заявлении необходимо перейти в пункт меню Заявления,
далее Протоколы.
Форма «Протоколы» (рис. 2.9) имеет две вкладки: Заявление и Дело. В левой
части находится список имеющихся заявлений. Выбрав из списка нужное заявление,
справа во вкладке «Заявление» пользователь с правами дознавателя вводит
сведения о заявителе, дату и краткое описание происшествия.
Рис. 2.9. Форма «Протоколы». Вкладка «Заявление»
Перейдя на вкладку «Дело» (рис. 2.10), дознаватель просматривает список
имеющихся протоколов по данному заявлению. Здесь же дознаватель имеет
возможность вводить сведения о новых протоколах по данному делу, принимает
решение по нему, устанавливает сроки принятия решения, а также имеет
возможность просмотреть сведения о составителе того или иного протокола и
назначенном дознавателе или следователе.
В верхней панели окна находятся кнопки «Создать», «Сохранить», «Удалить»
и «Печать», с помощью которых можно создать новую запись на основании
заявления, редактировать имеющиеся сведения о протоколах и заявлениях. Также
можно удалить запись, при наличии прав доступа, или послать на печать
необходимые сведения. Список протоколов можно сортировать по номерам, а также
по виду протокола. Дата заполнения формируется автоматически.
Рис. 2.10. Форма «Протоколы». Вкладка «Дело»
2.6.2 Реализация поиска
Форма «Поиск» предназначена для нахождения необходимых сведений о
происшествии. Данная форма имеет две вкладки.
Для поиска по сведениям о заявлении, по виду протокола и по номеру
статьи, необходимо во вкладке «Заявление» (рис. 2.11) отметить галочками нужные
поля.
Рис.2.11. Форма поиска. Вкладка «Заявление»
Во вкладке «Дело» (рис 2.12) можно произвести поиск по принятым решениям,
а также по фамилии сотрудника, который составил или расследовал уголовное дело.
Внизу окна находится таблица, в которой отображаются результаты поиска
программный интерфейс пользователь дознаватель
Рис. 2.12. Форма поиска. Вкладка «Дело»
2.6.3 Формирование отчетов
С помощью данной формы (рис. 2.13.) формируются отчеты по запросу. С
помощью вкладок необходимо выбрать вид отчета и выбрать период отчетности.
Рис. 2.13. Форма для формирования отчетов
2.7 Сообщения системы
Во время работы программного продукта могут возникнуть следующие
ситуации:
При идентификации пользователя неправильно набран логин или пароль (рис.
2.14). Необходимо нажать ОК и повторить попытку.
Рис. 2.14. Сообщение об ошибке идентификации
При вводе или редактировании документа в форме выбора элемента
справочника отсутствуют требуемые данные (рис. 2.15). Необходимо не закрывая
документ добавить или изменить данные в справочнике и ввести соответствующие
изменения в окно редактирования документа, в соответствии с этими
исправлениями.
Рис. 2.15. Сообщение остановки
3. ПРОГРАММА
И МЕТОДИКА ИСПЫТАНИЯ ПРОГРАММЫ
Для проверки работоспособности информационной системы учета
правонарушений продемонстрируем ее возможности на тестовом примере. Тестовый
пример должен показать выполнение системой корректной обработки транзакций,
выполняемых пользователем, взаимодействия интерфейсов, работу специальных
функций приложения, заявленных в техническом задании на проект.
Войдем в систему под именем дежурного. Введем сведения о происшествии. В
меню «Заявления» выберите пункт «Протоколы», откроется форма для ввода данных.
Во вкладке «Заявление», нажмите клавишу «Создать» и в введите:
Фамилия заявителя: Халилов
Имя: Хасан
Отчество: Маратович
№ документа: 1203456879
Фабула: Кража телефона
Дата подачи заявления: 04.11.2008
Вид протокола: Протокол о заявлении
№ статьи: 105
Во вкладке «Дело» введите:
Составитель: Имзалиев Д. Х.
Нажмите «Сохранить» и на предложение «Сохранить изменения?» выберите
«Да».
Далее необходимо произвести смену пользователя и войти под именем
начальника, который должен назначить ответственного следователя по данному
делу. В меню «Заявления» выберите пункт «Протоколы», откроется форма для ввода
данных. Во вкладке «Дело», в поле «Дознаватель» выберите фамилию дознавателя:
Дознаватель: Веряев Д. В.
Нажмите кнопку «Сохранить» и на предложение «Сохранить изменения?»
выберите «Да».
Снова произвести смену пользователя на дознавателя. В меню «Заявления»
выберите пункт «Протоколы», откроется форма для ввода данных. Во вкладке
«Дело», ввести:
Решение: Возбудить уголовное дело
Срок: 3 дня
Нажмите «Сохранить» и на предложение «Сохранить изменения?» выберите
«Да».
В той же форме введем сведения о протоколе с места происшествия. Во
вкладке «Заявление», нажмите клавишу «Создать» и в введите:
Фамилия заявителя: Халилов
Имя: Хасан
Отчество: Маратович
№ документа: 1203456879
Фабула: Кража телефона
Дата подачи заявления: 04.11.2008
Вид протокола: Протокол с места происшествия
№ статьи: 105
Во вкладке «Дело» для продления срока по делу введите:
Срок: 10 дней
Дознаватель: Веряев Д. В.
Результат испытания отражается в отчетах, приведенных в приложении 11.:
· журнал происшествий (рис. П.11.1);
· сведения о рассмотрении заявлений и сообщений о преступлении
(рис. П.11.2);
· отчет по работе дознавателя (рис. П.11.3).
4. ЭКОНОМИЧЕСКИЙ И СОЦИАЛЬНЫЙ ЭФФЕКТ ОТ ВНЕДРЕНИЯ ПРОЕКТА
.1 Технико-экономическое
обоснование проекта
Проект представляет собой программный продукт, который создан для
оперативного получения сведений о правонарушениях, произошедших на станции
Аксарайская. Разработанный программный продукт рассчитан на несколько
пользователей.
Предлагаемый к внедрению проект обеспечивает более ускоренный процесс
решения поставленной задачи.
Результаты сравнения базового и проектного вариантов сведем в табл. 4.1
Таблица 4.1
|
Показатели
|
Ед. измерения
|
Варианты
|
Результаты сравнения:
повышение(+), понижение (-)
|
|
|
Базовый
|
Проектируемый
|
|
|
Срок обработки данных для
отчета
|
Дн.
|
3
|
1
|
Срок сократился в 3 раза
|
Исходные данные для расчетов представлены в табл. 4.2
Таблица 4.2
|
Показатели
|
Условные обозначения
|
Базовый вариант
|
Проектируемый вариант
|
|
Месячный должностной оклад
обслуживающего персонала, руб.
|
О
|
6000
|
6000
|
|
Количество дней за месяц,
необходимых для выполнения поставленной задачи, дн.
|
Д
|
3
|
1
|
|
Среднее количество рабочих
дней в месяце
|
К
|
24
|
24
|
|
Количество энергии,
потребляемое компьютером в час, кВт
|
а
|
0,2
|
0,2
|
|
Количество энергии,
необходимое для освещения в час, кВт
|
b
|
0,01
|
0,01
|
|
Действующий тариф на
электроэнергию, руб./кВт*ч
|
k
|
1,89
|
1,89
|
|
Число дней в году,
необходимых для работы на компьютере, дн.
|
В1
|
84
|
12
|
|
Число дней в году, в
течение которых происходит потребление энергии за счет освещения, дн.
|
В2
|
84
|
12
|
|
Время работы персонала за
компьютером в течение рабочего дня, час
|
Ч1
|
8
|
8
|
|
Количество часов
использования освещения в течение рабочего дня, час
|
Ч2
|
2
|
2
|
|
Балансовая стоимость
компьютера, руб.
|
Кб
|
15000
|
15000
|
|
Число компьютеров, шт.
|
N
|
1
|
1
|
|
Норма отчислений на
амортизацию компьютера, %
|
A
|
20
|
20
|
|
Норма отчислений на износ,
%
|
B
|
3
|
3
|
|
Годовой полезный фонд
рабочего времени, час
|
ПФРВ
|
2304
|
2304
|
|
Количество человек, занятых
на работе с заявками
|
КП
|
1
|
1
|
4.2 Расчет объема инвестиций
Т.к. проект осуществляется на основе существующей в линейном отделе
материальной базы в рамках своих должностных обязанностей, то принимаем сумму
первоначальных вложений К=0.
4.3 Расчет затрат на эксплуатацию
В затраты на эксплуатацию входят следующие элементы:
· заработная плата обслуживающего персонала с отчислениями на
социальные нужды;
· стоимость потребляемых энергоресурсов;
· расходы на амортизацию и текущий ремонт оборудования;
· расходные материалы.
Рассчитаем перечисленные элементы эксплуатационных затрат. Для расчета
заработной платы персонала воспользуемся формулой (4.1).
ЗП
= (1 + 0,262) * (12 * О *
)*КП, (4.1)
где
ЗП
- годовая заработная плата обслуживающего персонала, руб.;
О
- месячный должностной оклад обслуживающего персонала, руб.;
Д
- количество дней за месяц, необходимых для выполнения задачи, дн.;
К
- среднее количество рабочих дней в месяце, дн;
КП-
Количество человек, занятых на работе с заявками.
Определим
годовую заработную плату персонала, когда решение поставленной задачи требует 3
дня работы (Д = 3 дня) - базовый вариант:
ЗП1
= (1 + 0,262) * (12 * 6000 *
) *1=
11358 руб.
Определим заработную плату обслуживающего персонала, который будет
работать с предлагаемым программным продуктом (Д = 1 день) - проектируемый
вариант:
ЗП2
= (1 + 0,262) * (12 * 6000 *
) *1=
3786 руб.
Стоимость
потребляемых энергоресурсов рассчитывается по формуле (4.2).
Э = (a * k * B1 * Ч1 +
b * k * B2 * Ч2)*КП, (4.2)
где
Э
- стоимость потребляемой электроэнергии, руб.;
а
- количество энергии, потребляемое компьютером в час, кВт;- действующий тариф
на электроэнергию, руб./кВт*ч;
В1
- число дней в году, необходимых для работы на компьютере, дн.;
Ч1
- время работы персонала за компьютером в течение рабочего дня, час;-
количество энергии, необходимое для освещения в час, кВт;
В2
- число дней в году, в течение которых происходит потребление энергии за счет
освещения, дн.;
Ч2
- число часов использования освещения в течение рабочего дня, час;
КП
- число работающего персонала.
Определим
стоимость потребляемых энергоресурсов, когда решение задачи требует 7 дней
работы, при этом работа непосредственно за машиной также составляет 7 дней:
Э1
= 12 * (0,2 * 1,89 * 7 * 8 + 0,01 * 1,89 * 7 * 2)*1= 257,12 руб.
Определим
стоимость потребляемых энергоресурсов, когда решение задачи требует 1 день
работы, при этом работа непосредственно за машиной также составляет 1 день:
Э2
= 12 * (0,2 * 1,89 * 1 * 8 + 0,01 * 1,89 * 1 * 2)*1= 36,74 руб.
В
результате использование нового программного продукта за год будет сэкономлено
в потреблении энергоресурсов 220,38 руб.
Сумма
расходов на амортизацию и износ (текущий ремонт) оборудования может быть
рассчитана по формуле (4.3).
САМ
=
(4.3)
где
САМ
- сумма расходов на амортизацию и износ
Кб
- балансовая стоимость машины;-число машин;
а
- норма отчислений на амортизацию (текущий ремонт) машины;- норма отчислений на
износ (текущий ремонт) машины;
В1
- число дней в году, необходимых для работы на компьютере, дн.;
Ч1
- время работы обслуживающего персонала за компьютером в течение рабочего дня,
час;
ПФРВ
- годовой полезный фонд рабочего времени.
Амортизация
в базовом варианте составит:
САМ1
=
= 431,25 руб.
Годовые
амортизационные отчисления в базовом варианте составят 431,25 руб.
Амортизация
в проектируемом варианте составит:
САМ2
=
= 143,75 руб.
Годовые
амортизационные отчисления в проектируемом варианте составят 143,75 руб.
.4 Годовой экономический эффект
Поскольку в данном проекте отсутствуют первоначальные вложения, то нет
необходимости рассчитывать срок окупаемости проекта, рентабельность, чистый
дисконтированный доход. Разница между затратами на базовый и проектируемый
вариант составит экономию.
Годовая экономия от использования программного средства определяется по
формуле (4.4).
= З1 - 32 (4.4)
где
З1 - удельные затраты на единицу объема работ, выполняемых с помощью
базового программного продукта, руб.;
З2 - удельные затраты на единицу объема работ, выполняемых с помощью
нового программного продукта, руб.;
Удельные затраты определяются по формуле (4.5).
= ЗП + Э + А + НР (4.5)
где
ЗП - годовая заработная плата обслуживающего персонала, руб.;
Э - стоимость потребляемой электроэнергии, руб.;
САМ - сумма расходов на амортизацию и износ;
НР - накладные расходы.
Удельные затраты в базовом варианте равны:
З1 = 11358 + 257,12 + 431,25 = 12046,37 руб.
Удельные затраты в проектируемом варианте составят:
З2 = 3786 + 36,74 + 143,75 = 3966,49 руб.
Годовая экономия от использования, предлагаемого программного средства
будет равна:
З = 12046,37 - 3966,49 = 8079,88 руб.
4.5 Социальный эффект
Данный внедряемый программный продукт способствует проявлению социального
эффекта, который достигается благодаря тому, что система предоставляет
пользователю такие возможности, как:
· облегчение труда дознавателя за счет сокращения
документооборота, что в свою очередь сокращает сроки оперативного реагирования
на происшествия;
· легкость освоения системы пользователями за счет удобного,
интуитивно понятного интерфейса и справочной информации;
· быстрота получения оперативной информации, не вставая с
рабочего места;
· общение с компьютером, необходимое для решения поставленной
задачи, сведено к минимуму.
.
ОБЕСПЕЧЕНИЕ ЭРГОНОМИКИ РАБОЧЕГО МЕСТА
Работа за компьютером в последние годы становится наиболее
распространенной в развитых странах. Следовательно, эргономические свойства
компьютеров и программного обеспечения влияют на жизнедеятельность человека, а
оптимизация этих свойств может очень многим облегчить жизнь.
Наибольшую нагрузку при работе с компьютером получают глаза, так как
посредством их человек получает около 80% информации. Важная роль при этом
отводится монитору, который изображает буквы, цифры и рисунки, состоящие не из
непрерывных линий, как на бумаге, а, подобно мозаике, из точек, к тому же
светящихся и мерцающих. Четких границ эти точки не имеют, а потому знаки и
линии гораздо менее контрастны, чем в книге. Еще менее контрастными делает их
внешнее освещение, без которого, однако, работать на компьютере тоже вредно,
хотя и по другим причинам. При работе за монитором человек имеет дело с
самосветящимися объектами и дискретным (мерцающим с большой частотой)
изображением, что увеличивает нагрузку на глаза.
Таким образом, характерной особенностью труда за компьютером является
необходимость выполнения точных зрительных работ на светящемся экране в
условиях перепада яркостей в поле зрения, наличии мельканий, неустойчивости и
нечеткости изображения. Объекты зрительной работы находятся на разном
расстоянии от глаз пользователя (от 30 до 70 см) и приходится часто переводить
взгляд в направлениях экран - клавиатура - документация (согласно
хронометражным данным от 15 до 50 раз в минуту). Частая переадаптация глаза к
различным яркостям и расстояниям является одним из главных негативных факторов
при работе с дисплеями. Нередко на экранах наблюдается зеркальное отражение
источников света и окружающих предметов. Все вышеизложенное затрудняет работу и
приводит к нарушениям основных функций зрительной системы. Работающие с
видеодисплейными терминалами (ВДТ) предъявляют жалобы на боль и ощущение
«песка» в глазах, покраснение век, трудности перевода взгляда с близких на
далекие предметы. Отмечается быстрое утомление и затуманенность зрения, двоение
предметов.
Благодаря существующим достаточно строгим стандартам дозы рентгеновского
излучения от современных видеомониторов не опасны для большинства
пользователей. Исключение составляют люди с повышенной чувствительностью к нему
(в частности, рентгеновские излучения от монитора опасны для беременных женщин,
поскольку могут оказать неблагоприятное воздействие на плод на ранних стадиях
развития).
5.1 Эргономика рабочего места
.1.1 Общая компоновка рабочего места
Для создания безопасных и комфортных условий труда на рабочем месте
необходимо обеспечение оптимальных эргономических требований к рабочему месту:
параметры стола, стула (кресла), расположение монитора, клавиатуры, обеспечение
правильной рабочей позы пользователя.
С целью снижения статических физических нагрузок необходимо использовать
мебель, соответствующую санитарным нормам. Рабочий стул (кресло) должен быть
подъемно - поворотным и регулируемым по высоте и углам наклона сиденья и
спинки, а также по расстоянию спинки от переднего края сиденья. Конструкция
рабочего стула (кресла) должна обеспечивать поддержание рациональной рабочей
позы при работе на ВДТ и ПЭВМ, позволять изменять позу с целью снижения
статического напряжения мышц шейно - плечевой области и спины для
предупреждения развития утомления. Тип рабочего стула (кресла) должен
выбираться в зависимости от характера и продолжительности работы с ВДТ и ПЭВМ с
учетом роста пользователя.
Конструкция рабочего стола должна обеспечивать оптимальное размещение на
рабочей поверхности используемого оборудования с учетом его количества и
конструктивных особенностей (размер ВДТ и ПЭВМ, клавиатуры и др.), характера
выполняемой работы. При этом допускается использование рабочих столов различных
конструкций, отвечающих современным требованиям эргономики. Высота рабочей
поверхности стола должна регулироваться в пределах 680-800 мм. Модульными
размерами рабочей поверхности стола для ПЭВМ, на основании которых должны
рассчитываться конструктивные размеры, следует считать: ширину 800, 1000, 1200
и 1400 мм, глубину 800. Рабочий стол должен иметь пространство для ног высотой
не менее 600 мм, шириной - не менее 500 мм, глубиной на уровне колен - не менее
450 мм и на уровне вытянутых ног - не менее 650 мм. Поверхность рабочего стола
должна иметь коэффициент отражения 0,5 - 0,7.
Клавиатуру следует располагать на поверхности стола на расстоянии 100 -
300мм от края, обращенного к пользователю или на специальной, регулируемой по
высоте рабочей поверхности, отделенной от основной столешницы.
Большое значение придается правильной рабочей позе пользователя. При
неудобной рабочей позе могут появиться боли в мышцах, суставах и сухожилиях.
Причина неправильной позы пользователя обусловлена следующими факторами: нет
хорошей подставки для документов, клавиатура находится слишком высоко, а
документы - слишком низко, некуда положить руки и кисти, недостаточно
пространство для ног.хемы размещения рабочих мест с ВДТ и ПЭВМ должны учитывать
расстояния между рабочими столами с видеомониторами (в направлении тыла
поверхности одного видеомонитора и экрана другого видеомонитора), которое
должно быть не менее 2,0 м, а расстояние между боковыми поверхностями
видеомониторов - не менее 1,2м. Для снижения отрицательного влияния
электромагнитного излучения экран видеомонитора должен находиться от глаз
пользователя на оптимальном расстоянии 600 - 700 мм, но не ближе 500 мм.
5.1.2 Требования к монитору
Разрабатываемый программный продукт предназначен для автоматизации
рабочего места пользователя ПЭВМ. Работа с программным продуктом будет
проходить в кабинете, оборудованном ПЭВМ со следующей аппаратурой:
· системный блок стандарта DeskTop;
· монитор Samsung SyncMaster 740N.
Монитор имеет гигиенический сертификат и маркировку соответствия
РосСтандарту. Конструкция монитора обеспечивает возможность фронтального
наблюдения экрана путем поворота корпуса в горизонтальной плоскости вокруг
вертикальной оси в пределах ± 30 градусов и в вертикальной плоскости вокруг
горизонтальной оси в пределах ± 30 градусов с фиксацией в заданном положении.
Корпуса монитора и системного блока окрашены в матовый светло-серый свет,
обеспечивающий диффузное рассеивание света; коэффициент отражения - 0,42.
Корпуса не имеют блестящих деталей, способных создавать блики. Органы
управления, расположенные на лицевой панели, утоплены в корпусе.
Монитор соответствует стандарту TCO-99 защиты от воздействия
электрических и магнитных полей, а так же соответствует СанПиН
2.2.2/2.4.1340-03 по электромагнитному излучению и электростатическому полю
(напряженность электромагнитного поля на расстоянии 50см. вокруг ВДТ по
электрической составляющей должна быть не более 25 В/м в диапазоне частот 5 Гц
- 2 кГц и не более 2,5 В/м в диапазоне частот 2 - 400 кГц; плотность магнитного
потока должна быть не более 250 нТл в диапазоне частот 5 Гц - 2 кГц и не более
25 нТл в диапазоне частот 2 - 400 кГц). Поверхностный электростатический
потенциал не превышает 500В. Основные характеристики монитора представлены в
табл. 5.1.
Таблица 5.1
Характеристики монитора Samsung SyncMaster 740N
|
Характеристика
|
Значение
|
|
Тип монитора
|
Жидкокристаллический
|
|
Размер видимый
|
17"
|
|
Максимальное разрешение
|
1280x1024
|
|
Тип ЖК-матрицы
|
TFT TN
|
|
Величина зерна
|
0,264мм
|
|
Яркость
|
300 кд/м2
|
|
Контрастность
|
700:1
|
|
Область обзора
|
по горизонтали: 160°; по
вертикали: 160°
|
|
Частота развертки
|
горизонтальная: 30-81кГц;
вертикальная: 56-75Гц
|
|
Полоса пропускания
|
135 МГц
|
|
Шаг точки по горизонтали
|
0.264 мм
|
|
Шаг точки по вертикали
|
0.264 мм
|
|
Время отклика
|
5 мс
|
|
Максимальное количество
цветов
|
16.2 млн
|
|
Тип видеосигнала
|
Аналоговый RGB
|
|
Сигнальные разъемы
|
15 Pin D-sub
|
|
Блок питания
|
Встроенный
|
|
Потребляемая мощность
|
при работе: 34 Вт; в режиме
ожидания: 1 Вт
|
|
Энергосбережение
|
Экономический
|
|
Габариты и вес
(ширина/высота/глубина, вес)
|
366x391x200мм, 3.40 кг
|
|
Соответствие стандартам
|
экологический: MPR-II,
TCO''99
|
.1.3 Условия работы
Площадь помещения, в котором осуществляется работа составляет 40 кв.м
(длина 80 м, ширина 5 м), высота помещения составляет 3,5 м. В данном помещении
находятся восемь рабочих мест, что не противоречит существующим санитарным
нормам пункта 3.4 СанПиН 2.2.2/2.4.1340-03. Выбранное помещение не граничит с
помещениями, с повышенным уровнем шума, вибрации и запыленности, что
соответствует пункту 5.3 СанПиН 2.2.2/2.4.1340-03. В помещение проведено отопление,
присутствуют системы кондиционирования и вентиляции, что соответствует СанПиН
2.2.2/2.4.1340-03.
Место работы специалиста по обработке заявок имеет как естественное, так
и искусственное освещение. Естественное освещение осуществляется через
светопроемы, ориентированные на север и обеспечивающие коэффициент естественной
освещенности (КЕО) не ниже 1,2%. Искусственное освещение осуществляет
люминесцентные светильники с зеркализованными решетками серии ЛПО36 в
количестве 6 штук что соответствует СанПиН 2.2.2/2.4.1340-03.
На рабочем месте соблюдается уровень шумов ниже 40 дБ в полосе 125-250 Гц
(шум работы вентиляторов охлаждения в системном блоке и вращающихся приводов),
что эквивалентно уровню звука менее 35 дБА (приложение 1 таблица 2 СанПиН
2.2.2/2.4.1340-03) и не противоречит СанПиН 2.2.2/2.4.1340-03, требующего
ограничить шумы во всех помещениях до 50 дБА.
Рабочее
помещение оборудовано одноместными столами, предназначенными для работы на ПЭВМ
и ВДТ. Уровень глаз при вертикально расположенном экране ВДТ приходится на 2/3
высоты экрана. Линия взора перпендикулярна центру экрана и оптимальное ее
отклонение от перпендикуляра, проходящего через центр экрана в вертикальной
плоскости, не превышает
5 градусов, что соответствует СанПиН
2.2.2/2.4.1340-03. Высота стола составляет 710 мм, ширина - 1400 мм и глубина
-800 мм, что полностью совпадают с рекомендуемыми. Площадь поверхности рабочего
стола обеспечивает оптимальное размещение на рабочей поверхности используемого
оборудования с учетом его количества и конструктивных особенностей, характера
выполняемой работы.
Рабочее
место оборудовано стулом, снабженным механизмами регулировки высоты и положения
спинки стула. Общие параметры стула соответствуют пункту 9.6 СанПиН
2.2.2/2.4.1340-03. Подставка для ног отсутствует.
Помещение
относится к помещениям с пожароопасностью категории В. В целях обеспечения
пожарной безопасности соединительные кабели, и электропроводка изготовлены из
плохо воспламеняющихся проводов. Проводка кабелей осуществлена по несгораемым
конструкциям и защищена сверху стальным кожухом. В помещении ведется регулярный
контроль за состоянием электропроводки и аппаратуры, проводится своевременный
ремонт.
Помещение
оснащено аптечкой первой помощи и углекислотным огнетушителем и оборудовано
пожарной сигнализацией.
Для
обеспечения электробезопасности применяется защитное заземление, которое
подключается к ПЭВМ и вспомогательным устройствам через вилку электропитания.
Пользователи
ознакомлены с техникой безопасности и это зафиксировано в журнале по технике
безопасности.
5.2 Эргономический анализ программного
обеспечения
Эргономические свойства программного обеспечения влияют на
жизнедеятельность человека. Следовательно, оптимизация этих свойств может
значительно повысить эффективность применения автоматизированных систем
обработки и управления информацией.
Любая автоматизированная система предполагает тесное взаимодействие
человека и компьютера через пользовательский интерфейс. Общие сведения о
программном продукте сведены в табл. 5.2.
Таблица 5.2
Общие сведения о программе
|
Наименование параметра
|
Значение
|
|
Название программы:
|
Информационная система по
учету сведений о правонарушениях на станции Аксарайская
|
|
Назначение программы:
|
Учетные
|
|
Пользователи:
|
Служащие (Администратор, Дознаватель,
Дежурный, Начальник)
|
|
Уровень пользователей:
|
Начинающие пользователи
|
|
Требования к ПК:
|
IBM PC/AT,
Pentium, 2,4ГГц, 512 Мб, 40 Мб, любой SVGA
|
|
Рекомендуемый тип монитора:
|
Любой SVGA монитор,
рекомендуемое разрешение экрана 1024x768xHiColor
|
|
Периферийные устройства:
|
Принтер HP LaserJet 1200
|
|
Средства проектирования:
|
Microsoft
Windows ХР, Microsoft Visual FoxPro 9.0
|
Оптимизация пользовательского интерфейса связана с повышением качества
отображаемой визуальной информации и организацией человеко-машинного диалога.
Сведения по организации диалога пользователя с информационной системой
приведены в табл.5.3.
Таблица 5.3
Организация диалога
|
Наименование параметра
|
Значение
|
|
Название программы
|
Информационная система по
учету сведений о правонарушениях на станции Аксарайская
|
|
Степень вмешательства
пользователя в ход программы
|
2- пользователь может
выбрать место начала и продолжения работы с программой.
|
|
Режим диалога
|
Полиэкранный
|
|
Форма вопросов-ответов
первичные окна
|
Список, Форматы
|
|
Форма вопросов-ответов
вторичные окна
|
Список, Форматы
|
|
Выдача сообщений о
состоянии системы, качестве работы пользователя первичные окна
|
о текущих действиях
|
|
Выдача сообщений о
состоянии системы, качестве работы пользователя вторичные окна
|
о текущих действиях
|
|
Использование функциональных
клавиш для кодирования выбора элементов меню (кроме F1) первичные окна
|
Нет
|
|
Использование
функциональных клавиш для кодирования выбора элементов меню вторичные окна
|
Нет
|
|
Использование гипертекста
первичные окна
|
Нет
|
|
Использование гипертекста
вторичные окна
|
Нет
|
Первичное окно - это окно, с которого пользователь и компьютер начинают
свой диалог. Первичным окном в дипломном проекте является окно формы ввода
сведений о заявлении, которое представлено в виде шапки документа и табличной
части. В окне располагаются объекты ввода данных и выбора необходимых действий.
Вторичные окна вызываются из первичных окон. Это такие окна, в которых
пользователи и компьютер ведут диалог параллельно диалогу в первичном окне. В
данном проекте вторичные окна представлены в виде окон для ввода
вспомогательной информации в первичное окно (окна справочников и отчетов).
Всплывающие окна в системе служат для передачи дополнительных сведений
или ограничении действий пользователя.
Данные по пространственной организации информации в системе представлены
в табл. 5.4
Таблица 5.4
Пространственная организация информации
|
Название программы
|
Размер окон (в % к площади
экрана)
|
Возможность менять размер и
положение окон на экране
|
|
первичные
|
вторичные
|
всплывающие
|
первичные
|
вторичные
|
Всплывающие
|
|
Информационная система по
учету сведений о правонарушениях на станции Аксарайская
|
80-90
|
80-90
|
10-20
|
Да
|
Да
|
Нет
|
Для оформления пользовательского интерфейса был использован спокойный тон
фона, выбраны гармоничные сочетания цветов. Тип и размер шрифтов способствуют
привычному восприятию информации. Цветовые соотношения фигура-фон представлены
для первичных окон в табл. 5.5 , для вторичных окон в табл. 5.6 , для
всплывающих окон в табл. 5.7.
Таблица 5.5
Цветовые решения соотношения "фигура-фон"
|
Название программы
|
Цветовое оформление
первичных окон
|
Общее кол-во используемых
цветов
|
Тип визуальной среды:
гомогенная, агрессивная нормальная
|
Возможность настройки
цветовой палитры окон: нет/ да
|
|
фон
|
фигура
|
текст
|
|
|
|
|
Информационная система по
учету сведений о правонарушениях на станции Аксарайская
|
Системный зависит от
настройки
|
Системный
|
Ms Sans Serif, 8-12
|
6
|
нормальная
|
Нет
|
Таблица 5.6
Цветовые решения соотношения "фигура-фон"
|
Название программы
|
Цветовое оформление
вторичных окон
|
Общее кол-во используемых
цветов
|
Тип визуальной среды:
гомогенная, агрессивная нормальная
|
Возможность настройки
цветовой палитры окон
|
|
фон
|
фигура
|
текст
|
|
|
|
|
Информационная система по
учету сведений о правонарушениях на станции Аксарайская
|
Системный зависит от
настройки
|
Системный
|
Ms Sans Serif, 8-12
|
6
|
нормальная
|
Нет
|
Таблица 5.7
Цветовые решения соотношения "фигура-фон"
Цветовое оформление
первичных окон
|
Общее кол-во используемых
цветов
|
Тип визуальной среды:
гомогенная, агрессивная нормальная
|
Возможность настройки
цветовой палитры окон: нет/ да
|
|
фон
|
фигура
|
текст
|
|
|
|
|
Информационная система по
учету сведений о правонарушениях на станции Аксарайская
|
Системный зависит от
настройки
|
Системный
|
Ms Sans Serif, 8-12
|
6
|
нормальная
|
Нет
|
5.3 Выводы
Обеспечение разработчиком программного продукта удобной и безопасной
работы пользователей заключается не только в реализации эргономичного
интерфейса, но и в контроле за условиями внедрения программного продукта,
анализе места предполагаемой работы и снижении уровня пожарной, электрической и
физической опасности для пользователя.
Проведенный анализ помещения показал, что в основном оно удовлетворяет
современным требованиям по безопасности труда, изложенным в СанПиН
2.2.2/2.4.1340-03.
Описанные в данном разделе мероприятия позволят более эффективно
использовать проектируемую информационную систему.
ЗАКЛЮЧЕНИЕ
Проект разработан в соответствии с заданием.
Информационная система обеспечивает решение следующих задач:
· регистрация сведений о документах, сопровождающих расследование происшествий;
· формирование оперативных данных о ходе расследования
происшествий;
· формирования оперативных достоверных отчетов по запросам.
За счет сокращения затрат на энергоресурсы, амортизацию и износ
оборудования экономия от внедрения составит 8000 рублей на каждое рабочее
место. Социальный эффект достигается благодаря тому, что система предоставляет
пользователю такие возможности, как:
· облегчение труда дознавателя за счет сокращения
документооборота, что в свою очередь сокращает сроки оперативного реагирования
на происшествия;
· легкость освоения системы пользователями за счет удобного,
интуитивно понятного интерфейса и справочной информации;
· быстрота получения оперативной информации, не вставая с
рабочего места;
· общение с компьютером, необходимое для решения поставленной
задачи, сведено к минимуму.
Программное обеспечение разработано в соответствии с требованиями
эргономики. Даны рекомендации по организации рабочего места и режиму работы
пользователя системы, по обеспечению пожарной, электрической и физической
безопасности.
Информационная система внедрена в линейный отдел внутренних дел на
станции Аксарайская. Имеется акт о внедрении, копия которого представлена в
приложении 11.
ЛИТЕРАТУРА
1. Вендров А.М. Практикум по
проектированию программного обеспечения экономических информационных систем:
Учеб. пособие. - М.: Финансы и статистика, 2002. - 192 с.: ил.
2. Евсюков К.Н., Колин К.К. Основы
проектирования информационно- вычислительных систем. - М.: Статистика, 1977.
3. Тиори Т., Фрей Дж. Проектирование
структур баз данных. В двух книгах. М.: Мир, 1985
4. Силич В.А. Содержательные модели
систем и их использование при проектировании АСУ. - Томск: Изд-во ТГУ, 1984. -
115 с.
Кузнецов С.Д. Проектирование
и разработка корпоративных информационных систем. Центр информационных
технологий. М.: МГУ, 1998 - <http://www.citforum.ru/cfin/prcorpsys/>
1. Вендров А.М. CASE-технологии.
Современные методы и средства проектирования информационных систем. - М.:
Финансы и статистика, 1998. - 176 с.
Лазуткина Е.А. Методические
указания по выполнению курсового проекта. Астрахань: АГУ, 2006 -
<http://www.ido.aspu.ru>
1. Информационная технология. Комплекс
стандартов и руководящих документов на автоматизированные системы: (Сборник):
ГОСТ 34.003 - 90, РД 50 - 680 - 88, РД 50 - 682 - 89, ГОСТ 34. 201 - 89 - ГОСТ
34.602.89 - М.: Изд-во стандартов, 1992. - 150 с.
2. Долин Л.А. Основы техники
безопасности в электрических установка Уч. Пособие для ВУЗов.-М.:
Энергоатомиздат, 1995.-823 с.
3. Охрана окружающей среды. \Под ред. С.В.
Белова. М.: Высшая школа, 1991.- 496 с.
4. Староверова Г.С. Экономическая оценка
инвестиций: Изд-во: КНОРУС, 2006.-312с.
5. Методические указания к разработке
экономического раздела дипломных проектов по специальности 0171900
«Информационные системы и технологии».
6. Гэри Хансен, Джеймс Хансен Базы
данных: разработка и управление: пер. с англ.-М.: ЗАО «Издательский дом БИНОМ»,
1999.-704с.
7. Голицына О. Л., Партыка Т. Л., Попов
И. И. Программное обеспечение: Изд-во: М.: ФОРУМ 2006.-448 с.
8. Вигерс Карл Разработка требований к
программному обеспечению: Изд-во Русская Редакция, 2004.-576 с.
9. Виснадул Б.Д., Лупин С.А., Сидоров
СВ., Чумаченко П.Ю. Основы компьютерных сетей: Изд-во М.:ИД «ФОРУМ» 2007- 272
с.
10.Курбатов В.,
Скиба В. Руководство по защите от внутренних угроз информационной безопасности:
Изд-во Питер, 2008.-320 с.
11.Гигиенические
требования к видеодисплейным терминалам, персональным ЭВМ и организации работ.
Санитарные нормы и правила. Утверждены и введены в действие Постановлением
Госкомсанэпиднадзора России от 14 июля 1996 г. №14
12.Мусина Т.В. Visual FoxPro 9.0. Учебный курс: Изд-во: КОРОНА-Век,
2008.- 736 с.
13.Шапорев Д.М. Visual FoxPro. Уроки программирования: Изд-во:
КНОРУС, 2008.-312с.
14.Каратыгин. С.
А. Visual FoxPro 7: Руководство пользователя с примерами: Изд-во: ЮНИТИ,2006.-
305 с.
15.Клепинин В.Б.
Visual FoxPro 9.0: Изд-во: BHV-СПб, 2007- 622 с.
Шутенко Ю.
<http://www.bhv.ru/books/boa.php?id=184737> Visual FoxPro для
профессионалов <http://www.bhv.ru/books/book.php?id=184737>: Изд-во:
КОРОНА-Век, 2008. 736 с.
Омельченко Л., Шевякова Д.
<http://www.bhv.ru/books/boa.php?id=9143> Самоучитель Visual FoxPro 9.0
<http://www.bhv.ru/books/book.php?id=9143>: Изд-во: BHV-СПб, 2009- 702 с.