Стандартные методы сжатия видеосигналов

  • Вид работы:
    Реферат
  • Предмет:
    Информационное обеспечение, программирование
  • Язык:
    Русский
    ,
    Формат файла:
    MS Word
    222,63 Кб
  • Опубликовано:
    2013-01-22
Вы можете узнать стоимость помощи в написании студенческой работы.
Помощь в написании работы, которую точно примут!

Стандартные методы сжатия видеосигналов

Федеральное агентство по образованию

Государственное образовательное учреждение

высшего профессионального образования

«Братский государственный университет»

Кафедра информатики и прикладной математики







Информационные сети

реферат

на тему: «Стандартные сжатия видеосигналов»

Студент III курса,

группы ИСиТ-07 Панова Е.А.

Ст. преподаватель

каф. ИиПМ                                                             Бурнашова С.Б.





Братск 2010 г.

Содержание

Введение

1. Общие сведения о сжатии

2. Классификация алгоритмов сжатия

. Основы цифровых преобразований

3.1 Черестрочность

.2 Квантование

.3 Цифровое сжатие

. Формат MPEG

4.1 Профили и уровни MPEG

.2 JPEG

.3 Wavelet

Заключение

Список использованных источников

Введение


Постепенно все оборудование для производства видео и телевизионных программ в мире становится цифровым. Почему это происходит? Вовсе не из-за того, что цифровые методы всех восхищают и что качество изображения радикально улучшается, причины такого перехода - прежде всего экономические, ибо в настоящее время и цена, и стоимость эксплуатации цифрового комплекса меньше, чем традиционного аналогового с теми же функциями. Сейчас, когда цифровая техника достигла определенной зрелости, аналоговое оборудование неожиданно оказалось менее эффективным, менее надежным и куда менее рентабельным.

В настоящее время пересматриваются сами основы видеопроизводства и доставки изображения зрителю, причем динамика перемен в нынешнюю - цифровую - эпоху значительно выше, чем в аналоговую. Сегодня, к примеру, формат кадра 4:3 постепенно вытесняется форматом 16:9, чересстрочная развертка - прогрессивной (построчной), а изменение стандартов кодирования повышает качество изображения. Экономика диктует и необходимость сжатия видеоинформации. Естественно, любое сжатие ухудшает качество визуализации и применяется не от хорошей жизни, а по необходимости.

Не стоит думать, что прежде не применяли сжатия видеоинформации и что появилось оно только с приходом цифровых технологий. Нет, сжатие применяли всегда, но только раньше оно было аналоговым, а сегодня необходимо делать его полностью цифровым, избавившись, где это возможно, от двойного, то есть и аналогового, и цифрового, сжатия.

Современные методы цифрового сжатия, которое пришло на смену аналоговому, особенно в сочетании с компьютерными технологиями, позволяют не только улучшить качество самого видео, но и расширить возможности видеопроизводства и оптимизировать просмотр аудиовизуальной продукции

.        Общие сведения о сжатии

Каждый кадр (полукадр), поступающий от аналоговой камеры, оцифровывают с помощью специальных плат видеозахвата. В результате оцифровки информация о каждой точке (pixel) изображения представляется с помощью нескольких бит. Количество точек по горизонтали и вертикали называют цифровым разрешением кадра. Так как любой цвет можно получить с помощью комбинации красного, зеленого и голубого, то простейший способ представления точки - это раздельное кодирование трех цветов, каждый из которых кодируется с помощью нескольких бит. Чем большим количеством бит кодируется каждый цвет, тем больше различных оттенков может быть закодировано и тем лучше качество картинки. При непосредственной оцифровке изображения с разрешением 320x240 в 24 bit RGB (без сжатия по 8 бит на каждый цвет), 25 кадров/с, скорость записи на носитель составляет - 46 Мбит/с, (каждый кадр занимает приблизительно 230 Кбайт). Скорость записи на жесткий диск оцифруемого изображения называют также скоростью оцифровки.

Для того, чтобы уменьшить большие объемы видеофильмов, требуются алгоритмы, которые позволили бы сжать видео. Кроме экономии места на жестком диске, алгоритмы сжатия также призваны уменьшать скорость оцифровки, для того, чтобы можно было транслировать видео по локальным вычислительным сетям с низкой пропускной способностью. Скорость оцифровки, которую обеспечивают алгоритмы сжатия, особенно важна при трансляции видео по сетям Ethernet/Internet.

2. Классификация алгоритмов сжатия

Алгоритмы сжатия в первую очередь разделяют:

. Потоковые и статические, то есть работающие с последовательностями кадров (потоком), или с каждым из кадров отдельно.

. По признаку отличия декомпрессованного видеоизображения от оригинала на следующие: сжатие без потерь данных, сжатие с потерями данных.

В статических алгоритмах сжатие достигается с помощью методов обработки изображений, при этом может обрабатываться либо все изображение целиком, либо разбиваться на отдельные блоки. Одними из самых распространенных на сегодняшний момент являются алгоритмы группы Wavelet и Jpeg.

В потоковых алгоритмах учитывается тот факт, что, как правило, близкорасположенные кадры не сильно отличаются друг от друга и сжатие достигается также за счет кодирования лишь разницы между кадрами (избыточность во времени), а также за счет работы с отдельными объектами, присутствующими в нескольких кадрах. Причем положение объекта в каждом из кадров - разное. Работа с отдельными объектами внутри кадра усложняет алгоритм, но и позволяет добиться значительного сжатия потокового видео. Одними из самых распространенных в потоковых алгоритмах являются алгоритмы групп MPEG и MJPEG.

Сжатие без потерь данных: Полученное после декомпрессии изображение в точности (побитно) совпадает с оригиналом.

Сжатие с потерей данных: Большинство алгоритмов, широко используемых в настоящее время, работают так, что два оцифрованных изображения - от оригинала и от сжатого и восстановленного с использованием того или иного декомпрессора файла побитно не совпадают. Так, например, работают JPEG для сжатия статической графики и алгоритм M-JPEG для сжатия видео.

Сжатие с потерей данных делят:

а) Сжатие без заметных потерь с точки зрения восприятия:

Данные после декомпрессии побитно не совпадают с исходными, однако из-за особенностей восприятия человек не способен отличить разницу на статическом, и тем более на "живом" изображении. Для субъективной характеристики применяют так называемый фактор качества сжатия, варьирующийся в пределах от 0 до 100. При факторе, равном 100, характеристики декомпрессированного видео по восприятию почти неотличимы от оригинала.

б) Сжатие с естественной потерей качества: JPEG, MPEG и другие технологии сжатия с потерей качества иногда "сжимают", переступая за грань сжатия без потерь с точки зрения восприятия видеоинформации. Тем не менее сжатые видео и статические изображения вполне приемлемы для адекватного восприятия их человеком.

в) Сжатие с неестественными потерями качества: Низкое качество сжатия, в значительной степени искажающее изображение и вносящее в него искусственные (не существующие в оригинале) детали сцены, называется неестественным сжатием с потерей качества. Примером тому может служить "блочность" в сильно сжатом MJPEG и в других компрессорах, использующих технологию блочного дискретно-косинусного преобразования. Неестественность заключается, в первую очередь, в нарушении самых важных с точки зрения восприятия человеком характеристик изображения - контуров. Опыт показывает, что именно контуры позволяют человеку правильно идентифицировать тот или иной визуальный объект.

.       
Основы цифровых преобразований

По существу цифровое представление, или оцифровывание, - это разбиение области определения непрерывной функции на некоторые интервалы и представление этой функции в виде набора значений на концах этих интервалов. Так, для цифрового звукового сигнала делят секундный интервал на шкале времени на 32, 44 или 48 промежутков, в каждом таком отсчете измеряют звук и сохраняют его значение с определенной точностью представления - обычно от 14 до 20 разрядов. Такие операции называются процессами дискретизации, то есть представлением какой-либо непрерывной величины (в данном случае - звука) посредством периодических дискретных измерений. После этого говорят, что звук оцифрован с частотой дискретизации соответственно от 32 до 48 кГц и разрядностью от 14 до 20 бит. Следовательно, цифровой поток, который необходимо сначала записать в цифровой форме, а затем воспроизвести, может составить величину от 500 тыс. до 1 млн. бит/с, причем это приводится в расчете на один звуковой канал.

В цифровом видео обобщается процесс дискретизации для одного значения на многозначную функцию, имеющую областью значения не число, а картинку (то есть становится трехмерным). Чтобы разбить непрерывные строки изображения на так называемые пиксели, или элементы изображения, - трехмерным наше пространство будет потому, что при представлении изображения в каждый момент времени участвует уже не одно значение, как в звуке, а целая картинка - кадр. В результате видеосигнал также представляется последовательностью целых чисел, а иначе говоря - потоком данных. В случае же компонентных (раздельных) аналоговых видеосигналов в каждом канале надо передавать одновременно три цветовых компонента RGB или сигнал яркости совместно с цветоразностными сигналами (YUV).

Теория дискретизации, в свою очередь, требует, чтобы частота дискретизации была, по крайней мере, вдвое выше ширины полосы частот сигнала, подлежащего оцифровке. В случае широкополосного сигнала (для звука это, например, одновременное воспроизведение нескольких частотных октав) частота дискретизации должна быть не менее чем в два раза больше наивысшей частоты входного аналогового сигнала (рис. 1).

а) б)

Рис. 1. Пример дискретизации аналогового сигнала: a) - правильная; б) - неправильная.

В первом случае исходный сигнал легко восстанавливается в виде огибающей отсчетов. Во втором, когда частота сигнала превышает половину используемой частоты дискретизации, такая огибающая уже не имеет ничего общего с исходным сигналом.

Иллюстрациями таких ошибок дискретизации могут служить кадры кинофильмов, где колеса автомобилей начинают вращаться в обратном направлении: это происходит потому, что частота вращения спиц (или вырезов на дисках колес) слишком высока для используемой при съемке частоты кадров, из-за чего получаемая картина не имеет ничего общего с действительностью.

Таким образом, если сигнал яркости можно дискретизировать с частотой 13,5 мГц, то цветоразностные - с половинной частотой, то есть 6,75 мГц. Применяют также частоту, которая вчетверо меньше частоты яркостной дискретизации - 3,375 мГц, а поскольку она является самой низкой частотой из применяемых на практике, то в стандартах видео она получила обозначение «1». Соответственно 6,75 мГц обозначается как «2» (удвоенная), а 13,5 мГц как «4» (учетверенная).

На этом основании даются и обозначения, применяемые для различных устройств, например студийные цифровые видеокамеры и магнитофоны работают с использованием частот 4:2:2, а в устройствах формата DV применяются схемы 4:1:1 или 4:2:0 (рис. 2). Соответствующая фильтрация (которую можно интерпретировать как аналоговое сжатие) приводит к уменьшению ширины полосы частот входных сигналов, обеспечивая использование увеличенных значений коэффициента сжатия цифрового.

Рис. 2. Пояснение алгоритма дискретизации, применяемого в различных форматах: белыми кружками обозначены те элементы изображения, в цветовом представлении которых меняется только яркость, а красными - которые, кроме яркости, меняют и цвет.

В стандарте 4:2:2 цветоразность определяется для каждого второго отсчета, в стандарте 4:1:1 - для каждого четвертого, а в структуре отсчетов 4:2:0 шаг цветоразностных отсчетов по горизонтали равен шагу по вертикали, что дает почти «квадратную» структуру по цвету. Для хранения и передачи видео также используют совместное (композитное) кодирование видеосигналов, которое можно охарактеризовать как метод сильного аналогового сжатия, поскольку оно позволяет передавать вышеописанные трехкомпонентные цветные изображения в полосе частот, отведенной для однокомпонентных черно-белых изображений.

После оцифровки аналогового сигнала к нему можно применить цифровое сжатие, основанное на том или ином алгоритме цифрового кодирования. В принципе, сжимать можно любой сигнал, представленный в цифровой форме, однако для композитного видео будет возможно только последовательное двойное сжатие (сначала сильное аналоговое, а потом цифровое), что никак нельзя признать удовлетворительным, да и коэффициент цифрового сжатия будет неизбежно ограничен вследствие высокой зашумленности аналогового сигнала. Поэтому, например, самый распространенный сегодня стандарт цифрового сжатия - MPEG - разработан исключительно для раздельных (компонентных) видеосигналов и, по сути, представляет собой способ замены полных цветовых аналоговых сигналов цифровыми, по возможности без предварительного аналогового сжатия.

.1 Чересстрочность

Видеосистемы традиционно используют так называемую чересстрочную развертку, когда строки каждого кадра подразделяются на четные и нечетные, а совокупности четных и нечетных строк называются полями. Попеременная передача четных и нечетных полей вместо целого обеспечила удвоение частоты обновления изображения без удвоения требуемой ширины полосы частот. Итак, чересстрочную развертку можно трактовать как своего рода аналоговое сжатие. Дефектами такого «сжатия» являются всем известные межстрочные мерцания, плохая разрешающая способность при передаче быстро двигающихся объектов и т.д.

Для достижения лучших результатов цифровое сжатие в идеале должно проводиться с использованием материала с нечересстрочного источника, так как в противном случае это опять будет последовательное двойное сжатие (как в случае с композитным сигналом), от которого нельзя ждать ничего хорошего. Преобладание в настоящее время чересстрочной развертки в существующих видеосистемах означает, что на практике кодеры цифрового сжатия должны принимать материалы и от чересстрочных источников.

Особую трудность чересстрочность создает для сжатия с применением алгоритмов компенсации движения (таких, например, как MPEG), поскольку отслеживать изменения в ситуации, когда последовательные поля не описывают одни и те же точки изображения, довольно сложно. Кроме того, чересстрочность усложняет формирование межполевого разностного сигнала изображения.

.2 Квантование

Термин «квантование» появился на стыке аналоговой и цифровой технологий и означает не что иное, как метод представления значения сигнала в точке отсчета в виде двоичного числа с определенной точностью. Так, аппаратный квантователь разделяет диапазон изменения (или шкалу напряжений аналогового сигнала) на ряд равных промежутков, каждый из которых представлен отдельным числом. Соответственно, квантователь вырабатывает номер интервала, в который попадает аналоговое напряжение (само значение, вообще говоря, может определяться по таблице).

Если информация о положении аналогового напряжения внутри интервала теряется, то говорят о погрешности (или ошибке) квантования, но поскольку она не может быть больше интервала квантования, то такую величину ошибки можно минимизировать, используя достаточно большое число интервалов.

Таким образом, 8-битный преобразователь имеет 256 интервалов квантования (обеспечивая соотношение «сигнал/шум» примерно 50 дБ), в 10-битном соответственно 1024 кодовых слова (соотношение «сигнал/шум» на 12 дБ больше) и т.д.

3.3 Цифровое сжатие

Цифровое сжатие - гибкая технология, поскольку используемые уровни сложности кодирования и степень компрессии могут варьироваться применительно к приложению. Основным принципом цифрового сжатия является использование так называемой избыточности звукового или видеосигнала. Избыточность объясняется тем, что звук и видео содержат области, обладающие сходными характеристиками. Таким образом, весь поток информации можно условно разделить на предсказуемую часть (иначе говоря - избыточность) и новую, непредсказуемую часть (известную в теории информации как энтропия). Сумма этих двух величин и дает нам поток данных, уменьшение которого будет зависеть от того, насколько хорошо мы можем осуществить «предсказание». Теоретически можно полностью устранить избыточность и оставить только энтропию, но для этого понадобился бы идеальный алгоритм сжатия, который был бы чрезвычайно сложным и работал бы неоправданно долго. Если же степень сжатия настолько велика, что результирующая скорость потока данных становится меньше энтропии, то информация теряется.

На практике коэффициент сжатия выбирается меньше идеального, чтобы обеспечить некоторый запас надежности. Это дает возможность пользоваться более простыми алгоритмами и производить повторное восстановление/сжатие без ощутимых потерь качества. Многие разновидности цифрового сжатия видеосигналов основаны на том, что сигналы высокого уровня по амплитуде не встречаются одновременно на всех частотах, а при сжатии звуковых сигналов необходимо выполнить частотный анализ входного сигнала, чтобы разработать эффект маскирования. Обычно для таких целей используются спектральные преобразования, которые также применяются в методе фазовой корреляции при измерении движения. Частным случаем спектральных преобразований являются преобразования Фурье, которые используются в большинстве известных алгоритмов сжатия аудио- и видеосигналов. Преобразования Фурье - это метод обработки, используемый для анализа изменений сигналов во времени и для выражения их в виде спектра.

В цифровых системах сигнал представляется в виде дискретных отсчетов. Результатом преобразования Фурье для этого сигнала является такое же число дискретных частот - и такое преобразование называется дискретным преобразованием Фурье (ДПФ).

Что касается термина «дискретное косинусоидальное преобразование» (ДКП, DCT), то это - дополнительное упрощение ДПФ, которое осуществляется благодаря использованию только одной - косинусной - составляющей.

.       
Формат MPEG

не является методом сжатия как таковым, а представляет собой набор стандартных средств и алгоритмов, которые могут комбинироваться при реализации цифрового сжатия. Поэтому существует огромное многообразие различных форматов, основанных как на изменении самого MPEG-кодирования, так и на постоянном усовершенствовании его реализаций.

Алгоритмы сжатия, разработанные для передачи неподвижных изображений в других приложениях, можно модифицировать для перехода на внутрикадровое сжатие видеоинформации. Например, стандарт JPEG (Joint Photographic Experts Group - Совместная группа экспертов по фотографии) как раз и предоставил в свое время подобные алгоритмы. Межкадровое сжатие данных обеспечивает увеличение коэффициента компрессии при относительно редких искажениях изображения, что позволяет эффективно доставлять зрителю скомпонованные видеоматериалы. Первоначально столь интенсивное сжатие понадобилось в таких приложениях, как видеотелефоны, видеоигры и т.п., где требовались очень низкие потоки данных, а частые искажения изображения были не слишком принципиальны. Именно на них и были ориентированы стандарты MPEG (Motion Picture Experts Group - Группа экспертов по движущимся изображениям).

Компрессия MJPEG (Motion JPEG) основывается на независимом кодировании каждого кадра и объединении полученной последовательности в файл. Сжатие видео осуществляется по JPEG-алгоритму: каждое изображение разбивается на квадраты 8x8 точек и представляется в векторной форме путем дискретного преобразования и высокочастотной фильтрации полученного спектра. По сути, сжатое видео представляет собой последовательность независимых JPEG-изображений.

Поскольку каждый кадр кодируется отдельно от других, возможно последующее покадровое редактирование изображения. Существенным преимуществом этого алгоритма сжатия видео является его симметричность, то есть для кодирования и декодирования необходимы одни и те же вычислительные затраты.

Применительно к МJPEG степень сжатия видео до 1:15 позволяет сохранять видеоинформацию практически без потери качества, от 1:15 до 1:25 приводит к небольшой потере разрешения. При большом коэффициенте компрессии (1:30 и выше) сжатие видео по алгоритму МJPEG сопровождается характерными для формата JPEG искажениями: на границах сетки разбиения (квадраты 8x8 точек) нарушается гладкость изображения, что приводит к уже известному "мозаичному" эффекту. Из других недостатков формата сжатия MJPEG можно отметить не очень большую эффективность сжатия, а также невозможность создания видеофрагментов размером более 2 Гб, - структура файла не позволяет увеличить его размер.

Однако, MPEG не предопределяет выбора методов сжатия для кодера - вместо этого стандарты MPEG точно указывают декодеру, какой смысл приписывать тем или иным сжатым цифровым потокам. Стандарты MPEG не содержат и указаний по передаче цифровых потоков, поскольку это определяется конкретным применением. Выбор такого подхода обусловлен необходимостью предоставить большую гибкость при сохранении совместимости.

Области применения формата MPEG сегодня очень широки - начиная с маленьких видеороликов, размещаемых в Интернете, и заканчивая высококачественными изображениями на громадных экранах телевидения высокой четкости. Требования к качеству изображения могут быть самыми разными - как низкими для охранных и видеотелефонных сетей, так и очень высокими для кинофильмов на DVD-видео. Кроме того, иногда один и тот же передаваемый сигнал требуется декодировать на уровне различных стандартов (например, на маленьком телевизоре совсем необязательно декодировать сигнал телевидения высокой четкости в полном объеме) - MPEG допускает и комбинированные реализации.

.1 Профили и уровни MPEG

цифровой сжатие кодирование поток

Необходимость иметь широкий диапазон качественных показателей и уровней сложности диктует разделение MPEG-стандартов на профили с последующим подразделением профиля на уровни.

Профиль предоставляет метод (простой, основной, адаптивный по шуму, адаптивный по разрешению, высокий), а уровень определяет конкретные ограничения этого метода:

• низкий уровень - с разрешением до 352Ѕ288 отсчетов с потоком до 4 Мбит/с;

• основной уровень - с разрешением до 720Ѕ576 отсчетов с потоком до 15 Мбит/с;

• высокий уровень - с разрешением до 720Ѕ576 (до 1440 отсчетов) с потоком до 60 Мбит/с;

• высокий уровень - с разрешением до 1920Ѕ288 отсчетов с потоком до 80 Мбит/с.

Простой профиль, как следует из его названия, дает возможность пользоваться кодером и декодером минимальной сложности, а кодирование там, как правило, является однонаправленным.

Основной профиль разработан для значительной части применений, и именно на нем сосредоточено внимание разработчиков оборудования и программ.

Профиль, адаптивный к шуму, предусмотрен для применения в системах, где для передачи одного видеосигнала используются два отдельных цифровых потока, которые можно потом декодировать совместно и получать высококачественное изображение с высоким соотношением «сигнал/шум».

В случае отсутствия или порчи одного из потоков результирующее изображение будет иметь ту же разрешающую способность, и лишь соотношение «сигнал/шум» понизится. Соответствующий кодер сжатия должен быть спроектирован таким образом, чтобы формировать не один, а два цифровых потока. Первый из них является носителем зашумленного изображения, а другой - сигналом цифровой поддержки, который будет добавлен к первому сигналу для устранения шума. Такой метод, к примеру, может применяться в цифровом телевизионном вещании.

Профиль с адаптацией по разрешению предусматривает несколько цифровых потоков (их число зависит от количества типов устройств, предполагаемых для показа), обеспечивающих возможность воспроизведения на устройствах с различной разрешающей способностью. При этом один поток (низкого разрешения) может декодироваться в любом случае, а другие могут представлять собой сигналы пространственной поддержки, которые при добавлении к первому потоку обеспечивают повышение разрешающей способности с целью отображения на больших высококачественных экранах.

Высокий профиль адаптируется по частоте развертки, позволяя осуществлять передачу цифрового потока, который можно декодировать с получением двух различных кадровых частот в соответствии со сложностью декодера (в частности, для телевизоров 50 и 100 Гц можно предусмотреть отдельные видеопотоки).

Уровни, описанные выше, различаются в основном реализуемой разрешающей способностью и требуемым цифровым потоком. Основной уровень применяется в стандартном телевидении и вместе с основным профилем является сегодня самым востребованным.

Но не следует думать, что MPEG-декодер с заданными профилем и уровнем будет декодировать только свой сигнал - в общем случае все MPEG-декодеры позволяют декодировать входные сигналы, соответствующие более низким профилям и уровням. Поэтому стандартный адаптивный декодер будет нормально работать и с основным, и с простым профилем.

Первая редакция алгоритма сжатия, - MPEG-1, - подразумевала разрешение 352x240 точек с частотой обновления 25 кадров в секунду при потоке порядка 200 Кб/с. Сжатие видео с таким качеством до сих пор применяется при создании видеодисков формата Video CD. Качество цифрового изображения при этом сравнимо с качеством обычной видеокассеты, однако не подвержено механическому износу.

Алгоритм сжатия MPEG-1 весьма сложный. В частности, если в каком-то месте кадра произошло изменение по сравнению с предыдущим кадром, то сначала предпринимается попытка обнаружить "куда сместился" исходный объект.

Чересстрочная развертка в MPEG-1 не поддерживалась, а разрешающая способность была ограничена величиной до 352Ѕ288 отсчетов (в видеостандарте PAL). В дальнейшем скорости считывания компакт-дисков несколько возросли, а требования к потокам смягчились, но разрешающая способность не менялась, что связано в первую очередь с тем, что MPEG-1 - простой формат, в котором сложности с чересстрочностью преодолеваются простым отбрасыванием каждого второго поля перед сжатием. Таким образом, кодер начинает с одной четверти исходной полосы частот, и не удивительно, что за счет этого достигается высокий коэффициент сжатия. Для воспроизведения MPEG-1 на компьютерах сначала применялись специальные платы (MPEG-декодеры), а затем с этим начали справляться и программы (начиная с процессоров Pentium не ниже 166 МГц или PowerMac 120, 166 МГц).предназначен для использования в сфере персональных компьютеров и компакт-дисков. Применение MPEG-1 в телевизионном вещании и при производстве видеопродукции было крайне ограниченным, так как он не выдерживал конкуренции с аналоговыми форматами. И даже такие нестандартные усовершенствования MPEG-1, как Super VideoCD (с повышением разрешения до 352Ѕ576, использованием чересстрочности, увеличением потока до 5 Мбит/с и возможностью кодирования с переменным потоком данных), широкого применения не нашли.

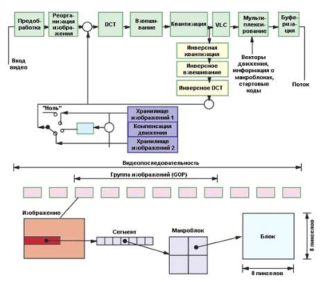
Чтобы решить эту проблему и составить конкуренцию аналоговым форматам, был разработан стандарт MPEG-2, поддерживающий чересстрочную развертку и позволяющий кодировать стандартное видео с потоками от 3 до 15 Мбит/с и даже сигналы телевидения высокой четкости с потоками от 15 до 30 Мбит/с. Сжатие видео в формате MPEG-2 распространилось после появления DVD. Значительно расширены в MPEG-2 возможности по кодированию звуковых сигналов, а также добавлена поддержка многоканальных систем объемного звучания. Стандарт сжатия MPEG-2 основан на удалении избыточной информации. Для этого используются такие процессы, как дискретно-косинусное преобразование (DCT), предсказание движения, квантизация и статистическое кодирование. Уменьшение скорости потока при сохранении высокого качества видео обеспечивают и дополнительные технологии - предварительная обработка, шумопонижение и коррекция ошибок за счет предсказания и двойного прохода, а также последующая обработка. На рис.3 показано, как кодер MPEG-2 использует технологию MPEG-2.

Рис.3 Исспользование кодером MPEG-2 технологии MPEG-2.

Но главной отличительной особенностью формата MPEG-2 следует считать возможность передачи данных с переменной скоростью (Variable Bit Rate, VRB). Это позволяло значительно улучшить общее качество картинки, поскольку для статической сцены с небольшими изменениями в кадре можно было снижать поток, а на сложных сценах с большим количеством деталей и быстрым движением - увеличивать его так, чтобы общий поток при этом практически не менялся. По причине того, что стандарты MPEG имеют иерархическую структуру, декодер MPEG-2 может декодировать сигналы MPEG-1, но не наоборот.предназначен для сферы вещания, в которой применяются изображения высокого разрешения.

Следует также сказать и о стандарте MPEG-4, более известном такими своими клонами, как DivX. Поскольку MPEG-1 перестал удовлетворять пользователей, а MPEG-2 предъявлял высокие требования к производительности системы воспроизведения, решено было разработать специальный формат для Интернета - MPEG-4. Первоначально предполагалось, что это будет формат, устойчивый к передаче по сетям, имеющий высокие интерактивные возможности и снабженный специальным языком MSDL (MPEG-4 Syntactic Description Language), позволяющим конструировать кодеки из более простых компонентов, которые, в свою очередь, могли бы загружаться из Интернета. В результате удалось разработать весьма мощный и гибкий формат и достигнуть на нем довольно высокого качества визуализации.

Сжатие видео по алгоритму MPEG-4 состоит в том, что исходная картинка как бы разбирается на отдельные составные части. То есть в кадре выделяются контуры объектов, затем цифровые потоки от этих объектов обрабатываются по специальному алгоритму и раздельно передаются независимо друг от друга по каналу связи. На приемной стороне изображение собирается в обратном порядке, при этом декодер MPEG-4 восстанавливает первоначальное положение в кадре каждого из выделенных при передаче объектов. При перемещении объектов в кадре передается только информация о векторе этого движения, а интеллектуальный декодер синтезирует и сам объект, и его новое местоположение, что позволяет многократно уменьшать объем передаваемой информации.

Сжатие видео по алгоритму MPEG-4 обеспечивает уменьшение скорости цифрового потока до нескольких сотен кбит/с практически без ущерба для качества изображения.

Стандарт MPEG-4 определяет множество различных профилей и уровней (Profiles and Levels). Каждый профиль или уровень - это уровень совместимости, обеспечивающий слаженную работу продуктов, ему соответствующих.

Эти уровни стандартизуют не только инструменты, которые могут быть использованы при кодировании, но и задают видеопараметры: ограничение битрейта, размер изображения, частоту смены кадров и т.д. Наибольший интерес для охранного ТВ представляют следующие профили MPEG-4:

·            профиль ASP (Advanced Simple Profile), ISO 14496 2;

·            профиль AVC (Advanced Video Coding), ISO 14496 10.

Продвинутый простой профиль с уровнем 5 (ASP@L5) допускает размер изображения до 720x576 пикселей, обеспечивает 30 кадров в секунду и предлагает такие инструменты, как B-Frames (B-VOPS).

Самые важные инструменты, доступные в ASP (не могут использоваться в SP):

1.      B-Frames/B-VOPS/Bi-directionalencoding:

B-кадры/двунаправленное кодирование. В отличие от I-кадров, которые содержат все изображение и не зависят от других кадров, и P-кадров, которые содержат только измененные части изображения из предыдущего I- или P-кадра, B-кадры используют информацию, содержащуюся в предыдущем или следующем I- или P-кадре. Поэтому B-кадры могут быть сжаты гораздо сильнее, чем другие типы кадров.

2.      Quarter Pixel Motion Search Precision (QPEL):

четверть-пиксельная точность определения движения. MPEG-4 кодеки с ASP обнаруживают движение между двумя кадрами с точностью в четверть элемента разложения, что приводит к повышению общей четкости изображения.

3.      Global Motion Compensation (GMC):

глобальная компенсация перемещения. GMC определяет, насколько сходны параметры передвижений больших частей кадра. Если направления движений совпадают, GMC начинает действовать и для всех подобных частей применяет один вектор вместо нескольких. На практике это помогает снизить цифровой поток от сканирующих камер с трансфокаторами.

4.      MPEG/Custom Quantization:

MPEG/индивидуальная квантизация. В то время как SP-профиль MPEG-4 предполагает использование только квантизации, ASP также допускает использование квантизации индивидуальных типов./H.264 - это часть MPEG-4 стандарта, определяющая один из самых современных и технически совершенных форматов видеокодирования. AVC/H.264 определяет три разных профиля - базовый, основной и расширенный, из которых только основной поддерживает чересстрочное изображение и предлагает I-, P- и B-кадры. Наиболее важные отличия MPEG-4 AVC становятся понятными при детальном рассмотрении его основных инструментов. Во-первых, размеры блока (Variable Block Sizes). В отличие от ASP, где размеры блоков могут быть 16x16 и 8x8 пикселей, AVC предлагает деление макроблоков до 4x4 пикселей. Размер блоков адаптивен и переменен, хороший кодировщик способен выбрать наиболее эффективный размер каждого конкретного макроблока. На рис.4 показана адаптивная структура макроблоков при кодировании по стандарту MPEG-4 AVC.

Рис.4. Адаптивная структура макроблоков при кодировании по стандарту MPEG-4 AVC.

Рис.5. Обработка изображения

Изменилась и улучшилась структура традиционного макроблока: теперь применяется гибкое адаптивное кодирование. В стандарте нашли применение улучшенные технологии предсказания движения, что позволяет, в отличие от ASP, использовать кадры с многократной ссылкой (Multiple Reference Frames) - кодек при обработке изображения может опираться как на предыдущий кадр, так и на кадр, стоящий еще раньше (рис.5).

Добавлена также встроенная Loop-фильтрация - в отличие от предфильтрации или постобработки, она применяется для каждого кадра, после того как он был скодирован, но до того как он будет использован для кодирования последующих кадров. Это помогает избежать артефактов, особенно при низких битрейтах. Инструменты MPEG-4 AVC требуют повышенных вычислительных ресурсов при реализации того или иного кодека, работающего в данном стандарте. Это приводит на практике к увеличению времени кодирования и декодирования.

Что касается передачи видео по сетям, то возможности реализации этого в рамках MPEG-стандарта заложены в так называемом системном уровне. Так, структуры, которые описывались до сих пор, известны как элементарные потоки, поскольку они являются носителями данных только одного видеоканала (такие же элементарные потоки переносят данные звукового сопровождения). Следующий уровень MPEG-кодирования касается мультиплексирования звуковых и видеоданных сразу нескольких программ (как, например, в цифровых системах спутникового телевидения).

Но если программные потоки, которые составляются из звуковых и видеоданных одной вещательной службы, имеют одну общую тактовую частоту, а пакеты данных переменной длины и относительно плохо защищены от ошибок, то так называемые транспортные потоки организованы несколько по-иному.

Транспортный поток является альтернативой программного потока, и здесь используются пакеты постоянной длины с многоуровневой коррекцией ошибок. И хотя стандарты MPEG не требуют этого в явном виде, принято защищать такой пакет от ошибок посредством добавления к единице записи (пакету в 187 байт) 16 избыточных байт, которые служат для проверки. Так как применение кодирования с переменной длиной слова означает, что происходит динамическое уменьшение или увеличение буфера в кодере и декодере (в результате чего возникают временные задержки), то в системном уровне предусмотрены временные метки, интегрированные в данные, которые гарантируют синхронность. Если при этом применяется условный доступ, то системный уровень обеспечивает управление скремблированием и шифрованием.

.2 JPEG

(Joint Photographic Experts Group) - алгоритм сжатия неподвижного изображения. Формат JPEG изначально предусматривает контролируемое, но необратимое ухудшение качества. Основная идея этого алгоритма сжатия заключается в том, что вся "картинка" разбивается на квадраты 8x8 точек, а изображение в каждом квадрате раскладывается на гармоники (преобразование Фурье). Сохраняются только основные гармоники, а значения остальных грубо округляются. Особенностью формата сжатия JPEG является действительно быстрая (полный кадр за 1/50 секунды) и высокая компрессия (в 10 … 100 раз).

Традиционно формат JPEG применяется для компрессии полноцветных изображений и изображений в градациях серого без резких переходов яркости, обеспечивая, пожалуй, наилучшее цифровое сжатие. Переход от монохромного изображения к цветному RGB увеличивает объем картинки всего в полтора раза, а не в три.

Формат JPEG используют web-камеры и web-видеосерверы, - видеонаблюдение в этом случае, возможно, вести в окне стандартного браузера. Необходимо иметь в виду, что "живая" полноформатная картинка в формате JPEG может передаваться по каналам связи не менее 64К.

При сжатии видео по алгоритму JPEG теряется часть информации, но достигаются большие коэффициенты компрессии. В некоторых случаях проявляется эффект Гиббса - "ореол" вокруг резких горизонтальных и вертикальных границ изображения.

4.3 Wavelet

Относительно новый алгоритм сжатия, при котором, в отличие от JPEG , изображение обрабатывается без разбиения на квадраты. Как и в случае формата JPEG, в Wavelet сжатие осуществляется с необратимыми потерями информации, но изображение не имеет "мозаичных" дефектов даже при очень больших степенях компрессии. Достоинство - отсутствие видимых дефектов даже при большом коэффициенте сжатия видео, - снижается резкость, и изображение просто становится менее четким.

С математической точки зрения основной особенностью wavelet-преобразования является возможность разложить изображение на две компоненты - низкочастотную часть, содержащую основную информацию, и высокочастотную часть, содержащую лишь малую долю информации. Низкочастотную часть можно опять разложить на две части, и т.д. Оставшаяся часть изображения содержит лишь малые высокочастотные компоненты. В результате последовательного применения wavelet-преобразований получается изображение, занимающее небольшой объем места на диске.

Сжатое видео при малом объеме передаваемой информации (до 400 Кбит/с с компрессией 150:1) может быть передано через сеть Internet, по модему или по мобильному телефону, что позволяет дистанционно наблюдать за охраняемым объектом практически в режиме реального времени.


Постепенно все оборудование для производства видео и телевизионных программ в мире становится цифровым. Почему это происходит? Вовсе не из-за того, что цифровые методы всех восхищают и что качество изображения радикально улучшается, причины такого перехода - прежде всего экономические, так как в настоящее время и цена, и стоимость эксплуатации цифрового комплекса меньше, чем традиционного аналогового с теми же функциями. Сейчас, когда цифровая техника достигла определенной зрелости, аналоговое оборудование неожиданно оказалось менее эффективным, менее надежным и куда менее рентабельным.

В течение последних лет в сетевом видеонаблюдении и других приложениях цифрового ТВ резко возросли требования к эффективности использования существующей полосы пропускания транспортной среды. Для этого есть несколько причин: возрастает число интегрированных решений, когда в одном канале с видеоинформацией передаются разнообразные данные; повышаются требования к качеству изображения.

Это привело к внедрению различных способов оптического мультиплексирования и цифрового сжатия видеопотока. Выше рассматривались особенности компрессии видеосигналов в стандарте MPEG-1, MPEG-2, MPEG-4, JPEG, Wavelet и реализация на их основе сжатия видеосигналов. Из этого следует вывод, что по мере развития информационных технологий, требования становятся более высокими. И в настоящее время предпочтение можно отдать таким стандартам, как MPEG-4 и Wavelet.

Список использованных источников

1.      Оригинальный автор: Вячеслав Никитин, Максим Ефимов, ЗАО "СКН".-[Электронный ресурс].- Режим доступа: http://www.rubatech.ru/book/print/392.-Покоренные видеопотоки.

.        Методы сжатия цифрового видео.-[Электронный ресурс].- Режим доступа: http://www.compress.ru/Archive/CP/2004/8/9/#Основы цифровых преобразований.- Методы сжатия цифрового видео.

Похожие работы на - Стандартные методы сжатия видеосигналов

 

Не нашли материал для своей работы?
Поможем написать уникальную работу
Без плагиата!
Без нейросетей!