Разработка программно-методического комплекса для информационной поддержки деятельности системного администратора машиностроительного техникума
Cодержание
Введение
1. Общая часть
1.1 Структура и организация отдела системного администратора ДТ
ДГМА
1.2 Анализ и сценарий развития предметной области
"Информационная поддержка деятельности системного администратора
машиностроительного техникума"
1.3 Разработка SADT-диаграммы "Информационная поддержка
деятельности системного администратора машиностроительного техникума"
1.4 Обзор существующего программного обеспечения для информационной
поддержки деятельности системного администратора машиностроительного техникума
1.5 Анализ выбора средств разработки
1.6 Анализ выбора СУБД
1.7 Техническое задание на создание ПМК "Информационной
поддержки деятельности системного администратора машиностроительного
техникума"
1.7.1 Основание для разработки
1.7.2 Назначение разработки
1.7.3 Требования к функциональным характеристикам
1.7.4 Требования к надежности
1.7.5 Условия эксплуатации
1.7.6 Требования к составу и параметрам технических средств
1.7.7 Требования к информационной и программной совместимости
1.7.8 Требования к программной документации
1.7.9 Технико-экономические показатели
1.7.10 Стадии и этапы разработки
1.7.11 Порядок контроля и приемки
1.8 Математическая модель рабочего места "Информационной
поддержки деятельности системного администратора машиностроительного
техникума"
1.9 Разработка логической модели ПМК "Информационная поддержка
деятельности системного администратора машиностроительного техникума"
1.9.1 Разработка диаграммы прецедентов ПМК "Информационная
поддержка деятельности системного администратора машиностроительного
техникума"
1.10 Разработка диаграммы классов предметной области
"Информационная поддержка деятельности системного администратора"
1.10.1 Разработка диаграммы последовательностей
"Информационная поддержка деятельности системного администратора
машиностроительного техникума"
1.11 Разработка физической модели ПМК "Информационная
поддержка деятельности системного администратора"
1.11.1 Разработка диаграмм классов ПМК "Информационная
поддержка деятельности системного администратора"
1.12 Разработка структуры базы данных. Разработка ER-диаграммы,
получение набора отношений
1.13 Реляционная модель базы данных
2. Специальная часть информационная поддержка деятельности
системного администратора машиностроительного техикума
2.1 Модульная структура программного комплекса "Информационная
поддержка деятельности системного администратора машиностроительного
техникума"
2.2 Структура интерфейса пользователя
2.3 Инструкция по установке ПМК "Информационная поддержка
деятельности системного администратора"
2.4 Разработка структуры ПМК "Информационная поддержка
деятельности системного администратора"
2.5 Инструкция пользователя ПМК "Информационная поддержка
деятельности системного администратора"
2.5.1 Описание работы приложения "Информационная поддержка
деятельности системного администратора"
2.5.2 Руководство пользователя приложения "Информационная
поддержка деятельности системного администратора машиностроительного
техникума"
3. Экономическиерасчеты
3.1 Расчёт капитальных затрат на создание ПМК для автоматизации
системы контроля доступа в помещение
3.2 Расчёт годовой экономии от автоматизации учета данных в цехе
3.3 Расчет годового экономического эффекта
3.4 Расчет коэффициента экономической эффективности и срока
окупаемости капиталовложений
3.5 Выводы по разделу
4. Охрана труда
4.1 Анализ опасных и вредных производственных факторов
4.2 Разработка мероприятий по обеспечению безопасных и комфортных
условий труда на рабочих местах
4.3 Оценка эффективности мероприятий по охране труда
Список использованной литературы
Приложения
Введение
Ни одно современное предприятие, учебное заведение,
учреждение и компания, которая имеет более чем один компьютер, не может
существовать без системного администратора. В Украине официально не существует
должности "системный администратор", поэтому не сформулированы его
должностные обязанности. А это значит, что каждый работодатель определяет
обязанности системного администратора индивидуально. Но все-таки есть
общепринятые требования к специалисту и его обязанностям.
Системный администратор - специалист, который следит за
сетевой безопасностью организации, создает оптимальную работоспособность
компьютеров и программного обеспечения для пользователей. Он может заниматься
обслуживанием сервера, оборудования и программного обеспечения, вопросами
информационной безопасности [1].
В сферу деятельности системного администратора входит
обеспечение рабочего состояния компьютерного оборудования, проектирование,
администрирование и модернизация локальной сети, поддержка центрального
сервера. Сюда относится ответственность за бесперебойную работу компьютеров у
сотрудников компании, устанавливание права доступа к различным ресурсам
внутренней сети (принтерам, сканерам), к Интернету. Деятельность системного
администратора сосредоточена в обеспечении информационной безопасности
техникума, а так же в обязанности входит инвентаризация компьютерной техники.
Основной целью системного администрирования является
приведение информационной системы в соответствие целям и задачам предприятия
или организации.
Для достижения этой основной цели системное управление должно
быть построено таким образом, чтобы минимизировать необходимое время и ресурсы,
направляемые на управление системой и, в то же время, максимизировать
доступность, производительность и продуктивность системы.
Целью данного дипломного проекта является разработка ПМК для
информационной поддержки деятельности системного администратора
машиностроительного техникума.
Задачи, которые ставятся в данном дипломном проекте - это
формализация требований к ПМК, построение статической и динамической моделей
ПМК, разработка структуры информационной базы и пользовательского интерфейса.
1. Общая
часть
1.1 Структура
и организация отдела системного администратора ДТ ДГМА
Объектом исследования дипломного проекта является отдел
системного администратора машиностроительного техникума. Дружковский техникум
является структурным подразделением Донбасской государственной
машиностроительной академии (ДГМА).
Отдел системного администратора машиностроительного техникума
состоит из сотрудников, в обязанности которых входит не только слежение за
сетевой безопасностью организации, но и создание оптимальной работоспособности
компьютеров и программного обеспечения для пользователей, часто связанных между
собой общей работой на определенный результат. Занимаются устранением сбоев и
поломок компьютерной техники [2].
Основные должностные обязанности системного администратора:
- подготовка и сохранение резервных копий
<#"600456.files/image001.gif">
*100% (1.1)
где К - компьютерная техника, Кн - нерабочая компьютерная техника.
1.3
Разработка SADT-диаграммы "Информационная поддержка деятельности
системного администратора машиностроительного техникума"
Бизнес-логика - совокупность правил, принципов, зависимостей
поведения объектов предметной области, реализация правил и ограничений
автоматизируемых операций. Реализация предметной области в информационной
системе [4].
В фазе бизнес-моделирования и разработки требований
бизнес-логика может описываться в виде:
- текста;
- концептуальных аналитических моделей
предметной области;
- бизнес-правил;
- разнообразных алгоритмов;
- диаграмм деятельности;
- графов и диаграмм перехода состояний;
- моделей бизнес-процессов.
Для описания бизнес логики используем методологию
структурного анализа и проектирования SADT [5]. Контекстная SADT диаграмма
нулевого уровня "Информационная поддержка деятельности системного
администратора машиностроительного техникума" представлена на рисунке 1.1
Описание представлено в таблице 1.7.диаграмма нулевого уровня имеет входы, на
которые поступают книги учета материальных ценностей, документы о техническом
состоянии компьютерной техники, приказ учета компьютерной техники, заявки
сотрудников техникума и выходы на которых имеем выборку из отчета списка
неисправной КТ, список учета КТ, отчет заявки сотрудников техникума, отчет
расходных материалов, отчет списка компьютерной техники.
Рисунок 1.1 - SADT-диаграмма 0-уровня процесса А-0
"Информационная поддержка деятельности системного администратора
машиностроительного техникума"
В контекстной диаграмме SADT-модели исполнителями могут люди,
компьютеры и другие устройства. В структурно-функциональной диаграмме
управления процессом работы с таблицей результатов выполнения группы задач
имеется три исполнителя: среда разработки, системный администратор и сотрудники
техникума. SADT-модель регламентируется следующими управленческими дугами:
справочник аппаратного обеспечения компьютерной техники персонального
компьютера и должностные инструкции.
Таблица 1.7 - Описание SADT-диаграммы 0 уровня процесса А-0
"Информационная поддержка деятельности системного администратора
машиностроительного техникума"
|
№
|
Входные данные
|
Управление
|
Исполнитель
|
Выходные данные
|
|
А0
|
1 книги учета
материальных ценностей 2 заявки сотрудников техникума 3 приказ учета
компьютерной техники 4 документы о техническом состоянии компьютерном техники
|
1 справочник
аппаратного обеспечения ПК 2 должностная инструкция
|
1 системный
администратор 2 сотрудники техникума 3 среда разработки 4 министерство
образования
|
1отчет списка
компьютерной техники 2 отчет заявок сотрудников техникума 3 отчет расходных
материалов 4 отчет списка неисправной КТ 5 список учета КТ
|
На рисунке 1.2 представлена детализирующая SADT диаграмма
первого уровня "Информационная поддержка деятельности системного
администратора машиностроительного техникума". В таблице 1.8 приведено
описание диаграммы.диаграмма первого уровня состоит из 5 блоков: составить
учетный список компьютерной техники; проверить работоспособность компьютерной
техники; записать полученную информацию компьютерной техники; формировать
список неисправной компьютерной техники; выполнить заявки сотрудников
техникума.
Составить учетный список компьютерной техники - блок
SADT-диаграммы, взаимодействующий с блоком проверить работоспособность
компьютерной техники. Имеет входы, на которые поступает информация книг учета
материальных ценностей и приказ учета компьютерной техники и выходы, на которых
имеем список учета КТ.
Проверить работоспособность компьютерной техники - блок
SADT-диаграммы, взаимодействующий с блоком формировать список неисправной КТ и
записать полученную информацию КТ. Имеет входы, на которые поступает информация
о списке учета КТ техники и отчет списка неисправной КТ и выходы, на которых
имеем информация о неисправности и отчет списка компьютерной техники.
Записать полученную информацию компьютерной техники - блок
SADT-диаграммы, взаимодействующий с блоком выполнить заявки сотрудников
техникума. Имеет входы, на которые поступает информация отчет списка КТ и
выходы, на которых имеем отчет расходных материалов.
Формировать список неисправной компьютерной техники - блок
SADT-диаграммы, взаимодействующий с блоком проверить работоспособность
компьютерной техники. Имеет входы, на которые поступает информация о
неисправностях и выходы, на которых имеем акт заявки на гарантийное обслуживание
и отчет списка неисправностей.
Выполнить заявки сотрудников техникума - блок SADT-диаграммы,
взаимодействующий с блоком составить учетный список компьютерной техники. Имеет
входы, на которые поступает информация отчета расходных материалов и заявки
сотрудников техникума.диаграмма 2-уровня процесса А-5 "Информационная
поддержка деятельности системного администратора машиностроительного
техникума" изображена на рисунке 1.3 и описание представлено в таблице
1.9.диаграмма 2-уровня процесса А-5 имеет входы, на которые поступают заявки на
рабочее место и аудиторию с КТ, заявки на обеспечение необходимой КТ и заявки о
неисправности КТ и выходы на которых имеем отчет заявок сотрудников техникума.
Рисунок 1.2 - Детализирующая SADT диаграмма "Информационная
поддержка деятельности для системного администратора машиностроительного
техникума" 1 уровня
Таблица 1.8 - Описания подпроцессов бизнес - процесса
"Информационная поддержка деятельности системного администратора машиностроительного
техникума"
|
Наименование
операции (активности, деятельности)
|
Управление
активностью
|
Входы
(документы, данные, материалы и др.)
|
Выходы
(документы, данные, материалы и др.)
|
Исполнитель
(ответственный за операцию, механизм реализации)
|
|
При каких
условиях начинается
|
Чем
регламентируется и завершается
|
|
|
|
|
Составить
учетный список КТ
|
Должностные
инструкции, справочник аппаратного обеспечения ПК
|
Список учета
КТ
|
Книги учета
материальных ценностей, приказ учета КТ
|
Список учета КТ
|
Системный администратора,
Министерство образования
|
|
Проверить
работоспособность КТ
|
Должностные
инструкции, справочник аппаратного обеспечения ПК
|
Отчет списка
КТ, информация о неисправности
|
Список учета КТ
|
Отчет списка
КТ, информация о неисправности КТ
|
Системный администратора
|
|
Записать
полученную информацию компьютерной техники
|
Справочник
аппаратного обеспечения ПК
|
Отчет
расходных материалов
|
Отчет списка КТ
|
Отчет расходных
материалов КТ
|
Системный
администратора, среда разработки
|
|
Формировать
список неисправной КТ
|
|
Отчет списка
неисправности КТ, акт заявки на гарантийное обслуживание
|
Информация
неисправности
|
Отчет списка
неисправности КТ, акт заявки на гарантийное обслуживание
|
Системный
администратора
|
|
Выполнить
заявки сотрудников техникума
|
Должностные
инструкции
|
Отчет заявок
сотрудников техникума
|
Отчет расходных
материалов
|
Отчет заявок
сотрудников техникума
|
Сисадмин,
сотрудники техникума
|
Управления процессом выполнить заявки сотрудников техникума
имеется три исполнителя: системный администратор, среда разработки и сотрудники
техникума. SADT-модель регламентируется должностной инструкцией.
Рисунок 1.3 - SADT-диаграмма 2-уровня процесса А-5
"Информационная поддержка деятельности системного администратора
машиностроительного техникума"
Таблица 1.9 - Описание SADT-диаграммы 2 уровня процесса А-5
"Информационная поддержка деятельности системного администратора
машиностроительного техникума"
|
№
|
Входные данные
|
Управление
|
Исполнитель
|
Выходные данные
|
|
А5
|
1 Заявка на
рабочее место и аудиторию с КТ 2 Заявка на обеспечение необходимой КТ 3
Заявка о неисправности КТ
|
1 должностная
инструкция
|
1 сисадмин 2
сотрудники техникума 3 среда разработки
|
1 отчет заявок
сотрудников техникума КТ
|
1.4 Обзор
существующего программного обеспечения для информационной поддержки
деятельности системного администратора машиностроительного техникума
Главной задачей разработки программы является создание
системы, организации и введение базы данных компьютерной техники. Существует
множество программ, выполняющих аналогичную функцию. Рассмотрим некоторые из
них и сравним их функции и преимущества.
Hardware Inspector - программа
предназначена для автоматизированного учета и инвентаризации компьютерной
техники и иного оборудования в организациях (рисунок 1.4). Программа жизненно
необходима руководителям отделов компьютеризации, администраторам сети, а также
другим ответственным лицам. Она позволит всегда быть в курсе всей информации о
вашем компьютерном парке, получать разнообразные отчеты, планировать его
обслуживание, ремонт и обновление. Уникальность программы Hardware Inspector
заключается в возможности вести учет не просто текущего состояния параметров
компьютеров, а всей истории жизни отдельных комплектующих. Стоимость продукта
около 6000 гривен.
Рисунок 1.4 - Программа Hardware Inspector
- программа для учета техники и расходных материалов
(рисунке 1.5). На базе программы можно организовать учет компьютеров, всей
офисной техники, а также мебели. Мы сможем отслеживать состояние каждого
расходного материала в любом принтере (МФУ, копире, факсе). Большое количество
расходных материалов и оборудования с учетом их совместимости уже содержится в
базе данных программы, а если чего-нибудь вдруг не окажется, это легко добавить
самостоятельно. Учитываются все перемещения каждой единицы, проведенные с ней
манипуляции, смена ответственности. Стоимость продукта около 3000 гривен.
Поскольку выполненный анализ показал что основными
недостатками PrintStore и Hardware является отсутствия отчетов о
поломке компьютерной техники, отсутствие отчетов цены компьютерного
оборудования. Это значит, что для полного контроля компьютерной техники
необходимы отчеты о поломках и стоимости компьютерной техники, что является
существенным для работы системного администратора ДТ ДГМА, было принято решение
о разработке ПМК для информационной поддержки деятельности системного
администратора машиностроительного техникума.
Рисунок 1.5 - Программа PrintStore
1.5 Анализ
выбора средств разработки
Сравнительная характеристика средств разработки Delphi и
Lazarus по критериям приведена в таблице 1.10.
Проведем анализ Delphi и Lazarus.
Общая оценка рассчитывается по формуле 1.2:

, (1.2)
где
- общая оценка системы,
- оценка системы по j-му критерию,
- оценка критерия параметра системы, в
общем.
Таблица 1.10 - Экспертная оценка Delphi и Lazarus
|
№
|
Наименование
критерия
|
Оценка критерия
параметра системы
|
Lazarus
|
Delphi
|
|
1
|
Быстрота работы
|
0,3
|
0,4
|
0,7
|
|
2
|
Совместимость с
другими приложениями
|
0,2
|
0,5
|
0,8
|
|
3
|
Системные
требования
|
0,3
|
0,6
|
0,8
|
|
4
|
Выполнение
множество задач
|
0,2
|
0,5
|
0,7
|
|
5
|
Разработка
приложений использующих базы данных
|
0,2
|
0,6
|
0,6
|
По формуле 1.1 оценка Delphi 0.87, Lazarus 0.62. Средством
разработки выбрана Delphi.- один из самых популярных и эффективных инструментов
разработки сложных приложений, и возможность интегрировать средства приложений
MS Office в разрабатываемые в этой среде проекты - бесспорное тому
доказательство [6].
В основе систем быстрой разработки (RAD-систем, Rapid
Application Development - среда быстрой разработки приложений) лежит технология
визуального проектирования и событийного программирования, суть которой
заключается в том, что среда разработки берет на себя большую часть рутинной
работы, оставляя программисту работу по конструированию диалоговых окон и
функций обработки событий.- это среда быстрой разработки, в которой в качестве
языка программирования используется язык Delphi. Язык Delphi - строго
типизированный объектно-ориентированный язык, в основе которого лежит хорошо
знакомый программистам Object Pascal [6].
В настоящее время программистам стала доступна очередная
версия пакета Delphi - Borland Delphi 2010. Как и предыдущие версии, Delphi
2010 позволяет создавать самые различные программы: от простейших однооконных
приложений до программ управления распределенными базами. В состав пакета
включены разнообразные утилиты, обеспечивающие работу с базами данных,
XML-документами, создание справочной системы, поддержка технологии.net [7].
1.6 Анализ
выбора СУБД
Сравнительная характеристика систем управления базами данных
Access, Oracle приведена в таблице 1.11 Проведем анализ Access и Oracle.
По формуле 1.1 оценка Access 0.72, Oracle 0.52. В качестве
СУБД приложения системного администратора выбрана Access.Access 2010 является
всеобъемлющим приложением, обеспечивающим как внутреннее хранение данных, так и
возможность подсоединения к данным внешних источников. Создаваемые с помощью
Access 2010 приложения работы с данными могут быть самой различной сложности,
довольно легко можно создать любую базу данных на любую тематику [7]. Access
имеет мощные инструменты разработки для создания таблиц, запросов, отчетов, а
также форм, позволяющих вводить и редактировать данные. Таблицы, запросы, формы
и отчеты могут быть подсоединены к локальным таблицами, внешним источникам данных
или преобразованы в страницы доступа к данным. Такая гибкость позволяет
использовать Access как для всеобъемлющих баз данных, содержащих таблицы данных
и интерфейсные объекты, так и для работы внешних баз, связанных с данными,
находящимися в различных источниках.
Таблица 1.11 - Экспертная оценка СУБД Access и Oracle
|
№
|
Наименование
критерия
|
Оценка критерия
параметра системы
|
Access
|
Oracle
|
|
1
|
Надежность
|
0,3
|
0,8
|
0,5
|
|
2
|
Отказоустойчивость
|
0,2
|
0,6
|
0,4
|
|
3
|
Механизм
транзакций
|
0,2
|
0,7
|
0,6
|
|
4
|
Занимаемое
пространство на носителе
|
0,1
|
0,8
|
0,3
|
|
5
|
Максимальное
количество записей
|
0,2
|
0,7
|
0,7
|
изначально представлялся как настольная база данных, и в этой
сфере ему трудно найти равного соперника. Так же Acess очень хороший контейнер
для хранения запросов и таблиц при работе с ними через ADO. Если не устраивает
типовой набор контролов, то можно написать интерфейс для работы при помощи
других средств, например, VisualStudio или Delphi [8].позволяет разработать
профессиональную базу данных в более короткие сроки и за меньшие деньги, и
вполне удовлетворить запросы заказчика. Кроме того, такое решение обладает
большей гибкостью, настраиваемостью, в него легко можно внести дополнения и
изменения, быстрее и дешевле чем в промышленные базы данных на основе Oracle и
C++.
Что касается трат на покупку MS Access, то он входит в MS
Office, а этот продукт уже имеется на большинстве предприятий. Трудно
представить себе компьютер, на котором бы не был установлен MS Office [7]. Вы
вкладываете деньги только в то программное обеспечение, которое заказываете.
1.7
Техническое задание на создание ПМК "Информационной поддержки деятельности
системного администратора машиностроительного техникума"
1.7.1
Основание для разработки
Основанием для разработки является тема индивидуального
задания для дипломного проекта приказ №07-45 от 23.08.12 "ПМК для
информационной поддержки деятельности системного администратора
машиностроительного техникума". Спецчасть: Разработка программного
обеспечения для организации и ведения базы данных.
.7.2
Назначение разработки
ПМК разрабатывается для автоматизации составления
информационной поддержки деятельности системного администратора. Данный ПМК
позволит произвести экономию времени работы сисадмина при учета компьютерной
техники. Программный комплекс должен выполнять нижеперечисленные функции:
ПМК должен хранить и вести базу данных компьютерной техники
машиностроительного техникума;
ПМК должен сортировать компьютерную технику;
ПМК выполнять поиск компьютерной техники;
ПМК должен оформлять отчет списка учета;
ПМК должен оформлять отчет по дате поступления;
ПМК должен оформлять отчет по стоимости;
ПМК должен оформлять отчет по местоположению;
ПМК должен выводить информацию о поломках;
ПМК должен составлять список учета хранения компьютерной
техники;
ПМК должен выполнять основные операции редактирования данных.
1.7.3
Требования к функциональным характеристикам
Ниже представлены требования к составу выполняемых функций:
составить учетный список КТ;
составить список данных;
проверить работоспособность КТ;
записать полученную информацию КТ;
формировать список неисправной КТ;
выполнить заявку сотрудников техникума;
получить отчет списка КТ
получить отчет расходных материалов;
получить отчет списка неисправной КТ;
получить отчет заявок сотрудников техникума;
получить список учета КТ;
получить список данных КТ.
1.7.4
Требования к надежности
Программный продукт (ПП) должен устойчиво функционировать и
не приводить к сбоям системы. В случае возникновения сбоя должны выдаваться
сообщения с указанием дальнейших действий. Во избежание возникновения ошибок
необходимо создать руководство по эксплуатации ПМК для информационной поддержки
деятельности системного администратора машиностроительного техникума. Также ПП
должен координировать операции управляющего и направлять их во избежание несанкционированных
действий.
Система должна корректировать данные, проверяя их на
логическую правильность и сообщать в случае их ошибочности управляющему.
.7.5 Условия
эксплуатации
Условия эксплуатации ПП определяются СанПиН 2.2.2 545-96
"Гигиенические требования к видеодисплейным терминалам, персональным
вычислительным машинам и организации работы".
Низший уровень требуемой квалификации обслуживающего
персонала - системный администратор.
1.7.6
Требования к составу и параметрам технических средств
Для нормального функционирования системы необходима
персональная ЭВМ со следующими характеристиками: объем оперативной памяти не
менее 1024 МБ; процессор не ниже Pentium III, мышь, клавиатура; наличие
свободного места на жестком диске в размере не менее 800 Мбайт.
.7.7
Требования к информационной и программной совместимости
Входная информация должна вводиться непосредственно через
клавиатуру. Выходная информация должна представляться в удобном для восприятия
виде.
Кроме того, для использования разрабатываемой системы на
компьютере должны быть предусмотрены следующие программные продукты:
– система должна работать на платформах операционных
систем Windows XP, Windows 7;
– Dilphi 7.0;
– Access 2010.
1.7.8
Требования к программной документации
Предварительный состав программной документации установлен в
соответствии с ГОСТ 19.101-77. Ниже перечислен список программных документов и
их содержание.
Текст программы - запись программы с необходимыми пояснениями
и комментариями.
Описание программы - сведения о логической структуре и
функционировании программы.
Программа и методика испытаний - требования, подлежащие
проверке при испытании программы, также порядок и методы контроля.
Техническое задание - настоящий документ.
Пояснительная записка - схема алгоритма, общее описание
алгоритма или функционирования программы, а также обоснование принятых
технических и технико-экономических решений.
Эксплуатационные документы - описание применения, руководство
пользователя.
.7.9
Технико-экономические показатели
Эффективность разработанного ПМК для составления
информационных отчетов заключается в уменьшении времени, затрачиваемого
системным администратором на введении учета компьютерной техники, что ведёт к
высвобождению времени сисадмина для выполнения более важных обязанностей.
1.7.10 Стадии
и этапы разработки
Стадии и этапы разработки приведены в таблице 1.12.
Таблица 1.12 - Стадии и этапы разработки ПМК
|
№
|
Этап
|
Содержание
|
Сроки
|
|
1
|
Техническое
задание
|
Определение и
анализ требований для ПМК "Информационной поддержки деятельности системного
администратора машиностроительного техникума". Анализ и обоснование
актуальности автоматизации рабочего места системного администратора
|
03.09.2012-24.09.2012
|
|
2
|
Эскизный проект
|
Документирование
бизнес процесса "Учет компьютерной техники": выделение границ,
выявление пользователей системы - системный администратор, описание
деятельности по управлению бизнес-процессом и его выполнение. Разработка
физической и логической модели системы.
|
25.09.2012-14.10.2012
|
|
3
|
Технический
проект
|
Выбор средств
разработки системы. Реализация рабочей версии проекта с основой
функциональностью.
|
15.10.2012-31.10.2012
|
|
4
|
Рабочий проект
|
Реализация
метода информационной поддержки деятельности системного администратора
машиностроительного техникума модели. Корректировка и доработка системы.
|
01.11.2012-15.11.2012
|
|
5
|
Внедрение
|
Разработка
мероприятий по внедрению и сопровождению проекта. Разработка отчетов;
разработка документации. Внесение корректировок в систему составления
маршрутов
|
06.12.2012-15.12.2012
|
1.7.11
Порядок контроля и приемки
ПМК для информационной поддержки деятельности системного
администратора машиностроительного техникума соответствовать требованиям
заказчика и отвечать всем поставленным функциональным требованиям.
Контроль программного продукта осуществляется в следующем
порядке.
проверка функциональности разработанного ПО;
проверка реакции программы на различные действия
пользователя;
проверка выходных данных;
после выхода из программы операционная система должна
продолжать работать корректно.
Принятие созданной системы заключается в тестировании его на
рабочих местах после настройки программного продукта. Контроль осуществляется
конечными пользователями системы, подключенными на этапе тестирования системы.
Прием комплекса осуществляется после его полной установки и настройки под
конкретных пользователей.
1.8
Математическая модель рабочего места "Информационной поддержки
деятельности системного администратора машиностроительного техникума"
Проведем совершенствование бизнес-процессов информационной
поддержки деятельности системного администратора машиностроительного техникума,
используя теорию формальных языков и грамматик.
Язык понимается как множество формальных объектов в
последовательности символов алфавита. Эти последовательности называют
цепочками.
Формальный аппарат решения задачи оптимизации бизнес-процесса
основан на введении специальной параллельной атрибутной порождающей грамматики
для бизнес-процесса, назначение которой заключается в умении строить любые
правильные цепочки выполнения бизнес-процесса, не генерируя при этом ни одной
неправильной цепочки.
Параллельной атрибутной порождающей грамматикой для
бизнес-процесса называется следующий упорядоченный набор девяти объектов
(формула 1.3).
(1.3)
|
где
|
VN-
|
множество
нетерминальных символов;
|
|
VT -
|
множество
терминальных символов;
|
|
V0 -
|
множество
начальных символов;
|
|
P -
|
множество
порождающих правил;
|
|
As -
|
конечное
множество синтезируемых атрибутов;
|
|
Ms -
|
множество
методов синтеза атрибутов;
|
|
An -
|
конечное
множество наследуемых атрибутов;
|
|
Mn -
|
множество
методов наследования атрибутов;
|
|
C -
|
множество
символов, определяющих параллелизм.
|
Первые четыре объекта G определяют традиционным образом
порождающую грамматику. Следующие четыре объекта определяют множество свойств,
характеризующих символы порождаемых цепочек, и правила обработки этих свойств.
Последний символ предназначен для обеспечения возможности порождения подцепочек
бизнес-функций, которые могут (но не обязательно должны) выполняться параллельно.
При помощи такой порождающей грамматики, проанализируем
работу системы информационной поддержки деятельности системного администратора.
Работу с системой выполняются следующие сотрудники:
системный администратор;
министерство образование;
сотрудники техникума.
Анализ бизнес-процессов, протекающих в системе информационной
поддержки деятельности системного администратора, позволил выделить типовые
функции, которые выполняются сотрудниками деятельности системного
администратора (таблица 1.13).
Таблица 1.13 - Функции, выполняемые сотрудниками
подразделения в рамках работы деятельности системного администратора
|
№
|
Бизнес-функция
|
Сисадмин
|
Министерство
образования
|
Сотрудник
техникума
|
|
1
|
Разработка
приказа учета КТ
|
-
|
+
|
-
|
|
2
|
Анализ приказа
учета КТ
|
+
|
-
|
|
3
|
Создание заявок
|
-
|
-
|
+
|
|
4
|
Анализ заявок
|
+
|
-
|
-
|
|
5
|
Разработка
отчетов
|
+
|
-
|
-
|
|
6
|
Подготовка
комплекта информационной поддержки
|
+
|
-
|
-
|
Построим при помощи графа модель бизнес-процесса. Граф
возможных вариантов последовательности выполнения функций работниками
подразделения системного администратора представлен на рисунке 1.6.
Узел N0 является начальным узлом выполнения
бизнес-процесса, узел NФ - его завершающим узлом, а узлы 1-6
соответствуют приведенным в таблице 1.13 бизнес-функциям.
Рисунок 1.6 - Граф возможных вариантов выполнения функций
работниками подразделения системного администратора
На рисунке 1.7 приведен граф возможных вариантов исполнения
бизнес-функций в зависимости от исполнителей.
Рисунок 1.7 - Граф возможных вариантов исполнения бизнес-функций
сотрудниками подразделения
В качестве ресурса при работе системы информационной поддержки
системного администратора производства примем время, которое тот или иной
сотрудник затратит на выполнение определенного вида работ.
Элементы порождающей грамматики для исследуемого бизнес-процесса
будут выглядеть следующим образом:N = {N0, 1, 2, 3, 4, 5,
6} - множество нетерминальных символов;T = {Nф} -
множество терминальных символов;0 = {N0} - множество
начальных символов;
Р - множество порождающих правил;s = {ti} -
кортежи временных характеристик. Каждый из кортежей определяет ресурсы,
необходимые для выполнения бизнес-функции по времени.n = {К, Т, Р} -
множество возможных исполнителей бизнес-функций (Конструктор, Технолог,
Руководитель конструкторского подразделения).
Основываясь на графе вариантов выполнения функций сотрудниками
подразделения (см. рисунок 1.6), можно сформулировать следующие порождающие
правила (запись 1{К} означает, что бизнес-функция 1 (таблица 1.13) выполняется
конструктором):
) N0 => 1{К} | 5{К };
) 1{К} => 2{К};
) 2{К} =>3{К} |;
) 3{К } => 4{К };
) 4{К} => 5{Р};
) 5{Т} => 6{Т};
) 6{Т} => NФ;
Выполнение выделенных бизнес-функций требует ресурсного
обеспечения. Поэтому на основе экспертной оценки определим затраты ресурсов
(таблица 1.14), которые приведены в условных единицах ресурсов времени
выполнения бизнес-функции (t) и количества исполнителей (n).
Таблица 1.14 - Затраты ресурсов на выполнение бизнес-функций
сотрудниками подразделения
|
Бизнес-функция
|
T
|
N
|
|
1{К }
|
1
|
1
|
|
2{К }
|
1
|
1
|
|
3{К }
|
4
|
1
|
|
4{К }
|
1
|
1
|
|
5{Р }
|
3
|
1
|
|
6{Т }
|
1
|
1
|
На основе полученных правил грамматики могут быть порождены 4
варианта исполнения бизнес-процесса информационная поддержка технологической
подготовки производства:
0 - 1{К}-2{К}-3{К}-4{К}-5{Р}-6{Т} - NФ
N0 - 1{К}-2{К}-3{К}-1{К}-2{К}-3{К}-4{К}-5{Р}-6{Т}
NФ NФ
N0 - 1{К}-2{К}-3{К}-4{К}-2{К}-3{К}-4{К}-5{Р}-6{Т}
- NФ
N0 - 1{К}-2{К}-3{К}-4{К}-5{Р}-6{Т} - NФ
Множество полученных вариантов выполнения бизнес-процесса
необходимо редуцировать за счет исключения из него явно неприемлемых вариантов.
К объективным критериям их отбора относится, например, требование обязательного
выполнения всех функций, входящих в бизнес-процесс. Применяя этот критерий к
полученным вариантам выполнения бизнес-процесса, получим сокращенное множество
возможных вариантов, представленных в таблице 1.13.
Для выбора оптимального варианта необходимо произвести их
ранжирование. Оценки вариантов выполнения бизнес-процесса обозначим в виде параметров
и
, которые вычисляются по формулам 1.4 и 1.5:
(1.4)
где k - количество бизнес-функций, входящих в бизнес-процесс; j -
индекс исполнителя бизнес-функции;
. (1.5)
Суммарные оценки вариантов реализации бизнес-процесса
функционирования системного администратора по выделенным параметрам
представлены в таблице 1.15.
Для выделения оптимального варианта необходимо установить
отношение предпочтения между рассматриваемыми альтернативами. Для этого удобно
использовать метод парного сравнения, согласно которому устанавливаются
предпочтения при рассмотрении всех возможных пар альтернатив.
Результаты парного сравнения принято представлять в виде матрицы
(таблица 1.11), в которой элемент bij = 1, если альтернатива Bi
строго предпочтительнее, чем альтернатива Bj. В противном случае bij
= 0.
Таблица 1.15 - Оценка времени протекания различных вариантов
бизнес-процесса
|
№
|
Вариант
|

|
|
|
1
|
N0 -
1{К}-2{К}-5{Р}-6{Т} - NФ
|
6
|
1
|
|
2
|
N0 -
1{К}-2{К}-3{К}-4{К}-5{Р}-6{Т} - NФ NФ
|
8
|
1
|
|
3
|
N0 -
1{К}-2{К}-1{К}-2{К}-3{К}-4{К}-5{Р}-6{Т} - NФ
|
10
|
1
|
Согласно методу парного сравнения для выделения альтернатив
первого ранга достаточно выявить нулевые столбцы в полученной матрице (таблица
1.15).
В нашем случае к альтернативам первого ранга относятся
альтернатива 3 и альтернатива 6.
Таблица 1.16 - Результаты парного сравнения альтернативных
вариантов реализации бизнес-процесса
|
1
|
2
|
3
|
|
1
|
0
|
0
|
0
|
|
2
|
1
|
0
|
1
|
|
3
|
1
|
0
|
0
|
Как видно из таблицы 1.16, альтернатива 3 требует несколько
большего времени на ее реализацию, но при этом будет задействовано меньшее
количество сотрудников.
Таким образом, применение атрибутной порождающей грамматики
для оптимизации бизнес-процесса информационной поддержки деятельности
системного администратора позволило выявить наилучшие варианты организации
бизнес-процесса, которые приводят к минимизации количества ресурсов,
необходимых для его реализации. А, следовательно, наилучшим образом разработать
структуру программного комплекса.
1.9
Разработка логической модели ПМК "Информационная поддержка деятельности
системного администратора машиностроительного техникума"
1.9.1
Разработка диаграммы прецедентов ПМК "Информационная поддержка
деятельности системного администратора машиностроительного техникума"
Диаграмма прецедентов - диаграмма, на которой отражены
отношения, существующие между актёрами и прецедентами. Основная задача -
представлять собой единое средство, дающее возможность заказчику, конечному
пользователю и разработчику обсуждать поведение системы.
Чаще всего с помощью прецедентов моделируют поведение
элемента: системы в целом, подсистемы или класса. При этом важно
сконцентрироваться исключительно на том, что должен делать элемент, а не на
том, как он это будет делать.
Для того чтобы разработать диаграмму прецедентов необходимо
составить сценарий развития предметной области. Предметной областью
рассматриваемой при выполнении дипломного проекта является Дружковский техникум
Донбасской Государственной Машиностроительной Академии отдела системного
администратора. Главной задачей системного администратора является правильно и
корректно составить базу данных для информационной поддержки, а также
возможность добавления данных, редактирования, удаления, быстрый поиск
компьютерной техники по базе данных. Рассмотрим каждую функцию по отдельности
для выделения классов. Для составления информационной поддержки системного администратора
машиностроительного техникума включает в себя следующие функции (задачи). Для
этого проводят перепись всего компьютерного оборудования техникум и всю
бухгалтерскую документацию и составляю отчеты.
Идентифицируем актеров, взаимодействующих с элементами. К
числу кандидатов в актеры относятся группы, которые требуют определенного
поведения для выполнения своих задач или необходимы, прямо или косвенно, для
выполнения функций элемента. Главным актером разрабатываемого программного
комплекса будет являться системный администратор.
Организуем актеров, выделив общие и специализированные роли.
Для каждого актера необходимо рассмотреть основные пути его взаимодействия с
элементом, выделить прецеденты. Основными прецедентами будут являться:
заполнение информационных отчетов, обработка первичных данных, проверка
работоспособности аппаратного обеспечения, обработка всех данных компьютерной
техники, получение информационной поддержки системного администратора. На
рисунке 1.8 представлена диаграмма прецедентов "Информационной поддержки
деятельности системного администратора машиностроительного техникума".
Для этого заполним для каждого прецедента спецификацию
(другим вариантом является создание дополнительной связанной с прецедентом
диаграммы последовательности).
В таблице 1.17 представлено описание прецедента
"Составить учетный список КТ". Для того чтобы системному
администратору стало доступно составление списка учета КТ, ему должны быть
доступен приказ учета КТ и книги учета материальных ценностей название задачи,
расположение задачи, настройки глобальных параметров. В результате выполнения
успешного сценария для данного прецедента системному администратору доступный
список учета компьютерной техники.
В таблице 1.18 представлено описание прецедента
"Проверить работоспособность компьютерной техники". Основным
исполнителем является системный администратор. Для того чтобы системный
администратор проверил работоспособность компьютерной техники. Необходимо
получить отчет о неисправности КТ, тогда при успешном выполнении сценария будет
получен отчет списка КТ.
В таблице 1.19 представлено описание прецедента
"Записать полученную информацию компьютерной техники". Основным
исполнителем является системный администратор. При успешном сценарии получен
отчет для просмотра расходных материалов.
В таблице 1.20 представлено описание прецедента
"Формировать список неисправной компьютерной техники". Основным
исполнителем является системный администратор. Для того чтобы системный
администратор формировал список неисправной КТ, заносит информацию о
неисправности в список учета КТ.
В таблице 1.21 представлено описание прецедента
"Выполнить заявки сотрудников техникума". Основным исполнителем
является системный администратор. Для того чтобы системный администратора
выполнил заявки сотрудников техникума, должен получить готовый отчет расходных
материалов. При успешном сценарии будет доступен отчет заявок сотрудников
техникума.
Таблица 1.17 - Описание прецедента "Составить список
учета компьютерной техники"
|
Описание
прецедента
|
|
Основной исполнитель
системный администратор
|
|
Предусловия:
сисадмин составляет список учета компьютерной техники
|
|
Входные данные
приказ учета компьютерной техники книги учета материальных ценностей
|
|
Основной
успешный сценарий (основной процесс): составление списка учета КТ
|
|
Частота
использования: для каждого списка
|
|
Постусловия:
список учета КТ состав лен
|
|
Выходные
данные: список учета КТ
|
Таблица 1.18 - Описание прецедента "Проверить
работоспособность компьютерной техники"
|
Описание
прецедента
|
|
Основной
исполнитель - системный администратор
|
|
Предусловия: -
подготовить информацию о компьютерной техники и список неисправности КТ
|
|
Входные данные:
- список неисправной КТ
|
|
Основной
успешный сценарий (основной процесс): - составление списка информации о
компьютерной техники и составление отчета неисправной КТ
|
|
Частота
использования: - для каждых проверок
|
|
Постусловия:
отчет состав лен
|
|
Выходные
данные: - отчет списка неисправной КТ
|
Таблица 1.19 - Описание прецедента "Записать полученную
информацию компьютерной техники"
|
Описание
прецедента
|
|
Основной
исполнитель: - сисадмин
|
|
Предусловия: -
подготовить отчет расходных материалов
|
|
Входные данные:
- книги учета
|
|
Основной
успешный сценарий (основной процесс): - составление отчетов расходных
материалов
|
|
Частота
использования: - для каждой отче та
|
|
Постусловия: -
отчет состав лен
|
|
Выходные
данные: - отчет расходных материалов
|
Рисунок 1.8 - Диаграмма прецедентов "Информационной
поддержки деятельности системного администратора машиностроительного
техникума"
Таблица 1.20 - Описание прецедента "Формировать список
неисправной компьютерной техники"
|
Описание
прецедента
|
|
Основной
исполнитель сисадмин
|
|
Предусловия
устранить неисправность
|
|
Входные даны:
информация о неисправностях
|
|
Основной
успешный сценарий (основной процесс): получить отчет списка неисправности
|
|
Частота
использования: для каждого отче та
|
|
Постусловия:
отчет состав лен
|
|
Выходные
данные: - отчет списка неисправной КТ
|
Таблица 1.21 - Описание прецедента "Выполнить заявки
пользователей"
|
Описание
прецедента
|
|
Основной
исполнитель - сисадмин
|
|
Предусловия -
выполнить заявку пользователей
|
|
Входные данные:
- заявка сотрудников техникума
|
|
Основной
успешный сценарий (основной процесс): - составить отчет заявок сотрудников
техникума
|
|
Частота использования:
для каждой заявки
|
|
Постусловия:
заявка выполнена
|
|
Выходные
данные: отчет заявок сотрудников техникума
|
1.10
Разработка диаграммы классов предметной области "Информационная поддержка
деятельности системного администратора"
Диаграмма классов может отражать различные взаимосвязи между
отдельными сущностями предметной области, такими как объекты и подсистемы, а
также описывает их внутреннюю структуру и типы отношений. Диаграмма классов
является дальнейшим развитием концептуальной модели проектируемой системы [4].
Для построения диаграммы классов воспользуемся сценарием
предметной области. С помощью сценария можно выделить основные классы: работа
администратора, системный администратор, компьютерная техника, приказ учета
компьютерной техники, отчеты, книги учета.
Класс "Работа администратора" агрегирует
классы-наследники "Документы". В нем находится иерархическая
коллекция классов-наследников "Документы", которые образуют дерево
рубрикатора. Работа администратора необходима для управления всеми документами
и компьютерной техникой. Работа администратора является главным элементом
управления программного комплекса.
Диаграмма классов "Информационной поддержки деятельности
системного администратора машиностроительного техникума" приведена на
рисунке 1.9 Назначение классов программного комплекса "Информационной
поддержки деятельности системного администратора машиностроительного
техникума" описано в таблице 1.22.
Таблица 1.22 - Обязанности классов
|
Название класса
|
Обязанности
|
|
Отчеты
|
Все виды
отчетов, заявки, приказ учета КТ
|
|
Системный
администратор
|
Человек,
отвечающий за выполнения всех действия и операций
|
|
Компьютерная
техника
|
Компьютерная
техника машиностроительного техникума
|
|
Заявки
|
Заявки
посылаемые сотрудниками техникума
|
|
Приказ учета
|
Документы для составления
списка учета компьютерной техники
|
|
Книги учета
|
Документы для
заполнения списка учета компьютерной техники
|
|
Заявки
|
Заявки
посылаемые сотрудниками техникума
|
|
Приказ учета
|
Документы для
составления учета компьютерной техники
|
Рисунок 1.9 - Диаграмма классов анализа предметной области
"Информационная поддержка деятельности системного администратора
машиностроительного техникума"
1.10.1
Разработка диаграммы последовательностей "Информационная поддержка
деятельности системного администратора машиностроительного техникума"
Разработаем диаграмму последовательностей для учета списка
компьютерной техники. На диаграмме последовательности изображаются только те
объекты, которые непосредственно участвуют во взаимодействии. Ключевым моментом
для диаграмм последовательности является динамика взаимодействия объектов во
времени.
Определим объекты, необходимые для реализации выбранного
прецедента: приказ учета компьютерной техники, книги учета компьютерной техники,
компьютерная техника, отчеты и заявки.
Крайним слева на диаграмме изображен объект, который является
инициатором взаимодействия - системный администратора. Правее изображается
другой объект, который непосредственно взаимодействует с первым. Таким образом,
все объекты на диаграмме последовательности образуют некоторый порядок,
определяемый очередностью или степенью активности объектов при взаимодействии
друг с другом.
Вторым измерением диаграммы последовательности является
вертикальная временная ось, направленная сверху вниз. Начальному моменту
времени соответствует самая верхняя часть диаграммы. Взаимодействия объектов
реализуются посредством сообщений, которые посылаются одними объектами другим.
Сообщения изображаются в виде горизонтальных стрелок с именем сообщения, а их
порядок определяется временем возникновения. То есть, сообщения, расположенные
на диаграмме последовательности выше, инициируются раньше тех, которые
расположены ниже. Масштаб на оси времени не указывается, поскольку диаграмма
последовательности моделирует лишь временную упорядоченность взаимодействий
типа "раньше-позже".
Диаграмма последовательности представлена на рисунке 1.10.
Системный администратора обрабатывает приказ учета КТ, затем
он составляет книги учета КТ. После того когда есть учетный список, системный
администратора определяет куда записывать компьютерную технику. В ходе
выполнения идет составление отчетов и определения заявок сотрудников техникума.
Рисунок 1.10 - Диаграмма последовательностей для учета списка
компьютерной техники
1.11
Разработка физической модели ПМК "Информационная поддержка деятельности
системного администратора"
1.11.1
Разработка диаграмм классов ПМК "Информационная поддержка деятельности
системного администратора"
Для разработки диаграммы классов "Информационная
поддержка деятельности системного администратора машиностроительного
техникума" использовал шаблон MVC (Model View Controller).
Шаблон MVC позволяет разделить данные, представление и
обработку действий пользователя на три отдельных компонента.
Диаграмма классов ПП приведена на рисунке 1.11, а в таблице
1.23 описаны обязанности классов.
Таблица 1.23 - Обязанности классов ПМК "Информационная
поддержка деятельности системного администратора машиностроительного
техникума"
|
Участник
шаблона
|
Класс
|
Обязанности с
точки зрения шаблона
|
|
Model
|
Kompiyternoy
tehnika
|
Модель
предоставляет данные, а также реагирует на запросы, изменяя свое состояние
|
|
View
|
Documents
|
Отвечает за
отображение информации
|
|
Controller
|
Sisadmin
|
Интерпретирует
данные, введенные пользователем, и информирует модель и представление о
необходимости соответствующей реакции
|
Рисунок 1.11 - Диаграмма классов ПМК "Информационная
поддержка деятельности системного администратора машиностроительного
техникума"
1.12
Разработка структуры базы данных. Разработка ER-диаграммы, получение набора
отношений
ER-диаграммы используются для разработки данных и
представляют собой стандартный способ определения данных и отношений между
ними. Таким образом, осуществляется детализация хранилищ данных.
Рисунок 1.12 - ER-диаграмма предметной области
"Информационная поддержка деятельности системного администратора машиностроительного
техникума"
диаграмма содержит информацию о сущностях системы и способах
их взаимодействия, включает идентификацию объектов, важных для предметной
области (сущностей), свойств этих объектов (атрибутов) и их отношений с другими
объектами (связей).
Для создания БД необходимо построить ER-диаграмму (рисунок
1.12) в виде совокупности связей, сущностей и атрибутов, изображенных в виде
диаграммы ER-типов, диаграммы ER-экземпляров (рисунок 1.13-1.16).
Выделим сущности СУБД: Документы, Сисадмин, Компьютерная
техника, Отчеты, Заявки сотрудников техникума, Приказ учета КТ.
Рисунок 1.13 - Диаграмма ER-связей "Содержит"
Рисунок 1.14 - Диаграмма ER-связей "Подают"
САЖ
Рисунок 1.15 - Диаграмма ER-связей "Ведет"
Рисунок 1.16 - Диаграмма ER-связей "Обрабатывает"
Составим окончательный набор отношений.= (W,V,B,P)= (Z,A,B)=
(U,Y,C,B)= (X,E,B)= (G,B,J)= (L,H,Q,B)= (S,T,B)= (D,N,F,K)
Исследуем окончательный набор отношений на избыточность. На
рисунке 1.7 представлена диаграмма функциональной зависимости
"Информационной поддержки деятельности системного администратора
машиностроительного техникума"
Рисунок 1.17 - Диаграмма функциональной зависимости
предметной области "Информационной поддержки деятельности системного
администратора машиностроительного техникума"
Выделим детерминанты: CTB, GJB, ZAB, ZLHQ, BCBY, WVPB, XEB,
DNFKB.
Выделим ключи: A,B,P,C,E,J,N.
Поскольку не каждый детерминант сам по себе ключ в отношении,
то данная таблица не находится в НФБК.
Проведем декомпозицию.
Отношение R8* является избыточным. Значит наши отношения,
полученные по диаграммам ER-связей, остаются прежними и являются основой для
проектирования БД для заданной предметной области.
1.13
Реляционная модель базы данных
В реляционной модели указаны только те таблицы, которые
существуют в составе базы данных постоянно. Таблицы, которые создаются в
процессе работы программного комплекса, в модели указаны быть не могут.
Рассмотрим подробнее содержимое и назначение каждой таблицы реляционной модели
базы данных.
Таблица Основа предназначена для инвентаризации учета
компьютерной техники, описание полей в виде конструктора (рисунок 1.18).
Рисунок 1.18 - Таблица основа
Таблица Параметры предназначена для добавления и изменения
параметров компьютерной техники, описание полей в виде конструктора (рисунок
1.19).
Рисунок 1.19 - Таблица параметры
2.
Специальная часть информационная поддержка деятельности системного
администратора машиностроительного техикума
2.1 Модульная
структура программного комплекса "Информационная поддержка деятельности
системного администратора машиностроительного техникума"
Для представления физических сущностей в языке UML
применяется специальный термин - компонент (component).
Компонент реализует некоторый набор интерфейсов и служит для
общего обозначения элементов физического представления модели. Отношения
зависимости на диаграмме компонентов является отношение между различными видами
компонентов.
Наличие подобной зависимости означает, что внесение изменений
в исходные тексты программ или приводит к изменениям самого компонента [10].
Для работы реализуемого программного продукта компонентом
Baza_Invenorizaziya. exe.
Используется компонент Access. MDB, который представляется
форме таблицы базы данных. Также существует абстрагированная зависимость между
вводимыми данными в MainForm и компонентом main. exe. Компонент help. txt
является справкой программного продукта, используемой компонентом main. exe.
Диаграмма компонентов представлена на рисунке 2.1 [11].
Рисунок 2.1 - Диаграмма компонентов для прецедента
"Информационная поддержка деятельности системного администратора
машиностроительного техникума"
2.2 Структура
интерфейса пользователя
Основная форма разрабатываемой программы будет состоять из
трёх меню: составление учета компьютерной техники, инвентаризации, справка.
Рассмотрим подробнее каждое из них.
Меню информационной поддержки деятельности системного
администратора содержит контекстное меню со следующими пунктами:
составить учет списка;
добавить данные;
редактировать;
удалять;
поиск;
создать отчёт.
Меню инвентаризации состоит из базы данных компьютерной
техники, информацию о поломках, отчеты и книги учета.
Меню справки содержит полное описание по работе с программным
комплексом. Структура интерфейса пользователя представлена на рисунке 2.2.
|
Меню
составления учета КТ
|
Меню
инвентаризации
|
Меню справки
|
|
|
|
|
|
|
|
Создать отчет
|
|
Отчеты
|
|
Справка о
программе
|
|
|
Добавить
Удалить Редактировать Поиск
|
|
Информация о
поломках
|
|
|
|
|
Составить учет
списка
|
|
Отчеты
|
|
|
|
|
Составить учет
списка
|
|
Книги учета
|
|
|
|
Рисунок 2.2 - Структура интерфейса пользователя
"информационной поддержки деятельности системного администратора
машиностроительного техникума"
Диаграмма состояний для прецедента "Информационная
поддержка деятельности системного администратора машиностроительного
техникума" представлена на рисунке 2.3.
На диаграмме состояний для прецедента "Информационная
поддержка деятельности системного администратора машиностроительного
техникума" видно, что для составления информационной поддержки
деятельности системного администратора изначально Министерство Образования
посылает приказ учета КТ. Определяется список учета КТ. Для обработки
документов системный администратор получает данные из бухгалтерии. После
обработки документов идет составление списка учета компьютерной техники.
Получен список учета КТ и уже тогда системный администратора обрабатывает и
составляет отчеты. Если сотрудники техникума посылают запрос, то системный
администратор должен обработать заявку и исправить все необходимое запроса. Для
того чтобы вывести необходимый отчет, нужно задавать первоначальные данные и
указывать вид отчета [12].
Рисунок 2.3 - Диаграмма состояний для прецедента "Информационная
поддержка деятельности системного администратора машиностроительного
техникума"
2.3
Инструкция по установке ПМК "Информационная поддержка деятельности
системного администратора"
Для работы приложения "Информационная поддержка
деятельности системного администратора" необходимо открыть папку
приложения и кликнуть на файл с расширением *. exe. Программа готова к
использованию. Для того чтобы внести корректировку базы данных, добавить,
удалить, редактировать или другие действия, то нужно проинсталлировать и
настроить Access 2003 и выше, и Delphi версии 6 и выше. Теперь можно вносить
корректировку в приложение [14].
2.4
Разработка структуры ПМК "Информационная поддержка деятельности системного
администратора"
Для связи с типичным файлом мы используем следующие элементы
из Delphi: ADOConnection, DBGrid, ADOTwable, DataSource. С самого начала надо
наладить связь с типичным файлом для этого мы используем элемент ADOConnection
где выполняем следующие действия, для связи выбираем параметр ConnectionSring и
выполняем следующие действия, рисунок 2.4.
Рисунок 2.4 - Выбор параметра
При выполнении этих действий важно чтобы файл, которые
относятся базе данных, были одной папке все. После того как установили связь с
файлом переходим к отображению данных в нашей БД для этого будем работать со
следующими элементами DBGrid, ADOTable, DataSource. Начнем с ADOTable этот
элемент предназначен для ссылки запросов в типовой файл на данные которые
находятся в нем для этого мы работаем со следующими параметрами Connection
котором присваиваем ADOConnection, после этого параметра TableName указываем
название таблицы в данном случае Основа.
Рисунок 2.5 - Выбор провайдера
В данном окне мы выбираем провайдера, а именно Microsoft Jet
4.0 OLE DB Provaider и нажимаем кнопку "Далее", показано на рисунке
2.5 Затем подключаем базу данных которую мы создали в Access (рисунок 2.6).
Рисунок 2.6 - Свойства связи с данными
Далее продлеваем работу с элементом DBGrid этот элемент
предназначен для отображения данных из типового файла для этого присваиваем
параметру DataSource, DataSource1.
Элемент DataSource предназначен для связи DBGrid с ADOTable
для этого присваиваем параметру DataSet, ADOTable связь этих элементов настроен
однако для отображения данных нужно изменить параметр Active в элементе
ADOTable в True.
Таким образом настраивается связь и отображение данных из
типового файла.
На form2 размещены следующие элементы для работы с БД:
DBComboBox и DBEdit связанных с БД с помощью параметра DataSource в котором
присвоено параметр Form1. Datasource1 и параметр DataField в котором
указывается название поля строке в который мы записываем данные, с помощью
этого связи мы и вносим коррективы в новую строку БД.
Основные алгоритмы реализации программы (рисунке 2.6-2.9).
Для каждого отчета был использован конкретный запрос.
TForm1. Edit1Change (Sender: TObject);Length (Edit1. Text)
> 0begin AdoTable1. filter: = 'Инвентарный_номер LIKE' + quotedstr (edit1.
Text + '%');. Filtered: = true end else AdoTable1. Filtered: = false; end;
Рисунок 2.6 - Функция поиска
Для реализации функции поиска нужно в программу добавить
элемент Edit в который будем вводить интересующей нас результат на этом завершим
работу с этим элементом. Сам поиск будет выполняться с помощью функции
фильтрации. Для этого поздаемо шаблон функции AdoTable1. filter: =
'Инвентарный_номер LIKE' + quotedstr (edit1. Text + '%') по этому шаблону едет
поиск в интересую щему нас строке, с помощью оператора LIKE у нас едет
сравнения текста которой вводится в Еdit с существующими данным в типичном
файле.
TForm1. N8Click (Sender: TObject);. IndexFieldNames: = '*
Название сроки *';;
Рисунок 2.7 - Функция сортировки
Для сортировки Delphi дает нам возможность пользоваться
процедурой сортировки которая имеет такую шаблон AdoTable1. IndexFieldNames: =
'* Название сроки *' эта процедура действует по принципу указанным вишче.
TForm1. Button2Click (Sender: TObject);. SQL. Clear;. SQL.
Add ('SELECT основа. [Инвентарный_номер], основа. [Дата_поступления], основа.
[Наименование], основа. [Количество] FROM основа');. Prepared: =true;. Active:
=true;;
Рисунок 2.8 - Реализация отчетаTForm1. N17Click (Sender:
TObject);. memo1. Lines. LoadFromFile ('help. txt');. show;;
Рисунок 2.9 - Функция помощи
Для отображения теста из файла help. txt было использовано
элемент memo. Для того чтобы текст отображался при использовании кнопки N17
начинается загрузка текстового файла с помощью функции form6. memo1. Lines.
LoadFromFile ('help. txt ") и открытие form6 с помощью команды form6.
show.
2.5
Инструкция пользователя ПМК "Информационная поддержка деятельности
системного администратора"
2.5.1
Описание работы приложения "Информационная поддержка деятельности системного
администратора"
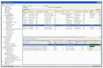
После запуска приложения ПМК "Информационная поддержка
деятельности системного администратора машиностроительного техникума" на
дисплее отображается окно "Инвентаризация"
На главном окне расположены три вкладки. Основная, главная
вкладка под названием "База данных". На ней расположены основные
компоненты приложения, так же показан весь список учета компьютерной техники. С
помощью значков которые находятся выше таблицы данных, можно удалять,
добавлять, изменять, редактировать данные о компьютерной техники. Можно еще
осуществлять поиск по инвентарному номеру, необходимо ввести номер, по которому
будет осуществляться поиск.
Вторая вкладка программы называется "Информация о
поломка". Для просмотра в нашей базе данных поломок, необходимо включить
"фильтр по поломке ".
Третья вкладка называется "Отчеты".
На ней расположены кнопки всех отчетов.
Для того чтобы их посмотреть, нужно кликнуть на любой из
отчетов. Для того чтобы отправить отчет в Excel и сохранить его, нужно нажать
кнопку "Отправить в Excel".
2.5.2
Руководство пользователя приложения "Информационная поддержка деятельности
системного администратора машиностроительного техникума"
Из бухгалтерии поступили приходные документы новой
компьютерной техники (рисунок 2.15). Потом запускаю программу
"Информационная поддержка деятельности системного администратора"
(рисунок 2.16).
Рисунок 2.15 - Новая компьютерная техника
Рисунок 2.16 - Окно запущенной программы
В верхней части окна находится кнопки функциональной работы
приложения.
Для добавления новых комплектующих в базу данных. Необходимо
нажимать кнопку "Добавить", которая расположена на главном меню
программы или через панель Редактирование → Добавить. После этого
заполняем все поля и нажимаем на кнопку "Ок", после этого запись
добавилась в основную таблицу учета компьютерной техники (рисунок 2.17-2.19).
Рисунок 2.17 - Добавить компьютерную технику
Рисунок 2.19 - Заполнение данных компьютерной техники
Вторая кнопка "Редактирование". Так же можно
открыть редактирование через панель Редактирование → Изменить. Перед тем
как редактировать нужную запись поля учета компьютерной техники, необходимо
установить курсор на том поле, которую нужно редактировать. При нажатии
выплывает окно изменения данных (рисунок 2.20).
Рисунок 2.19 - База данных после добавления данных
Рисунок 2.20 - Редактирование данных
Следующая кнопка "Удалить". Так же можно открыть
редактирование через панель Редактирование → Удалить. Перед тем как
удалить выбранное поле из списка учета компьютерной техники, появится окно с
запросом (рисунок 2.21).
Рисунок 2.21 - Удаление данных
Для поиска нужной компьютерной техники нажимаю кнопку
"Поиск", которая расположена на главном меню программы или через
панель Поиск. После этого выбираем по какому полю будем осуществлять поиск
(рисунок 2.22). Заполняем любое поле и нажимаем на кнопку "Ок" и
программа покажет всю компьютерную технику по заданному критерию поиска.
Рисунок 2.22 - Поиск данных
Следующая кнопка "Изменение параметров". Изменять
параметры можно прям в таблице учета компьютерной техники. Кнопка "О
программе" показывает версию и данные о разработчике. Последняя кнопка
"Выход из программы" осуществляет выход и программы.
3.
Экономическиерасчеты
Программный продукт предназначен для информационной поддержки
системного администратора машиностроительного техникума.
Эффект от создания и внедрения проектируемого программного
продукта определяется на основе сравнения с базовым вариантом. В качестве
базового варианта принимается выполнение работ по генерации документов,
документооборота и анализа работы традиционным неавтоматизированным способом.
Главным при разработке программного продукта является
обеспечение максимальной экономической эффективности, т.е. производство
программных продуктов с минимальными затратами труда и денежных средств.
Источники экономии при этом определяются по следующим
направлениям:
Снижение трудоемкости;
Увеличение объемов и сокращение сроков обработки информации;
Повышение коэффициента использования вычислительной техники,
средств подготовки и передачи информации;
.1 Расчёт
капитальных затрат на создание ПМК для автоматизации системы контроля доступа в
помещение
Капиталовложения в создание ПМК носят единовременный характер
[17]:
К=К1+К2+К3, (3.1)
где К1 - затраты на оборудование, грн.;
К2 - затраты на лицензионные программные продукты,
грн;
К3 - затраты на создание ПО, грн.
Поскольку оборудование для создание ПМК уже эксплуатируется,
его остаточная стоимость равна 2500 грн. (К1=2500)
Alpha
Для реализации ПО необходимы следующие лицензионные
программные продукты:
Borland Delphi 7 (3500 грн.), 1 шт.;
Получаем К2 = 3500 грн.
Затраты на создание ПМК находятся по формуле 3.2:
К3 = З1 + З2 + З3,
(3.2)
где З1 - затраты труда
программистов-разработчиков, грн.;
З2 - затраты компьютерного времени, грн.;
З3 - косвенные (накладные) расходы, грн.
Затраты труда программистов-разработчиков найдем по формуле
3.3:
, (3.3)
где Nk - количество разработчиков k-й профессии, чел;k
- часовая зарплата разработчика k-й профессии, грн.зар - коэффициент
начислений на фонд заработной платы, доли.к - общая трудоемкость, ч
Принимаем Nk=1 человек.
Часовая зарплата разработчика определяется по формуле 3.4.
(3.4)
где Мк - месячная зарплата k-го разработчика, грн.;месk
- месячный фонд времени его работы, час.
Принимаем:
Мk=2000 грн; Fмесk = 176 часов.
Тогда rk= 2000/176 =14.2 грн/час.
Принимаем Kзар = 1,425 [17].
Трудоёмкость разработки включает время выполнения работ,
представленных в таблице 3.1.
Общая трудоемкость Tк = 352 часов.
Тогда затраты труда разработчиков-программистов равны (формула
3.3):
З1 = 1*14.2*352*1,425 =7122.72 грн.
Таблица 3.1 - Трудоемкость выполнения работ
|
Этапы работ
|
Содержание
работ
|
Трудоемкость,
час
|
|
1 Техническое
задание
|
Краткая
характеристика программы; основание и назначение разработки; требования к
программе и программной документации; стадии и этапы разработки программы;
порядок контроля и приёмки выполнения.
|
20
|
|
2 Эскизный
проект
|
Предварительная
разработка структуры входных и выходных данных; уточнение метода решения
задачи; разработка и описание общего алгоритма решения; разработка
технико-экономического обоснования и пояснительной записки.
|
70
|
|
3 Технический
проект
|
Уточнение
структуры входных и выходных данных, определение формы их представления;
разработка подробного алгоритма; определение семантики и синтаксиса языка;
разработка структуры программы; окончательное определение конфигурации
технических средств; разработка мероприятий по внедрению программы.
|
60
|
|
4 Рабочий
проект
|
Описание
программы на выбранном языке; отладка; разработка методики испытаний;
проведение предварительных испытаний (тестирование); корректировка программы;
разработка программной документации.
|
162
|
|
5 Внедрение
|
Подготовка и
передача программы для сопровождения; обучение персонала использованию
программы; внесение корректировок в программу и документацию.
|
40
|
Расчет затрат компьютерного времени выполним по формуле 3.5:
З2 = Ск ·F0, (3.5)
где Ск - стоимость компьютерного часа, грн.;0
- затраты компьютерного времени на разработку программы, час.
Стоимость компьютерного часа вычисляется по формуле 3.6:
СК= СА + СЭ + СТО,
(3.6)
где СА - амортизационные отчисления, грн.;
СЭ - энергозатраты, грн.;
СТО - затраты на техобслуживание, грн.
Амортизационные отчисления найдем по формуле 3.7:
СА= Сi· NАi / Fгодi,
(3.7)
где
Сi = 2500 - балансовая стоимость i-го
оборудования, которое использовалось для создания ПМК, грн.А - годовая
норма амортизации i-го оборудования, доли.год - годовой фонд времени
работы i-го оборудования, час.
А= 0,15; Fгод = 2112 часов [17].
Из формулы 3.7 получим: СА= 2500*0,15/2112
= 0,18 грн.
Энергозатраты найдем по формуле 3.8:
СЭ = РЭ· СкВт, (3.8)
где РЭ = 0,2 - расход электроэнергии, потребляемой
компьютером, кВт/ч;
СкВт = 0,28 - стоимость 1 кВт/ч электроэнергии,
грн.
Тогда получим:
СЭ = 0,2*0,28 = 0,05 грн.
Затраты на техобслуживание найдем по формуле 3.9:
СТО= rТО* l, (3.9)
где rТО - часовая зарплата работника
обслуживающего оборудование, грн;
l - периодичность обслуживания (формула 3.10).
Принимаем часовую зарплату работника, обслуживающего
оборудование:
ТО = 2000/176 = 11.4 грн/час.
l = Nто / Fмес, (3.10)
где Nто - количество обслуживаний оборудования в
месяц;мес - месячный фонд времени работы оборудования, час.
Принимаем Nто= 1; Fмес= 176 часов.
Тогда (формула 3.10): l=1/176 = 0,0057.
Применяя формулу 3.9, получим: СТО =11.4*0,0057 =
0,065 грн.
Тогда стоимость компьютерного часа равна:
СК= 0,14 + 0,05 + 0,065 = 0,255 грн/час.
Таким образом, затраты компьютерного времени составят:
З2 = 0.255*352 = 89.8 грн.
Косвенные расходы З3 определяются по формуле 3.11:
(3.11)
где С1 - расходы на содержание помещений, грн.
С2 - расходы на освещение, отопление, охрану и уборку
помещения, грн.3 - прочие расходы (стоимость различных материалов,
используемых при разработке проекта, услуги сторонних организаций и т.п.), грн.
Площадь помещения составляет 20 м2. Принимаем стоимость
аренды 1м2 помещения - 40 грн. Следовательно, стоимость помещения
составляет: 20*40= 800 грн/мес.
С1 = 800*0,02 = 16 грн/мес - затраты на содержание помещений
составляют 2%;
С2 =800*0,01 =8 грн/мес - расходы на освещение,
отопление охрану и уборку помещений составляют 0,01%.3 = 2000*1 =
2000 - прочие расходы (стоимость различных материалов, используемых при
разработке проекта, услуги сторонних организаций и т.п.) составляют 100% от
стоимости вычислительной техники.
Тогда, используя формулу 3.11, получим: З3 = (16+8)
*2+2000 = 2048 грн.
Таким образом, по формуле 3.2 рассчитаем затраты на создание ПМК:
К3 = 7122.7 +89.8 + 2048 =9260.5 грн.
Капитальные затраты на выполнение и реализацию ПМК составят:
К = 2500 + 3500 + 9260.5 = 15260,5 грн.
3.2 Расчёт
годовой экономии от автоматизации учета данных в цехе
Годовая экономия от автоматизации работы оператора базы
данных рассчитывается по формуле 3.12:
(3.12)
где tip, tia -
трудоёмкость выполнения i-й операции соответственно в ручном и
автоматизированном варианте, час;ip, kia
- повторяемость выполнения i-й операции в ручном и автоматизированном вариантах
в течении года, шт.;p, Ca - часовая себестоимость
выполнения операций в ручном и автоматизированном вариантах, грн.;- количество
различных операций, выполнение которых автоматизируется.
Себестоимость выполнения операций оператора в ручном варианте
определяется по формуле 3.13:
p =
C1p + C2p, (3.13)
где C1p - затраты на оплату труда персонала,
грн.;2p - косвенные расходы, грн.
Затраты на оплату труда персонала найдем по формуле 3.14.
(3.14)
где Nk - количество работников k-й профессии,
выполнявших работу до автоматизации, чел.;k - часовая зарплата
одного работника k-й профессии, грн.;зар - коэффициент начислений на
фонд заработной платы, доли;- число различных профессий, используемых в ручном
варианте.
Часовая зарплата работника k-й профессии рассчитывается по формуле
3.15:
k =
Mk/Fkмес, (3.15)
где k - месячный оклад работника, грн.;kмес
- месячный фонд времени работ работника, час.
Принимаем Fkмес = 176 часов.
До автоматизации работу выполняли 2 человека, т.е. Nk=
2чел.
Месячный оклад работника составляет: Mk=2000 грн.
Часовая зарплата составляет:
k =
2000/176 = 11.4 грн/час.
Затраты на оплату труда персонала составляют:
1p = 2 *
11.4*1.425=32.5грн.
Косвенные расходы рассчитываются по формуле 3.16:
2p = C1
+ C2 + C3 (3.16)
где С1 - затраты на содержание помещений, грн.;
С2 - расходы на освещение, отопление охрану и уборку
помещений, грн.;3
- прочие расходы.
Площадь помещения составляет 20 м2. Принимаем стоимость
1м2 помещения - 40 грн. Следовательно, стоимость помещения
составляет:
*40=800грн.
С1 = 800*2%/100%/176 = 0.1 грн - затраты на содержание
помещений составляют 2% от стоимости здания;
Расходы на освещение, отопление охрану и уборку помещений С2
составляют 0,2-0,5 % от стоимости помещения:
С2 = 800*0,4%/100%/176=132/176= 0.02грн.
Прочие расходы C3 составляют 100-120 % от фонда
заработной платы:
3=11.4*1.2
= 13.7 грн.
Из формулы 3.16 получим косвенные расходы:
2p= 0.1 +
0.02 + 13.7 = 13.82 грн.
Себестоимость выполнения операций оператора в ручном варианте по
формуле 3.13 составит:
СР =33.5+ 13.82 = 47.32 грн/час.
Расчёт себестоимости выполнения операций в автоматизированном
варианте выполняется по формуле 3.17:
Са = C1a + C1a
+ C1a, (3.17)
где C1a - затраты на оплату труда персонала,
грн.;2a - стоимость компьютерного времени, грн.;3a
- косвенные расходы, грн.
Затраты на оплату труда персонала найдем по формуле 3.18:
(3.18)
где Np - количество работников p-й профессии,
выполнявших работу после автоматизации, чел.;p - часовая зарплата
одного работника p-й профессии, грн.;зар - коэффициент начислений на
фонд заработной платы, доли;- число различных профессий, используемых в
автоматизированном варианте.
Принимаем:p = 2; Kзар = 1,425 [17].
Количество работников и их оклады не изменились, поэтому:
Са1 = Ср1 = 29 грн.
Стоимость компьютерного времени найдем по формуле 3.19.
С2А= СА + СЭ + СТО,
(3.19)
где СА= 0,14 - амортизационные отчисления, грн.;
СЭ = 0,05 - энергозатраты, грн.;
СТО = 0,0058 - затраты на техобслуживание, грн.
Таким образом,
С2А = 0,14 + 0,05 + 0,0058 = 0, 1958 грн.
Косвенные расходы С3А определяются по
формуле 3.11:
С3А = 0.1 + 0.02 + 13.7 =13.82 грн.
Тогда по формуле
.17: СА = 33,5 + 0.1958+ 13.82 = 46.52грн.
В таблице 3.2 приведен перечень работы оператора и их трудоемкость
в ручном и автоматизированном вариантах.
Таблица 3.2 - Трудоемкость работы оператора при выполнении
вручную и автоматически
|
Наименование
операций
|
Трудоемкость
|
Повторяемость
(раз/год)
|
|
|
Р
|
А
|
k
|
|
1
|
Время обработки
приходных и расходных документов
|
0,75
|
0,02
|
300
|
|
2
|
Время,
необходимое на подготовку отчетов
|
0,75
|
0,02
|
150
|
|
3
|
Время,
необходимое на поиск информации и её выдачу
|
0,55
|
0,1
|
100
|
|
4
|
Исправление
ошибок
|
0,55
|
0,04
|
50
|
Годовую экономию от внедрения программного комплекса получим
по формуле 3.12:
3.3 Расчет
годового экономического эффекта
Экономический эффект определяется по формуле 3.20:
Эф = Эг - Ен·K, (3.20)
где Эг =19362,68 - годовая экономия текущих
затрат, грн; К = 15260,5 - капитальные затраты на создание ПМК, грн.; Ен=
0,42 [17] - нормативный коэффициент экономической эффективности
капиталовложений, доли.
Тогда Эф =19362.68 - 0,42*15260,5 =12953.27 грн.
3.4 Расчет
коэффициента экономической эффективности и срока окупаемости капиталовложений
Коэффициент экономической эффективности капиталовложений
найдем по формуле:
p = Эг/К. (3.21)
ЕР =19362,68/15260,5 = 1,27
Так как, ЕР =1,27 > Ен = 0,42, то
внедрение разработанного программного комплекса является экономически
эффективным.
Срок окупаемости капиталовложений определим по формуле 3.22:
(3.22)
Тогда подставив значение коэффициента экономической эффективности
в формулу 3.22, получим:
года.
Так как ТР =0,79 < Тн = 2,4 года (срок
окупаемости капиталовложений меньше нормативного), то можно утверждать, что
капиталовложения используются эффективно.
3.5 Выводы по
разделу
В ходе проведения расчётов были определены экономические
показатели разработанного программно-методического комплекса. Их численные
значения приведены ниже.
Годовая экономия Эг составляет 19362,68 грн. Экономический
эффект от внедрения комплекса равен = 12953,27 грн. в год.
Коэффициент экономической эффективности разработанного
комплекса Ep равен 1,27. Данный коэффициент определяет срок окупаемости
капиталовложений, который примерно равен 8 месяцам.
Для наглядности все показатели сведены в таблицу 3.3.
Основная экономия достигается за счет уменьшения затрат
времени на обработку приходных и расходных документов, на подготовку отчетов и
сводов, на поиск информации и исправление ошибок.
Таблица 3.3 - Основные экономические показатели
|
Показатель
|
Обозначение
|
Ед. изм.
|
Значение
|
|
Капитальные
затраты на создание программного изделия
|
К
|
грн.
|
15260,5
|
|
Годовая
экономия текущих затрат
|
Эг
|
грн.
|
19362,68
|
|
Годовой
экономический эффект
|
Эф
|
грн.
|
12953,27
|
|
Коэффициент
экономической эффективности
|
Ер
|
-
|
1,27
|
|
Срок
окупаемости капитальных вложений
|
Тр
|
месяц
|
8
|
4. Охрана
труда
4.1 Анализ
опасных и вредных производственных факторов
Как известно полностью безопасных и безвредных производств не
существует. Задача охраны труда свести к минимуму вероятность поражения или
заболевания работающего, с одновременным обеспечением комфорта при максимальной
производительности труда.
Согласно ГОСТ 12.0.003-74 ССБТ "Опасные и вредные
производственные факторы. Классификация" производственные факторы делят на
следующие группы:
– физические факторы;
– химические факторы;
– биологические факторы (микроорганизмы,
макроорганизмы);
– психофизиологические факторы (физические нагрузки,
умственное перенапряжение, эмоциональные нагрузки, монотонность работы и др.).
Носителями опасных и вредных производственных факторов являются:
предметы труда, средства производства, продукты труда, энергия,
природно-климатическая среда, фауна, люди, окружающая производственная среда.
При работе с ЭВМ на оператора воздействуют группы
производственных факторов [21]:
– Факторы производственной среды. Наиболее значимые
физические факторы производственной среды, к которым принадлежат
электромагнитные волны разных частотных диапазонов, электростатические поля,
шум, параметры микроклимату и целая группа светотехнических показателей.
Влияние химических и, особенно, биологических факторов производственной среды
на пользователя компьютера - значительно меньше;
– Профессиональные качества и опыт определяют
внутренние средства деятельности, обусловливают надежную и безошибочную
деятельность пользователя, позволяют находить безопасные методы решения задач
даже в нестандартных ситуациях;
– Средства внешней деятельности в основном определяются
эргономическими показателями организации рабочего места, формы и параметров его
элементов, пространственного расположения основного и дополнительного
оборудования, могут существенно снизить физические и психофизиологические
напряжения, которые действуют на пользователя.
Выделим опасные и вредные производственные факторы, которые
возникают во время работы оператора с компьютером [21].
Рассмотрим физические факторы:
– повышенный уровень шума на рабочем месте (от
вентиляторов блока питания и аудиоплат);
– повышенное значение напряжения в электрической сети,
замыкание которого может произойти через тело человека;
– повышенный уровень статического напряжения;
– недостаточная концентрация отрицательных ионов в
воздухе рабочей зоны;
– повышенный уровень электромагнитного излучения;
– повышенная напряженность электрического поля;
– неблагоприятное разделение яркости в поле зрения;
– недостаточная освещенность на рабочем месте.
К химическим факторам относятся: повышенный состав в воздухе
рабочей зоны пыли, озона.
Рассмотрим психофизиологические факторы:
– физическое перенапряжение статической
(опорно-мышечная система) и динамической (кисти рук) нагрузки;
– нервно-психологическая нагрузка, перенапряжение
зрительного анализатора, умственное перенапряжение, монотонность труда,
эмоциональное перенапряжение.
Проанализируем наиболее значимые производственные факторы,
которые часто приводят к заболеваниям, вызванные длительным контактом оператора
с компьютером.
При работе с ЭВМ основное напряжение припадает на все
элементы зрительного анализатора. И зрению оператора наносится непоправимый
урон. Это связано по большей мере с дисплеем, который обычно изготавливается на
основе электронно-лучевой трубки. Поэтому дисплей излучает широкий спектр
электромагнитных волн различных диапазонов - вплоть до мягкого рентгеновского
излучения. Поэтому оператор (в случае, если он находится менее чем в метре от дисплея),
получает немалую дозу облучения.
К сожалению, даже на дисплее с высоким разрешением иногда
бывает трудно что-либо разобрать. Происходит это или из-за бликов или из-за
пыли. Для устранения и тех и других, как уже было указано выше, применяются защитные
экраны. Дисплей надо устанавливать таким образом, чтобы на него не падали блики
от окон и от осветительных приборов.
Однако даже если удалось устранить все вышеперечисленные
вредные факторы, зрение все равно будет портиться. Происходит это оттого, что
при работе за дисплеем человек непроизвольно начинает моргать реже, чем обычно,
что приводит к ускоренному высыханию поверхности глаз и к их преждевременному
"износу".
Большое значение имеет оптимальная планировка рабочего места
и рациональный режим труда и отдыха.
Проведем количественную оценку условий труда на рабочем месте
[22].
В проекте рассматривается помещение со следующими
показателями в скобках указана балльная оценка:
Параметры микроклимата в теплый период года:
температура - 22°С; (2 балла)
скорость воздуха - 0.7 м/с. (3 балла)
влажность воздуха - 55 %; (2 балла)
общая освещенность Е = 100 лк; (4 балла)
продолжительность сосредоточенного наблюдения - 50 %; (2
балла)
уровень шума - 54 дбА; (3 балла)
Характеристика помещений: длина - 9 м.; ширина - 4 м.; высота
- 5 м; количество помещений - 3; количество рабочих мест - 9.
Необходимо провести санитарно-гигиенические мероприятия по
улучшению характеристик воздуха производственного помещения, организации труда
и отдыха оператора и снижению уровня шума.
Интегральную балльную оценку тяжести труда на конкретном
рабочем месте можно определить по формуле (4.1).
, (4.1)
где Хоп - элемент условий труда, который получил наибольшую
оценку;
- средний балл всех активных элементов условий труда кроме
определяющего Хоп, который определяется по формуле (4.2)
(4.2)
Элементом условий труда, который получил наибольшую оценку
является общая освещенность: ХОП = 4. Средний балл всех элементов условий труда
равен
= (2+3+2+2+3) / (6 - 1) = 2.4
Находим интегральную бальную оценку тяжести труда по формуле (4.1)
=10 (4+2,4 (6 - 4) /6) = 40.8 (баллов)
Интегральная оценка тяжести труда в 40.8 баллов соответствует 3
категории тяжести труда.
Интегральная балльная оценка тяжести труда Ит позволяет
определить влияние условий труда на работоспособность человека. Для этого
сначала определяется степень утомления в условных единицах:
; (4.3)
.
где 15,6 и 0,64 - коэффициенты регрессии.
Работоспособность человека определяется как величина
противоположная утомлению (в условных единицах):
= 100 - Y (4.4)= 100 - 39.375 = 60.625
Расчеты показали необходимость различных мер применительно к
уровень шуба (3 балла), скорость воздуха (3 бала) и общая освещенность (4
балла).
4.2
Разработка мероприятий по обеспечению безопасных и комфортных условий труда на
рабочих местах
Основными санитарно-гигиеническим мероприятиями являются:
– организация рационального освещения;
– защита от шума;
– защита от электромагнитных излучений;
– оздоровление воздуха рабочей зоны;
– организация работы и отдыха.
Климатические условия являются важным фактором надежной
работы средств вычислительной техники и высокой работоспособности
обслуживающего персонала. Требования к параметрам микроклимата и чистоте
воздуха установлены ГОСТ 12.1.005-88 ССБТ "Воздух рабочей зоны. Общие
санитарно-гигиенические требования".
Для обеспечения нормативным требованиям необходимо
рассчитывать вентиляцию. Расчет вентиляции осуществляется в зависимости от
количества работающих. Необходимое количество воздуха (м3/ч),
которое обеспечивает соответствие параметров воздуха рабочей зоны нормированным
значением, определяется по следующей формуле (4.5)
(4.5)
где L’ - нормативное количество воздуха на одного работающего,
которое зависит от удельного объема помещения, м3/ (ч*чел);-
количество работающих.
Удельный объем помещения (м3/чел) определяется по
формуле (4.6)
(4.6)
где V - объем помещения, м3.
Величина нормативного количества воздуха V определяется по [14,
таблица П.2]
Исходя из того, что оборудование занимает 20 % объема, определяем
свободный объем помещения
м3.
Удельный свободный объем составляет
м3/чел
т.к. удельный свободный объем > 40 м3/чел., то
организация дополнительной вентиляции не требуется.
Защита от шума имеет большое значение. Шум неблагоприятно
воздействуя на организм человека, вызывает психические и физиологические
нарушения, снижающие работоспособность и создающие предпосылки для общих и
профессиональных заболеваний. Звукоизоляция ограждающих конструкций помещений
должна отвечать нормативным требованиям согласно НПАОП 000-1.28-10.
Для снижения уровня шума в помещениях, где устанавливается
оборудование, являющееся источником шумообразования, потолок или стены выше
панелей (1.5-1.7 м от пола), а иногда и стены и потолок облицовываются
звукопоглощающим материалом с максимальным коэффициентом поглощения в области
частот 63-8000Гц независимо от количества единиц установленного оборудования
[14].
В качестве звукопоглощающего материала используют специальные
перфорированные плиты, панелей, а также плотной хлопчатобумажной ткани, которой
драпируют потолки и стены. Кроме того, используют подвесные акустические
потолки.
Рассчитываем уровень шума. Размеры которого длина 9 м, ширина 4 м,
высота 5 м, составляет 54 дБ А. Пол в помещении, - паркет, стены и потолок -
обычная штукатурка. Определим снижение уровня шума после акустической обработки
стен и потолка звукопоглощающим материалом (коэффициент поглощения 0,9).
Снижение уровня шума за счет акустической обработки помещения ΔL определяется по следующей формуле (4.7)
ΔL = 10 lg (A2/A1),
(4.7)
где А1, А2 - звукопоглощение помещения до и после акустической
обработки, единиц поглощения. Звукопоглощение помещения определяется по формуле
А = S∙α, (4.8)
где S - площадь поверхности, м2;
a - коэффициент поглощения материала поверхности, единицы
поглощения.
Коэффициенты поглощения материалов стен, потолка и пола, приведены
[32]. Находим коэффициенты поглощения материалов стен (0,03), потолка (0,03) и
пола (0,06).
Определяем по формуле (4.8) звукопоглощение помещения до
проведению обработки:
А1 = 2∙9∙5∙0,03+2∙4∙5∙0,03+9∙4∙0,03+9∙4∙0,06
=7,14 единиц поглощения.
Определяем за формулой (4.8) звукопоглощение помещения после
акустической обработки (обработки стен и потолка)
А2= 2∙9∙5∙0,9+2∙4∙5∙0,9+9∙4∙0,9+9∙4∙0,06
=151,56 единиц поглощения.
Снижение уровня шума за формулой (4.7) составляет
DL = 10 lg (151,56/7,14) = 13,3 дБ.
Уровень шума после обработки помещения (54 - 13,3 = 40,7 дБ А)
отвечает нормативным требованиям к помещению из ПЕОМ.
Освещение рабочего места - важнейший фактор создания нормальных
условий труда. Возникает необходимость освещения как естественным, так и
искусственным светом. Первый случай характерен для светлого времени суток и при
работе в помещениях, в которых имеются проемы в стенах и крыше здания, во
втором случае применяются соответствующие осветительные установки искусственного
света. Конструктивно проемы могут быть различными по исполнению и
местонахождению [32].
В нашем случае освещение боковое - световые проемы (окна)
расположены в наружных стенах. Хорошо, если окна, обеспечивающие естественное
освещение, имеют северную ориентацию. Если нет, необходимо принять меры,
благодаря которым интенсивный солнечный свет из южных или западных окон не
мешал бы работе. Коэффициент естественного освещения должен быть не менее 1.5%.
Если отсутствует достаточная освещенность поля зрения работающего
равномерно распределенным световым потоком, надо создать такое искусственное
освещение, при котором суммарный световой поток от всех установленных
светильников распределяется равномерно. Наиболее удобным здесь является
комбинированное освещение (НПАОП 0.00-1.28-10).
Как правило, используют люминесцентные лампы. Эти лампы имеют
высокую световую отдачу (до 75 лм/Вт), большой срок службы (до 10000 часов) и
хорошую цветопередачу. К недостаткам люминесцентных ламп относятся малая
единичная мощность при больших размерах ламп и значительное снижение светового
потока к концу срока службы. Для общего и местного освещения помещений,
общественных и промышленных зданий применяют лампы типа ЛБ 18-1, ЛДЦ 18 и ЛБ 58
и т.д.
В осветительных установках (ОУ) помещений следует использовать
систему общего освещения, выполненную потолочными или подвесными
люминесцентными светильниками, равномерно размещенными по потолку рядами,
параллельно светопроемам, так, чтобы экран монитора находился в зоне защитного
угла светильника, и его проекция не приходилась на экран монитора.
Работающие за видеотерминалами не должны видеть отражение
светильников на экране ЭВМ.
Минимальная освещенность рабочей поверхности стола рекомендуется в
пределах 300 - 700 люкс.
Яркость экрана устанавливается равной 0.5 или более яркости
рабочей поверхности стола при освещенности 300 - 500 люкс.
Для освещения помещения рекомендуется применять светильники серий
ЛПО13, ЛПО31, ЛПО33 исполнение 001 и 006, ЛСО02, ЛСО04 с металлической
экранирующей решеткой и непрозрачной боковинами.
В качестве источников света рекомендуется использовать
люминесцентные лампы мощностью 40 Вт или энергоэкономичные мощностью 36 Вт типа
ЛБ, ЛХВ и ЛЕЦ как наиболее эффективные и приемлемые с точки зрения
спектрального состава, цветовая температура излучения которых находится в
диапазоне 3500-4200 К.
Рассчитаем общее освещение производственного помещения,
размеры которого А=9, В=4, Н=5 при использовании светильников ЛПО 02 с четырьмя
люминесцентными лампами ЛБ-20. Коэффициенты отражательной способности потолка,
стен, рабочей поверхности соответственно 0,7; 0,5; 0,3. Высота рабочей
поверхности 0,8 м, высота свеса 0,1 м. Выполняемые зрительные работы относятся
к ІІІ разряду, под разряда "в”.
Нормами ДБНВ.2.5.28-2006 нормированная освещенность от общего
освещения для зрительных работ ІІІ "в ” составляет 300 лк.
Находим характеристики светильника и лампы:
– длина светильника 655мм;
– ширина 655 мм;
– световой поток лампы 1180 лк.
Определяем высоту подвеса светильников по формуле (4.9):
= H - (h г. м. + h св.), (4.9)= 5 -
(0,8 + 0,1) = 4,1 м.
Проверяем возможность использования метода светового потока:
, (4.10)
т.е. использование метода правомерное.
Определяем индекс помещения по формуле (4.11):
, (4.11),
Коэффициент использования светового потока определяется в
зависимости от отражательной способности потолка, стены и рабочей поверхности
(0,7; 0,5; 0,3) и индекса помещения (0,7).
Для данного светильника, который относится к группе 11, при
индексе помещения i = 0,7 и заданных коэффициентах отражательной способности
коэффициент использования η = 25%.
Определяем необходимое количество светильников по формуле (4.12):
(4.12)
Принимаем расположение в 2 ряда, параллельно длинной стороне
помещения, тогда число светильников в ряду будет равно:
(4.13)
Принимаем Np=4.
Общее число светильников:
Определяем фактическую освещенность по формуле (4.14):
(4.14)
что удовлетворяет нормам.
Расстояние между светильниками в ряде по формуле (4.15):
(4.15)
Расстояние от крайних светильников к стене:
(4.16)’
Расстояние между рядами светильников (при ширине светильника 0,655
м):
(4.17)
Расстояние между крайними рядами и стенами:
(4.18)
Суммарная электрическая мощность всех светильников, установленных
в помещении составляет:
= 12∙4∙20 = 960 Вт = 0,96 кВт.
Рассчитанная система общего освещения обеспечивает выполнение
нормативных требований.
Особые требования должны быть предъявлены к электробезопасности
помещения при комплектации его видеотерминалами с электропитанием 200-230 В
(ГОСТ 12.1.030-87, ГОСТ 12.1.019-79). Помещения должны быть оснащены
устройствами защитного отключения. Электророзетки, находящиеся на рабочих
местах, нужно располагать в труднодоступном месте. Свободные розетки необходимо
закрыть заглушками. Должны быть соблюдены нормы, препятствующие легкому
извлечению сетевых вилок из розеток, для этого на розетках устанавливаются
защитные кожухи.
Средства вычислительной техники требуется устанавливать и
подключать в соответствии с инструкциями по их эксплуатации. Для обеспечения
электробезопасности при работе за компьютером требуется предусмотреть защитное
заземление. Защитное заземление - это преднамеренное соединение с заземляющим
устройством металлических частей электроустановок и корпусов оборудования,
которые вследствие нарушения изоляции могут оказаться под напряжением. В
результате защитного заземления величина отпускающего тока не превышает 6 мА
(переменный ток) и 15 мА (постоянный ток) при условии нахождения человека под
током не более 30 секунд.
Согласно ГОСТ 12.1.004-91 "Пожарная безопасность. Общие
требования" здания и те их части, в которых расположены ЭВМ, должны быть
не ниже второй степени огнестойкости. Над и под помещениями, где располагаются
ЭВМ, а также в смежных с ними помещениях не разрешается расположение помещений
категорий А и Б взрывопожарной безопасности. Помещения категории Б необходимо
отделять от помещений с ЭВМ противопожарными стенами.
Помещения, в которых расположены персональные ЭВМ и
дисплейные залы должны быть оснащены системой автоматической пожарной
сигнализации с переносными углекислотными или порошковыми огнетушителями в
количестве 2 шт. на каждые 20 м2. Не реже одного раза в квартал
необходимо очищать от пыли агрегаты и узлы, кабельные каналы и пространства
между проходами.
Организацию рабочих мест на при работе с ЭВМ необходимо
осуществлять с учетом современных эргономических требований. Конструкция
рабочей мебели (столы, кресла или стулья) должна обеспечивать возможность
индивидуальной регулировки соответственно росту работающего и создать удобную
позу.
Рабочее место для выполнения работ в положении сидя должно
соответствовать требованиям НПАОП 0.00-1.28-10, ГОСТ 12.2.032-78. В конструкции
его элементов необходимо учитывать характер работы, психологические особенности
человека и его антропометрические данные.
Рабочий стол должен регулироваться по высоте в пределах
680-760 мм; при отсутствии такой возможности его высота должна составлять 720
мм. Оптимальные размеры рабочей поверхности столешницы 1600x900 мм. Под
столешницей рабочего стола должно быть свободное пространство для ног с
размерами по высоте не менее 600 мм, по ширине 500 мм, по глубине 650 мм. На
поверхности рабочего стола для документов необходимо предусматривать размещение
специальной подставки, расстояние которой от глаз должно быть аналогичным
расстоянию от глаз до клавиатуры, что позволяет снизить зрительное утомление.
Ширина сидения должна составлять не менее 400 мм, глубина -
не менее 380 мм. Высота опорной поверхности спинки должна быть не менее 300 мм,
ширина - не менее 300 мм, радиус ее кривизны в горизонтальной плоскости 400 мм.
Угол наклона стенки должен изменяться в пределах 90-110 градусов к плоскости
сидения.
На рабочем месте необходимо предусматривать подставку для
ног. Ее длина должна составлять 400 мм, ширина 350 мм. Необходимо
предусматривать регулировку высоты подставки в пределах 0-150 мм и угла ее
наклона - в пределах 0-20 градусов. Она должна иметь рифленое покрытие и бортик
высотой 10 мм по нижнему краю.
Монитор должен отвечать следующим техническим требованиям:
– яркость свечения экрана не менее 100 кд/м2;
– минимальный размер светящейся точки - не более 0.4 мм
для монохромного дисплея и не более 0,6 мм для цветного дисплея;
– контрастность изображения знака - не менее 0.8;
– количество точек на строке - не менее 640;
– низкочастотное дрожание изображения в диапазоне 0.5 -
1.0 Гц должно находиться в пределах 0.1 мм;
– экран должен иметь антибликовое покрытие;
– размер экрана должен быть не менее 31 см по
диагонали, а высота символов на экране - не менее 3.8 мм, при этом расстояние
от глаз оператора до экрана должно быть в пределах 40 - 80 см;
– неиспользуемое рентгеновское излучение, а также
излучения в ультрафиолетовом, инфракрасном и радиочастотном диапазонах должны
соответствовать гигиеническим нормам (ДСанПіН 3.3.2 - 007-98, ГОСТ
12.1.006-84);
– видеомонитор должен быть оборудован поворотной
площадкой, позволяющей перемещать ВДТ в горизонтальной и вертикальной
плоскостях в пределах 130-120 мм и изменять угол наклона на 10-15 градусов;
– при работе с текстовой информацией (в режиме ввода
данных, редактирования текста и чтения с экрана ВДТ) наиболее физиологичным
является предъявление черных знаков на светлом (белом) фоне;
– предпочтительная цветность монохромного изображения -
белым, зеленым, желтым и оранжевым цветами;
– клавиатура не должна быть жестко завязана с
монитором.
Режим труда и отдыха пользователей персональных компьютеров
Рациональный режим труда и отдыха пользователей персональных
компьютеров установленный с учетом психофизиологической напряженности их труда,
динамики функционального систем организма и работоспособности, предусматривает
строгое соблюдение регламентных перерывов. При этом перерывы должны быть
оптимальной длительности; слишком длительные перерывы ведут к нарушению рабочей
установки, расстройству динамического стереотипа. (ДСанПіН 3.3.2 007-98)
С целью снижения или устранения нервно-психического,
зрительного и мышечного напряжения, предупреждения переутомления необходимо
проводить сеансы психофизиологической разгрузки и снятия усталости во время
регламентированных перерывов и после окончания рабочего дня.
4.3 Оценка
эффективности мероприятий по охране труда
Для оценки эффективности определяются новое значение
категории тяжести. Изменение показателя характеризует эффективность проведенных
мероприятий.
Параметры микроклимата в теплый период года:
|
Температура
|
(2 балл)
|
|
Скорость
воздуха
|
(2 балла)
|
|
Влажность
воздуха
|
(2 балла)
|
|
Общая
освещенность
|
(2 балл)
|
|
Продолжительность
сосредоточенного наблюдения
|
(2 балл)
|
|
Уровень шума
|
(2 балла)
|
Определим интегральную оценку тяжести труда после внедрения
мероприятий по охране труда по формуле (4.19):
где Х рассчитывается по формуле (4.20)
, (4.20)
.
Интегральная оценка тяжести труда в 33 балла отвечает II категории
тяжести труда (работы, которые выполняются в условиях, соответствующим
предельно допустимым концентрациям и уровням санитарно-гигиенических элементов,
а также допустимым величинам психофизиологических элементов).
Определим степень утомления по формуле (4.2) работоспособность по
формуле (4.3) персонала в условных единицах после внедрения мероприятий по
охране труда, которая рассчитывается:
, (4.19)
.
Определяем рост производительности труда по формуле (4.21):
(4.21)
где 0.2 - эмпирический коэффициент, который показывает влияние
роста уровня работоспособности на производительность труда.
Для оценки эффективности мероприятий по охране труда определим
также уменьшение тяжести труда и степени утомления.
Расчёты показали эффективность мероприятий по охране труда.
Анализ опасных и вредных производственных факторов позволил
разработать мероприятия по улучшению условий труда на рабочем месте (уровень
шума и общая освещенность вентиляция производственного помещения и).
Определение интегральной тяжести труда, а также расчеты показателей
работоспособности и степени утомления человека показали эффективность
предложенных мероприятий по охране труда.
Общие выводы.
В результате выполнения дипломного проекта был разработан
программно методический комплекс информационной поддержки деятельности
системного администратора машиностроительного техникума.
Для программного обеспечения была подключина база данных из Access
в Delphi через ADOConnection, разработана структура базы данных учета
компьютерной техники. Выбрано в качестве средства разработки Delphi, в качестве
СУБД MSAccess, позволяющие выполнять все необходимые операции инвентаризации.
При выборе, средств разработки и ПО для информационной поддержки деятельности
системного администратора отдавалось предпочтение доступным средствам для
уменьшения расходов на разработку.
ПМК информационной поддержки деятельности системного администратора
машиносторительного техникума обеспечивает стабильную работу по организации и
ведении базы данных компьютерной техники.
В графической части дипломного проекта приведены диаграммы,
блок-схемы, выбор средств разработки, экранные формы.
Список использованной
литературы
1 Кенин
А.А., Самоучитель системного администратора, 2005.
Вильямс
Д.В., Освой самостоятельно системное администрирование Unix за 21 день, 2009.
3 Должностная
инструкция системного администратора.
4 Григорьев
А.В., Методология функционального моделирования SADT
<http://www.masters.donntu.edu.ua/2010/fknt/bolotova/library/tez7.htm>.
Щербакова
А.Н. Синтаксис диаграмм и моделей sadt. - Глава: 3.
<http://bookzooka.com/book/333-issledovanie-sistem-upravleniya-g-l-rusinn-a-shherbakova/6-3-sintaksis-diagramm-i-modelej-sadt.html>
Гуржий
А.М. "Основи програмування”.
Корняков
В.В. Программирование документов и приложений MS Office.
Рубанцев
В.А. Delphi в примерах, играх и программах, 2011.
9 Голованов
М.А., Создание компонентов в среде Delphi. Руководство разработчика:,
Евгений Веселов, 2004.
Фуллер
<http://hotline.ua/knigi/author/lori-ulrih-fuller-5512> Л.У. Access 2010
для чайников, Кен Кук <http://hotline.ua/knigi/author/ken-kuk-5513>, Кук
К. <http://hotline.ua/knigi/author/kuk-k-55850>, Фуллер Л.У.
<http://hotline.ua/knigi/author/fuller-lu-164956>, 2011.
Гуржий
А.М., М.С. Львов, О.В. Спиваковський, - М.: Каравелла, 2004. - 355с.
Пильщиков)
В.М. "Сборник упражнений по языку Паскаль". - М.: Наука, 1989 - 160с.
Марченко
А.И. "Программирование в среде Borland Pascal" Марченко, Л.А.
Марченко - М.: Юниор, 2002 - 496с.
Флёнов
М.Е. - "Библия Delphi" (3-е издание) - 2011 Каравелла, 2003 - 352с.
Тарасов
А.Ф. Методические указания к лабораторным работам по дисциплине "Языки
объектно-ориентированного программирования" для студентов специальности
7.080402 очной и заочной формы обучения / Сост. А.В. Алтухов - Краматорск:
ДГМА, 2000. - 87с.
Абрамов
"Теория алгоритмов" С.А., Е.В. Зима - М.: Наука, 1990 - 289с.
Лапчик
М.П. "Вычисления. Алгоритмизация. Программирование " - М.:
Просвещение, 1988 - 321с.
Жидецький
В.Ц. Охорона праці користувачів комп’ютерів. - Львів: Афіша, 2000. - 176 с.
Демирчоглян
Г.Г. Компьютер и здоровье. - М.: Лукоморье, 1997. - 256.
20)
Навакатикян А.О. Охрана труда пользователей компьютерных видеодисплейных
терминалов / А.О. Навакатикян, В.В. Кальниш, С.Н. Стрюков. - К.: Охрана труда,
1997. - 400 с.
Юсина
Г.Л. Організація роботи студентів з виконання розділу "Охорона праці"
дипломних проектів / Г.Л. Юсіна, Л.В. Дементій. - Краматорськ: ДДМА, 2009. - 80
с.
Дементий
Л.В., Юсина А.Л. Охрана труда в автоматизированном производстве. Обеспечение
безопасности труда - Краматорск: ДГМА, 2007. - 300 с.
Приложения
Приложение А
ВЕДОМОСТЬ ПРОЕКТА
|
Формат
|
№ п/п
|
Наименование
документа
|
Наименование
объекта или изделия
|
Кол-во листов
|
|
А4
|
1
|
Пояснительная
записка
|
КИТ
07т.00.00.00. ДП. ПЗ
|
7
|
|
Графическая
часть
|
|
А4
|
2
|
Детализирующая
SADT диаграмма "Информационной поддержки деятельности системного
администратора машиностроительного техникума"нулевого уровня
|
КИТ
07т.01.00.00. ДП. ПЛ
|
1
|
|
А4
|
3
|
Диаграмма
прецедентов "Информационной поддержки деятельности системного
администратора машиностроительного техникума" 1 уровня
|
КИТ
07т.01.00.00. ДП. ПЛ
|
1
|
|
А4
|
4
|
Диаграмма
прецедентов "Информационной поддержки деятельности системного
администратора машиностроительного техникума" 2 уровня
|
КИТ
07т.01.00.00. ДП. ПЛ
|
1
|
|
А4
|
5
|
Диаграмма
классов анализа предметной области "Информационная поддержка
деятельности системного администратора машиностроительного техникума"
|
КИТ
07т.01.00.00. ДП. ПЛ
|
1
|
|
А4
|
6
|
Диаграмма
последовательностей для учета списка компьютерной техники
|
КИТ
07т.01.00.00. ДП. ПЛ
|
1
|
|
А4
|
7
|
ER-диаграмма
предметной области "Информационная поддержка деятельности системного
администратора машиностроительного техникума"
|
КИТ
07т.01.00.00. ДП. ПЛ
|
1
|
|
Графическая
часть
|
|
А4
|
8
|
Диаграмма
прецедентов "Информационная поддержка деятельности системного
администратора"
|
КИТ
07т.01.00.00. ДП. ПЛ
|
1
|
|
CD
|
9
|
Носитель с
информацией
|
КИТ
07т.01.00.00. ДП. ПЛ
|
|