Проектирование автоматизированной информационной системы мониторинга качественного состава ППС

  • Вид работы:
    Дипломная (ВКР)
  • Предмет:
    Информационное обеспечение, программирование
  • Язык:
    Русский
    ,
    Формат файла:
    MS Word
    3,77 Мб
  • Опубликовано:
    2013-02-05
Вы можете узнать стоимость помощи в написании студенческой работы.
Помощь в написании работы, которую точно примут!

Проектирование автоматизированной информационной системы мониторинга качественного состава ППС

МИНИСТЕРСТВО ОБРАЗОВАНИЯ И НАУКИ

РОССИЙСКОЙ ФЕДЕРАЦИИ

ФЕДЕРАЛЬНОЕ АГЕНТСТВО ПО ОБРАЗОВАНИЮ

ФИЛИАЛ ГОУ ВПО МОСКОВСКОГО ГОСУДАРСТВЕННОГО

УНИВЕРСИТЕТА ТЕХНОЛОГИЙ И УПРАВЛЕНИЯ В Г. ВЯЗЬМЕ

Факультет

Дневной формы обучения

Кафедра Информатизации и управления




ДИПЛОМНЫЙ ПРОЕКТ

Тема: «Проектирование автоматизированной информационной системы мониторинга качественного состава ППС

АННОТАЦИЯ

АВТОМАТИЗИРОВАННАЯ ИНФОРМАЦИОННАЯ СИСТЕМА МОНИТОРИНГА КАЧЕСТВЕННОГО СОСТАВА ППС, БАЗА ДАННЫХ, МАТЕМАТИЧЕСКОЕ, ИНФОРМАЦИОННОЕ, ПРОГРАММНОЕ, ТЕХНИЧЕСКОЕ ОБЕСПЕЧЕНИЕ, ИНФОЛОГИЧЕСКОЕ МОДЕЛИРОВАНИЕ, ДАТОЛОГИЧЕСКОЕ ПРОЕКТИРОВАНИЕ.

Объектом проектирования настоящего дипломного проекта является автоматизированная информационная система (АИС) мониторинга качественного состава ППС. Основные этапы и методы разработки указанной автоматизированной системы отражены в настоящей пояснительной записке.

Проектирование АИС осуществлялось с применением методов структурного подхода, инструментов СУБД Access 2003, интегрированной среды разработки Borland Delphi 7.0 и языка структурированных запросов SQL.

Разработанная АИС позволяет рассчитывать аккредитационные показатели, вести учёт отдела кадров.

ВВЕДЕНИЕ

Одним из видов деятельности организации является управление персоналом.

Управление персоналом заключается в формировании системы управления персоналом; планировании кадровой работы, разработке оперативного плана работы с персоналом; проведении маркетинга персонала; определении кадрового потенциала и потребности организации в персонале.

В последнее время широкое распространение получило использование персональных компьютеров в структурных подразделениях организаций, в том числе в отделе кадров, отделах труда и заработной платы и т.д.

Автоматизированное рабочее место (АРМ) специалиста по управлению персоналом как инструмент рационализации обеспечивает выполнение в автоматизированном режиме следующих комплексов и отдельных задач: информационно-справочное обслуживание; учет и анализ кадрового обеспечения; система автоматизации кадрового учета предназначена для хранения и обновления информации о штатах и сотрудниках организации, автоматической разработки приказов различных видов, получения отчетов, как по типовым утвержденным формам, так и по произвольным для внутреннего использования, а также формирования справок по текущим запросам. Использование данной системы обеспечивает ведение штатного расписания организации; ведение персонального учета сотрудников; автоматизированную разработку приказов с одновременным внесением в учетные данные изменений, вызванных этими приказами; формирование тарификационных ведомостей, штатного расписания, форм статистической отчетности и других типовых отчетных форм; ведение поисково-справочной работы; анализ качества подбора и расстановки кадров.

Система автоматизации кадрового учета следит за повышением квалификации, подготовкой научно-педагогических и научных кадров в аспирантуру, докторантуру и другие высшие учебные заведения, имеющие государственную аккредитацию. Повышение квалификации научно-педагогических работников университета проводится не реже одного раза в 5 лет в образовательных учреждениях системы повышения квалификации и профессиональной переподготовки кадров. Если преподаватель не проходил повышение квалификации 5 лет, он не имеет право работать.

Система автоматизации кадрового учета обеспечивает выполнение в автоматизированном режиме задачи расчета процента показателя остепененных преподавателей.

Как правило, любая АИТ направлена на формирование, сбор, передачу, хранение и обработку информации с учетом потребностей конкретного пользователя независимо от ее объемов, обеспечивая при этом автоматизацию рутинных и формализуемых операций, выполняемых управленческим персоналом, и подготовку аналитической информации для принятия решений.

Следует отметить, что применение АИТ в управлении персоналом обеспечивает:

- экономию рабочего времени сотрудников кадровой службы за счет использования более эффективной технологии обработки информации;

выполнение функций, которые не выполнялись ранее сотрудниками кадровой службы, за счет экономии времени на практическую реализацию автоматизированных функций;

- повышение качества управленческих решений за счет более «высокой» информационной поддержки руководства;

- повышение степени обоснованности принимаемых управленческих решений;

повышение статуса сотрудников, выполняющих должностные обязанности с использованием прогрессивных технологий;

рост заинтересованности сотрудников службы управления персоналом в повышении собственной квалификации для ликвидации отставания имеющихся знаний и навыков от требований, используемых в организации АИТ.

Внедрение и практическое использование АРМ оказывает положительное воздействие на организацию труда специалиста по кадрам. Положительный социально-экономический эффект выражается в росте производительности труда и снижении его рутинности.

Управление персоналом достаточно крупной организации - филиала ГОУВПО «МГУТУ» в г. Вязьме связано с необходимым повышением квалификации научно-педагогических работников университета, которое проводится не реже одного раза в 5 лет в образовательных учреждениях системы повышения квалификации.

Для привлечения перспективных преподавателей ведется работа в стимулировании, выявлении их способностей, подготовкой и направлении подходящих кандидатур на обучение.

Так же управление персоналом связано с накоплением большого количества информации о личных данных сотрудников. Традиционно информация хранится на бумажных носителях. При этом трудно осуществить быстрый отбор нужных данных при приеме на работу, уходе в отпуск, увольнении, переходе на другую должность или других перемещениях сотрудника.

Таким образом, автоматизация управления персоналом филиала является нужным и перспективным процессом.

Целью исследования, проводимого в рамках настоящего дипломного проекта, является проектирование АИС мониторинга качественного состава ППС.

Объектом настоящего исследования является деятельность отдела кадров.

Предметом настоящего исследования является методы и средства повышения эффективности управления персоналом организации.

Задачами исследования, проводимого в рамках настоящего дипломного проекта, являются:

системный анализ предметной области, постановка задачи исследования;

построение модели «AS - IS» деятельности объекта автоматизации;

описание основных обеспечивающих подсистем АИС мониторинга качественного состава ППС

проектирование базы для хранения информации, сопровождающей использование АИС мониторинга качественного состава ППС;

проектирование программного обеспечения АИС мониторинга качественного состава ППС.

Информационной базой исследования является учебная и оригинальная литература по теории автоматизированных систем обработки информации и управления (АСОИУ), ГОСТы ряда 3460Х, регламентирующие стадии проектирования АИС, CASE - средства Сomputer Associates BPWin v4.1, СУБД Access 2003, техническая документация по Microsoft Office Excel 2003 и Microsoft Office Access 2003, нормативные документы ГОУ ВПО «Московский государственный университет технологий и управления» в г. Вязьме Смоленской области.

ГЛАВА 1. ОПИСАНИЕ И АНАЛИЗ ИНФОРМАЦИОННОЙ СИСТЕМЫ ОТДЕЛА КАДРОВ ФИЛИАЛА ГОУ ВПО «МГУТУ» В Г. ВЯЗЬМЕ СМОЛЕНСКОЙ ОБЛАСТИ

1.1 Общая характеристика филиала ГОУ ВПО «МГУТУ» в г. Вязьме Смоленской области и его деятельности

Филиал ГОУ ВПО «Московский государственный университет технологий и управления» в г. Вязьме Смоленской области (ВФ МГУТУ) основан в 1996 году, как филиал Московского государственного заочного института пищевой промышленности (приказ Государственного комитета Российской Федерации по высшему образованию № 1485 от 10.09.96 г. «О создании филиала Московского государственного заочного института пищевой промышленности в г. Вязьме Смоленской области») на базе функционирующего с 1994 года Учебно-консультационного пункта Московского государственного заочного института пищевой промышленности в г. Вязьме, впоследствии переименованного в Московскую государственную технологическую академию (приказ Министерства образования РФ № 229 от 01.09.99 г. «О переименовании Московского государственного института пищевой промышленности в Московскую государственную технологическую академию») и после аттестации и аккредитации в 2003 году переименованного в филиал Московского государственного университета технологий и управления приказом Министерства образования Российской Федерации № 601 от 12.02.2004г. «О переименовании филиалов государственного образовательного учреждения высшего профессионального образования Московского государственного университета технологий и управления» в г. Вязьме Смоленской области.

С 1994 года в филиале ведется прием студентов на очную и заочную формы обучения по технологическому, техническому и экономическому направлениям. С 1999 года проходят выпуски по специальностям:

080109.65 «Бухгалтерский учет, анализ и аудит»,

080500.62 «Менеджмент организации»,

.65 «Автоматизированные системы обработки информации и управления»,

260202.65 «Технология хлеба, кондитерских и макаронных изделий»,

080301.65 «Коммерция (торговое дело)»,

.65 «Экономика и управление на предприятии (пищевая промышленность)»,

260201.65 «Технология хранения и переработки зерна»,

.65 «Автоматизация технологических процессов и производств (в агропромышленной отрасли)»,

140401.65 «Техника и физика низких температур»,

260601.65 «Машины и аппараты пищевых производств».

Филиал ГОУ ВПО «МГУТУ» в г. Вязьме Смоленской области функционирует под управлением ректората Московского государственного университета технологий и управления (МГУТУ) и Федерального агентства по образованию Российской Федерации в системе Министерства образования и науки Российской Федерации. Общее управление осуществляет Ученый совет МГУТУ, а также Ученый совет филиала. Непосредственное управление осуществляет директор филиала, назначенный на должность приказом ректора университета.

Филиал ГОУ ВПО «МГУТУ» в г. Вязьме по своей организационно-правовой форме является государственным образовательным учреждением высшего профессионального образования.

Полное наименование: Филиал государственного образовательного учреждения высшего профессионального образования «Московский государственный университет технологий и управления» в г. Вязьме Смоленской области.

Сокращенное наименование - Филиал ГОУ ВПО «МГУТУ» в г. Вязьме Смоленской области

Местонахождение:

Юридический адрес:   215119, г. Вязьма, Смоленская область, ул. Ленина, д. 54

Фактический адрес: 215119, г. Вязьма, Смоленская область, ул. Ленина, д. 54

Главными задачами (основной деятельностью) филиала являются:

·   удовлетворение потребностей личности в интеллектуальном, культурном и нравственном развитии посредством получения высшего и послевузовского профессионального образования;

·   удовлетворение потребностей общества и государства в квалифицированных специалистах с высшим образованием и научно-педагогических кадрах высшей квалификации;

·   организация и проведение фундаментальных и прикладных научных исследований, в том числе и по проблемам образования;

·   подготовка, переподготовка и повышение квалификации специалистов и руководящих работников;

·   накопление, сохранение и преумножение нравственных, культурных и научных ценностей общества;

·   распространение знаний среди населения, повышение его образовательного и культурного уровня;

·   воспитательный потенциал филиала по молодежной политике, культуре и спорту в регионе.

В своей деятельности филиал ГОУ ВПО «МГУТУ» в г. Вязьме руководствуется Законами Российской Федерации «Об образовании», «О высшем и послевузовском профессиональном образовании», законодательными актами Российской Федерации, Типовым положением об образовательном учреждении высшего профессионального образования (высшем учебном заведении) Российской Федерации, нормативными актами Федерального агентства по образованию, Уставом университета, Положением о филиале и другими правоустанавливающими документами.

Управление филиалом осуществляется в соответствии с Уставом МГУТУ и Положением о филиале ГОУ ВПО «МГУТУ» в г. Вязьме Смоленской области и иными нормативными и локальными актами.

В филиале действует выборный представительный орган - Ученый совет ВФ МГУТУ. Положение об Ученом совете филиала рассмотрено на заседании Ученого совета ВФ МГУТУ (протокол №6 от 30.01.2007г.) и утверждено директором ВФ МГУТУ.

Непосредственное управление деятельностью филиала осуществляет директор, назначенный приказом ректора.

К структурным подразделениям, определяющим учебную и научную деятельность ВФ МГУТУ, относятся: кафедры, студенческий научно-исследовательский Центр (СНИЦ), отдел по международным связям, лаборатории, библиотека, учебно-методический центр, вычислительный центр, деканаты, отдел трудоустройства и практики студентов, отдел маркетинга, рекламы и дополнительного образования, отдел дистанционного образования, Региональное представительство Федерального Центра тестирования Министерства образования и науки РФ, Центр подготовки выпускников к ЕГЭ.

В структуре филиала ВФ МГУТУ есть отдел кадров. На отдел кадров возложены следующие задачи:

. Кадровое обеспечение деятельности организации.

. Управление персоналом на основе современных методов кадрового менеджмента.

. Соблюдение трудового законодательства в деятельности организации.

. Организационно-методическое руководство, координация и контроль деятельности структурных подразделений организации по кадровым вопросам.

. Подготовка и представление руководству информационно аналитических материалов о состоянии и перспективах развития трудовых ресурсов и кадровой службы организации.

. Совершенствование и внедрение новых методов организации работы, в том числе на основе использования современных информационных технологий, социальной и когнитивной психологии.

. Участие в пределах своей компетенции в подготовке и исполнении управленческих решений руководства организации.

. Решение иных задач в соответствии с целями организации.

1.2 Описание и анализ информационной системы отдела кадров

Техническое обеспечение (ТО) представляет собой комплекс технических средств (технические средства сбора регистрации, передачи, обработки, отображения, размножения информации, оргтехника и др.), обеспечивающих работу АИТ. Центральное место среди всех технических средств занимает ПЭВМ. Структурными элементами ТО наряду с техническими средствами являются также методические и руководящие материалы, техническая документация и обслуживающий эти технические средства персонал.

Техническое обеспечение отдела кадров в филиале ГОУ ВПО «МГУТУ» в г. Вязьме Смоленской области включает следующие средства вычислительной техники: 1 ПЭВМ. Некоторые технические характеристики данного ПЭВМ: Процессор Intel Pentium III 1200 MHz 512 Mb ОЗУ Жесткий диск 80 Gb CD-RW GeForce MX4 Монитор ACER AL1716As

Также имеется многофункциональный принтер/копир Canon iR-1210.

В филиале имеется локальная вычислительная сеть и выделенный сервер, на котором установлена операционная система Windows 2003 Server. Все ПЭВМ включены в состав локальной вычислительной сети. Топология сети - звезда.

Программное обеспечение (ПО) включает совокупность программ, реализующих функции и задачи АИТ и обеспечивающих устойчивую работу комплексов технических средств. В состав программного обеспечения входят общесистемные и специальные программы, а также инструктивно-методические материалы по применению средств программного обеспечения и персонал, занимающийся его разработкой и сопровождение на весь период жизненного цикла АИТ.

Программное обеспечение отдела кадров в филиале включает во - первых, системное программное обеспечение, которое представлено базовым программным обеспечением: операционной системой, программой - оболочкой; сервисным программным обеспечением: антивирусным средством, программами обслуживания различных устройств (например, жёсткого диска), утилитами и т.д. На ПЭВМ предприятия установлена операционная система Windows XP, антивирусное средство Kaspersky Anti-Virus, программа - оболочка Total Commander, программное обеспечение для записи информации на компакт - диски Nero Burning ROM.

Во - вторых, пользователи ПЭВМ отдела кадров в филиале ГОУ ВПО «МГУТУ» в г. Вязьме Смоленской области используют следующее программное обеспечение: пакет MS Office 2003, программный продукт «ГАРАНТ», программу для подготовки данных персонифицированного учета, передаваемых в Пенсионный Фонд РФ «ПД СПУ, и другие программные продукты.

Математическое обеспечение (МО) - это совокупность математических методов, моделей и алгоритмов обработки информации, используемых при решении функциональных задач и в процессе автоматизации проектировочных работ АИТ. МО включают средства моделирования процессов управления, методы и средства решения типовых задач управления, методы оптимизации исследуемых управленческих процессов и принятия решений (методы многокритериальной оптимизации, математического программирования, математической статистики, теории массового обслуживания и т.д.). Техническая документация по этому виду обеспечения АИТ содержит описание задач, задания по алгоритмизации, экономико-математические модели задач, текстовые и контрольные примеры их решения.

Математическое обеспечение отдела кадров в филиале ГОУ ВПО «МГУТУ» в г. Вязьме Смоленской области включает методики и алгоритмы обработки информации, реализованные в перечисленных выше программных продуктах, используемых на рабочих местах указанного предприятия.

Лингвистическое обеспечение (ЛО) объединяет совокупность языковых средств для формализации естественного языка, построения и сочетания информационных единиц в ходе общения персонала АИТ со средствами вычислительной техники. С помощью лингвистического обеспечения осуществляется общение человека с машиной. ЛО включает информационные языки для описания структурных единиц информационной базы АИТ (документов, показателей, реквизитов и т.п.): языки управления и манипулирования данными информационной базы АИТ; языковые средства информационно-поисковых систем; языковые средства автоматизации проектирования АИТ; диалоговые языки специального назначения и другие языки; систему терминов и определений, используемых в процессе разработки и функционирования автоматизированных систем управления.

Лингвистическое обеспечение организации, включает русский язык - государственный язык, на котором создаются документы и оформлен интерфейс большинства программных продуктов, используемых в организации, языки, встроенные в программные продукты, установленные в организации.

Информационное обеспечение (ИО) - совокупность единой системы классификации и кодирования информации, унифицированных систем документации, схем информационных потоков, циркулирующих в организации, методология построения баз данных. Данная подсистема предназначена для своевременного представления информации, принятия управленческих решений. Информационное обеспечение предприятий и организаций представляет собой информационную модель данного объекта.

Информационное обеспечение отдела кадров в филиале ГОУ ВПО «МГУТУ» в г. Вязьме Смоленской области включает картотеку документов, включающую в себя следующие документы: карточка по форме Т-2, штатный формуляр-карточка преподавательского состава, журнал регистрации входящей документации, журнал регистрации листков нетрудоспособности, годовые статистические отчеты о распределении кадров, книга специального воинского учета передачи личных карточек и военных билетов, списки профессорско-преподавательского состава, научных работников и вспомогательного персонала, журнал регистрации трудовых договоров, номенклатура дел отдела управлением персоналом, штатное расписание, табель учета рабочего времени, СУБД Access 2003 и некоторые другие документы. Модель «AS - IS» подсистемы управления персоналом филиала ГОУ ВПО «МГУТУ» в г. Вязьме Смоленской области приведена в пункте 2.3.

Эргономическое обеспечение (ЭО) как совокупность методов и средств, используемых на разных этапах разработки и функционирования АИТ, предназначено для создания оптимальных условий высокоэффективной и безошибочной деятельности человека в АИТ, для ее быстрейшего освоения. В состав эргономического обеспечения АИТ входят: комплекс различной документации, содержащей эргономические требования к рабочим местам, информационным моделям, условиям деятельности персонала, а также набор наиболее целесообразных способов реализации этих требований и осуществления эргономической экспертизы уровня их реализации; комплекс методов, учебно-методической документации и технических средств, обеспечивающих обоснование формулирования требований к уровню подготовки персонала, комплекс методов и методик, обеспечивающих высокую эффективность деятельности человека в АИТ.

Эргономическое обеспечение предприятия включает интерфейс программных продуктов, автоматизированное рабочее место, организованное в соответствии с действующими санитарными нормами.

Правовое обеспечение (ПО) - совокупность правовых норм, регламентирующих правовые отношения при функционировании АИС и юридический статус результатов ее функционирования.

Правовое обеспечение отдела кадров в филиале включает Устав государственного образовательного учреждения высшего профессионального образования «Московский государственный университет технологий и управления» от 09.03.2004, Лицензию № 4516 от 30.03.2005, Положение о филиале государственного образовательного учреждения высшего профессионального образования «Московский государственный университет технологий и управления» от 26.02.2004, Доверенность № 9 от 25.03.2008, Правила внутреннего распорядка филиала государственного образовательного учреждения высшего профессионального образования «Московский государственный университет технологий и управления» в г. Вязьме Смоленской области от 27.02.2007, и др.

Организационное обеспечение - совокупность документов, устанавливающих организационную структуру, права и обязанности пользователей и эксплуатационного персонала автоматизированной системы в условиях функционирования, проверки и обеспечения работоспособности автоматизированной системы.

Организационное обеспечение отдела кадров в филиале ГОУ ВПО «МГУТУ» в г. Вязьме Смоленской области включает должностные инструкции всех сотрудников организации, правила техники безопасности.

1.3 Модель «AS - IS» подсистемы управления персоналом филиала ГОУ ВПО «МГУТУ» в г. Вязьме Смоленской области

Основными функциями отдела кадров ВФ МГУТУ являются ниже перечисленные.

. Комплектование организации кадрами рабочих и служащих требуемых профессий, специальностей и квалификации в соответствии с целями, стратегией и профилем организации, внешними и внутренними условиями ее деятельности.

. Формирование и ведение банка данных о количественном и качественном составе кадров организации, их развитии и движении.

. Прогнозирование и определение текущей и перспективной потребности в кадрах и источников ее удовлетворения на основе изучения рынка труда, установления прямых связей с учебными заведениями и службами занятости, контактов с предприятиями аналогичного профиля.

. Информирование работников организации об имеющихся вакансиях, использование средств массовой информации для помещения объявлений о найме работников.

. Разработка кадровой политики и кадровой стратегии организации.

6. Осуществляет работу по подбору, отбору и расстановке кадров на основе оценки их квалификации, личных и деловых качеств, контролирует правильность использования работников в подразделениях предприятия.

7. Прием и расстановка молодых специалистов и молодых рабочих в соответствии с полученной в учебном заведении профессией и специальностью, совместно с руководителями подразделений организация их стажировки, проведение мероприятий по адаптации вновь принятых работников к производственной деятельности.

. Создание резерва для выдвижения на основе таких организационных форм, как планирование деловой карьеры, подготовка кандидатов на выдвижение по индивидуальным планам, ротационное передвижение руководителей и специалистов, обучение на специальных курсах, стажировка на соответствующих должностях.

. Аттестация работников организации, ее методическое и информационное обеспечение, анализ результатов аттестации, разработка мероприятий по реализации решений аттестационных комиссий, подготовка предложений по совершенствованию проведения аттестации.

. Разработка, адаптация и внедрение систем комплексной оценки работников и результатов их деятельности, служебно-профессионального продвижения персонала.

. Своевременное оформление приема, перевода и увольнения работников в соответствии с трудовым законодательством, положениями, инструкциями и приказами руководителя организации, учет личного состава, выдача справок о настоящей и прошлой трудовой деятельности работников, хранение и заполнение трудовых книжек, и ведение установленной документации по кадрам, подготовка материалов для представления персонала к поощрениям и награждениям.

. Подготовка документации по пенсионному страхованию, документов для назначения пенсий работникам организации, представление их в орган социального обеспечения и пенсионный фонд.

. Совершенствование научно-методического обеспечения кадровой работы, ее материально-технической и информационной базы, внедрение современных методов управления кадрами с использованием автоматизированных систем "АСУ-кадры" и автоматизированных рабочих мест работников кадровых служб, создание банка данных о персонале организации, его своевременное обновление и пополнение, оперативное представление необходимой информации пользователям.

. Контроль исполнения руководителями подразделений организации действующих нормативно-правовых актов, а также приказов и распоряжений руководителя организации по вопросам кадровой политики и работы с персоналом.

. Обеспечение социальных гарантий трудящихся в области занятости, соблюдение порядка трудоустройства и переобучения высвобождающихся работников, предоставление им установленных льгот и компенсаций.

. Анализ кадровой работы в организации, разработка предложений по ее улучшению.

. Табельный учет, составление и выполнение графиков отпусков, контроль за состоянием трудовой дисциплины в подразделениях организации и соблюдением работниками правил внутреннего трудового распорядка, анализ причин текучести кадров, разработка и участие в реализации предложений по укреплению трудовой дисциплины, снижению текучести кадров, предотвращению потерь рабочего времени.

. Ведение учета и составление установленной отчетности по кадровой работе.

. Осуществление в пределах своей компетенции иных функций в соответствии с целями и задачами организации.

В процессе управления персоналом отдел кадров филиала взаимодействует со следующими структурными подразделениями: администрацией, кафедрами, преподавателями, Росаккредитагентством (Федеральным агентством по образованию), головным ВУЗом «МГУТУ», организациями, на базе которых осуществляется повышение квалификации ППС (см. рис. 1.1).

Рис. 1.1. Информационные потоки отдела кадров ВФ МГУТУ

Пояснение к рис. 1.1: 1 - обозначает сведения и документы, которые администрация, предоставляет в отдел кадров: утвержденные и подписанные приказы о приеме, перемещении, увольнении работников, табели рабочего времени, распоряжения, и другие документы, а отдел кадров предоставляет администрации проекты документов, сведения о работниках; 2 - обозначает сведения и документы (положение о кафедре, должностные инструкции, сведения о повышении квалификации ППС), которые предоставляются в отдел кадров; 3 - обозначает сведения о требованиях, которые Росаккредитагентство (Фед. агентство по образованию) передает в отдел кадров и отдел кадров смотрит соответствует ли все показатели этим требованиям; 4 - обозначает сведения и документы, которые сотрудники филиала предоставляют в отдел кадров: документы об образовании и повышении квалификации, о семейном положении, о воинской обязанности, трудовую книжку, паспорт и т.д., для участия в конкурсе на замещение вакантных должностей; 5 - обозначает сведения и документы о ППС, которые отдел кадров предоставляет в головной ВУЗ, а головной вуз запросы о необходимой документации; 6 - обозначает документы об образовании преподавателей, которые отдел кадров предоставляют в организации, а организации предоставляют знания преподавателям и документы о повышении квалификации в отдел кадров.

Раз в 5 лет высшие учебные заведения проходят государственную аккредитацию и аттестацию, в этой связи серьёзные требования предъявляются к ППС. Отделом кадров филиала фиксируется информация о количестве остепененных преподавателей. Сотрудники отдела кадров должны в соответствии с требованиями, предъявляемыми к университетам осуществлять мониторинг количества кандидатов и докторов относительно к общему количеству преподавателей, должны учитывать также процент остепененных преподавателей в соответствии с занимаемой ставкой.

Росаккредитагентством в сфере образования разработана система показателей, в соответствии с которыми производится оценка деятельности высших учебных заведений. Многие из указанных показателей связаны с уровнем профессиональной подготовки ППС. При проведении аттестации вузов производится расчет аккредитационных показателей и осуществляется сравнение полученных значений с эталонными.

Для получения сведений о преподавателе преподавателями заполняются анкеты, в которых указывается возраст, образование, наличие ученой степени, ученого звания и согласие на дальнейшее обучение. При необходимости из числа преподавателей выбираются наиболее перспективные и направляются на повышение уровня их профессиональной квалификации.

Из функций управления персоналом отделом кадров филиала реализуются следующие функции:

- наем, отбор и прием персонала;

обучение, повышение квалификации и переподготовка кадров;

мониторинг качественного состава ППС вуза.

Рассмотрим более подробно функции управления персоналом филиала ГОУ ВПО «МГУТУ» в г. Вязьме Смоленской области, которые будут реализовываться в программном обеспечении АИС.

Функция «Наем, отбор и прием персонала» заключается в получении, анализе и систематизации информации для принятия решения о приёме сотрудника на постоянное или временное место работы в филиале. При найме на работу дается объявление в газету, в которой указывается, требуемые характеристики принимаемого работника, также могут пригашаться сотрудники из головного вуза. В рамках профотбора анализируют ученые степени, ученые звания, научные труды и т. д. кандидатов. Если работник соответствует требованиям, его принимают на работу. При приеме сотрудника он предоставляет в отдел кадров все необходимые документы, т.е. паспортные данные, ПФР, ИНН, свидетельство о заключении брака, свидетельства о рождении детей, дипломы об образовании, научные труды и далее составляется приказ о приеме на работу и трудовой договор.

Рассмотрим реализацию функции «Обучение, повышение квалификации и переподготовка кадров» в ВФ МГУТУ. Выявляются работники, которые способны повышать свой научный и педагогический потенциал и направляются для обучения, на повышение квалификации, переподготовку кадров.

Функция «Мониторинг качественного состава ППС вуза» заключается в получении сведений о качественном составе ППС.

Не менее одного раза в учебный год осуществляется мониторинг показателей качественного состава ППС вуза (филиала), это обусловлено аккредитационными требованиями к вузам.

Аккредитационные показатели характеризуют как деятельность вуза в целом, так и профессорско-преподавательский состав, в частности:

- процент штатных преподавателей;

- процент ставок штатных преподавателей;

- процент ППС с ученой степенью кандидата наук;

процент ППС с ученой степенью доктора наук;

процент в ППС кандидатов наук в зависимости от занимаемой ставки;

процент в ППС докторов наук в зависимости от занимаемой ставки;

Введем необходимые условные обозначения для удобства применения рассмотренных показателей при построении математической модели.

Процент ППС с учеными степенями кандидатов наук показывает, сколько в вузе работает преподавателей с учеными степенями кандидатов наук. Критериальное значение показателя для университета - 60%.

рс = Рс / Р * 100%,

где Р - количество ППС вуза всего;

Рс - количество ППС с учеными степенями кандидатов наук.

Процент ППС с учеными степенями докторов наук показывает, сколько в вузе работает преподавателей с учеными степенями докторов наук. Критериальное значение показателя для университета - 60%.

рд = Рд / Р * 100%,

где Р - количество ППС вуза всего;

Рд - количество ППС с учеными степенями докторов наук.

Процент ППС с учеными степенями кандидатов наук в зависимости с занимаемой ставкой показывает, сколько в вузе работает преподавателей с учеными степенями кандидатов наук в зависимости с занимаемой ставкой. Критериальное значение показателя для университета - 60%.

рсс = Рсс / Рс * 100%,

где Рс - количество ставок ППС вуза всего;

Рсс - количество ППС с учеными степенями кандидатов наук в зависимости с занимаемой ставкой.

Процент ППС с учеными степенями докторов наук в зависимости с занимаемой ставкой показывает, сколько в вузе работает преподавателей с учеными степенями докторов наук в зависимости с занимаемой ставкой. Критериальное значение показателя для университета - 60%.

Рдс = Рдс / Рс * 100%

где Рс - количество ставок ППС вуза всего;

Рдс - количество ППС с учеными степенями докторов наук в зависимости с занимаемой ставкой.

1.4. Обоснование актуальности темы

Рыночная экономика ставит ряд принципиальных задач, важнейшей из которых является: максимально эффективное использование кадрового потенциала. Практика управления персоналом 90-х годов показывает неэффективность шаблонных решений сложных социально-экономических проблем. В этот период внедряются новые методы работы с людьми, обеспечивающие учет интересов предпринимателей и персонала. Инновационные подходы к управлению персоналом способствуют реализации творческого потенциала персонала.

В настоящее время службы управления персоналом организаций решают сложные и многообразные задачи и представляют собой порой довольно крупные подразделения, включающие в свой состав 50 и более служащих. Они строят свою работу на основе стратегического планирования и мышления, расширении гарантий занятости трудовых ресурсов.

Многие руководители пришли к выводу, что управление персоналом является эффективным и важнейшим фактором процветания организации, значение которого быстро возрастает.

В ВФ МГУТУ немногочисленный отдел кадров, он включает только двух сотрудников. В организации работают 27 штатных преподавателей, 36 штатных сотрудников. К работе в филиале привлекаются преподаватели - совместители, их 19. На каждого формируется и ведется личное дело, карточка по форме Т - 2, штатный формуляр-карточка преподавательского состава. Ведутся годовые статистические отчеты о распределении кадров. Создаются приказы о приёме, переводе, увольнении сотрудников и преподавателей по личному составу. За 2008 год было создано 272 приказа. В отделе кадров производится регистрация больничных листов. За период 2008 года зарегистрировано 42 больничных листа, а с января по апрель 2009 года - 25. Заполняется и регистрируется табель рабочего времени, составляются договора возмездного оказания услуг по факту оказания услуг, производится учет и хранение трудовых книжек сотрудников, ведется журнал регистрации учета, выдачи трудовых книжек. Ведется журнал регистрации листков нетрудоспособности, журнал регистрации трудовых договоров.

В отделе кадров работа производится с множеством документов, сотрудник отдела кадров должен быстро и безошибочно составлять, находить, передавать, регистрировать, исполнять многочисленную документацию разнородную по назначению. Например, сотрудник отдела кадров обязан передать в Головной вуз МГУТУ в г. Москве всю интересующую его информацию о ППС (списки ППС, их паспортные данные, послевузовское профессиональное образование и т.п.).

Также необходимым условием автоматизации является пусть не постоянно, но периодически возникающая необходимость обработки значительных объёмов информации, причем в рекордно короткие временные интервалы.

Примером информационных процессов, подлежащих автоматизации в деятельности отдела кадров является процесс расчёта стажа работника: общего, непрерывного, в пределах данной организации. Также пенсионный фонд может срочно потребовать период работы любого сотрудника. И с помощью АОК можно найти нужную информацию в кратчайшие сроки. Не нужно поднимать все трудовые книжки и вручную подсчитывать период работы.

Целесообразно разработать базу данных, в которой можно было бы создавать и хранить всю необходимую документацию для ведения кадрового учёта на предприятии, а при необходимости организовывать оперативный поиск требуемых документов.

На этапе системного анализа предметной области выявлены основные функции, которые должна реализовывать прикладная программа по ведению кадрового учета, разрабатываемая в рамках настоящего дипломного проекта:

хранение и обновление информации о штатах и сотрудниках филиала МГУТУ (ведение личных дел);

полные данные об образовании сотрудников и преподавателей;

расчет сведений о стаже (учет общего трудового, непрерывного стажа и стажа, дающего право на надбавку за выслугу лет);

выдача сведений о профессорско-преподавательском составе, научных работниках (сведения об ученых степенях, ученых званиях);

ведение трудовых договоров;

ведение приказов;

формирование списка сотрудников можно с группировкой по различным признакам;

формирование отчетов.

ГЛАВА 2. ПРОЕКТИРОВАНИЕ ИНФОРМАЦИОННОГО ОБЕСПЕЧЕНИЯ АИС

2.1 Описание основных обеспечивающих подсистем АИС для мониторинга качественного состава ППС

Работа с базой данных АИС мониторинга качественного состава ППС организована по технологии «Файл-сервер». Поэтому минимальный комплекс технических средств, необходимый для работы АИС мониторинга качественного состава ППС составляют 1 ПЭВМ; устройства ввода-вывода информации. Конфигурация ПЭВМ должна быть следующая: процессор не ниже Celeron 1000 МГц или Pentium III - 1200 МГц, оперативная память 128 Мб и выше, жесткий диск - 20 Гб, монитор LG или Samsung 15". Для вывода отчётов желательно наличие принтера.

В качестве базового программного обеспечения АИС следует использовать операционную систему Windows 2000 или более поздние версии. База данных АИС мониторинга качественного состава ППС разработана средствами СУБД MS Access 2003, поэтому для функционирования АИС необходима указанная СУБД. Для печати отчётов (справок) необходим табличный редактор MS EXCEL.

Эргономическое обеспечение АИС мониторинга качественного состава ППС включает интерфейс программного обеспечения, разработанный средствами СУБД MS Access 2003. Интерфейс программного обеспечения АИС предоставляет пользователю удобство при работе с данным программным продуктом за счёт однозначности и понятности пунктов меню, позволяет быстро выполнять переход от одной функциональной формы к другой. Программным обеспечением АИС осуществляется поддержание в адекватном состоянии системы справочников, за счёт использования которых повышается оперативность ввода информации в основные рабочие таблицы базы данных АИС и уменьшается количество ошибок, возникающих при повторном использовании условно - постоянной информации.

Информационное обеспечение АИС мониторинга качественного состава ППС включает документы, создаваемые и обрабатываемые в исследованной предметной области, схемы информационных потоков их движения, базу данных.

Информационное обеспечение включает картотеку документов, включающую в себя следующие документы: карточка по форме Т-2, личные данные сотрудников, годовые статистические отчеты о распределении кадров, списки профессорско-преподавательского состава, научных работников и вспомогательного персонала, журнал регистрации трудовых договоров, СУБД Access 2003 и некоторые другие документы. Модель «AS - IS» подсистемы управления персоналом филиала ГОУ ВПО «МГУТУ» в г. Вязьме Смоленской области приведена в главе 1.4.

Основой математического обеспечения АИС мониторинга качественного состава ППС является алгоритм расчета всех показателей и сравнение значений с эталонами.

Лингвистическое обеспечение АИС мониторинга качественного состава ППС, включает русский язык - государственный язык, на котором создается база данных АИС и оформлен интерфейс СУБД MS Access 2003..

Эргономическое обеспечение предприятия включает интерфейс программных продуктов, автоматизированное рабочее место, организованное в соответствии с действующими санитарными нормами.

Правовое обеспечение (ПО) - совокупность правовых норм, регламентирующих правовые отношения при функционировании АИС и юридический статус результатов ее функционирования.

Правовое обеспечение включает Устав государственного образовательного учреждения высшего профессионального образования «Московский государственный университет технологий и управления» от 09.03.2004, Лицензию № 4516 от 30.03.2005, Положение о филиале государственного образовательного учреждения высшего профессионального образования «Московский государственный университет технологий и управления» от 26.02.2004, Доверенность № 9 от 25.03.2008, Правила внутреннего распорядка филиала государственного образовательного учреждения высшего профессионального образования «Московский государственный университет технологий и управления» в г. Вязьме Смоленской области от 27.02.2007, и др.

Организационное обеспечение - совокупность документов, устанавливающих организационную структуру, права и обязанности пользователей и эксплуатационного персонала автоматизированной системы в условиях функционирования, проверки и обеспечения работоспособности автоматизированной системы.

Организационное обеспечение включает должностные инструкции всех сотрудников организации, правила техники безопасности.

2.2 Проектирование базы данных АИС

.2.1. Инфологическое моделирование предметной области

Информационными объектами базы данных подсистемы мониторинга качественного состава ППС на примере филиала ГОУ ВПО «Московский государственный университет технологий и управления» в г. Вязьме Смоленской области, являются следующие сущности.

. Информационный объект «Личная карточка (общие сведения)» - содержит личные данные работника, обладает свойствами:

номер записи;

табельный номер;

дата составления;

наименование организации;

фамилия, имя, отчество;

гражданство;

состояние в браке (код);

квалификация (код);

занимаемая должность (код);

признак ППС или работника;

номер ИНН;

номер ПФР;

общий стаж;

непрерывный стаж;

стаж, дающий право на надбавку за выслугу лет;

фактический адрес;

домашний телефон;

фотография;

признак архивности.

. Информационный объект «Паспортные данные» обладает следующими свойствами:

серия, номер паспорта;

фамилия, имя, отчество;

дата рождения;

место рождения;

дата выдачи;

наименование организации, выдавшей паспорт;

адрес;

признак архивности.

. Информационный объект «Образование» обладает следующими свойствами:

номер записи;

фамилия, имя, отчество;

тип образования;

серия, номер диплома (документа об образовании);

наименование образовательного учреждения;

дата начала обучения;

дата окончания обучения;

специальность по диплому (код);

квалификация по диплому (код);

список научных трудов;

признак архивности.

. Информационный объект «Образовательный стандарт» обладает следующими свойствами:

код образовательного стандарта;

наименование образовательного стандарта.

. Информационный объект «Состояние в браке» обладает следующими свойствами:

код состояния;

наименование состояния.

. Информационный объект «Состав семьи» обладает следующими свойствами:

номер записи;

фамилия, имя, отчество;

степень родства;

Ф.И.О. родственника;

год рождения;

признак архивности.

. Информационный объект «Знание иностранного языка» обладает следующими свойствами:

код языка;

фамилия, имя, отчество;

наименование языка;

степень знания языка;

признак архивности.

. Информационный объект «Трудовой договор» обладает следующими свойствами:

номер записи;

фамилия, имя, отчество;

номер трудового договора;

дата составления;

признак архивности.

. Информационный объект «Специальность» обладает следующими свойствами:

код специальности;

наименование специальности.

. Информационный объект «Квалификация» обладает следующими свойствами:

код квалификации;

наименование квалификации.

. Информационный объект «Язык» обладает следующими свойствами:

код языка;

наименование языка.

. Информационный объект «Степень знания» обладает следующими свойствами:

код;

наименование.

. Информационный объект «Карточка со ставками» обладает следующими свойствами:

номер записи;

фамилия, имя, отчество;

номер учебного года;

должность;

количество ставок;

признак архивности.

. Информационный объект «Занимаемая должность» обладает следующими свойствами:

код должности;

наименование должности.

. Информационный объект «Приказ» обладает следующими свойствами:

номер записи;

фамилия, имя, отчество;

номер приказа;

дата составления.

. Информационный объект «Основание» обладает следующими свойствами:

код основания;

наименование основания.

В исследуемой предметной области имеются следующие сущности: «Личная карточка (общие сведения)», «Паспортные данные», «Образование», «Образовательный стандарт», «Состояние в браке», «Состав семьи», «Знание иностранного языка», «Трудовой договор», «Специальность», «Квалификация», «Язык», «Степень знания», «Карточка со ставками», «Занимаемая должность», «Приказ», «Основание» (см. табл. 2.1).

Таблица 2.1 Отношения между объектами

Наименование и тип связи

Сущность

Сущность

Включает (1:1)

Личная карточка (общие сведения)

Паспортные данные

Включает (1:1)

Личная карточка (общие сведения)

Состояние в браке

Включает (1:N)

Личная карточка (общие сведения)

Состав семьи

Включает (1: N)

Личная карточка (общие сведения)

Занимаемая должность

Включает (1:N)

Личная карточка (общие сведения)

Знание иностранного языка

Включает (1:N)

Личная карточка (общие сведения)

Образование

Указывается (N:1)

Образование

Специальность

Указывается (N:1)

Образование

Тип образования

Продолжение табл. 2.1

Наименование и тип связи

Сущность

Сущность

Указывается (N:1)

Образование

Квалификация

Включает (1:1)

Личная карточка (общие сведения)

Трудовой договор

Включает (1:1)

Личная карточка (общие сведения)

Приказ

Включает (N:1)

Знание иностранного языка

Степень знания языка

Включает (N:1)

Знание иностранного языка

Язык

Включает (1:1)

Карточка со ставками


Следующий этап проектирования АИС мониторинга качественного состава ППС включает построение концептуальной модели данных предметной области. Наиболее распространенным средством моделирования данных являются диаграммы «Сущность-связь» (ERD). ER - диаграмма исследуемой предметной области представлена на рис. 2.1.

Рис. 2.1. ER-диаграмма исследованной предметной области

2.2.2 Обоснование и выбор инструментария для разработки АИС мониторинга качественного состава ППС

Для разработки АИС мониторинга качественного состава ППС в рамках данного дипломного проекта была выбрана система программирования Borland Delphi 7.0. Среда Delphi 7 представляет собой интегрированную оболочку разработчика, в которую входит набор специализированных программ, ответственных за разные этапы создания готового приложения.- язык и среда программирования, относящаяся к классу RAD- (Rapid Application Development - «Средство быстрой разработки приложений») средств CASE - технологии. Мощность и гибкость языка программирования Delphi - безусловное достоинство языка, выгодно отличающее эту систему программирования от других инструментов RAD. Ядро языка Delphi является язык Паскаль.

Визуальное проектирование избавляет программиста от многих аспектов разработки интерфейса программы, так как Delphi автоматически готовит необходимые программные заготовки и соответствующий файл ресурсов.

Среда разработки Delphi предоставляет разработчику поистине великолепный набор простых в использовании инструментов, позволяющих быстро разрабатывать сложные проекты, создавая приятный и удобный пользовательский интерфейс. В этой среде очень просто работать с любым современным сервером баз данных, для которого есть соответствующий драйвер. Связь с базой данных в Delphi устанавливается настройкой всего нескольких свойств и заданием пары-тройки дополнительных параметров.

Использование компонентов визуального программирования не только во много раз сокращает сроки разработки программ, но и существенно снижает вероятность случайных программных ошибок.

Система управления базой данных дает возможность пользователям осуществлять непосредственное управление данными, а программистам быстро разрабатывать более совершенные программные средства их обработки.

Характеристики готовых прикладных пакетов определяются, прежде всего, принятой в СУБД организацией данных и типом используемого транслятора.

При разработке АИС мониторинга качественного состава ППС наравне со средой программирования Delphi была использована реляционная СУБД Access фирмы Microsoft.

На сегодняшний день Microsoft Асcess - компонент семейства офисных приложений Microsoft Office - является одной из самых популярных настольных СУБД. Это связано с тем, что Асcess обладает очень широким диапазоном средств для ввода, анализа и представления данных. Эти средства являются не только простыми и удобными, но и высокопродуктивными, что обеспечивает высокую скорость разработки приложений.

Чтобы приложения, создаваемые в среде Асcess, сделать удобными для пользователей и функционирующими эффективно, рационально использовать язык VBA, который, будучи языком программирования для всех компонентов Microsoft Office, позволяет также интегрировать их между собой и тем самым способствует быстрой разработке приложений на основе уже готовых компонентов.

База данных под управлением СУБД Асcess - это файл с расширением .MDB, включающий в себя классы объектов:

- таблицы для хранения данных;

формы для ввода и редактирования БД в интерактивном режиме;

запросы для обработки таблиц и других запросов;

страницы доступа для работы с БД с помощью программ-обозревателей Интернета;

макросы для автоматизации выполнения рутинных действий;

модули на базовом языке программирования Visual Basic для обработки данных;

отчеты для вывода результатов обработки данных.

СУБД Асcess 2000 содержит много новых функций для работы в сети Интернет, это: страницы доступа к данным, вывод таблиц запросов, отчетов в формате HTML, добавление полей-ссылок на объекты БД и Web-компоненты Microsoft Office 2003, в том числе электронные таблицы, диаграммы, динамические сводные таблицы. В СУБД Асcess 2003 усовершенствована функция создания и перехода по гиперссылкам. СУБД Асcess 2003 поддерживает новый стандарт доступа к данным OLE DB, благодаря которому можно создавать полноценные клиент-серверные приложения. Клиентская часть приложений разрабатывается с использованием средств Асcess, серверная часть - с помощью Microsoft SQL Server.

СУБД Асcess позволяет производить обмен данными между компонентами системы и другими приложениями Windows, поддерживается экспорт и импорт данных из текстовых файлов и электронных таблиц. При коллективном использовании СУБД Асcess дает возможность защитить информацию так, что разные пользователи имеют разные права по просмотру или изменению информации: при этом предусмотрены средства обеспечения целостности данных. СУБД Асcess поддерживает реляционную модель данных, так как ее основу составляют таблицы.

2.2.3 Датологическое проектирование

После того, как выбор СУБД завершён, необходимо приступить к проектированию датологической модели базы данных. При формировании датологической схемы, каждая из определённых в концептуальной схеме сущностей отображается в таблицу, кроме того, таблицами базы данных становятся отношения между сущностями.

После определения информационных объектов предметной области и их свойств, необходимо определить на какие таблицы можно разбить данные, для ведения учета отдела кадров, подлежащие хранению в БД, какое имя можно присвоить каждой таблице, какие таблицы связаны между собой, и какой тип связи между этими таблицами.

В нашем случае предполагается создать следующие таблицы, описание которых представлено ниже.

Таблица 2.2 Таблица базы данных «Личная карточка (общие сведения)»

Имя поля

Тип поля

Описание

ZAPIC

Счетчик

Номер записи

TAB_N

Текстовый (12)

Табельный номер

N_PAS

Текстовый (15)

Номер паспорта

GRAGD

Текстовый (5)

Гражданство

PRIZN

Логический

Признак ППС или работника

SOS_BR

Числовой, длин. целое

Состояние в браке (код)

KVAL

Числовой, длин. целое

Квалификация (код)

DOLG

Числовой, длин. целое

Занимаемая должность (код)

NEP_CTAG

Текстовый (18)

Непрерывный стаж

OB_CTAG

Текстовый (18)

Общий стаж

CTAG_NAD

Текстовый (18)

Стаж, дающий право на надбавку за выслугу лет

FAK_ADR

Текстовый (50)

Фактический адрес

TELEF

Текстовый (20)

№ контактного телефона

FOTO

BLOB

Фотография

PR

Логический

Признак архивности

INN

Текстовый (12)

Номер ИНН

PFR

Текстовый (14)

Номер ПФР

D_SOS

Дата/время

Дата составления

ORG

Текстовый (15)

Наименование организации


Таблица 2.2 носит название «LICH_KART», содержит данные о работниках. Ключевое поле: ZAPIC - номер записи.

Таблица 2.3 Таблица базы данных «Паспортные данные»

Имя поля

Тип поля

Описание

N_PAS1

Текстовый (15)

Номер паспорта

DATA_R

Дата (кр. формат)

Дата рождения

DATA_V

Дата (кр. формат)

Дата выдачи

FIO

Текстовый (40)

Фамилия, имя, отчество

MESTO

Текстовый (40)

Место рождения

VIDAL

Текстовый (40)

Наименование учреждения, выдавшего паспорт

ADR

Текстовый (40)

Адрес

PRP

Логический

Признак архивности

Таблица 2.3 именуется «PASPORT» - паспортные данные. Ключевое поле: N_PAS1 - номер паспорта.

Таблица 2.4 Таблица базы данных «Специальность»

Имя поля

Тип поля

Описание

COD_SP

Текстовый (10)

Код специальности

N_SPEC

Текстовый (50)

Наименование специальности


Таблица 2.4 - «SPEC» - специальность. Ключевое поле: COD_SP - код специальности.

Таблица 2.5 Таблица базы данных «Квалификация»

Имя поля

Тип поля

Описание

COD_KV

Счётчик

Код квалификации

N_ KV

Текстовый (50)

Наименование квалификации


Таблица 2.5 называется «KVAL» - квалификация. Ключевое поле: COD_KV - код квалификации.

Таблица 2.6 Таблица базы данных «Язык»

Имя поля

Тип поля

Описание

COD_YAZ

Счётчик

Код

N_ YAZ

Текстовый (25)

Наименование языка

Таблица 2.6 называется «YAZIK» - язык. Ключевое поле: COD_YAZ - код.

Таблица 2.7 Таблица базы данных «Степень знания языка»

Имя поля

Тип поля

Описание

COD_ST_ZN

Счётчик

Код

N_ST_ZN

Текстовый (25)

Наименование


Таблица 2.7 называется «ST_ZN_YAZIK» - степень знания языка. Ключевое поле: COD_ST_ZN - код.

Таблица 2.8 Таблица базы данных «Образовательный стандарт»

Имя поля

Тип поля

Описание

COD_O

Счётчик

Код обр. стандарта

V_OBR

Текстовый (15)

Вид образования


Таблица 2.8 называется «OBRAZ_ST» - справочник видов образовательных стандартов. Ключевое поле: COD_O - код образования.

Таблица 2.9 Таблица базы данных «Образование»

Имя поля

Тип поля

Описание

KOD_Z

Счётчик

Номер записи

OBRAZ_ST

Числовой, длин. целое

Образовательный стандарт

DATA_OK

Дата, краткий формат

Год окончания

DATA_NACH2

Дата, краткий формат

Дата начала

NAIM_V

Текстовый (25)

Образ. учреждение

NUM_DOK

Текстовый (15)

Номер документа об образовании

SPEC

Текстовый (10)

Специальность по диплому

KVAL1

Числовой (длинное целое)

Квалификация по диплому (код)

N_PAS2

Текстовый (12)

Номер паспорта

PR_ARX

Логический

Признак архивности

TRUD

Поле объекта OLE

Список научных трудов


Таблица 2.9 называется «DOK_OBR» - таблица, содержащая сведения о документах, подтверждающих образование сотрудников. Ключевое поле: KOD_Z - номер записи.

Таблица 2.10 Таблица базы данных «Состояние в браке»

Имя поля

Тип поля

Описание

COD_S

Счётчик

Код состояния

SOS

Текстовый (15)

Наименование состояния


Таблица 2.10 именуется «SOS_BR» - состояние в браке. Ключевое поле: COD_S - код состояния.

Таблица 2.11 Таблица базы данных «Семейное положение»

Имя поля

Тип поля

Описание

COD

Счётчик

Номер записи

N_PAS3

Текстовый (12)

Номер паспорта

FIO2

Текстовый (40)

Фамилия, имя, отчество

STEP

Текстовый (15)

Степень родства

GOD_R

Текстовый (15)

Год рождения

PR_A

Логический

Признак архивности


Таблица 2.11 именуется «SEM_POL» - семейное положение. Ключевое поле: COD - номер записи.

Таблица 2.12 Таблица базы данных «Знание иностранного языка»

Имя поля

Тип поля

Описание

COD_S

Счётчик

Код языка

N_PAS4

Текстовый (12)

Номер паспорта

NAIM_YAZ

Числовой (длинное целое)

Наименование языка

ST_ZN

Числовой (длинное целое)

Степень знания

PR_AR

Логический

Признак архивности


Таблица 2.12 именуется «IN_YAZ» - знание иностранного языка. Ключевое поле: COD_S - код языка.

Таблица 2.13 Таблица базы данных «Трудовой договор»

Имя поля

Тип поля

Описание

N_ZAP

Счетчик

Номер записи

N_TR_DOG

Текстовый (12)

Номер трудового договора

N_PAS5

Текстовый (12)

Номер паспорта

DATA_SOS

Дата (краткий формат)

Дата составления

P_ARX

Логический

Признак архивности


Таблица 2.13 называется «TR_DOG» - трудовой договор. Ключевое поле: N_ZAP - номер записи.

Таблица 2.14 Таблица базы данных «Карточка со ставками»

Имя поля

Тип поля

Описание

KOD_Z2

Счётчик

Номер записи

N_PAS6

Текстовый (12)

Номер паспорта

N_UCH_G

Текстовый (12)

Номер учебного года

PRIZ_A

Логический

Признак архивности

KOL_STAV

Числовое (одинарное с плавающей точкой)

Ставка


Таблица 2.14 называется «STAV» - карточка преподавателей со ставками. Ключевое поле: KOD_Z2 - номер записи.

Таблица 2.15 Таблица базы данных «Приказ»

Имя поля

Тип поля

Описание

N_ZAP

Счетчик

Номер записи

N_PRIK

Текстовый (12)

Номер приказа

N_PAS5

Текстовый (12)

Номер паспорта

DATA_SOS

Дата (краткий формат)

Дата составления


Таблица 2.15 называется «TR_ PRIK» - приказ. Ключевое поле: N_ZAP номер записи.

Таблица 2.16 Таблица базы данных «Основание»

Имя поля

Тип поля

Описание

COD_S

Счётчик

Код основания

SOS

Текстовый (15)

Наименование основания


Таблица 2.16 именуется «OSN» - основание. Ключевое поле: COD_S - код состояния.

Когда проектирование таблиц базы данных закончено, следует определить связи между таблицами, которые также представляются на датологической модели базы данных (см. табл. 2.17).

отдел кадры информационный система

Таблица 2.17

Типы связей между таблицами базы данных имитационной модели

Родительская таблица

Тип связи

Наследная таблица

«LICH_KAR»(Личная карточка (общие сведения))

(N : M)

«PASPORT» (Паспортные данные)

«LICH_KAR»(Личная карточка (общие сведения))

(N: M)

«KVAL» (Квалификация)

«DOK_OBR» (Образование)

(N : 1)

«SPEС» (Специальность)

«LICH_KAR»(Личная карточка (общие сведения))

«SOS_BR» (Состояние в браке)

«LICH_KAR»(Личная карточка (общие сведения))

(N: 1)

«DOL» (Занимаемая должность)

«PASPORT» (Паспортные данные)

(N: M)

«DOK_OBR» (Образование)

«PASPORT» (Паспортные данные)

(N: 1)

«SEM_POL» (Семейное положение)

«PASPORT» (Паспортные данные)

(N: 1)

«TR_DOG» (Трудовой договор)

«PASPORT» (Паспортные данные)

(N: 1)

«PRIKAZ» (Приказ)

«PASPORT» (Паспортные данные)

(N: 1)

«STAV» (Карточка со ставками)

«PASPORT» (Паспортные данные)

(N: M)

«IN_YAZ» (Иностранный язык)

«DOK_OBR» (Образование)

(N: 1)

«OBRAZ_ST» (Образовательный стандарт)

«DOK_OBR» (Образование)

(N : M)

«KVAL» (Квалификация)

«IN_YAZ» (Иностранный язык)

(N : 1)

«YAZIK» (Язык)

«IN_YAZ» (Иностранный язык)

(N : 1)

«ST_ZN_YAZIK» (Степень знания языка)


Кроме таблиц базы данных на датологической модели присутствуют связи между таблицами. Более наглядно взаимосвязи между таблицами проектируемой базы данных отображает схема данных, построенная в данном случае средствами СУБД MS Access 2003 (см. рис. 2.2). Построение датологической модели необходимо для создания полнофункционального программного продукта, осуществляется средствами MS Access, доступными из меню «Сервис» - «Схема данных». В данном случае имеют место следующие связи.

Рис. 2.2. Датологическая модель базы данных АИС мониторинга качественного состава ППС на примере филиала ГОУ ВПО «МГУТУ» в г. Вязьме Смоленской области

2.3 Проектирование информационных потоков подсистемы АИС для мониторинга качественного состава ППС в виде диаграмм потоков данных

При анализе и моделировании информационных потоков реальных предметных областей целесообразно строить диаграммы потоков данных нескольких иерархических уровней.

Информационная система мониторинга качественного состава ППС имеет следующие внешние сущности: администрация филиала, кафедры, Россакредитагенство (Федеральное агентство по образованию), сотрудники предприятия, головной ВУЗ МГУТУ, организации, на базе которых осуществляется повышение квалификации ППС, архив отдела кадров.

На рис. 2.3. представлены внешние информационные потоки АИС мониторинга качественного состава ППС в соответствии с определёнными выше внешними сущностями.

Рис. 2.3 DFD первого иерархического уровня информационной системы мониторинга качественного состава ППС (внешние информационные потоки предметной области)

В соответствии с функциями АИС мониторинга качественного состава ППС на диаграмме второго иерархического уровня представлены функциональные подсистемы информационной системы мониторинга качественного состава ППС (см. рис. 2.4).

Рис. 2.4 DFD второго иерархического уровня информационной системы мониторинга качественного состава ППС (внешние информационные потоки предметной области)

Диаграмма второго уровня показывает взаимосвязи между функциональными подсистемами информационной системы мониторинга качественного состава ППС и их участие во внешних информационных потоках системы.

Диаграммы DFD третьего иерархического уровня дают более полное представление об информационных процессах, протекающих в исследуемой предметной области, чем диаграммы второго иерархического уровня. DFD третьего уровня изображены на рис. 2.5.-2.9.

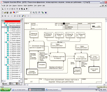
Подсистема оформления личных карточек и ведение личных дел работников включает следующие процессы:

Процесс 1.1 «Заполнение личных карточек по форме Т - 2». Процесс заполнения карточки по форме Т - 2 заключается во внесении сведений в форму «LICH_KAR» о работнике: паспортных данных, ИНН, номера пенсионного удостоверения, фактического адреса, номера телефона, занимаемой должности, сведений о гражданстве, признака ППС, состояния в браке, составе семьи, о стаже работы и ряд другой информации. По результатам выполнения данного процесса формируются накопитель информации - форма базы данных «LICH_KAR» по форме Т -2.

После того как сведения внесены, данные из формы «LICH_KAR» перемещаются в таблицу базы данных «LICH_KAR» новой записью.

Процесс 1.2 «Выборка карточки по запросу». Процесс выборки карточки по запросу заключается в отображении пользователю карточки, выбранной по определенному параметру. Т.е. пользователь задает параметр, например «ФИО» и в таблице базы данных «LICH_KAR» просматриваются все записи, на предмет совпадения поля «ФИО» с заданным параметром, затем результат поиска предоставляется пользователю, отображением в форме «LICH_KAR».

Процесс 1.3 «Печать личной карточки». Процесс перемещения личной карточки на печать заключается в формировании отчета «LICH_KAR» и выводе на печать.

ИП № 1: от сотрудников предприятия к сотруднику отдела кадров в рамках процесса 1.1. «Заполнение личных карточек по форме Т-2». ИП предполагает перемещение сведений о работнике: паспортных данных, номера ИНН, номера ПФР, сведений о семейном положении и членах семьи т.д. для заполнения личной карточки работника. Интенсивность потока, как правило, единоразовая за весь период работы сотрудника в организации. Однако при изменении сведений, помещаемых в личное дело, например, получение нового документа об образовании, изменение семейного положения поток может быть активизирован.

ИП № 2: от сотрудника отдела кадров в подсистему заполнения личных карточек по форме Т-2 поступают необходимые сведения для составления личных карточек сотрудников.

Рис. 2.5 DFD третьего иерархического уровня информационной системы мониторинга качественного состава ППС

ИП № 3: из запроса «LICH_KARTOCHKA» данные перемещаются на печать в виде отчета «LICH_KAR».

В рамках этого потока помещение личных дел в электронный архив происходит после того, как информация, в них содержащаяся становится не актуальной. Пользователь может переместить в архив личные дела ППС, работая с формой «LICH_KAR». Запись становится архивной, если поле записи «PR» имеет значение «Истина» (на форме «LICH_KAR» установлен флажок на значение поля «PR»). Можно сформировать отчет ««LICH_KAR» по архивной личной карточке и поместить в бумажный архив документов.

ИП № 4: из головного вуза МГУТУ поступает запрос о необходимых личных карточках сотрудников. Интенсивность потока случайная, связанная с возникшей необходимостью в головном вузе.

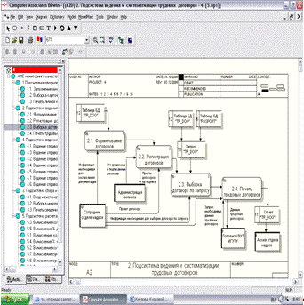
Подсистема ведение трудовых договоров работников включает следующие процессы:

Процесс 2.1 «Формирование договоров». Процесс заполнения трудового договора заключается во внесении в форму «TR_DOG» номера трудового договора сотрудника и даты составления. По результатам выполнения данного процесса формируются накопитель информации - форма базы данных «TR_DOG».

После того как сведения внесены, данные из формы «TR_DOG» перемещаются в таблицу базы данных «TR_DOG» новой записью.

Процесс 2.2 «Регистрация договоров».

Регистрации трудового договора заключается в перемещении проекта трудового договора на подпись администрации филиала. Утвержденные и подписанные трудовые договора вносятся в форму «TR_DOG».

Процесс 2.3 «Выборка договора по запросу». Процесс выборки трудового договора по запросу заключается в отображении пользователю договора, выбранного по определенному параметру. Т.е. пользователь задает параметр, например «ФИО» и в таблице базы данных «TR_DOG» просматриваются все записи, на предмет совпадения поля «ФИО» с заданным параметром, затем результат поиска предоставляется пользователю, отображением в форме «TR_DOG».

Процесс 2.4 «Печать трудовых договоров». Процесс перемещения трудового договора на печать заключается в формировании отчета «TR_DOG» и выводе на печать. ИП № 1: от сотрудника отдела кадров в подсистему формирования договоров поступают сведения трудовых договоров сотрудников. Интенсивность потока эпизодическая, а в некоторых случаях - разовая. ИП № 2: из запроса «TR_DOG» данные перемещаются на печать в виде отчета «TR_DOG». В рамках этого потока помещение трудовых договоров в электронный архив происходит после того, как информация, в них содержащаяся становится не актуальной. Пользователь может переместить в архив трудовые договора работников, работая с формой «TR_DOG». Запись становится архивной, если поле записи «PRI_A» имеет значение «Истина» (на форме «TR_DOG» установлен флажок на значение поля «PRI_A»). Можно сформировать отчет «TR_DOG» по архивному трудовому договору и поместить в бумажный архив документов.

ИП № 3: из головного вуза МГУТУ поступает запрос на предоставление необходимых данных трудовых договоров. Интенсивность потока случайная, связанная с возникшей необходимостью в головном вузе.

Рис. 2.6. DFD третьего иерархического уровня информационной системы мониторинга качественного состава ППС

Подсистема ведения документов об образовании включает следующие процессы:

Процесс 3.1 «Ведение сведений об образовании». Процесс заполнения сведений об образовании заключается во внесении в форму «DOK_OBR» данных: типа образования, наименования образовательного, учебного заведения, серии, номера документа об образовании, даты начала и окончания обучения, квалификации, специальности, списка научных трудов. По результатам выполнения данного процесса формируются накопитель информации - форма базы данных «DOK_OBR».

После того как сведения внесены, данные из формы «DOK_OBR» перемещаются в таблицу базы данных «DOK_OBR» новой записью.

Процесс 3.2 «Выборка информации об образовании по запросу». Процесс выборки данных об образовании по запросу заключается в отображении пользователю информации об образовании, выбранной по определенному параметру. Т.е. пользователь задает параметр, например «ФИО» и в таблице базы данных «DOK_OBR» просматриваются все записи, на предмет совпадения поля «ФИО» с заданным параметром, затем результат поиска предоставляется пользователю, отображением в форме «DOK_OBR».

Процесс 3.3 «Печать сведений об образовании». Процесс перемещения информации об образовании на печать заключается в формировании отчета «DOK_OBR» и выводе на печать.

ИП № 1: от сотрудников предприятия к сотруднику отдела кадров в рамках процесса 3.1 «Ведение сведений об образовании». ИП предполагает перемещение сведений о работнике: типа образования, серии, номера диплома (документа об образовании), наименования образовательного учреждения, даты начала и окончания обучения, специальности, квалификация и т.д. для заполнения данных об образовании работников. Интенсивность потока, как правило, единоразовая за весь период работы сотрудника в организации. Однако при изменении сведений, например, получение нового документа об образовании, поток может быть активизирован.

ИП № 2: сведения об образовании, повышении квалификации предоставляют организации, на базе которых осуществляется повышение квалификации ППС, затем сотрудник передает все сведения об образовании в отдел кадров.

ИП № 3: из запроса «DOK_OBR» данные перемещаются на печать в виде отчета «DOK_OBR».

В рамках этого потока помещение данных об образовании в электронный архив происходит после того, как информация, в них содержащаяся становится не актуальной. Пользователь может переместить в архив данные об образовании, работая с формой «DOK_OBR». Запись становится архивной, если поле записи «PR_ARX» имеет значение «Истина» (на форме «DOK_OBR» установлен флажок на значение поля «PR_ARX»). Можно сформировать отчет ««DOK_OBR» по архивным данным об образовании и поместить в бумажный архив документов.

Рис. 2.7 DFD третьего иерархического уровня информационной системы мониторинга качественного состава ППС

ИП № 4: из головного вуза МГУТУ поступает запрос на предоставление необходимых данных об образовании сотрудников. Интенсивность потока случайная, связанная с возникшей необходимостью в головном вузе.

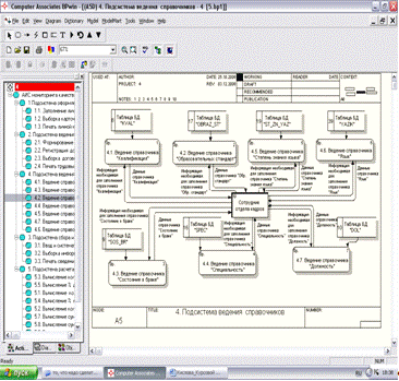
Подсистема ведения справочников включает следующие процессы:

Процесс 4.1 «Ведение справочника «Квалификация»». Процесс заполнения справочника «Квалификация» заключается во внесении в форму «KVAL» наименования квалификации. По результатам выполнения данного процесса формируются накопитель информации - форма базы данных «KVAL».

После того как сведения внесены, данные из формы «KVAL» перемещаются в таблицу базы данных «KVAL» новой записью.

Процесс 4.2 «Ведение справочника «Образовательный стандарт»». Процесс заполнения справочника «Образовательный стандарт» заключается во внесении в форму «OBRAZ_ST» наименования образовательного стандарта. По результатам выполнения данного процесса формируются накопитель информации - форма базы данных «OBRAZ_ST».

После того как сведения внесены, данные из формы «OBRAZ_ST» перемещаются в таблицу базы данных «OBRAZ_ST» новой записью.

Процесс 4.3 «Ведение справочника «Состояние в браке»». Процесс заполнения справочника «Состояние в браке» заключается во внесении в форму «SOS_BR» наименования состояния в браке. По результатам выполнения данного процесса формируются накопитель информации - форма базы данных «SOS_BR».

После того как сведения внесены, данные из формы «SOS_BR» перемещаются в таблицу базы данных «SOS_BR» новой записью.

Процесс 4.4 «Ведение справочника «Специальность»». Процесс заполнения справочника «Специальность» заключается во внесении в форму «SPEC» наименования специальности. По результатам выполнения данного процесса формируются накопитель информации - форма базы данных «SPEC». После того как сведения внесены, данные из формы «SPEC» перемещаются в таблицу базы данных «SPEC» новой записью.

Процесс 4.5 «Ведение справочника «Степень знания языка»». Процесс заполнения справочника «Степень знания языка» заключается во внесении в форму «ST_ZN_YAZIK» наименования степени знания языка. По результатам выполнения данного процесса формируются накопитель информации - форма базы данных «ST_ZN_YAZIK».

После того как сведения внесены, данные из формы «ST_ZN_YAZIK» перемещаются в таблицу базы данных «ST_ZN_YAZIK» новой записью.

Процесс 4.6 «Ведение справочника «Язык»». Процесс заполнения справочника «Язык» заключается во внесении в форму «YAZIK» наименования языка. По результатам выполнения данного процесса формируются накопитель информации - форма базы данных «YAZIK».

После того как сведения внесены, данные из формы «YAZIK» перемещаются в таблицу базы данных «YAZIK» новой записью.

Рис. 2.8. DFD третьего иерархического уровня информационной системы мониторинга качественного состава ППС

Процесс 4.7 «Ведение справочника «Должность»». Процесс заполнения справочника «Должность» заключается во внесении в форму «DOL» наименования должности. По результатам выполнения данного процесса формируются накопитель информации - форма базы данных «DOL».

После того как сведения внесены, данные из формы «DOL» перемещаются в таблицу базы данных «DOL» новой записью.

Подсистема расчет и анализа показателей включает следующие процессы:

Процесс 5.1 «Вычисление количества ППС». Процесс вычисления количества ППС происходит при нажатия на кнопку «Вычисление количества ППС». По результатам выполнения данного процесса открывается форма базы данных «Кол-во_ППС» с рассчитанным показателем.

Процесс 5.2 «Вычисление количества кандидатов наук в ППС». Процесс вычисления количества кандидатов наук в ППС происходит при нажатия на кнопку «Вычисление количества кандидатов наук в ППС». По результатам выполнения данного процесса открывается форма базы данных «Кол-во_КН» с рассчитанным показателем.

Процесс 5.3 «Вычисление количества докторов наук в ППС». Процесс вычисления количества докторов наук в ППС происходит при нажатия на кнопку «Вычисление количества докторов наук в ППС». По результатам выполнения данного процесса открывается форма базы данных «Кол-во_ДН» с рассчитанным показателем.

Процесс 5.4 «Вычисление % кандидатов наук от числа ППС». Процесс вычисления % кандидатов наук от числа ППС происходит при нажатия на кнопку «Вычисление % кандидатов наук от числа ППС». По результатам выполнения данного процесса открывается форма базы данных «КН от ППС», в которой отображены следующие показатели: общее количество ППС, общее количество кандидатов наук, эталонный показатель и рассчитанный показатель % кандидатов наук от числа ППС. Процесс вычисления соответствия между эталонным и расчетным показателем происходит при нажатии на кнопку «Определить» на форме базы данных «КН от ППС». Если расчетный показатель соответствует эталонному, то поле записи «Флажок 8» имеет значение «Истина» (на форме «КН от ППС» установлен флажок на значение поля «Флажок 8»).

Процесс 5.5 «Вычисление % докторов наук от числа ППС». Процесс вычисления % докторов наук от числа ППС происходит при нажатия на кнопку «Вычисление % докторов наук от числа ППС». По результатам выполнения данного процесса открывается форма базы данных «ДН от ППС», в которой отображены следующие показатели: общее количество ППС, общее количество докторов наук, эталонный показатель и рассчитанный показатель % докторов наук от числа ППС. Процесс вычисления соответствия между эталонным и расчетным показателем происходит при нажатии на кнопку «Определить» на форме базы данных «ДН от ППС». Если расчетный показатель соответствует эталонному, то поле записи «Флажок 9» имеет значение «Истина» (на форме «КН от ППС» установлен флажок на значение поля «Флажок 9»).

Процесс 5.6 «Вычисление суммы ставок ППС». Процесс вычисления суммы ставок ППС происходит при нажатия на кнопку «Вычисление суммы ставок ППС». По результатам выполнения данного процесса открывается форма базы данных «Кол-во_ставок_ППС» с рассчитанным показателем.

Процесс 5.7 «Вычисление суммы ставок кандидатов наук в ППС». Процесс вычисления суммы ставок кандидатов наук в ППС происходит при нажатия на кнопку «Вычисление суммы ставок кандидатов наук в ППС». По результатам выполнения данного процесса открывается форма базы данных «Ставки КН» с рассчитанным показателем.

Процесс 5.8 «Вычисление суммы ставок докторов наук в ППС». Процесс вычисления суммы ставок докторов наук в ППС происходит при нажатия на кнопку «Вычисление суммы ставок докторов наук в ППС». По результатам выполнения данного процесса открывается форма базы данных «Ставки ДН» с рассчитанным показателем.

Процесс 5.9 «Вычисление % кандидатов наук от ППС в соответствии с занимаемой ставкой». Процесс вычисления % кандидатов наук от ППС в соответствии с занимаемой ставкой происходит при нажатия на кнопку «Вычисление % кандидатов наук от ППС в соответствии с занимаемой ставкой». По результатам выполнения данного процесса открывается форма базы данных «КН_от_ставки», в которой отображены следующие показатели: сумма ставок ППС, сумма ставок кандидатов наук, эталонный показатель и рассчитанный показатель % кандидатов наук от числа ППС в соответствии с занимаемой ставкой. Процесс вычисления соответствия между эталонным и расчетным показателем происходит при нажатии на кнопку «Определить» на форме базы данных «КН_от_ставки». Если расчетный показатель соответствует эталонному, то поле записи «Флажок 8» имеет значение «Истина» (на форме «КН_от_ставки» установлен флажок на значение поля «Флажок 8»).

Рис. 2.9 DFD третьего иерархического уровня информационной системы мониторинга качественного состава ППС

Процесс 5.10 «Вычисление % докторов наук от ППС в соответствии с занимаемой ставкой». Процесс вычисления % докторов наук от ППС в соответствии с занимаемой ставкой происходит при нажатия на кнопку «Вычисление % докторов наук от ППС в соответствии с занимаемой ставкой». По результатам выполнения данного процесса открывается форма базы данных «ДН_от_ставки», в которой отображены следующие показатели: сумма ставок ППС, сумма ставок докторов наук, эталонный показатель и рассчитанный показатель % докторов наук от числа ППС в соответствии с занимаемой ставкой. Процесс вычисления соответствия между эталонным и расчетным показателем происходит при нажатии на кнопку «Определить» на форме базы данных «ДН_от_ставки». Если расчетный показатель соответствует эталонному, то поле записи «Флажок 8» имеет значение «Истина» (на форме «ДН_от_ставки» установлен флажок на значение поля «Флажок 8»).

Подсистема ведение приказов работников включает следующие процессы:

Процесс 6.1 «Формирование приказов». Процесс заполнения приказа заключается во внесении в форму «PRIKAZ» номера приказа сотрудника и даты составления. По результатам выполнения данного процесса формируются накопитель информации - форма базы данных «PRIKAZ».

После того как сведения внесены, данные из формы «PRIKAZ» перемещаются в таблицу базы данных «PRIKAZ» новой записью.

Процесс 6.2 «Регистрация приказов».

Регистрация приказа заключается в перемещении проекта приказа на подпись администрации филиала. Утвержденные и подписанные приказы вносятся в форму «PRIKAZ».

Процесс 6.3 «Выборка приказа по запросу». Процесс выборки приказа по запросу заключается в отображении пользователю приказа, выбранного по определенному параметру. Т.е. пользователь задает параметр, например «ФИО» и в таблице базы данных «PRIKAZ» просматриваются все записи, на предмет совпадения поля «ФИО» с заданным параметром, затем результат поиска предоставляется пользователю, отображением в форме «PRIKAZ».

Процесс 6.4 «Печать приказов». Процесс перемещения приказа на печать заключается в формировании отчета «PRIKAZ» и выводе на печать.

ИП № 1: от сотрудника отдела кадров в подсистему формирования приказов поступают сведения приказов сотрудников. Интенсивность потока эпизодическая, а в некоторых случаях - разовая.

ИП № 2: из запроса «PRIKAZ» данные перемещаются на печать в виде отчета «PRIKAZ». В рамках этого потока помещение приказа в электронный архив происходит после того, как информация, в них содержащаяся становится не актуальной. Пользователь может переместить в архив приказы работников, работая с формой «PRIKAZ».

ИП № 3: из головного вуза МГУТУ поступает запрос на предоставление необходимых данных приказов. Интенсивность потока случайная, связанная с возникшей необходимостью в головном вузе.

Рис. 2.10. DFD третьего иерархического уровня информационной системы мониторинга качественного состава ППС

ГЛАВА 3. ПРОЕКТИРОВАНИЕ МАТЕМАТИЧЕСКОГО И ПРОГРАММНОГО ОБЕСПЕЧЕНИЯ АИС

3.1 Описание физической структуры программного обеспечения АИС

Процесс разработки физической структуры приложения инструментальными средствами Microsoft Office Access 2003 включает несколько этапов.

На начальном этапе в режиме конструктора создаются таблицы, в них определяются ключевые и индексные поля. Средствами утилиты СУБД Access 2003 формируются связи между таблицами в режиме «Сервис» - «Схема данных».

Далее происходит процесс формирования запросов на выборку данных и запрос на заполнение таблиц. На основании таблиц и запросов происходит создание форм, отчетов.

Заключающей стадией создания программного обеспечения АИС является создание форм, которые упрощают работу с данными. Данные формы сделаны в Borland Delphi 7.

Форма «Sotrudniki» - Главная форма, для отображения и редактирования личных данных сотрудников и возможность перехода к другим видам данных;

Форма «LichKar» - форма, для отображения и редактирования личных карточек сотрудников, данные хранятся в таблице «LICH_KAR»;

Форма «Pasport» - форма, для отображения и редактирования паспортных данных сотрудников, данные хранятся в таблице «PASPORT»;

Форма «Obrazovanie»-форма, для отображения и редактирования данных об образовании сотрудников, данные хранятся в таблице «DOK_OBR»;

Форма «ZnanieInYaz»-форма, для отображения и редактирования данных об иностранных языках работника, данные хранятся в таблице «IN_YAZ»;

Форма «Stavki»-форма, для отображения и редактирования данных о ставках сотрудников, данные хранятся в таблице «STAV»;

Форма «Obr»-форма, для отображения и редактирования данных об

образовательном стандарте, данные хранятся в таблице «OBRAZ_ST»;

Форма «Spec»-форма, для отображения и редактирования данных о специальности сотрудников, данные хранятся в таблице «SPEC»;

Форма «SosBr»-форма, для отображения и редактирования данных о состоянии в браке сотрудника, данные хранятся в таблице «SOS_BR»;

Форма «Kval»-форма, для отображения и редактирования данных о квалификации сотрудников, данные хранятся в таблице «KVAL»;

Форма «Yaz»-форма, для отображения и редактирования данных об иностранных языках, данные хранятся в таблице «YAZIK»;

Форма «StepenZvanInYaz»-форма, для отображения и редактирования данных о степени знаний языков, данные хранятся в таблице «ST_ZN_YAZIK»;

Форма «Dolgnost»-форма, для отображения и редактирования данных о занимаемой должности сотрудника, данные хранятся в таблице «DOL»;

Форма «Dogovor»-форма, для отображения и редактирования данных трудовых договоров сотрудника, данные хранятся в таблице «TR_DOG»;

Форма «Prikaz»-форма, для отображения и редактирования данных приказов сотрудника, данные хранятся в таблице «PRIKAZ»;

Форма «Osnov»-форма, для отображения и редактирования данных об основаниях документов, данные хранятся в таблице «OSN»;

Форма «Document»-форма, для отображения и редактирования данных документов об образовании, данные хранятся в таблице «Document»;

Форма «Rodstvo»-форма, для отображения и редактирования данных о родственниках сотрудников, данные хранятся в таблице «Rodstvo»;

Форма «кол-во_ППС»-форма, для отображения данных о количестве ППС, данные хранятся в запросе «Запрос1»;

Форма «кол-во КН»-форма, для отображения данных о количестве кандидатов наук, данные хранятся в запросе «Запрос4»;

Форма «кол-во ДН»-форма, для отображения данных о количестве докторов наук, данные хранятся в запросе «Запрос9»;

Форма «КН от ППС»-форма, для отображения данных о проценте кандидатов наук от числа ППС, данные хранятся в запросе «Запрос5»;

Форма «ДН от ППС»-форма, для отображения данных о проценте докторов наук от числа ППС, данные хранятся в запросе «Запрос10»;

Форма «кол-во_ставок_ППС»-форма, для отображения данных о сумме ставок ППС, данные хранятся в запросе «Запрос6»;

Форма «ставки_КН»-форма, для отображения данных о сумме ставок кандидатов наук, данные хранятся в запросе «Запрос8»;

Форма «ставки_ДН»-форма, для отображения данных о сумме ставок докторов наук, данные хранятся в запросе «Запрос12»;

Форма «КН_ от _ППС_от_ставок»-форма, для отображения данных о проценте кандидатов наук от числа ППС в соответствии с занимаемой ставкой, данные хранятся в запросе «Запрос13»;

Форма «КН_ от _ППС_от_ставок»-форма, для отображения данных о проценте докторов наук от числа ППС в соответствии с занимаемой ставкой, данные хранятся в запросе «Запрос14».

3.2 Описание интерфейса программного обеспечения АИС

Разработка АИС мониторинга качественного состава ППС выполнена с помощью инструментального средства Borland DELPHI 7.0 и СУБД Access 2003.

При запуске программы, появляется заставка (см. рис. 3.2), по истечению загрузки появляется главная форма программы (см. рис. 3.3) на которой представлена информация о сотрудниках организации. На этой же форме, можно добавить, изменить или удалить записи о сотрудниках организации (кнопками , , соответственно). При нажатии на кнопку  все данные сотрудников организации перемещаются в Microsoft Excel.

Рис. 3.2 «Заставка к программе»

Главное окно АИС представлено в виде пользовательской формы, содержащей кнопки меню «Подключение», «Документация», «Справочники», «Оформление», «Расчет и анализ показателей, «Выход» (рис. 3.3).

Рис. 3.3 Главная форма АИС

При нажатии на кнопки  и  пользователю будем предложена форма «Личная карточка по форме Т-2» (см. рис. 3.4) для ввода, редактирования и просмотра личной карточки сотрудника. При нажатии на кнопку  пользователь может удалить личную карточку сотрудника. При нажатии на кнопку  все данные личных карточек сотрудников перемещаются в Microsoft Excel.

Форма «Личная карточка по форме Т-2» содержит семь подчинённых форм «Паспортные данные», «Образование», «Состав семьи», «Иностранные языки», «Приказы», «Договора», «Ставки». При заполнении личной карточки заполняются и подчиненные формы. На данной форме представлена подробная информация о каждом из принятых сотрудников.

Рис. 3.4. Форма «Личная карточка по форме Т-2»

При выборе пункта меню «Документация» выпадает подменю, содержащее опции «Договора», «Приказы», «Образование», «Паспортные данные» (см. рис. 3.5).

Рис. 3.5. Форма «Список сотрудников организации»

Для добавления, редактирования и просмотра данных о трудовых договорах сотрудников, необходимо выбрать пункт меню «Договора», пользователю будем предложена форма для ввода и просмотра данных по трудовым договорам сотрудника (см. рис. 3.6).

Рис. 3.6. Форма «Договора»

Для добавления, редактирования и просмотра данных о приказах сотрудников, необходимо выбрать пункт меню «Приказы», пользователю будем предложена форма для ввода и просмотра данных по приказам сотрудника (см. рис. 3.7).

Рис. 3.7 Форма «Приказы»

Для добавления, редактирования и просмотра данных об образовании сотрудников, необходимо выбрать пункт меню «Образование», пользователю будем предложена форма для ввода и просмотра данных об образовании сотрудника (см. рис. 3.8).

Рис. 3.8. Форма «Образование»

Для добавления, редактирования и просмотра паспортных данных сотрудника, необходимо выбрать пункт меню «Паспортные данные», пользователю будем предложена форма для ввода и просмотра паспортных данных сотрудника (см. рис. 3.9).

Рис. 3.9 Форма «Паспортные данные»

При выборе пункта меню «Справочники» выпадает подменю, содержащее различные справочники (см. рис. 3.10).

Рис. 3.10. Форма «Список сотрудников организации»

Для добавления, редактирования или просмотра справочников, необходимо выбрать нужный справочник, пользователю будем предложена форма для ввода и просмотра данных по выбранному справочнику (см. рис. 3.11).

Рис. 3.11. Форма «Должность»

При выборе пункта меню «Расчет и анализ показателей» выпадает подменю, содержащее данные о расчетных показателях (см. рис. 3.12).

Рис. 3.12. Форма «Список сотрудников организации»

Для расчета численности преподавательского состава, остепененных преподавателей, кандидатов и докторов необходимо, чтобы были заполнены необходимые справочники, а именно: справочник «Должность» и «Квалификация».

При нажатии на кнопку «Вычислить количество ППС» открываются форма «Вычисление числа ППС», в которой содержится численность ППС, эталонный показатель. Эталонный показатель должен соответствовать расчетному. Если эталонный показатель соответствует расчетному, то автоматически появляется надпись «Соответствует», в противном случае появляется надпись «Не соответствует» (см. рис. 3.13).

Рис. 3.13. Форма «Вычисление количества ППС»

При нажатии на кнопку «Вычислить сумму ставок ППС» открывается форма «Вычисление суммы ставок от числа ППС», в которой содержится сумма ставок от числа ППС, эталонный показатель. Эталонный показатель должен соответствовать расчетному. Если эталонный показатель соответствует расчетному, то автоматически появляется надпись «Соответствует», в противном случае появляется надпись «Не соответствует» (см. рис. 3.14).

Рис. 3.14. Форма «Вычисление количества ППС»

При нажатии на кнопку «Вычислить % кандидатов наук от числа ППС» открываются форма «Вычисление % кандидатов наук от числа ППС», в которой содержатся следующие данные: численность ППС, численность кандидатов наук, процент кандидатов наук от числа ППС, эталонный показатель. Эталонный показатель должен соответствовать расчетному. Если эталонный показатель соответствует расчетному, то автоматически появляется надпись «Соответствует», в противном случае появляется надпись «Не соответствует» (см. рис. 3.15).

Рис. 3.15. Форма «Вычисление % кандидатов наук от ППС»

При нажатии на кнопку «Вычислить % докторов наук от числа ППС» открываются форма «Вычисление % докторов наук от числа ППС», в которой содержатся следующие данные: численность ППС, численность докторов наук, процент докторов наук от числа ППС, эталонный показатель. Эталонный показатель должен соответствовать расчетному. Если эталонный показатель соответствует расчетному, то автоматически появляется надпись «Соответствует», в противном случае появляется надпись «Не соответствует» (см. рис. 3.16).

Рис. 3.16. Форма «Вычисление % докторов наук от ППС»

При нажатии на кнопку «Вычислить % кандидатов наук от ППС в соответствии с занимаемой ставкой» открываются форма «Вычисление % кандидатов наук от ППС в соответствии с занимаемой ставкой», в которой содержатся следующие данные: численность ставок ППС, численность ставок кандидатов наук, процент кандидатов наук от числа ППС в соответствии с занимаемой ставкой, эталонный показатель. Эталонный показатель должен соответствовать расчетному. Если эталонный показатель соответствует расчетному, то автоматически появляется надпись «Соответствует», в противном случае появляется надпись «Не соответствует» (см. рис. 3.17).

Рис. 3.17. Форма «Вычисление % кандидатов наук от ППС в соответствии с занимаемой ставкой»

При нажатии на кнопку «Вычислить % докторов наук от ППС в соответствии с занимаемой ставкой» открываются форма «ДН_от_ставки», в которой содержатся следующие данные: численность ставок ППС, численность ставок докторов наук, процент докторов наук от числа ППС в соответствии с занимаемой ставкой, эталонный показатель. Эталонный показатель должен соответствовать расчетному. Если эталонный показатель соответствует расчетному, то автоматически появляется надпись «Соответствует», в противном случае появляется надпись «Не соответствует» (см. рис. 3.18).

Рис. 3.18. Форма «Вычисление % докторов наук от ППС в соответствии с занимаемой ставкой»

При выборе пункта меню «Оформление» выпадает подменю, содержащее опцию "Сменить тему" (см. рис. 3.19).

Рис. 3.19. Форма «Список сотрудников организации»

При нажатии на кнопку «Сменить тему» пользователю будем предложена форма, обращение к которой позволит установить наиболее подходящую тему для пользователя (см. рис. 3.20).

Рис. 3.20. Форма «Select skin»

При выборе пункта меню «Выход» можно выйти из программы.

.3 Математическое обеспечение АИС мониторинга качественного состава ППС

В результате работы системы управления персоналом фиксируется информация о количестве преподавателей, остепененных преподавателей, осуществляется мониторинг количества кандидатов и докторов относительно к общему количеству преподавателей и учитывается также процент остепененных преподавателей в соответствии с занимаемой ставкой.

Для расчета численности преподавательского состава, остепененных преподавателей, кандидатов и докторов необходимо, чтобы были заполнены необходимые справочники, а именно: справочник «Занимаемая должность» и «Квалификация».

По таблице LICH_KAR создаем запрос в режиме SQL. На SQL запрос имеет следующий вид:

SELECT Count (LICH_KAR.DOLG) AS [Count-DOLG]LICH_KAR(PRIZN=True) And (PR=False);

Для отбора информации из поля DOLG таблицы LICH_KAR служит оператор SELECT. Функция COUNT подсчитывает количество строк в группе. Задается условие отбора записей. Условие (PRIZN=True) означает, что при отборе значений выбираются те, у которых признак ППС или работника положительный. Условие (PR=False) означает, что при отборе значений выбираются те, у которых признак архивности отрицательный.

По таблице LICH_KAR создаем запрос2 в режиме SQL. На SQL запрос2 имеет следующий вид:

SELECT Count(*)LICH_KARDOLG=1 or DOLG=2 or DOLG=3 or DOLG=4;

Для отбора информации подсчитывается количество строк в группе. Задается условие отбора записей. Условие (DOLG=1 or DOLG=2 or DOLG=3 or DOLG=4) означает, что из таблицы LICH_KAR поля DOLG отбираются 4 записи с номерами записей 1,2,3,4. Они означают преподавательский состав (ассистент, старший преподаватель, доцент, профессор) из списка занимаемых должностей.

По таблице LICH_KAR создаем запрос4 в режиме SQL. На SQL запрос4 имеет следующий вид:

SELECT Count(*)LICH_KAR_Таблица1(kval=27) And (PR=False) And (PRIZN=True);

Для отбора информации подсчитывается количество строк в группе. Задается условие отбора записей. Условие (kval=27) означает, что при отборе значений выбираются те, у которых квалификация - кандидат наук. Условие (PR=False) означает, что при отборе значений выбираются те, у которых признак архивности отрицательный. Условие (PRIZN=True) означает, что при отборе значений выбираются те, у которых признак ППС или работника положительный. В результате осуществляется подсчет количества кандидатов наук.

Аналогично создаем запрос9 для подсчета докторов наук. В условии отбора записываем (kval=28).

По запросу4 и запросу1 создаем запрос5. В поле запроса5 записываем выражение [Expr1000]/[Count-DOLG], где [Count-DOLG] - количество преподавателей, [Expr1000] - количество кандидатов наук. В результате осуществляется подсчет количества кандидатов наук относительно общего количества преподавателей.

По запросу9 и запросу1 создаем запрос10. В поле запроса10 записываем выражение [Expr1000]/[Count-DOLG], где [Count-DOLG] - количество преподавателей, [Expr1000] - количество докторов наук. В результате осуществляется подсчет количества докторов наук относительно общего количества преподавателей.

По таблице Таблица1_KVAL создаем запрос6. Подсчитываем сумму ставок преподавателей. Задается условие отбора записей. При отборе значений выбираются те, у которых признак архивности отрицательный.

По таблице Таблица1_KVAL и таблице LICH_KAR создаем запрос7. Задается условие отбора записей. При отборе значений выбираются те, у которых квалификация - кандидат наук. В результате осуществляется показ всех ставок кандидатов наук.

Аналогично создаем запрос11 для отображения всех ставок докторов наук. В условии отбора квалификация - доктор наук.

По запросу7 создаем запрос8. Подсчитываем сумму ставок кандидатов наук.

По запросу11 создаем запрос12. Подсчитываем сумму ставок докторов наук.

По запросу6 и запросу8 создаем запрос13. В поле запроса13 записываем выражение Запрос8!Выражение1/ Запрос6!Выражение1, где Запрос8!Выражение1- сумма ставок кандидатов наук, Запрос6!Выражение1- сумма ставок преподавателей. В результате осуществляется подсчет количества кандидатов наук относительно общего количества преподавателей в соответствии с занимаемой ставкой.

По запросу6 и запросу12 создаем запрос14. В поле запроса14 записываем выражение Запрос12!Выражение1/ Запрос6!Выражение1, где Запрос12!Выражение1- сумма ставок докторов наук, Запрос6!Выражение1- сумма ставок преподавателей. В результате осуществляется подсчет количества докторов наук относительно общего количества преподавателей в соответствии с занимаемой ставкой.

В пункте меню «Расчет и анализ показателей» содержаться ряд кнопок, которые будут вызывать запросы:

1.     Вычислить количество ППС (Запрос2);

2.      Вычислить количество кандидатов наук (Запрос4);

.        Вычислить количество докторов наук (Запрос9);

.        Вычислить % кандидатов наук от ППС (Запрос5);

.        Вычислить % докторов наук от ППС (Запрос10);

.        Вычислить сумму ставок ППС (Запрос6);

.        Вычислить сумму ставок кандидатов наук (Запрос8);

.        Вычислить сумму ставок докторов наук (Запрос12);

.        Вычислить процент кандидатов наук от ППС в соответствии с занимаемой ставкой (Запрос13);

.        Вычислить процент докторов наук от ППС в соответствии с занимаемой ставкой (Запрос14).

3.4 Схема внедрения АИС

Для повышения эффективности работы отдела кадров, правильного расчета показателя остепененных преподавателей (кандидатов, докторов) от всего состава ППС и расчета показателя остепененных преподавателей (кандидатов, докторов) в зависимости от ставок разработана АИС мониторинга качественного состава ППС, в базе данных которой хранится информация о сотрудниках, эталонных и расчетных показателях и всей необходимой информации.

АИС спроектирована таким образом, чтобы максимально сократить время в обработке расчетных показателей, а также обеспечить более оперативный доступ к этим показателям.

АИС используется непосредственно в отделе кадров филиала ГОУ ВПО «Московский государственный университет технологий и управления» в г. Вязьме Смоленской области начальником отдела кадров и его помощником.

Сотрудник отдела кадров заполняет все справочники. Далее оформляет личные карточки сотрудников, вносит их личные данные, данные об образовании, вносит номера трудовых договоров. Далее вносит эталонные показатели. Рассчитывает и анализирует реальные показатели, сравнивает эталонные показатели с расчетными. Расчет выполняется автоматически. Сотрудник отдела кадров выбирает пункт меню «Расчет и анализ показателей». На ней содержится ряд кнопок для расчета аккредитационных показателей на основе данных о ППС филиала.

При нажатии на кнопку «Вычислить количество ППС» автоматически производится расчет количества преподавательского состава в ВУЗе (см. рис. 3.13). Аналогично рассчитывается количество кандидатов наук, докторов наук, сумма ставок ППС, сумма ставок кандидатов наук, сумма ставок докторов наук.

При нажатии на кнопку «Вычислить % кандидатов наук от ППС» открывается форма «Вычисление % КН от числа ППС», на которой автоматически подсчитывается процент кандидатов наук от числа ППС. Далее рассчитанный показатель сравнивается с эталонным показателем. Эталонный показатель должен соответствовать расчетному. Если эталонный показатель соответствует расчетному, то автоматически появляется надпись «Соответствует», в противном случае появляется надпись «Не соответствует» (см. рис. 3.15).

При нажатии на кнопку «Вычислить % докторов наук от ППС» открывается форма «Вычисление % ДН от числа ППС», на которой автоматически подсчитывается процент докторов наук от ППС. Далее рассчитанный показатель сравнивается с эталонным показателем. Эталонный показатель должен соответствовать расчетному. Если эталонный показатель соответствует расчетному, то автоматически появляется надпись «Соответствует», в противном случае появляется надпись «Не соответствует» (см. рис. 3.16).

При нажатии на кнопку «Вычислить % кандидатов наук от ППС в соответствии с занимаемой ставкой» открывается форма «Вычисление % кандидатов наук от ППС в соответствии с занимаемой ставкой», на которой автоматически подсчитывается процент кандидатов наук от ППС в соответствии с занимаемой ставкой. Далее рассчитанный показатель сравнивается с эталонным показателем. Эталонный показатель должен соответствовать расчетному. Если эталонный показатель соответствует расчетному, то автоматически появляется надпись «Соответствует», в противном случае появляется надпись «Не соответствует» (см. рис. 3.17).

При нажатии на кнопку «Вычислить % докторов наук от ППС в соответствии с занимаемой ставкой» открывается форма «Вычисление % докторов наук от ППС в соответствии с занимаемой ставкой», на которой автоматически подсчитывается процент докторов наук от ППС в соответствии с занимаемой ставкой. Далее рассчитанный показатель сравнивается с эталонным показателем. Эталонный показатель должен соответствовать расчетному. Если эталонный показатель соответствует расчетному, то автоматически появляется надпись «Соответствует», в противном случае появляется надпись «Не соответствует» (см. рис. 3.18).

Таким образом, процесс расчета показателей остепененных преподавателей в отделе кадров филиала ГОУ ВПО «Московский государственный университет технологий и управления» в г. Вязьме Смоленской области очень удобен и прост. АИС мониторинга качественного состава ППС значительно упрощает работу сотрудникам отдела кадров.

ГЛАВА 4. ОЦЕНКА ЭКОНОМИЧЕСКОЙ ЭФФЕКТИВНОСТИ И ИНФОРМАЦИОННОЙ БЕЗОПАСНОСТИ ПРОЕКТА

.1. Расчет себестоимости разработки и внедрения АИС

Расчёт себестоимости разработки и внедрения АИС мониторинга качественного состава ППС можно выполнить по формуле:

САИС = Зр + Зот + Зэл + Заморт + Зв + Зм + Зср

где Зр - заработная плата разработчика за весь период проектирования и внедрения АИС;

Зот - сумма начислений на заработную плату за весь период разработки и внедрения АИС;

Зэл - затраты, связанные с оплатой электроэнергии;

Заморт - затраты на амортизацию ПЭВМ и офисной мебели, используемой разработчиком;

Зв - затраты на внедрение АИС;

Зср - затраты на приобретение инструментальной среды;

Зм - затраты на расходные материалы, используемые при разработке, тестировании и внедрении АИС.

Расчёт заработной платы программиста за период разработки АИС Зр производится по формуле:


где О - месячная заработная плата разработчика,

П - период разработки АИС (указывается в месяцах).

Подставляя в формулу (4.2) значения П = 4, так как на разработку АИС предполагается затратить по времени 4 месяца; учитывая, что заработная плата разработчика в месяц составляет 8000 рублей, получаем величину затрат, связанных с заработной платой разработчика АИС, которые составляют:

Зр =4 × 8000 руб. = 32000 руб.

Сумма начислений на заработную плату за весь период разработки АИС может быть вычислена по формуле:


где Зр- заработная плата разработчика за весь период проектирования АИС;

С - процентная ставка единого социального налога (ЕСН).

Подставляя в формулу (4.3) значения Зр = 32000 руб., и учитывая, что ставка ЕСН = 26,4% получим значение Зот = 8448 руб.

Затраты, связанные с оплатой электроэнергии, потреблённой ПЭВМ за весь период разработки АИС можно вычислить по следующей формуле:


где М - потребляемая мощность ПЭВМ и периферийных устройств к ней подключенных в Квт/час;

Т - время работы ПЭВМ и периферийных устройств в течение календарного месяца, выраженное в часах;

Тт - тарифная ставка за 1 Кв / ч;

П - период разработки АИС;

Подставляя в формулу (4.4) значения М = 0,3 Квт/час; Тт.= 1,47 руб.; Т= 176 ч (значение взято из расчёта 22 рабочих дней в месяце и 8 - часовом рабочем дне); П = 4 получим величину Зэл = 0,3 × 1,47 ×176 × 4 = 310 руб. 46 коп.

Расчёт амортизации средств вычислительной техники за весь период проектирования АИС можно вычислить по формуле:


где Ст - первоначальная стоимость средств вычислительной техники;

р - срок эксплуатации (в годах);

n - период использования вычислительной техники (в месяцах).

Подставляя в формулу (4.5) значения Ст = 20000; р = 2; n = 4 получим величину затрат на амортизацию средств вычислительной техники за весь период разработки АИС

Расчёт амортизации офисной мебели, входящей в комплект АИС разработчика за период разработки можно вычислить по формуле:


где Ст - первоначальная стоимость офисной мебели;

р - срок эксплуатации офисной мебели (в годах);

n - период использования вычислительной техники (в месяцах).

Подставим в формулу (4.6) значения Ст = 9000; р = 5; n = 4 получим величину затрат на амортизацию офисной мебели, входящей в комплект АРМ разработчика за весь период разработки АИС 

Зная стоимостное выражение величин Заморт1 и Заморт2 вычислим затраты на амортизацию ПЭВМ и офисной мебели (Заморт), используемой разработчиком по следующей формуле:

Заморт = Заморт1+ Заморт2

где Заморт1 - затраты на амортизацию средств вычислительной техники;

Заморт2 - затраты на амортизацию офисной мебели.

Таким образам, подставив значения Заморт1 = 3333,33 руб., Заморт2 = 600 руб. в формулу (4.7) получим величину затрат амортизации на ПЭВМ и офисной мебели: Заморт = 3333,33 + 600 = 3933,33 руб.

В период разработки АИС программисту необходимы следующие расходные материалы, представленные в таблице 4.2. Эти материалы используются на тестирование программного продукта, в том числе редактирование отчётных форм (в рамках АИС разработано 2 отчётные формы), и разработку методической документации по пользованию программным продуктом. Методическая документация по пользованию АИС мониторинга качественного состава ППС по разработке и адаптации ПО представляет собой сброшюрованный документ объемом 30 листов формата А4. Стоимость расходных материалов, перечисленных в табл. 4.1, выражена в розничных ценах. Доставка расходных материалов осуществлялась без привлечения.

Затраты на внедрение АИС (Зв) могут быть вычислены по следующей формуле:

Зв = Зин + Зоб

где Зоб - затраты на обучение пользователей;

Зин - затраты на загрузку информационной базы программного продукта.

Таблица 4.1 Расходные материалы на разработку АИС мониторинга качественного состава ППС

№ п/п

Наименование материала

Единица измерения

Количество, шт.

Стоимость, руб.

Общая стоимость, руб.

1

Бумага для принтера

Пачка

1

150

150

2

Ручки шариковые

Шт.

1

10

10

3

Тонер для барабана принтера Canon IP 3200

Шт.

1

200

200

4

Дискеты 3.5

Шт.

1

10

10

5

Итого




370


Затраты на загрузку информационной базы (Зин) рассчитаем по формуле


где Зр - заработная плата разработчика АИС в месяц;

n - количество рабочих дней в месяц;

р - время на загрузку информационной базы (дней).

Учитывая, что заработная плата разработчика составляет Зр = 8000 рублей, n = 22, р = 2 дня., имеем:

Для обучения пользователя работе с АРМ требуется m рабочих дней, тогда затраты на обучение - Зоб можно вычислить, применив формулу


где Зр - заработная плата разработчика за m рабочих дней;

Зот - сумма отчислений ЕСН;

Заморт - затраты на амортизацию ПЭВМ и офисной мебели за m рабочих дней;

Зд - затраты на печать одного экземпляра документации к программному продукту.

Если учесть, что на обучение будет затрачено 2 дня (m = 2), то подставив значения Зр = 727 руб. 27 коп., Зот = 192 (формула 4.3), Заморт = 89,39 руб. (вычислено по формулам (4.5), (4.6), (4.7)), Зд = 15 руб. (стоимость 30 листов бумаги - 9 руб., стоимостное выражение расхода тонера для принтера Canon IP 3200 на распечатку 30 листов - 6 руб.) в формулу (4.10), получаем: Зоб = 727,27 + 192+ 89,39 + 15 = 1023 руб. 66 коп.

Подставив значения: Зоб = 1023 руб. 66 коп Зин =727 руб. 27 коп. в формулу (4.8) получаем стоимость затрат на внедрение АИС: Зв =1750 руб. 93 коп. Таким образом, подставляя в формулу (4.1) значения соответствующих затрат получаем стоимость разработки и внедрения АИС мониторинга качественного состава ППС, которая составит:

САИС = Зр + Зот +Зэл + Заморт +Зв + Зм = 32000 + 8448 + 310,46+3933,33 + +1750,93 + 370 = 46812,72 руб.

4.2 Оценка эффективности внедрения АИС для мониторинга качественного состава ППС

Для расчета экономической эффективности эксплуатации АИС мониторинга качественного состава ППС вуза необходимо рассчитать объём часов, который должен быть потрачен кадровым работником на проведение его обычной деятельности, без применения АИС мониторинга качественного состава ППС вуза, а так же с его применением. Применение АИС мониторинга качественного состава ППС вуза в процессе работы, позволяет значительно сократить среднее время на выполнение операций, за счет снижения общей трудоемкости выполнения операций. Для расчета, произведем хронометраж операций производимых кадровым работником с применением программного продукта. Время хронометорирования 1 год.

Таблица 4.2

Хронометраж операций с применение программного продукта

Наименование операций

Периодичность, раз в год

Время, мин.

Всего, мин

Заполнение справочников базы данных

5

20

100

Заполнение личной карточки

15

10

150

Поиск личной карточки

300

1

300

Изменение данных в личной карточке

20

2

40

Поиск данных об образовании

300

1

300

Заполнение данных трудовых договоров

60

2

120

Поиск трудовых договоров

150

1

150

Изменение данных в трудовых договорах

5

1

5

Заполнение данных приказов

60

2

120

Поиск приказов

150

1

150

Изменение данных в приказах

5

1

5

Подсчет количества ППС, кандидатов наук, докторов наук

10

1

5

Расчет процента кандидатов наук от числа ППС, процента докторов наук от числа ППС

1

1

1

Подсчет суммы ставок от числа ППС, суммы ставок кандидатов наук, суммы ставок докторов наук

1

1

1

Расчет процента кандидатов наук от числа ППС в соответствии с занимаемой ставкой, процента докторов наук от числа ППС в соответствии с занимаемой ставкой

1

1

1

ИТОГО:



1448


Теперь проведем хронометраж операций производимых сотрудником отдела кадров без применения, предлагаемого программного продукта. Условия хронометрирования оставим прежними.

Таблица 4.3

Хронометраж операций без применения программного продукта

Наименование операций

Периодичность, раз в год

Время, мин.

Всего, мин

Заполнение личной карточки

5

20

100

Поиск личной карточки

15

2

30

Изменение данных в личной карточке

300

5

1500

Поиск данных об образовании

20

3

60

Заполнение данных трудовых договоров

300

5

1500

Поиск трудовых договоров

60

3

180

Изменение данных в трудовых договорах

150

5

750

Заполнение данных приказов

5

5

25

Поиск приказов

60

3

180

Изменение данных в приказах

150

5

750

Подсчет количества ППС, кандидатов наук, докторов наук

5

20

100

Расчет процента кандидатов наук от числа ППС, процента докторов наук от числа ППС

2

35

70

Подсчет суммы ставок от числа ППС, суммы ставок кандидатов наук, суммы ставок докторов наук

1

30

30

Расчет процента кандидатов наук от числа ППС в соответствии с занимаемой ставкой, процента докторов наук от числа ППС в соответствии с занимаемой ставкой

1

40

40

ИТОГО:



5415


Из проведенных наблюдений видно, что программный продукт позволяет сократить время сотрудника отдела кадров в 3,7 раза, при том же объеме выполненных работы.

Внедрение автоматизированной информационной системы мониторинга качественного состава ППС позволит сократить трудоёмкость выполнения операций кадрового учета и мониторинга качественного состава ППС в n раз, расчёт значения n выполняется по формуле:


где tсум без АИС - суммарное время выполнения всех операций по обработке информации кадрового учета и мониторинга качественного состава ППС, при условии выполнения всех операций пользователями вручную;

tсум с АИС - суммарное время выполнения всех операций по обработке информации кадрового учета и мониторинга качественного состава ППС, при условии выполнения всех операций пользователями совместно с АИС.

При условии, что tсум без АИС = 5415 мин, tсум с АИС = 1448 мин., можно вычислить снижение трудоёмкости обработки информации кадрового учета и мониторинга качественного состава ППС в раз после внедрения АИС.

4.3. Оценка информационной безопасности проекта

Защита информации представляет собой жестко регламентированный и динамический технологический процесс, предупреждающий нарушения доступности, целостности, достоверности и конфиденциальности ценных информационных ресурсов и, в конечном счете, обеспечивающий достаточно надежную безопасность информации в процессе управленческой и производственной деятельности предприятия.

Система защиты информации - рациональная совокупность направлений, методов, средств и мероприятий, снижающих уязвимость информации и препятствующих несанкционированному доступу к информации, ее разглашению или утечке. Элементами системы являются: правовой, организационный, инженерно-технический, программно-аппаратный и криптографический.

Правовой элемент системы защиты информации основывается на нормах информационного права и предполагает юридическое закрепление взаимоотношений фирмы и государства по поводу правомерности использования системы защиты информации, фирмы и персонала по поводу обязанности персонала соблюдать установленные собственником информации ограничительные и технологические меры защитного характера, а также ответственности персонала за нарушение порядка защиты информации. Этот элемент включает:

наличие в организационных документах фирмы, правилах внутреннего трудового распорядка, контрактах, заключаемых с сотрудниками, в должностных и рабочих инструкциях положений и обязательств по защите конфиденциальной информации;

- формулирование и доведение до сведения всех сотрудников фирмы (в том числе не связанных с конфиденциальной информацией) положения о правовой ответственности за разглашение конфиденциальной информации, несанкционированное уничтожение или фальсификацию документов;

разъяснение лицам, принимаемым на работу, положения о добровольности принимаемых ими на себя ограничений, связанных с выполнением обязанностей по защите информации.

Организационный элемент системы защиты информации содержит меры управленческого, ограничительного (режимного) и технологического характера, определяющие основы и содержание системы защиты, побуждающие персонал соблюдать правила защиты конфиденциальной информации фирмы. Эти меры связаны с установлением режима конфиденциальности в фирме. Элемент включает в себя регламентацию:

- формирования и организации деятельности службы безопасности и службы конфиденциальной документации (или менеджера по безопасности, или референта первого руководителя), обеспечения деятельности этих служб (сотрудника) нормативно-методическими документами по организации и технологии защиты информации;

составления и регулярного обновления состава (перечня, списка, матрицы) защищаемой информации фирмы, составления и ведения перечня (описи) защищаемых бумажных, машиночитаемых и электронных документов фирмы;

- разрешительной системы (иерархической схемы) разграничения доступа персонала к защищаемой информации*

методов отбора персонала для работы с защищаемой информацией, методики обучения и инструктирования сотрудников;

направлений и методов воспитательной работы с персоналом, контроля соблюдения сотрудниками порядка защиты информации;

технологии защиты, обработки и хранения бумажных, машиночитаемых и электронных документов фирмы (делопроизводственной, автоматизированной и смешанной технологий); внемашинной технологии защиты электронных документов;

порядка защиты ценной информации фирмы от случайных или умышленных несанкционированных действий персонала;

- порядка защиты информации при проведении совещаний, заседаний, переговоров, приеме посетителей, работе с представителями рекламных агентств, средств массовой информации;

оборудования и аттестации помещений и рабочих зон, выделенных для работы с конфиденциальной информацией, лицензирования технических систем и средств защиты информации и охраны, сертификации информационных систем, предназначенных для обработки защищаемой информации;

пропускного режима на территории, в здании и помещениях фирмы, идентификации персонала и посетителей;

системы охраны территории, здания, помещений, оборудования, транспорта и персонала фирмы;

действий персонала в экстремальных ситуациях;

организационных вопросов приобретения, установки и эксплуатации технических средств защиты информации и охраны;

организационных вопросов защиты персональных компьютеров, информационных систем, локальных сетей;

работы по управлению системой защиты информации;

критериев и порядка проведения оценочных мероприятий по установлению степени эффективности системы защиты информации.

Инженерно-технический элемент системы защиты информации предназначен для пассивного и активного противодействия средствам технической разведки и формирования рубежей охраны территории, здания, помещений и оборудования с. помощью комплексов технических средств. При защите информационных систем этот элемент имеет весьма важное значение, хотя стоимость средств технической защиты и охраны велика. Элемент включает в себя:

- сооружения физической (инженерной) защиты от проникновения посторонних лиц на территорию, в здание и помещения (заборы, решетки, стальные двери, кодовые замки, идентификаторы, сейфы и др.);

средства защиты технических каналов утечки информации, возникающих при работе ЭВМ, средств связи, копировальных аппаратов, принтеров, факсов и других приборов и офисного оборудования, при проведении совещаний, заседаний, беседах с посетителями и сотрудниками, диктовке документов и т.п.;

средства защиты помещений от визуальных способов технической разведки;

средства обеспечения охраны территории, здания и помещений (средства наблюдения, оповещения, сигнализирования, информирования и идентификации);

средства противопожарной охраны;

средства обнаружения приборов и устройств технической разведки (подслушивающих и передающих устройств, тайно установленной миниатюрной звукозаписывающей и телевизионной аппаратуры и т.п.);

технические средства контроля, предотвращающие вынос персоналом из помещения специально маркированных предметов, документов, дискет и т.п.

Программно-аппаратный элемент системы защиты информации предназначен для защиты ценной информации, обрабатываемой и хранящейся в компьютерах, серверах и рабочих станциях локальных сетей и различных информационных системах. Однако фрагменты этой защиты могут применяться как сопутствующие средства в инженерно-технической и организационной защите. Элемент, включает в себя:

- автономные программы, обеспечивающие защиту информации и контроль степени ее защищенности;

программы защиты информации, работающие в комплексе с программами обработки информации;

программы защиты информации, работающие в комплексе с техническими (аппаратными) устройствами защиты информации (прерывающими работу ЭВМ при нарушении системы доступа, стирающие данные при несанкционированном входе в базу данных и др.).

Криптографический элемент системы защиты информации предназначен для защиты конфиденциальной информации методами криптографии. Элемент включает:

- регламентацию использования различных криптографических методов в ЭВМ и локальных сетях;

определение условий и методов криптографирования текста документа при передаче его по незащищенным каналам почтовой, телеграфной, телетайпной, факсимильной и электронной связи;

регламентацию использования средств криптографирования переговоров по незащищенным каналам телефонной и радиосвязи;

регламентацию доступа к базам данных, файлам, электронным документам персональными паролями, идентифицирующими командами и другими методами;

регламентацию доступа персонала в выделенные помещения с помощью идентифицирующих кодов, шифров.

Для обеспечения информационной безопасности АИС мониторинга производственных запасов используются следующие меры: организационные; правовые; технические; программные.

В филиале ГОУ ВПО «МГУТУ» в г. Вязьме Смоленской области применяются следующие организационные меры защиты информации. Эти меры связаны с установлением режима конфиденциальности в организации. Организационный элемент системы защиты информации включает в себя:

- формирование и организацию деятельности службы безопасности филиала ГОУ ВПО «МГУТУ» в г. Вязьме Смоленской области;

- разграничения доступа персонала к защищаемой информации;

метод отбора персонала для работы с защищаемой информацией, методики обучения и инструктирования сотрудников;

технология защиты, обработки и хранения бумажных и электронных документов фирмы;

- система охраны территории;

определение прав доступа к информации в соответствии с должностными инструкциями работников;

закрепление автоматизированных рабочих мест за конкретными сотрудниками;

защита персональных компьютеров, информационных систем, локальных сетей с помощью технических средств (экранов), использование специализированных закрытых каналов передачи информации.

Правовые меры защиты информации в филиале ГОУ ВПО «МГУТУ» в г. Вязьме Смоленской области обусловлены соблюдением сотрудниками предприятия законов Российской Федерации, направленных на защиту информации - Закона «Об информации, информатизации и защите информации», «О коммерческой тайне» и т.д.

Защита программного и информационного программного обеспечения АИС мониторинга качественного состава ППС выполнена средствами Borland DELPHI 7.0, СУБД Access 2003 и состоит в организации доступа пользователей по паролям.

В программном обеспечении АИС мониторинга качественного состава ППС информационная безопасность реализуется ограничением доступа пользователей посредством ввода логина и пароля (см. рис.4.1).

Рис. 4.1 Главная форма запуска программного обеспечения

В поле формы «Логин» выбирается пользователь, а затем вводится пароль ему соответствующий. Если введен правильный пароль, то пользователь может работать с программой. Если пароль введен неверно, будет выдано соответствующее сообщение (см. рис. 4.2).

Рис. 4.2 Форма «Неверный пароль»

Логины (имя пользователя) и пароли устанавливаются администратором АИС и раздаются пользователям, пользователи сами изменить пароль не могут.

ЗАКЛЮЧЕНИЕ

Результатом исследования предметной области «Отдел кадров филиала ГОУ ВПО «МГУТУ» в г. Вязьме Смоленской области», проводимого в рамках настоящего дипломного проекта является разработка АИС мониторинга качественного состава ППС на примере филиала ГОУ ВПО «МГУТУ» г. Вязьме Смоленской области.

Работа отдела кадров организации - филиала ГОУВПО «МГУТУ» в г. Вязьме связана с необходимым повышением квалификации научно-педагогических работников университета. Раз в 5 лет высшие учебные заведения проходят аккредитацию и аттестацию, в этой связи предъявляются серьёзные требования к ППС. Отделом кадров филиала фиксируется информация о количестве остепененных преподавателей. Сотрудники отдела кадров должны в соответствии с требованиями, предъявляемыми к университетам осуществлять мониторинг количества кандидатов и докторов относительно к общему количеству преподавателей, должны учитывать также процент остепененных преподавателей в соответствии с занимаемой ставкой. Поэтому отдел кадров столкнулся с большой проблемой. Проблема заключалась в низкой оперативности, неудобстве и потере большого количества времени при расчете аккредитационных показателей на основе данных о ППС филиала, так как традиционно все расчеты производились на бумажных носителях. Для устранения этой проблемы была спроектирована АИС мониторинга качественного состава ППС для повышения эффективности управлением персоналом в отделе кадров филиала МГУТУ в г. Вязьме Смоленской области.

Были решены основные задачи исследования:

выполнен системный анализ предметной области и деятельности объекта автоматизации;

построена модель «AS - IS» деятельности объекта автоматизации;

описаны основные технологические подсистемы АИС: техническое, программное, эргономическое, информационное, математическое обеспечение;

разработана инфологическая модель предметной области;

сформирована датологическая модель базы данных с учётом выбранной СУБД и созданной инфологической модели;

спроектированы информационные потоки подсистемы АИС для мониторинга качественного состава ППС в виде диаграмм потоков данных

спроектированы базы для хранения информации, сопровождающей использование АИС;

спроектировано программное обеспечения АИС;

разработано и описано математическое обеспечение и алгоритм функционирования АИС.

На этапе инфологического проектирования была построена инфологическая модель исследованной предметной области. Были выделены информационные объекты. Результатом инфологического моделирования предметной области «Отдел кадров» является семантическая объектная диаграмма, на которой видны основные информационные объекты и взаимоотношения между ними: «Личная карточка (общие сведения)», «Паспортные данные», «Образование», «Образовательный стандарт», «Состояние в браке», «Семейное положение», «Знание иностранного языка», «Трудовой договор», «Приказ», «Специальность», «Квалификация», «Основание», «Язык», «Степень знания», «Карточка со ставками».

На этапе датологического проектирования была построена датологическая модель, представленная в виде множества таблиц, разработанных средствами СУБД ACCESS 2003.

Датологическая модель базы данных включает следующие таблицы: «Личная карточка (общие сведения)», «Личная карточка (общие сведения)», «Паспортные данные», «Образование», «Образовательный стандарт», «Состояние в браке», «Семейное положение», «Знание иностранного языка», «Трудовой договор», «Приказ», «Специальность», «Квалификация», «Основание», «Язык», «Степень знания», «Карточка со ставками».

На этапе проектирования информационного обеспечения АИС мониторинга качественного состава ППС были спроектированы основные информационные потоки, существующие в филиале ГОУ ВПО «МГУТУ» в г. Вязьме Смоленской области после внедрения АИС. Для этого с помощью case - средства BPWIN v4.1 были простроены диаграммы потоков данных, трёх иерархических уровней. Первый уровень диаграммы отражает взаимосвязь АИС мониторинга качественного состава ППС с внешними сущностями. Диаграмма потоков данных второго уровня отражает основные подсистемы АИС (подсистема оформления личных карточек и ведения личных дел, подсистема сбора и систематизации сведений об образовании, подсистема ведения и систематизации трудовых договоров, подсистема ведения справочников, подсистема расчета показателей качественного состава ППС). На диаграммах потоков данных третьего уровня отражены основные процессы подсистем, выделенных на диаграмме второго уровня. В рамках данного курсового проекта подробно описаны основные процессы подсистем, основные информационные потоки в процессах и подсистемах обработки информации.

Физическая структура программного обеспечения АИС реализована с применением форм Borland Delphi 7.0. Физическая структура прикладной программы имеет вид дерева, в корне которого размещается главная кнопочная форма, имеющая множество страниц с элементами управления (кнопками), по которым осуществляется вызов всех разработанных модулей АИС.

Алгоритм расчёта аккредитационных показателей реализован с применением стандартных объектов МS ACCESS - форм, запросов, запросов в режиме SQL.

Разработана модель «ТО - ВЕ» деятельности отдела кадров филиала ГОУ ВПО «МГУТУ» в г. Вязьме после внедрения АИС мониторинга качественного состава ППС.

СПИСОК ИСПОЛЬЗОВАННОЙ ЛИТЕРАТУРЫ

1. Агафонова В. В. «Интерфейсы информационных систем в экономике» - М: Финансы и статистика, 2003 - 176 с.

. Вендров А. М. «Практикум по проектированию программного обеспечения экономических информационных систем: Учебное пособие» - М: Финансы и статистика, 2002 - 192 с.

. Вендров А. М. «Проектирование программного обеспечения экономических информационных систем: Учебное пособие» - М: Финансы и статистика, 2002 - 352 с.

. Дик В. В. «Методология формирования решений в экономических системах и инструментальные среды их поддержки» - М: Финансы и статистика, 2000 - 300 с.

. Конни Смит и др. «Эффективные решения: практическое руководство по созданию гибкого и масштабируемого программного обеспечения» Пер. с англ. - М: Изд. Дом «Вильямс», 2003 - 448 с.

. Коннолли Т. и др. «Базы данных: проектирование, реализация и сопровождение. Теория и практика», 2-е изд. - М, Спб, Киев: Изд. Дом «Вильямс», 2000 - 1120 с.

. Мандел Тео «Разработка пользовательского интерфейса»: Пер. с англ. - М: ДМК Пресс, 2001 - 416 с.

. Петров В. Н. «Информационные системы» - Спб: Питер, 2003 - 688 с.

. Смирнова Г. Н. и др. «Проектирование экономических информационных систем: Учебник» - М: Финансы и статистика, 2002 - 512 с.

. Чекалов А. П. «Базы данных: от проектирования до разработки приложений» Спб: БХВ - Петербург, 2003 - 384 с.

11. Якобсон А. и др. «Унифицированный процесс разработки программного обеспечения» - Спб: Питер, 2002 - 496 с.

Похожие работы на - Проектирование автоматизированной информационной системы мониторинга качественного состава ППС

 

Не нашли материал для своей работы?
Поможем написать уникальную работу
Без плагиата!
Без нейросетей!