Модернизация программного обеспечения информационной подсистемы 'Учет приема/выдачи книг'

  • Вид работы:
    Курсовая работа (т)
  • Предмет:
    Информационное обеспечение, программирование
  • Язык:
    Русский
    ,
    Формат файла:
    MS Word
    875,34 Кб
  • Опубликовано:
    2012-11-03
Вы можете узнать стоимость помощи в написании студенческой работы.
Помощь в написании работы, которую точно примут!

Модернизация программного обеспечения информационной подсистемы 'Учет приема/выдачи книг'

Введение

библиотека диаграмма коммутатор учет

Внедрение автоматизации в библиотеку не просто веяние времени, а основное условие повышения производительности и качества труда библиотечных работников, единственная эффективная возможность оперативно обеспечивать пользователя необходимыми ему данными.

Современная система автоматизации библиотек УФД/Библиотека, в которой работает библиотека вуза, позволяет формировать библиографические записи, создавать библиографические указатели и списки, формировать и печатать листы инвентарной книги, все виды каталожных карточек для поддержания карточных каталогов и картотек статей.

Традиционные библиотечные процессы выполняются в локальной компьютерной сети, которая объединяет все технологические операции работы с изданием с момента поступления в библиотеку до передачи ее в соответствующий фонд хранения, а именно: комплектование (от заказа до регистрации поступления), каталогизацию и систематизацию, подготовку выходных и печатных форм. УФД/Библиотека позволяет пересматривать и изменять сложившиеся библиотечные ручные, а также выполняемые ранее автоматизированные операции, максимально использовать принцип однократности ввода и многократности использования введенной информации, уменьшить количество бумажных технологических документов. При таком подходе автоматизация рассматривается как средство совершенствования технологии и управления библиотекой.

В настоящее время библиотекой вуза решается целый комплекс задач, связанных с автоматизацией:

- создание электронного каталога новых поступлений;

ввод в электронный каталог библиографических описаний изданий, пользующихся спросом (ретроввод);

предоставление пользователям электронного каталога в зале каталогов и в сети Интранет/Интернет;

использование пользователями библиотеки ресурсов глобальной информационной сети в Центре открытого доступа к Интернет;

обучение пользователей основам работы в сети Интернет;

создание web -страницы библиотеки, ее постоянное информационное обновление;

организация процесса выдачи/приема литературы на абонементах;

изготовление пластиковых регистрационных карточек;

функционирование электронной почты, ее широкое использование для выполнения тематических запросов пользователей.

1. Описание предметной области

.1 Анализ современного состояния предметной области

Объектом автоматизации являются абонементы библиотеки вуза, обслуживающие читателей в режиме выдачи/приема литературы. Библиотека вуза является его структурной единицей и осуществляет библиотечно-информационную поддержку учебной, научной, образовательной и воспитательной деятельности ВУЗа в рамках организации учебного процесса в соответствии с требованиями Болонской декларации; проведение научно-исследовательской работы; осуществление культурно-воспитательной работы.

Миссия Библиотеки заключается в создании, сохранении, накоплении и организации собственных и мировых информационных ресурсов, которые отвечают требованиям учебного процесса и научно-исследовательской работы в ВУЗе; обеспечении информационных потребностей студентов, преподавателей и сотрудников университета, в соответствии с принципами доступности, оперативности, информативности и комфортности.

На сегодняшний день библиотечные процессы включают в себя:

проверку фонда на предмет недостающих книг;

заказ книг;

учет поступления новых книг;

обработку вновь поступивших книг;

передачу литературы на хранение в фонды;

учет выдачи/приема литературы;

учет периодического факта хранения;

учет утери и списания книг;

учет замены;

ведение информации о читателях.

В настоящее время все эти процессы автоматизированы и выполняются при помощи УФД/Библиотека, включающей в себя следующие модули:

каталогизации документов;

комплектования библиотеки;

обслуживания читателей;

администрирования.

Каждый из модулей реализует выполнение определенного вида задач, что существенно облегчает настройку АРМов библиотечного персонала.

Структура рассматриваемой библиотеки состоит из 11 отделов и 2 служб (организационная структура библиотеки представлена на рисунке 1.1), каждый из которых обеспечивает выполнение возложенных на него задач.

Рисунок 1.1 Схема организационной структуры библиотеки ВУЗа.

Из схемы структуры, приведенной на рисунке 1.1 видно, что организационная структура библиотеки вуза представлена следующими категориями:

дирекцией;

отделами;

службами.

Дирекция представляет собой аппарат управления библиотекой.

Каждый из отделов библиотеки возглавляется заведующим отделом, который возглавляет зав. секторами своего отдела и рядовых сотрудников.

Рассмотрев схему организационной структуры библиотеки ХНУРЭ, приведенную на рисунке 1.1, можно сделать вывод о линейно-функциональной структуре управления данной организацией. При такой структуре управления общий объем работы четко распределяется между сотрудниками и каждый отдел несет ответственность за свою часть выполняемой работы.

Задача учета выдачи/приема литературы решается в отделах связанных непосредственно с выдачей/приемом литературы, а именно:

- на абонементе №1 отдела учебной литературы;

на абонементе №2 отдела научной литературы;

в отделе художественной литературы;

в отделе литературы на иностранных языках.

Сотрудники библиотеки, занимающиеся обслуживанием читателей осуществляют процесс учета приема/выдачи книг при помощи АИС «УФД/Библиотека», ежедневно фиксируя большое количество выданных и принятых книг. Занесение выдаваемых книг в абонемент читателя происходит путем введения данных о книге с клавиатуры, что существенно замедляет процесс выдачи. Снятие книг с формуляра при возврате книг читателями происходит путем визуальной выборки необходимой книги и удалением ее из формуляра вручную, что также замедляет процесс обслуживания читателей. В связи с чем было принято решение о модернизации данной подсистемы с целью сокращения временных затрат на прием/выдачу книг, обеспечения контроля наличия книг, увеличения и упрощения скорости обслуживания читателей.

1.2 Постановка задачи

Задачей данной курсовой работы является исследование и модернизация подсистемы учета приема/выдачи литературы АИС «УФД/Библиотека». Данная подсистема состоит из задачи учета выдачи/приема книг, задачи учета выдачи периодических изданий, задачи учета выдачи методических изданий. Для достижения поставленной цели применен пакет Rational Rose, и унифицированный язык моделирования UML.

Основным пользователем системы является сотрудник библиотеки, которому предстоит пользоваться данной системой для выдачи читателю и према у него книг, а также ведения учета обслуживания.

Целью решения задачи является снижение времени, затрачиваемого библиотекарем на оформление различных документов, связанных с приемом/выдачей книг, снижение до минимума количества ошибок, допускаемых при заполнении, оптимизация сбора библиотечной статистики.

Входной информацией для моей подсистемы будут данные, поступающие на вход задачи: заполненные требования на выдачу литературы, читательский абонемент, и данные, используемые для её решения: журнал электронных заказов, журнал обслуживания, фонд в электронном виде.

Выходной информацией будут отчеты, отражающие количественные показатели работы абонементов по обслуживанию читателей.

Для решения поставленной задачи в ходе написания работы были разработаны и построены следующие диаграммы:

диаграмма прецедентов;

диаграмма действий;

диаграмма классов;

диаграмма состояний;

диаграмма компонентов и диаграмма размещения.

2. Разработка модели функциональных требований задачи «Учета приема/выдачи книг»

Для разработки функциональных требований к подсистеме рассмотрим, какие возможности она должна предоставлять пользователю системы.

Итак, для начала рассмотрим нашу систему, состоящую из нескольких подсистем. Диаграмма прецедентов для АИС «УФД/Библиотека» представлена на рисунке 2.1

Рисунок 2.1 - Диаграмма прецедентов АИС «УФД/Библиотека»

На рисунке 2.1 хорошо видно, что система состоит из нескольких подсистем. Каждая подсистема выполняет свой комплекс функциональных задач.


Рисунок 2.2 - Диаграмма прецедентов подсистемы учета/приема выдачи литературы

Рисунок 2.3 - Диаграмма прецедентов задачи «Учета приема/выдачи книг»

На рисунке 2.3 видно, что в рассматриваемой подсистеме принимают участие два актера:

-        актер Сотрудник библиотеки использует систему для приема и выдачи книг, просмотра электронного заказа, а также формирования отчетов;

-        актер Читатель использует систему для оформления электронной заявки на литературу из фондов библиотеки

Таблица 2.1 Описание прецедентов.

Прецедент

Краткое описание

Выдача книг

Запускается сотрудником библиотеки. Позволяет работать с данными, касающимися выдачи книг

Просмотр електронного заказа

Запускается сотрудником библиотеки. Позволяет просматривать список заказанных читателями книг.

Прием книг

Запускается сотрудником библиотеки. Позволяет работать с данными, касающимися приема книг.

Формирование отчета о приеме/выдаче книг

Запускается сотрудником библиотеки. Позволяет просматривать информацию о приеме/выдаче книг, а также при помощи задания критериев формировать отчет о проделанной работе.

Выбор критериев

Запускается сотрудником библиотеки. Позволяет задать критерии для формирования отче та.

Проверка наличия книги на момент выдачи

Запускается сотрудником библиотеки. Позволяет просматривать информацию о наличии свободных книг в фонде.

Прецедент

Краткое описание

Заполнение требования на выдачу книги

Запускается сотрудником библиотеки. Предназначено для уточнения данных о книге.

Проверка читательской задолженности

Запускается сотрудником библиотеки. Позволяет ставить от метки о задолженности читателей по возврату книг.

Ведение журнала обслуживания

Запускается сотрудником библиотеки. Позволяет вести точный учет обслуживания читателей.

Удаление возвращенной читателем книги из абонемента

Запускается сотрудником библиотеки. Позволяет вносить изменения в читательский абонемент, снимать метку о задолженности.

Формирование электронной заявки

Запускается читателем. Позволяет заносить заявки в журнал электронных заказов и просматривать сведения о налички или отсутствии заказанной книги.



Рассмотрим теперь отношения между актерами и прецедентами. В языке UML возможен только один тип отношений между актером и прецедентом - отношение коммуникации. Поэтому всех актеров связали с прецедентами отношением Unidirectional Association. Поскольку другой тип отношений здесь бать задан, не может, то стереотип communicate можно не указывать (он неявно подразумевается).

Отношение такого типа как между прецедентами Формирование отчетов о приеме/выдаче книг и Выбор критериев - отношение расширения, поскольку, когда актер Библиотекарь работает с формированием отчетов о приеме/выдаче книг, то не всегда при этом он управляет информацией о критериях.

Отношение такого типа как между прецедентами Выдача книг и Заполнение требования на выдачу книг - отношение включения, поскольку для выдачи книги обязательно нужно заполнить требование на ее выдачу.

Основными прецедентами выбранной подсистемы являются первые четыре, рассмотренные в таблице 2.1, рассмотрение их и будет продолжено в работе.

3. Описание модели поведения подсистемы «Учета приема/выдачи книг»

Для того, чтобы наглядно представить как работает выбранная подсистема построим диаграммы действия на основные 4 прецедента.

Рассмотрим прецедент «Просмотр электронного заказа». Диаграмма действия для него представлена на рисунке 3.1

Рисунок 3.1 - Диаграмма действия прецедента «Просмотр электронного заказа».

Просмотр электронного заказа начинается с открытия журнала электронных заказов и просмотра его на выявление новых заказов. Затем у сотрудника библиотеки есть два варианта действий: в случае, когда новых заказов нет, выполняется закрытие журнала; в случае, когда новые заказы имеются сотрудник переходит ко второй фазе действий: определения наличия книг в фонде, которые могут быть забронированы под поданные заказы. Если такая книга имеется, то сотрудник ставит отметку в журнале напротив заказа, что книга имеется и она будет на броне в течении двух дней, чтобы читатель мог ее забрать. В случае, когда на момент заказа книга отсутствует в фонде, сотрудник ставит пометку об отсутствии книги. После произведенных действий журнал электронных заказов закрывают.

Следующим рассмотрим прецедент «Выдача книг». Диаграмма действия для него представлена на рисунке 3.2

Этот прецедент состоит из значительно большего числа операций, поскольку включает в себя полный процесс выдачи книги, начиная от заполнения требования на книгу и заканчивая занесением записи о ее выдаче в читательский абонемент, а также внесением записей в журнал обслуживания. Промежуточным этапом данного процесса является проверка читательской задолженности, результатом которой, в случае положительного ответа может стать отказ в выдаче новых книг до момента возврата полученных ранее в фонд библиотеки.

На рисунке 3.3 представлена диаграмма действия еще одного из основных прецедентов - «Приема книг». Как видно из этой диаграммы процесс приема книг в библиотеке начинается со сканирования читательского билета, в штрих-код которого заложен номер читательского абонемента его владельца. Диаграмма действия показывает также, что в случае некорректной работы системы предусмотрено введение кода читательского абонемента вручную при помощи клавиатуры. На этой же диаграмме можно увидеть, что нахождение записи о книге, имеющейся у читателя предусмотрено при помощи сканирования штрих-кода этой книги, а в случае неудачи при распознавании также как и с кодом читательского абонемента предусмотрен ручной ввод данных о книге. Логическим и программным окончанием процесса выдачи книги является удаление возвращенной читателем книги из его читательского абонемента, внесение записи о факте возвращения книги в журнал обслуживания, закрытие абонемента и выход.

Рисунок 3.2 - Диаграмма действия прецедента «Выдача книг».

Рисунок 3.3 - Диаграмма действия прецедента «Прием книг».

Рассмотрим четвертый из основных прецедентов подсистемы «Учета приема/выдачи книг». Его диаграмма действия представлена на рисунке 4.4

Рисунок 3.4 - Диаграмма действия прецедента «Формирование отчета».

На диаграмме действия прецедента «Формирование отчета» представлен процесс, в результате которого на выходе получаем документ отчет в электронном виде. Открыв окно формирования отчета, пользователь сможет выбрать критерии, по которым должен быть сформирован отчет: это может быть определенная дата или диапазон дат, прием или выдача книг, или же можно задать формирование комплексного отчета по приему/выдаче книг за определенный период.

По окончании процесса сотрудник библиотеки (пользователь) закрывает окно формирования отчета.

4. Описание модели логической структуры подсистемы «Учета приема/выдачи книг»

Логическая структура подсистемы «Учета приема/выдачи книг» представляет собой диаграммы классов, отображающие различные классы, из которых состоит система, и их взаимодействие между собой. Диаграммы классов являются "статичными" диаграммами, потому что они отображают классы вместе с их методами и атрибутами, так же как и статические взаимодействия между ними: какие классы "знают" о каких классах или какие классы "являются частью" других классов, но не отображают обмен сообщениями между классами.

Рассмотрим, какие диаграммы классов относятся к логической структуре нашей подсистемы.

Рисунок 4.1 - Диаграмма классов для прецедента «Просмотр электронного заказа»


Таблица 4.1 Атрибуты классов для прецедента «Просмотр электронного заказа»

Класс

Атрибуты

Операции

Значение

Журнал электронных заказов

Номер заказа Дата заказа Код книги Автор Название

Работа со списком заказанных книг

Класс

Атрибуты

Операции

Значение


Год издания Код сотрудника



Фонд в электронном виде

Код книги Автор Название Год издания Кол-во экземпляров Кол-во экземпляров на стеллаже

Просмотреть

Перечень книг имеющихся в библиотеке на сегодняшний день


Рисунок 4.2 - Диаграмма классов для прецедента «Формирование отчетов»

Таблица 4.2 Атрибуты классов для прецедента «Формирование отчетов»

Класс

Атрибуты

Операции

Значение

Отчет

Порядковый номер Дата создания Дата операции Наименование

Изменить критерий отбора Просмотреть Отправить на печать

Работа со статистическими данными

Класс

Атрибуты

Операции

Значение


операции Критерий отбора Количество записей Название отдела



Журнал обслуживания

Код операции Дата опреации Наименование операции Код читательского абонемнта Код книги Код сотрудника проводившего обслуживание читателя

Просмотреть

Ведение учета обслуживания читателей



Рисунок 4.3 - Диаграмма классов для прецедента «Прием книг»

Таблица 4.3 Атрибуты классов для прецедента «Прием книг»

Класс

Атрибуты

Операции

Значение

Фонд в электронном виде

Код книги Автор Название Год издания Кол-во экземпляров Кол-во экземпляров на стеллаже

Просмотреть

Перечень книг имеющихся в библиотеке на сегодняшний день

Читательский абонемент

Код абонемента ФИО Дата выдачи книги

Просмотреть Удалить запись

Работа с данными в читательском абонементе

Класс

Атрибуты

Операции

Значение


Срок, на который выдана книга Код книги Автор Название



Журнал обслуживания

Код операции Дата операции Наименование операции Код читательского абонемента Код книги Код сотрудника проводившего обслуживание читателя

Просмотреть

Ведение учета обслуживания читателей


Рисунок 4.4 - Диаграмма классов для прецедента «Выдача книг»

Таблица 4.4 Атрибуты классов для прецедента «Выдача книг»

Класс

Атрибуты

Операции

Значение

Фонд в электронном виде

Код книги Автор Название Год издания Кол-во экземпляров Кол-во экземпляров на стеллаже

Просмотреть

Перечень книг имеющихся в библиотеке на сегодняшний день

Читательский абонемент

Код абонемента ФИО Дата выдачи книги

Просмотреть Добавить запись

Работа с данными в читательском абонементе

Класс

Операции

Значение


Срок, на который выдана книга Код книги Автор Название



Журнал обслуживания

Код операции Дата операции Наименование операции Код читательского абонемента Код книги Код сотрудника проводившего обслуживание читателя

Просмотреть

Ведение учета обслуживания читателей

Требование

Код книги Автор Название Год издания

Добавить запись Удалить запись Редактировать запись



На основании диаграмм классов, а также разработанных в разделе 3 диаграмм действий можем построить диаграммы последовательности для имеющихся прецедентов.

Рисунок 4.5 - Диаграмма последовательности «Просмотр электронного заказа» при отсутствии новых заказов

Рисунок 4.6 - Диаграмма последовательности «Просмотр электронного заказа» при условии наличия свободной книги в фонде.

Рисунок 4.6 - Диаграмма последовательности «Просмотр электронного заказа» при отсутствии свободной книги в фонде.

Рисунок 4. - Диаграмма последовательности «Формирование отчетов»

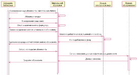
Рисунок 4. - Диаграмма последовательности «Прием книги» при правильной работе всех модулей системы и с учетом сдачи читателем «его» книги

Рисунок 4. - Диаграмма последовательности «Прием книг» при ошибке распознавания сканированного кода читательского абонемента, но при сдаче студентом «его» книги

Рисунок 4. - Диаграмма последовательности «Прием книг» при ошибках распознавания сканированных кодов и попытки сдать читателем «чужую книгу» на свой читательский абонемент

Рисунок 4. - Диаграмма последовательности «Выдача книг», когда запрошенной книги нет.

Рисунок 4. - Диаграмма последовательности «Выдача книг», если читатель должник

Рисунок 4. - Диаграмма последовательности «Выдача книг» без ошибок системы, наличием запрашиваемой книги и отсутствии задолженности

Диаграммы состояний - это один их пяти видов диаграмм в языке UML, используемых для моделирования динамических аспектов системы. Они показывают различные состояния объекта в течение его времени жизни и причины, вызывающие их смену.

Диаграммы состояний рассматривают объекты как конечные автоматы, которые могут быть в одном из нескольких конечных состояний. Конечные состояния могут изменяться с помощью конечного набора причин.

На рисунках 4. - 4. Приведены диаграммы состояний для читательского абонемента.

Рисунок 4. - Диаграмма состояний для «Выдача книг»

Рисунок 4. - Диаграмма состояний для «Прием книг»

5. Описание физического представления подсистемы «Учета приема/выдачи книг»

Физическое представление описывает размещение программных компонентов системы на аппаратных платформах и аспекты, связанные с физическим расположением системы. На рисунке 5.1 представлена диаграмма компонентов для подсистемы «Учета приема/выдачи книг»

Рисунок 5.1 - Диаграмма компонентов

Диаграмма размещения отражает физические взаимосвязи между программными и аппаратными компонентами системы. Она является хорошим средством для того, чтобы показать размещение объектов и компонентов в распределенной системе.

На приведенной диаграмме размещения (рисунок 5.2) видна клиент-серверная архитектура построения сети, в которую входит сервер баз данных, рабочие станции, связанные с сервером посредством сетевого коммутатора и сетевой принтер, обеспечивающий доступ к печати каждому из пользователей сети.

Рисунок 5.2 - Диаграмма размещения

Сетевой коммутатор, - устройство, предназначенное для соединения нескольких узлов компьютерной сети в пределах одного или нескольких сегментов сети. Коммутатор передаёт данные только непосредственно получателю, это повышает производительность и безопасность сети, избавляя остальные сегменты сети от необходимости (и возможности) обрабатывать данные, которые им не предназначались. Это особенно важно, учитывая, что библиотечным сотрудникам приходится работать с личными данными читателей.

Выводы

В данной курсовой работе была создана модель подсистемы «Учет приема/выдачи книг» ИС «Библиотека» на языке UML при помощи программного пакета «Rational Rose».

Пользователем данной подсистемы выступает сотрудник библиотеки, осуществляющий прием и выдачу книг на абонементах.

Для представления вариантов использования были спроектированы:

–  диаграммы прецедентов;

–  актеры;

–       заданы связи между ними.

Для логического представления были созданы:

–  диаграммы классов, с соответствующими атрибутами и операциями;

–       диаграммы состояний, с соответствующими им событиями входа и выхода.

Для физического представления были построены диаграмма компонентов и диаграмма размещения.

Суть работы заключается в разработке варианта модернизации существующей системы.

Литература

1. Методичні вказівки до організації й захисту курсової роботи до дисципліни "Проектування організаційних і технологічних IУС" (для студентів спеціальності 7.080401 - Інформаційні управляючі системи i технології) / Упоряд.: В.М. Левикiн, О.В. Айдаров, М.В. Євланов, О.В. Петриченко. - Харків: ХНУРЕ, 2009. - 26 с.

2. Державний стандарт Украіни ДСТУ 30008-95: Документація. Звіти у сфері науки і техніки. Структура і правила оформлення.- К.: Держстандарт Украіни, 1995.

. Кучерявая Н.Н. «Библиотека вуза: новые задачи и возможности». Центральная научная библиотека Харьковского национального университета, Харьков, Украина

. Леоненков А., «Самоучитель UML. Эффективный инструмент моделирования информационных систем», СПб.: BHV - Санкт - Петербург, 2001. - 304 с.

. Александров, Д.В. Case-технологии / Д.В. Александров, И.В. Грачев, Д.Н. Фадин. - Владимир: Изд-во Владим. гос. ун-та, 2006. - 64с.

. Единая система стандартов автоматизированной системы управления. - М.: Издательство стандартов, 1986. - 120 с.

Похожие работы на - Модернизация программного обеспечения информационной подсистемы 'Учет приема/выдачи книг'

 

Не нашли материал для своей работы?
Поможем написать уникальную работу
Без плагиата!
Без нейросетей!