Создание базы данных 'Социальная карта ребенка'
ФГОУ СПО
Хакасский политехнический колледж
Специальность 230103:
Автоматизированные системы обработки информации и управления (по отраслям)
пояснительная
записка
к курсовой работе по дисциплине
Разработка и эксплуатация
автоматизированных информационных систем
на тему:
Создание базы данных «Социальная
карта ребенка»
Автор работы:
Полковников В.А.
Руководитель работы:
Корнаухов Р.В
Абакан 2007
СОДЕРЖАНИЕ
Введение
1. Постановка
задачи
2. Проектирование
. Создание
структуры БД
. Программирование
4.1 Создание
представлений
.2 Создание
запросов
.3 Создание
курсоров
.4 Создание
переменных
.5 Создание
хранимых процедур
5. Организация
прав доступа
6. Сетевое
взаимодействие
. Тестирование
. Отладка
. Внедрение
Заключение
Список
используемых источников
Список
аббревиатур
Приложения:
П.1. DFD - диаграммы
П.2.
Нормализация
Введение
В современном мире все организации стараются перейти на автоматизацию
рабочего процесса, в нашей стране мало отечественных программным продуктов или
программных средств для реализации данной цели. В основном программные средства
использующиеся в нашей стране сделаны за рубежом, но не всегда эти программы
удовлетворяют требования нашей работы или эти программы просто не доступны
нашим рабочим, либо с финансовой точки, либо незнание данных программ. Наши
отечественные предприятия предоставляют пользователям такие программные
комплексы «1С Предприятие», законодательные системы «Гарант плюс» и
«Консультант плюс», но эти программы не удовлетворяют рынок.
Поэтому появилась потребность создания системы по хранению и обработки
данных детей сирот или из неблагополучных семей, которые находятся в
специализированных приемниках, детских домах или приютах.
Целью данного курсового проектирование является разработка документации
для создания необходимого программного средства и создание БД в среде
программирования SQL Server.
В ходе курсового проектирование будут использоваться программы:
1. Microsoft Word;
. Microsoft Visio;
. MS SQL Server 2000 Developer Edition.
1. Постановка задачи
Появилась необходимость в разработке базы данных «Социальная карта
ребенка, поступившего в приют». Заказчиком данной базы является МУ «Социальный
приют для детей» находящийся в с. Каратузское ул. Юности 3. Заказчику
необходимо:
. Хранить данные на детей, поступивших в приют, а также их дальнейшее
продвижение после выбытия;
. Быстрый поиск данных на какого-либо ребенка или группу детей;
. Вывод на печать запрашиваемых данных;
Данная БД должна хранить данные о ребенке и его родителях (попечителях
или опекунах). Рассмотрим некоторые данные, которые необходимо хранить в
разрабатываемой системе:
1. ФИО ребенка;
2. Дата рождения;
. Серия и номер (паспорта или свидетельства о рождении);
. Дата выдачи документа;
. Кем выдан документ;
. Место обучения ребенка;
. Хронические заболевания ребенка;
. Категория семьи данного ребенка;
. Сведения о его родителях (попечителях, опекунах), т.е. ФИО, дата
рождения, серия и номер паспорта, дата выдачи и др.
. Проектирование
На данном этапе определяется состав и структура БД, т.е. сколько, какие
таблицы будут в данном программном средстве.
Таблица 2.1
Социальная карта ребенка
|
Наименование
|
Тип данных
|
Описание
|
|
ID
|
Char
|
Первичный ключ, размер 10
|
|
Фамилия
|
Text
|
Фамилия ребенка, размер поля 16
|
|
Имя
|
Text
|
Имя ребенка, размер поля 16
|
|
Отчество
|
Text
|
Отчество ребенка, размер поля 16
|
|
Дата рождения
|
datetime
|
размер 8
|
|
Серия и №
|
Char
|
Серия номер документа(паспорт, св-во о рождении), размер 10
|
|
Дата выдачи
|
datetime
|
Дата выдачи документа, размер 8
|
|
ID Кем выдан
|
Char
|
Место выдачи документа, внешний ключ, размер 10
|
|
ID Место регистрации
|
Char
|
Место прописки по документу ,внешний ключ, размер 10
|
|
ID Место учебы
|
Char
|
Место обучения ребенка, внешний ключ, размер 10
|
|
ID Класс
|
Char
|
Класс в котором обучается ребенок, внешний ключ, размер 10
|
|
ID Форма обучения
|
Char
|
Тип обучения, внешний ключ, размер 10
|
|
Дата постановки на учет в КДН
|
datetime
|
Дата постановки на учет в детскую комнату милиции, размер 8
|
|
ID Основание
|
Char
|
По какой причине был поставлен на учет, внешний ключ,
размер 10
|
|
Хронические заболевания
|
Text
|
Есть ли хронические заболевания, размер 16
|
|
Дата поступления в СПД
|
datetime
|
Дата поступления в приют, размер 8
|
|
ID Основания помещения
|
Char
|
По какой причине был привезен а приют, внешний ключ, размер
10
|
|
ID Поступление
|
Char
|
Какое поступление а приют , внешний ключ, размер 10
|
|
ID Категория семьи
|
Char
|
Социальный статус семьи, внешний ключ, размер 10
|
|
ID Мать
|
Char
|
Личные данные матери ребенка, внешний ключ, размер 10
|
|
ID Отец
|
Char
|
Личные данные отца ребенка, внешний ключ, размер 10
|
|
ID Виды устройства
|
Char
|
Дальнейшее устройство ребека, внешний ключ, размер 10
|
|
Дата выбытия
|
datetime
|
Дата выбытия ребенка из приюта, размер 8
|
Таблица-справочник
2.2
Кем Выдан
|
ID
|
Char
|
Первичный ключ, размер 10
|
|
Кем выдан
|
Text
|
Наименование органа выдавшего документ, размер 16
|
Таблица-справочник
2.3
Место учебы
|
ID
|
Char
|
Первичный ключ, размер 10
|
|
Место учебы
|
Text
|
Учебное заведение в котором обучается ребенок, размер 16
|
Таблица-справочник
2.4
Место регистрации
|
ID
|
Char
|
Первичный ключ, размер 10
|
|
ID Региона
|
Char
|
Внешний ключ, размер 10
|
|
ID Района
|
Char
|
Внешний ключ, размер 10
|
|
ID Населенного пункта
|
Char
|
Внешний ключ, размер 10
|
|
Улица
|
Text
|
Внешний ключ, размер 10
|
|
Дом-Квартира
|
Text
|
Размер 16
|
Таблица-справочник
2.5
Класс
|
ID
|
Char
|
Первичный ключ, размер 10
|
|
Класс
|
Text
|
Класс (группа) в котором обучается ребенок, размер 16
|
Таблица-справочник
2.6
Форма обучения
|
ID
|
Char
|
Первичный ключ, размер 10
|
|
Форма обучения
|
Text
|
Размер 16
|
Таблица-справочник
2.7
Основание
|
ID
|
Char
|
Первичный ключ, размер 10
|
|
Основание
|
Text
|
Размер 16
|
Таблица-справочник
2.8
Основание помещения в СПД
|
IDCharПервичный ключ, размер 10
|
|
|
|
Основание помещения в СПД
|
Text
|
Размер 16
|
Таблица-справочник
2.9
Поступление
|
IDCharПервичный ключ, размер 10
|
|
|
|
Поступление
|
Text
|
Размер 16
|
Таблица-справочник
2.10
Категория семьи
|
IDCharПервичный ключ, размер 10
|
|
|
|
Категория семьи
|
Text
|
Размер 16
|
Таблица-справочник
2.11
Виды устройства
|
IDCharПервичный ключ, размер 10
|
|
|
|
Виды устройства
|
Text
|
Размер 16
|
Таблица-справочник
2.12
Регион
|
IDCharПервичный ключ, размер 10
|
|
|
|
Регион
|
Text
|
Размер 16
|
Таблица-справочник
2.13
Район
|
IDCharПервичный ключ, размер 10
|
|
|
|
Район
|
Text
|
Размер 16
|
Таблица-справочник
2.14
Населенный пункт
|
IDCharПервичный ключ, размер 10
|
|
|
|
Населенный пункт
|
Text
|
Размер 16
|
Таблица 2.15
Мать
|
ID
|
Char
|
Первичный ключ, размер 10
|
|
Фамилия
|
Text
|
Фамилия матери, размер 16
|
|
Имя
|
Text
|
Имя матери, размер 16
|
|
Отчество
|
Text
|
Отчество матери, размер 16
|
|
Дата рождения
|
datetime
|
размер 8
|
|
Серия и №
|
Char
|
Серия и № паспорта, размер 10
|
|
Дата выдачи
|
datetime
|
Дата выдачи паспорта, размер 8
|
|
ID Место регистрации
|
Char
|
Место прописки, внешний ключ , размер 10
|
|
Образование
|
Text
|
Какое имеет образование, размер 16
|
|
Место работы
|
Text
|
Место работы (название организации должность), размер 16
|
|
Физ. здоровье
|
Text
|
Заключение врачей о здоровье, размер 16
|
Таблица 2.16
Отец
|
IDCharПервичный ключ, размер 10
|
|
|
|
Фамилия
|
Text
|
Фамилия отца, размер 16
|
|
Имя
|
Text
|
Имя отца, размер 16
|
|
Отчество
|
Text
|
Отчество отца, размер 16
|
|
Дата рождения
|
datetime
|
размер 8
|
|
Серия и №
|
Char
|
Серия и № паспорта, размер 10
|
|
Дата выдачи
|
datetime
|
Дата выдачи паспорта, размер 8
|
|
ID Место регистрации
|
Char
|
Место прописки, внешний ключ , размер 10
|
|
Образование
|
Text
|
Какое имеет образование, размер 16
|
|
Место работы
|
Text
|
Место работы (название организации должность), размер 16
|
|
Физ. здоровье
|
Text
|
Заключение врачей о здоровье, размер 16
|
3. Создание структуры БД
Построение начальной контекстной диаграммы
Построим начальную контекстную диаграмму потоков в нотации Гейна-Сэрсона.
Нарисуем Нулевой процесс и присвоим ему имя системы (Система приёма детей).
Поскольку моделируется деятельность отдела учёта детей и социальная карта
ребёнка, внешними сущностями являются Соц. Педагог, Ребёнок и Администрация
приюта. Нарисуем внешние сущности и соединим их с нулевым процессом посредством
потоков данных. Потоки данных соответствуют документам, запросам, которыми
внешние сущности обмениваются с системой.
Рис. 3.1 Начальная
контекстная диаграмма
Построение диаграмм потоков данных нулевого и
последующих уровней:
Детализируем начальную контекстную диаграмму для
завершения анализа функционального аспекта поведения системы.
. Декомпозируем начальную контекстную диаграмму. Для
этого можно построить диаграмму для каждого события. Поставим каждому событию в
'соответствие процесс, нарисуем входные и выходные потоки, накопители данных,
внешние сущности и ссылки на другие процессы для описания связей между этим
процессом и его окружением.
. Сведем все построенные диаграммы в одну диаграмму
нулевого уровня.
. Проверим соответствие между контекстной диаграммой и
диаграммой нулевого уровня (каждый поток данных между системой и внешней
сущностью на диаграмме нулевого уровня должен быть представлен и на контекстной
диаграмме).
. Разделим процессы на группы, которые имеют много
общего (работают с одинаковыми данными и/или имеют сходные функции). Нарисуем
их вместе на диаграмме более низкого (первого) уровня, а на диаграмме нулевого
уровня объединим в один процесс. Накопители данных, используемые процессами из
одной группы, перенесем из нулевого уровня на первый, а из нулевого уровня
удалим и заменим одной базой данных.
. Декомпозируем сложные процессы и проверим
соответствие различных уровней модели процессов.
. Опишем накопители данных посредством структур
данных.
7. Опишем процессы нижнего уровня посредством спецификаций
Рис. 3.2 Диаграмма потоков данных нулевого уровня
Диаграммы последующих уровней (см. П.1 Рис. П.1.1-П.1.2).
Построение начального варианта концептуальной модели
данных:
Используя нотацию CASE-средства, выделим и нарисуем сущности для каждого
объекта данных в системе приема пациентов. Рассмотрим каждую возможную пару
сущностей и установим существование связи между ними. Связь должна отражать
наличие взаимодействия между сущностями, чем в системе должна сохраняться
информация об этом взаимодействии.
Нарисуем диаграмму «сущность-связь». Присвоим наименование каждой связи и
зададим ее характеристики (степень связи и обязательность)
Рис 3.3 Начальный вариант концептуальной
модели
Уточнение концептуальной модели данных:
Определим атрибуты сущностей и уточним построенную
модель данных.
. Используя построенные ранее структуры данных,
уточним атрибуты каждой сущности и нарисуем их на ER-диаграмме. Внешние ключи можно не показывать, поскольку они
определяются связями между сущностями.
. Выделим атрибуты-идентификаторы и подчеркнем их.
. Проверим связи, выделим (при необходимости)
зависимые от идентификатора сущности и связи «супертип-подтип».
4. Проверим соответствие между описанием структур данных и концептуальной
моделью (все элементы данных должны присутствовать на диаграмме в качестве
атрибутов) (см. П.1 Рис. П.1.3)
Первая и вторая нормальные формы(см. П.2 Рис. П.2.1-П.2.2)
Третья нормальная форма:
Рис 3.4 Третья нормальная форма
. Программирование
.1 Создание представлений
Представление «Ребенок с полями из таблицы Отец, Мать»
Рис 4.1 Создание представления «Ребенок1»
. Представление «Запрос с полями из таблиц Поступление, Основание
поступления, Основание постановки»
Рис 4.2 Создание представления «Ребенок2»
. Представление «Отец с полями из таблицы Место регистрации»
Рис 4.3 Создание представления «Ребенок3»
4.2 Создание запросов
. Запрос «Ребенок», выборка всех полей из таблицы «KARTA»

. Запрос для выборки данных из таблицы «KARTA», «OcnovaniaPomecheniaVCPD»
Рис 4.5 Создание представления «Ребенок2»
. Запрос «Отец», выборка данных из таблицы «Otez», «MectoRegictrazii»
Рис 4.6 Создание представления «Ребенок3»
.3 Создание курсоров
Под курсором, как правило, понимают получаемый при выполнении запроса
результирующий набор и связанный с ним указатель текущей записи. Курсор - это
объект, связанный с определенной областью памяти. Существуют явные и неявные
курсоры.
Явный курсор имеет имя и перед использованием должен быть объявлен.
Неявный курсор создается автоматически и его нельзя повторно открыть без
перекомпиляции оператора запроса.
Объявление курсора выполняется оператором DECLARE CURSOR, в котором фраза
FOR определяет запрос, ассоциируемый с данным курсором.
Например,
оператор
EXEC SQL DECLARE Х1CURSOR FOR SELECT f1,f2,f3 FROM
КARTA
WHERE f2>100;
создает курсор X1 на
базе таблицы KARTA. При объявлении курсора выполнения
запроса не происходит. Выполнение запроса и создание курсора инициируется
оператором OPEN CURSOR.
Например, оператор
OPEN CURSOR X1;
создаст курсор, выполнив определенный в нем оператор SELECT.
Приложение получает доступ к данным курсора при последовательном
извлечении строк результирующего набора в переменные приложения.
Для извлечения данных из курсора используется оператор FETCH.
Например, оператор
FETCH X1 INTO:f1, :f2, :f3;
извлекает значения текущей строки курсора в INTO-переменные.
Для освобождения памяти, выделенной под курсор, его следует закрыть,
выполнив оператор CLOSE CURSOR. Например:
CLOSE CURSOR X1;
Примеры создания, открытия, извлечение данных и закрытие курсоров.
. DECLARE С1CURSOR FOR SELECT f1,f2,f3,f4,f5,f6 FROM Mat - создаёт курсор с именем С1, для выборки данных в
переменные f из таблицы Mat
OPEN CURSOR C1; - открывает курсор С1
FETCH C1 INTO : f1,f2,f3,f4,f5,f6 - помещает данные в переменные f
CLOSE CURSOR c1; - закрывает курсор С1
. DECLARE С2CURSOR FOR SELECT f1,f2,f3,f4,f5,f6 FROM Otez ; - создаёт курсор с именем С1, для выборки данных в
переменные f из таблицы Otez
OPEN CURSOR C2; - открывает курсор С2
FETCH C2 INTO : f1,f2,f3,f4,f5,f6 - помещает данные в переменные f
CLOSE CURSOR c2; - закрывает курсор С2
. DECLARE С3 CURSOR FOR SELECT f1,f2,f3,f4,f5,f6 FROM KARTA; - создаёт курсор с именем С1, для выборки данных в
переменные f из таблицы KARTA
OPEN CURSOR C3;- открывает курсор С3
FETCH C3 INTO: f1,f2,f3,f4,f5,f6 - помещает данные в переменные f
CLOSE CURSOR C3; - закрывает курсор С3
.4 Создание переменных
переменные служат для извлечения данных из результирующего набора в
переменные основного языка программирования. Какая бы технология доступа к БД
ни использовалась в приложении, после формирования результирующего набора
данные для дальнейшей обработки (изменения, отображения, печати и т.п.) всегда
должны быть извлечены в переменные, с которыми может работать основной язык
программирования. Во встроенном SQL оператор SELECT сразу может указать имена
переменных, в которые будут занесены результаты запроса. Такие переменные
называются INTO-переменными.
Для использования INTO-переменных существуют следующие ограничения:
· результирующий набор гарантированно должен возвращать только одну строку;
· тип каждой INTO-переменной должен соответствовать типу
столбца, значение которого записывается в эту переменную.
Результирующий набор будет гарантированно возвращать только одну строку в
следующих случаях:
· при использовании в предикате значения поля, являющегося уникальным в
силу объявления его как PRIMARY KEY или UNIQUE;
· при агрегировании данных всей таблицы, когда в списке полей
указывается агрегирующая функция, а фраза GROUP BY отсутствует;
· если структура используемых таблиц и синтаксис оператора
SELECT однозначно определяют возвращаемую строку.
Например:
EXEC SQL SELECT f1,f2,f3 FROM KARTA INTO :var1, var2, var3
f1=1;
Имена INTO-переменных могут совпадать с именами полей, так как это разные
идентификаторы, отличающиеся наличием у INTO-переменных символа двоеточие.
Переменные
связи
Переменные связи (bind-переменные) служат для передачи значений в СУБД.
Эти переменные могут использоваться во фразе WHERE для вычисления условия, в
операторах INSERT и DELETE для определения устанавливаемых значений.
Переменные связи, также как и INTO-переменные, перед применением должны
быть предварительно объявлены. Переменные связи при указании их в SQL-операторе
предваряются символом двоеточие.
Например:
EXEC SQL INSERT INTO Mat (f1,f2,f3) VALUES (:f1,f2,f3);
Примеры создания переменных.
SQL SELECT f1,f2,f3 FROM KARTA INTO :var1, var2, var3;SELECT
S1,S2,S FROM Otez :var4 var5 var6 WHERE f1=1;SELECT f1,f2 FROM Mat INTO :var7,
var8 WHERE f1=1;
4.5 Создание хранимых процедур
1. CREATE PROCEDURE XXX AS SELECT dbo.KARTA.Familia,
.KARTA.Imia, dbo.KARTA.Otjectvo, dbo.KARTA.DataRowdenia,
dbo.KARTA.ID_MectoRegictrazii,.KARTA.DataPoctypleniaVCPD,
dbo.KARTA.ID_KategoriaCemii,
dbo.[Mat’].Familia AS Expr1, dbo.[Mat’].Imia AS Expr2,
dbo.[Mat’].Otjectvo AS Expr3,.[Mat’].DataRowdenia AS Expr4,
dbo.[Mat’].ID_MectoRegictrazii AS
Expr5, dbo.[Mat’].FizZdorovie, dbo.Otez.Familia AS
Expr6,.Otez.Imia AS Expr7, dbo.Otez.Otjectvo AS Expr8,
dbo.Otez.DataRowdenia AS Expr9, dbo.Otez.ID_MectoRegictrazii
AS
Expr10,.Otez.FizZdorovie AS Expr11dbo.KARTA INNER JOIN.[Mat’]
ON dbo.KARTA.ID_Mat = dbo.[Mat’].ID INNER JOIN.Otez ON dbo.KARTA.ID_Otez =
dbo.Otez.ID
GO -
данная процедура делает выборку данных из таблиц KARTA, Mat, Otez, с помощью этой процедуры
организуется запрос на ребенка с отображением данных по его родителям.
2. CREATE PROCEDURE XXX1 AS SELECT dbo.KARTA.Familia,
dbo.KARTA.Imia, dbo.KARTA.Otjectvo, dbo.KARTA.DataRowdenia,
dbo.KARTA.Ceria_i_Nomer,
dbo.KARTA.DataVidaji,.KARTA.ID_MectoRegictrazii, dbo.KARTA.ID_KemVidan,
dbo.OcnovaniaPomecheniaVCPD.OcnovaniaPomecheniaVCPD,.Poctyplenie.Poctyplenie,
dbo.[Ocnovanie
poctanovki].OcnovaniePoctanovkidbo.KARTA INNER
JOIN.OcnovaniaPomecheniaVCPD ON
dbo.KARTA.ID_OcnovaniePoctyplenia =
dbo.OcnovaniaPomecheniaVCPD.ID INNER JOIN.Poctyplenie ON
dbo.KARTA.ID_Poctanovka = dbo.Poctyplenie.ID
INNER JOIN.[Ocnovanie poctanovki] ON
dbo.KARTA.ID_VidiYctrouctva =
dbo.[Ocnovanie poctanovki].ID
GO -
данная процедура делает выборку данных из таблицы KARTA и справочников: OcnovaniaPomecheniaVCPD, Ocnovanie poctanovki, с помощью этой процедуры
организуется запрос на ребенка
3. CREATE PROCEDURE XXX2 AS SELECT dbo.Otez.Familia,
dbo.Otez.Imia, dbo.Otez.Otjectvo, dbo.Otez.DataRowdenia,
dbo.Otez.Ceria_i_nomer, dbo.[Mecto
regictrazii].ID_Regiona,.[Mecto regictrazii].[ID_Rai’ona], dbo.[Mecto
regictrazii].ID_NacelennogoPynkta, dbo.[Mecto
regictrazii].Yliza,
dbo.[Mecto regictrazii].[Dom-kvartira],.Otez.Obrazovanie,
dbo.Otez.MectoRaboti, dbo.Otez.FizZdoroviedbo.Otez INNER JOIN.[Mecto
regictrazii] ON dbo.Otez.ID_MectoRegictrazii = dbo.[Mecto
regictrazii].ID
- с помощью данной процедуры организуется запрос на отца ребенка.
база данный детский специализированный
5. Организация прав доступа
Созданные пользователи:
Рис 5.1 Список пользователей
Права для этих пользователей:
Рис 5.2 Список прав для пользователей
Admin
- имеет все права для работы с базой данных.
Pedagog -
может вносить, просматривать и обновлять данные базы данных
Administrazia - может только просмотреть и создать отчет.
- доступ разрешен.
- доступ запрещен.
- по умолчанию ни какие права не ограничены.
6. Сетевое взаимодействие
Разработка рабочей формы Рис 6.1 Рабочая форма, вкладка 1
Рис 6.2 Рабочая форма, вкладка 2
Для организации сетевого взаимодействия созданной базы данных, созданной
в MS SQL Server 2000 и рабочей формы, созданной в среде
объектно-ориентированном программировании Borland Delphi 7 - необходимо:
А) Подключить источник данных ODBC и настроить его.
Рис 6.3 Подключение ODBC
Б) Настроить DBE администратор
в Borland Delphi 7
Рис 6.4 Подключение DBE
В) Затем подключаем на рабочей форме поля из таблиц базы данных,
например: к полю «Фамилия» подсоединяем поле «Familia» из таблицы «KARTA».
7. Тестирование
Тестирование является одним из этапов жизненного цикла ПИ, направленным
на повышение качественных характеристик. При создании типичного ПИ около 40%
общего времени и более 40% общей стоимости расходуется на проверку
(тестирование) разрабатываемой программы.
Применительно к ПИ тестирование - это процесс многократного выполнения
программы с целью обнаружения ошибок. Программа тестируется для того, чтобы
повысить уровень ее надежности, т.е. выявить максимальное число ошибок.
Детерминированное тестирование, или тестирование на определенных входных
значениях, основывается на двух подходах:
1. структурное тестирование (СТ);
2. функциональное тестирование (ФТ).
Структурное тестирование, или тестирование программ как "белого
ящика" (стратегия тестирования, управляемого логикой программы),
предполагает детальное изучение текста (логики) программы и построение (подбор)
таких входных наборов данных, которые позволили бы при многократном выполнении
программы на ЭВМ обеспечить выполнение максимально возможного количества
маршрутов, логических ветвлений, циклов и т.д.
Функциональное тестирование, или тестирование программ как "черного
ящика" (тестирование по "входу-выходу"), полностью
абстрагируется от логики программы, предполагается, что программа -
"черный ящик", а тестовые наборы выбираются на основании анализа
входных функциональных спецификаций. Т.е. при функциональном тестировании
исходной информацией для построения тестовых наборов данных являются
функциональные спецификации программы.
Для успешного и качественного проведения детерминированного тестирования
необходимо разработать эффективные тестовые наборы данных. Понятие
"эффективного" тестового набора данных связано с невозможностью
"полного" тестирования программы.
Итак, основные ошибки выявленные на этапе тестирования методом белого
ящика программного средства БД «Социальная карта ребенка» методом «Белого
ящика»:
. Несоответствие типа данных и размеров поля в таблицах.
. Не корректные связи между таблицами
Критерии
завершенности тестирования
При проведении тестирования встает вопрос о том, когда завершить
тестирование, когда разрабатываемое ПС достигло того уровня надежности, которое
может удовлетворить будущих пользователей.
В основном на практике придерживаются следующих двух критериев:
1. когда время, отведенное по графику на
тестирование, истекло;
2. когда все тесты выполняются без
выявления ошибок (т.е. оказались неудачными).
Оба этих критерия недостаточно точны и логичны, так как первому можно
удовлетворить, ничего не делая, а второй зависит от качества тестового набора
данных.
Иногда используют критерий, основанный в значительной степени на здравом
смысле и информации о количестве ошибок, полученных в процессе тестирования.
Для этого строят график зависимости количества ошибок и времени их появления.
По форме полученной кривой можно определить, стоит продолжать тестирование или
нет:
Если из графика видно, что если с увеличением времени тестирования число
ошибок растет, то естественно, что тестирование необходимо продолжать. Если в
процессе тестирования в определенный момент наступило снижение числа выявленных
ошибок, постепенно стремится к нулю или достигло нуля, то понятно, что процесс
тестирования можно завершать.
Более прогрессивным может считаться подход, при котором для определения
критерия завершенности тестирования используются количественные показатели
надежности, рассчитываемые по моделям надежности.
8. Отладка
На данном этапе происходит исправление тех ошибок, которые были
обнаружены при тестировании. Этап отладки лучше проводить создателю ПО, так как
он знает структуру программы лучше, чем другие программисты, а так же сам код.
|
Ошибка
|
Метод (ы) её исправления
|
|
Несоответствие типа данных
|
Определение типа записей и поиск соответствуещего в
стандартном наборе MS SQL 2000
|
|
Несоответствие размеров поля в таблицах
|
Определение типа записей и поиск соответствуещего в
стандартном наборе MS SQL 2000
|
|
Не корректные связи между таблицами .
|
Вторичная проработка нормализации БД, т.е. переработка
третьей нормальной формы.
|
. Внедрение
Инструкция пользователя
Для работы пользователя разработан интерфейс, на котором расположены поля
для занесения данных ребенка и его родителей, для данных есть соответствующие
поля на рабочей форме.
Меню
- с помощью данного меню можно сохранить созданную запись,
удалить имеющуюся запись, закрыть программу, организовать запрос на какого-либо
ребенка, создать отчет по ребенку, а также открыть справочник-помощник, если
возникли трудности работы с программой. Некоторые команды продублированы
кнопками в нижней части рабочей области:
- Выход из программы.
- Сохранить новую запись.
- Организовать запрос на ребенка.
- Создать отчет на ребенка.
Инструкция программисту.
При необходимости изменения программистом структуры БД или таблиц
необходимо:
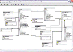
А) Открыть утилиту Enterprise Manager в MS SQL Server 2000, где отображены все таблицы, представления,
хранимые процедуры, схемы данных, пользователи и многое другое.
Например, для создания новой таблицы, открываем вкладку Tables, нажимаем правой кнопкой мыши и из
всплывшего контекстного меню выбираем команду New table: Необходимая команда
Рис 9.1 Рабочая область SQL Server 2000
Рис 9.2 Контекстное меню вкладка Table
В открывшемся окне, необходимо ввести поля, которые нужны в новой
таблице, установить типы данных для полей, ключи.
Рис 9.3 Создание новой таблицы в SQL Server 2000
После создания новой таблицы, нужно ее подсоединить к рабочей форме. Для
этого нужно создать новые поля на форме:
Рис 9.4 Добавления новой сроки на рабочую форму
Документация
Анализ - методы анализа программного средства; выбор метода анализа;
пояснение выбранного метода анализа; анализ программного средства; результат
анализа; примерный расчет стоимости и затрат на реализацию программного
средства, рассмотрение предметной области, написание постановки задачи.
Проектирование - после определения требований заказчика по проекту и
учитывая данные этапа анализа были созданы DFD диаграммы и ER диаграммы, также определены связи между таблицами. Подготовлена
соответствующая документация по этапу проектирования.
Реализация - на данном этапе были выбраны средства разработки
программного средства, это MS SQL Server 2000 для создания базы данных и Borland Delphi7 для создания рабочей формы, т.е интерфейса для
работы пользователя с программным средством. Затем по документации
приготовленной на предыдущих этапах была создана база данных «Социальная карта
ребенка» и интерфейс для пользователя. Приготовленные программные модули и
функции с сопроводительной документацией передаются на следующий этап.
Тестирование - на данном этапе были определены средства и методы
тестирования. Программа тестировалась двумя методами: структурное тестирование
или метод «белого ящика» и функциональное тестирование или метод «черного
ящика». По обнаруженным ошибкам подготовлена документация и на этапе отладки
данные ошибки устранены. Программное средство готово к внедрению.
Отладка - на данном этапе исправлены ошибки, обнаруженные при
тестировании программного средства. По окончанию отладки подготавливается
документация для внедрения программного средства в эксплуатацию.
Внедрение - программа протестирована на платформе заказчика, подготовлен
пакет документов по программному средству, в состав документации входит
инструкция пользования как на уровне пользования, так и на уровне программиста
. Программное средство передано заказчику для эксплуатации, по составленному
акту передачи.
ЗаключениЕ
Хранение и обработка данных детей сирот или из неблагополучных семей,
которые находятся в специализированных приемниках, детских домах или приютах
стало занимать много времени, поскольку на данный момент большинство
организаций в этой сфере до сих пор работают в ручную с этой документацией так
как программ для такой работы мало и они доступны не всем.
Поэтому в ходе данного курсового проекта создана БД MS SQL Server 2000 и интерфейс в среде объектно-ориентированном
программировании Borland
Delphi 7, которая позволяет
автоматизировать обработку и хранение данных на детей. Данное программное
средство намного облегчит работу социальным педагогам в спец. приемниках, в
центрах социальной защиты населения, детских домах и приютах. Задание по
курсовому проекту выполнено полностью согласно требованиям заказчика и
требованиям на курсовой проект.
Список используемых источников
. Конспект лекций по дисциплине РиЭАИС
. Конспект лекций по дисциплине АИС
Список аббревиатур и глоссарий
ГЛОССАРИЙ
Представление - это некоторая логическая (виртуальная) таблица, которая
формируется заново каждый раз, когда в SQL-операторе встречается ссылка на
конкретное представление.
Курсор - Под курсором, как правило, понимают получаемый при выполнении
запроса результирующий набор и связанный с ним указатель текущей записи, курсор
это объект, связанный с определенной областью памяти.KEY - Первичный ключ.
SElECT
- Оператор выбора. С его помощью формируются запросы.переменные служат для
извлечения данных из результирующего набора в переменные основного языка
программирования
Переменные связи (bind-переменные) служат для передачи значений в СУБД.
АББРЕВИАТУРЫ
. DFD - диаграммы потоков данных
. БД - база данных
. ПС - программное средство
. СПД - социальный приют для детей
. КДН - комната детского надзора
. СТ - структурное тестирование
. ФТ - функциональное тестирование