Автоматизированная информационная система публикации и обработки данных о детях в ГОУ Детский сад № 176

  • Вид работы:
    Дипломная (ВКР)
  • Предмет:
    Информационное обеспечение, программирование
  • Язык:
    Русский
    ,
    Формат файла:
    MS Word
    3,73 Мб
  • Опубликовано:
    2012-07-18
Вы можете узнать стоимость помощи в написании студенческой работы.
Помощь в написании работы, которую точно примут!

Автоматизированная информационная система публикации и обработки данных о детях в ГОУ Детский сад № 176

ФЕДЕРАЛЬНОЕ АГЕНСТВО ПО ОБРАЗОВАНИЮ

ГОСУДАРСТВЕННОЕ ОБРАЗОВАТЕЛЬНОЕ УЧРЕЖДЕНИЕ

ВЫСШЕГО ПРОФЕССИОНАЛЬНОГО ОБРАЗОВАНИЯ "САМАРСКИЙ ГОСУДАРСТВЕННЫЙ АЭРОКОСМИЧЕСКИЙ

УНИВЕРСИТЕТ ИМЕНИ АКАДЕМИКА С.П. КОРОЛЕВА

(национальный исследовательский университет)"

Кафедра радиоэлектроники и системотехники

ПОЯСНИТЕЛЬНАЯ ЗАПИСКА

к дипломному проекту на тему:

Автоматизированная информационная система публикации и обработки данных о детях в ГОУ детский сад №176 АНО ДО "Планета детства “Лада”"

2012

Реферат

 

Дипломный проект.

Пояснительная записка:

Графическая документация:

АВТОМАТИЗИРОВАННАЯ СИСТЕМА, WEB-ПРИЛОЖЕНИЕ, ANDROMDA, SQL-СЕРВЕР, МНОГОЗВЕННАЯ СЕТЕВАЯ АРХИТЕКТУРА, СЕРВЛЕТ, КОНТЕЙНЕР СЕРВЛЕТОВ, HTML-СТРАНИЦА, JSP-СТРАНИЦА, JDBC-ДРАЙВЕР, СЕРВЕР ПРИЛОЖЕНИЙ, ИНТЕРФЕЙС, СТАТИСТИЧЕСКАЯ ДИАГРАММА ЗАБОЛЕВАЕМОСТИ ДЕТЕЙ.

Объектом исследования является автоматизированная информационная система для детского сада №176.

Целью работы является проектирование и разработка АИС публикации и обработки данных для работников детского сада №176.

В процессе исследования проведен анализ существующей информационной системы предприятия, выявлены ее недостатки, снижающие эффективность работы организации. На основании определенных недостатков сформулированы требования к разрабатываемой информационной системе.

В процессе работы будет спроектировано web-приложение, разработаны схемы и модели БД, а также их спецификации.

Содержание

 

Список обозначений и сокращений

Введение

1. Системотехническая часть

1.1 Описание деятельности и структура АНО ДО "Планета детства “ЛАДА”"

1.2 Выбор методологии проектирования ИС

1.2.1 Rapid Application Development (RAD)

1.2.2 eXtreme Programming (XP)

1.2.3 ICONIX

1.2.4 Rational Unified Process (RUP)

1.2.5 Сравнение методологий проектирования

1.3 Бизнес-моделирование существующих процессов при работе с информацией о детях в детском саду

1.3.1 Описание текущего бизнеса (процесса формирования результирующего отчета заведующей детского сада)

1.3.2 Идентификация бизнес-процессов для формирования результирующего отчета заведующей детского сада

1.3.4 Уточнение ролей и ответственностей воспитателей, старшего врача и заведующей детского сада

1.3.5 Исследование автоматизации процесса

1.4 Управление требованиями для автоматизированной информационной системы публикации и обработки данных о детях

1.5 Анализ и проектирование автоматизированной информационной системы публикации и обработки данных о детях

1.5.1 Построение модели анализа

1.5.2 Построение модели компонентов

1.5.3 Выбор технологии разработки АИС публикации и обработки данных о детях

1.5.4 Выбор сервера базы данных АИС публикации и обработки данных о детях

1.5.5 Выбор сервера приложений АИС публикации и обработки данных о детях

1.5.6 Построение модели проектирования

2. Конструкторско-технологическая часть

2.1 Проектирование БД автоматизированной информационной системы публикации и обработки данных о детях

2.1.1 Проектирование модели данных

2.1.2 Создание карты навигации для пользовательского интерфейса

2.1.3 Проектирование прототипа пользовательского интерфейса

2.1.3.1 Интерфейс воспитателя для работы с АИС

2.1.3.2 Интерфейс старшего врача для работы с АИС

2.1.3.3 Интерфейс заведующей для работы с АИС

2.1.3.4 Интерфейс родителя для работы с АИС

2.1.3.5 Страница просмотра текущей информации в БД

2.1.3.6 Страница статистического анализа успеваемости ребенка

2.2 Разработка основных алгоритмов обработки информации

2.2.1 Реализация классов разрабатываемой АИС

2.2.1.1 Реализация класса DBConnection

2.2.1.2 Реализация класса Children

2.2.1.3 Реализация класса TestResult

2.2.1.4 Реализация класса Disease

2.2.1.5 Реализация класса Statistic

2.2.2 Тестирование разрабатываемой АИС

2.2.2.1 Автоматическое тестирование АИС

2.2.2.2 Нагрузочное тестирование АИС

2.3 Построение модели развертывания

3. Экономическая часть

3.1 Определение трудоемкости и составление план-графика разработки АИС публикации и обработки медицинской и образовательной информации о детях

3.2 Расчет затрат на разработку АИС публикации и обработки медицинской и образовательной информации о детях

3.2.1 Покупные изделия

3.2.2 Затраты на электроэнергию

3.2.3 Основная заработная плата

3.2.4 Дополнительная заработная плата

3.2.5 Отчисления на социальное страхование

3.2.6 Амортизация оборудования

3.2.7 Затраты на программное обеспечение

3.2.8 Накладные расходы

3.3 Расчет еженедельной трудоемкости формирования результирующего отчета о детях с помощью АИС публикации и обработки медицинской и образовательной информации о детях по вариантам

3.4 Расчет общих капиталовложений для формирования результирующего отчета о детях с помощью АИС публикации и обработки медицинской и образовательной информации о детях по вариантам

3.4.1 Капитальные вложения на оборудование

3.4.2 Капитальные вложения на программное обеспечение

3.4.3 Капитальные вложения на площадь

3.5 Расчет технологической себестоимости формирования еженедельного результирующего отчета заведующей детского сада по изменяющимся статьям затрат по вариантам

3.5.1 Покупные изделия

3.5.2 Затраты на электроэнергию

3.5.3 Основная заработная плата

3.5.4 Дополнительная заработная плата

3.5.5 Отчисления на социальное страхование

3.5.6 Амортизация оборудования

3.5.7 Затраты на текущий ремонт

3.5.8 Затраты на программное обеспечение

3.5.9 Амортизация площади рабочего места

3.6 Расчет годового экономического эффекта и прочих показателей экономической эффективности от внедрения АИС публикации и обработки медицинской и образовательной информации о детях в АНО ДО "Планета детства ЛАДА"

3.6.1 Годовой экономический эффект о внедрения АИС публикации и обработки медицинской и образовательной информации о детях

3.6.2 Условно-годовой экономический эффект

3.6.3 Срок окупаемости дополнительных капитальных вложений

3.6.4 Коэффициент экономической эффективности капитальных вложений

3.6.5 Процент снижения трудоемкости

3.6.6 Процент возрастания производительности труда

3.7 Социальный эффект от установки и эксплуатации АИС публикации и обработки данных о детях в АНО ДО "Планета детства ЛАДА"

3.8 Выводы и предложения

4. Безопасность жизнедеятельности

4.1 Потенциально опасные и вредные производственные факторы

4.2 Обеспечение безопасности на рабочем месте пользователя АИС для АНО ДО "Планета детства ЛАДА"

4.2.1 Выбор помещения и расположение рабочих мест

4.2.2 Организация рабочего места пользователя

4.2.3 Расчет освещения

4.2.3.1 Оценка естественного освещения

4.2.3.2 Расчет искусственного освещения

4.2.4 Обеспечение микроклимата и расчет вентиляции

4.3 Охрана окружающей среды

4.4 Заключение

Заключение

Список используемой литературы

Приложение 1

Список обозначений и сокращений

АС - автоматизированная система;

АСУ - автоматизированная система управления;

АИС - автоматизированная информационная система;

ИС - информационная система;

ЛКС - локальная компьютерная сеть;

СТ - сетевая технология;

ОС - операционная система;

ПП - программный продукт;

РС - рабочая станция;

РФ - Российская Федерация;

ГОСТ - государственный стандарт;

ЭКР - электронная карта ребенка;

АНО ДО - автономная некоммерческая организация дошкольного образования.

Введение


Вопрос дошкольного воспитания был, и будет оставаться одним из важнейших в области социального развития общества. Правящая партия РФ "Единая Россия" на своем официальном сайте [7] ставит эту задачу в основу развития общества. Именно в юном возрасте определяются основные наклонности детей, их увлечения и возможности. Эти критерии являются основополагающими для родителей, которые определяют, куда отправить своего ребенка на дальнейшее обучение. Рассматриваемая организация - муниципальное дошкольное образовательное учреждение детский сад №176. Как и у каждого, успешно развивающегося предприятия, здесь используются автоматизированные ИС, позволяющие решать те или иные задачи. Однако существует достаточное количество процессов, выполняемых вручную или устаревшими подходами и технологиями.

Рассматриваемая тема является актуальной, так как эффективность работы предприятия значительно ниже ее возможных потенциалов. Это снижение эффективности вызвано большим количеством ручного труда, а также отсутствием аналитической и статистической обработки имеющихся данных.

Новизна заключается в том, что разрабатываемая АИС еще не использовалась в рамках рассматриваемой организации "ЛАДА", в частности у детского сада №176.

Предметом исследования является процесс учета сведений о детях (посещаемость, заболеваемость, успеваемость).

Объектом исследования является автоматизированная информационная система публикации и обработки данных для детского сада №176.

Целью данной работы является разработка информационной системы публикации данных с помощью web-технологий.

автоматизированная информационная система интерфейс

Для достижения поставленной цели необходимо решить следующие задачи:

.        Описать предметную область и объект автоматизации.

2.       Спроектировать модель текущего состояния информационной системы заказчика "как есть" и выявить недостатки, сформировать требования, определить основной функционал разрабатываемого продукта.

.        Спроектировать модель предлагаемого состояния информационной системы заказчика "как должно быть".

.        Составить логическую и физическую модели БД.

.        Составить диаграмму компонентов АИС.

.        Провести оценку проделанной работы и выявить дальнейшие пути улучшения АИС.

Пояснительная записка состоит из введения, четырех глав, заключения.

Во введении описываются актуальность выполняемого курсового проекта, его новизна, цели и задачи. Задачи определяют основные шаги и этапы, необходимые для выполнения цели курсового проекта.

В первой главе реализуется проектирование АИС, определение технологий ее разработки, выдвигаются требования к системе, а также определяется ее архитектура и компоненты.

Во второй главе осуществляется непосредственная разработка АИС, разработка основных алгоритмов обработки данных с помощью выбранной технологии, определяются спецификации к БД, пишутся основные блоки программного кода, разрабатываются интерфейсные формы.

В третьей главе производится расчет экономической эффективности от внедрения АИС, определяется ее экономическая обоснованность для заказчика.

В четвертой главе выдвигаются основные требования к эргономическим качествам АИС, возможности эффективной и безвредной для собственного здоровья деятельности пользователей с системой.

В заключении подводятся основные итоги проведенного анализа и разработки, определяются все положительные и отрицательные результаты, описываются предложения по улучшению эффективности от использования АИС.

1. Системотехническая часть


1.1 Описание деятельности и структура АНО ДО "Планета детства “ЛАДА”"


"Планета детства ЛАДА" - автономная некоммерческая организация дошкольного образования в городе Тольятти. Данная организация ведет свою деятельность почти 50 лет, постоянно улучшая предоставляемые услуги по воспитанию детей. "Планета детства ЛАДА" насчитывает около пятидесяти детских садов во всех районах города. Рассматриваемое предприятие - детский сад №176 "Белочка" (далее заказчик). Заказчик является одним из лидирующих среди других представителей "Планеты детства ЛАДА". Именно поэтому данное предприятие заинтересовано в дальнейшем развитии, в том числе и в области информационных систем.

Заказчик ведет воспитательную деятельность детей дошкольного возраста. Существует две основных группы возрастных категорий: раннего и дошкольного возрастов, к каждой имеется собственный подход в воспитании. Ежегодно заказчик выпускает более ста детей, что говорит о его стабильности.

Ключевыми моментами в деятельности организации являются:

-       образовательная часть - заключается в предоставлении образовательной программы по воспитанию детей и подготовке их к школе;

-       здравоохранительная часть - заключается в обеспечении благоприятных условий воспитания детей, слежении за их здоровьем;

-       обратная связь с родителями - заключается в предоставлении по требованию родителя полной информации о своем ребенке по каждому из направлений.

Рассматриваемый детский сад является одним из десятка других, входящих в состав организации АНО ДО "Планета детства ЛАДА". Поэтому, необходимо сначала описать организационную структуру самой организации, прежде чем перейти к организационно-штатной структуре детского сада №176 "Белочка".

Организационно-штатная структура АНО ДО "Планета детства ЛАДА" представлена на следующем рисунке.

Рисунок 1 - Организационно-штатная структура АНО ДО "Планета детства ЛАДА"

Непосредственно сам заказчик имеет организационно-штатную структуру, представленную на следующем рисунке. Управляющим лицом является заведующая детским садом. Она ведет постоянный контроль деятельности других подразделений детского сада. К ним относятся:

-       медицинский персонал;

-       работник по кадрам;

-       воспитатели;

-       работники сферы обслуживания;

-       работники сферы питания.

Кроме деловых отношений на работе, заведующая ведет постоянную коммуникацию с родителями обучаемых детей. В связи с этим, заведующая работает с большими потоками информации, которые необходимо вовремя получить в удобном для потребителей виде. На сегодняшний день информация хранится в бумажном виде, что вносит такие проблемные ситуации, как время доступа к требуемой информации (ручной поиск нужного отчета в стопке документов), читабельность информации (зависит от почерка сотрудника), доступ к информации (документы хранятся в удаленных шкафах и офисных столах). Отсюда вытекает необходимость централизованного, упорядоченного хранения всей информации в электронном виде.

Рисунок 2 - организационно-штатная структура заказчика

Процесс взаимодействия организационных единиц у заказчика происходит через заведующую. Каждое подразделение - обслуживающий персонал, персонал по работе с детьми - ведут отчетность о выполняемой работе, в основном в ручном режиме (заполнение табелей и отчетов). Данная отчетность хранится в каждом отдельном помещении для конкретной организационной единицы. При запросе, эти сведения передаются доверенному лицу - помощнику заведующей - которая проверяет корректность, актуальность и достоверность информации. После проверки (многая часть проверки происходит также в ручном режиме) сведения заносятся в специализированную программную среду (небольшая клиент-серверная программа, хранящая данные в виде XML) для возможности дальнейшего генерирования разного рода отчетов.

Кроме того, собранные отчеты хранятся в специальных шкафах для ведения "истории" с целью возможности получения сведений, запрашиваемых ранее помощником заведующей. Это также сносит большие недостатки в эффективности работы предприятия.

Разрабатываемая АИС направлена на решение задач двух основных подразделений: медицинского и по образовательной работе с детьми. Данные подразделения выполняют следующие функции:

1.       Ведение истории болезней детей.

2.       Учет пройденных вакцинаций детьми.

.        Сбор информации о периодах заболеваемости детей с целью последующего принятия мер для ее предотвращения.

.        Построение программы обучения детей.

.        Проведение тестирования детей с целью определения способностей каждого из них.

.        Составление дополнительной индивидуальной программы обучения ребенка.

Схема анализа успеваемости детей описана на следующем рисунке.

Рисунок 3 - схема получения результатов тестирования

Дети проходят регулярные тестирования на специальных ЭВМ. Результаты тестирования сохраняются в специальных XML файлах в электронном виде. Сбор и анализ информации производится вручную, принятие решений о воспитании детей также происходит после длительного изучения всей информации. Это является причиной не только больших временных затрат, но и малой эффективности обработки данных, ее анализа, принятия решений на их основе. АИС должна обеспечить высокую степень автоматизации процесса учета информации о детях, повысить эффективность выполнения отчетности по требованию и реализовать дополнительные функции, такие как статистический анализ успеваемости детей в разных сферах и их заболеваемости в определенные сроки, и, соответственно, принятие решений в дальнейшем для ее предотвращения. Необходимо описать действующую систему обработки данных, что и будет сделано в следующих параграфах.

1.2 Выбор методологии проектирования ИС


Следующим шагом является выбор методологии проектирования. На сегодняшний день существует большое множество методологий проектирования, я остановил свой выбор на следующих:

-       RAD;

-       XP;

-       ICONIX;

-       RUP.

 

1.2.1 Rapid Application Development (RAD)

RAD - это жизненный цикл процесса проектирования, созданный для достижения более высокой скорости разработки и качества ПО, чем это возможно при традиционном подходе к проектированию.

В основе RAD лежат следующие основные принципы:

-       инструментарий должен быть нацелен на минимизацию времени разработки;

-       создание прототипа для уточнения требований заказчика;

-       цикличность разработки: каждая новая версия продукта основывается на оценке результата работы предыдущей версии заказчиком;

-       минимизация времени разработки версии, за счёт переноса уже готовых модулей и добавления функциональности в новую версию.

-       команда разработчиков должна тесно сотрудничать, каждый участник должен быть готов выполнять несколько обязанностей;

-       управление проектом должно минимизировать длительность цикла разработки.

В основе RAD лежат следующие фазы разработки:

.        Планирование - совокупность требований, полученных при системном планировании и анализе процедуры разработки жизненного цикла.

2.       Пользовательское проектирование - на протяжении данного этапа пользователи, взаимодействуя с системными аналитиками, разрабатывают модели и прототипы, которые включают в себя все необходимые системные функции.

.        Конструирование - этап, в котором основная задача заключается в разработке программ и приложений.

.        Переключение - включает в себя операции по конверсии данных, тестирование, переход на новую систему и тренировку пользователей.

RAD имеет следующий вид.

Рисунок 4 - фазы разработки RAD

Преимущества:

-       быстрота продвижения программного продукта на рынок;

-       интерфейс, устраивающий пользователя;

-       гибкость проекта к изменяющимся требованиям;

-       простота развития функциональности системы.

 

1.2.2 eXtreme Programming (XP)

XP - это упрощенная методология организации разработки программ для небольших и средних по размеру команд разработчиков, занимающихся созданием программного продукта в условиях неясных или быстро меняющихся требований.

В основе XP лежат следующие основные принципы:

-       разработка ведется короткими итерациями при наличии активной взаимосвязи с заказчиком;

-       принимается первое простейшее рабочее решение;

-       интенсивная разработка малыми группами (не больше 10 человек) и парное программирование (когда два программиста вместе создают код на одном общем рабочем месте), активное общение в группе и между группами;

-       обратная связь с заказчиком, представитель которого фактически вовлечен в процесс разработки;

-       достаточная степень смелости и желание идти на риск.

В основе XP лежат следующие приемы разработки:

.        Планирование процесса.

2.       Тесное взаимодействие с заказчиком.

.        Общесистемные правила именования.

.        Простая архитектура.

.        Рефакторинг.

.        Парное программирование.

.        40-часовая рабочая неделя.

.        Коллективное владение кодом.

.        Единые стандарты кодирования.

.        Небольшие релизы.

.        Непрерывная интеграция.

.        Тестирование.

 

1.2.3 ICONIX

ICONIX - методология организации разработки программ, фокусирующая свое внимание на фазе анализа и дизайна.

В основе ICONIX лежат следующие основные принципы:

-       движение внутри, отталкиваясь от требований пользователя;

-       движение наружу, отталкиваясь от основных абстракций предметной области;

-       переход вниз от высокоуровневых моделей к детальному проекту.

В основе ICONIX лежат следующие приемы разработки:

.        Анализ требований - создаются модели прецедентов, модель пользовательского интерфейса и модель сущностей предметной области.

2.       Предварительное проектирование - создается диаграмма пригодности, также дополняется модель прецедентов и модель сущностей предметной области.

.        Проектирование - создается диаграмма последовательности и создается диаграмма классов.

.        Реализация - создается исходный код, при этом возможно создание диаграммы развертывания и диаграммы компонентов, если это необходимо.

 

1.2.4 Rational Unified Process (RUP)

RUP - это процесс, направленный на поддержку коллективной разработки ПС, все участники проекта используют единую базу знаний, единый процесс, единый взгляд на разработку, единый язык моделирования.

В основе RUP лежат следующие основные принципы:

-       ранняя идентификация и непрерывное (до окончания проекта) устранение основных рисков;

-       концентрация на выполнении требований заказчиков к исполняемой программе (анализ и построение модели прецедентов (вариантов использования));

-       ожидание изменений в требованиях, проектных решениях и реализации в процессе разработки;

-       компонентная архитектура, реализуемая и тестируемая на ранних стадиях проекта;

-       постоянное обеспечение качества на всех этапах разработки проекта (продукта);

-       работа над проектом в сплочённой команде, ключевая роль в которой принадлежит архитекторам.

В основе RUP лежат следующие фазы разработки:

.        Начало (Inception) - при завершении начальной фазы оценивается достижение вехи целей жизненного цикла, которое предполагает соглашение заинтересованных сторон о продолжении проекта.

2.       Уточнение (Elaboration) - успешное выполнение фазы разработки означает достижение вехи архитектуры жизненного цикла.

.        Построение (Construction) - происходит реализация большей части функциональности продукта. Фаза завершается первым внешним релизом системы и вехой начальной функциональной готовности.

.        Внедрение (Transition) - создается финальная версия продукта и передается от разработчика к заказчику. Это включает в себя программу бета-тестирования, обучение пользователей, а также определение качества продукта. В случае, если качество не соответствует ожиданиям пользователей или критериям, установленным в фазе Начало, фаза Внедрение повторяется снова. Выполнение всех целей означает достижение вехи готового продукта и завершение полного цикла разработки.

RUP приложений имеет следующий вид.

Рисунок 5 - фазы разработки RUP

подразумевает постоянное совершенствование созданных моделей.ru опирается на разработку и развитие семантически обогащенных моделей, всесторонне представляющих разрабатываемую систему.ru - это руководство по тому, как эффективно использовать UML. Стандартный язык моделирования, используемый всеми членами группы, делает понятными для всех описания требований, проектирование и архитектуру системы.

 

1.2.5 Сравнение методологий проектирования

Проведем выбор по критерию наиболее удобной для моей цели методологии. Оценка будет проходить по 3-бальной шкале, где 0 означает полное несоответствие критерию, а 3 полное его удовлетворение. В качестве критериев будут выбраны:

-       наличие небольшой команды программистов;

-       короткий производственный график;

-       гибкость проекта при изменении требований к ней;

-       охват полного жизненного цикла разработки ПО;

-       личный опыт работы в технологией;

-       массовость применения.

Выбор методологии проектирования определит все дальнейшие этапы, которые необходимо будет реализовать для успешной разработки ПО. Отобразим выбор по критерию указанных методологий проектирования в виде следующей таблицы.

Таблица 1 - выбор методологии проектирования ИС

Критерий оценки

RAD

XP

ICONIX

RUP

Небольшая команда программистов

3

3

3

2

Короткий производственный график

3

1

3

3

Гибкость проекта к требованиям

3

3

2

3

Полнота охвата ЖЦ разработки ПО

2

3

1

3

Личный опыт работы

2

1

0

2

Массовость применения

1

3

2

3

ИТОГО

14

14

11

16


В результате мною был выбран RUP технология проектирования ИС. Жизненный цикл по методологии RUP состоит из фаз:

.        Начало (Inception) - при завершении начальной фазы оценивается достижение вехи целей жизненного цикла, которое предполагает соглашение заинтересованных сторон о продолжении проекта.

2.       Уточнение (Elaboration) - успешное выполнение фазы разработки означает достижение вехи архитектуры жизненного цикла.

.        Построение (Construction) - здесь происходит реализация большей части функциональности продукта. Фаза завершается первым внешним релизом системы и вехой начальной функциональной готовности.

.        Внедрение (Transition) - здесь создается финальная версия продукта и передается от разработчика к заказчику. Это включает в себя программу бета-тестирования, обучение пользователей, а также определение качества продукта. В случае, если качество не соответствует ожиданиям пользователей или критериям, установленным в фазе Начало, фаза Внедрение повторяется снова. Выполнение всех целей означает достижение вехи готового продукта и завершение полного цикла разработки.

 

1.3 Бизнес-моделирование существующих процессов при работе с информацией о детях в детском саду


Действующие процессы на предприятии описываются, согласно модели RUP, с помощью следующих UML диаграмм:

-       диаграмма вариантов использования - диаграмма, на которой отражены отношения, существующие между актерами и вариантами использования;

-       диаграмма деятельности - диаграмма, на которой показано разложение некоторой деятельности на её составные части.

При моделировании производственных процессов, согласно модели RUP, выполняются следующие работы:

.        Описание текущего бизнеса.

2.       Идентификация бизнес-процессов.

.        Уточнение определений бизнес-процессов.

.        Уточнение ролей и ответственностей.

.        Исследование автоматизации процесса.

.        Разработка модели предметной области.

Процесс "Разработка модели предметной области" являться альтернативой бизнес моделированию и выполняется сразу после оценки состояния бизнеса. Однако моей целью является подробное описание существующих процессов, поэтому данный процесс рассматривать не нужно.

 

.3.1 Описание текущего бизнеса (процесса формирования результирующего отчета заведующей детского сада)

На сегодняшний день ключевым процессом по работе является процесс формирования результирующего отчета по каждому ребенку, что позволяет комплексно и полноценно анализировать как успеваемость ребенка, так и состояние его здоровья в ходе обучения в детском саду.

Данный процесс выполняется заведующей детского сада, которая решает следующие основные задачи:

-       получение последних актуальных данных о результатах тестирования ребенка;

-       получение последних актуальных данных о заболеваемости ребенка;

-       формирование результирующего отчета о ребенке.

Сбор и накопление актуальных данных о результатах тестирования ребенка выполняют воспитатели детских групп, количество которых составляет 9 человек. Сбор и накопление актуальных данных о заболеваниях ребенка выполняет старший врач.

Кратко рассмотрим основные функции воспитателей и старшего врача, выполняемые ими для накопления информации о детях.

Воспитатель детского сада выполняет следующие функции:

-       определение даты проведения тестирования детей на основании регламента, утвержденного заведующей детского сада;

-       проведение тестирования детей;

-       обработка и анализ результатов тестирования в соответствии с внутренними стандартами детского сада;

-       формирования итогового отчета в бумажном виде по каждому ребенку с результатами тестирования за определенный период.

Старший врач детского сада выполняет следующие функции:

-       осмотр состояния здоровья детей в установленные сроки на основании регламента, утвержденного заведующей детского сада;

-       определение симптомов заболевания ребенка;

-       формирование списка профилактических мероприятий для лечения ребенка;

-       фиксирование данных о заболевании ребенка в его истории болезней;

-       формирование итогового отчета в бумажном виде по каждому ребенку с историей болезни за определенный период.

На основании проведенного анализа опишем функции и соответствующие параметры для выделенных ролей детского сада по работе с информацией об обучаемых детях:

.        Заведующая детского сада.

.1.      Сбор информации об успеваемости ребенка.

.1.1.   Данные о ребенке.

1.1.2. Отчет об успеваемости ребенка.

.1.3.   Дата получения отчета об успеваемости ребенка.

1.2.    Сбор информации о состоянии здоровья ребенка.

.2.1.   Данные о ребенке.

1.2.2. Отчет о состоянии здоровья ребенка

.2.3.   Дата получения отчета о состоянии здоровья ребенка.

1.3.    Сведение информации о ребенке в результирующий отчет.

.3.1.   Обработанные данные об успеваемости ребенка.

.3.3.   Дата формирования результирующего отчета о ребенке.

2.       Воспитатель детского сада.

.1.      Определение даты проведения тестирования ребенка.

.1.1.   Данные о ребенке.

2.1.2. Регламент проведения тестирования ребенка.

2.2.    Проведение тестирования ребенка.

.2.1.   Данные о ребенке.

2.2.2. Предмет тестирования ребенка.

.2.3.   Дата проведения ребенка.

.2.4.   Продолжительность тестирования ребенка.

.2.5.   Список вопросов для тестирования.

.2.6.   Список правильных ответов на вопросы тестирования.

2.3.    Обработка и анализ результата тестирования ребенка.

.3.1.   Данные о ребенке.

2.3.2. Предмет тестирования ребенка.

.3.3.   Список вопросов для тестирования.

.3.4.   Список правильных ответов на вопросы тестирования.

.3.5.   Список ответов ребенка на вопросы тестирования.

2.4.    Формирование итогового отчета.

.4.1.   Данные о ребенке.

2.4.2. Предмет тестирования ребенка.

.4.3.   Дата проведения тестирования.

.4.4.   Продолжительность тестирования ребенка.

.4.5.   Список вопросов для тестирования.

.4.6.   Список правильных ответов на вопросы тестирования.

.4.7.   Список ответов ребенка на вопросы тестирования.

.4.8.   Дата формирования итогового отчета.

3.       Старший врач детского сада.

.1.      Осмотр состояния здоровья ребенка.

.1.1.   Данные о ребенке.

3.1.2. Регламент проведения осмотра ребенка.

3.2.    Определение симптомов заболевания ребенка.

.2.1.   Дата проведения осмотра ребенка.

3.2.2. Симптомы, наблюдаемые у ребенка.

.2.3.   Данные о наблюдаемом заболевании.

3.3.    Формирование списка профилактических мероприятий.

.3.1.   Симптомы, наблюдаемые у ребенка.

3.3.2. Предписания к лечению заболевания.

3.4.    Актуализация истории болезней ребенка.

.4.1.   Данные о ребенке.

3.4.2. История болезней ребенка.

.4.3.   Дата актуализации истории болезней ребенка.

.4.4.   Данные о наблюдаемом заболевании.

.4.5.   Предписания к лечению заболевания.

3.5.    Формирование итогового отчета.

.5.1.   Данные о ребенке.

3.5.2. Симптомы, наблюдаемые у ребенка.

.5.3.   Дата проведения осмотра ребенка.

.5.4.   Предписания к лечению заболевания.

.5.5.   Дата актуализации истории болезней.

.5.6.   Дата формирования итогового отчета.

 

1.3.2 Идентификация бизнес-процессов для формирования результирующего отчета заведующей детского сада

Определим, из каких бизнес-процессов складывается процесс формирования результирующего отчета.

Как уже было отмечено, для формирования результирующего отчета о ребенке необходим сбор информации по двум основным направлениям:

-       сбор образовательной информации о ребенке на основе проводимых тестирований;

-       сбор медицинской информации о ребенке на основе его истории болезней.

Данные процессы выполняют воспитатели и старший врач соответственно. Рассмотрим порядок их работы для выявления процессов, которые присутствуют при подготовке итоговых отчетов об успеваемости ребенка и состоянию его здоровья.

Воспитатели проводят регулярные тестирования детей в специализированных программах. Дата и предмет тестирования определяется регламентом, подписываемым заведующей детского сада. Кроме того, там же определяется и продолжительность тестирования. Ребенку предоставляется ряд вопросов с вариантами ответов. Воспитатель имеет информацию о правильных ответах на вопросы тестирования, что позволяет ему в дальнейшем определять правильность или ошибочность ответа ребенка. Регулярно, в определенные регламентом периоды, воспитатель формирует итоговый отчет в бумажном виде, который содержит информацию:

-       данные о ребенке, который проходил тестирование;

-       список вопросов, предложенных ребенку;

-       список правильных и неправильных ответов, которые дал ребенок;

-       дату проведенного тестирования;

-       продолжительность тестирования;

-       предмет тестирования;

-       дата формирования итогового отчета об успеваемости ребенка.

Данный отчет сохраняется в специальном хранилище (шкафу, в котором итоговые отчеты сортируются по алфавитному порядку фамилии ребенка и по области назначения (образовательный или медицинский отчет)).

Старший врач проводит регулярный осмотр состояния здоровья ребенка. Дата проведения осмотра определяется регламентом, подписываемым заведующей детского сада. В ходе осмотра старший врач определяет симптомы возможного заболевания. Если симптомы обнаруживаются, то происходит формирование профилактических мероприятий, необходимых для заблаговременного предупреждения заболевания. После этого старший врач фиксирует факт обнаруженных симптом в истории болезней ребенка. Регулярно, в определенные регламентом периоды, старший врач формирует итоговый отчет в бумажном виде, который содержит информацию:

-       данные о ребенке, который проходил осмотр;

-       список симптом, обнаруженных у ребенка;

-       дата проведения осмотра;

-       профилактические мероприятия по лечению заболевания;

-       список препаратов и лекарств, необходимых для лечения заболевания;

-       дата формирования итогового отчета о состоянии здоровья ребенка.

Данный отчет сохраняется в специальном хранилище (шкафу, в котором итоговые отчеты сортируются по алфавитному порядку фамилии ребенка и по области назначения (образовательный или медицинский отчет)).

Прецедент 1. Сбор образовательной информации о ребенке.

Заинтересованные лица и их требования.

-       воспитатель детского сада. Хочет своевременно выполнять сбор и анализ результатов тестирования детей в итоговый отчет, требуемый от него по должностным обязанностям.

-       заведующая детского сада. Хочет получать актуальную информацию об успеваемости детей, обучаемых в ее детском саду.

-       родитель ребенка. Хочет вести постоянный контроль за обучением собственного ребенка.

Предусловия.

Воспитатель имеет результаты тестирования, пройденного ребенком в соответствии с регламентом.

Результаты (постусловия).

Воспитатель своевременно выполняет формирование итогового отчета об успеваемости ребенка в соответствии с регламентом.

Основной успешный сценарий (или основной процесс).

1.       Воспитатель своевременно получает результаты тестирования ребенка.

2.       Воспитатель своевременно формирует итоговый отчет об успеваемости ребенка.

.        Воспитатель своевременно сохраняет итоговый отчет в специальном хранилище.

Расширения (или альтернативные потоки).

1.       *Тестирование ребенка не прошло в установленный срок.

.1.      Воспитатель устанавливает причину не пройденного тестирования ребенка.

1.2.    Воспитатель планирует ближайшее повторение тестирования ребенка.

.3.      Воспитатель формирует итоговый отчет об успеваемости ребенка.

.4.      Воспитатель сохраняет итоговый отчет в специальном хранилище.

2.       *Итоговый отчет не подготовлен в установленный срок.

.1.      Воспитатель планирует ближайшее покрытие формирования итогового отчета.

2.2.    Воспитатель формирует итоговый отчет об успеваемости ребенка.

.3.      Воспитатель сохраняет итоговый отчет в специальном хранилище.

Специальные требования.

Читабельность и наглядность результатов тестирования ребенка с целью их дальнейшей обработки воспитателем детского сада.

Список технологий и типов данных.

Результаты тестирования предоставляются воспитателю в электронном виде, обработка осуществляется вручную. Форма итогового отчета прилагается воспитателю для заполнения.

Частота использования.

Еженедельно.

Прецедент 2. Сбор медицинской информации о ребенке.

Заинтересованные лица и их требования.

-       старший врач детского сада. Хочет своевременно выполнять сбор и анализ информации о здоровье детей в итоговый отчет, требуемый от него по должностным обязанностям.

-       заведующая детского сада. Хочет получать актуальную информацию о здоровье детей, обучаемых в ее детском саду.

-       родитель ребенка. Хочет вести постоянный контроль за здоровьем собственного ребенка.

Предусловия.

Старший врач имеет историю болезней, заполненную в соответствии с регламентом.

Результаты (постусловия).

Старший врач своевременно выполняет формирование итогового отчета о здоровье ребенка в соответствии с регламентом.

Основной успешный сценарий (или основной процесс).

1.       Старший врач своевременно получает историю болезней ребенка.

2.       Старший врач своевременно определяет симптомы наступающей болезни.

.        Старший врач своевременно формирует профилактические мероприятия для заблаговременного предотвращения заболевания.

.        Старший врач своевременно актуализирует историю болезней ребенка.

.        Старший врач своевременно формирует итоговый отчет о здоровье ребенка.

.        Старший врач своевременно сохраняет итоговый отчет в специальном хранилище.

Расширения (или альтернативные потоки).

1.       *Ребенок заболел раньше, чем были установлены симптомы заболевания.

.1.      Старший врач определяет заболевание ребенка.

1.2.    Старший врач определяет комплекс препаратов и лекарств, необходимых для лечения заболевания.

.3.      Старший врач актуализирует историю болезней ребенка.

.4.      Старший врач формирует итоговый отчет о здоровье ребенка.

.5.      Старший врач сохраняет итоговый отчет в специальном хранилище.

2.       *Итоговый отчет не подготовлен в установленный срок.

.1.      Старший врач планирует ближайшее покрытие формирования итогового отчета.

2.2.    Старший врач формирует итоговый отчет о здоровье ребенка.

.3.      Старший врач сохраняет итоговый отчет в специальном хранилище.

Специальные требования.

Полная история заболеваний ребенка в читабельном виде с целью ее дальнейшей обработкой старшим врачом.

Список технологий и типов данных.

История болезней предоставляется старшему врачу в бумажном виде (журнал), обработка осуществляется вручную. Форма итогового отчета прилагается старшему врачу для заполнения.

Частота использования.

Еженедельно.

Прецедент 3. Формирование результирующего отчета о ребенке.

Заинтересованные лица и их требования.

-       заведующая детского сада. Хочет вести централизованный сбор и обработку информации о детях, хранение ее в читабельном виде в едином хранилище данных.

-       родитель ребенка. Хочет вести постоянный контроль за ребенком.

Предусловия.

Заведующая имеет результаты тестирования и историю болезней ребенка в виде бумажных итоговых отчетов.

Результаты (постусловия).

Заведующая формирует результирующий отчет о ребенке специального стандарта, утвержденного в организации АНО ДО "Планета детства ЛАДА".

Основной успешный сценарий (или основной процесс).

1.       Заведующая получает результаты тестирования ребенка.

2.       Заведующая получает историю болезней ребенка.

.        Заведующая получает форму результирующего отчета, принятого в организации.

.        Заведующая заполняет графы об успеваемости ребенка за последний период.

.        Заведующая заполняет графы о заболеваемости ребенка за последний период.

.        Заведующая сохраняет результирующий отчет о ребенке в центральном хранилище.

Расширения (или альтернативные потоки).

1.       *Воспитатель не предоставил своевременно итоговый отчет об успеваемости ребенка.

.1.      Заведующая оформляет запрос на перенос даты формирования итогового отчета воспитателем.

1.2.    Заведующая получает итоговый отчет об успеваемости ребенка.

.3.      Заведующая получает форму результирующего отчета, принятого в организации.

.4.      Заведующая заполняет графы об успеваемости ребенка за последний период.

.5.      Заведующая сохраняет результирующий отчет о ребенке в центральном хранилище.

2.       *Старший врач не предоставил своевременно итоговый отчет о заболеваниях ребенка.

.1.      Заведующая оформляет запрос на перенос даты формирования итогового отчета старшим врачом.

2.2.    Заведующая получает итоговый отчет о заболеваниях ребенка.

.3.      Заведующая получает форму результирующего отчета, принятого в организации.

.4.      Заведующая заполняет графы о заболеваниях ребенка за последний период.

.5.      Заведующая сохраняет результирующий отчет о ребенке в центральном хранилище.

Специальные требования.

Итоговые отчеты о результатах тестирования и заболеваниях ребенка в соответствии с регламентами, принятыми в организации.

Список технологий и типов данных.

Форма результирующего отчета прилагается заведующей для заполнения.

Частота использования.

Еженедельно.

Определив основные роли, участвующие в создании еженедельного результирующего отчета о ребенке, становится возможным построить диаграмму вариантов использования, наглядно отображающую организационные процессы и направления их движения. На данной диаграмме указываются роли - исполнители организационных процессов, функции - выполняемые действия исполнителей, а также связи между функциями, которые показывают их взаимодействие между собой.

Рисунок 6 - организационный процесс формирования результирующего отчета и его исполнители

Проведенный анализ показал, что основными функциями ролей организационного процесса по формированию результирующего отчета о ребенке, являются:

1.       Заведующая детского сада.

.1.      Сбор информации об успеваемости ребенка.

1.2.    Сбор информации о состоянии здоровья ребенка.

.3.      Сведение информации о ребенке в результирующий отчет.

2.       Воспитатель детского сада.

.1.      Определение даты проведения тестирования ребенка.

2.2.    Проведение тестирования ребенка.

.3.      Обработка и анализ результата тестирования ребенка.

.4.      Формирование итогового отчета.

3.       Старший врач детского сада.

.1.      Осмотр состояния здоровья ребенка.

3.2.    Определение симптомов заболевания ребенка.

.3.      Формирование списка профилактических мероприятий.

.4.      Актуализация истории болезней ребенка.

.5.      Формирование итогового отчета.

1.3.3 Уточнение определений организационного процесса и проектирование реализаций

Первым процессом, составляющим организационный процесс формирования результирующего отчета о ребенке, является "Сбор и анализ образовательной информации о ребенке за последний период". Данный процесс выполняется исключительно воспитателем детского сада и включает в себя:

.        Определение даты проведения тестирования ребенка.

2.       Проведение тестирования ребенка.

.        Обработка и анализ результата тестирования ребенка.

.        Формирование итогового отчета.

Отобразим полученные процессы с помощью диаграммы деятельности.

Рисунок 7 - организационный процесс "Сбор и анализ образовательной информации о ребенке за последний период"

Следующим процессом, составляющим организационный процесс формирования результирующего отчета о ребенке, является "Сбор и анализ медицинской информации о ребенке за последний период". Данный процесс выполняется исключительно старшим врачом сада и включает в себя:

1.       Осмотр состояния здоровья ребенка.

2.       Определение симптомов заболевания ребенка.

.        Формирование списка профилактических мероприятий.

.        Актуализация истории болезней ребенка.

.        Формирование итогового отчета.

Отобразим полученные процессы с помощью диаграммы деятельности.

Рисунок 8 - организационный процесс "Сбор и анализ медицинской информации о ребенке за последний период"

Последним процессом, составляющим организационный процесс формирования результирующего отчета о ребенке, является "Формирование результирующего отчета о ребенке". Данный процесс выполняется исключительно старшим врачом сада и включает в себя:

1.       Сбор информации об успеваемости ребенка.

2.       Сбор информации о состоянии здоровья ребенка.

.        Сведение информации о ребенке в результирующий отчет.

Отобразим полученные процессы с помощью диаграммы деятельности.

Рисунок 9 - организационный процесс "Формирование результирующего отчета о ребенке"

Итогом данного пункта является определение этапов каждого из определенных ранее организационных процессов, являющихся составляющими компонентами глобального процесса формирования результирующего отчета о ребенке. Кроме того, были построены диаграммы деятельности, помогающие наглядно отобразить последовательность этих этапов.

 

.3.4 Уточнение ролей и ответственностей воспитателей, старшего врача и заведующей детского сада

На предыдущих шагах были определены основные исполнители, участвующие в организационном процессе формирования результирующего отчета о ребенке. Определив исполнителей, становится возможным определение их основных ролей и сферы ответственности.

Основная роль воспитателя детского сада заключается в формировании итогового отчета об успеваемости детей в требуемые сроки.

Обязанностями воспитателя являются:

.        Проведение тестирования детей в установленную дату по установленной дисциплине.

2.       Сбор и анализ полученных результатов детей.

.        Формирование итогового отчета по каждому ребенку.

Основная роль старшего врача детского сада заключается в формировании итогового отчета о заболеваниях детей в требуемые сроки.

Обязанностями воспитателя являются:

.        Проведение осмотра детей в установленную дату.

2.       Поиск симптом заболеваний.

.        Определение комплекса профилактических мероприятий по предупреждению болезни.

.        Внесений изменений в историю болезней ребенка.

.        Формирование итогового отчета по каждому ребенку.

Основная роль заведующей детского сада заключается в формировании еженедельного результирующего отчета по каждому ребенку, включающему в себя как образовательную информацию, так и медицинскую информацию.

Обязанностями заведующей являются:

.        Контроль за своевременным формированием итоговых отчетов воспитателями и старшим врачом.

2.       Получение итогового отчета об успеваемости ребенка.

.        Получение итогового отчета о заболеваниях ребенка.

.        Формирование результирующего отчета в соответствии с установленной формой организации АНО ДО "Планета детства ЛАДА".

 

1.3.5 Исследование автоматизации процесса

В данном параграфе необходимо определить проблемы предметной области, и, соответственно, выделить те блоки, которые можно полно или частично автоматизировать.

Выше мною были описаны организационные процессы, которые происходят на сегодняшний день у заказчика. Можно выделить следующие ключевые проблемы действующей системы обработки информации:

.        Сбор и анализ информации о результатах тестирования, заболеваниях ребенка, а также формирование комплексного результирующего отчета выполняются сотрудниками детского сада вручную;

2.       Наличие информации об успеваемости ребенка позволяет определить дальнейшую программу его обучения только на основе индивидуального мнения заведующей.

.        Сложность доступа родителей к информации о ребенке, а так же большие временные затраты на ее получение.

.        Большие затраты времени для аналитической обработки имеющихся данных, а так же их статистической обработки для отображения уровня качества предоставляемых услуг по периодам.

На основании определенных проблемных участков действующей системы обработки информации следует автоматизировать следующие бизнес-процессы:

.        Для решения первой ключевой проблемы предлагается создание автоматизированной информационной системы, предоставляющей доступ воспитателей, старшего врача и заведующей к интерфейсу по работе с информационными потоками. То есть сотрудникам будет предоставлена возможность быстрого сохранения информации о детях в центральной базе данных. На основании этого АИС будет автоматизировано генерировать разного рода отчеты по критериям, выбранным сотрудниками.

2.       Для решения второй ключевой проблемы в АИС будет разработан статистический модуль, который автоматически, на сновании данных об успеваемости ребенка, будет предлагать дальнейшую систему обучения ребенка.

.        Для решения третьей ключевой проблемы будет разработан интерфейс, позволяющий родителям детей получать доступ к информации о своих детях через глобальную сеть Интернет.

.        Для решения четвертой проблемы В АИС будет разработан модуль построения графиков и диаграмм, отображающий уровень качества предоставляемых услуг по периодам.

 

1.4 Управление требованиями для автоматизированной информационной системы публикации и обработки данных о детях


Перед проектированием информационной системы необходимо предъявить требования, которым она должна соответствовать. Согласно модели RUP, базовыми требованиями должны являться требования модели FURPS plus. Название данной модели является аббревиатурой из первых букв требований, которые она предъявляет к программным средствам. К ним относятся:

1.      Functionality - функциональные требования. Являются основными, по этим требованиям строятся диаграммы вариантов использования.

2.      Usability - требования к удобству использования.

3.      Reliability - требования к надежности.

4.      Performance - требования к производительности.

5.      Supportability - требования к поддержке.

Это базовые требования, накладываемые на информационную систему используемой методологией разработки. Однако, помимо них, далее будут определены дополнительные требования, накладываемые в связи со спецификой рассматриваемых процессов и их исполнителей.

Организационные процессы, протекающие у заказчика при использовании АИС, будут описаны с помощью прецедентов, после чего станет возможным отобразить диаграмму вариантов использования АИС.

Необходимо определить организационные процессы заказчика при использовании АИС, действия пользователей при работе с ней, а также описать функции, которые предоставляет данная система. Для этого используем прецеденты.

Прецедент 1. Формирование результирующего отчета о ребенке.

Заинтересованные лица и их требования.

-       заведующая детского сада. Хочет постоянно актуализировать информацию об обучаемых в ее детском саду детях.

-       родитель ребенка. Хочет иметь постоянный доступ к актуальным данным о своем ребенке.

Предусловия.

Воспитатель и старший врач выполнили актуализацию данных о детях с использованием АИС.

Результаты (постусловия).

Заведующая сформировала обновленные результирующие отчеты о детях. Данные отчеты доступны как во внутренней сети детского сада, что позволяет его быстро вывести на печать, так и из внешней сети Интернет для родителей.

Основной успешный сценарий (или основной процесс).

1.       Воспитатель получил доступ к АИС.

2.       Воспитатель актуализировал информацию о результатах тестирования детей.

.        Старший врач получил доступ к АИС.

.        Старший врач актуализировал сведения о заболеваниях детей.

.        Заведующая определила критерии для результирующего отчета о ребенке.

.        АИС получила критерии, провела, в соответствии с ними, сбор необходимой информации из БД, после чего сформировала результирующий отчет о ребенке.

Расширения (или альтернативные потоки).

1.       *Воспитатель не актуализировала данные о результатах тестирования детей.

.1.      Заведующая определила критерии для результирующего отчета о ребенке.

1.2.    АИС сообщает об устаревании данных специальным подсвечиванием даты последнего обновления образовательных данных детей.

.3.      АИС получила критерии, провела, в соответствии с ними, сбор необходимой информации из БД, после чего сформировала результирующий отчет о ребенке.

.4.      Заведующая принимает административное решение для актуализации образовательных данных воспитателем.

2.       *Старший врач не актуализировал данные о заболеваниях детей.

.1.      Заведующая определила критерии для результирующего отчета о ребенке.

2.2.    АИС сообщает об устаревании данных специальным подсвечиванием даты последнего обновления медицинских данных детей.

.3.      АИС получила критерии, провела, в соответствии с ними, сбор необходимой информации из БД, после чего сформировала результирующий отчет о ребенке.

.4.      Заведующая принимает административное решение для актуализации медицинских данных старшим врачом.

3.       Заведующая решила просмотреть историю результирующих отчетов о детях прошлых периодов.

.1.      Заведующая получает доступ к специальной странице АИС для просмотра всех результирующих отчетов, сформированных ранее.

3.2.    Заведующая вводит критерии поиска (дата, данные ребенка и т.д.).

.3.      АИС выводит искомый результирующий отчет на экран с возможностью вывода его на печать.

Специальные требования.

Эргономичное представление информации о ребенке на сформированном АИС результирующем отчете. Удобный пользовательский интерфейс для сотрудников детского сада.

Список технологий и типов данных.

Основной единицей потоков данных становится результирующий отчет о ребенке, содержащий комплексную информацию о нем как по успеваемости, так и по состоянию его здоровья.

Частота использования.

Еженедельно.

Прецедент 2. Статистическая обработка успеваемости детей, предложение дополнительной программы обучения ребенка от АИС.

Заинтересованные лица и их требования.

-       воспитатель детского сада. Хочет показывать лучшие результаты тестирования детей, что говорит о его высококвалифицированной работе с ними.

-       заведующая детского сада. Хочет показывать высокий уровень предоставляемых услуг детским садом в области воспитания детей дошкольного возраста.

-       родитель ребенка. Хочет максимально полной отдачи детского сада при воспитании его ребенка, в том числе, индивидуальные программы обучения детей в отстающих областях.

Предусловия.

Воспитатель актуализирует информацию о результатах тестирования детей с использованием АИС.

Результаты (постусловия).

АИС фиксирует слабые области знаний ребенка, рекомендует соответствующие занятия. Данная информация представляется в виде специального статистического отчета, выводимого заведующей по требованию.

Основной успешный сценарий (или основной процесс).

1.       Воспитатель получил доступ к АИС.

2.       Воспитатель актуализировал данных о результатах тестирования детей.

.        Статистический модуль АИС зафиксировал обновленные данные в своей базе знаний.

.        Заведующая вызвала создание статистического отчета.

.        АИС произвела сбор и анализ успеваемости ребенка по указанным периодам, сформировав статистический отчет.

.        Статистический отчет представлен заведующей с возможностью вывода на печать.

Расширения (или альтернативные потоки).

1.       В ходе формирования статистического отчета обнаружены некорректные данные о ребенке.

.1.      АИС сообщает заведующей об ошибочности анализируемой информации.

1.2.    Заведующая формирует административное решение для исправления воспитателем ошибочных данных о детях.

.3.      Воспитатель получает доступ к АИС.

.4.      Воспитатель актуализирует образовательную информацию о детях.

.5.      Статистический модуль АИС зафиксировал обновленные данные в своей базе знаний.

.6.      Заведующая вызвала создание статистического отчета.

.7.      АИС произвела сбор и анализ успеваемости ребенка по указанным периодам, сформировав статистический отчет.

.8.      Статистический отчет представлен заведующей с возможностью вывода на печать.

Специальные требования.

Необходима система онлайн оповещения АИС заведующей об ошибочных действиях в системе.

Список технологий и типов данных.

Обрабатываемой единицей является результат тестирования ребенка. Именно данная информация поступает на вход статистического модуля.

Частота использования.

По требованию заведующей.

Прецедент 3. Доступ родителей к информации о ребенке.

Заинтересованные лица и их требования.

-       заведующая детского сада. Хочет предоставлять родителям постоянный контроль над состоянием и успеваемостью своих детей, обучаемых в ее детском саду.

-       родитель ребенка. Хочет иметь постоянный контроль над информацией о своих детях.

Предусловия.

В АИС хранится актуальная информация об успеваемости и заболеваниях всех детей.

Результаты (постусловия).

Родитель получает полную образовательную и медицинскую информацию о своем ребенке, без личного обращения к заведующей в детский сад.

Основной успешный сценарий (или основной процесс).

1.       Родитель получает доступ к АИС.

2.       Родитель вносит критерии поиска (данные о ребенке, интересующая его информация).

.        АИС принимает критерии и формирует результирующий отчет для родителя.

.        АИС представляет результирующий отчет родителю на специальной WEB-странице.

Расширения (или альтернативные потоки).

1.       *Воспитатель не актуализировал образовательную информацию о детях.

.1.      Родитель получает доступ к АИС.

1.2.    Родитель вносит критерии поиска (данные о ребенке, интересующая его информация).

.3.      АИС принимает критерии и формирует результирующий отчет для родителя, предупредив, что образовательная информация о ребенке не актуальна.

.4.      АИС представляет результирующий отчет родителю на специальной WEB-странице.

.5.      АИС сообщает об устаревании данных специальным подсвечиванием даты последнего обновления образовательных данных ребенка.

2.       *Старший врач не актуализировал медицинскую информацию о детях.

.1.      Родитель получает доступ к АИС.

2.2.    Родитель вносит критерии поиска (данные о ребенке, интересующая его информация).

.3.      АИС принимает критерии и формирует результирующий отчет для родителя, предупредив, что медицинская информация о ребенке не актуальна.

.4.      АИС представляет результирующий отчет родителю на специальной WEB-странице.

.5.      АИС сообщает об устаревании данных специальным подсвечиванием даты последнего обновления образовательных данных ребенка.

Специальные требования.

Результирующий отчет, предоставляемый родителю, должен быть эргономичным и читабельным, иметь удобно предоставленную информацию.

Список технологий и типов данных.

АИС должна иметь выход в глобальную сеть Интернет, помимо внутренней локальной сети.

24 часа в сутки, дней в неделю.

Определив прецеденты, становится возможным построить диаграмму вариантов использования, наглядно отображающую организационные процессы и направления их движения. На данной диаграмме указываются роли - исполнители организационных процессов, функции - выполняемые действия исполнителей, а также связи между функциями, которые показывают их взаимодействие между собой.

Рисунок 10 - диаграмма вариантов использования для разрабатываемой АИС

Определив все процессы, которые должна выполнять АИС, необходимо сформулировать требования к ней.

1.       Требования воспитателей детского сада.

.1.      Интуитивная понятность пользовательского интерфейса.

1.2.    Защита от ошибочного ввода данных.

.3.      Система подсказок и справка по пользованию системой.

.4.      Гармоничная, цветовая гамма интерфейса.

2.       Требования старшего врача детского сада.

.1.      Интуитивная понятность пользовательского интерфейса.

2.2.    Защита от ошибочного ввода данных.

.3.      Система подсказок и справка по пользованию системой.

.4.      Гармоничная, цветовая гамма интерфейса.

3.       Требования заведующей детского сада.

.1.      Возможность генерирования разного рода отчетности на основании введенных критериев.

3.2.    Интуитивная понятность пользовательского интерфейса.

.3.      Система подсказок и справка по пользованию системой.

.4.      Гармоничная, цветовая гамма интерфейса.

4.       Требования родителей, дети которых обучаются в детском саду.

.1.      Наглядность и читабельность представляемой информации о ребенке.

4.2.    Доступность АИС в течение 24 часов в сутки дней в неделю.

.3.      Интуитивная понятность пользовательского интерфейса.

.4.      Система подсказок и справка по пользованию системой.

.5.      Гармоничная, цветовая гамма интерфейса.

 

1.5 Анализ и проектирование автоматизированной информационной системы публикации и обработки данных о детях


Согласно модели RUP, для анализа и проектирования автоматизированной информационной системы необходимо выполнить описание следующих основополагающих шагов:

-       построение модели анализа;

-       построение модели компонентов;

-       построение модели проектирования;

-       проектирование модели данных;

-       создание карты навигации для пользовательского интерфейса;

-       проектирование прототипа пользовательского интерфейса.

 


1.5.1 Построение модели анализа

Согласно модели RUP, необходимо выявить объекты анализа, которые будут присутствовать при обработке информации о детях в рамках заказчика. Данная модель является гипотетической и является кроссплатформенной.

Выявление объектов анализа должно основываться на результатах, полученных после разработки модели вариантов использования. Модель анализа подразумевает выявление следующих типов сущностей:

-       сущностные;

-       граничные;

-       контролеры.

Сущностные объекты определяют основные информационные объекты, обрабатываемые в системе. Как уже было определено, к таким объектам будут относится:

.        Результат тестирования - сущностный класс, отображающий главные показатели успеваемости ребенка, а именно балл за тест, список правильных и неправильных ответов на вопросы. Данные результаты будут изменяться в зависимости от предмета тестирования и времени, в который проходило тестирование. Поэтому, необходимо иметь метод, который будет возвращать требуемую информацию об успеваемости ребенка в запрашиваемый период (getTestResult ()).

2.       Заболевание - сущностный класс, отображающий состояние здоровья ребенка, а именно, пройденные прививки, замеченные отклонения в здоровье. Данные заболевания будут изменяться в зависимости о ребенка и времени. Поэтому, необходимо иметь метод, который будет возвращать требуемую информацию о заболеваниях ребенка в запрашиваемый период (getDisease ()).

Граничные объекты определяют взаимодействие АИС с пользователями, работающими с ней. К ним будут относится:

.        Страница - граничный класс, содержащий в себе весь статичный html-код, представляемый пользователю. Кроме того, он будет включать в себя динамичные классы, значения которых будут обновляться по таймауту. Вызов данного скелета страницы будет осуществляться соответствующим методом (getPage ()).

2.       Отчет - граничный класс, отображающий комплексную информацию о ребенке как в образовательной сфере, так и в медицинской. Данные отчет будет генерироваться автоматически АИС на основе критериев, указанных заведующей. Поэтому, необходимо иметь метод, который будет формировать результирующий отчет о ребенке на основе критериев (getReport ()).

Контролеры определяют управление обработкой потоками информации в соответствии с алгоритмами, описанными в них. В разрабатываемой АИС к таковым относятся:

.        Соединение с БД - класс-контролер, определяющий обработку и обмен запросами и ответами между АИС и базой данных. Данный класс регулирует создаваемые соединения с сервером БД во избежание излишних обращений к нему, а значит, меньшей его загрузке.

2.       Статистика - класс-контролер, определяющий изменения в данных об успеваемости детей, анализирующий их и принимающий автоматическое решение по дополнительной программе ребенка. Данный класс работает в фоновом онлайн режиме, без внешнего воздействия со стороны человека, поскольку решение должно приниматься без участия человеческого мнения.

Мы определили классы, участвующие при работе АИС публикации и обработки данных о детях. Теперь становится возможным свести их в результирующую модель анализа. Обозначения типов классов (стереотипов), являются стандартными для методологии проектирования RUP.

Рисунок 11 - модель анализа для разрабатываемой АИС

Согласно методологии проектирования RUP, для того, чтобы обеспечить наибольшую понятность модели анализа, используется одна из следующих необязательных вспомогательных диаграмм:

-       диаграмма коммуникаций;

-       диаграмма последовательности.

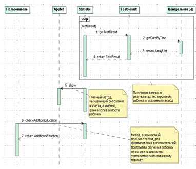
Первая основывается на модели анализа и включает в себя все те же классы, однако описывает их взаимодействие путем передачи сообщений друг другу. Отобразим диаграмму коммуникаций на следующем рисунке.

Рисунок 12 - диаграмма коммуникаций передаваемых в системе сообщений

В результате, мною описана модель анализа с поясняющей ее диаграммой коммуникаций. Следующим шагом будет построение модели проектирования. Однако перед ее построением необходимо определить типы данных и поля, а это привязывает нас к определенным технологиям разработки. Выбор технологий разработки выполним в следующем параграфе.

 

1.5.2 Построение модели компонентов

Согласно модели RUP, модель компонентов представляет собой диаграмму компонентов, которая отображает аппаратные компоненты системы, программные компоненты, работающие на них, их общее взаимодействие. Как уже было определено, основными компонентами системы будут являться:

.        Рабочая станция (ПК) - персональный компьютер, предоставляющий сотруднику детского сада доступ к программному клиенту разрабатываемой АИС: браузеру.

2.       Сервер приложений - программная платформа, предназначенная для эффективного исполнения процедур, которые поддерживают построение приложений. Он действует как набор компонентов, доступных разработчику программного обеспечения через API, который определен самой платформой.

.        Метод доступа к БД - алгоритм работы приложения с сервером БД с целью обмена данными между ними.

.        Сервер БД - обслуживает базу данных и отвечает за целостность и сохранность данных, а также обеспечивает операции ввода-вывода при доступе клиента к информации.

.        База данных - файл на сервере БД, хранящий всю информацию о детях в детском саду.

.        Сеть обмена данными - сеть обмена данными как в рамках самого заказчика (сотрудники), так и для внешних пользователей (родители).

Отобразим результирующую диаграмму компонентов на следующем рисунке.

Рисунок 13 - диаграмма компонентов для разрабатываемой АИС

1.5.3 Выбор технологии разработки АИС публикации и обработки данных о детях

Для разработки АИС необходимо определить технологию, которая будет использоваться для ее написания. Определим критерии, которым она должна соответствовать:

-       наличие бесплатных библиотек и компонентов системы;

-       кроссплатформенность АИС позволит использовать ее на других предприятиях смешной отрасли;

-       производительность системы при многопользовательской работе;

-       расширяемость АИС.

В источнике [5], а так же на электронном источнике [8] анализируются основные технологии, применяемые при разработке АИС. Мой выбор был остановлен на следующих актуальных технологиях:

-       JEE с использованием технологий Servlets, JSP и JDBC;

-       PHP + Apache HTTP Server;

-       Microsoft.net (ASP.net).

Оценка будет проводиться по 3-бальной шкале, где 3 - наилучшее выполнение критерия. В качестве критериев будут выбраны соответствия и возможности каждой их технологий для реализации требований, определенных для разработанной АИС выше. К таким следует отнести:

-       кроссплатформенность;

-       стоимость расширения функциональных возможностей технологии (библиотеки);

-       расширяемость технологии;

-       производительность технологии при использовании несколькими пользователями.

Кроме того, какой бы мощной не была технология, важно учесть личные умения при работе с ними. Поэтому критерий личного опыта работы с технологией также будет иметь место.

Данные технологии являются широко используемыми на сегодняшний день, поэтому важно определить достоинства каждой из них. Для этого проведем критический отбор, который сведем в следующую таблицу.

Таблица 2 - выбор технологии разработки АИС

Критерий оценки

JEE

PHP + Apache

Microsoft.net

Кроссплатформенность системы

3

3

1

Наличие бесплатных библиотек для системы

3

3

1

Расширяемость системы

3

3

3

Производительность системы

3

3

2

Личный опыт работы с технологией

3

2

1

ИТОГО

15

14

8


В ходе анализа была выбрана технология, набравшая наибольшие показатели: Java Enterprise Edition.

Далее необходимо определить сервер базы данных, который и будет ключевым звеном в работе с потоками информации о детях в детском саду.

 


1.5.4 Выбор сервера базы данных АИС публикации и обработки данных о детях

Поскольку данный проект основан на работе с большими потоками данных, то ключевым моментом является место, где эти данные хранятся. Кроме того, поскольку разрабатываемая технология является сетевой, то необходимо предусмотреть множественный доступ к одним ресурсом. Поэтому очень важно выбрать именно тот сервер БД, который в полной мере позволит реализовать определенные нами функции.

На основе анализа современных БД выбор будет осуществлен между следующими серверами:

-       FireBird;

-       MySQL;

-       Oracle;

-       MS SQL;

-       PostgreSQL.

Критериями оценки будут являться:

-       кроссплатформенность

-       бесплатное распространение;

-       простота администрирования;

-       производительность.

Для выбора сервера проведем оценку по критериям по 3-бальной шкале, где 3 - наивысший балл, то есть полное соответствие критерию, и сведем результаты в следующую таблицу.

Таблица 3 - выбор сервера базы данных АИС

Критерий оценки

FireBird

MySQL

Oracle Database 10g

MS SQL

Postgre SQL

Кроссплатформенность сервера

3

3

3

1

3

Бесплатное распространение сервера

3

3

1

1

3

Простота администрирования сервера

2

3

3

1

3

Производительность сервера

2

3

3

3

2

Личный опыт работы с сервером

0

3

3

0

0

ИТОГО

10

15

13

6

11


В ходе анализа был выбран сервер БД, набравший наибольшие показатели: MySQL. Помимо выбора сервера БД необходимо определить средство, с помощью которого будет осуществляться доступ к данным, хранящимся на нем. В связи с выбором JEE для реализации web-приложения удобно использовать встроенные в него средства доступа к серверам БД. Таким являются драйвер JDBC. JDBC - кроссплатформенный стандарт взаимодействия Java-приложений с различными СУБД. Данный стандарт позволяет создать соединение с БД по специально описанному URL, обмена запросами и ответами разного рода информации.

Рисунок 14 - взаимодействие web-приложения с сервером БД с помощью технологии JDBC

Однако, использование JDBC-драйвера в чистом виде значительно усложняет процесс написания кода, поэтому в качестве технологии использования будет выбран Hibernate.- библиотека для языка программирования Java, предназначенная для решения задач объектно-реляционного отображения. Она представляет собой свободное программное обеспечение с открытым исходным кодом, распространяемое на условиях GNU Lesser General Public License. Данная библиотека предоставляет лёгкий в использовании каркас для отображения объектно-ориентированной модели данных в традиционные реляционные базы данных.

Далее необходимо определить сервер приложений, который и будет ключевым звеном в обмене сообщениями между пользователем, АИС и сервером БД.

1.5.5 Выбор сервера приложений АИС публикации и обработки данных о детях

Важным аспектом является выбор сервера приложений, который играет связывающее звено между клиентом и центральной БД. Исходя из этого, очевиден факт, что какими не были бы быстрыми и мощными БД, клиентская часть web-приложения, при использовании слабого сервера приложений обмен данными и обработка запросов пользователя будут сведены к минимуму.

Поэтому в роли сервера приложений могут быть использованы только новейшие технологии, использующие современные подходы к реализации, а так же использующие возможности современных языков программирования. Под эту оценку подходят следующие сервера приложений:

-       GlassFish;

-       JBoss;

-       WebLogic;

-       WebSphere.

В качестве критериев мною были выбраны следующие требования:

-       кроссплатформенность;

-       бесплатное распространение;

-       простота администрирования;

-       производительность;

-       поддержка Servlets и JSP.

Для оценки выбранных серверов проведем оценку по критериям, которую сведем в следующую таблицу. Используемая 3-бальная шкала показывает, что наилучшее соответствие выбранному критерию описывается присвоение серверу 3 баллов.

Таблица 4 - выбор сервера приложений АИС

Критерий оценки

GlassFish

JBoss

WebLogic

WebSphere

Кроссплатформенность сервера

3

3

3

1

Бесплатное распространение сервера

3

3

1

1

Простота администрирования сервера

2

3

3

3

Производительность сервера

1

3

3

3

Встроенные функции web-сервера, контейнер Servlets и JSP

3

3

3

1

ИТОГО

12

15

13

9


В ходе анализа был выбран сервер приложений, набравший наибольшие показатели: JBOSS Application Server.

 

1.5.6 Построение модели проектирования

Согласно модели RUP, модель проектирования АИС является кроссплатформенной, в ней определяются поля и типы данных. Модель проектирования строится на основе разработанной ранее модели анализа, кроме того, RUP регламентирует, что в модели проектирования должно быть столько же или больше классов.

Основополагающими классами разрабатываемой АИС будут:

.        Children - сущностный класс, определяющий собой конкретного ребенка детского сада. Данный класс является ключевым в разрабатываемой АИС. Данный класс имеет следующие поля.

.1.      surname - фамилия ребенка.

1.2.    name - имя ребенка.

.3.      middleName - отчество ребенка.

.4.      dateOfBirth - дата рождения ребенка.

.5.      address - домашний адрес ребенка.

.6.      telephone - домашний телефон ребенка.

.7.      sex - пол ребенка.

.8.      group - группа ребенка.

.9.      dateOfEnter - дата принятия ребенка.

.10.    dateOfExit - дата выпуска ребенка.

.11.    numberMedicalCard - номер медицинской карты.

.12.    additionalInformation - дополнительная информация.

2.       Disease - сущностный класс, определяющий собой заболевание ребенка. Каждый объект данного класса привязывается к конкретному ребенку. Данный класс имеет следующие поля.

.1.      nameDisease - наименование заболевания.

2.2.    children - ребенок, перенесший заболевание.

.3.      sideEffect - побочный эффект.

.4.      temperature - температура ребенка.

.5.      height - рост ребенка.

.6.      weight - вес ребенка.

.7.      groupOfBlood - группа крови ребенка.

.8.      recommendation - рекомендации врача.

.9.      dateOfDisease - дата заболевания.

.10.    additionalInformation - дополнительная информация.

3.       TestResult - сущностный класс, определяющий собой результаты тестирования ребенка. Каждый объект данного класса привязывается к конкретному ребенку. Данный класс имеет следующие поля.

.1.      nameSubject - наименование предмета тестирования.

3.2.    children - ребенок, проходящий тестирование.

.3.      countOfPoint - количество баллов, набранных ребенком при тестировании.

.4.      listOfAnswer - список ответов, данных ребенком при тестировании.

.5.      dateOfTest - дата тестирования.

.6.      additionalInformation - дополнительная информация.

4.       Page - граничный класс, формирующий базовый скелет каждой web-страницы, данный класс позволяет избежать лишнего кода при формировании страниц. Данный класс имеет следующие поля.

.1.      tagValue - html-код, формирующий статическую основу каждой web-страницы.

.        Report - граничный класс, формирующий результирующий отчет о ребенке, включающий в себя все привязанные к объекту Children объекты Disease и TestResult за указанный период.

6.       DBConnection - класс-контроллер, контролирующий создаваемые соединения к серверу БД, чтобы исключить его избыточную нагрузку. Данный класс имеет следующие поля.

6.1.    jdbcPath - путь до JDBC драйвера для работы с сервером БД.

6.2.    connection - непосредственное соединение с сервером БД, по которому будут передаваться sql-запросы.

7.       Statistic - класс-контроллер, работающий в фоновом режиме, анализирующий изменения информации об успеваемости ребенка, анализирующий это изменение и принимающий решение о дополнительных занятиях ребенка.

Объекты класса Children будут представлять собой конкретного ребенка в детском саду, они будет иметь свои собственные значения полей для детей.

Объекты классов TestResult и Disease будут описывать результаты тестирования и заболевания ребенка, то есть объекта класса Children. Для этого данные объекты будут иметь в своем конструкторе поле типа класса Children.

Объекты класса Page будут содержать html-код, неизменяемый для web-страницы, то есть, скелет страницы.

Объекты класса Report будут собирать всю информацию о ребенке, как образовательную, так и медицинскую, и выстраивать для отображения на web-странице.

Объекты класса DBConnection будут создавать соединение с сервером БД, а после возвращать данное соединение, чтобы избежать лишних подключений к нему.

Объекты класса Statistic будут вызываться для сбора и анализа изменения успеваемости ребенка в заданном периоде, а на основе полученного результата предоставлять решение о дополнительной программе обучения.

Определив базовые классы АИС, становится возможным построить ее диаграмму классов, которая отображена на следующем рисунке.

Рисунок 15 - диаграмма классов для разрабатываемой АИС

Итогом проделанного анализа и проектирования стал выбор технологии разработки АИС - JEE, сервера БД - MySQL, сервера приложений - JBOSS Application Server, а также построение модели проектирования, отражающую все базовые классы системы, а также их связи.

Согласно модели RUP, следующим этапом является построение модели данных разрабатываемой АИС.

2. Конструкторско-технологическая часть


2.1 Проектирование БД автоматизированной информационной системы публикации и обработки данных о детях

 

2.1.1 Проектирование модели данных

В ходе моделирования мною были определены основные сущности АИС. Опишем их взаимодействие с помощью нотации Чена. Данная нотация описывает сущности системы, а так же их связи. Приведем нотацию Чена на следующем рисунке.

Рисунок 16 - инфологическая модель для разрабатываемой АИС

Ключевой сущностью проектируемой АИС является "Ребенок". С данной сущностью работают все остальные, а именно:

-       воспитатель;

-       старший врач;

-       заведующая;

-       родитель;

-       АИС;

-       результат тестирования;

-       история болезней;

-       ребенок.

Связь сущностей "Заведующая - АИС", в соответствии с диаграммой вариантов, описывает функцию доступа заведующей к АИС для последующего формирования результирующего отчета о ребенке.

Связь сущностей "Родитель - АИС", в соответствии с диаграммой вариантов использования, описывает функцию доступа родителя к АИС для последующего получения последних данных об успеваемости ребенка и его заболеваниях.

Связь сущностей "Воспитатель - АИС", в соответствии с диаграммой вариантов использования, описывает функцию доступа воспитателя к АИС для последующего редактирования данных об успеваемости детей.

Связь сущностей "Старший врач - АИС", в соответствии с диаграммой вариантов использования, описывает функцию доступа старшего врача к АИС для последующего редактирования данных о заболеваниях детей.

Связь сущностей "АИС - Результат тестирования", в соответствии с диаграммой вариантов использования, описывает функцию обработки, сохранения и анализа данных об успеваемости детей.

Связь сущностей "АИС - История болезней", в соответствии с диаграммой вариантов использования, описывает функцию обработки, сохранения и анализа данных о заболеваниях детей.

Связь сущностей "АИС - Ребенок", в соответствии с диаграммой вариантов использования, описывает функцию комплексного ведения и актуализации образовательной и медицинской информации о детях.

Каждая сущность имеет свой набор атрибутов, описывающих ее.

Расширенная инфологическая модель приведена в Приложении 1.

Определив базовые сущности АИС, а также выделив их основные атрибуты в первом разделе, становится возможным перейти к построению логической и физической моделям информационной системы.

Определим первую нормальную форму отношений в реляционной модели базы данных информационной системы, описав ее в следующей таблице.

Таблица 5 - первая нормальная форма отношений БД для разрабатываемой АИС

Ребенок

Результат тестирования

Воспитатель

История болезней

Старший врач

Заведующая

Родитель

Иванов И.И.

-

Малова М.М.

Грипп

Ухова У.У.

Лебедева Л.Л.

Иванов В.В.

Иванов И.И.

-

Малова М.М.

Грипп

Ухова У.У.

Лебедева Л.Л.

Иванова Е.Е.

Попов П.П.

80%

Рубинова Р.Р.

-

Ухова У.У.

Лебедева Л.Л.

Попов В.В.

Попов П.П.

80%

Рубинова Р.Р.

-

Ухова У.У.

Лебедева Л.Л.

Попова Е.Е.

Сидоров С.С.

50%

Измаилова И.И.

Ветрянка

Ухова У.У.

Лебедева Л.Л.

Сидорова Е.Е.


Для построения логической модели будет использоваться программный продукт Erwin Data Modeler. Данное CASE-средство удовлетворяет следующим требованиям.

.        Автоматическая генерация физической модели на основе разработанной логической модели.

2.       Бесплатная лицензия распространения.

.        Личный опыт при работе с программным продуктом.

Логическая модель разрабатываемой АИС должна отображать структуру и типы ее данных, при этом она должна соответствовать диаграмме классов, разработанной в первой главе.

Приведем логическую модель БД разрабатываемой АИС на следующем рисунке.

Рисунок 17 - логическая модель БД для разрабатываемой АИС


Таблица 6 - преобразование типов данных из логической в физическую модель БД

№ п/п

Тип данных логической модели

Тип данных физической модели

1

String

Varchar

2

Datetime

Datetime

3

Number

Integer или Float


Приведем физическую модель БД разрабатываемой АИС на следующем рисунке.

Рисунок 18 - физическая модель БД для разрабатываемой АИС

Для получения разного рода данных из данных таблиц будут использоваться специальные sql-запросы, описание которых будет приведено на следующем этапе.

 

2.1.2 Создание карты навигации для пользовательского интерфейса

АИС должна предоставлять пользователю удобный интерфейс, помогающий ему решить необходимые для него задачи. Как уже было определено, пользователями системы будут являться:

-       воспитатель;

-       старший врач;

-       заведующая;

-       родитель.

Каждый из пользователей должен обладать интерфейсом для работы с требуемыми для него задачами. Поэтому сразу после аутенфикации пользователя АИС должна определить роль сотрудника и представить требуемую web-страницу для работы с собой.

При построении диаграммы классов было определено, что для каждого пользователя АИС необходима своя собственная структура данных, с которыми ему необходимо работать. В связи с этим, становится возможным определить данные, требующие отображения для каждого сотрудника в индивидуальности.

.        Воспитатель.

.1.      Имя ребенка.

1.2.    Фамилия ребенка.

.3.      Отчество ребенка.

.4.      Группа ребенка.

.5.      Наименование предмета тестирования ребенка.

.6.      Количество баллов, набранных ребенком.

.7.      Список ответов ребенка на вопросы.

.8.      Дата тестирования ребенка.

.9.      Дополнительная информация о ребенке.

2.       Старший врач.

.1.      Имя ребенка.

2.2.    Фамилия ребенка.

.3.      Отчество ребенка.

.4.      Группа ребенка.

.5.      Наименование заболевания ребенка.

.6.      Симптомы заболевания ребенка.

.7.      Температура ребенка.

.8.      Рост ребенка.

.9.      Вес ребенка.

.10.    Группа крови ребенка.

.11.    Курс лечения ребенка.

.12.    Дата заболевания ребенка.

.13.    Дополнительная информация.

3.       Заведующая.

.1.      Имя ребенка.

3.2.    Фамилия ребенка.

.3.      Отчество ребенка.

.4.      Дата рождения ребенка.

.5.      Домашний адрес ребенка.

.6.      Домашний телефон ребенка

.7.      Пол ребенка.

.8.      Группа ребенка.

.9.      Дата поступления ребенка.

.10.    Дата выпуска ребенка.

.11.    Номер медицинской карты.

.12.    Наименование предмета тестирования ребенка.

.13.    Количество баллов, набранных ребенком.

.14.    Список ответов ребенка на вопросы.

.15.    Дата тестирования ребенка.

.16.    Наименование заболевания ребенка.

.17.    Признаки заболевания ребенка.

.18.    Температура ребенка.

.19.    Рост ребенка.

.20.    Вес ребенка.

.21.    Группа крови ребенка.

.22.    Курс лечения ребенка.

.23.    Дата заболевания ребенка.

.24.    Дополнительная информация.

4.       Родитель.

.1.      Отчет (содержащий всю информацию, описанную для заведующей).

Кроме того, каждая страница должна предоставлять не только функции для добавления или редактирования данной информации, но и просмотра уже существующей информации о ребенке. Поэтому все данные интерфейсы будут связаны специальной web-страницей, целью которой является поиск информации по центральной БД для сотрудников детского сада.

У заведующей должен быть доступ к статистической странице АИС, на которой она может указать данные ребенка, а страница предоставит ей информацию по указанному периоду об успеваемости ребенка и, при необходимости, предложение по дополнительной программе обучения ребенка.

Отобразим карту навигации для пользовательского интерфейса в виде диаграммы UML, согласно модели RUP, на следующем рисунке.

Рисунок 19 - карта навигации для пользовательского интерфейса разрабатываемой АИС

Определив интерфейсы для работы пользователей с АИС, перейдем к непосредственному проектированию их прототипов.

 

2.1.3 Проектирование прототипа пользовательского интерфейса

Как мы уже определили, для работы с АИС будет использоваться web-интерфейс. Кроме того, была построена карта навигации пользовательского интерфейса, определяющая требуемые страницы. В связи с тем, что с системой будут работать пользователи без больших умений владения ПК, то важно разработать такой интерфейс взаимодействия его с системой, который бы позволил при минимальных действиях человека выполнить наибольшее количество действий.

Для разрабатываемой технологии будет использоваться диалоговый, графический тип интерфейса.

 


2.1.3.1 Интерфейс воспитателя для работы с АИС

Данная страница предоставляется воспитателю после его аутенфикации в АИС. Данная страница должна позволять ему вести учет успеваемости детей, а именно сохранять данные о результатах тестирования детей в центральный репозиторий. Интерфейс воспитателя для работы с АИС представлен на следующем рисунке.

Рисунок 20 - интерфейс воспитателя для работы с АИС

Данный интерфейс позволяет воспитателю занести и сохранить в БД информацию о результате пройденного тестирования ребенка. Данный интерфейс имеет необходимые поля, определенные в диаграмме классов, а также логической модели БД. Кроме того, в соответствии одному из требований к АИС - на данной странице реализован подход онлайн проверки корректности введенных данных. Если введенная информация в поля является корректной - поле помечается зеленым цветом, если введенная информация в поля является некорректной - поле помечается красным цветом.

2.1.3.2 Интерфейс старшего врача для работы с АИС

Данная страница предоставляется старшему врачу после его аутенфикации в АИС. Данная страница должна позволять ему вести учет заболеваемости детей, а именно сохранять данные о симптомах болезни, курсе его лечения, препаратах в центральный репозиторий.

Интерфейс старшего врача для работы с АИС представлен на следующем рисунке.

Рисунок 21 - интерфейс старшего врача для работы с АИС

Данный интерфейс позволяет старшему врачу занести и сохранить в БД информацию о возникшем заболевании ребенка. Данный интерфейс имеет необходимые поля, определенные в диаграмме классов, а также логической модели БД.

Кроме того, в соответствии одному из требований к АИС - на данной странице реализован подход онлайн проверки корректности введенных данных. Если введенная информация в поля является корректной - поле помечается зеленым цветом, если введенная информация в поля является некорректной - поле помечается красным цветом.

 

2.1.3.3 Интерфейс заведующей для работы с АИС

Данная страница предоставляется заведующей после ее аутенфикации в АИС. Данная страница должна позволять ей задавать критерии формирования результирующего отчета, а именно указывать ту информацию, которую требуется вывести в этот отчет. К таким критериям относятся:

-       информация об успеваемости ребенка - данный критерий определяет необходимость включения в результирующий отчет информации об успеваемости ребенка по различным дисциплинам;

-       информация о заболеваниях ребенка - данный критерий определяет необходимость включения результирующий отчет информации о заболеваниях ребенка;

-       информация о воспитателе ребенка - данный критерий определяет необходимость включения в результирующий отчет информации о воспитателе, занимающимся непосредственным воспитанием ребенка.

-       статистический анализ успеваемости ребенка - данный критерий определяет необходимость включения в результирующий отчет статистической информации, которая включает в себя анализ результатов тестирований ребенка за определенный период времени, и определении на его основе дополнительной программы обучения.

Интерфейс заведующей для работы с АИС представлен на следующем рисунке.

Рисунок 22 - интерфейс заведующей для работы с АИС

Данный интерфейс позволяет заведующей сформировать результирующий отчет по каждому ребенку с указанием только той информации, которая, на взгляд заведующей, требует в данный момент. Данный отчет может быть отправлен на печать сразу после своего формирования.

 

2.1.3.4 Интерфейс родителя для работы с АИС

Данная страница предоставляется родителю после его аутенфикации в АИС. Данная страница должна позволять ему просматривать комплексную информацию о ребенке за указанный период времени. Поэтому, интерфейс родителя будет совпадать с интерфейсом заведующей, за исключением ненужных для родителя функций по отбору отображаемой информации.

Интерфейс родителя для работы с АИС представлен на следующем рисунке.

Рисунок 23 - интерфейс родителя для работы с АИС

Как видно из рисунка, для родителя всегда есть возможность просмотреть статистический анализ успеваемости ребенка. Для это под сформировавшимся комплексным отчетом расположена кнопка с ссылкой на web-страницу по статистической обработке.

 

2.1.3.5 Страница просмотра текущей информации в БД

Данная страница доступна всем сотрудникам детского сада, открыть которую можно перейдя по ссылке "Просмотр текущей информации БД" внизу каждого интерфейса. Данная страница позволяет пользователям работать с БД в режиме просмотра. Тем самым, ему становится возможным получить ранее сохраненную информацию в БД, чтобы использовать ее в дальнейшем.

Интерфейс просмотра текущего содержимого БД в АИС представлен на следующем рисунке.

Рисунок 24 - интерфейс просмотра текущей информации БД

Как видно из рисунка, пользователь может просмотреть все таблицы БД, а также осуществить поиск конкретной информации, используя поисковое меню внизу страницы. Если количество записей возвращается значительное, то они формируются в постраничной форме для удобства пользователя.

 

2.1.3.6 Страница статистического анализа успеваемости ребенка

Данная страница доступна заведующей и родителям детей, обучаемых в ее детском саду. Данная страница позволяет проанализировать успеваемость ребенка на протяжении указанного периода времени, и в случае ухудшения результатов, автоматически предложить дополнительную программу обучения ребенка.

Данная страница автоматически собирает всю информацию по ребенку за период, указанный пользователем. Далее АИС строит график успеваемости ребенка на протяжении данного периода по каждому предмету. Данный график позволяет пользователю наглядно оценить успехи ребенка по каждому направлению.

Интерфейс страницы статистического анализа успеваемости ребенка в АИС представлен на следующем рисунке.

Рисунок 25 - интерфейс страницы статистического анализа успеваемости ребенка

Итогом статистического анализа успеваемости ребенка за указанный период является определение общего уровня развития ребенка. Если уровень развития показывает убывающие показатели, то АИС генерирует автоматическое предписание - предложение по дополнительной программе обучения ребенка в слабых областях знаний.

 

.2 Разработка основных алгоритмов обработки информации


Задачами данного этапа, согласно модели RUP, являются:

.        Реализация классов автоматизированной информационной системы.

2.       Тестирование автоматизированной информационной системы.

.        Разработка модели развертывания автоматизированной информационной системы.

 

2.2.1 Реализация классов разрабатываемой АИС

В данном параграфе будут реализованы классы, а так же определены их взаимодействия друг с другом. Согласно модели RUP, взаимодействие классов описывается с помощью диаграмм последовательности UML.

 

2.2.1.1 Реализация класса DBConnection

Данный класс является ключевым звеном в связи web-приложения с центральной БД, создавая подключение с сервером БД, по которому будут пересылаться sql-запросы и запрашиваемые данные. Данный класс будет обладать следующими функциями:

.        Создание подключения к серверу БД.

2.       Предоставление другим классам доступа к созданному подключению.

Опишем диаграмму последовательности для данного класса.

Рисунок 26 - реализация класса DBConnection

Листинг данного класса представлен ниже.

java. sql. *;class DBConnection {Connection conn = null;static final DBConnection connection = new DBConnection ();static void createConnection () {{user = "system";password = "system";url =" jdbc: oracle: thin: @localhost: 1521: belochka";. registerDriver (new oracle. jdbc. driver. OracleDriver ());= DriverManager. getConnection (url, user, password);. out. println ("Database connection established");

}(Exception e) {. err. println ("Cannot connect to database server");

}

}static Connection getCurrentConnection () {(conn == null) {();conn;

}{conn;

}

}

}

Данный класс отвечает за создание единого подключения для каждого пользователя во избежание лишней нагрузки на сервер БД.

 

2.2.1.2 Реализация класса Children

Данный класс представляет собой ключевую сущность АИС - ребенка детского сада. Данный класс обладает рядом полей, описывающих ребенка, а также его успеваемость и заболеваемость. Данный класс будет обладать следующими функциями:

.        Создание нового ребенка с данными о нем.

2.       Методы получения и редактирования значений полей ребенка.

Опишем диаграмму последовательности для данного класса.

Рисунок 27 - реализация класса Children

Листинг данного класса представлен ниже.

import java. sql. *;class Children {String surname = "";String name = "";String middleName = "";Date dateOfBirth = "";String address = "";String telephone = "";String sex = "";String group = "";Date dateOfEnter = "";Date dateOfExit = "";String numberMedicalCard = "";String additionalInformation = "";Children (String s, String n, String m) {. surname = s;. name = n;. middleName = m;

}void createChildren (String s, String n, String m) {con;= DBConnection. getConnection ();stmt = null;rs = null;{child = new Children (s, n, m);= con. createStatement ();= stmt. executeQuery ("INSERT INTO children (surname, name, middleName) VALUES (" + child. getSurnme () +", " + child. getName () +", " + child. getMiddleName + ")");. close ();. close ();

}(SQLException ex) { }

}void setDateOfBirth (Date d) {. dateOfBirth = d;

}Date getDateOfBirth () {this. dateOfBirth;

}void setAddress (String a) {. address = a;

}String getAddress () {this. address;

}void setTelephone (String t) {. telephone = t;

}String getTelephone () {this. telephone;

}void setSex (String s) {. sex = s;

}String getSex () {this. sex;

}void setGroup (String g) {. group = g;

}String getGroup) {this. group;

}void setDateOfEnter (Date d) {. dateOfEnter = d;

}Date getDateOfEnter () {this. dateOfEnter;

}void setDateOfExit (Date d) {. dateOfExit = d;

}Date getDateOfExit () {this. dateOfExit;

}void setNumberMedicalCard (String n) {. numberMedicalCard = n;

}String getNumberMedicalCard () {this. numberMedicalCard;

}void setAdditionalInformation (String a) {. additionalInformation = a;

}String getAdditionalInformation () {this. additionalInformation;

}

}

Данный класс отвечает за создание новых объектов детей, обучаемых в детском саде с дальнейшей возможностью редактирования его данных.

 

2.2.1.3 Реализация класса TestResult

Данный класс представляет собой ключевую информацию о ребенке - его успеваемость, а именно результаты его тестирований по конкретному предмету. Каждый объект данного класса будет описывать конкретный результат конкретного ребенка при прохождении тестирования по конкретному предмету. Данный класс будет обладать следующими функциями:

.        Создание нового результата тестирования для конкретного ребенка.

2.       Методы получения и редактирования значений результатов тестирования ребенка.

Опишем диаграмму последовательности для данного класса.

Рисунок 28 - реализация класса TestResult

Листинг данного класса представлен ниже.

java. sql. *;class TestResult {String nameSubject = "";Children children = "";Integer countOfPoint = "";ArrayList listOfAnswer = "";Date dateOfTest = "";String additionalInformation = "";TestResult (String n, Children c) {. nameSubject = n;. children = c;

}void createTestResult (String n, Children c) {con;= DBConnection. getConnection ();stmt = null;rs = null;{test = new TestResult (n, c);= con. createStatement ();= stmt. executeQuery ("INSERT INTO testResult (nameSubject, children) VALUES (" + test. getNameSubject () +", " + test. getChildren () + ")");. close ();. close ();

}(SQLException ex) { }

}void setCountOfPoint (Integer c) {. countOfPoint = d;

}Integer getCountOfPoint () {this. countOfPoint;

}void setListOfAnswer (ArrayList l) {. listOfAnswer = l;

}ArrayList getListOfAnswer () {this. listOfAnswer;

}void setDateOfTest (Date d) {. dateOfTest = d;

}Date getDateOfTest () {this. dateOfTest;

}void setAdditionalInformation (String a) {. additionalInformation = a;

}String getAdditionalInformation () {this. additionalInformation;

}

}

Данный класс отвечает за ведения истории тестирования по предметам детей, обучаемых в детском саде с дальнейшей возможностью редактирования ее данных.

 

2.2.1.4 Реализация класса Disease

Данный класс представляет собой ключевую информацию о ребенке - его заболеваемость, а именно историю его болезней. Каждый объект данного класса будет описывать конкретную болезнь конкретного ребенка. Данный класс будет обладать следующими функциями:

.        Создание нового заболевания для конкретного ребенка.

2.       Методы получения и редактирования значений заболевания ребенка.

Опишем диаграмму последовательности для данного класса.

Рисунок 29 - реализация класса Disease

Листинг данного класса представлен ниже.

import java. sql. *;class Disease {String nameDisease = "";Children children = "";String sideEffect = "";float temperature = "";float height = "";float weight = "";Integer groupOfBlood = "";String recommendation = "";Date dateOfDisease = "";String additionalInformation = "";Disease (String n, Children c) {. nameDisease = n;. children = c;

}void createDisease (String n, Children c) {con;= DBConnection. getConnection ();stmt = null;rs = null;{disease = new Disease (n, c);= con. createStatement ();= stmt. executeQuery ("INSERT INTO disease (nameDisease, children) VALUES (" + disease. getNameDisease () +", " + disease. getChildren () + ")");. close ();. close ();

}(SQLException ex) { }

}void setSideEffect (String s) {. sideEffect = s;

}String getSideEffect () {this. sideEffect;

}void setTemperature (float t) {. temperature = t;

}float getTemperature () {this. temperature;

}void setHeight (float h) {. height = h;

}float getHeight () {this. height;

}void setWeight (float w) {. weight = w;

}float getWeight () {this. weight;

}void setGroupOfBlood (Integer g) {. groupOfBlood = g;

}Integer getGroupOfBlood () {this. groupOfBlood;

}void setRecommendation (String r) {. recommendation = r;

}String getRecommendation () {this. recommendation;

}void setDateOfDisease (Date d) {. dateOfDisease = d;

}Date getDateOfDisease () {this. dateOfDisease;

}void setAdditionalInformation (String a) {. additionalInformation = a;

}String getAdditionalInformation () {this. additionalInformation;

}

}

Данный класс отвечает за ведения истории болезней детей, обучаемых в детском саде с дальнейшей возможностью редактирования ее данных.

 

2.2.1.5 Реализация класса Statistic

Данный класс представляет статистический обработчик успеваемости ребенка за определенный период времени. Данный класс анализирует данные о результатах тестирования ребенка, после чего происходит автоматическое принятие решения о дополнительной программе обучения ребенка. Кроме того, происходит визуализация успеваемости ребенка с помощью графика, строящегося с помощью технологии апплета. Данный класс будет обладать следующими функциями:

.        Сбор информации об успеваемости ребенка за указанный период.

2.       Анализ и обработка полученной информации.

.        Построение графика успеваемости ребенка по периодам с помощью технологии апплета.

.        Принятие автоматического решения о дополнительной программе обучения ребенка в рамках тех предметов, где ребенок показал меньшие показатели при обучении.

Опишем диаграмму последовательности для данного класса.

Рисунок 30 - реализация класса Statistic

Листинг данного класса представлен ниже.

javax. swing. *;java. awt. *;java. math. BigDecimal;java. util. ArrayList;class Statistic extends JApplet {height = 500;width = 700;

@Overridevoid init () {(width, height);

}

@Overridevoid paint (Graphics g) {beginDate = getDateFromRequest (0);endDate = getDateFromRequest (1);<TestResult> test = TestResult. getTestResultByTimestamp (beginDate, endDate);maxElement = 0;osX = width - 40;osY = height - 40;round = 5;. drawLine (70, 40, 70, osY);. drawLine (70, 460, osX, 460);. drawString ("Неделя тестирования", osX - 40, osY + 20);. drawString ("Процент выполнения тестирования", 30, 30);(int j = 0; j < test. size () - 1; j++) {(maxElement < test. get (j + 1)) {= test. get (j + 1);

}

}topGraphic = (osY - 100) / maxElement;(int i = 2; i <= 10; i++) {. drawLine (65, ( (osY - 50) * i) / 10, 75, ( (osY - 50) * i) / 10);x = new BigDecimal ( ( ( (osY - 50) * i) / 10) / topGraphic);= x. setScale (round, BigDecimal. ROUND_HALF_UP);. drawString (x + "", 20, ( (osY - 50) * (12 - i)) / 10);

}(int j = 0; j < test. size (); j++) {x = new BigDecimal (test. get (j));= x. setScale (round, BigDecimal. ROUND_HALF_UP);. drawString (x + "", (j + 1) * ( (osX - 150) / test. size ()) - 10 + 70, (int) (osY - test. get (j) * topGraphic));

}(int j = 0; j < test. size (); j++) {. drawLine ( (int) ( (j + 1) * ( (osX - 150) / test. size ()) + 70), (osY - 10), (int) ( (j + 1) * ( (osX - 150) / test. size ()) + 70), (osY + 10));. drawString ( (j + 1) + "", (int) ( (j + 1) * ( (osX - 150) / test. size ()) + 70), 490);

}(int j = 0; j < test. size (); j++) {. setColor (Color. Green);. fillRect ( (j + 1) * ( (osX - 150) / test. size ()) - 10 + 70, (int) (osY - test. get (j) * topGraphic), 20, 460 - (int) (osY - test. get (j) * topGraphic));

}

}

}

Данный класс отвечает за статистическую обработку успеваемости ребенка за указанный период, построения графика успеваемости с помощью технологии апплет, автоматическом принятии решения о дополнительной программе обучения ребенка.

 

2.2.2 Тестирование разрабатываемой АИС

В данном параграфе будут реализованы классы тестирования разработанной АИС. Согласно модели RUP, тестирование должно быть проведено по следующим направлениям:

-       автоматическое тестирование интерфейса и функциональности АИС;

-       нагрузочное тестирование АИС;

-       бизнес-тестирование соответствия АИС диаграммы использования.

 

2.2.2.1 Автоматическое тестирование АИС

Автоматическое тестирование подразумевает написание классов, позволяющих выполнить эмуляцию работы пользователя с системой. Данные классы выполняю следующие задачи:

-       выполнить эмуляцию работы пользователя с АИС посредством нажатия элементов интерфейса (здесь проверяется правильность методов, выполняемых при нажатии на ту или иную кнопку);

-       выполнить проверка результата, получаемого при нажатии элементов интерфейса (здесь проверяется правильность логики, реализуемой методами при нажатии на ту или иную кнопку).

Для реализации автоматического тестирования будет использоваться HtmlUnit. Это инструмент с открытым исходным кодом для тестирования или получения информации с web-приложений, это браузер без графической оболочки, написанный на Java. Он представляет собой библиотеку со своим API, которая позволяет открывать ссылки, заполнять формы, нажимать кнопки так же, как это делает нормальной браузер.htmlUnit имеет хорошую поддержку Javascript и способен работать даже с довольно сложными библиотеками AJAX.

Опишем диаграмму последовательности для разрабатываемого класса автоматического тестирования АИС на следующем рисунке.

Рисунок 31 - диаграмма последовательности автоматического тестирования разработанной АИС

Как видно из диаграммы последовательности, при автоматическом тестировании выделяется три логических блока:

-       заполнение доступных полей интерфейса;

-       вызов обработчика форм нажатием на кнопки принятия действий ("Сохранить", "Принять" и т.д.);

-       проверка корректности выполненной операции.

Опишем программный код, реализующий данные логические блоки работы с АИС.

Класс для реализации заполнения полей интерфейса представлен ниже.

java. io. File;java. io. FileReader;java. io. IOException;java. util. ArrayList;java. util. HashMap;java. util. Map;org. apache.commons. csv. CSVParser;org. apache.commons. csv. CSVStrategy;class FillParameters extends WebScenario {String surname = getRequestParameters ("surname");String name = getRequestParameters ("name");String middleName = getRequestParameters ("middleName");String group = getRequestParameters ("group");String subject = getRequestParameters ("subject");float countPoint = getRequestParameters ("countPoint");ArrayList<String> listAnswer = getRequestParameters ("listAnswer");Date dateTest = getRequestParameters ("dateTest");Date nameDisease = getRequestParameters ("nameDisease");Date sideEffect = getRequestParameters ("sideEffect");Date temperature = getRequestParameters ("temperature");Date height = getRequestParameters ("height");Date weight = getRequestParameters ("weight");Date groupOfBlood = getRequestParameters ("groupOfBlood");Date recommendation = getRequestParameters ("recommendation");Date dateOfDisease = getRequestParameters ("dateOfDisease");String additionalInformation = getRequestParameters ("additionalInformation");FillParameters () {();

}void fillPrameters () {(). open ("/home. jsp"); /* Home page */(). get (Tab, "Результаты тестирования"). click ();(). get (Table, "Результат"). get (Toolbar). get (Link, "Новый результат"). click ();(). get (Param, "Фамилия"). setValue (surname);(). get (Param, "Имя"). setValue (name);(). get (Param, "Отчество"). setValue (middleName);(). get (Param, "Группа"). setValue (group);(). get (Param, "Предмет"). setValue (subject);(). get (Param, "Количество баллов"). setValue (countPoint);(). get (Param, "Список ответов"). setValue (listAnswer);(). get (Param, "Дата тестирования"). setValue (dateTest);(). get (Param, "Дополнительная информация"). setValue (additionalInformation);(). info ("Новый результат тестирования у " + surname + " " + name + " по " + subject + " был сохранен успешно");(). get (Tab, "Заболевания"). click ();(). get (Table, "Заболевание"). get (Toolbar). get (Link, "Новое заболевание"). click ();(). get (Param, "Фамилия"). setValue (surname);(). get (Param, "Имя"). setValue (name);(). get (Param, "Отчество"). setValue (middleName);(). get (Param, "Группа"). setValue (group);(). get (Param, "Наименование заболевания"). setValue (nameDisease);(). get (Param, "Симпомы проявления"). setValue (sideEffect);(). get (Param, "Температура"). setValue (temperature);(). get (Param, "Рост"). setValue (height);(). get (Param, "Вес"). setValue (weight);(). get (Param, "Группа крови"). setValue (groupOfBlood);(). get (Param, "Курс лечения"). setValue (recommendation);(). get (Param, "Дата заболвения"). setValue (dateOfDisease);(). get (Param, "Дополнительная информация"). setValue (additionalInformation);(). info ("Новый результат тестирования у " + surname + " " + name + " по " + subject + " был сохранен успешно");

}

}

Обработчик форм интерфейса представлен ниже.

browser (). chooseOkOnNextDialog ();(). get (Link, "Сохранить результат тестирования"). click ();(). info ("Новый результат тестирования у " + surname + " " + name + " по " + subject + " был сохранен успешно");(). chooseOkOnNextDialog ();(). get (Link, "Сохранить заболевание"). click ();(). info ("Новый результат тестирования у " + surname + " " + name + " по " + subject + " был сохранен успешно");

Последующая проверка корректности выполненной операции выполняется специальным классом, который представлен ниже.

java. sql. Connection;java. sql. DriverManager;java. sql. PreparedStatement;java. sql. ResultSet;java. sql. SQLException;java. util. ArrayList;class CheckerObjects extends WebScenario {ArrayList<ExpectResult> er;ArrayList<ActualResult> ar;Connection connection;CheckerObjects () {();. connection = getConnection ();

}Connection getConnection () {connection = null;{driverName = "oracle. jdbc. driver. OracleDriver";. forName (driverName);serverName = "infly. belochka.ru";portNumber = "8000";sid = "infly";url = "jdbc: oracle: thin: @" + serverName + ": " + portNumber + ": " + sid;username = "system";password = "system";= DriverManager. getConnection (url, username, password);

}(ClassNotFoundException e) {(). error ("Get connection was failed (" + e. getMessage () + ")");

}(SQLException e) {(). error ("Get connection was failed (" + e. getMessage () + ")");

}connection;

}String [] checkPageResult (Children child, ArrayList<ExpectResult> er, ArrayList<ActualResult> ar) {[] parameterValues = new String [10];{sql = "SELECT * FROM belochka_tables WHERE children =?";preparedStatement = connection. prepareStatement (sql);. setString (1, child);resultSet = preparedStatement. executeQuery ();(resultSet. next ()) {[0] = resultSet. getString (1);[1] = resultSet. getString (2);[2] = resultSet. getString (3);[3] = resultSet. getString (4);[4] = resultSet. getString (5);[5] = resultSet. getString (6);[6] = resultSet. getString (7);[7] = resultSet. getString (8);[8] = resultSet. getString (9);[9] = resultSet. getString (10);

}

}(SQLException e) {(). error ("Get object parameter values was failed (" + e. getMessage () + ")");

}parameterValues;

}

}

Написав базовые классы для автоматического тестирования АИС, становится возможным протестировать то, как АИС будет обслуживать разное количество одновременных пользователей, работающих с ней.

2.2.2.2 Нагрузочное тестирование АИС

Нагрузочное тестирование заключается в эмуляции работы с автоматизированной системой нескольких пользователей одновременно. Для этого, необходимо иметь написанный код для автоматического тестирования, что и было сделано в предыдущем параграфе.

Нагрузочное тестирование проводится одновременным запуском автоматического теста, что равносильно работе с АИС аналогичного количества пользователей. Чем в большее количество потоков запускается автоматический тест, тем большую нагрузку на сервер он оказывает, тем увеличиваются времена задержки на передачу и принятие запросов от сервера.

В ходе проведенного анализа были получены следующие показатели.

Рисунок 32 - нагрузочное тестирование разработанной АИС

В ходе анализа было получено, что при эмулировании реального количества пользователей с АИС сервер выполняет обработку запроса в допустимые сроки - до 1,1 секунды. Поэтому, можно утверждать, что требования производительности системы было выполнено.

2.3 Построение модели развертывания


Согласно модели RUP, модель развертывания представляет собой диаграмму развертывания, которая отображает аппаратные компоненты системы, программные компоненты, работающие на них, их общее взаимодействие.

Как уже было определено, основными компонентами системы будут являться:

.        Рабочая станция (ПК) - персональный компьютер, предоставляющий сотруднику детского сада доступ к программному клиенту разрабатываемой АИС: браузеру. Доступ к АИС осуществляется набором соответствующей URI адреса в сроке браузера (для рассматриваемого детского сада - #"564427.files/image032.gif">

Рисунок 33 - диаграмма развертывания для разрабатываемой АИС

Каждый пользователь АИС подключается к ней по стеку протоколов TCP/IP, как в локальной компьютерной сети, так и через удаленный доступ. Для ЛКС сервер приложений прослушивает 8001 порт на все приходящие http-запросы. Для ГКС сервер приложений прослушивает 8000 порт на все приходящие http-запросы. Обработав http-запрос, сервер приложений вызывает Java классы, реализующие требуемый функционал для пользователя. При этом, если происходим изменение образовательной информации о детях, срабатывает статистический класс сервлет - Statistic. java.

3. Экономическая часть


Цель данного раздела заключается в обосновании экономической целесообразности разработки автоматизированной информационной системы публикации и обработки данных для Автономной Некоммерческой Организации Дошкольного Образования (АНО ДО)"Планета детства ЛАДА". Данная организация имеет в своем составе 48 детских садов. В рамках дипломного проекта мною будет рассмотрен один из детских садов - Д/С "Белочка" №176.

На сегодняшний день у потребителя существует ручная обработка информации, к которой относятся:

-       информация об успеваемости ребенка в обучении в рамках детского сада;

-       медицинская информация о состоянии ребенка при обучении в детском саде.

Сильные и слабые стороны данного подхода описаны в первой главе в пункте 1.3 пояснительной записки к дипломному проекту.

В ходе информационного поиска, проведенного в пункте 1.1, было установлено, что для решения задач потребителя подходит программный продукт "1С: Детское питание и здоровье" от компании 1С. Плюсы и минусы данного подхода описаны в первой главе в пункте 1.1 пояснительной записки к дипломному проекту.

Для ликвидации недостатков существующей системы обработки и учета данных было принято решение о разработке автоматизированной информационной системы (АИС), расположенной в рамках детского сада. Основными задачами данной АИС будут:

-       автоматизированная система будет разработана с использованием бесплатного программного обеспечения для заказчика, в стоимость будет включена стоимость аппаратного обеспечения, необходимого для полноценного функционирования системы, а также затраты на переобучения персонала;

-       автоматизированная система позволит родителям получать информацию о своих детях из дома через сеть Интернет. Кроме того, станет возможным анализировать данные об успеваемости детей, анализе их заболеваний и их дальнейшем предотвращении. Это позволит достичь социального эффекта от АИС;

-       автоматизированная система будет иметь специальную, кроссплатформенную структуру, что позволит без труда внедрять ее в другие предприятия аналогичного профиля по воспитанию детей.

Для экономического обоснования целесообразности разработки автоматизированной информационной системы сравним три варианта, которые имеют место для заказчика для решения его собственных задач:

.        Первый базовый вариант - сбор, обработка и анализ информации о детях в ручном виде с использованием программного обеспечения "MEMfis", с первоначальной стоимостью 92 000 рублей и ежемесячной платой за поддержку и сопровождение со стороны компании разработчика в размере 8 000 рублей. Данный программный продукт используется для сбора результатов проводимых тестирований детей, сохраняя их в электронном виде.

2.       Второй базовый вариант - закупка и внедрение программного обеспечения от "1С: Детское питание и здоровье" от компании 1С. Стоимость данного программного обеспечения составляет 245 000 рублей, а внедрение на предприятия сотрудниками компании поставщика составляет 45 000 рублей. Однако, в связи с различиями в деятельности компании 1С и деятельности детского сада, данный программный продукт не позволяет комплексно автоматизировать весь процесс сбора, обработки и анализа информации о детях, а охватывает только его часть, о чем говорится в информационном поиске пункта в пункте 1.1.

.        Проектный вариант - разработка автоматизированной информационной системы публикации и обработки данных заказчика на основе трехзвенной сетевой архитектуры, написанной на основе языка JAVA.

Для обоснования экономической эффективности от внедрения разработанной АИС рассмотрим следующие вопросы:

-       определение трудоемкости и составление план-графика разработки АИС публикации и обработки медицинской и образовательной информации о детях;

-       расчет затрат на разработку АИС публикации и обработки медицинской и образовательной информации о детях;

-       расчет еженедельной трудоемкости формирования результирующего отчета о детях с помощью АИС публикации и обработки медицинской и образовательной информации о детях по вариантам;

-       расчет общих капиталовложений для формирования результирующего отчета о детях с помощью АИС публикации и обработки медицинской и образовательной информации о детях по вариантам;

-       расчет технологической себестоимости формирования еженедельного результирующего отчета заведующей детского сада по изменяющимся статьям затрат по вариантам;

-       расчет годового экономического эффекта и прочих показателей экономической эффективности от внедрения АИС публикации и обработки медицинской и образовательной информации о детях;

-       социальный эффект от внедрения АИС публикации и обработки медицинской и образовательной информации о детях.

 


3.1 Определение трудоемкости и составление план-графика разработки АИС публикации и обработки медицинской и образовательной информации о детях


Для определения затрат на разработку АИС публикации и обработки данных о детях для формирования отчетности необходимо составить план-график разработки, для формирования которого определяем стадии разработки, их продолжительность выполнения. Покажем план-график разработки АИС на следующей таблице.

Таблица 7 - стадии и их продолжительность для разработки АИС публикации и обработки данных о детях

Наименование этапа

Продолжительность, час

Используемая техника

Анализ предметной области

48

ASUS A52J

Разработка технического задания

24

ASUS A52J

Установка требуемого программного обеспечения для разработки

8

ASUS A52J Bigtower 3R Dual Power Station

Написание кода системы

168

ASUS A52J Bigtower 3R Dual Power Station

Тестирование и отладка системы

16

ASUS A52J Bigtower 3R Dual Power Station

Стресс тестирование и отладка параметров

24

ASUS A52J Bigtower 3R Dual Power Station

Разработка руководства пользователя

24

ASUS A52J Xerox Phaser 3124

ИТОГО

312

ASUS A52J - 312 часа



Bigtower 3R Dual Power Station - 216 часов



Xerox Phaser 3124 - 1 час


Кроме того, для разработки используется программная среда Eclipse Indigo. Данный программный продукт является бесплатным в использовании, потому что распространяется в соответствии с Eclipse Public License лицензией.

Составим план-график разработки АИС публикации и обработки данных о детях на следующем рисунке, который будет показывать последовательность выполняемых операций и их трудоемкость. План-график имеет последовательно-линейный вид, поскольку все работы выполняются одним инженером программистом.

Рисунок 34 - план-график на разработку АИС публикации и обработки данных о детях

Как видно из плана-графика, на разработку АИС публикации и обработки данных о детях для заказчика будет затрачено 312 часов, в течение которых постоянно будут использоваться следующие технические средства:

1.       Ноутбук ASUS A52J использовался на протяжении всех этапов разработки в течение 312 часов.

2.       Серверный системный блок Bigtower 3R Dual Power Station использовался на протяжении 3-6 этапов в течение 216 часов.

.        Принтер Xerox Phaser 3124 использовался на протяжении 7 этапа в течение 1 часа.


3.2 Расчет затрат на разработку АИС публикации и обработки медицинской и образовательной информации о детях


Затраты на разработку АИС публикации и обработки данных о детях будут рассчитываться по статьям затрат.

 

3.2.1 Покупные изделия

Затраты на покупные изделия рассчитываются по следующей формуле:


- количество покупных изделий -го вида на разработку АИС публикации и обработки данных о детях, шт.;

 - цена покупных изделий -го вида (согласно действующей цене по городу Тольятти на январь 2012 года), руб. /шт.;

- общее количество покупных изделий.

Расчет затрат на покупные изделия сведем в следующую таблицу.

Таблица 8 - затраты на покупные изделия

Наименование изделия

Количество, шт.

Цена за единицу, руб. /шт.

Сумма затрат, руб.

Примечание

Бумага "Снегурочка"

1

165

195

500 листов

Заправочный комплект Fullmark

1

125

125

Ресурс на 1000 страниц

Авторучка шариковая

1

5

5

-

ИТОГО

325

-

 

3.2.2 Затраты на электроэнергию

Затраты на электроэнергию рассчитываются по следующей формуле:


- норма расхода энергии в единицу времени -го оборудования, кВт/ч;  - время работы -го оборудования при разработке АИС публикации и обработки данных о детях (согласно таблице 7), ч.;  - цена 1 кВт/ч энергии (согласно данным АНО ДО "Планета детства ЛАДА" на декабрь 2011 года составляет 3,4 руб.), руб.;  - общее количество потребителей энергии.

Расчет затрат на электроэнергию сведем в следующую таблицу.

Таблица 9 - затраты на электроэнергию

Потребитель

Норма расхода энергии, кВт/ч

Время работы, ч

Количество, шт.

Цена 1 кВт/ч, руб.

Сумма затрат, руб.

ASUS A52J

0,25

312

1

3,4

265,2

3R Dual Power Station

80

216

1

3,4

58752

Xerox Phaser 3124

0,055

1

1

3,4

0,187

ИТОГО

59017,387

 

3.2.3 Основная заработная плата

Основная заработная плата разработчика системы рассчитывается по формуле:


- часовая тарифная ставка с учетом доплат, руб. /ч;  - трудоемкость выполнения i-го вида работ при разработке АИС публикации и обработки данных о детях (согласно таблице 7), ч. Рассчитаем часовую тарифную ставку по формуле:


- среднемесячная заработная плата разработчика (согласно данным АНО ДО "Планета детства ЛАДА" на декабрь 2011 года составляет 9000 руб.), руб.;

- количество рабочих часов в месяц (согласно данным АНО ДО "Планета детства ЛАДА" на декабрь 2011 года составляет 176 ч), ч.

Тогда часовая тарифная ставка разработчика АНО ДО "Планета детства ЛАДА" равна:


По данным таблицы 10 трудоемкость разработки АИС публикации и обработки данных о детях составляет 312 часов. Таким образом, основная заработная плата разработчика составляет:

 

3.2.4 Дополнительная заработная плата

Дополнительная заработная плата определяется по формуле:


- норматив дополнительной заработной платы месяц (согласно данным АНО ДО "Планета детства ЛАДА" на декабрь 2011 года составляет 10%), %;  - основная заработная плата разработчика.

Рассчитаем затраты на дополнительную заработную плату:

 

3.2.5 Отчисления на социальное страхование

Расчет отчислений на социальное страхование в фонд социальной защиты населения (ФСЗН) проводится по формуле:


- норматив отчислений на социальное страхование месяц (согласно данным АНО ДО "Планета детства ЛАДА" на декабрь 2011 года составляет 27%), %;  - фонд заработной платы, руб.

Рассчитаем размер отчислений на социальное страхование:

 

3.2.6 Амортизация оборудования

Для расчета амортизационных отчислений оборудования применяется формула:


- первоначальная стоимость оборудования (согласно данным АНО ДО "Планета детства ЛАДА" на декабрь 2011 года), руб.;

- норматив амортизационных отчислений на полное восстановление (согласно данным АНО ДО "Планета детства ЛАДА" на декабрь 2011 года составляет 31%), %;

- количество месяцев работы оборудования при разработке АИС публикации и обработки данных о детях.

Отчисления на амортизацию оборудования, использовавшегося в процессе разработки АИС публикации и обработки данных о детях, сведены в следующую таблицу.

Таблица 10 - амортизация оборудования

Наименова-ние оборудования

Количест-во, шт.

Первоначаль-ная стоимость, руб.

Норматив амортизационных отчислений, %

Количество месяцев использова-ния

Амортиза-ция, руб.

ASUS A52J

1

28500

31

1,3

957,125

3R Dual Power Station

1

9940

31

0,9

231,105

Xerox Phaser 3124

1

4500

31

0,004

0,465

ИТОГО

1188,7

 

3.2.7 Затраты на программное обеспечение

Для разработки АИС моделирования публикации и обработки данных о детях используется операционная система Ubuntu 9.10/Gnome 3.0, а так же программы, входящие в ее состав.

Все эти программные продукты распространяются по бесплатным лицензиям.

 

3.2.8 Накладные расходы

Накладные расходы рассчитываются по формуле:


- основная заработная плата разработчика, руб.;

- норматив накладных расходов (согласно данным АНО ДО "Планета детства ЛАДА" на декабрь 2011 года составляет 35%), %.

Рассчитаем затраты на накладные расходы:


Результаты расчетов сведем в таблицу "Себестоимость разработки АИС публикации и обработки данных о детях".

Таблица 11 - себестоимость разработки АИС публикации и обработки данных о детях

Статья затрат

Обозначение

Сумма, руб.

Покупные изделия

325


Затраты на электроэнергию

59017,387


Основная заработная плата

15954,432


Дополнительная заработная плата

1595,44


Отчисления на социальное страхование

4738,47


Амортизация оборудования

1188,7


Расходы на программное обеспечение

0


Накладные расходы

5584,05


ИТОГО

88403,48


Из предыдущей таблицы видно, что затраты на разработку АИС публикации и обработки данных о детях составили 88403,48 рублей.

Для обоснования экономической целесообразности разработки и внедрения собственной АИС публикации и обработки данных о детях рассчитаем трудоемкость и общие капитальные вложения для проведения анализа успеваемости и состояния детей с помощью АИС по следующим вариантам:

-       первый базовый вариант - ручная обработка образовательной и медицинской информаций о детях;

-       второй базовый вариант - программное обеспечение 1С "1С: Детское питание и здоровье", позволяющего покрыть некоторый функционал, как и разрабатываемая АИС;

-       проектный вариант - АИС публикации и обработки данных о детях на основе трехзвенной сетевой архитектуры под операционной системой Ubuntu 9.10/Gnome 3.0.

 

3.3 Расчет еженедельной трудоемкости формирования результирующего отчета о детях с помощью АИС публикации и обработки медицинской и образовательной информации о детях по вариантам


В рассматриваемом первом варианте происходит ручная обработка информации о детях, включая как образовательную, так и медицинскую. Во втором варианте предлагается закупить программный комплекс 1С "1С: Детское питание и здоровье", который позволит покрыть большую часть требуемого функционала, однако он имеет ряд недостатков, описанных в первой главе пояснительной записки. Поэтому в проектном варианте было предложено разработать АИС публикации и обработки данных о детях на основе трехзвенной сетевой архитектуры.

Рассчитаем трудоемкость проведения одного еженедельного анализа состояния детей:


- трудоемкость -ой операции при использовании АИС публикации и обработки данных о детях, мин.;

- номер операции при использовании АИС публикации и обработки данных о детях;

- количество операций при проведении анализа с помощью АИС публикации и обработки данных о детях.

Расчет трудоемкости при проведении анализа с использованием АИС публикации и обработки данных о детях сведен в следующую таблицу.

Таблица 12 - расчет еженедельной трудоемкости одного рабочего места заведующей для формирования результирующего отчета с использованием АИС публикации и обработки данных о детях

Выполняемая операция

Трудоемкость операции, мин.


Первый базовый вариант

Второй базовый вариант

Проектный вариант

Сбор образовательной информации о детях

45

45

5

Сбор медицинской информации о детях

45

15

5

Обработка полученной информации заведующей

120

90

15

Сохранение информации о ребенке в хранилище данных

35

35

10

Принятие решения об успеваемости и здоровье ребенка заведующей

25

25

10

Общая трудоемкость

270 или 4,5ч

210 или 3,5ч

45 или 0,75ч


Заведующая выполняет еженедельное формирование отчета дл родителей детей. Для этого она производит сбор образовательной и медицинской информации о детях, обрабатывает, сортирует, после чего сохраняет обработанные данные в хранилище данных - специальный шкаф, в котором хранятся данные о детях в алфавитном порядке. Наконец, после сохранения данных заведующая получает возможность объективно оценить качество предоставляемых услуг детским садом, принять, при необходимости, управленческие мероприятия по их улучшению. Рассчитанные времена для второго базового и проектного вариантов понадобятся нам для расчета общего времени для формирования еженедельного отчета заведующей для родителей ребенка. Данный отчет содержит полное описание успеваемости ребенка по различным предметам, его состоянии здоровья.

Результаты расчета показали, что наибольшая трудоемкость у первого базового варианта, потому что в нем используется ручной труд сотрудников детского сада, то есть отсутствует автоматизация выполняемых операций. Во втором базовом варианте используется программный комплекс от компании 1С, позволяющий автоматизировать учета медицинской информации о детях, однако образовательная информация не может быть покрыта, поэтому время выполнения анализа тоже велико, по сравнению с проектным вариантом. Разрабатываемая АИС должна максимально автоматизировать процесс ведения анализа деятельности заказчика, что, соответственно, приводит к сокращению времени его выполнения. Кроме того, становиться возможным вести единую базу данных по детскому саду, что ускоряет поиск и получение доступа к информации, что также ускоряет процесс анализа заведующей.

Полученные данные о еженедельной трудоемкости будут использоваться для расчета общих капитальных вложений на формирование результирующего отчета заведующей с использованием АИС публикации и обработки данных о детях.

 

3.4 Расчет общих капиталовложений для формирования результирующего отчета о детях с помощью АИС публикации и обработки медицинской и образовательной информации о детях по вариантам


Расчет общих капитальных вложений осуществляется по формуле:


- элементы капитальных вложений для запуска АИС публикации и обработки данных о детях.

 

3.4.1 Капитальные вложения на оборудование

Капитальные вложения на оборудование рассчитываются по следующей формуле:


- первоначальная стоимость оборудования, используемого для формирования результирующего отчета с использованием АИС публикации и обработки данных о детях (согласно данным АНО ДО "Планета детства ЛАДА" на декабрь 2011 года), руб.;

- количество оборудования, необходимого для формирования результирующего отчета с использованием АИС публикации и обработки данных о детях, шт.;

- коэффициент использования оборудования для формирования результирующего отчета с использованием АИС публикации и обработки данных о детях.


- трудоемкость операции для формирования результирующего отчета с использованием АИС публикации и обработки данных о детях (согласно таблице 12), ч.;

- годовая программа отчетности заведующей с использованием АИС публикации и обработки данных о детях (согласно данным АНО ДО "Планета детства ЛАДА" на декабрь 2011 года составляет 52 шт.), шт.;

 - годовой действительный фонд времени работы оборудования для формирования результирующего отчета с использованием АИС публикации и обработки данных о детях, ч.


- номинальный годовой фонд времени, день;

 - простои оборудования, связанные с планово-предупредительным ремонтом (согласно данным АНО ДО "Планета детства ЛАДА" на декабрь 2011 года составляет 2%), %;

- количество рабочих дней в 2012 году (согласно данным АНО ДО "Планета детства ЛАДА" на декабрь 2011 года составляет 249 дней), день;

- продолжительность смены (согласно данным АНО ДО "Планета детства ЛАДА" на декабрь 2011 года составляет 8 ч.), ч.;

- количество предпраздничных рабочих дней в 2012 году (согласно данным АНО ДО "Планета детства ЛАДА" на декабрь 2011 года составляет 8 дней), день;

- время, на которое сокращается смена в предпраздничный день (согласно данным АНО ДО "Планета детства ЛАДА" на декабрь 2011 года составляет 1 ч.), ч.;

- принятый режим сменности (согласно данным АНО ДО "Планета детства ЛАДА" на декабрь 2011 года составляет 1 смена), смена.


Для установки и работы АИС публикации и обработки данных о детях по первому, второму базовому и проектному вариантам наименование и количество необходимого оборудования неизменно.

Коэффициент использования оборудования:


Капитальные вложения на оборудование для работы АИС публикации и обработки данных о детях по первому, второму базовому и проектному вариантам сведем в следующую таблицу.

Таблица 13 - капитальные вложения на оборудование для формирования результирующего отчета с использованием АИС публикации и обработки данных о детях

Наименование оборудования

Цена за 1шт., руб.

Количество, шт.

Затраты на оборудование, руб.

Коэффициент использование оборудования

Сумма, руб.

Серверный системный блок "3R Dual Power Station"

9940

0

0

0,12

0



1

9940

0,09

894,6



1

9940

0,02

198,8

Рабочий стол

1200

1

1200

0,12

144



2

2400

0,09

216



2

2400

0,02

48

Откидное кресло на колесиках

2100

1

2100

0,12

252



1

2100

0,09

189



1

2100

0,02

42

Компьютерная станция пользователя

24000

0

0

0,12

0



1

24000

0,09

2160



1

24000

0,02

480

ИТОГО

396


3459,6


768,8


 

3.4.2 Капитальные вложения на программное обеспечение

Капитальные вложения на программное обеспечение для установки и работы АИС публикации и обработки данных о детях рассчитаем по формуле:


- затраты на приобретение/разработку программного продукта, руб.;

- затраты на внедрение программного продукта, руб.;

- затраты на обучение персонала работе с программным продуктом, руб.

В первом базовом варианте покупка программного обеспечения не предусматривается, во втором базовом варианте закупаемым программным обеспечением является 1С: "1С: Детское питание и здоровье". Данный продукт не позволяет использование собственных разработанных модулей. Поэтому его  будет равно стоимости программного продукта:


В проектном варианте капитальные вложения будут равны затратам на разработку АИС публикации и обработки данных о детях, то есть, согласно данным таблицы 11:


В первом базовом варианте для работы заведующей никаких дополнительных программных продуктов не используется, соответственно внедрять их не нужно, а в проектном варианте используется только условно бесплатное программное обеспечение, поэтому . Во втором базовом варианте необходимы затраты на внедрение программного продукта, оговоренные во введении данного раздела, и составляют .

Затраты на обучение персонала рассчитаем в следующей таблице.

Таблица 14 - затраты на обучение персонала

Наименование показателя

Значение, руб.


Первый базовый вариант

Второй базовый вариант

Проектный вариант

Изучение пользовательского интерфейса, ч.

0

24

16

Изучение модуля для работы с образовательной информацией, ч.

0

1

64

Изучение модуля для работы с медицинской информацией, ч.

0

80

64

Почасовая оплата обучения пользователя, руб. /ч.

100

100

100

Количество обучаемых рабочих мест, шт.

1

1

1

ИТОГО

0

10500

14400


Капитальные вложения на программное обеспечение для АИС публикации и обработки данных о детях сведем в следующую таблицу.

Таблица 15 - капитальные вложения на программное обеспечение для работы АИС публикации и обработки данных о детях

Наименование показателя

Значение, руб.


Первый базовый вариант

Второй базовый вариант

Проектный вариант

Затраты на приобретение и разработку программного продукта

0

245000

Затраты на внедрение программного продукта

0

45000

0

Затраты на обучение персонала работе с программным продуктом

0

10500

14400

ИТОГО

305000

102803,48


 

3.4.3 Капитальные вложения на площадь

Капитальные вложения на площадь рассчитываются по формуле:


- площадь -ого рабочего места для работы на АИС публикации и обработки данных о детях (согласно санитарно-эпидемиологическим нормам на декабрь 2011 года эта площадь должна быть не меньше 4,5 м2), м2;

- количество рабочих мест для работы на АИС публикации и обработки данных о детях, шт.;

- цена площади помещения (согласно данным АНО ДО "Планета детства ЛАДА" на декабрь 2011 года составляет 350 руб. / м2), руб. /м2;

- коэффициент использования площади -м оборудованием для работы АИС публикации и обработки данных о детях.


- трудоемкость операции для формирования результирующего отчета с использованием АИС публикации и обработки данных о детях (согласно таблице 12), ч.;

- годовая программа отчетности заведующей с использованием АИС публикации и обработки данных о детях (согласно данным АНО ДО "Планета детства ЛАДА" на декабрь 2011 года составляет 52 шт.), шт.;

 - годовой действительный фонд времени работы оборудования для формирования результирующего отчета с использованием АИС публикации и обработки данных о детях (согласно расчету составляет 1944 ч.), ч.

Рассчитаем коэффициент использования площади оборудованием для работы АС моделирования и расчета по первому, второму базовому и проектному вариантам:

,


Капитальные вложения на площадь рассчитаем в следующей таблице.

Таблица 16 - капитальные вложения на площадь

Наименование показателя

Значение, руб.


Первый базовый вариант

Второй базовый вариант

Проектный вариант

Площадь -ого рабочего места, м24,54,54,5




Количество рабочих мест, шт.

1

1

1

Цена площади помещения, руб. /м2

350

350

350

Коэффициент использования площади -м оборудованием0,120,090,02




ИТОГО

189

141,75

31,5

Результаты расчетов сведем в таблицу "Общие капиталовложения для формирования результирующего отчета с использованием АИС публикации и обработки данных о детях".

Таблица 17 - общие капиталовложения для формирования результирующего отчета с использованием АИС публикации и обработки данных о детях

Наименование показателя

Значение, руб.


Первый базовый вариант

Второй базовый вариант

Проектный вариант

Капитальные вложения на оборудование

396

3459,6

768,8

Капитальные вложения на программное обеспечение

0

305000

102803,48

Капитальные вложения на площадь

189

141,75

31,5

ИТОГО

585

308601,35

103603,78


Как показывает расчет, для внедрения проектного варианта требуются капитальные вложения большие по сравнению с первым базовым вариантом:


Однако, для внедрения проектного варианта требуются капитальные вложения меньшие по сравнению со вторым базовым вариантом:


Для сравнения далее рассчитаем технологическую себестоимость проведения еженедельного формирования результирующего отчета о ребенке с использованием АИС публикации и обработки данных о детях по изменяющимся статьям затрат.

 

3.5 Расчет технологической себестоимости формирования еженедельного результирующего отчета заведующей детского сада по изменяющимся статьям затрат по вариантам


При расчете технологической себестоимости еженедельного формирования результирующего отчета заведующей детского сада с использованием АИС публикации и обработки данных о детях будем использовать исходные данные, приведенные в следующей таблице.

Таблица 18 - исходные данные для расчета технологической себестоимости еженедельного формирования результирующего отчета заведующей детского сада

Наименование показателя

Единица измерения

Значение

Примечание

Норма расхода электроэнергии серверным системным блоком

кВт/ч.

80

Согласно технической документации

Стоимость 1кВт

руб.

3,4

Согласно данным АНО ДО "Планета детства ЛАДА"

Среднемесячная заработная плата инженера-программиста

руб.

9000

Согласно данным АНО ДО "Планета детства ЛАДА"

Число рабочих часов в месяц

ч.

176

Согласно данным АНО ДО "Планета детства ЛАДА"

Норматив дополнительной заработной платы

%

18

Согласно данным АНО ДО "Планета детства ЛАДА"

Норматив отчислений на соц. страх

%

32

Согласно данным АНО ДО "Планета детства ЛАДА"

Норматив амортизации мебели

%

10

Согласно данным АНО ДО "Планета детства ЛАДА"

Норматив амортизации электронно-вычислительной техники

%

31

Согласно данным АНО ДО "Планета детства ЛАДА"

Норматив амортизации площади помещения

%

1

Согласно данным АНО ДО "Планета детства ЛАДА"

Норматив отчислений на текущий ремонт оборудования

%

5

Согласно данным АНО ДО "Планета детства ЛАДА"

Норматив накладных расходов

%

59

Согласно данным АНО ДО "Планета детства ЛАДА"

Годовой действительный фонд времени работы оборудования

ч.

1944

Согласно расчету в п.3.4.1


Из п.3.3 было установлено, что трудоемкость выполнения операции для формирования результирующего отчета для покупного варианта больше, чем у сравниваемых с ним вариантов. Кроме того, из п.3.4 было установлено, что общие капиталовложения на покупной вариант также превышают показатели сравниваемых с ним вариантов. На основании этого становится возможным в дальнейшем рассматривать и сравнивать только два варианта: первый базовый и проектный варианты.

Рассчитаем технологическую себестоимость еженедельного формирования результирующего отчета заведующей детского сада с использованием АИС публикации и обработки данных о детях для первого базового и проектного вариантов.

 

3.5.1 Покупные изделия

Затраты на покупные изделия рассчитываются по следующей формуле:


- количество покупных изделий -го вида на формирование результирующего отчета с использованием АИС публикации и обработки данных о детях, шт.;

 - цена покупных изделий -го вида (согласно действующей цене по городу Тольятти на январь 2012 года), руб. /шт.;

- общее количество покупных изделий.

Расчет затрат на покупные изделия сведем в следующую таблицу.

Таблица 19 - затраты на покупные изделия

Наименование изделия

Количество, шт.

Цена за единицу, руб. /шт.

Сумма затрат, руб.

Примечание

Бумага "Снегурочка"

1

165

165

500 листов


1


165


Заправочный комплект Fullmark

0

125

0

Ресурс на 1000 страниц


1


125


Авторучка шариковая

1

5

5

-


0


0


ИТОГО

170

-


290


 

3.5.2 Затраты на электроэнергию

Одним из основных компонентов АИС публикации и обработки данных о детях является серверный центр, включающий в себя серверный системный блок. Во время еженедельного формирования результирующего отчета заведующей детского сада, он потребляет наибольшую часть электроэнергию.

Затраты на энергию рассчитываются по формуле:


- норма расхода энергии в единицу времени -го потребителя (согласно таблице 18), кВт/ч.;

- время работы -го оборудования при еженедельном формировании результирующего отчета заведующей детского сада с использованием АИС публикации и обработки данных о детях (согласно таблице 18), ч.;

- цена 1 кВт ч энергии (согласно таблице 18), руб.;

- общее количество потребителей энергии (согласно таблице 18), шт.

Затраты на электроэнергию сведем в следующую таблицу.

Таблица 20 - затраты на электроэнергию

Наименование показателя

Значение, руб.


Первый базовый вариант

Проектный вариант

Норма расхода электроэнергии, кВт/ч.

10

80

Время работы оборудования, ч.

4,5

0,75

Общее количество потребителей энергии, шт.

1

1

Цена 1 кВт/ч. энергии, руб.

3,4

3,4

ИТОГО

153

204

 

3.5.3 Основная заработная плата

Основная заработная плата рассчитывается по формуле:


- часовая тарифная ставка с учетом доплат (согласно таблице 18), руб. /ч.;

- трудоемкость выполнения -го вида работ при еженедельном формировании результирующего отчета заведующей детского сада (согласно таблице 18), ч.

Рассчитаем часовую тарифную ставку по формуле:


- среднемесячная заработная плата инженера-программиста (согласно таблице 18), руб.;

- количество рабочих часов в месяц (согласно таблице 18), ч.

Тогда часовая тарифная ставка инженера-программиста равна:


Расчет основной заработной платы инженера-программиста сведем в следующую таблицу.

Таблица 21 - основная заработная плата

Наименование показателя

Значение, руб.


Первый базовый вариант

Проектный вариант

Часовая тарифная ставка инженера-программиста, руб. /ч.

51,14

51,14

Трудоемкость процесса проведения расчетного эксперимента, ч.

4,5

0,75

ИТОГО

230,13

38,36

 

3.5.4 Дополнительная заработная плата

Дополнительная заработная плата определяется по формуле:


- норматив дополнительной заработной платы (согласно таблице 18), %;

- основная заработная плата инженера-программиста (согласно таблице 18), руб.

Затраты на дополнительную заработную плату сведем в следующую таблицу.

Таблица 22 - дополнительная заработная плата

Наименование показателя

Значение, руб.


Первый базовый вариант

Проектный вариант

Норматив дополнительной заработной платы, %

18

18

Основная заработная плата инженера-программиста, руб.

230,13

38,36

ИТОГО

41,42

6,91

 

3.5.5 Отчисления на социальное страхование

Расчет отчислений на социальное страхование в фонд социальной защиты населения (ФСЗН) проводится по формуле:


- норматив отчислений на социальное страхование (согласно таблице 18), %;  - фонд заработной платы, руб.

Затраты на социальное страхование сведем в следующую таблицу.

Таблица 23 - отчисления на социальное страхование

Наименование показателя

Значение, руб.


Первый базовый вариант

Проектный вариант

Норматив отчислений на социальное страхование, %

32

32

Основная заработная плата инженера-программиста, руб.

230,13

38,36

Дополнительная заработная плата инженера-программиста, руб.

41,42

6,91

ИТОГО

86,9

14,49

 


3.5.6 Амортизация оборудования

Амортизационные отчисления рассчитываются по формуле:


- первоначальная стоимость оборудования, используемого для еженедельного формирования результирующего отчета заведующей детского сада с использованием АИС публикации и обработки данных о детях (согласно таблице 13), руб.;

- норматив амортизационных отчислений на полное восстановление (согласно таблице 18), %;

- время использования оборудования для еженедельного формирования результирующего отчета заведующей детского сада с использованием АИС публикации и обработки данных о детях (согласно таблице 12), ч.;

- действительный годовой фонд времени работы оборудования (согласно таблице 18), ч.

Затраты на амортизационные отчисления сведем в следующую таблицу.

Таблица 24 - амортизация оборудования

Наименование оборудования

Количество, шт.

Цена руб. /шт.

Сумма, руб.

Норматив амортизационных отчислений, %

Время использования оборудования, ч.

Действительный годовой фонд времени работы оборудования, ч.

Амортизация, руб.

Серверный системный блок "3R Dual Power Station"

0

9940

0

31

4,5

1944

0


1


9940


0,75


1, 19

Рабочий стол

1

1200

1200

10

4,5

1944

0,28


2


2400


0,75


0,09

Откидное кресло на колесиках

1

2100

2100

10

4,5

1944

0,49


1


2100


0,75


0,08

Компьютер-ная станция пользовате-ля

0

24000

0

31

4,5

1944

0


1


24000


0,75


2,87

ИТОГО

0,77


4,23

 

3.5.7 Затраты на текущий ремонт

Отчисления на текущий ремонт рассчитываются по формуле:


- первоначальная стоимость оборудования, используемого для еженедельного формирования результирующего отчета заведующей детского сада с использованием АИС публикации и обработки данных о детях, руб.;

- норма отчислений на текущий ремонт (согласно таблице 18), %;

- время использования оборудования для еженедельного формирования результирующего отчета заведующей детского сада с использованием АИС публикации и обработки данных о детях (согласно таблице 12), ч.;

- действительный годовой фонд времени работы оборудования (согласно таблице 18), ч.

Расчет первоначальной стоимости седеем в следующую таблицу.

Таблица 25 - первоначальная стоимость оборудования

Наименование оборудования

Количество, шт.

Цена, руб. /шт.

Сумма, руб.

Серверный системный блок "3R Dual Power Station"

1

9940

9940

Рабочий стол

2

1200

2400

Откидное кресло на колесиках

1

2100

2100

Компьютерная станция пользователя

1

24000

24000

ИТОГО

38440


Таблица 26 - затраты на текущий ремонт

Наименование показателя

Значение, руб.


Первый базовый вариант

Проектный вариант

Первоначальная стоимость используемого оборудования, руб.

0

38440

Норматив отчислений на текущий ремонт, %

5

5

Время использования оборудования, ч.

4,5

0,75

Действительный годовой фонд времени работы оборудования, ч.

1944

1944

ИТОГО

0

0,74

 

3.5.8 Затраты на программное обеспечение

Затраты на программное обеспечение на проведение еженедельного формирования результирующего отчета заведующей детского сада с использованием АИС публикации и обработки данных о детях вычисляются по следующей формуле:


- капитальные вложения на программное обеспечение для использования в АИС публикации и обработки данных о детях, руб.;

- коэффициент учета стоимости автоматизированной системы;

- годовая программа формирования результирующих отчетов с АИС публикации и обработки данных о детях (согласно данным АНО ДО "Планета детства ЛАДА" на декабрь 2011 года составляет 52 шт.), шт.;

- количество рабочих мест (согласно данным АНО ДО "Планета детства ЛАДА" на декабрь 2011 года составляет 1 шт.), шт.

В первом базовом варианте не предусматривается закупка нового программного обеспечения.


Проектный вариант полностью базируется на Ubuntu 9.10/Gnome 3.0 и ее компонентах, которые являются некоммерческими и свободно распространяемыми.

Срок эксплуатации программного обеспечения с учетом морального старения в данном случае 4 года (срок продажи программного обеспечения, принятый в разных мировых компаниях, поддерживаемый большинством производителей программного обеспечения). Коэффициент учета стоимости является величиной, обратной сроку эксплуатации системы. Срок эксплуатации АИС публикации и обработки данных о детях, с учетом морального старения - 4 года, тогда коэффициент учета стоимости равен 0,25.

Рассчитаем размер суммарных затрат на программное обеспечение для проектного варианта:

 


3.5.9 Амортизация площади рабочего места

Амортизационные отчисления рассчитываются по формуле:


- площадь рабочего места для еженедельного формирования результирующего отчета заведующей детского сада с использованием АИС публикации и обработки данных о детях (согласно санитарно-эпидемиологическим нормам на декабрь 2011 года эта площадь должна быть не меньше 4,5 м2), м2;

- цена единицы площади помещения (согласно данным АНО ДО "Планета детства ЛАДА" на декабрь 2011 года составляет 350 руб. / м2), руб. /м2;

- норма амортизации площади (согласно таблице 18), %;

- время использования оборудования для еженедельного формирования результирующего отчета заведующей детского сада с использованием АИС публикации и обработки данных о детях на одном рабочем месте (согласно таблице 12), ч.;

- действительный годовой фонд времени работы оборудования (согласно таблице 18), ч.

Затраты на амортизацию площади рабочего места сведем в следующую таблицу.

Таблица 27 - амортизация площади рабочего места

Наименование показателя

Значение, руб.


Первый базовый вариант

Проектный вариант

Площадь рабочего места, м2

4,5

4,5

Цена единицы площади, руб. /м2

350

350

Норма амортизации площади, %

1

1

Время использования оборудования, ч.

4,5

0,75

Действительный годовой фонд времени работы оборудования, ч.

1944

1944

ИТОГО

0,04

0,01

Результаты расчетов сведем в таблицу "Себестоимость еженедельного формирования результирующего отчета с использованием АИС публикации и обработки данных о детях".

Таблица 28 - себестоимость еженедельного формирования результирующего отчета с использованием АИС публикации и обработки данных о детях

Наименование показателя

Значение, руб.


Первый базовый вариант

Проектный вариант

Покупные изделия

170

290

Затраты на электроэнергию

153

204

Основная заработная плата

230,13

38,36

Дополнительная заработная плата

41,42

6,91

Отчисления на соц. страх

86,9

14,49

Амортизация оборудования

0,77

4,23

Затраты на текущий ремонт

0

0,74

Затраты на программное обеспечение

0

740

Амортизация площади рабочего места

0,04

0,01

ИТОГО

682,26

1298,74

 

3.6 Расчет годового экономического эффекта и прочих показателей экономической эффективности от внедрения АИС публикации и обработки медицинской и образовательной информации о детях в АНО ДО "Планета детства ЛАДА"


Для решения вопроса о внедрении проектного решения используем показатель годового экономического эффекта.

Для вычисления данного показателя сравним используемый в АНО ДО "Планета детства ЛАДА" метод еженедельного формирования результирующего отчета по первому базовому варианту с проектным вариантом.

 

3.6.1 Годовой экономический эффект о внедрения АИС публикации и обработки медицинской и образовательной информации о детях

Ожидаемый годовой экономический эффект от установки и эксплуатации АИС публикации и обработки данных о детях рассчитаем по формуле:


 - себестоимость еженедельного формирования результирующего отчета заведующей детского сада с использованием АИС публикации и обработки данных о детях по вариантам (согласно расчетам в п.3.5.9), руб.;

- годовая программа еженедельного формирования результирующего отчета с использованием АИС публикации и обработки данных о детях (согласно данным АНО ДО "Планета детства ЛАДА" на декабрь 2011 года составляет 52 шт.), шт.;

- нормативный коэффициент экономической эффективности капитальных вложений (согласно данным АНО ДО "Планета детства ЛАДА" на декабрь 2011 года составляет 0,33);

- дополнительные капитальные вложения на еженедельное формирование результирующего отчета с использованием АИС публикации и обработки данных о детях (согласно таблице 17), руб.

Ожидаемый годовой экономический эффект от внедрения АИС публикации и обработки данных о детях в детский сад по проектному варианту составит:


Рассматриваемая организация АНО ДО "Планета детства ЛАДА" имеет в своем составе 48 детских садов, что позволит внедрить АИС публикации и обработки данных о детях в каждый из них. Поэтому, ожидаемый годовой экономический эффект составит:


Кроме того, при дальнейшем внедрении АИС публикации и обработки данных о детях будут отсутствовать затраты на ее разработку, что сделает годовой экономический эффект еще большим.

 

3.6.2 Условно-годовой экономический эффект

Условно-годовой экономический эффект от установки и эксплуатации АИС публикации и обработки данных о детях рассчитаем по формуле:


 - себестоимость еженедельного формирования результирующего отчета заведующей детского сада с использованием АИС публикации и обработки данных о детях по вариантам (согласно расчетам в п.3.5.11), руб.;

- годовая программа еженедельного формирования результирующего отчета с использованием АИС публикации и обработки данных о детях (согласно данным АНО ДО "Планета детства ЛАДА" на декабрь 2011 года составляет 52 шт.), шт.

Ожидаемый условно-годовой экономический эффект от установки и эксплуатации АИС публикации и обработки данных о детях в АНО ДО "Планета детства ЛАДА" по проектному варианту составит:

 

3.6.3 Срок окупаемости дополнительных капитальных вложений

Срок окупаемости дополнительных капитальных вложений рассчитывается по формуле:


 - себестоимость еженедельного формирования результирующего отчета заведующей детского сада с использованием АИС публикации и обработки данных о детях по вариантам (согласно расчетам в п.3.5.9), руб.;

 - дополнительные капитальные вложения на еженедельное формирование результирующего отчета с использованием АИС публикации и обработки данных о детях (согласно таблице 17), руб.

Срок окупаемости дополнительных капитальных вложений на АС моделирования и расчета по проектному варианту составит:


Нормативный срок окупаемости дополнительных капитальных вложений составляет  года. При сравнении  и  можно сделать вывод, что внедрение проектного варианта АИС публикации и обработки данных о детях является выгодным с экономической точки зрения, так как  меньше .

 


3.6.4 Коэффициент экономической эффективности капитальных вложений

Коэффициент экономической эффективности дополнительных капитальных вложений на еженедельное формирование результирующего отчета с использованием АИС публикации и обработки данных о детях рассчитывается по формуле:


 - себестоимость еженедельного формирования результирующего отчета заведующей детского сада с использованием АИС публикации и обработки данных о детях по вариантам (согласно расчетам в п.3.5.9), руб.;

 - дополнительные капитальные вложения на еженедельное формирование результирующего отчета с использованием АИС публикации и обработки данных о детях (согласно таблице 17), руб.

Коэффициент экономической эффективности дополнительных капитальных вложений на еженедельное формирование результирующего отчета с использованием АИС публикации и обработки данных о детях по проектному варианту составит:


Нормативный коэффициент экономической эффективности дополнительных капитальных вложений составляет .

При сравнении и  можно сделать вывод, что внедрение проектного варианта проведения расчетных экспериментов с помощью АИС публикации и обработки данных о детях является выгодным с экономической точки зрения, так как  больше .

3.6.5 Процент снижения трудоемкости

В результате внедрения АИС публикации и обработки данных о детях так же произошло снижение трудоемкости.

Относительное снижение трудоемкости рассчитывается по формуле:


 - еженедельная трудоемкость операции для формирования результирующего отчета с использованием АИС публикации и обработки данных о детях базового варианта (согласно таблице 12), ч.;

 - еженедельная трудоемкость операции для формирования результирующего отчета с использованием АИС публикации и обработки данных о детях проектного варианта (согласно таблице 12), ч.

Таким образом, относительное снижение трудоемкости равно:

 

3.6.6 Процент возрастания производительности труда

Относительное увеличение производительности труда рассчитывается по формуле:


Таким образом, относительное увеличение производительности труда равно:

 

3.7 Социальный эффект от установки и эксплуатации АИС публикации и обработки данных о детях в АНО ДО "Планета детства ЛАДА"


Помимо экономического эффекта, от установки и эксплуатации АИС публикации и обработки данных о детях в АНО ДО "Планета детства “ЛАДА”" будет получен и социальный эффект. Он достигается за счет:

.        В результате внедрения АИС был ускорен процесс получения родителями сведений о своих детях.

2.       Решается государственная задача развития детей за счет их структурного и полного обучения, анализа их успеваемости и принятия решений о дополнительных занятиях.

.        Решается вопрос воспитания здоровых детей за счет использования прогнозирования возможного заболевания ребенка и принятие мер для его предотвращения.

 

3.8 Выводы и предложения


Для организации АНО ДО "Планета детства ЛАДА" по воспитанию детей дошкольного возраста была разработана АИС публикации и обработки данных о детях. Для внедрения необходимы капитальные вложения в размере 103603,78 рублей. При этом, за выполненную работу будет получено больше прибыли, так как себестоимость, по сравнению с первым базовым вариантом, пусть и станет выше, зато функциональность будет значительно больше.

Годовой экономический эффект от внедрения АИС публикации и обработки данных о детях 32056 рубля. Однако, организация АНО ДО "Планета детства ЛАДА" имеет в своем составе 48 детских садов, что позволит повысить ожидаемый годовой экономический эффект до 1538734,08 рублей. Кроме того, при дальнейшем внедрении АИС публикации и обработки данных о детях будут отсутствовать затраты на ее разработку, что сделает годовой экономический эффект еще большим.

Срок окупаемости дополнительных капитальных вложений 2,89 года меньше нормативного срока окупаемости в 3 года.

Коэффициент экономической эффективности капитальных вложений 0,35 больше нормативного коэффициента экономической эффективности в 0,33.

Процент повышения производительности труда составит 499,9%.

Использование АИС публикации и обработки данных о детях окажет социальный эффект на дальнейшую деятельность АНО ДО "Планета детства ЛАДА", а именно позволит не только качественнее предоставлять услуги в области воспитания детей дошкольного возраста, но и получить дополнительные функции. К таким функциям можно отнести как прогноз заболевания ребенка, так и индивидуальный подход в обучении каждого ребенка. Это в свою очередь, позволит решать соответствующие социальные проблемы государства.

Разработанную АИС публикации и обработки данных о детях можно использовать во всех других детских садах в связи с унификацией их деятельности. Это позволит не только повысить прибыль, но и в большей и широкой мере решать социальный вопрос РФ.

4. Безопасность жизнедеятельности


4.1 Потенциально опасные и вредные производственные факторы


БЖД включает в себя законы и постановления, принятые представительными органами власти Российской Федерации и входящих в нее образований, а также подзаконные акты. Законы издаются Федеральным собранием и подписываются президентом. В основном, в качестве правовых норм используется научно-техническая документация, к которой относятся санитарные нормы и правила, система стандартов, и так далее. Помимо всего этого действуют службы госэкспертизы, контроля, мониторинга на предприятиях, целью которых является проверка, контроль и принятие определенных мероприятий по вопросам безопасности охраны труда на предприятиях. На каждом предприятии должны функционировать специализированные службы по охране труда (ОТ) - отделы, обеспечивающие кабинеты, проверку на требования безопасности, проведение вводного инструктажа, анализ травматизма и профзаболеваний, и другое. В данном проекте подробно будут рассмотрены вопросы БЖД, являющиеся основными и наиболее часто применяемыми при соблюдении БЖД на предприятии АНО ДО "Планета детства ЛАДА".

Для обеспечения необходимого уровня эргономичности и безопасности рабочего места пользователя необходимо решить следующие вопросы: правильное расположение рабочих мест; правильное определение организации рабочего места; предъявление требований к ПЭВМ; предъявление требований к освещению помещения и рабочего места; обеспечение необходимого микроклимата; кондиционирования помещения.

4.2 Обеспечение безопасности на рабочем месте пользователя АИС для АНО ДО "Планета детства ЛАДА"


4.2.1 Выбор помещения и расположение рабочих мест

Похожие работы на - Автоматизированная информационная система публикации и обработки данных о детях в ГОУ Детский сад № 176

 

Не нашли материал для своей работы?
Поможем написать уникальную работу
Без плагиата!
Без нейросетей!