Усовершенствование деятельности организации с помощью использования информационной системы управления

  • Вид работы:
    Дипломная (ВКР)
  • Предмет:
    Информационное обеспечение, программирование
  • Язык:
    Русский
    ,
    Формат файла:
    MS Word
    1,11 Мб
  • Опубликовано:
    2012-09-14
Вы можете узнать стоимость помощи в написании студенческой работы.
Помощь в написании работы, которую точно примут!

Усовершенствование деятельности организации с помощью использования информационной системы управления

Содержание

Введение

Глава 1. Сущность и роль информационных систем в управлении предприятием

.1 Характеристика информационных систем управления предприятием

.2 Виды информационных систем управления предприятием, их применение

.3 Специфика информационных систем управления торговым предприятием класса ERP

Глава 2. Применение информационной системы управления предприятием класса ERP в деятельности торговой компании ООО «Макс»

.1 Характеристика деятельности ООО «Макс», анализ его финансово-экономического положения

.2 Применение ERP-системы в ООО «Макс»

.3 Рекомендации об улучшении деятельности торговой компании ООО «Макс» при помощи информационной системы

Список источников

Введение

Актуальность темы дипломной работы. Сегодня эффективное управление представляет собой ценный ресурс для компании, вместе с финансовыми, материальными, человеческими и другими ресурсами. Поэтому, повышение эффективности управленческой деятельности является одним из направлений усовершенствования деятельности компании в целом. Наиболее очевидным способом улучшения эффективности протекания трудовой деятельности является его автоматизация.

В современной экономике требования к автоматизированной системе управления предприятия меняются достаточно быстро. Компании стремительно развиваются, следовательно, в одной компании появляются еще несколько других видов деятельности и имеющаяся в компании автоматизированная система уже не соответствует требованиям руководства. Следовательно, необходимо владеть информацией о многообещающих направлениях в сфере управленческого учета. Компания, владеющая наиболее своевременной, полной и достоверной экономической информацией имеет возможность закрепиться на рынке.

Большинство российских предприятий в процессе конкурентной борьбы ищет новые пути повышения качества продукции и выполнения работ в заданные сроки. Развитие информационных технологий позволяет решать вопросы, используя не только информацию прошлых периодов, но и информацию в режиме реального времени. В современном производстве информация рассматривается уже как производственный ресурс, становясь на один уровень с финансами, материалами, энергией и другим. Специфика информации как производственного ресурса состоит в том, что данные, преобразованные в форму, которая является значимой для предприятия, могут использоваться и обеспечивать рациональное управление предприятием, при помощи информационных систем.

Степень научной разработанности темы. Основателями методологии управления деятельностью предприятия при помощи вычислительных машин являются американские ученые Орлицки и Оливер Уайт, их работы продолжили - Норман Гайвер, Робин Гудфеллоу, Ричард Пинкертон, Уильям Берри, Джимми Браун, Деррил Ландватер, Томас Вольманн, Кристофер Грэй, Клай Уайбарк. Труды этих ученых сложили общую концептуальную основу информационных систем управления предприятием.

Одними из первых работ, по автоматизации ресурсов предприятия методом линейного программирования, были предложены в 1939 году Л.В. Канторовичем, профессором Ленинградского университета. С 1970-х годов огромный вклад в развитие автоматизированных систем управления предприятием, внесли такие ученые, как С.А. Соколицин, В.В. Новожилов, С.Г. Пуртов, С.Н. Абдуллина, С.И. Сухоруков. Труды этих ученых предоставили возможность успешного использования автоматизации управления предприятием при плановой экономике.

В 1990-х годах, с переходом к рыночным отношениям, труды российских ученых были направлены в основном на применение зарубежных моделей управления в информационных системах, так как существующие тогда информационные системы, разработанные для плановой экономики, стали уже не пригодны, в то время как информационные технологии за рубежом ушли далеко вперед. Представителями являются Ю.П. Попов, Д.А. Гаврилов, Г.Н. Калянов, С.А. Питеркин, Г.А. Титоренко, В.А. Лапидус, В.П.Краснова, И.И. Бажин, И.В. Балахонова, С.А. Волчков, С.Б. Кутыркин, С.Н. Колесников, А.А. Привалов.

Изучение работ российских и зарубежных ученых показало, что почти все они направлены на задачи внедрения и эксплуатации информационных систем управления предприятием.

Цели и задачи дипломной работы:

Целью дипломной работы является усовершенствование деятельности организации с помощью использования информационной системы управления, на примере торговой компании «Макс».

Цель данной работы определила следующие ее задачи:

) Выделить основные особенности информационных систем управления предприятием;

) Определить базовые виды информационных систем управления предприятием, их применение;

) Выявить специфику информационных систем управления для торгового предприятия;

) Изучить специфику деятельности торговой компании «Макс» и провести ее финансово-экономический анализ;

) Рассмотреть возможности применения информационной системы класса ERP в торговой компании «Макс»;

) Предложить рекомендации по улучшению деятельности компании «Макс» при помощи информационной системы.

Объектом данной дипломной работы является ООО Торговая компания «Макс», а предметом являются информационные системы управления предприятием.

Теоретическая и методологическая база исследования. Теоретической и методологической базой явились труды отечественных и зарубежных ученых в области менеджмента, финансового анализа, управления предприятием с помощью вычислительных машин и информационных систем. В дипломной работе использованы методы финансово-экономического анализа, а также методы системного анализа.

Структура и содержание теоретической и практической частей дипломной работы. Дипломная работа состоит из введения, двух глав и заключения. В первой главе освещены вопросы, касающиеся теоретических основ сущности и роли информационных систем управления предприятия, а именно характеристика информационных систем управления предприятием, их виды, специфика информационных систем для торгового предприятия. Вторая глава, в свою очередь, предоставляет анализ финансовой деятельности, применение ERP-системы в торговой компании «Макс», а также экономическую оценку рекомендаций по улучшению деятельности компании «Макс» при помощи информационной системы.

Апробация работы. Апробация работы осуществлялась посредством выступлений на конференциях разного уровня по тематике дипломного исследования (всего участвовала в трех конференциях). По результатам проведенной работы подготовлено две публикации. Кроме того, апробация осуществлялась непосредственно на изучаемом предприятии, для которого проведен всесторонний анализ финансовой деятельности, показаны возможности применения информационной системы класса ERP «1С: УПП» и разработаны предложения об улучшении деятельности компании. Рекомендация по внедрению программного продукта «ПитерСофт: Управления процессами», который совместим с существующей информационной системой «1С: УПП» и который обеспечит прозрачность протекающих процессов, повысит управляемость в компании, также оптимизирует бизнес-процессы компании «Макс» принята во внимание, о чем имеется справка о внедрении.

Глава 1. Сущность и роль информационных систем в управлении предприятием

1.1 Характеристика информационных систем управления предприятием

Современные предприятия и фирмы представляют собой сложные организационные системы, отдельные составляющие которых - основные и оборотные фонды, трудовые и материальные ресурсы и другие - постоянно изменяются и находятся в сложном взаимодействии друг с другом. Функционирование предприятий и организаций различного типа в условиях рыночной экономики поставило новые задачи по совершенствованию управленческой деятельности на основе комплексной автоматизации управления всеми производственными и технологическими процессами, а также ресурсами.

Новая экономика приводит к возрастанию объема и усложнению задач, решаемых в области организации производства, процессов планирования и анализа, финансовой работы, связей с поставщиками и потребителями продукции, оперативное управление которыми невозможно без организации современной автоматизированной информационной системы (АИС). [15, с.48]

Арсентьев А.В. считает, что под системой управления понимается совокупность взаимосвязанных элементов, предназначенных для целенаправленного воздействия управляющего органа на управляемый объект.[2]

Компания как организационная система имеет определенную структуру, как в управляющей, так и в управляемой системе. Если управляемая система определяется технико-технологическими особенностями данного предприятия, производственными связями, то управляющая система определяется тем, какие функции нужно выполнять в процессе управления размерами и сложностью производства. [3, c.75]

Информационное обеспечение управления осуществляется посредством функционирования информационной системы. [5, c.54]

Шуремов Е.Л. считает, что информационная система - это средство организации информационного обеспечения процесса управления, способствующее своевременному поступлению необходимой и достоверной информации во все звенья системы управления, нуждающиеся в ней. К информационным системам относятся и автоматизированные системы управления технологическим процессом, предприятием, корпорацией.[36, c.20]

Информационная система представляет собой совокупность трех элементов: технологии, управления, функциональных подсистем. Если организация управляется неэффективно, то никакая информационная система ей не поможет.

В информационной системе, так же как и в организации, необходимо учитывать внешнее окружение в целом, поскольку и та, и другая являются открытыми системами, зависящими от взаимообмена вводимыми ресурсами и результатами деятельности с внешним миром (рисунок 1.1).

Предприятия должны продуктивно реагировать и адаптироваться к изменениям внешней среды, чтобы обеспечить выживание и достижение поставленных целей. [15, с.49]

Неотъемлемой функцией информационных систем управления в организациях является исполнение коммуникаций. Коммуникация - это обмен информацией, данными между людьми. Исполнение коммуникаций - это связующий процесс, необходимый для важного управленческого действия.

Рис.1.1. Схема функционирования информационной системы [15, c.49]

Между организацией и ее окружающей средой, между вышерасположенными и нижерасположенными уровнями, между отделами организации необходим обмен информацией.

Обмен информацией в организации можно усовершенствовать, внедрив информационную систему управления, которая обеспечит создание системы обратной связи, поможет контролировать информационные потоки, предпринимая управленческие действия, способствовать формированию восходящих и боковых связей информационного обмена, расширяя системы сбора предложений, создавать документы информативного характера для применения внутри организации.

С помощью информационных систем можно планировать объем работ, материальные и другие ресурсы, осуществлять контроль за ходом выполнения плана, производственным процессом. [15, с.50]

Информационная система управления предприятием - совокупность информации, экономико-математических методов и моделей, технических, программных, других технологических средств и специалистов, предназначенная для обработки информации и принятия управленческих решений. [1, с.47]

Информационная система управления предприятием должна решать текущие задачи тактического и стратегического планирования, бухгалтерского учета и оперативного управления предприятием.

Информационная система управления предприятием позволяет:

·        Повышать степень обоснованности принимаемых решений за счет своевременного сбора, передачи и обработки информации;

·        Обеспечивать оперативность принятия решений по управлению предприятием в современном мире;

·        Добиваться повышения эффективности управления за счет своевременного предоставления необходимой информации руководителям всех уровней из единого информационного пространства;

·        Согласовывать решения, принимаемые на различных уровнях управления и в разных структурных подразделениях;

·        За счет информированности персонала о текущем состоянии экономического объекта обеспечивать рост производительности труда, сокращение непроизводственных потерь. [15, с.51]

В информационных системах управления выделяют три уровня: стратегический, тактический (функциональный) и оперативный. На стратегическом уровне вырабатываются решения, которые направлены на достижение долгосрочных целей. Здесь выделяются цели, и осуществляется долгосрочное (прогнозное) планирование. На тактическом (функциональном) уровне определяются среднесрочные, текущие и оперативно-календарные планы и регулируется ход их выполнения. На оперативном уровне происходит сбор первичной информации обо всех изменениях, которые происходят в объекте управления, а также проводится ее анализ и разработка решений, направленных на достижение установленных планами целей и задач. [4, c.83]

Информационные системы управления предприятием обеспечивают более эффективное управление финансовыми ресурсами предприятия. Это обеспечивается путем поддержки решения задач составления и контроля исполнения системы бюджетов предприятия, а также составления сценариев движения денежных средств, которые позволят своевременно предвидеть моменты возможного наступления, так называемых разрывов ликвидности, когда имеющихся денежных средств недостаточно для уплаты срочных долгов.

Информационные системы управления предприятием помогают более продуктивно управлять затратами предприятия. Это происходит за счет максимальной детализации учета всех затрат предприятия и существенного повышения оперативности калькуляции себестоимости готовой продукции и услуг. Благодаря этому обеспечиваются условия для совершенствования системы норм и нормативов, оптимизации системы цен и ассортиментной политики предприятия.

Информационные системы управления предприятием позволяют вести информацию о составе продукции, производственных маршрутах ее изготовления, спецификации требований клиентов к разрабатываемой продукции, а также точно оценивать затраты, необходимые для ее выпуска. [22,c.47]

Таким образом, исходя из полученной информации, была решена задача об особенностях информационных систем управления предприятием. Следовательно, можно сделать вывод, что информационная система управления предприятием является операционной средой, где присутствует возможность предоставления менеджерам и специалистам предприятия необходимую и достоверную информацию обо всех бизнес-процессах, протекающих на предприятии, а также информацию, необходимую для планирования операций, их выполнения, регистрации и анализа. Данная система несет в себе описание полного рыночного цикла - от планирования бизнеса до анализа результатов деятельности предприятия. Внедрение новой информационной системы не обеспечивает моментального экономического роста, но способствует развитию предприятия, его переходу на более высокий уровень, как в улучшении качества обслуживания клиентов, так и в прозрачности движения товара и капитала.

1.2 Виды информационных систем управления предприятием, их применение

Информационная система с позиции менеджмента представляет систему управления, где реализуются различные ее функции.

Функции управления (прогнозирование, планирование, организации, управление, учет, контроль и другие) можно классифицировать по следующим признакам:

·        Принадлежности к различным видам управленческой деятельности;

·        Содержанию процесса управления;

·        Сфере производственной деятельности и другие.

Специальные функции связаны с конкретной производственной деятельностью:

·        Производство;

·        Маркетинг;

·        Сбыт и другие.

В свою очередь, выделяются следующие производительные функции:

·        Технологическая подготовка производства;

·        Основное и вспомогательное производство;

·        Контроль качества;

·        Оперативное управление;

·        Управление трудовыми ресурсами и другие.

Все они характеризуются определенным составом информации: показателей, информационных сообщений, информационных массивов. [7,c.37]

Более подробно далее рассматриваются информационные системы по уровню управления предприятием. Эти системы наиболее широко распространены в практике управления предприятиями (рисунок 1.2).

Виды систем Пользователи

Стратегический уровень                                             Старшие менеджеры

Тактический уровень                                                   Средние менеджеры

Уровень знаний                                                             Проектировщики

Эксплуатационный                                                       Менеджеры по обработке

уровень                         

Продажи  и маркетинг                  Финансы             Кадры

                                      Производство          Бухучет

Рис.1.2. Типы информационных систем [15, с.54]

Поскольку имеются различные интересы, особенности и уровни управления в организации, то существуют и различные виды информационных систем. В организации выделяется следующие уровни:

·        Эксплуатационный уровень;

·        Уровень знаний;

·        Тактический уровень;

·        Стратегический уровень.

Вместе с тем выделяются функциональные подсистемы: продажи и маркетинг, производство, финансы, бухгалтерский учет, кадры (управление персоналом).

Различные организационные уровни обслуживают четыре главных типа информационных систем: системы эксплуатационного уровня, системы уровня знаний, системы тактического уровня управления и системы стратегического управления.

Системы эксплуатационного уровня обеспечивают операции учета и контроля (учет продаж, учет кадров, бухгалтерский учет, контроль движения материалов).

Системы уровня знаний обеспечивают автоматизацию разработки новых видов продукции, создание и поддержку электронных архивов, извлечение информации, новых знаний из электронных хранилищ данных.

Системы тактического уровня предназначены для обеспечения контроля, анализа, управления, принятие решений и административных действий средних менеджеров.

Системы стратегического уровня представляют собой инструмент помощи руководителям высшего уровня и подготавливают стратегические исследования и длительные прогнозы, как для компании, так и для различных внешних экономических процессов. [15, с.55]

Существует четыре вида информационных систем управления предприятием, это MRP-системы, MRP II-системы, ERP-системы и CRM-системы.

Исходным стандартом информационных систем управления предприятием стал стандарт MRP (Material Requirements Planning), появившийся в 1970-х гг. Он включает в себя планирование материалов для производства.

В MRP-системе основной акцент делается на использовании информации о поставщиках, заказчиках и производственных процессах для управления потоками материалов и комплектующих. [20, с.112]системы редко используются для планирования материальных потребностей в сервисных, транспортных, торговых и других организациях непроизводственного профиля, хотя потенциально идеи MRP-систем могут быть с некоторыми допущениями применены и для непроизводственных предприятий, деятельность которых не требует планирования материалов в относительно длительном интервале времени. [15, с.113]

Основным преимуществом MRP-систем является формирование последовательности производственных операций с материалами и комплектующими, обеспечивающей оперативное изготовление полуфабрикатов для реализации основного производственного плана по выпуску готовой продукции. [15, с.114]

Следующим стандартом был MRP II (Manufacturing Resources Planning), позволяющий планировать все производственные ресурсы предприятия (сырье, материалы, оборудование и т.д.).

Отличия MRP и MRP II систем в том, что MRP-система осуществляет планирование в основном материальных потребностей для производства, а MRP II предназначена для планирования всех ресурсов предприятия, реализации производственного плана - материалов, мощностей и денег. [15, с.119]

Дальнейшим развитием системы MRP II является ERP-система (Enterprise Resource Planning), она включает в себя планирование ресурсов предприятия для всех основных видов деятельности (рисунок 1.3).

Рис.1.3. Функциональные элементы ERP-систем [15, c.5]

Последней появилась концепция стандарта CSRP (Customer Synchronized Resource Planning), регламентирующая взаимодействие с клиентом, субподрядчиком, выходя из рамок внутренней во внешнюю деятельность предприятия.

Новая технология управления взаимоотношениями с клиентами позволяет существенно улучшить сервис и вовремя предложить рынку востребованный продукт. Сохранить свои позиции на рынке и получить дополнительную прибыль помогают современные технологии управления взаимоотношениями с клиентами - CRM (Customer Relationships management). В центре внимания этих систем находятся именно клиенты, а не бизнес-процессы. [15, с.123]

В целом CRM-система - это набор приложений, позволяющих собирать и хранить информацию о клиентах, анализировать ее и делать определенные выводы, экспортировать в другие приложения или просто предоставлять эту информацию сотрудникам в удобном виде. [15, с.124]

Далее рассмотрен российский рынок информационных систем управления предприятием.

В настоящее время на российском рынке информационных систем управления фирмой можно выделить три группы.

Первая группа - это крупные интегрированные пакеты зарубежных разработчиков класса MRP II/ERP, ориентированные на управление на основе бизнес-процессов.

Данную группу образуют комплексы интегрированных приложений для автоматизации всей деятельности предприятия различного уровня: от крупной корпорации до среднего предприятия. К этой группе относятся продукты высшего ценового класса от SAP AG (R/3), ORACLE (Oracle Application), BAAN (BAAN IV), Navision-Microsoft (АХАРТА) и другие. Западные системы обычно сделаны «под ключ», поставщики внедряют свои системы как самостоятельно, так и с помощью российских партнеров. Формирование стоимости систем трехуровневое и включает стоимость лицензии на инсталляцию, стоимость консалтинга и обучения персонала, стоимость настройки и внедрения. Причем стоимость настройки и внедрения в три-четыре раза выше стоимости инсталляции системы.

Вторая группа - это средние интегрированные пакеты отечественных разработчиков (Галактика, Парус, БОСС-Корпорация). Используя западные платформы, например СУБД ORACLE, российские производители предлагают свои корпоративные системы управления, превосходящие западные по двум основным параметрам - доступным ценам и учету российской специфики уже в исходных модулях. Однако они еще не достигли полной реализации технологий MRP II/ERP.

Третья - малые интегрированные и локальные пакеты отечественных разработчиков. [32, 286]

В таблице 1.2.1 приведены примеры наиболее известных информационных систем.

Таблица 1.2.1 Примеры информационных систем управления предприятием

Класс систем

Название

Разработчик

Стоимость, в тыс.дол.

Крупные интегрированные системы

R/3 Baan IV, Oracle, E-Business Suite

SAP Baan, Oracle

Свыше 500

Средние интегрированные системы

JD Edwards SyteLine, Галактика, Парус, Босс-Корпорация

Edwards SOCAP, Галактика, Парус, АйТи

200-500

Малые интегрированные системы

Concord XAL, Scala, Platinum, SQL, БЭСТ-ПРО

Columbus, IT Partner, Scala, Platinum, Software Corporation, Интеллект-сервис

50-300

Локальные системы

1С, БЭСТ, Инфин

1С, Интеллект-Сервис, Инфин

5-50

[32, 287]

Приводятся примеры информационных систем управления предприятием.

. SAP R/3 (разработчик - германская фирма «SAP AG») - наиболее широко используемое в мире стандартное решение класса ERP, служащее для электронной обработки информации на основе архитектуры «клиент-сервер». Система позволяет обеспечить одновременную работу до 30 тысяч пользователей.

Все компоненты системы R/3 настраиваются на конкретное предприятие и позволяют обеспечивать внедрение эволюционным путем. Заказчик может выбрать оптимальную конфигурацию из более чем 800 готовых бизнес-процессов.

Главное достоинство системы - ликвидация альтернативных информационных каналов, что позволяет получить оперативную и адекватную информацию о ходе дел. Недостатком системы является сложность настройки модулей и высокие требования к культуре организации и производства, консервативность реинжиниринга в условиях структурных перемен.

Стоимость инсталляции: 300-350 тысяч долларов в расчете на 50 пользователей. [8, c.24]

. BAAN IV (разработка одноименной фирмы) - комплексная система ERP-класса, охватывающая следующие виды управленческих задач:

·        BAAN-Моделирование предприятия: способствует сокращению сроков внедрения, снижению уровня затрат и ускоренному возврату вложенных средств.

·        BAAN-Производство: подсистема позволяет реализовать все типы производственной среды и их сочетания.

·        BAAN-Процесс: поддерживает производственный процесс от исследований и разработок вплоть до производства, снабжения, продаж, сбыта и транспортировки.

Подсистема «BAAN-Процесс» полностью интегрирована со всеми другими подсистемами BAAN.

·        BAAN-Финансы: представляет собой систему управленческого и финансового учета для компании любой, самой сложной организационной структуры.

·        BAAN-Сбыт, снабжение, склады: производит управление продажами и закупками, контрактами, материальными запасами и хранением, многоуровневое управление партиями и отслеживание движения партий.

·        BAAN-Проект: предназначен для процедур, связанных с разработкой и выполнением проектов, а также подготовкой коммерческих предложений для участия в тендерах, и позволяет добиваться высокой эффективности работы.

·        BAAN-Администратор деятельности предприятия: представляет собой инструментарий для совершенствования финансово-хозяйственной деятельности и разработан для получения достоверной информации по всем направлениям деятельности компании.

·        BAAN-Транспорт: создан для компаний, занимающихся внешним материально-техническим обеспечением и транспортировкой.

·        BAAN-Сервис: предназначен для организации управления всеми видами сервиса. [11, c.143]

. Oracle E-Business Suite (разработчик - фирма «Огаcle») - это полный интегрированный пакет приложений для электронного бизнеса, работающий в корпоративном Интернете и глобальном Интернете. Сегодня комплекс включает все приложения, необходимые предприятию: маркетинг, продажи, снабжение, производство, обслуживание заказчиков, бухгалтерия, учет кадров и прочее.

Современную версию Oracle E-Business Suite 11i можно условно разделить на три функциональных блока:

·        Oracle ERP (Enterprise Resource Planning);

·        Oracle CRM (Customer Relationship Management);

·        Oracle E-Hub (электронная коммерция).приложения Oracle: Управление производством; Управление финансами; Управление персоналом; Логистика; Управление проектами.CRM-приложения: для автоматизации и повышения эффективности процессов, направленных на взаимоотношения с клиентами (продажи, маркетинг, сервис).E-Hub-приложения: для организации электронных торговых площадок. Для того чтобы преуспеть в бизнесе, предприятия должны с максимальной скоростью обмениваться информацией со своими торговыми партнерами.[11, c.145]

. Галактика (разработчик - корпорация «Галактика», Россия) ориентирована на автоматизацию решения задач, возникающих на всех стадиях управленческого цикла: прогнозирование и планирование, учет и контроль реализации планов, анализ результатов, коррекция прогнозов и планов.

Функциональный состав системы «Галактика» позволяет для любого предприятия определить набор компонентов, обеспечивающий решение задач управления хозяйственной деятельностью в трех глобальных разрезах: по видам ресурсов, масштабам решаемых задач (уровню управления), видам управленческой деятельности. [8, c.27]

. БОСС-корпорация (разработчик - фирма «АйТи», Россия) - отечественная система для крупных организаций. Ланная система разработана для автоматизации управления финансово-хозяйственной деятельности корпораций, производственных и торговых объединений на базе Oracle 7 Server. В состав системы входят модуль «Администратор» и подсистемы, содержащие следующие модули:

·        Управление финансами;

·        Управление производством;

·        Управление закупками, запасами и реализацией;

·        Управление персоналом;

·        Управление основными средствами и оборудованием.

. 1С: Предприятие (разработчик - компания «1С», Россия). Система «1С: Предприятие»: комплексная конфигурация «Бухгалтерия, Торговля, Склад, Зарплата, Кадры» представляет собой универсальную программу-конструктор, которая позволяет вести учет в одной информационной базе от имени нескольких организаций.

Бухгалтерский учет реализует стандартную методологию учета для хозрасчетных организаций в соответствии с текущим законодательством России.

Система позволяет вести одновременно два вида учета торговой деятельности: управленческий и финансовый.

Управленческий учет ведется с целью формирования информации о деятельности компании для внутреннего использования, финансовый учет для правильного отражения деятельности всех фирм, составляющих компанию, в бухгалтерском учете.

Продукты компании «1С» занимают около 40% российского рынка программ данного класса. Стоимость одноместной конфигурации в зависимости от реализуемых функций от 250 до 500 долларов; сетевая версия стоит около 1000 долларов. Разработкой конфигурации на основе MS SQL и реализацией функций по описанию и учету производства компания «1С» продвигается в класс малых корпоративных систем. [15, с. 141]

Таким образом, были выделены основные виды информационных систем управления предприятием, такие как, MRP-система (Material Requirements Planning), которая обеспечивает планирование материалов для производства; далее MRP II-система (Manufacturing Resources Planning), позволяющая планировать все производственные ресурсы предприятия; ERP-система (Enterprise Resource Planning), которая включает в себя планирование ресурсов предприятия для всех основных видов деятельности; CRM-система (Customer Relationships management) - система управления взаимоотношениями с клиентами.

Вообще выбор информационной системы управления для предприятия должен проходить упорядоченно в рамках соответствующего проекта. Ответственность за организацию проекта несет руководство предприятия, так как система в основном создается для высшего и среднего уровней руководителей, именно они являются основными потребителями предлагаемой функциональности.

Информационные системы управления предприятием разработаны, чтобы помочь сотрудникам на каждом уровне реализовать функции продажи и маркетинга, производства, финансов, бухгалтерского учета и управления персоналом. Каждая из различных видов систем может иметь составляющие, которые используются одновременно различными уровнями управления. Наиболее эффективны интегрированные информационные системы, объединяющие функции всех подсистем и различных уровней управления.

1.3 Специфика информационных систем управления торговым предприятием класса ERP

В современном мире существует четыре вида информационных систем управления предприятием (MRP, MRP II, ERP, CRM), но не все они подходят для управления торговым предприятием.

Наиболее подходящими являются CRM-системы и ERP-системы. система направлена на взаимоотношения с клиентами, следовательно, охватывает только работу с клиентами, а не все ресурсы предприятия, в отличии от ERP-системы. Поэтому будет выявлена специфика именно информационных систем управления предприятием класса ERP.система для торговли, при правильной организации внедрения, в общем случае должна обеспечивать: управление цепочками поставок, управление транспортом и логистикой, управление складскими операциями, запасами и товародвижением, управление взаимоотношениями с поставщиками, контроль исполнения заказов, поддержку электронной коммерции, управление персоналом, финансовый учет и планирование, консолидацию данных, управление сборочным или рецептурным производством, управление ценообразованием и скидками, бизнес-аналитику, управление ассортиментом, мерчандайзингом, перекрестными продажами, маркетинговыми акциями, поддержку дисконтных и накопительных карт, управление работой POS-терминалов и торгового оборудования. [29]

Предлагаемые сегодня на рынке ERP-системы для автоматизации торговых организаций довольно разнообразны. Попытки сравнить различные системы по функциональным, технологическим и техническим параметрам едва ли будут продуктивными, если эти системы принадлежат к разным «весовым категориям» или предназначены для разных сфер применения. Традиционно, в таких ситуациях помогает классификация представленных решений и дальнейшее их сравнение уже в рамках полученных группировок. [30]

Для классификации ERP-систем для торговли можно использовать целый ряд критериев.

Если начинать с самых крупных блоков классификации, то в первую очередь необходимо подразделить ERP-системы для торговли на решения для оптовиков, оптово-розничных компаний и мелкого опта, а также решения для розницы. Здесь же можно отметить деление на системы, настроенные для автоматизации торговли пищевыми и не пищевыми товарами.[30]

Решения для оптовой торговли. системы для автоматизации оптовой торговли, как правило, обладают мощным контуром SCM, обеспечивающим работу с цепочкой поставок, автоматизацию внешней и внутренней логистики, автоматизацию складского учета и управления товародвижением и запасами. Большое внимание уделяется SRM-функционалу, части функций CRM (по управлению исполнением заказов, ведению базы клиентов, отслеживанию истории взаимоотношений с клиентами, управлению ценообразованием, ассортиментом, по прогнозированию спроса и планированию продаж), функционалу по ведению номенклатурных справочников товаров (MDM). Если оптовой торговлей занимается сам производитель товара, в ERP-системе реализуются также функции по синхронизации планирования производства и закупок сырья с реализацией продукции и планированием ассортимента, интеграции справочников товаров с PDM-системой. Финансовый модуль, блок HRM, подсистемы консолидации информации и бизнес-аналитики, реализованные в ERP-системах для торговли, в общем-то, не имеют принципиальных отличий от аналогичных функциональных блоков, используемых в корпоративных системах для других отраслей.

Физически, такая система может состоять из двух-трех самостоятельных блоков: WMS (в складском комплексе), TMS (в транспортно-распределительном центре) и остальной части ERP-системы (в центральном офисе). Если складской комплекс совмещен с транспортно-распределительным центром, система состоит, соответственно, из двух территориально разнесенных блоков. Что касается функционала, связанного с розничной реализацией товара, то он в ERP-системах для оптовиков либо отсутствует, либо реализован на минимальном уровне. [30]

Системы для розницы.

Системы для ритейлеров, кроме всех указанных модулей и блоков, включают и специфичный для розничной торговли функционал по поддержке работы с торговым оборудованием (кассовыми аппаратами, средствами маркировки товаров, сканерами штрих-кодов и т.п.), управлению «внутримагазинным» маркетингом товара (Merchandising), оптимизации использования торговых площадей, учета скоропортящихся продуктов, а также поддержке системы клубных и дисконтных карт, «мобильной торговли». Кроме этого, в последнее время ритейлерами востребован и производственный функционал: рецептурное производство в продуктовой рознице и аптечных сетях, сборочное производство в непродуктовой рознице. системы для оптово-розничных и мелкооптовых компаний, фактически, должны поддерживать оба режима торговли.

В качестве других критериев классификации ERP-систем для торговли можно указать размер бизнеса заказчика и технологическое построение информационной системы. [30]

Системы для крупного и для среднего бизнеса.

По первому критерию, очевидно, ERP-системы можно подразделить на решения для среднего-малого (СМБ) и крупного бизнеса. Различие межу ними не является специфичным только для торговли - решения для СМБ обладают более «слабыми» техническими характеристиками (относительно небольшой объем обрабатываемой информации, ограниченное число одновременно работающих пользователей), менее широким и «глубоким» функционалом (функции реализованы на уровне удовлетворения базовых потребностей заказчика, а также не обеспечивают поддержки управления крупным и территориально распределенным бизнесом), часто, малой гибкостью (многие зарубежные решения для малого бизнеса и часть отечественных содержат фиксированный набор бизнес-процессов и практически не предполагают их настройки), но доступны заказчикам по стоимости. Решения для крупного бизнеса включают в себя мощные средства бизнес-аналитики и консолидации учетной информации, ведения одновременного учета по нескольким юридическим лицам, вывода отчетности как в соответствии с российскими нормами, так и МСБУ и GAAP. Что касается технических возможностей, то, разумеется, ERP-системы для крупного бизнеса рассчитаны на обработку больших объемов информации и одновременную работу многих пользователей, генерирующих большое число транзакций (что весьма актуально для торговли). Кроме этого, все системы указанного класса поддерживают работу с распределенными базами данных, обеспечивая их синхронизацию и актуализацию информации для централизованного управления предприятием.[30]

Стандартные функции ERP-систем для торговли:

) «Бэк-офисные» функции ERP-системы (финансовый учет и планирование, HRM, консолидация, BI, EAM);

) Функции SCM и SRM (ведение справочника поставщиков, справочников по ассортименту и ценам для каждого поставщика, учет договоров с поставщиками, управление закупками, учет и оформление возврата товаров поставщикам, управление взаиморасчётами с поставщиками, управление запасами и др.);

) Функции WMS и TMS (нанесение и считывание штрих-кодов, управление структурой складов, оптимизация использования складского пространства, учет внутрискладских перемещений, учет бракованных и испорченных товаров, оформление приема и отгрузки товара, инвентаризация, управление заказами на доставку, диспетчеризация транспорта, оптимизация маршрутов и доставок и др.);

) Функции управления торговыми точками (ведение справочников по ассортименту и потребительским свойствам товаров, управление торговым оборудованием, табельный учет, учет и оформление возврата товара, списание брака и товара с истекшим сроком годности, учет наличности в кассе, инвентаризация, оптимизация использвания торговых площадей, мерчандайзинг и др);

) Функции управления собственным производством (рецептурное и/или сборочное производство).

По отдельным оценкам, потребность в ERP-системе для торговых организаций становится объективной при достижении 100 - 200 тысяч транзакций в сутки.[29]

Таким образом, информационные системы для торговли класса ERP необходимы торговым компаниям, с потребностью в быстрой обработке больших объемов информации для обеспечения своего преимущества среди конкурентов. Данная потребность вызвана большими номенклатурой и ассортиментом реализуемых товаров, их стоимостью, большими объемами продаж и закупок, сложностью цепочек поставки, территориально распределенной структурой компании, большой численностью персонала, сложным или часто меняющимся составом товаров.системы для торговли включают в себя все необходимые модули для ведения финансовой, хозяйственной и производственной деятельности торговых компаний.

Глава 2. Применение информационной системы управления предприятием класса ERP в деятельности торговой компании ООО «Макс»

2.1 Характеристика деятельности ООО «Макс», анализ его финансово-экономического положения

ООО «Макс» создано в 1995г. как предприятие крупнооптовой торговли табачными и кондитерскими изделиями.

Органами управления Обществом являются: Общее собрание, Единоличный исполнительный орган - Генеральный директор. Высшим органом Общества является Общее собрание его участников. Общее собрание сосиотит из самих участников или назначенных ими представителей, действующих на основании доверенностей. [35]

В 1996г. заключен первый прямой контракт с мировым производителем компанией «Ригли». Сегодня в портфеле компании «Макс» контракты с крупнейшими производителями: «Дирол Кэдбери», «Марс», «Славянка», «Объединенные кондитеры», «Перфетти Ван Мелле», «Ландрин», «Штурвал» и другие.

После создания в 2000г. отдела прямых продаж компания постепенно выросла из оптовой в дистрибьюторскую. Сегодня в группе «Макс» работают более 50 торговых представителей, осуществляющих продажи в торговые предприятия г.Тюмени и Тюменской области. География поставок простирается от Нового Уренгоя до Ишима. С 2000г. Работает постоянное представительство в г.Тобольск. С 2003 года начал работу проект «Малые города», обслуживающий территорию 150 км вокруг Тюмени.

С 2006г компания начала обслуживание федеральных торговых сетей «Монетка», «Мосмарт», «Перекресток». ООО «Макс» принимает активное участие в тендерах и аукционах и достаточно часто является победителем на выполнение государственных заказов. «Максимальное удовлетворение потребностей клиентов, за счет оказания качественных услуг на предоставление стабильного ассортимента высококачественной продукции непосредственно от производителя» - одна из главных миссий торговой группы «МАКС».

В 2005г. предприятие заняло 2 место по отраслевому лидерству Тюменской области.

В 2008г. «Макс» расширил спектр своих услуг и стал одним из немногих предприятий, имеющих сертифицированный участок фасовки конфет и новогодних подарков, оборудованный современным фасовочным аппаратом. В этом сезоне компания имеет возможность предложить новый для них вид продукции - 40 наименований сладких новогодних подарков. [33]

Таким образом, компания старается регулярно расширять список предлагаемых товаров и услуг своим клиентам и поставщикам.

В компании работает высокопрофессиональная команда сотрудников, регулярно повышающая свой профессионализм на тренингах и семинарах. О стабильности коллектива говорит тот факт, что основное число сотрудников работает в команде более 7 лет. Один из принципов компании: «Заинтересованность всех участников команды «Макс» в долгосрочной прибыльности бизнеса, как основы для достижения достойного уровня жизни».

Миссия компании (утверждена на общем собрании коллектива ООО «Макс» 27 мая 2002 года).

)        Максимальное удовлетворение потребностей клиентов, за счет оказания качественных услуг на предоставление стабильного ассортимента высококачественной продукции непосредственно от производителя.

)        Формирование имиджа стабильной, независимой, мобильной, профессионально-грамотной компании.

)        Честная и открытая политика к поставщикам и покупателям.

)        Здоровая конкуренция за покупателя, а не против конкурента, за счет осознания сильных сторон своей компании и недостатков компаний конкурентов.

)        Стремление к достижению такого уровня обслуживания клиентов, когда сотрудничество с компанией «Макс» будет восприниматься не только как прибыльное, но и престижное.

)        Заинтересованность всех участников команды «Макс» в долгосрочной прибыльности бизнеса, как основы для достижения достойного уровня жизни.

)        Высокая сплоченность и самоотдача сотрудников и руководства, как единой команды - визитная карточка компании «Макс». [33]

Своим покупателям компания предоставляет: транспортно-экспедиционные, консультационные услуги, продвижение товара в торговых точках, размещение торгового оборудования, выкладку товара для его лучшей представленности, помощь в формировании товарных запасов, в том числе за счет кредитных ресурсов компании. В числе покупателей товаров компании магазины самообслуживания и заприлавочной торговли, потребительские рынки, мелкооптовые предприятия, кафе, рестораны, бары, вузовское и школьное питание, санатории, автозаправки сети «Сибнефть» и другие. Всего более 1500 торговых точек. С 2006г компания начала обслуживание федеральных торговых сетей «Мосмарт», «Перекресток». [33]

Товарный ассортимент компании разнообразен. В него входят различные леденцы, жевательные резинки, жевательные конфеты, соусы, супы, наборы конфет, шоколад, батончики, драже, кофе, печенье, пирожные, конфеты весовые и фасованные, карамель, ирис, вафли, торты, мармелад, зефир, лапша быстрого приготовления марки «Доширак», различная снековая продукция (фисташки, семечки, орехи, кальмары и прочее), сухарики, чипсы, консервы из рыбы и морепродуктов, спички, табачные изделия, а также компания занимается сборкой новогодних подарков из кондитерских изделий. [33]

В рамках компании «Макс» генеральный директор принимает решение самостоятельно. Действует совмещение стилей: приказ директора не обсуждается, но спорные решения излагаются на собрании сотрудников, выслушиваются все варианты решения той или иной проблемы, оцениваются и принимаются всеми.

Преобладающий тип поведения - доверительные отношения между сотрудниками и начальством, помощь и внимание друг к другу.

При возникновении конфликтной ситуации все вопросы решаются открыто с участием всех заинтересованных лиц.

Традиции и ритуалы компании: один из принципов компании: «Заинтересованность всех участников команды «Макс» в долгосрочной прибыльности бизнеса, как основы для достижения достойного уровня жизни». Ежегодно отмечается встреча Нового Года, 8 Марта, 23 февраля, отмечаются дни рождения и юбилеи компании. Также в коллективе отмечаются дни рождения сотрудников, их повышение по службе. В компании используется деловой, разговорный язык. Можно наблюдать отношения взаимопонимания, поддержки друг друга.

Преобладает линейная организационная структура (рис.1.1), так как каждый отдел и каждые начальники отделов руководствуются положениями об отделах и должностными инструкциями. В должностной инструкции четко определяется связь отделов и отдельных должностных лиц.

Участниками Общества являются его учредители, а также другие юридические и физические лица, которые оплатили свои доли в уставном капитале Общества.

Органами управления Обществом являются: Общее собрание, Единоличный исполнительный орган - Генеральный директор.

Текущее руководство деятельностью Общества осуществляет единоличный исполнительный орган - Генеральный директор.

Генеральный директор действует от имени Общества, представляет его интересы в отношении с государственными органами, физическими и юридическими лицами, распоряжается единолично имуществом и денежными средствами Общества, заключает договоры, в том числе и трудовые (контракты), принимает и увольняет работников, принимает к ним меры дисциплинарного воздействия, утверждает штатное расписание, иные локальные акты, обеспечивает их выполнение, определяет формы, системы и размер оплаты труда, выдает доверенности, издает приказы, распоряжение и дает указания, обязательные для всех работников, открывает расчетные счета в банках, представляет планы развития Общества. [35]

Генеральному директору подчиняются коммерческий директор, финансовый директор, начальник отдела логистики, программист, офис-менеджер, руководство АХО, и все подчиненные данных руководителей.

Коммерческому директору подчиняется отдел продаж. Количество всех сотрудников, подчиняющихся коммерческому директору 74 (отдел продаж 4 сотрудника, торговые представители в количестве 70 человек).

Отделу продаж подчиняются все торговые представители компании «Макс», которые производят заявки необходимых товаров клиентам компании, расширяют клиентскую базу, путем поиска новых клиентов, выполняют планы продаж, поставленные руководством.

Финансовому директору подчиняется финансовый отдел в количестве сотрудников 6 человек, а именно главный бухгалтер, бухгалтеры - 3 человека, и касса - 2 человека (кассир и главный кассир).

Начальнику отдела логистики подчиняются отдел логистики (13 человек), а именно операторы (5 человек), специалист по качеству (1 человек), отдел закупок (2 человека), отдел хранения (3 человека), которому подчиняются 2 склада (склад 1 - 35 человек, склад 2 - 15 человек), отдел доставки (транспортное управление) - 10 водителей.

Программист (1 человек) выполняет работу по подготовке программ к отладке и проводит их отладку, осуществляет сопровождение внедренных программ и программных средств, обеспечивает правильную техническую эксплуатацию, бесперебойную работу компьютеров и отдельных устройств, а также КПК торговых представителей, с внедренной программой, для сбора заявок на товары от клиентов.

Офис-менеджер (1 человек) принимает телефонные звонки и, в случае необходимости, переводит их на тех сотрудников, которым они предназначаются, фиксируeт полученую по телефону для Генерального директора информацию в его отсутствие и доведение ее содержания до его сведения, подготавливает совещания и заседания, проводимые Генеральным директором (оповещение участников о времени и месте проведения), организовывает встречи посетителей и гостей компании.

Руководству административно-хозяйственного отдела подчиняются уборщицы (2 человека), дворники (2 человека). [13]

Организационная структура компании представлена на рисунке 2.1.

Рис. 2.1. Организационная структура компании «Макс

Для удобства работы и повышения эффективности каждый отдел имеет ПК, соединенные локальной сетью, для передачи какой-либо небольшой документации, к примеру, о клиентах в другой отдел. Есть единая программа (у торговых представителей) для обслуживания клиентов, которая установлена на КПК, и содержит в себе прайс-листы, бланк оформления заявки, данные о клиенте.

Характеристика внешней среды деятельности компании «Макс».

Существует множество внешних факторов, влияющих на организацию: экономические, социо - культурные, конкурентные, политические, демографические, географические, финансовые, мировые.

Рассмотрен конкурентный фактор:

В компании «Макс» конкуренция за покупателя, а не против конкурента, за счет осознания сильных сторон своей компании и недостатков компаний конкурентов.

Введение системы поощрения клиентов, внедрение нового программного обеспечения, для более быстрого заказа товаров, и эффективной работы торговых представителей.

Конкурентами торговой компании «Макс» являются компании, занимающиеся таким же видом деятельности, то есть распространение и доставка продуктов питания, а именно кондитерских изделий, снеков и чипсов, семечек, продуктов быстрого приготовления, табачных изделий и других.

Основным конкурентом является торгово-дистрибьюторская компания Тоникс, а также есть не основные конкуренты:

) Торговый дом «Сладкая сказка» - оптово-розничная продажа продуктов питания, диетического питания. Является конкурентом в продаже продуктов быстрого приготовления и полуфабрикатов, снеков, чипсов, семечек, орехов и пр.

) Производитель закусок к пиву «BEERka», занимается продажей пивных закусок: кальмары, рыбка, вяленое мясо, орехи.

) Оптово-розничная компания, ИП Овчинникова Л. А.

) Фирма «Тюменский торговый дом» - оптовая продажа продуктов питания, является конкурентом в продаже продуктов быстрого приготовления и полуфабрикатов.

) Фирма «Аксенов» - оптовая продажа продуктов питания: конкуренты в продаже кондитерских изделий, продуктов быстрого приготовления и полуфабрикатов, снеков, чипсов, семечек, орехов и пр., а также табак, табачные изделия.

) Торговая компания «Сластена» - оптово-розничная продажа кондитерских изделий, растительного масла, соков. Конкурент в продаже кондитерских изделий.

Проведено сравнение компании «Макс» с ее основным конкурентом торгово-дистрибьюторской компанией «Тоникс».

Группа компаний «Тоникс» - лидирующая дистрибьюторская компания в Тюменской области и Ханты-Мансийском Округе.

Конкурентное преимущество компания обеспечивает и укрепляет за счет развития филиальной сети, инвестиций в современную складскую инфраструктуру, собственный автопарк, внедряемые технологии и подготовку квалифицированных специалистов.

ГК «Тоникс» пользуется высокой репутацией среди партнеров и клиентов. Компания является дистрибьюторами таких производителей как «Nestle», «Kraft foods», «Ferrero», «Mars», «Orkla», «Ritter sport», «Сhipita», «Strauss-group», «Орими трэйд», «Компания Май», «СДС-ФУДС» и многие другие производители продукции. [12]

В феврале 2012 года были подведены итоги всероссийского конкурса по количеству продаж среди торговых предприятий, где компания «Макс» заняла 56 место, а компания «Тоникс» - 44 место. Такое разделение мест произошло за счет, того что у компании «Тоникс» подписаны контракты с крупными компаниями поставщиками, такими как «Nestle», «Ferrero», «Mars», «Ritter sport», которые предоставляют на рынке кондитерские изделия, пользующиеся популярностью среди населения, а именно детское питание «Nestle», батончики Twix, Mars, Bounty и другие. Компания «Макс» же имеет контракт с крупнейшим производителем кондитерских изделий «Объединенные кондитеры», объединяющий 15 предприятий по всей России, среди фабрик производителя такие крупные московские предприятия, как ОАО «Рот Фронт», ОАО «Красный Октябрь», ОАО «Кондитерский концерн Бабаевский», и другие контракты.

Поставщики компании «Макс».

) ООО «Дирол Кэдбери» является одной из ведущих компаний-производителей кондитерских изделий на российском рынке.

Ключевые бренды компании «Макс» на российском рынке: жевательная резинка Dirol, Stimorol, Malabar, леденцы Halls и Dirol Drops, шоколад Cadbury, Picnic, Compliment, Золотой Фонд.

) «Объединенные кондитеры» - один из крупнейших Холдингов в Европе, входящий в Группу «ГУТА» и объединяющий 15 предприятий по всей России, специализирующихся на выпуске кондитерских изделий. Среди фабрик холдинга такие крупные московские предприятия как ОАО «Рот Фронт», ОАО «Красный Октябрь», ОАО «Кондитерский концерн Бабаевский». География производств и сбыта Холдинга - от Дальнего Востока до Санкт-Петербурга.

Визитной карточкой компании являются самые известные торговые марки - «Вдохновение», «Визит», «Мишка на Севере», «Аленка», «Осенний вальс», «Красная шапочка», «Сказки Пушкина», «Птичье молоко», «Москвичка» и многие другие кондитерские изделия. Торговые марки компании «Макс»: «Вдохновение», «Аленка», «Красный Октябрь», «Рот Фронт», «Бабаевский», «Тульский пряник» известны и любимы соотечественниками не один десяток лет.

) Кондитерское объединение «Славянка» работает более 75 лет, предлагая потребителям самый широкий выбор высококачественной продукции.

Ассортимент кондитерского объединения «Славянка» представлен более чем 400 наименованиями.

) Компания «Перфетти-Ван Мелле» продает конфеты более чем в 157 странах мира. Каждый год производится около миллиарда конфет. Вся продукция «Перфетти-Ван Мелле» - высочайшего качества. Это такие торговые марки как «Mentos» (основной бренд), «Meller», «Fruitella», «Alpenliebe»и др.

) «Конфитрейд» - самостоятельная, динамично развивающаяся Компания, является одним из лидеров в сегменте кондитерских изделий импульсного спроса для детей.

) Кондитерская фабрика «Ландрин» по производству шоколадных яиц с игрушкой внутри была открыта в 2003 году.

) Компания «Атардо» представляет российскому и зарубежному рынку продукцию высокого качества и широкого ассортимента: солено-сушеные и копченые морские снеки, консервы из рыбы и морепродуктов, в т.ч. шпроты, а также соленые орешки - под брендом «ШТУРВАЛ».

) «Дальние острова» - это молодая динамично развивающаяся компания. На рынке снэковой продукции, работает с 2003 года.

В результате клиенты получают отличную продукцию и успешное сотрудничество с компанией «Макс», а конечный потребитель вкусный и полезный продукт. [33]

Характеристика внутренней среды деятельности компании «Макс».

. Маркетинг.

ООО «Макс» создано в 1995г. как предприятие крупнооптовой торговли табачными и кондитерскими изделиями.

В 2000г., после создания отдела прямых продаж компания постепенно выросла из оптовой в дистрибьюторскую. Сегодня в группе «Макс» работают более 50 торговых представителей.

География поставок простирается от Нового Уренгоя до Ишима. С 2000г. Работает постоянное представительство в г.Тобольск. С 2003 года начал работу проект «Малые города», обслуживающий территорию 150 км вокруг Тюмени.

Своим покупателям предоставляют: транспортно-экспедиционные, консультационные услуги, продвижение товара в торговых точках, размещение торгового оборудования, помощь в формировании товарных запасов, в том числе за счет кредитных ресурсов компании.

ООО «Макс» принимает активное участие в тендерах и аукционах и достаточно часто является победителем на выполнение государственных заказов.

В 2005г. предприятие заняло 2 место по отраслевому лидерству Тюменской области.

Компания «Макс» представляет на тюменском рынке собственную коллекцию новогодних подарков.[33]

. Исследования и разработки.

В 2008г. «Макс» расширил спектр своих услуг и стал одним из немногих предприятий, имеющих сертифицированный участок фасовки конфет и новогодних подарков, оборудованный современным фасовочным аппаратом. [33]

У каждого торгового представителя имеется КПК с внедренной специальной программой для осуществления заявок на товары, необходимые клиентам.

. Управленческая команда.

В компании работает высокопрофессиональная команда сотрудников, регулярно повышающая свой профессионализм на тренингах и семинарах. О стабильности коллектива говорит тот факт, что основное число сотрудников работает в команде более 7 лет.

Общее количество клиентов компании достигает более 1500 организаций и торговых точек. Основные направления сбытовой деятельности компании это город Тюмень, а также пригород Тюмени (до 150 км), и города Тобольск и Ишим. [33]

. Операции.

Максимальное удовлетворение потребностей клиентов, за счет оказания качественных услуг на предоставление стабильного ассортимента высококачественной продукции непосредственно от производителя.

Стремление к достижению такого уровня обслуживания клиентов, когда сотрудничество с компанией «Макс» будет восприниматься не только как прибыльное, но и престижное.

Сегодня в портфеле компании «Макс» контракты с крупнейшими производителями, такими как: «Дирол Кэдбери», «Славянка», «Объединенные кондитеры», «Перфетти Ван Мелле», «Ландрин» и другие. [33]

. Человеческие ресурсы.

Компания ориентирована на удовлетворение клиентов. Персонал мотивируют выдачей карт на бензин, так как работа торговых представителей ведется на собственных автомобилях. Проводятся ежегодные выезды за город на отдых, отмечаются праздники, выплачиваются больничные и отпускные. Персонал постоянно проходит повышение квалификации на тренингах и семинарах.

Анализ финансово-экономического положения ООО «Макс».

Рассчитаем коэффициенты, характеризующие финансовую деятельность компании ООО «Макс» за 2006 - 2010 гг. (Таблица 2.1.1., Таблица 2.1.2., Таблица 2.1.3., Таблица 2.1.4., Таблица 2.1.5., Таблица 2.1.6., Таблица 2.1.7.). Основными источниками информации для расчета коэффициентов являются Бухгалтерский баланс (за 2006 - 2010 гг.), Отчет о прибылях и убытках (за 2006 - 2010 гг.)

Таблица 2.1.1. Анализ финансовой устойчивости и платежеспособности компании «Макс» (данные на конец года)

Показатели

Значение показателя

Норма


2006 год

2007 год

2008 год

2009 год

2010 год


Коэффициенты финансовой устойчивости

Коэффициент независимости (собственности)

0,36

0,43

0,49

0,47

0,47

0,5-0,8

Удельный вес заемных средств в стоимости имущества

0,64

0,57

0,51

0,53

0,53

0,2-0,5

Соотношение собственных и заемных средств

1,77

1,32

1,05

1,15

1,14

0,25-1

Удельный вес дебиторской задолженности в стоимости имущества

0,41

0,46

0,36

0,26

0,30

1

Удельный вес собственных и долгосрочных заемных средств в стоимости имущества

0,36

0,43

0,49

0,47

0,47

-

Коэффициент абсолютной ликвидности

0,01

0,09

0,02

0,06

0,02

0,2-0,25

Коэффициент покрытия краткосрочных обязательств с учетом дебиторской задолженности

0,65

0,90

0,73

0,57

0,7-0,8

Общий коэффициент покрытия

1,54

1,72

1,87

1,77

1,83

Не ниже 1

Удельный вес запасов и затрат в сумме краткосрочных обязательств

0,89

0,83

1,16

1,23

1,26

-

[9]

Исходя из значений выше рассчитанных коэффициентов финансовой устойчивости (характеризуют степень защищенности интересов акционеров и инвесторов) и коэффициентов платежеспособности (отражают способность предприятия погашать кредиторскую задолженность собственными силами), можно сделать следующие выводы.

Компания финансово неустойчива, в основном активы финансируются за счет заемных средств, т.к. все коэффициенты лежат либо выше, либо ниже нормы.

Но при этом компания «Макс» в целом платежеспособна, так как значение общего коэффициента покрытия входит в рамки нормативного значения. Учитывая, что коэффициент покрытия краткосрочных обязательств с учетом дебиторской задолженности снижается, можно говорить о том, что предприятие становится менее способно к покрытию своей краткосрочной задолженности в среднесрочной перспективе.

Таблица 2.1.2. Анализ показателей деловой активности и рентабельности компании «Макс» (данные за отчетный период)

Показатели

Значение показателя

Норма


2006 год

2007 год

2008 год

2009 год

2010 год


Показатели деловой активности

Общий коэффициент оборачиваемости

13,6

11,1

11,0

7,6

5,9

Не ниже 1

Оборачиваемость запасов и длительность одного оборота (в год)

14,1 26

11,6 31,6

11,9 30,8

6,1 59,5

4,0 90,9

-

Оборачиваемость собственных средств

18,2

19,7

14,4

8,0

6,7

-

Показатели

Значение показателя

Норма


2006 год

2007 год

2008 год

2009 год

2010 год


Коэффициенты рентабельности

Коэффициент рентабельности капитала (валовая прибыль)

20,2

24,1

25,0

10,1

4,4

-

Коэффициент рентабельности капитала (чистая прибыль)

14,9

17,5

18,3

7,4

0,6

-

Рентабельность собственного капитала (валовая прибыль)

47,3

66,7

58,1

20,6

9,4

-

Рентабельность собственного капитала (чистая прибыль)

35,0

48,5

42,5

15,3

1,3

-

Рентабельность продаж (валовая прибыль)

2,6

3,4

4,0

2,6

1,4

-

Рентабельность продаж (чистая прибыль)

1,9

2,5

2,9

1,9

0,2

-

[9]

Исходя из полученных выше коэффициентов деловой активности (характеризуют, на сколько эффективно предприятие использует свои средства) и рентабельности (характеризуют прибыль деятельности компании) компании «Макс» можно сделать следующие выводы.

Компания эффективно использует свои имеющиеся ресурсы. Коэффициент оборачиваемости высокий, следовательно, производство является эффективным, потребность в оборотном капитале для его организации не высока, длительность одного оборота в день небольшая, что свидетельствует об эффективном использовании оборотных средств.

У компании достаточный уровень прибыли, так как все значения показателей высокие.

Также в данном пункте рассчитываются показатели рейтинговой оценки, которые отражают наиболее благоприятный год в финансовой деятельности компании (Таблица 2.1.3).

Таблица 2.1.3. Анализ выявления наиболее благоприятного года в финансовой деятельности компании «Макс» по показателям рейтинговой оценки (данные за отчетный период)

Показатели

Значение показателя

Норма


2006 год

2007 год

2008 год

2009 год

2010 год


Коэффициент обеспеченности собственными средствами

0,35

0,42

0,47

0,44

0,45

0,1-2

Коэффициент покрытия

1,54

1,72

1,89

1,79

1,83

1-2,5

Коэффициент интенсивности оборота авансируемого капитала

6,81

6,34

5,51

3,31

3,08

Не ниже 2,5

Коэффициент эффективности управления предприятием

0,02

0,03

0,04

0,02

0,04

0,48

Рентабельность предприятия

0,45

0,54

0,48

0,18

0,09

0,2

Рейтинговое число

1,860

2,069

2,071

1,518

1,453

1,27

По показателям рейтинговой оценки можно сделать вывод, что у компании достаточный объем собственных оборотных средств (собственного оборотного капитала), высокий объем реализованной продукции, компания может покрыть срочные обязательства оборотными активами, уровень рентабельности практически соответствует нормативному значению. Наиболее благоприятным годом для компании из выбранного периода (2006г. - 2010г.) является 2008 год, так как значение рейтингового числа наиболее высоки, по сравнению с остальными годами.

Если же выявлять наиболее высокие значения коэффициентов отдельно по годам, то получается, что в 2008 году значения коэффициента обеспеченности собственными средствами (характеризует наличие собственных оборотных средств, необходимых для финансовой устойчивости) и коэффициента покрытия (характеризует степень общего покрытия (оборотными активами) суммы срочных обязательств) являются наиболее высокими, чем в другие года, т.е. в 2008 году компания имела больше собственных оборотных средств, что же касается коэффициента интенсивности оборота авансируемого капитала (характеризует объем реализованной продукции, приходящейся на один рубль вложенных средств деятельности предприятия), то его значение было больше в 2006 году, что говорит о более высоком объеме реализованной продукции. Коэффициент эффективности управления предприятием (характеризуется соотношением величины выручки и прибыли от реализации) более высок в 2008 и в 2010 годах, а коэффициент рентабельности предприятия (характеризует объем прибыли до налогообложения, приходящийся на один рубль собственного капитала) более высок в 2007 году, это означает, что в этот год компания получала больше прибыли, чем в остальные годы.

Также проводится сравнительный анализ показателей 2006 - 2010 гг. в отчете о прибылях и убытках, где отображаются сравнительные отклонения, а также пояснения к показателю отклонения (Таблица 2.1.4., Таблица 2.1.5., Таблица 2.1.6., Таблица 2.1.7.)

Таблица 2.1.4. Сравнительный анализ показателей 2006 - 2007 гг. в Отчете о прибылях и убытках (показатели в тыс.рублей)

Наименование показателя

Значение показателя за 2006 год

Значение показателя за 2007 год

Сравнительные отклонения

Выручка (нетто) от продажи товаров (Стр.010)

675510

792761

Повышение на 17,3%

Соотношение себестоимости к выручке (нетто) (Стр.020/Стр.010)

93,7%

92,2%

Понижение на 1,5%

Наименование показателя

Значение показателя за 2006 год

Значение показателя за 2007 год

Сравнительные отклонения

Соотношение валовой прибыли к выручке (нетто) (Стр.029/Стр.010)

6,33%

7,77%

Повышение на 1,5%

Прочие доходы (Стр.060+Стр.090)

8551

13561

Повышение на 58,6%

Коммерческие расходы (Стр.030)

29034

39744

Повышение на 36,88%

Прочие расходы (Стр.070+Стр.100)

4803

8615

Повышение на 79,36%

Соотношение прибыли до налогообложения к выручке (нетто) (Стр.140/Стр.010)

2,6%

3,4%

Повышение на 0,8%

Соотношение чистой прибыли к выручке (нетто) (Стр.190/Стр.010)

1,9%

2,4%

Повышение на 0,5%


Исходя из полученных отклонений можно сделать вывод, что в 2007 году увеличился оборот продаж на 17,3%, увеличилась валовая прибыль на 1,5% за счет уменьшения себестоимости товаров на 1,5%, также увеличились прочие доходы на 58,6%, но увеличились коммерческие расходы на 36,88% и прочие расходы на 79,36% за счет увеличения оборота продаж и прочих доходов, но при всем при этом увеличилась прибыль до налогообложения на 0,8% и чистая прибыль на 0,5%.

Таблица 2.1.5. Сравнительный анализ показателей 2007 - 2008 гг. в Отчете о прибылях и убытках (показатели в тыс.рублей)

Наименование показателя

Значение показателя за 2007 год

Значение показателя за 2008 год

Сравнительные отклонения

 

Выручка (нетто) от продажи товаров (Стр.010)

792761

861730

Повышение на 8,7%

 

Соотношение себестоимости к выручке (нетто) (Стр.020/Стр.010)

92,2%

89,9%

Понижение на 2,3%

 

Соотношение валовой прибыли к выручке (нетто) (Стр.029/Стр.010)

7,77%

10,09%

Повышение на 2,32%

 

Прочие доходы (Стр.060+Стр.090)

13561

18188

Повышение на 34,1%

 

Наименование показателя

Значение показателя за 2007 год

Значение показателя за 2008 год

Сравнительные отклонения

Коммерческие расходы (Стр.030)

39744

49193

Повышение на 23,77%

Прочие расходы (Стр.070+Стр.100)

8615

21417

Повышение на 148,6%

Соотношение прибыли до налогообложения к выручке (нетто) (Стр.140/Стр.010)

3,4%

4,0%

Повышение на 0,6%

Соотношение чистой прибыли к выручке (нетто) (Стр.190/Стр.010)

2,4%

2,9%

Повышение на 0,5%


Исходя из полученных отклонений в 2008 году, по сравнению с 2007 годом, увеличился оборот продаж на 8,7%, также увеличилась валовая прибыль на 2,32%, за счет уменьшения себестоимости товаров на 2,3%, произошло увеличение прочих доходов на 34,1%, увеличение коммерческих расходов на 23,77% и прочих расходов на 148,6%, за счет увеличения оборота продаж и прочих доходов, увеличилась прибыль до налогообложения на 0,6%, и также увеличилась чистая прибыль на 0,5%.

Таблица 2.1.6. Сравнительный анализ показателей 2008 - 2009 гг. в Отчете о прибылях и убытках (показатели в тыс.рублей)

Наименование показателя

Значение показателя за 2008 год

Значение показателя за 2009 год

Сравнительные отклонения

Выручка (нетто) от продажи товаров (Стр.010)

861730

737372

Понижение на 14,4%

Соотношение себестоимости к выручке (нетто) (Стр.020/Стр.010)

89,3%

86,1%

Понижение на 3,8%

Соотношение валовой прибыли к выручке (нетто) (Стр.029/Стр.010)

10,09%

13,9%

Повышение на 3,8%

Прочие доходы (Стр.060+Стр.090)

18188

24712

Повышение на 34,3%

Коммерческие расходы (Стр.030)

49193

69203

Повышение на 40,7%

Прочие расходы (Стр.070+Стр.100)

21417

26507

Повышение на 23,8%

Наименование показателя

Значение показателя за 2008 год

Значение показателя за 2009 год

Сравнительные отклонения

Соотношение прибыли до налогообложения к выручке (нетто) (Стр.140/Стр.010)

4,0%

4,3%

Повышение на 0,3%

Соотношение чистой прибыли к выручке (нетто) (Стр.190/Стр.010)

2,9%

3,3%

Повышение на 0,4%


Исходя из полученных сравнительных отклонений в 2009 году, по сравнению с 2008 годом, произошло уменьшение оборота продаж на 14,4%, уменьшилась и себестоимость товаров на 3,8%, но за счет этого увеличилась валовая прибыль на 3,8%, прибыль до налогообложения на 0,3%, чистая прибыль - на 0,4%, увеличились прочие доходы на 34,4%, увеличились коммерческие расходы на 23,8%.

Таблица 2.1.7. Сравнительный анализ показателей 2009 - 2010 гг. в Отчете о прибылях и убытках (показатели в тыс.рублей)

Наименование показателя

Значение показателя за 2009 год

Значение показателя за 2010 год

Сравнительные отклонения

Выручка (нетто) от продажи товаров (Стр.010)

737372

725367

Понижение на 1,7%

Соотношение себестоимости к выручке (нетто) (Стр.020/Стр.010)

86,1%

85,3%

Понижение на 0,8%

Соотношение валовой прибыли к выручке (нетто) (Стр.029/Стр.010)

13,9%

14,7%

Повышение на 0,8%

Прочие доходы (Стр.060+Стр.090)

24712

224546

Понижение на 0,6%

Коммерческие расходы (Стр.030)

69203

73947

Повышение на 6,85%

Прочие расходы (Стр.070+Стр.100)

26507

46888

Повышение на 76,9%

Соотношение прибыли до налогообложения к выручке (нетто) (Стр.140/Стр.010)

4,3%

1,4%

Понижение на 2,9%

Соотношение чистой прибыли к выручке (нетто) (Стр.190/Стр.010)

3,3%

0,193%

Понижение на 3,1%


По полученным сравнительным отклонениям можно сделать вывод, что в 2010 году, по сравнению с 2009 годом, уменьшился оборот продаж на 1,7%, уменьшилась себестоимость товаров на 0,8%, за счет этого увеличилась валовая прибыль на 0,8%, снизились прочие доходы на 0,6%, но за счет этого увеличились коммерческие расходы на 6,85%, увеличились прочие расходы на 76,9%, за счет списания товарных запасов, подлежащих утилизации (уничтожению), уменьшилась прибыль до налогообложения на 2,9% и чистая прибыль на 3,1%, за счет увеличения прочих расходов.

В завершении финансового анализа компании «Макс» можно сделать вывод, что в целом, хозяйственная деятельность компании является эффективной, структура баланса - положительна. Компания кредитоспособна, имеет достаточные оборотные средства для обслуживания кредиторской задолженности, что является основным показателем платежеспособности. Значение чистых активов - положительное. Уставный капитал имеет нормальный показатель функционирования.

2.2 Применение ERP-системы в ООО «Макс»

В компании «Макс» имеется информационная система класса ERP под названием «1С: УПП» (Управление производственным предприятием) версия 8.2. Данная система является комплексным прикладным решением, охватывающим основные контуры управления и учета на производственном предприятии. Система создает единое пространство для отображения финансово-хозяйственной деятельности компании, а также возможности для осуществления каких-либо действий, в зависимости от отделов в компании. [38]

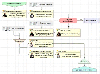
Использование данной системы рассматривается в отделе бухгалтерии, отделе логистики, отделе продаж.

Использование «1С: УПП 8.2» в отделе бухгалтерии.

Данной системой могут одновременно пользоваться большое количество сотрудников.

Факт совершения хозяйственной операции в системе регистрируется один раз и сразу получает отражение в управленческом и регламентированном учете. Исключена необходимость повторного ввода информации. Видом регистрации хозяйственной операции является документ, при этом для быстрой работы часто используется подстановка данных «по умолчанию», т.е. ввод новых документов на основании ранее введенных.

Данные, которые вводятся пользователями, быстро контролируются системой. Так, при регистрации выплаты наличных денежных средств система проверит доступность денежных средств с учетом имеющихся заявок на их расходование. А при регистрации отгрузки продукции система проверит состояние взаиморасчетов с получателем груза.

Бухгалтерские проводки по документу формируются автоматически при условии, что в документе установлен признак отражения хозяйственной операции документа в бухгалтерском учете. Некоторые документы в бухгалтерском учете могут не отражаться.

Также есть возможность ввести отдельные бухгалтерские проводки.

В системе проводка может использоваться для отражения хозяйственных операций также и в аналитическом учете, при помощи использования в проводке дополнительных реквизитов - субконто.

Субконто - это объект аналитического учета, а вид субконто - это множество однотипных объектов аналитического учета, из которого выбирается объект. Видами субконто, в частности, являются списки контрагентов предприятия, складов, подразделений, работников, список номенклатуры товарно-материальных ценностей, документы расчета с контрагентами и др. [38]

Виды субконто прикрепляются к счетам бухгалтерского учета непосредственно в плане счетов (рисунок 2.2.).

Рис.2.2. План счетов

С помощью «1С: УПП» можно эффективно управлять основными средствами и другими внеоборотными активами компании. Вести учет основных средств, формировать отчетность.

Конфигурация «1С: УПП 8.2» содержит набор инструментов финансового планирования на предприятии, соответствующий универсальной бюджетной модели, где можно планировать движение денежных средств компании, производить финансовый анализ.

Система обеспечивает автоматическое начисление заработной платы и связанных с ней налогов и сборов в соответствии с действующим законодательством.

Система «1С: УПП 8.2» полностью автоматизирует комплекс трудоемких расчетов с персоналом, включая расчеты по оплате больничных листов и отпусков и формирование документов на выплату зарплаты и отчетности в государственные контролирующие органы. Автоматизируется расчет регламентированных законодательство начислений и удержаний, отражение результатов расчетов в затратах предприятия. В течение месяца вводятся данные, характеризующие трудовые показатели каждого сотрудника компании, а также другие документы и сведения, влияющие на начисления и удержания (больничные листы и т.п.). После завершения периода производится расчет зарплаты и связанных с ней налогов и взносов. По результатам этого расчета формируются данные о суммах, подлежащих выплате всем сотрудникам компании.

Для расчета зарплаты используется документ «Начисление зарплаты работникам организации».

Для выполнения расчета зарплаты бухгалтер создает новый документ и указывает общие параметры расчета (месяц начисления зарплаты, организацию, кто ответственный), после этого заполнение остальной табличной части документа и сам расчет - могут быть выполнены автоматически. При этом автоматически рассчитываются все удержания (налог на доходы физических лиц, суммы займов, по которым наступил срок погашения, алименты и прочее). Рассчитанные удержания отражаются на соответствующих закладках табличной части документа.

Для подготовки выплаты зарплаты используется документ «Зарплата к выплате организации».

Данный документ формируется и заполняется автоматически. Неполученную в срок зарплату можно зарегистрировать как задепонированную.

Система обеспечивает формирование всех бумажных печатных форм, связанных с начислением зарплаты: расчетных листков, платежных ведомостей.

Система «1С: УПП 8.2» обеспечивает построение разнообразных отчетов, предназначенных для анализа всех аспектов деятельности предприятия.

Использование «1С: УПП 8.2» в отделе логистики.

Отдел логистики в компании «Макс» выполняет следующие функции:

)        Разработка графиков поставок товаров;

)        Контроль поставок;

)        Участие в осуществлении закупок на склад;

)        Управление транспортировкой товаров;

)        Разработка путевых листов для водителей;

)        Организация работы на складе;

)        Контроль за работой склада;

)        Контроль состояния запасов;

)        Оформление заявок на заказанные товары торговой точкой (клиентами) и отправка заявок на склад.

В отделе логистики данная система используется для учета товаров на складах, а именно учета собственной продукции, товаров отгруженных, товаров возвратных, учитывать сроки годности (модуль «Поставки и запасы»).

Сведения о складских запасах вводятся в информационную систему «1С: УПП» с высокой степенью детализации: от уровня характеристик товаров (упаковка, размер, производитель и т.д.) до уровня сроков годности товаров. Присутствует возможность получения стоимостных оценок запасов склада по себестоимости и потенциального объема продаж в отпускных ценах.

В системе также возможно проведение инвентаризаций товарно-материальных ценностей и автоматическая обработка их результатов. По результатам инвентаризации автоматически подсчитывается разница между учетным количеством (зарегистрированным в информационной базе при проведении документов поступления и отгрузки) и фактическим количеством ценностей, выявленным в результате инвентаризации. После чего оформляются документы списания (в случае недостачи) или оприходования (в случае выявления излишков).

По результатам анализа можно выявить стабильность продаж, плохо продаваемую продукцию по таким критериям, как средний срок хранения, товары с сезонным характером, расход за период и коэффициент оборачиваемости.

Также информационная система «1С: УПП» позволяет хранить полную контактную информацию по контрагентам, историю взаимодействия с ними (рисунок 2.3.).

Рис. 2.3. «Контрагенты»

Сотрудники отдела логистики (операторы) при получении заявки на необходимые товары клиенту (торговой точке), от торгового представителя, работают в системе «1С: УПП», где проверяют наличие того или иного товара, представленного в заявке, при помощи такого модуля, как «Торговля» конфигурация «Оптовая торговля». Оператор может быстро проверить заявку на выполнимость, уточнить детали, оформить заказ, выписать счет на оплату и документ «Реализация товаров и услуг» (рисунок 2.4.).

Рис.2.4. «Реализация товаров и услуг»

Если же какой-либо товар, представленный в заявке, отсутствует на складе, то сотрудник отдела логистики (оператор) вычеркивает товар, которого нет в наличии, и оформляет накладную, уже без данного товара, для сборки.

При помощи данного модуля сотрудник отдела логистики может просматривать значения основных реквизитов номенклатурной позиции и ее свойства без открытия дополнительных форм, просматривать текущие складские остатки в разрезе номенклатуры, характеристик номенклатуры и складов, выписывать счета на оплату и документы реализации, регистрировать новые заказы клиентов.

Использование «1С: УПП» в отделе продаж.

Конфигурация «1С: УПП» содержит средства автоматизации концепции CRM. Возможности «1С» позволяют компании эффективно управлять отношениями с клиентами, поставщиками.

Данная конфигурация позволяет использовать персонифицированный подход к нуждам и требованиям каждого клиента, хранить полную контактную информацию по контрагентам и их сотрудникам, историю взаимодействия с ними, регистрировать информацию о поставщиках: условия доставки товаров, надежность, сроки исполнения заказов, номенклатура и цены поставляемых товаров и материалов.

Система предоставляет возможность просмотра и анализа информации о контактах с клиентами.

Все сведения о клиентах можно просмотреть с помощью «Отчета по контактной информации контрагентов» (рисунок 2.5.).

Рис.2.5. «Отчет по контактной информации контрагентов»

В отделе продаж также данную систему используют для планирования продаж, планирования производства. Для этого работники данного отдела используют модуль «Планирование». Для составления плана продаж учитываются различные категории клиентов, такие как, регион торговой точки, вид продукции, вид торговли (оптовая или розничная). В модуле «Планирования» имеется конфигурации «Планирование продаж» именно в ней производится составление планов продаж компании. Данная конфигурация дает возможность разрабатывать как укрупненные, стратегические планы, так и детальные, рабочие планы на перекрывающиеся периоды времени. Например, в начале года можно составить укрупненный годовой план, и затем в соответствии с ним составлять детальные помесячные. Каждый месяц в компании составляется план продаж, который должен быть выполнен торговыми представителями.

Вообще для более быстрой подготовки планов сотрудники отдела продаж используют специальный инструмент - «Помощник планирования» (рисунок 2.6.), где можно сразу выбрать какой именно план составлять.

Рис.2.6. «Помощник планирования»

В отделе продаж также осуществляют отчеты по продажам, так в системе «1С: УПП» в модуле «Торговля» имеется конфигурация «Отчетность по торговле», которая предоставляет удобные средства контроля за текущим состоянием торговой деятельности (оборотами, достаточностью ассортимента), что позволяет оперативно принимать необходимые решения (рисунок 2.7.). Реализованная система отчетов представляет собой мощное и гибкое средство для анализа всех аспектов торговой деятельности и товарооборота компании. При помощи отчетов можно получить данные о продажах по клиентам, позициям номенклатуры товаров с распределением по датам. Все отчетные данные можно сформировать еще и в наглядной форме, при помощи графиков, диаграмм.

Рис.2.7. «Отчетность по торговле»

В системе ERP заказ товаров проживает всю свою жизнь, т.е. от момента появления заявки в офисе у сотрудника отдела логистики, до той минуты, когда товар отгружается клиенту (торговой точке), а бухгалтерия выписывает ему счет. Имея информацию в одной системе компании «Макс» легче отслеживать заказ и координировать производство, складирование и отгрузку по всем подразделениям одновременно.

В системе «1С: УПП» имеется модуль «Управление взаиморасчетами» в нем реализуется гибкая кредитная политика, которая позволяет повысить привлекательность компании «Макс» для клиентов и его конкурентоспособность на рынке.

Модуль управления взаиморасчетами может использоваться в финансовых, снабженческих и сбытовых отделах компании, позволяя оптимизировать финансовые и материальные потоки.

Основное назначение модуля взаиморасчетов состоит в фиксации возникновения задолженности контрагента перед компанией и компании перед контрагентом, ведется учет причин возникновения задолженности, производится поддержка различных методик учета задолженности (по договорам, сделкам, по отдельным хозяйственным операциям), также анализируется текущее состояние задолженности и истории ее изменения.

Таким образом, конфигурация «Управление производственным предприятием» в компании «Макс» предоставляет руководству широкие возможности анализа, планирования и гибкого управления ресурсами компании для повышения ее конкурентоспособности. Данная система используется практически во всех отделах компании, в дипломной работе было рассмотрено использование в отделах бухгалтерии, логистики и отделе продаж.

2.3 Рекомендации об улучшении деятельности торговой компании ООО «Макс» при помощи информационной системы

Системы класса ERP являются интегрированными информационными системами управления, т.е. их работа состоит в повышении эффективности управления деятельности предприятия, оптимизации материальных и финансовых ресурсов на основе вводимой сотрудниками необходимой информации. В одной системе содержится планирование и управление, всей деятельностью предприятия, начиная от закупки сырья и заканчивая отгрузкой товара потребителю.

Следовательно, ERP-системы обеспечивают согласование работы различных отделов предприятия, снижая при этом управленческие издержки и устраняя проблему объединения данных для разных приложений. Данные системы являются инструментом принятия правильных стратегических и тактических решений на основе оперативной и достоверной информации, выдаваемой компьютером. [28]

Для улучшения деятельности компании «Макс» предлагается внедрить в дополнение, к уже имеющейся информационной системе «1С: УПП», продукт «ПитерСофт: Управление процессами».

Вариант внедрения будет осуществляться так, на основании полученных от заказчика (компании «Макс») данных специалисты ПитерСофт производят настройку моделей бизнес-процессов и передают ее заказчику. Дальнейшее внедрение и запуск в эксплуатацию будет производиться силами заказчика, при этом будет гарантировано качественное выполнение работ по моделированию и настройке бизнес-процесса, экономия денег на привлеченных консультантов, экономия времени сотрудников заказчика на настройку процесса.

«ПитерСофт: Управление процессами» - продукт класса BPMS (Business-Process Management Solution), который предназначен для автоматизации бизнес-процессов, организации электронного документооборота, ведения электронного архива документации.[25]

Данный продукт работает на платформе «1С: Предприятие 8», он может работать в единой базе с системой «1С: УПП» или отдельно.

Бизнес-процесс однократно моделируется в виде графической схемы. Настройки самой модели бизнес-процесса производятся без участия программистов. В бизнес-процессе определяются исполнители задач, передаваемая информация и ее вид, сроки выполнения и описание задач, варианты маршрутов, условия, связь с данными учетной системы, права пользователей.

Настроенная модель позволяет запускать бизнес-процесс уже многократно. В рамках вида бизнес-процесса программа автоматически будет ставить задачи пользователям, и контролировать заложенные регламенты. Собираемая статистика и система отчетов предоставят возможности для контроля деятельности компании и оптимизации всех бизнес-процессов, протекающих в компании.

Подсистема в онлайн-режиме будет контролировать продуктивность работы сотрудников и компании в целом, опираясь на значения фактических показателей бизнес-процессов и сравнивая их с плановыми.

Пользователи данного продукта будут быстро обучаться работе в системе, так как продукт имеет простой интерфейс, построенный по принципу отображения невыполненных задач. [25]

«ПитерСофт: Управление процессами» позволит контролировать деятельность компании, повысит прозрачность и управляемость процессов, протекающих в компании, ускорит исполнение бизнес-процессов, сократит время согласований, сэкономит время руководителей отделов и их сотрудников, повысит качество работы компании в целом. [25]

Компании «Макс» предлагается функционал продукта «ПитерСофт: Управление процессами» - «Бизнес-процессы», позволяющий:

) Составлять формализованное описание процессов. Каждый процесс будет описываться в виде последовательности задач (работ), которые будет необходимо выполнить сотрудникам (исполнителям). Настройка будет выполняться наглядно, в виде схемы или модели процесса. Схема будет включать в себя циклы, условия, по которым система будет определять направление движения процесса, т.е. маршрут, участки параллельного или последовательного выполнения задач, связи между процессами. Далее будет проектироваться внешний вид задач, объем отображаемой информации и правила ее изменения, а также будут определяться исполнители и сроки выполнения (рисунок 2.8.).

Рис. 2.8. Формализованное описание процессов

) Запускать бизнес-процессы на выполнение. Запуск процесса сможет быть активизирован как пользователем, так и произвольным событием (например, проведением какого-либо документа), либо наступлением определенного момента времени. На основании настроенных шаблонов процессов будут создаваться уже экземпляры процессов, в рамках которых исполнителям ставятся задачи. Помимо обычных задач в ходе процесса могут выполняться обработки, т.е. автоматические действия над объектами системы, например, создающие новые документы и заполняющие их на основании данных из процесса.

) Оповещать сотрудников о появлении новых задач. Система будет предупреждать исполнителей и ответственных лиц о появлении новых задач, о приближении срока выполнения задачи. Оповещение может осуществляться внутри системы, либо по электронной почте. Сотрудники, выполнив поручение, смогут вносить в задачу необходимую сопутствующую информацию, которая после выполнения какой-либо задачи сразу будет доступна другим участникам процесса (рисунок 2.9.).

Рис.2.9. Оповещение о появлении новых задач

) Контролировать ход выполнения процессов. С помощью отчетов руководители отделов в любой момент смогут проследить, на какой стадии находится выполнение какой-либо задачи, в каком статусе находится документ, который его интересует, также смогут просмотреть статистику выполнения задач за различные периоды времени, выяснить, какие именно задачи своевременно не были выполнены и какими сотрудниками.

) Осуществлять обмен информацией с документами системы. Будет иметься возможность передачи заданных параметров из бизнес-процесса в документы, и из документов в бизнес-процессы.

) Определять для документов системы индивидуальные наборы статусов, отражающие их состояние, а также управлять данными статусами при выполнении действий над документами.

) Настраивать гибкие ограничения доступа к данным. Возможность обмена данными между документами системы и процессами обеспечивает простую и продуктивную реализацию коллективной работы пользователей над каким-либо документом, при этом определяя границы ответственности каждого исполнителя, вплоть до полей документа.

) Анализировать информацию о выполнении процессов. На основе полученных результатов оптимизировать процессы компании. [25]

Добавляя к функционалу типового решения «1С: УПП» модуль управления процессами от «ПитерСофт», компания «Макс» подойдет к созданию корпоративной информационной системы класса ERPII на платформе «1С: Предприятие 8», данная система позволит организовать взаимодействие между сотрудниками разных отделов, организовать рабочее место руководителя, а также менеджеров, упорядочить работу нескольких пользователей с одним документом.[25]

Стоимость продукта «ПитерСофт: Управление процессами» функционал «Бизнес-процессы» (включает лицензию на десять рабочих мест и подписку на техническое обслуживание на 12 месяцев) 60600 рублей. [25]

Для расчета эффективности внедрения IT-решений обычно используются показатели возврата инвестиций (ROI) (Таблица 2.3.2.) и расчет совокупной стоимости владения (TCO) (Таблица 2.3.1.).

Проводится расчет совокупной стоимости владения ТСО программного продукта «ПитерСофт: Управление процессами» функционала «Бизнес-процессы» (Таблица 2.3.2.).

Совокупная стоимость владения (ТСO) информационной системой - сумма прямых и косвенных затрат, которые несет владелец системы за период жизненного цикла системы.

Цель ее применения - получить картину, которая отражала бы реальные затраты, связанные с приобретением определенных средств и технологий, и учитывала все аспекты их последующего использования.

К затратам относится:

. Покупка самого программного продукта (стоимость внедрения);

. Затраты на эксплуатацию программного продукта (тех.поддержка);

. Затраты на обучение сотрудников, работающих в данной программе;

. Иные затраты (связанные с работой программы - электроэнергия, связь)

Таблица 2.3.1. Расчет совокупной стоимости владения ТСО программного продукта «ПитерСофт: Управление процессами» функционала «Бизнес-процессы»

Наименование затрат

Цена «ПитерСофт: Управление процессами»

Стоимость внедрения

Включает лицензию на 10 рабочих мест и подписку на техническое обслуживание на 12 месяцев: 60 600 рублей

Затраты на техническую поддержку


Затраты на обучение сотрудников

2 дня по 4 часа: 6 000 рублей

Иные затраты

Электроэнергия: 90 000 рублей/год Связь: 45 000 рублей/год

ИТОГО

201 600 рублей


Таким образом, совокупная стоимость владения программного продукта «ПитерСофт: Управление процессами» функционал «Бизнес-процессы» будет составлять 201 600 рублей.

Рассчитывается коэффициент возврата инвестиций (определяемый отношением прибыли к затратам на приобретение программы) (Таблица 2.3.2.).

Таблица 2.3.2.

Наименование показателя

Значение

Выручка за 2010 год (P)

725 367 рублей

Затраты на внедрение программы (ТСО)

201 600 рублей

Коэффициент возврата инвестиций (ROI) (Р/ТСО)

3,6

Срок окупаемости капитальных вложений (PP) (TCO/P), месяцев

0,3


Таким образом, основными эффектами от внедрения данного продукта в компанию «Макс» будут являться:

) Прозрачность процессов, протекающих в организации, повышение управляемости. В любой момент времени можно будет выяснить, на каком этапе находится выполнение задачи, в каком статусе находится документ, а также собрать статистику выполнения задач за разные периоды времени.

) Повышение исполнительской дисциплины. Полный контроль над всеми этапами работ и персональное назначение задач будет стимулировать сотрудников к более ответственному выполнению своих обязанностей.

) Выявление «узких мест» в работе компании. Исходя из анализа статистики выполнения процессов, можно будет определить участки с наибольшим количеством задач выполненных с ошибками или невыполненных вовремя, и оперативно принять меры по их устранению.

) Создание единого информационного пространства. Объединение разных хранилищ информации в единую систему.

) Безопасность. Система обеспечивает доступ к данным строго в соответствии с назначенными правами пользователей.

) Экономия времени руководителей. Сложный процесс один раз настроен и не требует постоянного контроля и надзора, средства наблюдения доступны в реальном времени со своего рабочего места.

) Экономия времени сотрудников. Система уведомлений и напоминаний помогает сотрудникам правильно организовать свою и совместную работу, повышается эффективность деятельности и уменьшается время на поиск нужной информации. Программа позволяет избежать многократного ввода одних и тех же данных, используя в процессах информацию из документов учетной системы, и наоборот, создавая или модифицируя документы на основе информации из бизнес-процессов.

Из полученных результатов в Таблице 2.9 известно, что срок окупаемости от внедрения данного продукта будет примерно 3 месяца.

Заключение

Использование информационных технологий для управления предприятием делает любую компанию более конкурентоспособной за счет повышения ее управляемости и адаптируемости к изменениям рыночной конъюнктуры. Подобная автоматизация позволяет:

) Повысить эффективность управления компанией за счет обеспечения руководителей и специалистов максимально полной, оперативной и достоверной информацией на основе единого банка данных;

) Снизить расходы на ведение дел за счет автоматизации процессов обработки информации, регламентации и упрощения доступа сотрудников компании к нужной информации. Изменить характер труда сотрудников, избавляя их от выполнения рутинной работы и давая возможность сосредоточиться на профессионально важных обязанностях;

) Обеспечить надежный учет и контроль поступлений и расходования денежных средств на всех уровнях управления;

) Руководителям среднего и нижнего звеньев анализировать деятельность своих подразделений и оперативно готовить сводные и аналитические отчеты для руководства и смежных отделов;

) Повысить эффективность обмена данными между отдельными подразделениями, филиалами и центральным аппаратом;

) Гарантировать полную безопасность и целостность данных на всех этапах обработки информации.

В данной дипломной работе были рассмотрены виды информационных систем управления предприятием, их четыре вида - это MRP, MRP II, ERP, CRM-системы.

Каждая из них предназначена для ведения финансовой, хозяйственной, производственной деятельности компании.

Выбор информационной системы для предприятия должен проходить организованно в рамках соответствующего проекта. Ответственность за организацию проекта лежит на руководстве предприятия, так как система в основном выбирается для высшего и среднего уровней руководителей - они являются основными потребителями предлагаемой функциональности.

В работе была рассмотрена специфика ERP-систем для торговли, которые они необходимы торговым компаниям, с потребностью в быстрой обработке больших объемов информации для обеспечения своего преимущества среди конкурентов.

Тема дипломной работы рассматривалась на примере торговой компании «Макс», которая создана в 1995г. как предприятие крупнооптовой торговли табачными и кондитерскими изделиями.

Был проведен финансово-экономический анализ деятельности компании «Макс», который показал, что в целом, хозяйственная деятельность компании является эффективной. Компания кредитоспособна, имеет достаточные оборотные средства для обслуживания кредиторской задолженности, что является основным показателем платежеспособности.

В компании «Макс» рассматривалось применении такой информационной системы, как «1С: УПП» (Управление производственным предприятием), класса ERP. Данная система создает единое пространство для отображения финансово-хозяйственной деятельности компании, а также возможности для осуществления каких-либо действий, в зависимости от отделов в компании.

Использование системы 1С: УПП рассматривается в отделе бухгалтерии, отделе логистики, отделе продаж.

Конфигурация «Управление производственным предприятием» в компании «Макс» предоставляет руководству широкие возможности анализа, планирования и гибкого управления ресурсами компании для повышения ее конкурентоспособности.

В дипломной работе были представлены рекомендации по улучшению деятельности компании, при помощи внедрения программного продукта «ПитерСофт: Управление процессами» функционал «бизнес-процессы», который идет в дополнение к уже имеющейся в компании «Макс» системе «1С: УПП».

«ПитерСофт: Управление процессами», предназначен для автоматизации бизнес-процессов, организации электронного документооборота, ведения электронного архива документации. Внедрение такого продукта поможет компании вести контроль над всеми этапами работ, что обеспечит выполнение процессов в срок, также поможет составлять бизнес-процессы, для улучшения своей деятельности и получения конкурентных преимуществ. При этом стоимость продукта «ПитерСофт: Управление процессами» функционал «Бизнес-процессы» (включает лицензию на десять рабочих мест и подписку на техническое обслуживание на 12 месяцев) 60600 рублей.

Список источников

управление информационный erp торговый

1.       Алехина Г.В. Информационные технологии в экономике и управлении.- М., 2009.-230 с.

.        Арсентьев А.В. ERP в торговле: наших бьют. Портал iBusiness, февраль 2011 [электронный ресурс].- Режим доступа: http://www.navicongroup.ru/about/news_and_doings/publications/2949/

.        Балдин К.В. Информационные системы в экономике, 2008 - 395 с.

.        Барановская Т.П., Лойко В.И. Информационные системы и технологии в экономике. М.: Финансы и статистика, 2008.- 420 с.

.        Баронов В.В. Автоматизация управления предприятием.-М.: ИНФРА-М, 2008.-240 с.

.        Библиотека Интернет Индустрии I2R.ru [сайт].- Режим доступа: http://www.i2r.ru/static/342/

.        Божко В.П., Власов Д.В., Гаспариан М.С. Информационные технологии в экономике и управлении. Учебно-методический комплекс. - М.: Изд. центр ЕАОИ. 2008. - 120с.

.        Бунтова О.Г. Введение в ERP-системы. SAP, Галактика-ERP. Учебное пособие, Уральский госуниверситет, Екатеринбург, 2008 - 167 с.

.        Бухгалтерская отчетность ООО «Макс» за период с 2006 - 2010 гг.

.        Венделева М.А., Вертакова Ю.М. Информационные технологии управления. ЮАЙТ-ИЗДАТ, 2011.- 462 с.

.        Городецкий А.Я. Информационные системы. Вероятностные модели и статистические решения. Учеб. пособие. - СПб: Изд-во СПбГПУ, 2008.-326 c.

.        Группа компаний «Тоникс» [сайт].- Режим доступа: http://tonics.ru/

.        Должностные инструкции ООО Торговая компания «Макс»

.        Дэниел О’Лири [пер. с англ. Ю.И.Водянова].ERP-системы. Современное планирование и управление ресурсами предприятия.-М.: ООО «Вершина», 2008.-272 с.

.        Киселица Е.П. Информационные ресурсы и технологии в менеджменте: учебное пособие. Тюмень: Издательство Тюменского государственного университета, 2010. 260 с.

.        Круглова Н.Ю. Основы менеджмента: учеб. пособие.- М.: КноРус, 2009.- 512 с.

.        Ковалев В.В. Финансовый менеджмент: учеб.- М.: ТК Велби, Изд-во Проспект, 2008.-448 с.

.        Матвейкин В.Г. Информационный менеджмент. Тамбов, Издательство ТГТУ, 2009г.

.        Мишенин А.И. Теория экономических информационных систем: учеб. М.: Финансы и статистика, 2010.- 200 с.

.        Мишин В.М. Исследование систем управления: учеб. 2-е изд.-М.: ЮНИТИ, 2008. - 527 с.

.        Никитин А.В., Рачковская И.А., Савченко И.В. Управление предприятием (фирмой) с использованием информационных систем: учеб.- М.: ИНФРА-М, 2009.- 188 с.

.        Орлов А.И. Менеджмент. Учебник. М.: Издательство «Изумруд», 2008.

.        Орлова М.В. Информационные системы в экономике: Учебное пособие. Часть 1. - Воронеж: Изд-во ВГУ, 2008.

.        Петров В.Н., Избачков Ю.С. Информационные системы. Учеб.для вузов.2-е изд., 2008.-656 с.

25.    «ПитерСофт: Управление процессами» [сайт].- Режим доступа: http://www.piter-soft.ru/automation/

.        Провалов В.С. Информационные технологии управления. М.: Флинта, 2008.-375 с.

.        Самардак А.С. Корпоративные информационные системы. Владивосток, 2008.

.        Семенов М.И., Трубилин И.Т., Лойко В.И., Барановская Т.П. Автоматизированные информационные технологии в экономике: учеб. М.: Финансы и статистика, 2009.-410 с.

.        Статья: ERP-системы в торговле. [электронный ресурс].- Режим доступа:http://www.erp-online.ru/phparticles/show_news_one.php?n_id=399

.        Статья: ERP-системы в торговле. [электронный ресурс].- Режим доступа: http://www.intalev.ru/agregator/it/id_21993/?date=-

.        Статья: Планирование и управление основной деятельностью промышленного предприятия. Технологии корпоративного управления. Портал ITeam. [электронный ресурс].- Режим доступа: http://www.iteam.ru/publications/it/section_55/article_2206

.        Титоренко Г.А. Информационные системы в экономике: учеб. М.: ЮНИТИ-ДИНА, 2008.-463 с.

.        Торговая группа «Макс» [сайт]. - Режим доступа: http://www.tgmax.ru/

.        Трофимова В.В. Информационные технологии.: учеб, 2011.- 624 с.

.        Устав общества ООО Торговая компания «Макс»

.        Шуремов Е.Л., Чистов Д.В., Лямова Г.В. Информационные системы управления предприятиями

.        Ясенев В.Н. Информационные системы и технологии в экономике. Юнити-Дана, 2008. - 560 с.

.        1С: Предприятие [сайт].- Режим доступа: http://v8.1c.ru/enterprise/

.        TAdviser [сайт].- Режим доступа: http://www.tadviser.ru/

Похожие работы на - Усовершенствование деятельности организации с помощью использования информационной системы управления

 

Не нашли материал для своей работы?
Поможем написать уникальную работу
Без плагиата!
Без нейросетей!