Разработка базы данных в Microsoft Access

  • Вид работы:
    Курсовая работа (т)
  • Предмет:
    Информационное обеспечение, программирование
  • Язык:
    Русский
    ,
    Формат файла:
    MS Word
    3,05 Мб
  • Опубликовано:
    2012-05-15
Вы можете узнать стоимость помощи в написании студенческой работы.
Помощь в написании работы, которую точно примут!

Разработка базы данных в Microsoft Access

Содержание

 

Введение

1. Проектирование базы данных

1.1 Анализ и постановка задач

1.2 Определение предметной области

1.3 Определение сущностей

1.4 Взаимосвязи между сущностями

1.5 Задание первичных ключей, определение атрибутов сущностей

1.6 Представление пользователю

1.7 Описание физической модели

1.8 Ограничение проектного решения

2. Разработка Программной Среды

2.1 Интерфейс пользователя

2.2 Работа с данными

3. Документация пользователя

3.1 Системные требования

3.2 Назначение программной среды

3.3 Инструкция пользователя

Заключение

Литература

Приложения

Введение

Целью данной курсовой работы является систематизация, закрепление и расширение теоретических знаний и практических навыков при решении конкретных задач по разработке информационного и программного обеспечения объектов автоматизации.

Задачами данной курсовой работы является обучение методам концептуального, логического и физического проектирования баз данных, углубление знаний по исследованию систем управления базам данных (СУБД) для реализации концептуальной, логической и физической моделей.

Данная предпроектная работа выполняется средой разработки Microsoft Access 2007. Программа Access позволяет обеспечить ввод данных в таблицы базы данных, их хранение и сопровождение, а также получать из совокупности этой информации нужные данные.

В базу данных программы внесены данные о вакансиях, работодателях, соискателях, льготах, а также имеется информация о сотрудниках. Программа дает возможность просматривать и добавлять данные о вакансиях, соискателях, работодателях.

В курсовой работе выполняется предпроектное обследование предметной области, проектирование информационной и программного обеспечения, реализация программного обеспечения, тестирование готового программного продукта, а также подготавливается конструкторская документация (пояснительная записка, руководство пользователя).

база информационная пользователь программный

1. Проектирование базы данных


1.1 Анализ и постановка задач


Программная система так же должна содержать то количество информации, которое является необходимым достаточным для ее работы. Для этого база должна быть грамотно спроектирована. В результате разработки в моей системе осуществлены следующие функции:

)        обеспечение более быстрого и удобного поиска сотрудникам необходимой информации

2)      обеспечение большей защиты информации от несанкционированного доступа.

Информационная система обеспечивает выполнение операций над информацией:

)        добавление новой информации

2)      изменение информации

)        сохранение информации.

1.2 Определение предметной области


Для эффективной работы биржи труда необходима, информация о работодателях, соискателях и вакансиях. Исходя из этого, выделили следующие справочники:

)        работодатель

2)      соискатели

)        вакансии.

1.3 Определение сущностей


Сущность (объект) - в реляционной теории баз данных элемент информационной системы, информация о котором сохраняется. Объект может быть реальным и абстрактным. Каждый объект обладает определенным набором свойств, которые запоминаются в информационной системе.

На этом этапе принимается решение о том, какая информация и в каких таблицах будет храниться. Исходя из обследования предметной области задачи, информационная система должна содержать следующие сущности:

)        т_вакансии - информация о вакансиях

2)      т_работодатель - информация о работодателях

)        т_соискатели - информация о соискателях

)        т_сотрудники - данные о сотрудниках.

Помимо перечисленных выше сущностей, существуют еще вспомогательные:

)        т_льготы - данные о льготниках

2)      т_просмотры - информация о просмотрах вакансий соискателями.

1.4 Взаимосвязи между сущностями


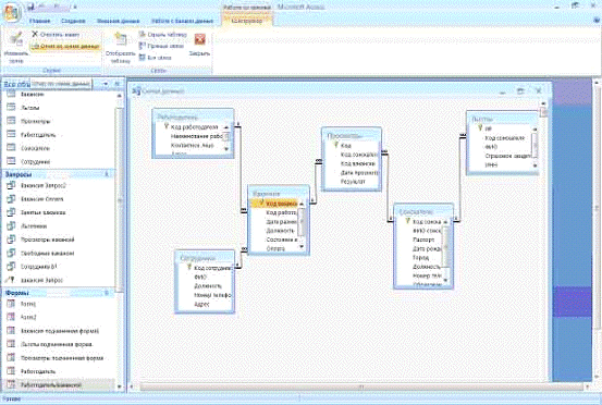
Существующие взаимосвязи между сущностями представлены на рисунке 1.

Рисунок 1

Связи между объектами определены как связи "один ко многим". Одной записи данных первого объекта (основного) соответствует несколько записей второго объекта (подчиненного).

1.5 Задание первичных ключей, определение атрибутов сущностей


Сущности, атрибуты, ключи и вид данных представлены в таблице 1.

Таблица 1 Определение атрибутов и задание первичных ключей

Сущность

Первичный ключ

Атрибуты

Т_Вакансия

Код_вакансии

Код_вакансии Код_работодателя Дата_размещения Должность Состояние_вакансии Оплата Код_сотрудника

Т_Работодатель

Код_работодателя

Код_работодателя Наименование_работодателя Контактное_лицо Адрес Телефон

Т_соискатели

Код_соискателя

Код_соискателя ФИО_соискателя Паспорт Дата_рождения Город Должность Номер_телефона Образование Опыт_работы

Т_сотрудники

Код_сотрудника

Код_сотрудника ФИО Должность Номер_телефона Адрес

Код

Код Код_соискателя Код_вакансии Дата_просмотра Результат

Т_льготы

Код_соискателя

Код_соискателя ФИО Страховое_свидетельство ИНН Паспорт


На данном этапе были определены атрибуты сущности, а также альтернативные и первичные ключи. После определения сущностей и их атрибутов можно приступить к созданию связей таблиц.

1.6 Представление пользователю


Исходя из описанных требований и ограничений, можно построить диаграмму использования администратора данной информационной системы.

Результат данного построения можно увидеть на рисунке 2.

Рисунок 2. "Общая диаграмма использования"

1.7 Описание физической модели


Процесс проведения модели данных в соответствии требований реляционных баз данных называется нормализацией. Описание этого процесса приводится в таблице 2.

Таблица 2 Описание физической модели

Наименование поля

Тип данных

Примечание

1

2

3

Т_Вакансии

Код вакансии

Числовой

Ключ

Код работодателя

Числовой

Длинное целое

Дата размещения

Дата/время

Краткий формат даты

Должность

Текстовый

40

Состояние вакансии

Текстовый

255

Оплата

Денежный

Денежный

Код сотрудника

Числовой

Длинное целое

Т_Льготы

Счетчик

Ключ

Код соискателя

Числовой

Длинное целое

ФИО

Текстовый

255

Страховое свидетельство

Текстовый

255

ИНН

Числовой

Длинное целое

Паспорт

Числовой

Длинное целое

Т_Просмотры

Код

Счетчик

Ключ

Код соискателя

Числовой

Длинное целое

Код вакансии

Числовой

Длинное целое

Дата просмотра

Дата/время

Результат


255

Работодатель

Код работодателя

Числовой

Ключ

Наименование работодателя

Текстовый

50

Контактное лицо

Текстовый

255

Адрес

Текстовый

50

Телефон

Числовой

Длинное целое

Т_Сотрудники

Код соискателя

Числовой

Ключ

ФИО

Текстовый

255

Должность

Текстовый

255

Номер телефона

Числовой

Длинное целое

Адрес

Текстовый

255

Т_Соискатели

Код соискателя

Числовой

Ключ

ФИО соискателя

Текстовый

255

Паспорт

Числовой

Длинное целое

Дата рождения

Дата/время

Краткий формат даты

Город

Текстовый

255

Должность

Текстовый

255

Номер телефона

Числовой

Длинное целое

Образование

Текстовый

255

Опыт работы

Текстовый

255



1.8 Ограничение проектного решения


По завершению разработки данной автоматизированной информационной системы были выявлены следующие ограничения:

)        один соискатель может выбрать одну вакансию

2)      не реализовано очищение таблицы "Т_Вакансии".

2. Разработка Программной Среды


Разработка программной среды предусматривает действия и задачи выполняемые разработчиком, и охватывает работы по созданию программного обеспечения и его компонентов, в соответствии с заданными требованиями, в нашем случае автоматизированной информационной системы биржи труда.

)        алгоритм работы программной среды. На этом этапе определяется состав программных модулей, выполняемыми ими функциями и связи между ними. Определение алгоритма работы является определяющим этапом на стадии разработки

2)      разработка интерфейса пользователя. Предполагает взгляд на систему со стороны пользователя, удобный ввод информации в базу

)        создание таблиц по графическому представлению информационной системы осуществляется на основе доступных возможностей среды разработки по работе выбранной СУБД и представляет собой отображение таблиц из базы данных в приложения

)        создание запросов пользователя. Для динамического отображения данных, действительно необходимых пользователю, предназначены запросы на языке SQL. Интеграция языка в программный код осуществляется именно на этом этапе

)        создание отчетов является логичным завершением операции выборки данных из таблицы при помощи запроса.

2.1 Интерфейс пользователя


С самого начала разработки программного продукта много усилий программистов сосредоточены на интерфейс, графическую оболочку, с помощью пользователи общаются с программой.

Интерфейс - это внешняя оболочка приложения вместе с программами управления доступом и другими скрытыми от пользователя механизмами управления, дающая возможность работать с документами, данными и другой информацией, хранящийся в компьютере или за его пределами.

Главная цель любого приложения - обеспечить максимальное удобство и эффективность работы с информацией: документами, базами данных, графикой или изображениями. Хорошо разработанный интерфейс гарантирует удобство работы с приложениями и, в конечном итоге, его коммерческий успех.

Проектирование интерфейса - процесс циклический. На этом этапе разработки приложения желательно чаще общаться с пользователями и заказчиками приложения для выработки наиболее приемлемых по эффективности, удобству и внешнему виду интерфейсных решений.

Выбор того или иного типа интерфейса зависит от сложности разрабатываемого приложения, поскольку каждый из них имеет некоторое недостатки и ограничения и предназначен для решения определенных задач.

При разработке пользовательского интерфейса придерживаются следующих правил:

)        постоянное цветовое решение всех форм

2)      выравнивание всех однородных объектов каждой формы вдоль строго определенных линий

)        одна, максимум две, шрифтовые гарнитуры на всю форму

)        одни и те же правила оформления текста на каждой форме равные величины расстояний между функциональными блоками на каждой форме, одинаковая ширина полей и отступов.

2.2 Работа с данными


Работа пользователя с таблицами осуществляется при заполнении соответствующей формы. В данной системе данные хранятся в четырех основных таблицах и двух вспомогательных. Для ввода информации в базу данных используется справочная информация с выпадающими списками. Работа пользователя с таблицами осуществляется при заполнении из соответствующей вкладки, путем ввода напрямую данных в связанные поля с базой. Также данные можно вывести в простейшие отчеты.

3. Документация пользователя


3.1 Системные требования


Комплектации вычислительной техники должна быть не ниже, чем следующие параметры:

)        процессор Intel или AMD с тактовой частотой 1000 MHz графический адаптер SVGA

2)      расширение экрана минимум 800 на 600 пикселей

)        мышь, клавиатура.

Для хранения информации используемой в системе, требуется не менее 150Мб на жестком диске.

Требования к программным средствам:

)        ЭВМ должна работать с операционной системой Windows 7

2)      требуется установленный пакет Microsoft Office 2007.

3.2 Назначение программной среды


Программный продукт предназначен для упрощения и хранения информации о вакансиях и предоставления этой информации соискателям. Область применения данного программного средства являются биржи труда.

3.3 Инструкция пользователя


Работа с приложением для пользователя начинается с запуска файла "Биржа труда". Появляется главная форма. Данная форма показана на рисунке 3

Рисунок 3

Кнопка "Просмотр вакансий" открывает форму, которую мы видим на рисунке 4

Рисунок 4

В этой форме показаны все требующиеся вакансии у работодателей.

При нажатии на кнопку "Просмотр соискателей" открывается форма, которая показана на рисунке 5.

Рисунок 5

В ней можно просмотреть соискателей, которые ищут вакансии.

При нажатии кнопки "Список просмотров" открывается форма, которая показана на рисунке 6.

Рисунок 6

В этой форме можно посмотреть, какие вакансии рассматривали соискатели и на какие они устроились.

При нажатии на кнопку "Просмотр сотрудников" открывается форма которая показана на рисунке 7

Рисунок 7

В этой форме можно просмотреть список сотрудников биржи труда.

При нажатии на кнопку "Просмотр льготников" открывается форма, которая показана на рисунке 8

Рисунок 8

В этой форме, можно посмотреть какие соискатели имеют льготы.

При нажатии на кнопку "Просмотр работодателей" открывается форма, которая показана на рисунке 9.

Рисунок 9

В этой форме можно посмотреть список работодателей.

При нажатии на кнопку "Выход" база данных "Биржа труда закрывается".

Заключение


В программе по "Автоматизации биржи труда" реализован учет информации о числе соискателей устроившихся на работу. Программа дает возможность добавлять, просматривать данные о вакансиях, работодателях, льготах и сотрудниках.

Созданная база данных позволяет частично продемонстрировать работу системы "Автоматизации биржи труда": заполнение базы данных, получение информации в виде отчетов и с помощью форм.

При подготовке данной курсовой работы мною были получены и углублены знания по технологии создания базы данных с помощью программы MS Access.Access объединяет сведения из разных источников в одной реляционной базе данных. Создаваемые формы, запросы и отчеты позволяют быстро и эффективно обновлять данные, получать ответы на вопросы, осуществлять поиск нужных данных, анализировать данные, печатать отчеты, диаграммы и почтовые наклейки.

В базе данных сведения из каждого источника сохраняются в отдельной таблице. При работе с данными из нескольких таблиц устанавливаются связи между таблицами. Для поиска и отбора данных, удовлетворяющих определенным условиям, создается запрос. Запросы позволяют также обновить или удалить одновременно несколько записей, выполнить встроенные или специальные вычисления. Для просмотра, ввода или изменения данных прямо в таблице применяются формы. Форма позволяет отобрать данные из одной или нескольких таблиц и вывести их на экран, используя стандартный или созданный пользователем макет. Для анализа данных или распечатки их определенным образом используется отчет.

Литература


1.      ГОСТ 2.105-95. Единая система конструкторской документации. Общие требования к текстовым документам. - Введен в действие постановлением Госстандарта РФ от 8 августа 2008 г. N 426.

2.      ГОСТ 2.301-68. Единая система конструкторской документации. Форматы. - Утв. Госстандартом СССР в декабре 2008

.        ГОСТ 7.70-96. Описание баз данных и машиночитаемых информационных массивов состав и обозначение характеристик. - М.: изд-во стандартов, 1980

.        ГОСТ 19.701-90 (ИСО 5807-85). Схемы алгоритмов, программ данных и систем. Условные обозначения. - М.: Изд-во Стандартов, 1992

.        Гурвиц, Г.А., Microsoft Access 2009. Разработка приложений на реальном примере - СПб.: БХВ-Петербург, 2007

.        Зиглер К. Методы проектирования программных систем. - М.: Мир, 1985

.        Крёнке Д.А. Теория и практика построения баз данных.9-е изд. - СПб.: Питер, 2006

.        Маленко, Д.Ю., Новые возможности для разработчиков SQL Server - М.: СОЛОН-Пресс, 2006

Приложения


Приложение А

 

Выходная документация

Выходной документацией в данной программе являются отчеты:

)        отчет "Вакансия", здесь выводится информация о вакансиях.

 

Рисунок 10

) отчет "Льготники", здесь выводится информация о льготниках.

Рисунок 11

) отчет "Просмотры" здесь выводится информация о просмотрах вакансий соискателями.

Рисунок 12

) отчет "Работодатель" здесь выводится информация о работодателях.

Рисунок 13

) отчет "Соискатели" здесь выводится информация о соискателях.

Рисунок 14

) отчет "Сотрудники" здесь выводится информация о сотрудниках биржи труда.

Рисунок 15

) отчет "Число занятых вакансий" здесь выводится информация о числе занятых вакансий у каждого работодателей.

Рисунок 16

) отчет "Число свободных вакансий" здесь выводится информация о числе свободных вакансий у каждого работодателя.

Рисунок 17

) отчет "Результат устроившихся льготников" здесь выводится информация о устроившихся соискателях имеющих льготы на вакансии.

Рисунок 18

Похожие работы на - Разработка базы данных в Microsoft Access

 

Не нашли материал для своей работы?
Поможем написать уникальную работу
Без плагиата!
Без нейросетей!