Проектирование транкинговой сети связи

  • Вид работы:
    Дипломная (ВКР)
  • Предмет:
    Информатика, ВТ, телекоммуникации
  • Язык:
    Русский
    ,
    Формат файла:
    MS Word
    346,76 kb
  • Опубликовано:
    2011-08-05
Вы можете узнать стоимость помощи в написании студенческой работы.
Помощь в написании работы, которую точно примут!

Проектирование транкинговой сети связи

Федеральное агентство связи Государственное общеобразовательное учреждение Высшего профессионального обучения “Сибирский государственный университет телекоммуникаций и информатики” (филиал)

Хабаровский институт инфокоммуникаций Факультет заочного обучения









Курсовой проект

по дисциплине: Системы радиосвязи с подвижными объектами

на тему: Проектирование транкинговой сети связи

Выполнила: студентка 4 курса ФЗО

специальности МТС (уск.)

Малышева В.В.




Хабаровск 2010

Содержание

Задание

Введение

. Определение рабочего диапазона частот

. Определение среднего значения размеров зон обслуживания

. Частотное планирование сети

.1 Разработка плана размещения базовых станций

.2 Определение числа радиочастотных каналов при одной зоне обслуживания без выхода на АТС

.3 Определение числа РЧК при одной зоне обслуживания с выходом на АТС

.4 Определение числа РЧК при наличии нескольких зон радиопокрытия с выходом на АТС через одну базовую станцию

. Расчет зоны обслуживания базовой станции

. Расчет помех в пункте размещения базовой станции

. Расчет дальности радиосвязи

. Структурная схема базовой станции

.1 Структурная схема однозоновой транкинговой системы

.2 Структурная схема многозоновой транкинговой системы

Литература

транкинговая сеть радиосвязь

Задание

Задан тип застройки района обслуживания. Определить рабочий диапазон частот исходя из типа застройки.

. Определить среднее значение размеров зон обслуживания исходя из типа застройки района, мощности радиопередатчика, высоты подвеса антенн и диапазона рабочих частот.

. Произвести частотное планирование сети.

.1 Разработать план размещения базовых станций с учётом топологии местности.

.2 Определение каналов для каждой БС.

.3 Расчёт зоны обслуживания и зоны помех для каждой БС.

. Расчёт дальности радиосвязи.

. Составить схему организации связи.

. Составить структурную схему сети исходя из количества БС.

. Составить структурную схему БС, определив тип базового оборудования.

8. Составить структурную схему однозоновой или многозоновой транкинговой системы.

. Составить структурную схему управления в транкинговой системе.

Исходные данные для выполнения курсового проекта (вариант № 6):

-              Тип застройки: среднеэтажная застройка

-              Вид объекта: мобильные объекты

-              Мощность передатчика: Рпер = 30 Вт

-              Чувствительность приёмника: Ес = 0,5 мкВ

-              Высота подвеса антенны: h = 25м

-              Количество пользователей: 325

-              Перепады высот: Hmax = 250м, Hmin = 50м

-              Коэффициент усиления антенны: G = 7 дБ

-              Коэффициент тяготения: G = 0,35

-              Затухание в АФУ: 10 дБ

-              Среднее число вызовов: С = 4,4

-              Средняя продолжительность разговора: tср = 28 сек

-              Плотность транспорта: V = 7 маш/км2

-              Длина фидера передатчика БС: lперБС = 17 м

-              Длина фидера передатчика АС: lперАС = 1,1 м

-              Потери в фидере: ΔРф = 2,5 дБ

-              Потери в комбайнере: ΔРк = 4 Дб

Также исходные данные приведены в таблице 1.

Таблица 1

Параметры

№ базовой станции


БС1

БС2

БС3

БС4

ai

0,02

0,001

0,025

Ni

375

200

350

350

Gi

0,05

0,13

0,1

0,08


Введение

В настоящее время существует целый ряд систем сухопутной подвижной радиосвязи:

-              системы персонального радиовызова (пейджинг);

-              системы диспетчерской (оперативной) радиосвязи;

-              транкинговые системы радиосвязи;

-              системы сотовой телефонной радиосвязи.

Транкинговые системы радиосвязи стали наиболее успешной реализацией развития систем оперативной мобильной связи, которые обладают высокой эффективностью при интенсивном обмене оперативной информацией для большого количества абонентов, которые могут объединяться в группы по оперативно-функциональным признакам. Предоставляемый транкинговыми системами набор сервисных услуг весьма широк и практически включает в себя все их многообразие: от передачи данных до радиотелефонии и от простого оповещения до автоматического определения местоположения подвижных объектов.

Транкинговые системы радиосвязи - это многоканальные системы, в которых абоненту по его требованию автоматически по заданному алгоритму предоставляется радиоканал и другие ресурсы системы, чем обеспечивается высокая эффективность использования частотного ресурса.

По принципу организации радиоканала все транкинговые системы можно разделить на три условные группы:

-              аналоговые - системы радиосвязи с селективным вызовом (DTMF, Select 5 и т.п.);

-              аналого-цифровые - системы, в которых передача служебной информации при установлении соединения осуществляется в цифровом, а передача в аналоговом режиме (SmarTrunk II, MPT 1327, LTR, EDACS);

-              цифровые - EDACS ProtoCall, TETRA, Astro.

По наличию в системе канала управления:

-              системы, имеющие канал управления на момент установления соединения - SmarTrank II, Selekt 5 и др.;

-              системы с постоянным каналом управления, формируемым различными способами - TETRA, MPT 1327, LTR и др.

По способу предоставления канала связи:

-              постоянный на весь сеанс связи - SmarTrank II, MPT 1327 и др.;

-              предоставляемый только для передачи сообщения и меняется в течение сеанса связи - EDACS, TETRA.

По принципу организации управления базовым оборудованием: децентрализованный - SmarTrank II и др.; централизованный - МРТ 1327, EDACS, TETRA и др. Кроме того, все протоколы транкинговых систем можно разделить на 2 класса:

. Открытые протоколы (MPT 1327, TETRA);

. "Фирменные" протоколы (LTR, SmartNet, SmartZone, EDACS, ESAS и др.).

Открытые протоколы доступны для любого производителя. Эти протоколы рекомендованы для использования во многих странах. Системы с такими протоколами производятся многими фирмами, оборудование ввиду массовости производства и высокой конкуренции, как правило, дешевле, чем в специализированных системах.

В России наиболее известными являются следующие протоколы транкинговых систем: SmarTrank II, MPT 1327, LTR, EDACS и SmartZone. Поэтому в курсовом проекте, при выборе типового оборудования, за основу принят протокол МРТ 1327.

Протокол МРТ 1327 предназначен для создания крупных сетей оперативной радиосвязи с практически неограниченным числом абонентов. Важнейшими достоинствами протокола МРТ 1327 являются:

-              возможность построения многозоновых систем национального масштаба с большим количеством базовых станций, что позволяет «покрывать связью» значительные территории;

-              широкий выбор абонентского и базового оборудования МРТ 1327: его выпускают многие фирмы - Motorola, Tait Electronics, Fylde Microsystems, Bosch, Philips, Nokia, Rohde & Schwarz и др.;

-              протокол не привязан к определённым частотам, что позволяет выбирать их в зависимости от наличия плана частот и соответствующего разрешения ГКРЧ;

-              стандартизация компонентов системы позволяет упростить и удешевить эксплуатацию, обслуживание, развитие и объединение сетей в более крупные системы;

-              обеспечивается возможность экономичной передачи коротких сообщений;

-              протоколы позволяют строить эффективные сети сбора информации от датчиков состояний и аварий;

-              гарантированная модернизация и техобслуживание;

-              осуществление плавного перехода на сигнальные протоколы нового поколения (от аналоговых систем к цифровым системам стандарта TETRA).

Возможности, предоставляемые абонентам транкинговых систем протокола МРТ 1327:

-              индивидуальный вызов мобильной радиостанции;

-              вещательный вызов, при котором вызываемые абоненты могут только слушать информацию;

-              вызов группы абонентов;

-              приоритетный и аварийный вызовы;

-              вложенный вызов, позволяющий включать других абонентов в существующий разговор;

-              соединение с абонентами городской и ведомственной телефонных сетей;

-              переадресация пользователем радиостанции входящих вызовов на другого абонента;

-              постановка вызовов на очередь;

-              защита от несанкционированного доступа.

Транкинговые системы стандарта МРТ 1327 поддерживают режим обмена данными, который обеспечивает передачу: статусных сообщений; коротких до 25 символов; расширенных до 88 символов; сообщений неограниченной длины.

1. Определение рабочего диапазона частот

В данном курсовом проекте задан тип застройки средне этажный, следовательно, можно предположить, что тип местности городской. Для городских районов оптимальным являются диапазоны 300, 450 и 900 МГц. Примем диапазон равный 300 МГц.

2. Определение среднего значения размеров зон обслуживания

Среднее значение размеров зон обслуживания зависит от мощности радиопередатчика, высоты подвеса антенн, типа застройки, района обслуживания, типа абонентской станции и диапазона рабочих частот.

Для среднеэтажной застройки значение ресурсов зон обслуживания мобильных объектов равно 15-30км.

3. Частотное планирование сети

Частотное планирование сети производится на основании расчета зоны уверенной связи для заданного качества приема. При этом надо использовать принцип неравномерного распределения радиочастотного ресурса по территории пропорциональной концентрации абонентов: применять в локальных сетях транкинговой радиосвязи малоканальное оборудование, обеспечивающего обслуживание от 100-200 до 1500-2000 абонентов.

.1 Разработка плана размещения базовых станций

При разработке плана размещения БС руководствуются следующим: приблизительный радиус зоны обслуживания БС для 300 МГц - 10-15км. Исходя из этого, производится предварительное размещение БС с учетом полного или частичного покрытия зоны обслуживания и использование одно - или многозоновой систем. Определение числа ретрансляторов для БС производится исходя из распределения абонентской нагрузки в пределах зоны обслуживания из расчета 80-100 абонентов на канал.

.2 Определение числа радиочастотных каналов при одной зоне обслуживания без выхода на АТС

При расчете числа РЧК предполагается, что весь трафик на сети создается только радио абонентами и полностью распределяется между ними, т.е. тяготение радио абонентов к абонентам АТС. Для определения емкости пучка РЧК требуется знать:

-              N - число радио абонентов;

-              Счнн - среднее число вызовов в ЧНН, создаваемых одним радио абонентом;

-              tср - средняя продолжительность разговора.

Эти данные позволяют рассчитать удельную нагрузку, поступающую от N абонентов в ЧНН:


где  - нагрузка, поступающая от одного абонента в ЧНН, равная:


Зная, что среднее число вызовов в ЧНН, создаваемых одним радиоабонентом, равно 4,4, а средняя продолжительность разговора:

tср = 28 сек = 0,007778 часа,

определяем нагрузку, поступающую от одного абонента в ЧНН:

При постоянной блокировки вызова:

В=5%,

при заданных N = 325,

по графику (рисунка 1) определяем, что требуемое число радиочастотных каналов:

V = 13 каналов.

А удельная нагрузка, поступающая от 250 абонентов, равна:



.3 Определение числа РЧК при одной зоне обслуживания с выходом на АТС

В некоторых случаях радио абоненты транкинговой сети могут иметь выход на АТС. В этом случае часть поступающей нагрузки составляет нагрузка между системой и АТС телефонной сети. На рисунке 2 представлена схема обслуживания базовой станции одной зоны с АТС.

По заданию задан коэффициент тяготения:

G = 0,35,

абонентов сети к АТС. Определим общую нагрузку, создаваемую всеми абонентами, с учетом коэффициента тяготения по следующей формуле:


По графику (рисунок 3) для вычисленного значения:

Ае = 4 Эрл,

найдем емкость пучка каналов V1 для обслуживания нагрузки между системой и АТС.

Емкость пучка каналов V1 = 11 каналов.

3.4 Определение числа РЧК при наличии нескольких зон радио покрытия с выходом на АТС через одну базовую станцию

На рисунке 4 представлена схема при наличии нескольких зон радио покрытия с выходом на одну базовую станцию. Значения , N и G (нагрузка, поступающая от одного абонента в ЧНН, число радио абонентов и коэффициент тяготения) для БС-1, БС-2, БС-3 и БС-4 указаны в таблице 1.


При наличии нескольких базовых станций (БС), одна из них будет главной, которая имеет выход на АТС по кабельным линиям связи. Остальные БС связаны с главной по каналам радиорелейных линий связи. Каждая БСi имеет Ni - количество радио абонентов, причем каждый из них создает нагрузку i. Для каждой БСi задан коэффициент тяготения к АТС - Gi. Трафик каждой БСi поступает к АТС через главную БС. Необходимо рассчитать число радиоканалов:

-              в каждой зоне VБС;

-              между главной БС и АТС - V1;

-              радиорелейной системы, связывающей БСi с главной - Vрр.

Рассчитаем необходимые значения по следующему алгоритму:

. Определим общую поступающую нагрузку для каждой БСi по формуле:


. По графику (рисунок 1) определяем число РЧК по заданным значениям i и Ni:

. Рассчитаем поступающую нагрузку Ае между каждой БСi и АТС с учетом коэффициента тяготения:


. Определим общую поступающую нагрузку от БС к АТС:

. По графику (рисунок 3) определяем емкость пучка каналов V1 между главной БС и АТС по найденному значению Ае общ.: V1 = 9 каналов.

. Определим по расчетным нагрузкам Аei для каждой БСi число радиоканалов радиорелейной системы Vрр, связывающей каждую БС с главной. Определение Vpp производиться по графической зависимости, представленной на рисунке 5.


 

4. Расчет зоны обслуживания базовой станции

Для определения зоны обслуживания БС произведем следующие расчеты:

.        Определим эффективно излучаемую мощность передатчика БС:


где РБС - мощность передатчика БС, равная в данном курсовом проекте:

 или

ΔРф - потери в фидере, равные 2,5 дБ;

ΔРк - потери в комбайнере, равные 4 дБ;

Gо БС - коэффициент усиления антенны БС, равный 7 дБ.

Подставив значения, получаем:

2.       Определим параметр Δh, характеризующий неравномерности рельефа местности. Ориентировочно Δh может быть определено по разности ΔH максимальной и минимальной высотных отметок местности:

,

где

Зная, что Нmax = 250м, а Hmin = 50м, производим расчет:

3.       Определим эффективную высоту передающей антенны БС:


где hБС - высота подвеса антенны БС относительно уровня моря (hБС = 25м);


средний уровень местности относительно уровня моря по высотам hi на удалении 1000+250i метров от БС, равный 1,5м.

4.       Определим медианное значение минимальной напряженности поля сигнала для абонентской станции от БС:


где  - напряженность поля, соответствующая чувствительности приемника АС, дБмкВ/м;

Uсигн - чувствительность приемника, мкВ.

 - действующая длина приемной антенны, м.

GАС - коэффициент усиления антенны АС;

Rвх - входное сопротивление приемника, примем Rвх = 50 Ом;


;

Ко - коэффициент надежности логарифмического распределения зависящий от требуемой надежности связи по времени и месту (Ко = 1,64);

,

где и  - стандартные отклонения сигнала по времени и месту:

(, )

;

ΔЕ и Δh - поправка на неравномерность рельефа местности:

;

.

Подставляя полученные значения, получаем:


5. Расчет помех в пункте размещения базовой станции

Расчет среднего эффективного значения напряженности поля помех в пункте приемной антенны БС производится на частоте f МГц при заданной плотности транспорта в зоне приема V.

На рисунке 6 приведены характеристики радиопомех, наблюдаемые в антеннах БС. При оценке помех определялась зона восприятия помех приемной антенной БС размером в 1 км2, помехи разделялись на три группы в зависимости от плотности транспорта в пределах зоны для каждого момента времени:

-              плотность транспорта в зоне высоких уровней помех (Н) VН = 100 маш./км2;

-              в зоне средних (М) плотность транспорта VМ = 10 маш./км2;

-              в зоне низких уровней помех (L) плотность транспорта VL = 1 маш./км2.

В данном курсовом проекте помеха в зависимости от плотности транспорта находится в зоне средних уровней, т.к. VM = 7 маш./км2


Принимаем среднюю частоту повторения импульсов помех:

Fu = 3650 имп/п,

которая слабо зависит от рабочей частоты; среднеквадратичное отклонение пиковых значений помех принимаем равным:

.

По рисунку 6 для заданного значения V и f находим:

Еи (Еи = 22 дБ).

Затем по следующей формуле найдем среднее эффективное значение напряженности помех:


где Пиз - эффективная ширина полосы пропускания типового измерителя помех, принимаем:

;

Ппр - эффективная ширина полосы пропускания приемника, принимаем .

С учетом собственных шумов аппаратуры среднее эффективное значение напряженности поля суммарных помех:


где GН - номинальная чувствительность приемника, мкВ;

 - затухание в антенном тракте приемника;

 - длина фидера;

(S/N)пр.вх - номинальное отношение сигнал/шум, принимаем равным 10-12;

hд.пр - действующая высота антенны:

.


6. Расчет дальности радиосвязи

Определим напряженность поля, реально создаваемую передающей БС в пункте приема при заданном качестве связи по формуле:


где Ес - напряженность поля сигнала, необходимая для получения заданных показателей качества:

,

где ЕП.ЭФ - среднее эффективное значение напряженности поля суммарных помех, равное 9,43 дБ

R0 = 5-10 дБ - защитное отношение для получения заданного качества приема

С = 8 дБ - значение защитного коэффициента, необходимого для обеспечения требуемого защитного отношения

;

Вр.н. - поправка, учитывающая отличие номинальной мощности передатчика от мощности 1 кВт:


где Рн - номинальная мощность передатчика, равная 30 Вт. Поэтому:

;

Вф - затухание в резонаторах, мостовых фильтрах и антеннах разделителях принимаем равным 3 дБ;

Вh2 - поправка, учитывающая высоту приемной антенны АС, дБ:


Для h2 = 3м: ;

Врел - поправка, учитывающая рельеф местности, отличающийся от Δh=50 м, дБ.

Δh определяется по формуле:

,

где Hmax и Hmin - максимальные и минимальные высотные отметки местности на трассе распространения в выбранном направлении, равные 200 м и 50м.

По графику (рисунок 7) определяем Врел (Врел = 9 дБ)


Ду - усиление приемной и передающей антенны, равное 7 дБ;

Подставляя полученные значения, определяем напряженность поля, реально создаваемую передающей БС в пункте приема при заданном качестве связи:

Определив напряженность поля, по графику (рисунок 8) определяем ожидаемую дальность связи - 40 км.


7. Структурная схема базовой станции

На рисунке 9 представлен общий принцип построения базовой станции.


.1 Структурная схема однозоновой транкинговой системы

Структура однозоновой транкинговой системы представлена на рисунке 10.

Устройство объединения радиосигналов служит для объединения и разветвления сигналов, поступающих от передатчика и приемника ретранслятора. Ретранслятор - это набор приемопередатчиков, обслуживающих одну пару несущих частот. Один ретранслятор может обеспечить два или четыре канала трафика. Четыре канала для обслуживания 50-100 радиоканалов; 8 каналов - 200-500AC; 16 каналов - до 2000 радио абонентов. Зона действия БС на частоте 160 МГц - 40км; на частоте 300 МГц - 25-30км; на частоте 300 МГц - 20км.

Коммутатор обслуживает весь трафик системы. Устройство управления обеспечивает взаимодействие всех узлов БС. Оно обрабатывает вызовы, осуществляет аутентификацию вызывающих абонентов, ведение очередей вызовов, внесение записей в базы данных повременной оплаты.

Терминал технического обслуживания и эксплуатации предназначен для контроля за состоянием системы, проведение диагностики неисправностей, внесение изменений в базу данных абонентов.

В состав центральной станции зоны обслуживания входит несколько приемопередатчиков, количество которых зависит от количества каналов и количества обслуживаемых абонентов.

Приемопередатчик каждого канала контролируется контроллером. Максимальное количество каналов на центральной станции до 24. Одним каналом можно обслужить до 30-50 абонентов. Для взаимодействия всех контроллеров центральной станции используется блок сопряжения, который по общей шине управления соединен со всеми контроллерами, обеспечивая, таким образом, управление, учет и тарификацию соединений.

В России наиболее известными являются следующие протоколы транкинговых систем: SmarTrunk II, MPT 1327, LTR и SmartZone. Протокол MPT 1327 предназначен для создания крупных сетей оперативной радиосвязи с практически неограниченным числом абонентов.


Типовая спецификация оборудования в диапазоне 450 МГц для мобильных объектов:

Базовое оборудование: Количество:

Процессор регионального управления Т1530 1;

Пульт оператора в составе: компьютер и принтер;

Программное обеспечение пульта оператора Т1504 1;

Блок коммутации Т1560 1;

Канальная интерфейсная плата Т1560-02 3;

Интерфейсная плата Т1560-03 на одну 2-х проводную линию 1;

Ретранслятор Т850 (50Вт, 100% реж. работы) 4;

Контроллер транкингового канала Т1510 4;

Системный интерфейс Т1520 1;

Модем Т902-15 2;

Шкаф 3 8RU 2.

Антенно-фидерное оборудование: Количество:

Комбайнер M101-450-TRM 1;

Дуплексный фильтр TMND-4516 1;

Приемная распределительная панель TWR8/16-450 1;

Антенна стационарная ANT 450 D6 - 9 (ус. 6-9 дБ) 2;

Кабель коаксиальный РК 50-7-58 70м;

Разъем для РК 50-7-58 2;

Грозоразрядник 1;

Переходные кабели 8.

Транкинговые радиостанции фирмы TAIT ELECTRONICS LTD:

Носимые Т3035;

Мобильные Т2050.

Небольшие многозоновые системы с централизованным управлением и подключением к АТС наиболее целесообразно строить на базе системы TAITNET фирмы TAIT Electronics.

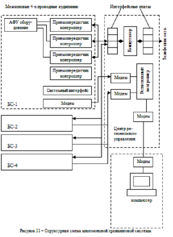
Система TAITNET состоит из центра регионального управления, терминала управления системой, базовых станций и абонентского оборудования. Типовая функциональная схема четырехзоновой транкинговой системы связи TAITNET представлена на блок-схеме (рисунок 11).

7.2 Структурная схема многозоновой транкинговой системы

Система состоит из центра регионального управления, терминала управления системой, базовых станций, абонентского оборудования. В состав центра регионального управления входят: региональный контроллер, коммутатор и интерфейсные платы.

Региональный контроллер (процессор регионального управления Т1530), который осуществляет объединение всех контроллеров Т1510 базовых станций в единую многоканальную многозоновую систему. Этот контроллер может управлять системой, состоящей из 10 зон по 24 канала в каждой зоне. Он собирает информацию от всех подключенных БС и передает ее на терминал управления системой.

Терминал управления системой представляет собой IBM-совместимый персональный компьютер и работает с использованием специального программного обеспечения Т1504 фирмы TAIT Electronics.

Коммутатор Т1560 состоит из коммутационной матрицы и интерфейсных плат. Он обеспечивает коммутацию аудиоканалов при межзоновых соединениях и аудиоканалов с телефонными линиями.

Интерфейсные платы Т1560-03 обеспечивают стык с двухпроводными телефонными абонентскими линиями. Платы Т1560-02 обеспечивают соединение коммутатора Т1560 с трафиковыми каналами БС по выделенным четырех проводным линиям.

Если оператор системы TAITNET располагает абонентской емкостью на АТС, то возможна организация единой нумерации абонентов телефонной сети и абонентов транкинговой системы. Организацию общей нумерации обеспечивает контроллер соединительных линий.


Оборудование базовой станции состоит из антенно-фидерного оборудования, приемопередатчиков Т850, канальных контроллеров Т1510 и системного интерфейса Т1520.

Контроллеры БС поддерживают сеанс связи и взаимодействуют с системным интерфейсом. Системный интерфейс выполняет проверку и учет соединений, выдает информацию о состоянии системы и осуществляет обмен данными с контроллерами БС. Связь с процессором регионального управления обеспечивается по выделенным двух проводным линиям через модем. Для связи абонентов БС с региональным узлом используются 4-х проводные аудиолинии. Контроль и управление базовыми станциями производится региональным контроллером.

В каждой БЗ также имеется системный контроллер. Связь между системными контроллерами базовых станций осуществляется с помощью модемов. Интерфейсные платы в центре регионального управления осуществляют возможность выхода в телефонную сеть общего пользования.

Литература

1. Методические указания и задание на курсовой проект по предмету "Системы связи с подвижными объектами"

. Конспект лекций по предмету "Системы связи с подвижными объектами"

. Каталог "Системы и средства радиосвязи", 1998

. Каталог оборудования фирмы Радиома, 1999

. Сводная таблица характеристик транкинговых радиостанций МРТ-1327

Похожие работы на - Проектирование транкинговой сети связи

 

Не нашли материал для своей работы?
Поможем написать уникальную работу
Без плагиата!
Без нейросетей!