Проектирование автоматизированного рабочего места сотрудника банка по выпуску банковских карт

  • Вид работы:
    Дипломная (ВКР)
  • Предмет:
    Информационное обеспечение, программирование
  • Язык:
    Русский
    ,
    Формат файла:
    MS Word
    677,24 kb
  • Опубликовано:
    2012-01-03
Вы можете узнать стоимость помощи в написании студенческой работы.
Помощь в написании работы, которую точно примут!

Проектирование автоматизированного рабочего места сотрудника банка по выпуску банковских карт

СОДЕРЖАНИЕ

ВВЕДЕНИЕ

.1 Экономическая сущность задачи (сущность задачи и предметная технология её решения)

.2 Характеристика комплекса задач, задачи и обоснование необходимости автоматизации

.3 Постановка целей и задач автоматизации

. ПРОЕКТНАЯ ЧАСТЬ

.1 Информационное обеспечение задачи

.1.1 Информационная модель и её описание

.1.2 Используемые классификаторы и системы кодирования

.1.3 Характеристика первичных документов с нормативно-справочной и входной оперативной информацией

.1.4 Характеристика базы данных

.1.5 Характеристика результатной информации

.2 Программное и технологическое обеспечение задачи

.2.1.Общие положения (дерево функций и сценарий диалога)

.2.2 Схема взаимодействия программных модулей

.2.3 Схема технологического процесса сбора, передачи, обработки и выдачи информации

.3 Контрольный пример реализации проекта и его описание

ЗАКЛЮЧЕНИЕ

СПИСОК ЛИТЕРАТУРЫ

ПРИЛОЖЕНИЯ

Приложение 1

Приложение 2

Приложение 3



Введение


Расчеты с использованием наличных денег чрезвычайно дорого обходятся государственным и коммерческим финансовым структурам. Выпуск в обращение новых купюр, обмен старых, содержание большого персонала, неудобства и большие потери времени рядовых клиентов - все это не лучшим образом сказывается на экономике страны. В России, например, около 20 % стоимости каждого рубля уходит на поддержание его же собственного обращения. Один из возможных и самых перспективных способов разрешения проблемы наличного оборота - создание эффективной автоматизированной системы безналичных расчетов. По экспертным оценкам, такая система может обеспечить сокращение наличного денежного обращения почти на треть.

С середины XX века начинают появляться автоматизированные системы расчетов с помощью специальных банковских карточек. Пионером этого начинания можно считать платежную систему Diners Club. Затем появляются, такие ныне известные системы, как American Express, VISA, Master Card, Maestro.

В настоящее время этот способ безналичных расчетов получил такое широкое распространение, что трудно себе представить сферу обслуживания, в которой бы они не использовались. Магазины, билетные кассы, гостиницы, всех стран мира обслуживают клиентов, приняв от них пластиковую карточку, как средство оплаты.[5]

Актуальность пластиковой карточки проявляется во всем: при совершении крупных сделок, в путешествии, облегчает расчеты в супермаркетах и т. д. Наличие пластиковой карты позволяет не носить с собой крупные суммы денег, что предотвращает их потерю или кражу, также возможен перевод крупной суммы денег на большие расстояния, как бы "из рук в руки". Пластиковая карточка является надежным и удобным средством платежа, так как средствами, имеющимися на счете, может воспользоваться только владелец карточки, знающий код доступа.

Удобство использования пластиковых карт для проведения денежных расчетов без сомнения способствует росту их популярности. В связи с чем все большее число физических и юридических лиц обращается в банки с заявлениями о выдаче пластиков карт.

Чтобы получить пластиковую карту клиенту необходимо заполнить заявление на выдачу карты. Счетом будущей карты может стать либо уже открытый клиентом ранее счет в данном банке, либо новый, открываемый с созданием карты счет. В конце рабочего дня операционист, принимающий заявления от клиентов на получение банковской карты, формирует ведомость заявлений на выпуск карт, а также журнал открытых счетов и передает их в отдел по выпуску банковских карт.

В соответствии с входящими документами, отдел изготавливает карты и передает их операционисту вместе с конвертом с PIN-кодом и ведомостью выпущенных карт.

Автоматизация процесса учета изготовления банковских карт позволит избежать возможных ошибок при изготовлении карты и ускорить процесс формирования необходимых документов и отчетов.

В данном курсовом проекте необходимо спроектировать и реализовать автоматизированное рабочее место (АРМ) сотрудника банка по выпуску банковских карт.

В аналитической части курсовой работы рассматривается состояние предметной области, а также приводится характеристика комплекса задач, задачи и обоснования необходимости автоматизации рассматриваемого процесса.

Проектная часть посвящена описанию принятых решений, в результате проектирования. Здесь приводится описание информационной модели, используемых классификаторов и систем кодирования, также характеризуются первичные (входные) и итоговые (выходные )документы, нормативно-справочная информация, характеризуется база данных проектируемой системы, описывается программное и технологическое обеспечение задачи и приводится контрольный пример реализации проекта.

1.Аналитическая часть

 

.1 Экономическая сущность задачи (сущность задачи и предметная технология её решения)


Развитие системы электронных платежей - один из основополагающих элементов современной экономики. Трудно переоценить важность платежных систем в целом и платежных карт в частности для нашего общества. Удельный вес суммы безналичных операций, совершаемых с применением платежных карт на территории России, постоянно растет.

С каждым годом растет число владельцев банковских пластиковых карт. Многие организации перешли перевод заработной платы своим сотрудникам на их пластиковые карты. Многие физические лица оформляют кредитные и дебитные карты различных платежных систем, поскольку с помощью них удобнее оплачивать покупки и различные услуги не только на территории России.

Все это приводит к росту объемов поступающей в банки информации, которая подлежит обработки и классификации. Это требует применения совершенных технических и программных средств.

Результатом развития программно-аппаратных средств стало создание банковских информационных систем (БИС).

Целями использования БИС являются:

· сокращение времени на проведение операций и оформление документов, увеличение пропускной способности банка;

· сокращение численности персонала, занятой малоквалифицированной рутинной работой;

· улучшение качества обслуживания клиентов;

· повышение квалификации банковского персонала;

· интегрирование в единые банковские системы.

Автоматизация информационных и других технологий банка содействуют улучшению качества обслуживания путем создания автоматизированных рабочих мест (АРМ) для специалистов всех уровней.[4]

Часть задач реализуется различными технологиями, распределяется между различными АРМ и не повторяется, а некоторые задачи становятся функционально избыточными и оформляются при разработке в виде некоторых универсальных технологий, структурно выполненных в форме перемещаемых блоков, одновременно присутствуя в нескольких АРМ и соответствующим образом настраиваясь.

Постоянные изменения, происходящие в сфере деятельности банков и затрагивающие юридическую сферу, экономическую среду и банковские технологии, требуют от системы управления банком высокой степени адаптивности. БИС должны иметь гибкую структуру и быть открытыми системами, т.е. допускающими внесение необходимых изменений в модель в случае каких-либо перестроек в банковской сфере. Поэтому система должна быть ориентирована на автоматизацию управления банковской деятельностью, а не на конкретную задачу чистой автоматизации обработки банковской информации. Другими словами, система должна соблюдать принцип целевого характера управления и удовлетворять требованию открытости для легкого внесения изменений и наращивания функциональных ее возможностей по мере необходимости. Это требование реализуется на принципах строгой параметризованности автоматизируемых объектов и модульности[3]

АРМ сотрудника банка по выпуску банковских карт - один из модулей, входящий в состав единой банковской системы.

Экономическая сущность данного проекта очевидна - с ростом владельцев пластиковых банковских карт растет число подаваемых заявок на их приобретение. Обработка данных заявлений требует точности и внимательности. Даже самый квалифицированный работник банка не способен безошибочно обработать весь поступающий объем информации.

Благодаря автоматизации данной деятельности и введения в эксплуатацию модуля «АРМ сотрудника банка по выпуску банковских карт» сократится количество ошибок при обработке заявлений, сократится количество времени на обслуживание одного клиента. Следовательно, потребуется меньшее количество сотрудников банка на данном участке работы, возрастет количество клиентов банка. Из всего вышесказанного можно сделать вывод, что проектирование и ввод в эксплуатацию АРМ экономически выгодно для коммерческого банка.

Клиент - физическое лицо осуществляет с использованием банковской карты следующие операции:

· получение наличных денежных средств в валюте Российской Федерации или иностранной валюте на территории Российской Федерации;

· получение наличных денежных средств в иностранной валюте за пределами территории Российской Федерации;

· оплату товаров (работ, услуг, результатов интеллектуальной деятельности) в валюте Российской Федерации на территории Российской Федерации, а также в иностранной валюте - за пределами территории Российской Федерации;

· иные операции в валюте Российской Федерации, в отношении которых законодательством Российской Федерации не установлен запрет (ограничение) на их совершение;

иные операции в иностранной валюте с соблюдением требований валютного законодательства <#"535538.files/image001.gif">

Рис. 1.1 - Контекстная диаграмма бизнес-процесса

Представленная контекстная диаграмма состоит из работы «Выпуск банковских карт». На входе имеются ведомость заявлений на выпуск карт, а также журнал открытых счетов, на выходе - готовая банковская карта и ведомость выпущенных карт. Управлениями (правилами), имеющими место в данном бизнес-процессе, являются положения ЦБР, а также нормативные документы и стандарты на изготовление карт. Механизмами работы являются сотрудник банка и оборудование по изготовлению пластиковых карт.

Данная работа (Выпуск банковских карт) можно разделить на три основных этапа - преобразование входной информации, изготовление карты, передача карты операционисту.

На первом этапе поступившая в отдел по производству банковских карт информация (ведомость заявлений и журнал открытых счетов) преобразуется к необходимому для оборудования виду. Далее преобразованная информация подается на вход оборудования, с помощью которого происходит уже непосредственное изготовление карт и генерация PIN-кодов к ним. И последнее - готовую карту передают операционисту, в результате чего формируется конверт с банковской картой и PIN-кодом, а также ведомость выпущенных карт, в которой отмечается передача карты операционисту.

На рисунке 1.2 представлена диаграмма декомпозиции первого уровня.

Рис. 1.2 - Диаграмма декомпозиции первого уровня

Технология изготовления банковских пластиковых карт включает этапы печати, спекания, вырубки и персонализация.

Печать производится на листовом пластике толщиной 0,3 мм, имеющем с одной стороны клеевое покрытие для спекания, с другой - специальный слой для нанесения печати. Печать наносится на два слоя карты - лицевую и оборотную сторону. При печати возможно нанесение индивидуальных данных - имени будущего владельца карты, номера карты и т.д.

После нанесения печати листы пластика запекаются вместе с защитным слоем ламината толщиной 0,08 мм в пресс-ламинаторе под температурой и давлением. Таким образом, готовая карта состоит из четырех слоев: ламинат - пластик-лицо - пластик-оборот - ламинат, и имеет толщину 0,76 мм.

Из спеченного пластика производится вырубка на специальном оборудовании с позиционированием, в результате чего получается пластиковая карта

Нанесение на банковскую карту идентифицирующей информации выполняемое на этапе персонализации. Персонализация карт может быть графической, физической и электрической. На некоторых банковских картах предусматривается воспроизведение фотографии ее держателя. Графическая персонализация карт часто полностью осуществляется на графических принтерах. Физическая персонализация карт осуществляется при помощи эмбоссирования (механическом выдавливании символов на готовой карте). При электрической персонализации карт с магнитной полосой осуществляется кодирование магнитной полосы смарт-карт - запись на микросхему идентификационных и иных данных.

 

.3 Постановка целей и задач автоматизации


Основной целью автоматизации такого участка работы банка, как выпуск банковских карт, является увеличение объемов производства банковских карт, облегчение труда сотрудника отдела банка по производству банковских карт за счет избавления от обработки огромного объема информации вручную, переход к информации в электронном виде и избавление от большинства бумаг.

С помощью данной разработки сотрудник отдела быстро и легко может найти данные о клиенте, данные из его заявления и определить, на каком этапе изготовления находится та или иная банковская карта.

Реализация проекта «АРМ сотрудника банка по выпуску банковских карт» предоставит возможность автоматизировать ввод, контроль и загрузку данных первичных документов в базу данных с использованием экранных форм, выдачу результатных документов, хранение и выдачу справочной информации.

В результате постановки задач автоматизации решено было использовать технологию диалогового режима при создании системы.

При такой технологии обеспечивается непосредственная связь пользователя и программного средства (ПС) через прием и выдачу сообщений с монитора; мгновенная обработка ПС принятых сообщений и передача результатов работы пользователю; активное воздействие пользователя на ход и порядок выполнения операций обработки данных.

Пользовательский интерфейс при диалоговом режиме может быть представлен в виде меню, в виде команд, графическим интерфейсом.

В разрабатываемом АРМ будет использоваться графический интерфейс. Так как программа будет работать под управлением ОС Windows, графические возможности, предоставляемые этой операционной системой, обеспечат весьма удобную и быструю работу пользователю.[1]

Так как разрабатываемая система является частью единой банковской системы, то её назначением может служить автоматизация получения входной информации в виде ведомости заявлений на изготовление банковской карты и журнала открытых счетов; автоматизация формирования итоговых отчетов и ведомостей; автоматизация передачи выходной информации операционистам; выдача справочной информации.

2. Проектная часть

 

.1 Информационное обеспечение задачи


.1.1 Информационная модель и её описание

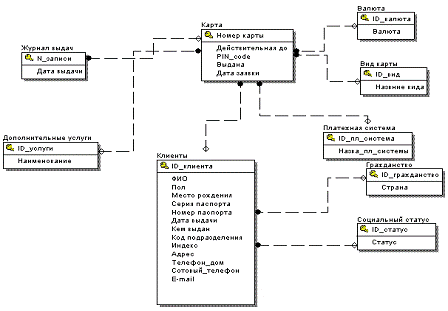
На рисунке 2.1 представлена информационная модель.

Рис 2.1 - Информационная модель отдела по производству банковских карт

Информационная модель представляет собой участок работы отдела коммерческого банка по производству банковских карт. На этом участке происходит непосредственное изготовление банковской пластиковой карты в соответствии с заявлениями, поданными клиентами. Процесс происходит следующим образом. Клиент, желающий стать обладателем банковской карты, заполняет соответствующее заявление и передает его банковскому работнику. Лицевым счетом новой банковской карты может стать либо уже открытый ранее на имя данного клиента счет, либо новый счет, открываемый с созданием пластиковой карты. Банковский работник, принимающий заявления на приобретение банковской карты от клиента, формирует ведомость поданных заявлений и журнал открытых счетов, которые передает в отдел по производству банковских карт.

Изготовление банковских карт происходит с помощью специального оборудования, в которое задание загружается в виде данных определенного формата. Поэтому прежде чем приступить к физическому изготовления карты, сотрудник данного отдела должен преобразовать всю входную информацию к надлежащему виду.

После этого происходит изготовление банковских карт. PIN-коды к картам формируются автоматически при изготовлении карты и остаются неизвестными.

Готовые карты в конверте с PIN-кодами передаются операционисту, занимающемуся выдачей карт клиентам. Предварительно формируется ведомость выпущенных карт, в которой указываются данные всех изготовленных карт и отмечается факт передачи карты операционисту.

При исследовании предметной области были выявлены следующие первичные (входные) документы, необходимые для решения поставленной задачи - ведомость заявлений на выпуск банковской карты, журнал открытых счетов.

Результирующим (выходным) документом является ведомость выпущенных карт.

Произведем анализ входной информации предметной области для выделения информационных объектов. Согласно определению, информационный объект (ИО) - это источник информации. Он может быть как материальным (документы, изделия, заказчики), так и нематериальным (факты, события и т.д.). Следовательно, ИО - это любая сущность, в которой накапливается информация. Каждая сущность характеризуется набором определенных свойств (атрибутов), которыми она обладает. Атрибут является неделимой единицей информации.

При анализе предметной области были выявлены следующие сущности

1.         Валюта;

2.      Вид карты;

.        Платежная система;

.        Гражданство;

.        Социальный статус

.        Карта;

.        Клиенты;

.        Дополнительные услуги;

.        Ведомость выпущенных карт.

.        Вид счета

.        Счет

Рассмотрим их более подробно.

Сущность «Валюта» предназначена для хранения справочной информации о такой характеристике банковской карты, как валюта. Банковская карты может быть как мультивалютной, так и какой-то определенной валюты (доллар США, рубль, Евро).Атрибуы - «Код валюты», «Валюта». Уникальный идентификатор - «Код валюты».

Сущность «Вид карты» предназначена для хранения справочной информации о возможных видах карт. Атрибуты - «Код вида», «Название вида». Уникальный идентификатор - «Код вида».

Сущность «Платежная система» предназначена для хранения справочной информации о предоставляемых банком платежных системах карт. Атрибуты - «Код платежной системы», «Название платежной системы». Уникальный идентификатор - «Код платежной системы».

Сущность «Гражданство» предназначена для хранения справочной информации о гражданстве клиентов. Данный справочник облегчает ввод данных о клиенте. Атрибуты - «Код гражданства», «Гражданство». Уникальный идентификатор - «Код гражданства».

Сущность «Социальный статус» предназначена для хранения справочной информации о социальном статусе клиентов. Данный справочник облегчает ввод данных о клиенте. Атрибуты - «Код статуса», «Статус». Уникальный идентификатор - «Код статуса».

Сущность «Карта» предназначена для хранения информации о всех изготовленных картах. Атрибуты - «Код карты», «Действительна до», «Код услуги», «Код клиента», «Код валюты», «Код платежной системы», «Код вида», «PIN_code», «Выдана», «Дата заявки». Уникальный идентификатор - «Код карты».

Сущность «Клиенты» предназначена для хранения информации о клиентах банка. Атрибуты - «Код клиента», «ФИО», «Пол», «Место рождения», «Код гражданства», «Серия паспорта», «Номер паспорта», «Дата выдачи паспорта», «Кем выдан паспорт», «Код подразделения», «Индекс», «Адрес», «Домашний телефон», «Сотовый телефон», «E-mail», «Код статуса». Уникальный идентификатор - «Код клиента».

Сущность «Дополнительные услуги» предназначена для хранения справочной информации о предоставляемых банком дополнительных к обслуживанию карты услуг Атрибуты - «Код услуги», «Название услуги». Уникальный идентификатор - «Код услуги».

Сущность «Ведомость выпущенных карт» предназначена для хранения информации о выпущенных картах. Атрибуты - «Код записи», «Дата изготовления», «Номер карты». Уникальный идентификатор - «Код записи».

Сущность «Вид счета» предназначена для хранения справочной информации о видах счетов. Атрибуты - «Код вида счета», «Вид счета». Уникальный идентификатор - «Код вида счета».

Сущность «Счет» предназначена для хранения информации об открытых счетах. Атрибуты - «Номер счета», «Код клиента», «Код вида счета». Уникальный идентификатор - «Номер счета».

Взаимоотношения между сущностями выражаются связями. Число сущностей, участвующих в связи, называют степенью связи. В основном распространены связи степени 2, их часто называют бинарными. Существует три вида бинарных связей: [3]

–   1:1 («один-к-одному») - одиночный экземпляр сущности одного типа связан с одиночным экземпляром сущности другого типа;

–       1:N («один-ко-многим») - одиночный экземпляр одной сущности связан с множество экземпляров сущности другого типа;

–       N:N («многие-ко-многим») - множество экземпляров одной сущности связано с множество экземпляров сущности другого типа.

Рассмотрим связи между сущностями нашей модели (см. таблицу 1.1).

Таблица 1.1

Описание связей модели

Связь

Тип

Пояснение

Валюта - Карта

1:N

Одну и ту же валюту могут иметь несколько карт, но каждая карта может иметь только один тип валюты.

Вид карты - Карта

1:N

Карта может быть только одного вида, но может быть много карт одного и того же вида

Платежная система - Карта

1:N

Карта может быть только одной платежной системы, но может быть много карт одной и той же платежной системы

Гражданство - Клиенты

N:N

Один клиент может иметь несколько гражданств

Социальный статус - Клиенты

1:N

Один клиент может обладать только одним социальным статусов, в то время, как несколько клиентов могут быть одного и того же социального статуса

Клиенты - Карта

1:1

Клиент может обладать только одной картой, у карты может быть только один владелец

Карта - Журнал выдач

1:N

Каждая карта фиксируется в журнале выдач только один раз, в то время, как .все карты фиксируются в журнале

Дополнительные услуги - Карта

1:N

К каждой банковской карте может прилагаться только одна дополнительная услуга, в то время, как одна и та же услуга может быть предоставлена нескольким владельца карт

Клиент - Счет

1:N

Один клиент банка может быть владельцем нескольких лицевых счетов

2.1.2 Используемые классификаторы и системы кодирования

Значительную долю внемашинного информационного обеспечения составляют системы классификации и кодирования, а так же документация.

Классификатор - это систематизированный свод однородных наименований, т.е. классифицируемых объектов и их кодовых обозначений. Код представляет собой условное обозначение объекта группой знаков по определенным правилам, установленным системами кодирования. Основная цель кодирования и классификации состоит в однозначном обозначении объектов, а так же в обеспечении необходимой и полной достоверности кодируемой информации. При помощи кодирования обеспечивается выполнение основных функций, связанных с обработкой информации: минимизация ее объема при вводе и передаче данных; сортировка и поиск информации по ключевым признакам; разработка отчетов.

В условиях автоматизации большое значение придается унификации документации, устанавливающей единые требования к содержанию и построению документов. Унификация заключается в тщательном отборе и четком определении необходимой номенклатуры документов. При этом определяются сферы назначения и использования документов и выявляются специфические особенности, характерные для соответствующих видов документов. Информационные массивы формируются на основе исходной информации, содержащейся в первичных документах - основных носителях первичной информации. К ним предъявляется ряд требований:

–     достаточная полнота информации для решения задачи;

–       исключение избыточности информации;

–       достоверность и своевременность информации;

–       согласованность форм первичных документов с макетами размещения информации на машинном носителе;

–       логичность построения документа;

–       отсутствие дублирующих показателей в разных видах документов.

Система классификации - совокупность правил и результат распределения заданного множества объектов на подмножества в соответствии с признаками сходства или различия. Различают два метода классификации:

Иерархический метод, при котором между классификационными группировками устанавливаются отношения подчинения типа: класс- подкласс- группа- подгруппа- вид и т.д. При такой классификации каждый объект попадает только в классификационную группировку. Глубина иерархии определяется классификационными признаками.

Фасетный метод. При использовании этого метода исходное множество объектов разбивается на подмножества в соответствии со значениями отдельных фасетов. Фасет - набор значения одного признака классификации. Фасеты взаимно независимы. Каждый объект может одновременно входить в различные классификационные группировки.

Система кодирования предназначена для присвоения различным объектам условных обозначений - кодов. Характеристикой кода является:

–     используемый алфавит (цифры, буквы, штрихи, цвета);

–       длина и структура обозначений кода;

–       метод кодирования: классификационный и регистрационный (идентификационный).

Для идентификации объектов используется регистрационный метод кодирования: последовательная нумерация (ПН) либо прямое присвоение (ПП) номеров. Код так же может состоять из двух частей: классификационной части, раскрывающую признак объекта, и идентификационной части, обеспечивающей однозначную идентификацию.

Классификаторы и идентификаторы имеют различные сферы действия:

–     локальные классификаторы: действительны только в рамках программного средства (ПС);

Локальные классификаторы, как правило, имеют простейшую порядковую систему кодирования. В рамках компьютерной обработки их иногда называют справочниками или каталогами.

При работе с локальными классификаторам большого объема следует соблюдать корректность кодируемой информации, т.е. не допускать возможности записи одного и то же наименования в разных формах. В противном случае оно займет в классификаторе несколько кодов и нарушит однозначность информации, хотя обозначать будет один и тот же объект.

–     отраслевые классификаторы: действительны для всех ПС и информационных систем (ИС) одной отрасли;

–       региональные классификаторы: действительны для всех ИС одного региона;

–       общероссийские классификаторы: действительны для всех ИС, принадлежащих субъектам Российской Федерации (ОКАТО);

–       международные классификаторы.

Классификаторы, кодификаторы и идентификаторы являются наиболее представительной частью нормативно-справочной информации.[3]

Так как в разрабатываемом приложении используется справочные информация локального характера, то воспользуемся регистрационным методом кодирования НСИ. Полученный список классификаторов представлен в таблице 2.1

Таблица 2.1

Перечень используемых классификаторов

№ п/п

Наименование кодируемого объекта

Роль классификатора

Система классификации

Система кодирования

1

Код валюты

Локальный

Отсутствует

Порядковая

2

Код вида карты

Локальный

Отсутствует

Порядковая

3

Код платежной системы

Локальный

Отсутствует

Порядковая

4

Код гражданства

Локальный

Отсутствует

Порядковая

5

Код социального статуса

Локальный

Отсутствует

Порядковая

6

Код карты

Локальный

Отсутствует

Порядковая

7

Код клиента

Локальный

Отсутствует

Порядковая

8

Код записи

Локальный

Отсутствует

Порядковая

9

Номер счета

Внутрибанковский

Многоаспектная

Фасетная

10

Код вида счета

Локальный

Отсутствует

Порядковая


На рисунке 2.2 представлена схема кодирования для валюты.

Рис. 2.2 - Структурная формула кодирования для валюты

Схема кодирования для вида карты показан на рисунке 2.3.

Рис. 2.3 - Структурная формула кодирования для вида карт

На рисунке 2.4 представлена схема кодирования платежной системы.

Рис. 2.4 - Структурная формула кодирования для платежной системы

Схема кодирования гражданства клиентов представлена на рисунке 2.5.

Рис. 2.5 - Структурная формула кодирования для гражданства клиентов

На рисунке 2.6 представлена схема кодирования социального статуса клиента .

Рис. 2.6 - Структурная формула кодирования для социального статуса клиентов

Схема кодирования банковских карт представлена на рисунке 2.7.

Рис. 2.7 - Структурная формула кодирования для банковских карт

На рисунке 2.8 представлена схема кодирования клиента .

Рис. 2.8 - Структурная формула кодирования для номера клиента

Схема кодирования записей в ведомости выпущенных карт представлена на рисунке 2.9.

Рис. 2.9 - Структурная формула кодирования для записей в ведомости выпущенных карт

На рисунке 2.10 представлена схема кодирования для номера счета.

Рис. 2.10 - Структурная формула кодирования для номера лицевого счета

Схема кодирования вида счета представлена на рисунке 2.11.

Рис. 2.11 - Структурная формула кодирования для вида номера счета

Опишем каждый из классификаторов:

-    Код валюты. Локальный классификатор, используемый для кодирования справочной информации об используемой банком валюте.

-       Код вида карты. Локальный классификатор, используемый для кодирования справочной информации о видах карт (дебетовая, кредитовая, предоплаченная).

-       Код платежной системы. Локальный классификатор, используемый для кодирования справочной информации об используемых платежных системах.

-       Код гражданства. Локальный классификатор, используемый для кодирования справочной информации о гражданствах

-       Код социального статуса. Локальный классификатор, используемый для кодирования справочной информации о гражданствах.

-       Код карты. Локальный классификатор, используемый для кодирования информации о производимой банковской карте.

-       Код клиента. Локальный классификатор, используемый для кодирования информации о клиенте банка.

-       Код записи. Локальный классификатор, используемый для кодировании записи в ведомости выпущенных карт.

-       Номер счета. Отраслевой классификатор, однозначно определяющий лицевой счет. Данный классификатор является отраслевым и многоаспектным, так как его формат подчиняется единым правилам в банковской сфере.

-       Код вида счета. Локальный классификатор, используемый для кодировании справочной информации о видах лицевых счетов.

.1.3 Характеристика первичных документов с нормативно-справочной и входной оперативной информацией

Основным первичным документом для выпуска банковской карты являются ведомость заявлений клиентов на приобретение карт и журнал открытых счетов.

Ведомость заявлений содержит список всех поданных клиентами заявлений на изготовление банковских карт. В нем содержится информация следующая информация: фамилия, имя и отчество клиента полностью, вид карты, валюта, платежная система карты и дополнительные услуги.

На рисунке 1 приложения 1 приведен пример входного документа - ведомости заявлений на выпуск банковских карт.

Еще одним необходимым документом для выпуска банковских карт является журнал открытых счетов, пример которого показан на рисунке 2 приложения 1.

Сотрудник банка, принимающий заявления от клиентов на выпуск карт, вносит всю информацию в базу данных. При необходимости, сотрудники отдела по производству банковских карт имеют возможность более подробно просмотреть информацию как о заявлении того или иного клиента, так и о самом клиенте.

На рисунке 3 приложения 1 представлена форма, содержащая полную информацию о клиенте.

На рисунке 4 приложения 1 представлена форма, содержащая полную информацию о поданной клиентом заявке.

2.1.4 Характеристика базы данных

Преобразуем полученную информационную модель в физическую [3]. Структуры исходных сущностей базы данных показаны в таблицах 2.1 - 2.9.

Таблица 2.1

Структура таблицы «Валюта»

Наименование поля

Идентификатор

Тип

Примечание

1

Код валюты

ID_cur

Integer

PK

2

Валюта

Currency

String



Таблица 2.2

Структура таблицы «Вид карты»

Наименование поля

Идентификатор

Тип

Примечание

1

Код вида

ID_vid

Integer

PK

2

Название вида

Name_vid

String



Таблица 2.3

Структура таблицы «Платежная система»

Наименование поля

Идентификатор

Тип

Примечание

1

Код вида

ID_sys

Integer

PK

2

Название вида

Name_sys

String



Таблица 2.4

Структура таблицы «Гражданство»

Наименование поля

Идентификатор

Тип

Примечание

1

Код вида

ID_country

Integer

PK

2

Название вида

Country

String



Таблица 2.5

Структура таблицы «Социальный статус»

Наименование поля

Идентификатор

Тип

Примечание

1

Код вида

ID_status

Integer

PK

2

Название вида

Name_stat

String



Таблица 2.6

Структура таблицы «Карта»

Наименование поля

Идентификатор

Тип

Примечание

Код карты

ID

Integer

PK

2

Действительна до

Valid_thru

Date


3

Код услуги

Usluga

Integer

FK

4

Код клиента

ID_klient

Integer

FK

5

Код валюты

Current

Integer

FK

6

Код платежной системы

ID_system

Integer

FK

7

Код вида

ID_vid

Integer

FK

8

PIN_code

PIN

Integer


9

Выдана

Given

Boolean


10

Дата заявки

Date

Date



Таблица 2.7

Структура таблицы «Клиенты»

Наименование поля

Идентификатор

Тип

Примечание

1

Код клиента

ID_people

Integer

PK

2

ФИО

FIO

String


3

Пол

Sex

String


4

Место рождения

Place_birth

String


5

Код гражданства

Country

Integer

FK

6

Серия паспорта

Seriya

String


7

Номер паспорта

Num_pasp

Integer


8

Дата выдачи паспорта

Date

Date


9

Кем выдан паспорт

Whom_given

String


10

Код подразделения

Code_whom

Integer


11

Индекс

Index

Integer


12

Адрес

Adres

String


13

Домашний телефон

Phone_home

String


14

Сотовый телефон

Phon_mob

String


15

E-mail

E-mail

Integer


16

Код статуса

Stat

String

FK


Таблица 2.8

Структура таблицы «Дополнительные услуги»

Наименование поля

Идентификатор

Тип

Примечание

1

Код услуги

ID_usl

Integer

PK

2

«Название услуги

Name_usl

String



На рис. 2.12 представлена полученная ER - модель базы данных.

Рис. 2.12 - ER-модель базы данных

.1.5 Характеристика результатной информации

Основной результатной информацией работы проектируемой системы являет ведомость выпущенных карт. Пример данного выходного документа показан на рисунке 1 приложения 2.

Данная ведомость является основной характеристикой отдела банка по производству карт. Здесь отображается основная информация о том, когда и какому клиенту была изготовлена карта с определенным номером, а также отметка о том, передана ли данная карта операционисту или нет.

Помимо формирования ведомости выпущенных карт по состоянию на текущую дату, в программе предусмотрена возможность осуществлять выборку из ведомости за определенный период. Пример реализации выборки из ведомости за период приведен на рисунке 2 приложения 2.

2.2 Программное и технологическое обеспечение задачи


.2.1 Общие положения (дерево функций и сценарий диалога)

На рисунке 2.13 показано дерево функций, реализуемых проектируемой системой.

Рис. 2.13 - Дерево функций

Работа пользователя с проектируемой системой будет осуществляться в режиме диалога. Работник банка с помощью пунктов главного меню может переключатся между режимами программы.

Главное меню содержит следующие пункты и подпункты:

1.    Работа с клиентами

-          Клиенты. Данный пункт меню позволяет перейти к режиму работы с клиентами банка - просмотра, поиска, регистрации нового клиента;

-       Банковские карты. Пункт меню позволяет перейти к режиму работы непосредственно с банковскими картами - создание новой заявки на банковскую карту, выдачу карт.

2.    НСИ

-          Виды карт. Данный пункт меню открывает окно для внесения или редактирования такой справочной информации, как «Вид карты».

-       Платежные системы. Данный пункт меню открывает окно для внесения или редактирования такой справочной информации, как «Платежная система».

-       Дополнительные услуги. Данный пункт меню открывает окно для внесения или редактирования такой справочной информации, как «Дополнительные услуги».

-       Гражданство. Данный пункт меню открывает окно для внесения или редактирования справочной информации о гражданстве клиентов.

-       Социальный статус. Данный пункт меню открывает окно для внесения или редактирования справочной информации о социальном статусе.

3.    Отчеты

-                 Ведомость заявлений. Данный пункт меню позволяет сформировать ведомость заявлений на выпуск банковских карт.

-       Ведомость изготовленных карт. Данный пункт меню позволяет формировать ведомость выпущенных карт на текущую дату, а также выписку из ведомости за определенный период.

-       Журнал открытых счетов. При выборе данного пункта меню формируется журнал открытых счетов.

4.    Выход. Выход из программы

На рисунке. 2.14 показано сценарий диалога [2].

Рис. 2.14 - Сценарий диалога

2.2.2 Схема взаимодействия программных модулей

На рис. 2.15 показано дерево взаимодействия модулей программы. [2]

Рис. 2.15 - Дерево взаимодействия модулей программы

Модуль MainFrm является главным модулем программы, содержащий главное меню.

Модуль DMfrm обеспечивает доступ к базе данных, поэтому с ним взаимодействуют все остальные модули программы.

Модули Kard, Klient, NSI обеспечивают ввод и редактирование информации о заявках клиентов на выпуск банковской карты, информации о клиентах и справочной информации соответственно.

Модуль FrmList обеспечивает выбор формирования ведомости выпущенных карт за период, либо на текущую дату, а также содержит макет ведомости выпущенных карт на текущую дату.

С помощью модуля Rep осуществляется выборка из ведомости выпущенных карт за указанный период.

Модуль Vedom является макетом ведомости заявлений на выпуск банковских карт.

Модуль Counts является макетом журнала открытых счетов.

2.2.3 Схема технологического процесса сбора, передачи, обработки и выдачи информации

Рис. 2.16 - Вход в программу

Рис. 2.17 - Выбор первого подменю «Работа с клиентами»

Рис. 2.18 - Работа в подменю «Клиенты»

Рис. 2.19 - Работа в подменю «Банковские карты»

Рис. 2.20 - Работа в подменю «НСИ»

Рис. 2.21 - Работа в подменю «Платежные системы»

Технологический процесс работы с остальными справочниками происходит аналогично работе в подменю «Платежные системы».

Рис. 2.22 - Работа в подменю «Отчеты»

Рис. 2.23 - Работа в подменю «Ведомость заявлений»

Рис. 2.24 - Работа в подменю «Журнал открытых счетов»

Рис. 2.25 - Работа в подменю «Ведомость изготовленных карт»

2.3 Контрольный пример реализации проекта и его описание


Технологический процесс состоит из двух основных этапов - сбор и учет данных операций, поступления и реализации продукции, ведение информационной базы и формирование отчетов по соответствующим запросам к базам данных.

Они могут выполняться в любой календарный момент времени и включают операции ввода, вывода реализации запросов. Операции имеют программное выполнение, подчиненное единой алгоритмической схеме. Программа для автоматизации деятельности отдела коммерческого банка по производству банковских карт реализована в среде программирования Borland C++. [1,2]

Работа с программой начинается с вывода главного окна программы, содержащего главное меню.

Работа программы осуществляется по диалоговому и событийному режиму. В диалоговую систему входят главное меню с соответствующими всплывающими подменю, а также диалоговые окна. Под событиями понимаются процессы, активизируемые пользователем (например - нажатие функциональных клавиш), а также программные события - получение определенным полем фокуса редактирование или потеря фокуса ввода.

Непосредственное изготовление банковских карт никак не связано с программой. Данный процесс происходит при помощи специального оборудования.

Клиент, желающий приобрести пластиковую банковскую карту, заполняет соответствующее заявление. Все данные из его заявления вводятся в систему оператором, принимающим заявления.

На рисунке 2.5 показано главное окно программы, содержащее главное меню.

Рис. 2.5 - Главное окно программы

На рис. 2.6 показан внешний вид окна, предназначенного для работы с информацией о клиентах. Для открытия данного окна необходимо выбрать пункт меню «Работа с клиентами» и нажать кнопку «Клиенты».

Рис. 2.6 - Окно «Клиенты»

Для доступа к информации о заявках на выпуск банковских карт служит окно «Банковские карты», показанное на рисунке 2.7.

Для открытия данного окна необходимо выбрать пункт главного меню «Работа с клиентами» и нажать на кнопку «Банковские карты».

При составлении новой заявки на карту указываются основные её характеристики (вид, платежная система, валюта), а так же имя клиента, подавшего заявку. Здесь же отмечается текущее состояние изготовления карты, а также факт передачи карты операционисту. Все эти данные в ведомость выпущенных карт.

Рис. 2.7 - Окно «Банковские карты»

Для более быстрого и удобного внесения информации, используется справочная информация. При необходимости добавить или изменить справочную информацию, необходимо выбрать соответствующий подпункт пункта «НСИ» главного меню. На рис. 2.8 показан внешний вид окна справочной информации.

Рис. 2.8 - Окно справочной информации «Виды карт»

Для получения различных отчетов служит соответствующий пункт главного меню программы.

Для формирования ведомости поданных заявлений служит подпункт «Ведомость заявлений» пункта меню «Отчеты».

Для формирования журнала открытых счетов также служит соответствующий подпункт пункта «Отчеты» главного меню.

Итогом работы отдела по производству банковских карт является ведомость выпущенных карт. Для формирования данного отчета необходимо выбрать подпункт «Ведомость изготовленных карт» пункта меню «Отчеты». В открывшемся окне «Ведомость выпущенных карт», показанного на рисунке 2.9, необходимо выбрать требуемую форму отчета.

Рис. 2.9 - Окно «Ведомость выпущенных карт»

При нажатии кнопки «Выбор записей за период», откроется окно «Выписка за период», показанное на рисунке 2.10. Данный режим позволяет установить необходимый период и выбрать все записи об изготовленных картах, соответствующие заданному периоду.

Рис. 2.10 - Окно «Выписка за период»

При нажатии кнопки «Формировать ведомость» окна «Ведомость выпущенных карт» формируется ведомость выпущенных карт на текущую дату.

Как уже отмечалось ранее, входной (первичной) информацией для изготовления банковских карт являются ведомость заявлений на выпуск карт и журнал открытых счетов.

Данные документы могут быть сформированы и распечатаны непосредственно сотрудником отдела по производству карт. Для этого необходимо в пункте главного меню «Отчтеты» программы выбрать соответствующий подпункт. Примеры входных документов показаны на рисунках 1,2 Приложения 1.

После того, как карта была изготовлена, необходимо отметить в базе данных факт изготовления данной карты. Для этого необходимо открыть окно «Банковские карты», выбрав соответствующий подпункт пункта главного меню программы «Работа с клиентами».

Например, согласно ведомости заявлений была изготовлена карта с номером 1234 5678 9451 5468 на имя Беднова Алексея Владимировича.

На рисунке 2.11 показано окно «Банковские карты», необходимое для выполнения данной операции.

Рис. 2.11 - Окно «Банковские карты»

Работник отдела по производству карт открывает окно «Банковские карты», в списке «Номера карт» находит необходимые имя клиента и номер карты. После чего для того, чтобы зафиксировать факт изготовления карты, необходимо поставить флажок в поле «Изготовлена». Для сохранения внесенных изменений необходимо нажать кнопку «Сохранить» в правой части окна.

Аналогичные действия проводятся и при отметки факта передачи карты операционисту, только флажок уже ставится в поле «Передача операционисту».

Для самоконтроля и просмотра информации о произведенных картах за определенный период работник отдела может сделать запрос к базе данных по определенным критериям. Для этого необходимо выбрать подпункт «Ведомость изготовленных карт» пункта «Отчеты» главного меню. В открывшемся окне «Ведомость выпущенных карт» нужно нажать кнопку «Выбор записей за период», после чего откроется окно «Выписка за период». Здесь указывается начальная и конечная даты

Например, необходимо просмотреть информацию об изготовленных картах за период с 01.06.2008 по 01.07.2008. Для установки начальной и конечной даты периода, сотрудник должен выбрать соответствующее поле и нажать на кнопку со стрелкой, находящуюся рядом с полем. Это открывает календарь, в котором с помощью стрелок можно выбрать необходимый месяц, а щелкнув на нужное число, выбрать необходимую дату.

После того, как сотрудник отдела указал начальную и конечную даты, ему необходимо нажать кнопку «Формировать», после чего, в таблице отображаются отобранные записи. Если в базе данных не найдено ни одной записи, удовлетворяющей заданным условиям, то в таблице ничего не отображается.

Входным (результирующим) документом работы отдела по производству банковских карт является ведомость выпущенных карт. Для её формирования и печати сотрудник отдела должен в окне «Ведомость выпушенных карт» нажать кнопку «Формировать ведомость», после чего откроется окно просмотра сформированной ведомости для дальнейшей её печати. Пример данного документа приведен на рисунке 1 Приложения 2.

информация передача программный модуль

Заключение


В настоящее время все больше возрастает роль безналичного расчета физических лиц с помощью пластиковых банковских карт. Такой способ расчета очень удобен, поскольку человеку не приходится носить в кармане крупную сумму денег. При утере карты её легко можно восстановить без значительных потерь.

В нашей стране такой рост популярности банковских карт наблюдается достаточно недавно. За то короткое время с момента появления в России банковских карт, увеличилось количество платежных систем, предоставляемых банком пользователям карт.

Логично, что постоянно растет количество желающих открыть счет, использую банковскую карту. Поэтому постоянно растет объем информации, поступающей в коммерческие банки, касающейся выпуска банковских карт.

Целью данного курсового проекта было проектирование АРМ сотрудника банка по выпуску карт.

Эта разработка призвана автоматизировать работу сотрудника банка на данном участке работы - ввод, редактирование информации с помощью экранных форм в режиме диалога. Все это должно увеличить пропускную способность сотрудника, уменьшить время на обработку заявления от клиента, получения отчетов.

Как известно, любое проектирование начинается с обзора и анализа предметной области. В первой главе данной работы бала рассмотрена предметная область, описана экономическая сущность данной разработки и место данного АРМ среди разнообразия банковских информационных систем, ставятся основные цели и задачи автоматизации.

В проектной части работы подробно описан процесс проектирования структуры базы данных, описаны все сущности и связи между ними. Здесь же рассматривается принцип работы системы - рассматривается схема взаимодействия модулей программы.

Список литературы


1. Архангельский А.Я. С++ Builder 6. Справочное пособие - М.:Бином-Пресс, 2002г. - 544с.

. Павловская Т.А., Щупак Ю.А. С/С++. Структурное программирование: Практикум - СПб.: Питер, 2003. - 240с.

. Сибилёв В.Д. Проектирование баз данных: Учеб. пособие. - Томск: Томский межвузовский центр дистанционного образования, 2007. - 201 с.

. Тютюнник А.В., Шевелев А.С. Информационные технологии в банке - Издательская группа "БДЦ-пресс", 2003.

. Феоктистов И.А., Минаков В.Ю. Пластиковые карты - М.: «ГроссМедиа», 2006. - 55с.

Федотова Д.Э., Семенов Ю.Д., Чижик К.Н. CASE-технологии: практикум. - М.: Горячая линия-Телеком, 2005. - 160с.

Приложения

 

Приложение 1


Рис.1. - Ведомость заявлений

Рис.2. - Журнал открытых счетов

Рис. 3. - Форма, отображающая информацию о клиенте

Рис.4. - Форма, отображающая информацию о заявке клиента

Приложение 2


Рис. 1. - Ведомость выпущенных карт

Рис. 2. - Выписка из ведомости за период

Приложение 3


Листинг программного модуля MainFrm

Заголовочный файл:

#ifndef Main_unitH

#define Main_unitH

//---------------------------------------------------------------------------

#include <Classes.hpp>

#include <Controls.hpp>

#include <StdCtrls.hpp>

#include <Forms.hpp>

#include <Menus.hpp>

//---------------------------------------------------------------------------TMainFrm : public TForm

{

__published:         // IDE-managed Components

TMainMenu *MainMenu1;

TMenuItem *N6;

TMenuItem *N5;

TMenuItem *N3;

TMenuItem *N2;

TMenuItem *N13;

TMenuItem *N8;

TMenuItem *N9;

TMenuItem *N10;

TMenuItem *N11;

TMenuItem *N12;

TMenuItem *N1;

TMenuItem *N7;

TMenuItem *N4;

TMenuItem *N14;

void __fastcall N2Click(TObject *Sender);

void __fastcall N3Click(TObject *Sender);

void __fastcall N8Click(TObject *Sender);

void __fastcall N9Click(TObject *Sender);

void __fastcall N10Click(TObject *Sender);

void __fastcall N11Click(TObject *Sender);

void __fastcall N12Click(TObject *Sender);

void __fastcall N7Click(TObject *Sender);

void __fastcall N1Click(TObject *Sender);

void __fastcall N4Click(TObject *Sender);

void __fastcall N14Click(TObject *Sender);:        // User declarations:                 // User declarations

__fastcall TMainFrm(TComponent* Owner);

};

//---------------------------------------------------------------------------PACKAGE TMainFrm *MainFrm;

//---------------------------------------------------------------------------

#endif

Файл реализации:

#include <vcl.h>

#pragma hdrstop

#include "Main_unit.h"

#include "Klient_unit.h"

#include "Kard_unit.h"

#include "List_unit.h"

#include "NSI_unit.h"

#include "DM.h"

#include "Rep_unit.h"

#include "Vedom_unit.h"

#include "Counts_unit.h"

//---------------------------------------------------------------------------

#pragma package(smart_init)

#pragma resource "*.dfm"*MainFrm;

//---------------------------------------------------------------------------

__fastcall TMainFrm::TMainFrm(TComponent* Owner)

: TForm(Owner)

{

}

//---------------------------------------------------------------------------__fastcall TMainFrm::N2Click(TObject *Sender)

{

Application->CreateForm(__classid(TKlient), &Klient);

Klient->Show();

}

//---------------------------------------------------------------------------__fastcall TMainFrm::N3Click(TObject *Sender)

{

Application->CreateForm(__classid(TKard), &Kard);

Kard->Show();

}

//---------------------------------------------------------------------------

__fastcall TMainFrm::N8Click(TObject *Sender)

{>DBGrid1->DataSource=DMfrm->VidDS;>Caption="Виды карт";>Show();

}

//---------------------------------------------------------------------------__fastcall TMainFrm::N9Click(TObject *Sender)

{>DBGrid1->DataSource=DMfrm->SystemDS;>Caption="Платежые системы";>Show();

}

//---------------------------------------------------------------------------__fastcall TMainFrm::N10Click(TObject *Sender)

{>DBGrid1->DataSource=DMfrm->UslugaDS;

NSI->Caption="Дополнительные услуги";>Show();

//---------------------------------------------------------------------------__fastcall TMainFrm::N11Click(TObject *Sender)

{>DBGrid1->DataSource=DMfrm->CountryDS;>Caption="Гражданство";>Show();

}

//---------------------------------------------------------------------------__fastcall TMainFrm::N12Click(TObject *Sender)

{>DBGrid1->DataSource=DMfrm->StatusDS;

NSI->Caption="Социальный статус";>Show();

}

//---------------------------------------------------------------------------__fastcall TMainFrm::N7Click(TObject *Sender)

{();

}

//---------------------------------------------------------------------------__fastcall TMainFrm::N1Click(TObject *Sender)

{>KartsTbl->Open();>QuickRep1->Preview();>KartsTbl->Close();

}

//---------------------------------------------------------------------------__fastcall TMainFrm::N4Click(TObject *Sender)

{

Application->CreateForm(__classid(TFrmList), &FrmList);

FrmList->Show();

}

//---------------------------------------------------------------------------__fastcall TMainFrm::N14Click(TObject *Sender)

{

//журнал открытых счетов>CountTbl->Open();

Counts->QuickRep1->Preview();>CountTbl->Close();

}

Листинг программного модуля Kard

Заголовочный файл:

#ifndef Kard_unitH

#define Kard_unitH

//---------------------------------------------------------------------------

#include <Classes.hpp>

#include <Controls.hpp>

#include <StdCtrls.hpp>

#include <Forms.hpp>

#include <DBCtrls.hpp>

#include <DBGrids.hpp>

#include <Grids.hpp>

#include <Mask.hpp>

#include <Buttons.hpp>

//---------------------------------------------------------------------------TKard : public TForm

{

__published:         // IDE-managed Components

TLabel *Label1;

TDBGrid *DBGrid1;

TLabel *Label2;

TDBEdit *Valid_DBE;

TLabel *Label3;

TLabel *Label4;

TDBLookupComboBox *Curr_LCB;

TLabel *Label5;

TDBLookupComboBox *Sys_DBE;

TLabel *Label6;

TDBLookupComboBox *Vid_DBE;

TLabel *Label7;

TDBLookupComboBox *Usl_DBE;

TLabel *PIN;

TDBEdit *PIN_DBE;

TBitBtn *BitBtn1;

TBitBtn *BitBtn2;

TBitBtn *BitBtn3;

TLabel *Label8;

TDBEdit *Num_DBE;

TDBLookupComboBox *Klient_LCB;

TBitBtn *BitBtn4;

TDBCheckBox *DBCheckBox1;

TDBCheckBox *DBCheckBox2;

TLabel *Label9;

TDBGrid *DBGrid2;

TBitBtn *BitBtn6;

TBitBtn *BitBtn7;

TLabel *Label10;

TLabel *Label11;

TDBEdit *DBEdit1;

void __fastcall FormActivate(TObject *Sender);

void __fastcall FormClose(TObject *Sender, TCloseAction &Action);

void __fastcall BitBtn1Click(TObject *Sender);

void __fastcall BitBtn3Click(TObject *Sender);

void __fastcall BitBtn2Click(TObject *Sender);

void __fastcall BitBtn4Click(TObject *Sender);

void __fastcall BitBtn5Click(TObject *Sender);

void __fastcall BitBtn6Click(TObject *Sender);

void __fastcall BitBtn7Click(TObject *Sender);

void __fastcall DBGrid2DblClick(TObject *Sender);:     // User declarations:                 // User declarations

__fastcall TKard(TComponent* Owner);

};

//---------------------------------------------------------------------------PACKAGE TKard *Kard;

//---------------------------------------------------------------------------

#endif

Файл реализации:

#include <vcl.h>

#pragma hdrstop

#include "Kard_unit.h"

#include "DM.h"

#include "Klient_unit.h"

//---------------------------------------------------------------------------

#pragma package(smart_init)

#pragma resource "*.dfm"*Kard;

//---------------------------------------------------------------------------

__fastcall TKard::TKard(TComponent* Owner)

: TForm(Owner)

{

}

//---------------------------------------------------------------------------__fastcall TKard::FormActivate(TObject *Sender)

{

DMfrm->KartsTbl->Filtered=false;

DMfrm->KartsTbl->Open();

DMfrm->CurrencyTbl->Open();

DMfrm->VidTbl->Open();

DMfrm->KlientTbl->Open();

DMfrm->SystemTbl->Open();

DMfrm->UslugaTbl->Open();

DMfrm->CountTbl->Open();

}

//---------------------------------------------------------------------------__fastcall TKard::FormClose(TObject *Sender, TCloseAction &Action)

{

DMfrm->KartsTbl->Close();

DMfrm->CurrencyTbl->Close();

DMfrm->VidTbl->Close();

DMfrm->KlientTbl->Close();

DMfrm->SystemTbl->Close();

DMfrm->UslugaTbl->Close();

DMfrm->CountTbl->Close();

}

//---------------------------------------------------------------------------__fastcall TKard::BitBtn1Click(TObject *Sender)

{

DMfrm->KartsTbl->Append();

}

//---------------------------------------------------------------------------__fastcall TKard::BitBtn3Click(TObject *Sender)

{

DMfrm->KartsTblDate->AsDateTime=Date();

DMfrm->KartsTbl->Post();

}

//---------------------------------------------------------------------------__fastcall TKard::BitBtn2Click(TObject *Sender)

{

//новый клиент

Application->CreateForm(__classid(TKlient), &Klient);

Klient->Show();

DMfrm->KlientTbl->Append();

DMfrm->KlientTblCountry->AsInteger=83;

}

//---------------------------------------------------------------------------__fastcall TKard::BitBtn4Click(TObject *Sender)

{();

}

//---------------------------------------------------------------------------__fastcall TKard::BitBtn5Click(TObject *Sender)

{

//выдача карты

}

//---------------------------------------------------------------------------__fastcall TKard::BitBtn6Click(TObject *Sender)

{

//открыть счет

DMfrm->CountTbl->Append();

}

//---------------------------------------------------------------------------__fastcall TKard::BitBtn7Click(TObject *Sender)

{

DMfrm->CountTbl->Post();

}

//---------------------------------------------------------------------------__fastcall TKard::DBGrid2DblClick(TObject *Sender)

{>KartsTbl->Edit();>KartsTblN_count->Value=DMfrm->CountTblN_count->Value;>KartsTbl->Post();

}

Листинг программного модуля Klient

Заголовочный файл:

#ifndef Klient_unitH

#define Klient_unitH

//---------------------------------------------------------------------------

#include <Classes.hpp>

#include <Controls.hpp>

#include <StdCtrls.hpp>

#include <Forms.hpp>

#include <DBGrids.hpp>

#include <Grids.hpp>

#include <Buttons.hpp>

#include <DBCtrls.hpp>

#include <Mask.hpp>

//---------------------------------------------------------------------------TKlient : public TForm

{

__published:         // IDE-managed Components

TLabel *Label1;

TDBGrid *DBGrid1;

TBitBtn *BitBtn1;

TLabel *Label2;

TDBEdit *FIO_DBE;

TLabel *Label3;

TDBComboBox *Sex_DBCb;

TLabel *Label4;

TDBEdit *Place_birth_DBE;

TLabel *Label5;

TDBLookupComboBox *Country_LCB;

TLabel *Label6;

TDBLookupComboBox *Stat_LCB;

TGroupBox *Pasport;

TLabel *Label7;

TDBEdit *Ser_DBE;

TLabel *Label8;

TDBEdit *Num_DBE;

TLabel *Label9;

TDBEdit *Date_DBE;

TLabel *Label10;

TDBEdit *Whom_DBE;

TLabel *Label11;

TDBEdit *Code_DBE;

TLabel *Label12;

TDBEdit *Index_DBE;

TLabel *Label13;

TDBEdit *Adres_DBE;

TLabel *Label14;

TDBEdit *Phone1_DBE;

TLabel *Label15;

TDBEdit *Phone2_DBE;

TLabel *Label16;

TDBEdit *Mail_DBE;

TBitBtn *BitBtn2;

TBitBtn *BitBtn3;

TBitBtn *BitBtn4;

void __fastcall BitBtn1Click(TObject *Sender);

void __fastcall FormActivate(TObject *Sender);

void __fastcall FormClose(TObject *Sender, TCloseAction &Action);

void __fastcall BitBtn2Click(TObject *Sender);

void __fastcall BitBtn3Click(TObject *Sender);

void __fastcall BitBtn4Click(TObject *Sender);:   // User declarations:                 // User declarations

__fastcall TKlient(TComponent* Owner);

};

//---------------------------------------------------------------------------PACKAGE TKlient *Klient;

//---------------------------------------------------------------------------

#endif

Файл реализации:

#include <vcl.h>

#pragma hdrstop

#include "Klient_unit.h"

#include "DM.h"

//---------------------------------------------------------------------------

#pragma package(smart_init)

#pragma resource "*.dfm"*Klient;

//---------------------------------------------------------------------------

__fastcall TKlient::TKlient(TComponent* Owner)

: TForm(Owner)

{

}

//---------------------------------------------------------------------------__fastcall TKlient::BitBtn1Click(TObject *Sender)

{();

}

//---------------------------------------------------------------------------__fastcall TKlient::FormActivate(TObject *Sender)

{

DMfrm->KlientTbl->Close();

DMfrm->KlientTbl->ReadOnly=true;

DMfrm->KlientTbl->Open();

DMfrm->CountryTbl->Open();

DMfrm->StatusTbl->Open();

}

//---------------------------------------------------------------------------

__fastcall TKlient::FormClose(TObject *Sender, TCloseAction &Action)

{

DMfrm->KlientTbl->Close();

DMfrm->CountryTbl->Close();

DMfrm->StatusTbl->Close();

}

//---------------------------------------------------------------------------__fastcall TKlient::BitBtn2Click(TObject *Sender)

{

DMfrm->KlientTbl->Close();

DMfrm->KlientTbl->ReadOnly=false;

DMfrm->KlientTbl->Open();

DMfrm->KlientTbl->Append();

DMfrm->KlientTblCountry->AsInteger=83;

}

//---------------------------------------------------------------------------__fastcall TKlient::BitBtn3Click(TObject *Sender)

{

DMfrm->KlientTbl->Post();

DMfrm->KlientTbl->Close();

DMfrm->KlientTbl->ReadOnly=false;

DMfrm->KlientTbl->Open();

}

Листинг программного модуля NSI

Заголовочный файл:

#ifndef NSI_unitH

#define NSI_unitH

//---------------------------------------------------------------------------

#include <Classes.hpp>

#include <Controls.hpp>

#include <StdCtrls.hpp>

#include <Forms.hpp>

#include <Buttons.hpp>

#include <DBGrids.hpp>

#include <Grids.hpp>

//---------------------------------------------------------------------------TNSI : public TForm

{

__published:         // IDE-managed Components

TBitBtn *BitBtn1;

TBitBtn *BitBtn2;

TBitBtn *BitBtn3;

TBitBtn *BitBtn4;

TDBGrid *DBGrid1;

void __fastcall FormActivate(TObject *Sender);

void __fastcall FormClose(TObject *Sender, TCloseAction &Action);

void __fastcall BitBtn1Click(TObject *Sender);

void __fastcall BitBtn2Click(TObject *Sender);

void __fastcall BitBtn3Click(TObject *Sender);

void __fastcall BitBtn4Click(TObject *Sender);:   // User declarations:                 // User declarations

__fastcall TNSI(TComponent* Owner);

};

//---------------------------------------------------------------------------PACKAGE TNSI *NSI;

//---------------------------------------------------------------------------

#endif

Файл реализации:

#include <vcl.h>

#pragma hdrstop

#include "NSI_unit.h"

#include "DM.h"

//---------------------------------------------------------------------------

#pragma package(smart_init)

#pragma resource "*.dfm"*NSI;

//---------------------------------------------------------------------------

__fastcall TNSI::TNSI(TComponent* Owner)

: TForm(Owner)

{

}

//---------------------------------------------------------------------------__fastcall TNSI::FormActivate(TObject *Sender)

{

//->DataSource->DataSet->Open();

}

//---------------------------------------------------------------------------__fastcall TNSI::FormClose(TObject *Sender, TCloseAction &Action)

{->DataSource->DataSet->Close();

}

//---------------------------------------------------------------------------__fastcall TNSI::BitBtn1Click(TObject *Sender)

{->DataSource->DataSet->Append();

}

//---------------------------------------------------------------------------__fastcall TNSI::BitBtn2Click(TObject *Sender)

{->DataSource->DataSet->Post();

}

//---------------------------------------------------------------------------__fastcall TNSI::BitBtn3Click(TObject *Sender)

{

if (Application->MessageBox("Вы действительно хотите удалить запись?",MB_YESNO + MB_ICONQUESTION)==ID_YES)

}

//---------------------------------------------------------------------------__fastcall TNSI::BitBtn4Click(TObject *Sender)

{();

}

Листинг программного модуля FrmList

Заголовочный файл:

#ifndef List_unitH

#define List_unitH

//---------------------------------------------------------------------------

#include <Classes.hpp>

#include <Controls.hpp>

#include <StdCtrls.hpp>

#include <Forms.hpp>

#include <Buttons.hpp>

#include <DBGrids.hpp>

#include <Grids.hpp>

#include <ExtCtrls.hpp>

#include <QRCtrls.hpp>

#include <QuickRpt.hpp>

//---------------------------------------------------------------------------TFrmList : public TForm

{

__published:         // IDE-managed Components

TQuickRep *QuickRep1;

TQRBand *QRBand1;

TQRLabel *QRLabel1;

TQRLabel *QRLabel2;

TQRLabel *QRLabel3;

TQRLabel *QRLabel4;

TQRLabel *QRLabel5;

TQRDBText *QRDBText1;

TQRBand *QRBand2;

TQRDBText *QRDBText2;

TQRDBText *QRDBText3;

TQRBand *QRBand3;

TQRSysData *QRSysData1;

TQRSysData *QRSysData2;

TQRLabel *QRLabel6;

TBitBtn *BitBtn2;

TBitBtn *BitBtn3;

TQRLabel *QRLabel7;

TQRDBText *QRDBText4;

void __fastcall FormActivate(TObject *Sender);

void __fastcall BitBtn1Click(TObject *Sender);

void __fastcall BitBtn2Click(TObject *Sender);

void __fastcall BitBtn3Click(TObject *Sender);:   // User declarations:                 // User declarations

__fastcall TFrmList(TComponent* Owner);

};

//---------------------------------------------------------------------------PACKAGE TFrmList *FrmList;

//---------------------------------------------------------------------------

#endif

Файл реализации:

#include <vcl.h>

#pragma hdrstop

#include "List_unit.h"

#include "DM.h"

#include "Rep_unit.h"

//---------------------------------------------------------------------------

#pragma package(smart_init)

#pragma resource "*.dfm"*FrmList;

//---------------------------------------------------------------------------

__fastcall TFrmList::TFrmList(TComponent* Owner)

: TForm(Owner)

{

}

//---------------------------------------------------------------------------__fastcall TFrmList::FormActivate(TObject *Sender)

{>KartsTbl->Filtered=true;>KartsTbl->Filter="Made_k=true";>KartsTbl->Open();

}

//---------------------------------------------------------------------------

__fastcall TFrmList::BitBtn1Click(TObject *Sender)

{();

}

//---------------------------------------------------------------------------

__fastcall TFrmList::BitBtn2Click(TObject *Sender)

{

->Preview();

}

//---------------------------------------------------------------------------__fastcall TFrmList::BitBtn3Click(TObject *Sender)

{

Application->CreateForm(__classid(TRep), &Rep);

Rep->Show();

}

Листинг программного модуля Rep

Заголовочный файл:

#ifndef ListRep_unitH

#define ListRep_unitH

//----------------------------------------------------------------------------

#include <vcl\Classes.hpp>

#include <vcl\Controls.hpp>

#include <vcl\StdCtrls.hpp>

#include <vcl\Forms.hpp>

#include <vcl\QuickRpt.hpp>

#include <vcl\QRCtrls.hpp>

#include <ExtCtrls.hpp>

#include <ADODB.hpp>

#include <DB.hpp>

//----------------------------------------------------------------------------TQuickReport1 : public TQuickRep

{

__published:

TQRLabel *QRLabel1;

TQRLabel *QRLabel2;

TQRLabel *QRLabel3;

TQRLabel *QRLabel4;

TQRLabel *QRLabel5;

TQRBand *TitleBand1;

TQRBand *DetailBand1;

TQRDBText *QRDBText3;

TQRDBText *QRDBText1;::

__fastcall TQuickReport1::TQuickReport1(TComponent* Owner);

};

//----------------------------------------------------------------------------TQuickReport1 *QuickReport1;

//----------------------------------------------------------------------------

#endif

Файл реализации:

#include <vcl.h>

#pragma hdrstop

#include "Rep_unit.h"

#include "DM.h"

#include "ListRep_unit.h"

//---------------------------------------------------------------------------

#pragma package(smart_init)

#pragma resource "*.dfm"*Rep;

//---------------------------------------------------------------------------

__fastcall TRep::TRep(TComponent* Owner)

: TForm(Owner)

{

}

//---------------------------------------------------------------------------__fastcall TRep::BitBtn2Click(TObject *Sender)

{

//формирование запроса

WideString FileName;>Report->Close();>Report->Parameters->ParamByName("D1")->Value=StrToDate(DateToStr(DateTimePicker1->Date));

DMfrm->Report->Parameters->ParamByName("D2")->Value=StrToDate(DateToStr(DateTimePicker2->Date));

DMfrm->Report->Open();

/заполнение шаблона Excel

}

//---------------------------------------------------------------------------__fastcall TRep::BitBtn1Click(TObject *Sender)

{

Close();

}

Листинг программного модуля Vedom

Заголовочный файл:

#ifndef Vedom_unitH

#define Vedom_unitH

//---------------------------------------------------------------------------

#include <Classes.hpp>

#include <Controls.hpp>

#include <StdCtrls.hpp>

#include <Forms.hpp>

#include <ExtCtrls.hpp>

#include <QuickRpt.hpp>

#include <QRCtrls.hpp>

//---------------------------------------------------------------------------TVedom : public TForm

{

__published:         // IDE-managed Components

TQuickRep *QuickRep1;

TQRBand *QRBand1;

TQRLabel *QRLabel1;

TQRLabel *QRLabel2;

TQRLabel *QRLabel3;

TQRLabel *QRLabel4;

TQRLabel *QRLabel5;

TQRLabel *QRLabel6;

TQRBand *QRBand2;

TQRDBText *QRDBText1;

TQRDBText *QRDBText2;

TQRDBText *QRDBText3;

TQRDBText *QRDBText4;

TQRDBText *QRDBText5;

TQRBand *SummaryBand1;

TQRLabel *QRLabel7;

TQRSysData *QRSysData1;:  // User declarations:                 // User declarations

__fastcall TVedom(TComponent* Owner);

};

//---------------------------------------------------------------------------PACKAGE TVedom *Vedom;

//---------------------------------------------------------------------------

#endif

Файл реализации:

#include <vcl.h>

#pragma hdrstop

#include "Vedom_unit.h"

#include "DM.h"

//---------------------------------------------------------------------------

#pragma package(smart_init)

#pragma resource "*.dfm"*Vedom;

//---------------------------------------------------------------------------

__fastcall TVedom::TVedom(TComponent* Owner)

: TForm(Owner)

{

}

Листинг программного модуля Counts

Заголовочный файл:

#ifndef Counts_unitH

#define Counts_unitH

//---------------------------------------------------------------------------

#include <Classes.hpp>

#include <Controls.hpp>

#include <StdCtrls.hpp>

#include <Forms.hpp>

#include <ExtCtrls.hpp>

#include <QuickRpt.hpp>

#include <QRCtrls.hpp>

//---------------------------------------------------------------------------TCounts : public TForm

{

__published:         // IDE-managed Components

TQuickRep *QuickRep1;

TQRBand *QRBand1;

TQRLabel *QRLabel1;

TQRLabel *QRLabel2;

TQRLabel *QRLabel3;

TQRLabel *QRLabel6;

TQRBand *QRBand2;

TQRDBText *QRDBText1;

TQRDBText *QRDBText2;

TQRDBText *QRDBText5;

TQRBand *SummaryBand1;

TQRLabel *QRLabel7;

TQRSysData *QRSysData1;:  // User declarations:                 // User declarations

__fastcall TCounts(TComponent* Owner);

};

//---------------------------------------------------------------------------PACKAGE TCounts *Counts;

//---------------------------------------------------------------------------

#endif

Файл реализации:

#include <vcl.h>

#pragma hdrstop

#include "Counts_unit.h"

#include "DM.h"

//---------------------------------------------------------------------------

#pragma package(smart_init)

#pragma resource "*.dfm"*Counts;

//---------------------------------------------------------------------------

__fastcall TCounts::TCounts(TComponent* Owner)

: TForm(Owner)

{

}

Программный модуль DMfrm

Заголовочный файл:

#ifndef DMH

#define DMH

//---------------------------------------------------------------------------

#include <Classes.hpp>

#include <Controls.hpp>

#include <StdCtrls.hpp>

#include <Forms.hpp>

#include <ADODB.hpp>

#include <DB.hpp>

//---------------------------------------------------------------------------TDMfrm : public TDataModule

{

__published:         // IDE-managed Components

TADOConnection *Bank;

TADOTable *CountryTbl;

TADOTable *KartsTbl;

TAutoIncField *CountryTblID_country;

TWideStringField *CountryTblCountry;

TADOTable *CurrencyTbl;

TAutoIncField *CurrencyTblID_cur;

TWideStringField *CurrencyTblCurrency;

TADOTable *KlientTbl;

TAutoIncField *KlientTblID_people;

TWideStringField *KlientTblFIO;

TWideStringField *KlientTblSex;

TWideStringField *KlientTblPlace_birth;

TIntegerField *KlientTblCountry;

TWideStringField *KlientTblSeriya;

TIntegerField *KlientTblNum_pasp;

TDateTimeField *KlientTblDate;

TWideStringField *KlientTblWhom_given;

TIntegerField *KlientTblCode_whom;

TIntegerField *KlientTblIndex;

TWideStringField *KlientTblAdres;

TWideStringField *KlientTblPhone_home;

TWideStringField *KlientTblPhon_mob;

TIntegerField *KlientTblStat;

TADOTable *ListsTbl;

TAutoIncField *ListsTblN;

TDateTimeField *ListsTblDate_given;

TADOTable *StatusTbl;

TAutoIncField *StatusTblID_status;

TWideStringField *StatusTblName_stat;

TADOTable *SystemTbl;

TAutoIncField *SystemTblID_sys;

TWideStringField *SystemTblName_sys;

TADOTable *UslugaTbl;

TADOTable *VidTbl;

TAutoIncField *VidTblID_vid;

TWideStringField *VidTblName_vid;

TAutoIncField *UslugaTblID_usl;

TWideStringField *UslugaTblName_usl;

TDataSource *CountryDS;

TDataSource *KartsDS;

TDataSource *CurrencyDS;

TDataSource *KlientDS;

TDataSource *ListsDS;

TDataSource *StatusDS;

TDataSource *SystemDS;

TDataSource *UslugaDS;

TDataSource *VidDS;

TWideStringField *KlientTblEmail;

TAutoIncField *KartsTblID;

TWideStringField *KartsTblNum_kart;

TDateTimeField *KartsTblValid_thru;

TIntegerField *KartsTblID_system;

TIntegerField *KartsTblID_vid;

TIntegerField *KartsTblID_klient;

TStringField *KartsTblFIO;

TIntegerField *KartsTblCurrent;

TIntegerField *KartsTblUsluga;

TIntegerField *KartsTblPIN;

TStringField *ListsTblFIO;

TBooleanField *KartsTblGiven;

TWideStringField *ListsTblNum_kart;

TDateTimeField *KartsTblDate;

TADOQuery *Report;

TIntegerField *ListsTblID_klient;

TDataSource *RepDS;

TDataSource *CountDS;

TADOTable *TCountTbl;

TDataSource *TCountDS;

TADOTable *CountTbl;

TAutoIncField *TCountTblN_type;

TWideStringField *TCountTblType_count;

TWideStringField *CountTblN_count;

TIntegerField *CountTblN_type;

TIntegerField *CountTblN_klient;

TStringField *CountTblType;

TWideStringField *KartsTblN_count;

TDateTimeField *KartsTblDate_made;

TStringField *KartsTblVid;

TStringField *KartsTblSys;

TStringField *KartsTblVal;

TStringField *KartsTblName_usl;

TBooleanField *KartsTblMade_k;

TStringField *CountTblFIO;

TAutoIncField *ReportID;

TWideStringField *ReportNum_kart;

TDateTimeField *ReportValid_thru;

TIntegerField *ReportID_system;

TIntegerField *ReportID_vid;

TIntegerField *ReportID_klient;

TIntegerField *ReportCurrent;

TIntegerField *ReportUsluga;

TIntegerField *ReportPIN;

TBooleanField *ReportGiven;

TBooleanField *ReportMade_k;

TDateTimeField *ReportDate;

TWideStringField *ReportN_count;

TDateTimeField *ReportDate_made;

TStringField *ReportFIO;:       // User declarations:                 // User declarations

__fastcall TDMfrm(TComponent* Owner);

};

//---------------------------------------------------------------------------PACKAGE TDMfrm *DMfrm;

//---------------------------------------------------------------------------

#endif

Файл реализации:

#include <vcl.h>

#pragma hdrstop

#include "DM.h"

//---------------------------------------------------------------------------

#pragma package(smart_init)

#pragma resource "*.dfm"*DMfrm;

//---------------------------------------------------------------------------

__fastcall TDMfrm::TDMfrm(TComponent* Owner)

: TDataModule(Owner)

{

}

Похожие работы на - Проектирование автоматизированного рабочего места сотрудника банка по выпуску банковских карт

 

Не нашли материал для своей работы?
Поможем написать уникальную работу
Без плагиата!
Без нейросетей!