Средства разработки программ, выполненных на стороне клиента

  • Вид работы:
    Дипломная (ВКР)
  • Предмет:
    Информационное обеспечение, программирование
  • Язык:
    Русский
    ,
    Формат файла:
    MS Word
    1,85 Mb
  • Опубликовано:
    2012-03-17
Вы можете узнать стоимость помощи в написании студенческой работы.
Помощь в написании работы, которую точно примут!

Средства разработки программ, выполненных на стороне клиента


КУРСОВАЯ РАБОТА

по дисциплине «Разработка и эксплуатация автоматизированных информационных систем»

на тему «Средства разработки программ, выполненных на стороне клиента »

Содержание

Введение

. Теоретическая часть

.1 Основные сведения о технологии Java

1.2 Java-script

.3 Java-applet

.4 Active-x-объекты

1.5 Flash-компоненты

.6 Технологии создания RIA-приложений

. Практическая часть

.1 Краткая характеристика задачи

.2 Порядок выполнения задачи

Заключение

Библиографический список

Введение

Влияние глобальной компьютерной сети Internet на современный мир не имеет исторических аналогов. Его сегодняшний день - это начало эпохи электронного проникновения во все сферы человеческой жизни, это нечто большее, чем просто маркетинговая кампания, это основа новой философии и новой деловой стратегии. Вполне логично предположить, что и с точки зрения рекламы продукции или услуги Интернет - наиболее значимый ресурс. Большинство современных людей пользуются Интернетом, как наиболее доступным источником информации. Web-технология полностью перевернула представления о работе с информацией, да и с компьютером вообще. Оказалось, что традиционные параметры развития вычислительной техники - производительность, пропускная способность, емкость запоминающих устройств - не учитывали главного "узкого места" системы - интерфейса с человеком. Устаревший механизм взаимодействия человека с информационной системой сдерживал внедрение новых технологий и уменьшал выгоду от их применения. И только когда интерфейс между человеком и компьютером был упрощен до естественности восприятия обычным человеком, последовал беспрецедентный взрыв интереса к возможностям вычислительной техники. Создание Web-сайтов является одной из важнейших технологий разработки ресурсов Internet. Хороший сайт, вбирая в себя всю полезную информацию, является лучшей визитной карточкой и коммерческой фирмы и образовательного учреждения, работая на них в любое время суток. Таким образом, определение функциональных возможностей средств и языков для разработки сайта, а так же психофизиологических требований предъявляемых к текстовой и графической информации представленной на экране монитора представляется актуальной задачей.

Для решения данной задачи использовался ПК со следующими характеристиками:

Аппаратное обеспечение: Монитор BENQ, мышь RazorLachesis, клавиатура LogitechDeluxe 250. ОС MicrosoftWindows 7, изготовитель ОС

MicrosoftCorporation, изготовитель Монитора Samsungelectronics , LSD, ПРОЦЕССОР IntelPentium4 3.00 GHz. Видеоадаптер Geforce 9800 GT с объемом памяти 256 Мбайт и цифрового разъема для подключения монитора;

§  Привод для записи дисков DVD;

§  Оперативная память объемом 2,5Гбайт;

§  Звуковой контроллер, линейного аудио-входа и аудио-выхода;

§  Технологии энергосбережения на программно-аппаратном уровне с переводом в “спящий” режим.

Программное обеспечение: операционная система:

Windows XP

Home Edition

Версия 2002

ServisePack Видео карта Nvidia GTS 250

Материнская плата Gigabyte MA785GT-UD3H

Монитор Belinae 17дюймов

Программа для выполнения практической части: MicrosoftVisualFoxPro 9.0

1. Теоретическая часть

.1 Основные сведения о технологии Java

Для обеспечения доступа к базам данных на стороне клиента применяется Java-технология. Java - это современный объектно-ориентированный язык программирования для разработки приложений, созданный специально для распределенных сред. Технология Java позволяет создавать полноценные приложения для работы с компьютерной графикой, файловыми системами и компьютерными сетями. Одно из важных свойств Java-технологии - это мобильность, суть которой заключается в том, что написанный на Java код может исполняться на любой компьютерной платформе. Java-приложения компилируются в особый код (так называемый байт-код), исполняемый на виртуальной машине (Java Virtual Machine). Байт-код является универсальным форматом программы, единым для всех аппаратных платформ - и для рабочих станций, и для больших универсальных ЭВМ, и для персональных компьютеров. Java-технология обеспечивает быстрый цикл компиляции и отладки программ. Еще на стадии компиляции проводится выявление многих ошибок и частичная оптимизация программ.

Средства разработки, содержащие виртуальную машину внутри себя, обеспечивают контроль приложений на стадии исполнения (переполнение стека, отслеживание границ массивов, поиск резервов для оптимизации и др.). Пользователю готовых Java-приложений достаточно иметь клиентскую программу, имитирующую работу виртуальной машины. Виртуальная машина представляет собой довольно компактный интерпретатор байт-кода Java. Перед первым запуском нового приложения виртуальная машина проверяет его код на принадлежность к байт-коду (на правильность инструкций Java), безопасность команд для компьютера и локальной сети, соответствие разрешенным операциям, а также на целый ряд дополнительных условий. Это необходимо, поскольку приложения, распространяемые по сети, создаются разными людьми с различными намерениями, причем дурные намерения тоже не исключены.

Непосредственно перед запуском виртуальная машина производит сборку модулей и устанавливает связи между именами, при этом поиск недостающих модулей производится не только в системе, но и на серверах Internet. Затем, собственно, и начинается работа приложений.

.2 Java-script

Язык программирования JavaScript разработан фирмой Netscape для создания интерактивных HTML-документов. Это объектно-ориентированный язык разработки встраиваемых приложений, выполняющихся как на стороне клиента, так и на стороне сервера. Синтаксис языка очень похож на синтаксис Java - поэтому его называют - Java-подобным.. JavaScript изначально создавался для того, чтобы сделать web-странички «живыми». Программы на этом языке называются скриптами. Они подключаются напрямую к HTML и, как только загружается страничка - тут же выполняются. Программы на JavaScript - обычный текст. Они не требуют компиляции или какой-то другой специальной подготовки. JavaScript обычно используется как встраиваемый язык для программного доступа к объектам приложений. Наиболее широкое применение находит в браузерах как язык сценариев для придания интерактивности веб-страницам. С помощью JavaScript можно создавать новые HTML-тэги, удалять существующие, менять стили элементов, прятать, показывать элементы и т.п. Реагировать на действия посетителя, обрабатывать клики мыши, перемещение курсора, нажатие на клавиатуру и т.п. Посылать запросы на сервер и загружать данные без перезагрузки страницы(это технология называется "AJAX"). Получать и устанавливать cookie, запрашивать данные, выводить сообщения… Кроме того, JavaScript имеет ряд свойств, присущих функциональным языкам - функции как объекты первого класса, объекты как списки, карринг, анонимные функции, замыкания - что придаёт языку дополнительную гибкость. В JavaScript: все идентификаторы регистрозависимы, в названиях переменных можно использовать буквы, подчёркивание, символ доллара, арабские цифры, названия переменных не могут начинаться с цифры, для оформления однострочных комментариев используются //, многострочные и внутристрочные комментарии начинаются с /* и заканчиваются */.

Структурно JavaScript можно представить в виде объединения трёх чётко различимых друг от друга частей: ядро (ECMAScript), объектная модель браузера (Browser Object Model или BOM (de)), объектная модель документа (Document Object Model или DOM). JavaScript используется в клиентской части веб-приложений: клиент-серверных программ, в котором клиентом выступает браузер, а сервером - веб-сервер, имеющих распределённую между сервером и клиентом логику. Обмен информацией в веб-приложениях происходит по сети. Одним из преимуществ такого подхода является тот факт, что клиенты не зависят от конкретной операционной системы пользователя, поэтому веб-приложения являются кроссплатформенными сервисами. JavaScript используется для создания небольших программ, размещаемых в закладки браузера. При этом используются URL-адреса со спецификатором javascript. JavaScript используется для написания прикладного ПО. Например, 16,4 % исходного кода Mozilla Firefox написано на JavaScript[74]. Также JavaScript - подходящий язык для обучения программированию игр (англ.). По сравнению с альтернативами, он функционально достаточен, прост в изучении и в применении, снижает сложность для обучения, мотивирует обучаемых делиться своими играми с другими. JavaScript быстрый и мощный язык, но на его исполнение в браузере наложены некоторые ограничения, например, он не умеет читать и записывать произвольные файлы на жесткий диск, запускать установку каких-либо программ. Это сделано для безопасности пользователей, чтобы злоумышленник не мог с помощью JavaScript получить личные данные или как-то навредить компьютеру пользователя. В браузере Firefox существует способ «подписи» скриптов с целью обхода части ограничений, но он не стандартный и не кросс-браузерный. Большинство возможностей JavaScript ограничено окном браузера и текущей страницей. JavaScript не может читать/записывать произвольные файлы на жесткий диск, копировать их или вызывать программы. Он не имеет прямого доступа к операционной системе. В языке отсутствуют такие полезные вещи, как: модульная система: JavaScript не предоставляет возможности управлять зависимостями и изоляцией областей видимости; стандартная библиотека: в частности, отсутствует интерфейс программирования приложений по работе с файловой системой, управлению потоками ввода/вывода, базовых типов для бинарных данных; стандартные интерфейсы к веб-серверам и базам данных; система управления пакетами, которая бы отслеживала зависимости и автоматически устанавливала их. Однако JavaScript имеет как минимум три замечательных особенности: Полная интеграция с HTML/CSS. Простые вещи делаются просто. Поддерживается всеми распространенными браузерами и включен по умолчанию. Этих трех вещей одновременно нет больше ни в одной браузерной технологии. Поэтому JavaScript и является самым распространенным средством создания браузерных интерфейсов.

.3 Java-applet

сайт графический монитор приложение

Applet - он же JavaApplet, представляет из себя прикладную программу на языке Java, исполняемую браузером с использованием Java Virtual Machine(JVM).

Java-апплеты впервые появились в 1995. Апплет используется для добавления веб-приложению интерактивных возможностей, которые не могут быть выполнены с помощью html или иных средств. Japplet, так еще называют Java Applet, на базе языка Java имеет огромные возможности для украшения веб-страницы или для создания веб-игр. Java-applet без установленного приложения на Вашем ПК не будет работать. Современные браузеры самостоятельно побеспокоятся о том, чтобы в нем заработала java. Java апплет - это Java программа, предназначенная для запуска внутри браузера с java-поддержкой. Java апплеты скачиваются с веб-сервера и запускаются на веб-клиенте.

Обычно апплеты загружаются через сеть и не допускаются к чтению и записи файлов на клиентской файловой системе,а также к открытию сетевых соединений, за исключением соединения к хосту, с которого апплет был загружен. Также, апплетам, загруженным через сеть, не разрешается запускать другие программы на клиенте и загружать библиотеки. Java-апплет это прикладная программа на Java, которая выполняется в веб-браузере. В данном разделе мы собрали апплеты, которые используются для предоставления интерактивных возможностей веб-приложений, которые не могут быть предоставлены HTML. Приложения, функционирующие на стороне клиента, могут создаваться для каждого уровня трехуровневой модели MAPI. Разработка на уровне поставщиков услуг позволяет обеспечить унифицированный доступ клиентских приложений к дополнительным ресурсам, таким как адресные книги, хранящиеся, например, в базах данных; агентам передачи сообщений, позволяющим принимать и отправлять сообщения в почтовые системы, отличные от Exchange Server, например, систему РЕМАРТ, и хранилищам, позволяющим использовать для хранения и извлечения почтовых сообщений расширенные форматы файлов данных и специализированные системы хранения информации. При разработке приложений такого уровня должны применяться Win32 Software Development Kit (SDK) и компиляторы C/C++. В частности, все необходимые компоненты входят в состав пакета разработки Visual C/C++ 4.x Professional. При использовании компиляторов других производителей необходимо приобретение Win32 SDK. Разработка под Windows 3.1x требует наличия соответствующего компилятора и 16-битной версии MAPI SDK.При создании приложений на уровне программных интерфейсов выбор средств разработки зависит от требуемого уровня функциональности приложения. Наличие высокоуровневых интерфейсов OLE Messaging и OLE Scheduling позволяет использовать при создании приложений, способных использовать услуги электронной почты, как офисные пакеты, такие как Excel, Word, Access, так и средства разработки, поддерживающие стандарт OLE, например Visual Basic, Delphi или Visual J++.

Набор вызовов Simple MAPI может быть использован при создании прикладных программ, которым достаточно минимального набора функций электронной почты, на любых языках программирования, поддерживающих подключение динамических библиотек (DLL) или включение статических библиотек на этапе сборки (linking) исполняемого кода. В качестве примера таких средств разработки можно привести Visual Basic, Power Builder, Delphi, компиляторы C/C++ и FORTRAN различных производителей. Интерфейс Common Messaging Calls (CMC) может применяться при разработке программ, которые будут переноситься на отличные от Windows платформы. По функциональности CMC соответствует уровню Simple MAPI и требует использования таких же систем разработки приложений. Для написания прикладных программ, использующих все функциональные возможности MAPI, такие как асинхронная обработка событий, манипулирование почтовыми профилями, работа с электронными досками объявлений, поиск в каталоге, маршрутизация, расширенные свойства сообщений и т.д., должны применяться компиляторы C/C++ и Win32 SDK для платформ Windows 95 и NT или 16-битная версия MAPI SDK для Windows 3.1x. Хотя отдельные фрагменты полного набора интерфейсов могут вызываться и из приложений на Visual Basic или Delphi. Разработка прикладных программ, расширяющих базовую функциональность, может выполняться с применением следующих средств: электронного дизайнера форм клиента Exchange или электронного дизайнера Outlook, если предоставляемая ими функциональность достаточна для выполнения поставленной задачи. Поскольку в обеих системах используется язык программирования Visual Basic, поддерживающий механизм OLE, при помощи электронных форм можно удовлетворить большинство требований по созданию приложений коллективной работы, однако многие расширенные функции с их помощью не реализуются по причине ограниченных возможностей OLE Messaging и OLE Scheduling; компиляторов C/C++ и Win32 SDK/MAPI SDK для создания расширений, дополняющих или заменяющих отдельные компоненты клиентской части и способных использовать в работе полный набор интерфейсов MAPI.

Примером таких программ могут служить специализированный сервер электронных форм написанных на языке Java; обработчик входящих сообщений, использующий расширенный набор правил; дополнительная панель в окне клиентской программы, используемая для ускоренного просмотра сообщения. Преимущества использования Java-апплетов:

* кроссплатформенность

* апплет может работать на «всех» установленных к этому времени версиях Java, а не только с последней версией; однако, если апплет требует последнюю версию JRE, то клиент будет вынужден ждать более длительной загрузки;

* апплет поддерживается большинством браузеров;

* он кэшируется в большинстве браузеров, а потому будет быстро загружаться при возвращении на веб-страницу; но апплет может сохраняться в кэше и создавать проблемы после выхода новых версий;

* он может иметь полный доступ к машине, на которой выполняется, если пользователь согласен на это;

* апплет может улучшить использование: после первого запуска апплета, когда JVM уже выполняется и быстро запускается, преимущественно у постоянных пользователей Java, однако JVM придется перезапускать каждый раз, когда запускается новый браузер.

* он может запуститься с сопоставимой (но обычно медленнее) скоростью на других компилируемых языках, таких как C++, но во много раз быстрее, чем JavaScript

* он может перенести работу с сервера к клиенту, делая Интернет-решение с, большим числом пользователей / клиентов.апплет обладает следующими недостатками:

* он требует установки Java-расширения (plug-in), которое не во всех браузерах доступно по умолчанию;

* он не может запуститься до тех пор, пока не запустится виртуальная Java-машина, и это может занять значительное время при первом запуске;

* создание и дизайн хорошего пользовательского интерфейса с использованием апплетов считается более сложной задачей, чем с помощью технологии, основанной на HTML;

* некоторые организации допускают только программное обеспечение, установленное администраторами. В результате многие пользователи не могут видеть апплеты по умолчанию.

* апплеты могут потребовать использования определенного JRE.

.4 Active-x-объекты

ActiveX - это архитектура, которая позволяет одному программному компоненту (управляющему элементу ActiveX) взаимодействовать с другими компонентами через сеть (например, Internet). Для создания управляющих элементов ActiveX разработчик может использовать ряд популярных языков программирования, соответствующих спецификации ActiveX, - Microsoft Visual C++ 5.0, Microsoft Visual Basic 5.0 и Delphi 3.0. Управляющие элементы ActiveX могут быть написаны и на Visual J++, хотя и с некоторыми ограничениями. Управляющие элементы ActiveX - это самостоятельные части программы или автономные компоненты. Разработчики могут использовать их в других программах - даже в тех, которые созданы на других языках. Например, можно взять управляющий элемент, написанный на Visual Basic, и вставить его в программу на Visual C++. Автономность и возможность многократного использования - наследие более ранней объектно-ориентированной модели компании Microsoft, известной под названием Object Linking and Embedding (OLE). ActiveX - это ни что иное как развитие идеи OLE. Фактически объекты ActiveX - это те же объекты OLE с дополнительными функциями, которые позволяют применять их в World Wide Web.

Возможность многократного использования компонентов делает ActiveX очень удобной для написания обычных клиент-серверных приложений. ActiveX позволяет применять не только библиотеки управляющих элементов, созданные сторонними компаниями, но и однократно использовать управляющие элементы собственной разработки. Однако технология ActiveX была разработана для того, чтобы обеспечить возможность работы управляющих элементов в Web, и маркетинговая машина Microsoft делает все возможное, чтобы превратить ActiveX в стандартную технологию для создания Web-приложений.

И хотя чаще всего ActiveX в настоящее время применяется для встраивания в Web-страницы элементов анимации, для корпоративных Web-узлов это оказывается не очень полезно - большинство посетителей предпочитают более простое оформление Web-узлов. Важнее то, что ActiveX (как и апплеты Java) может привнести в Web возможности клиент-серверных приложений. Управляющие элементы ActiveX позволяют посетителям Web-узла выполнять сложные операции, получать нужную информацию из баз данных и от приложений, работающих на других серверах или даже на других Web-узлах. Одним из главных препятствий к применению ActiveX является отсутствие межплатформенной поддержки. Если все пользователи конкретной intranet работают под Windows 95, они могут использовать управляющие элементы ActiveX, не сталкиваясь с какими-либо проблемами; посетители же Web-узлов Internet работают на самых разнообразных операционных системах. Чтобы применять управляющие элементы ActiveX на других платформах, необходимо их перекомпилировать: нельзя просто написать один управляющий элемент, который смогут применять все посетители Web-узла. К настоящему моменту управляющие элементы ActiveX могут работать только на семействе ОС Windows: Windows 95, Windows NT и Windows 3.x. Microsoft работает над поддержкой Unix и Macintosh, и до тех пор, пока это не будет сделано, ActiveX, видимо, нельзя считать технологией, полностью пригодной для Internet. Что касается поддержки браузеров, то, хотя управляющие элементы ActiveX выполняются как "родные" только на Internet Explorer компании Microsoft, существует и специальный встраиваемый модуль (plug-in) под названием ScriptActive производства компании Ncompass, который обеспечивает доступ к управляющим элементам ActiveX из Netscape Navigator.

ActiveX - многообещающая технология. Большое количество существующих библиотек готовых компонентов делают ее весьма полезным средством разработки приложений для Windows-платформ. Однако отсутствие многоплатформенной поддержки сильно ограничивает ее применение на Web-узлах Internet. Кроме того, изъяны в модели безопасности делают использование ActiveX в Internet весьма проблематичным.

.5 Flash-компоненты

Программирование клиентских приложений с использованием Macromedia Flash Один из вариантов применения Flash-технологии - создание небольших приложений на стороне клиента. В ходе строительства Web-узла постоянно приходится решать проблему выбора той или иной технологии. Окончательный выбор зависит, как правило, от двух факторов: поставленной задачи и арсенала средств, которым владеет разработчик или команда разработчиков. Flash не создавался для программирования больших приложений. ActionScript четвертой версии весьма неуклюж с точки зрения любого сведущего в программировании. Основное его предназначение - управление последовательностью проигрывания фильма, подгрузка ресурсов с сервера, обработка взаимодействия фильма и пользователя. В этом языке отсутствуют средства создания и работы с массивами, обработка математических функций; весьма скромны средства работы со строками. В пятой версии язык кардинально изменился и стал похож на большинство других языков программирования для Интернета, но мы пока рассмотрим пример, выполненный на ActionScript четвертой версии, поскольку для начинающих программистов и Web-дизайнеров эта версия легче для понимания. В то же время переход на пятую версию при накоплении определенного опыта не вызовет проблем. Итак, основную нишу в программировании клиентских приложений, в которой у технологии Flash нет конкурентов, можно определить как небольшие приложения с несложными математическими вычислениями и разбором текста, где требуется уникальный интерфейс, а время разработки ограничено.

Это различные калькуляторы, экзаменующие системы, игры, средства для построения графиков, несложных чертежей (здесь мы не касаемся приложений, которые не могут обойтись без взаимодействия с сервером). Применение Flash для таких приложений открывает для дизайнера массу возможностей (ограниченных только его фантазией) при создании пользовательского интерфейса. Вместо того, чтобы соединять несколько технологий в решении одной задачи, можно все делать в одной программе - редакторе фильмов Flash и тут же отлаживать полученный результат. Причем, по данным фирмы Macromedia, у почти 95% пользователей Интернета уже установлен плейер для воспроизведения flash-фильмов.


Несколько лет назад в области создания Интернет-приложений наметилась тенденция к переходу от стандартных HTML/Javascript/CSS технологий к платформам, которые позволяют запускать в среде веб-браузера программы, по внешнему виду и поведению не отличающиеся от оконных(desktop) приложений. Такой вид программных продуктов принято называть Rich Internet Applications(RIA), что в переводе обозначает «богатые интернет-приложения». Несмотря на то, что некоторые из технологий RIA выпущены довольно давно(конец 90-х годов), широкое распространение они получили не более 3-4 лет назад. Разговор об особенностях RIA стоит начать с концептуального отличия от приложений на основе HTML. Обычные сайты-сервисы работают по принципу перехода на другую страницу по гиперссылкам и отправки формы на сервер средствами веб-браузера. Другими словами, работа таких приложений сконцентрирована вокруг клиент-серверной архитектуры с тонким клиентом. HTML, являясь языком разметки документов и отображаемый браузером, идеально подходит для этого. Последовательность действий пользователей представляет собой постоянную отправку запросов на сервер. При таком подходе существует ряд проблем: Сохранение пользовательских данных между сеансами работы приложения и их синхронизация с сервером. Проблема отправки и получения данных с сервера только по мере необходимости, а не на каждое действие пользователя. Проблема запуска приложения при отсутствии подключения к сети.

Все RIA имеют схожую особенность: наличие промежуточной части, которая передается по сети клиенту и отвечает за взаимодействие с сервером и отображение пользовательского интерфейса, намного превосходящего HTML-аналоги. Решение проблемы сохранения пользовательских данных происходит за счет средств платформы RIA(платформенно-независимая среда для запуска RIA приложений). Промежуточная часть, загружаемая из сети, обращается к ней для сохранения и чтения информации. Отсюда появляется возможность отправлять и получать данные с сервера только по мере необходимости, за счет кеширования на стороне клиента. Вопрос нестабильного подключения также решаем. Платформы RIA могут выполнить установку приложения на компьютере пользователя. Это означает, что для файлов программы будет отведено место на диске и её можно будет запустить без наличия сети. Таким образом, можно отметить основные отличительные черты RIA: на компьютер пользователя загружается клиентская часть приложения, которая отвечает за взаимодействие с сервером и обладает возможностями кэширования данных и работы без подключения к сети; запускается в браузере или в виде оконного приложения и требует установки платформы RIA; Постепенное развитие стандартов сети Интернет привело к реализации подобных технологии на практике. Наиболее известными на данный момент являются следующие: JavaFX SUN/ORACLE 2009, Adobe Flex/AIRAdobe Inc. 2008, Silverlight Microsoft Corporation 2007, Google Web Toolkit(GWT)Google Inc 2006.

Разработчик RIA создает интерфейс и логику программы на языке Java, а GWT компилирует исходный код в тщательно оптимизированный Javascript. Файл скрипта подключается к веб-странице и во время загрузки отображает интерфейс приложения. При этом, во-первых, решается проблема наличия особого плагина для браузера - по сути в случае GWT нужно, чтобы было включено выполнение сценариев Javascript(поддерживают все современные браузеры). Во-вторых, GWT обладает большой библиотекой компонентов для создания полноценных RIA и их число постоянно растет, благодаря большому сообществу разработчиков. На базе этих компонентов можно делать традиционные оконные интерфейсы в браузере.

Преимущества RIA: Используют меньший, более компактный, кэшируемый код Javascript; Автоматически поддерживают браузеры IE, Firefox, Mozilla, Safari и Opera; В состав библиотеки входят средства для обработки событий перехода по списку посещенных ранее страниц в браузерах(кнопка «Назад»). Кроме того, работая в Java, можно использовать: Средства отладки, позволяющие отслеживать значения переменных, работать с точками останова и т.д.; Автоматизированные модульные тесты (на основе Junit и др.) как в программе, так и в браузере; Что касается содержимого библиотек, то GWT включает в себя: Встроенные компоненты пользовательского интерфейса, которые служат кросс-браузерными строительными блоками приложения; Удаленный вызов программного кода помогает с клиент-серверными взаимодействиями(RPC, AJAX); Средства интеграции кода GWT в существующий код Javascript; Инструменты разработчиков для упрощения взаимодействия с дизайнерами интерфейсов(UIBind).

Недостатки RIA: Обязательное знание Java. Несмотря на огромную популярность этого языка в создании веб-приложений, новичку, не знающему базовых принципов пользовательских интерфесов Swing или AWT, будет крайне сложно.

Кроссбраузерность имеет свои подводные камни. Компоненты пользовательского интерфейса, которые входят в состав дистрибутива, тщательно протестированы и действительно работают одинаково во всех браузерах. Однако сообществом выпускаются новые компоненты, к поведению которых в разных средах следует относиться осторожно. Проблема заключается опыте разработчика.

Скорость работы GWT-компилятора. Это исполняемый класс на языке Java, который в качестве аргументов принимает пути к исходным текстам. В небольшом проекте автора время компиляции доходило до 2 минут. В качестве альтернативы для запуска приложения можно использовать специальный hosted-режимi, когда проект не компилируется, а запускается специальными средствами в выбранном браузере(GWT версии 2.0). Кроме того, можно компилировать проект только для одного браузера, изменив конфигурацию, что уменьшит время сборки.

Приложение на Flex/AIR

Краткое описание технологии. Adobe Flex это набор утилит для разработки RIA на платформе Adobe Flash с использованием языка Actionscript 3. Flash предоставляет гораздо больше возможностей, чем можно получить от HTML в плане интерактивности. Но тем не менее разработка на Flash это очень сложный процесс для простых программистов. Flash нацелен больше на дизайнеров. Flex

убирает этот барьер, предоставляя программный способ разработки RIA. MXML, язык на основе XML, используется для описания формата пользовательского интерфейса и поведения, а Actionscript™ 3, мощный объектно-ориентированный язык программирования, используется для создания логической модели поведения программы-клиента. Преимущества Приложения RIA, созданные во Flex, могут работать в обозревателе, использующем ПО Adobe Flash® Player, или как обычная программа, если в ОС установлено кросс-платформенное приложение Adobe AIR™. Благодаря этому, приложения Flex поддерживают работу как со многими распространенными типами обозревателей, так и операционными системами для настольных компьютеров. При использовании AIR приложения Flex могут получать доступ к локальным данным и системным ресурсам ПК. Тем не менее, модель безопасности AIR не допустит повреждения информации пользователя и системных файлов, запуская приложения в изолированной среде. Flash Player и Adobe AIR доступны для свободной загрузки на сайте Adobe.com. На данный момент 99% ПК имеют Flash Player одной из самых последних версий(9 или 10). Создание пользовательского интерфейса происходит с помощью MXML - относительного простого и интуитивно-понятного языка, следовательно опытные разработчики могут освоить его быстро. Недостатки Язык Actionscript был первоначально скриптовым языком для Flash-плеера, который притерпел изменения в Actionscript 3. Как объектно-ориентированный язык ему не хватает массы особенностей, которые Java или .NET разработчики принимают как само собой разумеющееся. Количество сторонних библиотек (в частности, open-source) на порядки меньше, чем в Java.

Несмотря на то, что Flex SDK предоставляется бесплатно, основная среда разработки Flex Builder является коммерческим продуктом. JavaFX - это платформа для создания RIA, которые могут запускаться на персональных компьютерах и мобильных устройствах. Технология JavaFX позволяет создавать приложения для работы с мультимедийным содержимым, графические интерфейсы пользователя для бизнес-приложений, игры для персональных компьютеров и мобильных устройств, насыщенные графикой, мультимедиа веб-сайты и др. Приложения JavaFX создаются с помощью декларативного языка программирования JavaFX script. Для разработки приложений на языке JavaFX script необходимо скачать и установить JavaFX SDK. Из кода, написанного на языке JavaFX script, можно обращаться к любым библиотекам Java. Поэтому совместное использование языков Java и JavaFX script позволяет решать разнообразные задачи, например, логика бизнес-приложения может быть написана на Java, а графический интерфейс пользователя - на JavaFX script. Приложения, написанные на языке JavaFX script могут запускаться на компьютерах с установленной средой исполнения Java 1.5 и выше. В настоящее время поддерживаются следующие операционные системы: Windows, Mac OS X, GNU/Linux и Solaris.

Преимущества Язык JavaFX script поддерживает использование библиотек Java и позволяет получать компактный код.

Недостатки до сих пор остается проблема с запуском на клиентских машинах. JavaFX апплеты не запускаются в браузере Opera, все еще непонятно, что с Linux-системами. Правда это ситуация постепенно исправляется - JavaFX 1.2 по утверждению создателей работает на Ubuntu и OpenSolaris. Приложение Silverlight Краткое описание технологии. Silverlight предоставляет графическую систему, схожую с Windows Presentation Foundation, и объединяет мультимедиа, графику, анимацию и интерактивность в одной программной платформе. Он был создан чтобы работать с XAML и с языками Microsoft .NET. XAML используется для разметки страниц с векторной графикой и анимацией. В состав платформы входит плагин для браузера, который позволяет запускать приложения, содержащие анимацию, векторную графику и аудио-видео ролики, что характерно для RIA.

Преимущества Начиная с версии 2.0, логика программы может быть описана в любом из языков .NET, включая динамические языки программирования такие как Iron Ruby и Iron Python; .NET платформа является мощным средством для разработки бизнес-приложений; Большое количество сторонних компонентов от Infragistics, Syncfusion, Telerik(коммерческие продукты); Большое сообщество .NET разработчиков.

Недостатки Silverlight реализован для ОС Windows 2000, Windows XP, Windows Server 2003, Windows Vista, Windows 7, Mac OS X 10.4, Mac OS X 10.5 и браузеров Internet Explorer 6.0/7.0/8.0, Mozilla Firefox 1.5/2.0/3, Safari 3.1, Google Chrome 3.0. В будущем также планируется поддержка Opera. Существующие расширения для браузеров в других операционных системах пока на стадии предварительного ознакомления.

2. Практическая часть

.1 Краткая характеристика задачи

Цель: Создать БД с названием “Кафе”

) Продукты, Блюда, Заказы.

) Ведение справочников, хранение рецептов,

) Выходные документы, расчет стоимости блюда, прием заказов.

.2 Этапы создания базы данных «Кафе»

Для создания проекта «Кафе» необходимо следующее:

.Выполнить команду File | Newили нажать кнопку New на панели инструментов

.На экране откроется окно диалога «New» с перечислением всех типов файлов, которые возможны в VisualFoxPro (рис. 2.2.1). По умолчанию выбрана опция Project.

Рис.. 2.2.1 Окно диалога «New»

.В окне диалога «Create» в поле Enterproject необходимо задать имя создаваемого проекта, убедившись, что в поле Тип файла установлен тип сохраняемого файла «Project», а в поле Сохранить в: правильно выбран каталог, в котором должен располагаться проект.(рис. 2.2.2).

Рис. 2.2.2 Окно сохранения проекта

.После нажатия кнопки Сохранить,на экране откроется окно проекта

Рис. 1.3 Окно конструктора проекта

Для создания таблицы из конструктора базы данных можно воспользоваться одним из следующих способов:

·   Выбрать команду Database | NewTable

·   Выбрать команду NewTable контекстного меню

·   Нажать кнопку NewTable на панели инструментов «DatabаseDesigner».

Независимо от того, каким способом создается таблица, откроется окно диалога «NewTable» (рис.2.2.3), которое предлагает воспользоваться мастером для создания таблицы или же создавать ее самостоятельно с помощью конструктора таблиц.

Рис. 2.2.3. Окно диалога «NewTable»

Создание таблицы с помощью конструктора таблиц.

Рис. 2.2.4 Окно диалога создания таблицы «TableDesigner».

Используя все типы данных полей, теперь создадим таблицу.(рис.1.6)

Рис.2.2.5 Наименование полей таблицы «Продукты»

После наименования полей мы их заполняем и получаем исходную таблицу Продукты

Рис.2.2.6Заполненная таблица «Болезни»

После заполнения таблицы «Продукты» мы создаём таблицу «Блюда».

Рис. 2.2.7 Заполненная таблица «Блюда»

После заполнения таблицы «Блюда» мы переходим к таблице «Заказы»

Рис.2.2.8 Заполненная таблица «Заказы»

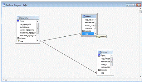
Установка связи одна - ко - многим.

Затем мы задаём ключевое поле, этим полем должно быть то, которое есть во всех таблицах. В данном проекте - это поле «Код»

Рис. 2.2.9 Таблица с ключевым полем

Откроем проект «Кафе».

1.       Добавьте в таблицу поле «Код_продукта» (код_заказа) типа Integer.

.        В таблице «Блюда» создайте первичный индекс, выбрав в качестве индексного выражения значение поля «код_блюда»

.        Для таблицы «Заказы» создайте первичный индекс по полю «код_заказа».

Создание формы с помощью «Мастера»

Рис 2.2.10 Выбор мастера

Откроем проект «Кафе».

Нажмем ярлык «Documents» для перехода на вкладку «Documents». Затем выберите группу «Forms» и нажмите кнопку New, в результате откроется окно диалога «NewForm». Выберите опцию FormWizard. На экране открывается окно диалога, с помощью которого указывается, создается форма для одной таблицы или нескольких связанных таблиц.

Рис 2.2.11Выбор мастера для создания формы

Теперь необходимо выбрать таблицу и поля этой таблицы, которые необходимо разместить в форме. Для выбора базы данных и содержащейся в ней таблицы используются два списка, расположенные в области «Databasesandtables».

После выбора таблицы список Availablefields содержит перечень всех полей открытой таблицы..

Рис 2.2.12 Перечень всех полей открытой таблицы

Необходимо из данного перечня перенести в список Selectedfields поля, которые вы хотите поместить в создаваемую форму. После выбора списка отображаемых в форме полей, нажмите кнопку Next для перехода к следующему шагу в создании формы. Теперь необходимо установить стиль отображения объектов формы и типы кнопок управления. Список Style содержит девять различных вариантов отображения объектов (полей, линий, заголовков и т.д.) в форме. Мастер форм позволяет при выборе каждого из стилей просмотреть результат в верхней части окна диалога.

Рис 2.2.13 Выбор стиля отчета

После того как установили требуемые опции, нажмите кнопку Next.

На третьем шаге нужно указать критерий сортировки данных при отображении в форме. Упорядочивание осуществляется по полям, перечисленным в списке Selectedfields. Для переноса поля из списка Availablefieldsorindextag в список Selectedfields, установите курсор на поле, по значению которого требуется упорядочивание данных, и нажмите кнопку Add.

Рис 2.2.14 Критерий сортировки

Если ошибочно перенесли не то поле, для его удаления из списка Selectedfieldsвоспользуйтесь кнопкой Remove. Опции Ascending и Descending определяют, будут упорядочиваться данные в выбранном поле. Для перехода к следующему шагу создания формы нажмите кнопку Next.

В заключение создания формы с помощью мастера можно задать заголовок формы в поле Typeatitleforyourform и выбрать один из возможных вариантов продолжения работы над формой

Рис 2.2.15 Финальный шаг создания форм

Выбираем Save and run form и любуемся получившейся формой

Рис 2.2.16 Исходная Форма «Блюда»

Для создания отчета «Пролдукты» необходимо:

Открыть окно мастера отчетов при создании нового отчета можно одним из следующих способов:

Выполните команду File | New| Reportwizard.

Рис.2.2.17 Окно мастера

В диалоговом окне Reportwizard выбрать Database и таблицу

Рис. 2.2. 18 Диалоговое окно Reportwizard

Далее добавляем Datаbase и таблицу с которой вам надо связать ключевые поля в отчете «Продукты»

Рис. 2.2.19 Создание ключевых полей

Рис. 2.2.20 Готовый отчет «Продукты»

Выборка данных

Для вызова мастера запросов в окне проекта на вкладке «Data» выберите группу «Queries» и нажмите кнопку New. В открывшемся окне диалога «NewQuery» нажмите кнопку QueryWizard. На экране появится окно диалога выбора таблиц «WizardSelection». В области «Select» данного окна диалога по умолчанию установлена опция Tables и список содержит список таблиц открытой базы данных. Если вы хотите использовать в запросе представления данных - установите опцию Views. При этом список «Tablesindatabase» будет отображать представления данных, содержащиеся в базе данных.

Рис. 2.2.21 Выбор мастера для «Выборки»

Рис. 2.2.22 Выбор таблицы нужной для «Выборки»

Рис. 2.2.23 Исходный вариант выборки «Продукты»

Заключение

Сегодня жизнь часто требует от профессионала в области информационных технологий выбирать средства в зависимости от поставленной задачи, и иногда приходится буквально за несколько дней осваивать новый язык или новый программный продукт. Опытный программист может сразу использовать эту методику в своих разработках. Человеку, имеющему более скромный опыт программирования, потребуется некоторое время для усвоения базовых концепций, после чего он сможет постепенно увеличивать сложность своих разработок по мере приобретения опыта.

С появлением web-технологии компьютер начинают использовать совершенно новые слои населения Земли. Можно выделить две наиболее характерные группы, находящиеся на разных социальных полюсах, которые были стремительно вовлечены в новую технологию, возможно, даже помимо их собственного желания. С одной стороны, это были представители элитарных групп общества - руководители крупных организаций, президенты банков, топ - менеджеры, влиятельные государственные чиновники. С другой стороны, это были представители широчайших слоев населения - домохозяйки, пенсионеры, дети. Спектр социальных групп, подключающихся к сети Интернет и ищущих информацию в WWW, все время расширяется за счет пользователей, не относящихся к категории специалистов в области информационных технологий. Это врачи, строители, историки, юристы, финансисты, спортсмены, путешественники, священнослужители, артисты, писатели, художники. Список можно продолжать бесконечно. Любой, кто ощутил полезность и незаменимость Сети для своей профессиональной деятельности или увлечений, присоединяется к огромной армии потребителей информации во "Всемирной Паутине". С развитием технологий гипертекстовой разметки в Интернете стало появляться всё больше сайтов, тематика которых была совершенно различной - от сайтов крупных компаний, повествующих об успехах компании и её провалах, до сайтов маленьких фирм, предлагающих посетить их офисы в пределах одного города.

Развитие Интернет-технологий послужило толчком к появлению новой ветки в Интернете - Интернет - форумов.

Стали появляться сайты, и даже целые порталы, на которых люди со всех уголков планеты могут общаться, получать ответы на любые вопросы и, даже, заключать деловые сделки. Создание сайта представляет собой маркетинговый шаг, направленный на создание информационного ресурса, который предоставит возможность для компании как удержать старых клиентов, так и привлечь новых.

Создание и разработка сайтов включает:

·        утверждение первоначального технического задания на разработку сайта;

·        определение структурной схемы сайта - расположение разделов, контента и навигации;

·        web-дизайн - создание графических элементов макета сайта, стилей и элементов навигации;

·        разработка программного кода, модулей, базы данных и других элементов сайта необходимых в проекте;

·        тестирование и размещение сайта в сети интернет.

Существует множество средств для создания web-сайтов, но лишь некоторые из них способны предоставить разработчикам инструменты для решения подавляющего большинства стоящих перед ним задач. При разработке web-сайта из всех современные web-технологий, позволяющих создавать интерактивные web-страницы, необходимо выбрать наиболее подходящие для выполнения поставленных на первоначальном этапе задач.

Библиографический список

1. Джамса Крис. Эффективный самоучитель по креативному Web-дизайну. HTML, XHTML, CSS,JavaScript, PHP, ASP, ActiveX. Текст, графика, звук и анимация. Пер с англ./Крис Джамса, Конрад Кинг, Энди Андерсон - М.: ООО "ДиаСофтЮП", 2005.- 672 с.

. Дунаев В. Самоучитель JavaScript, 2-е изд. - СПб.: Питер, 2005. - 395 с.

. Мазуркевич А. РНР: настольная книга программиста /Александр Мазуркевич, Дмитрий Еловой. - Мн.: Новое знание, 2006. - 495 с.

4. <http://ru.wikipedia.org/wiki/JavaScript>

. Людмила Оленичева самоучитель по Visual fox pro

. <http://support.google.com/bin/answer.py?hl=ru&answer=23852>

. <http://www.codenet.ru/webmast/js/js-java.php>

Похожие работы на - Средства разработки программ, выполненных на стороне клиента

 

Не нашли материал для своей работы?
Поможем написать уникальную работу
Без плагиата!
Без нейросетей!