Проектирование информационной системы гостиницы

  • Вид работы:
    Дипломная (ВКР)
  • Предмет:
    Информационное обеспечение, программирование
  • Язык:
    Русский
    ,
    Формат файла:
    MS Word
    1,82 Mb
  • Опубликовано:
    2011-06-28
Вы можете узнать стоимость помощи в написании студенческой работы.
Помощь в написании работы, которую точно примут!

Проектирование информационной системы гостиницы

ФЕДЕРАЛЬНОЕ АГЕНТСТВО ПО ОБРАЗОВАНИЮ

Государственное образовательное учреждение высшего

профессионального образования

«АЛТАЙСКИЙ ГОСУДАРСТВЕННЫЙ УНИВЕРСИТЕТ»

Международный институт экономики, менеджмента и информационных систем

Кафедра информационных систем в экономике






Курсовая работа

ДИСЦИПЛИНА: «Проектирование информационных систем в экономике»

Проектирование информационной системы гостиницы








Барнаул 2010

СОДЕРЖАНИЕ

1. ИССЛЕДОВАНИЕ ПРЕДМЕТНОЙ ОБЛАСТИ

1.1 Выделение бизнес процессов

2. РАЗРАБОТКА СИСТЕМЫ

.1 Постановка задачи

.2 Проектирование системы «Гостиница» в BPwin

2.3 Построение Диаграммы потоков данных (Data Flow Diagramming)

2.4 Диаграммы методологии IDEF3 (Workflow Diagramming)

2.5 Проектирование базы данных предоставления номеров в ERwin

СПИСОК ЛИТЕРАТУРЫ

ВВЕДЕНИЕ

информационная система диаграмма данные

С развитием информационных технологий компьютеры, с их расширенными функциональными возможностями, активно применяются в различных сферах человеческой деятельности, связанных с обработкой информации, представлением данных.

В современном обществе, которое функционирует в жестких рыночных условиях, своевременная обработка информации способствует совершенствованию организации производства, оперативному и долгосрочному планированию, прогнозированию и анализу хозяйственной деятельности, что позволяет успешно конкурировать на рынке. Каждая организация стремиться минимизировать затраты времени, материальных, трудовых ресурсов в ходе своей деятельности и упростить процесс обработки информации. Эти задачи можно решить с использованием автоматизированных информационных систем.

Использование баз данных и информационных систем становится неотъемлемой составляющей деловой деятельности современного человека и функционирования преуспевающих организаций. В связи с этим большую актуальность приобретает освоение принципов построения и эффективного применения соответствующих технологий и программных продуктов: систем управления базами данных, CASE-средств автоматизации проектирования и других.

Объектом исследования выступает гостиничный комплекс «Империя». Предметом исследования является документооборот гостиничного комплекса, также основные процессы, протекающие в гостинице «Империя».

Целью данного курсового проекта является разработка информационной системы “Гостиница”, которая предоставляет номера постояльцам с целью получения прибыли.

Гостиница оказывает следующие услуги:

 предоставление номеров,

 их обслуживание,

 администрирование телефонных переговоров.

Средства автоматизации предназначены для эффективной работы с информацией.

Моделирование бизнес-процессов будет выполняться в программе BPwin, а базы данных - в ERwin.

Основным достоинством BPwin является быстрота и легкость освоения графического интерфейса, что позволяет успешно создавать и анализировать модели с целью оптимизации бизнес-процессов.- средство концептуального моделирования БД, использующее методологию IDEF1X. ERwin реализует проектирование схемы БД, генерацию ее описания на языке целевой СУБД (ORACLE, Informix, Ingres, Sybase, DB/2, Microsoft SQL Server, Progress и др.) и реинжиниринг существующей БД.

Для достижения поставленной цели необходимо решение конкретных задач:

. Исследовать предметную область гостиничного комплекса.

. Осуществить постановку задачи.

. Построить функциональную модель предоставления номеров в гостинице.

. Спроектировать базу данных гостиницы.

1. 
ИССЛЕДОВАНИЕ ПРЕДМЕТНОЙ ОБЛАСТИ


Гостиница является составной частью индустрии гостеприимства, которая в свою очередь относится к более крупной индустрии - туризма.

Дадим определение термину “гостиница”. Гостиница может быть определена как коммерческое предприятие, основной задачей которого является предоставление туристам услуг по размещению и питанию, а также предоставление в аренду конференц-залов.

Информационные системы, существующие в гостинице, объединяют самые различные ее службы. Таким образом, в начале должна существовать некоторая формальная структура или внутренняя организация, которая с одной стороны будет координировать усилия работников для достижения цели и миссии организации и с другой стороны позволит использовать достижения научно-технического прогресса для сокращения времени на выполнение различного рода операций. Прежде чем проектировать ИС необходимо четко знать подчиненность и связи внутри предприятия. Организационная схема - это наиболее наглядный способ представления этой информации. Классик менеджмента Анри Файоль сформулировал следующие принципы создания хорошей организации.

Единство управления. Независимо от структуры организации, степени децентрализации и делегирования полномочий нести полную и абсолютную ответственность за деятельность всего предприятия должен один человек.

Скалярный метод передачи полномочий. Полная и абсолютная ответственность означает право не только управлять, но и передавать, делегировать часть полномочий другим лицам по линии руководства.

Единство подчинения. У любого служащего может и должен быть только один руководитель.

Принцип соответствия. Делегированные полномочия должны соответствовать уровню ответственности. Если на лицо возлагаются определенные обязанности, то его необходимо наделить и соответствующими полномочиями, необходимыми для выполнения этих обязанностей. Коммуникации, система связи. Как формальные, так и неформальные линии связи должны быть установлены и постоянно поддерживаться. Гибкость. Структура организации должна позволять вносить в нее коррективы в связи с изменением методов, задач, целей, масштабов коммерческой деятельности, появлением новых технологий и ресурсов. Доступность всех уровней организации. Любой сотрудник организации должен иметь право и возможность подать жалобу, высказать замечание или предъявить рекламации соответствующему руководителю.

Поскольку цель организационной структуры состоит в том, чтобы обеспечить достижение стоящих перед организацией задач, проектирование структуры должно базироваться на стратегических планах гостиницы.

1.1 Выделение бизнес процессов


Построим начальную контекстную диаграмму потоков данных. Нарисуем нулевой процесс и присвоим ему имя системы (информационная система «Гостиница»). Поскольку моделируется деятельность гостиницы, внешними сущностями являются работник и гл. бухгалтер. Нарисуем внешние сущности и соединим их с нулевым процессом посредством потоков данных. Потоки данных соответствуют документам, запросам или сообщениям, которыми внешние сущности обмениваются с системой.


                              

Рисунок 1 - Начальная контекстная диаграмма потоков данных.

·        Предоставление номеров

Рисунок 2 - Бизнес процесс «Предоставление номеров»

Предоставление услуги резервирования номера позволяет клиентам заранее запланировать и оговорить пребывание в нашей гостинице. Затем , когда клиент заселяется, оформляется въезд, который включает в себя процедуру идентификации личности в согласии с законами РФ, то есть при поселении в гостинице необходимо иметь с собой паспорт. Поселение в гостинице осуществляется после внесения предоплаты за оговоренный при въезде срок пребывания или при изменении срока пребывания. Оформление выезда включает в себя формирование итогового счёта за вычетом предоплаты.

·       
Обслуживание номеров






Рисунок 3 - Бизнес процесс «Обслуживание номеров»

Подготовка - это уборка номера перед въездом следующего постояльца.

Плановое обслуживание номеров - регулярное обслуживание номеров во время проживания постояльцев в гостинице.

·     Обеспечение телефонных переговоров

Рисунок 4 - Бизнес процесс «Обеспечение телефонных переговоров»

Персонал оповещает постояльца номера о пропущенных звонках и оставленных сообщениях. Соединение с номером объединяет в себе соединение по запросу клиента, а также звонки, поступающие клиенту на номер телефона, числящийся за ним в течение всего времени пребывания в гостинице. В статистике переговоров учитывается количество переговоров постояльца по гостиничному телефону и их тарифы.

2.     
РАЗРАБОТКА СИСТЕМЫ


2.1 Постановка задачи


Разработать в архитектуре “клиент - сервер” информационную систему, предназначенную для гостиницы, БД информационной системы, содержащую сведения о номерах гостиницы: категория, количество мест, стоимость проживания за сутки.

Информационная система автоматизирует резервирование номеров и регистрацию новоприбывших постояльцев (фамилия, имя, отчество, сведения о документе, удостоверяющем личность, место постоянного жительства, номер апартамента, дата въезда, дата выезда), ведет учет платежей за проживание и за телефонные переговоры, облегчает учет занятых, зарезервированных и свободных на данный момент апартаментов гостиницы.

Для реализации поставленных задач используется CASE-средство верхнего уровня BPwin, поддерживающие методологии IDEF0 (функциональная модель), IDEF3 (WorkFlow Diagram) и DFD (DataFlow Diagram), а также Erwin.

 

.2 Проектирование системы «Гостиница» в BPwin


Функциональная модель предназначена для описания существующих бизнес - процессов на предприятии (так называемая модель AS-1S) и идеального положения вещей - того, к чему нужно стремиться (модель ТО-ВЕ). Методология IDEF0 предписывает построение иерархической системы диаграмм - единичных описаний фрагментов системы.

Построение модели ИС начинается с описания функционирования предприятия (системы) в целом в виде контекстной диаграммы. На рисунке 5 представлена контекстная диаграмма ИС «Гостиница».

Рисунок 5 - Контекстная диаграмма ИС «Гостиница».

1.      Стрелкой входа:

·        “Клиенты”

·        ”Плата за услуги”

2.      Стрелкой выхода:

·    “Оказанные услуги” - основной результат процесса.

·        “Прибыль”

3.      Стрелкой управления:

·        “Законы РФ”

·        “Устав гостиницы”

4.      Стрелкой механизма:

·   “Материальная база”

·        “Помещение”

·        “Персонал” - это ресурсы, необходимые для процесса функционирования гостиницы.

“Клиенты” - те, для кого гостиница работает. Они платят гостинице деньги в качестве платы за оказываемые услуги. Получение прибыли - цель коммерческой деятельности. Значит, чтобы добиться этой цели гостиница должна оказать услуги клиентам.

“Законы РФ” и “Устав гостиницы” - это правила, которыми управляется процесс функционирования гостиницы, как предприятия со своими внутренними правилами, и также обязанного “жить” согласно законодательству конкретной страны.

В оказании услуг принимает участие “Персонал” гостиницы. Чтобы предоставить номера и получить прибыль, в деятельности гостиницы должны участвовать “Помещение” и “Материальная база” - обстановка здания, техника в номерах, инвентарь и т.д.

После описания контекстной диаграммы проводится функциональная декомпозиция - система разбивается на подсистемы и каждая подсистема описывается отдельно (диаграммы декомпозиции). Затем каждая подсистема разбивается на более мелкие и так далее до достижения нужной степени подробности. В результате такого разбиения, каждый фрагмент системы изображается на отдельной диаграмме декомпозиции (Рисунок 6).

Таблица 1 - Стрелки диаграммы декомпозиции АО

Имя стрелки (Arrow Name)

Назначение стрелки (Arrow Dest.)

Прибыль

Сумма всех выплат за услуги, оказанные клиентам. Часть этой суммы покроет расходы гостиницы, часть - вернётся в гостиницу в виде вложений для поддержания уровня услуг, частичного обновления хоз. части. Оставшаяся прибыль - это чистый доход.

Персонал

Люди, работающие в гостинице, осуществляющие приём клиентов, администрирование номеров, уборку комнат и холлов, оказание услуг, связанных с телефонными переговорами из гостиницы.

Помещение

Само помещение гостиницы. Платежи по аренде этого помещения включены в оплату услуг, то есть ежемесячные расходы, покрываемые из прибыли.

Плата за услуги

Часть прибыли, формирующейся из оплаты оказываемых услуг, снова возвращается в систему.

Клиенты

Люди, создающие спрос на услуги гостиницы.

Материальная база

В это определение включены: обстановка комнат и холлов, различные бытовые средства и приспособления для уборки помещений, а также постельное бельё и предметы гигиены, предоставляемые клиентам навсегда или на время.

Устав гостиницы

Свод правил, которым должны подчиняться все служащие гостиницы.

Законы РФ

Законы по защите прав потребителя, и те, которые тем или иным образом контролируют качество, оказываемых нами услуг.


Рисунок 6 - Диаграмма декомпозиции IDEF0. Функционирование гостиницы.

Весь процесс “Функционирования гостиницы” разбивается на:

) “Предоставление номеров” иллюстрирует деятельность сдачи номеров с предварительной регистрацией;

) “Обслуживание номеров” представляет собой процесс поддержания персоналом гостиницы порядка в номерах;

) “Обеспечение телефонных переговоров” - это совокупность оказываемых гостиницей услуг по предоставлению постояльцам телефона, взиманию платы за переговоры и ведению учета переговоров.

После дальнейшего разбиения диаграммы получаем 3 диаграммы декомпозиции, описывающие каждая одну из работ, представленных на диаграмме верхнего уровня (на рисунке 7).

Рисунок 7 - Диаграмма декомпозиции IDEF0. Предоставление номеров.

Таблица 2 - Работы Диаграмма декомпозиции А1

Имя работы (Activity Name)

Определение (Definition)

Резервирование номеров

Предоставление услуги резервирования номера позволяет клиентам заранее запланировать и оговорить пребывание в нашей гостинице.

Оформление поселения

Оформление въезда включает в себя процедуру идентификации личности в согласии с законами РФ, то есть при поселении в гостинице необходимо иметь с собой паспорт.

Приём предоплаты

Поселение в гостинице осуществляется после внесения предоплаты за оговоренный при въезде срок пребывания или при изменении срока пребывания.

Администрирование ключей

Администрирование ключей существляется в согласии с законом РФ и включает в себя: хранение ключей от номеров, их охрану и выдачу только лично постояльцу в руки.

Оформление выезда

Оформление выезда включает в себя формирование итогового счёта за вычетом предоплаты.


Работа “Проверка счетов “ иллюстрирует деятельность по формированию итогового и текущих счетов в отделе бухгалтерии. Работу бухгалтерии мы не автоматизируем полностью в ходе курсового проектирования, но значительно облегчаем. Наше клиентское приложение в дальнейшем будет по требованию формировать суммарную стоимость оказанных постояльцу услуг, суммарную стоимость переговоров и стоимость проживания. Неавтоматизированным останется только сам процесс выписки чека.

Слабые связи, не представленные на диаграмме высшего уровня:

Неоплаченные счета - итоговый счет или сводка текущих платежей за проживание в гостинице и пользование услугами, подсчитанный и проверенный бухгалтерией и направляемый администратору гостиницы для предъявления постояльцу.

Счёт - частичные данные о платежах и счетах клиента в том виде, в каком они фиксировались у администратора и в отделе по регистрации телефонных переговоров. Это также запрос в бухгалтерию на формирование суммарных счетов постояльца.

Зарезервированные номера - номера гостиницы, которые займут уже известные клиенты, по запросу при оформлении въезда. До тех пор они не участвуют в деятельности по оформлению въездов.

Ключи от номеров - получаемые при въезде ключи от номера.

Выбранные тарифы - категория номера, выбранная на стадии оформления въезда, влечет за собой суточный тариф проживания в гостинице.

Рисунок 8 - Диаграмма декомпозиции IDEF0. Обслуживание номеров.

Таблица 3 - Работы диаграмма декомпозиции IDEF0. Обслуживание номеров.

Имя работы (Activity Name) Определение (Definition)


Подготовка номера

Плановое обслуживание номеров

Плановое обслуживание номеров - регулярное обслуживание номеров во время проживания постояльцев в гостинице.


Эта диаграмма напоминает контекстную диаграмму (рисунок 8). Обе работы (на рисунке 8) не зависят друг от друга и имеют на входах - “Клиентов” и ”Плату за услуги”, на выходах - “Оказанные услуги” и “Прибыль”, на управлении - “Законы РФ” и “Устав гостиницы”, влияющие на всю деятельность гостиницы, и на механизмах - “Материальную базу”, “Помещение” и “Персонал” - ресурсы, необходимые для выполнения этих работ).

Эти виды деятельности гостиницы мы не будем автоматизировать в ходе курсового проектирования.

Рисунок 9 - Диаграмма декомпозиции IDEF0. Обеспечение телефонных переговоров.

Опишем диаграмму, представленную на рисунке 9:

Таблица 4 - Работы диаграммы A3, Обеспечение телефонных переговоров

Имя работы (Activity Name)

Определение (Definition)

Оповещение о пропущенных звонках

 Персонал оповещает постояльца номера о пропущенных звонках и оставленных сообщениях. Эту деятельность мы не намерены автоматизировать, поэтому интереса она для нашего курсового проектирования не представляет.

Соединение с номером

Соединение с номером объединяет в себе соединение по запросу клиента, а также звонки, поступающие клиенту на номер телефона, числящийся за ним в течение всего времени пребывания в гостинице.

Ведение статистики телефонных переговоров

В статистике переговоров учитывается количество переговоров постояльца по гостиничному телефону и их тарифы.

Оплата телефонных переговоров

Оплата телефонных переговоров по междугородней связи, а также доплата за пользование телефоном гостиницы.


Функция оповещения о пропущенных звонках возлагается на персонал и не автоматизируется в ходе нашего курсового проектирования.

Ведение статистики телефонных переговоров. Эта деятельность автоматизируется в ходе нашего курсового проектирования. Статистика будет вестись с помощью удобной формы клиентского приложения отделом регистрации телефонных переговоров, и предоставляться в бухгалтерию в виде отчетов для формирования итогового счета постояльца.

Оплата телефонных переговоров. Эта деятельность не автоматизируется нашим клиентским приложением. Оплата переговоров производится при оформлении выезда.

Счёт - платежи за телефонные переговоры по междугородней связи, а также доплата за пользование телефоном гостиницы.

Переговоры - данные о времени, номере телефонного звонка.

 

2.3 Построение Диаграммы потоков данных (Data Flow Diagramming)


Диаграммы потоков данных (DFD) используются для описания документооборота и обработки информации. Нотация DFD включает такие понятия, как "внешняя ссылка" и "хранилище данных", что делает ее более удобной (по сравнению с IDEF0) для моделирования документооборота.

На рисунке 6 представлена “Диаграмма декомпозиции в нотации DFD. Резервирование номеров”, описывающая деятельность по резервированию номеров. На диаграмме описано:

) “Клиента” и ”Персонал ” - это внешние ссылки, источник данных из вне модели.

) “Устав гостиницы” и ”Данные о номерах гостиницы” - хранилища данных.

Эти данные хранятся на данный момент в бумажном эквиваленте. Наше клиентское приложение позволит все эти данные хранить в электронном виде и облегчит обновление данных о номерах гостиницы и постояльцах.

Рисунок 10 - Диаграммы декомпозиции в нотации DFD. Резервирование номеров.

В отличие от стрелок IDEF0, которые представляют собой жесткие взаимосвязи, стрелки DFD показывают, как объекты (включая данные) двигаются от одной работы к другой. Например, “Заказ” в какой-либо форме (телефонный звонок или электронное письмо на адрес гостиницы), приходит от клиента и инициирует процедуру “Обработки заказа”. Эту процедуру выполняет “Персонал”, в чьи обязанности это входит. Персонал запрашивает “Данные о номерах” из хранилища данных (гостиничный журнал или электронная БД) и, согласуясь с “Правилами предоставления номеров” (содержащимися в уставе гостиницы), отказывает клиенту в резервировании номера или:

 резервирует номер;

 после “оформления заказа номера” обновляет данные о номерах - заносит “Обновленные данные о номерах” в хранилище “Данных о номерах гостиницы”.

На рисунке 11 представлена “Диаграммы декомпозиции в нотации DFD. Оформление поселения”, описывающая деятельность по оформлению поселения. На диаграмме представлены:

) “Клиента” и ”Персонал ” - это внешние ссылки, источник данных из вне модели.

) “Устав гостиницы”, “Документы клиенты” (паспорт в бумажном виде или другой удостоверяющий личность документ), ”Законы РФ”, ”Данные о номерах гостиницы” - хранилища данных.

Все работы, представленные на диаграмме выполняются “Персоналом” в соответствие с “Перечнем обязанностей”. Клиент запрашивает номер в гостинице (“Отказ” возможен в случае отсутствия свободных номеров в гостинице) или активизирует свой “Зарезервированный номер”. Если после “Обработки запроса” с участием “Данных о номерах” из хранилища, запрос удовлетворяется:

 постоялец предъявляет свои “Документы”, выбирает тарифы проживания, проходит регистрацию и получает ключи от номера:

 “Персонал” оформляет въезд постояльца и обновляет данные о номерах гостиницы в хранилище “Данных о номерах гостиницы”

Все это “Персонал” делает, руководствуясь “правилами поселения”, прописанными в “Уставе гостиницы”, и “Законами и постановлениями ” РФ, регламентирующими, например, обязательную идентификацию личности граждан при поселении в гостинице.

Рисунок 11 - Диаграммы декомпозиции в нотации DFD. Оформление поселения.

2.4 Диаграммы методологии IDEF3 (Workflow Diagramming)


Для описания логики взаимодействия информационных потоков более подходит workflow diagramming. Диаграммы Workflow могут быть использованы в моделировании бизнес-процессов для анализа завершенности процедур обработки информации.

На Диаграмме декомпозиции в нотации IDEF3 (на рисунке 12) иллюстрируется ”Проверка счетов”. Эту деятельность мы почти полностью автоматизируем в нашем клиентском приложении.

Как только счет запрошен, запускаются все последующие за перекрестком (AND) процессы:

 “Формирование счета за тел. переговоры”;

 “Формирование счета за услуги”;

 запускается “Анализ сроков пребывания” постояльца в гостинице, по окончании которого запускается процесс “Формирования счет за проживание”, учитывающий в своей работе “Результаты анализа”.

“Учет” - это стрелка отношения (Relational Link). Мы использовали ее для изображения связи между процессом “Формирования счета за проживание” объектом ссылки “Внесенная предоплата”, учет которого важен для результатов процесса.

Стрелки с двумя наконечниками: “Счет за проживание”, “Счет за тел. переговоры” и “Счет за услуги” - обозначают потоки объектов (Object Flow). В данном случае, мы их применяем для описания того факта, что эти объекты порождается в одной работе (“Формирование счета…”) и используется в процессе “Формирования итогового счета”.

В ходе курсового проектирования мы автоматизируем работы 2, 3, 4, 5

Рисунок 12 - Диаграммы декомпозиции в нотации IDEF3. Проверка счетов.

Диаграмма дерева узлов показывает иерархию работ в модели и позволяет рассмотреть всю модель целиком, но не показывает взаимосвязи между работами.

На рисунке 13 представлено итоговое расположение работ в дереве узлов:

 диаграмма “Функционирование гостиницы” - 1-ый уровень дерева узлов (top level activity);

 диаграммы “Предоставление номеров”, “обслуживание номеров” и “Обеспечение телефонных переговоров” - 2-ой уровень дерева узлов;

 диаграммы “Резервирование номеров”, “Оформление поселения”, “Прием предоплаты”, “Проверка счетов”, “Подготовка номеров” - 3-ий уровень;

 диаграммы “Обработка заказа”, “Обновление данных о номерах”, “Обработка запроса”, “Обновление данных” и “Оформление въезда” - 4-ый уровень дерева узлов, последний уровень декомпозиции - необходимая в ходе нашего курсового проектирования степень подробности.

Рисунок 13 - Диаграмма дерева узлов.

2.5 Проектирование базы данных предоставления номеров в ERwin


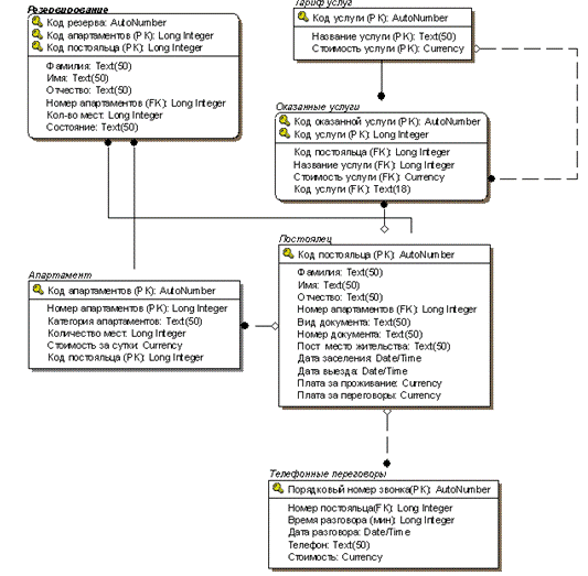
Для представления информационной модели данных используется CASE-средство ERWin. С его помощью при проектировании модели ИС «Гостиница» была создана физико-логическая модель базы данных (рисунке 13).

Рисунок 13 - Модель данных в нотации IDEF1X (физический уровень)

БД представлена в виде сущностей, их атрибутов и связей между ними. Каждая сущность представляет множество подобных объектов, называемых экземплярами. Каждый экземпляр индивидуален и должен отличаться от всех остальных. Атрибут выражает определенное свойство объекта. С точки зрения физической модели БД сущности соответствует таблица (например, “Резервирование”, “Постоялец”, “Телефонные переговоры”), экземпляру сущности - строка в таблице, а атрибуту - колонка таблицы (например, строка “Код резерва” в таблице “Резервирование”). В результате проектирования было выделено шесть сущностей.

Связь на диаграмме отображает логическую зависимость одной сущности от другой. В IDEF1X различают зависимые и независимые сущности. Тип сущности определяется ее связью с другими сущностями. Идентифицирующая связь устанавливается между независимой (родительский конец связи) и зависимой (дочерний конец связи) сущностями. Экземпляр зависимой сущности определяется только через отношение к родительской сущности. Зависимая сущность изображается на диаграмме прямоугольником со скругленными углами.

На нашей диаграмме зависимыми сущностями являются: “Оказанные услуги” и “Резервирование”. Родительскими для них являются сущности “Тариф услуг ” и “Апартамент ” соответственно.

При установлении неидентифицирующей связи дочерняя сущность остается независимой, а атрибуты первичного ключа родительской сущности мигрируют в состав неключевых компонентов родительской сущности. Неидентифицирующая связь служит для связывания независимых сущностей.

Для того чтобы однозначно идентифицировать экземпляр сущности используется первичный ключ (атрибут или группа атрибутов). Атрибуты первичного ключа на диаграмме не требуют специального обозначения - это те атрибуты, которые находятся в списке атрибутов выше горизонтальной линии.

Например, на рисунке 13 сущность “Телефонные переговоры” однозначно идентифицирует первичный ключ “ Порядковый номер звонка (РК)”.

Рисунок 14 - Пример миграции атрибутов

СПИСОК ЛИТЕРАТУРЫ

1.  С.Ю. Золотов. Проектирование информационных систем: Учебное пособие. - Томск: ТМЦДО, 2005 - 88.

2.      С.Ю. Золотов. Проектирование информационных систем: Учебное методическое пособие. - Томск: ТМЦДО, 2006 - 34.

.        В.Б. Сибилев. Проектирование баз данных: учебное пособие. - Томск:ТМЦДО, 2007

4.  Маклаков С.В. BPWin и ERWin. CASE - средства разработки информационных систем. - М.: ДИАЛОГ - МИФИ, 1992.

5.      П. Киммел. Основы самостоятельного программирование в MS Access. -М.: Вильям, 2003

6.  Бугорский В.Н., Соколов Р.В., Сетевая экономика и проектирование информационных систем. - СПб.: Питер, 2007.-320с.

7.      Мультимедийный конспект по дисциплине «Проектирование информационных систем в экономике».

.        Соколов Р.В., «Проектирование АРМ управленческого персонала», Методические указания к выполнению курсового проекта по дисциплине «Проектирование информационных систем в экономике».- СПб.: СПбГИЭУ ,2002. - 19с.

.        И.Г. Гниденко, Е.Л. Рамин, О.Д.Мердина, «Система управления базами данных MICROSOFT ACCESS 2000», Методические указания по выполнению лабораторных работ. - СПб.: СПбГИЭУ, 2001. - 86с.

.        План счетов бухгалтерского учета: комментарий к последним изменениям. - М.: ИД «Аргумент», 2006. - 112 с.

11.    Балдин К.В., Уткин В.Б. Информационные системы в экономике. М.- Издательский центр Академия, 2005 - 288 с.

12.    Вендров А.М. Проектирование программного обеспечения экономических информационных систем: Учебник. - 2-е изд., перераб. и доп.- М.: Финансы и статистика, 2006. - 544 с: ил.

.        Маклаков С.В. Создание информационных систем с AllFusion Modeling Suite. - М.: ДИАЛОГ - МИФИ, 2002. - 224с. Маклаков С.В. BPWin и ERWin.

.        CASE - средства разработки информационных систем. - М.: ДИАЛОГ - МИФИ, 1992. - 256с.

.        Сайт case-web «Информационные системы


Не нашли материал для своей работы?
Поможем написать уникальную работу
Без плагиата!
Без нейросетей!