Виртуальные миры в образовании
CОДЕРЖАНИЕ
ОПРЕДЕЛЕНИЯ, ОБОЗНАЧЕНИЯ И
СОКРАЩЕНИЯ
1. ВИРТУАЛЬНЫЕ МИРЫ
1.1 Соотношение понятий
виртуального мира, симуляции и «серьезной игры»
1.2 Принципы виртуальных
миров
1.2.1 Внутренние законы
1.2.2 Аватар
1.2.3 Немедленная реакция
1.2.4 Принципы общей
реальности и постоянства
1.3 История развития
технологии виртуальных миров
2. «СЕРЬЕЗНЫЕ ИГРЫ»
2.1 Разделение игр на
развлекательные и серьезные
2.2 Педагогическая основа
для «серьезных игр»
2.3 Способы оценки
полученных знаний в играх
2.4 Применение «серьезных
игр»
2.4.1 Вооруженные силы
2.4.2 Здравоохранение
2.4.3 Коммерческие и
корпоративные игры
2.4.4 Неформальное
обучение
2.4.5 Обучение
представителей социально слабых слоев населения
2.4.6 Формальное
образование
2.5 Рекомендации по
созданию «серьезных игр»
2.6 Модель применения
симуляций и "серьезных игр" в электронном обучении
2.6.1 Уровень 1 -
технологии
2.6.2 Уровень 2 -
организация обучения
2.6.3 Уровень 3 - игровой
процесс
2.6.4 Уровень 4 - процесс
обучения
3. ПРАКТИЧЕСКОЕ ПРИМЕНЕНИЕ
ТЕХНОЛОГИЙ ВИРТУАЛЬНЫХ МИРОВ В «СЕРЬЕЗНЫХ ИГРАХ»
3.1 Эффективность
3.2 Средства разработки
3.2.1 Alternativa3D
3.2.2 Shiva 3D
3.2.3 Thinking Worlds
3.3 Сравнительный анализ
4. РАЗРАБОТКА «СЕРЬЕЗНОЙ
ИГРЫ» В THINKING WORLDS
4.1 Выбор теоретического
материала
4.2 Сценарий
4.3 Технология создания
4.4 Оценка эффективности и
трудоемкости
4.5 Методика создания
«серьезной игры» в Thinking Worlds
ЗАКЛЮЧЕНИЕ
СПИСОК ЛИТЕРАТУРЫ
ОПРЕДЕЛЕНИЯ,
ОБОЗНАЧЕНИЯ И СОКРАЩЕНИЯ
Аватар - это виртуальный персонаж, с которым ассоциирует себя
пользователь, перемещаясь по виртуальной среде.
Геймплей - игровой процесс с точки зрения игрока. Геймплей включает в
себя разные аспекты компьютерной игры, в том числе технические, такие как
внутриигровая механика, совокупность определенных методов взаимодействия игры с
игроком и др.
Движок - (жаргонизм от англ. engine - мотор, двигатель) - выделенная
часть программного кода для реализации конкретной прикладной задачи -
программа, часть программы, комплекс программ или библиотека, в зависимости от
задачи и реализации.
Контент - любое информационно значимое наполнение информационного ресурса
- вся информация, которую пользователь может скопировать (загрузить) на диск
компьютера.
МПМ - (многопользовательский мир) - текстовая многопользовательская
компьютерная игра, в которой присутствуют элементы ролевой игры и обязательно
чат, как правило, разделённый на каналы.
Плагин - (от англ. plug-in) - независимо компилируемый программный
модуль, динамически подключаемый к основной программе, предназначенный для расширения
и/или использования её возможностей.
Adobe AIR - (Adobe
Integrated Runtime) - это платформенно-независимая среда для запуска
приложений, позволяющая использовать HTML/CSS, Ajax, Adobe Flash и Adobe Flex
для переноса веб-программ на настольные персональные компьютеры.
Adobe Flash Player - мультимедийная платформа,
используемая для создания векторной анимации и интерактивных приложений (в том
числе, игр), а также для интеграции видеороликов в веб-страницы.
ARPANET
- (Advanced Research Projects Agency Network) - компьютерная сеть, созданная в
1969 году в США компанией ARPA и явившаяся прообразом сети Интернет. Это была
первая в мире сеть, перешедшая на маршрутизацию пакетов данных.
BBS -
(Bulletin Board System) - электронная доска объявлений. Широко используемый
во времена редкости кабельных компьютерных сетей способ общения пользователей
компьютеров через коммутируемые телефонные сети.
DEC PDP-10 -
мейнфрейм, производимый Digital Equipment Corporation (DEC) с конца 1960-х; его
имя расшифровывается как «Programmed Data Processor модель 10».
DirectX
- это набор API, разработанных для решения задач, связанных с программированием
под Microsoft Windows. Наиболее широко используется при написании компьютерных
игр.
IBM XT - (сокращение
от eXtended Technology) - развитие, представляющее собой второе поколение IBM
PC. Представлено в марте 1983 на базе шестнадцатибитного (с восьмибитной шиной
данных) процессора Intel 8088.
LMS -
(Learning Management System) - основа системы управления учебной деятельностью
используется для разработки, управления и распространения учебных
онлайн-материалов с обеспечением совместного доступа.
Lua -
интерпретируемый язык программирования, разработанный подразделением Tecgraf
Католического университета Рио-де-Жанейро. Является свободно распространяемым,
с открытыми исходными текстами на языке Си.
MMORPG
- (Massively Multiplayer Online
Role-playing Game) - жанр онлайновых компьютерных ролевых игр, в которой
большое количество игроков взаимодействуют друг с другом в виртуальном мире.
OpenGL
- (Open Graphics Library - открытая графическая библиотека, графическое API) -
спецификация, определяющая независимый от языка программирования
кросс-платформенный программный интерфейс для написания приложений, использующих
двумерную и трёхмерную компьютерную графику.
SCORM
- (Sharable Content Object Reference Model) - сборник спецификаций и
стандартов, разработанный для систем дистанционного обучения. Содержит
требования к организации учебного материала и всей системы дистанционного
обучения.
ВВЕДЕНИЕ
С каждым днем информационным технологиям уделяют все большее внимание в
современной системе образования. Каждый год появляется множество новых методов
преподавания, которые основываются на современных технологиях. Не все они
просты в использовании, но темнее менее, с их помощью образовательный процесс
становится все более увлекательным, а изучаемый материал усваивается быстрее.
Такие выводы можно сделать, основываясь на результатах неоднократно проводимых
исследований среди школьников и студентов. Так как молодое поколение всегда
проявляет большой интерес к новым технологиям, существует необходимость
преподносить информацию в актуальной для них форме, отвечающей современным
запросам. Например, в виде инновационного учебно-методического обеспечения:
электронных учебников, симуляций, «серьезных игр» и виртуальных классов.
Одной из технологий для создания инновационного учебного материала
является «виртуальный мир». С точки зрения восприятия учебного материала
наиболее значительным преимуществом игр и симуляторов (или тренажеров),
созданных с помощью этой технологии, является способность симулятора перенести
учащегося в реалистичную игровую ситуацию. В правильно спроектированном
симуляторе учащийся должен действовать так же, как и в аналогичной жизненной
ситуации. Это делает полученные знания в большей степени применимыми к жизни,
чем знания, полученные в аудитории, вовсе не похожей на места, в которых
учащимся в будущем придется применять полученные навыки. Благодаря своим визуальным
возможностям, электронный симулятор может быть более реалистичным, чем лекция.
А более реалистичный учебный материал лучше усваивается [1].
Существует множество компаний, которые предоставляют услуги в области
электронного обучения. Создание на заказ не самой сложной виртуальной симуляции
обходится учебному заведению или небольшой компании в приличную сумму. Поэтому
отличной возможностью для них является самостоятельное создание электронных
учебников и симуляций, организация мероприятий и встреч в виртуальных средах.
Сейчас все это можно сделать, не имея специальных навыков в дизайне или
программировании. Главное - иметь фантазию и знать особенности методики подачи
информации с помощью современной технологии виртуальных миров.
Предлагаемая к защите дипломная работа носит как исследовательский, так и
практический характер. Первой ее целью является анализ современных средств
разработки для создания игр и симуляций в виртуальных мирах. Вторая цель - это
иллюстрация практического применения технологии виртуальных миров в
образовании. И последняя третья цель - это выработка методики по созданию
эффективных «серьезных игр» при минимальных временных затратах. Актуальность
данной работы связана со стремительным развитием технологий электронного
обучения, которое привело к большому числу новых методов преподнесения
информации учащимся. Поэтому далее будет исследована эффективность виртуальных
миров, как новой технологии, а также показано их практическое применение в
«серьезных играх», выполненных на современном уровне качества, при минимальной
трудоемкости и приемлемых денежных затратах.
1.
ВИРТУАЛЬНЫЕ МИРЫ
.1 Соотношение понятий виртуального
мира, симуляции и «серьезной игры»
Рассмотрим для начала соотношение между такими понятиями, как виртуальные
миры, серьезные игры и симуляции. Существует мнение, что все это точки одного
континуума. Виртуальные миры, серьезные игры и симуляции относятся к
высокоинтерактивным виртуальным окружениям (Highly Interactive Virtual
Environments, HIVE), однако каждое - со своими особенностями. Несмотря на то,
что все они похожи, можно выделить некоторые особенности.
Образовательные симуляции - это строго выстроенные, структурированные
сценарии с проверенными правилами, заданиями и стратегиями, которые тщательно
проектируются для развития специфических компетенций пользователя. Полученные в
симуляциях компетенции могут быть перенесены пользователем в реальный мир.
Игры - это вовлекающая деятельность, обычно используемая для развлечения,
но которую также можно использовать для изучения и практического применения
чего-либо: набора инструментов, идей или действий. Игры реализуются в
синтетическом (или виртуальном) мире, структурированном с помощью определенных
правил, механизмов обратной связи, и инструментов или методов поддержки. Игры
не являются симуляциями.
На рисунке 1 представлен континуум виртуальных миров, симуляций и
"серьезных игр".
Рисунок 1 -
Континуум виртуальных миров, симуляций и "серьезных игр"
Кларк Олдрич (Clark Aldrich), знаменитый западный исследователь серьезных
игр и обучающих симуляций, следующим образом разъясняет различия между тремя
этими видами образовательной деятельности [2]:
"Виртуальный мир будет работать не так, как симуляция. Если вам
нужна симуляция, виртуальный мир бесполезен. Виртуальный мир предлагает только
контекст без контента; он дает набор инструментов, который одновременно и
предлагает новые возможности, и ограничивает возможные применения.
Образовательная симуляция может быть реализована в виртуальном мире, но для
этого ее необходимо создать и "внедрить" в виртуальный мир. Компании
очень часто не могут использовать весь потенциал, заложенный в виртуальных
мирах, так как уверены, что купив виртуальный мир, они получат готовую
симуляцию. Аналогично, игра также не является образовательной симуляцией.
Игра в SimСity не заставит мэра вашего города лучше работать. Некоторые
из игроков World of Warcraft, возможно, и получат навыки лидерства, но это
будут далеко не все из тех, кто играет в эту игру. Игра не предоставляет
инфраструктуры для обучения и не предоставляет гарантии обучения. То, что
некоторые игроки развили свои навыки лидерства в игре, не говорит о том, что
навыки лидерства будут развиты у любого игрока, играющего в эту игру и то, что
игра должна использоваться в серьезных программах развития лидерства. А
полностью образовательная симуляция может быть не слишком увлекательной. В
программе может быть трехмерная графика и анимации компьютерной игры, но
контент может быть разочаровывающим.
Образовательные симуляции создаются для развития определенных компетенций
и опыта студентов, с предположением, что образовательные симуляции будут им
настолько же интересны, как и игры".
Однако существует и другая теория о том, что тренинг, основанный на игре,
включает в себя элементы игры, симуляции и обучения в практически равной мере,
что показано на рисунке 2.
Рисунок 2 -
соотношение педагогики, компьютерных технологий и игр
Без включения обучающих целей (педагогики) игры представляют собой просто
симуляции. Если нет симуляции, то игры представляют собой смешанную форму
развлечения и обучения, часто в примитивном формате. А при пренебрежении
игровыми механизмами мы получаем обучающую симуляцию.
В свою очередь, существует мнение, что серьезные игры появляются
посредством добавления педагогики к трем основным элементам компьютерной игры -
сюжету, изображению и программному обеспечению. Педагогика в этой системе
должна быть скорее подчинена прочим сюжету и геймплею, нежели играть равную или
главную роль [3, 4].
В этой работе понятие «виртуальный мир», исходя из рассмотренных выше
точек зрения, будет пониматься как технология для создания вовлекающих
обучающих симуляций (Immersive Learning Simulation), которые сочетают в себе
виртуальные тренинги, элементы игр, а построение их происходит с применением
педагогических методов. Главным является то, что далее виртуальный мир будет
рассматриваться не только как жанр интернет-сообщества, а еще и как инструмент
для создания симуляций и серьезных игр, кроме того окружение в таких тренингах
может быть представлено не только в трехмерной среде, но и в двухмерной,
например, с помощью мультимедийного контента.
1.2 Принципы виртуальных миров
.2.1 Внутренние законы
У мира есть встроенные автоматические правила - внутренние законы, по
которым он действует, их также называют «мировой физикой»). Это не совсем то, что
обычно понимают под физикой нашего реального мира. Внутренние законы - это все
игровые правила, например, такие как способ уменьшения «жизней» или рост в
уровне.
Виртуальный мир может быть создан как на основе реального, так и на
основе вымышленного. В первом мире будут действовать существующие законы
физики, происходить только возможные в нашей реальности действия и события
между персонажами и объектами. В вымышленном мире все будет подчиняться
фантазии разработчика, и совсем не обязательно правилам нашего реального мира.
1.2.2 Аватар
В виртуальных мирах существует принцип аватара, под ним понимается
исполнение игроками ролей определенных персонажей внутри мира. У них могут быть
слуги, спутники и т. д., но всегда существует один главный герой, который представляет
игрока, и вся деятельность происходит именно через него.
Изображение аватара на экране должно представляться не слишком большим,
но и не слишком маленьким, чтобы пользователь мог хорошо видеть его и при этом
следить за действиями, происходящими в виртуальном мире (рисунок 3). Существует
базовый уровень детализации аватара, который необходим для обучения. Персонаж
на экране должен выглядеть красиво, чтобы пользователю хотелось себя с ним
ассоциировать (рисунок 4).
Рисунок 3 -
Аватар в виртуальном мире Second Life
Рисунок 4 -
Пользователь и его аватар
Есть еще одна характеристика, которая касается представления аватара -
это угол обзора, под которым пользователь смотрит на окружающий виртуальный
мир. Существует вид от третьего лица и вид от первого лица, чем они отличаются
можно увидеть на рисунке 5. В виртуальных мирах чаще всего есть возможность
переключать угол обзора с одного на другой, поэтому пользователь сможет выбрать
себе подходящий.
Рисунок 5 -
Угол зрения в виртуальном мире
1.2.3 Немедленная реакция
Под принципом немедленной реакции понимается то, что действия в мире
происходят в режиме реального времени. Масштаб может быть различным но, тем не
менее, результат своих действий можно увидеть практически сразу. Это
увеличивает наглядность совершаемых действий, делает процесс обучения
динамичным и увлекательным. Например, можно в режиме реального времени
перемещаться в любом направлении, посещать интересующие вас места,
взаимодействовать с объектами и другими персонажами.
Плюсы этого принципа виртуального мира очевидны и заключаются в том, что
пользователю не приходится ждать - его действия находят отклик мгновенно, то
есть он полностью увлечен процессом и не остается времени, чтобы отвлекаться от
игры. Это особенно важно при образовательном тренинге, который требует полного
погружения в виртуальный мир.
1.2.4 Принципы общей реальности и
постоянства
Эти принципы относятся к многопользовательским онлайновым виртуальным
мирам. Принцип общей реальности проявляется в том, что мир един для большого
количества игроков. Одни пользователи будут перемещаться по миру, другие в тот
же момент общаться между собой.
Последний - это принцип постоянства, когда мир существует независимо от
наличия в нем игроков. Такое свойство полезно для создания виртуальных классов
или университетов, но бесполезно в симуляциях и серьезных играх, так как там
есть заранее продуманный сценарий, который не может исполняться без участия в
нем пользователей.
1.3 История развития технологии
виртуальных миров
Чтобы проследить за развитием технологий создания виртуальных миров,
необходимо обратиться к понятию виртуальной реальности, потому что именно с нее
все и начиналось.
Предыстория появления и использования технологии виртуальной реальности
началась достаточно давно: первая система виртуальной реальности появилась в
1962 году, когда Мортон Хейлиг (Morton Heilig) представил первый прототип
мультисенсорного симулятора, который он называл "Сенсорама"
(Sensorama). Сенсорама погружала зрителя в виртуальную реальность при помощи
коротких фильмов, которые сопровождались запахами, ветром (при помощи фена) и
шумом мегаполиса с аудиозаписи. Спустя 5 лет Айвен Сазерленд (Ivan Sutherland)
описал и сконструировал первый шлем, изображение на который генерировалось при
помощи компьютера. Шлем с дисплеем (head-mounted display - HMD) был первым
устройством, обеспечивающим оператору опыт активного погружения. Принцип
действия шлема виртуальной реальности основан на возникновении эффекта
присутствия, когда человеку вместо визуального восприятия окружающего
физического мира предъявляется управляемая при помощи обратной связи проекция
трехмерного изображения на плоском экране.
В оптической системе типичного шлема виртуальной реальности размещено два
миниатюрных экрана в виде двух визуальных каналов для каждого глаза для
представления стереоскопической картины виртуального мира. Датчик,
отслеживающий движение, непрерывно измеряет положение и ориентацию головы
пользователя. Это позволяет согласовывать производимые компьютером изображения
и выстраивать из них сцены объемного мира, соответствующие текущей ориентации
взгляда зрителя и его позиции на эту сцену. В результате оператор может осматриваться
вокруг, поворачивая голову вместе со шлемом, перемещаться через среду
виртуальной реальности.
Для того чтобы преодолеть неудобства непривычного и неудобного шлема
виртуальной реальности, были предложены альтернативные концепции (например,
системы “BOOM” и “CAVE”) для восприятия и погружения в среду виртуальной
реальности. (Binocular Omni-Orientation Monitor) это устройство со
стереоскопическим дисплеем в виде коробки. Экраны и оптическая система
размещены в коробке, которая связана с системой шарнирных подвесок на рычаге с
датчиками, регистрирующими угловые и линейные перемещения по трем степеням
свободы, и вращения по трем степеням свободы. Оператор смотрит в коробку через
два отверстия и видит изображение виртуального мира. Он может установить коробку
в любую позицию в пределах, которые допускает конструкция устройства. Отработка
ориентации объектов виртуального мира, изображаемого на экранах BOOM,
осуществляется компьютером, который отслеживает при помощи датчиков все
положения коробки.
Система CAVE (Cave Automatic Virtual Environment) была развита в
университете Штата Иллинойс в Чикаго и обеспечивает иллюзию погружения человека
в виртуальный мир при помощи наблюдения проекций стереоизображений на полу и на
стенах комнаты кубической формы. Несколько людей, надев легкие стерео-очки,
могут свободно ходить внутри такой комнаты. Система непрерывно отслеживает
положение ведущего зрителя и на основании этого формирует стереоизображения на
экранах кубической комнаты [3, 4].
В 1970-х годах компьютерная графика полностью заменила видеосъемку, до
того использовавшуюся в симуляторах. Графика была очень примитивной, однако
важным моментом было то, что тренажеры (это были симуляторы полетов) работали в
режиме реального времени. В середине 1980-х появились системы, в которых
пользователь мог манипулировать с трехмерными объектами на экране благодаря их
отклику на движения руки.
В 1989 году виртуальная реальность была показана публике, тогда же
закрепился сам термин "виртуальная реальность", предложенный Джароном
Леньером (Jaron Lanier), который он определил как "генерируемая
компьютером, интерактивная, трехмерная среда, в которую погружается
пользователь". В 1990-х годах стремительное развитие компьютерных
технологий позволило совершенствовать параметры интерактивности; появилось
сложное программное обеспечение и многочисленные исследовательские центры,
разрабатывающие методы применения технологий виртуальной реальности в
образовании, медицине, промышленности, военных и космических исследованиях [5].
Параллельно с совершенствованием технологий виртуальной реальности
развивались и виртуальные миры, которые изначально были текстовыми (MUD - Multi
User Dungeon, Dimension или Domain, русский вариант - МПМ
(многопользовательский мир)), использовали минимум графики, и действия в них
часто осуществлялись пользователем при помощи командной консоли. На заре
интернета виртуальными мирами называли даже простые чат-комнаты (в них
присутствовали главные атрибуты - виртуальные персонажи и место для их
взаимодействия).
Предшественником МПМ считается Colossal Cave Adventure -
однопользовательская текстовая игра, созданная Виллом Кроутером в 1975 году на
мейнфрейме DEC PDP-10.
Воодушевленная Adventure группа студентов Массачусетского
технологического института, написала игру Zork летом 1977 года, которая стала
очень популярна в сети ARPANET. Zork была портирована на FORTRAN под названием
Dungeon.
Первый Европейский МПМ был написан в 1978 Ричардом Бартлом (Richard
Bartle) и Роем Трабшоу (Roy Trubshaw) в Эссекском университете на мейнфрейме DEC
PDP-10. Именно они использовали название Multi-User Dungeon, так как игра была
разработана как многопользовательская версия игры Dungeon (или DUNGEN, учитывая
ограничение в 6 символов на имя файла в PDP-10).
В Европе МПМ-подобные игры стали популярны университетских сетях,
особенно в Эссекском университете, где в МПМ играло множество людей, как из
университета, так и нет. Из-за этого такие игры даже называли «Multi-Undergrad
Destroyer» (Мульти-Студенческий Истребитель) из-за того, что студенты проводили
огромное количество времени за игрой, забывая про занятия.
В США первая игра этого типа появилась в 1977 году. Этот МПМ назывался
«Темница» (Oubliette), был написан Джимом Швейгером (Jim Schweiger) и работал в
системе PLATO. Играть в него в одиночку было очень сложно, поэтому игрокам
приходилось объединяться в группы. В 1980-х их популярность только возрастала с
распространением относительно недорогих домашних персональных компьютеров и
модемов на 300-2400 бод, которые позволяли людям, увлекающимся ролевыми играми
подключаться к BBS (Bulletin Board System - электронная доска объявлений).
В начале 1980-х Алан Клец (Alan E. Klietz) написал игру под названием
Milieu (обстановка, окружение) на компьютере CDC Cyber. В 1983 он портировал её
на IBM XT под именем Scepter of Goth (Скипетр Готов). Игра поддерживала
одновременное подключение от 10 до 16 игроков. Это был первый коммерческий МПМ.
Автор продавал право на использование игры, и его купили несколько компаний.
В 1989 году появился TinyMUD, в котором игроки получили возможность не
только участвовать в игре, но и создавать мир, в котором играют. Вслед за
TinyMUD такую возможность для своих игроков добавили ещё несколько существующих
в то время МПМ.
В 1991 появляется DikuMUD, который привёл к появлению огромного
количества hack-n-slash МПМ, основанных на его исходном коде. Также появились
несколько основанных на нём кодовых баз, которые до сих пор являются основой
для написания МПМ во всём мире [6].
Рассмотрев историю развития МПМ можно сделать вывод, что именно они дали
толчок к появлению многопользовательских онлайн миров. Первым же трехмерным
онлайновым пространством считается проект компании Helsinki Telephone Company,
которая в 1996 году запустила виртуальный Хельсинки - компьютерную копию
столицы Финляндии.
В
1997 году Origin Systems запустила первую онлайновую игровую вселенную Ultima
Online <#"517501.files/image006.jpg">
Рисунок 6 -
Рост числа виртуальных онлайн миров
Чем больше развивались технологии виртуальных миров, тем сильнее они
проникали в различные сферы деятельности: проектирование и дизайн, добыча
полезных ископаемых, военные технологии, образование, строительство, тренажеры
и симуляторы, маркетинг и реклама, индустрия развлечений.
Технология виртуальных миров особенно интенсивно внедряется в сферу
образования после появления Интернета в начале 90-ых годов. В 1994 году
появляется первый язык моделирования виртуальной реальности VRML, который был способен представлять
3D объекты, обладающие гиперсвязями с другими объектами, такими, как текст,
звуки, видео и т.п. С помощью этого языка создавались виртуальные лаборатории,
классы и целые университеты, моделировались сложные объекты с целью
приобретения навыков работы с ними.
Позже пространством для проведения занятий в виртуальных классах стали многопользовательские
виртуальные миры. Одним из таких миров является Second Life, о котором рассказывалось ранее. В нем создано
множество виртуальных университетов, которые проводят свои занятия со
студентами ежедневно.
В области использования виртуальных миров одним из самых новых и
перспективных технологий является понятие «серьезных игр». Этот термин появился
в 2002 году, когда Центр Вудро Вильсона учредил организацию Serious Games
Initiative. Ее задача заключается в отслеживании последних достижений игровой
индустрии и точной науки и создании на их базе социальных проектов. В настоящий
момент серьезные игры активно развиваются. Ежегодно проводятся саммиты, на
которых ведущие специалисты в области электронного образования обмениваются
практическим опытом по использованию серьезных игр, обсуждают перспективные
методы их применения.
2.
«СЕРЬЕЗНЫЕ ИГРЫ»
.1 Разделение игр на развлекательные
и серьезные
Существует несколько определений серьезных игр, некоторые из них будут
приведены далее.
Серьезная игра - это умственное соревнование с компьютером, проходящее по
определенным правилам, которые использует развлекательный эффект в целях
управления, корпоративного тренинга, образования, здравоохранения,
государственной политики, стратегических коммуникаций, и так далее. (Майкл Зида
(Michael Zyda), 2005)
Серьезные игры определяются как компьютерные игры, имеющие ряд
образовательных целей, имеющих более высокий приоритет, чем развлекательные.
(Бриджитт Холм Соренсен (Birgitte Holm Sorensen) и Грег Мейер (Greg Meyer), 2007)
Термин «серьезные игры» относится к широкому разнообразию видеоигр,
которые производятся, продаются или используются в целях, отличающихся от
сугубо развлекательных; в это число входят - но оно не ограничивается ими -
образовательные компьютерные игры, игры со смешанными
образовательно-развлекательными целями в разных пропорциях, а также
здравоохранительные и политические игры. В теории, любая видеоигра может
рассматриваться как серьезная в зависимости от своего актуального использования
и особенностей восприятия игрового опыта игроком. (Саймон Эгенфельдт-Нилсен (Simon Egenfelt-Nielsen), 2008)
Цель серьезных игр использовать новые игровые технологии в
образовательных или тренинговых целях. Они исследуют, каково влияние игр в
образовательном, терапевтическом и социальном аспекте, с подразумевающимися
обучающими целями или без таковых (Патрик Фелисия (Patrick Felicia), 2009). Нет единого определения для термина
«серьезные игры», но все сходятся на том, что это игры «с целью». Иными
словами, они идут от развлечения как такового к осуществлению обучения в
широком смысле в рамках интерактивной среды. Изделие будет рассматриваться в
качестве серьезной игры при условии наличия игровых атрибутов, заданной
проблемы и системы позитивных или негативных поощрений.
Уже из этого списка можно сделать вывод, что единства в определениях нет.
Однако, некоторое согласие имеется: серьезные игры имеют обучающую цель, явную
или неявную, интерактивную среду и некоторые игровые элементы. «Веселье» может
как выступать в роли камня, на котором строятся серьезные игры, так и не
выступать - в то время как для развлекательных игр это и есть та причина, по
которой люди в них играют. Нет также единого мнения, насколько неприкрытым
должно выступать обучение. Нужно ли, чтобы ученик сам преследовал цели
обучения, или достаточно, чтобы эти цели были заложены в игре?
Нет согласия и по вопросу классификации: какие игры могут быть отнесены к
серьезным. Саймон Эгенфельдт-Нилсен и его коллеги выделяют три категории
образовательных компьютерных игр:
· совмещающие образовательные и развлекательные цели;
· коммерческие развлекательные игры, которые могут
использоваться в образовании;
· научно обоснованные образовательные игры.
Последние представляют собой нечто большее, чем игры совмещающие образовательные
и развлекательные цели, не просто предоставляя игроку информацию, но и
стимулируя любопытство, исследование.
В свою очередь Бен Сойер (Ben Sawyer), соуправляющий Serious Games
Initiative, один из основателей Конференций Serious Games, совместно с Питером
Смитом (Peter Smith) из Университета Центральной Флориды полагают, что все игры
можно называть серьезными, и перечисляют термины, в которых серьезные игры
могут быть описаны:
· образовательные игры;
· симуляции;
· виртуальная реальность;
· игры социального влияния;
· мотивирующие игры;
· игры с альтернативными целями;
· благотворительные игры;
· игры с развлекательными и обучающими целями;
· обучение на основе видеоигр;
· искусственные среды обучения;
· многонаправленное обучение;
· тренинг, обычно в обучении взрослых.
Кебричи (Kebritchi) и соавторы используют термин «образовательные игры»,
чтобы обозначить «компьютерные игры, созданные для тренинговых или
образовательных целей», а Саймон Эгенфельдт-Нилсен включает в число серьезных
игр образовательно-развлекательные и политические игры.
Иными словами, в научном сообществе единого определения серьезных игр не
существует. Общее во взглядах сводится к тому, что в такие игры встроена
обучающая модель, в них присутствует такое содержание, что процесс игры
обучает; оценка обучения может происходить в рамках самого игрового процесса
или нет. Все эти разногласия и разночтения приводят учителей, тренеров и
чиновников в замешательство, когда они пытаются понять, какие же игры стоит
использовать для эффективного обучения.
Рассмотрев существующие определения, под серьезными играми будут
пониматься компьютерные игры, включая симуляции и игры с
образовательно-развлекательными целями, направленные на обучение специфическим,
заранее определенным умениям и знаниям.
2.2 Педагогическая основа для
«серьезных игр»
Все компьютерные игры, симуляции и виртуальные миры чему-нибудь, но все
равно учат, может даже просто нажимать на нужные кнопки. Но в создании
серьезных игр соблюдается баланс между изучением самой игры и обучении с
помощью игры. Гюнтер и соавторы (Gunter) отмечают [2], что просто поместить в
игру образовательные материалы это вовсе не гарантия ни того, что она будет
увлекательной, ни обучающего эффекта, ни коммерческой успешности. Также они
высказывают опасение, что дизайнеры игр сочтут достаточным обучающим элементом
изучение игровых правил, механизмов и процессов. Хороший геймплей - это еще не
искусное использование обучающего материала.
Существовало три поколения образовательных игр, которые различались по
педагогическим методам. Первый тип был основан преимущественно на принципах
бихевиоризма. Обучение обуславливалось подкреплением - наградой за правильные
ответы и действия. Эти игры относились к образовательно-развлекательным. Такие
игры обычно основаны на тестах, объективных, субъективных и селективных, или
представляют собой аркады, тренировки памяти, моторики. Второе поколение
основывалось на когнитивной теории. Здесь игрок - в центре внимания, и может
получать знания по разным модальностям - текст, изображение, звуки и т. п.
Игрок оценивает и анализирует игровые проблемы и задачи, соединяя символы в
осмысленные и запоминающиеся последовательности. Также в этом типе игр
применялось обучение через действие. Игровой мир позволял взаимодействие с
другими игроками и персонажами, реализацию эмоционально окрашенного социального
взаимодействия наряду с приобретением и использованием знаний. Третье поколение
представляет разнородные модели обучения. Конструктивизм стал
конструкционизмом, когда обучение стало подкрепляться необходимостью объяснить
его.
Другие используют экспериментальную теорию обучения, согласно которой оно
происходит в действии, которое включает непосредственное обучение, наблюдение и
рефлексию, выведение абстрактных понятий и связей (приобретение опыта,
опирающегося на теорию), и активное экспериментирование при решении
разнообразных задач и принятии решений. Такое обучение, основанное на опыте,
прекрасно подходит для реализации в играх и может с легкостью переноситься в
жизнь.
Игры третьего поколения соединили в себе условия (правила, этикет,
программные ограничения, образовательные цели) и непосредственный опыт (чувство
игры, импровизация, обучение, поддержка, обратная связь). Цель известна, или
может быть выяснена, но достигать ее игрок может в соответствии со своими
вкусами и предпочтениями, разными путями и способами, совершая ошибки и пробуя
снова, по-другому. Успешные игры сочетают в себе адаптивные структуры условий и
своевременной предоставление информации. Оба эти факторы важны при обучении.
2.3 Способы оценки полученных знаний
в играх
Один из важнейших вопросов относительно использования компьютерных игр в
обучении касается необходимости оценки эффективности в достижении поставленных
обучающих целей. Как собирать информацию о том, как продвигается обучение
игрока в симуляции или игре - на этот вопрос не так просто ответить.
То, как в игре оценивается конкретный игрок, зависит от общей оценки
эффективности, проводимой в фокус-группах. Предполагается, что преподаватель
должен иметь возможность убедиться, что студенты достигли определенного
продвижения в освоении фактов или процедур. Кроме того, нужна уверенность, что
приобретенные в игре знания и умения переносимы в реальность. Ученикам, в свою очередь,
нужно понимание, как это сделать.
В некоторых играх есть явные механизмы оценки результатов: число верных
ответов, время, затраченное на выполнение задания, и так далее. В симуляциях
оценка может производиться путем сравнения результатов и сопоставление
выбранных решений с заданным талоном. Чем абстрактнее обучающее содержание игр,
тем сложнее эти процедуры. Подходящее педагогическое решение зависит от
содержания и контекста.
Джеймс Ги (James Gee) и Дэвид Шэфтер (David Shafter) высказали идею о том,
что компьютерные игры являются инструментами оценивания сами по себе. Именно
поэтому, говорят они, игры - хороший метод обучения. Игры оценивают так
называемые «умения 21 века»: способность создавать новые идеи, сотрудничать,
мыслить критически и системно, проявлять общественную сплоченность. Измерить,
насколько развиты эти умения - это комплексная задача, тесты на выбор ответов
здесь не годятся. А значит, идея оценки должна быть переосмыслена, перейти от
установления фактов к осмыслению и оцениванию процессов. Такая оценка может
основываться на том, какое отношение получает игрок от других, насколько он
признан. Успешность в таких играх может значительно повышать групповой статус
игрока. Фактор признания в сообществе успехов обучающегося и становится критерием
этих успехов.
Возврат к оцениванию посредством явного тестирования не подходит
современному игровому дизайну. Многие развлекательные игры автоматически
адаптируются к способностям игрока, время от времени собирая данные о том,
какие он склонен делать выборы, и выдавая обратную связь и необходимую
информацию. В развлекательных играх показателями успеха могут быть таблицы
лидеров и лучших результатов, победа или поражении в сценарии, завершение
уровня. В формальном образовании за хорошую работу игра может наградить,
скажем, звездочкой, а идея о сводных таблицах сравнения результатов не
актуальна. Однако, ученики часто сами охотно создают такие сравнительные
таблицы.
В целом, сложность реализации оценивания в образовательных играх это
общепризнанный факт. Системы оценивания для игр создаются на заказ. Например,
программно строятся диаграммы оценивания и сравнения результатов, которые
выступают в роли обратной связи. Но такое оценивание подходит только к
определенному ряду заданий. Разработчикам игр еще предстоит каким-то образом
ответить на этот запрос и создать механизмы оценивания, которые отвечали бы
потребностям научного образовательного сообщества. Пока же эта задача лежит на
плечах преподавателей, которые тем или иным образом оценивают игровой опыт своих
учеников и его результаты.
2.4 Применение «серьезных игр»
.4.1 Вооруженные силы
Многие игры основаны на боях и сражениях. Обучающий потенциал игр признан
вооруженными силами уже около тридцати лет. Еще в 1981 году был создан прототип
симулятора полетов для армии США. К 1996 году, с появлением Marine Doom -
вариации игры Doom - потенциал игр был оценен еще выше. Задачей игрока было
изучить определенную последовательность атаки, амуницию, тактики эффективной
связи, научиться отдавать и исполнять приказы, работать в команде. Все это
можно было сделать в рамках игры, без огромных затрат на реальное обучение и
без сопутствующих опасностей для неопытных новичков.
С тех пор военные симуляторы с различными конкретными целями вошли в
самое широкое применение. Например, армия Британии владеет лицензией на
использование Virtual BattleSpace 2 - полностью интерактивной, трехмерной
системы тренинга, которую можно модифицировать и адаптировать. Она может
имитировать реальные ландшафты и вооружение для огромного разнообразия военных
тренировок и экспериментов. Правительство Соединенного Королевства поддерживает
использование военных симуляций и искусственных сред, так как это имеет целый
ряд преимуществ: низкие затраты, возможность обучения в любое нужное время,
возможность планировать и проигрывать военные операции без привлечения
человеческих и технических ресурсов, моделирования дипломатических,
экономических и иных факторов и взаимодействий, записи и повтора сценариев.
Игры, изначально созданные для нужд армии, порой находят множество
ценителей среди обычных игроков.
2.4.2 Здравоохранение
Создается множество серьезных игр для нужд здравоохранения. В течение уже
6 лет проводится ежегодная конференция The Games for Health. В 2010 году на ней
было представлено большое количество разновидностей игр, преследующих те или
иные обучающие цели в области здравоохранения. Диапазон их содержания очень
широк - от обучения оказанию первой помощи, до отработки профессиональных
умений врачей. Проявляется тенденция к созданию игр, работающих на мобильных
платформах и с применением самых разнообразных интерфейсов.
Игры для врачей и медперсонала обычно представляют собой симуляторы и
используются для тренировки. Например, начинающие врачи могут отрабатывать
определенные медицинские сценарии на компьютеризированных манекенах. Обучение
происходит посредством получения опыта и анализа сессий. Подобное обучение в
действии высоко оценивается самими врачами, и они проявляют желание применять
его все больше. Кроме того, такое обучение сравнительно дешево и помогает
избежать опасных врачебных ошибок на стадии обучения и в последующей практике.
2.4.3 Коммерческие и корпоративные
игры
В торговле игры используются для найма персонала, улучшения коммуникации
между менеджерами и работниками, и тренинга сотрудников.
Существует исследование IBM относительно соотношения лидерства в
популярных сетевых многопользовательских играх (MMORPG) и лидерства в
реальности. Было выяснено, что «организационные и стратегические вызовы,
которые встают перед игроками - командными лидерами в играх, выглядят очень
знакомо: подбор людей, их оценивание, мотивирование, поощрения, выявление и
развитие талантов членов команды, создание благоприятной командной среды;
идентификация и капитализация конкурентных преимуществ команды; анализ
множества потоков постоянно меняющейся и часто неполной информации, которая
требует быстро и правильно принимать решения, у которых есть разнообразные и
порой долгосрочные последствия. Но эти управленческие задачи в онлайновых играх
выражены еще сильнее, так как организация строится добровольцами и в
искусственной среде» (Reeves et al. 2008) Также они обнаружили, что успешность
лидерства здесь больше зависит от структуры игры, чем от индивидуальных качеств
лидера.не только использует игры для собственных внутренних тренингов, но и
делает их на коммерческой основе. Трудно сказать, следует ли отнести их к
развлекательным или к серьезным, но они популярны, в частности, приобретаются
многими школами и университетами и служат для обучения студентов бизнес-администрированию.
Игры в бизнесе наиболее целесообразно использовать в смешанном обучении,
необходимо сочетание игр и симуляций с коучингом (метод непосредственного
обучения менее опытного сотрудника более опытным в процессе работы; форма
индивидуального наставничества, консультирования) и фасилитаций (это форма
групповой работы для выработки решений повышенной сложности, либо повышенной
важности), считает Ричард Берг (Richard Berg). Игры помогают сэкономить на
оборудовании, помещениях, плате специалистам по тренингу и обучению, кроме
того, составить расписание так куда легче. Современные игры очень реалистичны и
могут имитировать любые конкретные условия, практики, среды, процессы. Кроме
того, они популярны среди работников. С помощью игр также можно создавать и
отрабатывать бизнес-сценарии.
2.4.4 Неформальное обучение
Игры часто используются в неформальном обучении. Они прекрасно подходят
для этого, так как молодежь очень охотно играет, и кроме того, в играх можно
обучать любым знаниям. Общественные организации заказывают разработку самых
разнообразных обучающих игр. Так, в США осуществляется инициатива игрового
обучения детей основам здорового питания и физической культуры. Обучающие игры,
используемые в социальной сфере, обычно не имеют механизмов явного оценивания,
оценка их эффективности проистекает из популярности.
2.4.5 Обучение представителей
социально слабых слоев населения
NEETs - not in education, employment or training - это термин для
обозначения категории молодежи, не занятой в трудовой или учебной деятельности.
Количество таких людей в Британии достигает 10%. Для них обычные пути
социализации, получения образования и трудоустройства, затруднены. Чтобы
уменьшить число такой молодежи, проводятся образовательные реформы на
протяжении последних лет. Люди, работающие над этой задачей, отмечают, что
электронные средства обучения - это мощный инструмент для вовлечения молодежи в
обучение и социализацию. Различные компьютерные игры на самых различных
платформах повсеместно применяются для обучения людей этой категории.
Развлекательные игры крайне популярны среди них, а значит, использование игр -
самый естественный способ вовлечь их в обучение. Играя в серьезные игры, такие
люди могут узнать о множестве существующих профессий и их специфике, и обучиться
необходимым навыкам. Речь идет, как об общих навыках вроде умения решать
широкий круг задач, общаться, сотрудничать, так и об узкоспециальных, нужных
для конкретной работы.
2.4.6 Формальное образование
В формальном образовании игры используются весьма ограниченно. Их
применение требует не только определенных затрат на оборудование, лицензии,
техническую поддержку, но и целостного понимания, как именно их использовать в
соответствии с целями учебного плана и как оценивать результаты. Кроме того, не
для всех учеников игры - эффективный инструмент обучения. Ошибки, повторения,
исследование - все это обычный игровой процесс, но на привычное обучение всё
это совсем не похоже и может вызывать у учеников неприятие. Или же они могут не
пожелать играть только по той причине, что под этим подразумевается обучение.
Кроме того, система образования обязана иметь экзаменационные критерии и
процедуры, а игры не предоставляют таких возможностей. Отмечено, что игры,
привязанные к расписанию, включающие привычные стандарты и процедуры обучения,
используются чаще, чем прочие. Учителя ждут, что игры упростят им работу, но на
деле происходит, скорее, наоборот, добавляя им много новой работы и пищи для
осмысления.
Игры, созданные специально для использования в формальном обучении, порой
становятся любимым досугом для взрослых, или используются в неформальном
обучении вместо своего прямого предназначения. Иными словами, несмотря на
огромный обучающий потенциал, ситуация с применением серьезных игр в формальном
обучении пока что не слишком утешительна.
2.5 Рекомендации по созданию
«серьезных игр»
Существует несколько моделей, описывающих создание хорошей «серьезной
игры».
Модель
RETAIN (Relevance, Transfer, Adaption, Immersion, Naturalisation) выделяет 6 аспектов:
· релевантность - материалы отвечают потребностям учеников и
при этом взаимосвязаны и базируются на уже имеющихся знаниях и умениях;
· согласованность - академическое содержание должно подаваться
в связи и в соответствии с игровым сюжетом, стилем игрока;
· переносимость - опора на уже имеющиеся знания игрока в иных
сферах и применимость полученных знаний в реальности;
· адаптация - вследствие переноса меняется поведение;
· погружение - интеллектуальная вовлеченность в игровой
контекст;
· осуществление - подученная в игре информация естественна и
спонтанно применяется в реальности.
В 2004 году была предложена 4-мерная модель (Sara de Freitas, Martin
Oliver), включающая структуру взаимосвязанных элементов, которая описывает
процесс верного выбора содержания и программной реализации с учетом обучающего
контекста.
Эти 4 аспекта включают:
· контекст, где происходит обучение, начиная с глобальных
политических и экономических факторов и заканчивая квалификацией преподавателя
и стоимостью лицензии;
· особенности учеников, индивидуальные и групповые, их стиль
обучения, уже имеющиеся знания - все это определяет выбор методов обучения в
соответствии с конкретными потребностями;
· способ представления, уровень интерактивности, частота,
уровень погружения, рефлексия игрового процесса;
· педагогические принципы, используемые модели обучения для
составления учебных планов.
Как взаимосвязаны все эти аспекты, показано на рисунке 7.
Рисунок 7 -
Модель процесса выбора содержания и программной реализации серьезной игры
Также важен вопрос соотношения педагогических, игровых и реалистичных
компонентов в серьезных играх. Так, Каспер Хартвельд (Casper Harteveld)
приводит следующие атрибуты серьезной игры, которые показаны в таблице 1.
Таблица 1 - Атрибуты серьезных игр
|
Область
|
Педагогика
|
Игровые элементы
|
Реальность
|
|
Атрибуты
|
Атрибуты
|
Гармоничность
|
Цели обучения
|
|
Опыт
|
Неопределенность
|
Целевые группы
|
|
Низкая ресурсонасыщенность
|
Интерактивность
|
Вызов
|
|
Исследование
|
Вовлеченность
|
Клиенты
|
|
Пошаговость
|
Поток
|
В аспекте педагогики провозглашается необходимость рефлексии, к которой,
в идеале, побуждает сама игра. Необходимо обучение в действии, то есть ученики
должны переживать обучение, а не просто читать текст. Низкая
ресурсонасыщенность - подразумевает, что ученик должен получать ровно столько
информации, сколько нужно для самостоятельного умозаключения. И наконец,
обучение должно быть последовательным, пошаговым.
Что касается структуры игры, игровой мир должен быть согласованным,
цельным, гармоничным. Необходим элемент неопределенности, случайности, это
делает игру захватывающей и увлекательной. Игра должна быть интерактивной,
решения в ней должны иметь последствия. Все действия должны иметь обратную
связь и удерживать внимание игрока. И наконец, игровой процесс должен быть
связным и непрерывным, при этом все задачи должны быть принципиально выполнимы.
Что касается элементов реальности - они гораздо более специфичны и
зависят от контекста. Суть в как можно более точном определении целей обучения,
которые должны быть понятны игроку. Игровой вызов подразумевает, что задания
должны быть изучены, иначе игровой процесс остановится. Предполагается, что
игрок заинтересован в этом, а организация игры в должной мере отражает его
реальные условия жизни [8].
2.6 Модель применения симуляций и
"серьезных игр" в электронном обучении
Модель применения симуляций и «серьезных игр» в электронном обучении -
это концепция, которая наглядно представляет какими возможностями с точки
зрения технологии, организации обучения, геймплея и самого процесса обучения
обладают компьютерные симуляции и «серьезные игры» (рисунок 8).
Рисунок 8 -
Модель применения симуляций и «серьезных игр» в электронном обучении
2.6.1 Уровень 1 - технологии
Информационные технологии, в основе которых лежат объединенные в сети
компьютеры, представляют собой основу для разворачивания вовлекающего и
интерактивного обучения. Основными элементами этого уровня являются:
· возможности для ввода и хранения информации;
· возможность онлайн взаимодействия в сети с удаленными
пользователями;
· возможность взаимодействия с виртуальными объектами.
Возможности для ввода и хранения информации. Сегодня компьютеризация всех
сфер общественной жизни дает практически неограниченные возможности для ввода и
хранения информации. Именно существующие технические возможности по вводу,
хранению и передачи информации определяют и основное свойство информации, а
именно тот факт, что в современном обществе информация в большинстве случаев не
содержательна («знание») и не предметна («продукт»), а прежде всего -
операциональна. Информация сегодня - это операция трансляции символов,
коммуникация, побуждающая человека к действиям. Иначе говоря, именно информация
служит обоснованием/оправданием действий современного человека. Именно
операциональный характер информации в современных условиях является базисом,
ключом, «открывающим» уровни более высокой иерархии - организации обучения,
геймплея и самого процесса обучения.
Возможность онлайн взаимодействия в сети с удаленными пользователями.
Сетевое взаимодействие - это способ деятельности по совместному использованию
ресурсов. При этом если раньше под ресурсами чаще всего понимали ресурсы
материальные: свободное дисковое пространство, принтер, сканер, модем, файлы с
данными, программы, то в настоящее время это в большей степени ресурсы
информационные, причем эти ресурсы могут меняться в ходе взаимодействия.
Сетевое взаимодействие в современном понимании - это способ совместной
информационной деятельности, то есть деятельности по получению, хранению,
обработке информации.
Возможность взаимодействия с виртуальными объектами. В результате
наращивания оперативной памяти и быстродействия компьютеров, а также создания
нового программного обеспечения возникают не только качественно новые формы
передачи и обработки данных, но в первую очередь достигается все большее сходство
между работой на компьютере и управлением реальными объектами, а также сходство
коммуникаций в режиме онлайн с общением в реальном пространстве-времени.
2.6.2 Уровень 2 - организация
обучения
Базовые возможности, предоставляемые информационными технологиями,
определяют формат организации обучения. К этому уровню - уровню организации
обучения - относятся, прежде всего:
· возможности для получения знаний и навыков;
· возможности для осуществления коммуникаций между участниками
(играющими), одновременно проходящими обучение;
· возможности для большой ситуационной емкости.
Возможности для получения знаний и навыков. Подобно Wiki или электронным
курсам, симуляции и «серьезные игры» являются «носителями контента», то есть
определенных знаний и навыков, которыми должен овладеть участник. Но в данном
случае контент «поставляется» не в скучно лекционно-текстовом формате,
«разбавленном» иллюстрациями, а в формате яркого и вовлекающего геймплея.
Возможности для осуществления коммуникаций между участниками (играющими),
одновременно проходящими обучение. Подобно виртуальным мирам, командные
симуляции и «серьезные игры» дают участникам обучения возможность осуществлять
коммуникации и межличностное взаимодействие. Однако основное отличие
коммуникаций, осуществляемых в игре или симуляции, от коммуникаций в
виртуальном мире, что это межличностное взаимодействие происходит с четко
определенной целью - решением конкретных задач, стоящих перед участниками.
Возможности для большой ситуационной емкости. Компьютерные симуляции и
«серьезные игры» позволяют участникам получать и применять необходимые навыки в
обстановке, которая может быть очень похожей на ту, что из дня в день
существует их на рабочих местах, а может быть и более сложной, или даже
совершенно необычной - фантастической, приключенческой или детективной.
Различные сценарные решения, «закладываемые» в симуляцию или игру, позволяют
создавать самые неожиданные и нестандартные ситуации для использования
полученных знаний и навыков.
2.6.3 Уровень 3 - игровой процесс
Уровень организации обучения предоставляет возможность выстраивания
вовлекающего геймплея. Геймплей обычно переводят как игровой процесс. Создание
геймплея другими словами может быть обозначено как проектирование игрового
процесса или процесса получения игрового опыта, связанного с теми знаниями и
навыками, которые необходимо передать обучающемуся. Сценарное проектирование
геймплея позволяет создавать механизмы и ситуации, в которые впоследствии будет
«встраиваться» уже непосредственно сам процесс обучения. На уровне
проектирования и разработки геймплея, реализуются следующие возможности:
· возможности для применения полученных новых знаний и навыков;
· возможности для организации работы в команде и достижение
совместных целей, развитие межличностных коммуникаций;
· интерактивность, то есть возможность обучающегося (игрока)
вмешиваться и изменять ситуацию, в которой он оказался, изменять «ход событий».
Возможности для применения полученных новых знаний и навыков. Как уже
говорилось, компьютерные симуляции и «серьезные игры» предоставляют возможность
для динамичного, яркого, мультимедийного и драматического представления
информации. Однако их возможности этим не ограничиваются. На уровне
проектирования геймплея разработчики имеют возможность создать ситуации, в которых
участники должны будут непосредственно использовать полученные новые знания и
навыки. Это, безусловно, сильно отличается от традиционного тестирования,
дополняющего обычные электронные курсы.
Возможности для организации работы в команде и достижение совместных
целей, развитие межличностных коммуникаций. Межличностное взаимодействие в игре
не ограничивается «просто разговорами», иначе говоря - коммуникациями ради
коммуникаций. В данном случае эти коммуникации осуществляются с целью решения
задач, стоящих перед командой. Выиграть в игре может только команда, в одиночку
победителем стать невозможно. Необходимость объединить усилия в достижении
общих целей и определяет ценность «виртуального сотрудничества». А если при
этом у участников возникают личные симпатии и антипатии к остальным членам
команды, так это только еще больше делает похожим то, что происходит в игре, на
то, что происходит в жизни.
Интерактивность, то есть возможность обучающегося (игрока) вмешиваться и
изменять ситуацию, в которой он оказался, изменять «ход событий». Все знают,
что компьютерные игры стали столь популярны потому, что они представляют
возможность игроку влиять на события, происходящие в игре, и использовать
различные объекты, события и процессы, присутствующие в игре, для своей пользы.
Обучающие симуляции и «серьезные игры» делают игрока активным участником
происходящих событий, происходящих в игре, и вовлекают его процесс преодоления
всех препятствий, стоящих на пути к цели. Все, что делает или не делает в ходе
прохождения игры игрок, имеет определенные последствия, что делает процесс игры
подлинно экспериментальным действием.
2.6.4 Уровень 4 - процесс обучения
Последовательное использование возможностей, представляемых на уровне
информационных технологий, уровне организации обучения и уровне проектирования
геймплея, реализует процесс обучения, обязательно включающий в себя:
· получение непосредственного опыта, как следствие реализация
возможностей применения полученных новых знаний и опыта и возможностей
вмешиваться и изменять ситуацию в игре для достижения поставленных целей;
· получение подробной обратной связи, как следствие реализации
возможностей командного взаимодействия, а также и возможностей получения и
применения полученных знаний и навыков;
· эмоциональное вовлечение, как следствие командной работы и
возможностей «заложенной» разработчиками интерактивности;
Получение непосредственного опыта, как следствие реализация возможностей
применения полученных новых знаний и опыта и возможностей вмешиваться и
изменять ситуацию в игре для достижения поставленных целей. Компьютерные
симуляции и «серьезные игры» дают возможность участникам получить использовать
полученные знаний и навыки для решения конкретных задач. Этот этап является
ключевым в обучении взрослых и вооружает их умением адаптировать навыки
применительно к каждой конкретной ситуации, а не тренировать умение
исключительного применения конкретного навыка в конкретной ситуации. Именно
переживаемый опыт представляет собой основу в обучении взрослых людей.
Соответственно, в «виртуальной реальности» «серьезной игры» игры или симуляции
участник получает опыт, который может быть легко транслирован в ситуации,
происходящие с ним в его реальной жизни. Иначе говоря, игры показывают, к каким
результатам приводят те или иные действия участника.
Получение подробной обратной связи, как следствие реализации возможностей
командного взаимодействия, а также и возможностей получения и применения
полученных знаний и навыков. Обратная связь и оценка от других членов
команды или учитель по поводу предпринятых действий участников призвана помочь
обдумать предпринятые ими действия. Неважно, принимает ли учитель
непосредственное участие в командной работе вместе с группой, или является
«внешним» наблюдателем происходящих событий, - в любом случае именно
этап «критического обдумывания и обсуждения» превращает наблюдения и
размышления в абстрактные концепции или выводы. А практическое применение
полученных теоретических выводов, в свою очередь, запускает новые обучающие
циклы.
Эмоциональное вовлечение, как следствие командной работы и возможностей
«заложенной» разработчиками интерактивности. Эмоциональный компонент
обучения особенно важен в электронном обучении. Возможность работы в команде и
совместного решения поставленных задач, достижение желанной цели и зависимость
от оценок других членов команды, переживания и преодоление неожиданных
ситуаций, заложенных в геймплее, максимально вовлекают участников в
происходящее, заставляя их забывать о том, что они находятся в виртуальной
реальности. В игре или симуляции участники получают незабываемый эмоциональный
опыт, который как ничто иное способен служить основой для процесса познания и
мотивации к обучению. Ведь именно игры дают возможность почувствовать себя
победителем [9].
3.
ПРАКТИЧЕСКОЕ ПРИМЕНЕНИЕ ТЕХНОЛОГИЙ ВИРТУАЛЬНЫХ МИРОВ В «СЕРЬЕЗНЫХ ИГРАХ»
.1 Эффективность
Эффективность обучения в 3D окружении состоит в том, что оно позволяет
полностью погрузиться в обучение, и гораздо более приближено к реальности, чем
традиционные электронные курсы. Более того, 3D более реалистично даже, чем
обучение в классе, который просто представляет собой место, где должны
происходить некоторые действия. Погрузившись в 3D реальность, человек
вовлекается на уровне поведения, и познает через все органы чувств. Эмоционально
вовлеченный обучаемый ведет себя в 3D окружении так, как он вел бы себя в
действительной ситуации. Это позволяет обучаемому получать более эффективные
ассоциации с тем, чтобы затем вспомнить и применить изученное в 3D окружении в
реальной ситуации. Такой процесс называется обучение действием.
Все это подтверждают и эксперименты, изучающие влияние на людей обычных
компьютерных игр. Так, британские ученые экспериментально доказали, что опыт,
приобретенный человеком в компьютерной игре, неосознанно применяется им и в
реальном мире. Фактически, это внушение, которое можно использовать как во
благо, так и во вред, предупреждают специалисты.
Невролог из Кембриджского университета Пол Флетчер [10] поставил
несложный эксперимент, показавший, что виртуальная реальность действительно
оказывает влияние на поведение человека в реальном мире. Он приучил
добровольцев, игравших на компьютерном симуляторе в велосипедные гонки,
поддерживать игроков в майках цвета своей команды и избегать цвета команды
противника. Через несколько дней большинство участников опыта и в реальном мире
продолжали подсознательно сторониться того цвета, который должны были избегать
в игре.
Другие исследования показывают, что видеоигры и виртуальная реальность
могут вызвать у человека эмоциональный отклик, помочь преодолеть
посттравматический синдром и даже включить те же психологические механизмы, что
пища или наркотики. Теперь Флетчеру впервые удалось доказать, что видеоигры еще
и формируют условные рефлексы, лежащие в основе поведения человека. Его команда
использовала для этого вкусовые ощущения, однако все более совершенные графика
и звуки, используемые в видеоиграх, вполне могут выполнить ту же самую роль.
Цель изготовителей игр состоит в том, чтобы погрузить игроков настолько
глубоко, насколько возможно в пределах игры. Конечно, это может быть
использовано как в хороших целях, так и в плохих. Например, игры с применением
насилия могут повысить вероятность того, что игрок набросится на определенных
людей уже в реальной жизни. С другой стороны, ассоциации, полученные в
видеоиграх, могут использоваться в обучении и образовании.
Вот некоторые преимущества от использования в образовательном процессе
«серьезных игр» с технологией виртуальных миров:
· сокращение времени получения новых навыков;
· масштабируемость - «серьезные игры» в отличие от виртуальных
классов (которые требуют, чтобы некоторое количество студентов оказались онлайн
одновременно) могут использоваться учениками самостоятельно вследствие их
интерактивности и визуального ряда;
· модульность - игры можно создавать постепенно и «связывать»
их между собой;
· встроенные измерения и отслеживания - «серьезные игры»
требуют от обучающихся демонстрации рабочих знаний и применения новых
полученных навыков.
· высокий уровень оценки пользователями - обучающиеся высоко
оценивают опыт обучения с помощью «серьезных игр», из-за их увлекательного
характера и того, что они могут сами выбирать свое обучение.
3.2 Средства разработки
Для разработки серьезных обучающих игр в трехмерном пространстве лучше
всего подходят всевозможные движки.
Движок - это центральный программный компонент компьютерных и видео игр
или других интерактивных приложений с графикой, обрабатываемой в реальном
времени. Он обеспечивает основные технологии, упрощает разработку и часто даёт
игре возможность запускаться на нескольких платформах, таких как игровые
консоли и настольные операционные системы, например, Linux, Mac OS X и
Microsoft Windows. Основную функциональность обычно обеспечивает игровой
движок, включающий движок рендеринга ("визуализатор") для 2D или 3D
графики, физический движок или обнаружение столкновений (и реакцию на
столкновение), звук, анимацию, искусственный интеллект, сетевой код, управление
памятью. Часто на процессе разработки можно сэкономить за счет повторного
использования одного игрового движка для создания множества различных игр.
Движки для создания серьезных игр можно разделить на несколько категорий:
· движки для разработки однопользовательских приложений (Unreal, Gamebryo, Unity 3D, XNA, Torque, Director);
· «браузерные» движки (Flash, Silverlight,
Java, Java FX, Wild Pockets 3D);
· виртуальные миры и многопользовательские игры (Second Life, Multiverse, OpenSimulator (OpenSim)/Ogre 3D,
Panda 3D);
· движки для разработки приложений для мобильных устройств (iPhone SDK, Flash Lite, Java ME, EdgeLib);
· специальные движки для обучающих приложений (Thinking Worlds, Shiva
3D, Storytron).
Далее будут рассмотрены подробнее: «браузерный» движок Alternativa3D, и два специальных движка для обучающих приложений Shiva 3D и Thinking Worlds. Цель
изучения этих инструментов состоит в том, чтобы понять какой из них является
наиболее подходящим при создании «серьезных игр» в трехмерном пространстве. При
этом нужно учитывать, что инструмент должен быть максимально прост в
использовании, экономичен, а также иметь достаточно хороший графический движок.
Необходимо, чтобы он мог использоваться преподавателями в целях создания
обучающего контента.
3.2.1 Alternativa3D
Графический движок Alternativa3D имеет поддержку 3D API Molehill в
Flash-плеере. Molehill - это набор низкоуровневых API, использующих ресурсы
центрального процессора для вывода 3D изображения на экраны с помощью Adobe
Flash Player и Adobe AIR. Визуализация происходит через DirectX, OpenGL, что
означает возможность работать на всех популярных операционных системах и
устройствах, включая персональные компьютеры, ноутбуки, нетбуки и мобильные
платформы, в том числе Android.
Благодаря использованию центрального процессора Alternativa3D может
выводить на экран свыше 3 000 000 полигонов с приемлемой производительностью.
Этот движок позволит создавать во Flash-среде такие современные спецэффекты,
как тени, освещение, система частиц и многие другие.
Графический движок Alternativa3D 8 разработан компанией AlternativaPlatform
для использования в собственных проектах. Другие разработчики могут
использовать движок в своих целях бесплатно.
Основные особенности Alternativa3D:
· создание 3D сцен во Flash: визуализация объектов, механизмов,
зданий и сооружений;
· импорт объектов из 3D форматов;
· загрузка текстур, в том числе анимированных;
· трехмерность в браузерных проектах и играх;
· базовая физическая симуляция (скольжение, столкновение);
· высокая производительность;
· емкий формат данных.3D может использоваться и для создания
проектов «серьезных игр» и симуляций и в корпоративном обучении, так как
инструмент позволяет создавать яркие игры, работающие непосредственно в
браузере (нужен последний Flash Player) и дает возможность для мультиплеера без
сервера [11].
3.2.2 Shiva 3D
ShiVa3D - трехмерный игровой движок с графическим редактором,
предназначенным для создания приложений и игр для веб, консолей и мобильных
устройств.
С помощью Шивы можно делать программ и игры для Windows, Linux, Mac OS,
iOS, Android. Так же имеется плагин для просмотра 3D прямо в браузере.D состоит
из четырёх частей: редактор, игровой движок, инструмент разработчика (программа
для сборки проектов) и сервер.
Игровой движок Шивы базируется на OpenGL или DirectX графике. Движок
умеет рисовать ландшафт, океан и различные трехмерные модели. Имеется
статическое и динамическое освещение и тени, динамические частицы, различные
эффекты, анимации, элементы пользовательского интерфейса, возможность создания
многопользовательских игр и воспроизведение звуков. Движок расширяется при
помощи плагинов.
Встроенный WYSIYWG редактор позволяет создавать игры и приложения с
использованием всех возможностей движка. Для программирования в основном
используется Lua, но можно писать оптимизировать скрипты на C++. Редактор имеет 4 редакции: PLE (free), Basic
(€169), Advanced (€1499), Educational (free) [12].
В Thinking Worlds есть готовые библиотеки 3D сред, всевозможных объектов и персонажей, также существует
возможность загрузки собственных 3D объектов. Программа поддерживает популярный формат SCORM, поэтому внедрение созданной
симуляции или серьезной игры в систему дистанционного обучения LMS не составляет труда. Основной
особенностью Thinking Worlds является создание сценариев симуляций с помощью
блок-схем. В программе предусмотрено большое количество элементов этих
блок-схем для управления объектами или персонажами на сцене, для проигрывания
видео (формат swf) и звука (формат ogg).
Еще некоторые возможности Thinking Worlds:
· создание тестов;
· создание диалогов между персонажами;
· использование переменных;
· управление перемещением камеры в симуляции;
· импорт файлов doc, ppt, pdf для последующего их просмотра;
· импорт изображений (формат dds).
Thinking Worlds
ориентирован на создание обучающего контента, а имея при этом понятный
пользовательский интерфейс, доступен для использования преподавателям.
3.3 Сравнительный анализ
Сравнение ранее рассмотренных программных средств для создания «серьезных
игр» с использованием технологии виртуальных миров проведено по ряду
параметров, которые были выбраны исходя из цели исследования - найти
программный продукт эффективный при создании обучающих игр и подходящий для
людей, не имеющих большого опыта в программировании. Критерии для сравнения
выбраны следующие: создание сценариев, простой пользовательский интерфейс,
качественная 3D графика, воспроизведение симуляций в
браузере (без плагинов), возможность импортировать готовые 3D объекты, отсутствие необходимости
программирования, ориентация на образование, доступная цена. Сравнение
характеристик Alternativa3D, Shiva 3D и Thinking Worlds по описанным ранее критериям приведено в диаграмме на
рисунке 9.

Рисунок 9 -
Сравнение программных продуктов для создания обучающих «серьезных игр»
Из диаграммы на рисунке 9 можно сделать вывод, что наиболее подходящими
программными продуктами являются Shiva
3D и Thinking Worlds.
Выбранные средства разработки можно отнести к классу авторских систем.
Авторская система (авторское средство разработки) представляет собой программу,
которая имеет предварительно подготовленные элементы для разработки
интерактивного программного обеспечения - заготовки, шаблоны. В основе
классификации авторских средств разработки мультимедийных приложений лежит так
называемая авторская метафора - методология, в соответствии с которой эти
системы выполняют свои задачи. Некоторые авторские системы имеют черты
нескольких метафор. Согласно такой классификации можно определить тип авторской
системы в зависимости от используемых метафор [14]. Shiva 3D
использует метафору «язык сценариев», а Thinking Worlds «изобразительное управление потоком данных».
Авторский метод «язык сценариев» наиболее близок по форме к традиционному
программированию. В его основе лежит мощный объектно-ориентированный язык
программирования, который с помощью специальных операторов позволяет определять
взаимодействие элементов мультимедиа, расположение активных зон, назначение
кнопок, синхронизацию и т.д.
Основой авторского метода «изобразительного управления потоком данных»
является палитра пиктограмм, содержащая всевозможные функции взаимодействия
элементов программы, и направляющие линии, которые показывают фактические связи
между пиктограммами [14].
Языком сценариев в Shiva
3D является интерпретируемый язык
программирования Lua, который
используется между игровым «движком» и данными для написания сценариев
поведения или взаимодействия объектов. Применение такого подхода при создании
обучающих симуляций или «серьезных игр» увеличивает период разработки проекта,
хотя в тоже время позволяет достичь нестандартного решения.
В Thinking Worlds метод «изобразительного управления потоком данных»
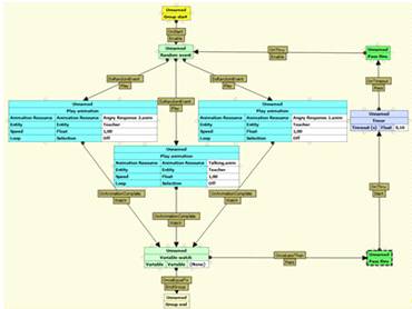
реализуется с помощью нескольких групп функциональных блоков (рисунок 10).
Каждый блок выполняет определенную операцию (управление камерой, управление
объектом, задание переменных и т.д.), для их соединения используются линии,
показывающие направление и тип связи. Применение такого метода обеспечивает минимальное
время разработки обучающей симуляции.
Рисунок 10 -
Группы функциональных блоков в Thinking Worlds
Сравнивая Thinking
Worlds и Shiva 3D
можно сделать вывод, что для удовлетворения поставленной цели, а именно - найти
программный продукт эффективный при создании обучающих игр и подходящий для
людей, не имеющих большого опыта в программировании, больше подходит Thinking Worlds. Единственным его минусом по сравнению с Shiva 3D является не достаточно качественная графика, но это легко
компенсируется отсутствием необходимости программирования (метод
«изобразительного управления потоком данных» у Thinking Worlds против метода «языка сценариев» на Lua у Shiva 3D) и
воспроизведение готовой игры в браузере без установки дополнительных плагинов.
4.
РАЗРАБОТКА «СЕРЬЕЗНОЙ ИГРЫ» В THINKING WORLDS
.1 Выбор теоретического материала
В основу созданной «серьезной игры» был положен теоретический материал по
организации данных в файловой системе FAT из курса лекций «Операционные системы». Причина выбора этой темы состоит
в том, что информация об организации данных в FAT представлена в виде схемы с некоторыми комментариями
(рисунок 11). Поэтому, чтобы лучше понять устройство этой файловой системы,
обучающийся может наглядно прямо в компьютерной 3D симуляции изучить структуру FAT, которая была изображена на схеме в лекции.
Рисунок 11 -
Схема работы и организации FAT
Также в симуляции дается на изучение некоторое количество теории по FAT в виде перелистываемых слайдов, с
последующей ее отработкой на практике.
4.2 Сценарий
Сюжет. В созданной симуляции определен словарь терминов, которых поясняет
соотношение между объектом в игре и его теоретической основой:
· ключ - номер кластера;
· комната - ячейка таблицы размещения файлов;
· коробка - кластер с данными файла;
· карта сокровищ - файл.
Сюжет игры состоит из двух сценариев развития событий с различными
уровнями сложности (от 1 - очень простая игра, до 5 - очень сложная).
Наставником обучающегося является вымышленный персонаж - преподаватель Иван
Майкрософтович, который будет выдавать игроку задания и помогать на протяжении
всей игры.
Игра №1 - «Чтение фрагментированного файла в файловой системе FAT» (уровень
сложности 2).
Дано: номер первого кластера (в форме ключа) файла карты сокровищ.
Задание:
) Собрать последовательность номеров кластеров, соответствующих
файлу карты сокровищ - каждый номер кластера представлен в форме ключа, ключи
следующих кластеров находятся в комнатах с соответствующими номерами (рисунок
12).
Рисунок 12 - Комната с ключом
2) По номерам кластеров (в форме ключей) прочитать данные файла и
составить карту сокровищ - каждому ключу соответствует своя коробка (кластер) с
номером (рисунок 13).
Рисунок 13 -
Комната с коробками
Выполнение:
) По первому ключу обучающийся обращается в ячейку FAT (комнату) с
соответствующим номером, в ней берет ключ к следующей комнате и так далее. В
последней комнате находится символ конца файла (EOF), который будет
символизировать для обучающегося окончание выполнения задания 1.
) С использованием собранных ключей (номеров кластеров)
пользователю необходимо прочитать данные файла.
Игра №2 - «Дефрагментация файла в файловой системе FAT» (уровень сложности 4 из
5).
Дано: последовательность номеров кластеров (в форме ключей)
фрагментированного файла, в данном случае карты сокровищ.
Задание: переупорядочить элементы FAT (ключи в комнатах), так чтобы
описание карты сокровищ (файла) стало нефрагментированным (рисунок 14).
Рисунок 14 -
Выполнение задания на дефрагментацию файла
Описание сюжета Игры №2 приведено с целью иллюстрации того, каким образом
можно добиться усложнения заданий предлагаемых обучаемому.
Действие «серьезной игры» происходит в трех локациях, каждая из которых
выполняет определенную функцию:
. «Учебный класс» - это начало симуляции. Данная локация выполняет
вспомогательную информативную функцию, в ней находится наставник игрока, который
выдает ему задания, проверяет правильность их выполнения и является помощником
на протяжении всей игры.
. «Комнаты с ключами» - это локация, в которой игрок ищет ключи,
необходимые для нахождения карты сокровищ. Другими словами, в ней происходит самое
главное - отработка принципа организации изучаемой файловой системы FAT. Локация «комнаты с ключами»
выполняет практическую функцию.
. «Демонстрационная комната» - в ней пользователь изучает на
перелистываемых слайдах теоретическую информацию касающуюся FAT. Эта локация выполняет информативную
функцию.
Переход между всеми тремя локациями осуществляется с помощью телепортации
персонажа, которая сопровождается соответствующим спецэффектом и звуком.
Цель. Главной целью для игрока является нахождение всех кусочков файла и
прохождение без ошибок финальных тестов. А главной целью симуляции является
усвоение обучающимся работы и организации FAT, что происходит с помощью соотнесения выполняемых в
игре действий, с теми которые происходят при работе самой файловой системы в
реальности.
Контролируемые показатели. В созданной игре такой показатель один - это
количество попыток игрока на прохождение поставленной задачи (нахождение
ключей). В начале симуляции количество попыток равно 3.
Ожидаемый результат. После выполнения всех заданий обучающийся проходит тест, в
ходе которого определяется степень усвоения полученных в ходе симуляции знаний.
Этот тест состоит из трех вопросов, два из которых имеют тип - одиночный выбор,
и один - множественный выбор. Ниже приведен пример вопроса с множественным
выбором, в котором правильные ответы отмечены жирным шрифтом:
Укажите, какие значения могут хранить ячейки таблицы FAT.
· свободный кластер;
· номер последнего кластера в файле;
· номер первого кластера в файле;
· загрузочный кластер;
· сбойный кластер;
· номер следующего кластера в файле.
Если обучающийся отвечает правильно на все вопросы в финальном тесте, то
игра считается успешно завершенной, если нет, ему предлагается пройти симуляцию
с начала.
Ожидаемым результатом в созданной «серьезной игре» является усвоение всех
принципов работы FAT. Этот
результат достигается за счет того, что пользователь на собственном опыте при
выполнении поставленных перед ним заданий, осваивает схему организации данных в
изучаемой файловой системе.
4.3 Технология создания
Для создания «серьезной игры» в Thinking Worlds необходимо
подготовить 3D объекты, которые будут
использоваться в сценах. В создаваемой симуляции одна часть объектов была взята
из стандартной библиотеки программы, а вторая найдена в интернет магазинах,
распространяющих бесплатные модели объектов. Следующий шаг - это дизайн
пользовательского интерфейса (рисунок 15, 16), и т.к. формат изображения,
поддерживаемый в Thinking
Worlds это только dds, необходимо произвести конвертацию изображений.
Рисунок 15 - Пользовательский интерфейс (пример
1)

Далее создается сценарий игры по принципу блок-схемы. Каждый ее элемент
обозначает определенное действие или условие. Соединяя между собой все эти
операции и устанавливая характер связи между ними, можно создать в симуляции
практически любое развитие сюжета. Ограничение состоит лишь в количестве
предусмотренных программой действий и условий. Как пример, часть созданной
блок-схемы из первой сцены приведена на рисунке 17.
Рисунок 17 -
Пример сценария симуляции в Thinking Worlds
После того, как все файлы для импорта подготовлены, сценарий создан,
необходимо протестировать получившуюся симуляцию. Необходимо проверить:
· правильность расположения всех объектов на сценах;
· отображение пользовательского интерфейса;
· логику прохождения игры;
· и прочие видимые недочеты.
После тестирования и исправления всех недочетов необходимо экспортировать
игру. Существует три варианта публикации:
· локально на компьютере;
· для воспроизведения в браузере с помощью плагина Shockwave;
· для воспроизведения в браузере с помощью технологии Java.
4.4 Оценка эффективности и
трудоемкости
Практическая направленность. Все знания, полученные в результате
прохождения игры, могут быть применены на практике. Возможность изучать
симуляцию поэтапно поддерживает постоянный интерес и живую заинтересованность
обучаемого в прохождении симуляции до конца.
Большая ситуационная емкость. Обучаясь с помощью компьютерной симуляции,
обучаемый все время должен делать «хоть что-то», пусть даже это «что-то» будет
абсолютно неправильным. Он не может просто сидеть и «рассеянно смотреть на
экран компьютера, погрузившись в свои мысли» - в худшем случае формат симуляции
«заставляет» его действовать, а в лучшем - всецело вовлекает в происходящее.
Разнообразные формы. Созданная «серьезная игра» принимает форму многоуровневого
сценария со сложной интригой, т.е. имеет приключенческий характер, а значит,
может заинтересовать любого человека.
Новизна. Такой формат доставки знаний как «серьезная игра» эффективен еще и с той
стороны, что у обучающегося появляется интерес нему по причине новизны.
Именно «серьезная игра» содержат в себе все необходимое, чтобы, с одной
стороны, стать увлекательным опытом для обучающихся студентов, а с другой -
мотивировать их на получение новых знаний. Эти симуляции, подобно большинству
компьютерных игр, предлагают одновременно выраженный элемент
соревновательности, и совершенно новые, нелинейные варианты развития событий, в
то же время оставляя у обучающегося чувство, что он уверенно держит ситуацию
под контролем.
Время прохождения игры от начала до конца с выполнением всех
предусмотренных действий составляет около 25 минут. Время, потраченное на
проектирование, разработку и отладку такой симуляции, у опытного специалиста
составляет около 40 часов. С учетом того, что разработанная игра может
применяться в обучении студентов многократно, можно сделать вывод о том, что
польза от применения такой симуляции оправдывает затрачиваемые ресурсы времени
и денег.
4.5 Методика создания «серьезной
игры» в Thinking Worlds
Разработка «серьезной игры» в Thinking Worlds состоит из
следующих этапов:
. Выбор теоретического материала.
. Разработка сценария.
. Адаптация сценария к возможностям Thinking Worlds.
. Разработка интерфейса.
. Непосредственное создание игры.
. Тестирование созданного проекта.
Теперь рассмотрим подробнее каждый из этих шести этапов.
Выбор теоретического материала. На первом этапе необходимо
определить навыки и знания, которые обучающийся будет приобретать в рамках
созданной «серьезной игры». Всю несущественную информацию необходимо исключить,
оставляя только ту, которая нужна для прохождения игры. Если от некоторой
информации не удается избавиться, то существует вариант спрятать ее, например,
в кнопку «справка» пользовательского интерфейса. Все это делается с тем, чтобы
не перегрузить игру тестовой информацией, которая может утомлять пользователя в
процессе прохождения симуляции.
Необходимо помнить, что чем сложнее и больше теоретический материал, тем
сложнее игра, создаваемая на его основе. Именно поэтому для реализации
необходимо выбрать только ключевые моменты, которые студент должен усвоить в
рамках изучаемой темы.
Разработка сценария. Определившись с изучаемым материалом, необходимо понять в
каком виде и последовательности студент будет его изучать. Поэтому следующий
этап в разработке «серьезной игры» - это написание сценария. Здесь необходимо
проявить творческие навыки и придумать захватывающую историю развития событий.
Если изучаемая тема, ложащаяся в основу игры, носит теоретический,
абстрактный или научный характер, и ее трудно представить с помощь 3D объектов, возникает необходимость
ассоциировать придуманные объекты и действия, с теми которые необходимо изучить
в реальности (например, файл - карта сокровищ, номер кластера - ключ, умножение
- увеличение числа объектов на сцене, деление - уменьшение числа объектов на
сцене).
На этапе разработки сценария следует определиться с количеством уровней и
сложностью самой игры. Чем легче и проще будет игра, тем быстрее обучающийся
пройдет ее и усвоит необходимую информацию. Поэтому лучше создавать игру, в
которой не более трех уровней, каждый из которых будет сложнее предыдущего.
В самом тексте сценария обязательно должны быть прописаны диалоги
персонажей и определены все варианты развития сюжета. Также, по желанию, можно
проверить, насколько хорошо студент усвоил полученные знания, для этого
необходимо составить тестовые вопросы (Thinking Worlds имеет встроенные конструкции для их реализации).
Адаптация сценария к возможностям Thinking Worlds. Программный продукт Thinking Worlds относиться к классу авторских средств разработки и в
нем реализуется принцип «изобразительного управления потоком данных». Т.е в Thinking Worlds существуют некоторые заранее созданные шаблоны, для
выполнения тех или иных действий в симуляции (далее такие шаблоны будут
называться блоками). Весь сценарий игры строится с помощью соединения между
собой этих блоков определенным типом направленной связи.
Чтобы понять, каким образом необходимо адаптировать созданный сценарий
под возможности Thinking
Worlds, далее приведены восемь типов
функциональных блоков, которые в нем существуют:
· CutScene (управление положением камеры в
симуляции);
· EntityControl (управление объектами на сцене,
например, задание траектории перемещения, задание свойств объекта
(видимый/невидимый, можно положить в инвенторию/нельзя положить в инвенторию),
замена одного объекта другим и т.д.);
· EntityWatch (действия относящиеся к проверки
состояний объектов, например, объект можно положить в инвенторию, объект уже в
инвентории, все эти блоки имеют тип слушателей, т.е. срабатывают, только тогда,
когда действие, заданное в них, выполняется);
· InputOutput (здесь собраны блоки отвечающие за
управление внешних загружаемых ресурсов: пользовательского интерфейса, звука,
видео, анимации, данных формата SCORM
и т.д.);
· InteractionControl (управление диалогами между
персонажами и объектами);
· LogicWatch (включает в себя таймер и блок для
определения операторов «и»/«или»);
· PureLogic (блоки, с помощью которых можно
производить различные действия с переменными);
· SceneLimits (здесь собраны блоки, отвечающие за
начало и конец группы, сцены или всей симуляции, а также за перемещение между сценами
в самой симуляции);
Теперь, зная основные действия (блоки) присутствующие в Thinking Worlds, можно понять, каким образом необходимо адаптировать
написанный ранее сценарий «серьезной игры». И поэтому следующим шагом является
соотношение действий описанных в сценарии с действиями, которые выполняют блоки
из определенных групп (CutScene, EntityControl, EntityWatch и др.).
Существуют несколько основных типов конструкций, которые можно построить
с помощью функциональных блоков находящихся в программе (рисунок 18, 19, 20).
Рисунок 18 -
Конструкция, реализующая цикл и выполнение случайного события
Рисунок 19 -
Конструкция, реализующая выполнение нескольких действий одновременно
Рисунок 20 -
Конструкция, реализующая два варианта развития событий в зависимости от
значения переменной
Так же очень удобным приемом является объединение нескольких блоков в
группу (элемент Logic group). Такой принцип носит название
иерархичности. Например, несколько блоков, в совокупности отвечающих за
какую-то отдельную часть сценария, можно выделить в группу, и далее
осуществлять все действия в сценарии только над ней, а не над сложной
структурой, состоящей из нескольких десятков блоков (рисунок 21).
Рисунок 21 -
Принцип иерархичности объектов в сценарии
Конечно, были показаны не все конструкции, которое разработчик может
смоделировать в сценарии программы. Все зависит от поставленной задачи, которую
с помощью средств Thinking
Worlds практически всегда можно решить,
построив необходимую конструкцию функциональных блоков.
Разработка интерфейса. Под этим этапом понимается разработка шаблона
пользовательского интерфейса, который можно применить на всех уровнях
создаваемой «серьезной игры». В Thinking Worlds существуют
стандартные шаблоны для интерфейсов, но целесообразно было бы заменить их на
те, которые больше подходят по стилистике к разрабатываемой игре. Важно не
забыть про кнопки помощи, возврата в начало игры и перезагрузки уровня.
Расположение и цветовая гамма всевозможных кнопок на экране симуляции
подчиняется общим правилам создания пользовательских интерфейсов (удобство,
простота и т.д.), которые в описываемой методологии рассматриваться не будут.
Непосредственное создание игры. На этом этапе создаются локации, на
сцену добавляются 3D объекты,
персонажи, камеры, конструируется сценарий игры из функциональных блоков, по
правилам, описанным в этапе №3.
Главным правилом, которым стоит руководствоваться при создании локаций в
игре, это то, что у каждой из них должна быть своя функция. Нет необходимости
создавать множество комнат, чтобы пользователь, бродя по ним, потерялся. Для
одного уровня достаточно 3-4 локаций, чтобы максимально погрузить студента в
игровой обучающий процесс. Необходимо тщательно выбирать обстановку в таких
локациях, нежелательно, чтобы в них присутствовали лишние предметы, все должно
напоминать обучающемуся о том, какую цель он преследует в игре.
Важным моментом при создании «серьезной игры» является выбор внешнего
вида аватара пользователя. Игрок должен ассоциировать с ним себя, чтобы
наилучшим образом погрузиться в виртуальный мир, поэтому аватар, во-первых,
должен быть подростком, т.к. симуляция создается для студентов, а, во-вторых,
пользователь должен его видеть, т.е. камера в игре имеет угол обзора от
третьего лица. Правда, в некоторых моментах симуляции вид камеры может
переключаться, такой прием существует, чтобы, например, ближе и подробнее
рассмотреть важный объект.
В симуляции у игрока всегда должен быть хотя бы один помощник. Такой
персонаж выполняет функцию своеобразного наставника, к которому обучающийся
всегда может обратиться за помощью. Выглядеть наставник должен соответствующе,
т.е. вызывать доверие у игрока.
И последнее это использование дополнительных возможностей программы Thinking Worlds. К ним относится: анимация объектов и персонажей,
воспроизведение звука и видео. Без них игра будет скучной, поэтому чтобы
добавить еще некоторую долю интерактивности, стоит включить анимацию для
персонажей, например, реакция на определенное действие. Но не стоит увлекаться,
оглушать обучающегося всевозможными звуками, давать большое количество видео
или показывать персонажей, которые постоянно что-то делают, все должно быть в
меру.
Тестирование созданного проекта. После того, как все работы по
созданию самой игры завершены, приходит время исправлять недочеты. На этом
этапе необходимо будет проверить правильность выполнения спроектированного
сценария, а именно: положение и поведение объектов на сцене, и порядок
выполнения заложенных в сценарии действий. Самым легким способом тестирования
созданной «серьезной игры», является прохождение ее самостоятельно с самого
начала, нахождение ошибки, исправление ее, и так далее по кругу.
Описанная методика состоит не только из принципов, использующихся только
в программе Thinking Worlds, но и из общих правил, применимых при создании
«серьезных игр».
Далее приведены еще несколько общих правил создания эффективной
«серьезной игры»:
. Игрок должен "чувствовать" интерактивность.
. Игрок может пройти симуляцию быстро (менее чем за 15 минут).
. Направление и цели игры должны быть недвусмысленны, с
немедленной обратной связью и ясным определением успеха или поражения. Цели
должны доводиться до игрока в коротких сценах и понятных, ярких формах обратной
связи.
. Должна быть кнопка перезагрузки (для того чтобы поощрить
"освоение" симуляции и снять страх поражения).
. После первого уровня должна быть надежда, на то, что второй
уровень будет не менее интересным. Первый уровень должен быть простым,
интуитивно понятным, но также должен давать возможность чему-то научиться.
Целью описанной методики является помощь в выборе оптимального и
эффективного способа реализации «серьезной игры» или симуляции в Thinking Worlds.
ЗАКЛЮЧЕНИЕ
В ходе выполнения дипломной работы был проведен сравнительный анализ
средств разработки симуляций с использованием технологии виртуальных миров, а
так же создана «серьезная игра» в выбранном программном продукте Thinking
Worlds. Основываясь на полученном опыте, разработана оригинальная методика по
созданию эффективных симуляций с использованием виртуальных миров.
Дальнейшее внедрение технологии виртуальных миров в образовательный
процесс может развиваться по двум направлениям. Первое направление
подразумевает использование в учебном процессе все большее количество
инновационных технологий связанных с виртуальной реальностью. При таком
развитии традиционные формы обучения станут отходить на второй план. Второе
направление подразумевает лишь частичное внедрение технологий виртуальных миров
в учебный процесс, целью которых будет преподнесение информации студенту в
альтернативном виде, для закрепления материала изученного на лекциях или
семинарах.
СПИСОК
ЛИТЕРАТУРЫ
1. Федянин Я.
"Серьезные игры", симуляции и виртуальные миры: как соотносятся эти
понятия? (Исследование Futurelab), <http://premiumconsult.blogspot.com/2011/04/futurelab.html>
// Premium consulting. - 11.04.11.
2. Серьезные игры в
обучении, <http://www.smart-edu.com/index.php/stati-e-learning/sereznye-igry-v-obuchenii.html> // Smart education. - 2010.
3. Karl M.
Kapp, Tony O’Driscoll Learning in 3D: adding a new dimension to enterprise
learning and collaboration. - CA: Pfeiffer, 2010. - 419 с.
4. Рыжков В.А.
Виртуальная реальность <http://vladimir.socio.msu.ru/1_KM/theme_311.htm> // Управление знаниями: Работа с информацией - от
источников, поиска, сбора и анализа к представлению знаний. - 2003.
. Науменко Д. История
развития технологий виртуальной реальности, <http://www.psychologov.net/view_post.php?id=1425>
// Интересная психология. - 17.05.10.
. Портал, посвящённый
многопользовательским мирам - <http://www.mudconnect.com/>.
. Санин И. Реальное
будущее виртуальных миров, <http://www.techhh.com> // Techhh.
- 2008.
8. Games in
education: serious game, www.futurelab.org.uk/projects/games-in-education
<../../учеба/диплом/www.futurelab.org.uk/projects/games-in-education>
// Futurelab. - июнь 2010.
9. Федянин Я. Модель
применения симуляций и "серьезных игр" в электронном обучении, <http://premiumconsult.blogspot.com/2009/03/blog-post_776.html> // Premium consulting. - 18.03.09.
. Федянин Я.
Эффективность виртуальных миров, <http://premiumconsult.blogspot.com/2009/02/blog-post.html> // Premium consulting. - 09.02.09.
. Сайт разработчика Alternativa3D - www.alternativaplatform.com
<http://www.alternativaplatform.com>.
. Сайт разработчика Shiva
3D - www.stonetrip.com <../www.stonetrip.com>.
. Сайт разработчика Thinking Worlds - www.thinkingworlds.com
<http://www.thinkingworlds.com>.
14. Агапов С.В.,
Джалиашвили З.О. Средства дистанционного обучения. Методика, технология,
инструментарий. - СПб.: БХВ-Петербург, 2003. - 336с.