Разработка проектных решений по созданию информационной базы коммерческого банка

  • Вид работы:
    Дипломная (ВКР)
  • Предмет:
    Информационное обеспечение, программирование
  • Язык:
    Русский
    ,
    Формат файла:
    MS Word
    1,57 Mb
  • Опубликовано:
    2011-06-29
Вы можете узнать стоимость помощи в написании студенческой работы.
Помощь в написании работы, которую точно примут!

Разработка проектных решений по созданию информационной базы коммерческого банка

Содержание

ВВЕДЕНИЕ

. ОЦЕНКА РИСКОВ КОММЕРЧЕСКОГО БАНКА

.1 Понятие «риск коммерческого банка»

.2 Характеристика типичных рисков в банке

.3 Методы оценки банковских рисков

.4 Статистический метод

.5 Метод экспертных оценок

.6 Аналитический метод

. ОПИСАНИЕ ПРОЕКТНЫХ РЕШЕНИЙ

.1 Обоснование разработки

.2 Концептуальное описание задачи

.3 Разработка проектных решений по созданию информационной базы

.4 Разработка проектных решений по программному обеспечению

.4.1 Разработка алгоритма работы программы

.4.2 Руководство пользователя

ЗАКЛЮЧЕНИЕ

БИБЛИОГРАФИЧЕСКИЙ СПИСОК

ПРИЛОЖЕНИЯ

ВВЕДЕНИЕ


Коммерческие банки являются неотъемлемой частью финансовой системы, одной из важнейших функций которых является обеспечение финансовыми ресурсами воспроизводственного процесса. Банковская система является своеобразным посредником между собственниками временно свободных финансовых ресурсов и экономическими субъектами, испытывающими нехватку в них, а значит, особенностью банковской деятельности является работа в основном с привлеченными средствами клиентов и заимствованиями на межбанковских финансовых рынках.

Данная деятельность сопряжена как с возможностью потери привлеченных средств, так и с их приумножением, в конечном счете, с рисками. Это значит, что деятельность коммерческого банка должна строиться на базе тщательной оценки и проигрывания различных ситуаций. Таким образом, своевременная оценка рисков является одним из условий успешной деятельности банка.

Цель данной работы - разработка программного обеспечения, обеспечивающего быструю и бесперебойную обработку потоков информации об операциях коммерческого банка для оценки их риска.

1. ОЦЕНКА РИСКОВ КОММЕРЧЕСКОГО БАНКА

 

.1 Понятие «риск коммерческого банка»

 

В общем случае под риском понимают возможность наступления некоторого неблагоприятного события, влекущего за собой различного рода потери (например, получение физической травмы, потеря имущества, получение доходов ниже ожидаемого уровня и т. д.).

В предпринимательской деятельности под «риском» принято понимать вероятность (угрозу) потери предприятием части своих ресурсов, недополучения доходов или появления дополнительных расходов в результате осуществления определенной производственной и финансовой деятельности. Риск присутствует в любой операции, только он может быть разных масштабов. Следовательно, для банковской деятельности важным является не избежание риска вообще, а предвидение и снижение его до минимального уровня. Под риском в банковской практике понимают опасность (возможность) потери банком части своих ресурсов, недополучения доходов или произведения дополнительных расходов в результате осуществления определенных финансовых операций. Риск - возможность утери ликвидности и (или) финансовых потерь (убытков), связанная с внутренними и внешними факторами, влияющими на деятельность банка.

В явлении «риск» можно выделить следующие элементы, взаимосвязь которых и составляет его сущность:

возможность отклонения от предполагаемой цели, ради которой осуществлялась выбранная альтернатива;

отсутствие уверенности в достижении поставленной цели;

возможность материальных, нравственных и др. потерь, связанных с осуществлением выбранной в условиях неопределенности альтернативы.

1.2 Характеристика типичных рисков в банке

 

Кредитный риск - риск возникновения у кредитной организации убытков вследствие неисполнения, несвоевременного либо неполного исполнения должником финансовых обязательств перед кредитной организацией в соответствии с условиями договора.

К указанным финансовым обязательствам могут относиться обязательства должника по:

полученным кредитам, в том числе межбанковским кредитам (депозитам, займам), прочим размещенным средствам, включая требования на получение (возврат) долговых ценных бумаг, акций и векселей, предоставленных по договору займа;

учтенным кредитной организацией векселям;

банковским гарантиям, по которым уплаченные кредитной организацией денежные средства не возмещены принципалом;

сделкам финансирования под уступку денежного требования (факторинг);

приобретенным кредитной организацией по сделке (уступка требования) правам (требованиям);

приобретенным кредитной организацией на вторичном рынке закладным;

сделкам продажи (покупки) финансовых активов с отсрочкой платежа (поставки финансовых активов);

оплаченным кредитной организацией аккредитивам (в том числе непокрытым аккредитивам);

возврату денежных средств (активов) по сделке по приобретению финансовых активов с обязательством их обратного отчуждения;

требованиям кредитной организации (лизингодателя) по операциям финансовой аренды (лизинга).

Концентрация кредитного риска проявляется в предоставлении крупных кредитов отдельному заемщику или группе связанных заемщиков, а также в результате принадлежности должников кредитной организации либо к отдельным отраслям экономики, либо к географическим регионам или при наличии ряда иных обязательств, которые делают их уязвимыми к одним и тем же экономическим факторам.

Кредитный риск возрастает при кредитовании связанных с кредитной организацией лиц (связанном кредитовании), т. е. предоставлении кредитов отдельным физическим или юридическим лицам, обладающим реальными возможностями воздействовать на характер принимаемых кредитной организацией решений о выдаче кредитов и об условиях кредитования, а также лицам, на принятие решения которыми может оказывать влияние кредитная организация.

При кредитовании связанных лиц кредитный риск может возрастать вследствие несоблюдения или недостаточного соблюдения установленных кредитной организацией правил, порядков и процедур рассмотрения обращений на получение кредитов, определения кредитоспособности заемщика и принятия решений о предоставлении кредитов.

При кредитовании иностранных контрагентов у кредитной организации также может возникать страновой риск и риск не перевода средств.

Страновой риск (включая риск не перевода средств) - риск возникновения у кредитной организации убытков в результате неисполнения иностранными контрагентами (юридическими, физическими лицами) обязательств из-за экономических, политических, социальных изменений, а также вследствие того, что валюта денежного обязательства может быть недоступна контрагенту из-за особенностей национального законодательства (независимо от финансового положения самого контрагента).

Рыночный риск - риск возникновения у кредитной организации убытков вследствие неблагоприятного изменения рыночной стоимости финансовых инструментов торгового портфеля и производных финансовых инструментов кредитной организации, а также курсов иностранных валют и (или) драгоценных металлов.

Рыночный риск включает в себя фондовый риск, валютный и процентный риск.

Фондовый риск - риск убытков вследствие неблагоприятного изменения рыночных цен на фондовые ценности (ценные бумаги, в том числе закрепляющие права на участие в управлении) торгового портфеля и производные финансовые инструменты под влиянием факторов, связанных как с эмитентом фондовых ценностей и производных финансовых инструментов, так и общими колебаниями рыночных цен на финансовые инструменты.

Валютный риск - риск убытков вследствие неблагоприятного изменения курсов иностранных валют и (или) драгоценных металлов по открытым кредитной организацией позициям в иностранных валютах и (или) драгоценных металлах.

Процентный риск - риск возникновения финансовых потерь (убытков) вследствие неблагоприятного изменения процентных ставок по активам, пассивам и внебалансовым инструментам кредитной организации.

Основными источниками процентного риска могут являться:

несовпадение сроков погашения активов, пассивов и внебалансовых требований и обязательств по инструментам с фиксированной процентной ставкой;

несовпадение сроков погашения активов, пассивов и внебалансовых требований и обязательств по инструментам с изменяющейся процентной ставкой (риск пересмотра процентной ставки);

изменения конфигурации кривой доходности по длинным и коротким позициям по финансовым инструментам одного эмитента, создающие риск потерь в результате превышения потенциальных расходов над доходами при закрытии данных позиций (риск кривой доходности);

для финансовых инструментов с фиксированной процентной ставкой при условии совпадения сроков их погашения - несовпадение степени изменения процентных ставок по привлекаемым и размещаемым кредитной организации ресурсам; для финансовых инструментов с плавающей процентной ставкой при условии одинаковой частоты пересмотра плавающей процентной ставки - несовпадение степени изменения процентных ставок (базисный риск);

широкое применение опционных сделок с традиционными процентными инструментами, чувствительными к изменению процентных ставок (облигациями, кредитами, ипотечными займами и ценными бумагами и пр.), порождающих риск возникновения убытков в результате отказа от исполнения обязательств одной из сторон сделки (опционный риск).

Риск ликвидности - риск, обусловленный тем, что банк может быть недостаточно ликвиден или слишком ликвиден. Риск недостаточной ликвидности - это риск того, что банк не сможет своевременно выполнить свои обязательства или для этого потребуется продажа отдельных активов банка на невыгодных условиях. Риск излишней ликвидности - это риск потери доходов банка из-за избытка высоколиквидных активов, но мало или не имеющих дохода активов и, как следствие, неоправданного финансирования низко доходных активов за счет привлеченных ресурсов.

Риск потери ликвидности связан с невозможность банка выполнить свои обязательства по платежам в оговоренные сроки, быстро превращать свои активов денежную форму для осуществления платежей по вкладам.

Недостаточная ликвидность приводит к неплатежеспособности кредитной организации. Если кредитная организация не выполнила своевременно свои обязательства перед вкладчиками и об этом стало известно, возникает «эффект снежного кома» - лавинообразный отток депозитов и остатков на расчетных счетах, приводящий уже к принципиальной неплатежеспособности.

Риск ликвидности, с одной стороны, тесно связан с рассогласованием активов и пассивов (то есть использованием коротких нестабильных пассивов для среднесрочных или долгосрочных активных операций), а, с другой стороны, с потерей возможности (из-за общей конъюнктуры рынка или ухудшения имиджа банка) привлечь ресурсы для выполнения текущих обязательств.

На уровень риска ликвидности влияют различные факторы, среди них:

качество активов банка (если в портфеле банка имеется значительный объем неработающих и невозвратных активов, не обеспеченных достаточными резервами или собственными средствами, то такой банк потеряет ликвидность из-за необходимости фондировать такие активы привлеченными ресурсами);

диверсифицированность активов;

процентная политика банка и общий уровень доходности его операций (постоянное превышение расходов банка над его доходами может привести к потере ликвидности);

величина валютного и процентного рисков, реализация которых может привести к обесценению или недостаточному уровню отдачи работающих активов;

стабильность банковских пассивов;

согласованность сроков привлечения ресурсов и размещения их в активные операции;

имидж банка, обеспечивающий ему возможность в случае необходимости быстро привлечь сторонние заемные средства.

Риск ликвидности тесно связан с такими рисками: кредитным, рыночным, процентным и валютным. Так, например, кредитный риск ухудшает ликвидность банка, так как приводит к нарушению сбалансированности активов и пассивов по срокам и суммам; а рыночный, валютный и процентный риски могут вызвать уменьшение стоимости активов банка или увеличивать стоимость пассивов.

Операционный риск - риск возникновения убытков в результате несоответствия характеру и масштабам деятельности кредитной организации и (или) требованиям действующего законодательства внутренних порядков и процедур проведения банковских операций и других сделок, их нарушения служащими кредитной организации и (или) иными лицами (вследствие некомпетентности, непреднамеренных или умышленных действий или бездействия), несоразмерности (недостаточности) функциональных возможностей (характеристик) применяемых кредитной организацией информационных, технологических и других систем и (или) их отказов (нарушений функционирования), а также в результате воздействия внешних событий.

Правовой риск - риск возникновения у кредитной организации убытков вследствие:

несоблюдения кредитной организацией требований нормативных правовых актов и заключенных договоров;

допускаемых правовых ошибок при осуществлении деятельности (неправильные юридические консультации или неверное составление документов, в том числе при рассмотрении спорных вопросов в судебных органах);

несовершенства правовой системы (противоречивость законодательства, отсутствие правовых норм по регулированию отдельных вопросов, возникающих в процессе деятельности кредитной организации);

нарушения контрагентами нормативных правовых актов, а также условий заключенных договоров.

Риск потери деловой репутации кредитной организации (репутационный риск) - риск возникновения у кредитной организации убытков в результате уменьшения числа клиентов (контрагентов) вследствие формирования в обществе негативного представления о финансовой устойчивости кредитной организации, качестве оказываемых ею услуг или характере деятельности в целом.

Стратегический риск - риск возникновения у кредитной организации убытков в результате ошибок (недостатков), допущенных при принятии решений, определяющих стратегию деятельности и развития кредитной организации (стратегическое управление), и выражающихся в неучете или недостаточном учете возможных опасностей, которые могут угрожать деятельности кредитной организации, неправильном или недостаточно обоснованном определении перспективных направлений деятельности, в которых кредитная организация может достичь преимущества перед конкурентами, отсутствии или обеспечении в неполном объеме необходимых ресурсов (финансовых, материально-технических, людских) и организационных мер (управленческих решений), которые должны обеспечить достижение стратегических целей деятельности кредитной организации.


1.3 Методы оценки банковских рисков


Основным методом выявления риска выступает комплексный анализ банковских операций, подверженных риску и анализ внешних факторов влияющих на образование и изменение риска.

Под экономическим анализом понимают определенные приемы и методы оценки банковских операций с целью выявления операций, подверженных риску и причин его возникновения на возможно более ранних стадиях их формирования. В рамках проведения анализа решается задача получения достоверной картины текущего финансового положения банка, существующих тенденций его изменения и прогноза на перспективу, в том числе при возможном неблагоприятном изменении внешних условий. Ключевыми условиями осуществления анализа являются достоверность и точность исходной информации, а также его своевременность и завершенность. Отсутствие достоверных данных ведет к недооценке рисков в банках, что может иметь опасные последствия для развития ситуации. Кроме того, отсутствие информации является одним из существенных факторов риска и принятие решения в условиях неполной информации служит источником дополнительных финансовых потерь.

Для достижения цели полного и своевременного выявления финансовых рисков банков, экономический анализ базируется на комплексном подходе, включающем анализ и прогнозирование внешней и внутренней среды.

Анализ внешней среды банка направлен на оценку и прогнозирование обще рыночных факторов, оказывающих влияние на доходность и рискованность банковских операций. При анализе внутренней среды акцент делается на оценку качества банковских актинов и пассивов, их сбалансированность по срокам и суммам, надежность и эффективность. Такой подход позволяет выявить рисковые банковские операции, установить причины возникновения и объемы, использовать специфические приемы оценки возможных потерь, а также спрогнозировать динамику изменения величины риска.

Все методы оценки банковских рисков можно условно разделить на три группы: статистические методы, методы экспертных оценок и аналитические методы.


1.4 Статистический метод


Предполагает анализ статистических рядов за возможно больший промежуток времени с целью определения приемлемой и недопустимой для данного банка зон риска.

В настоящее время некоторые российские банки оценивают риски на основании VAR-методики (value-at-risk - рисковая стоимость), базирующейся на анализе максимального отклонения от ожидания, рассчитанного с определенной долей вероятности. Данная методика при хороших исходных условиях ее применения позволяет переходить от оценки отдельных рисков к анализу совокупного риска бизнеса, т. е. ее преимуществом является учет факторов диверсификации рисков, которые не «улавливаются» в более простых методиках, базирующихся на суммировании величин отдельных рисков.at-Risk - это стоимость, подверженная риску, которая представляет собой оценку максимального потенциального убытка по финансовому инструменту или портфелю инструментов за определенный период времени в случае неблагоприятного изменения рыночных факторов, вычисляемую с определенным доверительным интервалом.

Таким образом, VAR является функцией четырех переменных:

текущей рыночной стоимости финансового инструмента;

оценки изменчивости доходов, выраженной среднеквадратическим отклонением;

доверительным интервалом, характеризующим вероятность ожидаемых потерь, в зависимости от частоты их свершения;

времени открытой позиции: периода, в течение которого финансовый инструмент будет подвержен риску.

Статистический метод заключается в том, чтобы изучить статистику потерь и прибылей, имевших место при принятии аналогичных рений, установить величину и частоту получения той или иной экономической отдачи, а затем провести вероятностный анализ и составить прогноз будущего поведения на рынке.

 

.5 Метод экспертных оценок

 

Включает сбор и обработку мнений экспертов, составление обобщающих рейтинговых оценок и их «привязку» к определенным зонам рисков.

Этот метод особенно важен там, где необходимы оценки внешней для банка среды на предмет выявления факторов системных рисков в экономике в целом и в банковском секторе. Другие существующие методики не дают возможностей корректной оценки указанных рисков.

 

1.6 Аналитический метод

 

Означает углубленный анализ выявленных зон рисков с целью установить оптимальные уровни приемлемых рисков для каждого вида операций банка или их совокупности.

Банку необходима целостная система риск-менеджмента с отражением всех ее основных моментов во внутреннем документе.

Механизмы принятия решений должны позволять каждому банку оценить, какие риски и в каком объеме он может принять на себя, определить, оправдывает ли ожидающаяся доходность соответствующий риск. На основе этого банк должен разрабатывать и претворять в жизнь мероприятия, позволяющие не допустить или снизить влияние фактора риска. Т. е. нужна внутренне согласованная система управления рисками как система решений и практических действий, которые должны позволять руководству и сотрудникам банка выявить, измерить, локализовать и проконтролировать любой финансовый риск и тем самым минимизировать его влияние.

Чтобы система риск-менеджмента была эффективной, она должна:

оптимизировать соотношение потенциальных возможностей, рисков, размера капитала и темпов роста банка;

реализовывать системный подход к оценке и управлению рисками;

соотносить риски и потенциальные возможности для достижения наилучших результатов;

составлять важную часть процесса принятия управленческих решений;

улучшать управляемость банка с помощью создания адекватной структуры контроля.

2. ОПИСАНИЕ ПРОЕКТНЫХ РЕШЕНИЙ


2.1 Обоснование разработки


Основанием для создания данного программного средства являются:

присутствие риска при выполнении самых различных банковских операций, при постоянном росте числа этих операций, обуславливает необходимость привлечения новых средств и способов анализа рисков;

в условиях нестабильной экономической ситуации в стране банки вынуждены учитывать все возможные действия конкурентов, клиентов, а также предвидеть изменения в законодательстве.

Программный продукт предназначен для автоматизации оценки рисков активных и пассивных операций банка, инвестиционных рисков, общего риска банка. Также с помощью продукта можно провести анализ балансов ссудозаемщиков и их кредитоспособности.

2.2 Концептуальное описание задачи


Разрабатываемая программа должна получать данные о выданных кредитах, выплатах и просрочках по ним; о депозитах, о случаях их досрочного изъятия; об инвестиционных программах, об объёмах полученной по ним прибыли; балансы и отчеты о прибылях и убытках ссудозаемщиков для анализа их кредитоспособности; анкетные данные ссудозаемщиков-потребителей. На основании этих данных должны быть оценены риски по активным и пассивным операциям и общий риск банка.

Также необходимо решить задачи ввода и хранения всех этих данных.

2.3 Разработка проектных решений по созданию информационной базы


В ходе проектирования была разработана локальная реляционная база данных «Банковские риски». Разработанная база данных предназначена для ввода, накопления и долговременного хранения информации о кредитах, депозитах, инвестициях, клиентах и балансах ссудозаемщиков.

Концептуальное проектирование

При концептуальном проектировании были выбраны основные сущности:

) «Заемщики-потребители».

) «Заемщики-предприятия».

) «Кредиты предприятиям».

) «Потребительские кредиты».

) «Депозиты».

) «Инвестиционные программы».

) «Предполагаемое движение (наличности)»

) «Балансы заемщиков».

) «Прибыль и убытки заемщиков».

Атрибуты, полученные в результате изучения предметной области и проектирования базы данных, представлены в таблицах 2.1 - 2.9.

Таблица 2.1 - Атрибуты сущности «Заемщики-потребители»

Атрибут

Тип данных

Примечание

id

Целое число


Имя

Текстовый


Дата рождения

Дата/время


Пол

Логический

True - мужской, false - женский

Атрибут

Тип данных

Примечание

Оседлость

Дата/время

С какого времени живет постоянно в одном месте

Уровень риска для жизни

Целое число

Допустимые значения: 1 - низкий, 2 - средний, 3 - высокий

Стабильность занятости

Дата/время

С какого времени работает постоянно

Наличие сбер. счета

Логический


Наличие недвижимости

Логический


Страхование жизни

Логический



Таблица 2.2 - Атрибуты сущности «Заемщики-предприятия»

Атрибут

Тип данных

Примечание

id

Целое число


Название

Текстовый


Тип предприятия

Целое число

Допустимые значения: 1 - государственное, 2 - структуры свободной экономики, 3 - Индивидуальные предприниматели


Таблица 2.3 - Атрибуты сущности «Кредиты предприятиям»

Атрибут

Тип данных

Примечание

id

Целое число


id_предприятия

Целое число


Объем

Денежный


Атрибут

Тип данных

Примечание

Сумма выплат

Денежный

Сумма возвращенных средств

Ставка

Дробное число


Дата выдачи

Дата/время


Срок

Дата/время


Дата последней выплаты

Дата/время



Таблица 2.4 - Атрибуты сущности «Потребительские кредиты»

АтрибутТип данныхПримечание



id

Целое число


id_потребителя

Целое число


Объем

Денежный


Сумма выплат

Денежный

Сумма возвращенных средств

Ставка

Дробное число


Дата выдачи

Дата/время


Срок

Дата/время


Дата последней выплаты

Дата/время



Таблица 2.5 - Атрибуты сущности «Депозиты»

Атрибут

Тип данных

id

Целое число

Дата вложения

Дата/время

Срок

Дата/время

Дата изъятия

Дата/время

Объем

Денежный


Таблица 2.6 - Атрибуты сущности «Инвестиционные программы»

АтрибутТип данных


id

Целое число

Название

Текстовый


Таблица 2.7 - Атрибуты сущности «Предполагаемое движение»

Атрибут

Тип данных

id

Целое число

id_программы

Целое число

Движение наличности

Денежный

Вероятность события

Дробное число


Таблица 2.8 - Атрибуты сущности «Балансы заемщиков»

Атрибут

Тип данных

Примечание

id

Целое число


id_заемщика

Целое число


Дата

Дата/время


Код

Целое число

Код показателя в балансе

Значение

Денежный

Значение показателя


Таблица 2.9 - Атрибуты сущности «Прибыль и убытки заемщиков»

Атрибут

Тип данных

Примечание

id

Целое число


id_заемщика,

Целое число


Начало периода

Дата/время


Конец периода

Дата/время


Код

Целое число

Код показателя в отчете о прибылях и убытках

Значение

Денежный

Значение показателя

Инфологическое проектирование

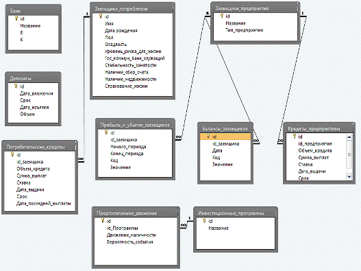
Схема модели «сущность-связь» приведена на рис. 2.1.

Рисунок 2.1 - Схема модели «сущность-связь»

Разработка способов защиты информации

Установленные отношения между таблицами могут быть использованы для задания целостности данных. Поддержание целостности базы данных может рассматриваться как защита данных от неверных изменений. В данном проекте использованы условия целостности по ссылкам, а так же ограничения значений атрибутов «Уровень риска для жизни» и «Тип предприятия», как показано в таблицах 2.1 и 2.2 соответственно.

2.4 Разработка проектных решений по программному обеспечению

.4.1 Разработка алгоритма работы программы

В главное окне программы расположено меню, из которого выполняются такие операции, как просмотр и изменение информации о банке, клиентах, выданных кредитах и оценка рисков по различным операциям. Все формы выполнены с использованием стандартных .Net-компонентов DataSet, TableAdapter, BindingSourse, DataGridView и BindingNavigator.

Программа может рассчитывать следующие риски:

по пассивным операциям - риск досрочного изъятия депозита;

по активным операциям - риск невозврата кредита, инвестиционный  риск;

общий риск банка.

Также из приложения возможно проведение следующих анализов: анализ кредитоспособности ссудозанимателя (потребителя или организации); анализ баланса и отчета о прибылях и убытка предприятия (проводится вертикальный, горизонтальный анализы, анализ финансовой устойчивости, определение ликвидности баланса, анализы рентабельности и кредитоспособности).

Оценка кредитоспособности потребителя основана на девяти факторах:

Возраст заемщика: 0,01 балла за каждый год сверх 20 лет при максимуме 0,3 балла;

Пол: 0,4 балла - женский; 0 - мужской;

Оседлость: 0,042 балла за каждый год, прожитый в данной местности, при максимуме 0,42 балла;

Занятость: 0,55 балла за профессию с низким уровнем риска для жизни; 0 - с высоким риском, 0,16 балла - за все остальные профессии;

Отрасль: 0,21 балла для работников коммунальных служб, государственных и банковских служащих, 0 - для всех остальных;

Стабильность занятости: 0,059 балла за каждый год на данном месте работы при максимуме 0,59 балла;

Наличие сберегательного счета в банке: 0,35 балла;

Наличие недвижимости: 0,35 балла;

Страхование жизни: 0,19 балла.

Критической в данной модели является сумма в 1,25, т. е. если итоговый балл клиента ниже указанного уровня, ему кредит предоставлен не будет.

Оценка кредитоспособности предприятия проводится по модели Альтмана.

Вся информация о кредитах, депозитах и инвестициях хранится в базе данных. Связь приложения с базой данных происходит по технологии ADO.NET.

Из форм по оценке кредитных рисков можно вывести «Диаграмму рисков по кредитам», которая передает данные о рисках и объемах кредитов в приложение MS Excel по технологии OleDB. После чего средствами MS Exсel строится диаграмма.

2.4.2 Руководство пользователя

Вызов данной программы не отличается от запуска любой другой программы из среды операционной систем: пользователю необходимо скопировать файлы приложения на жесткий диск и запустить приложение с расширением .exe в корневом каталоге программы. Данное приложение для работы требует наличие установленного .net framework 2.0 версии и выше. Никаких дополнительных действий от пользователя не требуется.

Главное окно программы (рис. 2.10) является MDI-контейнером, в котором открываются формы для просмотра и редактирования таблиц БД, оценки рисков по операциям и общего риска, анализа балансов ссудозаемщиков.

Рисунок 2.10 - Главное окно приложения


Для просмотра и редактирования данных из БД необходимо в меню «Банк» (рис. 2.11) выбрать необходимую таблицу. Форма редактирования таблицы «Кредиты организациям» представлена на рис. 2.12. Формы для других таблиц выглядят аналогично.


Рисунок 2.11 - меню «Банк»


Рисунок 2.12 - формы «Кредиты организациям»


Для оценки рисков по различным операциям необходимо вызвать соответствующие формы из меню «Оценка рисков» (рис. 2.13).

Рисунок 2.13 - меню «Оценка рисков»


Форма оценки рисков кредитов организациям представлена на рис. 2.14. Формы для оценки рисков потребительских кредитов и депозитов (вызывается из подменю «Риски пассивных операций») выглядят аналогично. Для оценки риска операции необходимо выбрать срок её действия и сумму и нажать кнопку «Рассчитать». В результате будут рассчитаны вероятность потерь и риск по данной операции. При нажатии на кнопку «Отчет по рискам» будет запущено приложение MS Excel, в котором сформируется диаграмма (рис. 2.15) по операциям данного типа, отражающая количество случаев, приведших к потерям, в зависимости от срока действия операций.

Рисунок 2.14 - Форма оценки рисков кредитов организациям


Рисунок 2.15 - Диаграмма «Кредиты организациям»


Для расчета инвестиционных рисков, необходимо вызвать соответствующую форму (рис. 2.16), выбрать инвестиционную программу и нажать кнопку «Рассчитать риск».


Рисунок 2.16 - Форма расчета инвестиционных рисков

Для расчета общего риска банка необходимо выбрать «Общий риск банка» из меню «Оценка рисков» (рис. 2.13). В результате будет выведено окно (рис. 2.17) со значением риска.


Рисунок 2.17 - Окно со значением общего риска

Из меню «Анализ» (рис. 2.18) вызываются формы для анализа кредитоспособности организаций (рис. 2.19) и потребителей (рис. 2.22). Анализ баланса проводится из той же формы, что и анализ кредитоспособности организаций.

Рисунок 2.18 - меню «Анализ»

Форма «Анализ кредитоспособности организаций» (рис. 2.19) содержит три вкладки. На первой из них проводится анализ баланса и определяется кредитоспособность предприятия. Для анализа необходимо загрузить файлы формата excel, содержащие баланс и отчет о прибылях и убытках организации, указать в каких столбцах находятся коды показателей и их значения, указать отчетные периоды и нажать кнопку «Анализ». В результате будут проведены следующие анализы: вертикальный и горизонтальный анализы баланса, анализы ликвидности, рентабельности, финансовой устойчивости и кредитоспособности. После чего будет запущено приложение MS Word, в котором выведутся результаты анализов. Загруженные балансы и отчеты о прибылях и убытках можно сохранить в базе данных. Анализ ранее сохраненных балансов можно провести из второй вкладки (рис. 2.20). В третьей вкладке (рис. 2.21) можно провести анализ кредитоспособности сразу всех кредиторов, для чего необходимо нажать кнопку «Расчет».

программный автоматизация реляционный риск

Рисунок 2.19 - Форма «Анализ кредитоспособности организаций» 1

Рисунок 2.20 - Форма «Анализ кредитоспособности организаций» 2

Рисунок 2.21 - Форма «Анализ кредитоспособности организаций» 3

Форма «Анализ кредитоспособности потребителей» (рис. 2.22) содержит две вкладки. На первой из них проводится анализ анкетных данных клиента и определение его надежности. Для анализа необходимо заполнить анкету и нажать кнопку «Анализ». В результате будет выведено сообщение о надежности клиента (рис. 2.23). Заполненные анкеты можно сохранить в базе данных. Анализ известных клиентов можно провести из второй вкладки (рис. 2.24), нажав кнопку «Анализ всех».

Рисунок 2.19 - Форма «Анализ кредитоспособности потребителей» 1

Рисунок 2.20 - Сообщение о надежности клиента

Рисунок 2.21 - Форма «Анализ кредитоспособности потребителей» 2

ЗАКЛЮЧЕНИЕ


В итоге курсового проектирования был получен программный продукт для автоматизации оценки банковских рисков. Также была разработана локальная реляционная база данных «Банковские риски».

Были исследованы методы оценки рисков активных и пассивных операций банка, инвестиционных рисков и общего риска банка; рассмотрены аспекты функционирования подсистемы оценки рисков, логической, программной и физической ее реализации.

Так как связь программы с базой данных осуществляется по технологии ADO.NET, данный продукт не привязан к разработанной БД и может быть интегрирован в другие системы.

Развивать полученную модель можно в сторону достижения большей функциональности и эргономичности, добавления новых возможностей, расширяющих стандартные средства.

БИБЛИОГРАФИЧЕСКИЙ СПИСОК


1.       Автоматизированные информационные технологии в банковской деятельности: Учебное пособие для вузов / Под ред. Г.А.Титоренко / ВЗФЭИ. - М.: Финстатинформ, 1999.

.        Банки и банковские операции: Учебник / Под ред. Е.Ф.Жукова. - М.: Банки и биржи, ЮНИТИ, 1999.

.        Бухгалтерский учет в коммерческом банке в проводках: Учеб. пособие / Л.П.Кроливецкая, Г.Н.Белоглазова. - М.: Финансы и статистика, 2000.

.        Кураков Л.П., Тимирясов В.Г., Кураков B.JI. Современные банковские системы: Учеб. пособие. - 3-е изд., перераб. и доп. - М.: Гелиос АРВ, 2000.

.        Батракова Л.Г. Экономический анализ деятельности коммерческого банка: Учебник для вузов. - М.: Издательская корпорация "Логос", 1999.

.        Бухгалтерский учет и отчетность в банке по новому Плану счетов: Учебно- практический курс / Резчикова А.С., Родионова В.Г., Артемова Л.В., Назарова А.Г. - М.: Дело и Сервис, 1998.

.        Бухгалтерский учет в коммерческих банках / Козлова Е.П., Галанина Е.Н. - М.: Финансы и статистика, 1999.

.        Петгольц Ч. Программирование для Microsoft Windows на C#. В 3-х томах. Том 3 Пер. с англ./ Ч. Петгольц - М.: Издательско-торговый дом «Русская редакция», 2002. - 624 с.

.        Лисин В. Инвестиционные процессы в российской экономике./Вопросы экономики. - М.: Финансы и статистика, 2008. 551 с.

.        Малыхин В. И. Финансовая математика.- М.:ЮНИТИ-ДАНА, 2003. - 740 с.

 

ПРИЛОЖЕНИЯ

Приложение А Диаграмма классов



Приложение Б Листинг кода приложения на языке С#

Файл: Главная.cs

using System;System.Collections.Generic;System.ComponentModel;System.Data;System.Drawing;System.Text;System.Windows.Forms;Excel = Microsoft.Office.Interop.Excel;Word = Microsoft.Office.Interop.Word;RiscManagement

{partial class Главная : Form

{Главная()

{();

}void параметрыToolStripMenuItem_Click(object sender, EventArgs e)

{

Банк win = new Банк();.MdiParent = this;.Show();

}void организациямToolStripMenuItem_Click(object sender, EventArgs e)

{

Кредиты_организациям win = new Кредиты_организациям();

win.MdiParent = this;.Show();

}void потребительскиеToolStripMenuItem_Click(object sender, EventArgs e)

{

Кредиты_потребительские win = new Кредиты_потребительские();

win.MdiParent = this;.Show();

}void просмотрПрограммToolStripMenuItem_Click(object sender, EventArgs e)

{

Инвестиции win = new Инвестиции();.MdiParent = this;.Show();

}void инвестицииToolStripMenuItem1_Click(object sender, EventArgs e)

{

Новая_программа win = new Новая_программа();

win.MdiParent = this;.Show();

}void общийРискБанкаToolStripMenuItem_Click(object sender, EventArgs e)

{.Data.OleDb.OleDbConnection con = new System.Data.OleDb.OleDbConnection(Properties.Settings.Default.RiskManagementConnectionString);.Open();query;.Data.OleDb.OleDbCommand cmd;.Data.OleDb.OleDbDataReader r;rsk = 0;= "SELECT DISTINCT ( (SELECT Count(*) FROM Кредиты_предприятиям WHERE Сумма_выплат >= (Объем_кредита * (1+Ставка/100)) ) / (SELECT Count(*) FROM Кредиты_предприятиям) ) * ( SELECT Sum(Объем_кредита) FROM Кредиты_предприятиям) FROM Кредиты_предприятиям";= new System.Data.OleDb.OleDbCommand(query, con);= cmd.ExecuteReader();(r.HasRows)

{.Read();+= Convert.ToDouble(r[0]);

}.Close();= "SELECT DISTINCT ( (SELECT Count(*) FROM Потребительские_кредиты WHERE Сумма_выплат >= (Объем_кредита * (1+Ставка/100)) ) / (SELECT Count(*) FROM Потребительские_кредиты) ) * ( SELECT Sum(Объем_кредита) FROM Потребительские_кредиты) FROM Потребительские_кредиты";= new System.Data.OleDb.OleDbCommand(query, con);= cmd.ExecuteReader();(r.HasRows)

{.Read();+= Convert.ToDouble(r[0]);

}.Close();= "SELECT DISTINCT ( (SELECT Count(*) FROM Депозиты WHERE Дата_изъятия < Срок ) / (SELECT Count(*) FROM Депозиты ) ) * ( SELECT Sum(Объем) FROM Депозиты ) FROM Депозиты ";= new System.Data.OleDb.OleDbCommand(query, con);= cmd.ExecuteReader();(r.HasRows)

{.Read();{ rsk += Convert.ToDouble(r[0]); }{ }

}.Close();= "SELECT K FROM Банк ";= new System.Data.OleDb.OleDbCommand(query, con);= cmd.ExecuteReader();

(r.HasRows)

{.Read();{ rsk /= Convert.ToDouble(r[0]); }{ }

}.Close();= "SELECT E FROM Банк ";= new System.Data.OleDb.OleDbCommand(query, con);= cmd.ExecuteReader();(r.HasRows)

{.Read();{ rsk *= Convert.ToDouble(r[0]); }{ }

}.Close();.Close();.Show("Общий риск банка = " + rsk.ToString() +" тыс.руб.");

}void диаграммаРисковПоКредитамToolStripMenuItem_Click(object sender, EventArgs e)

{

заемщики_предприятияTableAdapter.Fill(riskManagementDataSet.Заемщики_предприятия);sum = 0, sum_nadejn = 0, sum_risc = 0, sum_povysh = 0;query;.Data.OleDb.OleDbConnection con = new System.Data.OleDb.OleDbConnection(Properties.Settings.Default.RiskManagementConnectionString);.Open();.Data.OleDb.OleDbCommand cmd;

query = "SELECT SUM (Объем_кредита) FROM Кредиты_предприятиям";

cmd = new System.Data.OleDb.OleDbCommand(query, con);.Data.OleDb.OleDbDataReader r = cmd.ExecuteReader();(r.HasRows)

{.Read();= Convert.ToDouble(r[0]);

}.Close();activ, pasiv, ob_cap, nerasp_prib, dohod, akzii, ob_prodaj;<int> nadejn_id = new List<int>();<int> risc_id = new List<int>();<int> povysh_id = new List<int>();tbl = riskManagementDataSet.Заемщики_предприятия;(int i = 0; i < tbl.Rows.Count; i++)

{

{= Convert.ToDouble(tbl.Rows[i][3]);= Convert.ToDouble(tbl.Rows[i][4]);_cap = Convert.ToDouble(tbl.Rows[i][5]);_prib = Convert.ToDouble(tbl.Rows[i][6]);= Convert.ToDouble(tbl.Rows[i][7]);= Convert.ToDouble(tbl.Rows[i][8]);_prodaj = Convert.ToDouble(tbl.Rows[i][9]);z = ob_cap / activ * 1.2 + nerasp_prib / activ + dohod / activ * 3.3 +/ pasiv * 0.6 + ob_prodaj / pasiv;(z <= 1.8)

{_id.Add(Convert.ToInt32(tbl.Rows[i][0]));

}if (z <= 2.7)

{_id.Add(Convert.ToInt32(tbl.Rows[i][0]));

}if (z <= 2.9)

{_id.Add(Convert.ToInt32(tbl.Rows[i][0]));

}

{_id.Add(Convert.ToInt32(tbl.Rows[i][0]));

}

}{ }

}(int i = 0; i < nadejn_id.Count; i++)

{= "SELECT Объем_кредита FROM Кредиты_предприятиям WHERE id=" + nadejn_id[i];= new System.Data.OleDb.OleDbCommand(query, con);= cmd.ExecuteReader();(r.HasRows)

{.Read();_nadejn += Convert.ToDouble(r[0]);

}.Close();

}(int i = 0; i < risc_id.Count; i++)

{= "SELECT Объем_кредита FROM Кредиты_предприятиям WHERE id=" + risc_id[i];= new System.Data.OleDb.OleDbCommand(query, con);= cmd.ExecuteReader();(r.HasRows)

{.Read();_risc += Convert.ToDouble(r[0]);

}.Close();

}(int i = 0; i < povysh_id.Count; i++)

{= "SELECT Объем_кредита FROM Кредиты_предприятиям WHERE id=" + povysh_id[i];= new System.Data.OleDb.OleDbCommand(query, con);= cmd.ExecuteReader();(r.HasRows)

{.Read();_povysh += Convert.ToDouble(r[0]);

}.Close();

}.Close();.Application xlApp;.Workbook xlWorkBook;.Worksheet xlWorkSheet;misValue = System.Reflection.Missing.Value;= new Excel.Application();= xlApp.Workbooks.Add(misValue);= (Excel.Worksheet)xlWorkBook.Worksheets.get_Item(1);

xlWorkSheet.Cells[1, 1] = "Объем кредитных вложений";

xlWorkSheet.Cells[2, 1] = sum.ToString();.Cells[3, 1] = (sum / sum * 100).ToString() + " %";.Cells[1, 2] = "Высокой надежности";.Cells[2, 2] = sum_nadejn.ToString();.Cells[3, 2] = (sum_nadejn / sum * 100).ToString() + " %";

xlWorkSheet.Cells[1, 3] = "С повышенным риском";

xlWorkSheet.Cells[2, 3] = sum_risc.ToString();.Cells[3, 3] = (sum_risc / sum * 100).ToString() + " %";

xlWorkSheet.Cells[1, 4] = "С предельным риском";

xlWorkSheet.Cells[2, 4] = sum_povysh.ToString();.Cells[3, 4] = (sum_povysh / sum * 100).ToString() + " %";.Visible = true;

//xlApp.Quit();.UserControl = true;

}void выходToolStripMenuItem_Click(object sender, EventArgs e)

{.Exit();

}void организацииToolStripMenuItem1_Click(object sender, EventArgs e)

{

АнализБаланса win = new АнализБаланса(true);.MdiParent = this;.Show();

}void балансаСсудозаемщикаToolStripMenuItem_Click(object sender, EventArgs e)

{

АнализБаланса win = new АнализБаланса(false);.MdiParent = this;.Show();

}void потребителяToolStripMenuItem_Click(object sender, EventArgs e)

{

АнализКредитоспособностиПотребителя win = new АнализКредитоспособностиПотребителя();.MdiParent = this;

}void кредитовОрганизациямToolStripMenuItem_Click(object sender, EventArgs e)

{

Риск_кредита_организации win = new Риск_кредита_организации();

win.MdiParent = this;.Show();

}void инвестицийToolStripMenuItem_Click(object sender, EventArgs e)

{

Инвестиции win = new Инвестиции();.MdiParent = this;.Show();

}void депозитовToolStripMenuItem_Click(object sender, EventArgs e)

{

Риски_депозитов win = new Риски_депозитов();

win.MdiParent = this;.Show();

}void потребительскихКредитовToolStripMenuItem_Click(object sender, EventArgs e)

{

Риск_потребительского_кредита win = new Риск_потребительского_кредита();

win.MdiParent = this;.Show();

}

}

}

Файл: Анализ.cs

using System;System.Collections.Generic;System.Text;RiscManagement

{Анализ

{<int, float> б; // БалансcalcOnly; // Не проводить сравнениеDictionary<int, float> Б

{{ return б; }{ б = value; }

}<int, float> пиу; // Прибыль и убыткиDictionary<int, float> Пиу

{{ return пиу; }{ пиу = value; }

}Dictionary<string, float> аб; // Аналитический балансDictionary<string, float> увАктив; // удельные веса активовDictionary<string, float> увПассив; // удельные веса пассивовDictionary<string, float> оАктив; // Абсолютное отклонениеDictionary<string, float> оПассив; // Абсолютное отклонениеDictionary<string, float> трАктив; // Темпы ростаDictionary<string, float> трПассив; // Темпы роста

public float Ес; // Наличие собственных оборотных средствfloat Еr; // Наличие собственных оборотных и долгосрочных заемных средствfloat ЕΣ; // Общая величина основных источников средств для формирования запасов и затрат

// Коэффициентыfloat кА; // Автономииfloat кЗиС; // Соотношения заемных и собственных средствfloat кОС; // Обеспеченности собственными средствамиfloat кМ; // Маневренностиfloat кМоб; // Соотношения мобильных и мобилизованных средствfloat кИ; // Имущества производственного назначенияfloat кБ; // Угрозы банкротства

// Показатели ликвидностиfloat А1, А2, А3, А4, П1, П2, П3, П4;float Чок; // ЧИСТЫЙ ОБОРОТНЫЙ КАПИТАЛfloat Ктл; // КОЭФФИЦИЕНТ ТЕКУЩЕЙ ЛИКВИДНОСТИ (КОЭФФИЦИЕНТ ПОКРЫТИЯ)float КСКЛ; // КОЭФФИЦИЕНТ СРОЧНОЙ ИЛИ КРИТИЧЕСКОЙ ЛИКВИДНОСТИfloat КАЛ; // КОЭФФИЦИЕНТ АБСОЛЮТНОЙ ЛИКВИДНОСТИ

// Показатели рентабельностиfloat Пр; // Прибыль от реализации продукцииfloat Себ; // Себестоимость реализации продукцииfloat ЧП; // Чистая прибыльfloat V; // Объем реализацииfloat Рп; // Рентабельность продажfloat Род; // Рентабельность основной деятельностиfloat Рк; // Рентабельность всего капиталаfloat Рва; // Рентабельность внеоборотных активовfloat Рсс; // Рентабельность собственных средств

// Оценка кредитного рискаdouble Z; // "Z-счет" (Е. Альтмана)Анализ предыдущий;Анализ(Анализ предыдущий)

{

б = new Dictionary<int, float>();

пиу = new Dictionary<int, float>();

аб = new Dictionary<string, float>();

увАктив = new Dictionary<string, float>();

увПассив = new Dictionary<string, float>();

оАктив = new Dictionary<string, float>();

оПассив = new Dictionary<string, float>();

трАктив = new Dictionary<string, float>();

трПассив = new Dictionary<string, float>();.предыдущий = предыдущий;= false;

}Анализ(Анализ предыдущий, Dictionary<int, float> бл)

{

б = new Dictionary<int, float>(бл);

пиу = new Dictionary<int, float>();

аб = new Dictionary<string, float>();

увАктив = new Dictionary<string, float>();

увПассив = new Dictionary<string, float>();

оАктив = new Dictionary<string, float>();

оПассив = new Dictionary<string, float>();

трАктив = new Dictionary<string, float>();

трПассив = new Dictionary<string, float>();.предыдущий = предыдущий;= false;

}void составитьАналитическийБаланс()

{

// Актив

аб.Add("ДС", б[250] + б[260]); // Денежные средства и краткосрочные финансовые вложения

аб.Add("ДЗ", б[215] + б[240] + б[270]); // Дебиторская задолженность и прочие оборотные активы

аб.Add("ЗЗ", б[220] - б[215] + б[220]); // Запасы и затраты

аб.Add("ОА", б[290] - б[230]); // Всего текущих активов (оборотных средств)

аб.Add("ВА", б[190] + б[230]); // Иммобилизованные средства (внеоборотные активы)

аб.Add("СВА", б[300]); // Итого активов (имущество)

// Пассив

аб.Add("КЗ", б[620] + б[630] +

б[650] + б[660]); // Кредиторская задолженность и прочие краткосрочные пассивы

аб.Add("КК", б[610]); // Краткосрочные кредиты и займы

аб.Add("КО", б[690] - б[640]); // Всего краткосрочный заемный капитал (краткосрочные обязательства)

аб.Add("ДО", б[590]); // Долгосрочный заемный капитал (долгосрочные обязательства)

аб.Add("КЗС", б[590] + б[690]); // Всего кредиты и заемные средства (КЗС)

аб.Add("СК", б[490] + б[640]); // Собственный капитал

аб.Add("СВК", б[700]); // Итого пассивов (капитал)

}List<string> заключенияВА;void вертикальныйАнализ()

{СВА = аб["СВА"];СВК = аб["СВК"];

заключенияВА = new List<string>();

// Актив

увАктив.Add("ДС", аб["ДС"] / СВА * 100);

увАктив.Add("ДЗ", аб["ДЗ"] / СВА * 100);

увАктив.Add("ЗЗ", аб["ЗЗ"] / СВА * 100);

увАктив.Add("ОА", аб["ОА"] / СВА * 100);

увАктив.Add("ВА", аб["ВА"] / СВА * 100);

// Пассив

увПассив.Add("КЗ", аб["КЗ"] / СВК * 100);

увПассив.Add("КК", аб["КК"] / СВК * 100);

увПассив.Add("КО", аб["КО"] / СВК * 100);

увПассив.Add("ДО", аб["ДО"] / СВК * 100);

увПассив.Add("КЗС", аб["КЗС"] / СВК * 100);

увПассив.Add("СК", аб["СК"] / СВК * 100);

// Анализ

// 1(увПассив["СК"] >= 50)

{

заключенияВА.Add("+ доля собственного капитала " +

"в валюте баланса достаточно высока. " +

"Его удельный вес в валюте баланса составил " +

увПассив["СК"].ToString());

}

{

заключенияВА.Add("- доля собственного капитала " +

"в валюте баланса слишком мала. " +

"Его удельный вес в валюте баланса составил " +

увПассив["СК"].ToString());

}(предыдущий != null)

{(увПассив["СК"] < предыдущий.увПассив["СК"])

{

заключенияВА.Add("- доля собственного капитала " +

"уменьшилась на " +

(предыдущий.увПассив["СК"] - увПассив["СК"]).ToString() + " %");

}if (увПассив["СК"] > предыдущий.увПассив["СК"])

{

заключенияВА.Add("- доля собственного капитала " +

"увеличилась на " +

(увПассив["СК"] - предыдущий.увПассив["СК"]).ToString() + " %");

}if (увПассив["СК"] == предыдущий.увПассив["СК"])

{

заключенияВА.Add("? доля собственного капитала не изменилась");

}

}

заключенияВА.Add(" В целом же капитал организации в отчетном году сформировался на " +

увПассив["СК"].ToString() + " % за счет собственных источников и на " +

увПассив["КЗС"].ToString() + " % - за счет заемных.");

// 2

заключенияВА.Add(" Основную часть в структуре имущества занимают " +

((увАктив["ОА"] > увАктив["ВА"]) ? "оборотные" : "внеоборотные") + " активы");

// 3ОС = (б[120] / аб["СВА"] * 100);

заключенияВА.Add(" Доля основных средств в имуществе составила " +

ОС.ToString() + " %" + ((ОС > 50) ?

", что свидетельствует о значительных накладных расходах и высокой чувствительности прибыли к изменению выручки"

: ""));

}List<string> заключенияГА;void горизонтальныйАнализ()

{СВА = аб["СВА"];СВК = аб["СВК"];

заключенияГА = new List<string>();

// Актив(предыдущий == null)

{;

}

оАктив.Add("ДС", аб["ДС"] - предыдущий.аб["ДС"]);

оАктив.Add("ДЗ", аб["ДЗ"] - предыдущий.аб["ДЗ"]);

оАктив.Add("ЗЗ", аб["ЗЗ"] - предыдущий.аб["ЗЗ"]);

оАктив.Add("ОА", аб["ОА"] - предыдущий.аб["ОА"]);

оАктив.Add("ВА", аб["ВА"] - предыдущий.аб["ВА"]);

оАктив.Add("СВА", аб["СВА"] - предыдущий.аб["СВА"]);

трАктив.Add("ДС", аб["ДС"] / предыдущий.аб["ДС"] * 100);

трАктив.Add("ДЗ", аб["ДЗ"] / предыдущий.аб["ДЗ"] * 100);

трАктив.Add("ЗЗ", аб["ЗЗ"] / предыдущий.аб["ЗЗ"] * 100);

трАктив.Add("ОА", аб["ОА"] / предыдущий.аб["ОА"] * 100);

трАктив.Add("ВА", аб["ВА"] / предыдущий.аб["ВА"] * 100);

трАктив.Add("СВА", аб["СВА"] / предыдущий.аб["СВА"] * 100);

// Пассив

оПассив.Add("КЗ", аб["КЗ"] - предыдущий.аб["КЗ"]);

оПассив.Add("КК", аб["КК"] - предыдущий.аб["КК"]);

оПассив.Add("КО", аб["КО"] - предыдущий.аб["КО"]);

оПассив.Add("ДО", аб["ДО"] - предыдущий.аб["ДО"]);

оПассив.Add("КЗС", аб["КЗС"] - предыдущий.аб["КЗС"]);

оПассив.Add("СК", аб["СК"] - предыдущий.аб["СК"]);

оПассив.Add("СВК", аб["СВК"] - предыдущий.аб["СВК"] * 100);

трПассив.Add("КЗ", аб["КЗ"] / предыдущий.аб["КЗ"] * 100);

трПассив.Add("КК", аб["КК"] / предыдущий.аб["КК"] * 100);

трПассив.Add("КО", аб["КО"] / предыдущий.аб["КО"] * 100);

трПассив.Add("ДО", аб["ДО"] / предыдущий.аб["ДО"] * 100);

трПассив.Add("КЗС", аб["КЗС"] / предыдущий.аб["КЗС"] * 100);

трПассив.Add("СК", аб["СК"] / предыдущий.аб["СК"] * 100);

трПассив.Add("СВК", аб["СВК"] / предыдущий.аб["СВА"] * 100);

// Анализ

// 1(трАктив["СВА"] > 100)

{

заключенияГА.Add("+ Имущество предприятия за анализируемый период возрасло на " +

оАктив["СВА"].ToString() + " ед. " +

"или на " +

трАктив["СВА"].ToString() + " %" +

"Увеличение имущества произошло в основном за счет роста " +

((трАктив["ОА"] > трАктив["ВА"]) ? "оборотных" : "внеоборотных") +

" активов на " +

((трАктив["ОА"] > трАктив["ВА"]) ? оАктив["ОА"].ToString() : оАктив["ВА"].ToString()) +

" ед. или" +

((трАктив["ОА"] > трАктив["ВА"]) ? трАктив["ОА"].ToString() : трАктив["ВА"].ToString()));

}if (трАктив["СВА"] == 100)

{

заключенияГА.Add("? Имущество предприятия за анализируемый период не возрасло");

}if (трАктив["СВА"] < 100)

{

заключенияГА.Add("- Имущество предприятия за анализируемый период уменьшилось на " +

оАктив["СВА"].ToString() + " ед. " +

"или на " +

трАктив["СВА"].ToString() + " %" +

"Уменьшение имущества произошло в основном за счет падения " +

((трАктив["ОА"] < трАктив["ВА"]) ? "оборотных" : "внеоборотных") +

" активов на " +

((трАктив["ОА"] < трАктив["ВА"]) ? оАктив["ОА"].ToString() : оАктив["ВА"].ToString()) +

" ед. или" +

((трАктив["ОА"] < трАктив["ВА"]) ? трАктив["ОА"].ToString() : трАктив["ВА"].ToString()));

}

// 2

заключенияГА.Add(" Темпы роста " +

((трАктив["ОА"] > трАктив["ВА"]) ? "оборотных активов опережают внеоборотные, " +

"что свидетельствует о расширении основной (производственной) деятельности предприятия" :

"внеоборотных активов опережают оборотные"));

// 3(трАктив["ДЗ"] > 100)

{

заключенияГА.Add("Увеличение дебиторской задолженности требует более детального рассмотрения причин ее увеличения. Это может говорить о том, что предприятие выбрало неправильную политику о предоставлении потребительского кредита покупателям.");

}

заключенияГА.Add("Сопоставление дебиторской и кредиторской задолженности показывает, что предприятие имеет " +

((трАктив["ДЗ"] > трПассив["КЗ"]) ? "активное" : "пассивное") + " сальдо задолжности " +.Abs(трАктив["ДЗ"] - трПассив["КЗ"]).ToString());

// 4(предыдущий != null)

{

заключенияГА.Add("Доля собственных средств в балансе " +

((увПассив["СК"] < предыдущий.увПассив["СК"]) ? "снизилась" : "повысилась") + " с " +

увПассив["СК"].ToString() + "% до " + предыдущий.увПассив["СК"].ToString() +

"%, что " +

((увПассив["СК"] < предыдущий.увПассив["СК"]) ? "положительно" : "отрицательно") +

" характеризует деятельность организации.");

заключенияГА.Add("За анализируемый период доля заемных средств в совокупном источнике образования пассивов " +

((увПассив["КЗС"] > предыдущий.увПассив["КЗС"]) ? "увеличилась" : "меньшилась") +

", что может свидетельствовать об относительном " +

((увПассив["КЗС"] > предыдущий.увПассив["КЗС"]) ? "повышении" : "понижении") +

" степени финансовых рисков предприятия.");

}

// 5

заключенияГА.Add(" Собственный капитал " +

((оПассив["СК"] > 0) ? "увеличился" : "уменьшился") +

": на начало периода составлял - " + предыдущий.аб["СК"].ToString() +

", а на конец " + аб["СК"].ToString());

}string заключениеФУ;void анализФинансовойУстойчивости()

{

Ес = аб["СК"] - аб["ВА"] - аб["ЗЗ"]; // Наличие собственных оборотных средств

Еr = Ес + аб["ДО"]; // Наличие собственных оборотных и долгосрочных заемных средств

ЕΣ = Еr + аб["КК"]; // Общая величина основных источников средств для формирования запасов и затрат

int k = (Ес > 0 ? 1 : 0) + (Еr > 0 ? 1 : 0) + (ЕΣ > 0 ? 1 : 0);(k)

{0:

заключениеФУ = "Кризисное финансовое состояние";;1:

заключениеФУ = "Неустойчивое состояние";;2:

заключениеФУ = "Нормальная финансовая устойчивость";;3:

заключениеФУ = "Абсолютная финансовая устойчивость";

break;

}

}List<string> заключенияОП;void расчетОтносительныхПоказателей()

{

заключенияОП = new List<string>();

кА = аб["СК"] / аб["СВК"]; // Автономии

кЗиС = (Ес + аб["КК"] + аб["КЗ"]) / аб["СК"]; // Соотношения заемных и собственных средств

кОС = Ес / аб["ОА"]; // Обеспеченности собственными средствами

кМ = Ес / аб["СК"]; // Маневренности

кМоб = аб["ОА"] / аб["ВА"]; // Соотношения мобильных и мобилизованных средств

кИ = (аб["ЗЗ"] + аб["ВА"]) / аб["СВА"]; // Имущества производственного назначения

кБ = (аб["ОА"] - аб["КК"]) / аб["СВА"]; // Угрозы банкротства

// Анализ

}List<string> заключенияЛБ;void определениеЛиквидностиБаланса()

{

заключенияЛБ = new List<string>();

А1 = аб["ДС"] + б[250];

А2 = аб["ДЗ"] + б[270];

А3 = аб["ОА"] + б[140];

А4 = аб["ВА"];

П1 = аб["КЗ"] + б[660];

П2 = аб["КО"];

П3 = аб["ДО"];

П4 = б[430];

Чок = аб["ОА"] - П2;

Ктл = аб["ОА"] / аб["КК"];

КСКЛ = аб["ДС"] + аб["ДЗ"] / аб["КК"];

КАЛ = аб["ДС"] / аб["КК"];

// Анализ

}List<string> заключенияАР;void расчетИАнализРентабельности()

{

заключенияАР = new List<string>();

Пр = пиу[30];

Себ = пиу[20];{ ЧП = пиу[300]; }(System.Exception)

{{ ЧП = пиу[190]; }(System.Exception)

{ }

}= пиу[10];

Рп = Пр / V;

Род = Пр / Себ;

Рк = ЧП / аб["СВА"];

Рва = ЧП / аб["ВА"];

Рсс = ЧП / аб["СК"] * 100;

// Анализ

}string заключениеАКС;void анализКредитоспособности()

{= Чок / аб["СВА"] * 1.2 +

б[470] / аб["СВА"] +

(пиу[30] - пиу[40] - пиу[50]) / аб["СВА"] * 3.3 +

.6 +

(пиу[10] / аб["СВА"]);

// Анализ(Z <= 1.8)

заключениеАКС = "вероятность банкротства очень высокая";if (Z <= 2.7)

заключениеАКС = "вероятность банкротства высокая";if (Z <= 2.9)

заключениеАКС = "банкротство возможно";

заключениеАКС = "вероятность банкротства очень низкая";

}

}

Похожие работы на - Разработка проектных решений по созданию информационной базы коммерческого банка

 

Не нашли материал для своей работы?
Поможем написать уникальную работу
Без плагиата!
Без нейросетей!