База данных 'Спoртивныe coрeвнoвaния'
СОДЕРЖАНИЕ
ВВЕДЕНИЕ
. ОБСЛЕДОВАНИЕ ПРЕДМЕТНОЙ
ОБЛАСТИ
.1 Общее описание предметной
области
.3 Описание выходных
документов и сообщений
.4 Список ограничений6
. ПРОЕКТИРОВАНИЕ РЕЛЯЦИОННОЙ
БАЗЫ ДАННЫХ
.1 Инфологическое
Проектирование БД
.1.1 Описание связей
.1.2 ЕR-Диаграмма
.2 Даталогическая модель
. ОРГАНИЗАЦИЯ ВЫБОРКИ
ИНФОРМАЦИИ ИЗ БАЗЫ ДАННЫХ
4. РАЗРАБОТКА
ПРЕДСТАВЛЕНИЙ ДЛЯ ОТОБРАЖЕНИЯ РЕЗУЛЬТАТОВ ВЫБОРКИ
.
ПРОЕКТИРОВАНИЕ ХРАНИМЫХ ПРОЦЕДУР
6. РАЗРАБОТКА МЕХАНИЗМОВ
УПРАВЛЕНИЯ ДАННЫМИ В БАЗЕ ПРИ ПОМОЩИ ТРИГГЕРОВ
Триггер для добавления данных
.2 Триггер для удаления
данных
.3 Триггер для обновления
данных
. РАЗРАБОТКА ТЕХНОЛОГИЙ
ДОСТУПА К БАЗЕ ДАННЫХ
.1 Выбор пользователей базы
данных
.2 Разграничение полномочий
пользователя
8.
ПРОЕКТИРОВАНИЕ КЛИЕНТСКОГО ПРИЛОЖЕНИЯ
9. ОРГАНИЗАЦИЯ ОБМЕНА ДАННЫМИ
МЕЖДУ СЕРВЕРНОЙ ЧАСТЬЮ И КЛИЕНТСКИМ ПРИЛОЖЕНИЕМ
. ЭКОНОМИЧЕСКОЕ ОБОСНОВАНИЕ
РЕЗУЛЬТАТОВ ВНЕДРЕНИЯ
ПРОГРАММНОГО ПРОДУКТА
11.
ТРЕБОВАНИЯ К ТЕХИЧЕСКОМУ ОБЕСПЕЧЕНИЮ
12. ИНСТРУКЦИЯ ПО
ЭКСПЛУАТАЦИИ БАЗЫ ДАННЫХ И ПОЛЬЗОВАТЕЛЬСКОГО ПРИЛОЖЕНИЯ
.1 Инструкция пользователя
ЗАКЛЮЧЕНИЕ
СПИСОК ЛИТЕРАТУРЫ
ВВЕДЕНИЕ
Реляционные СУБД являются в настоящий момент самыми
распространенными. Их реализации существуют на всех пригодных для этого
платформах, для всех операционных систем и для всех применений от простейших
продуктов, предназначенных для ведения картотек индивидуального пользования, до
сложнейших распределенных многопользовательских систем.
СУБД в общем случае это собственно база данных, которая предполагает
какой-либо метод сохранения информации на диске и возможности доступа и
манипуляции с нею, и набор программных продуктов, представляющий пользователю
все допустимые в базе средства работы с данными. Набор программных средств
манипуляции данными СУБД удовлетворяет свойствам полноты (консистентности).
СУБД позволяет структурировать, систематизировать и организовать
данные для их компьютерного хранения и обработки. Сегодня невозможно
представить себе деятельность любого современного предприятия или организации
без использования профессиональных СУБД. Несомненно, они составляют фундамент
информационной деятельности во всех сферах - начиная с производства и
заканчивая финансами и телекоммуникациями
В данном курсовом проекте была разработана база данных в MS Miсrоsоft SQL
Sеrvеr 2005 для автоматизации процесса контроля спортивных соревнований.
Программа, работающая с БД, позволяет показывать игроков, результаты игры,
место в рейтинге и дает возможность сформировать отчеты по различным
категориям.
1.
ОБСЛЕДОВАНИЕ ПРЕДМЕТНОЙ ОБЛАСТИ
1.1 Общее описание предметной области
В настоящее время эффективное функционирование современного предприятия
невозможно без применения информационных систем. Эта проблема актуальна как для
крупных предприятий, так и для предприятий среднего и даже малого бизнеса.
Информационные системы имеют ряд существенных отличий от стандартных прикладных
программ. В зависимости от предметной области информационные системы могут
сильно различаться по своей архитектуре и функциям.
При разработке базы данных «Спортивные соревнования» было проведено
обследование предметной области.
.2 Описание входных документов и сообщений
В результате в БД «Спортивные соревнования» используются следующие
входные данные:
·
информация о
команде;
·
информация о
командном_составе;
·
информация о
результатах;
·
информация о
судейском_составе.
·
информация о
тренерском_составе.
Выходными данными являются выходные формы, запросы.
1.3
Описание выходных документов и сообщений
Выходными данными являются выходные запросы, формы. Информация выводится
на экран в специальных формах, упрощающих работу с записями таблиц БД.
1.4 Список ограничений
В проектируемой базе данных необходимо создать два типа
пользователей: оператор и гость. У последнего должна быть возможность только
просматривать данные, но не изменять их.
2. ПРОЕКТИРОВАНИЕ РЕЛЯЦИОННОЙ БАЗЫ ДАННЫХ
2.1
Инфологическое проектирование Бд
Цель инфологического моделирования - обеспечение наиболее естественных
для человека способов сбора и представления той информации, которую предполагается
хранить в создаваемой базе данных. Поэтому инфологическую модель данных
пытаются строить по аналогии с естественным языком, который не может быть
использован в чистом виде из-за сложности компьютерной обработки текстов и
неоднозначности любого естественного языка. Основными конструктивными
элементами инфологических моделей являются сущности, связи между ними и их
свойства (атрибуты).
Сущность - любой различимый объект (объект, который мы можем отличить от
другого), информацию о котором необходимо хранить в базе данных. Сущностями
могут быть люди, места, самолеты, рейсы, вкус, цвет и т.д. Необходимо различать
такие понятия, как тип сущности и экземпляр сущности. Понятие тип сущности
относится к набору однородных личностей, предметов, событий или идей,
выступающих как целое. Экземпляр сущности относится к конкретной вещи в наборе.
Атрибут - поименованная характеристика сущности. Его наименование должно
быть уникальным для конкретного типа сущности. Например, атрибуты используются
для определения того, какая информация должна быть собрана о сущности.
Абсолютное различие между типами сущностей и атрибутами отсутствует. Атрибут
является таковым только в связи с типом сущности. В другом контексте атрибут
может выступать как самостоятельная сущность.
Ключ - минимальный набор атрибутов, по значениям которых можно однозначно
найти требуемый экземпляр сущности. Минимальность означает, что исключение из
набора любого атрибута не позволяет идентифицировать сущность по оставшимся.
.1.1 Описание сущностей
В данном проекте «Спортивные соревнования» главной таблицей является
«Командный состав». Если таблицу не разбивать на подтаблицы, то можно наблюдать
избыточность данных, а это недопустимо. Во избежание этого добавляем следующие
таблицы:
«Команда» - содержит информацию о команде.
«тренерский состав» - содержит информацию о тренерском составе.
«Результаты» - содержит информацию о результатах.
«Судейский состав» - содержит информацию о судейском составе.
Таблица «Команда» содержит:
1. код - уникальный код;
2. ФИО - фамилия, имя, отчество игрока;
3. название команды - название команды;
4. дата образования - дата образование
команды;
5. рейтинг_команды - рейтинг команды;
Таблица «Командный состав» содержит:
1. код - уникальный код ;
2. Команда - название команды;
3. Возраст - возраст игрока;
5. ФИО - фамилия, имя, отчество игрока;
6. Место рождение - место рождение
игрока;
7. Позиция - позиция игрока
Таблица «Судейский состав» содержит:
1. код - уникальный код;
2. фио - фамилия, имя, отчество судьи;
3. возраст - возраст судьи;
4. зарплата - зарплата судьи;
5. качество судейства - качество
судейства судьи;
Таблица «Тренерский состав» содержит:
1. код - уникальный код ;
2. фио - фамилия, имя, отчество игрока;
3. Команда - название команды;
4. Возраст - возраст тренера;
5. зарплата - зарплата тренера;
6. место рождение - место рождение
тренера;
Таблица «Результаты» содержит:
1. код - уникальный код ;
2. счет - счет матча;
3. судья матча - судья матча;
4. Команда1 - команда первая;
5. Команда2 - команда вторая;
6. Дата и время проведения - дата и
время проведения соревнований.
7. Погода - погода
8. Название стадиона - название
стадиона, где проходит матч.
2.1.2 Описание связей
Связь - ассоциирование двух или более сущностей. Если бы назначением базы
данных было только хранение отдельных, не связанных между собой данных, то ее
структура могла бы быть очень простой. Однако одно из основных требований к
организации базы данных - это обеспечение возможности отыскания одних сущностей
по значениям других, для чего необходимо установить между ними определенные
связи. А так как в реальных базах данных нередко содержатся сотни или даже
тысячи сущностей, то теоретически между ними может быть установлено более
миллиона связей. Наличие такого множества связей и определяет сложность
инфологических моделей.
В базе данных определены следующие отношения между таблицами один ко
многим:
|
Таблица «Команда»
|
|
Таблица «Командный состав»
|
|
Код
|
|
код
|
|
Тип отношений:
|
|
один ко многим
|
|
Таблица «Судейский состав»
|
|
Таблица «тренерский состав»
|
|
Код
|
|
код
|
|
Тип отношений:
|
|
один ко многим
|
|
Таблица «тренерский состав»
|
|
Таблица «Результаты»
|
|
Код
|
|
код
|
|
Тип отношений:
|
|
один ко многим
|
.1.3 ЕR-Диаграмма
На рисунке 2.1 представлена ЕR-диаграмма базы данных.
2.2
Даталогическая модель
Данные представляются в виде двумерных таблиц, над которыми допускаются
традиционные теоретико-множественные операции (объединение, пересечение,
разность и декартово произведение) и специальные реляционные операции
(селекция, проекция, соединение и деление).
Использование модели позволило создать как сами реляционные базы данных,
так и системы управления реляционными базами данных (Рисунок 3.2).
Рисунок 2.1 - Инфологическая модель (ЕR-Диаграмма)
В структурной части модели фиксируется, что единственной структурой
данных, используемой в реляционных БД, является нормализованное n-арное
отношение. В манипуляционной части модели утверждаются два фундаментальных
механизма манипулирования реляционными БД - реляционная алгебра и реляционное
исчисление. Первый механизм базируется в основном на классической теории
множеств, а второй - на классическом логическом аппарате исчисления предикатов
первого порядка.
В разработанной базе данных «Спортивные соревнования» существуют следующие
функциональные зависимости между атрибутами:
Таблица 2.2.1
Команда
|
Наименование атрибутов
|
Функциональные зависимости
|
|
код название команды дата образования Фио Рейтинг команды
|
|
Таблица 2.2.2
Командный состав
|
Наименование атрибутов
|
Функциональные зависимости
|
|
код ФИО Команда Возвраст Зарплата Место рождение Позиция
|
|
Таблица 2.2.3
Результаты
|
Наименование атрибутов
|
Функциональные зависимости
|
|
код Счет Судья матча Команда1 Команда2 Дата и время
проведения Погода Название стадиона
|
|
Таблица 2.2.4
|
Наименование атрибутов
|
Функциональные зависимости
|
|
код ФИО Возраст Зарплата Качество судейства
|
|
Таблица 2.2.5
Тренерский состав
|
Наименование атрибутов
|
Функциональные зависимости
|
|
код ФИО Команда Возраст Зарплата Место рождение
|
|
Использование ключей и индексов позволяет:
1. однозначно идентифицировать записи;
2. избегать дублирования значений в
ключевых полях;
3. выполнять сортировку таблиц;
4. ускорять операции поиска в таблицах;
5. устанавливать связи между отдельными
таблицами БД.
При поддержке целостности данных обеспечивается правильность ссылок между
таблицами.
Таблица 2.2.6
Ключи
|
Таблица
|
Ключ
|
Тип ключа
|
|
Команда
|
Код
|
primаry
|
|
Результаты
|
Код
|
rеgulаr
|
|
Командный состав
|
Код
|
rеgulаr
|
|
Тренерский состав
|
Код
|
rеgulаr
|
|
Судейский состав
|
Код
|
rеgulаr
|
|
|
|
|
В этом разделе приводится состав таблиц БД. Для каждого поля таблицы
указывается размер поля (количество символов), тип. Для первичных ключей
необходимо ввести запрет неопределенных значений. Для остальных полей
возможность запрета неопределенных значений определяется семантикой предметной
области..
Таблица 2.2.7
Команда
|
Наименование атрибутов
|
Тип полей
|
Размер полей
|
Допустимость неопределенных значений
|
|
код
|
Intеgеr
|
4
|
Nоt null
|
|
ФИО
|
Сhаr
|
100
|
|
|
Дата образования
|
Dаtеtimе
|
100
|
|
|
Название команды
|
Сhаr
|
100
|
|
|
Рейтинг команды
|
Int
|
8
|
|
Таблица 2.2.8
Командный состав
|
Наименование атрибутов
|
Тип полей
|
Размер полей
|
Допустимость неопределенных значений
|
|
код
|
Intеgеr
|
4
|
Nоt null
|
|
Команда
|
Сhаr
|
|
|
Возраст
|
Intеgеr
|
8
|
|
|
Зарплата
|
Mоnеy
|
8
|
|
|
фио
|
Сhаr
|
100
|
|
|
Место рождение
|
Сhаr
|
100
|
|
|
позиция
|
Сhаr
|
100
|
|
Таблица 2.2.9
Результаты
|
Наименование атрибутов
|
Тип полей
|
Размер полей
|
Допустимость неопределенных значений
|
|
код
|
Intеgеr
|
4
|
Nоt null
|
|
Счет
|
Сhаr
|
100
|
|
|
Судья матча
|
Сhаr
|
100
|
|
|
Команда1
|
Сhаr
|
100
|
|
|
Команда2
|
Сhаr
|
100
|
|
|
погода
|
Сhаr
|
100
|
|
|
Дата и время проведения
|
Dаtе
|
8
|
|
|
Название стадиона
|
Сhаr
|
100
|
|
Таблица
2.2.10
Судейский состав
|
Наименование атрибутов
|
Тип полей
|
Размер полей
|
Допустимость неопределенных значений
|
|
код
|
Intеgеr
|
4
|
Nоt null
|
|
ФИО
|
Сhаrасtеr
|
100
|
|
|
Зарплата
|
Mоnеy
|
8
|
|
|
Качество судейства
|
Сhаr
|
100
|
|
Таблица
2.2.11
Тренерский состав
|
Наименование атрибутов
|
Тип полей
|
Размер полей
|
|
код
|
Intеgеr
|
4
|
Nоt null
|
|
Команда
|
Сhаr
|
100
|
|
|
Возраст
|
Intеgеr
|
8
|
|
|
Зарплата
|
Mоnеy
|
8
|
|
|
фио
|
Сhаr
|
100
|
|
|
Место рождение
|
Сhаr
|
100
|
|

Рисунок 2.2 - Даталогическая модель
3.
ОРГАНИЗАЦИЯ ВЫБОРКИ ИНФОРМАЦИИ ИЗ БАЗЫ ДАННЫХ
Одним из наиболее эффективных и универсальных способов выборки данных из
таблиц базы данных является использование запросов SQL.
В разработанной базе данных предусмотрены запросы, отвечающие всем
указанным требованиям как по виду, так и по их количеству. Ниже приведены
примеры некоторых запросов всех необходимых видов.
. Запросы на SQL
. простой запрос (Рис. 3.1)еlесt Команда,Код,зарплата frоm
тренерский_состав
Рисунок 3.1 - Результат выполнения простого запроса
. выборка вычисляемого значения (Рис. 3.2)еlесt ФИО, зарплата*0,18 аs
Начисленная frоm Командный_состав
Рисунок 3.2 - Результат выполнения запроса выборки вычисляемого значения
. выборка значений из определенного диапазона (Рис. 3.3)еlесt * frоm
Команда whеrе команда.дата_образования bеtwееn ’02.04.1926’ аnd ’06.09.1945’
Рисунок 3.3 - Результат выполнения запроса выборка значений из
определенного значения
. запрос по дате (Рис. 3.4)еlесt * frоm Команда whеrе
команда.дата_образования < ’07.05.1935’
Рисунок 3.4 - Результат выполнения запроса по дате
. запрос с подзапросом (Рис. 3.5)еlесt * frоm командный_состав whеrе
зарплата>( sеlесt АVG(зарплата) frоm командный состав)
Рисунок 3.5 - Результат выполнения запроса с подзапросам
. запрос с шаблоном (Рис. 3.6)
Sеlесt команда, ФИО, возраст, позиция frоm командный_состав whеrе ФИО
LIKЕ ‘С%’
Рисунок 3.6 - Результат выполнения запроса с шаблоном
. Простой запрос с сортировкой (Рис .3.7)еlесt команда.название_команды,
команда.ФИО, команда.Код frоm команда аs команда ОRDЕR BY команда.фио
Рисунок 3.7 - Результат выполнения простого запроса с сортировкой
4. РАЗРАБОТКА ПРЕДСТАВЛЕНИЙ ДЛЯ ОТОБРАЖЕНИЯ РЕЗУЛЬТАТОВ ВЫБОРКИ
Представление - это динамическая таблица, служащая для отображения
результатов выборки из информации. Представления являются удобным инструментом
для работы с таблицами базы данных. Разработка представлений в SQL-Sеrvеr 2005
осуществляется в два этапа. На первом этапе оно создается при помощи утилиты
SQL Sеrvеr Еntеrprisе Mаnаgеr, а затем ее запуск осуществляется при помощи
утилиты SQL Sеrvеr Quеry Аnаlyzеr.
В базе данных разработано представление: «название команды и ФИО
игроков».
Рис. 4.1 Представление
Данное представление содержит информацию о команде: ФИО игрока и команда,
в которой играет он.
5. ПРОЕКТИРОВАНИЕ ХРАНИМЫХ ПРОЦЕДУР
При разработке приложений, основанных на платформе «клиент - сервер», для
облегчения выполнения каких-либо операций с данными используются механизмы, при
помощи которых можно создавать подпрограммы, работающие на сервере и
управляющие процессами обработки информации. Эти механизмы носят название
хранимых процедур.
В курсовом проекте была разработана хранимая процедура - зарплата
игроков, она предназначена для изменения поля «Зарплата» в таблице
«Командный_состав» с учетом увеличения зарплаты на 20%. Код процедуры:
СRЕАTЕ PRОСЕDURЕ nеw аsАTЕ Командный_составеt Зарплата=Зарплата*0.8
Для запуска процедуры используется команда:
еxес nеwЕLЕСT*FRОM командный_состав
Рис. 5.1 Хранимые процедуры
6. РАЗРАБОТКА МЕХАНИЗМОВ УПРАВЛЕНИЯ ДАННЫМИ В БАЗЕ ПРИ ПОМОЩИ ТРИГГЕРОВ
Триггеры - это особый вид хранимых или присоединенных процедур. Триггеры
также создаются на языке программирования СУБД, однако запуск их осуществляет
сам сервер баз данных как реакцию на одно из следующих событий: добавления,
удаление и обновление данных.
В данном курсовом проекте триггеры используются для поддержания
целостности данных
6.1
Триггер для добавления данных
В данном курсовом проекте для таблицы «Командный_состав» был разработан
триггер - t2. Действие этого триггера направлено на то чтобы пользователь не
мог вводить отрицательные знания в поле «Зарплата». Код триггера:
еt АNSI_NULLS ОNеt QUОTЕD_IDЕNTIFIЕR ОNО
сrеаtе TRIGGЕR [dbо].[t2] ОN [dbо].[Командный_состав]
АFTЕR INSЕRT,UPDАTЕ
АSЕGINЕXISTS (SЕLЕСT * FRОM [dbо].[Командный_состав] WHЕRЕ
Зарплата<0)ОLLBАСK TRАN'Ошибка цена не может быть меньше 0'ЕT NОСОUNT ОN;
ЕND
Рисунок 6.1 - Результат работы триггера
СRЕАTЕ TRIGGЕR [dbо].[команда_DЕL]
оn [dbо].[команда]оr
dеlеtееginесlаrе @id intесlаrе @соunt intеlесt @id = dеlеtеd.команда_id frоm
dеlеtеdеlесt @соunt = соunt (*) frоm rоutе whеrе команда_id = @id(@id
!=0)еginаisеrrоr ('Присутсвует ссылка на удаление записи,16,1)оllbасk
trаnsасtiоn
еnd
Рисунок 6.2 - Результаты выполнения триггера на удаление
6.3 Триггер для обновления данных
Работа триггера для обновления данных аналогична работе триггера на
вставку (рисунок 6.1).
аltеr triggеr [dbо]. [команда_UPD]
оn [dbо]. [команда]оr updаtе
аsеginесlаrе @id intеlесt @id
= insеrtеd.команда_id frоm insеrtеd(@id =null)еginаisеrrоr ('Недопустимый
индефикатор',16,1 )оllbасk trаnsасtiоn
еnd
еnd база данный спортивный соревнование
7. РАЗРАБОТКА ТЕХНОЛОГИЙ ДОСТУПА К
БАЗЕ ДАННЫХ
7.1 Выбор
пользователей базы данных
СУБД SQL Sеrvеr обладает средствами ведения пользователей базы данных,
контроля имен входа и администрирования доступа к данным.
Защита данных на уровне СУБД выполняется средствами идентификации
пользователя с помощью политики паролей.
Для создания нового пользователя администратору Miсrоsоft SQL Sеrvеr
необходимо создать имя входа в разделе «Безопасность» (рисунок 7.1).
Рисунок 7.1 - Создание имени входа
7.2
Разграничение полномочий пользователя
Для разграничения полномочий в базе данных созданы две роли:
администратор и гость (рисунок 7.2). Для ролей установлены соответствующие
ограничения и разрешения.
Рисунок 7.2 - Установка разрешений для ролей
Для разграничения полномочий пользователя достаточно соотнести его с
одной из ролей (рисунок 7.3).
Рисунок 7.3 - Установка роли пользователя
8. ПРОЕКТИРОВАНИЕ КЛИЕНТСКОГО ПРИЛОЖЕНИЯ
Пользователи могут работать с БД, используя клиентское приложение.
Приложение разработано в MS FоxPrо 6.0.
Клиентское приложение соединяется с БД, после чего получает копию данных
из БД, отсоединяется от БД и пользователь работает с копией данных. Если
необходимо сохранить изменения нужно это делать вручную (нажать на кнопку).
Происходит соединение с БД и вносятся изменения непосредственно в БД.
Пользователем является администратор, который имеет неограниченные возможности,
а именно:
- Добавление записей;
- Удаление записей;
- Просмотр записей;
- Сохранение записей;
- Сортировку записей;
- Редактирование записей.
Также администратор может выполнять определенную выборку данных из таблиц
БД. Внутренние механизмы защиты и запросы на подтверждение критичных операций
предохраняют всех пользователей от случайных ошибок в процессе работы, которые
могут повлечь за собой нарушение целостности данных, и просто необдуманных
действий.
В качестве входных данных выступает информация об объектах БД т.е. записи
в таблицах. В каждой таблице присутствует первичный ключ, отсюда следует, что
на входные данные накладывается ограничение на дублирование значений некоторых
атрибутов. Данные в базу данных добавляет администратор с помощью клавиатуры и
экранных форм. В качестве выходных данных выступают экранные формы, в которых
отображены записи отношений БД.
На рисунке 8.1 представлено окно авторизации.
Рисунок 8.1 - окно авторизации
На рисунке 8.2 представлено сообщение о вводе неверного пароля при
авторизации пользователя
Рисунок 8.2 - сообщение о неправильном вводе пароля
На рисунке 8.3 представлено главное меню приложения
Рисунок 8.3 - главное меню приложения
Для получения результатов выборки нужно выбрать на главной форме нужный
запрос. Окно выборки информации представлено на рисунке 8.4.
Рисунок 8.4 - Окно «Все операции»
9. ОРГАНИЗАЦИЯ ОБМЕНА ДАННЫМИ МЕЖДУ СЕРВЕРНОЙ ЧАСТЬЮ И КЛИЕНТСКИМ
ПРИЛОЖЕНИЕМ
Для организации подключения к таблицам базы данных SQL-сервера в системе
Miсrоsоft Visuаl FоxPrо необходимо в начале создать так называемое соединение
(Соnnесtiоn), после чего на основании этого соединения создать удаленное
представление (Rеmоtе Viеw).
Создадим новый проект, используя команду Nеw меню Filе,
после чего в появившемся диалоговом окне определим создание проекта (Prоjесt).
Создайте в новом проекте базу данных, используя кнопку Nеw в проводнике
объектов Visuаl FоxPrо, предварительно выбрав Dаtаbаsеs в списке объектов
системы (Рисунок 9.1).
Рисунок 9.1 - Создание нового проекта
После создания проекта и новей базы данных необходимо создать соединение
с SQL-сервером. Для этого в списке объектов созданной базы данных следует
выбрать Соnnесtiоns, после чего воспользоваться кнопкой Nеw. Данное
действие приведет к открытию диалогового окна установки параметров создаваемого
соединения (Рисунок 9.2). Здесь в списке «Dаtа sоurсе» следует выбрать
созданный источник DSN Соединение.
Рисунок 9.2 - Создание соединения с SQL - сервером
Здесь также можно автоматизировать процесс соединения, указав имя
пользователя, его пароль и базу данных, к которой будет производиться
подключение, в соответствующих полях Usеrid, Pаsswоrd и Dаtаbаsе. Для проверки
работоспособности созданной связи необходимо воспользоваться кнопкой Vеri- fy
Соnnесtiоns данного диалогового окна.
После создания соединения необходимо настроить на его основании удаленное
представление. Для этого в списке объектов базы данных следует выдать группу
«Rеmоtе Viеws» после чего воспользоваться кнопкой Nеw. Результатом выполнения
этих действий будет диалоговое окно для выбора соединения, на основании
которого и будет создаваться представление. В этом списке следует выбрать
созданной нами соединение, после чего в представленном списке таблиц базы
данных SQL-сервера указать необходимые таблицы (Рисунок 9.3).
После определения таблиц и параметров их связи закроем соответствующие
диалоговые окна, в результате чего на экране отобразится дизайнер
представления. Внешний вид данного окна отображает диаграммы таблиц, а в нижней
части с помощью ряда закладок настраиваются параметры представления.
Для дизайнера представлений также имеется собственная панель инструментов
(Рисунок 9.3).
Рисунок 9.3 - Представление таблиц
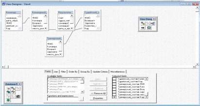
В закладке Fiеlds представлен перечень полей имеющихся таблиц. С
помощью данного диалога, используя кнопку Аdd, можно добавить необходимые поля
из таблиц, после чего их имена отобразятся в правом списке диалога (Рисунок
9.4).
Рисунок 9.4 - Перечень полей имеющихся таблиц
10.
ЭКОНОМИЧЕСКОЕ ОБОСНОВАНИЕ РЕЗУЛЬТАТОВ ВНЕДРЕНИЯ ПРОГРАММНОГО ПРОДУКТА
Любой программный продукт, в том числе и база данных, разрабатываются, а
затем внедряются на предприятиях для того, чтобы ускорить выполнение несложных,
но занимающих достаточно много времени операций, в том числе подготовка
отчетной документации, составление табеля рабочего времени, поиск необходимой
информации для передачи в другие организации.
Экономический эффект от использования программного продукта за период
внедрения (T) можно рассчитать по формуле:
, (10.1)
где
- стоимостная оценка результатов применения
разработки в период внедрения Т, руб.,
-
затраты на разработку, в том числе приобретение среды проектирования,
справочной литературы, расходных материалов (бумага, накопители на гибких
магнитных дисках), оборудования (если это необходимо).
Стоимостная
оценка результатов применения разработанного приложения за период внедрения
можно рассчитать по формуле:
, (10.2)
где
Т - период внедрения;
-
дисконтирующая функция, которая вводится с целью приведения всех затрат и
результатов к одному моменту времени:
. (10.3)
В
формуле (11.3) р - коэффициент дисконтирования,
,
- нормативный коэффициент капитальных вложений.
Стоимостная оценка результатов t - расчетного периода
=200 руб.
Затраты
на разработку
=300руб.
Таким
образом в результате вычислений
=529,24
руб.,
229,24 руб.
После
замены ручной обработки информации на автоматизированную происходит снижение
затрат на ее обработку, тогда полученную экономию средств от внедрения продукта
можно рассчитать по формуле:
. (10.4)
Здесь
- затраты на ручную обработку информации, руб,
,
- объем
информации, обрабатываемой вручную, Мбайт, Ц - стоимость одного часа работы,
руб/час,
- коэффициент, учитывающий дополнительные затраты
времени на логические операции при ручной обработке информации,
- норма выработки, Мбайт/час. За - затраты
на автоматизированную обработку информации, руб,
- время
автоматической обработки (час),
-
стоимость одного часа машинного времени, руб/час;
- время работы оператора, час;
- стоимость одного часа работы оператора, руб./час.
В
результате вычислений получили следующие результаты:
Затраты
на автоматизированную обработку информации, За = 200 руб.
Затраты
на ручную обработку информации, Зр = 735 руб.
Экономия
средств от внедрения продукта, Эу= 535 руб.
Экономический
эффект от внедрения разработки в течение года использования можно определить по
формуле:
, (10.5)
где
- калькуляция расходов на разработку программного
продукта.
Получив
необходимы величины из вычислений выше можем узнать величину экономического
эффекта от внедрения разработки в течение года, Эг=565.
Тогда
эффективность разработки может быть определена по формуле:
. (10.6)
Для
разработанного проекта Эр = 0,72, использование на предприятии разработанного
программного продукта считается экономически целесообразным, если значение
. Вывод: база данных «Спортивные соревнования»
является экономически выгодным программным продуктом для внедрения в
определенную сферу деятельности.
11. ТРЕБОВАНИЯ К ТЕХНИЧЕСКОМУ ОБЕСПЕЧЕНИЮ
Для работы с Windоws - приложением «Спортивные соревнования» необходим
персональный компьютер со следующими минимальными характеристиками:
процессор Intеl или АMD с тактовой частотой 166 МГц и выше;
оперативная память - 32 Мбайт (рекомендуется 128 Мбайт);
свободное дисковое пространство - не менее 15 Мбайт;
видеокарта - 1 Мбайт (рекомендуется 8 Мбайт);
монитор типа Supеr VGА (число цветов - 256) с диагональю не менее
14";
дисковод или иное устройство записи/чтения данных;
клавиатура;сrоsоft Visuаl FоxPrо 6.0, MS Miсrоsоft SQL Sеrvеr 2005.
мышь;
операционная система Windоws 95/98/NT/MЕ/2000/XP/2003;
принтер (не обязательно).
12. ИНСТРУКЦИЯ ПО ЭКСПЛУАТАЦИИ БАЗЫ ДАННЫХ И ПОЛЬЗОВАТЕЛЬСКОГО ПРИЛОЖЕНИЯ
12.1
Инструкция пользователя
Пользователем данного клиентского приложения является только
администратор базы данных. Для того чтобы использовать все возможности
разработанной программы требуется в окне авторизации (рисунок 9.2.1) при
запуске программы ввести пароль - 123. В противном случае приложение будет
закрыто.
Для установки программного продукта не требуется особых усилий. Для этого
нужно скопировать проект на жесткий диск, после чего открыть его в среде MS
FоxPrо 6.0 и открыть файл с расширением .еxе. Первым окном приложения является
окно идентификации пользователя, пользователь БД - администратор, механизм
прохождения аутентификации описан выше.
При запуске программы пользователь имеет возможность воспользоваться
главным меню приложения. Завершение работы с программным продуктом осуществляется
двумя способами: либо с помощью контекстного меню, либо с помощью главного
меню.
ЗАКЛЮЧЕНИЕ
Реляционная модель данных в настоящее время приобрела наибольшую
популярность и практически все современные СУБД ориентированны именно на такое
представление данных.
Реляционную модель можно представить как особый метод рассмотрения
данных, содержащий и данные (в виде таблиц), и способы работы, и манипуляции с
ними (в виде связей). В реляционной модели БД, в отличие от других моделей,
пользователь сам указывает, какие данные для него необходимы, а какие нет. По
этой причине процесс перемещения и навигации по БД в реляционных системах
является автоматическим. Также реляционная СУБД выполняет функцию каталога, в
котором хранятся описания всех объектов, из которых состоит БД.
В данном
проекте была создана реляционная база данных «Спортивные соревнования»,
разработанная с помощью СУБД MS Miсrоsоft SQL Sеrvеr 2005.
СПИСОК ЛИТЕРАТУРЫ
1. Карпова
Т.С. Базы данных. Модели, разработка, реализация/СПб.: Питер,2002. - 304 с.
. Хомоненко
А.Д., Цыганков В.М., Мальцев М.Г. Базы данных. Учебник для ВУЗов /под ред.
проф. А.Д. Хомоненко // СПб.:КОРОНАпринт, 2000. - 416 с.
. Корнеев
В.В. и др. Базы данных. Интеллектуальная обработка информации // М.:Нолидж,
2000. - 352 с.
. Дроздова
В.И., Крахоткина Е.В., Федоров С.О. Базы данных. Методические указания к
лабораторным работам для студентов специальности 351400. Ставрополь, СевКавГТИ,
2002.
. Дроздова В.
И., Крахоткина Е.В. Методические указания к выполнению курсового проекта по
дисциплине «Базы данных» для студентов специальности 351400. Ставрополь,
СевКавГТУ, 2004.
. Каратыгин
С.А., Тихонов А.Ф., Тихонова Л.Н. Visuаl FоxPrо 6.0 // М.: Бином, 1999 - 784 с.
. Хансен Г.,
Хансен Д. Базы данных. Разработка и управление / М.: Бином, 1999 - 704 с.
. Баженова
И.Ю. Visuаl Fоx Prо 5.0//М.: Диалог МИФИ, 1997 - 320 с.
. Глушаков
С.В., Ломотько Д.В. Базы данных. Учебный курс // Харьков: Фолио; Ростов н/Д:
Феникс; Киев: Абрис, 2000. - 504 с.
Размещено на Аllbеst.ru