Аналіз діяльності комерційного банку
Міністерство освіти і
науки України
Черкаський державний технологічний університет
Факультет перепідготовки фахівців
Дипломна робота
на тему:
“Аналіз діяльності комерційного банку
”
(на прикладі філії Придністровського
Республіканського Акціонерно-комерційного Агропромбанку в м. Рибниця)
Реєстраційний номер
________________
|
|
|
|
|
До захисту
на ДІК допустити
___________________
(підпис,
дата)
|
|
|
 |
|
Черкаси 2002 р.
Змiст.
Вступ………………….…………………………………………….………….…5
I.
Теоритична
частина……………….…………………………………….…8
1. Предмет, метод та iнформацiйна база аналiзу дiяльностi
комерцiйного банку ПМР..……………………………………………………………….…..8
1.1.
Предмет, метод та значення аналізу діяльності комерційного
банку……………………………………………………………………………….8
1.2. Інформаційне забезпечення аналізу банківської
діяльності…..…………10
1.3.
Види аналізу
банківської діяльності та етапи його проведення………….14
1.4.
Аналіз ативів та
пасивів комерційного банку……………………………..17
1.5. Аналіз
ліквідності комерційного банку…………………………………..35
1.7.Аналiз доходiв i
витрат……………………………………………………..48
1.8. Аналiз прибутку i рентабельностi комерцiйного
банку………………….58
ІІ. Аналіз діяльності філії Придністровського
Регіонального Акціонерно-комерційного Агропромислового
банку…………………………………………………..64
2.1. Структура
банківської системи Придністровської Молдавської
Республіки……………………………………………………………………….64
2.2.
Аналіз діяльності філії Придністровського Республіканського
Акціонерно-комерційного Агропромислового банку………………………..67
II.
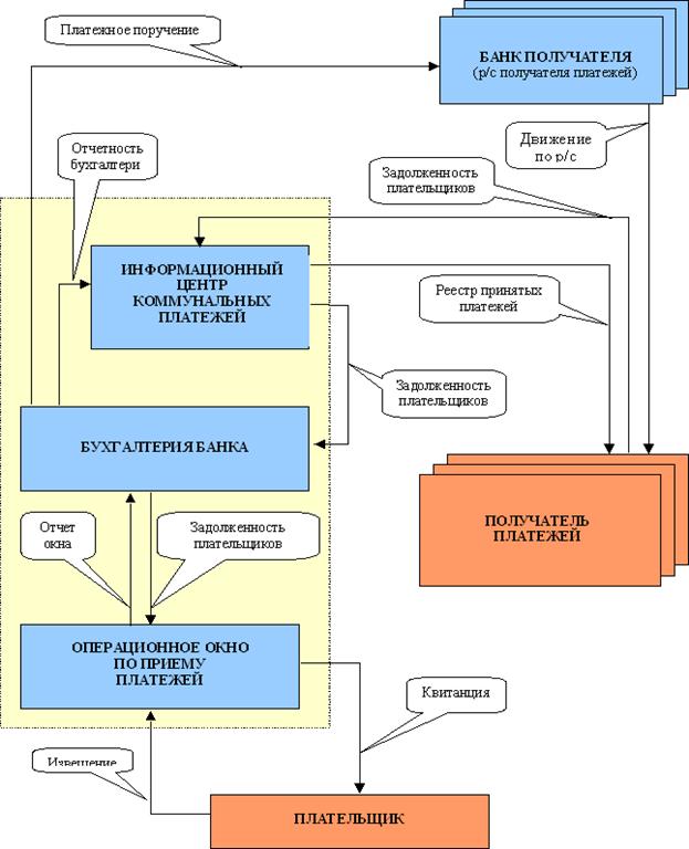
Проект організації центру прийому комунальних платежів
в філії ПРАК АПБ в
м. Рибниця……………………………………………………………82
3.1. Функціонуюча система прийому комунальних
платежів……………….85
3.2. Автоматизація традиційної
технології прийому платежів……………...88
Висновок………………………………………………………………………….…………..102
Лiтература……………………………………………………………………………………105
Додатки………………………………………………………………………………………108
Вступ
Однією
із складових економічної системи є банківська стстема. Для ринкової економіки
характерний дворівневий принцип побудови банківської системи. На першому етапі
(вищому) рівні ієрархії перебуває Центральний банк, якмй здійснює нагляд та
контроль за діяльністю комерційних банків і займається розрахунково-кредитним
обслуговуванням їх. Комерційні банки – це другий рівень ієрархії дворівневої
банківсьвкої системи. Вони займаються обслуговуванням підприємств, установ,
організацій та населення. Їх часто називають кровоносними судинами економіки.
“Комерційний банк можна розглядати як систему трансформації ресурсів та
ризиків. Стан цієї системи визначається за певними системними показниками
(характеристиками).” [ 15, с.48].
Банк
– це особливий вид капіталотворчого підприємства, яке мобілізує вільні ресурси
клієнтів та інші грошові кошти, розподіляє їх відповідно до потреб між
суб'єктами ринкових відносин. А також надає інші послуги.
Банки
виступають основними інститутами кредитно-грошової системи. Саме вони
організують обіг значної частини кредитних грошей, що займають домінуюче
положення в загальному обсязі грошової маси. Більш того, банки мають у своєму
розпорядженні можливість створювати такі гроші і тим самим збільшувати їхню
пропозицію.
Банківська
сиcтема -
одна з найважливіших і невід’ємних структур ринкової економіки. Розвиток
банків, товарного виробництва і обороту історично йшов паралельно і тісно
переплітався. При цьому банки, проводячи грошові розрахунки і кредитуючи
господарство, виступаючи посередниками у перерозподілі капіталів, істотно
підвищують загальну ефективність виробництва, сприяють зростанню продуктивності
суспільної праці.
Сучасна банківська система - це
найважливіша сфера національного господарства будь-якої розвиненої держави. Її
практична роль визначається тим, що вона керує в державі системою платежів і
розрахунків; більшу частину своїх комерційних справ здійснює через внески,
інвестиції і кредитні операції; поряд з іншими фінансовими посередниками банки
направляють заощадження населення до фірм і виробничих структур. Комерційні
банки, діючи відповідно до грошово-кредитної політики держави, регулюють рух
грошових потоків, впливаючи на швидкість їхнього обігу, емісію, загальну масу,
включаючи кількість готівки, що перебуває в обігу. Стабілізація ж збільшення
грошової маси - це застава зниження темпів інфляції, забезпечення сталості
рівня цін, при досягненні якого ринкові відносини впливають на економіку
народного господарства найефективнішим образом.
Сьогодні, в умовах розвинутих фінансових,
товарних ринків, структура банківської системи різко ускладнюється. З’явились
нові види фінансових установ, нові кредитні інструменти і методи обслуговування
клієнтів.
Банки країн СНГ змушені працювати в
умовах підвищеного ризику, тому вони частіше, ніж їх закордонні колеги, бувають
в кризових ситуаціях, приклади яких не зникають зі сторінок періодики. Причому
більшість таких випадків пов’язана з неадекватною оцінкою банками власного
фінансового стану, а також надійності і стійкості їх основних клієнтів і
партнерів по бізнесу.
Фінансовий
стан банку -
це комплексне поняття, яке відображає систему показників, які характеризують
наявність, розміщення і використання фінансових ресурсів.
У
своїй дипломній роботі я намагатимусь показати деякі аспекти цієї широкої теми,
це стосується оцінки фінансового стану банку, тобто аналіз діяльності
комерційного банку. Метою дипломної роботи є визначення економiчних явищ та
процесiв, що впливають на дiяльнiсть банку. Важливість даної
теми полягає, на мій погляд, у вивченні банківської системи через призму оцінки
фінансового стану банку, аналізуючи його діяльність. Тепер надійність і
фінансова стійкість - основні фактори, які впливають на свідомість клієнта при
виборі банку.
Отже, за допомогою аналізу можна
виявити тенденції діяльності, звернути увагу на слабкі місця і посилити
розвиток ефективних напрямів роботи. Тож оцінка фінансового стану є потрібною
як для керівництва банку, - щоб знати результати своєї роботи, так і для
клієнта чи партнера, щоб знати свого контрагента.
Завданням
цієї дипломної роботи є аналiз теоретичної засади аналiзу дiяльностi
комерцiйного банку та запропонування методів пiдвищення ефективностi його
дiяльностi.
I.
Теоретична частина
1.1. Предмет, метод та значення аналізу діяльності комерційного банку ПМР
Внаслідок
істотних змін на фінансовому ринку зростає значення аналізу банківської
діяльності як для самого банку, так і для його ділових партнерів, клієнтів,
акціонерів і держави в цілому. Регулярне проведення аналізу діяльності банком
дозволяє ефективно управляти активними і пасивними операціями, що сприяє
максимізації прибутку і забезпеченню стабільного фінансового стану.
Це
особливо важливо в сучасних умовах, коли загострилося суперництво банків і
небанківських фінансово-кредитних установ, що виконують різні операції по
залученню вільних грошових ресурсів підприємств і населення.
Предметом
аналізу банківської діяльності є причинно-наслідкові
зв’язки економічних явищ і процесів, які прямо або непрямо впливають на
діяльність банку.
Основними об’єктами аналізу банківської діяльності є :
Ø Заходи
щодо формування капіталу банку, а також його структура;
Ø Якість
активів ( кількісний і якісний аналізи структури кредитно-інвестиційного
портфеля банку ) ;
Ø Показники
прибутковості функціонування банку, що дозволяють судити про ефективність його
роботи;
Ø Показники
ліквідності і платоспроможності банку, що характеризують його фінансову
стійкість;
Ø Темпи
росту банку;
Ø Різні
ризики, що впливають на діяльність банку.
Методом
аналізу банківської діяльності є комплексне органічно
пов’язане дослідження діяльності комерційного банку з використанням
статистичних, економіко-математичних, облікових та інших способів обробки
інформації.
Для
проведення аналізу банківської діяльності використовують наступні методи:
1.
Метод порівняння.
Припускає зіставлення невідомого (досліджуваного) явища, предметів із відомими,
вивченими раніше, з метою визначення їх загальних рис або розходжень.
2.
Метод приведення показників у
порівняльний вигляд.
3.
Метод використання абсолютних і
відносних показників. Абсолютні показники
характеризують кількісні розміри наданих кредитів, залучених коштів, капіталу
банку тощо, а відносні відображають співвідношення будь-яких абсолютних
показників шляхом одного на інший. Відносні показники виражаються в формі
коефіцієнтів або відсотків.
4.
Метод групувань. Дозволяє
шляхом систематизації даних балансу розібратися в сутності явищ і процесів, що
аналізуються.
5.
Балансовий метод. Служить
головним способом для відображення співвідношень, пропорцій двох груп
взаємозалежних і врівноважених економічних показників, підсумки яких повинні
бути тотожними.
6.
Графічний метод.
7.
Метод табличного відображення
аналітичних даних.
Аналітичне
дослідження , його результати та їх використання в банківському менеджменті
повинні відповідати визначеним принципам (вимогам), що накладають свій відбиток
на це дослідження і повинні обов’язково виконувати при організації. Проведенні
і практичному використанні результатів аналізу банківської діяльності. Наведемо
основні з цих принципів.
1.
Аналіз повинен базуватися на державному
підході при оцінці економічних явищ і прогнозуванні основних показників
розвитку банку.
2.
Аналіз повинен мати науковий характер.
3.
Аналіз має бути комплексним.
4.
Забезпечення системного підходу до
аналізу.
5.
Аналіз повинен бути об’єктивним,
конкретним, точним, тобто базуватися на достовірній інформації.
6.
Аналіз має бути дієвим тобто активно
впливати на діяльність банку, вчасно виявляти недоліки і резерви підвищення
ефективності.
7.
Аналіз повинен проводитися за планом і
систематично.
8.
Аналіз має бути оперативним.
9.
Демократизм.
10.
Аналіз повинен бути ефективним, тобто
його результати повинні служити для керівництва банку інформаційною базою для
прийняття управлінських рішень з оптимізації функціонування банку.
Проведення аналізу банківської діяльності на основі перерахованих принципів
істотно збільшує його ефективність і результати фінансової діяльності банку.
1.2. Інформаційне забезпечення аналізу банківської діяльності
Для проведення аналізу банківської діяльності необхідно
мати аналітичні матеріали, що дозволяють одержати достовірну, повну і всебічну
інформацію про банк. До такої інформації належать баланс банку і звіт про
прибутки і збитки.
Баланс комерційного банку – це бухгалтерський баланс, у якому відображається стан
власних, залучених і позичених коштів, їх розміщення в кредитні й інші активні
операції. За даними балансу здійснюється контроль формування і розміщення
грошових ресурсів, стану кредитних, розрахункових, касових та інших банківських
операцій, включаючи операції з цінними паперами.
Баланс банку характеризує в грошовому вираженні стан
ресурсів комерційних банків, джерела їх формування і направлення використання,
а також фінансові результати банків на початок та кінець звітного періоду.
Баланс банку виступає основним документом бухгалтерської звітності, якій
відображає суми залишків всіх лицьових рахунків аналітичного обліку,
розташованих у порядку зростання їх номерів.
Баланси комерційних банків є головною складовою їх
звітності. Аналіз балансів дозволяє визначити наявність особистих коштів, зміни
в структурі джерел ресурсів, склад та динаміку активів, контролювати
ліквідність банків, здійснювати управління фінансовою стійкістю.
Будують баланси за уніфікованою формою. Ступінь деталізації
операцій обмежений комерційною таємницею, яка характерна для практики
комерційних банків, що працюють в умовах жорстокої конкуренції.
Складають баланс у формі, як у розгорнутій формі, так і за
скороченою формою. Структура балансу комерційного банку наведено в табл. 1.1.
Банківські баланси містять комерційну інформацію і
відповідають її основним вимогам: оперативності, конкретності, вагомості.
Оперативність банківського балансу виявляється в його щоденному складанні.
Банківський баланс є джерелом конкретної інформації про наявність коштів і
платоспроможності його клієнтів, кредитних ресурсів та їх розміщення,
надійність та стійкість банку.
При побудові банківського балансу використовують принципи
групування операцій за економічно однорідними ознаками. При цьому в активі
статті розміщуються в міру зниження ліквідності. А в пасиві – в міру зменшення
ступеня запитання. Номенклатура банківських рахунків передбачає їх поділ на
балансові та позабалансові. Балансові рахунки можуть бути пасивними або
активними. Кошти на пасивних рахунках є ресурсами банку для кредитування і
проведення інших банківських операцій. На пасивних рахунках відображають фонди
банку, кошти підприємств, організацій і фізичних осіб, доходи державного
бюджету, депозити, кошти в розрахунках, прибуток банку, кредиторська
заборгованість, інші пасиви і залучені кошти. Включаючи суми рефінансування,
отримані від інших банків. Заборгованість, що відображається на активних
рахунках. Показує використання (напрямок) ресурсів банку. На активних рахунках
відображаються готівка в касах банку, коротко- і довгострокові кредити, витрати
державного бюджету, витрати на капітальні вкладення, дебіторська
заборгованість, а також інші активні і відверненні кошти.
Таблиця 1.1.
Структура балансу
комерційного банку.
|
АКТИВ
|
ПАСИВ
|
|
Готівкові кошти, коррахунки в ЦБ та інших банках (первинні резерви)
Державні цінні папери (вторинні ресурси)
Кредитний портфель
Інвестиційний портфель (корпоративні цінні папери)
Основні засоби, капітальні витрати та інші активи
|
Позиченні ресурси
Зобов’язання перед іншими банками (коррахунки інших банків)
Міжбанківські кредити отриманні, в т.ч. від ЦБ
Залученні ресурси
Залишки коштів на поточних та бюджетних рахунках
Депозити до запитання
Терминові депозити юридичних і фізичних осіб
Ощадні вклади
Інші пасиви
Усього
зобов’язання
Капітал
Капітал І рівня
Капітал ІІ рівня
Капітал ІІІ рівня
Усього власний
капітал
|
|
БАЛАНС
|
БАЛАНС
|
На позабалансових рахунках відображається рух цінностей і
документів, що находяться в установах банків на збереження, інкасо або комісію.
Тут також обліковуються знаки сплати державного збору, бланки суворої
звітності, бланки акцій, акції з доручення і на збереження, а також інші
документи та цінності.
При групуванні статей активу балансу, враховуючи
ступінь ліквідності, виділяються наступні об’єкти:
¨
Касові (готівка,
кореспондентський рахунок в ЦБ), кошти на рахунках в інших комерційних банках.
Статті даного розділу відображають “первинні резерви” з точки зору ліквідності;
¨
Вкладення коштів у
цінні папери, комерційні векселі, довгострокові цінні папери урядових
організацій, місцевих органів влади і тощо.
¨
Кредити, видані
підприємствам, організаціям, індивідуальним позичальникам, іншим КБ.
¨
Капітальні вкладення
– інвестування коштів у рухоме і нерухоме майно, створення філій, спільних
підприємств тощо.
З погляду на економічну сутність банківських операцій,
статті балансу групуються таким чином:
Ø Операції з клієнтурою, у тому числі всі види операцій з
надання позичок та залучення ресурсів;
Ø Міжбанківські операції, які в активі та пасиві охоплюють
всі операції з банками, у тому числі коротко- і довгострокові. В активі серед
них переважають ліквідні статті;
Ø Інші банківські операції, в які входять в основному
вкладення коштів у цінні папери, у тому числі в короткострокові ліквідні
активи.
Баланси комерційних банків використовують для аналізу і
управління діяльністю банківськими установами, визначення показників їх
ліквідності, управління банківськими ресурсами, аналізу банківського прибутку.
В ринкових умовах баланс комерційного банку є засобом не тільки бухгалтерської
звітності, а й комерційної інформації банківського менеджменту, навіть
своєрідною рекламою для потенційних клієнтів, що прагнуть на професійному рівні
розібратися в діяльності банку.
Результати діяльності комерційних банків, всі здійсненні
витрати й отримані доходи в минулому звітному періоді відображаються в звіті
про прибутки і збитки, який надає інформацію про різні види доходів і витрат за
операціями банку.
У звіті після статей доходів і витрат відображається
фінансовий результат діяльності банку – балансовий прибуток, який після певного
коригування (наприклад, на суму доходів, що не підлягають оподаткуванню)
“перетворюється” в оподатковуваний прибуток. Після вирахування податку
залишається прибуток до розподілу (чистий прибуток), розміри якого показують
фінансовий результат роботи банку за звітний період. Саме чистий прибуток
підлягає розподілу за різними фондами згідно з рішенням зборів акціонерів
банку.
Для аналізу банківської діяльності важливим джерелом
інформації є також дані рахунків аналітичного обліку, кредитних справ, що
дозволяють деталізувати (розшифрувати) балансові рахунки.
1.3. Види
аналізу банківської діяльності та етапи його проведення
Виходячи з періодичності проведення, аналіз фінансової
стійкості класифікується наступним чином:
q Щоденний;
q Щотижневий;
q Місячний;
q Квартальний;
q Річний.
В залежності від спектру досліджуваних питань, аналіз
банківської діяльності поділяється на:
§ Повний;
§ Тематичний;
За суб’єктами (користувачами) розрізняють аналіз:
§ Внутрішній – проводиться для внутрішнього користування та
представляє собою комерційну і банківську таємницю;
§ Зовнішній – проводиться на підставі фінансової і
статистичної звітності органами державного нагляду, акціонерами, інвесторами,
аудиторами.
За охопленням досліджуваних об’єктів аналіз класифікується
таким чином:
§ Суцільний – досліджуються всі об’єкти для визначення
всебічного фінансового стану банку;
§ Вибірковий – вибір одного чи декількох об’єктів дослідження
для їх подальшого глибокого аналізу.
Приймаючи до уваги мету і характер проведення, розрізняють
аналіз:
§ Попередній;
§ Оперативний;
§ Підсумковий (заключний). Цей вид аналізу застосовується для
визначення ефективності діяльності банку за звітний період, оцінки його
фінансового стану, а також виявлення резервів підвищення прибутковості;
§ Перспективний – для прогнозування основних фінансових
показників і результатів фінансової діяльності.
В залежності від об’єкта дослідження аналіз діяльності
банка поділяється:
§ Функціональний – дозволяє виявити спеціалізацію діяльності
комерційного банку, його місце в системі розподілу банківських послуг, форми і
перспективи взаємодії з іншими контрагентами системи, а також оцінити
ефективність і доцільність функцій виконуваних банком.
§ Структурний – проводиться за видами банківських операцій,
дозволяє визначити склад і питому вагу економічних контрагентів за активними і
пасивними операціями, а також структуру доходів і прибутку банку;
§ Операційно-вартісний, завдяки якому розширюється уявлення
про прибутковість банку, вартості та рентабельності (або збитковості)
конкретних операцій банку. Він дозволяє оцінити значення кожного виду операцій
у формуванні прибутку банку.
Для одержання об’єктивних результатів, що сприяють
підвищенню ефективності функціонування банку. Аналіз банківської діяльності
доцільно поділяють на етапи:
I.
Уточнюються об'экти.
Мета і задачі аналізу, складається план аналітичної роботи.
II.
Розробляється система
різних показників, за допомогою яких характеризується об’єкт аналізу.
III.
Збирається і
готується до аналізу необхідна інформація (перевіряється її точність,
приводиться в порівняний вигляд тощо).
IV.
Результати
порівнюються з показниками плану звітного періоду, фактичними даними минулих
років (періодів), основними показниками банків-конкурентів тощо.
V.
Зібрана інформація
детально аналізується різними методами економічного аналізу фінансової
стійкості.
VI.
Виявляються
відхилення фактично отриманих результатів від планових або нормативних, а також
причини цих відхилень і можливість їх усунення.
VII.
На підставі результатів
аналізу, пропонуються рекомендації з удосконалення управління активно-пасивними
операціями (зміна структури активів і пасивів із мінімальним рівнем різних
банківських ризиків тощо).
Комплексний аналіз фінансового стану банку представляє
собою багатомірну задачу. На рис. 1.1. показана система комплексного аналізу
банківської діяльності сучасного комерційного банку, що включає оцінку
фінансово-економічної ситуації в країні, аналіз власних, залучених і позичених
коштів, аналіз активів, доходів, витрат та прибутковості, аналіз ліквідності і
платоспроможності, банківських ризиків, аналіз дотримання економічних
нормативів, аналіз економічного становища позичальників, оцінку бізнес-плану
банку, інтегровану оцінку фінансової стійкості.
|
|
|
|
|
|
Інтегрована оцінка фінансової стійкості.
|
|
|
|
|
Оцінка фінансово-економічної ситуації в країні.
|
|
|
|
Аналіз фінансового стану позичальника
|
|
К

Рис. 1.1. Система комплексного аналізу банківської
діяльності сучасного комерційного банку.
1.4.
Аналіз ативів та пасивів комерційного банку в Придністровський Молдавський
Республиці
На нинішньому етапі розвитку банківської системи одним із
пріоритетних завдань є забезпечення стабільного функціонування і розвитку
комерційних банків та банківської системи в цілому. У зв’язку з цим
проблема ефективного управління активами й пасивами як одного з чинників
фінансової стійкості банків набуває особливого значення.
“Управління активами та пасивами – одна з основних
складових банківського менеджменту, яка безпосередньо впливає на ефективність
роботи фінансової установи та її здатність виживати у конкурентному
середовищі.” [ 6, с.14 ].
Управління активами та пасивами – основний процес, умежах
якого банки планують і реалізують свої прибутки та контролюють притаманні їхній
діяльності ризики.
Під управлінням активами і пасивами розумітимемо
“скоординоване управління всім балансом, а не окремими його частинами” [ 7, с. 396 ].
1.4.1.
Пасиви банку
Пасивами банку називають
джерела формування фінансових ресурсів. За своїм походженням пасиви не
однорідні, і складаються з капіталу та зобов’язань банку перед вкладниками та
кредиторами. Капітал являє собою власні кошти банку, що належать засновникам
або акціонерам, а зобов’язання – це чужі гроші, тимчасово надані власникам у
розпорядження банку.
Переважну
долю в загальній сумі банківських ресурсів комерційного банку займають залучені
кошти. При цьому дуже важливо, щоби їх збільшення підтримувалося підвищенням
рівня власних коштів, в протилежному випадку банк може втратити
платоспроможність та стати банкрутом.
Залучені
кошти поділяються на депозити та інші. Під депозитом розуміють
зобов’язання банку по тимчасово залученим коштам фізичних та юридичних осіб за
відповідну плату. До інших відносять кошти, які залучаються на
міжбанківському ринку чи отримані за рахунок продажу на грошовому ринку
довгострокових обов’язків. Аналіз залучених коштів починається з проведення
порівняльного і якісного аналізу даних по клієнтам та строкам. Використовуються
дані синтетичного та аналітичного обліку. Порівняльний аналіз проводиться в
динаміці та з підстановкою до структури залучених коштів банків-конкурентів.
Потім за допомогою кількісного аналізу структури залучених коштів визначається
питома вага кожної підгрупи чи декілька підгруп в загальній сумі коштів.
Структуру залучених коштів також треба проаналізувати з точки зору їх розміру.
За думкою спеціалістів, доля великих депозитів характеризує стабільність
ресурсної бази. Підвищення долі великих депозитів знижує стабільність ресурсної
бази банку.
Залучені кошти за ступенем ліквідності поділяються на слідуючи групи:
·
депозити
до запитання;
·
строкові
депозити;
·
кошти
кредиторів;
·
кошти, які
є від продажу цінних паперів;
·
кредити
інших банків.
Збільшення долі строкових депозитів покращує ліквідність банку і в
меншому ступені сприяє підвищенню його дохідності. Підвищення долі депозитів до
запитання призводить до протилежних результатів.
Загальними видами залучених коштів в Придністров’ї є депозити
юридичних та фізичних осіб, а також міжбанківські кредити. Збільшення долі депозитів
юридичних та фізичних осіб призводить до дешевіння ресурсної бази банку та
підвищення дохідності банківських операцій. На основі аналізу структури
ресурсної бази можна оцінити значимість кожного джерела залучених коштів, а
також їх динаміку. Одержана інформація дозволяє зробити висновки відносно
політики банку: збільшуючи об’єми своїх операцій, банк провадить агресивну
політику або ж тримається політики помірного росту.
Депозити до запитання є
найбільш дешевим видом ресурсів, але їх надмірна доля в загальній масі
банківських ресурсів призводить до пониження ліквідності банку. Якщо брати до
уваги світовий досвід, то ця доля не повинна перевищувати 30% суми всіх
залучених коштів.
Якщо в складі залучених коштів
мають перевагу міжбанківські кредити як один з найдорожчих видів ресурсів, тоді
це призводить до залежності банку від ситуації на грошовому ринку. Тому, за
нашими оцінками, доля міжбанківських кредитів в ресурсній базі банку не повинна
перевищувати 20%.
Аналіз структури залучених
коштів закінчується виявленням темпів збільшення їх загальної суми та окремих
її складових частин. Порівняння одержаних даних з темпами збільшення залучених
коштів у банків-конкурентів за той же термін часу дозволяє зробити висновок про
масштаби розширення діяльності банку по залученню грошових ресурсів.
Зобов’язання – це вимоги до активів банківської установи,
що становлять її зобов’язання сплатити фіксовану суму коштів у визначений час у
майбутньому.
Зобов’язання комерційного банку стосуються коштів клієнтів
та інших банків, тимчасово залучених у вигляді кредитів і депозитів за
відповідну плату, та іншої кредиторської заборгованості комерційного банку, що
утворюються в процесі його діяльності.
Зобов’язання поділяються на дві групи:
·
Залучені кошти – це
зобов’язання банку перед вкладниками, які надали свої вільні грошові кошти для
зберігання на певних умовах;
·
Запозичені кошти – це
зобов’язання перед кредиторами, ініціатором яких є сам банк.
Капітал (власні кошти) у фінансовій звітності банку є
різницею між активами та зобов’язаннями. Капітал банку визначається як сума
основного капіталу, до складу якого входять фактично сплачений зареєстрований статутний
капітал, емісійні різниці між продажною і номінальною вартістю фактично
реалізованих акцій, резервний фонд банку і т. п., та додаткового капіталу
(капітал другого рівня), який складається з загальних страхових резервів банку,
що утворюються для покриття кредитних, інвестиційних, валютних ризиків і
ризиків цінних паперів, результати переоцінки основних засобів, сальдо по
фінансових результатах поточного року (поточні доходи мінус поточні витрати)
При розрахунках суми капіталу розмір допоміжного капіталу
не повинен перевищувати розмір основного капіталу. Поряд з цим, розмір капіталу
корегується на суму основних засобів що перевищує розрахункову суму капіталу,
тобто якщо сума основних засобів перевищує розрахункову суму капіталу, то
розрахункова сума капіталу зменшується на суму даного перевищення. У випадку,
коли сума основних засобів не перевищує розрахункову суму капіталу,
розрахункова сума капіталу не змінюється.
За економічним змістом зобов’язання розподіляються:
-
кредити отримані від
ЦБ;
-
кошти інших банків
(залишки на коррахунках, кредити та депозити);
-
кошти клієнтів;
-
кошти бюджету,
позабюджетних фондів;
-
боргові цінні папери,
емітовані банком; та інші зобов’язання.
Наявність залишків на коррахунках і на депозитах, як
правило, свідчить про довіру до банку з боку інших банків. Кошти бюджетних
установ мають місце у тих банках, які мають право на здійснення касового
обслуговування державного бюджету.
За терміном залучення пасиви розділяють на групи ( рис.
1.2.)
Джерелами
фінансових ресурсів є власні, залученні та позичені кошти, структура яких
визначає фінансову незалежність і платоспроможність комерційного банку.
Таким
чином, фінансовий стан банку характеризується розміром і структурою капіталу і
зобов’язань та їх розміщення у його активах. В умовах ринкової економіки аналіз
фінансового стану взагалі і пасивів банку, зокрема, є об’єктивною необхідністю
ефективного управління формуванням та використанням його фінансових ресурсів.

|
Термін
залучення не обмежений
|
|
капітал
|
Термін
залучення більше року
|
|
довгострокові кредити;
термінові депозити;
цінні папери
власного боргу
|
Термін
залучення менше року
|
|
короткострокові кредити;
термінові
депозити
кореспондентські рахунки банку;
кошти до запитання клієнтів.
Рис. 1.2. Групи пасивів за терміном залучення.
Джерелами
фінансових ресурсів є власні, залученні та позичені кошти, структура яких
визначає фінансову незалежність і платоспроможність комерційного банку.
Таким
чином, фінансовий стан банку характеризується розміром і структурою капіталу і
зобов’язань та їх розміщення у його активах. В умовах ринкової економіки аналіз
фінансового стану взагалі і пасивів банку, зокрема, є об’єктивною необхідністю
ефективного управління формуванням та використанням його фінансових ресурсів.
Метою
аналізу є оцінка і визначення шляхів оптимізації структури капіталу і
зобов’язань та ефективність вкладення фінансових ресурсів в активи банку, а
також визначення фінансової стабільності і надійності та узагальнююча оцінка і
прогноз майбутнього фінансового потенціалу.
Мета
аналізу пасивів банку конкретизується у таких завданнях:
Ø дослідження
та оцінка динаміки, складу та структури капіталу і зобов’язань;
Ø дослідження
та оцінка платоспроможності та достатності капіталу;
Ø дослідження
та оцінка кредитів і депозитів;
Ø дослідження
та оцінка обгрунтованості розподілу прибутку;
Ø узагальнююча
оцінка розміру та структури капіталу і зобов’язань та ефективності вкладення
фінансових ресурсів в активи банку;
Ø розробка
прогнозу конкурентоспроможності і розвідка фінансового потенціалу банку.
Загальна
оцінка динаміки, складу і структури пасивів балансу
Загальний
аналіз пасивів комерційного банку грунтується на застосуванні методик
горизонтального, вертикального, порівняльного та коефіцієнтного аналізу.
Горизонтальний
або трендовий аналіз дає можливість досліджувати динаміку капіталу і
зобов’язань в цілому і по окремих видах. Розраховуються темпи росту (приросту)
окремих показників за ряд періодів і визначаються загальні тенденції їх зміни
(або тренда).
Вертикальний
(або структурний) аналіз грунтується на структурному дослідженні окремих
показників пасивів. Визначається питома вага окремих структурних складових
капіталу і зобов’язань. Відображає структуру джерел фінансових ресурсів.
Горизонтальний
та вертикальний аналіз, при загальному вивченні зобов’язань і капіталу,
зазвичай, здійснюються одночасно.
Теоретичний
і методологічний аспекти аналізу власного капіталу
“Банківський
капітал - це кошти і виражена у грошовій формі частка майна, що
перебувають в розпорядженні банків та використовуються ними для здійснення
операцій з розміщення коштів та надання послуг з метою одержання прибутку.” [
13, с.123 ].
Найпоширенішою
є класифікація банківського капіталу за джерелом утворення:
·
залучений капітал – це грошові кошти
юридичних та фізичних осіб, залучені банком на вклади. Операції пов’язані із
залученням коштів на вклади, мають назву депозитних, а таке залучення –
депозитним;
·
запозичення коштів на міжбанківському
ринку, у ЦБ, або шляхом продажу власних боргових зобов’язань на грошовому ринку
називається позиковим. Спільним для залученого та позикового банківського
капіталу є те, що це чужі для КБ кошти, його зобов’язання перед вкладниками та
кредиторами;
·
власний капітал представляє собою
грошові кошти та виражену у грошовій формі частину майна, які належать його
власникам, забезпечують економічну самостійність і фінансову стійкість банку,
використовуються для здійснення банківських операцій та надання послуг з метою
одержання прибутку.
Сутність
функцій власного капіталу полягає в тому, що він слугує, насамперед, для
захисту інтересів вкладників, гарантування вкладів (чим вищий в країні рівень
розвитку гарантування вкладів та здійснення активних операцій, тим менші вимоги
до захисної функції власного капіталу і тим менша його сума може знаходитися в
обороті банку), і кредиторів банку, для покриття можливих збитків від
банківської діяльності.
Сутність
регулюючої функції полягає в тому, що через фіксацію розміру власного капіталу
регулюючі та наглядові органи впливають на діяльність КБ в цілому. Зокрема,
встановлення нормативу платоспроможності має на меті не допустити надмірну
мінімізацію комерційними банками власного капіталу заради максимізації
отримуваних доходів, знизити ризик банкрутства КБ та підвищити рівень захисту
інтересів вкладників і кредиторів.
Зрозуміти
сутність власного банківського капіталу дозволяє класифікація його за різними
ознаками (рис. 1.3).
Рис.
1.3. Класифікація видів власного капіталу комерційного банку.
Залежно
від організаційно-правової форми діяльності комерційного банку його власний
капітал поділяється на :
·
Акціонерний
– формується початково від випуску та розміщення акцій. У разі продажу акцій за
ціною, вище ніж номінальна вартість, засновники (акціонери) комерційного банку
одержують емісійний доход, який є складовою частиною власного капіталу.
·
Пайовий –
формується початково за рахунок внесків коштів та майна (паїв) у статний
капітал банку. Пайові комерційні банки організуються на засадах товариств з
обмеженою відповідальністю, в яких відповідальність кожного учасника обмежена
розміром його вкладу.
Власний
капітал у грошовій формі найбільш розповсюджений, універсальна і ліквідна,
тобто легко трансформується в інші форми.
Власний
капітал в матеріально-речовій формі формується у вигляді будівель, споруд,
обладнання тощо.
Власний
капітал у формі фінансових активів формується у вигляді внесків до нього акцій,
облігацій тощо.
Залежно
від форм власності розрізняються такі види власного капіталу комерційного
банку: приватний, заснований на власності фізичних осіб; колективний,
заснований на власності колективу, різних видів господарських товариств та
підприємств; державний, який на правах власності належить державі.
За
характером використання розрізняють власний капітал, що нагромаджується та,
що споживається. Перший використовується у виробничих цілях, тобто для
здійснення банківських операцій та надання послуг, а другий – споживається,
тобто використовується, зокрема, на матеріальне стимулювання і соціальний
розвиток колективу комерційного банку.
Виходячи
із характеру використання в банківській діяльності власний капітал комерційного
банку поділяється на робочий та неробочий. Робочим є власний
капітал, який приносить банкові доход, а неробочим – якщо вкладений в активи,
які не тільки не приносять банкові доход, а іноді фактично є збитками
комерційного банку.
Залежно
від способу розрахунку розрізняють балансовий та нормативний власний
капітал. Балансовий – розраховується як різниця між балансовою вартістю
активів та зобов’язаннями банку. Нормативний власний капітал використовується
органами нагляду для обчислення економічних нормативів діяльності комерційних
банків та деяких інших потреб.
1.4.2.
Аналіз активів банку
Мета
і завдання аналізу активів банку та його інформаційне забезпечення
Фінансовий
стан банку характеризується розміром і структурою капіталу і зобов’язань та їх
розміщення у його активах. Він проявляється у рівні ліквідності,
платоспроможності і фінансовій стійкості і визначає діяльність банку у
короткостроковій та довгостроковій перспективі.
Фінансовий
потенціал комерційного банку характеризується розміром та структурою його
необоротних активів, що формуються за рахунок готівкових фінансових ресурсів
(як власних, так залучених та позикових). Обгрунтоване оптимальне розміщення
фінансових ресурсів є одним з найважливіших принципів забезпечення фінансової
стабільності, платоспроможності і ліквідності банку.
Під керуванням активами
розуміють шляхи і порядок розміщення власних засобів. Стосовно комерційних
банків – це розподіл на готівку, інвестиції, позички й інші активи. Очевидним
рішенням проблеми розміщення коштів є “купівля” активів (надання позичок і
інвестицій), що можуть принести найвищий прибуток при тому рівні ризику, на
який здатно піти керівництво банку.
Аналіз активів комерційного
банку припускає аналіз структури його активних операцій і оцінку економічної
діяльності і ризикованості окремих операцій. Аналізуючи напрямки використання
засобів, порівнюють отриману інформацію з аналогічними даними інших банків, а
також відзначають зміни протягом досліджуваного інтервалу часу. Кількісний
аналіз на підставі даних балансу комерційного банку й аналітичного обліку є
одним з основних етапів аналізу структури активів. При цьому визначають питому
вагу різних статей активу балансу і їхню значимість для банку.
Не зважаючи на загальні
тенденції в складі і структурі активів, кожний банк повинен прагнути до
створення раціональної структури активів, яка залежить насамперед від якості
активів. Якість активів визначається їхньою ліквідністю, обсягом ризикових
активів, питомою вагою критичних і неповноцінних активів, обсягом активів, що
дають дохід.
Необхідно знати долю виданих позичок
у всіх притягнутих банком засобах, щоб правильно оцінити кредитну політику
комерційного банку. Одним із важливих етапів аналізу активних операцій є оцінка
їхньої ризикованості. Необхідно оцінити методи керування активними операціями і
з’ясувати,
чи досить створено в банку резервів. Тому активи банку можна класифікувати з
погляду ступеня ризику. Необхідний також і якісний аналіз кредитних вкладень
комерційного банку, що припускає детальний розгляд кожного кредитного договору
окремо, термінів, сум, об’єктів кредитування,
можливих ризиків. Аналіз таких даних дозволяє робити висновки про якість
кредитного портфеля.
Для забезпечення щоденної
спроможності банку відповідати за своїми зобов’язаннями
структура активів комерційного банку повинна відповідати якісним вимогам
ліквідності. За цією метою всі активи банку розділяються на групи за ступенем
ліквідності, залежно від терміну погашення. Активи банку поділяються на
високоліквідні активи (тобто активи, що забезпечують миттєву ліквідність),
ліквідні активи, активи довгострокової ліквідності.
“Активи
– це ресурси, що контролюються банком як результат минулих подій, використання
яких, ймовірно, сприятиме в майбутньому зростанню економічної вигоди.” [
32, с.80 ].
Це економічні ресурси, що перебувають у розпорядженні банку, використання яких,
ймовірно, принесе в майбутньому доход.
Активи
виступають у вигляді:
-
готівки в національній або іноземній
валюті в касі банку;
-
фінансування капітальних вкладів;
-
вкладення ресурсів в цінні папери;
-
придбання іноземної валюти;
-
витрати держбюджету;
-
кредитні операції;
-
дебіторська заборгованість;
-
основні засоби;
-
господарчі витрати, тощо.
До активів миттєвої ліквідності
(високоліквідних) належать: готівка і прирівняні до неї кошти, кошти на
рахунках у центральному банку, державні боргові зобов’язання,
кошти на коррахунках, вкладення в облігації внутрішньої валютної позики, за
відрахуванням коштів, які надходять на оплату валютних акцій, і коштів, які
надходять на коррахунки банку від реалізації цінних паперів. Ці кошти належать
до ліквідних, оскільки підлягають у разі потреби негайному вилученню з обороту
банку.
До складу ліквідних активів
належать, окрім перерахованих високоліквідних активів, усі кредити, видані
кредитною організацією в національній та в іноземній валютах, із терміном погашення
протягом найближчих 30 днів (крім пролонгованих хоча б один раз і знову виданих
кредитів на погашення раніше виданих позичок), а також інші платежі на користь
кредитної організації, які підлягають перерахуванню протягом найближчих 30 днів
(дебітори, а також суми переплати, які підлягають поверненню кредитній
організації на звітну дату з фонду обов’язкових
резервів).
До активів довгострокової
ліквідності належать всі кредити, видані кредитною організацією в національній
та іноземній валюті, із залишковим терміном погашення понад рік, а також 50%
гарантій і поручництв, виданих банком на термін дії понад рік, кредити
прострочені, за відрахуванням позичок, гарантованих урядом, під заставу цінних
паперів, під заставу дорогоцінних металів.
Встановлюючи раціональну
структуру активів, банк повинен виконувати вимоги до ліквідності і, отже, мати
достатній розмір високоліквідних, ліквідних та довгостроково-ліквідних засобів
стосовно зобов’язань, з урахуванням їхніх термінів,
сум і типів, і виконувати нормативи миттєвої, поточної та довгострокової
ліквідності.
Норматив миттєвої ліквідності
розраховується як відношення суми високоліквідних активів банку до суми її
зобов’язань
по рахунках до запитання.
Норматив поточної ліквідності
являє собою відношення суми ліквідних активів кредитної організації до суми
його зобов’язань
по рахунках до запитання і на термін до 30 днів.
Норматив довгострокової
ліквідності визначається як відношення виданих банком кредитів з терміном
погашення понад рік до капіталу кредитної організації і зобов’язань
понад рік.
Ці нормативи застосовуються в
процесі управління активами. Але найголовніше для побудови раціональної
структури активів банку – витримати співвідношення між ліквідними і сумарними
активами.
Зважування активів за ступенем
ризику провадиться шляхом множення залишку коштів на відповідному балансовому
рахунку (рахунках) або їхньої частини на коефіцієнт ризику (у %), поділений на
100. Практично всі банківські активи піддаються певному ризику. Ступінь ризику
своїх активів банк повинен визначати і підтримувати на рівні, який відповідає
чинному законодавству і політиці банку щодо цього. На підставі результатів
вивчення структури активів банку можна аналізувати різні види ризику.
Метою
аналізу активів банку є, з одного боку оцінка раціональності фактичної
структури активів з точки зору забезпечення прибутковості та стабільності
роботи банку, а з іншого визначення шляхів її оптимізації і узагальнюючої
оцінки, прогнозу майбутніх результатів діяльності і фінансового потенціалу
банку.
Мета
аналізу активів банку конкретизується у таких завданнях:
Ø дослідження
та оцінка динаміки складу, обсягів та структури активів;
Ø дослідження
та оцінка динаміки складу, обсягів і структури доходних і недоходних активів;
Ø дослідження
та оцінка якості активів;
Ø дослідження
та оцінка якості “кредитного портфеля” за класифікаційними видами кредитів;
Ø дослідження
та оцінка “портфелю цінних паперів”;
Ø дослідження
та оцінка іммобілізованих активів в дебіторську заборгованість, капітальні
вкладення та інше;
Ø узагальнююча
оцінка активів і визначення шляхів оптимізації їх структури.
Інформаційне
забезпечення аналізу активів складається з:
Ø правової
інформації, що міститься в законах, які регулюють економічну діяльність банку;
Ø директивна
інформація, що містить у постановах Кабінету Міністрів, Центральних банків,
наказів Міністерства фінансів та інших міністерств і відомств;
Ø нормативно-довідкова
інформація, що міститься у збірниках галузевих. Відомчих, міжгалузевих
нормативів, каталогах, проспектах тощо;
Ø інформація
бізнес-планів та прогнозів;
Ø обліково-економічна
інформація, яка є основним видом фактографічної інформації.
Головним
джерелом даних для проведення фінансового аналізу банку є, як зазначалося
раніше, його баланс, у якому відображено всю інформацію про наявність фінансового
та нерухомого майна, власником якого є банк; обсяг та склад зобов’язань
контрагентів перед банком та зобов’язань банку перед контрагентами.
Актив
балансу розглядається як з точки зору складу та цільового використання
фінансових ресурсів за об’єктами їх розміщення в активах банку, так і з точки
зору витрат, що є наслідком здійснення фінансових операцій банку з метою
отримання доходів. Ці напрямки досліджень дозволяють оцінити ліквідність та
доходність банку.
У
процесі аналізу слід заважити на те, що загальна вартість активів банку
визначається за балансом як різниця між сумою залишків усіх категорій активів
та сумою усіх резервів, створених під можливі збитки від кредитно-інвестиційних
та інших видів діяльності банку.
У
балансовому звіті і примітках комерційного банку активи згруповано за цільовим
використанням та ступенем ліквідності.
Першим
джерелом на випадок вилучення депозитів і для задоволення початкових потреб
клієнтів є готівка. До цієї групи активу належать – валюта, монети і банківські
метали, дорожні та інші чеки, кошти на кореспондентських рахунках в
Центральному банку. Банки зацікавлені тримати мінімально допустиму суму,
оскільки запас готівкових коштів не приносить доходу або забезпечую невеликий
відсотковий доход. Актив у вигляді готівки задовольняє потреби банку у
ліквідних коштах, тобто в коштах, які необхідні для покриття непередбачених та
термінових зобов’язань.
Аналіз
динаміки, складу і структури активів банку
Дослідження
активів банку полягає у використанні аналітичних прийомів, спрямованих на
визначення загального обсягу коштів, які знаходяться у розпорядженні банку, їх
структури і динаміки в аналітичному періоді.
Загальний
аналіз активів банку грунтується на застосуванні методик вертикального та
горизонтального аналізу (як і при аналізі пасивів), які передбачають
обчислення та подальшу оцінку наступних показників:
§ процент
співвідношення окремих показників з агрегованим показником;
§ абсолютні
зміни кінцевих показників порівняно з початковими (базисними);
§ темпи
росту або приросту показників в аналітичному періоді.
В
процесі вертикального або структурного аналізу активів визначається питома вага
активів за їх цільовим використанням, ступенем ліквідності, рівнем доходності,
а також склад та структура кожного виду активів. Результат цього аналізу
використовується в процесі оцінки якості складу активів та їх оптимізації.
Горизонтальний
або трендовий аналіз дає змогу вивчити динаміку активів в цілому і окремих їх
видів у часі, визначити певні тенденції їх зміни або тренда.
Аналіз
якості активів
Метою
аналізу якості активів є визначення їх життєздатності і правильності
відображення їх вартості у звітному банку.
Якісний
склад активів характеризується співвідношенням продуктивних і непродуктивних
активів і витрат на власні потреби. До продуктивних активів відносяться усі
операції з клієнтурою та контрагентами банку за кредитно-інвестиційною
системою. До непродуктивних відносяться капіталізовані активи, нематеріальні
активи, дебіторська заборгованість, та збитки. Це вказує на те, що основним
видом діяльності комерційного банку є формування та розміщення
кредитно-інвестиційних ресурсів і показником активності банку слугує питома
вага кредитно-інвестиційного портфеля у його активах.
Характер
кредитно-інвестиційної політики впливає на прибутковість та ліквідність
комерційного банку. Підвищення питомої ваги кредитно-інвестиційних вкладень у
загальних активах свідчить про те, що комерційний банк намагається підвищити
прибутковість активів, нехтуючи їх ліквідністю.
Для
оцінки якості активів слід зважити на їх ризикованість, яка залежить від обсягу
розміщення коштів в активах. З цією метою активи банку слід розраховувати,
зважаючи на коефіцієнти їх ризиків, тобто можливість втрати частини їх вартості
внаслідок тієї чи іншої активної операції. Активи банку в залежності віл
ступеню ризику вкладення й їх можливого обесцінювання поділяються на 5 груп,
для яких устанавлюються відповідні коефіцієнти ризику (Додаток №1).
За
ступенем ризику вкладень та можливості втрати частини їх вартості активи
комерційного банку розподіляються на 5 груп з коефіцієнтами ризику від нуля до
одиниці .
Основними
показниками, які дозволяють оцінити достатність високоліквідних активів для
забезпечення ліквідності комерційного банку, є коефіцієнт миттєвої ліквідності
та коефіцієнт співвідношення високоліквідних активів і робочих активів банку.
Коефіцієнт
миттєвої ліквідності обчислюється як відношення суми коштів на коррахунках та в
касі до коштів, залучених банком на поточні рахунки:
К
мл = (К кр +К к ) / К пр * 100%
де
К мл – коефіцієнт миттєвої ліквідності, % ;
К кр –кошти на кореспондентських рахунках в інших банках, руб. ;
К к – кошти в касі банку, руб. ;
К пр – кошти залучені банком на поточні рахунки, руб.
Коефіцієнт
миттєвої ліквідності показує, яку частину залучених на поточні рахунки коштів
банк може сплатити у терміновому порядку.
Коефіцієнт
співвідношення суми високоліквідних активів і робочих активів банку
характеризує питому вагу високоліквідних активів банку в робочих активах:
К
ВА = ВА / РА * 100%
де КВА –
коефіцієнт співвідношення суми високоліквідних активів і робочих активів
банку, %;
ВА
– сума високоліквідних активів, руб.;
РА –
сума робочих активів банку, руб.
Робочі
активи включають кошти на коррахунках, в касі, вкладені в майно, розміщенні в
інших банках, цінних паперах, надані кредити та інші активи, що дають доход
банку.
При
оцінці цих коефіцієнтів необхідно пам’ятати, що надто високі значення їх
негативно впливають на доходність банку, а занадто низькі свідчать про
погіршення надійності банку.
1.5.
Аналіз ліквідності комерційного банку в ПМР
Значення,
мета, завдання і інформаційні джерела аналізу ліквідності банку
Успіх
роботи комерційного банку гарантують три взаємозалежних фактори:
1.
Висока доходність (прибутковість)
банківської справи, що створює можливість виплати дивідендів акціонерам банка,
збільшення його капіталу, створення необхідних страхових резервів, фонд
розвитку т.і.
2.
Ліквідність, тобто можливість швидкого
перетворення його активів в платіжні засоби для своєчасного повернення своїх
боргових обов’язків.
3.
Платоспроможність , тобто здатність в
необхідні строки і в повному обсязі відповідати по своїм зобов’язанням перед
кредиторами.
Банківська
ліквідність залежить від структури та стабільності депозитної бази банку,
достатності капіталу, якості активів, фінансового стану позичальників,
репутації банку, яка впливає на здатність швидкого запозичення коштів на ринку.
На рівень ліквідності банку впливає комплекс чинників загальноекономічного
характеру, таких як грошово-кредитна політика, стан грошового обігу, можливість
запозичення коштів в ЦБ, регулятивні обмеження в країні тощо.
Ліквідність
комерційного банку - це здатність банку вчасно погасити свої фінансові
зобов'язання за рахунок наявних у нього наявних коштів, продажу активів чи
мобілізації ресурсів з інших джерел. Однією з центральних завдань управління
комерційним банком є підтримка оптимального співвідношення між ліквідністю
банку і його прибутковістю, прибутковістю його операцій. Вимоги підтримки
ліквідності вступають у протиріччя з задачею максимізації доходу на одиницю
активів; тому так важливо оптимальне сполучення надійності дій разом із
забезпеченням прибутковості від операцій.
З обліком цього у
світовій банківській теорії і практиці ліквідність прийнята розуміти як «запас»
чи як «потік». При цьому ліквідність як «запас» містить у собі визначення рівня
можливості комерційного банку виконувати свої зобов'язання перед клієнтами у
визначений конкретний момент часу шляхом зміни структури активів на користь
їхніх високоліквідних статей за рахунок наявних у цій галузі невикористаних
резервів.
Ліквідність як
«потік» аналізується з погляду динаміки, що припускає оцінку здатності
комерційного банку протягом визначеного періоду часу змінювати сформований
несприятливий рівень ліквідності чи запобігати погіршенню досягнутого,
об'єктивно необхідного рівня ліквідності (зберігати його) за рахунок
ефективного управління відповідними статтями активів і пасивів, залучення
додаткових позикових коштів, підвищення фінансової стійкості банку шляхом
зростання доходів.
Таким чином,
кожен комерційний банк повинен самостійно забезпечувати підтримку своєї
ліквідності на заданому рівні на основі як аналізу її стану, що складається на
конкретні періоди часу, так і прогнозування результатів діяльності і проведення
в наступному науково обґрунтованої економічної політики в області формування
статутного капіталу, фондів спеціального призначення і резервів, залучення
позикових коштів сторонніх організацій, здійснення активних кредитних операцій.
Крім того,
діяльність комерційних банків, що виступають посередниками між тими, хто має у
своєму розпорядженні грошові кошти у вигляді заощаджень, і тими, хто в них
бідує, полягає в тому, щоб раціонально залучати ці кошти і надавати їх у
позичку або інвестувати по більш високих ставках для забезпечення загальної
прибутковості, у тому числі одержання прибутку.
Для здійснення
операційної діяльності, зв'язаної з залученням коштів і їхнім розміщенням в
умовах ринкової невизначеності майбутнього попиту і надходжень наявних коштів
за певний період, банку потрібні кошти в їхній ліквідній формі, тобто такі
активи, що могли б бути легко і швидко перетворені в готівку з невеликим
ризиком утрат чи узагалі без нього.
Таким чином, ліквідність комерційного банку – це можливість
використовувати його активи в якості наявних коштів чи швидко перетворювати їх
у такі.
Комерційний банк
вважається ліквідним, якщо суми його наявних коштів і інших ліквідних активів,
а також можливості швидко мобілізувати кошти з інших джерел достатні для
своєчасного погашення боргових і фінансових зобов'язань. Крім того, ліквідний
резерв необхідний для задоволення практично будь-яких непередбачених фінансових
нестатків: укладання вигідних угод по кредиту чи інвестуванню; на компенсування
сезонних і непередбачених коливань попиту на кредит, заповнення коштів при
несподіваному вилученні внесків і т.д.
Велике,
а часом і вирішальне значення в управлінні фінансами грає швидкість проходження
коштів між різними банківськими службами і філіями. Наявність надійної системи,
що дозволяє здійснювати взаємозалік таких коштів, підвищує швидкість, зменшує
об'єми перекладних коштів, сприяє оптимізації внутрібанківських потоків коштів
- а виходить, збільшує ліквідність банку.
Поняття
ліквідності банку тісно пов’язане з ліквідністю його балансу. Ліквідність
балансу визначається співвідношенням вимог (статей активу) та зобов’язань
(статей пасиву). Оскільки баланс складається на певну дату, то ліквідність
балансі є оцінкою стану банківської ліквідності на визначену дату. Отже,
ліквідність банківського балансу є складовою частиною ліквідності банку. Водночас
ліквідність балансу є лише необхідною, але не достатньою умовою ліквідності
банку.
Поняття
ліквідності пов’язується з активами банку. Під ліквідністю активів розуміють їх
здатність швидко та без суттєвого зниження вартості перетворюватися в грошову
форму. За ступенем ліквідності (тобто легкості перетворення у грошові кошти)
банківські активи поділяють на групи.
1.
Високоліквідні активи –
активи, які знаходяться в готівковій формі або можуть бути швидко реалізовані
на ринку. Це – готівкові кошти, дорожні чеки, банківські метали, кошти на
рахунках в інших банках, державі цінні папери.
2.
Ліквідні активи –
активи, які можуть бути перетворені в грошову форму протягом певного періоду
часу (наприклад 30 днів). До цієї групи відносять платежі на користь банку з
термінами виконання в зазначений період, такі як кредити, в тому числі і
міжбанківські, дебіторська заборгованість, інші цінні папери (крім
високоліквідних), які обертаються на ринку.
3.
Низьколіквідні активи –
прострочені, пролонговані та безнадійні кредити, безнадійна дебіторська
заборгованість, цінні папери, які не обертаються на ринку, господарські
матеріали, будинки, споруди та інші основні фонди.
Попит
на ліквідні засоби в банках підвищується з таких основних причин:
Ø Зняття
клієнтами коштів зі своїх рахунків;
Ø Надходження
кредитних заявок, які банк вирішує задовольнити;
Ø Настання
строків погашення заборгованості за позиками, одержаними банком;
Ø Настання
термінів платежів до бюджету;
Ø Виплата
дивідендів акціонерам.
Отже,
потреба в ліквідних коштах може виникнути як при здійсненні пасивних операцій
банку, так і внаслідок проведення активних операцій, якщо рішення про
розміщення коштів приймається раніше, ніж знайдено відповідні джерела
фінансування.
Джерелами
покриття потреби в ліквідних коштах є наступні:
Ø Настання
строків погашення наданих банком кредитів;
Ø Продаж
активів;
Ø Доходи
від надання недепозитних банківських послуг;
Ø Залучення
депозитних вкладів від фізичних та юридичних осіб;
Ø Запозичення
коштів на грошовому ринку.
Джерела
поповнення ліквідних коштів поділяються на внутрішні та зовнішні. До внутрішніх
джерел належать накопичені ліквідні активи. Величину яких можна визначити за
балансом. Перетворення активів банку в ліквідну форму (готівкові чи
безготівкові кошти) може відбуватися автоматично з настанням строків погашення
кредитів чи цінних паперів, сплати відсотків за користування кредитом,
повернення дебіторської заборгованості, одержання дивідендів від пайової участі
в інших підприємствах тощо. Цей процес банк може достатньо точно передбачити та
спланувати.
До
зовнішніх джерел поповнення ліквідних коштів належать залучення депозитів та
запозичення на грошовому ринку. На вибір зовнішніх джерел поповнення
ліквідності впливають такі характеристики, як доступність, відносна вартість
коштів, терміновість та тривалість потреби в ліквідних засобах, правила
регулювання, обмеження. Основними джерелами запозичення ліквідних коштів для
банків є міжбанківські позики, угоди РЕПО, депозитні сертифікати, позики в
євровалюті та механізм рефінансування операцій комерційного банку центральним
банком. Підтримання ліквідності за рахунок зовнішніх джерел супроводжується
ризиком зміни відсоткових ставок.
Через
високу вартість внутрішніх джерел та значну ризикованість зовнішніх джерел
поповнення ліквідних коштів на практиці більшість банків зупиняють свій вибір
на компромісному варіанті. В такому разі частина попиту на ліквідні засоби
задовольняється за рахунок внутрішніх джерел, а решта – за допомогою проведення
операцій запозичення коштів на ринку (зовнішніх джерел).
Сутність
проблеми банківської ліквідності полягає в тому, що попит на ліквідні засоби
рідко дорівнює їх пропозиції в будь-який момент часу, тому банк постійно має
справу або з дефіцитом ліквідних коштів, або з їх надлишком. Дефіцит ліквідних
засобів призводить до порушення нормативних вимог центральних банків, штрафних
санкцій і – що найбезпечніше для банку – до втрати депозитів.
Надмірна
ліквідність породжує дилему “ліквідність – прибутковість”, адже найбільш
ліквідні активи не генерують доходів. Якщо фактична ліквідність значно
перевищує необхідний рівень або встановлені нормативи, то діяльність банку
негативно оцінюється акціонерами з погляду не повністю використаних можливостей
для отримання прибутку.
Банківська
ліквідність відіграє життєво важну роль як у діяльності самих банків, так і у
фінансовій системі країни. Без ліквідності банк не може виконувати свої функції
і проводити операції з обслуговування клієнтів, тому вирішення проблем
ліквідності повинно мати найвищий пріоритет у роботі банку. Щоденна робота з
підтримки достатнього рівня ліквідності є неодмінною умовою самозбереження та
виживання банку. Недостатній рівень ліквідності часто стає першою ознакою
наявності у банка серйозних фінансових труднощів.
З
огляду на винятково важливу роль ліквідності в життєдіяльності банку та
підтримці рівноваги банківської системи в цілому в багатьох країнах органами
банківського нагляду та законодавством передбачено встановлення нормативів
ліквідності. Банки зобов’язані підтримувати показники ліквідності не нижчими
від певного рівня (нормативу), що визначається з урахуванням нагромадженого
досвіду та конкретних економічних умов у країні.
Дотримання
нормативів є необхідною, але не достатньою умовою ефективного управління
ліквідністю. З банківською ліквідністю пов’язане широке коло питань, які не
можуть бути вирішені лише встановленням мінімальних вимог до рівня ліквідних
коштів. Ефективність процесу управління банківською ліквідністю оцінюється за
двома основними характеристиками: швидкістю перетворення активів у грошову
форму і задоволення потреби в готівкових коштах (часовий компонент) та вартістю
підтримки певного рівня ліквідності (вартісний компонент). Адже найбільш
стабільні джерела коштів потребують найвищих витрат, а найбільш ліквідні активи
– непрацюючі та низькодоходні.
Метою
аналізу ліквідності банку є оцінка та прогнозування можливостей банку щодо
своєчасного виконання своїх зобов’язань за умови збереження достатнього рівня
прибутковості. Перед банком постає завдання пошуку оптимального співвідношення
між активами і зобов’язаннями як з погляду забезпечення потреб ліквідності, так
і щодо їх доходності та вартості.
Завдання
аналізу ліквідності банку:
Ø
Визначення фактичної ліквідності;
Ø
Оцінювання відповідності фактичних
значень нормативам ЦБ;
Ø
Виявлення чинників, які викликали
відхилення фактичних значень показників ліквідності від нормативних вимог;
Ø
Аналіз стабільності ресурсної бази
банку;
Ø
Прогнозування потреби банку в ліквідних
коштах;
Ø
Порівняльний аналіз вартості та
доступності альтернативних джерел поповнення ліквідних коштів;
Ø
Аналіз різних напрямів розміщення
надлишкових ліквідних коштів;
Ø
Інваріантний аналіз ліквідності банку за
різних сценаріїв розвитку подій.
Для
клієнтів та партнерів банку сигналами, що свідчать про зниження його
ліквідності, може бути відмова надати потенційно вигідний кредит, великі обсяги
й висока частота запозичень на міжбанківському ринку та в центральному банку,
продаж високоліквідних цінних паперів, продаж активів зі збитками для банку.
Основним
джерелом аналізу ліквідності є щоденний та місячний баланс банку. За даними
балансу ЦБ щодня контролює виконання обов’язкових нормативів ліквідності.
Оскільки
ліквідність залежить від якості активів, структури пасивів, достатності
капіталу, фінансового стану позичальників, то в процесі аналізу
використовуються досить різноманітні інформаційні джерела. В цілому
інформаційна база складається з :
1)
внутрішньобанківська інформація –
звітність про депозитну діяльності банку, звітність про стан кредитного
портфелю банку, звітність про портфель цінних паперів, про формування резервів
на покриття ризиків за активними операціями, кредитні договори, інформація про
прострочені, пролонговані та реструктуризовані кредити. Минула інформація про
повернення кредитів позичальника, дані про рух коштів за рахунками клієнтів
тощо;
2)
інформації, одержаної безпосередньо від
клієнтів та контрагентів банку, та офіційних повідомлень – фінансові звіти
позичальників та емітентів цінних паперів, кредитні заявки, офіційні
повідомлення про реструктуризацію цінних паперів, повідомлення клієнтів про
наміри дострокового вилучення депозитів, офіційні повідомлення про злиття,
реорганізацію чи банкрутство клієнтів чи контрагентів, прохання позичальників
про пролонгацію чи реструктуризацію кредитів, попередження про зняття коштів з
клієнтських рахунків і тощо;
3)
зовнішніх джерел – рейтингів,
статистичних збірників, повідомлень інформаційних агенцій чи засобів масової
інформації тощо.
Комплексний
аналіз всіх інформаційних джерел дозволить банку не лише аналізувати наявність
ліквідних коштів, але й найбільш об’єктивно і точно прогнозувати потребу в
ліквідних коштах на перспективу.
Аналіз
коефіцієнтів ліквідності
Першим
етапом аналізу ліквідності банку є виявлення того. Наскільки банк дотримується
нормативів ліквідності, установлених Центральним банком, в даному випадку ПРБ
(Придністровським Республіканським банком). Це дозволяє здійснювати контроль за
ліквідністю банків та підтримувати необхідний рівень ліквідності банківської
системи в цілому. Здебільшого з цією метою застосовується метод коефіцієнтів,
який дозволяє не тільки оцінити рівень ліквідності окремого банку, але й
здійснювати порівняльний аналіз ліквідності різних за розмірами банків.
Метод
коефіцієнтів дозволяє виявити кількісний зв’язок між різними рахунками, групами
та розділами балансу. В такий спосіб визначають питому вагу окремих балансових
рахунків чи груп рахунків в загальному обсязі активів (пасивів) або окремих
груп та розділів балансу.
Встановлені
слідуючи нормативи ліквідності:
Ø норматив
миттєвої ліквідності;
Ø норматив
загальної ліквідності;
Ø норматив
співвідношення високоліквідних та робочих активів.
Згідно
з Інструкцією ПРБ від 26.06.2002р. №1 “ Про порядок регулювання діяльності
банків та кредитних установ”, з метою контролю стану ліквідності банку
встановлюються нормативи ліквідності (миттєвої, поточної, довгострокової
ліквідності – директивні, загальної ліквідності – оціночний) [ 3, с.12 ].
Норматив
миттєвої ліквідності (Н2.1.)
визначається як відношення суми високоліквідних активів банку до суми зобов’язань
по рахункам до запитання:
Н2.1.=
ЛАм / ОВм х100%, де
ЛАм
– високоліквідні активи, які розраховуються як сума залишків на рахунках : 1011,
1012, 1013, 1014, 1015, 1016, 1017, 1021, 1022, 1023(врозрахунок
приймається 70% коштів, які знаходяться на балансовому рахунку),
1024,
1026, 1812 ( в розрахунок
включається тільки філіями – банків нерезидентів).
Високоліквідні
активи зменьшуються на грошові засоби, які знаходяться на рахунках:
-
1021, 1022, 1023, 1024
в частці сум, на які накладений арест;
-
1022, 1023, 1024
в неплатоспроможних банках;
-
1021
на суму незнижаємого щалишку по рахунку, у відповідності з укладеним договором;
-
2091
в частці засобів, зписаних з рахунків клієнтів, но не проведених по коррахунку
банку.
ОВм
– зобов’язання до запитання: 2021,
2022, 2027, 2091, 2092, 2093, (2094-1094) (в
розрахунок приймається сума засобів по рахунку 2094, зменшена на суму засобів
рахунка 1094 в частці засобів заліку взаємних вимог між підприємствами та
організаціями), 2096,
(2170-1180) ( в розрахунок
приймається тільки позитивна сума), 2181, 2182, 2183, 2186,
2187, 2188, 2189, 2191, 2192, 2199, 2211, 2212, 2213, 2214, 2215, 2216, 2217,
2218, 2219, 2221, 2222, 2223, 2224, 2225, 2228, 2229, 2231
(
береться в розхрахунок в частці коштів до запитання), 2232
(суми
в частці ощадних сертифікатів не погашених в строк), 2311,
2391, 2392, 2393, (2651, 2652, 2653, 2655, 2656, 2657, 2658, 2659, 2661, 2666)
(в
розрахунок беруться тільки засоби до запитання), 2665
(
в розрахунок приймаються дивіденди, які належить виплатити акціонерам, якщо
рішення про віплату дивідендів затверджено зборами акціонерів банку), часть
6014
(
в розрахунок береться 50% вимог по викупу цінних паперів по зворотній частці
операцій РЕПО), 2812
(
філіями банків-нерезидентів), (2101, 2102, 2103,
2105, 2231, 2241, 2242, 2243, 2244, 2245, 2246, 2251, 2252, 2253, 2254, 2255,
2261, 2262, 2263, 2264, 2271, 2272, 2273, 2274)
(
в розрахунок беруться суми, по яким вимоги наступили, але клієнтами банків ще
не запитані), 2756, 2777.
Мінімально
припустиме значення норматива Н2.1. встановлений в розмірі 20%.
Норматив
поточної ліквідності банку (Н2.2.) визначається
як відношення суми ліквідних активів банку до суми зобов’язань
банку по рахункам до запитання та настрок до 30 днів:
Н2.2.
= ЛАт / ОВт х 100%, де
ЛАт
– ліквідні активи, які розраховуються як сума
високоліквідних активів та залишків на рахунках: 1202,
1203, 1204, (1212, 1213, 1214), 1301, 1302, 1303, 1304, 1305, 1306, 1307, 1308,
(1311, 1312, 1313, 1314, 1315, 1316, 1317, 1318, 1319, 1331, 1332, 1333, 1334,
1335, 1336, 1337, 1338, 1339, 1351, 1352, 1353, 1354, 1355, 1356, 1357, 1358,
1359, 1371, 1372, 1373, 1374, 1375, 1376, 1377, 1378, 1379, 1431, 1432, 1433,
1434, 1435, 1436), (1101, 1102, 1104).
ОВт
– зобов’язання
до запитання та на строк до 30 днів: 2021, 2022, 2027,
2091, 2092, 2093, (2094-1094), 2096, 2101, (2170-1180), 218, 2182, 2183, 2186,
2187, 2188, 2189, 2191, 2192, 2199, 2211, 2212, 2213, 2214, 2215, 2216, 2217,
2218, 2219, 2221, 2222, 2223, 2224, 2225, 2228, 2229, 2231, 2232, 2241, 2242,
2243, 2244, 2245, 2246, 2311, 2312, 2313, 2314, 2315, 2391, 2392, 2393, 2651,
2652, 2653, 2655, 2656, 2657, 2658, 2659, 2661, 2665, 2666, 2801, 2812, 100%
(2102, 2103, 2104, 2105, 2251, 2252, 2253, 2254, 2255, 2261, 2262, 2263, 2264,
2271, 2272, 2273, 2274, 2332, 2333, 2334, 2352, 2353, 2354, 2372, 2373, 2374,
2481, 2482), 10% (2102, 2103, 2104, 2105, 2251, 2252, 2253, 2254, 2255, 2261,
2262, 2263, 2264, 2271, 2272, 2273, 2274, 2332, 2333, 2334, 2352, 2353, 2354,
2372, 2373, 2374), (2740, 2750), (2770, 2780), 6341, 6351, 6353.
Сума
зобов’язань
до запитання та на строк до 30 днів (ОВт) зменшується на суми які підлягяють
виплаті більш ніж через 30 днів, частина рахунків: 2651,
2652, 2653, 2655, 2656, 2657, 2658, 2659.
Мінімально
припутсиме значення норматива Н2.2. встановлено в розмірі 50%.
Норматив
довгострокової ліквідності (Н2.3.)
визначається як відношення всієї заборгованості банку більше року до власного
капіталу банку, а також зобов’язаннями банку по депозитним рахункам, отриманним
кредитам та іншим борговим зобов’язанням строком погашення більше року:
Н2.3.
= (Крд / К+ОД) х 100%, де
Крд
– кредити, видані банком. Розміщенні депозити із залишившимся строком погашення
більше року, враховуючи відсоткові та безвідсоткові: частина рахунків 1351,
1352, 1353, 1354, 1355, 1356, 1357, 1358, 1359, 1371, 1372, 1373, 1374, 1375,
1376, 1377, 1378, 1379, (1391, 1392, 1393, 1394, 1395, 1396, 1397, 1398, 1399,
1437, 1411, 1412, 1413, 1414, 1415, 1416, 1417, 1418, 1419), 1431, 1432, 1434,
1435, 1436, 1438, 1802, 1803.
ОД
– зобов’язання
банку по кредитам та депозитам,отриманім банком, а також по випущеним в обіг
цінним паперам банка строком погашення більше року: часть рахунків 2103,
2104, (2231, 2232), 2261, 2263, 2264, 2271, 2272, 2273, 2274, 2352, 2353, 2354,
2372, 2373, 2374, 2802, 2803.
Максимально
припустиме значення норматива Н2.3. встановлено в розмірі 120%.
Норматив
загальної ліквідності (Н2)
визначають як відсоткове співвідношення ліквідних активів та сумарних активів
банку:
Н2
= ( ЛАт / (А-Ро) ) х100%, де
А
– загальна сума всіх активів по балансу банку, за мінісом залишків на рахунках:
1666,
3091, 1701, 1702, 1703, 1711, 1712, 1713, 1714, 1715, 1716, 1717, 1718, 1719,
1721, 1722, 1723, 1724, 1725, 1726, 1727, 1728, 1741, 1742, 1743, 1744, 1745,
1746, 1747, 1748, 1749, 1751, 1752, 1753, 1754, 1755, 1756, 1757, 1758, 1759,
1771, 1772, 1773, 1774, 1775, 1776, 1777, 1778, 1779, 1781, 1782, 1783, 1784,
1785, 1786, 1787, 1788, 1789, 1811, 1812, 1802, 1803, контр-рахунок 3054,
контр-рахунок 3055, 1642, 1643, 1644, 1645, 1646, 1647, 1648, 1649, 1621,
рахунки Класу V.
Ро
– обов’язкові резерви банку рахунок 1501
та частина рахунку 1021
в частці засобів незнижаємого залишку фонду страхування банківських вкладів
(депозитів) громодян банками (кредитними установами) ПМР.
Рекомендуєме
мінімально припустиме значення Н2 – 20%.
Аналіз
банківської ліквідності за методом коефіцієнтів є традиційним підходом до
оцінювання рівня забезпеченості банку ліквідним коштам. У процесі аналізу
можуть додатково використовуватися й інші коефіцієнти, що характеризують ліквідність
банку та чинників, які на неї впливають. Це:
1.
Коефіцієнт співвідношення активів і
зобов’язань банку з однаковими строками погашення. Здебільшого
цей коефіцієнт аналізують в діапазонах до 1 місяця (поточна ліквідність) та до
3 місяців (короткострокова ліквідність). Якщо обчислення значення близькі до
одиниці, то це означає, що банк дотримується принципу відповідності між
строками залучення пасивів та розміщення активів.
2.
Коефіцієнт довгостроковості (ресурсної)
ліквідності обчислюється як співвідношення довгострокових
вкладень і довгострокових зобов’язань. Оскільки банки часто трансформують
короткострокові зобов’язання в довгострокові активи (які є найбільш дохідними,
ніж короткострокові), то значення цього коефіцієнта часто перевищує одиницю.
Вище значення означає і вищий ризик. Прийнятим вважається значення коефіцієнта
120%.
3.
Коефіцієнт співвідношення ліквідних та
загальних активів. В стабільних економіках значення
цього показника становить 20-30%.
4.
Коефіцієнт співвідношення позик і
депозитів визначається як відношення всіх активів
з нормальним ризиком (включаючи позики, авізо, дисконти) до основних депозитів.
Прийнятим вважається рівень 70-80%, який вказує на помірне співвідношення між
ліквідністю та дохідністю.
5.
Коефіцієнт відношення таких активів як
готівка в касі і прирівняні до неї кошти та сальдо міжбанківських позик, -
наданих і одержаних.
6.
Коефіцієнт ліквідних цінних паперів –
це відношення цінних паперів уряду країни, які перебувають у портфелі банку, до
сукупних активів.
7.
Показник структурного співвідношення
вкладів обчислюється як відношення коштів до
запитання до строків депозитів та характеризує рівень стабільності ресурсів
банку.
8.
Норматив платоспроможності банку (Н3)
обчислюється як співвідношення власного капіталу
банку та активів, зважених за ризиком.
9.
Показник співвідношення резерву на
покриття кредитних ризиків банку та обсягу кредитного портфеля, який
характеризує якість активів банку.
Коефіцієнти,
які характеризують ліквідність, аналізують в динаміці, що дозволяє виявити
загальні тенденції в зміні ліквідності банківської системи та окремого банку. З
метою здійснення контролю за ліквідністю банку коефіцієнти співставляють з
нормативними значеннями.
Аналіз
показників ліквідності є найпростішим підходом до оцінки ліквідності банку.
Недоліком коефіцієнту аналізу є статистична оцінка ліквідності, що не дає змоги
врахувати динамічну природу ліквідністі. Недолік методу полягає в тому, що за
такого підходу до визначення рівня ліквідності банк має підтримувати великі
обсяги активів у ліквідній формі, що негативно позначається на доходах. З
розвитком та розширенням фінансових ринків у банків з’являються ширші
можливості щодо прогнозування та підтримання ліквідності. Метод показників
дозволяє виявити тенденції зміни ліквідності та часто використовується у
процесі порівняльного аналізу поряд з іншими прийомами.
1.6.Аналiз
доходiв i витрат в банках ПМР
Значення, завдання та
інформаційне забезпечення аналізу доходів і витрат банку
Аналіз
доходів і витрат комерційного банку здійснюється з метою визначення напрямків
та можливостей збільшення його прибутку та підвищення рентабельності на основі
ефективного управління доходами і витратами. Отже, значення аналізу доходів та
витрат полягає у тому, що він с необхідною умовою ефективного управління
фінансовою діяльністю і може розглядатися як допоміжна функція системи
управління доходами, витратами і прибутком комерційного банку.
Завдання
аналізу доходів та витрат визначаються його метою і місцем у системі управління
діяльністю банку. Основними завданнями аналізу доходів і витрат комерційного
банку є:
ü оцінка виконання плану
доходів;
ü аналіз структури доходів;
ü аналіз динаміки доходів в
цілому, за складом та структурою;
ü оцінка впливу факторів на
формування доходів в цілому та за видами доходів;
ü аналіз доходності активів
банку;
ü визначення тенденцій зміни
абсолютного обсягу, структури та рівня доходів за тривалий період;
ü оцінка виконання кошторису
витрат;
ü аналіз структури витрат;
ü аналіз динаміки витрат в
цілому, за складом та структурою;
ü оцінка впливу факторів на
утворення витрат в цілому та за видами витрат;
ü аналіз рівня витрат
комерційного банку;
ü визначення тенденцій зміни
абсолютного обсягу, структури і рівня витрат за тривалий період;
ü оцінка співвідношення доходів
та витрат комерційного банку і визначення прибутку (збитку) комерційного банку
до оподаткування.
Інформаційне
забезпечення аналізу доходів і витрат формується відповідно до завдань, які
належить вирішити. Побудова інформаційної бази аналізу доходів і витрат
грунтується на класифікації економічної інформації за джерелами її утворення.
Правова
інформація міститься у законах ПМР, які регламентують діяльність банківської
системи (наприклад, Закон ПМР "Про банки і банківську діяльність"), а
також у законах, що визначають загальні правові засади регулювання діяльності
суб'єктів економічних відносин ПМР (наприклад, Закон ПМР "Про
оподаткування прибутку підприємств").
Нормативно-довідкова
інформація міститься у збірках галузевих, відомчих, міжгалузевих нормативів,
прейскурантах, каталогах, проспектах. Джерелами нормативно-правової інформації
є також різноманітні рекомендації щодо організації і методики фінансового
аналізу діяльності банків. Характерною рисою нормативно-довідкової інформації є
її необов'язковий для застосування характер. Не зважаючи на це, у фінансовому
аналізі доходів і витрат нормативно-довідкова інформація відіграє важливу роль:
за її допомогою аналітик визначає оптимальний шлях вирішення завдань аналізу.
Фінансовий план
комерційного банку є джерелом планової інформації щодо очікуваних доходів і витрат
звітного періоду. Ця інформація застосовується як база порівняння фактичних
показників з їх плановими значеннями для оцінки виконання плану доходів і
витрат в цілому, за складом і структурою, а також при проведенні факторного
аналізу доходів та витрат.
Основними
джерелами облікової фактографічної інформації, яка характеризує доходи і
витрати за певний період, є дані бухгалтерського та статистичного обліку та
звітності.
Облікова
бухгалтерська інформація отримується методами суцільного безперервного спостереження,
обов'язкового документування та систематизації на відповідних рахунках. На
основі облікової інформації складаються форми бухгалтерської (фінансової)
звітності. Доходи, витрати і прибуток банку відображаються у Звіті про прибутки
та збитки, який є складовою фінансового звіту комерційного банку.
За даними
статистичного обліку складаються відповідні форми статистичної звітності. У
фінансовому аналізі доходів і витрат інформація, джерелом якої є статистичний
облік, застосовується поряд з інформацією, що надходить з бухгалтерського
обліку. Статистична інформація застосовується для дослідження окремих
фінансово-господарських ситуацій, наслідком яких є суттєві відхилення отриманих
доходів або здійснених витрат від очікуваних значень.
Інформаційна
система управління доходами і витратами банка поєднує всі види економічної
інформації, незалежно від джерела її утворення.
Методичні основи аналізу
доходів, витрат і прибутковості комерційного банку
Аналіз доходів,
витрат і прибутковості дає можливість вивчення результатів діяльності
комерційного банку, а отже, і оцінки ефективності його як комерційного
підприємства.
Метою аналізу банківської
діяльності з погляду її фінансових результатів є виявлення резервів росту
прибутковості банку і на цій основі формулювання рекомендацій керівництву банку
по проведенню відповідної політики в області пасивних і активних операцій.
При аналізі доходів банку, на
початку необхідно розрахувати загальну суму доходів банку, отриману їм за
визначений період, із поділом її на види прибутків, що надійшли від проведення
різних видів банківських операцій. Це дозволяє визначити пріоритетні види
діяльності банку виходячи з питомої ваги визначених статей доходів у їхній
загальній сумі.
Валові доходи прийнято
розділяти на процентні та непроцентні. До процентних доходів банку
відносяться:
*
відсотки отримані по позичках,
виданим клієнтам (підприємствам);
*
відсотки отримані по споживчих
позичках;
*
відсотки отримані по міжбанківських
кредитах і депозитам;
*
доходи по залишках на кореспондентських
рахунках;
*
доходи від цінних паперів
(процентні).
До непроцентних доходів
банку відносяться:
*
доходи від інвестиційної діяльності
(дивіденди по цінних паперах, доходи від участі в спільній діяльності
підприємств і організацій і т.д.);
*
доходи від валютних організацій;
*
доходи від отриманих комісій і
штрафів;
*
інші доходи.
При аналізі банківських доходів
визначається питома вага кожного виду доходу в їхній загальній сумі або
відповідній групі доходів. Динаміка дохідних статей може дорівнюватися з
попередніми періодами, у тому числі і по кварталах. Стабільний і ритмічний
приріст доходів банку свідчить про його нормальну роботу і про кваліфіковане
керування активними операціями банку.
Після проведення аналізу
структурних доходів по укрупнених статтях варто більш детально вивчити
структуру прибутків, що формують укрупнену статтю, що займає невелика питома
вага в загальному об’ємі доходів. При
аналізі процентних прибутків банку використовуються також відносні показники,
що дозволяють оцінити середній рівень прибутковості позичкових операцій у
цілому і кожній групі позичок окремо. Такими показниками є:
Þ відношення валових
процентних доходів до середніх залишків по всіх позичкових рахунках;
Þ відношення
отриманих відсотків по короткострокових позичках до середніх залишків по
короткострокових позичках;
Þ відношення
отриманих відсотків по довгострокових позичках до середніх залишків по
довгострокових позичках;
Þ відношення
отриманих відсотків по окремих групах позичок до середніх залишків по
досліджуваній групі і т.д.
Динаміка цих показників дає
можливість оцінити за рахунок яких позичкових операцій виросли процентні
доходи. Аналіз непроцентних доходів дозволяє визначити, на скільки ефективно
банк використовує некредитні джерела одержання доходів. При цьому їх аналізують
по видах операцій і в динаміці. Важливим за значенням джерелом доходів
комерційного банку є доходи, отримані від операцій із цінними паперами. Розмір
доходів даного виду залежить від розміру і структури портфеля інвестицій і
прибутковості різних видів цінних паперів. Доходи від валютних операцій банку
також у значній мірі впливають на його прибуток. Для аналізу прибутковості
валютних операцій необхідно установити об’єм
угод кожного виду, суму доходів і витрат по ним. Дохід банку від валютних
операцій визначається як співвідношення сумарного доходу по даному виду угод за
даний період до загального об’єму угод.
До інших доходів відносяться
комісійні. Щоб відшкодувати витрати, пов’язані
з обслуговуванням рахунків клієнтів, більшість банків стягує плату. Комісійні
можуть нараховуватися у відсотках від суми кожної операції або у твердій сумі,
що сплачується періодично. При аналізі доходної частини важливо виявити яку
питому вагу в ній займають операційні доходи. Їхня частка повинна прагнути до
100%, темп приросту бути рівномірним. При зменшенні приросту цих доходів
загальне збільшення останніх може бути забезпечене за рахунок інших видів
доходів банку.
Аналіз витрат здійснюється по
тієї ж схемі, що й аналіз його доходів. Валові витрати можна розділити на
процентні та непроцентні.
Процентні витрати включають:
*
відсотки сплачені по депозитах
підприємств;
*
відсотки сплачені по депозитах
населення;
*
відсотки сплачені по міжбанківських
кредитах і депозитам;
*
відсотки сплачені по залишках на
розрахункових рахунках клієнтів.
Непроцентні витрати включають:
*
комісійні (по послугах і
кореспондентським відношенням);
*
витрати по операціях із цінними
паперами;
*
витрати по операціях на валютному
ринку;
*
заробітна плата й інші витрати
(нарахування на фонд оплати праці, премії і т.д.);
*
інші операційні й адміністративні
витрати (оренда й утримання помешкань, різні податки, витрати на рекламу,
охорону і т.д.)
Витрати банку на утримання і
експлуатацію будинків і устаткування, оплату персоналу і соціальні посібники
носять відносно постійний характер. Їхня питома вага в загальній сумі витрат
банків, як правило, дуже значна. Зріст операційних витрат не тільки відбиває
несприятливий стан кон’єктури ринку, на
якому банки залучають ресурси, але і може свідчити про погіршення керування
активно-пасивними операціями.
У ході виконання аналізу витрат
банку необхідно не тільки проаналізувати в динаміці абсолютні і відносні
розміри витрат ( у цілому і по групах витрат), але і виділити основні причини,
що вплинули на їхній рівень із тим, щоб прийняти необхідні управлінські
рішення, які б дозволили знизити витрати банку, що, у свою чергу, буде сприяти
поліпшенню структури ресурсної бази, тобто збільшенню частки розрахункових
рахунків і інших депозитних рахунків клієнтів і скороченню частки дорогих
депозитних інструментів (наприклад, міжбанківських кредитів), і оптимальному
скороченню непроцентних витрат.
Прибуток – це головний показник
результативності роботи банку. Кількісний і якісний аналіз прибутковості
робиться з метою з’ясування фінансової стійкості банку
й оцінки ефективності його роботи за визначений період часу.
Одним із підходів до оцінки
рівня прибутковості банка є виявлення сформованої тенденції зростання прибутку
банку. Така форма аналізу прибутку можлива на основі даних за декілька років.
Позитивна оцінка рівня прибутковості дається в тому випадку, якщо склалася
тенденція її росту в основному за рахунок процентної маржі і непроцентних
прибутків. Негативний висновок про прибутковість банку може бути зроблений,
якщо позитивні тенденції зростання прибутку пов’язані
в основному з прибутками від операцій на ринку цінних паперів, із
непередбаченими прибутками, а також із відстрочками по сплаті податків.
Різниця між доходами і
витратами комерційного банку складає його валовий прибуток (валовий дохід).
Показник валового прибутку (без обліку сплати податків і розподілу залишкового
прибутку) дає характеристику ефективності діяльності комерційного банку.
Загальний аналіз
доходу банку передбачає попереднє його групування за джерелами утворення.
Згідно з класифікацією, запропонованою НБУ для складання Звіту про прибутки та
збитки, доход банку поділяється на операційний доход і неопераційний доход.
Операційний
доход
включає процентний доход, комісійний доход, доход від торговельних операцій,
інші банківські та небанківські операційні доходи.
Процентний
доход
складається з доходів за коштами, розміщеними в інших банках, кредитами
суб'єктам господарської діяльності і фізичним особам, іншими кредитами та
доходу за цінними паперами, одержаному у вигляді відсотків.
Комісійний
доход
утворюється внаслідок розрахунково-касового та кредитного обслуговування банків
і інших клієнтів як результат операцій на фондовому та валютному ринках, які не
спричиняють отримання доходу і стосуються, перш за все, купівлі-продажу цінних
паперів та іноземної валюти за дорученням інших банків або клієнтів.
Доход від
торговельних операцій є наслідком торгівлі цінними паперами, іноземною валютою та
іншими фінансовими інструментами, що здійснюється з ініціативи банка і не е
виконанням доручень клієнтів.
До інших
банківських операційних доходів належіть дивідендний доход, доход від
оперативного лізингу, штрафи та пені, отримані за банківськими операціями.
Інші небанківські
операційні доходи є наслідком здійснення банком господарських операцій. До них
належать доходи від продажу основних засобів та матеріальних цінностей, штрафи
та пені, отримані за господарськими операціями тощо.
Окремо
розглядаються доходи банку від зменшення резервів за заборгованістю.
Ці доходи
утворюються за умов зменшення обсягів продуктивних активів та зобов'язань банку
або внаслідок зміни структури активів. Зменшення абсолютного розміру
продуктивних активів призводить до скорочення активних операцій банку і
потенційного зменшення доходу від цих операцій. Зниження обсягу зобов'язань, за
рахунок яких формується значна частка активів, також спричиняє імовірне
скорочення числа активних операцій банку та зменшення доходу від них. Тобто,
отримання доходу з цього джерела може стати причиною зменшення інших видів
операційного доходу. Що стосується зміни структури активів, то утворенню
доходів від зменшення резервів сприяє зниження частки ризикових актів. За
певних умов, це - позитивне явище, але треба пам'ятати, що між ризиком і
доходом існує прямий зв'язок. Це означає, що імовірність зниження доходності
активів банку внаслідок зменшення їх ризикованості буде досить високою.
До непередбачених
доходів належать доходи, які виникли внаслідок надзвичайних подій
(відшкодування збитків від надзвичайних подій) та інші непередбачені доходи.
Загальний аналіз
доходів банку грунтується на використанні методик вертикального та
горизонтального економічного аналізу, які дозволяють оцінити структуру об'єкта
аналізу (у даному випадку - доходу банку) та визначити динаміку доходу в цілому
і за кожною його складовою.
Система
показників, які використовуються в загальному аналізі доходу, включає абсолютні
вартісні показники, що характеризують обсяг доходу в цілому та за його
складовими; відносні показники структури, якими визначається питома вага кожної
складової доходу; абсолютні та відносні показники динаміки, які дозволяють
оцінити зміну доходу банку: його загального обсягу, за складом та структурою.
Аналіз даних, що
характеризують динаміку доходу, дозволяє дати управлінню доходами в цілому
позитивну оцінку.
Збільшення доходу
від торговельних операцій з цінними паперами та іноземною валютою є наслідком
діяльності банку на фондовому ринку та ринку валютних ресурсів. Беручи до
уваги, що брокерська діяльність не є вирішальною для комерційного банку, деяке
зменшення питомої ваги доходів від її здійснення не може кардинально змінити
загалом позитивну оцінку динаміки доходів.
Коливання питомої
ваги іншого доходу пов'язане з конкретною фінансово-господарською ситуацією,
яка виникла у процесі діяльності банку. Продаж основних засобів або надходження
штрафів не можуть бути стабільними джерелами отримання доходу, тому їх значення
у формуванні доходу є другорядним, а оцінка здійснюється за кожним фактом
отримання іншого доходу окремо.
Оскільки
комерційний банк протягом досліджуваного періоду збільшував обсяги діяльності,
що супроводжувалось зростанням зобов'язань, доходів, які утворюються внаслідок
зменшення резервів за заборгованістю.
Без здійснення
відповідних витрат неможлива діяльність, навіть існування комерційного банку.
Але на відміну від доходів, збільшення яких потенційно збільшує прибуток, вплив
на прибуток витрат носить зворотній характер. Тому метою аналізу витрат є їх
мінімізація на основі ефективного використання ресурсів комерційного банку.
Аналіз витрат
здійснюється за двома напрямками: загальний аналіз витрат банку та факторний
аналіз витрат банку.
В основі
загального аналізу витрат лежить їх групування за однією або кількома
класифікаційними аналіз витрат ознаками. При цьому, бажано обрати таку
систему групування, яка дозволила б виділити в окремі групи найбільш суттєві
витрати банку. Згідно з класифікацією, запропонованою для складання Звіту про
прибутки та збитки, витрати банку поділяються на наступні групи:
>
процентні витрати;
>
комісійні витрати;
> адміністративні
витрати;
>
витрати на персонал;
>
витрати на безнадійні та сумнівні борги;
>
непередбачені витрати.
Загальна
оцінка динаміки витрат має здійснюватись у порівнянні зі зміною доходів банку.
Тільки за цієї умови можна визначити рівень управління витратами. Ефективне
управління витратами передбачає забезпечення випереджаючих темпів приросту
доходів порівняно з темпами проросту витрат. Перевищення приросту доходів
над витратами можна вважати ознакою стабілізації структури доходів і витрат, що
за інших рівних умов свідчить про виважену політику управління доходами і
витратами банку. У наведеному прикладі спостерігається навіть скорочення витрат
при зростанні доходів.
Проте,
розглядаючи динаміку витрат за напрямками утворення, необхідно пам'ятати, що
досить часто зменшення їх абсолютного розміру свідчить про скорочення обсягу
активних операцій, на забезпечення яких витрачено відповідні кошти. Остаточну
оцінку можна скласти тільки за результатами факторного аналізу, який дозволить
визначити чинники скорочення витрат.
Досліджуючи темпи
приросту окремих видів витрат, можна визначити пріоритети, яких дотримувалось
керівництво банку в управлінні його діяльністю у звітному році. Дослідження
динаміки витрат на здійснення торговельних операцій потребує вивчення причин,
що зумовили високий темп їх приросту у звітному році.
Для
визначення доцільності політики управління доходами і витратами банку необхідно
розглянути динаміку коефіцієнтів витратовіддачі за різними видами доходних
активів, обчислених як відношення відповідних доходів до витрат, що обумовлюють
їх отримання.
1.7.
Аналiз прибутку i рентабельностi комерцiйного банку в ПМР
“Банківська
діяльність – це комплекс взаємопов’язаних господарських процесів, які залежать від численних
факторів. Відтак рівень прибутковості визначається як внітрішніми
(ендогенними), так і зовнішніми (екзогенними) факторами.” [ 11 , с. 47 ].
Перші
прямо залежать від організаційної роботи банку, другі - від зовнішніх умов.
Цим поділом доцільно керуватися, моделюючи фінансово-господарську діяльність,
здійснюючи комплексний пошук резервів банку та максимізації прибутку.
Вирішальне
значення для прибуковості банку має забезпечення взаємозв’язку між
управлінням активами та управлінням пасивними операціями. При цьому важливо зважати
не тільки на загальний обсяг прибутку, а й на структуру його розподілу,
особливо на ту частку, яка спрямовується на розширення та вдосконалення
операцій та банківських технологій, сучасне комп’ютерне, інформаційно-програмне забезпечення, рекламну та маркетингову
діяльність, зниження затрат і підвищення якості обслуговування. Слід
враховувати, що прагення збільшити прибуток та необхідність вести конкурентну
боротьбу в галузі фінансових послуг в умовах перехідної економіки веде до
зростання ризику. Їх подоланню сприяє дотримання банком нормативів ліквідності,
його спроможність формувати відповідні обов’язкові резерви на випадок можливого
дефіціту пплатіжних ресурсів та резерви власного капіталу для відшкодування
невиправденого ризику активних операцій. Зокрема для покриття збитків за
кредитами.
Значення, завдання та
інформаційне забезпечення аналізу прибутку і рентабельності банку
В умовах ринкової економіки отримання прибутку та забезпечення
рентабельної діяльності є необхідним чинником існування будь-якого суб'єкта
підприємництва. Як основний узагальнюючий показник фінансових результатів
діяльності комерційного банку прибуток, у тон же час, є найважливішим джерелом
формування його капіталу, забезпечення фінансової стійкості та
платоспроможності. Таким чином, отримання прибутку є однією із стратегічних
цілей управління та найважливішим об'єктом фінансового аналізу діяльності
банку.
Кінцевим
фінансовим результатом діяльності комерційного банку є прибуток до
оподаткування (балансовий прибуток), який утворюється внаслідок руху грошових
потоків, що характеризують доходи і витрати банку.
Отже, доходи і
витрати комерційного банку є чинниками першого ряду щодо формування прибутку. В
узагальненому вигляді прибуток є різницею між доходами, отриманими банком за
відповідний період внаслідок своєї діяльності, та витратами, здійсненими за той
же період для забезпечення цієї діяльності.
За своєю
структурою доходи, витрати і прибуток комерційного банку відповідають напрямкам
його діяльності.
З метою аналізу
розрізняють фінансові результати операційної та неопераційної діяльності банку,
фінансові результати кредитних операцій, операцій з цінними паперами, операцій
з іноземною валютою тощо.
Дослідження
фінансових результатів за джерелами їх формування дозволяє всебічно оцінити
прибуток банку за його складовими та утворюючими факторами.
Прибуток до оподаткування банку складається з:
1)
чистого процентного доходу:
2)
чистого комісійного доходу;
3)
чистого торговельного доходу;
4)
іншого прибутку.
Чистий
процентний доход є різницею між процентними доходами і процентними витратами банку. Його
можна досліджувати в цілому та за джерелами утворення: прибуток від кредитних
операцій, прибуток від операцій з цінними паперами тощо.
Чистий
комісійний доход визначається комісійними доходами і комісійними витратами. Він також
може бути розподілений за видами банківських послуг, які є джерелами утворення
відповідних доходів і напрямками витрачання коштів.
Чистий
торговельний доход представляє собою прибуток або збиток від здійснення відповідних
операцій з цінними паперами, іноземною валютою тощо.
Інший прибуток
- це різниця
між сумою інших операційних банківських і небанківських доходів, отриманих
внаслідок зменшення резервів по заборгованості, непередбачених доходів та сумою
відповідних витрат комерційного банку.
Метою аналізу
прибутку та рентабельності є збільшення абсолютної величини прибутку та
підвищення рентабельності комерційного банку на основі ефективного управління
доходами і витратами. Отже, аналіз прибутку та рентабельності грунтується на
аналізі доходів і витрат банку. Відповідно до мети визначають наступні завдання
аналізу прибутку та рентабельності:
-
оцінка виконання плану прибутку;
-
аналіз динаміки прибутку в цілому, за складом і структурою;
-
факторний аналіз прибутку;
- аналіз
формування та розподілу прибутку;
-
визначення тенденцій динаміки прибутку за тривалий період;
-
аналіз показників ефективності діяльності комерційного банку;
- аналіз
фінансової міцності банку (визначення межі та коефіцієнта безпеки банку).
Інформаційне
забезпечення аналізу прибутку та рентабельності формується відповідно до
завдань, які підлягають вирішенню. За своїм складом інформаційна база аналізу
прибутку та рентабельності може не відрізнятися від інформаційної бази доходів
та витрат банку. Вона складається з правової, планової та фактографічної
(облікової і позаоблікової) інформації. До аналізу прибутку та рентабельності
обов'язково залучається інформація, отримана внаслідок дослідження доходів і
витрат банка.
Загальний аналіз прибутку
Визначення загального обсягу прибутку до оподаткування (балансового
прибутку) здійснюється за даними звіту про прибутки та збитки. Для обчислення
абсолютного розміру прибутку використовується інформація про доходи і витрати
банку, яка дозволяє визначити прибуток у цілому та за його складовими:
П= (ДІ -В1) + (Д2-В2)
+ (ДЗ-ВЗ) + [(Д4 +Д5) - (В4 + В5+ В6 + В7 + В8)],
де П-
прибуток банку до оподаткування;
Д1 -
процентний доход;
Д2 - комісійний доход;
ДЗ -
доход від торговельних операцій;
Д4 -
інший доход;
Д5 -
непередбачений доход;
В1-
процентні витрати;
В2 -
комісійні витрати;
В3 -
витрати на здійснення торговельних операцій;
В4 -
загальноадміністративні витрати;
В5 -
витрати на персонал;
В6 -
витрати на безнадійні та сумнівні борги;
В7 -
інші витрати;
В8 - непередбачені
витрати.
Виходячи з наведеного рівняння, яке характеризує утворення прибутку банку,
можна визначити прибуток за його складовими.
П1=Д1-В1,
де ПІ - чистий процентний
доход;
П2= Д2-В2,
де П2 —
чистий комісійний доход;
П3 = ДЗ-ВЗ,
де ПЗ - чистий торговельний доход;
П4 = (Д4 +Д5) - (В4 +В5+В6+В7+ В8),
де П4
- інший прибуток.
Загальний
аналіз прибутку банку до оподаткування потребує побудови аналітичної таблиці,
яка відображає динаміку його абсолютного обсягу, складу і структури. Така
таблиця будується безпосередньо за даними звітів за попередній і звітний роки,
або, якщо аналізу піддають доходи і витрати банку, інформація може надходити з
відповідних аналітичних таблиць. Другий підхід до формування аналітичної таблиці
дозволяє використати дані групувань доходів і витрат за їх видами і суттєво
знижує трудомісткість розрахунків.
Загальний аналіз
прибутку банку потребує використання методик вертикального та горизонтального
аналізу.
ІІ.
Аналіз діяльності філії Придністровського Регіонального Акціонерно-комерційного
Агропромислового банку
2.1.
Структура банківської системи Придністровської Молдавської Республіки
Придністровська
Молдавська Республіка

Рис. 3.1. Карта
Придністровської Модавської Республіки.
Придністровський
Республіканський Банк (ПРБ) є центральним банком Придністровської
Молдавської Республіки.
Придністровська Молдавська
Республіка (Придністров'є) - наймолодше державне
утворення на території колишнього СРСР. (рис. 3.1.)
·
Територія
- 3 567 кв. км.
·
Довжина з
північно-заходу на південний схід - 202 км.
·
Населення
- 665,8 тис. чіл. (на 01.09.1999).
·
молдовани
- 33,8%
·
українці
- 28,8%
·
росіяни -
28,8%
Державні мови: російська, молдавська,
українська. Конституційний устрій: незалежна, демократична, правова
держава.
Придністровська Молдавська Республіка розташована між Республікою Молдова
і Республікою Україна, уздовж ріки Дністер.
Столиця - місто Тирасполь, населення 194 тис. жителів (на 01.09.1999),
розташований у 100 км. від м. Одеси й у 70 км. від м. Кишинева.
Багато видів продукції, що випускаються в Придністров'ї, орієнтовані на
експорт, добре відомі за кордоном: сталевий прокат, устаткування для ливарного
виробництва, електроенергія, кабельна продукція, великі електромашини,
низьковольтна апаратура, електроізоляційні матеріали, насоси, цемент, меблі,
бавовняні тканини, взуття, швейні вироби, вино, коньяк.
ПМР здійснює зовнішньоекономічну
діяльність з 50 країнами по експорті і з 40 країнами по імпорті.
Середньорічний зовнішньоторговельний
оборот підприємств складає 770 млн.доларівСША.
Структура банківської системи ПМР
Придністровський Республіканський Банк, Ощадний банк,
комерційні банки різних видів, а також інші кредитні установи, що одержали
ліцензію на здійснення окремих банківських операцій, утворять банківську
систему ПМР.
Для фінансування окремих цільових республіканських,
регіональних і інших програм можуть створюватися спеціальні банки (банки
розвитку) у порядку і на умовах, передбачених відповідними актами ПМР.
На сьогоднішній день у ПМР працює 10 комерційних банків і їхні філії.
Придністровський Республіканський Банк є головним баком ПМР, якій контролює і
регулює діяльність всієї банківської системи ПМР.
1.
Придністровський
Державний Акціонерно-Комерційний "Ощадбанк"
2.
Акціонерно-Комерційний
Банк "Електронний Регіональний Банк Ламінат"
3.
Акціонерно-Комерційний
Банк "Іпотечний"
4.
*Акціонерно-Комерційний
Промислово-будівельний Банк “Бендериіндконбанк"
5.
Акціонерно-Комерційний
Банк Соціального розвитку "Бендерисоцбанк"
6.
Акціонерно-Комерційний
Банк "Промстройбанк" м. Рибниця.
7.
**
Комерційний Банк "Эолис"
8.
Акціонерно-Комерційний
Банк "Газпромбанк"
9.
Акціонерно-Комерційний
Банк "Тіраспромстройбанк"
10.
Акціонерно-Комерційний
Банк "Тіротекс"
11.
Придністровський
Регіональний Акціонерно-Комерційний "Агропромбанк" м.Тірасполь.
3.11.2000 р. рішенням зборів
колективу банку "Бендериіндконбанк" відбулося банківське злиття
(об'єднання) цієї кредитної установи з "Тіраспромстрой-банком".
** Рішенням Правління ПРБ від 18.11.99 року в КБ "ЭОЛІС" відкликана
ліцензія на проведення карбованцевих і валютних операцій.
2.2.
Аналіз діяльності філії Придністровського Республіканського
Акціонерно-комерційного Агропромислового банку
Формування ринкової фінансово-кредитної системи вимагає
від банків підвищення ефективної діяльності, конкурентоспроможності банківських
інструментів та послуг на основі впроваджень досягнень науково-технічного
прогресу, ефективних форм господарювання і управління банківською діяльністю.
В таких умовах значна роль відводиться аналізу діяльності
банку, за допомогою якого обгрунтовуються стратегія і тактика його розвитку,
уточнюються плани та управлінські рішення, здійснюється контроль за їх
виконанням, виявляються фінансові резерви. Оцінюються результати діяльності
управлінського персоналу, окремих підрозділів і банку в цілому.
Основними особливостями сучасного аналізу є всебічне
вивчення фінансово-господарської діяльності банків, використання системного
підходу до різних видів аналізу та виявлення резервів розвитку суб’єкта
господарювання з метою ефективного використання наявних ресурсів.
Фінансовий стан банку характеризується розміром і
структурою капіталу і зобов’язань та їх розміщення у його активах. Він проявляється
у рівні ліквідності, платоспроможності і фінансової стійкості і визначає
діяльність банку у короткостроковій та довгостроковій перспективі.
Філія ПАРК АПБ в м. Рибниця, є однією з п’яти філій
Агропромислового банку в ПМР. Головний банк розміщений в столиці ПМР , в м.
Тирасполь.
Агпропромисловий банк був заснований 01 квітня 1991 року.
Його представництва, філії розташовані в слідуючих містах ПМР: Рибниця,
Бендери, Каменка, Слободзея, Григоріопіль.
Основні види послуг, які надає ПРАК АПБ в м.Рибниця:
·
Розміщення депозитів,
·
Надання кредитів,
·
Відкриття рахунків в
національній та іноземній валюті,
·
Консалтингові
послуги,
·
Обслуговування в
системі Western Union,
·
Обмін валюти,
·
Прийом комунальних
платежів,
·
Розрахунки х
клієнтами на міжнародному рівні,
·
Оформлення платіжних
документів,
·
Надання послуг по
системі “Банк-клиент”
·
Та ін.
Аналіз власного капіталу філії ПРАК АПБ в м. Рибниця
Для оцінки достатності власного капіталу банку
використовується коефіцієнт співвідношення власного капіталу (ВК) та залучених
коштів (ЗК) (таблиця 2.1.):
К1=
( ВК / ЗК ) х 100%
К1 = 210,06 / 6 180,56 х 100%
К1 = 3,4%
На початок року К1= 3,4%.
На кінець року:
К1 = 194,48 / 6 104,90 х 100%
К1 = 3,2%
На кінець року коефіцієнт власного співвідношення
капіталу та залучених коштів зменшився. При умові того, що зменшився об’єм залучених коштів (табл. 2.1.), але й
зменшився об’єм власного капіталу.
У цього коефіцієнта є свої недоліки, які знижують його
привабливість при проведенні аналізу: не враховується рівень ризиковості
активних операцій, в які вкладаються банківськи ресурси; не беруться до уваги
позабаласові зобо’язання банку та пов’язані з ними ризики; не враховується
специфіка та призначення складових елементів власного капіталу, а також
залучених коштів. Разом з тим, цей коефіцієнт показує скільки власних коштів
вистачить для забезпечення надійного зберігання коштів вкладників та
кредиторів.
К10
= основні засоби / власного капіталу,
К10 = 981 751,26 / 210 064,62
К10 = 4,67
На початок року К10 = 4,67.
К10 = 1 026 168,08 / 194 476,56
К10 = 5,28
На кінець року К10 = 5,28.
Цей коефіцієнт характеризує захищенність власного
капіталу від інфляції шляхом вкладання коштів в нерухомість, обладнання та інші
матеріальні активи. На кінець року К10 зріс, як наслідок
збільшення основних засобів та зменшення власного капіталу. Одна таке
одностороннє використання капітальних ресурсів може призвести до погіршення
ліквідності та плтоспроможності банку. Згідно Закону ПМР “Про банки та
банківську діяльність”, комерційні банки можуть мати у власності нерухоме майно
загальною вартістю не більше 10% власного капіталу.
Достатність капіталу:
КДК
= (капітал / (заг.обсяг активів-резерви)) х 100
КДК = 210 064,62 / (6 573 406,18 - 880 391,28) х 100
КДК =3,69
На початок року коефіцієнт достатності
капіталу дорівнює 3,69.
КДК = 194 476,56 / (6 475 633,70 - 597 936,04) х 100
КДК =3,31
На кінець року, в наслідок зменшення власного капіталу,
резервів, що утворювалися банком на покриття ризику активних операцій, та
зменшення загальної кількості активів, але при загальному зменшенні необхідних
показників коефіцієнт достатності капіталу зменшився.
Норматив достатності капіталу, встановлений ПРБ, визначає
мінімальне значення цього показника на рівні 4%. На початок року результат
майже досягав необхідного рівня.
Активність комерційного банку на фінансовому ринку
показує мультиплікатор капіталу:
МК
= активи / капітал
МК( на початок року) = 6 573 406,18 / 210 064,62
МК( на поч.року) = 31,29
МК( на кінець року) = 6 475 633,70 / 194 476,56
МК( на кін.року) = 33,30
Дані розрахунки свядчать, що мультиплікатор капіталу
збільшився з 31,29 руб. на початок року до 33,30 руб. на кінець року. Це
сталося тому, що у досліджуваному періоді мультиплікатор капіталу збільшився на
2,01 або на 6,4%. Темпи збільшення мультиплікатора капіталу говорить високу
активність банку на фінансовому ринку.
Аналіз зобов’язань філії ПРАК АПБ в м. Рибниця
В процесі
формування фінансових ресурсів для залучення і забезпечення бажаної структури,
обсягів і рівня витрат за депозитними зобов’язаннями використовують цінові та
нецінові методи управління залученими коштами. Цінові методи – це використання
відсоткової ставки за депозитами як головного важеля у конкурентній боротьбі за
вільні грошові кошти фізичних та юридичних осіб.
Нецінові методи базуються на
використанні різноманітних прийомів заохочення клієнтів, які прямо не пов’язані
зі зміною рівня депозитних ставок.
За умов нестабільного економічного
розвитку в ПМР банки при встановленні депозитної ставки орієнтуються на рівень
облікової ставки ПРБ та пропонують клієнтам плаваючу ставку, яка переглядається
в разі зміни облікової ставки. Ці умови змусили банки перейти до
короткострокового залучення коштів.
Загальний аналіз
зобов’язань проводять за їх видами з урахуванням вартості фінансових ресурсів у
межах загальноприйнятої класифікації (табл.2.1).
У досліджуваному
періоді, опираючись на дані балансу за 2001 рік (додаток №8), загальний обсяг
зобов’язань зменшився на 75,66 тис. руб. або на 1,2% при одночасному зниженні
депозитів і кредитів банків ( банк видає тільки короткострокові) на 377,17 тис.
руб. або на 28,4% та депозитів до запитання на 766,61 тис. руб. або на 20,5%,
що призвело до зниження коштів клієнтів в цілому на 430,15 тис. руб. або на
9%. З’явилися на кінець року зобов’язання перед іншими банками (кошти банків),
збільшилися короткострокові депозити клієнтів на 336,46 тис. руб. або на 32,6%,
але в цілому кошти клієнтів знизилися, та збільшилися інші зобов’язання на
52,56 тис. руб. або на 65,4%.
З всього можна
зробити висновок про негативний стан, який розвивався в продовж досліджуваного
періоду, тому що зобов’язання , які забезпечують активні операції банку
зменшилися. Зовсім відсутні довгострокові депозити, які належать до досить
“дорогих” фінансових ресурсів. Зменшилися “дешеві” кошти на поточних рахунках
(депозити до запитання).
Все це призвело
до зміни структури зобов’язань.
Аналіз активів філії ПРАК АПБ в м. Рибниця
Аналіз динаміки, складу та структури активів банку і їх
оцінка наведено в табл. 2.2.
Дані таблиці свідчать про загальне зменшення активів
на 0,7% або на 47,97 тис. руб.
Викликає занепокоєння зменшення портфелю цінних
паперів, як в загальних активах за абсолютним обсягом, так і питомою вагою. В
цілому портфель цінних паперів за рік зменшився на 410,68 тис. руб. або на
3,5%, що в цілому до бази складає 35,7%. При тому що на кінець року з’явилися
цінні папери для продажу на суму 238,47 тис. руб. Особливої уваги потребує
інвестиційна діяльність банку, яка поряд з кредитною є основною. Цінні папери
для інвестицій зменшилися на 649,15 тис. руб. або на 56,4%. Але кредитний
портфель, навпаки, збільшився на 877,40 тис. руб. або на 51%.
Приріст основних засобів на 44,42 тис. руб. або на 4,5% є наслідком
розвитку банку, або підвищення рівня технічного забезпечення тощо. У цьому
випадку зміни можна вважати нормальними. Але якщо тенденцію підвищення питомої
ваги основних засобів не буде зупинено. Структура активів банку погіршиться і
перетвориться на неефективну.
Збільшилися інші активи на 106,45 тис. руб. або на 23,3%. Але
більшість активів протягом 2001р. зменшалася:
-
грошові кошти зменшилися на 140,25 тис.
руб. або 27,2%;
-
кошти в ПРБ – на 282,45 тис. руб. або на
32,1%;
-
портфель
цінних паперів – на 410,68 тис. руб. або на 35,7%.
Аналіз високоліквідних активів філії ПРАК АПБ в м. Рибниця
Загальний аналіз
високоліквідних активів проводиться на основі розрахованих показників їх
структури та динаміки у досліджуваному процесі.
На
основі балансового звіту та приміток до нього розглянемо динаміку,
склад та
структуру високоліквідних активів комерційного банку (табл. 2.3).
Високоліквідні активи зменшилися за період, що досліджується,
на 908,72 тис. руб. або на 23,9%, зменшення зберігається по всіх видах активів.
Таблиця
2.1.
Динаміка, склад і структура
зобов'язань філії ПРАК АПБ в м.Рибниця.
|
Показник
|
На початок 2001 року
|
На кінець 2001 року
|
Відхилення
|
|
Тис. руб.
|
У % до підсумку
|
Тис. руб.
|
У % до підсумку
|
Тис. руб.
|
В % до бази
|
За пп структури
|
|
1
|
2
|
3
|
4
|
5
|
6
|
7
|
8
|
Зобов'язання - всього
|
6 180,56
|
100
|
6 104,90
|
100
|
-75,66
|
98,8
|
-
|
|
у тому числі:
|
|
|
|
|
|
|
|
|
1. Кошти банків
|
-
|
-
|
679,10
|
11,1
|
679,10
|
-
|
11,1
|
|
2. Кошти клієнтів
2.1. Депозити до запитання
2.2. Термінові депозити, з них
- короткострокові
-. Довгострокові
|
4 772,79
3 739,19
1 033,60
1 033,60
-
|
77,2
60,5
16,7
16,7
-
|
4 342,64
2 972,58
1 370,06
1 370,06
-
|
71,1
48,7
22,4
22,4
-
|
-430,15
-766,61
336,46
336,46
-
|
91
79,5
132,6
132,6
-
|
-6,1
-11,8
5,7
5,7
-
|
|
3. Депозити і кредити банків, з них
-
Короткострокові
-
Довгострокові
|
1 327,42
1 327,42
-
|
21,5
21,5
-
|
950,25
950,25
-
|
15,6
15,6
-
|
-377,17
-377,17
-
|
71,6
71,6
-
|
-5,9
-5,9
-
|
|
4. Цінні папери власного боргу
|
-
|
-
|
-
|
-
|
-
|
-
|
-
|
|
5. Інші зобов'язання
|
80,35
|
1,3
|
132,91
|
2,2
|
52,56
|
165,4
|
0,9
|
Таблиця
2.2.
Динаміка, склад і структура активів
філії ПРАК АПБ в м.Рибниця.
|
Показник
|
На початок 2001 року
|
На кінець 2001 року
|
Відхилення
|
|
Тис. руб.
|
У % до підсумку
|
Тис. руб.
|
У % до підсумку
|
Тис. руб.
|
В % до бази
|
За пп структури
|
|
1
|
2
|
3
|
4
|
5
|
6
|
7
|
8
|
1. Грошові кошти
|
515,37
|
7,5
|
375,12
|
5,5
|
-140,25
|
72,8
|
-2
|
|
2. Кошти в ПРБ
|
880,39
|
12,7
|
597,94
|
8,7
|
-282,45
|
67,9
|
-4
|
|
3. Кошти в інших банках
|
1 203,78
|
17,4
|
960,92
|
14
|
-242,86
|
79,8
|
-3,4
|
|
3.1. Залишки на коррахунках
|
1 037,78
|
15
|
881,92
|
12,8
|
-155,86
|
85
|
-2,2
|
|
3.2. Депозити та кредити
|
166,00
|
2,4
|
79,00
|
1,2
|
-87
|
47,6
|
-1,2
|
|
4. Портфель цінних паперів
|
1 151,13
|
16,7
|
740,45
|
10,8
|
-410,68
|
64,3
|
-5,9
|
|
4.1. Цінні папери для продажу
|
-
|
-
|
238,47
|
3,5
|
238,47
|
-
|
3,5
|
|
4.2. Цінні папери для інвестицій
|
1 151,13
|
16,7
|
501,98
|
7,3
|
-649,15
|
43,6
|
-9,4
|
|
5. Кредитний портфель
|
1 718,69
|
24,9
|
2 596,09
|
37,8
|
877,40
|
151
|
12,9
|
|
6. Основні засоби
|
981,75
|
14,2
|
1 026,17
|
15
|
44,42
|
104,5
|
0,8
|
|
7. Нематеріальні активи
|
-
|
-
|
-
|
-
|
-
|
-
|
-
|
|
8. Інші активи
|
456,13
|
6,6
|
562,58
|
8,2
|
106,45
|
123,3
|
1,6
|
Всього активів
|
6 907,24
|
100
|
6 859,27
|
100
|
-47-97
|
99,3
|
-
|
Все це свідчить про небезпечний стан фінансової діяльності комерційного
банку.
Загальний аналіз доходів та витрат
Загальний аналіз доходу банку передбачає попереднє його
групування за джерелами утворення. Згідно з класифікацією, запропонованою ПРБ
для складання Звіту про прибутки та збитки (додаток №9), доход банку
поділяється на операційний і неопераційний.
Динаміку доходів та витрат комерційного банку розглянуто у
табл.2.4.
В цілому доход порівнянно з попереднім роком збільшився на
115,57 тис.руб., при тому що витрати зменшилися на 46,66 тис.руб.
Процентні доходи збільшилися на 171,80 тис.руб.,
відповідні витрати збільшилися на 27,42 тис.руб. Чистий процентний доход за
звітний рік станове 322,59 тис.руб., це на 144,38 тис.руб. більше чистого
процентного доходу за попередній рік.
Комісійні доходи збільшилися на 28,79 тис.руб.,
відповідні витрати зменьшилися на 34,23 тис.руб. Чистий комісійний доход за
звітний рік станове 254,09 тис.руб., це на 63,02 тис.руб. більше ніж за
попередній рік.
Доходи від платних послуг, зокрема від здійснення
інкасації виручки клієнтів за звітний рік в читому вигляді складають 7,65
тис.руб. Це на 10,94 тис.руб. меньше , ніж за попередній рік. Це обумовлюється
тим, що кількість клієнтів, які уклали договір на інкасацію збільшилася, але
відсотки за надану послугу не виправдовують себе.
Доходи від курсової різниці в наслідок купівлі-продажу
іноземної валюти порівнянно з попереднім роком зменшилися на 17,22 тис. руб., в
наслідок чого чисті доходи від курсової різниці в результаті купівлі-продажу
іноземної валюти за звітний рік зменшилися на 19,14 тис.руб., порівняно з
попереднім роком.
В цілому витрати зменьшилися, але це все відбулося при
одночасному збільшенні витрат на робітників. Причиною тому є збільшення
штатного розкладу.
Таблиця
2.3.
Динаміка, склад і структура
високоліквідних активів філії ПРАК АПБ в м.Рибниця.
|
Показник
|
На початок 2001 року
|
На кінець 2001 року
|
Відхилення
|
|
Тис. руб.
|
У % до підсумку
|
Тис. руб.
|
У % до підсумку
|
Тис. руб.
|
В % до бази
|
За пп структури
|
|
1
|
2
|
3
|
4
|
5
|
6
|
7
|
8
|
1. Грошові кошти
|
55,37
|
13,5
|
375,12
|
13
|
-140,25
|
72,8
|
-0,5
|
|
2. Кошти в ПРБ
|
880,39
|
23,1
|
597,94
|
20,6
|
-282,45
|
67,9
|
-2,5
|
|
3. Кошти в інших банках
|
1 203,78
|
31,7
|
960,62
|
33,2
|
-243,16
|
79,8
|
1,5
|
|
3.1. Залишки на кореспондентських рахунках
|
1 037,78
|
27,3
|
881,92
|
30,5
|
-155,9
|
85
|
3,2
|
|
3.2. Депозити
|
166
|
4,4
|
79
|
2,7
|
-87
|
47,6
|
-1,7
|
|
Разом
|
3 803,32
|
100
|
2 894,60
|
100
|
-908,72
|
76,1
|
-
|
Таблиця2.4.
Динаміка доходів
і витрат філії ПРАК АПБ в м.Рибниця.
|
№
|
Доходи
|
2001 рiк
|
2000 рiк
|
Вiдхилення
|
Витрати
|
2001 рiк
|
2000 рiк
|
Вiдхилення
|
|
Тис.руб
|
% до підс.
|
Тис.руб
|
% до підс
|
Тис.руб
|
% до підс
|
Тис.руб
|
% до підс.
|
Тис.руб
|
% до підс.
|
Тис.руб
|
% до підс.
|
|
1
|
Процентні
доходи
|
391,95
|
31,1
|
220,15
|
19,3
|
171,8
|
11,8
|
Проц.
Витрати
|
69,36
|
41,94
|
5,9
|
27,42
|
4,5
|
|
2
|
Комісійні
доходи
|
281,41
|
22,4
|
252,62
|
22,1
|
28,79
|
0,3
|
Коміс.витрати
|
27,32
|
4,1
|
61,55
|
8,6
|
-34,23
|
-4,5
|
|
3
|
Дисконт,
отрим.від операцій з цінними паперами
|
-
|
-
|
3,99
|
0,3
|
-3,99
|
-0,3
|
Дисконт,
сплач. по операціям з цін. Паперами
|
16,00
|
2,4
|
0,07
|
-
|
15,93
|
2,4
|
|
4
|
Доходи по
лізинг. Операціям
|
-
|
-
|
-
|
-
|
-
|
-
|
Витрати по
лізинг. Операц.
|
-
|
-
|
-
|
-
|
-
|
-
|
|
5
|
Доходи по
інкасіції
|
119,45
|
9,5
|
103,96
|
9,1
|
15,49
|
0,4
|
Витрати по
инкас.
|
111,80
|
16,7
|
85,37
|
11,9
|
26,43
|
4,8
|
|
6
|
Доходи від
платних послуг
|
29,04
|
2,3
|
34,87
|
3,0
|
-5,83
|
-0,7
|
Витрати по
охороні
|
7,57
|
1,1
|
6,80
|
0,9
|
0,77
|
0,2
|
|
7
|
Відшкодування
клієнтами телеграфн. Та інш.збитків
|
0,64
|
0,1
|
17,53
|
1,5
|
-16,89
|
-1,4
|
Амортизація
|
44,98
|
6,7
|
36,13
|
5,0
|
8,85
|
1,7
|
|
8
|
Повернення
коштів з фонду ризику
|
1,10
|
0,1
|
69,61
|
6,1
|
-68,51
|
-6,00
|
Відрахування
коштів в фонд ризику
|
1,10
|
0,1
|
128,79
|
18,0
|
-127,69
|
-17,9
|
|
9
|
Відшкодування
філіями управлінських збитків
|
-
|
-
|
-
|
-
|
-
|
-
|
Відшкодування
філіями управлінських збитків
|
4,2
|
0,6
|
4,2
|
0,6
|
-
|
-
|
|
10
|
Курсові
різниці в наслідок купівлі-продажу ін.валюти
|
405,94
|
32,2
|
423,16
|
37,0
|
-17,22
|
-4,8
|
Курсові
різниці в наслідок купівлі-продажу ін.валюти
|
1,92
|
0,3
|
-
|
-
|
1,92
|
0,3
|
|
11
|
Штрафи, пені
та неустойкі
|
-
|
-
|
12,14
|
1,1
|
-12,14
|
-1,1
|
Аренда
|
9,21
|
1,4
|
8,96
|
1,3
|
0,25
|
0,1
|
|
12
|
|
|
|
|
|
|
|
Комунальні пл.
|
15,19
|
2,3
|
12,53
|
1,7
|
2,66
|
0,6
|
|
13
|
|
|
|
|
|
|
|
Затрати на
ремонт ОЗ
|
1,89
|
0,3
|
6,30
|
0,9
|
-4,41
|
-0,6
|
|
14
|
|
|
|
|
|
|
|
Послуги
зв’язку
|
16,58
|
2,5
|
18,80
|
2,6
|
-2,22
|
-0,1
|
|
15
|
|
|
|
|
|
|
|
Затрати по
робітникам
|
318,44
|
47,5
|
282,21
|
39,4
|
36,23
|
8,1
|
|
16
|
|
|
|
|
|
|
|
Затрати на
канц.товари
|
19,90
|
3,0
|
15,24
|
2,1
|
4,66
|
0,9
|
|
17
|
|
|
|
|
|
|
|
Податки
|
2,62
|
0,4
|
3,97
|
0,6
|
-1,35
|
-0,2
|
|
18
|
Інші доходи
(не враховані раніше)
|
29,52
|
2,3
|
5,45
|
0,5
|
24,07
|
1,8
|
Інші витрати
|
1,65
|
0,2
|
3,53
|
0,5
|
-1,88
|
-,3
|
|
РАЗОМ:
|
1 259,05
|
100
|
1 143,48
|
100
|
115,57
|
-
|
РАЗОМ:
|
669,73
|
100
|
716,39
|
100
|
-46,66
|
-
|
В загальній своїй кількості чистий прибуток за звітний
рік збільшився на 162,23 тис. руб. порівняно з попереднім роком.
Аналіз ліквідності філії ПРАК АПБ в м.Рибниця
Коефіцієнт миттєвої ліквідності:
КМЛ
= ((кошти на коррах.+ кошти в касі) /
кошти залучені на поточ.рахунки) х 100%
КМЛ( на початок року) =(1037,78+385,69) / 6100,21 х 100%
КМЛ (на поч.року) = 23,33
КМЛ( на кінець року) =( 881,92 + 100,01) / 5 292,89 х 100%
КМЛ( на кунець року) = 18,55
Коефіцієнт миттєвої ліквідності показує, яку частину
залучених на поточні рахунки коштів банк може сплатити у терміновому порядку.
Згідно розрахунків на кінець року цей показник зменшився, при одночасному
зменшенні всіх необхідних показників. При чому за рік кошти на коррахунку
зменшилися на 15% на кінець року, порівніно з сумою , яка була на початок року;
кошти в касі на кінець року зменшилися на 74%, та залучені кошти на поточні
рахунки зменшилися на 13%, порівняно з сумою на початок року.
Згідно інструкції ПРБ “Про порядок регулювання діяльності
кредитних установ” від 28.06.2002р. показники ліквідності.
Н2 = ЛАт
/ (А-Ро) х 100%
ЛАт – ліквідні активи, розраховуються як
сума високоліквідних активів ( табл. 2.6.) та залишків на слідуючих рахунках
(табл. 2.5.):
Таблиця 2.5.
Ліквідні активи.
|
На початок 2001 року
|
На кінець 2001 року
|
|
- кредити строком від місяця до 1 року
|
1 477 281,86
|
2 005 678,34
|
|
- середньострокові кредити на строк від 1 до 3 років
|
29 913,00
|
381 109,34
|
|
Всього:
|
1 507 194,86
|
2 386 787,68
|
Таблиця 2.6.
Високоліквідні активи.
|
На початок 2001 року
|
На кінець 2001 року
|
|
- готівкові грошові засоби та монетарні дорогоцінні
метали
|
515 373,24
|
375 124,62
|
На початок року ЛАт = 515 373,24 + 1 507 194,86 =
2 022 568,10
На кінець року ЛАт = 375 124,62 + 2 386 787,68
= 2 761 912,30
До розрахунку загальної ліквідності
береться сума всіх активів балансу за мінусом залишків по слідуючим рахункам (
табл. 2.7.):
Таблиця 2.7.
Активи, які не впливають на ліквідність.
|
На початок 2001 року
|
На кінець 2001 року
|
|
- Передоплачені відсотки та інші передоплати витрат
|
10 905,42
|
12 647,74
|
|
- наращені відсотки до виплати по кредитам та цінним
паперам
|
167 351,62
|
124 154,04
|
|
- розрахунки між філіями та головним банком
|
1 037 778,52
|
881 919,68
|
|
- контр-рахуноки – знос матеріальних активів
|
157 646,12
|
207 450,56
|
|
Всього:
|
1 373 681,68
|
1 226 172,02
|
Загальна сума всіх активів на початок
2001 року складає 6 573 406,18, на кінець року 6 475 633,70.
На початок року А = 6
573 406,18 – 1 373 681,68 = 5 199
724,50
На
кінець року А = 6 475 633,70 – 1
226 172,02 = 5 249 461,68
Ро – обов’язкові резерви банку – на
початок року 880 391,28, на кінець року 597 936,04.
З відомих даних,
згідно балансу за 2001 рік (Додаток №7) та згідно Інструкції ПРБ. “Про порядок
регулювання діяльності банків та кредитних установ” від 26.06.2002г.
рекомендуєме мінімально припутсиме значення Н2-20%.
На початок 01
січня 2001року ліквідність філії ПРАК АПБ в м.Рибниця складала:
Н2=2 022 568,10 / (5 199 724,50-880 391,28) х 100%
Н2= (2 022 568,10 / 4 319 333,22 ) х 100%
Н2 = 0,468259335
х 100%
Н2 = 46,8
На початок 01
січня 2002 року ліквідність філії ПРАК АПБ в м.Рибниця складала:
Н2=2 761 912,30 / (5 249 461,68-597 936,04) х 100%
Н2= ( 2 761 912,30 / 4 651 525,64 ) х 100%
Н2 = 0,43481822
х 100%
Н2 = 43,5
З аналізу
загальної ліквідності можна сказати, що в цілому банк
дотримується норм , згідно з нормативами ліквідності. В результаті операцій в
продовж року на кінець року вона декілька знизилася, але все рівно була більше,
ніж встановлене мінімально припустиме значення ліквідності.
III. Проект
організації центру прийому комунальних платежів в філії ПРАК АПБ в м.Рибниця
3.1.
Функціонуюча система прийому комунальних платежів
Характер
соціально-економічних процесів, що відбуваються, породжує проблеми, появу яких
навряд чи можна було пророчити в епоху до перебудови. До їхнього числа,
безумовно, варто віднести проблему комунальних платежів.
Автоматизація напрямку банківської діяльності, що пов'язана
з прийманням платежів населення на адресу тих чи інших установ і організацій,
характеризується певною специфікою.
З одного боку, це традиційні банківські операції і до них
пред'являються такі ж вимоги, як і до будь-яких інших операцій по
обслуговуванню населення, а засоби їхньої автоматизації органічно вписуються до
складу інтегрованої автоматизованої банківської системи (АБС).
Зросла актуальність проблем, зв'язаних
із платежами населення за комунальні послуги, має безліч причин. І почати слід
з того, що впровадження в економіку нових форм і методів господарювання,
призвело, зокрема, до зміни відносин між виробниками і споживачами. У сфері
послуг, наданих населенню, ці зміни торкнулися платників, отримувачів платежів,
та банків, які приймають платежі.
Платник. У даному випадку, ним є
приватна особа, що оплачує (чи не оплачує) надані послуги, штрафи, податки і
т.д. З кожним роком ці платежі становлять усе більш істотну частину бюджету
багатьох сімей, тому природно очікувати підвищення інтересу платника до таких
питань:
·
за які
послуги і по яких тарифах мені нарахована оплата;
·
якщо на
всі платежі не вистачає коштів, то як оплатити частину з них по моєму вибору,
мінімізувавши при цьому кількість породжуваних паперових документів;
·
якщо я
оплачую послугу, то які гарантії своєчасного і точного надходження платежу до
адресата і як, у разі потреби, з мінімальними витратами особистого часу і
нервової енергії, переконатися в тому, що платіж отриманий постачальником
послуги (без походів у ЖЕК, виснажливого "видзвонювання" довідкових
служб і т.д.);
·
як
мінімізувати час оформлення платежу в зручному для мене місці (поруч з
будинком, роботою і т.д).
Одержувачі
платежів. Це
можуть бути будь-як організації, що роблять (надають) які-небудь послуги, але
найчастіше ними є:
·
державні
установи (на користь яких перераховуються податки і штрафи);
·
організації,
що надають послуги населенню (ЖЕК, телефонна компанія, постачальники
електроенергії, газу, тепла, вода і т.д.);
·
торгові
організації, що приймають торговий виторг.
Очевидне прагнення одержувача платежу
побачити (і якомога раніше) гроші за надані послуги на своєму розрахунковому
рахунку.
Але це не все - якщо одержувач не завжди може одержати вчасно все те, що йому
призначене (наприклад, зобов'язавши платника погасити усі свої заборгованості
шляхом відмовлення від надання йому життєво важливих послуг чи істотного
зменшення їхнього об'єму і якості), то, принаймні, він хотів би мати інформацію
про те- хто сплатив вчасно, а хто (і скільки) лишився винним.
У результаті в одержувачів виникає
потреба налагодити детальний, своєчасний і точний облік своїх клієнтів,
відслідковувати динаміку надходження оплати за зроблені послуги, здійснювати
аналіз структури і розмірів заборгованостей по платежах.
Цим пояснюються такі дії
постачальників послуг як:
·
вихід зі
складу ЖЭКов з відкриттям окремих розрахункових рахунків у банку;
·
ведення
власних розрахункових книжок зі своїми форматами платіжних документів;
·
переведення
клієнтів на оплату по лічильниках (наприклад, по витраті газу, тепла, води);
·
розгортання
власних пунктів прийому платежів і т.д.
Ці дії (цілком резонні з погляду
постачальників послуг), на жаль, створюють незручності як для платників (поява
декількох розрахункових книжок, збільшення часу обслуговування), так і для
банків ("дроблення" операцій по прийому платежів).
Банк, що
приймає платежі. У цій системі він виконує роль посередника між платником і одержувачем і
оскільки несе відповідальність перед своїми клієнтами, то зацікавлений у
якісному обслуговуванні як одержувачів платежів, так і платників.
Але крім цього,
банк, з одного боку, зацікавлений у залученні нових клієнтів, а отже, і
одержанню додаткових коштів, з іншого боку, - прагне мінімізувати витрати на
обслуговування клієнтів з метою збільшення одержуваного прибутку.
Іншими словами,
банку невигідно, коли замість одного платежу на адресу Жэка з'являється 5-6
платежів в адреси водоканалу, газконторы, тепломережі і т.д. Плата за послуги
банку в цих двох випадках буде приблизно однакова, але замість одної операції
по прийому платежу в першому випадку, доведеться виконати кілька операцій у
другому.
Можна відзначити також, що
організація специфічного інформаційного сервісу для клієнта - додаткові витрати
для банку. Але загубити наявних клієнтів (чи не набути нових) через краще
інформаційне обслуговування в сусідньому банку - набагато гірше, так що деякі
додаткові витрати на ці цілі виправдані.
Очевидно
наступне: відстоюючи в першу чергу свої інтереси, кожний з учасників, проте, не
може ігнорувати інтереси партнерів, тому що, в остаточному підсумку, це
негативно позначиться на його власних.
Природним етапом
в автоматизації розглянутого напрямку банківської діяльності став досвід автоматизації
технології прийому платежів, регламентованою ще нормативними документами
Ощадбанку СРСР.
Її відправним пунктом є момент, коли
платник підходить до операційному вікна з попередньо оформленою і заповнений
(одержувачем платежу чи самим клієнтом) квитанцією на оплату.
У першому випадку, одержувач платежу
робить нарахування оплати, оформляє платіжний документ і який-небудь спосіб
(поштою, кур'єром і т.д.) передає його платнику.
В другому випадку, платник на
підставі показань лічильників і наявних у нього уявлень про діючі тарифи
заповнює квитанцію самостійно.
Після оформлення платежу і розрахунку з платником, йому повертається квитанція
з позначкою про здійснення платежу. Друга частина квитанції (повідомлення)
відривається і залишається в касира, а згодом (після проходження всіх етапів
обробки платежу) передається одержувачу.
Робчий день (зміна) на операційному вікні завершується підведенням підсумків. У
результаті формується необхідна звітність, повідомлення сортуються по
одержувачах платежів (формуються бандеролі повідомлень), а підсумки передаються
в бухгалтерію банку.
У бухгалтерії перевіряється звітність
і формуються платіжні доручення на адресу одержувачів.
Розглянута
технологія реалізовується і при роботі з клієнтами філії ПРАК АПБ у м. Рибниця.
Більш досконало можливо розглянути діючу систему прийому комунальних платежів
на рис. 3.1.
1 етап : Платники, на підставі
отриманої квітанції на оплату сплачують суму за наданий об’єм послуг, згідно тарифів.
2 етап: Касир приймає до оплати
квітацію та повертає другу її частину з відмітками про здійснену оплату (дата,
№ пункту, ПІБ касира, наіменування банку.



1
1 1


2 2
2
3 3 3

4
5 5
Рис. 3.1. Система прийому комунальних платежів в філії
ПРАК АПБ в м.Рибниця.
3 етап: В кінці дня касири формують
реєстри, на підставі других частин квітанцій та даних, внесених в комп’ютер, які вони зберігають на дискетах.
В бухгалтерію банка передаються такі
носії отриманих платежів:
-
дискета,
-
реєстри з квітанціями,
-
віддрукований касовий журнал, в якому зафіксована
сума отриманих коштів, згідно за симовлами касового плану,
-
статистика платежів, згідно того, які платежі, в
якій кількості та яким організаціям слід перерахувати.
4 етап: На кожного касира відкритий
окремий внутрибанківський рахунок, на який зараховується інкасована сума коштів
та, при прийнятті даних з дискет, автоматично формуються платіжні проводки.
З кожного окремого рахунку касира
автоматично формуються проводки на транзитний рахунок, з якого програмою
формуються єдині проводки загальною сумою на рахунок одержувачів.
5 етап: Гроші в той же день
перераховуються на рахунок одержувача, а кур’єром в банк
одержувача або представниками організацій одержувачів забираються реєстри з
квітанціями та документи, які підтверджують, що відповідна сума, згідно реєстру
перерахована.
Ця технологія має свої переваги. У
першу чергу, звичайно, для банку. Зменшується кількість помилок при оформленні
платежу касиром, скорочується об'єм ручної роботи при проведенні контрольних
операцій, виконанні розрахунків, оформленні документації.
Певні переваги забезпечуються для
одержувача платежів. Насамперед, скорочуються терміни проходження платежів. На
це затрачається не більш двох днів.
Більш того, якщо одержувач платежу в
змозі запропонувати чітку технологію ідентифікації своїх абонентів, що доступна
і на операційному вікні по прийому платежів, то йому можна надати більш високий
рівень інформаційного обслуговування (наприклад, формувати для нього докладні
електронні реєстри прийнятих платежів у розрізі платників).
На жаль, платник особливих переваг не відчуває: ті ж кілька розрахункових
книжок, ті ж паперові документи, заповнювані вручну і т.д. Непрямий ефект
полягає в скороченні термінів проходження платежу до одержувача, але стоячи в
черзі до операційного вікна, турботи про себе платник не відчуває - йому
необхідно надати додаткові послуги, скоротити кількість використовуваних
розрахункових книжок і час оформлення платежу.
Недоліком є ще те, що не існує
тісного зв’язку між банком та одержувачем платежів. Банк
відповідає за правильність оформлення, своєчасне перерахування коштів, а
одержувач несе відповідальність лише за своєчасне пред’явлення в банк тарифів,
та перерахування комісійних відсотків за прийом платежів.
3.2.
Автоматизація
традиційної технології прийому платежів в філії ПРАК АПБ в м.Рибниця
Ефект від автоматизації традиційної
технології обмежений її внутрішніми особливостями і для досягнення більш
відчутного ефекту необхідно трохи змінити підхід до побудови системи.
Для цього учасники повинні виробити і прийняти до виконання деякі спільні
угоди.
У першу чергу, необхідна єдина, усіма визнана методика ідентифікації
платника. Це не просто зробити, принаймні, по двох причинах:
·
готового
ідентифікатора платника, який би усіх улаштував, не існує;
·
багато
служб мають у своєму розпорядженні власні системи ідентифікації абонентів, від
яких вони навряд чи відмовляться (що може бути краще номера телефону для
організації, що приймає плату за телефон)
Необхідно також домовитися про
формати даних, якими будуть обмінюватися учасники цього процесу, що так само не
просто. Кожний з учасників, як правило, перебуває в деякій стадії автоматизації
власної діяльності, має історію взаємин з фірмами-розроблювачами програмного
забезпечення, має деяку відомчу приналежністю з її особливостями й обмеженнями
і т.д.
Особливості нової технологи полягають
в обслуговуванні клієнтів на основі нарахувань, зроблених одержувачами платежів
і переданих щомісяця в банк в електронному виді, а також щоденної звітності
банку перед ними у вигляді докладних електронних реєстрів. Як єдиний
ідентифікатор платника використовується позиційний код, який складається з
елементів адреси проживання платника. Таке рішення продиктоване наступними
міркуваннями:
·
адреса
платника присутній у більшості платежів за комунальні послуги як обов'язковий
реквізит;
·
код
платника може бути легко сформований будь-яким учасником (комунальною службою,
касиром операційного вікна зі слів платника і т.д.) і також легко
інтерпретований будь-якими іншими учасниками.
Проблема
уніфікації форматів даних, якими обмінюються учасники, зважується застосуванням
спеціалізованого програмного комплексу - інформаційного центру комунальних
платежів (ИЦКП). Використовуючи засоби цього комплексу, банк:
·
перетворює
дані, отримані від комунальних служб, до деякого внутрісистемного формату;
·
виконує
всі необхідні дії по веденню бази платників, їхніх заборгованостях, прийнятих
платежах;
·
перетворює
дані про прийняті платежі перед передачею їхнім комунальним службам, до
вигляду, зручному для кожної з цих служб.
У результаті банк може починати
діяльність по прийому платежів, не чекаючи остаточного узгодження всіх питань
всіма учасниками - вони підключаються до вже працюючого фрагмента
територіальної системи в міру їхньої готовності.
Початку експлуатації системи передує
процедура укладання банком угод з кожним їхніх одержувачів платежів, готовим
працювати за новою технологією. Така угода може бути оформлена у вигляді
додатка до договору на прийом платежів і повинне відображати наступні основні
моменти:
·
методику
розрахунків оплати банківських послуг за прийом платежів;
·
формати
даних, у яких одержувач платежів буде передавати банку реквізити своїх
платників, щомісячні нарахування по платежах і заборгованості;
·
формати
даних, у яких одержувачу буде передаватися інформація про прийняті платежі;
·
перелік
відомостей, що одержувач платежів хотів би доводити до платника;
·
вимоги до
захисту прийнятої (переданої) інформації.
Функціонування
системи являє собою послідовність щомісячних циклів взаємодії учасників (
рис.3.2.)
Кожен цикл
складається з наступних етапів:
1) Одержувач платежів нараховує
(як правило на початку місяця) поточну оплату по кожному зі своїх абонентів
відповідно до діючих тарифів і нормам, а також виводить сальдо (борг клієнта)
на початок місяця. Додатково до переліку обов'язкових реквізитів у ці
розрахунки можуть включатися додаткові відомості: показання лічильників, інформаційні
повідомлення платникам, розмір врахованої чи неврахованої субсидії і т.д.
Результати нарахувань передаються банку.
2) Банк отримує відомості від
усіх постачальників послуг, сортує результати нарахувань по платниках,
актуалізує базу платників. Після того, як усі дані зібрані й оброблені, вони
передаються на операційні вікна по прийому платежів.
3) Обслуговування платника на
операційному вікні починається з пошуку його в базі даних по одному з ознак:
єдиному коду платника, одному з його абонентських номерів по будь-якій
комунальній службі, елементам адреси проживання.
4) Якщо платник зареєстрований у
базі даних, йому пред'являється інформація про його заборгованості (за вимогою
платника може бути роздрукована рахунок-довідка). Зі слів платника вона може
бути скоректована і, якщо він має у своєму розпорядженні достатню суму грошей і
не бере під сумнів правильність зроблених нарахувань, оформляється прийом
платежу, виробляється розрахунок, роздруковується квитанція.
5) Якщо клієнт не зареєстрований
у базі даних, але бажає оформити платіж, виконується його реєстрація і на
адресу одержувача платежів буде направлене повідомлення про обслуговування
незареєстрованного платника. Передбачається також прийом разових нерегулярних
платежів - штрафів, платежів у бюджет, платежів за надання різних послуг,
прийом торгового виторгу і т.д. У цьому випадку виконуються ті ж дії - за
винятком реєстрації платника в базі даних.Наприкінці дня (зміни) підводяться
підсумки, що передаються в бухгалтерію банку.
6) Бухгалтерія банку об'єднує дані,
що надійшли з всіх операційних вікон, виконує їхню бухгалтерську обробку,
формує платіжні доручення на адресу одержувачів. Підготовлений файл платіжних
доручень передається в платіжну підсистему, і далі платежі відправляються
одержувачами. Інформація про прийняті платежі передається в ИЦКП, засобами
якого формуються електронні реєстри на адресу одержувачів платежів, з якими
оформлені відповідні угоди.
7) Одержувач платежів обробляє
отримані реєстри з використанням власних засобів автоматизації, здійснюючи тим
самим оперативний облік надходження платежів аж до чергового циклу розрахунку
нарахувань.
Переваги, які з'являються в
результаті впровадження нової технології оплати.
Для платників:
·
Відпадає
необхідність самостійно відслідковувати зміни тарифів і заборгованості по
періодичних платежах;
·
Спрощується
процедура оформлення платіжних документів, скорочується час обслуговування;
·
Спрощується
процедура з'ясування непорозумінь по факту прийому платежів;
Для
одержувачів платежів:
·
З'являється
додатковий канал інформування платників про зміни тарифів, перерахунках,
заборгованостях і т.д., що згодом може цілком замінити традиційні (пошта, очна
робота з клієнтом, телефон);
·
Забезпечується
своєчасне і достовірне інформування про прийняті платежі і, як наслідок - скорочується
трудомісткість, підвищується якість облікового процесу;
·
Скорочуються
терміни проходження платежу і супровідної його інформації;
·
Створюються
передумови для зменшення об’ємів паперового документообігу і поступового
відмовлення від обробки повідомлень про прийнятя платежів внаслідок їхньої
заміни електронними реєстрами.
Для банку:
·
За
рахунок підвищення рівня сервісу створюються гарні передумови для збереження
своїх клієнтів і придбання нових;
Рис. 3.2. Схематичне зображення
алгоритму прийому комунальних платежів від
населення.
·
Скорочується
об'єм непродуктивної ручної праці, затрачуваної на обробку повідомлень;
·
Зменшується
відсоток помилок, зв'язаних із утратою платежів, перерахуваннями на інші
розрахункові рахунки і т.д.
Якщо вдається організувати взаємодію
по заборгованостям з основними одержувачами, то банк після декількох місяців
роботи збирає практично повну базу даних про платників. Підтримувати її в
актуальному стані досить складно, тому що джерела даних для актуалізації
знаходяться поза банком, база досить динамічна, її несуперечність важко
контролювати, використовуючи формальні алгоритми.
Для банку переважно використовувати
більш звичні методи обліку своїх клієнтів. Наприклад, клієнту відкривається
рахунок деякого нового типу (наприклад "лицьовий комунальний
рахунок"), що повідомляється всім постачальникам послуг. На цьому рахунку
збираються всі заборгованості по платежах, механізм розрахунків між платником і
одержувачем нагадує механізм розрахунків між двома юридичними особами. З рахунком
клієнта може бути легко зв'язана пластикова картка, організовані безготівкові
розрахунки і т.д.
Однак, для цього необхідні,
принаймні, дві речі:
·
банк
повинен розробити механізм обслуговування комунальних рахунків і забезпечити
йому відповідну нормативно-правову основу;
·
одержувачі
платежів повинні визнати цю технологію, перешикувати взаємини з платниками,
внести відповідні зміни у своє програмне забезпечення.
Серйозною проблемою є організація
розподіленої обробки даних в умовах банку з розгалуженою мережею філій. Якщо
їснує можливість організувати звертання до централізованої бази даних платників
і заборгованостей, то в принципі, проблеми не існує. Однак реалії
сьогоднішнього дня такі, що в багатьох місцях ще довго будуть економічно
виправданий режим Off-line, локальні операційні вікна, а, можливо, і
традиційний касовий апарат. Складність у тому, що навіть в умовах одного банку
необхідно забезпечити виконання тих самих функцій одночасно в декількох
режимах.
З метою створення єдиної
інформаційної системи, що включає в себе прийом і обробку платежів за
комунальні й інші послуги з використанням єдиної бази жителів міста, можна
впровадити в роботу філії наступний проект. (Рис. 3.3.)
Учасники проекту: адміністрація і державні
органи (БТИ, паспортний стіл, податкова інспекція і т.п.), постачальники послуг
(комунальні служби та інші організації, що надають фізичним особам різні
послуги), комерційні банки, вузол зв'язку, пошта.
Архітектура
і принцип роботи центра
Є
мережа пунктів прийому платежів (ППП) різних банків, вузла зв'язку, пошти
(агенти). Абоненти (жителі міста) роблять оплату послуг і одержують інформацію
про заборгованість перед постачальниками послуг (про нарахування і платежі - у
випадку комунальних служб). ППП при роботі використовують доступ до основного
сервера системи. На першому етапі обмін даними організовується один раз у день
по модемах, у перспективі організація on-line доступу до даних.
Оператор основного
сервера отримує інформацію від постачальників послуг про заборгованість абонентів
і передає її на ППП, також одночасно приймає від ППП реєстри про зроблені
платежі і передає постачальникам послуг. Агенти на наступний робочий день
перераховують суми виторгу на розрахункові рахунки постачальників послуг. У
перспективі на даний центр, можливо, перекласти розрахунок сум нарахувань.
Інформацію
про абонентів (про заборгованість, прописку, надані пільги і т.д.) можуть
діставати всі учасники системи в залежності від наданих доступів.
Ідентифікатором
абонента може служити паспорт, але доцільно використовувати ідентифікаційну
картку (штрих код) для мінімізації
помилок при прийомі платежів.
Також передбачається ведення фіскальних кодів кожного платника податків (як
фізичної особи).

Рис.
3.3. Схематичне зображення єдиної комунальної системи.
Переваги системи:
·
Централізований
єдиний облік жителів міста дозволить виключити помилки обліку числа мешканців у
квартирах і будинках абонентів для розрахунку комунальних платежів.
·
Електронний
обмін даними скоротить витрати всіх комунальних служб по розпечатанню квитанцій
і повідомлень, а також витрати, зв'язані з їхньою доставкою.
·
Полегшується
процес обробки інформації з платежів – виключається подвійне введення
інформації (зменшується кількість помилок).
·
З'являється
можливість приймати платежі частково по поточним платежах і авансовим платежам
(у випадку тимчасового від'їзду абонента), що дасть постачальникам послуг
додаткові оборотні кошти, а абонентам можливість часткової оплати (тому що в
даний час існують затримки з виплатою зарплати).
Реалізація
проекту розбита на етапи.
I етап –
забезпечення єдиної системи обліку житлових приміщень і організація
комунікаційного середовища.
Первісне завдання полягає в одержанні Центром Прийому (ЦП) від БТИ списку житлових
приміщень (будинків, квартир...). Кожному приміщенню присвоюється унікальний
код, що надалі не змінюється. БТИ зобов'язано регулярно давати ЦП інформацію
про зміни. У свою чергу, ЦП передає список і зміни в списку Постачальникам
послуг (ПУ). Кожний постачальник послуг одержує від ЦП цю інформацію і
використовує її у своїх розрахунках нарахувань. До абонентів доводиться
інформація про привласнення їм унікального номеру.
II етап - ПУ передають у ЦП
інформацію про послуги, що надаються ними. На підставі цієї інформації ЦП
формує довідник послуг.
На цьому етапі ПУ самостійно здійснюють облік і нарахування сум за надані ним
послуги.
Інформація про заборгованість абонентів за кожний вид послуг періодично (щодня)
передається в ЦП (Додаток №3). У свою чергу ЦП передає цю інформацію ППП
(Додаток №4). ППП роблять прийом від абонентів сум оплати ( цілком чи частково)
і видають квитанцію про прийняті суми по кожному виду послуг із указівкою
заборгованості. По закінченню роботи пункту здійснюється передача інформації
про платежі в ЦП (дод. №4). ЦП формує зведені проводки по кожному виду послуг
кожного клієнта і зараховує на рахунок відповідного ПУ. Також ЦП випускає
реєстри платежів і передає їхній ПУ. Одночасно файл із даними про
оплату передається ПУ (дод. №3). ЦП підтримує історію платежів абонентів.
Загальний об’єм програмного забезпечення банк забезпечує існуючою вже
інформаційною базою, тому і основний сервер буде розміщений в самому банку, та
власні програмісти забезпечать написання необхідних програм. Головна проблема в
тому, щоб зібрати всі дані із всіх зацікавлених організацій до єдиної системи,
призвести все до організаційної єдиної структури, зі всіма укласти договора.
Впровадження даного проекту в життя приверне увагу клієнтів, фізичних осіб,
тому що, як вже розглядалося вище, в даному випадку відображається піклування
про клієнтів і ця система буде більш зручна для клієнтів.
В загальній кількості це повинно
привести до збільшення кількості клієнтів, в наслідок чого збільшиться кількість
комісійних, які отримує банк.
В цілому банк здійснює прийом
слідуючих платежів:
·
Газ;
·
Електроенергія;
·
Вода та каналізація;
·
Послуги TV
“SHERIF;
·
Квартплата;
·
Збір за право торгівлі;
·
Плата в фонд зайнятості населення;
·
Плата в пенсійний фонд;
·
Податок на власність;
·
За дитячий садок;
·
За навчання в музичній школі;
·
Різноманітні платежі в ДАІ;
·
Та ін.
В результаті прийняття платежів з
перераховуємої суми утримується 1% як комісійні, згідно укладених договорів.
Результати впровадження нової
системи занесено в таблицю 3.1.
Таблиця
3.1.
Результати
впровадження нової системи.
|
Показник
|
До впровадження
|
Після впровадження
|
Відхилення
|
|
В руб.
|
%
|
|
1.
Кількість населення, що обслуговується
|
12%
|
30%
|
-
|
+150%
|
|
2.
Розмір комісійних, що сплачує населення
|
-
|
-
|
-
|
-
|
|
3.
Розмір комісійних, що сплачують комунальні та інші підприємства, тис.руб
|
29,51
|
73,78
|
+44,27
|
+150%
|
|
4.
Обсяги здійсненних операцій, в тис. руб.
|
2 951,00
|
7 378,00
|
+4 427,00
|
+150%
|
|
5.
Розмір комісійних доходів, в тис. руб.
|
29,51
|
73,78
|
+44,27
|
+150%
|
|
6.
Розмір комісійних витрат, в тис. руб.
|
27,32
|
27,32+1,71
|
+1,71
|
+6,2%
|
|
7.
Оподатковуваний прибуток, в тис. руб.
|
1 188,58
|
1 231,14
|
+42,56
|
+3,6%
|
|
8.
Ставка податку на обсяг реалізації
|
10%
|
10%
|
-
|
-
|
|
9.
Розмір податку на обсяг реалізації, в тис. руб.
|
118,86
|
123,11
|
+4,25
|
+3,6%
|
Комісійні за звітний рік по прийому
комунальних платежів склали 29,51 тис.руб.
Згідно Закону ПМР “Про податок на
об’єм
реалізації” від 26 грудня 2001 року для грошово-кредитних установ, зокрема для
банків, складає 10 відсотків від оподаткованого прибутку. До оподаткованого
прибутку береться загальна сума доходів за мінусом сум, які не підлягають
оподаткуванню : відсоткові доходи, відрахування в фонд по можливим втратам по
кредитам.
Згідно звітності про доходи та
витрати за 2001 рік (Додаток №8) до оподаткування належить сума 1 188 580,76
руб. ПМР. Податок на об’єм
реалізації складе: 1188580,76х10%=118 858,08.
Кількість населення міста Рибниця
складає 70 тис. чоловік. При данній системі обслуговування, приймаючи до уваги
те, що кожен мешканець міста не йде платити за комунальні платежі, а сплачують
за комунальні послуги представники сімей, та при сучасному рівні життя та
низкий народжуваності (чисельність сім’ї в середньому 3 чоловіка), потенційними
клієнтами, які обслуговуються в системі прийому комунальних платежів складає
тільки 12% населення. Інша частина населення обслуговується в пунктах інших
банків. З цього слідує, що кількість клієнтів є можливість збільшити до 30%
(приймаючи до уваги те, що за деяку кількість населення розрахунки за
комунальні платежі здійснює їхнє підприємство, утримуючи плату із з/плати).
Обсяг здійснених операцій зросте на
150%, порівняно з фактично здійсненими до впровадження нової ситсеми.
Отже, кількість отримуваних
комісійних збільшиться на 44,27 тис. руб ПМР за рік. Це при тому, що кількість
комісійних за прийом комунальних платежів склала 2,3% від загальної суми
доходу. В цілому кількість отримуваних комісійних збільшиться на 150% більше,
ніж при функціонуючий системі.
Це
при тому, що не всі підприємства сплачують відсотки за послуги, які надає банк,
та при умові того, що платежі в бюджет приймаються без утримання або одерження
від платників відсотків, тобто безкоштовно.
При
проведенні платежів за межі банку, тобто через ПРБ в кінці місяця з банка
знімаються суми комісійних за обробку платежів через РКЦ ПРБ (електроні платежі
через розрахунковий касовий центр ПРБ). Ці комісіійні залежать від кількості
оброблених докумнтів. Розмір комісійних витрат не повинен змінитися тому, що
кількість отримувачів платежів не змінюється, змінитися повинна лише кількість
платників, а організації, надаючі комунальні послуги ті ж самі. Функціонуючою
системою передбачено те, що платежі з різних пунктів прийому комунальних
платежів об’днуються в бухгалтерії банку програмою та єдиною сумою перераховуються
отримувачу (рис.3.1., етап 4). Витрати збільшаться лише на суми, які вказані в
табл. 3.2.
Відповідно
до рогзгляду збільшення доходів при впровадженні нової системи прийому
комунальних платежів необхідно розглянути витрати, які виникнуть при її впровадженні
(табл.3.2.)
Таблиця 3.2.
Витрати на впровадження системи прийому
комунальних платежів.
|
Показник
|
Характеристика
|
Значення
|
|
1.
Створення інформаційної бази
|
В
даному випадку сприятиме цьому зацікавленість Міської адміністрації, та,
безпосередньо, організацій, які надають комунальні послуги
|
-
|
|
2.
Розробка програмного забезпечення
|
Написання
програм забезпечується власними програмистами, на базі вже функціонуючої
системи.
2
програміста, які відповідають за функціонування мережі комунальних платежів
та приймали участь в її написанні
|
2
х 250,00=500,00 руб. ПМР
|
|
3.
Придбання технічного забезпечення
|
Модем,
Телефонна
лінія
за
послуги зв’язку
|
450,00
руб.
600,00
руб
100,00
руб.
|
|
4.
Канцелярські приладдя
|
Папір
на оформлення угод
Папір
на друк.реєстрів
|
15,00
руб
збільшиться
на 50,00 руб.
|
|
Всього:
|
|
1
715,00 руб. ПМР
|
Інформаційна
база має створюватися за допомогою всіх організацій, інформаційні дані яких
складають необхідні для впровадження даної системи (рис. 3.3.).
Ця
система має впроваджуватися в філії ПРАК АПБ в м.Рибниця, на базі п’яти
функціонуючих пунктів прийому комунальних платежів. Тому витрат на технічне
забезпечення не буде, крім тих, які потрібно зробити для проведення нової лінії
для налагодження зв’язку, витрати на абонентну плату та придбання модему.
На
першому етапі, підготовчому, необхідно буде укласти договори на обслуговування
єдиної системи комунальних платежів , тобто витрати на папір зі сторони банку.
В подальшому функціонуванні витрати на канцелярськи товари не повинні
збільшитися, тому що ця система навпаки повинна зменшити об’єми
папірового документообігу – єдиний зв’язок
з сервером. Який надає будь-яку необхідну інформацію.
При
збільшенні комісійних на прийом комунальних платежів дані за цей же рік могли б
змінитися слідуючим образом:
-
оподатковуємий прибуток збільшеться на
3,60%
-
10%
податку на об’єм реалізації також збільшується на 3,60%.
Податок, який надійшов би до
бюджету збільшився б на 4 250,00 руб. ПМР.
Висновок
Аналіз проводився
на базі філії Придністровського Республіканського Акціонерно-комерційного
Агропромислового банку в м.Рибниця.
При аналізі
використовувався баланс філії ПРАК АПБ в м.Рибниця за 2001 рік (додаток №8),
звітність про доходи та витрати за 2000 рік, 2001 рік (додаток №9).
Переважну
долю в загальній сумі банківських ресурсів комерційного банку займають залучені
кошти. При цьому дуже важливо, щоб їх збільшення підтримувалося підвищенням
рівня власних коштів, в протилежному випадку банк може втратити
платоспроможність та стати банкрутом.
Загальними видами
залучених коштів в Придністров’ї є
депозити юридичних та фізичних осіб, а також
міжбанківські кредити.
Наявність залишків на коррахунках в філії і на депозитах,
свідчить про довіру до банку з боку інших банків. Кошти бюджетних установ мають
місце в філії ПРАК АПБ в м. Рибниця, тому що банк має право на здійснення
касового обслуговування державного бюджету.
Потрібно прийняти до уваги те, що сама по собі філія не
зареєстрована як юридична особа, тобто більш вичерпні дані, по яким можливо
було б реально судити про діяльність Придністровського Республіканського
Агропромислового банку відображені в балансі головного банку – це більшість
фондів (крім фонду соціального винагородження), та статутний капітал, який об’єднаний по всій
мережі АПБ в єдиний та відображений в головному банку.
Аналізуючи
власний капітал банку по відношенню до залучених коштів цей коефіцієнт показує,
що на початок року у банка вистачить коштів на 3,4% для забезпечення надійного
зберігання коштів вкладників та кредиторів, а на кінець року 3,2%.
Захищеність
власного капіталу від інфляції шляхом вкладання коштів в нерухомість,
обладнання, на кінець року значно підвищилася, в наслідок збільшення основних
засобів, але не перевищує 10% власного капіталу, які встановлені Законом ПМР
“Про банки та банківську діяльність”.
З аналізу пасивів
філії ПРАК АПБ в м.Рибниця можна зробити висновок про негативний стан, який
розвивався в продовж досліджуваного періоду, тому що зобов’язання , які
забезпечують активні операції банку зменшилися. Зовсім відсутні довгострокові
депозити, які належать до досить “дорогих” фінансових ресурсів. Зменшилися
“дешеві” кошти на поточних рахунках (депозити до запитання).
Підводячи підсумок аналізу активів, можна сказати, що в
своїй діяльності банк більшість уваги приділяє росту питомої ваги кредитного
портфелю.
В загальній своїй кількості чистий прибуток за звітний
рік збільшився на 162,23 тис. руб. порівняно з попереднім роком.
Коефіцієнт миттєвої ліквідності показує, яку частину
залучених на поточні рахунки коштів банк може сплатити у терміновому порядку.
Згідно розрахунків на кінець року цей показник зменшився, при одночасному
зменшенні всіх необхідних показників. При чому за рік кошти на коррахунку
зменшилися на 15% на кінець року, порівніно з сумою , яка була на початок року;
кошти в касі на кінець року зменшилися на 74%, та залучені кошти на поточні
рахунки зменшилися на 13%, порівняно з сумою на початок року.
З аналізу
загальної ліквідності можна сказати, що в цілому банк
дотримується норм , згідно з нормативами ліквідності. В результаті операцій в
продовж року на кінець року вона декілька знизилася, але все рівно була більше,
ніж встановлене мінімально припустиме значення ліквідності.
Аналізуючи діяльність філії ПРАК АПБ в м. Рибниця, на
основі даних звітності про доходи та витрати філії за 2001 рік (додаток №9),
базуючись на тому, що одну з найдоходніших статей балансу складають комісійні
доходи, необхідно звернути увагу на збільшення цього виду доходів. За певних
обставин комійсійні, які банк отримує від прийому комунальних платежів у
звутності про доходи та витрати містяться в інших доходах.
На базі вже функціонуючої системи обслуговування клієнтів
по прийому комунальних платежів запропонована автоматизована система прийому
комунальних платежів.
Впровадження цієї системи враховує всі недоліки, які
виникають при прийомі комунальних платежів на даний час.
Недоліком є ще те, що не існує
тісного зв’язку між банком та одержувачем платежів. Банк
відповідає за правильність оформлення, своєчасне перерахування коштів, а одержувач
несе відповідальність лише за своєчасне пред’явлення в банк тарифів, та
перерахування комісійних відсотків за прийом платежів.
Для впровадження даної системи
необхідні, принаймні, дві речі:
·
банк
повинен розробити механізм обслуговування комунальних рахунків і забезпечити
йому відповідну нормативно-правову основу;
·
одержувачі
платежів повинні визнати цю технологію, перешикувати взаємини з платниками,
внести відповідні зміни у своє програмне забезпечення.
Ця система має впроваджуватися в
філії ПРАК АПБ в м.Рибниця, на базі п’яти функціонуючих пунктів прийому
комунальних платежів. Тому витрат на технічне забезпечення не буде, крім тих,
які потрібно зробити для проведення нової лінії для налагодження зв’язку,
витрати на абонентну плату та придбання модему.
При збільшенні комісійних на прийом
комунальних платежів дані за цей же рік могли б змінитися слідуючим образом:
-
оподатковуємий прибуток збільшеться на
1,45%
-
10%
податку на об’єм реалізації також збільшується на 1,45%.
Податок,
який надійшов би до бюджету збільшився б на 1 720,00 руб. ПМР.
Література.
1. Закон
Приндестровской Молдавской Республики «О банках и банковской деятельности.» От
01 декабря 1993года.
2. Закон ПМР
«О Приднестровском Республиканском банке.» от 21 декабря 1993 года.
3. Инструкция
ПРБ « О порядке регулирования деятельности кредитных организаций», от
21.10.1997г. №1.
4. Бурдюгов
А., Хохлов Г. «О роли комерческого банка на фондовом рынке.» // Фондовый
рынок. – 2002. - №3. – С. 8-11.
5. Грушко
В.І., Петриченко Л.Ю. Системна модель аналізу фінансової стійкості
комерційного банку. // Фінанси України. – 2002. - №12. – С.20-28.
6. Корнієнко
Т. Стратегичне управління активами та пасивами комерційного банку в умовах
перехідної економіки. // Вісник НБУ.–2002.-№10.–С.14-17.
7. Синки
Дж. Мл.Управление
финансами в коммерческих банках / Пер. с англ. – М.:Catallaxy, 1994. – 820с.
8. Ревун
В.І. Аналітика проблемності комерційного банку. // Фінанси Украіни. –
2001.-№8.-С.88-101.
9. Лаптєв
С.М. Фінансове планування у банку. // Фінанси України. – 2001.-№8.-С.102-108.
10. Довгань
Ж. Оптимізація ресурсної бази комерційного банку. // Фінанси
України.-2001.-№6.-С.128-135.
11. Осташ
С. Деякі аспекти прибутковості та фінансової стійкості комерційного банку. //
Вісник НБУ.-2001.-№2.-С.47-49.
12. Примостка
Л. Управління активами і пасивами комерційного банку. // Вісник
НБУ.-2001.-№2.С.39-43.
13. Алексєєнко
М. Структура капіталу комерційного банку. // Фінанси України.
–2001.-№4.-С.123-131.
14. Заруба
Ю. Конкурентоспроможність комерційного банку. // Фінанси України. –
2001.-№2.-С.119-124.
15. Вітлінський
В., Пернарівський О. Фінансова стійкість як системна характеристика
комерційного банку.//Банківська справа.–2000.-№6.-С.48-51.
16. Закон
України «Про банки і банківську діяльність» із змінами і доповненнями //
Галицькі контракти, №7, 1997, с.68.
17. Інструкція
НБУ №10 «Про порядок регулювання і аналіз діяльності комерційних банків» (у
новій редакції) // Галицькі контракти, №2, 1997.
18. Положення
про фінансове оздоровлення комерційних банків. // Банківська справа, №4, 1997,
с.75.
19. Положення
ПРБ від 20.06.1996р. “Про обов’язкові
резерви банків та кредитних установ. Депонуємих в ПРБ”.
20. Положення
№17-П №Про порядок організації ефективного управління та контролю за
ліквідністю в банках (кредитних установах)” від 30.10.2001р.
21. Инструкция
ПРБ від 02.04.2001 р. “Про встановлення ліміту відкритої валютної позиції та
контролю за їх дотриманням банками ПМР.”
22. Банківська
енциклопедія / Під ред. А.М.Мороза.-К.:Ельтон, 1993 .
23. Банковское
дело / Под ред. О.И.Лаврушина. М.: Банки и биржи, научно-консультативный центр,
1992 .
24. Доллан
Э.Дж., Кембелл К.Л. Деньги, банковское дело и денежно-кредитная политика. /
Пер.с англ. Лукашевича М.Д.-Л., 1991 .
25. Заруба
О.Д. Банківський менеджмент та аудит. - К.: Лібра, 1996.-с.178.
26. Ковальчук
Т.Г., Коваль М.М. Ліквідність комерційних банків. - К.: Знання, 1996, с.89.
27. Маркова
О.М., Сахарова Л.С., Сидоров В.Н. Коммерческие банки и их операции. - М.:
Банки и биржи, ЮНИТИ, 1995, с.215-224.
28. Масленчиков
Ю.С. Финансовый менеджмент в коммерческом банке : фундаментальный анализ.- М.:
Перспектива, 1996, с.68-132.
29. Ольхова
Р.Г. и др. Банк и контроль.-М.:Финансы и статистика, 1991, с.97.
30. Основы
банковского дела. / Под ред. Мороза А.Н., Киев, 1994, с.45-49.
31. Пантелєєв
В., Халява С. Фінансова стійкість комерційного банку : проблеми регулювання. //
Банківська справа, №1, 1996, с.32.
32. Раєвський
К. Про порядок регулювання та аналіз діяльності комерційних банків. //
Банківська справа, №2, 1997, с.31.
33. Халява
С. Прибутковість і ліквідність комерційних банків та управління грошовою
позицією. // Вісник НБУ, №5, 1997, с.34.
34. Про
порядок регулювання та аналіз діяльності комерційних банків: Інструкція НБУ,
затверджена постановою Правління НБУ 14.04.1998 №141.
35. Аналіз
діяльності комерційного банку. За редакцією д. е. н., проф. Ф.Ф. Бутинця,
д. е. н., проф. А. М. Герасимовича. Ж.: ПП “РУТА”, 2001р.
36. Банківські операції: Підручник/ Під
ред. А. М. Мороза, М. І. Савлука та ін.–К.,2000.–472с.
37. Банковское дело: Учебник/ Под ред.
проф. В. И. Колесникова, проф. Л. П. Кроливецкой.–М.: Финансы и
статистика,1995.–480с.
38. Кочетков В. Н. Основы управления
современным коммерческим банком: Учебное пособие.–К.: МАУП,1998.–72с.
39. Кочетков В. Н., Омельченко А. В.
Основы экономического анализа банковской деятельности.–К.: УФИМБ,1998.–168с.
40. Панова Г. С. Анализ финансового
сстояния коммерческого банка.–М.: Финансы и статистика, 1996.–272с.
ДОДАТКИ.
Додаток
№1.
|
Виды
активов.
|
Балансовый
счет.
|
Коефициент
риска,%
|
|
I группа
|
|
|
|
- средства на корреспондентском счете
в ПРБ
|
Часть 1021,1027
|
0
|
|
- обязательные резервы, перечисленные
в ПРБ
|
1501 и часть 1021
|
0
|
|
- средства, размещенные в ПРБ
|
1202, 1212
|
0
|
|
- средства на накопительном счете при
выпуске акций
|
1025
|
0
|
|
- средства банков, депонируемые в ПРБ
в качестве гарантий для расчетов чеками
|
1026
|
0
|
|
- касса и приравненные к ней средства,
монеты в драгоценных металлах
|
1011, 1014, 1015, 1016, 1017
|
1
|
|
- вложения в ценные бумаги ПРБ,
учтенные банком векселя, авалированные ПРБ
|
Часть 1102, часть 1552, часть 1434
|
0
|
|
- стандартные ссуды и приравненная к
ней задолженность, классифицированные в соответствии с Инструкцией ПРБ от
13.09.2000г. «О порядке формирования и использования фонда риска».
|
Часть 1301, 1302, 1303, 1304, 1305,
1306, 1307, 1308, 1311, 1312, 1313, 1314, 1315, 1316, 1317, 1318, 1319, 1331,
1332, 1333, 1334, 1335, 1336, 1337, 1338, 1339, 1351, 1352, 1353, 1354, 1355,
1356, 1357, 1358, 1359, 1371, 1372, 1373, 1374, 1375, 1376, 1377, 1378, 1379,
1431, 1432, 1433, 1434, 1435, 1436, 1438, 1801.
|
0
|
|
II группа
|
|
|
|
- нестандартные ссуды и приравненная к
ней задолженность, классифицированные в соответствии с Инструкцией ПРБ от 13.09.2000г.
«О порядке формирования и использования фонда риска».
|
Часть 1301, 1302, 1303, 1304, 1305,
1306, 1307, 1308, 1311, 1312, 1313, 1314, 1315, 1316, 1317, 1318, 1319, 1331,
1332, 1333, 1334, 1335, 1336, 1337, 1338, 1339, 1351, 1352, 1353, 1354, 1355,
1356, 1357, 1358, 1359, 1371, 1372, 1373, 1374, 1375, 1376, 1377, 1378, 1379,
1431, 1432, 1433, 1434, 1435, 1436, 1438, 1801.
|
10
|
|
- вложения в государственные ценные
бумаги ( в расчет принимаются государственные ценные бумаги, погашение
которых предусмотрено бюджетом на текущий год).
|
Часть 1551, часть 1101
|
10
|
|
- средства на корреспондентских счетах
в банках – нерезидентах стран – членов ОЭСР
|
Часть 1204, 1214
|
20
|
|
- депозиты, размещенные в банках –
нерезидентах стран – членов ОЭСР
|
Часть 1022
|
20
|
|
- наличные денежные средства в пути и
обменных пунктах
|
1012, 1013
|
10
|
|
- средства на корреспондентских счетах
в банках – резидентах
|
Часть 1024
|
20
|
|
- депозиты, размещенные в
банках-резидентах
|
1203, 1213
|
20
|
|
III группа
|
|
|
|
- сомнительные ссуды и приравненная к
ней задолженность, классифицированные в соответствии с Инструкцией ПРБ от
13.09.2000г. «О порядке формирования и использования фонда риска».
|
Часть 1311, 1312, 1313, 1314, 1315,
1316, 1317, 1318, 1319, 1331, 1332, 1333, 1334, 1335, 1336, 1337, 1338, 1339,
1351, 1352, 1353, 1354, 1355, 1356, 1357, 1358, 1359, 1371, 1372, 1373, 1374,
1375, 1376, 1377, 1378, 1379, 1431, 1432, 1433, 1434, 1435, 1436, 1438, 1801.
|
30
|
|
- средства на корреспондентских счетах
в банках-нерезидентах стран не членов ОЭСР
|
1812, часть 1023
|
30
|
|
- депозиты, размещенные в
банках-нерезидентах стран не членов ОЭСР
|
Часть 1204, 1214
|
30
|
|
IV группа
|
|
|
|
- ценные бумаги, приобретенные для
перепродажи
|
1103, 1104, часть 1102
|
70
|
|
- вложения в государственные бумаги (
в части средств не включенных в II группу)
|
Часть 1101
|
70
|
|
V группа
|
|
|
|
- безнадежные ссуды и приравненная к
ней задолженность, классифицированные в соответствии с Инструкцией ПРБ от
13.09.2000г. «О порядке формирования и использования фонда риска».
|
1391, 1392, 1393, 1394, 1395, 1396,
1397, 1398, 1399, 1411, 1412, 1413, 1414, 1415, 1416, 1417, 1418, 1419, 1437,
1311, 1312, 1313, 1314, 1315, 1316, 1317, 1318, 1319, 1331, 1332, 1333, 1334,
1335, 1336, 1337, 1338, 1339, 1351, 1352, 1353, 1354, 1355, 1356, 1357, 1358,
1359, 1371, 1372, 1373, 1374, 1375, 1376, 1377, 1378, 1379, 1431, 1432, 1433,
1434, 1435, 1436, 1438, 1801.
|
100
|
|
- беспроцентные размещения
|
1206, 1216
|
100
|
|
- активы, переданные в рамках
финансового лизинга
|
1481,1482
|
100
|
|
- материальные и нематериальные активы
за минусом амортизации
|
(1602+1603+1604+1605+1606+1607+1608+1611+1631)
- (1642+1643+1644+1645+1646+1647+1648+1649+1621)
|
100
|
|
- средства на корреспондентских счетах
в неплатежеспособных банках
|
100
|
|
- финансовое участие и другие
инвестиции
|
1553,1554,1571,1572,1573, 1574, часть
1551, 1552
|
100
|
|
- все прочие активы банка
|
|
100
|
Додаток №2.
Перечень счетов бухгалтерского учета
в банках и других кредитных учреждениях
Приднестровской Молдавской Республики
|
Группа
счетов
|
Номер счета
|
Наименование счета
|
|
|
Класс I.
|
|
|
АКТИВЫ
|
|
1000
|
Наличные
денежные средства и монетарные драгоценные металлы
|
|
|
1001
|
Наличные денежные
средства в кассе
|
|
|
1002
|
Наличные денежные
средства в пути
|
|
|
1006
|
Монетарные
драгоценные металлы
|
|
|
1008
|
Резервная касса ПРБ
|
|
|
1009
|
Изъятые наличные
денежные средства из обращения
|
|
|
|
|
|
1010
|
Наличные
денежные средства и монетарные драгоценные металлы
|
|
|
1011
|
Наличные денежные
средства в кассе банка и его филиалах
|
|
|
1012
|
Наличные денежные
средства в пути
|
|
|
1013
|
Наличные денежные
средства в обменных валютных пунктах
|
|
|
1014
|
Наличные денежные
средства в удаленных подразделениях банка
|
|
|
1015
|
Наличные денежные
средства в банкоматах
|
|
|
1016
|
Монетарные
драгоценные металлы
|
|
|
1017
|
Дорожные чеки
|
|
|
|
|
|
1020
|
Корреспондентские
счета
|
|
|
1021
|
Счета «Ностро» в
ПРБ
|
|
|
1022
|
Счета «Ностро» в
банках-нерезидентах стран членов ОЭСР
|
|
|
1023
|
Счета «Ностро» в
банках- нерезидентах стран не членов ОЭСР
|
|
|
1024
|
Счета «Ностро» в
банках – резидентах
|
|
|
|
|
|
1030
|
Средства в
расчетах
|
|
|
1031
|
Суммы выясненного
характера для обработки
|
|
|
1032
|
Суммы невыясненного
характера
|
|
|
1034
|
Транзитные и
клиринговые суммы
|
|
|
|
|
|
1040
|
Финансирование
капитальных вложений
|
|
|
1041
|
Финансирование
капитальных вложений за счет республиканского
бюджета
|
|
|
1042
|
Финансирование
капитальных вложений за счет местного бюджета
|
|
|
|
|
|
1100
|
Ценные бумаги приобретенные
для продажи
|
|
|
1101
|
Казначейские
векселя, облигации и другие ценные бумаги
|
|
|
1102
|
Ценные бумаги
банков
|
|
|
1103
|
Ценные бумаги
юридических лиц
|
|
|
1104
|
Ценные бумаги
приобретенные по соглашениям «Репо»
|
|
|
1105
|
Переоценка ценных
бумаг приобретенных для продажи
|
|
|
|
|
|
1200
|
Краткосрочные
размещения на срок до 1 месяца
|
|
|
1202
|
В ПРБ
|
|
|
1203
|
В банках ПМР
|
|
|
1204
|
В банках
нерезидентах
|
|
|
1206
|
Беспроцентные
размещения
|
|
|
|
|
|
1210
|
Краткосрочные
размещения на срок от 1 месяца до 1 года
|
|
|
1212
|
В ПРБ
|
|
|
1213
|
В банках ПМР
|
|
|
1214
|
В банках –
нерезидентах
|
|
|
1216
|
Беспроцентные
размещения
|
|
|
|
|
1300
|
Кредиты
овердрафт
|
|
|
1301
|
Банкам
|
|
|
1302
|
Правительству и
бюджетным организациям
|
|
|
1303
|
Предприятиям
промышленности, транспорта и связи
|
|
|
1304
|
Предприятиям АПК
|
|
|
1305
|
Предприятиям топливно
– энергетического комплекса
|
|
|
1306
|
Строительным
организациям
|
|
|
1307
|
Торгово –
посредническим предприятиям
|
|
|
1308
|
Кредиты прочим
юридическим лицам
|
|
|
|
|
|
1310
|
Кредиты на срок
до 1 месяца
|
|
|
1311
|
Банкам
|
|
|
1312
|
Правительству и
бюджетным организациям
|
|
|
1313
|
Предприятиям
промышленности, транспорта и связи
|
|
|
1314
|
Предприятиям АПК
|
|
|
1315
|
Предприятиям
топливно – энергетического комплекса
|
|
|
1316
|
Строительным
организациям
|
|
|
1317
|
Торгово –
посредническим предприятиям
|
|
|
1318
|
Прочим юридическим
лицам
|
|
|
1319
|
Физическим лицам
|
|
|
|
|
|
1330
|
Кредиты на срок
от 1 месяца до 1 года
|
|
|
1331
|
Банкам
|
|
|
1332
|
Правительству и
бюджетным организациям
|
|
|
1333
|
Предприятиям
промышленности, транспорта и связи
|
|
|
1334
|
Предприятиям АПК
|
|
|
1335
|
Предприятиям
топливно – энергетического комплекса
|
|
|
1336
|
Строительным
организациям
|
|
|
1337
|
Торгово –
посредническим предприятиям
|
|
|
1338
|
Прочим юридическим
лицам
|
|
|
1339
|
Физическим лицам
|
|
|
|
|
|
1350
|
Среднесрочные
кредиты на срок от 1 года до 3 лет
|
|
|
1351
|
Банкам
|
|
|
1352
|
Правительству и
бюджетным организациям
|
|
|
1353
|
Предприятиям
промышленности, транспорта и связи
|
|
|
1354
|
Предприятиям АПК
|
|
|
1355
|
Предприятиям
топливно – энергетического комплекса
|
|
|
1356
|
Строительным
организациям
|
|
|
1357
|
Торгово –
посредническим предприятиям
|
|
|
1358
|
Прочим юридическим
лицам
|
|
|
1359
|
Физическим лицам
|
|
|
|
|
|
1370
|
Долгосрочные
кредиты на срок свыше 3 лет
|
|
|
1371
|
Банкам
|
|
|
1372
|
Правительству и
бюджетным организациям
|
|
|
1373
|
Предприятиям
промышленности, транспорта и связи
|
|
|
1374
|
Предприятиям АПК
|
|
|
1375
|
Предприятиям
топливно – энергетического комплекса
|
|
|
1376
|
Строительным
организациям
|
|
|
1377
|
Торгово –
посредническим предприятиям
|
|
|
1378
|
Прочим юридическим
лицам
|
|
|
1379
|
Физическим лицам
|
|
|
|
|
|
1390
|
Просроченные
кредиты
|
|
|
1391
|
Банкам
|
|
|
1392
|
Правительству и
бюджетным организациям
|
|
|
1393
|
Предприятиям
промышленности, транспорта и связи
|
|
|
1394
|
Предприятиям АПК
|
|
|
1395
|
Предприятиям
топливно – энергетического комплекса
|
|
|
1396
|
Строительным
организациям
|
|
|
1397
|
Торгово –
посредническим предприятиям
|
|
|
1398
|
Прочим юридическим
лицам
|
|
|
1399
|
Физическими лицами
|
|
|
|
|
|
1410
|
Беспроцентные
кредиты
|
|
|
1411
|
Банкам
|
|
|
1412
|
Правительству и
бюджетным организациям
|
|
|
1413
|
Предприятиям
промышленности, транспорта и связи
|
|
|
1414
|
Предприятиям АПК
|
|
|
1415
|
Предприятиям
топливно – энергетического комплекса
|
|
|
1416
|
Строительным
организациям
|
|
|
1417
|
Торгово –
посредническим предприятиям
|
|
|
1418
|
Прочим юридическим
лицам
|
|
|
1419
|
Физическим лицам
|
|
|
|
|
|
1430
|
Прочие кредиты
|
|
|
1431
|
Кредитные карты
|
|
|
1432
|
Коммерческие
учтенные векселя
|
|
|
1433
|
Факторинг
|
|
|
1434
|
Вексельные кредиты
|
|
|
1435
|
Прочие займы,
предоставленные клиентам
|
|
|
1436
|
Консорциальные
кредиты
|
|
|
1437
|
Просроченные прочие
кредиты
|
|
|
|
|
|
1470
|
КОНТР – СЧЕТ:
Скидки на потери по кредитам
|
|
|
1471
|
Контр - счет:
Скидки на потери по кредитам
|
|
|
|
|
|
1480
|
Требования по
финансовому лизингу
|
|
|
1481
|
Требования к банкам
по финансовому лизингу
|
|
|
1482
|
Требования к
клиентам по финансовому лизингу
|
|
|
|
|
|
1500
|
Обязательные
фонды банков в ПРБ
|
|
|
1501
|
Фонд обязательного
резервирования счетов и депозитов
|
|
|
1502
|
Фонд обязательного
страхования счетов и депозитов физических лиц
|
|
|
|
|
|
1550
|
Инвестиционные
ценные бумаги
|
|
|
1551
|
Государственные
ценные бумаги, купленные с инвестиционными целями
|
|
|
1552
|
Инвестиционные
ценные бумаги банков
|
|
|
1553
|
Инвестиционные
ценные бумаги юридических лиц
|
|
|
1554
|
Ценные бумаги из
портфеля банка переданные в залог
|
|
|
1555
|
Премия по
инвестиционным ценным бумагам (выдержанным в портфеле банка до срока
погашения)
|
|
|
|
|
|
1560
|
КОНТР-СЧЕТ: Дисконты по инвестиционным ценным бумагам
|
|
|
1561
|
КОНТР –СЧЕТ: Дисконты по инвестиционным
ценным бумагам
|
|
|
|
|
|
1570
|
Прямые
инвестиции
|
|
|
1571
|
Инвестиции в
дочерние предприятия
|
|
|
1572
|
Инвестиции в
ассоциированные компании
|
|
|
1573
|
Инвестиции в паи и
долевое участие в кредитных организациях
|
|
|
1574
|
Инвестиции в паи и
долевое участие юридических лиц
|
|
|
|
|
|
1600
|
Основные
средства
|
|
|
1601
|
Земля
|
|
|
1602
|
Здания и сооружения
|
|
|
1603
|
Мебель и
оборудование
|
|
|
1604
|
Транспортные
средства
|
|
|
1605
|
Улучшение
арендованной собственности
|
|
|
1606
|
Основные средства,
переданные в аренду
|
|
|
1607
|
Основные средства,
полученные в финансируемую аренду
|
|
|
1608
|
Прочие основные
средства
|
|
|
|
|
|
1610
|
Нематериальные
активы
|
|
|
1611
|
Нематериальные
активы
|
|
|
|
|
|
1620
|
Контр-счет:
Амортизация по нематериальным активам
|
|
|
1621
|
Амортизация по
нематериальным активам
|
|
|
|
|
|
1630
|
Прочие
материальные активы
|
|
|
1631
|
Малоценные и
быстроизнашивающиеся предметы
|
|
|
1632
|
Хозяйственные
материалы
|
|
|
1633
|
Камни и
немонетарные драгоценные металлы
|
|
|
|
|
|
1640
|
КОНТР –
СЧЕТ: Износ
материальных активов
|
|
|
1642
|
Контр - счет:
Износ по зданиям и сооружениям
|
|
|
1643
|
Контр – счет:
Износ по мебели и оборудованию
|
|
|
1644
|
Контр - счет:
Износ по транспортным средствам
|
|
|
1645
|
Контр – счет:
Износ по улучшению арендованных средств
|
|
|
1646
|
Контр – счет:
Износ по основным активам, переданным в аренду
|
|
|
1647
|
Контр – счет:
Износ по активам, полученным в финансируемую аренду
|
|
|
1648
|
Контр – счет:
Износ по прочим основным средствам
|
|
|
1649
|
|
|
|
|
|
1650
|
Текущие
требования
|
|
|
1651
|
Расчеты с
работниками банка
|
|
|
1652
|
Расчеты по налогам
|
|
|
1653
|
Прочие расчеты с
государственным бюджетом
|
|
|
1654
|
Расчеты по наличным
сделкам по операциям с иностранной валютой
|
|
|
1655
|
Расчеты с другими
физическими и юридическими лицами
|
|
|
1656
|
Расчеты с
брокерами (по диллинговым операциям)
|
|
|
1657
|
Дебиторы по
капитальным вложениям
|
|
|
1658
|
Дивиденды к
получению
|
|
|
1659
|
Прочие требования
|
|
|
|
|
|
1660
|
Прочие активы
|
|
|
1661
|
Дебиторы по
документарным расчетам
|
|
|
1662
|
Активы
восстановленные во владение
|
|
|
1663
|
Прочее недвижимое
имущество
|
|
|
1664
|
Купленные проценты
по ценным бумагам
|
|
|
1665
|
Другие активы
|
|
|
|
|
|
1700
|
Предоплаченные проценты
и прочие предоплаты расходов
|
|
|
1701
|
Предоплаченные
проценты по полученным кредитам и депозитам
|
|
|
1702
|
Авансовые платежи в
бюджет
|
|
|
1703
|
Прочие предоплаты
расходов
|
|
|
|
|
|
1710
|
Наращенные
проценты к выплате по депозитам
|
|
|
1711
|
Наращенные проценты
по корреспондентским счетам
|
|
|
1712
|
Наращенные проценты
по счетам до востребования органов государственной власти и управления
|
|
|
1713
|
Наращенные проценты
по счетам до востребования юридических лиц
|
|
|
1714
|
Наращенные проценты
по счетам до востребования физических лиц
|
|
|
1715
|
Наращенные проценты
по сберегательным счетам
|
|
|
1716
|
Наращенные проценты
по краткосрочным депозитам на срок до 1 месяца
|
|
|
1717
|
Наращенные проценты
по краткосрочным депозитам на срок от 1 месяца до 1 года
|
|
|
1718
|
Наращенные проценты
по среднесрочным депозитам на срок от 1 года до 3 лет
|
|
|
1719
|
Наращенные проценты
по долгосрочным депозитам на срок свыще 3 лет
|
|
|
|
|
|
1720
|
Наращенные
проценты к выплате по кредитам и ценным бумагам
|
|
|
1721
|
Наращенные проценты
по выпущенным в обращение ценным бумагам
|
|
|
1722
|
Наращенные проценты
по кредитам полученным на срок до 1 месяца
|
|
|
1723
|
Наращенные проценты
по кредитам полученным на срок от 1 месяца до 1 года
|
|
|
1724
|
Наращенные
проценты по кредитам полученным на срок от 1 года до 3 лет
|
|
|
1725
|
Наращенные
проценты по кредитам полученным на срок свыше 3 лет
|
|
|
1726
|
Наращенные платежи
по задолженности по финансовому лизингу
|
|
|
1727
|
Наращенные проценты
по займам в головном банке и филиалах
|
|
|
1728
|
Прочие наращенные
проценты
|
|
|
|
|
|
1740
|
Наращенные
проценты к получению
|
|
|
|
1741
|
Наращенные проценты
по ценным бумагам
|
|
|
1742
|
Наращенные проценты
к получению по кредитам на срок до 1 месяца
|
|
|
1743
|
Наращенные проценты
к получению по кредитам на срок от 1 месяца до 1 года
|
|
|
1744
|
Наращенные проценты
к получению по кредитам на срок от 1 года до 3 лет
|
|
|
1745
|
Наращенные проценты
к получению по кредитам на срок свыше 3 лет
|
|
|
1746
|
Наращенные проценты
к получению по просроченным кредитам
|
|
|
1747
|
Наращенные платежи
к получению по финансовому лизингу
|
|
|
|
|
|
1800
|
Размещения в
головном банке и филиалах
|
|
|
1801
|
Размещения в
головном банке
|
|
|
1802
|
Размещения в
местных филиалах
|
|
|
1803
|
Размещения в
филиалах банка за рубежом
|
|
|
|
|
|
1810
|
Расчеты между
филиалами и головным банком
|
|
|
1811
|
Расчеты между
филиалами и головным банком
|
|
|
1812
|
Расчеты между
филиалами банка за рубежом и головным банком
|
|
|
|
|
|
|
|
|
Группа
счетов
|
Номер счета
|
Наименование счета
|
|
|
Класс II
|
|
|
ПАССИВЫ
|
|
2000
|
Наличные
денежные средства, выпущенные в обращение
|
|
|
2001
|
Наличные денежные
средства, выпущенные в обращение
|
|
|
|
|
|
2020
|
Корреспондентские
счета
|
|
|
2021
|
Средства на счетах
“Лоро”
|
|
|
2022
|
Овердрафт счетов
“Ностро”
|
|
|
2023
|
Счета кредитных
организаций
|
|
|
|
|
|
2030
|
Средства в
расчетах
|
|
|
2031
|
Суммы выясненного
характера для обработки
|
|
|
2032
|
Суммы невыясненного
характера
|
|
|
2033
|
Инкассированная
денежная выручка
|
|
|
2034
|
Транзитные и
клиринговые суммы
|
|
|
2035
|
Извещенные и
выпущенные тратты
|
|
|
2036
|
Инкассированные
платежи, подлежащие перечислению по назначению
|
|
|
|
|
|
2100
|
Выпущенные в
обращение ценные бумаги
|
|
|
2101
|
Со сроком погашения
до 1 месяца
|
|
|
2102
|
Со сроком погашения
от 1 месяца до 1 года
|
|
|
2103
|
Со сроком погашения
от 1 года до 3 лет
|
|
|
2104
|
Со сроком погашения
свыше 3 лет
|
|
|
2105
|
Ценные бумаги,
проданные по соглашениям «Репо»
|
|
|
2106
|
Премии по
выпущенным в обращение ценным бумагам
|
|
|
|
|
|
2110
|
КОНТР-СЧЕТ:
Дисконт по ценным бумагам, выпущенным в обращение
|
|
|
2111
|
Дисконт по
ценным бумагам, выпущенным в обращение
|
|
|
|
|
|
2180
|
Счета
республиканского бюджета
|
|
|
2181
|
Счета
республиканского бюджета
|
|
|
2182
|
Счета учреждений
республиканского бюджета
|
|
|
2183
|
Счета
государственных внебюджетных фондов
|
|
|
2184
|
Счета
республиканского бюджета для финансирования капитальных вложений
|
|
|
2185
|
Счета
республиканского бюджета для финансирования капитальных вложений за счет
собственных средств
|
|
|
2186
|
Счета
республиканского бюджета по спецфондам
|
|
|
2187
|
Счета учреждений
республиканского бюджета по спецфондам
|
|
|
2188
|
Текущие счета
подведомственных учреждений республиканского бюджета
|
|
|
2189
|
Прочие счета
республиканского бюджета
|
|
|
|
|
|
2190
|
Счета местного
бюджета
|
|
|
2191
|
Счета местного
бюджета
|
|
|
2192
|
Текущие счета
учреждений местного бюджета
|
|
|
2194
|
Счета местного
бюджета для финансирования капитальных вложений
|
|
|
2195
|
Счета местного
бюджета для финансирования капитальных вложений за счет собственных
средств
|
|
|
2198
|
Текущие счета
подведомственных учреждений местного бюджета
|
|
|
2199
|
Прочие счета
местного бюджета
|
|
|
|
|
|
2210
|
Счета и
депозиты до востребования юридических лиц
|
|
|
2211
|
Текущие счета
государственных предприятий и организаций
|
|
|
2212
|
Текущие счета
негосударственных предприятий и организаций
|
|
|
2213
|
Текущие счета
юридических лиц- нерезидентов
|
|
|
2214
|
Текущие счета
предпринимателей без образования юридического лица
|
|
|
2215
|
Гарантийные
депозиты юридических лиц
|
|
|
2216
|
Депозиты по
дебетовым картам юридических лиц
|
|
|
2217
|
Условно закрытые
счета
|
|
|
2218
|
Расчетные чеки
|
|
|
2219
|
Прочие депозиты
|
|
|
|
|
|
2220
|
Депозиты до
востребования физических лиц
|
|
|
2221
|
Депозиты до
востребования физических лиц
|
|
|
2222
|
Депозиты до
востребования физических лиц в иностранной валюте, типа “А”
|
|
|
2223
|
Депозиты до
востребования физических лиц в иностранной валюте, типа “В”
|
|
|
2224
|
Депозиты по
дебетовым картам физических лиц
|
|
|
2225
|
Условно закрытые
счета
|
|
|
2228
|
Чековые депозиты
|
|
|
2229
|
Прочие депозиты
|
|
|
|
|
|
2230
|
Сберегательные
депозиты
|
|
|
2231
|
Сберегательные
депозиты физических лиц
|
|
|
2232
|
Сберегательные
сертификаты
|
|
|
|
|
|
2240
|
Краткосрочные
депозиты на срок до 1 месяца
|
|
|
2241
|
Краткосрочные
депозиты банков
|
|
|
2242
|
Краткосрочные
депозиты юридических лиц
|
|
|
2243
|
Краткосрочные
депозиты предпринимателей без образования юридического лица
|
|
|
2244
|
Краткосрочные
депозиты физических лиц
|
|
|
2245
|
Депозитные
сертификаты
|
|
|
2246
|
Беспроцентные
депозиты
|
|
|
|
|
|
2250
|
Краткосрочные
депозиты на срок от 1 месяца до 1 года
|
|
|
2251
|
Краткосрочные
депозиты банков
|
|
|
2252
|
Краткосрочные
депозиты юридических лиц
|
|
|
2253
|
Краткосрочные
депозиты предпринимателей без образования юридического лица
|
|
|
2254
|
Краткосрочные
депозиты физических лиц
|
|
|
2255
|
Депозитные
сертификаты
|
|
|
|
|
|
2260
|
Среднесрочные
депозиты на срок от 1 года до 3 лет
|
|
|
2261
|
Среднесрочные
депозиты банков
|
|
|
2262
|
Среднесрочные
депозиты юридических лиц
|
|
|
2263
|
Среднесрочные
депозиты предпринимателей без образования юридического лица
|
|
|
2264
|
Среднесрочные
депозиты физических лиц
|
|
|
|
|
|
2270
|
Долгосрочные
депозиты на срок свыше 3-х лет
|
|
|
2271
|
Долгосрочные
депозиты банков
|
|
|
2272
|
Долгосрочные
депозиты юридических лиц
|
|
|
2273
|
Долгосрочные
депозиты предпринимателей без образования юридического лица
|
|
|
2274
|
Долгосрочные
депозиты физических лиц
|
|
|
|
|
|
2310
|
Кредиты,
полученные на срок до 1 месяца
|
|
|
2311
|
Овердрафт
|
|
|
2312
|
Кредиты, полученные
от ПРБ
|
|
|
2313
|
Кредиты, полученные
от банков
|
|
|
2314
|
Кредиты, полученные
от международных финансовых организаций
|
|
|
2315
|
Кредиты,
переведенные на беспроцентный статус
|
|
|
|
|
|
2330
|
Кредиты,
полученные на срок от 1 месяца до 1 года
|
|
|
2332
|
Кредиты, полученные
от ПРБ
|
|
|
2333
|
Кредиты, полученные
от банков
|
|
|
2334
|
Кредиты, полученные
от международных финансовых организаций
|
|
|
|
|
|
2350
|
Среднесрочные
кредиты, полученные на срок от 1 года до 3 лет
|
|
|
2352
|
Кредиты, полученные
от ПРБ
|
|
|
2353
|
Кредиты, полученные
от банков
|
|
|
2354
|
Кредиты, полученные
от международных финансовых организаций
|
|
|
|
|
|
2370
|
Долгосрочные
кредиты, полученные на срок свыше 3 лет
|
|
|
2372
|
Кредиты, полученные
от ПРБ
|
|
|
2373
|
Кредиты, полученные
от банков
|
|
|
2374
|
Кредиты, полученные
от международных финансовых организаций
|
|
|
|
|
|
2390
|
Просроченные
полученные кредиты
|
|
|
|
2391
|
Просроченные
полученные кредиты от ПРБ
|
|
|
2392
|
Просроченные
полученные кредиты от банков
|
|
|
2393
|
Просроченные
полученные кредиты от международных финансовых организаций
|
|
|
|
|
|
2480
|
Платежи по
финансовому лизингу
|
|
|
2481
|
Платежи банкам по
финансовому лизингу
|
|
|
2482
|
Платежи клиентуре
по финансовому лизингу
|
|
|
|
|
|
2500
|
Обязательные
резервы банков в ПРБ
|
|
|
2501
|
Фонды обязательного
резервирования счетов и депозитов
|
|
|
2502
|
Фонды обязательного
страхования счетов и депозитов физических лиц
|
|
|
|
|
|
2650
|
Прочие
обязательства
|
|
|
2651
|
Расчеты с
работниками банка
|
|
|
2652
|
Расчеты по налогам
|
|
|
2653
|
Прочие расчеты с
государственным бюджетом
|
|
|
2654
|
Расчеты по
наличным сделкам по операциям с иностранной валютой.
|
|
|
2655
|
Расчеты с другими
физическими и юридическими лицами
|
|
|
2656
|
Расчеты с брокерами
по (диллинговым операциям)
|
|
|
2657
|
|
|
2658
|
Дивиденды к выплате
|
|
|
|
|
|
2660
|
Прочие пассивы
|
|
|
2661
|
Кредиторы по документарным расчетам
|
|
|
2662
|
Другие пассивы
|
|
|
|
|
|
2700
|
Полученные не
заработанные проценты и прочие предоплаты
|
|
|
2701
|
Полученные не
заработанные проценты
|
|
|
2702
|
Прочие предоплаты
доходов
|
|
|
|
|
|
2710
|
Наращенные
проценты к получению по размещениям
|
|
|
2711
|
Наращенные проценты
по счетам “Ностро”
|
|
|
2712
|
Наращенные проценты
по краткосрочным размещениям на срок до 1 месяца
|
|
|
2713
|
Наращенные проценты
по депозитам и размещениям на срок от 1 месяца до 1 года
|
|
|
2714
|
Наращенные проценты
по размещениям в филиалах
|
|
|
2715
|
Прочие наращенные
проценты
|
|
|
|
|
|
2720
|
Наращенные
проценты к получению по кредитам и ценным бумагам
|
|
|
2721
|
Наращенные проценты
по ценным бумагам,. приобретенным для продажи
|
|
|
2722
|
Наращенные проценты
по кредитам овердрафт на срок до 1 месяца
|
|
|
2723
|
Наращенные проценты
по кредитам на срок от 1 месяца до 1 года
|
|
|
2724
|
Наращенные проценты
по среднесрочным кредитам на срок от 1 года до 3 лет
|
|
|
2725
|
Наращенные проценты
по долгосрочным кредитам на срок свыше 3 лет
|
|
|
2726
|
Наращенные проценты
по просроченным кредитам
|
|
|
2727
|
Наращенные проценты
по прочим кредитам
|
|
|
2728
|
Наращенные платежи
по задолженности по финансовому лизингу
|
|
|
2729
|
Наращенные проценты
по инвестиционным ценным бумагам
|
|
|
|
|
|
2730
|
Наращенные
проценты к выплате
|
|
|
|
2731
|
Наращенные проценты
к выплате по кредитам на срок до 1 месяца
|
|
|
2732
|
Наращенные проценты
к выплате по кредитам на срок от 1 месяца до 1 года
|
|
|
2733
|
Наращенные проценты
к выплате по кредитам на срок от 1 года до 3 лет
|
|
|
2734
|
Наращенные проценты
к выплате по кредитам на срок свыше 3-х лет
|
|
|
2735
|
Наращенные проценты
к выплате по просроченным кредитам
|
|
|
2736
|
Наращенные платежи
по финансовому лизингу
|
|
|
|
|
|
2740
|
Скидки на прочие
потери
|
|
|
2741
|
Скидки на прочие
потери
|
|
|
|
|
|
2800
|
Займы в головном
банке и филиалах
|
|
|
2801
|
Займы в головном
банке
|
|
|
2802
|
Займы в местных
филиалах
|
|
|
2803
|
Займы в филиалах
банка за рубежом
|
|
|
|
|
|
2810
|
Расчеты между
головным банком и филиалами
|
|
|
2811
|
Расчеты между
головным банком и местными филиалами
|
|
|
2812
|
Расчеты между
головным банком и филиалами банка за рубежом
|
|
|
|
|
|
|
|
|
Группа счетов
|
Номер счета
|
Наименование счета
|
|
|
|
Класс III
|
|
|
|
КАПИТАЛ И РЕЗЕРВЫ
|
|
3000
|
Основной
акционерный капитал
|
|
|
3001
|
Размещенные простые
акции - у резидентов
|
|
|
3002
|
Размещенные простые
акции - у нерезидентов
|
|
|
3003
|
Размещенные
привилегированные акции - у резидентов
|
|
|
3004
|
Размещенные
привилегированные акции - у нерезидентов
|
|
|
|
|
|
3010
|
КОНТР-СЧЕТ:
Акции выкупленные у акционеров
|
|
|
3011
|
КОНТР-СЧЕТ: Акции выкупленные у
акционеров
|
|
|
|
|
|
3050
|
Резервы и прочий
капитал
|
|
|
3051
|
Избыточный капитал
|
|
|
3052
|
Резервный капитал
|
|
|
3053
|
Специальный капитал
|
|
|
3054
|
Нераспределенная
прибыль текущего года
|
|
|
3055
|
Нераспределенная
прибыль прошлых лет
|
|
|
3056
|
Прочие резервы
|
|
|
|
|
|
3100
|
КОНТР-СЧЕТ:
Дивиденды, выплаченные авансом
|
|
|
3101
|
КОНТР-СЧЕТ:
Дивиденды, выплаченные авансом
|
|
|
|
|
По счетам класса
IV «Доходы» отражаются операции балансовых счетов №960, 962, 969 и 980, относимые
в аналитическом учете на отельные лицевые счета.
|
Группа счетов
|
Номер счета
|
Наименование счета
|
|
|
|
Класс IV.
|
|
|
|
ДОХОДЫ
|
|
4020
|
Процентные
доходы по корреспондентским счетам
|
|
|
4021
|
Процентные доходы
по счетам “Ностро” в ПРБ
|
|
|
4022
|
Процентные доходы
по счетам “Ностро” в банках - нерезидентах стран членов ОЭСР
|
|
|
4023
|
Процентные доходы
по счетам “Ностро” в банках - нерезидентах стран не членов ОЭСР
|
|
|
4024
|
Процентные доходы
по счетам “Ностро” в банках – резидентах
|
|
|
|
|
|
4100
|
Процентные
доходы по ценным бумагам приобретенные для продажи
|
|
|
4101
|
Процентные доходы
по казначейским векселям, облигациям и другим ценным бумагам
|
|
|
4102
|
Процентные доходы
по ценным бумагам банков
|
|
|
4103
|
Процентные доходы
по ценным бумагам юридических лиц
|
|
|
4104
|
Процентные доходы
по ценным бумагам приобретенные по соглашениям “Репо”
|
|
|
|
|
|
4200
|
Процентные
доходы по краткосрочным размещениям на срок до 1 месяца
|
|
|
4202
|
Процентные доходы
по размещениям в ПРБ
|
|
|
4203
|
Процентные доходы
по размещениям в банках ПМР
|
|
|
4204
|
Процентные доходы
по размещениям в банках нерезидентах
|
|
|
|
|
|
4210
|
Процентные
доходы по краткосрочным размещениям на срок от 1 месяца до 1 года
|
|
|
4212
|
По размещениям в
ПРБ
|
|
|
4213
|
По размещениям в
банках ПМР
|
|
|
4214
|
По размещениям в
банках-нерезидентах
|
|
|
|
|
|
4300
|
Процентные
доходы по овердрафту
|
|
|
4301
|
Банкам
|
|
|
4302
|
Правительству и
бюджетным организациям
|
|
|
4303
|
Предприятиям
промышленности, транспорта и связи
|
|
|
4304
|
Предприятиям АПК
|
|
|
4305
|
Предприятиям
топливно-энергетического комплекса
|
|
|
4306
|
Строительным
организациям
|
|
|
4307
|
Торгово-посредническим
предприятиям
|
|
|
4308
|
Прочим юридическим
лицам
|
|
|
|
|
|
4310
|
Процентные
доходы по кредитам на срок до 1 месяца
|
|
|
4311
|
Банкам
|
|
|
4312
|
Правительству и
бюджетным организациям
|
|
|
4313
|
Предприятиям
промышленности, транспорта и связи
|
|
|
4314
|
Предприятиям АПК
|
|
|
4315
|
Предприятиям
топливно-энергетического комплекса
|
|
|
4316
|
Строительным
организациям
|
|
|
4317
|
Торгово-посредническим
предприятиям
|
|
|
4318
|
Прочим юридическим
лицам
|
|
|
4319
|
Физическим лицам
|
|
|
|
|
|
4330
|
Процентные
доходы по кредитам на срок от 1 месяца до 1 года
|
|
|
4331
|
Банкам
|
|
|
4332
|
Правительству и
бюджетным организациям
|
|
|
4333
|
Предприятиям
промышленности, транспорта и связи
|
|
|
4334
|
Предприятиям АПК
|
|
|
4335
|
Предприятиям топливно-энергетического
комплекса
|
|
|
4336
|
Строительным
организациям
|
|
|
4337
|
Торгово-посредническим
предприятиям
|
|
|
4338
|
Прочим юридическим
лицам
|
|
|
4339
|
Физическим лицам
|
|
|
|
|
|
4350
|
Процентные
доходы по среднесрочным кредитам на срок от 1 года до 3-х лет
|
|
|
4351
|
Банкам
|
|
|
4352
|
Правительству и
бюджетным организациям
|
|
|
4353
|
Предприятиям
промышленности, транспорта и связи
|
|
|
4354
|
Предприятиям АПК
|
|
|
4355
|
Предприятиям
топливно-энергетического комплекса
|
|
|
4356
|
Строительным
организациям
|
|
|
4357
|
Торгово-посредническим
предприятиям
|
|
|
4358
|
Прочим юридическим
лицам
|
|
|
4359
|
Физическим лицам
|
|
|
|
|
|
4370
|
Процентные
доходы по долгосрочным кредитам на срок свыше 3-х лет
|
|
|
4371
|
Банкам
|
|
|
4372
|
Правительству и
бюджетным организациям
|
|
|
4373
|
Предприятиям
промышленности, транспорта и связи
|
|
|
4374
|
Предприятиям АПК
|
|
|
4375
|
Предприятиям
топливно-энергетического комплекса
|
|
|
4376
|
Строительным
организациям
|
|
|
4377
|
Торгово-посредническим
предприятиям
|
|
|
4378
|
Прочим юридическим
лицам
|
|
|
4379
|
Физическим лицам
|
|
|
|
|
|
4390
|
Процентные
доходы по просроченным кредитам
|
|
|
4391
|
Банкам
|
|
|
4392
|
Правительству и
бюджетным организациям
|
|
|
4393
|
Предприятиям
промышленности, транспорта и связи
|
|
|
4394
|
Предприятиям АПК
|
|
|
4395
|
Предприятиям
топливно-энергетического комплекса
|
|
|
4396
|
Строительным
организациям
|
|
|
4397
|
Торгово-посредническим
предприятиям
|
|
|
4398
|
Прочим юридическим
лицам
|
|
|
4399
|
Физическим лицам
|
|
|
|
|
|
4430
|
Процентные
доходы по прочим кредитам
|
|
|
4431
|
Процентные доходы
по кредитным картам
|
|
|
4432
|
Процентные доходы
по коммерческим учтенным векселям
|
|
|
4433
|
Процентные доходы
по факторингу
|
|
|
4434
|
Процентные доходы
по вексельным кредитам
|
|
|
4435
|
Процентные доходы
по прочим займам, предоставленным клиентам
|
|
|
4436
|
Процентные доходы
по консорциальным кредитам
|
|
|
4437
|
Процентные доходы
по просроченным кредитам
|
|
|
|
|
|
4480
|
Платежи по
финансовому лизингу
|
|
|
4481
|
Платежи от
задолженности банков по финансовому лизингу
|
|
|
4482
|
Платежи от
задолженности клиентов по финансовому лизингу
|
|
|
|
|
|
4500
|
Процентные
доходы по обязательным фондам банков
|
|
|
4501
|
По фонду
обязательного резервирования счетов и депозитов
|
|
|
4502
|
По фонду
обязательного страхования счетов и депозитов физических лиц
|
|
|
|
|
|
4550
|
Процентные
доходы по инвестиционным ценным бумагам
|
|
|
4551
|
По государственным
ценным бумагам, купленных с инвестиционными целями.
|
|
|
4552
|
По инвестиционным
ценным бумагам банков
|
|
|
4553
|
По инвестиционным
ценным бумагам юридических лиц
|
|
|
4554
|
По ценным бумагам
из портфеля банка, переданные в залог
|
|
|
|
|
|
4560
|
Увеличение
премии и дисконтов по ценным бумагам
|
|
|
4561
|
Увеличение
дисконта по инвестиционным ценным бумагам
|
|
|
4562
|
Амортизация премии
по выпущенным в обращение ценным бумагам
|
|
|
|
|
|
4570
|
Доходы по прямым
инвестициям
|
|
|
4571
|
От инвестиций в
дочерние организации
|
|
|
4572
|
От инвестиций в
ассоциированные компании
|
|
|
4573
|
От инвестиций в паи
и долевые участия в кредитных организациях
|
|
|
4574
|
Доходы от
инвестиций в паи и долевые участия юридических лиц
|
|
|
|
|
|
4700
|
Доходы/(контр-счет)
убытки по торговым операциям
|
|
|
4701
|
Доходы/(контр-счет)
убытки по торговле ценными бумагами
|
|
|
4702
|
Доходы/(контр-счет)
убытки по торговле акциями
|
|
|
4703
|
Доходы/(контр-счет)
убытки по торговле прочими ценными и коммерческими бумагами
|
|
|
4704
|
Доходы/(контр-счет)
убытки по торговле иностранной валютой
|
|
|
4705
|
Доходы/(контр-счет)
убытки по переоценке иностранных валют
|
|
|
4706
|
Доходы/(контр-счет)
убытки по переоценке ценных бумаг
|
|
|
|
|
|
4750
|
Комиссионные
доходы
|
|
|
4751
|
Комиссионные доходы
от услуг банка по страховым операциям
|
|
|
4752
|
Комиссионные доходы
от услуг банка по продаже - покупке ценных бумаг
|
|
|
4753
|
Комиссионные доходы
от услуг по продаже - покупке иностранной валюты
|
|
|
4754
|
Комиссионные доходы
от услуг банка по трастовым операциям
|
Комиссионные доходы
от услуг банка по выданным гарантиям
|
|
|
4756
|
Комиссионные доходы
от услуг банка по ведению счетов клиентов
|
|
|
4757
|
Комиссионные доходы
от услуг банка по инкассации денежной наличности
|
|
|
4758
|
Комиссионные доходы
от консалтинговых услуг
|
|
|
4759
|
Прочие комиссионные
доходы
|
|
|
|
|
|
4780
|
Доходы от
реализации неторговых активов
|
|
|
4781
|
Доходы от
реализации вложений в ценные бумаги
|
|
|
4782
|
Доходы от реализации
основных средств
|
|
|
4783
|
Доходы от
реализации материалов
|
|
|
|
|
|
4790
|
Прочие доходы
|
|
|
4791
|
Прочие доходы
|
|
|
|
|
|
4800
|
Процентные
доходы по размещениям в головном банке
|
|
|
4801
|
Процентные доходы
по размещениям в головном банке
|
|
|
4802
|
Процентные доходы
по размещениям в филиалах
|
|
|
4803
|
Процентные доходы
по размещениям в филиалах банка за рубежом
|
|
|
|
|
|
4900
|
Полученные
штрафы, пени, неустойки
|
|
|
4901
|
Полученные штрафы,
пени, неустойки
|
|
|
|
|
|
4910
|
Чрезвычайные
доходы
|
|
|
4911
|
Чрезвычайные доходы
|
|
|
4912
|
Прибыль прошлых
лет, выявленная в отчетном году
|
По счетам класса
V «Расходы» отражаются операции относимые ранее на балансовые счета №970,
971, 979, 980 в разрезе аналитического учета
|
|
Группа счетов
|
Номер счета
|
Наименование счета
|
|
|
Класс V
|
|
|
РАСХОДЫ
|
|
5020
|
Процентные расходы
по корреспондентским счетам банков
|
|
|
5021
|
Процентные расходы
по средствам на счетах “Лоро”
|
|
|
5022
|
Процентные расходы
по овердрафту счетов «Ностро»
|
|
|
5023
|
Процентные расходы
по счетам кредитных организаций
|
|
|
|
|
|
5100
|
Процентные
расходы по выпущенным в обращение ценным бумагам
|
|
|
5101
|
Со сроком погашения
до 1 месяца
|
|
|
5102
|
Со сроком погашения
от 1 месяца до 1 года
|
|
|
5103
|
Со сроком погашения
от 1 года до 3-х лет
|
|
|
5104
|
Со сроком погашения
свыше 3-х лет
|
|
|
5105
|
По ценным бумагам
проданным по соглашениям “Репо”
|
|
|
|
|
|
5180
|
Процентные
расходы по счетам республиканского бюджета
|
|
|
5181
|
По счетам
республиканского бюджета
|
|
|
5182
|
По счетам
учреждений республиканского бюджета
|
|
|
5183
|
По счетам
государственных внебюджетных фондов
|
|
|
5186
|
По счетам
республиканского бюджета по спецфондам
|
|
|
5187
|
По счетам
учреждений республиканского бюджета по спецфондам
|
|
|
5188
|
По текущим счетам
подведомственных учреждений республиканского бюджета
|
|
|
5189
|
По прочим счетам
республиканского бюджета
|
|
|
|
|
|
5190
|
Процентные
расходы по счетам местного бюджета
|
|
|
5191
|
По счетам местного
бюджета
|
|
|
5192
|
По счетам
учреждений местного бюджета
|
|
|
5194
|
По счетам местного
бюджета для финансирования капитальных вложений
|
|
|
5195
|
По счетам местного
бюджета для финансирования капитальных вложений за счет собственных средств
|
|
|
5198
|
По текущим счетам
подведомственных учреждений местного бюджета
|
|
|
5199
|
По прочим счетам
местного бюджета
|
|
|
|
|
|
5210
|
Процентные
расходы по счетам и депозитам до востребования юридических лиц
|
|
|
5211
|
Государственных
предприятий и организаций
|
|
|
5212
|
Негосударственных
предприятий и организаций
|
|
|
5213
|
Юридических лиц-
нерезидентов
|
|
|
5214
|
Предпринимателей
без образования юридического лица
|
|
|
5215
|
Гарантийных
депозитов юридических лиц
|
|
|
5216
|
Депозитов по
дебетовым картам юридических лиц
|
|
|
5217
|
По условно
закрытым счетам
|
|
|
5218
|
По расчетным
чекам
|
|
|
5219
|
По прочим
депозитам
|
|
|
|
|
|
5220
|
Процентные
расходы по депозитам до востребования физических лиц
|
|
|
5221
|
По депозитам до
востребования физических лиц
|
|
|
5222
|
По депозитам до
востребования физических лиц в иностранной валюте, типа “А”
|
|
|
5223
|
По депозитам до
востребования физических лиц в иностранной валюте, типа “В”
|
|
|
5224
|
По депозитам по
дебетовым картам физических лиц
|
|
|
5225
|
По условно закрытым
счетам
|
|
|
5228
|
По чековым
депозитам
|
|
|
5229
|
По прочим депозитам
|
|
|
|
|
|
5230
|
Процентные
расходы по сберегательным депозитам
|
|
|
5231
|
По сберегательным
депозитам физических лиц
|
|
|
5232
|
По сберегательным
сертификатам
|
|
|
|
|
|
5240
|
Процентные
расходы по краткосрочным депозитам на срок до 1 месяца
|
|
|
5241
|
Банков
|
|
|
5242
|
Юридических лиц
|
|
|
5243
|
Предпринимателей
без образования юридического лица
|
|
|
5244
|
Физических лиц
|
|
|
5245
|
По депозитным
сертификатам
|
|
|
|
|
|
5250
|
Процентные
расходы по краткосрочным депозитам на срок от 1 месяца до 1 года
|
|
|
5251
|
Банков
|
|
|
5252
|
Юридических лиц
|
|
|
5253
|
Предпринимателей
без образования юридического лица
|
|
|
5254
|
Физических лиц
|
|
|
5255
|
Депозитным
сертификатам
|
|
|
|
|
|
5260
|
Процентные
расходы по среднесрочным депозитам на срок от 1 года до 3-х лет
|
|
|
5261
|
Банков
|
|
|
5262
|
Юридических лиц
|
|
|
5263
|
Предпринимателей
без образования юридического лица
|
|
|
5264
|
Физических лиц
|
|
|
|
|
|
5270
|
Процентные
расходы по долгосрочным депозитам на срок свыше 3-х лет
|
|
|
5271
|
Банков
|
|
|
5272
|
Юридических лиц
|
|
|
5273
|
Предпринимателей
без образования юридического лица
|
|
|
5274
|
Физических лиц
|
|
|
|
|
|
5310
|
Процентные
расходы по кредитам полученным на срок до 1 месяца
|
|
|
5311
|
По овердрафту
|
|
|
5312
|
От ПРБ
|
|
|
5313
|
От других банков
|
|
|
5314
|
От международных
финансовых организаций
|
|
|
|
|
|
5330
|
Процентные
расходы по кредитам полученным на срок от 1 месяца до 1 года
|
|
|
5332
|
От ПРБ
|
|
|
5333
|
От банков
|
|
|
5334
|
От международных
финансовых организаций
|
|
|
|
|
|
5350
|
Процентные
расходы по среднесрочным кредитам полученным на срок от 1 года до 3-х лет
|
|
|
5352
|
От ПРБ
|
|
|
5353
|
От банков
|
|
|
5354
|
От международных
финансовых организаций
|
|
|
|
|
|
5370
|
Процентные
расходы по долгосрочным кредитам полученным на срок свыше 3-х лет
|
|
|
5372
|
От ПРБ
|
|
|
5373
|
От банков
|
|
|
5374
|
От международных
финансовых организаций
|
|
|
|
|
|
5440
|
Расходы на
скидки по кредитам
|
|
|
5441
|
Расходы на скидки
по кредитам
|
|
|
|
|
|
5480
|
Платежи по
финансовому лизингу
|
|
|
5481
|
Платежи банкам по
финансовому лизингу
|
|
|
5482
|
Платежи клиентуре
по финансовому лизингу
|
|
|
|
|
|
5500
|
Процентные
расходы по обязательным фондам банков
|
|
|
5501
|
По фондам
обязательного резервирования счетов и депозитов
|
|
|
5502
|
По фондам
обязательного страхования счетов и депозитов физических лиц
|
|
|
|
|
|
5560
|
Амортизация
премий и дисконтов по ценным бумагам
|
|
|
5561
|
Амортизация премий
по инвестиционным ценным бумагам
|
|
|
5562
|
Прирост дисконтов
по выпущенным в обращении ценным бумагам
|
|
|
|
|
|
5600
|
Амортизационные
расходы
|
|
|
5601
|
Амортизация зданий
и сооружений
|
|
|
5602
|
Амортизация по
мебели и оборудованию
|
|
|
5603
|
Амортизация по
транспортным средствам
|
|
|
5604
|
Амортизация по
улучшению арендованной собственности
|
|
|
5606
|
Амортизация по основным
активам, переданным в аренду
|
|
|
5607
|
Амортизация по
активам, полученным в финансируемую аренду
|
|
|
5608
|
Амортизация по
прочим основным средствам
|
|
|
5609
|
Амортизация по МБП
|
|
|
|
|
|
5620
|
Амортизационные
расходы по нематериальным активам
|
|
|
5621
|
Амортизация по нематериальным
активам
|
|
|
|
|
|
5630
|
Расходы на
оплату труда и обязательные отчисления
|
|
|
5631
|
Расходы на оплату
труда
|
|
|
5632
|
Расходы на премию
|
|
|
5633
|
Единый социальный
налог
|
|
|
5634
|
Прочие выплаты
|
|
|
|
|
|
5640
|
Расходы на
недвижимость
|
|
|
5641
|
Освещение,
отопление, водоснабжение
|
|
|
5642
|
Ремонт и содержание
зданий
|
|
|
5643
|
Служба безопасности
|
|
|
5644
|
Выплаченная
арендная плата
|
|
|
5645
|
Прочие расходы на
содержание недвижимости
|
|
|
|
|
|
5650
|
Налоги и сборы
|
|
|
5651
|
Земельный налог
|
|
|
5652
|
Налог на операции с
ценными бумагами
|
|
|
5653
|
Прочие
государственные налоги
|
|
|
5654
|
Налог на
транспортные средства
|
|
|
5655
|
Прочие налоги и
сборы
|
|
|
|
|
|
5660
|
Другие
операционные расходы
|
|
|
5661
|
Консультационные и
аудиторские расходы
|
|
|
5662
|
Телекоммуникационные,
почтовые и телеграфные расходы
|
|
|
5663
|
Канцелярские,
типографские расходы и расходы на запасы
|
|
|
5664
|
Расходы на
трастовые сборы
|
|
|
5665
|
Выплаченные
комиссии и сборы
|
|
|
5666
|
Прочие операционные
расходы
|
|
|
|
|
|
5670
|
Другие
хозяйственные расходы
|
|
|
5671
|
Транспортные
расходы
|
|
|
5672
|
Расходы на ремонт
мебели и оборудования
|
|
|
5673
|
Расходы на ремонт
автотранспорта
|
|
|
5674
|
Расходы на аренду
оборудования
|
|
|
5675
|
Командировочные
расходы
|
|
|
5676
|
Представительские
расходы
|
|
|
5677
|
Расходы на рекламу
|
|
|
5678
|
Расходы на обучение
|
|
|
5679
|
Прочие
хозяйственные расходы
|
|
|
|
|
|
5740
|
Расходы на
скидки на прочие потери
|
|
|
5741
|
Расходы на скидки
на прочие потери
|
|
|
|
|
|
5800
|
Процентные
расходы по займам в головном банке и филиалах
|
|
|
5801
|
Займы в головном
банке
|
|
|
5802
|
Займы в филиалах
|
|
|
5803
|
Займы в филиалах
банка за рубежом
|
|
|
|
|
|
5900
|
Потери от реализации
и списания неторговых активов
|
|
|
5901
|
Потери от
реализации неторговых инвестиционных ценных бумаг
|
|
|
5902
|
Потери от
реализации списания основных средств
|
|
|
5903
|
Потери от
реализации и списания материалов
|
|
|
|
|
|
5910
|
Прочие расходы
|
|
|
5911
|
|
|
|
|
|
5920
|
Выплаченные
штрафы, пени, неустойки
|
|
|
5921
|
Выплаченные штрафы,
пени, неустойки
|
|
|
|
|
|
5930
|
Чрезвычайные
расходы
|
|
|
5931
|
Чрезвычайные
расходы
|
|
|
5932
|
Убытки прошлых лет,
выявленные в отчетном году
|
|
|
|
|
|
5980
|
Расходы по
изготовлению денег
|
|
|
5981
|
Расходы по
изготовлению денег
|
|
|
|
|
|
5990
|
Подоходный налог
(налог на доходы)
|
Класс VI
УСЛОВНЫЕ СЧЕТА
Активные условные счета
|
|
6000
|
Требования по
наличным сделкам
|
|
|
6001
|
Требования по
поставке денежных средств по наличным сделкам
|
|
|
6002
|
Требования по
поставке денежных средств по наличным сделкам операций с иностранной валютой
|
|
|
6003
|
Требования по
поставке ценных бумаг по наличной сделке
|
|
|
|
|
|
6010
|
Требования по
срочным сделкам
|
|
|
6011
|
Требования по
поставке денежных средств по срочным сделкам
|
|
|
6012
|
Требования по
поставке денежных средств по срочным сделкам операций с иностранной валютой
|
|
|
6013
|
Требования по
поставке ценных бумаг по срочным сделкам
|
|
|
6014
|
Требования по
выкупу ценных бумаг по обратной части РЕПО
|
|
|
6015
|
Требования по
продаже ценных бумаг по обратной части РЕПО
|
|
|
|
|
|
6020
|
Нереализованные
курсовые разницы (отрицательные)
|
|
|
6021
|
Нереализованные
курсовые разницы по переоценке иностранной валюты
|
|
|
6022
|
Нереализованные
курсовые разницы по переоценке ценных бумаг
|
|
|
|
|
|
6030
|
Требование на
получение кредитов в будущем
|
|
|
6031
|
Требование на
получение кредитов в будущем
|
|
|
|
|
|
Пассивные
условные счета
|
|
6300
|
Обязательства по
наличным сделкам
|
|
|
6301
|
Обязательства по
поставке денежных средств по наличным сделкам
|
|
|
6302
|
Обязательства по
поставке денежных средств по наличным сделкам с иностранной валютой
|
|
|
6303
|
Обязательства по
поставке ценных бумаг по наличным сделкам
|
|
|
|
|
|
6310
|
Обязательства по
срочным сделкам
|
|
|
6311
|
Обязательства по
поставке денежных средств по срочным сделкам
|
|
|
6312
|
Обязательства по
поставке денежных средств по срочным сделкам с иностранной валютой
|
|
|
6313
|
Обязательства по
поставке ценных бумаг по срочным сделкам
|
|
|
6314
|
Обязательства по
выкупу ценных бумаг по обратной части РЕПО
|
|
|
6315
|
Обязательства по
продаже ценных бумаг по обратной части РЕПО
|
|
|
|
|
|
6320
|
Нереализованные
курсовые разницы (положительные)
|
|
|
6321
|
Нереализованные
курсовые разницы по переоценке иностранной валюты
|
|
|
6322
|
Нереализованные
курсовые разницы по переоценке ценных бумаг
|
|
|
|
|
|
6330
|
Обязательства по
выдаче кредитов в будущем
|
|
|
6331
|
Обязательства по
выдаче кредитов в будущем
|
|
|
|
|
|
6340
|
Выпущенные
гарантии и поручительства
|
|
|
6341
|
Выпущенные гарантии
и поручительства
|
|
|
|
|
|
6350
|
Прочие условные
счета
|
|
|
6351
|
Аккредитивы
|
|
|
6352
|
Расчетные документы
и векселя на инкассо
|
|
|
6353
|
Акцепт переводных
векселей
|
|
|
6354
|
Векселя, проданные
с нашим индоссаментом
|
|
|
|
|
Группа счетов
|
Номер счета
|
Наименование счета
|
Класс VII
СЧЕТА ДОВЕРИТЕЛЬНОГО УПРАВЛЕНИЯ
Активные счета
|
|
7000
|
Наличные
денежные средства
|
|
|
7001
|
Наличные денежные
средства в кассе
|
|
|
|
|
|
7010
|
Ценные бумаги в
управлении
|
|
|
7011
|
Ценные бумаги в
управлении
|
|
|
|
|
|
7020
|
Драгоценные
металлы
|
|
|
7021
|
Драгоценные металлы
|
|
|
|
|
|
7030
|
Кредиты
предоставленные
|
|
|
7031
|
Кредиты предоставленные
|
|
|
|
|
|
7040
|
Средства,
использованные на другие цели
|
|
|
7041
|
Средства,
использованные на другие цели
|
|
|
|
|
|
7050
|
Расчеты по
доверительному управлению
|
|
|
7051
|
Расчеты по
доверительному управлению
|
|
|
|
|
|
7060
|
Уплаченный
накопленный процентный (купонный) доход по процентным (купонным) долговым
обязательствам
|
|
|
7061
|
Уплаченный
накопленный процентный (купонный) доход по процентным (купонным) долговым
обязательствам
|
|
|
|
|
|
7070
|
Текущие счета
|
|
|
7071
|
Текущие счета
|
|
|
|
|
|
7080
|
Расходы по
доверительному управлению
|
|
|
7081
|
Расходы по
доверительному управлению
|
|
|
|
|
|
7100
|
Убыток по
доверительному управлению
|
|
|
7101
|
Убыток по
доверительному управлению
|
|
|
|
|
Пассивные счета
|
|
7300
|
Капитал в
управлении (учредители)
|
|
|
7301
|
Капитал в
управлении (учредители)
|
|
|
|
|
|
7310
|
Расчеты по
доверительному управлению
|
|
|
7311
|
Расчеты по
доверительному управлению
|
|
|
|
|
|
7320
|
Полученный
накопленный процентный (купонный) доход по процентным (купонным) долговым
обязательствам
|
|
|
7321
|
Полученный
накопленный процентный (купонный) доход по процентным (купонным) долговым
обязательствам
|
|
|
|
|
|
7330
|
Доходы от
доверительного управления
|
|
|
7331
|
Доходы от
доверительного управления
|
|
|
|
|
|
7340
|
Прибыль по
доверительному управлению
|
|
|
7341
|
Прибыль по
доверительному управлению
|
|
Группа счетов
|
Номер счета
|
Наименование счета
|
Класс IX
ВНЕБАЛАНСОВЫЕ СЧЕТА
|
9000
|
Резервные фонды
денежных билетов и монеты
|
|
|
|
9001
|
Резервные фонды в
хранилищах
|
|
|
|
|
|
|
|
9100
|
Обязательства по
выданным кредитам
|
|
|
|
9101
|
Ценные бумаги,
принятые в залог по выданным кредитам, кроме векселей
|
|
|
|
9102
|
Учтенные векселя
|
|
|
|
9103
|
Имущество, принятое
в залог, кроме ценных бумаг
|
|
|
|
9104
|
Гарантии и
поручительства, полученные банком
|
|
|
|
|
|
|
|
9110
|
Обязательства по
полученным кредитам
|
|
|
|
9111
|
Ценные бумаги
переданные, в залог по полученным кредитам
|
|
|
|
9112
|
Имущество,
переданное в залог по полученным кредитам, кроме ценных бумаг
|
|
|
|
|
|
|
|
9200
|
Бланки ценных
бумаг
|
|
|
|
9201
|
Бланки ценных
бумаг и долговых обязательств в хранилищах
|
|
|
|
9202
|
Бланки ценных бумаг
и долговых обязательств выданные под отчет
|
|
|
|
9203
|
Бланки ценных бумаг
и долговых обязательств в пути
|
|
|
|
9204
|
Бланки строгой
отчетности
|
|
|
|
9205
|
Неиспользованные
кредитные карты
|
|
|
|
|
|
|
|
9210
|
Ценные бумаги
|
|
|
|
9211
|
Ценные бумаги и
долговые обязательства других эмитентов для размещения
|
|
|
|
9212
|
Ценные бумаги и
долговые обязательства других эмитентов на хранении по договорам хранения
|
|
|
|
9213
|
Ценные бумаги и
долговые обязательства, полученные для уничтожения
|
|
|
|
9214
|
Погашенные
материализованные государственные ценные бумаги для проверки и уничтожения
|
|
|
|
9215
|
Собственные ценные
бумаги выкупленные до срока погашения
|
|
|
|
9216
|
Ценные бумаги,
приобретенные для клиентов
|
|
|
|
9217
|
Ценные бумаги,
приобретенные в портфель банков
|
|
|
|
9218
|
Долговое
обязательство приобретенное банком
|
|
|
|
|
|
|
|
9220
|
Расчетные
операции и документы
|
|
|
|
9221
|
Расчетные
документы не оплаченные в срок
|
|
|
|
9222
|
Расчетные документы
ожидающие акцепта для оплаты
|
|
|
|
9223
|
Расчетные документы
по факторинговым и форфейтинговым операциям
|
|
|
|
9224
|
Платежные документы
у иностранных корреспондентов
|
|
|
|
|
|
|
|
9240
|
Разные ценности
и документы
|
|
|
|
9241
|
Разные ценности и
документы
|
|
|
|
9242
|
Разные ценности и
документы отосланные и выданные под отчет
|
|
|
|
9243
|
Средства,
перечисленные экономическим агентам для участия в их хозяйственной
деятельности
|
|
|
|
9244
|
Средства на
строительство, переданные в порядке долевого участия
|
|
|
|
|
|
|
|
9300
|
Арендные и
лизинговые операции
|
|
|
|
9301
|
Основные
средства, переданные в аренду
|
|
|
|
9302
|
Другое имущество,
переданное в аренду
|
|
|
|
9303
|
Арендованные
основные средства
|
|
|
|
9304
|
Арендованное другое
имущество
|
|
|
|
9305
|
Машины,
оборудование, транспортные и другие средства, полученные в лизинг
|
|
|
|
|
|
|
|
9400
|
Задолженность,
списанная и вынесенная за баланс из-за невозможности взыскания. Долги списанные
в убыток.
|
|
|
|
9401
|
Кредиты, погашенные
за счет скидок на потери по кредитам (фонда риска)
|
|
|
|
9402
|
Проценты,
начисленные по кредитам, неоплаченным заемщиком
|
|
|
|
9403
|
Долги списанные в
убыток
|
|
|
|
|
|
|
|
9500
|
Источники
финансирования капитальных вложений
|
|
|
|
9501
|
Средства
нераспределенной прибыли
|
|
|
9502
|
Начисленный износ
на основные средства
|
|
|
9503
|
Кредиты полученные
от других банков на капитальные вложения
|
|
|
9504
|
Затраты на
капитальные вложения, приобретение нематериальных активов, оборудования для
лизинга, произведенные сверх имеющихся ресурсов
|
|
|
|
|
|
Додаток №3
Формат
файлу передачі інформації про нарахування для ПУ
Ім'я
файлу у форматі puYYMMDD.CCC CCC – код підприємства ПУ
Унікальний
код абонента
Код
послуги
Сума,
нарахована ПУ
Сума,
оплачена абонентом
Примітка
– містить текстову інформацію для абонента
Додаток №4
Формат
файлу передачі інформації про нарахування для ППП
Ім'я
файлу у форматі ppYYMMDD.PPP PPP – код ППП
Унікальний
код абонента
Код
підприємства ПУ
Код
послуги
Сума,
нарахована ПУ
Сума,
нарахована ЦП
Сума,
оплачена абонентом
Примітка
Касир
Додаток №5
Довідник
підприємств
Унікальний
код підприємства
Найменування
Пароль
Телефон
Довідник
послуг
Унікальний
код підприємства
Унікальний
код послуги
Найменування
Рахунок
зарахування (чи розділити на 2 довідники – рахунків і послуг)
Додаток
№6
Формат
файлу передачі даних про житлові приміщення
Унікальний
код приміщення
Адреса
«Характеристики
приміщення»
Дата
зміни
Додаток №8.
Звітність
про активи та пасиви станом на 01.01.2002 року.
|
Статті звітності
|
Рахунки плана рахунків
|
Прострочені
|
Всього
|
|
1
|
2
|
|
3
|
|
АКТИВИ
|
|
|
|
|
1.1. Грошові
засоби
|
1010, 1093
|
|
375 124,62
|
|
1.2. Рахунки
в ПРБ
|
1021,1025,частина(1026,1202,1212),
1501
|
|
597 936,04
|
|
2. Держ.
Боргові зобов’язання, цінні папери ПРБ
|
1101,1551,частина(1202,1212)
|
|
-
|
|
3 Засоби в
банках
|
1022,1023,1024,частин
1026, 1203,1204,1206,1213,1214,1216
|
|
-
|
|
4. Вкладення
в ЦП для перепродажу
|
1102,1103,1104,
1105
|
|
238 468,00
|
|
5. Позичкова
заборгованість в т.ч.
|
1300,1310,1330,1350,1370,1390,
1410, 1430
|
117 047,68
|
2596093,38
|
|
5.1. банків
|
1301,1311,1331,1351,1371,1391,
1411
|
|
-
|
|
5.2.
клієнтів, всього:
|
1302,1303,1304,1305,1306,1307,1308,1312,1313,1314,1315,1316,1317,1318,1319,1332,1333,1334,1335,1336,1337,1338,1339,1352,1353,1354,1355,1356,1357,1358,1359,1372,1373,1374,1375,1376,1377,1378,1379,1392,1393,1394,1395,1396,1397,1398,1399,1412,1413,1414,1415,1416,1417,1418,1419,1431,1432,1433,1434,1435,1436,1437,1438
|
|
2596093,38
|
|
5.2.1.
Підприємствам та організаціям
|
1302,1303,1304,1305,1306,1307,1308,1312,1313,1314,1315,1316,1317,1318,1332,1333,1334,1335,1336,1337,1338,1352,1353,1354,1355,1356,1357,1358,1372,1373,1374,1375,1376,1377,1378,1392,1393,1394,1395,1396,1397,1398,1412,1413,1414,1415,1416,1417,1418,1431,1432,1433,1434,1435,1436,1437,1438
|
|
2341243,98
|
|
5.2.2.
Фізичним осоьам
|
1319,1339,1359,1379,1399,1419
|
|
254 849,40
|
|
6.
Прострочені відсотки
|
1726
|
|
124 154,04
|
|
7. Засоби,
передані в лізинг
|
1480
|
|
-
|
|
8.
Іммобілізаціонні засоби, всього
|
1600,1610,1631,1632,1658,
за мінусом (1621,1640)
|
|
920 868,20
|
1600,1610,1658
за мінусом (1621,1640)
|
|
818 717,52
|
|
8.2 МШП
|
1631 за
мінусом 1649
|
|
42 388,74
|
|
8.3
Хозматеріали, камені та немонетарні драгметали
|
1632, 1633
|
|
59 761,94
|
|
9.
Довгострокові вкладення в ЦП, долі
|
Частина
1552,1553,1554,1555,1570 за мінусом 1561
|
|
501 976,68
|
|
10.
Прострочені активи
|
1091,1092,1094,(1180-2170),
1650,1661,1662,1663,1664,1665,1667,1710,1721,1722,1723,1724,1725,1727,1728,1770,1780,1800,1810
|
|
1284554,8
|
|
11. Витрати
банку
|
Усі рахунки V
класу, за мінусом 5700,5900,5912
|
|
-
|
|
12. Збитки
|
5700,5900,5912
|
|
-
|
|
13. ВСЬОГО
(1.1+.+12)
|
|
|
6
639 175,76
|
|
14. Фонд
ризику
|
1470
|
|
176 189,80
|
|
15 Витрати
майбутніх періодів
|
1700,1740,1750
|
|
12 647,74
|
|
16. Всього
активів (13-14+15)
|
|
117 047,68
|
6
475 633,70
|
|
ПАСИВИ
|
|
|
|
|
17. Кредити,
всього
|
2310,2330,2350,2370,2390
|
|
-
|
|
17.1 від ПРБ
|
2312,2332,2352,2372,2391
|
|
-
|
|
18. засоби
банків кореспондентів
|
2021,2022,2023
|
|
-
|
|
19. Засоби
клієнтів, всього
|
|
|
4 438 961,46
|
|
19.1 Засоби
клієнтів юр.особ
|
2027, частина
2091,2093,2094,2096,2180,2190,2210,2241,2242,2243, частина
2246,2251,2252,2253,2261,2262,2263,2271,2272,2273
|
|
3 107 154,12
|
|
19.2 Засоби
клієнтів фіз.особ
|
Частина
2091,2220,2231,2244, частина 2246,2254,2264,2274
|
|
1 331 807,34
|
|
20. випущені
боргові зобов’язання
|
2100,2232,2245,2255
за мінусом 2110
|
|
-
|
|
21. Інші
зобов’язання
|
2092,2170-1180,2480,2650,2660,2740,2750,2770,2780,2790,2800,2810
|
|
1 665 943,16
|
|
22. Всього
(17+..+21)
|
|
|
6104904,62
|
|
23.Доходи
майбутніх періодів
|
2700,2710,2720
|
|
176 252,52
|
|
24.Власні
засоби
|
3000,3040,3050,3070
за мінусом 3090,3100,1666
|
|
194 476,56
|
|
25. Доходи
банку
|
Рахунки класу
IV
|
|
-
|
|
26. Всього
пасивів (22+..+25)
|
|
|
6
475 633,70
|
|
ПОКАЗНИКИ
ЛІКВІДНОСТІ
|
|
|
|