Оценка состояния складской логистики текстильного предприятия
Тема: Оценка состояния складской логистики
текстильного предприятия
Содержание
Введение. 5
Глава 1.
Роль складского хозяйства в логистической системе предприятия. 8
1.1 Сущность и назначение
склада. 8
1.2
Системная организация работы склада. 11
1.3 Современные складские
технологии. 19
1.4
Показатели оценки деятельности склада. 34
Глава 2.
Анализ складской логистики открытого акционерного общества «Тейковский
хлопчатобумажный комбинат». 45
2.1 Общая
характеристика предприятия и его складской системы.. 45
2.2
Характеристика материального потока на ОАО «Тейковский ХБК». 52
2.3 Анализ объемов реализации ткани. 57
2.4
Организация работы складского хозяйства на ОАО «Тейковский ХБК». 59
Глава 3.
Оценка работы складского хозяйства ОАО «Тейковский ХБК», разработка мер по ее
совершенствованию.. 63
3.1 Оценка
состояния складской логистики на предприятии. 63
3.2 Пути
совершенствования складской системы ОАО «Тейковский ХБК». 69
Глава 4
Организация техники безопасности и охраны труда при складских работах 76
4.1
Организация охраны труда и техники безопасности при проведении работ в
складских помещениях текстильных предприятий. 76
4.1 Техника
безопасности при проведении погрузочно-разгрузочных работ. 76
4.2 Техника
безопасности при работе на ЭВМ.. 76
4.3
Противопожарная безопасность. 76
Глава 5 Использование
1С: Торговля и склад для организации учета на складе. 76
5.1 Общая
характеристика программы.. 76
5.2 Ввод
информации. 76
5.3 Ввод
информации по расходу товара и оформление сопроводительных документов 76
Заключение. 76
Библиографический
список. 76
Приложения. 76

Введение
Наиболее характерной
чертой, отражающей развитие экономики, является усложнение и увеличение
материальных и связанных с ними финансовых, энергетических, трудовых и информационных
потоков, а также усложнение процесса обработки данных по ним по мере развития экономики.
Для научной организации обработки этой информации и была создана логистика.
Логистика – это наука,
изучающая материальные и связанные с ними финансовые, энергетические, трудовые,
информационные потоки. Актуальность логистики сегодня и резко возрастающий
интерес к ней обусловлены потенциальными возможностями повышения эффективности
функционирования материалопроводяших систем, которые открывает использование
логистического подхода. Логистика позволяет существенно сократить временной
интервал между приобретением сырья и полуфабрикатов и поставкой готового
продукта потребителю, способствует резкому сокращению материальных запасов,
ускоряет процесс получения информации, повышает уровень сервиса. А это в свою
очередь ведет к снижению сумм готовой продукции и запасов на складах, что само
по себе является фактором увеличения нормы прибыли.
Логистика многогранна, она
включает в себя управление транспортом, складским хозяйством, запасами,
кадрами, организацию информационных систем, коммерческую деятельность и многое
другое. Управление материальными потоками всегда являлось существенной стороной
хозяйственной деятельности, что, прежде всего, связано с переходом от рынка
продавца к рынку покупателя, вызвавшему необходимость гибкого реагирования
производственных и торговых систем на быстро изменяющиеся приоритеты
потребителя.
В условиях перехода к
рыночным отношениям единые системы нормативов совершенствования
материально-технической базы теряют свое прежнее значение. Каждый субъект
хозяйствования самостоятельно оценивает конкретную ситуацию и принимает
решения. Как свидетельствует мировой опыт, лидерство в конкурентной борьбе
приобретает сегодня тот, кто компетентен в области логистики, в совершенстве
владеет ее методами. То есть на сегодняшний день все больше возрастает роль
логистики в экономики. Не является исключением и одно из крупных направлений
логистики – складская логистика. Причина повышения интереса к складу, а точнее
к его высокоэффективному использованию проста: во-первых - покупатель
предъявляет высокие требования к качеству приобретаемой им продукции. Это
заставляет производителя улучшать условия хранения и внутризаводской транспортировки
продукции предприятия. Кроме того, рациональное использование складских
площадей и оптимизация количества товара на складе позволяет значительно
снизить расходы на хранение, которые имеют существенный удельный вес в
себестоимости продукции предприятия-изготовителя. Именно поэтому в настоящее
время все больше внимания уделяется складу, как важному звену процесса
производства и реализации продукции. Именно изучение склада и применяемых на
нем технологий, а также оценка состояния складской логистики текстильного
предприятия и является целью дипломного проекта. При достижении данной цели
решены следующие задачи: определена роль складского хозяйства в логистической
системе предприятия, рассмотрены сущность и назначение склада, изучена системная
организация работы склада, рассмотрены современные складские технологии и
возможность их применения, а также обозначен комплекс показателей оценки
деятельности склада.
Возрастающее значение
склада и складской логистики и послужило основной причиной выбора темы
дипломного проекта. Целью предлагаемой работы является оценка состояния и
разработка мер по совершенствованию складской логистики на текстильном
предприятии. В качестве объекта изучения выступает складское хозяйство
Открытого акционерного общества «Тейковский хлопчатобумажный комбинат». При
изучении темы перед нами стояли следующие задачи: изучить сущность и назначение
склада, систему организации работы на нем, используемые на складе технологии и
перспективы их развития, основные показатели деятельности склада, вопросы
внедрения на складе системы ключевых показателей, позволяющих наиболее полно
реализовать стратегические цели предприятия, повысить эффективность функционирования
его складской системы. В работе также проведен анализ складской логистики
открытого акционерного общества «Тейковский хлопчатобумажный комбинат», дана
характеристика предприятия и его складской системы, рассмотрены материальные и
связанные с ним потоки на ОАО «Тейковский ХБК». Проведен анализ объемов
реализации ткани и организация работы складского хозяйства на предприятии.
Осуществлена оценка работы складского хозяйства ОАО «Тейковский ХБК» и пути
совершенствованию работы складского хозяйств.
В дипломном проекте на
основании изучения и анализа работ известных российских ученых, таких, как Гаджинский
А. М., Гайдаенко А. А., Гайдаенко О. В., Дегтяренко В. Н., Забурдаев В. Ю.,
Сергеев В. И. и некоторых других ученых-логистов, внесших значительный вклад в
становление и развитие современной российской логистики, определена сущность и
роль логистики в поступательном развитии экономики страны. В дипломном проекте
также рассмотрена сущность и назначение складского хозяйства текстильного
предприятия, особенности организации работ на складе и современные складские
технологии.
Во второй главе на основе
эмпирического материала, собранного во время прохождения преддипломной практики
на ОАО «Тейковский хлопчатобумажный комбинат» проведен анализ состояния складской
логистики этого крупного текстильного предприятия России. В третьей главе по
результатам проведенных исследований разработан ряд мероприятий по
совершенствованию складской логистики в ОАО «Тейковский хлопчатобумажный
комбинат». Четвертая глава дипломного проекта посвящена вопросам обеспечения
безопасности деятельности складского хозяйства на предприятии. В пятой главе
показан алгоритм регистрации и проведения по регистрам учета товара принятого
на склад и затем отгруженного потребителю на основе использования очень хорошо
зарекомендовавшей себя в нашей стране программы бухгалтерского учета складских
операций «1С – Торговля и склад».
Глава 1. Роль
складского хозяйства в логистической системе предприятия
Склад с начала эпохи
машинного производства играет роль некого промежуточного звена, позволяющего
организовать непрерывный процесс производства продукции. Склад – это сложное
техническое сооружение (здание, разнообразное оборудование, другие устройства),
предназначенное для приемки, размещения накопления, хранения, переработки,
отпуска и доставки продукции потребителям.[1]
Склады - один из
важнейших элементов логистических систем. Объективная необходимость в
специально обустроенных местах для содержания запасов существует на всех
стадиях движения материального потока, начиная от исходного сырья и кончая
готовой продукцией для конечного потребителя. Этим объясняется наличие большого
количества разнообразных видов складов.
Размеры складов
варьируются в широком диапазоне: от небольших помещений, общей площадью в
несколько сотен квадратных метров, до складов-гигантов, покрывающих площади до
нескольких квадратных километров. Различаются склады по высоте укладки грузов.
В одних складах товар хранится не выше человеческого роста, в других необходимы
специальные устройства и механизмы, способные поднять и точно уложить груз в
ячейку на высоте более 20 метров. Склады могут размещаться в отдельных
помещениях (закрытые), иметь только крышу или крышу и одну, две или три стены
(полузакрытые). Некоторые грузы хранятся вообще вне помещений на специально
оборудованных площадках, в так называемых открытых складах.
В складе может
создаваться и поддерживаться специальный температурно-влажностный режим,
создаваться другие необходимые параметры для создания наиболее благоприятных
условий хранения товаров.
Склад может
предназначаться для хранения продукции одного предприятия (склад
индивидуального пользования), а может, на условиях лизинга, сдаваться в аренду
физическим или юридическим лицам (склад коллективного пользования или
склад-отель).
Различаются склады и по
степени механизации складских операций: немеханизированные, механизированные,
комплексно механизированные, автоматизированные и автоматические.[2]
Существенным признаком
склада является возможность доставки и вывоза груза с помощью железнодорожного
или водного транспорта. В соответствии с этим признаком различают
пристанционные или портовые склады (расположенные на территории железнодорожной
станции или порта), прирельсовые (имеющие подведенную железнодорожную ветку для
подачи и уборки вагонов) и глубинные. Для доставки груза от станции, пристани
или порта в глубинный склад, необходим автомобильный или другой вид транспорта.[3]
В зависимости от широты
ассортимента хранимого груза выделяют специализированные склады, склады со
сменным или с универсальным ассортиментом.
Более подробно рассмотрим
классификацию складов по признаку места в общем процессе движения материального
потока в процессе производства, то есть от первичного источника сырья до
конечного потребителя готовой продукции (приложение А)[4].
По этому признаку склады можно разделить на две основные группы:
1. Склады на участке
движения продукции производственно-технического назначения.
2. Склады на участке
движения товаров народного потребления.
В свою очередь, первая
группа складов подразделяется на склады готовой продукции
предприятий-изготовителей, склады сырья и исходных материалов
предприятий-потребителей продукции производственно-технического назначения и
склады сферы обращения продукции производственно-технического назначения.
Склады второй группы
подразделяются на склады предприятий оптовой торговли товарами народного
потребления, находящиеся в местах производства этих изделий, и склады,
находящиеся в местах их потребления. Склады торговли в местах производства
принадлежат так называемым выходным оптовым базам. Склады в местах потребления
- торговым оптовым базам.
Рассмотрим материальный
поток процесса производства продукции, его графическая интерпретация приведена
в приложении Б.[5]
Из схемы, приведенной в приложении Б видно, что исходное сырье, поступившее от
поставщиков на склад сырья проходит обработку в первом цехе технологической
цепочки предприятия и далее произведенная продукция поступает на склад сырья
следующего цеха технологической цепочки, туда же поступают необходимые для реализации
дальнейшего процесса производства покупные полуфабрикаты. Аналогично продукция
проходит второй технологический переход обработки. Процесс повторяется по переходам до полной готовности изделия. После прохождения
последнего перехода обработки готовое изделие поступает на конечный склад
готовой продукции, откуда товар развозится по выходным складам оптовых баз.
Затем крупными оптовыми партиями товар поступает на склады оптовых торговых баз
и далее он развозится по конкретным розничным торговым точкам.
Таким образом, склад, как
уже было сказано выше, необходим любому предприятию, независимо от отрасли
экономики. Он предназначен размещения, хранения, переработки и отпуска
потребителю продукции. Современное складское хозяйство – это сложная система и
для ее нормального функционирования необходима определенная система организации
работы склада.
Логистика изучает
материальные и связанные с ними информационные потоки. Природа материального
потока такова, что на своем пути к потреблению он проходит производственные,
складские, транспортные звенья. Организуют и направляют материальный поток
разнообразные участники логистического процесса.
Склады различных
конструктивных особенностей могут по-разному объединяться в систему складского
хозяйства. Простейшей является разветвленная структура складского хозяйства. В
такой структуре любой пункт накопления является складом – источником для
нескольких других пунктов. Следующий этап развития такой системы складского
хозяйства является эшелонированная структура, состоящая из нескольких
иерархических уровней – эшелонов складирования.[6]
В этой системе требования поступают только на нижний уровень, то есть запросы
от технологического оборудования попадают только на склады подразделений.
Пополнение складов каждого уровня при нормальных условиях может происходить
только из складов близлежащего вышестоящего уровня. Иногда такую иерархию
оказывается целесообразно дополнить. В определенных случаях товары на склады
подразделений могут поступать непосредственно от поставщика, минуя региональные
и входящие склады, или из региональных складов, минуя входящие.[7]
За рубежом
эшелонированная система складирования, как правило, сопрягается с образованием
и использованием страховых запасов. Различают два типа структур: независимые и
объединенные структуры.
В независимых структурах
все запасы, включая общие страховые, концентрируются на центральном складе, а
страховые запасы конкретного назначения располагаются на складах подразделений
или специализированных филиалов. В этом случае и рабочие и страховые запасы в
полном объеме располагаются на складах подразделений или филиалов, а
центральный склад служит для их подпитки.
Наиболее современной формой
организации и ведения складского хозяйства являются склады-магазины, которые
представляют собой склад с определенной степенью механизации и автоматизации,
предназначенный для размещения, хранения и поиска тарно-штучной продукции в
условиях многономенклатурного ассортимента. В этом случае функционирование
такого склада является обычным. Новым здесь является то, что в случае
образования излишков сверх запланированного транзитного объема их разрешается
реализовывать мелкооптовым покупателям. Для реализации этой функции
организуется специальный торговый зал и необходимые для мелкооптовой торговли
зоны приема, комплектации и отправки, а также административное и сервисные
помещения. Магазин склад выполняет следующие операции:
1.
Поступающая
тарно-штучная продукция принимается и выгружается с помощью специальных
устройств или вручную и транспортируется по территории магазина-склада.
2.
Принятая
тарно-штучная продукция сортируется и раскладывается по складским товарам.
Одновременно этот товар регистрируется. Затем затаренная продукция доставляется
на участок комплектации. Затем продукция, не требующая перекомплектации,
доставляется к месту хранения.
3.
Происходит
хранение укомплектованных грузоедениц. При этом обеспечивается возможность
доступа к укомплектованной продукции каждого наименования (в наибольшей степени
соответствует стеллажный способ хранения грузоедениц).
4.
По полученным заказам
происходит поиск необходимых товаров, комплектация транспортных партий для
отправки и сама отправка.
Для правильной и
рациональной организации материальных и сопутствующих им информационных потоков
необходима определенная методологическая основа. Методологической основой сквозного управления
материальным потоком является системный подход, принцип реализации которого в
концепции логистики поставлен на первое место.[8]
Системный подход - это
направление методологии научного познания, в основе которого лежит
рассмотрение объектов как систем, что позволяет исследовать трудно наблюдаемые
свойства и отношения в объектах.[9]
Системный подход к организации работы склада означает, что каждая система
является интегрированным целым даже тогда, когда, она состоит из отдельных,
разобщенных подсистем. Системный подход позволяет увидеть изучаемый объект как
комплекс взаимосвязанных подсистем, объединенных общей целью, раскрыть его
интегративные свойства, внутренние и внешние связи.[10]
Функционирование реальных логистических систем характеризуется наличием
сложных стохастических связей как внутри этих систем, так и в их отношениях с
окружающей средой. В этих условиях принятие частных решений, без учета общих целей
функционирования системы и предъявляемых к ней требований, может оказаться
недостаточным, а возможно и ошибочным. В качестве примера обратимся к схеме
движения товара от завода-изготовителя до магазинов (приложение В).[11]
Допустим, что руководство предприятия без согласования с оптовым и розничным
звеном приняло решение о внедрении мощного оборудования для фасовки продукции
в специальную упаковку. Возникает вопрос: как воспримет это нововведение вся
товаропроводящая система, приспособленная к транспортированию, хранению и
выполнению остальных технологических операций с этим товаром, упакованным
именно в мешки? Не исключено, что в ее работе произойдет сбой.[12]
В соответствии с
требованиями системного подхода решение о фасовке на заводе-изготовителе должно
приниматься во взаимной связи с остальными решениями, общей целью которых
является оптимизация совокупного материального потока.
Системный подход не
существует в виде строгой методологической концепции. Это своего рода
совокупность познавательных принципов, соблюдение которых позволяет
определенным образом сориентировать конкретные исследования.
При формировании
логистических систем необходимо учитывать следующие принципы системного
подхода:[13]
·
принцип
последовательного продвижения по этапам создания системы. Соблюдение этого
принципа означает, что система сначала должна исследоваться на макроуровне, то
есть во взаимоотношении с окружающей средой, а затем на микроуровне, то есть внутри
своей структуры;
·
принцип
согласования информационных, надежностных, ресурсных и других характеристик
проектируемых систем;
·
принцип
отсутствия конфликтов между целями отдельных подсистем и целями всей системы.[14]
Реализация
принципа системного подхода заключается в том, что материальные потоки в
экономике складываются в результате действий многих участников, каждый из
которых преследует свою собственную цель. Если участники смогут согласовать
свою деятельность в целях рационализации совместного объекта управления -
сквозного материального потока, то они все вместе получат существенный
экономический выигрыш.
Рационализация
материального потока возможна в пределах одного предприятия или даже его
подразделения. Однако максимальный эффект можно получить, лишь оптимизируя
совокупный материальный поток на всем протяжении от первичного источника
сырья вплоть до конечного потребителя, либо отдельные значительные его участки.
При этом все звенья материалопроводящей цепи, то есть все элементы
макрологистических и микрологистических систем, должны работать как единый
слаженный механизм. Для решения этой задачи необходимо с системных позиций
подходить к выбору техники, к проектированию взаимоувязанных технологических
процессов на различных участках движения материалов, к вопросам согласования
зачастую противоречивых экономических интересов и к другим вопросам, касающимся
организации материальных потоков.[15]
Одна
из основных задач логистики — управление затратами по доведению материального
потока от первичного источника сырья до конечного потребителя. Однако управлять
затратами можно лишь в том случае, если их можно точно измерять. Поэтому
системы учета издержек производства и обращения участников логистических
процессов должны выделять затраты, возникающие в процессе реализации функций
логистики, формировать информацию о наиболее значимых затратах, а также о
характере их взаимодействия друг с другом. При соблюдении названного условия
появляется возможность использовать важный критерий оптимального варианта
логистической системы — минимум совокупных издержек на протяжении всей
логистической цепи.
Что
касается использования оборудования, то можно отметить, что при выполнении
определенной операции универсальное оборудование, как правило, проигрывает
оборудованию, созданному специально для выполнения этой операции. Это
положение в полной мере распространяется и на логистические процессы. Однако
следует отметить, что оптимизация потоковых процессов за счет использования
оборудования, отвечающего конкретным условиям работы, возможна лишь в условиях
массового выпуска и использования широкой номенклатуры разнообразных средств
производства. То есть, для того чтобы применить логистический подход к
управлению материальными потоками, общество должно иметь достаточно высокий
уровень научно-технического развития.
Кадры,
то есть специально подготовленный и обученный персонал способный с необходимой
степенью ответственности выполнять свои функции, являются одним из значимых
элементов логистических систем. Но работа в сфере управления материальными
потоками традиционно не является престижной, что объясняет наличие в ней
«вечной» проблемы кадров. Логистический подход, усиливая общественную
значимость деятельности в сфере управления материальными потоками, создает
объективные предпосылки для привлечения в отрасль кадров, обладающих более
высоким трудовым потенциалом. При этом должны адекватно совершенствоваться
условия труда. Иначе говоря, если нет современных условий труда и перспектив
карьеры, то нет и дисциплинированного, дееспособного, квалифицированного
персонала, а значит элемент «кадры» в логистической системе будет, так
называемым, «узким местом».
Нишу
на рынке можно занять в следующих случаях:
·
повышая качество
товара;
·
выпуская новый
товар;
·
повышая уровень
логистического сервиса.
Применение
первых двух стратегий объективно ограничено необходимостью больших капитальных
вложений. Третий путь гораздо дешевле. Поэтому все большее число
предпринимателей обращается к логистическому сервису как к средству повышения
конкурентоспособности.
Допустим,
что на рынке есть несколько поставщиков товаров одинакового качества. В этом
случае потребитель отдаст предпочтение тому из них, который в процессе
поставки способен обеспечить более высокий уровень сервиса, например, доставит
товар вовремя, в удобной таре, приемлемыми партиями, с подобранным
ассортиментом и тому подобными.
Рассмотрим
разницу в работе склада при реализации классического и системного подходов.
Проиллюстрируем это на примере снабжения торговых точек продовольственными
товарами со складов оптовой базы. Участниками этого процесса являются: оптовая
база, транспортное предприятие и сеть обслуживаемых магазинов (приложение Г).
Рассмотрим
два варианта организации материальных потоков, имеющих принципиальное отличие
друг от друга. Первый вариант носит традиционное название «самовывоз», второй
— «централизованная доставка». Для самовывоза характерны:
·
отсутствие
единого органа, обеспечивающего оптимальное использование транспорта. Магазины
самостоятельно договариваются с транспортными организациями и, получив машину,
приезжают по мере необходимости на базу за товаром;
·
на складах базы,
на транспорте и в магазинах применяются исторически сложившиеся технологические
процессы грузопереработки, не согласованные между собой. Некоторое согласование
имеет место лишь в местах передачи груза;
·
ни оптовая база,
ни магазины не предъявляют жестких требований к типам используемого транспорта
— главное вывезти товар;
·
отсутствует
необходимость использования строго определенных видов тары;
·
возможно, что в
ряде магазинов не созданы условия для беспрепятственного подъезда транспорта,
быстрой разгрузки и приемки товара.
Проанализировав
перечисленные признаки, характерные для самовывоза можно сделать вывод о том,
что у участников логистического процесса отсутствует единая цель — рациональная
организация совокупного материального потока. Каждый из участников организует
материальный поток лишь в пределах участка своей непосредственной деятельности.
Здесь мы имеем дело с классическим способом формирования системы, обеспечивающей
прохождение совокупного материального потока. Здесь наблюдаются три самостоятельно
сформированные подсистемы:
·
подсистема,
обеспечивающая прохождение материального потока на складах оптовой базы;
·
подсистема,
обеспечивающая его обработку на транспорте;
·
подсистема,
обеспечивающая его обработку в магазинах.[16]
Эти подсистемы соединены
между собой в значительной степени механически. Несмотря на это, в целом они
образуют работоспособную систему, обеспечивающую прохождение совокупного
материального потока по всей цепи: оптовая база – транспорт – магазины.
При
централизованной доставке процесс характеризуется следующими признаками:
·
участники
логистического процесса создают единый орган, цель которого — оптимизация
именно совокупного материального потока. Например, в потребительском союзе для
организации централизованной доставки создается рабочая группа, в состав
которой входят директора автотранспортных, оптовых и розничных предприятий.
Организационное руководство рабочей группой возлагается на коммерческого
директора;
·
исторически
сложившиеся технологические процессы на предприятиях - участниках
логистического процесса корректируются в соответствии с требованиями
оптимальной организации именно совокупного материального потока;
·
разрабатываются
схемы завоза товаров в магазины, определяются рациональные размеры партий
поставок и частота завоза;
·
разрабатываются
оптимальные маршруты и графики завоза товаров потребителям;
·
создается парк
специализированных автомобилей, а также выполняется ряд других мероприятий,
позволяющих оптимизировать совокупный материальный поток.
Анализ
этого варианта организации материального потока показывает, что при централизованной
доставке товаров у участников логистического процесса есть общая цель -
формирование логистической системы, обеспечивающей рациональную организацию
совокупного материального потока.[17]
Изучаются требования, которым он должен удовлетворять. Формируются варианты его
организации, из которых по специальным критериям отбирается лучший. Таким
образом, этот вариант является примером системного подхода к формированию
логистической системы, обеспечивающей прохождение совокупного материального
потока по цепи: оптовая база – транспорт – магазины. Вполне естественно, то,
что системный подход к организации материального потока позволяет:
·
повысить степень
использования материально-технической базы, в том числе транспорта, складских
и торговых площадей;
·
оптимизировать
товарные запасы у всех участников логистического процесса;
·
повысить качество
и уровень логистического сервиса;
·
оптимизировать
размеры партий товаров.[18]
Таким образом, системный подход
к организации работы склада является более рациональным с экономической точки
зрения и заключается в том, что каждая складская система является интегрированным
целым, даже если состоит из разобщенных подсистем.
Рассмотрев сущность и
назначение склада, и системную организацию его работы, а, также уяснив
взаимосвязь между ними можно говорить о технологиях, применяемых на современных
складах различных уровней.
Под складскими
технологиями понимается совокупность последовательно выполненных операций
связанных с подготовкой к приемке продукции, поступлением, перемещением,
распаковкой, приемкой продукции по количеству и качеству, размещением на
хранение, укладкой, отборкой, комплектацией, подготовкой к отпуску продукции
потребителю.[19]
На весь процесс переработки продукции на складе или отдельные его этапы
составляются технологические карты. Технологическая карта – это форма
документации, отражающая детальную пооперационную разработку складского
технологического процесса с указанием технических средств, затрат времени и
труда на его выполнение.[20]
В технологических картах
определяется:
·
содержание работы
(перечень выполняемых операций);
·
исполнители;
·
перечень
документов, составляемых по ходу технологического процесса.[21]
Выполнение складских операций во времени (смена, сутки) предусматривает
составление технологических графиков. Это могут быть: графики работы
погрузочно-разгрузочных механизмов, графики прибытия покупателей на склад или в
зал товарных образцов для отборки продукции, графики работы зон экспедиции.
При возрастании
материальных, а следовательно и информационных потоков возникает необходимость
использования электронного оборудования и вычислительных машин для повышения
качества и сокращения затрат времени на проведение складского учета.
В основу процесса
управления материальными потоками положена обработка информации, циркулирующей
в логистических системах. В связи с этим одним из ключевых понятий логистики
является понятие информационного потока. Информационный поток - это
совокупность циркулирующих в логистической системе, между логистической системой
и внешней средой сообщений, необходимых для управления и контроля логистических
операций. Информационный поток может существовать в виде бумажных и электронных
документов.[22]
Информационные потоки в логистике можно классифицировать по следующим признакам
(приложение Д):
·
в зависимости от
вида связываемых потоком систем: горизонтальный и вертикальный;
·
в зависимости от
места прохождения: внешний и внутренний;
·
в зависимости от
направления по отношению к логистической системе: входной и выходной.[23]
На практике часто имеет
место ситуация при которой скорости движения материального и информационного
потоков не совпадают по объективным причинам. При этом информационный поток
может быть направлен как в одну сторону с материальным, так и в
противоположную:
·
опережающий
информационный поток во встречном направлении содержит, как правило, сведения о
заказе;
·
опережающий
информационный поток в прямом направлении - это предварительные сообщения о
предстоящем прибытии груза;
·
одновременно с
материальным потоком идет информация в прямом направлении о количественных и
качественных параметрах материального потока;
·
вслед за
материальным потоком во встречном направлении может проходить информация о
результатах приемки груза по количеству или по качеству, разнообразные
претензии, подтверждения. Путь движения информационных потоков, в общем
случае, может не совпадать с маршрутом движения материального потока.[24]
Информационный
поток характеризуется следующими показателями:
·
источник
возникновения;
·
направление
движения потока;
·
скорость передачи
и приема;
·
интенсивность
потока и другие[25].
Формирование информационных
систем невозможно без исследования потоков в разрезе определенных показателей.
Например, решить задачу оснащения определенного рабочего места вычислительной
техникой нельзя без знания объемов информации, проходящей через это рабочее
место, а также без определения необходимой скорости ее обработки. Управление
информационными потоками подразумевает возможности:
·
изменение направление
потока;
·
ограничение
скорости передачи до соответствующей скорости приема;
·
ограничение объема
потока до величины пропускной способности отдельного узла или участка пути. Измеряется
информационный поток количеством обрабатываемой или передаваемой информации за
единицу времени.[26]
В
теории информации за единицу количества информации принят один бит. В практике
хозяйственной деятельности информация может измеряться также: количеством
обрабатываемых или передаваемых документов, суммарным количеством
документострок в обрабатываемых или передаваемых документах.
Значимым
элементом любой логистической системы является подсистема, обеспечивающая
прохождение и обработку информации, которая при ближайшем рассмотрении сама
разворачивается в сложную информационную систему, состоящую из различных
подсистем.
Как
любая другая система, информационная система должна состоять из упорядоченно взаимосвязанных
элементов и обладать некоторой совокупностью интегративных качеств.[27]
Декомпозицию информационных систем на составляющие элементы можно осуществлять
по - разному. Наиболее часто информационные системы подразделяют на две
подсистемы: функциональную и обеспечивающую. Функциональная подсистема состоит
из совокупности решаемых задач, сгруппированных по признаку общности цели.
Обеспечивающая подсистема, в свою очередь, включает в себя следующие
элементы:
·
техническое
обеспечение, то есть совокупность технических средств, обеспечивающих обработку
и передачу информационных потоков;
·
информационное
обеспечение, которое включает в себя различные справочники, классификаторы,
кодификаторы, средства формализованного описания данных;
·
математическое обеспечение,
то есть совокупность методов решения функциональных задач.
Логистические
информационные системы обычно представляют собой автоматизированные системы
управления логистическими процессами. Поэтому математическое обеспечение этих
систем - это комплекс программ и совокупность средств программирования,
обеспечивающих решение задач управления материальными потоками, обработку
текстов, получение справочных данных и функционирование технических средств.
Заметим, что организация связей между элементами в информационных системах
логистики может существенно отличаться от организации традиционных
информационных систем. Это связано с тем, что в логистике информационные
системы должны обеспечивать всестороннюю интеграцию всех элементов управления
материальным потоком, их оперативное и надежное взаимодействие. Таким образом,
информационная система — это определенным образом организованная совокупность
взаимосвязанных средств вычислительной техники, различных справочников и
необходимых средств программирования, обеспечивающая решение тех или иных
функциональных задач. Информационные системы в логистике могут управлять как
материальными потоками на уровне предприятия, так и уровне регионов и даже
групп стран, то есть могут функционировать как на микроуровне, так и на
макроуровне. Информационные системы на уровне предприятия подразделяются на три
группы:
·
плановые;
·
диспозитивные
(или диспетчерские);
·
исполнительные
(или оперативные).[28]
Логистические
информационные системы, входящие в разные группы, отличаются как
функциональными, так и обеспечивающими подсистемами. Функциональные подсистемы
отличаются составом решаемых задач. Обеспечивающие подсистемы могут отличаться
всеми своими элементами, то есть техническим, информационным и математическим
обеспечением. Остановимся подробнее на специфике отдельных информационных
систем.
Плановые
информационные системы. Эти системы создаются на административном уровне
управления и служат для принятия долгосрочных решений стратегического
характера. Среди решаемых задач могут быть следующие:
·
создание и
оптимизация звеньев логистической цепи;
·
управление
условно-постоянными, то есть малоизменяющимися данными;
·
планирование
производства;
·
общее управление
запасами;
·
управление
резервами и другие задачи.[29]
Диспозитивные
информационные системы создаются на уровне управления складом или цехом и
служат для обеспечения отлаженной работы логистических систем. Здесь могут
решаться следующие задачи:
·
детальное
управление запасами (местами складирования);
·
распоряжение
внутрискладским (или внутризаводским) транспортом;
·
отбор грузов по
заказам и их комплектование, учет отправляемых грузов и другие задачи.[30]
Исполнительные
информационные системы создаются на уровне административного или оперативного
управления. Обработка информации здесь производится в темпе, определяемом скоростью
ее поступления в ЭВМ, то есть в реальном масштабе. Этими системами могут
решаться разнообразные задачи, связанные с контролем материальных потоков,
оперативным управлением обслуживания производства, управлением перемещениями и
тому подобные. Различия наблюдаются и в обеспечивающих подсистемах.
Создание многоуровневых АСУ материальными потоками связано со значительными
затратами в области разработки программного обеспечения, которое должно
обеспечить многофункциональность системы и высокую степень ее интеграции. Поэтому
при создании АСУ логистики должна исследоваться возможность использования
сравнительно недорогого стандартного программного обеспечения, с его адаптацией
к местным условиям.
В
соответствии с принципами системного подхода любая система сначала исследуется во
взаимоотношении с внешней средой, а уже потом внутри своей структуры. Этот
принцип должен соблюдаться и при проектировании логистических информационных
систем. С позиций системного подхода в процессах логистики выделяют три
уровня (приложение Е). Первый уровень - рабочее место, на котором
осуществляется логистическая операция с материальным потоком. Второй уровень –
участок, цех, склад, где происходят процессы транспортировки грузов,
размещаются рабочие места. Третий уровень - система транспортирования и
перемещения в целом, охватывающая цепь событий, от приемки сырья на слад до
поступления готовых изделий в конечное потребление.
В
соответствии с концепцией логистики информационные системы, относящиеся к
различным группам, интегрируются в единую информационную систему. Различают
вертикальную и горизонтальную интеграцию. Вертикальной интеграцией считается
связь между плановой, диспозитивной и исполнительной системами, осуществляемая
посредством вертикальных информационных потоков. Горизонтальной интеграцией
считается связь между отдельными комплексами задач в диспозитивных и
исполнительных системах посредством горизонтальных информационных потоков. В
целом преимущества интегрированных информационных систем заключаются в
следующем:
·
возрастает
скорость обмена информацией;
·
уменьшается
количество ошибок в учете;
·
уменьшается объем
непроизводительной, «бумажной» работы;
·
совмещаются ранее
разрозненные информационные блоки. При построении логистических информационных
систем на базе ЭВМ необходимо соблюдать принципы:
·
принцип
использования аппаратных и программных модулей. Под аппаратным модулем
понимается унифицированный функциональный узел радиоэлектронной аппаратуры,
выполненный в виде самостоятельного изделия. Модулем программного обеспечения
можно считать унифицированный, в определенной степени самостоятельный,
программный элемент, выполняющий определенную функцию в общем программном
обеспечении. Соблюдение принципа использования программных и аппаратных модулей
позволит:
ü обеспечить совместимость
вычислительной техники и программного обеспечения на разных уровнях управления;
ü повысить эффективность
функционирования логистических информационных систем;
ü снизить их стоимость;
ü ускорить их построение.
·
принцип
возможности поэтапного создания системы. Логистические информационные системы,
построенные на базе ЭВМ, как и другие АСУ, постоянно развиваемые системами, то
есть при их проектировании необходимо предусмотреть возможность постоянного
увеличения числа объектов автоматизации, и расширения состава реализуемых
информационной системой функций и задач.
·
принцип четкого
установления мест стыка. «В местах стыка материальный и информационный поток
переходит через границы правомочия и ответственности отдельных подразделений
предприятия или через границы самостоятельных организаций. Обеспечение
плавного преодоления мест стыка является одной из важных задач логистики»
·
принцип гибкости
системы с точки зрения специфических требований конкретного применения.
·
принцип
приемлемости системы для пользователя диалога «человек-машина».[31]
Если в информационной системе осуществляется автоматизированная обработка
информации, то основной частью технического обеспечения в этом случае является
ЭВМ.
Для
того, чтобы иметь возможность эффективно управлять динамичной, логистической
системой, необходимо в любой момент иметь информацию в детальном ассортименте
о входящих и выходящих из нее материальных потоках, а также о материальных
потоках, циркулирующих внутри нее. Как свидетельствует зарубежный и
отечественный опыт, данная проблема решается путем использования при осуществлении
логистических операций с материальным потоком микропроцессорной техники,
способной идентифицировать (опознать) отдельную грузовую единицу. Речь идет о
применении сканеров, считывающих разнообразные штриховые коды. Это оборудование
позволяет получать информацию о логистической операции в момент и в месте ее
совершения. Полученная информация обрабатывается в режиме реального масштаба
времени, что позволяет управляющей системе реагировать на нее в оптимальные
сроки. Для повышения эффективности автоматической обработки информации
необходим ее автоматизированный сбор. Он основан на использовании штриховых
кодов разных видов, каждый из которых имеет свои технологические преимущества.
Например, код с прямоугольным контуром - код ITF - 14 (рис. 1.1) печатается намного легче остальных
кодов, что позволяет применять его на гофрированных упаковках. Используется для
кодирования товарных партий.
|
|
 |
Рис. 1.1 - Код ITF - 14. Применяется для кодирования
отгрузочных упаковок
Для кодирования большого объема
информации на ограниченной поверхности может применяться код «2 из 5 с чередованием».
В логистике дополнительно к другим кодам может применяться код 128 (рис. 1.2).
Этим кодом могут быть закодированы номер партии, дата изготовления, срок
реализации и т. д.
Рис. 1.2 -
Код 128. Применяется вместе с другими кодами для кодирования дополнительной
информации
В сфере обращения широкое
применение получил код EAN
(рис. 1.3), который часто можно встретить на товарах массового потребления. Рассмотрим
более подробно технологию использования этого кода в логистических процессах.
Рис. 1.3 - Код ЕAN — 13,
внешний вид и структура.
Имеется
алфавит кода EAN, в котором каждой цифре
соответствует определенный набор штрихов и пробелов. На этапе запуска товара в
производство ему присваивается тринадцатизначный цифровой код, который
впоследствии в виде штрихов и пробелов будет нанесен на этот товар. Первые две
или три цифры обозначают код страны, который присвоен ей ассоциацией EAN в
установленном порядке. Принято называть эту часть кода флагом. В таблице 1.1
приведены значения кодов разных стран.
Таблица 1.1 – Некоторые коды, присвоенные странам
ассоциацией EAN
|
Страна.
|
Код
EAN (флаг)
|
Страна
|
Код
ЕAN (флаг)
|
|
США
|
00
– 09
|
Израиль
|
729
|
|
Франция
|
30
– 37
|
Швеция
|
73
|
|
Болгария
|
380
|
Гватемала, Гондурас,
|
|
|
Словения
|
383
|
Никарагуа,
|
|
|
Хорватия
|
385
|
Коста-Рика, Панама
|
740-745
|
|
Германия
|
400
– 440
|
Мексика
|
750
|
|
СНГ
|
460
– 469
|
Венесуэла
|
759
|
|
Латвия
|
4605
|
Швейцария
|
76
|
|
Тайвань
|
471
|
Колумбия
|
770
|
|
Филиппины
|
480
|
Перу
|
775
|
Следующие
четыре цифры — индекс изготовителя товара. Совокупность кода страны и кода
изготовителя является уникальной комбинацией цифр, которая однозначно
идентифицирует предприятие, производящее маркируемый товар.
Оставшиеся
цифры кода предоставляются изготовителю для кодирования своей продукции по
собственному усмотрению. При этом кодирование можно просто начать с нуля и
продолжать до 99999. Таким образом, первые двенадцать цифр кода EAN однозначно
идентифицируют любой товар в общей совокупности товарной массы.
Последняя,
тринадцатая цифра кода - контрольная. Она рассчитывается по специальному
алгоритму на основе двенадцати предшествующих цифр. Неправильная расшифровка
одной или нескольких цифр штрихового кода приведет к тому, что ЭВМ, рассчитав
по двенадцати цифрам контрольную, обнаружит ее несоответствие контрольной
цифре, нанесенной на товаре. Прием сканирования не подтвердится и считывание
кода придется повторить. Таким образом, контрольная цифра обеспечивает
надежное действие штрихового кода, является гарантией устойчивости и надежности
всей системы.
Исследования
показали, что введенные с клавиатуры компьютера вручную данные о товаре
содержат, в среднем, одну ошибку на каждые 300 введенных знаков. При
использовании штриховых кодов этот показатель снижается до одной ошибки на 3
миллиона знаков. Среднюю стоимость работ по выявлению и устранению последствий
одной такой ошибки американская ассоциация менеджмента определила в 25 долларов.
Согласно другим исследованиям цена одной ошибки превышает 100 долларов.
Сам по
себе цифровой код товара информации о его свойствах, как правило, не несет.
Уникальное тринадцатизначное число является лишь адресом ячейки памяти в ЭВМ,
которая содержит об этом товаре все сведения, необходимые для формирования
машиночитаемых документов. Совокупность этих сведений образует так называемую
базу данных о товаре. В последующем база данных должна передаваться по цепи
товародвижения с помощью сети электронной связи или на машиночитаемых носителях.[32]
Страны
с развитой рыночной экономикой более 20 лет назад начали разрабатывать и
внедрять АСУ, основанные на автоматизированном сборе данных о товаре. Сегодня
свыше 200 тысяч магазинов в различных странах мира оборудованы системами для
считывания кодов.[33]
На экспортных и импортных товарах применение штрих-кода обязательно. Существуют
разные технологии печати штрихового кода, в том числе, мастерфильмы
(фотопленочные шаблоны), офсетная литография, точечно-матричная печать и др.[34]
При
наличии электронной связи между поставщиком и покупателем товара информация о
кодах товаров, составляющих партию, об их количествах, а также база данных о
самих товарах передается автоматически. Если такой связи нет, то информация
передается на магнитных дисках. В случае необходимости электронную технологию
передачи информации можно дополнить распечаткой сопроводительных документов на
бумажной основе.
На
складе получателя при приемке товаров производится сканирование штрихового
кода при помощи контактного сканера-карандаша, портативного лазерного сканера
или стационарного сканирующего устройства. Количество товаров, в разрезе
товарных кодов запоминается, затем эта информация перегружается в складскую
ЭВМ, где сверяется с данными о партии, поступившими на гибком магнитном диске
или по сети электронной связи. При реализации товара кассир считывает штриховой
код с выбранного покупателем изделия. Около двух секунд уходит па сканирование
товара и идентификацию его товарного кода. После этого кассовый компьютер,
отыскав в памяти цену и другие необходимые реквизиты изделия, выдает их на
экран и печатает чек. В момент выдачи чека кассовым компьютером главный компьютер
секции принимает в свою память информацию о том, что данный товар продан.
Получение товаров со склада и их реализацию этот компьютер сопровождает
арифметической увязкой массивов в картотеке наличия. Таким образом, система
перманентно обеспечивает не только суммовой, но и количественный учет товаров,
что невозможно организовать без кодирования товаров. Количественный учет
реализации товара используется для своевременного пополнения торгового
ассортимента. Автоматически составленный и переданный по сети электронной
связи заказ на завоз товаров в магазин или подачу их в торговый зал учитывает
складывающийся спрос по каждой товарной позиции. В торговых и складских
предприятиях для этого в большинстве случаев используют программу «1С-торговля
и склад». Автоматизированная идентификация позволяет существенно улучшить
управление материальными потоками на всех этапах логистического процесса.
Отметим ее основные преимущества.
В
логистических процессах объектом управления является и отдельная товарная
единица и грузовой пакет, включающий в себя десятки, а то и тысячи отдельных
единиц товара. При этом отдельная единица товара, преимущества кодирования и
автоматизированной идентификации которой рассмотрены выше, является основным
предметом труда лишь - в магазине. На более ранних стадиях товар движется
большей частью в форме грузовых пакетов. Отсутствие единообразия и
согласованности у участников логистических процессов в вопросах кодирования,
маркировки и идентификации этих пакетов существенно замедляет движение
материального потока, затрудняет управление им на всех этапах продвижения от
поставщика к потребителю. В условиях, когда в опте сосредоточиваются грузы от
многих поставщиков, применяющих разные, зачастую несовместимые системы
идентификации грузовых пакетов, эффективная организация управления
материальными потоками затруднена.
У производителей потери
эффективности возникают на стадии распределения. Транспортники «недобирают»
эффект в процессе перевозки. Оптовики теряют в процессе хранения и сортировки
грузов, розничная торговля - при выполнении закупочных операций.
С
одной стороны, перечисленные потери, с другой - высокий уровень развития
компьютерной техники и информационной технологии позволили Международной
ассоциации EAN разработать единый стандарт на
маркировку грузовых пакетов.
Как
введение стандарта на поддоны, так и введение единого стандарта на маркировку
грузовых пакетов в состоянии коренным образом изменить системы
грузопереработки, резко повысить эффективность логистических процессов.[35]
Предложенный
ассоциацией EAN стандарт предусматривает маркировку
грузового пакета специальной этикеткой (приложение Ж).
Этикетка
EAN для грузового пакета может содержать различную информацию. Однако ее
основное назначение - нести на себе машиночитаемый код, позволяющий
идентифицировать данную грузовую единицу. Этот код располагают в части А.
Формируется он в соответствии с символикой UCC/EAN-128. Этот тип кода позволяет
объединить в одном штриховом коде информацию о товаре (то есть код EAN-13 содержащегося в грузовом пакете
товара), информацию о сроках хранения, а также информацию, позволяющую однозначно
идентифицировать данную грузовую единицу.[36]
В зоне В этикетки размещают данные о грузе в форме цифр и букв, которые могут
быть введены в компьютер вручную. Информация, располагаемая в зоне С,
определяется по усмотрению грузоотправителя. Здесь, например, может
размещаться полное или сокращенное название фирмы или другие данные в виде
цифр, рисунка или текста. Размеры стандартной этикетки 148 мм х 210 мм. Место расположения этикетки на грузовом пакете показано в приложении Ж. Для того,
чтобы в процессе грузопереработки этикетка была постоянно видна оператору, ее
наносят на все четыре боковые стороны пакета. При этом середина кода грузового
пакета (основная часть кода) должна находиться на расстоянии 450 мм (±50 мм) от несущей поверхности, на которой уложен грузовой пакет, например, от поверхности
полки стеллажа. Использование этого кода обеспечивает эффективное управление и
контроль за логистическими процессами не только за счет идентификации грузовых
пакетов, но и за счет возможности применения систем электронного обмена данными
(EDI) на основе стандарта EANCOM. Применение этикетки EAN имеет следующие преимущества:
·
обеспечивается
однозначная и простая идентификация поддона, во многом схожая с идентификацией
потребительской упаковки кодом EAN-13. Серийный код транспортной упаковки
(UCC/EAN-128) является своеобразным ключом, обеспечивающим доступ к
информации, хранящейся в компьютере;
·
этикетка,
нанесенная первоначально поставщиком поддона, может использоваться всеми без
исключения участниками цепи «производитель — потребитель»;
·
значительно
облегчается процесс коммуникации между партнерами;
·
сканирование
штриховых кодов обеспечивает быстрый и правильный ввод информации;
·
неоднократно
снижается время обработки грузов на всех этапах.[37]
Таким образом, внедрение современных складских технологий позволяет значительно
повысить эффективность работы склада, улучшить учет и значительно снизить
пересортицу и ошибки при формировании партий товара.
Каждой бизнес-системе,
бизнес-процессу, бизнес-функции устанавливаются целевые контрольные показатели
– стандарты, отклонение от которых недопустимо. Если такое отклонение
возникает, то в системе должно генерироваться управляющее воздействие,
приводящее бизнес-процессы к установленным стандартам функционирования.[38]
Стандарты или цели управления в условиях современного бизнеса устанавливаются с
применением методологии формирования системы сбалансированных показателей (BSC)
(BSC – аббревиатура от английского Balanced Scorecard, в переводе «сбалансированный
показатель»), а значения фактических отклонений от сбалансированных показателей
и являются объективными индикаторами состояния системы (KPI). KPI – это
аббревиатура от английского Key Performance Indicator. В переводе «ключевой
показатель деятельности», в практике российских компаний часто используется
сочетание «ключевой показатель эффективности».[39]
KPI могут иметь стратегический или нормативный характер. К стратегическим KPI относятся
показатели, достижение которых позволяет предприятию получить важные
стратегические преимущества. На уровне складской системы к стратегическим KPI
можно отнести следующие:
·
количество
складов в системе (в условиях развития складской сети);
·
емкость хранения
(в товарных и/или денежных единицах);
·
пропускная способность
склада (в товарных и/или денежных единицах);
·
себестоимость
хранения и складской обработки;
·
надежность
функционирования. На практике стратегические KPI чаще всего носят граничный
характер, то есть это предельные, целевые показатели, к которым неуклонно
должна стремиться складская система, чтобы обеспечить значимые для компании
стратегические преимущества.[40]
Нормативные KPI – это
ключевые показатели деятельности, которые должны в неизменном состоянии
поддерживаться в системе, играя роль контрольного норматива. В разрезе
деятельности склада нормативными KPI будут такие показатели, как:
·
нормы выполнения
технологических операций (например, временной норматив погрузки/разгрузки
транспортного средства);
·
показатели
качества выполняемых операций (например, коммиссионирования);
·
норматив по
утратам товаров/грузов по вине склада (хищения, неаккуратное обращение, ошибки
персонала, повлекшие материальный ущерб, и т. д.)[41].
Стратегический KPI по
факту его достижения может быть переведен в категорию статических, нормативных,
а нормативный KPI может стать стратегическим. Например, при необходимости
повышения пропускной способности складского комплекса (нормы операций могут
ужесточаться в отношении временных интервалов выполнения или вовлеченного
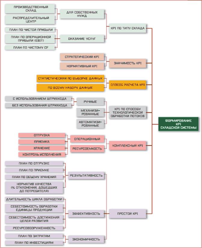
персонала). Процесс формирования KPI лучше всего отражает системная карта
(приложение И). Выбор системы KPI должен соответствовать фактическому состоянию
технологической архитектуры складского комплекса и одновременно задавать вектор
ее развития или качественного изменения.
Таблица 1.2 - Ключевые показатели функционирования
складской системы
|
№
|
Показатель
|
Рекомендуется использовать для склада
|
|
Механизи-рованный
|
Автоматизи-рованный
|
|
1
|
ПРОПУСКНАЯ СПОСОБНОСТЬ
|
|
1
|
2
|
3
|
4
|
|
1.1
|
Пропускная способность за
период (максимальное значение товаропотока, которое поступает на вход системы
и выдается в соответствии со стандартом отгрузки на выходе склада)
|
+
|
+
|
|
1.2
|
Пропускная способность
приемки за период (максимальное значение товаропотока, которое может принять
склад за период)
|
+
|
+
|
|
1.3
|
Пропускная способность
отгрузки за период (максимальное значение товаропотока, которое может
отгрузить склад при наличии товара за период)
|
+
|
+
|
|
1.4
|
Комплексная пропускная
способность за период (суммарное значение пропускной способности приемки и
отгрузки за период)
|
+
|
+
|
|
1.5
|
Пропускная способность по
видам товара и способу приемки/отгрузки за период
|
+
|
+
|
|
1.6
|
Коэффициент пропускной
способности за период (отношение максимального товаропотока на выходе к
максимальному товаропотоку на входе складской системы за период)
|
+
|
.
|
|
1.7
|
Период оборачиваемости
(временной период, который необходим для отгрузки товара с полностью
заполненного склада при отсутствии товаропотока на входе системы)
|
+
|
+
|
|
1.8
|
Период заполнения
(временной период, который необходим для полного заполнения склада при
отсутствии отгрузки)
|
+
|
.
|
|
2
|
ХРАНЕНИЕ
|
|
2.1
|
Емкость хранения по
товарным/технологическим группам
|
+
|
+
|
|
2.2
|
Емкость хранения по
технологическим зонам склада
|
+
|
+
|
|
Таблица 1.2 (продолжение)
|
|
3
|
ИСПОЛЬЗОВАНИЕ
ЛОГИСТИЧЕСКИХ МОЩНОСТЕЙ
|
|
1
|
2
|
3
|
4
|
|
3.1
|
Коэффициент использования
площадей (отношение площади склада, занятой технологическим оборудованием
и/или отведенной под хранение товара/товарные операции, к общей площади
склада)
|
+
|
+
|
|
3.1
|
Коэффициент использования
объема (отношение объема склада, занятого технологическим оборудованием и/или
отведенного под хранение товара/товарные операции, к общему объему склада)
|
+
|
+
|
|
3.2
|
Удельная пропускная
способность склада за период в расчете на сотрудника (комплексная
производительность труда) (может рассчитываться в показателях товара или в
денежном выражении)
|
+
|
+
|
|
3.3
|
Удельная пропускная
способность склада за период в расчете на единицу площади или объема склада
(может рассчитываться в показателях товара или в денежном выражении)
|
.
|
+
|
|
3.4
|
Коэффициент использования
техники/механизации/автоматизации (отношение товаропотока, обрабатываемого
механизированно/автоматизированно, к общему товаропотоку)
|
+
|
+
|
|
4
|
ОПЕРАЦИОННЫЕ ПОКАЗАТЕЛИ
|
|
4.1
|
Скорость обслуживания
транспортного средства на входящем товаропотоке (по видам и типам транспортных
средств с учетом типа товара)
|
+
|
+
|
|
4.2
|
Скорость обслуживания
транспортного средства на отгружаемом товаропотоке (по видам и типам
транспортных средств с учетом типа товара/заказа)
|
+
|
+
|
|
4.3
|
Пропускная способность
системы в стандартных/средних позициях/заказах
|
+
|
+
|
|
4.4
|
Производительность труда по
операционным зонам склада
|
+
|
.
|
|
4.5
|
Коэффициент сервиса приема
товара за период (количество непринятых/необслуженных товарных/транспортных
единиц к товаропотоку, запланированному к приемке)
|
+
|
+
|
|
1
|
2
|
3
|
4
|
|
4.6
|
Коэффициент сервиса
отгрузки товара за период (количество непринятых/необслуженных
товарных/транспортных единиц к товаропотоку, запланированному к отгрузке)
|
+
|
+
|
|
4.7
|
Коэффициент клиентского
сервиса за период (количество неотгруженного товара конкретного клиента к
заказанному клиентом товару (рассчитывается в денежных, товарных, позиционных
единицах))
|
+
|
+
|
|
4.8
|
Коэффициент комплексного
клиентского сервиса за период отношение количества (отношение количества
неотгруженного товара к заказанному товару (рассчитывается в денежных,
товарных, позиционных единицах))
|
+
|
+
|
|
4.9
|
Коэффициент качества
отгрузки (Клиентское качество) (отношение неверно
отгруженных/недовложенных/излишков к отгруженному товарному потоку
(рассчитывается в денежных, товарных, позиционных единицах)). Информация об
ошибках возникает на основании удовлетворенных претензий клиентов
|
+
|
+
|
|
4.10
|
Коэффициент качества набора
(Качество комиссионирования) (отношение неверно набранного товара к планово
отгружаемому товаропотоку (рассчитывается в денежных, товарных, позиционных
единицах)). Информация об ошибках поступает из отчета контроля наборных
операций
|
+
|
+
|
|
4.11
|
Комплексный коэффициент
качества (Логистическое качество) (отношение суммы всех ошибок к общему
планово отгружаемому товаропотоку (рассчитывается в денежных, товарных,
позиционных единицах))
|
+
|
+
|
|
4.12
|
Коэффициент товарных потерь
(отношение товарных потерь к емкости хранения/отгружаемому
товаропотоку/общему товаропотоку (рассчитывается в денежных или товарных
единицах))
|
+
|
+
|
|
Таблица 1.2 (продолжение)
|
|
1
|
2
|
3
|
4
|
|
4.13
|
Коэффициент доступного
товара (отношение товара, временного недоступного к набору/отгрузке, но
находящегося на складе, к общему количеству товара, находящегося на складе за
исключением набранного и зарезервированного товара (рассчитывается в
денежных, товарных, позиционных единицах))
|
+
|
+
|
|
4.14
|
Время отклика системы на
стандартный заказ (время, которое необходимо для прохождения стандартного
заказа с момента его набора до момента отгрузки)
|
+
|
.
|
|
5
|
ФИНАНСОВО-ЭКОНОМИЧЕСКИЕ
ПОКАЗАТЕЛИ
|
|
5.1
|
Затраты на реализацию
складской системы «под ключ» или ее развитие
|
+
|
+
|
|
5.2
|
Затраты на технологическое
оборудование и ПТО
|
+
|
+
|
|
5.3
|
Удельные затраты на м2/м3
(отношение суммарных затрат к площади/объему склада/унификационных мест
хранения)
|
.
|
+
|
|
5.4
|
Удельные технологические
затраты (отношение затрат на технологическое оснащение и ПТО к площади/объему
склада)
|
.
|
+
|
|
5.5
|
Эксплуатационные затраты
склада за период
|
+
|
+
|
|
5.6
|
Удельные эксплуатационные
затраты на прием/хранение/отгрузку товарной единицы (отношение
эксплуатационных затрат к товаропотоку)
|
.
|
+
|
|
5.7
|
Удельные эксплуатационные
затраты на м2/м3 за период
|
.
|
+
|
В Таблице 1.2 сведены
основные KPI, рекомендуемые для использования на механизированных и
автоматизированных складах. Тщательный анализ проблем управления складскими
системами показывает необходимость введения в практику комплексных KPI для
обеспечения сбалансированного управления. Рассмотрим простой пример,
демонстрирующий преимущества комплексных KPI, которые позволяют организовывать
«самонастраивающиеся» складские системы.
Пусть на складе
используется нормативный KPI по выполнению заявок на отгрузку товара в виде
отношения выполненных заявок к количеству поступивших заявок. В нашем примере
на склад поступило 10 заявок, а выполнено по факту 9. Тогда KPI равен 0,90.
Возможно это неплохой результат с позиций управления по заявкам, но нам
необходимо учитывать, что компания, которую обслуживает наш склад, получает
прибыль от продажи продукции и для руководства фирмы важны объемы продаж в
денежном выражении. Рассмотрим стоимость наших заказов (таблица 1.3).[42]
Если ввести в систему KPI
по отгрузке в денежных единицах, то в зависимости от того, какой заказ не
был отгружен, мы получим следующие значения KPI для случаев:
Таблица1.3 - Стоимость заявок
|
Номер заявки
|
|
1
|
2
|
3
|
4
|
5
|
6
|
7
|
8
|
9
|
10
|
|
Стоимость отгружаемого товара по номеру заявки
(денежные единицы)
|
|
100
|
1
|
1
|
1
|
1
|
1
|
1
|
1
|
1
|
1
|
|
Суммарная стоимость всех поступивших заявок – 109
денежных единиц
|
·
не отгружен заказ
№ 1 стоимостью 100 единиц, KPI = 9/109 или KPI = 0,082;
·
не отгружен любой
заказ кроме первого, KPI = 108/109 или KPI = = 0,99. Таким образом, при
одном и том же значении KPI «по отгруженным заявкам» в 90% значения KPI «по
отгруженным деньгам» могут составлять 8,2% или 99% в зависимости от стоимости
обслуженных заказов. Предположим, что компания установила одинаковые
стратегические приоритеты между объемами продаж и количеством клиентов, что в
нашим случае может быть выражено комплексным KPIcomplex как среднее
арифметическое образующих (базисных) KPI. Итак, при одном и том же значении:
KPIcomplex = 0,5 x (KPIзаявка
+ KPIденьги). Для случая срыва отгрузки первого заказа комплексный
KPI равен:
KPIcomplex = 0,5 x (0,9 +
0,082) = 0,49.
Для случая отказа в отгрузке любого
другого заказа получим:
KPIcomplex = 0,5 x (0,9 +
0,99) = 0,945.[43]
Очевидно, что введение в
оценку деятельности склада комплексного KPI, учитывающего совместно
операционные и финансовые показатели, позволяет мотивировать персонал склада на
управление процессом отгрузок склада с учетом стоимости заказа, то есть его
ценности для компании или ее клиента – таким образом система получает
элементы самоорганизации в управлении на самом низком уровне.[44]
Развивая идею оценки складских процессов по нескольким параметрам деятельности,
можно показать комплексные KPI, они могут оказаться полезными при «тонкой»
настройке сложных складских комплексов. Рассмотрим эти коэффициенты.
1. Коэффициент
комплексного клиентского сервиса за период (рассчитывается в денежных,
товарных, позиционных единицах). Применение этого показателя позволяет установить степень
соответствия складской логистики требованиям сбытовых подразделений.
Комплексность показателя состоит в учете работы склада не только в
операционных, но и в денежных единицах, что позволяет учитывать «вес»
склада при оценке результатов продаж и перспективном планировании сбыта. Расчет
показателей ведется по отклонениям согласно таблице 1.4.
Таблица 1.4 - Коэффициент
комплексного клиентского сервиса[45]
|
Измеряемый
показатель
|
Заявлено на склад
к отгрузке
|
Фактически
выполнено складом
|
Расхождение
|
KPI, %
|
|
Количество
м3
|
K1
|
K2
|
K1 – K2
|
100
– (K1 – K2) x 100/K1
|
|
Количество
строк в заказах
|
L1
|
L2
|
L1 – L2
|
100
– (L1 – L2) x 100/L1
|
|
Количество
единиц продукции в заказах
|
Q1
|
Q2
|
Q1 – Q2
|
100
– (Q1 – Q2) x 100/Q1
|
|
Сумма/стоимость
заказа в денежных единицах
|
S1
|
S2
|
S1 – S2
|
100
– (S1 – S2) x 100/S1
|
|
Комплексный
KPI (%) = 100% при плановых суточных и сезонных отгрузках при наличии
ресурсов и технологий
|
((K1
– K2) x 100/K1) + (L1 – L2) x 100/L1) + (Q1 – Q2) x 100/Q1) + (S1 – S2) x
100/S1))/4
|
При использовании показателя
комплексного клиентского сервиса можно ориентировать сотрудников склада на
выполнение финансовых показателей отгрузки за счет применения весовых
коэффициентов при расчете комплексного KPI. В частности, показатели отгрузок в
м3, строках, единицах продукции могут иметь меньшие «веса» по
отношению к «финансовому» показателю отгрузки.
2. Коэффициент сервиса
приема товара за период. Вводится для установления степени соответствия складской логистики
требованиям закупочных подразделений. Расчет показателей ведется по отклонениям
согласно таблице 1.5.
Таблица 1.5 - Коэффициент сервиса по
приему товара
|
Измеряемый показатель
(за период)
|
Заявлено на склад к приемке
|
Фактически выполнено складом
|
Расхождение
|
KPI (%)
|
|
Количество м3
|
K1
|
K2
|
K1 – K2
|
100 – (K1 – K2) x 100/K1
|
|
Количество поставок
|
L1
|
L2
|
L1 – L2
|
100 – (L1 – L2) x 100/L1
|
|
Количество артикулов
|
А1
|
А2
|
А1 – А2
|
100 – (А1 – А2) x 100/А1
|
|
Количество единиц продукции
в поставках
|
Q1
|
Q2
|
Q1 – Q2
|
100 – (Q1 – Q2) x 100/Q1)
|
|
Сумма/стоимость поставок в
денежных единицах
|
S1
|
S2
|
S1 – S2
|
100 – (S1 – S2) x 100/S1
|
|
Комплексный KPI (%) = 100%
при плановых суточных и сезонных поставках при наличии ресурсов и технологий
|
((K1 – K2) x 100/K1) + (L1 – L2) x 100/L1) + (А1 – А2) x 100/А1) + + (Q1 – Q2) x
100/Q1)+ (S1 – S2) x 100/S1))/5
|
Для «фокусировки» склада на наиболее
стратегически важном направлении работ по приемке возможно введение «весовых»
коэффициентов, позволяющих усиливать финансовые или операционные показатели
приемки товара на склад.
3. Ресурсоемкость
операций. Данный
показатель позволяет проводить управление эффективностью складских операций по
показателю ресурсозатрат (таблица 1.6). Правильное формирование системы KPI
для складского комплекса позволяет совмещать процессы управления качеством и
стратегическим развитием посредством выбора нормативных и стратегических KPI.
Таблица 1.6 - KPI
ресурсоемкости коммиссионирования
|
Измеряемый показатель
(за период)
|
Расчетный нормативный показатель
|
Фактические затраты
|
Расхож-дение
|
KPI (%)
|
|
Количество человеко-часов
на 1000 строк в заявках
|
K1
|
K2
|
K1 – K2
|
100 – (K1 – K2) x 100/K1
|
|
Количество человеко-часов
на 10 000 единиц продукции
|
L1
|
L2
|
L1 – L2
|
100 – (L1 L2) x 100/L1
|
|
Комплексный KPI (%) = 100%
при плановых суточных и сезонных отгрузках при наличии ресурсов и технологий
|
((K1 – K2) x 100/K1) + (L1
– L2) x 100/L1))/2
|
Таким образом, KPI складской системы формируются с целью
достижения стратегических целей компании;
·
KPI склада – это
проекции стратегических показателей на логистическую (складскую) активность;
·
комплексные КPI
позволяют обеспечить управление и развитие складской системы сразу по
нескольким значимым характеристикам. Успешное внедрение KPI требует:
·
детальной
формализации складских бизнес-процессов;
·
тщательного
нормирования операций;
·
развитой
автоматизированной системы учета и оперативного расчета KPI;
·
использования KPI
для расчета.
Внедрение
на складе системы ключевых показателей деятельности позволит наиболее полно
реализовать стратегические цели предприятия, повысить эффективность
функционирования его складской системы.
Таким образом, сегодня логистический
подход к организации складского хозяйства предприятия определяет эффективность
деятельности складской системы предприятия, что, несомненно, находит отражение
в конкурентоспособности предприятия и его способности удержаться в волнах
рыночной стихии.
Опираясь на изученный
теоретический материал проведем оценку складской логистики на одном из
старейших текстильных предприятий страны – Открытом акционерном обществе
«Тейковский хлопчатобумажный комбинат».
Для ухода от налогообложения большинство российских
предприятий применяет широко известные схемы снижения налогооблагаемой базы и
общей суммы налогов и платежей, поэтому большинство крупных отечественных
предприятий юридически выглядят, как несколько небольших фирм, на каждую из
которых возложена определенная часть материального потока предприятия. Эти
схемы довольно подробно описаны в зарубежной экономической литературе,
например, в «Экономикс». Основой схем является постоянное изменение масштабов
предприятий. Поэтому единое в технологическом и правовом аспектах предприятие искусственно
делится на несколько юридических лиц, часто без соблюдения законченности
технологического процесса. В целях недопущения искажений и для облегчения
анализа будем считать ОАО «Тейковский хлопчатобумажный комбинат» единым
предприятием.
Открытое акционерное общество «Тейковский хлопчатобумажный
комбинат» - одно из крупнейших текстильных предприятий Ивановской области,
история которого начинается с 1787 года. ОАО «Тейковский ХБК» является
градообразующим предприятием города Тейково. Благодаря интеграции комбината в
производственную базу ОАО «Альянс «Русский Текстиль», ОАО «Тейковский ХБК»
получил мощный импульс для дальнейшего развития. Предприятие является
крупнейшим из производств, входящих в ОАО «Альянс «Русский Текстиль».
В настоящее время ОАО «Тейковский ХБК» является юридическим
лицом, имеющим с даты регистрации в собственности обособленное имущество,
которым отвечает по своим обязательствам. Общество имеет печать со своим
наименованием, фирменный знак (символику), расчетные счета в кредитно-финансовых
учреждениях.
В соответствии с уставными задачами общество осуществляет
производство хлопчатобумажных тканей. Структура управления предприятием
приведена в приложении К.
Высший орган управления
обществом - общее собрание акционеров, которое проводимое один раз в год не ранее,
чем через два месяца, и не позднее, чем через шесть месяцев после окончания
финансового года. Все остальные общие собрания акционеров, кроме очередного –
внеочередные, которые проводятся по решению Совета директоров, требований
акционера (акционеров), являющегося владельцем не менее чем 10% голосующих
акций общества на дату предъявления требований, требования ревизионной
комиссии общества, аудитора общества. К компетенции Общего Собрания акционеров
отнесены следующие вопросы:
·
решение об
увеличении уставного капитала путем размещения дополнительных акций, как
обыкновенных, так и привилегированных, проведение консолидации или дробления
размещенных акций, в результате которых две и более акций общества
конвертируются в одну новую акцию той же категории или наоборот;
·
решение о
конвертации привилегированных акций в обыкновенные;
·
внесение
изменений и дополнений в устав общества или утверждение устава общества в
новой редакции;
·
реорганизация
общества; ликвидация общества, назначение ликвидационной комиссии и
утверждение промежуточного и окончательного ликвидационных балансов;
·
определение
количественного состава Совета директоров и избрание его членов, и досрочное
прекращение их полномочий;
·
определение
предельного размера объявленных акций;
·
уменьшение
уставного капитала общества путем уменьшения номинальной стоимости акции,
приобретением обществом части акций в целях сокращения их общего количества;
·
избрание членов
ревизионной комиссии общества и досрочное прекращение их полномочий;
·
утверждение
аудитора общества; утверждение годовых отчетов, бухгалтерских балансов, счета
прибылей и убытков общества, распределение его прибылей или убытков; принятие
решения о неприменении преимущественного права акционера на приобретение акций
общества или ценных бумаг, конвертируемых в акции, в случае размещения общества
посредством открытой подписки голосующих акций или ценных бумаг;
·
порядок ведения
общего собрания;
·
образования
счетной комиссии; заключение сделок, в которых имеется заинтересованность обществом,
в случаях, если сумма оплаты превышает два процента активов общества;
·
совершение крупных
сделок, связанных с приобретением и отчуждением обществом имущества,
стоимость которого составляет свыше 50 % балансовой стоимости активов
общества;
·
участие в
холдинговых кампаниях, финансово - промышленных группах, иных объединениях
коммерческих организаций.
Вопросы, отнесенные к исключительной компетенции общего
собрания акционеров, не могут быть переданы на решение другим органам общества.
Совет директоров – коллегиальный
орган, осуществляющий свои полномочия посредством принятия решений на своих
заседаниях. Он полностью подотчетен общему собранию акционеров, которым
избирается и отзывается, на основании устава. В его права, согласно устава ОАО
«Тейковский ХБК», входит назначение генерального директора; определение
приоритетных направлений в деятельности общества; созыв годового и
внеочередного общих собраний акционеров и утверждение его повестки; даты и
места проведения; вынесение на общее собрание вопросов о реорганизации
общества; дробление и консолидация акций; заключение сделок, в которых имеется
заинтересованность общества, в случаях, не относящихся к компетенции общего
собрания; операции с акциями и другим имуществом общества, не отнесенные к
компетенции общего собрания; заключение трудового договора с Генеральным
директором и досрочное его прекращение, установление размеров заработной платы
и компенсаций, выплачиваемых ему, членам ревизионной комиссии; использование
резерва и иных фондов; утверждение внутренних документов общества, определяющих
порядок деятельности органов управления общества; создание филиалов и открытие
представительств общества, по всем другим вопросам, за исключением отнесенных к
компетенции общего собрания.
Руководство текущей
деятельностью общества осуществляется Генеральным директором, к компетенции
которого отнесены все вопросы руководства текущей деятельности общества за
исключением вопросов, отнесенных к исключительной компетенции общего собрания
и Совета директоров. Права и обязанности Генерального директора определены
законодательством Российской Федерации и договором (контрактом), заключаемым с
обществом. Генеральный директор имеет четырех заместителей, ему подчиняются
директора трех фабрик: и непосредственно руководит работой отдела кадров, отдела
охраны предприятия, отдела по охране труда и технике безопасности и юридического
отдела.
В составе предприятия два
основных производства: ткацкая фабрика, отделочная фабрика, а также швейная
фабрика, ведущая пошив разнообразного ассортимента изделий из тканей
предприятия.
Техническим обеспечением
работы основных производств занимается отдел главного механика. Сбыт продукции
предприятия проходит централизованно, через систему оптовых складов,
организованных ОАО «Альянс «Русский Текстиль».
Управление предприятием
возложено на следующие подразделения:
·
руководство
техническим развитием предприятия осуществляет технический директор;
·
работой по
ведению бухгалтерского учета, а также финансовая деятельность возложены на
бухгалтерию, которая имеет свои подразделения в каждом структурном подразделении;
·
контроль над
организацией, установлением и пересмотром норм труда, а также организация
оплаты труда на предприятии возложена на отдел организации труда и заработной
платы, который также имеет свои подразделения в каждом структурном
подразделении;
·
работа по
составлению и контролю за исполнением бизнес-плана возложена на отдел
экономического учета и анализа;
·
работа по
организации правовой работы возложена на юридический отдел;
·
кадровые вопросы
решаются отделом кадров под непосредственным руководством директора по
персоналу;
·
функции по
контролю над соблюдением правил техники безопасности возложены на отдел охраны
труда и техники безопасности;
·
подготовкой и
повышением квалификации кадров предприятия занимается инженер по подготовке
кадров.
Начиная с 2003 года, на
предприятии проведена значительная модернизация оборудования, внедрены новые
технологии. Первый этап модернизации позволил обновить станочный парк ткацкой
фабрики. Было установлено 280 ткацких станков СТБ 330 и СТБ 180, позволяющих
выпускать ткани шириной до 3 метров ситцевой, бязевой и сатиновой групп. Объем
инвестиций на первом этапе составил более 1 млн. долларов, включая инфраструктуру
предприятия.
Второй этап модернизации
производства составил более 10 млн. долларов. Рассматриваемое предприятие –
единственное в стране, выпускающее фланель шириной до 150 см. Установленное современное импортное оборудование позволило предприятию выйти на уровень
производства более 14 млн. погонных метров ткани в месяц. Для сравнения – в
лучшие советские годы предприятие выпускало до 12 млн. погонных метров ткани в
месяц. Ввод новых производственных линий увеличил выпуск готовых тканей на 50 млн.
квадратных метров. Отметим, что после пуска новой отделочной фабрики Тейковский
ХБК стал одним из крупнейших текстильных комбинатов России по выпуску
высококачественных набивных тканей. В связи с кризисными процессами,
происходящими в России произошло снижение спроса на ткань. Это стало одной из
причин остановки с марта текущего года старой отделочной фабрики.
Организацией складского
хозяйства предприятия руководит коммерческий директор. Склады на участке
движения продукции являются, как уже отмечалось в первой главе – складами производственно-технического
назначения. Складское хозяйство ОАО «Тейковский ХБК» состоит из комплекса складов
производственно-технического назначения (рисунок 2.1), которые условно можно
разделить на две системы (группы): основную технологическую и обслуживающую
технологический процесс производства ткани.
Рисунок 2.1 - Принципиальная схема цепи складов на пути
материального потока от первичного источника сырья до конечного потребителя
продукции ОАО «Тейковский ХБК»
Входным по
технологическому процессу является склад пряжи. Туда поступает закупленная на
прядильных фабриках Ивановской и соседних областей пряжа. Здесь она проверяется
на соответствие ГОСТам, сортируется и поступает в ткацкую фабрику как уточная и
основная. Изготовленная на ткацкой фабрике ткань согласно описанной выше
технологии поступает в зависимости от ширины на склад широкого или узкого
суровья, где она сортируется. Туда же поступает закупленная на стороне суровая
ткань различной ширины.
Суровая ткань после ее
разбраковки поступает на сырьевой склад отделочной фабрики, разделенный на две
части из-за разницы в технологическом процессе и местонахождении. Здесь она
сортируется по ассортименту и по мере необходимости направляется в отделочную
фабрику. После окончательной отделки готовая ткань проходит контроль в
приемно-контрольном участке, упаковывается и поступает на склад готовой
продукции (склад № 2). Из склада готовой продукции ткань на основании
заключенных договоров отгружается оптовым покупателям.
Рисунок 2.2 – Система вспомогательных складов ОАО «Тейковский
ХБК»
Кроме этих складов на
предприятии имеется система складов вспомогательного характера. В этих
складских помещениях хранятся все химические вещества, необходимые для
шлихтования и отделки ткани, разнообразные красители, применяемые при отделке
тканей. На предприятии имеются склады запасных частей для технологического
оборудования, находящиеся в ведении ремонтных служб. В складской системе
предприятия имеются также склады запасных частей, склад хозяйственных
принадлежностей, спецодежды и канцелярских товаров.
Рассмотрим материальные
потоки на ОАО «Тейковский ХБК». Как уже отмечалось выше, все склады предприятия
являются складами производственно-технического назначения. Эта группа складов
подразделяется на склады готовой продукции предприятий-изготовителей, склады
сырья и исходных материалов предприятий-потребителей продукции
производственно-технического назначения и склады сферы обращения продукции
производственно-технического назначения.
Дадим характеристику
материального потока предприятия. На склад сырья поступает закупленная пряжа.
После прохождения технического контроля она отправляется в ткацкую фабрику как
уточная и основная. Контроль над качеством поставляемого сырья и всех его
параметров, а также характеристик полуфабрикатов производит специальная
лаборатория.
Ткацкая фабрика по
технологическому признаку делится на три перехода: приготовительный цех,
ткацкий цех и участок разбраковки ткани ПКУ. Пряжа из склада пряжи направляется
в приготовительный цех. Там основная пряжа в необходимом количестве, согласно
технологии ткачества определенного вида ткани наматывается на сновальных
машинах на сновальные валы, далее на шлихтовальных машинах производится
изготовление ткацких навоев (обработка пряжи специальным раствором – шлихтой
для снижения обрывности при прохождении нитепроводника во время ткачества). Готовые
навои поступают в проборный участок. Там производится проборка пряжи на навоях
на необходимое для ткачества определенного артикула ткани ремиз и бердо
(устройство для прибивки уточной нити). Далее готовые навои поступают в ткацкий
цех. Уточная пряжа поступает в ткацкий цех на бобинах после прохождения
контроля. На ткацких станках происходит изготовление суровой ткани. После
снятия с ткацких станков суровая ткань поступает на участок разбраковки, где
производится контроль качества ткани, сшивание отрезов и наматывание их на
специальные валы. Контроль над соблюдением необходимых технологических режимов
осуществляет специальная лаборатория.
Далее следует отделочная
фабрика, так как следующим этапом обработки ткани является ее отделка. Отметим,
что объем покупных суровых тканей также ежегодно возрастает. Суровая ткань
предприятия и покупная ткань поступают в отделочную фабрику. Первоначально
происходит промывка ткани и ее отваривание для очистки ее от шлихты, затем
осуществляется ее отбеливание, удаление ткацких узлов (при связывании нитей
остаются кончики, которые обжигаются на тканеопаливающих машинах). Далее производится
очистка от пуха и ворса. Затем происходит крашение, нанесение рисунка (печать)
в зависимости от артикула ткани. Заключительным этапом отделки является
нанесение на ткань специального раствора – аппрета для придания ей блеска и
прочности. Готовая ткань поступает в упаковочно-складальный цех, где происходит
разбраковка и упаковка готовой продукции. Контроль за составом химических
веществ производится в специальной химической лаборатории.
Разработка рисунков для
тканей происходит в художественной мастерской. Для печати рисунка необходимы
специальные печатные валы, которые изготавливаются на основании полученных
рисунков в граверной мастерской, входящей в состав отделочной фабрики.
Техническим обеспечением
процесса производства ткани занимается отдел главного механика. В его функции
входит: проведение ремонта оборудования, его монтаж и демонтаж, обеспечение
необходимого для изготовления ткани температурно-влажностного режима, создание
необходимого микроклимата в цехах, обеспечение производства теплом,
электроэнергией и т. п. ОГМ занимается изготовлением определенных видов
оснастки для производства и некоторых наименований запасных частей.
Как вспомогательный,
функционирует топливно-транспортный цех, в задачи которого входит транспортное
обеспечение основного производства.
Таким образом,
материальный поток предприятия заканчивается на складе готовой продукции (склад
№ 2). Действия работников складов определяются регламентами, утвержденными
президентом ОАО «Альянс Русский Текстиль» и Директором департамента логистики ОАО
«Альянс Русский Текстиль». Регламенты ставят в достаточно жесткие рамки все
действия складского персонала предприятия по приему, хранению, комплектации
поставок, отпуску. Регламенты для работников склада готовой продукции приведены
в приложении М. Работники склада готовой продукции действует, строго соблюдая
указанные. Аналогичные регламенты существуют для кладовщиков и менеджеров других
складов предприятия. Рассмотрим материальные и связанные с ними информационные потоки
процесса производства хлопчатобумажных тканей на ОАО «Тейковский ХБК, которые
регламентируются «Порядком управления товарными запасами ОАО «Альянс «Русский
текстиль» (приложение М). Основной задачей, которого является описание методики
расчета нормативов товарного запаса, учитывающей специфику снабжения, сбыта,
хранения и необходимость представления оптимального ассортимента на складах
сбытовых подразделений и распределительных центрах (далее по тексту - РЦ)
Компании. Порядок позволяет планировать и контролировать товарные запасы на
всех уровнях управления как по ОАО «Альянс «Русский текстиль» в целом, так и
на складе каждого сбытового подразделения в отдельности. Позволяет получать
всю необходимую информационную и аналитическую поддержку процесса пополнения и
контроля товарного запаса. Дает возможность с максимальной точностью прогнозировать
товарный запас на любой момент времени, повышать эффективность и корректность
планирования реализации, заинтересовать сбытовые подразделения в поддержании
оптимального товарного запаса, в недопущении неликвидов, стимулировать сбытовые
подразделения к оптимальному заказу товара, гибко корректировать товарный запас
в связи с любыми изменениями рыночной ситуации.
Норматив товарного
запаса, то есть товар на складе (в том числе отложенный и зарезервированный),
товар, находящийся в пути по направлению на данный склад и заявленный, но не
отгруженный товар рассчитывается как план реализации, умноженный на коэффициент
товарного запаса (КТЗ), исчисляется в физическом выражении (в
единицах хранения) и/или денежном выражении (в ценах реализации, себестоимости
и т.п.). Отклонение от данного показателя характеризует фактическое состояние
товарного запаса на складе в любой момент времени. Коэффициент товарного запаса
определяет норматив товарного запаса, относительно планируемой реализации и
исчисляется в рабочих днях. Выделяют еще страховой (запас на случай
возникновения непредвиденного спроса или сбоя в поставках) и ассортиментный
запас – намеренное увеличение запаса по группам, содержащим широкий
ассортимент.
Формирование товарного
запаса на складе осуществляется по принципу пополнения товарного запаса до
уровня нормативного. Нормирование товарного запаса осуществляется для каждого склада.
Использование КТЗ позволяет гибко реагировать на изменения спроса,
рыночные изменения, сезонность и прочие факторы, влияющие на оборачиваемость
товара при условии, что перечисленные факторы учтены при планировании
реализации.
Нормативный КТЗ рассчитывается
на основании формулы:
Норм. КТЗ
= (T+S) Х Ксп Х Касс, (1)
где: T – нормативный срок
транспортировки от РЦ до склада сбытового подразделения или от производителя до
РЦ в рабочих днях;
S – страховой товарный
запас на случай сбоя поставки или всплеска реализации (не более 20% срока
транспортировки, но не менее 5 рабочих дней);
Ксп –
коэффициент стабильности поставки, который определяется Коммерческим дивизионом
(число в диапазоне от 1 до 2) и характеризует стабильность наличия и
доступности товара в РЦ; В нашем случае он равен 1,5.
Касс –
коэффициент ассортимента характеризует товарную группу с точки зрения широты
ассортимента, то есть количества входящих в нее номенклатурных позиций и
необходимости представления ассортимента на складе сбытового подразделения. Для
расчета нормативного товарного запаса ОАО «Альянс «Русский текстиль» разработал
«Порядок управления товарными запасами. Он приведен в приложении М.
Нормативный товарный
запас на складах в физическом или денежном выражении рассчитывается как
произведение КТЗ на планируемую среднедневную реализацию в каждом
анализируемом месяце.
Нормативный товарный
запас РЦ исчисляется как произведение КТЗ РЦ на суммарную
планируемую среднедневную реализацию Компании (по всем сбытовым
подразделениям). Если план реализации по определенной товарной группе
отсутствует, это означает, что товарный запас по данной группе на складе
должен отсутствовать.
Проведем оценку
нормативного товарного запаса на складе предприятия. Расчет по ассортиментным
группам приведен в таблице 2.1. Из таблицы 2.1 виден уровень нормативного
товарного запаса, необходимый для обеспечения бесперебойной отгрузки
потребителям продукции предприятия в заданном ассортименте. Необходимо помнить,
что норматив рассчитывается согласно плана реализации, то есть, если в плане
отсутствует реализация какого-либо ассортимента, то его запас на складе должен
быть равен нулю.
Таблица
2.1 – Расчет нормативного товарного запаса по складу № 2
ОАО
«Тейковский ХБК»
|
Т норматив. срок тр-ки (р/д)
|
S Страх ТЗ
|
Ксп
|
Касс
|
К тз
|
Рсд
|
Нтз (руб.)
|
|
Бязь гладкокрашеная
|
0,5
|
5
|
1,5
|
4
|
33
|
520000
|
17160000
|
|
Бязь отбельная
|
0,5
|
5
|
1,5
|
2
|
16,5
|
750000
|
12375000
|
|
Двунитка
|
0,5
|
5
|
1,5
|
2
|
16,5
|
600000
|
9900000
|
|
Диагональ
|
0,5
|
5
|
1,5
|
2
|
16,5
|
800000
|
13200000
|
|
Полотно
|
0,5
|
5
|
1,5
|
2
|
16,5
|
450000
|
7425000
|
|
Ситец
|
0,5
|
5
|
1,5
|
12
|
99
|
320000
|
31680000
|
|
Тик
|
0,5
|
5
|
1,5
|
4
|
33
|
38000
|
1254000
|
|
Фланель
|
0,5
|
5
|
1,5
|
12
|
99
|
9800
|
970200
|
Следует отметить, что из-за
нестабильной ситуации на рынке и кризисных процессов, происходящих в экономике
России нормативный товарный запас на складе пересчитывается в последнее время
довольно часто и на основании расчетов производится перераспределение товарного
запаса по ассортименту.
Однако, фактические
данные по отгрузке ткани свидетельствуют о том, что довольно трудно рассчитать
необходимый запас ткани так, что бы не трогать постоянно страховой запас. Это
связано, прежде всего, с довольно нестабильной экономической ситуацией в
стране. Данные о движении товаров по складу в стоимостном выражении приведены в
приложении Н. Из таблиц, приведенных в приложении С видно, что довольно часто
случается, что остатки на складе по какой-либо ассортиментной группе
отрицательны, то есть ткань, отгруженная покупателям, превышает ее нормативный
объем на складе. Это говорит о непредвиденных колебаниях спроса на товар,
которые можно также связать с нестабильностью отечественной экономики.
Таким образом,
материальный поток предприятия проходит путь от пряжи до готовой ткани и
отправляется потребителям со склада готовой продукции, на котором всегда
имеется необходимый запас ткани для того, чтобы отгрузить товар по
заключенным договорам, но довольно часто случается так, что появляются
незапланированные покупатели и тогда в ход идет страховой запас. В противном
случае, при неудовлетворении запросов клиента предприятие может потерять свою
репутацию на рынке хлопчатобумажных тканей.
2.3 Анализ объемов
реализации ткани
Рассмотрим динамику реализации готовой
ткани по всем ассортиментным группам готовых тканей, выпускаемых на предприятии
ОАО «Тейковский ХБК». В приложении Н приведены данные по движению ткани на
складе № 2 (готовой продукции) за изучаемый нами промежуток времени (2006-2008
годы).
Рассмотрим движение ткани
и постараемся выделить закономерности потребности на рынке в тех или иных
ассортиментах ткани для регулировки выпуска ассортимента ткани предприятием и
оптимизации объема ее хранения на складе.
Первая ассортиментная
группа – бязь гладкокрашеная. В приложении П приведена диаграмма реализации
тканей этой группы по месяцам. Из диаграммы следует, что спрос на ткани этой
группы наблюдается в осенне-зимний период, а максимум спроса приходится на
январь – декабрь.
Следующая группа – бязь
отбеленная (приложение Р). Из диаграммы видно, что спрос на эти ткани в
2006-2007 годах также носит сезонный характер (рост в осенне-зимний период),
однако в 2008 году спрос выравнивается и становится круглогодичным с небольшими
колебаниями.
Ткани ассортиментной группы
двунитка, реализация по которой приведена в приложении С используются в
основном для технических целей, поэтому спрос на нее в течение года
равномерный. Снижение зимой 2007 года, по-видимому, связано с неоправданным
ожиданием снижения продаж в период зимних каникул.
Группа тканей диагональ
служит в основном для технических целей (приложение Т) и не имеет выраженной
тенденции сбыта.
В группе полотняных
тканей наблюдается равномерный спрос в течение всего года (приложение Ф).
Снижение в декабре связано, по-видимому, как уже отмечалось ранее, с зимними
каникулами.
Спрос на ситцевую группу
равномерен и имеет тенденцию к снижению, по-видимому из-за качественных
показателей ткани, выпускаемой на предприятии (приложение Ц).
Спрос на ткани фланелевой
группы минимальна в весенний период и максимальна в осенний период (приложение Ш),
так как ткань применяется для пошива теплых вещей чисто зимнего назначения.
Проанализировав графики,
отражающие реализацию тканей предприятием по ассортиментным группам можно
сделать вывод о том, что оптовые покупатели, зная потребность в швейных
изделиях на рынке, регулируют свои закупки на основании спроса на определенный
ассортимент. Соответствующим образом должны строить свою производственную
программу и соответственно регулировать объем ткани соответствующего
ассортимента на складах.
На складах ОАО
«Тейковский ХБК» используется универсальное и специализированное оборудование,
перечень которого приведен в приложении Щ. Складское оборудование включает в
себя сооружения, необходимые для хранения товара (различные стеллажи),
устройства для перемещения упаковок товара по территории склада (разнообразные
погрузчики, тельферы, ленточные транспортеры, подъемники), весы необходимой
грузоподъемности и точности для взвешивания упаковок товара, а также устройства
считывания штрих - кодов (сканеры).
Рассмотрим применение
складской техники по складам. Начнем со склада пряжи. На этом складе происходит
приемка пряжи от поставщиков, ее взвешивание, определение физических свойств,
разбраковка и подготовка к передаче в ткацкую фабрику. Для разгрузки транспорта
применяются автопогрузчики. Приемка требует сверки принимаемого товара и его
характеристик с сопроводительными документами. Для пряжи такими характеристиками
являются: толщина, ровнота, обрывность, влажность. Эти характеристики пряжи
определяются лабораторным путем. Взвешивание производится на соответствующих
весах. Перед передачей пряжи в ткацкую фабрику необходимо привести в
соответствие требованиям технологического процесса влажность пряжи. Для этого
существуют три камеры запаривания. После завершения процесса ткачества (сновка,
шлихтовка, проборка, ткачество) суровая ткань попадает в приемно-контрольный
участок, где происходит разбраковка суровой ткани, При необходимости на
двоильной машине происходит процесс двоения, то есть разрезание ткани пополам
вдоль полотна, после этого концы ткани обрабатывают на оверлоге для
предотвращения осыпания обрезанных нитей. Конечный этап - формирование больших
рулонов (накатов) с помощью накатной машины. Далее ткань маркируется и
развозится по местам хранения с помощью гидротележки и расставляется при помощи
автопогрузчика.
Ткань, поступающая в
отделочную фабрику, принимается контролерами, взвешивается и отправляется на
обработку. Ткань, прошедшая все необходимые этапы обработки в отделочной
фабрике поступает в упаковочно-складальный цех, где происходит ее разбраковка и
упаковка в кипы.
Следующий этап складских
операций – приемка, паковка в более крупные паковки готовой, хранение и
отгрузка готовой ткани на складе № 2 – складе готовой продукции. Для выполнения
складских операций (упаковки, расстановки и хранения) здесь используются
дизельные и гидравлические погрузчики грузоподъемностью 1,5 - 2,5 тонн. Для транспортировки
кип по территории склада используется ленточный транспортер. Хранится ткань на
стеллажах.
Учет отгрузки, контроль
ассортимента ткани – главные задачи склада. Для автоматизации учета на складе
готовой продукции используется сканер – электронное устройство, предназначенное
для считывания штрих – кодов. Система штрих - кодов, применяемых для маркировки
товаров с целью оптимизации операций на складе, описана в первой главе работы.
Описание ведения учета товаров по складу готовой продукции предприятия
приведено в главе 5.
Пользуясь имеющимися
данными, проведем «параметрическое описание складов» изучаемого предприятия.
При параметрическом описании рассматриваются показатели: площадь склада,
количество хранимых мест, дневной грузооборот склада (количество тонн или
мест), количество одновременно загружаемых(разгружаемых) автомобилей, размеры
стоянки и т.д.[46]
Определим основные параметры склада.
Общая площадь складских
помещений, расположекнных в помещении старой прядильной фабрики составляет Sобщ
= 7296 м2 (приложение Э).
Рассмотрим помещения
склада по их назначению (таблица 2.2).
Таблица 2.2 - Классификация помещений
склада
|
Назначение помещения
|
Площадь
|
%
|
Вид помещения
|
|
1 Склад узкого суровья
|
736,8
|
10,1%
|
Sпол
|
|
2 Помещение для
полетирующей машины
|
736,8
|
10,1%
|
Sопер
|
|
3 Склад широкого суровья
|
385,9
|
5,3%
|
Sпол
|
|
4 Помещение дляч
разбраковки суровья
|
233,9
|
3,2%
|
Sопер
|
|
5 Накопителль суровья
|
117,0
|
1,6%
|
Sопер
|
|
6 Склад готового суровья
|
1559,4
|
21,4%
|
Sпол
|
|
7 Отдел для наката суровья
|
514,6
|
7,1%
|
Sопер
|
|
8 Склад пряжи
|
736,1
|
10,1%
|
Sпол
|
|
9 Вспомогательное помещение
|
315,8
|
4,3%
|
Sпол
|
|
10 Трансформаторная
подстанция
|
84,2
|
1,2%
|
Sкон
|
|
11 Слесарная мастерская
|
70,2
|
1,0%
|
Sслуж
|
|
12 Бытовки склада суровья
|
140,3
|
1,9%
|
Sслуж
|
|
13 Узел управления ППА
|
701,7
|
9,6%
|
Sслуж
|
|
14 Лестничные марши
|
105,3
|
1,4%
|
Sкон
|
|
15 Теплоприемный пункт
|
210,5
|
2,9%
|
Sкон
|
|
16 Станция водоподготовки
|
323,8
|
4,4%
|
Sкон
|
|
17 Тамбур-накопитель
складаготовой продукции
|
323,8
|
4,4%
|
Sопер
|
|
Итого:
|
7296,0
|
100,0%
|
|
Рисунок 2.2 – Структура площадей
склада ОАО «Тейковский ХБК»
Из таблицы 2.2 и рисунка
2.2 следует, что площадь под размещением товара, то есть полезная площадь
составляет 51,2% площади складского помещения. Остальные площади используются
как вспомогательные. То есть непосредственно под хранение ткани используется чуть
более половины общей площади помещения, изображенного в приложении Э.
Товар в складе хранится
на специальных четырехъярусных стеллажах. Отметим, что высота помещений, ранее
используемых под размещение прядильного оборудования, составляет более пяти
метров, но количество ярусов ограничено по двум причинам. Первая - отсутствие
необходимых погрузчиков, вторая – безопасность работ при погрузочно-разгрузочных
работах.
Таким образом, можно
утверждать, что на складе используется довольно современное оборудование
позволяющее выполнять комплекс необходимых складских работ. Не совсем
рациональное использование площадей связано с использованием под склад
помещения фабрики, в котором невозможно удалить определенные технические
элементы, обеспечивающие ранее технологический процесс производства пряжи.
Изучив и проанализировав
состояние складской логистики на ОАО «Тейковский ХБК» попробуем на основе
сделанных выводов дать предложения по ее совершенствованию.
Глава 3. Оценка работы
складского хозяйства ОАО «Тейковский ХБК», разработка мер по ее
совершенствованию
Изучив организацию
складского хозяйства предприятия, материальные потоки предприятия можно
сделать вывод о том, что на ОАО «Тейковский ХБК» организация складского
хозяйства находится на довольно высоком уровне. Для успешного функционирования
складов предприятия руководством учредителя – владельца контрольного пакета
акций предприятия – ОАО «Альянс «Русский Текстиль» разработаны: «Порядок управления
запасами», где изложены цели, задачи и методика контроля материальных потоков и
их регулирования (приложение М). На предприятии также имеется регламент отпуска
товаров, в котором четко регламентированы действия всех работников складов
предприятия с распределением функций по регулированию материальных потоков по
профессиям. Действует также регламент отпуска товаров, предназначенный для
распределения материального потока по складам. В нем регламентируется порядок
регистрации и оформления документов на отгрузку, порядок складирования и
передачи резервов, отложек и т. п. по профессиям. В документе также прописано
взаимодействие работников при регулировании материальных потоков по профессиям.
Регламент приведен в приложении Н.
Руководство ОАО «Альянс
«Русский Текстиль» не без оснований считает, что главное в высоком уровне
организации логистики на предприятии – это жесткая регламентация действий
сотрудников при наступлении определенного события (заключения договора на
поставку ткани или швейных изделий, оформление документов на отгрузку, отгрузка
ткани покупателю и т.д.). Именно поэтому для всех предприятий, входящих в ОАО
«Альянс «Русский Текстиль» разработан пакет документов, регламентирующих
действия, права и обязанности всех работников предприятия, включая работников
складского хозяйства. Таким образом, можно утверждать высокий уровень
юридической правовой базы созданной в ОАО «Альянс «Русский Текстиль» для
регулирования материальных потоков.
Проведенная в работе оценка
состояния складской системы предприятия показала, что предприятие имеет комплекс
складов на участке движения продукции производственно-технического назначения.
Это склад сырья (пряжи), склад суровья и склад готовых тканей. Кроме того,
существует комплекс складов вспомогательного характера. Функционирование всей
системы направлено на реализацию конечной цели – отгрузки товара покупателю и
получение оплаты за предоставленный товар.
Таким образом,
материальный поток предприятия проходит путь от пряжи до готовой ткани и
отправляется потребителям со склада готовой продукции, на котором всегда
имеется необходимый запас ткани для того, чтобы отгрузить товар по
заключенным договорам, но довольно часто случается так, что появляются
незапланированные покупатели и тогда в ход идет страховой запас. В противном
случае, при неудовлетворении запросов клиента предприятие может потерять свою
репутацию на рынке хлопчатобумажных тканей.
Учет отгрузки, контроль
ассортимента ткани – главные задачи склада. Для автоматизации учета на складе
готовой продукции используется сканер – электронное устройство, предназначенное
для считывания штрих – кодов. На предприятии применяется система штрих - кодов,
используемых для маркировки товаров с целью оптимизации операций на складе.
Мы уже отмечали в первой
главе (пункт 1.4), что для каждого бизнес-процесса устанавливаются целевые
контрольные показатели – стандарты, отклонение от которых недопустимо. При его
возникновении необходимо управляющее воздействие, приводящее процесс к
стандартам, которые являются объективными индикаторами состояния системы (KPI).
KPI позволяет мотивировать персонал склада на управление процессом отгрузок
склада с учетом стоимости заказа, и таким образом через материальное
стимулирование работников открывается путь к повышению эффективности деятельности
склада.
При использовании показателя
комплексного клиентского сервиса можно ориентировать сотрудников склада на
выполнение финансовых показателей отгрузки за счет применения весовых
коэффициентов при расчете комплексного KPI. В частности, показатели отгрузок в
м3, строках, единицах продукции могут иметь меньшие «веса» по
отношению к «финансовому» показателю отгрузки.
Рассмотрим расчет коэффициента за март
месяц 2007 года по всему ассортименту.
Таблица 3.1 - Расчет коэффициента комплексного
клиентского сервиса
|
Измеряемый
показатель
|
Заявлено на
склад к отгрузке
|
Фактически
выполнено складом
|
Расхождение
|
KPI, %
|
|
Количество м3
|
11202,0
|
10494
|
708,0
|
93,25
|
|
Количество строк в заказах
|
15
|
13
|
2
|
84,62
|
|
Количество единиц продукции в заказах
|
8
|
7
|
1
|
85,71
|
|
Сумма/стоимость заказа в денежных единицах
|
9341800
|
9341242
|
557,99
|
99,90
|
|
Комплексный KPI (%) = 100% при плановых суточных и
сезонных отгрузках при наличии ресурсов и технологий
|
89,6%
|
Из данных таблицы
следует, что коэффициент комплексного клиентского сервиса в рассматриваемом
месяце составил 89,6%.
Проведенный расчет по
годам показал следующее (таблица 3.2).
Таблица 3.2 – Расчет
KPI по годам для ОАО «Тейковский ХБК»
|
Показатели
|
2006
|
2007
|
2008
|
|
Значение KPI, %
|
82,4%
|
87,6%
|
89,3%
|
Из таблицы следует, что
на складе имеет место рост значения KPI. Это свидетельствует о повышении уровня клиентского
сервиса на складе предприятия. Для того, чтобы более полно понять состояние
логистической системы проведем расчет комплекса показателей характеризующих
состояние складской логистики предприятия в целом. Результаты расчетов
приведены в Таблице 3.3. Из таблицы видно, что показатели делятся на три
основные группы: пропускная способность, хранение, использование логистических
мощностей. Рассмотрим динамику этих показателей.
Показатели, определяющие
пропускную способность склада, свидетельствуют о росте пропускной способности
склада в 2007 году по отношению к 2006 и ее снижению к тому же уровню в 2008
году. Указанная динамика, скорее всего, связана с макроэкономическими
процессами, а именно глобальным экономическим кризисом, начавшимся в 2008 году.
Таблица 3.3 – Расчет
показателей деятельности складской системы
|
|
Порядок расчета
|
2006
|
2007
|
2008
|
Темпы роста
|
|
2007/ 2006
|
2008/ 2006
|
|
1
|
ПРОПУСКНАЯ СПОСОБНОСТЬ
|
|
1.1
|
Пропускная способность за
период
|
(максимальное значение товаропотока, которое
поступает на вход системы и выдается в соответствии со стандартом отгрузки на
выходе склада)
|
352410,76
|
528812,3
|
341476,9
|
1,501
|
0,969
|
|
1.2
|
Пропускная способность
приемки за период
|
(максимальное значение товаропотока, которое может
принять склад за период)
|
352411
|
528812
|
341477
|
1,501
|
0,969
|
|
1.3
|
Пропускная способность
отгрузки за период (максимальное значение товаропотока, которое может
отгрузить склад при наличии товара за период)
|
(максимальное значение товаропотока, которое может
отгрузить склад при наличии товара за период)
|
704821,52
|
1004743,37
|
751249,18
|
1,426
|
1,066
|
|
1.4
|
Комплексная пропускная
способность за период
|
(суммарное значение пропускной способности приемки и
отгрузки за период)
|
1057232
|
1533556
|
1092726
|
1,451
|
1,034
|
|
1.5
|
Коэффициент пропускной
способности за период
|
(отношение максимального товаропотока на выходе к
максимальному товаропотоку на входе складской системы за период)
|
0,50
|
0,53
|
0,45
|
1,053
|
0,909
|
|
2
|
ХРАНЕНИЕ
|
|
2.1
|
Емкость хранения по
товарным/технологическим группам
|
|
703688,3
|
3380139,1
|
7067368,6
|
4,803
|
10,043
|
|
2.2
|
Емкость хранения по
технологическим зонам склада
|
|
63971,7
|
307285,4
|
642488,1
|
4,803
|
10,043
|
|
3
|
ИСПОЛЬЗОВАНИЕ ЛОГИСТИЧЕСКИХ МОЩНОСТЕЙ
|
|
3.1
|
Коэффициент использования
площадей (отношение площади склада, занятой технологическим оборудованием
и/или отведенной под хранение товара/товарные операции, к общей площади
склада)
|
КиспS
|
51,2%
|
51,2%
|
51,2%
|
1,000
|
1,000
|
Рост емкости хранения связан
с освобождением площадей из-за снижения уровня закупок и соответствующем
снижении поставок на склад.
Низкий уровень
использования логистических мощностей связан, прежде всего, с тем, что под
рассматриваемый склад переоборудованы производственные помещения предприятия,
имеющие массу всевозможных помещений когда-то обслуживающих производство. Низок
уровень использования еще и потому, что из-за общего спада в экономике России и
развития экономического кризиса был значительно снижен объем производства
тканей на предприятии. Отсюда низкий уровень показателя использования полезных
площадей.
Рассмотрев фактическое
состояние складской логистики на складах ОАО «Тейковский ХБК» мы пришли к
выводу, что при довольно высоком уровне организации складской логистики на
предприятии не хватает определенных современных положений, направленных на
совершенствование складской логистики предприятия. Мониторинг состояния складской
системы выявил определенные недостатки, которые являются причиной снижения
эффективности работы склада.
Для повышения уровня
логистической системы необходимо введение объективного индикатора состояния
системы – KPI, то есть, как уже было сказано - «ключевого показателя
деятельности, или ключевого показателя эффективности, что то же самое.
Рассматривая KPI стратегического или нормативного характера необходимо в его
основу заложить показатели, достижение которых позволит предприятию получить
важные стратегические преимущества. На уровне складской системы к
стратегическим KPI относятся:
·
количество
складов в системе (то есть условие развития складской сети);
·
емкость хранения
(в товарных и/или денежных единицах, то есть возможность хранения на складе
определенного объема товаров, соответствующего нормативным и плановым
требованиям);
·
пропускная
способность склада, то есть возможность склада принять и отпустить за единицу
времени необходимое количество товаров;
·
себестоимость
хранения и складской обработки, то есть прямые и косвенные затраты на хранение,
транспортировку, расфасовку, упаковку, комплектацию товаров;
·
надежность
функционирования.
Стратегические KPI, являются
предельными, целевыми показателями, к которым неуклонно должна стремиться
складская система, чтобы обеспечить значимые для компании стратегические
преимущества. Нормативные KPI должны постоянно поддерживаться в системе, играя
роль контрольного норматива. В нашем случае можно предложить следующий комплекс
нормативных KPI:
·
временной
норматив погрузки/разгрузки транспортного средства;
·
показатель комиссионирования;
·
норматив по
утратам товаров/грузов по вине склада.
Выбор системы KPI должен
соответствовать фактическому состоянию технологической архитектуры складского
комплекса и одновременно задавать вектор ее развития или качественного
изменения. Практика показала необходимость введения комплексных KPI для
обеспечения сбалансированного управления. Для нашего конкретного случая неплохо
было бы ввести нормативный KPI по выполнению заявок на отгрузку товара в виде
отношения выполненных заявок к количеству поступивших заявок. А также KPI по
полному удовлетворению ассортиментным требованиям и отсутствию замен. Шкала
коэффициентов в этом случае может соответствовать данным таблицы 1.2 Возможно
также введение аналогичных коэффициентов по другим факторам. Очевидно, что
введение в оценку деятельности склада комплексного KPI, учитывающего совместно
операционные и финансовые показатели, позволяет мотивировать персонал склада на
управление процессом отгрузок склада с учетом стоимости заказа, то есть его
ценности для компании или ее клиента – таким образом, система получает
элементы самоорганизации в управлении на самом низком уровне. Развитием этой
идеи может быть создание комплексных KPI, которые будут полезными при «тонкой»
настройке сложных складских комплексов. Рассмотрим эти коэффициенты. Это могут
быть следующие коэффициенты:
1. Коэффициент комплексного
клиентского сервиса, учитывающий работы склада не только в операционных, но и в денежных
единицах, что позволяет учитывать «вес» склада при оценке результатов продаж и
перспективном планировании сбыта. Пример расчета коэффициента приведен в таблицах
3.1 и 3.2. В таблицах приведены примеры расчета коэффициента комплексного
клиентского сервиса за месяц и по годам рассматриваемого периода. При его систематическом
использовании возможна ориентировка сотрудников склада на выполнение финансовых
показателей отгрузки за счет применения весовых коэффициентов при расчете
комплексного KPI. В частности, показатели отгрузок в м3, строках,
единицах продукции могут иметь меньшие «веса» по отношению к «финансовому»
показателю отгрузки. Возможно также введение коэффициента сервиса приема товара
за период, направленного на установление степени соответствия складской
логистики требованиям закупочных подразделений. Расчет показателей ведется по
отклонениям, аналогично таблице 3.1.
Для концентрации внимания
сотрудников склада на наиболее стратегически важном направлении работ по
приемке возможно введение «весовых» коэффициентов, позволяющих усиливать
финансовые или операционные показатели приемки товара на склад.
Важно также введение ресурсоемкости
складских операций. Это позволяет проводить управление эффективностью складских операций по
ресурсозатратам (таблица 1.5). Правильное формирование системы KPI для
складского комплекса позволяет совмещать процессы управления качеством и
стратегическим развитием посредством выбора нормативных и стратегических KPI.
Возможно применение и других необходимых комплексных оценок деятельности
склада. Это позволит наиболее
полно реализовать стратегические цели ОАО «Тейковский ХБК», повысить
эффективность функционирования его складской системы.
Для
повышения эффективности деятельности склада может быть целесообразно сдавать свободные
складские площади в аренду или брать товары на ответственное хранение. В
принципе такое предложение могло бы пригодиться и помогло бы значительно
повысить эффективность работы склада в 2007 году. Правда, в тот период
функционировал складской комплекс, расположенный рядом с предприятием и он был
всегда заполнен товаром, постоянно требовались дополнительные площади, под
которые часто задействовали даже бомбоубежища. К сожалению, на сегодняшний день
уже в течение полугода за оградой предприятия, то есть в свободном доступе
стоит пустым вышеупомянутый комплекс. Он законсервирован из-за кризисной ситуации
в экономике. Город пестрит афишами: «Сдается в аренду помещение». На
сегодняшний день это и офисы, и производственные и складские площади, поэтому
нереально сдавать в настоящее время в аренду склад, находящийся в режимной зоне
при наличии большого числа предложений разнообразной аренды в черте города в
свободном доступе.
Однако
кризис не вечен, и мы надеемся, что он закончится в скором времени. Через
некоторое время после его окончания, возможно, что многие организации встанут перед
проблемой организации на собственных или арендованных складских площадях
системы ответственного хранения. Здесь встают перед вопросом поиска некого
алгоритма работы, плана мероприятий, и вообще – формой оформления итогового
документа и приложений.
Ответственное хранение –
это факультативная услуга складского оператора по хранению груза потребителя
услуги на собственных складских площадях со 100%-ой регламентированной
ответственностью за его сохранность. Возможно также предоставление
дополнительных услуг. Дополнительные услуги ответственного хранения оказываются
специализированными компаниями и, как правило, включают:
·
вторичная
сортировка грузов при приеме;
·
формирование
паллет (или других товароносителей);
·
подбор и
формирование (комплектация) заказов с учетом различных критериев (по заказу
клиента, по адресу доставки, по номеру партии, по срокам поставки и др.);
·
транспортное
экспедирование товаров в адреса грузополучателей;
·
предпродажная
подготовка товаров для поставки в розничные сети и гипермаркеты;
·
логистика
«возвратов»;
·
расформирование
заказов по требованию клиента и переразмещение подобранных единиц товара;
·
упаковка,
переупаковка товаров различными способами;
·
кросс-докинг;
·
обмер,
взвешивание товара по требованию клиента;
·
маркировка,
стикерование, штрих-кодирование товаров;
·
работа с браками,
возвратами товаров;
·
инвентаризация
товаров (выборочная, циклическая, полная);
·
полное или
частичное обеспечение товаросопроводительной документацией. Сдача в аренду и
прием на ответственное хранение могут иметь как положительные, так и отрицательные
стороны. Рассмотрим их. Положительные моменты:
·
удачное
географическое расположение склада, близость к важным транспортным магистралям
(важное конкурентное преимущество);
·
небольшая, по
сравнению со среднегородской, стоимость аренды склада, что позволит установить
конкурентоспособные тарифы на услуги;
·
высокая
возможность быстрой адаптации нового вида деятельности к существующей системе
работы компании;
·
возможность
оказания спектра дополнительных логистических услуг (складская переработка,
кросс-докинг, комплектация заказов, маркировка, штрих-кодирование, оформление
документации, доставка и экспедирование и т.д.);
·
наличие
достаточного количества складского оборудования и технических средств
механизации ПРР;
·
возможность
работы с негабаритными ТМЦ (без товароносителей, на нестандартных
товароносителях и т.д.) – важное конкурентное преимущество;
·
квалифицированный
персонал отдела логистики (осуществление качественного документооборота,
диспетчеризации, готовность к выполнению задач по дистрибуции товаров,
переданных на ответ. хранение);
·
квалифицированный
персонал складского комплекса (рабочие и ИТР), позволяющий без существенного
увеличения затрат выполнять новые задачи с соблюдением нормативов по ППР и
качеству складской обработки ТМЦ;
·
значительный опыт
сотрудников коммерческих отделов компании по продвижению и продажам новых,
смежных групп товаров (в случае осуществления комплексной дистрибьюции);
·
налаженные каналы
и значимый опыт работы по поставкам товаров в гипермаркеты и розничные сети СПб
(возможность продвижения новых товарных групп и реализации товаров, взятых на
ответ. хранение);
·
возможность
работы с новыми видами товара, выяснение особенностей по тенденциям и
перспективам на рынке и реализации (возможно, со временем, самостоятельной) без
существенного риска «зависания» его на складе и отвлечения оборотных средств;
·
активная помощь
руководства компании в развитии новых видов коммерческой деятельности.
Имеются и отрицательные моменты,
это:
·
Недостаточность
существующих площадей складского комплекса, так как прямой экономический эффект
от ответственного хранения на площадях до 300-350 м2 незначительный;
·
практическая
невозможность применения на существующих складских площадях т.н. «динамической
модели хранения», то есть оперативное изменение площади хранения на короткий
срок (несколько дней) для разовых крупных партий товара постоянных клиентов по
ответственному хранению;
·
выраженные
особенности взаиморасположения складов и планировки складского комплекса. При
рассмотрении варианта хранения товара без товароносителей, на нестандартных
товароносителях и не подлежащего стеллажному хранению – площадь оперативной
зоны неизбежно увеличивается, что отражается на себестоимости услуги);
·
ограниченное
количество наружных ворот и неудобство пандуса ЦС;
·
недостаточная
площадь и неудобная форма зоны подъезда и маневра нескольких единиц
а/транспорта (особенно большегрузного) существенно затрудняют ППР;
·
естественные
ограничения по видам ТМЦ, пригодных для хранения на существующих складах (а так
же по предполагаемым срокам их хранения). В случае решения принятия на
ответственное хранение ТМЦ можно порекомендовать следующий комплекс
мероприятий.
С целью максимального использования
имеющихся возможностей и экономии времени возможно в случае прекращения
кризисных явлений возможно:
а) Проведение
виртуальных бизнес-тренингов, с целью разработки алгоритма работы (нормативы,
регламенты и т.д.), разработки и закрепления функциональных обязанностей,
определение меры ответственности за исполнение задач; расчет точки
безубыточности и определение собственной ценовой политики по оказанию услуг,
расчет тарифов на основные виды услуг; разработка нормативов и оценочных
показателей деятельности, и их тестирование; выяснение наших реальных
конкурентных преимуществ, их развитие; формирование принципов мотивации
персонала; разработка требований к новому складскому комплексу. Перечень
мероприятий, которые необходимо провести на предприятии в случае принятия
решения о приемке товаров на склад для ответственного хранения приведен в
таблице 3.4. Из которой видно, что принятие на ответственное хранение –
мероприятие в первую очередь довольно ответственное и хлопотное и поэтому оно
не рентабельно в случаях наличия малого количества свободных площадей (менее
350м2).
Таблица 3.4 - Перечень мероприятий в
случае принятия решения о приемке товаров на ответственное хранение
|
№ п/п
|
Мероприятия
|
Ответственный
|
|
1
|
2
|
3
|
|
1
|
Назначить из руководящего состава компании
должностных лиц, и сформировать «рабочую группу» сотрудников, ответственных
за разработку плана мероприятий по программе ответственного хранения, и его
внедрение
|
Руководители отделов
|
|
2
|
Определить группы ТМЦ, пригодные к хранению на
конкретном складе, и перспективные в аспекте оказания комплексных
логистических услуг и дистрибуции
|
Руководители отделов
|
|
3
|
Вынести предложения по выделению участка (участков)
склада, пригодного под организацию зоны (склада) ответственного хранения
|
Начальник складского комплекса
|
|
4
|
Разработать и утвердить принципиальный план
размещения товара на складе ответственного хранения, с учетом логистической
целесообразности, учетом оптимизации оперативных площадей и площади
эффективного хранения
|
Начальник отдела логистики,начальник складского
комплекса
|
|
5
|
Произвести расчет контрольных коэффициентов для
оценки эффективности использования площади склада и разработки тарифов по
ответ. хранению (с учетом точки безубыточности)
|
Начальники отделов логистики и финансовой службы
|
|
6
|
Разработать, согласовать и утвердить тарифы на
основные виды услуг по ОХ – ППР, прием и первичная сортировка, собственно
хранение ТМЦ (исходя из данных п. 2, 4)
|
Начальники отделов логистики и финансовой службы
|
|
7
|
Оценить возможности отдела логистики к оказанию доп.
услуг (комплектация заказов, маркировка, штрих-кодирование, упаковка,
оформление документации, доставка и экспедирование и др.)Вынести предложения
по изменению организационно-штатного расписания, расширить должностные
обязанности сотрудников
|
Начальник отдела логистики, начальник складского
комплекса
|
|
8
|
Разработать, согласовать и утвердить тарифы на дополнительные
виды услуг ОХ (исходя из данных п. 7)
|
Начальники отделов логистики и финансовой службы
|
|
9
|
Подготовить и утвердить «стартовый» прайс-лист для
принципиального обозначения потенциальным клиентам комплекса доп. услуг по
складской обработке товара и транспортно-экспедиторским услугам
|
Начальники отделов логистики и финансовой службы
|
|
10
|
В организационно-штатной структуре отдела логистики
и складского комплекса предусмотреть должности менеджеров по ответ.хранению,
кладовщиков склада ответ.хранения, (или закрепить эти обязанности за
существующими работниками)
|
Начальник отдела логистики, начальник складского
комплекса
|
|
11
|
Разработать, согласовать и утвердить ряд
формализованных документов по ответ. хранению (анкета-опросник, стандартный
договор по оказанию услуг, договор по оказанию транспортных услуг,
прайс-листы и т.д.)
|
Начальник отдела логистики, начальник складского
комплекса
|
|
Продолжение таблицы 3.4
|
|
1
|
2
|
3
|
|
12
|
Разработать, согласовать и утвердить порядок учета
ТМЦ на складе, формы и порядок движения товаросопроводительной и отчетной
документации для отдела логистики, складского комплекса и финансовой службы
|
Начальник отделов логистики, финансовой службы, начальник
складского комплекса
|
|
13
|
Разработать, согласовать и утвердить алгоритмы и
регламенты работы и взаимодействия отдела логистики, складского комплекса и
финансовой службы по ответ. хранению
|
Начальник отдела логистики, начальник складского
комплекса
|
|
14
|
Подготовить предложения по содержанию и размещению
рекламной информации, внесению дополнений в Интернет-сайт компании
|
Начальник отдела логистики, начальник отдела рекламы
|
|
15
|
Разработать, согласовать и утвердить документацию
(договора) о полной материальной ответственности должностных лиц склада
ответственного хранения
|
Начальник отдела логистики, начальник отдела
безопасности
|
|
16
|
Провести качественное маркетинговое исследование
рынка услуг ответ. хранения с целью коррекции ценовой политики, выявлению
дополнительных конкурентных преимуществ
|
Начальник финансовой службы, начальник отдела
рекламы и начальник отдела развития
|
|
17
|
Совместно с финансовой службой осуществить
бизнес-тренинг (виртуальный вариант всего бизнес процесса), с последующим
разбором и оценкой экономической эффективности
|
Начальник отделов логистики, финансовой службы, начальник
складского комплекса
|
|
18
|
Разработать принципы повышения трудовой мотивации и
материального стимулирования сотрудников для поиска клиентов на ответ.
хранение, повышения качества работ, выдвижение новых предложений
|
Начальник отдела логистики, начальник отдела безопасности
|
|
19
|
Подготовить выделенные зоны под прием товара,
получить или изготовить необходимое количество складского оборудования
(исходя из данных п. 2, 3, 4)
|
Начальник отдела логистики, начальник складского
комплекса
|
|
20
|
Реализацию проекта необходимо разделить на 3
основных этапа: а) Подготовительный этап – продолжительностью 1 месяц; б)
Этап внедрения бизнес процесса – продолжительностью 3 месяца; в) Основной
этап реализации проекта – через 4 месяца от старта проекта
|
|
б) Проведение
маркетингового исследования, с целью:
·
получения
достоверной информации о реальной востребованности услуги и выяснения
потенциальной емкости рынка;
·
получение
информации о тарифах и расценках на услуги фирм-конкурентов, выяснение
особенностей их работы для коррекции собственных конкурентных преимуществ;
·
поиск
потенциальных потребителей услуги, фирм-партнеров по ответственному хранению;
в) Проведение
активной рекламной компании, с целью:
·
привлечение
потенциальных клиентов;
·
получения
максимального экономического эффекта от внедрения нового вида коммерческой
услуги;
Таким
образом, как сдача пустующих площадей в аренду, так и прием на ответственное
хранение товарно-материальных ценностей являются неплохим средством повышения
эффективности деятельности склада, но такое возможно только при наличии спроса.
В настоящее время кризис свел на нет подобные способы увеличения эффективности
деятельности склада. Склады используются не на полную мощность из – за того,
что во всем мире наблюдается нарушение соотношения спроса и предложения.
Известно,
что полностью безопасных и безвредных производств не существует. При детальном
рассмотрении опасных и вредных производственных факторов, присутствующих на
складах текстильных изделий их можно разделить на две группы:
·
факторы,
связанные с проведением погрузочно-разгрузочных и транспортных работ в
складских помещениях, то есть работа на погрузочно-разгрузочной и транспортной
технике и рядом с ней;
·
факторы,
связанные с проблемами, возникающими от постоянной работы на персональном
компьютере. Рассмотрим в отдельности каждую из групп.
Начнем с наиболее
существенной, на наш взгляд группы факторов – проведения работ связанных с
погрузкой, разгрузкой и перемещением грузов в помещении склада или на его
территории. К сожалению, работодатели далеко не всегда уделяют мерам по
безопасности труда должное внимание, находя этому множество оправданий. Кто-то
жалуется, что ему не хватает на это времени или возможностей, другие просто
пытаются сэкономить на здоровье подчиненных.[47] При этом не учитывается, что в
долгосрочной перспективе создание безопасной рабочей среды экономически
выгодно, так как позволяет уменьшить количество невыходов на работу по болезни
и из-за травм и ущерб, наносимый помещениям и оборудованию, а значит, снизить
время простоев. При безаварийной безопасной работе улучшается и настроение
отдельных людей, и атмосфера в коллективе в целом. Как результат - повышается
производительность. Чтобы добиться этого, совсем не обязательно вкладывать
огромные средства. Следует начать с наведения элементарного, но жесткого
порядка среди работников по соблюдению правил техники безопасности.
Начнем с того, что на
складе должны быть в наличии и соответствующим образом оформлены все
необходимые документы:
Журнал инструктажа по
правилам техники безопасности, инструкции по охране труда и технике
безопасности для каждой профессии. С инструкцией должен быть ознакомлен каждый работник.
Все инструкции должны быть размещены в общедоступном месте. Часто для этого
оформляется «Уголок охраны труда и техники безопасности». Соблюдение
прописанного в законодательстве периода инструктажа также играет значительную
роль в снижении числа нарушений техники безопасности и несчастных случаев на
производстве.
Поскольку часть работ
практически на любом складе неизбежно выполняется вручную, одной из наиболее
распространенных причин травматизма персонала, занятого на погрузочных работах,
является травмирование в результате неудовлетворительной эргономики. Как
считают специалисты, по степени тяжести такого рода травмы требуют больше всего
средств и времени для восстановления работоспособности. Одна из самых простых
мер, которую может предпринять любой руководитель складского комплекса, -
постоянно и настойчиво пропагандировать и внедрять в практику приемы
безопасного подъема грузов вручную. Это значит, что при подъеме тяжести рабочие
должны держать спину прямо, груз - как можно ближе к телу и не поднимать, не
тянуть и не толкать груз, находящийся выше плеч. Не следует поворачивать только
верхнюю часть туловища - это следует делать сразу всем телом.
Следует особое внимание
уделять регламентации действий рабочих при начале и окончании работ. Тяжелый несчастный
случай может произойти в период времени, когда погрузка автомобиля закончена, а
водитель еще не сел за руль, чтобы выехать из ворот. Известно немало случаев,
когда грузчики залезали в кузов после окончания погрузки в то время, когда
водитель оформлял документы в офисе. Вернувшись, водитель немедленно заводил
двигатель и трогался с места, не поинтересовавшись, есть ли кто-нибудь в
кузове. Люди выпадали из кузова и сильно травмировались. Есть два способа
предотвратить такие трагедии: вешать цепь или табличку «Не входить» на кузов
или двери фургона, указывающую, что работы закончены, и доступ к грузу
прекращен, либо забирать ключи у водителя и возвращать их только после того,
как он оформит документы на вывоз и убедится в готовности автомобиля к рейсу.
Важную роль в снижении
травматизма на складе играет разметка, то есть нанесенные краской или
обозначенные лентой границы участков склада, отведенных для различных работ,
поможет избежать производственных травм. Разметка никогда не будет лишней,
поскольку вносит порядок и дисциплину в складские работы, позволяя, например,
отделить участки, по которым ездит погрузочный транспорт, от зон комплектации.
Четкое обозначение производственных участков позволяет однозначно указать, где
именно следует выполнять те или иные работы. Поскольку каждый день на складе
производятся одни и те же операции, его площадь не должна быть похожа на
огромный рабочий стол, где каждый «пристраивается» там, где найдет свободное
место.
При качественном обучении
складского персонала и правильном обращении работников с применяемыми машинами
и механизмами, склад становится более безопасным местом для работы. Согласно
данным американского Бюро Трудовой Статистики (U.S. Bureau of Labor
Statistics), из-за неправильного обращения с погрузчиками в среднем в США
каждый год 100 рабочих погибают и 20 тысяч получают травмы.[48] По тем же статистическим данным
самыми распространенными ситуациями, при которых происходят несчастные случаи
являются:
·
опрокидывание
погрузчика (22%);
·
погрузчик сбивает
или травмирует пешехода (20%);
·
водитель или
служащий склада получает повреждения при работе с погрузчиком (16%);
·
падение водителя
из кабины или со ступенек погрузчика (9%).[49]
Во избежание травм и
аварий необходимо в первую очередь правильно организовать обучение персонала
склада основам охраны труда и техники безопасности на складе. Большинство
экспертов единодушны в том, что обучение технике безопасности на складе – самый
важный шаг, который только может предпринять владелец склада, чтобы повысить
безопасность работ. Отмечено, что три из пяти самых распространенных причин
нарушений правил техники безопасности касаются именно вопросов надлежащей подготовки
водителя. Эксперты считают, что главная причина несчастных случаев на складе –
нарушения правил обращения с погрузчиком из-за недостатка надлежащего обучения.
Для снижения числа травм
и аварий необходимо в первую очередь изучить и строго выполнять основные
операционные принципы безопасности при обращении с техникой, затрагивающие
вопросы ее надежности и стабильности. Особенно это касается функциональных
возможностей погрузчиков и другого рабочего оборудования и связанные с этим
ограничения действий при наличии посторонних предметов, препятствий или людей в
зоне работ, особенности питания и технологии зарядки батарей, а также методики
проведения ежедневного осмотра машин.
При проведении работ грузы
надо перемещать лишь на такой высоте, как этого требует уровень рампы или
стеллажного яруса. При движении необходимо всегда максимально уменьшать высоту
мачты, это наиболее важно при движении под уклон или на подъемах трассы,
потому что от крутизны уклона зависит равновесие движущегося транспортного
средства. Все приводные погрузчики с противовесом оборудованы схемой торможения
с тремя опорными точками. Одна вершина треугольника – центр управляющей оси,
две другие – левое и правое колеса ведущей оси погрузчика.
Несчастные случаи с
участием пешеходов могут произойти в любое время, пока погрузчик движется.
Обычно пешеходы получают травмы вблизи зон интенсивного движения машин, в
случаях, когда отсутствуют физические барьеры, окружающие области работы
погрузчика. Часто это происходит и на поворотах трассы, особенно если водитель
едет быстро, игнорируя ограничения скорости, и не видит людей, выходящих из-за
стеллажных конструкций, штабелей или других препятствий.
Отметим, что кроме
несчастных случаев, непосредственно связанных с действиями погрузчика немало
травм, связанных с неправильными действиями пеших работников склада. Здравый
смысл подсказывает, что использование звуковых предупреждающих сигналов
увеличит безопасность пешехода, когда вблизи него проезжает погрузчик. Однако
анализ подобных ситуаций не всегда подтверждает это. Несколько лет назад
специалисты группы NACCO, обеспокоенные проблемами столкновений погрузчиков с
пешеходами, попытались определить, поможет ли решить эту проблему установка на
погрузчики устройств сигнального предупреждения. Они были убеждены в
совершенной очевидности того, что эти устройства необходимы и что вскоре сумеют
предложить оптимальное решение. После рассмотрения результатов исследований не
было найдено никакого научного доказательства, что использование сигналов
тревоги устранило или снизило число несчастных случаев от столкновения
пешеходов и погрузчиков.[50] Наиболее разумной причиной для
объяснения этого факта посчитали то, что работники слишком быстро привыкают к
звуку сигналов, подаваемых погрузчиками. Тем не менее, эксперты рекомендовали
водителям периодически использовать рожки, чтобы пешеходы были более
внимательными.
Подведем небольшой итог
сказанному: прежде всего надо иметь на складе водителей погрузчиков и
контролирующих их работу сотрудников, качественно подготовленных. Во-вторых,
надо убедиться, что все водители обращают должное внимание на стабильность
движущегося транспортного средства («треугольник стабильности»). И еще, следует
убедиться в том, что все водители особенно тщательно следят за действиями и
местонахождением пешеходов в зоне работы погрузчика и следуют правилам техники
безопасности, а все пешеходы не менее внимательно наблюдают за действиями
техники, быстро реагируя на команды и сигналы, которые подают им водители!
Наконец, для усиления заинтересованности работников в соблюдении правил техники
безопасности можно ввести денежное поощрение. В некоторых зарубежных компаниях
бригада не получает премии за тот день, когда случилась авария, даже если
отгрузка выполнена успешно. Соблюдение правил безопасности учитывают при оценке
эффективности работы служащих. Этим занимаются все руководители вплоть до
бригадиров.
Еще одним эффективным
способом повышения дисциплины и техники безопасности является поощрение
докладов работников о нарушениях. В американских компаниях принято наделять
некоторых работников правом останавливать работу, если техника безопасности
нарушается. Западные эксперты отмечают, что имели место случаи, когда
назначенные работники останавливали производственные линии или звонили инженеру
по технике безопасности посреди ночи, когда их хотели заставить вдвоем
выполнять работу, которую должны делать три человека. В таких случаях к работе
подключался и отдел техники безопасности и начальник участка, чтобы не сорвать
выполнение срочного заказа и соблюсти правила техники безопасности. Доказана
эффективность применения системы анонимных докладов, опроса рабочих, не были ли
они свидетелями фактов несоблюдения правил безопасности. Если человек,
например, работает возле лужи масла, следует разъяснить ему, что его долг -
своевременно доложить об этом руководству и добиться устранения этой
потенциальной причины несчастного случая. При постоянном проведении указанного
комплекса мероприятий на складе можно добиться значительного снижения уровня
производственного травматизма и уменьшения числа нарушений техники безопасности
среди работников склада.
Следует отметить, что
работа по организации охраны труда и технике безопасности на складском
комплексе находится на довольно высоком уровне. Согласно отчетности 1-Т в
складском хозяйстве за рассматриваемый период времени не наблюдается отклонений
от нормальных условий труда. В приложении Ю
приведены сведения о состоянии условий труда и компенсациях за работу во
вредных и (или) опасных условиях труда. ОАО «Тейковский ХБК» за 2006-2008 годы.
С дополнением графы складского хозяйства. Из данных формы 1Т (условия труда). Из
форм следует, что условия труда работников склада соответствуют нормальным
условиям труда. Все перечисленные отклонения связаны с работниками основного
производства.
Травматизм в складах
отсутствует, об этом свидетельствуют данные формы 7-травматизм, приведенной в
приложении У.
Ко второй группе можно
отнести вредные факторы, влияющие на человека при работе на компьютере. Рассмотрим
влияние их на человека и правила, соблюдение которых необходимо для минимизации
нанесенного вреда организму.
Рабочие места с ПЭВМ должны
быть расположены так, чтобы свет падал слева. Конструкция рабочего
стола должна обеспечивать оптимальное размещение на рабочей поверхности
используемого оборудования с учетом его количества и конструктивных особенностей. Конструкция
рабочего стула (кресла) должна обеспечивать поддержание рациональной рабочей
позы при работе на ПЭВМ, позволять изменить позу с целью снижения статического
напряжения мышц шейно-плечевой области и спины для предупреждения развития
утомления. Рабочий стул (кресло) должен быть подъемно-поворотным и регулируемым
по высоте и углам наклона сиденья и спинки, а также - расстоянию спинки от
переднего края сиденья, при этом регулировка каждого параметра должна быть
независимой, легко осуществляемой и иметь надежную фиксацию. Экран монитора
должен находиться от глаз пользователя на оптимальном расстоянии 600-700 мм, но не ближе 500 мм с учетом размеров алфавитно-цифровых знаков и символов. Помещения с ПЭВМ
должны быть оснащены аптечкой первой помощи и углекислотными огнетушителями.
Режимы труда и отдыха при
работе с ПЭВМ должны организовываться в зависимости от вида и категории
трудовой деятельности.
При выполнении в течение
рабочей смены работ, относящихся к разным видам трудовой деятельности, за основную
работу с ПЭВМ следует понимать такую, которая занимает не менее 50% времени в
течение рабочей смены или рабочего дня.
Для обеспечения оптимальной
работоспособности и сохранения здоровья профессиональных пользователей, на
протяжении рабочей смены должны устанавливаться регламентированные перерывы.
Время регламентированных
перерывов в течение рабочей смены следует устанавливать в зависимости от ее
продолжительности, вида и категории трудовой деятельности.
Продолжительность
непрерывной работы с ПЭВМ без регламентированного перерыва не должна превышать
2 часов.
4.4 Противопожарная безопасность
Пожарная безопасность во
многом зависит от принципов организации складского хозяйства, создания условий
для правильного хранения, исключающих совместное хранение веществ и материалов,
при контакте которых может возникнуть опасность взрыва. Для обеспечения
пожарной безопасности должны быть определены места расположения стеллажей или
штабелей материалов, проходов между ними (при этом исключено загромождение
последних на длительное время). Необходимо также быстро удалять упаковочный
материал и тару с мест приемки и распаковки, товара, с сортировочных и рабочих
площадок. Это вопрос первостепенной важности, ведь именно из-за неправильной
планировки помещений предприятия довольно часто несут большие убытки.
Места хранения в
зависимости от характера и особенностей грузов определяют заранее; около них
вывешивают соответствующие таблички, информирующие о том, какие материалы здесь
хранят и в каком количестве. Лабораторную проверку материалов проводят в
специальных лабораторных помещениях, использование для этих целей мест хранения
не допускается.
Материалы и товары
необходимо хранить на стеллажах или в штабелях, которые должны быть достаточно
устойчивыми. Нельзя размещать стеллажи и штабеля вплотную к стенам и колоннам
зданий, а также устанавливать распорки между штабелями (стеллажами) и стеной
(колонной). Минимальное расстояние между штабелем (стеллажом) и стеной
(колонной, выступающей конструкцией, приборами отопления) должно быть не менее 0,7 м, между штабелем (стеллажом) и перекрытием (фермой или стропилами) – 0,5 м, между штабелем и светильником – 0,5 м, между светильником и сгораемой конструкцией – 0,2 м.
В безсекционных складах
или секциях шириной до 30 м и площадью не более 700 м2 против эвакуационных выходов (дверных проемов) должен быть оставлен проход шириной
не менее 1,5 м. В складах площадью более 700 м2 кроме этого должен быть оставлен проход шириной не менее 1,5 м вдоль помещения склада. Пол склада
должен быть размечен с указанием мест хранения, проходов, эвакуационных выходов
и доступов к средствам пожаротушения. Не допускается размещать продольные и
поперечные проходы с расположением на них колонн склада. Запрещается
использовать проходы и разрывы между штабелями даже для временного размещения
грузов, инвентаря и прокладочного материала.
Разрывы между штабелями
или стеллажами определяются технологическими инструкциями.
На складах для хранения
хлопка-волокна, ткани, шерсти, брезента, мешков продольный проход и проходы
против дверей должны быть шириной не менее 2 м. По высоте расстояние от верха кип до электросветильников и электропроводки должно быть не менее 1 м. Штабеля хлопка в складах (не более шести вагонных партий емкостью не более 300 т) должны быть
разделены проходами. В секциях или безсекционных складах, где хранят
хлопок-волокно, шерсть, мешки, брезент, не разрешается хранить другие горючие
материалы или товары. Это требование справедливо и для складов (секций), где
хранят химически активные металлы, а также металлы или концентраты в сгораемой
таре (упаковке).
Отопление складских
помещений является звеном в общем комплексе противопожарных мероприятий.
Закрытые склады подразделяются на неотапливаемые и отапливаемые. Склады готовой
ткани являются отапливаемыми. Отопление складов допускается только
централизованное с гладкими батареями, предпочтительнее – калориферное.
Запрещается применять в рабочих помещениях электронагревательные приборы с
открытым нагревательным элементом, а также с нагревательным элементом,
температура которого более 95 °С. Для отопления этих помещений можно
использовать безопасные электронагревательные приборы, например масляные
радиаторы типа РБЭ-1, которые должны иметь отдельную сеть питания с пусковыми и
защитными устройствами и исправными терморегуляторами. При обнаружении
неисправности или нарушении температурного режима нагреватель немедленно
выключают и сообщают об этом лицу, ответственному за эксплуатацию.
Использование
автопогрузчиков с двигателями внутреннего сгорания для перемещения и
складирования сгораемых материалов и товаров в сгораемой упаковке (таре) не
разрешается. По окончании работы в складских помещениях допускается оставлять
несамоходные погрузочные механизмы (тележки, транспортеры) при условии
размещения их на свободных площадях, но не в проходах и разрывах между
штабелями или стеллажами. Все остальные механизмы выводят из складских
помещений в отведенное для стоянки место.
К некоторым складским
помещениям предъявляются дополнительные требования пожаробезопасности. Так, при
работе со сгораемыми материалами, хлопком-волокном, шерстью, мешками, брезентом
и др.:
·
следует применять
электропогрузчики с закрытыми контактами в технически исправном состоянии;
·
не допускается
применение кран-балок и тельферов с электродвигателями в открытом исполнении;
·
тепловозы,
работающие на жидком топливе при закрытых поддувалах и сифонах, допускаются к
складам не ближе 15 м;
·
автомашины должны
подъезжать к складам только стороной, противоположной выхлопной трубе
глушителя, которая в обязательном порядке должна быть оборудована
искрогасителем;
·
около склада при
выгрузке-погрузке допускается установка не более одного железнодорожного вагона
или двух автомашин на каждую секцию;
·
на время
проветривания склада проезд железнодорожного и автомобильного транспорта по
прискладским путям и автодорогам запрещен. Все продухи после проветривания
склада должны быть закрыты изнутри помещения;
·
при приемке,
хранении и отпуске сгораемых материалов (хлопка-волокна, шерсти, мешков,
брезента) надо строго соблюдать меры, исключающие контакт этих материалов и их
упаковки с источниками тепла и окислителями;
·
кипы хлопка,
принимаемые на хранение, должны быть плотно спрессованы, обшиты тканью со всех
сторон и скреплены металлическими поясами. Распрессованные, поврежденные кипы
должны храниться отдельно, укрытыми брезентом и реализовываться в первую
очередь;
·
помещение склада
(секции) и его строительные конструкции следует систематически очищать от
волокон и пыли.
Технические мероприятия,
направленные на предупреждение пожаров, связаны с правильным устройством и
монтажом электрооборудования, электроосвещения, выполнения заземления и
молниезащиты. Электрические сети и электрооборудование, установленное на
складах, должны отвечать требованиям действующих Правил устройства электроустановок
(ПУЭ), Правил технической эксплуатации электроустановок потребителей, Правил
техники безопасности при эксплуатации электроустановок потребителей, СНиП
3.05.06-85 «Электротехнические устройства», Правил Системы сертификации
электроустановок зданий (приказ Минтопэнерго РФ от 26.12.95 г. № 264). Все
электроустановки должны иметь аппараты защиты от пожароопасных факторов (токи
утечки, короткое замыкание, перегрузка и др.). Для защиты от длительного
протекания токов утечки и развивающихся из них токов короткого замыкания
применяют устройства защитного отключения (УЗО) по НПБ-243-37 «Устройства
защитного отключения».
Защита электроустановок и
электрических сетей от перегрузок и токов короткого замыкания осуществляется
автоматическими выключателями и плавкими предохранителями. Аппараты
электрической защиты должны быть рассчитаны на длительное протекание расчетного
тока нагрузки и на кратковременное действие пикового тока. Номинальный ток
плавких вставок предохранителей и автоматических выключателей указан заводом-изготовителем
на клейме аппарата и соответствует токовой нагрузке.
По окончании рабочего дня
электрооборудование складов обесточивают.
Электроосвещение
складских помещений должно быть выполнено в соответствии с требованиями ПУЭ
СНиП 23.05-95 «Естественное и искусственное освещение», ГОСТ 50571.8–94
«Электроустановки зданий. Для аварийного освещения используют только
светильники с лампами накаливания. Светильники эвакуационного аварийного
освещения должны быть подключены к сети, не связанной с рабочим освещением,
начиная от щита подстанции, а при наличии одного ввода – от
вводно-распределительного устройства (ВРУ).
Правильная организация работ
по организации охраны труда, техники безопасности и пожарной безопасности на
складе поможет снизить до минимума затраты на возмещения по несчастным случая и
практически ликвидировать вероятность возникновения ущерба от пожара
Комплекс программ 1С: Предприятие
предназначен для автоматизации расчетов, различных областей экономической
деятельности. В конкретный программный продукт, входящий в систему программ 1С:
Предприятие, включаются те функции и возможности, которые отвечают назначению
этого продукта. Программа 1С: Торговля и склад – один из модулей комплекса,
предназначенный для ведения бухгалтерского учета в торговле и складской
деятельности.
Все составляющие системы
программ 1С: Предприятие можно разделить на Технологическую платформу и
Конфигурации. Технологическая платформа - это набор различных механизмов,
используемых для автоматизации экономической деятельности и не зависящих от
конкретного законодательства и методологии учета. Конфигурации являются
собственно прикладными решениями. Каждая конфигурация ориентирована на
автоматизацию определенной сферы экономической деятельности и, разумеется,
отвечает принятому законодательству.[51] Система 1С имеет несколько
Конфигураций, с помощью которых возможно вести все участки бухгалтерии в
различных областях бизнеса и экономики. Система программ «1С: Предприятие»
предоставляет широкие возможности ведения автоматизированного учета на
предприятиях, в организациях и учреждениях, независимо от их вида деятельности
и формы собственности, с различным уровнем сложности учета. «1С: Предприятие»
позволяет организовать эффективный бухгалтерский, кадровый, оперативный
торговый, складской и производственный учет, а также расчет заработной платы. Типовая
конфигурация 1С: Торговля и склад 7.7 (Компонента «Оперативный учет»). «1С:
Торговля и склад» предназначена для учета любых видов торговых операций.
Благодаря гибкости и настраиваемости, система способна выполнять все функции
учета - от ведения справочников и ввода первичных документов до получения
различных ведомостей и аналитических отчетов. Программа "1С: Торговля и склад"
автоматизирует работу на всех этапах деятельности предприятия и позволяет:
·
вести
раздельный управленческий и финансовый учет,
·
вести
учет от имени нескольких юридических лиц,
·
вести
партионный учет товарного запаса с возможностью выбора метода списания
себестоимости (FIFO, LIFO, по средней),
·
вести
раздельный учет собственных товаров и товаров, взятых на реализацию,
·
оформлять
закупку и продажу товаров,
·
производить
автоматическое начальное заполнение документов на основе ранее введенных данных
·
вести
учет взаиморасчетов с покупателями и поставщиками, детализировать взаиморасчеты
по отдельным договорам,
·
формировать
необходимые первичные документы (товарные расходные накладные, счета –фактуры,
приходные и расходные кассовые ордера и т.д.)
·
автоматически
строить книгу продаж и книгу покупок, вести количественный учет в разрезе
номеров ГТД,
·
выполнять
резервирование товаров и контроль оплаты,
·
вести
учет денежных средств на расчетных счетах и в кассе,
·
вести
учет товарных кредитов и контроль их погашения,
·
вести
учет переданных на реализацию товаров, их возврат и оплату,
В программе «1С: Торговля
и склад» можно:
·
задать
для каждого товара необходимое количество цен разного типа, хранить цены
поставщиков, автоматически контролировать и оперативно изменять уровень цен,
·
работать
с взаимосвязанными документами,
·
выполнять
автоматический расчет цен списания товаров,
·
быстро
вносить изменения с помощью групповых обработок справочников и документов,
·
вести
учет товаров в различных единицах измерения,
·
а
денежных средств - в различных валютах,
·
получать
самую разнообразную отчетную и аналитическую информацию о движении товаров и
денег,
·
автоматически
формировать бухгалтерские проводки для 1С: Бухгалтерии.[52]
Программа «1С: Торговля и склад»
содержит средства обеспечения сохранности и непротиворечивости информации:
·
возможность
запрещения пользователям «прямого» удаления информации,
·
специальный
режим удаления данных с контролем перекрестных ссылок,
·
возможность
запрещения пользователям редактировать данные за прошлые отчетные периоды,
·
установка
запрета на редактирование печатных форм документов,
·
«запирание»
системы пользователем при временном прекращении работы.[53]
Ввод товаров на склады в
программе осуществляется путем ввода в базу приходных накладных. При выдаче
товаров необходимо руководствоваться расходными накладными. При вводе корректных
данных с помощью отчетов, можно получить данные о наличии товаров на складах и их
движении.
Для ввода необходимо
ввести наименование товара в каталог товаров. Который может быть создан двумя
способами:
·
в виде списка, в
котором все товары идут по алфавиту,
·
в виде
иерархической системы папок.
После ввода любой товар нужно
распределить по некоторым группам, в нашем случае больше всего подойдут группы
по ассортименту. Созданный таким образом каталог похож на проводник «Windows». Для открытия каталога необходимо
зайти во вкладку «Операции» и переходим на ярлык «товары», и вот перед нами
каталог товаров.
Для создания нового
документа, или введения информации в существующий документ необходимо кликнуть
на левую крайнюю вкладку на панели инструментов. Если нажать на клавишу, не
выделив папку, то товар помещается в самом низу по списку после папок.
При вводе нового артикула
ткани в существующую ассортиментную группу необходимо кликнуть два раза по
папке, и папка откроется, и ввести новое наименование. При вводе наименования
необходимо указать все необходимые характеристики товара: закупочная цена,
отпускная цена, изготовитель, номер ГТД и т.д.
Для создания новой
ассортиментной группы необходимо нажать вторую кнопку справа «Создать», после
этого необходимо ввести название папки. Для того чтобы создать папку в папке, нужно
открыть папку, в которой необходимо создать папку и кликнуть по значку «папка»,
повторив все вышеописанные действия и т.д.
Теперь все готово для
ввода товаров. Это делается при помощи документа «приходная накладная». В
ссылке «Журналы» хранятся все журналы документов. В журнале хранятся и
редактируются приходные накладные. В заголовке окна журнала выдается интервал
видимости документов, который можно изменить при работе с журналом. Интервал
видимости документов сразу во всех журналах можно установить в пункте меню «Сервис»,
подпункт «Параметры», вкладка «Журналы». Самая левая графа журнала - служебная.
В ней различными значками обозначается состояние документа. По значениям
реквизитов, которые выводятся в графах журнала, можно осуществлять поиск.
В нижней части журнала
отображается содержимое поля «Комментарий» выделенного документа.
В журнале есть кнопка «Действия»
При нажатии этой кнопки рядом открывается меню: «Структура подчиненности», «Движение
документа» и «Ввести на основании». Все производимые здесь действия будут
относиться к тому документу в журнале, на котором находится выделение.
Для оформления операций
по приходованию товара получаемых от контрагентов в порядке обычной торговой
деятельности, связанной с закупкой товаров предназначены приходные накладные. С
их помощью оформляются также операции по возврату товара покупателем. Операция
возврата может оформляться на основании документа, с помощью которого была
оформлена отгрузка товара (расходная накладная). Возврат обозначается в
заголовке формы накладной и в самой форме.
Приходные накладные
создаются, хранятся и редактируются в специальном журнале «Приходные накладные».
Новый документ вызывается также с помощью меню «Документы»/ «Приходные» / «Приходная
накладная». На основании приходной накладной можно выписать документы:
·
Расходный
кассовый ордер - для наличной оплаты полученного товара. Безналичная оплата
фиксируется документом «Движение денежных средств»;
·
Расходная
накладная - для оформления возврата отгруженного поставщику товара;
·
Регистрация
счета-фактуры - для того, чтобы зарегистрировать получаемый счет-фактуру.
·
Доверенность -
для получения товара.
·
Корректировка
остатков по ГТД - учета остатков по ГТД.[54]
Основанием для выписки приходной
накладной на возврат может являться документ «Расходная накладная» для
оформления операции возврата товара от покупателя. - При этом если приходная
накладная оформляется по расходной накладной (возврат от покупателя), ее
товарный состав копируется (поскольку, если возвращается не весь товар, легче
затем удалить лишние строчки или уменьшить количество товара, чем заполнять
заново).
Если приходная накладная
оформляется как возвратная, но не по расходной накладной, а как самостоятельный
документ, она рассматривается программой как приходная накладная при покупке
товара у покупателя (проводится по регистру Взаиморасчеты с покупателями). Начального
заполнения состава не производится.
Для оформления отпуска
товара необходимо оформить расходную накладную, счет-фактуру кассовый ордер. В
меню «Документы» выделяем нужный нам документ (расходную накладную) и получаем
чистый документ. Нумерация документов производится автоматически. В порядке
оформления документов им присваивается номер и дата, причем дату документа
можно менять, а номер документа остается уникальным. Формы всех документов,
которые оформляются с помощью 1С, соответствуют формам, которые утверждены
соответствующими органами. В первой графе накладной указывается фирма,
реализующая товар. Вторая графа – цены. Здесь Вы выбираете валюту расчета.
Третья графа – покупатель. Мы можем выбрать из каталога «Покупатели», который
мы так же формируем самостоятельно. Следующие графы - товар. Выбираем товар из
каталога, дальше ставим количество, цену. Для выбора следующего товара нажимаем
кнопку на клавиатуре «Insert» или кнопку ввести новую строку.
Все выписанные накладные
группируются в «Журнале расходных накладных». Кроме вызова из меню «Журналы»,
этот журнал можно вызвать специальной кнопкой на панели «Инструменты
Администратора». В заголовке окна журнала выдается интервал видимости
документов, который можно изменить при работе с журналом. Интервал видимости
документов сразу во всех журналах можно установить в пункте меню «Сервис»,
пункт «Параметры», вкладка «Журналы». Самая левая графа журнала также
служебная. В ней обозначается состояние документа. По значениям реквизитов,
которые выводятся в графах журнала, можно осуществлять произвольный поиск. В
нижней части журнала отображается содержимое поля «Комментарий» выделенного
документа. В журнале есть кнопка «Действия». При ее нажатии открывается меню «Структура
подчиненности», «Движения документа» и «Ввести на основании». «Расходная
накладная» служит для оформления операций, связанных с отпуском товаров со
склада оптом при оформлении торговой деятельности, связанной с продажей
товаров. С помощью этих документов оформляются также операции по возврату
товара поставщику. Расходные накладные создаются, хранятся и редактируются в
журнале «Расходные накладные» вместе с документами Новый документ создается
также с помощью меню «Документы» / «Расходные» / «Расходная накладная» или с
помощью кнопки на панели «Инструменты Администратора». Для вызова самого
журнала расходных накладных на той же панели инструментов также есть кнопка.
Расходные накладные могут
иметь признак «Возврат» (указывается в заголовке формы накладной и в самой
форме). Признак «Возврат» автоматически устанавливается при вводе нового
документа на основании приходной накладной. Если расходная накладная на возврат
выписывается на основании приходной накладной, ее интерфейс приближен к
интерфейсу приходной накладной: в составе такого документа показываются (и
редактируются) ставки и суммы налогов.
Новая расходная накладная
на возврат может быть вызвана из меню «Документы» / «Приходные» / «Расходная
накладная (возврат)». В форме расходной накладной имеется дополнительная кнопка
«Предварительно» для предварительного проведения документа (см. в документации «Режим
предварительного проведения расходных накладных»).
На основании расходной
накладной можно выписать следующие подчиненные документы: «Приходный кассовый
ордер» - для наличной оплаты отгруженного товара. Безналичная оплата
фиксируется документом «Движение денежных средств». «Приходная накладная
(возврат)» - для оформления возврата отгруженного покупателю товара. «Счет-фактура»
- для оформления счета-фактуры и выдачи его покупателю.
Основанием для выписки
расходной накладной может являться один из следующих документов: «Приходная
накладная» - для оформления операции возврата товара поставщику; «Ввод партий
товаров» - для оформления операции возврата товара поставщику в случае, когда
документ (приходная накладная) уже удален и заменен документом «Ввод партий»
при выполнении процедуры «Завершение периода». «Счет на оплату» - если
предназначенные к продаже товары были зарезервированы с помощью счета.
Начальное заполнение состава расходной накладной предусмотрено, во-первых, в
том случае, если она выписывается на основании счета. Тогда ее состав
заполняется всеми зарезервированными по счету, но еще не отгруженными товарами.
Далее в самой накладной, можно редактировать состав и количество товаров. Таким
образом, на основании счета может быть выписано несколько накладных, если,
например, клиент решил получать товар несколькими партиями, или если накладные
выписываются с разных складов.
Начальное заполнение
состава расходной накладной не зависит от того, к какому договору она
относится, основанием для начального заполнения в любом случае будут являться
товары, выписанные в счете. При проведении расходной накладной автоматически
снимается резерв по отгруженным по счету товарам. Другим случаем
автоматического заполнения состава расходной накладной является случай возврата
купленного товара поставщику. Если расходная накладная на возврат оформляется
по приходной накладной, ее товарный состав копируется (поскольку, если
возвращается не весь товар, легче затем удалить лишние строчки или уменьшить
количество товара, чем заполнять заново). Если расходная накладная оформляется
как возвратная, но не по приходной накладной, а как самостоятельный документ,
она рассматривается программой как накладная на отпуск при продаже товара
поставщику (проводится по регистру «Взаиморасчеты с поставщикам». Начального
заполнения состава не производится.
Заполнение счетов-фактур
для покупателей производится программой автоматически. Документ имеет дополнительные
колонки спецификации: «Номер ГТД» (номер грузовой таможенной декларации,
оформленной на ввоз товара) и «Страна происхождения» (страна, из которой ввезен
товар). Значения в них программа заполняет автоматически. Ввод нового документа
«Счет-фактура» следует производить только в режиме «Ввод на основании», выбрав
предварительно документ одного из следующих видов:
·
«Расходная
накладная» - для отчетности, а также оформления "бумажного"
счета-фактуры и выдачи его покупателю.
·
«Расходная
розничная», «Отчет кассовой смены» - для отчетности (розничному покупателю
выдается чек).
·
«Расходная
реализатора» - в случае, если товары отдавались на реализацию, счет-фактура
реализатору выдается в момент отгрузки товаров. В книгу продаж данные по этому
счету-фактуре попадут только после продажи товаров реализатором (что
оформляется документом «Отчет реализатора» или «Инвентаризация реализатора»)
или оплаты товаров (в зависимости от учетной политики фирмы).
·
«Приходный ордер»,
«Движения по расчетному счету» - для ввода счетов-фактур на авансовые проплаты.
При вводе счета-фактуры на основании платежных документов по авансам
(предоплатам) в спецификацию записывается товар, значение которого берется из
константы «Авансовый платеж».
·
«Ввод остатков
кредита» - в случае, когда документом оформлен остаток долга контрагента
компании (число в поле «Долг по кредиту» больше нуля).
·
«Ввод остатков
реализации» - если статус оформленных этим документом товаров «отдан на
реализацию купленный» или «отдан на реализацию принятый на реализацию».
·
«Отчет кассовой
смены» - для занесения в книгу продаж результатов розничной торговли.
Необходимо отметить, что ввод счетов-фактур на авансовые выплаты вручную делать
не рекомендуется, поскольку это может привести к неточному учету, так как доля
денежных средств, поступившая в качестве авансовой выплаты, а не оплаты за
ранее отгруженные товары, вычисляется системой автоматически. Счета-фактуры по
авансовым выплатам автоматически формируются самой системой в момент
формирования книги продаж.
Документ «Счет-фактура»
не имеет средств редактирования спецификации, кроме установки значения ставки
НДС.
Документы «Счет-фактура»
хранятся в специальном журнале выдаваемых счетов-фактур. Можно редактировать их
в этом журнале, однако не прямо, изменяя реквизиты вызванного из журнала
документа, а следующим косвенным образом. Нужно из формы счета-фактуры с
помощью кнопки «Основание» вызвать окно «Задание основания документа». Из него
по кнопке «…» документа-основания вызвать форму документа-основания. Произвести
в ней требуемое редактирование. Вернуться в счет-фактуру с сохранением
сделанных изменений («ОК» или «Закрыть» и «Да» в ответ на вопрос о сохранении
изменений). Нажать в форме счета-фактуры кнопку «Заполнить» для отображения
произведенных изменений в счете-фактуре. Если отредактировать документ,
являющийся основанием счета-фактуры, то при проведении отредактированного
документа программа спросит, внести ли соответствующие изменения в
счет-фактуру. Счет-фактуру можно переоформить в соответствии со сделанными
изменениями, нажав кнопку «Да» в окне этого запроса. С той же целью можно
впоследствии, после изменений в документе-основании, нажать кнопку «Заполнить»
в форме самого счета-фактуры.
Документы «Счет-фактура»
хранятся в специальном журнале выдаваемых счетов-фактур. Но их нельзя
редактировать в этом журнале, прямо изменяя реквизиты вызванного из журнала
документа.
Можно сказать о том, что
с помощью всех вышеперечисленных документов, возможно создание любых видов отчетов,
которые может выдавать данная версия программы 1С: Торговля и склад 7.7.
В настоящее время
осуществляется комплекс мероприятий по переходу на новую версию программы 1С: Торговля
и склад версия 8.
Изучив назначение и
функции логистики, как науки, особенности складской логистики, а также рассмотрев
в дипломном проекте на конкретном примере ее состояние в ОАО «Тейковский ХБК»
можно сделать вывод о возрастающем в последние годы значении логистики, как
науки и сферы деятельности. Правильно построенная логистическая система на
предприятии позволяет без привлечения дополнительных ресурсов,
совершенствования технологий, замены оборудования и прочих подобных финансово –
хозяйственных операций значительно снижать затраты на производство, хранение и
реализацию продукции, то есть повышать уровень доходности предприятия, что и
является главной целью любой предпринимательской деятельности.
Изучение и оценка
эмпирического материала предприятия показало, что логистическая система ОАО
«Тейковский ХБК» построена на довольно высоком уровне организации. Не смотря на
имеющиеся определенные пробелы в организации складского хозяйства, такие как
отсутствие комплексных показателей оценки деятельности складского хозяйства
предприятия, его логистический уровень очень высок. Разработанные и внедренные нормативные
документы на предприятии четко регламентируют действия персонала склада практически
при любых штатных и нештатных ситуациях, возникающих при работе склада.
Как было показано в
работе, на складе функционирует довольно современная складская техника,
применяются современные методы учета и контроля за движением товаров на складе.
Однако анализ движения товара на складе показал, что работники практически
постоянно прибегают к использованию страхового резерва (в остатках периодически
появляются отрицательные числа, которые показывают, что отгрузка превышает
наличность на складе, то есть задействуется страховой резерв). Это говорит или
о нестабильности спроса, или же о наличии определенных ошибок или промахов при
расчете страхового резерва или планировании поставок и поступлений на складе.
Однако логистическая
система предприятия хорошо отлажена, в ней четко распределены функции и
обязанности. Однако невозможно констатировать из-за отсутствия данных степень выполнения
нормативных функций работниками склада, причину возникновения сбоев в
поставках. На наш взгляд внедрение комплексной оценки деятельности склада,
предложенной в третьей главе на основе изучения практического опыта,
изложенного в первой главе, позволит значительно повысить эффективность
функционирования всей логистической системы предприятия.
Оценка охраны труда и
техники безопасности на складе показала, что за изучаемый период в складском
хозяйстве не только отсутствуют травмы и заболевания, связанные с профессиональной
деятельностью, но и более того, не зафиксировано ни одного случая нарушений
правил техники безопасности. Все работники склада работают в нормальных
условиях.
О хорошей организации
охраны труда и техники безопасности свидетельствуют данные форм отчетности 1-Т
– условия труда и 7-Т – травматизм.
Изложенная в пятой главе
методика организации складского учета на основании применения программного
комплекса 1С: Торговля и склад и сделанные выводы, показывают степень повышения
точности складского учета и снижения вероятности пересортицы при применении
электронного метода ведения учета с помощью сканеров, считывающих информацию о
товаре со штрих кода и сразу же производящего все необходимые бухгалтерские
проводки.
Таким образом, оценка
деятельности складского комплекса ОАО «Тейковский ХБК» показала, его высокий
уровень. Но вместе с тем выявила возможность повышения эффективности работы
склада при внедрении коэффициента комплексного клиентского сервиса KPI, предлагаемого в настоящее время
многими логистами.
1.
1С: Предприятие
версия 7.7. Описание типовой конфигурации Торговля и Склад. Редакция 2.7; М.:
Фирма 1С, 2005
2.
Арустумов, Э. А.
Оборудование предприятия (торговля): Учебное пособие. М.:, 2007
3.
Байдаков, А. В,
Борун А. С, Федоров Б. Г. «1С», Москва, фирма «1С»2006 г
4.
Волгин, В. В. Склад:
организация, управление, логистика, - М.: Дашков и К, 2006
5.
Гайдаенко, А. А.
Логистика: учебник / А. А. Гайдаенко, О. В. Гайдаенко.- 2-е изд., стер.- М.:
КНОРУС, 2008
6.
Гаджинский, А. М.
Логистика: Учебник для высших и средних специальных учебных заведений.- 2-е
изд.- М.: Информационно-внедренческий центр «Маркетинг», 1999
7.
Гаджинский, А.
М. Логистика: Учебник. М.: Информационно-внедренческий центр «Маркетинг», 2007
8.
ГОСТ 12.0.004 -
90 Организация обучения безопасности труда // Справочная правовая система
«Гарант»
9.
Грабауров, В. А.
Информационные технологии для менеджеров. – М.: Финансы и статистика, 2001
10. Грузопереработка: понятие, цели,
принципы [электронный ресурс] / Приложения
Приложение А
Классификация складов по признаку
места в общем процессе движения материального потока от первичного источника
сырья до конечного потребителя готовой продукции
Приложение Б
Принципиальная схема цепи складов на
пути материального потока от первичного источника сырья до конечного
потребителя продукции
Приложение В
Принципиальная схема движения продукции
от завода-изготовителя до магазинов
Приложение Г
Участники процесса товароснабжения розничной торговой
сети
Приложение Д
Виды информационных потоков в
логистике

Приложение Е
Уровни в процессах
логистики с позиций системного подхода

Приложение Ж
Расположение стандартной этикетки EAN
на грузовом пакете
(размеры указаны в миллиметрах)
Приложение
И
Системная
карта формирования KPI
Приложение
К
Схема управления ОАО «Тейковский ХБК»


Приложение Л
Регламенты отпуска товаров
1.
Распределение клиентского потока по складам.
1.
Клиент, закрепленный за менеджером ОП, по всем вопросам должен
обращаться к своему менеджеру.
2.
Все новые клиенты, приходящие на склад г. Москвы кроме перевозчиков
региональных представительств, проходят в комнату приема посетителей, где
администратор или офис менеджер склада определяет вызвать к клиенту дежурного менеджера
ОП или направить его на М/О склад или склад штучных товаров.
3.
На М/О склад направляются клиенты намеревающиеся осуществить закупку
товара в ассортименте на сумму не более 20 000 руб.
4.
На склад штучных товаров направляются только те клиенты, которые
намерены осуществить закупку товара на сумму от 3 000 руб. До 3000 руб.
реализация на складе штучных товаров не производится.
5.
В других случаях администратор или секретарь склада должен вызвать
дежурного менеджера ОП, который принимает решение о дальнейшей работе с
клиентом.
6.
В ОП должно быть два дежурных менеджера, которых назначает начальник ОП.
7.
Перевозчики региональных представительств направляются к диспетчеру
склада.
2. Отдел
продаж.
Порядок выписки и
изменения заявок на отправку,
формирование отложек
и отгрузка товара (кроме М/О склада).
1.
Менеджеры ОП в присутствие клиента или заранее составляют заявку на
отправку в программе «1С» по ассортименту и количеству находящемуся в
свободной продаже.
2.
Заявка на отправку может содержать максимум 20 номенклатурных позиций.
3.
Необходимо проставить дату снятия резерва. Дата снятия резерва
проставляется на день позже предполагаемой отгрузки.
4.
Необходимо проставить предполагаемую или фактическую дату оплаты товара
клиентом.
5.
Запрещается в заявках на отправку проставлять номенклатурную позицию
«ассортимент» (кроме заявок на М/О склад и склад штучных товаров).
6.
Заявка на отправку проходит проверку по уровню цен, форме и способу
оплаты у начальника ОП, после чего утверждается в электронном виде. В
отсутствие начальника ОП заявки утверждает директор департамента продаж.
7.
Затем заявку по количеству товара проверяет и утверждает каждую
заявленную номенклатурную позицию начальник отдела логистики. Утверждение
заявленного товара происходит посредством проставления напротив номенклатурной
позиции любой цифры от 1 до 9 в колонке «Утвердил Позиция» заявки на отправку.
В отсутствие начальника отдела логистики заявку на отправку утверждает менеджер
отдела логистики, а в его отсутствие директор департамента логистики.
8.
После утверждения заявленной позиции она становится в резерв.
9.
Отдел логистики вправе изменить количество и ассортимент в заявке на
отправку. В случае изменения количества и (или) ассортимента сотрудник
отдела логистики обязательно должен согласовать с менеджером ОП по телефону
вносимые изменения и после этого заверить заявку на отправку.
10. После
электронного подписания отделом логистики утвержденная заявка отправляется на
склад.
11. Если в
заявке на отправку помимо утвержденных позиций присутствует не утвержденная позиция
(отсутствует в свободной продаже или на складе), то отдел логистики принимает
решение об отправке такой заявки на склад на основании проставленной даты
снятия с резерва. Если по дате снятия с резерва подразумевается отгрузка
клиента минимум на следующий день, то такая заявка на склад не отправляется в
ожидании прихода заявленного товара. Если отгрузка клиента
Приложение Л (продолжение)
происходит в день рассмотрения
заявки на отправку, то отдел логистики обнуляет заявленное количество товара в
колонке «КолУтв» (количество утвержденное) и отправляет заявку на склад.
12. Заверенная
заявка на отправку приходит в электронном виде (программа «1С») офис менеджеру
ОП.
13. Офис
менеджер ОП рассматривает только заявки ОП.
14. В
отсутствии офис менеджера ОП заявки на отправку принимает офис менеджер склада
или по распоряжению начальника ОП менеджер офиса ОП. Об этом начальник ОП
должен информировать начальника отдела логистики или менеджера отдела
логистики.
15. После получения заявки на
отправку офис менеджер обязан в течение 5 минут:
-
зарегистрировать в электронном виде получение заявки на отправку;
-
распечатать заявку на отправку;
-
сообщить начальнику ОП о получении заявки на отправку;
-
передать заявку на отправку (согласно регламента ОП) ответственному
менеджеру склада.
16. В момент
получения ответственным менеджером склада распечатанной заявки на отправку
секретарь ОП должен проставить в электронном виде его фамилию на этой заявке,
а менеджер склада должен расписаться в заявке с указанием времени и даты ее
получения.
17. Менеджер
склада после получения заявки должен выяснить у менеджера офиса ассортимент
расцветок и рисунков тканей, а так же другие вопросы возникающие при
рассмотрении заявки на отправку.
18. Далее
менеджер склада просит предоставить начальника склада №1 и (или) №2
кладовщиков для отборки товара по заявке на отправку.
19. При
отгрузке или формировании отложки менеджер склада и кладовщик должен строго
соблюдать ассортимент по номенклатуре и количество товара указанное в заявке
(количество товара не должно превышать заявленное).
20. В случае
пожелания клиента заменить одну товарную позицию, выписанную в заявке на
другую, или выписать новый товар менеджер склада должен известить об этом
менеджера ОП. Менеджер ОП должен составить на эти новые позиции заявку на
отправку и повторить действия, указанные в этом параграфе начиная с 1-ого
пункта.
21. В случае
отсутствия в свободных остатках товара необходимого клиенту и при наличии его
на складе, менеджер ОП согласовывает по телефону с отделом логистики
возможность снятия с резерва данного товара и передачи его клиенту. Порядок
снятия и передачи резерва описан в 4-ом разделе. При получении одобрения
отделом логистики менеджер ОП должен составить на эти позиции заявку на
отправку и повторить действия, указанные в этом разделе начиная с 1-ого пункта.
22. Заявка
на отправку становиться не действительной по истечении даты отгрузки
проставленной на заявке (правый верхний угол)!
3.
Департамент региональной сбытовой политики.
Порядок выписки и
изменения заявок на отправку,
формирование отложек
и отгрузка товара (кроме М/О склада).
1. Региональный
менеджер офиса на основании заявки представительства составляют заявку на
отправку в программе «1С» по ассортименту и количеству находящемуся в
свободной продаже. Региональные менеджеры на каждую отгрузку в региональное
представительство должны составлять минимальное количество заявок на отправку,
исходя из того, что одна заявка на отправку может включать 20 номенклатурных
позиций.
2.
Необходимо проставить дату снятия резерва. Дата снятия резерва проставляется
на день позже предполагаемой отгрузки.
Приложение Л (продолжение)
3.
Запрещается в заявках на отправку проставлять номенклатурную позицию
«ассортимент» (кроме заявок на М/О склад и склад штучных товаров).
4.
Заявка на отправку проходит проверку по уровню цен, форме и способу
оплаты у начальника регионального отдела, после чего утверждается в
электронном виде. В отсутствие начальника регионального отдела заявки
утверждает директор департамента региональной сбытовой политики, а в его
отсутствие директор департамента продаж.
5. Региональные
менеджеры обязаны предоставлять заявки на отправку на утверждение отделу
логистики не позднее 12:00 часов, дня, предшествующего отгрузке
представительства.
6. Отдел
логистики обязан утверждать только те заявки на отправку, которые поступили не
позднее 12:00 часов, дня, предшествующего отгрузке представительства.
7. Отдел
логистики, в случае поступления товара на склад в период с 12:00 часов, дня,
предшествующего отгрузке представительства до 13:00 часов в случае контейнерной
отправки и до 15:00 часов в случае отправки автотранспортом дня отгрузки
представительства, может утверждать только одну заявку на отправку.
8.
Заявку по количеству товара проверяет и утверждает каждую заявленную
номенклатурную позицию начальник отдела логистики. Утверждение заявленного
товара происходит посредством проставления напротив номенклатурной позиции
любой цифры от 1 до 9 в колонке «Утвердил Позиция» заявки на отправку. В
отсутствие начальника отдела логистики заявку на отправку утверждает менеджер отдела
логистики, а в его отсутствие директор департамента логистики.
9.
После утверждения заявленной позиции она становится в резерв.
10. Отдел
логистики вправе изменить количество и ассортимент в заявке на отправку. В
случае изменения количества и (или) ассортимента сотрудник отдела логистики
должен обязательно согласовывать с региональным менеджером или руководителем
отдела вносимые изменения и после этого заверяет заявку на отправку.
11. После
электронного подписания отделом логистики заявка отправляется на склад.
12. Если в
заявке на отправку помимо утвержденных позиций присутствует не утвержденная
позиция (отсутствует в свободной продаже или на складе), а заявку необходимо
отправить на склад, то отдел логистики обнуляет заявленное количество товара в
колонке «Кол Утв» (количество утвержденное) и отправляет заявку на склад. Если
время отправки заявки на склад не наступило, а в заявке присутствует не
утвержденная позиция, то такая заявка на склад не отправляется в ожидании
прихода заявленного товара.
13. Заверенная
электронными подписями заявка на отправку приходит в электронном виде
(программа «1С») офис менеджеру склада.
14. Офис
менеджер склада рассматривает все заявки на отправку кроме заявок ОП.
15. В
отсутствии офис менеджера склада заявки на отправку принимает ответственный
сотрудник, назначенный распоряжением начальника складского хозяйства. Об этом
начальник складского хозяйства должен информировать начальника отдела логистики
или менеджера отдела логистики.
16. После
получения заявки на отправку офис менеджер склада обязан в течение 5 минут:
-
зарегистрировать в электронном виде получение заявки на отправку;
-
распечатать заявку на отправку;
-
сообщить по телефону ответственному региональному менеджеру склада или
старшему региональному менеджеру склада о получении заявки на отправку.
17. В момент
получения ответственным менеджером склада заявки на отправку, секретарь
складского хозяйства обязан проставить в электронном виде его фамилию на
заявке, а менеджер склада должен расписаться в заявке с указанием времени и
даты ее получения.
18. Менеджер
склада после получения заявки должен выяснить у менеджера офиса ассортимент
расцветок и рисунков тканей, а так же другие вопросы возникающие при
рассмотрении заявки на отправку.
19. Далее
менеджер склада просит предоставить начальника склада №1 и (или) №2
кладовщиков для отборки товара по заявке на отправку.
Приложение Л (продолжение)
20. При
отгрузке или формировании отложки менеджер склада и кладовщик должен строго
соблюдать ассортимент по номенклатуре и количество товара указанное в заявке (количество
товара не должно превышать заявленное).
21. В случае
пожелания представительства заменить одну товарную позицию, выписанную в
заявке на другую, или выписать новый товар региональный менеджер склада должен
известить об этом регионального менеджера или руководителя отдела. Региональный
менеджер должен составить на эти новые позиции заявку на отправку и повторить
действия, указанные в этом параграфе начиная с 1-ого пункта.
22. В случае
отсутствия в свободных остатках товара необходимого представительству и при
наличии его на складе, региональный менеджер согласовывает с отделом логистики
возможность снятия с резерва данного товара и передачи его для отгрузки
представительства. Порядок снятия и передачи резерва описан в 4-ом разделе.
При получении одобрения отделом логистики региональный менеджер должен
составить на эти позиции заявку на отправку и повторить действия, указанные в
этом параграфе начиная с 1-ого пункта.
23. Заявка
на отправку становиться не действительной по истечении даты отгрузки
проставленной на заявке (правый верхний угол)!
4.
Порядок снятия и передачи резерва (кроме М/О склада).
1.
Резерв снимается автоматически по дате снятия резерва проставленной в
заявке на отправку.
2.
В случае отсутствия в свободных остатках товара необходимого клиенту и
при наличии его на складе, менеджер офиса (ОП, Региональный) согласовывает с
отделом логистики возможность снятия с резерва данного товара и передачи его
клиенту. Отдел логистики в свою очередь согласовывает возможность снятия
резерва с его владельцами.
3.
При решении передать товар из резерва, ответственный сотрудник отдела
логистики удаляет из заявки на отправку передаваемый ассортимент в случае
полного снятия или изменяет количество товара. Измененной заявке на отправку
присваивается текущая дата, ставится флажок изменено и снимается отметка склада
о приеме заявки. С этого момента старая заявка аннулируется, а измененная
становиться единственно верной. Отдел логистики информирует о снятии
резерва менеджера, под которого он снимался.
4.
Измененная заявка на отправку (с пометкой об изменении) приходит офис
менеджеру (ОП, склада).
5.
Дальнейшие действия офис менеджеров ОП и склада описаны начиная с пункта
№ 13 разделах 2 и 3 соответственно. Единственное различие в том, что
необходимо сообщать, что заявка измененная (отметка об изменении заявки в
распечатанном виде проставляется в левом верхнем углу с указанием даты и
временем изменения).
5. Отложки.
1.
При оформлении расходных складских ордеров на отложку товара на
основании заявки на отправку, группа управленческого учета склада должна
проставить дату окончания срока хранения отложки (плюс семь банковских дней к
дате составления заявки на отправку).
2.
До 9:30 директор департамента региональной сбытовой политики и начальник
ОП формируют в программе «1С» отчет о отложках с оконченным сроком хранения.
После согласования с владельцами отложек директор департамента региональной
сбытовой политики и начальник ОП до 10:30 предоставляют начальнику склада №1
списки отложек, которые необходимо поставить на приход. Отложки, не вошедшие в
список, не расформировываются.
3.
До 11:00 начальник склада №1 передает менеджерам склада списки отложек,
которые необходимо поставить на приход.
4.
На основании этих списков менеджеры склада до 16:00 обязаны вернуть
отложенный товар кладовщику. Кладовщик должен до 17:00 принять товар, составить
на него спецификацию и
Приложение Л (продолжение)
5.
передать в группу управленческого учета склада. Группа управленческого
учета склада должна в этот же день составить расходный складской ордер на
передачу товара со склада отложек на соответствующий склад.
6.
В случае не полной отгрузки клиента из отложки, менеджер склада
должен информировать об этом менеджера офиса или начальника отдела. Менеджер
офиса или начальник отдела принимает решение о расформировании остатков отложки
или о продлении даты их хранения.
7.
Если поступило сообщение от клиента менеджеру офиса об отказе
(частично или полностью) от товара находящегося в отложке. Тогда менеджер
офиса должен составить в программе «1С» заявку на расформирование отложки с
указанием товарных позиций и их количества подлежащих расформированию. Заявку
на расформирование отложки утверждает менеджер офиса или начальник отдела.
Потом заявку утверждает начальник отдела логистики. В отсутствие начальника
отдела логистики заявку на расформирование отложки утверждает менеджер отдела
логистики, а в его отсутствие директор департамента логистики. Заявку
принимает офис менеджер (ОП, склада). Далее офис менеджер ОП или склада должен
повторить действия, описанные в разделах 2 и 3 соответственно с 13 пункта и
передать заявку менеджеру склада.
8.
В случае отсутствия в свободных остатках товара необходимого клиенту
и при наличии его в отложке, менеджер офиса (ОП, Региональный)
согласовывает с отделом логистики возможность снятия с отложки (частично или
полностью) данного товара и передачи его клиенту. Отдел логистики в свою
очередь согласовывает возможность снятия отложки с его владельцами. При решении
расформировать отложку, менеджер офиса (ОП, Региональный) которому нужен этот товар,
составляет заявку на расформирование отложки. Утверждает заявку по ОП у
начальник ОП, по Департаменту региональной сбытовой политики начальник отдела.
В их отсутствие заявку на расформирование отложки утверждает директор
департамента продаж. Затем заявку утверждает начальник отдела логистики. В
отсутствие начальника отдела логистики заявку на расформирование отложки
утверждает менеджер отдела логистики, а в его отсутствие директор департамента
логистики. Заявку принимает секретарь (ОП, склада). Далее офис менеджер ОП или
склада должен повторить действия, описанные в разделах 2 и 3 соответственно с
13 пункта и передать заявку менеджеру склада.
9.
На основании этой заявки менеджер склада возвращает отложенный товар
кладовщику. Кладовщик принимает товар и составляет спецификацию. Спецификацию
кладовщик передает в группу управленческого учета склада. Группа
управленческого учета склада составляет расходный складской ордер на передачу
товара со склада отложек на соответствующий склад.
10. Менеджер
офиса, для которого расформировали отложку, формирует заявку на отправку товара
находившегося в отложке. Далее необходимо повторить действия, описанные в
данном регламенте в части заявок на отправку.
6. Порядок
передачи товара с 1 и 2 складов на М/О склад.
1.
Начальник М/О склада составляет заявку на отправку в программе «1С» на
необходимый ему оприходованный товар.
2.
Начальник ОП утверждает заявку на отправку в электронном виде. В
отсутствии начальника ОП заявку утверждает директор департамента продаж.
3.
Отдел логистики вправе изменить количество и ассортимент в заявке на
отправку. В случае изменения количества и (или) ассортимента сотрудник
отдела логистики должен согласовать с начальником ОП по телефону вносимые
изменения и после этого заверить заявку на отправку.
4.
Заверенная заявка на отправку приходит в электронном виде (программа
«1С») офис
менеджеру ОП.
5.
Далее действия повторить с пункта 13 описанного в разделе 2.
6.
Быстрая передача товара со складов №1 и №2 на МО склад возможна, если
забирать товар из «Резерва МО». Порядок такой передачи описан в разделе 7 с той
разницей, что клиент это МО склад.
Приложение Л (продолжение)
7. Обслуживание
клиентов оплачивающих товар на складах №1 и №2 за наличный расчет.
1.
Ежедневно до 9:30 часов отдел логистики формирует и утверждает заявку на
отправку на клиента «Резерв МО» (далее «Резерв МО»).
2.
Начальник ОП утверждает «Резерв МО». В отсутствие начальника ОП заявки
утверждает директор департамента продаж, а в его отсутствие директор
департамента логистики.
3.
Офис менеджер склада принимает в электронном виде «Резерв МО»
распечатывает его и передает начальникам складов №1 и №2.
4.
Ежедневно до 9:30 часов отдел логистики формирует список товаров
запрещенных к продаже из «Резерва МО». Можно отпускать товар, находящийся в
запретительном списке, если этот товар пришел на склад и в «Резерве МО» он
помечен «По приходу».
5.
При желании клиента, оплачивающего товар за наличный расчет по цене
действующего прайса, отгрузиться со склада №1 и (или) №2 менеджер склада должен
узнать есть ли этот товар и его необходимое количество в «Резерве МО» у
начальника склада №1 или №2 и свериться с запретительным списком.
6.
При наличии товара в «Резерве МО» начальник склада №1 отмечает в
распечатке «Резерва МО» какой товар, и в каком количестве собирается забрать
клиент.
7.
Менеджер склада обязан для отборки товара из «Резерва МО» заполнить
специальный бланк заявки на отправку с пометкой «резерв мо» и
передать его кладовщику.
8.
Группа учета склада при получении заявки на отправку с пометкой «резерв
мо» обязана формировать расходный складской ордер в программе «1С» с
пометкой «РЕЗЕРВ МО».
9.
Отдел логистики в течении дня осуществляет контроль за наличием товара в
«Резерве МО». Если товар, по какой либо позиции заканчивается в «Резерве МО»,
отдел логистики или увеличивает резерв или запрещает продажу этого товара, о
чем сообщает начальнику склада №1 и (или) №2.
10. Если
необходимого товара нет в «Резерве МО» и на МО складе, то оформление клиента
происходит по схеме описанной в разделе 2.
8. Важно:
1.
Менеджеры офиса обязаны правильно составлять заявки на отправку четко
заполняя все графы и следуя распоряжениям и настоящему регламенту в части
формирования заявок.
2.
Менеджеры офиса должны следить за датой снятия с резерва. В случае
необходимости перенесения даты снятия с резерва, менеджер офиса должен
сообщить отделу логистики (за день до даты снятия с резерва) дату формирования,
номер заявки на отправку и новую дату снятия с резерва.
3.
Все действия (отгрузка, отложка) с товаром производить только на
основании заверенных электронными подписями заявок на отправку товара.
4.
При работе менеджерам склада четко соблюдать количество и номенклатурные
позиции, указанные в заявке на отправку.
5.
Менеджерам склада работать только по заявкам на отправку с не
просроченной датой отгрузки проставленной в заявке в правом верхнем углу.
6.
Оформлять расходные складские ордера только на основании заверенной
заявки на отправку с указанием номера и даты формирования заявки.
7.
Менеджерам склада и офиса отдела продаж учитывать, что после оформления
расходного складского ордера (на отгрузку или отложку товара) разница между
количеством товара выписанным в заявке на отгрузку и количеством товара
списанным расходным складским ордером автоматически ставиться на приход, и в
случае необходимости отгрузки этой разницы или большего количества товара надо
составлять новую заявку на отправку.
8.
После любой операции с товаром (отгрузка со склада (отложек, 1-ого,
2-ого), формирование отложки, расформирование отложки) менеджер склада в
течение получаса обязан предоставить
Приложение Л (продолжение)
9.
спецификации, на которых обозначены дата и время передачи их группе
учета склада. Группе учета склада проводить спецификации по программе «1С» в
тот же день.
10. Не
производить изменений в складских расходных и приходных ордерах задним числом
(временем). Для внесения изменений необходимо информировать директора
департамента логистики и директора департамента управленческого учета служебной
запиской с объяснениями необходимости внесения изменений.
Приложение Л (продолжение)
Регламент
менеджера
I. Получение и изменение заявки на отправку
24. О поступлении заявки на
отправку, заверенной электронной подписью, менеджера склада информирует секретарь
склада в течение 5 минут после получения заявки.
25. Менеджер склада получает
заявку с распределением позиций по зонам склада. Секретарь проставляет дату и
время передачи заявки менеджеру склада. Менеджер склада расписывается в
получении заявки.
26. Менеджер склада после
получения заявки должен по телефону выяснить у регионального менеджера,
ответственного менеджера ОП (г. Москва), ОП (Иваново) (далее Ответственного
менеджера) ассортимент расцветок и рисунков тканей, а так же другие вопросы,
возникающие при рассмотрении заявки на отправку.
27. Далее менеджер склада
передает заявку начальнику склада, или, в его отсутствие старшему кладовщику
соответствующей зоны склада для отборки товара по заявке на отправку. Копию
заявки менеджер склада оставляет себе.
28. Менеджер склада принимает
участие только в отборке товара по ассортиментным позициям.
29. При отгрузке или формировании
отложки менеджер склада и кладовщик должны строго соблюдать ассортимент по
номенклатуре и количеству товара, указанный в заявке (количество товара не
должно превышать заявленное; разрешено округление до метража одного рулона
ткани или кипы).
30. Менеджер склада может
рекомендовать Ответственному менеджеру заменить товарную позицию, выписанную в
заявке на другую, или выписать новый товар. При получении измененной (новой)
заявки менеджер склада повторяет действия п.1-6. Отметка об изменении заявки
в распечатанном виде проставляется в левом верхнем углу с указанием даты и
временем изменения. С этого момента старая заявка аннулируется, а
измененная становится единственно верной.
31. Заявка на отправку
становиться недействительной по истечении даты отгрузки, проставленной на
заявке (правый верхний угол)!
II.
Отложки.
11. Кладовщик сообщает менеджеру
о том, что товар по заявке отобран.
12. Кладовщик в графе заявки
«Кол-во факт отпущено» проставляет количество отобранной ткани по каждой
позиции заявки. Менеджер склада сверяет количество заявленного товара с
количеством отпущенного.
13. Далее менеджер склада
организует физическое перемещение товара в зал отложек (информирует начальника
группы грузопереработки о необходимости предоставить грузчиков).
14. Кладовщик склада осуществляет
передачу товара кладовщику зала отложек, проставляя в заявке передаточные
подписи. Менеджер склада формирует в зале отложек зону отложек под конкретного
клиента, затем передает оригинал заявки в группу учета, а копию заявки (с
передаточной подписью сотрудника группы учета) оставляет себе.
15. О получении заявки на
расформирование отложки, заверенной электронной подписью, менеджера склада
информирует секретарь склада в течение 5 минут после получения заявки.
16. Секретарь проставляет дату и
время передачи заявки менеджеру склада. Менеджер склада расписывается в
получении заявки.
17. Менеджер склада передает
заявку на расформирование отложки кладовщику зала отложки, осуществлявшему
приемку товара. Кладовщик зала отложек передает товар кладовщику склада,
Приложение Л (продолжение)
18. осуществлявшему отборку
товара. Физическое перемещение товара организует менеджер склада (информирует
начальника группы грузопереработки о необходимости предоставить грузчиков).
19. Заявку с передаточными
подписями кладовщика зала отложек и кладовщика склада менеджер склада передает
в группу учета, а копию заявки (с передаточной подписью сотрудника группы
учета) оставляет себе.
20. В случае неполной
отгрузки Клиента из отложки, менеджер склада должен информировать об этом
Ответственного менеджера. При получении заявки на расформирование отложки (на
оставшийся товар) менеджер склада следует п.7-8 II ч.
21. В случае необходимости
оставить часть товара в отложке после неполной отгрузки, или передать
отложенный товар другому Клиенту, менеджер склада получает заявку на
расформирование отложки, а так же заявку на отправку и ставит на приход, а
затем списывает в отложку товар без его физического перемещения (получает передаточные подписи кладовщика зала
отложек: на заявке на расформирование «сдал», на заявке на отправку «принял»;
затем получает передаточные подписи кладовщика склада: на заявке на
расформирование отложки «принял», на заявке на отправку «сдал»).
III.
Отгрузка товара
1.
О приходе транспортного средства менеджера склада информирует диспетчер.
2.
Менеджер проверяет внутреннее состояние контейнера или автотранспортного
средства.
3.
Менеджер склада информирует начальника группы грузопереработки о
необходимости предоставить грузчиков для загрузки транспортного средства.
4.
Перед погрузкой менеджер склада созванивается с Ответственным менеджером
для определения приоритетности позиций загрузки.
5.
Менеджер склада контролирует загрузку транспортного средства по
приоритетности загрузки товарных позиций и рациональности размещения товара.
6.
О неполной загрузке машины (контейнера) менеджер склада сообщает
Ответственному менеджеру, и при получении дополнительной заявки на отправку
следует данному регламенту.
7.
Товар, который не был отложен, менеджер склада отбирает по заявке
согласно п.3-6 ч.I. данного регламента и организует загрузку товара в
транспортное средство. Кладовщик склада, после того, как товар в его
присутствии загружен в транспортное средство, передает заявку со своей
передаточной подписью менеджеру склада.
8.
После того, как транспортное средство полностью загружено, его в
присутствии кладовщика и менеджера диспетчер склада пломбирует внутренней
пломбой.
9.
Менеджер склада оформляет в группе учета сопроводительные документы
(накладные, счета-фактуры). Менеджер контролирует правильность оформления
сопроводительных документов в части количества и ассортимента товара, сверяя их
со своим пакетом заявок на отправку, затем формирует пакет сертификатов.
10. В случае
отгрузки контейнером внутренняя пломба в присутствии кладовщика и менеджера
склада снимается, пакет документов закладывается в контейнер, контейнер
пломбируется ж/д пломбой, а водитель получает у диспетчера заполненные ж/д
накладные.
11. В случае
отгрузки автотранспортом весь пакет документов менеджер склада передает
водителю. Водитель расписывается в получении в экземпляре накладных и машина
отправляется по назначению.
12. Экземпляр
накладных с подписью водителя менеджер склада передает в группу учета.
IV
Важно:
11. Все действия
(отгрузка, отложка) с товаром производить только на основании заверенных
электронными подписями заявок на отправку товара с непросроченной датой
отгрузки.
Приложение Л (продолжение)
12. При работе
менеджерам склада четко соблюдать количество и номенклатурные позиции,
указанные в заявке на отправку (разрешено округление до метража одного рулона
ткани или кипы).
13. После любой
операции с товаром (отгрузка со склада, из зала отложек, расформирование
отложки) менеджер склада в течение получаса обязан предоставить заявку группе
учета склада, проставив на ней дату и время передачи.
Приложение Л (продолжение)
Регламент
кладовщиков
I. Приемка товара
1. Кладовщик
склада по распоряжению начальника склада организует разгрузку транспортного
средства и прием поступившего товара по ассортименту своей зоны хранения.
2. При
необходимости организовать разгрузку одного транспортного средства по
ассортименту разных зон хранения начальник склада:
-
ставит на разгрузку кладовщиков соответствующих зон хранения и назначает
Ответственного кладовщика;
-
назначает Ответственного кладовщика, который производит разгрузку всего
ассортимента и затем передает оприходованный товар кладовщикам соответствующих
зон хранения.
- Документы
поставщика на поступивший товар Ответственный кладовщик получает у
диспетчера склада. Диспетчер склада проставляет в журнале регистраций
время передачи документов, Ответственный кладовщик расписывается в
получении.
- Кладовщики
обеспечивают выгрузку товара в таможенной зоне на свободное место,
выделенное начальником группы грузопереработки под разгрузку конкретного
транспортного средства. Кладовщики готовят место в соответствующих зонах
хранения для перевозки выгруженного товара.
- Диспетчер
склада в присутствии Ответственного кладовщика производит внешний осмотр
транспортного средства, проверяет наличие пломб и соответствие их оттисков
сопроводительным документам поставщика. В случае обнаруженных
несоответствий или внешнего повреждения транспортного средства с
возможностью доступа к товару или его порчи диспетчер склада составляет
соответствующий акт*. В таком случае приемка товара производится с
участием экспедитора, или, в случае его отсутствия, водителя (далее
Перевозчика).
- Диспетчер
склада вскрывает машину, Ответственный кладовщик расставляет грузчиков,
кладовщики начинают приемку товара:
-
проверяют соответствие товара маркировке кип (рулонов);
-
производят осмотр товара на наличие брака, повреждения упаковки, загрязнений,
влажности;
-
контролируют сортировку товара и его укладку на поддоны;
-
маркируют сформированные поддоны, проставляя №поддона, дату выгрузки и свои
инициалы;
- Кладовщики
составляют спецификации, проставляя в графах бланка метраж кипы (рулона)
считывая с ярлыка максимальную цифру меры.
- В случае
обнаружения брака, повреждения упаковки, загрязнений, влажности, товара с
несоответствующей маркировкой и пр., кладовщик составляет соответствующий
акт*, в котором отражаются обнаруженные недостатки и указывается точное
количество товара. Несоответствующий товар возвращается отправителю.
- По окончании
выгрузки товара из транспортного средства кладовщик проверяет соответствие
фактически поступившего товара по количеству мест и ассортименту
документам Перевозчика (поставщика).
Приложение Л (продолжение)
- В случае
несоответствия фактически выгруженного товара документам поставщика
кладовщик производит повторный пересчет товара по количеству мест в
присутствии Перевозчика. Если несоответствие подтверждается, кладовщик
отмечает недостачу по количеству мест в документах Перевозчика и
составляет соответствующий акт*.
- В случае
отсутствия расхождений кладовщик подписывает документы Перевозчика
(накладные, счета-фактуры) и получает на них печать у начальника
складского хозяйства. Копии оформленных документов передаются диспетчеру
склада, который провожает Перевозчика за территорию склада. Диспетчер
проставляет время передачи документов в журнале регистраций, кладовщик
расписывается в передаче документов.
- Кладовщик
производит калькуляцию спецификаций выгруженного товара для оформления
приемного акта. Проверяется соответствие по количеству (метражу) и
ассортименту фактически выгруженного товара документам поставщика. В
случае отсутствия расхождений кладовщик составляет приходный акт.
- В случае
обнаруженных расхождений, производится повторный пересчет спецификаций и
дополнительная проверка выгруженного товара в таможенной зоне. Если
расхождения подтвердились, кладовщик составляет соответствующий акт*
- Кладовщик
подписывает приемный акт у начальника склада, регистрирует его у
диспетчера склада и передает вместе с оригиналами документов Перевозчика в
группу учета. Ответственный сотрудник группы учета проставляет на
приходном акте время получения документов. Копию приходного акта с
подписью сотрудника группы учета кладовщик передает учетчику склада для
внесения изменений в складскую базу данных.
- После
оприходования товара кладовщик размещает его в зоне хранения по типам
тканей и рисункам.
- По распоряжению
начальника склада кладовщик производит раскиповку кип по ассортиментным
позициям. Кладовщик составляет раскиповочную ведомость и сверяет
количество с кипной картой (при наличии таковой). Раскиповочная ведомость
подается кладовщиком в группу учета для корректировки базы данных.
* Акт
несоответствия составляется в присутствии начальника склада. Акт подписывает
начальник склада. Затем кладовщик получает подпись начальника складского
хозяйства и печать. В том случае, когда акт подписывается в присутствии
Перевозчика, он так же подписывает акт и получает копию акта. Оригинал акта
передается в группу учета вместе с приемным актом.
- Кладовщик
получает заявку на отправку от начальника склада или старшего кладовщика.
- Отборку товара
по ассортиментным позициям кладовщик производит совместно с менеджером
склада.
- При отборке
товара:
-
кладовщик должен строго соблюдать ассортимент по номенклатуре и количеству
товара, указанный в заявке на отправку (количество товара не должно превышать
заявленное; разрешено округление до метража одного рулона ткани или кипы);
-
в процессе отборки проверяет соответствие товарных остатков с данными учета по
обнуляющимся позициям. При обнаружении несоответствий кладовщик оформляет
соответствующий акт;
-
производит перемещение товаров с целью их рационального размещения;
-
составляет спецификации на отобранный товар.
Приложение Л (продолжение)
- Кладовщик
калькулирует спецификации на отобранный товар, проставляет в заявке на
отправку количество фактически отпущенного товара и количество мест.
- Далее получает
разрешение на отпуск товара (подпись в соответствующей графе заявки) у
начальника склада.
- Заявка на
отправку становится недействительной по истечении даты отгрузки,
проставленной на заявке (правый верхний угол). При получении измененной
(новой) заявки старая заявка аннулируется, а измененная становится
единственно верной. Отметка об изменении заявки в распечатанном виде
проставляется в левом верхнем углу с указанием даты и временем изменения.
III.
Перемещение товара в зал отложек
- Кладовщик
сообщает менеджеру склада о том, что товар по заявке отобран.
- Физическое
перемещение товара в зал отложек организует менеджер склада. Кладовщик
склада в зале отложек передает отобранный товар по количеству мест
кладовщику зала отложек. После передачи товара кладовщик склада и
кладовщик зала отложек проставляют на заявке свои передаточные подписи.
Затем кладовщик зала отложек передает заявку менеджеру склада для передачи
в группу учета.
- При получении
от менеджера склада заявки на расформирование отложки (полное или
частичное) кладовщик зала отложек сверяет количество товара по заявке на
расформирование с количеством товара по спецификациям данной отложки, и, в
случае отсутствия расхождений кладовщик зала отложек на складе передает
товар по количеству мест кладовщику склада, осуществлявшему отборку
товара. Физическое перемещение товара на склад из зала отложек организует
менеджер склада.
- В случае
необходимости оставить часть товара в отложке после неполной отгрузки, или
передать отложенный товар другому Клиенту, кладовщик зала отложек получает
от менеджера склада заявку на расформирование отложки и заявку на
отправку. В случае отсутствия расхождений по количеству и ассортименту
товара в заявках и спецификациях, кладовщик зала отложек и кладовщик
склада проставляют на заявках свои передаточные подписи без физического
перемещения товара.
IV.
Отгрузка товара
- О приходе
транспортного средства кладовщика зала отложек информирует менеджер
склада.
- Кладовщик зала
отложек контролирует загрузку товара в транспортное средство из зала
отложек, сверяя товар по количеству мест со спецификациями и пакетом
заявок менеджера склада.
- После того,
как транспортное средство полностью загружено, оно пломбируется внутренней
пломбой диспетчером склада в присутствии кладовщика зала отложек и
менеджера склада. В случае отгрузки контейнером, менеджер склада сообщает
кладовщику зала отложек о том, что документы оформлены, временная пломба в
присутствии кладовщика зала отложек снимается, пакет документов
закладывается в контейнер и диспетчер склада пломбирует контейнер ж/д
пломбой.
- При получении
заявки на отгрузку товара в день отгрузки кладовщик склада отбирает товар
согласно данному регламенту. Загрузка отобранного товара в транспортное
средство (физическое перемещение товара организует менеджер склада)
производится в присутствии кладовщика склада. После загрузки кладовщик
склада проставляет на заявке свою передаточную подпись и передает заявку
менеджеру склада.
Приложение Л (продолжение)
- Важно:
- Кладовщик
является ответственным лицом по организации разгрузочных работ и отвечает
за соблюдение норм и правил по охране труда и технике безопасности во
время их проведения.
- Кладовщик зала
отложек при перемещении товара несет ответственность за соответствие по
количеству мест. Кладовщик склада несет ответственность за соответствие по
количеству метров.
Приложение
М
Порядок
управления
товарными запасами
ОАО
«Альянс «Русский текстиль»
1. Цели, задачи,
обоснования.
Целью данного Порядка
управления товарными запасами является определение принципов создания,
поддержания и контроля оптимального товарного запаса на складах Компании.
Основной задачей данного
Порядка является описание методики расчета нормативов товарного запаса,
учитывающей специфику снабжения, сбыта, хранения и необходимость представления
оптимального ассортимента на складах сбытовых подразделений и распределительных
центрах (РЦ) Компании.
Принятие данного Порядка
позволит:
• Планировать и
контролировать товарные запасы на всех уровнях управления как по Компании в
целом, так и на складе каждого сбытового подразделения в отдельности.
• Получать
всестороннюю информационную и аналитическую поддержку процесса пополнения и
контроля товарного запаса.
• С максимальной
достоверностью прогнозировать товарный запас на любой момент времени.
• Повысить
эффективность и корректность планирования реализации в сбытовых подразделениях.
• Заинтересовать
сбытовые подразделения в поддержании оптимального товарного запаса, а также в
борьбе с излишками и неликвидами.
• Стимулировать
сбытовые подразделения к оптимальному заказу товара, предупреждать создание
чрезмерных запасов.
• Гибко
корректировать товарный запас в связи с любыми изменениями рыночной ситуации,
сезонными всплесками и падениями, спонтанными изменениями спроса.
Приложение М (продолжение)
2. Методика
нормирования товарного запаса.
2.1. Термины
Нормативный товарный
запас – оптимальный товарный запас, включающий в себя товар на складе (в том
числе отложенный и зарезервированный), товар, находящийся в пути по направлению
на данный склад и заявленный, но не отгруженный товар в РЦ (для складов
сбытовых подразделений). Рассчитывается как план реализации, умноженный на
коэффициент товарного запаса (КТЗ), исчисляется в физическом выражении (в
единицах хранения) и/или денежном выражении (в ценах реализации, себестоимости
и т.п.). Отклонение от данного показателя характеризует фактическое состояние
товарного запаса на складе в любой момент времени.
Коэффициент товарного
запаса (КТЗ) определяет норматив товарного запаса, относительно планируемой
реализации и исчисляется в рабочих днях.
Страховой запас –
гарантийный запас на случай непредвиденного спроса или сбоя в поставках.
Ассортиментный запас –
намеренное увеличение запаса по группам, содержащим широкий ассортимент.
2.2. Основные принципы
2.2.1. Формирование
товарного запаса на каждом складе сбытового подразделения Компании
осуществляется по принципу пополнения товарного запаса до уровня нормативного.
2.2.2. Нормирование
товарного запаса осуществляется для каждого сбытового подразделения и РЦ
Компании в разрезе товарных групп планирования, включающих в себя готовую
продукцию Компании.
2.2.3. Нормативный
товарный запас может изменяться в соответствии с изменением характеристик, его
определяющих, а также корректироваться Управляющими Коммерческими и Сбытовыми
дивизионами (см. пп 2.4.6. и 2.4.7.).
2.3. Расчет показателя
нормативного товарного запаса по группе товара для каждого склада Компании
Приложение М (продолжение)
2.3.1. Использование
КТЗ позволяет гибко реагировать на изменения спроса, рыночные изменения,
сезонность и прочие факторы, влияющие на оборачиваемость товара при условии,
что перечисленные факторы учтены при планировании реализации.
2.3.2. Нормативный
КТЗ для каждого склада Компании рассчитывается на основании следующей формулы:
Норм. КТЗ
= (T+S) Х Ксп Х Касс
Где:
T – нормативный срок
транспортировки от РЦ до склада сбытового подразделения или от производителя до
РЦ в рабочих днях;
S – страховой товарный
запас на случай сбоя поставки или всплеска реализации (не более 20% срока
транспортировки, но не менее 5 рабочих дней);
Ксп – коэффициент
стабильности поставки, который определяется Коммерческим дивизионом (число в
диапазоне от 1 до 2) и характеризует стабильность наличия и доступности товара
в РЦ;
Касс – коэффициент
ассортимента характеризует товарную группу с точки зрения широты ассортимента,
т.е. количества входящих в нее номенклатурных позиций и необходимости
представления ассортимента на складе сбытового подразделения.
2.3.3. Нормативный
товарный запас на складах Компании в физическом или денежном выражении
рассчитывается как произведение КТЗ на планируемую среднедневную
реализацию в каждом анализируемом месяце.
2.3.4. Нормативный
товарный запас РЦ исчисляется как произведение КТЗ РЦ на суммарную планируемую
среднедневную реализацию Компании (по всем сбытовым подразделениям).
2.3.5. Если план
реализации по определенной товарной группе отсутствует, это означает, что
товарный запас по данной группе на данном складе должен отсутствовать, т.е.
предполагается, что данный товар не продается данным сбытовым подразделением в
силу каких-либо специфических причин.
Приложение М (продолжение)
2.4. Пополнение товарного
запаса.
2.4.1. Полный
номенклатурный список готовой продукции Компании делится на три категории:
• Основной или
базовый ассортимент – товарные позиции, подлежащие пополнению, которые должны
быть максимально представлены на складах Компании. Состав основного
ассортимента определяется совместно Коммерческими дивизионами и Блоком
стратегического маркетинга для Компании в целом и для каждого сбытового
подразделения в отдельности.
• Устаревший
ассортимент – товарные позиции, не планируемые к дальнейшему пополнению,
выводится из основного ассортимента, необходимо допродать остатки, с этой целью
остаток товара может быть дополнительно распределен между сбытовыми
подразделениями. Устаревший ассортимент и политика в отношении его сбыта и
распределения определяется Коммерческими дивизионами совместно с Блоком
стратегического маркетинга.
• Спецзаказы –
товарные позиции, заказываемые индивидуально для конкретного сбытового
подразделения и/или клиента и не подлежащие плановому пополнению. По товарным
позициям, относящимся к спецзаказам, товарный запас не рассчитывается и не
поддерживается. Перечень подобных позиций определяется Коммерческими дивизионами.
2.4.2. Для расчета
заявки на пополнение товарного запаса фактический товарный запас по каждой
группе товара сравнивается с нормативным. Если фактический товарный запас ниже
нормативного, создается заявка на пополнение запаса;
Объем
заявки по группе товара = норм. ТЗ – факт. ТЗ
Общий объем заявки не
должен превышать разницу между нормативным и фактическим товарным запасом.
2.4.3. Фактическим
товарным запасом сбытового подразделения считается весь товар в наличии на
текущий момент (в т.ч. зарезервированный и отложенный),
Приложение М (продолжение)
товар, находящийся в пути между РЦ и
сбытовым подразделением, а также уже заявленный, но неотгруженный товар в РЦ.
2.4.4. Заказ товара
по каждой товарной позиции основного ассортимента осуществляется на основании
статистики реализации и анализа ABC при помощи аналитического контура заказа
продукции в 1С.
2.4.5. Заявка в
первую очередь включает в себя товар по заявкам клиентов, далее обеспечивается
нехватка по наиболее продаваемым для данного сбытового подразделения позициям
(категории A и B). Новый товар включается в заявку на основании предложения
Блока стратегического маркетинга или Коммерческого дивизиона, если таковые
отсутствуют, то на усмотрение ответственного за заказ продукции сбытового
подразделения.
2.4.6. Если
нормативный товарный запас превышен, но, тем не менее, существует дефицит
определенных товарных позиций, возможны следующие действия:
• Сбытовым
дивизионом инициируется, а Коммерческим утверждается акция по возврату или
перераспределению неликвидного или избыточного товарного запаса. Данные акции
должны проводится при информационной поддержке Департамента логистики.
• Если проведение
подобных акций невозможно или крайне нежелательно, Сбытовым дивизионом
инициируется, а Коммерческим утверждается и доводится до сведения Департамента
логистики увеличение норматива товарного запаса для данного сбытового
подразделения с указанием срока, на который происходит данное увеличение.
• Если нехватка
товарного запаса обусловлена перевыполнением плана реализации, КТЗ сбытового
подразделения по данной группе товара временно увеличивается (только при
условии, что это не повлечет за собой дефицит товара на других складах), план
реализации на будущие периоды пересматривается в сторону увеличения.
Приложение М (продолжение)
2.4.7. С целью
обеспечения сбытовых подразделений новыми товарными позициями, позициями,
отсутствующими в ассортименте склада, или для создания резервного товарного
запаса перед началом сезона, Коммерческими дивизионами инициируются и разовые
акции по дополнительному распределению товарного запаса, при условии, что в
результате проведенной акции не будет превышен нормативный товарный запас.
3. Контроль
показателей товарных запасов
3.1. Основные показатели
состояния товарного запаса.
Основными показателями
состояния товарного запаса являются:
• отклонение
фактического товарного запаса от нормативного;
• отклонение
фактического КТЗ от нормативного (оборачиваемость);
факт КТЗ = факт ТЗ /
(факт реал за период / к-во прошедших раб. дней)
• отклонение фактической
реализации от планируемой за текущий период.
3.2. Оценка ликвидности
товара.
Оценка состояния
товарного запаса по каждой номенклатурной позиции происходит посредством
присвоения ей признака «нехватка», «излишек», «неликвид» или «норма» для
данного склада.
Подобный анализ
позволяет:
• оценить состояние
товарного запаса и его распределения не только по группе планирования в целом,
но и по каждой номенклатурной позиции;
• служит основанием
для инициирования акций по перераспределению или распродаже неликвидного товара
• может выступать
аналитическим инструментам для маркетингового анализа и оценки спроса по
регионам.
3.3. Инструментарий.
Контроль товарного запаса
на складах осуществляется посредством специализированного программного продукта
«Управление товарными запасами», который включает в себя анализ товарного
запаса по всем показателям по товарной
Приложение М (продолжение)
группе и каждой товарной позиции;
оценку ликвидности и доходности товарного запаса; возможность самостоятельного
построения запросов и отчетов по состоянию на текущую дату или в динамике, а
также построения диаграмм.
4. Дополнения.
Принятие вышеописанной
методики нормирования товарных запасов предполагает последующую детальную
регламентацию всех описанных процедур. Все регламентирующие и нормативные
документы будут являться приложениями к данному Порядку.
Приложение
Н
Данные по движению готовой ткани по
ассортиментным группам ОАО «Тейковский ХБК»
Бязь гладкокрашеная
|
2006 год
|
|
|
Остаток на начало
|
Оборот
|
Остаток на конец
|
|
|
бязь гладкокрашенная
|
Изм.
|
Сумма
|
Кол-во
|
Сумма
|
Кол-во
|
Сумма
|
Кол-во
|
|
|
|
Январь
|
|
0
|
115080,1
|
312094,64
|
1178885,4
|
312094,64
|
1293965,5
|
|
февраль
|
|
312094,64
|
1293965,5
|
277582,24
|
277582,24
|
589676,88
|
1571547,74
|
|
март
|
|
589676,88
|
1571547,74
|
120620,6
|
120620,6
|
710297,48
|
1692168,34
|
|
апрель
|
|
710297,48
|
1692168,34
|
249489,42
|
4561,6
|
959786,9
|
1696729,94
|
|
май
|
|
959786,9
|
1696729,94
|
-9243,68
|
274,4
|
950543,22
|
1697004,34
|
|
июнь
|
|
950543,22
|
1697004,34
|
-8343,29
|
0
|
942199,93
|
1697004,34
|
|
июль
|
|
942199,93
|
1697004,34
|
56883,34
|
0
|
999083,27
|
1697004,34
|
|
август
|
|
999083,27
|
1697004,34
|
47101,72
|
0
|
1046184,99
|
1697004,34
|
|
сентябрь
|
|
1046184,99
|
1697004,34
|
183489,57
|
0
|
1229674,56
|
1697004,34
|
|
октябрь
|
|
1229674,56
|
1697004,34
|
190169,22
|
0
|
1419843,78
|
1697004,34
|
|
ноябрь
|
|
1419843,78
|
1697004,34
|
300591,63
|
776
|
1720435,41
|
1697780,34
|
|
декабрь
|
|
1720435,41
|
1697780,34
|
387446,91
|
0
|
2107882,32
|
1697780,34
|
|
|
Итого 2006 год:
|
|
|
|
2107882,32
|
1582700,24
|
|
|
|
2007 год
|
|
|
Остаток на начало
|
Оборот
|
Остаток на конец
|
|
|
бязь гладкокрашенная
|
Изм.
|
Сумма
|
Кол-во
|
Сумма
|
Кол-во
|
Сумма
|
Кол-во
|
|
|
|
Январь
|
|
2013678,88
|
776
|
298248,95
|
0
|
2311927,83
|
776
|
|
февраль
|
|
2311927,83
|
776
|
154720
|
0
|
2466647,83
|
776
|
|
март
|
|
2466647,83
|
776
|
244343,22
|
0
|
2710991,05
|
776
|
|
апрель
|
|
2710991,05
|
776
|
304819,47
|
68
|
3015810,52
|
844
|
|
май
|
|
3015810,52
|
844
|
112920,52
|
0
|
3128731,04
|
844
|
|
июнь
|
|
3128731,04
|
844
|
8955,75
|
0
|
3137686,79
|
844
|
|
июль
|
|
3137686,79
|
844
|
578432,73
|
20766,7
|
3716119,52
|
21610,7
|
|
август
|
|
3716119,52
|
21610,7
|
903141,11
|
62879,3
|
4619260,63
|
84490
|
|
сентябрь
|
|
4619260,63
|
84490
|
1004776,25
|
-10616,7
|
5624036,88
|
73873,3
|
|
октябрь
|
|
5624036,88
|
73873,3
|
940052,78
|
70176,2
|
6564089,66
|
144049,5
|
|
ноябрь
|
|
6564089,66
|
144049,5
|
902788
|
-77348,3
|
7466877,66
|
66701,2
|
|
декабрь
|
|
7466877,66
|
66701,2
|
1070346,05
|
75348
|
8537223,71
|
142049,2
|
|
Итого 2007 год:
|
|
|
|
6523544,83
|
141273,2
|
|
|
|
2008 год
|
|
|
Остаток на начало
|
Оборот
|
Остаток на конец
|
|
|
бязь гладкокрашенная
|
Изм.
|
Сумма
|
Кол-во
|
Сумма
|
Кол-во
|
Сумма
|
Кол-во
|
|
|
|
Январь
|
|
-8537223,71
|
-142049,2
|
785701,97
|
-17381,5
|
-7751521,74
|
-159430,7
|
|
февраль
|
|
-7751521,74
|
-159430,7
|
1174520,05
|
6147,7
|
-6577001,69
|
-153283
|
|
март
|
|
-6577001,69
|
-153283
|
1343773,82
|
24023,7
|
-5233227,87
|
-129259,3
|
|
апрель
|
|
-5233227,87
|
-129259,3
|
210580,5
|
0
|
-5022647,37
|
-129259,3
|
|
май
|
|
-5022647,37
|
-129259,3
|
60516,31
|
4426,5
|
-4962131,06
|
-124832,8
|
|
июнь
|
|
-4962131,06
|
-124832,8
|
226351,59
|
0
|
-4735779,47
|
-124832,8
|
|
июль
|
|
-4735779,47
|
-124832,8
|
76821,85
|
0
|
-4658957,62
|
-124832,8
|
|
-4658957,62
|
-124832,8
|
589804,16
|
-7975,4
|
-4069153,46
|
-132808,2
|
|
сентябрь
|
|
-4069153,46
|
-132808,2
|
800612,8
|
-75402,3
|
-3268540,66
|
-208210,5
|
|
октябрь
|
|
-3268540,66
|
-208210,5
|
1225952,97
|
-627,6
|
-2042587,69
|
-208838,1
|
|
ноябрь
|
|
-2042587,69
|
-208838,1
|
468836,3
|
-50292,6
|
-1573751,39
|
-259130,7
|
|
декабрь
|
|
-1573751,39
|
-259130,7
|
1207732,97
|
82193,5
|
-366018,42
|
-176937,2
|
|
Итого 2008 год:
|
|
|
|
8171205,29
|
-34888
|
|
|
Приложение
Н (продолжение)
Бязь отбеленная
|
2006 год
|
|
|
Остаток на начало
|
Оборот
|
Остаток на конец
|
|
|
бязь отбеленная
|
Изм.
|
Сумма
|
Кол-во
|
Сумма
|
Кол-во
|
Сумма
|
Кол-во
|
|
|
|
|
|
|
|
|
|
|
Январь
|
|
166379,33
|
82186,2
|
240807,67
|
-257937,2
|
407187
|
-175751
|
|
февраль
|
|
407187
|
-175751
|
1502424,45
|
19748,3
|
1909611,45
|
-156002,7
|
|
март
|
|
1909611,45
|
-156002,7
|
3573420,21
|
38531,5
|
5483031,66
|
-117471,2
|
|
апрель
|
|
5483031,66
|
-117471,2
|
844656,32
|
-960,6
|
6327687,98
|
-118431,8
|
|
май
|
|
6327687,98
|
-118431,8
|
521212,87
|
0
|
6848900,85
|
-118431,8
|
|
июнь
|
|
6848900,85
|
-118431,8
|
342817,37
|
0
|
7191718,22
|
-118431,8
|
|
июль
|
|
7191718,22
|
-118431,8
|
534284,19
|
0
|
7726002,41
|
-118431,8
|
|
август
|
|
7726002,41
|
-118431,8
|
161567,84
|
0
|
7887570,25
|
-118431,8
|
|
сентябрь
|
|
7887570,25
|
-118431,8
|
559991,63
|
-39166,3
|
8447561,88
|
-157598,1
|
|
октябрь
|
|
8447561,88
|
-157598,1
|
382820,25
|
32746,6
|
8830382,13
|
-124851,5
|
|
ноябрь
|
|
8830382,13
|
-124851,5
|
411135,67
|
11608,3
|
9241517,8
|
-113243,2
|
|
декабрь
|
|
9241517,8
|
-113243,2
|
266103,54
|
0
|
9507621,34
|
-113243,2
|
|
Итого 2006 год:
|
|
|
|
9341242,01
|
-195429,4
|
|
|
|
2007 год
|
|
|
Остаток на начало
|
Оборот
|
Остаток на конец
|
|
|
бязь отбел
|
Изм.
|
Сумма
|
Кол-во
|
Сумма
|
Кол-во
|
Сумма
|
Кол-во
|
|
|
|
|
|
|
|
|
|
|
Январь
|
|
9507621,34
|
-113243,2
|
435582,64
|
0
|
9943203,98
|
-113243,2
|
|
февраль
|
|
9943203,98
|
-113243,2
|
615470,79
|
0
|
10558674,77
|
-113243,2
|
|
март
|
|
10558674,77
|
-113243,2
|
439069,51
|
-580,5
|
10997744,28
|
-113823,7
|
|
апрель
|
|
10997744,28
|
-113823,7
|
335942,27
|
580,5
|
11333686,55
|
-113243,2
|
|
май
|
|
11333686,55
|
-113243,2
|
601991,43
|
0
|
11935677,98
|
-113243,2
|
|
июнь
|
|
11935677,98
|
-113243,2
|
991942,04
|
4701,1
|
12927620,02
|
-108542,1
|
|
июль
|
|
12927620,02
|
-108542,1
|
3259176,11
|
-22858,2
|
16186796,13
|
-131400,3
|
|
август
|
|
16186796,13
|
-131400,3
|
4080799,92
|
-5138,1
|
20267596,05
|
-136538,4
|
|
сентябрь
|
|
20267596,05
|
-136538,4
|
909626,4
|
18873,1
|
21177222,45
|
-117665,3
|
|
октябрь
|
|
21177222,45
|
-117665,3
|
2731129,08
|
9824,3
|
23908351,53
|
-107841
|
|
ноябрь
|
|
23908351,53
|
-107841
|
2598101,43
|
-2028,3
|
26506452,96
|
-109869,3
|
|
декабрь
|
|
26506452,96
|
-109869,3
|
2971496,53
|
11658,2
|
29477949,49
|
-98211,1
|
|
Итого 2007 год:
|
|
|
|
19970328,15
|
15032,1
|
|
|
|
|
|
|
|
|
|
|
|
|
|
2008 год
|
|
|
Остаток на начало
|
Оборот
|
Остаток на конец
|
|
|
бязь отбел
|
Изм.
|
Сумма
|
Кол-во
|
Сумма
|
Кол-во
|
Сумма
|
Кол-во
|
|
|
|
|
|
|
|
|
|
|
Январь
|
|
29477949,49
|
-98211,1
|
2615722,78
|
-14524,3
|
32093672,27
|
-112735,4
|
|
февраль
|
|
32093672,27
|
-112735,4
|
2642604,6
|
14437,2
|
34736276,87
|
-98298,2
|
|
март
|
|
34736276,87
|
-98298,2
|
1796904,7
|
-6047,5
|
36533181,57
|
-104345,7
|
|
апрель
|
|
36533181,57
|
-104345,7
|
2178271,09
|
6335,4
|
38711452,66
|
-98010,3
|
|
май
|
|
38711452,66
|
-98010,3
|
2255564,13
|
0
|
40967016,79
|
-98010,3
|
|
июнь
|
|
40967016,79
|
-98010,3
|
1775239,51
|
-856,2
|
42742256,3
|
-98866,5
|
|
июль
|
|
42742256,3
|
-98866,5
|
1669250,53
|
-15495,1
|
44411506,83
|
-114361,6
|
|
август
|
|
44411506,83
|
-114361,6
|
1630799,67
|
-17680,7
|
46042306,5
|
-132042,3
|
|
сентябрь
|
|
46042306,5
|
-132042,3
|
2034512,81
|
19912
|
48076819,31
|
-112130,3
|
|
октябрь
|
|
48076819,31
|
-112130,3
|
1624686,42
|
-3402,4
|
49701505,73
|
-115532,7
|
|
ноябрь
|
|
49701505,73
|
-115532,7
|
1282397,97
|
-30131
|
50983903,7
|
-145663,7
|
|
декабрь
|
|
50983903,7
|
-145663,7
|
2148040,83
|
28087,4
|
53131944,53
|
-117576,3
|
|
Итого 2008 год:
|
|
|
|
23653995,04
|
-19365,2
|
|
|
|
|
|
|
|
|
|
|
|
|
|
|
Приложение
Н (продолжение)
Двунитка
|
2006 год
|
|
|
Остаток на начало
Остаток на начало
|
Оборот
|
Остаток на конец
|
|
|
двунитка
|
Изм.
|
Сумма
|
Кол-во
|
Сумма
|
Кол-во
|
Сумма
|
|
|
|
|
|
|
|
|
|
|
Январь
|
|
724,3
|
8843
|
264586,15
|
-6026,1
|
265310,45
|
2816,9
|
|
февраль
|
|
265310,45
|
2816,9
|
586783,14
|
-64873,7
|
852093,59
|
-62056,8
|
|
март
|
|
852093,59
|
-62056,8
|
694254,06
|
20559,7
|
1546347,65
|
-41497,1
|
|
апрель
|
|
1546347,65
|
-41497,1
|
225062,46
|
550
|
1771410,11
|
-40947,1
|
|
май
|
|
1771410,11
|
-40947,1
|
428861,48
|
28700
|
2200271,59
|
-12247,1
|
|
июнь
|
|
2200271,59
|
-12247,1
|
408289,1
|
29559,9
|
2608560,69
|
17312,8
|
|
июль
|
|
2608560,69
|
17312,8
|
256832,24
|
0
|
2865392,93
|
17312,8
|
|
август
|
|
2865392,93
|
17312,8
|
-827488,54
|
0
|
2037904,39
|
17312,8
|
|
сентябрь
|
|
2037904,39
|
17312,8
|
287968,71
|
0
|
2325873,1
|
17312,8
|
|
октябрь
|
|
2325873,1
|
17312,8
|
262397,67
|
550
|
2588270,77
|
17862,8
|
|
ноябрь
|
|
2588270,77
|
17862,8
|
319315,96
|
-18265,3
|
2907586,73
|
-402,5
|
|
декабрь
|
|
2907586,73
|
-402,5
|
381889,39
|
11515,3
|
3289476,12
|
11112,8
|
|
Итого
2006 год:
|
|
|
|
3288751,82
|
2269,8
|
|
|
|
2007 год
|
|
|
Остаток на
начало
Остаток на начало
|
Оборот
|
Остаток на конец
|
|
|
двунитка
|
Изм.
|
Сумма
|
Кол-во
|
Сумма
|
Кол-во
|
Сумма
|
Кол-во
|
|
|
|
|
|
|
|
|
|
|
Январь
|
|
3289476,12
|
11112,8
|
258575,62
|
6750
|
3548051,74
|
17862,8
|
|
февраль
|
|
3548051,74
|
17862,8
|
336831,87
|
-11408,6
|
3884883,61
|
6454,2
|
|
март
|
|
3884883,61
|
6454,2
|
333648,55
|
11408,6
|
4218532,16
|
17862,8
|
|
апрель
|
|
4218532,16
|
17862,8
|
301647,56
|
0
|
4520179,72
|
17862,8
|
|
май
|
|
4520179,72
|
17862,8
|
197440,74
|
0
|
4717620,46
|
17862,8
|
|
июнь
|
|
4717620,46
|
17862,8
|
91866,89
|
0
|
4809487,35
|
17862,8
|
|
июль
|
|
4809487,35
|
17862,8
|
1517224,1
|
0
|
6326711,45
|
17862,8
|
|
август
|
|
6326711,45
|
17862,8
|
1743931,16
|
0
|
8070642,61
|
17862,8
|
|
сентябрь
|
|
8070642,61
|
17862,8
|
1713055,01
|
-300
|
9783697,62
|
17562,8
|
|
октябрь
|
|
9783697,62
|
17562,8
|
444934,03
|
-14009,5
|
10228631,65
|
3553,3
|
|
ноябрь
|
|
10228631,65
|
3553,3
|
938678,34
|
-5755,4
|
11167309,99
|
-2202,1
|
|
декабрь
|
|
11167309,99
|
-2202,1
|
-8442949,66
|
-284422,3
|
2724360,33
|
-286624,4
|
|
Итого
2007 год:
|
|
|
|
-565115,79
|
-297737,2
|
|
|
|
|
|
|
|
|
|
|
|
|
|
2008 год
|
|
|
|
|
|
Остаток на начало
|
Оборот
|
Остаток на конец
|
|
|
двунитка
|
Изм.
|
Сумма
|
Кол-во
|
Сумма
|
Кол-во
|
Сумма
|
Кол-во
|
|
|
|
|
|
|
|
|
|
|
Январь
|
|
2724360,33
|
-286624,4
|
1018715,7
|
469,8
|
3743076,03
|
-286154,6
|
|
февраль
|
|
3743076,03
|
-286154,6
|
1349318,38
|
0
|
5092394,41
|
-286154,6
|
|
март
|
|
5092394,41
|
-286154,6
|
528206,21
|
530,2
|
5620600,62
|
-285624,4
|
|
апрель
|
|
5620600,62
|
-285624,4
|
889978,02
|
0
|
6510578,64
|
-285624,4
|
|
май
|
|
6510578,64
|
-285624,4
|
1019257,57
|
-7500
|
7529836,21
|
-293124,4
|
|
июнь
|
|
7529836,21
|
-293124,4
|
590251,32
|
-1100
|
8120087,53
|
-294224,4
|
|
июль
|
|
8120087,53
|
-294224,4
|
1010448,55
|
-16866,7
|
9130536,08
|
-311091,1
|
|
август
|
|
9130536,08
|
-311091,1
|
1239164,99
|
-26436,6
|
10369701,07
|
-337527,7
|
|
сентябрь
|
|
10369701,07
|
-337527,7
|
361369,18
|
-33489,3
|
10731070,25
|
-371017
|
|
октябрь
|
|
10731070,25
|
-371017
|
1332922,74
|
11052,1
|
12063992,99
|
-359964,9
|
|
ноябрь
|
|
12063992,99
|
-359964,9
|
700766,34
|
6811,9
|
12764759,33
|
-353153
|
|
декабрь
|
|
12764759,33
|
-353153
|
20305,88
|
2000
|
12785065,21
|
-351153
|
|
Итого
2008 год:
|
|
|
|
10060704,88
|
-64528,6
|
|
|
|
|
|
|
|
|
|
|
|
|
|
Приложение
Н (продолжение)
Диагональ
|
2006 год
|
|
|
Остаток на начало
Остаток на начало
|
Оборот
|
Остаток на конец
|
|
|
диагональ
|
Изм.
|
Сумма
|
Кол-во
|
Сумма
|
Кол-во
|
Сумма
|
Кол-во
|
|
|
|
|
|
|
|
|
|
|
Январь
|
|
228455,01
|
24090,9
|
249886,66
|
-31004,5
|
478341,67
|
-6913,6
|
|
февраль
|
|
478341,67
|
-6913,6
|
996174,03
|
31995,4
|
1474515,7
|
25081,8
|
|
март
|
|
1474515,7
|
25081,8
|
559752,79
|
10884,1
|
2034268,49
|
35965,9
|
|
апрель
|
|
2034268,49
|
35965,9
|
450304,67
|
-4784,1
|
2484573,16
|
31181,8
|
|
май
|
|
2484573,16
|
31181,8
|
-1304072,4
|
3400
|
1180500,79
|
34581,8
|
|
июнь
|
|
1180500,79
|
34581,8
|
555267,7
|
11950
|
1735768,49
|
46531,8
|
|
июль
|
|
1735768,49
|
46531,8
|
222209,73
|
-4400
|
1957978,22
|
42131,8
|
|
1957978,22
|
42131,8
|
-857694,87
|
6050
|
1100283,35
|
48181,8
|
|
сентябрь
|
|
1100283,35
|
48181,8
|
-303978,52
|
-17072,8
|
796304,83
|
31109
|
|
октябрь
|
|
796304,83
|
31109
|
465849,13
|
16263,9
|
1262153,96
|
47372,9
|
|
ноябрь
|
|
1262153,96
|
47372,9
|
-8297,28
|
-5175
|
1253856,68
|
42197,9
|
|
декабрь
|
|
1253856,68
|
42197,9
|
169499,99
|
7660,3
|
1423356,67
|
49858,2
|
|
Итого
2006 год:
|
|
|
|
1194901,66
|
25767,3
|
|
|
|
2007 год
|
|
|
|
Остаток на начало
|
Оборот
|
Остаток на конец
|
|
|
диагональ
|
Изм.
|
Сумма
|
Кол-во
|
Сумма
|
Кол-во
|
Сумма
|
Кол-во
|
|
|
|
|
|
|
|
|
|
|
Январь
|
|
1423356,67
|
49858,2
|
36859,41
|
-2500
|
1460216,08
|
47358,2
|
|
февраль
|
|
1460216,08
|
47358,2
|
-185160,82
|
-12516
|
1275055,26
|
34842,2
|
|
март
|
|
1275055,26
|
34842,2
|
-86824,76
|
-329,2
|
1188230,5
|
34513
|
|
апрель
|
|
1188230,5
|
34513
|
-570773,36
|
-33433,6
|
617457,14
|
1079,4
|
|
май
|
|
617457,14
|
1079,4
|
788346,61
|
48778,8
|
1405803,75
|
49858,2
|
|
июнь
|
|
1405803,75
|
49858,2
|
252963,76
|
0
|
1658767,51
|
49858,2
|
|
июль
|
|
1658767,51
|
49858,2
|
794529,66
|
-645,2
|
2453297,17
|
49213
|
|
август
|
|
2453297,17
|
49213
|
561138,51
|
-20254,8
|
3014435,68
|
28958,2
|
|
сентябрь
|
|
3014435,68
|
28958,2
|
802192,18
|
-3177,5
|
3816627,86
|
25780,7
|
|
октябрь
|
|
3816627,86
|
25780,7
|
643183,31
|
-6024,6
|
4459811,17
|
19756,1
|
|
ноябрь
|
|
4459811,17
|
19756,1
|
769281,7
|
30102,1
|
5229092,87
|
49858,2
|
|
декабрь
|
|
5229092,87
|
49858,2
|
280508,84
|
-12223,3
|
5509601,71
|
37634,9
|
|
Итого
2007 год:
|
|
|
|
4086245,04
|
-12223,3
|
|
|
|
|
|
|
|
|
|
|
|
|
|
2008 год
|
|
|
|
|
|
Остаток на начало
|
Оборот
|
Остаток на конец
|
|
|
диагональ
|
Изм.
|
Сумма
|
Кол-во
|
Сумма
|
Кол-во
|
Сумма
|
Кол-во
|
|
|
|
|
|
|
|
|
|
|
Январь
|
|
5509601,71
|
37634,9
|
81733,29
|
5923,3
|
5591335
|
43558,2
|
|
февраль
|
|
5591335
|
43558,2
|
48420,34
|
3550
|
5639755,34
|
47108,2
|
|
март
|
|
5639755,34
|
47108,2
|
-221383,65
|
-16412,9
|
5418371,69
|
30695,3
|
|
апрель
|
|
5418371,69
|
30695,3
|
-47256,3
|
-21571,9
|
5371115,39
|
9123,4
|
|
май
|
|
5371115,39
|
9123,4
|
930887,31
|
2124,8
|
6302002,7
|
11248,2
|
|
июнь
|
|
6302002,7
|
11248,2
|
358791,88
|
-3882,9
|
6660794,58
|
7365,3
|
|
июль
|
|
6660794,58
|
7365,3
|
657994,64
|
4598,7
|
7318789,22
|
11964
|
|
август
|
|
7318789,22
|
11964
|
416731,4
|
-11706,6
|
7735520,62
|
257,4
|
|
сентябрь
|
|
7735520,62
|
257,4
|
0
|
-27840,9
|
7735520,62
|
-27583,5
|
|
октябрь
|
|
7735520,62
|
-27583,5
|
0
|
-14986,2
|
7735520,62
|
-42569,7
|
|
ноябрь
|
|
7735520,62
|
-42569,7
|
16014,91
|
-578,3
|
7751535,53
|
-43148
|
|
декабрь
|
|
7751535,53
|
-43148
|
68243
|
6398,2
|
7819778,53
|
-36749,8
|
|
Итого
2008 год:
|
|
|
|
2310176,82
|
-74384,7
|
|
|
Приложение
Н (продолжение)
Полотенечная ткань отбеленная
|
2006 год
|
|
|
|
Остаток на начало
|
Оборот
|
Остаток на конец
|
|
|
Полотенечная
ткань отб.
|
Изм.
|
Сумма
|
Кол-во
|
Сумма
|
Кол-во
|
Сумма
|
Кол-во
|
|
|
|
Январь
|
|
38872,49
|
54492,5
|
935711,35
|
-77532,1
|
974583,84
|
-23039,6
|
|
февраль
|
|
974583,84
|
-23039,6
|
1470817,96
|
-18297
|
2445401,8
|
-41336,6
|
|
март
|
|
2445401,8
|
-41336,6
|
1829979,46
|
59128
|
4275381,26
|
17791,4
|
|
апрель
|
|
4275381,26
|
17791,4
|
1668765,38
|
77408,3
|
5944146,64
|
95199,7
|
|
май
|
|
5944146,64
|
95199,7
|
1775468,58
|
-15341,3
|
7719615,22
|
79858,4
|
|
июнь
|
|
7719615,22
|
79858,4
|
1490137,24
|
-1615088,9
|
9209752,46
|
-1535230,5
|
|
июль
|
|
9209752,46
|
-1535230,5
|
457316,88
|
-4610,1
|
9667069,34
|
-1539840,6
|
|
август
|
|
9667069,34
|
-1539840,6
|
-3417389,94
|
-17390,3
|
6249679,4
|
-1557230,9
|
|
сентябрь
|
|
6249679,4
|
-1557230,9
|
226956,72
|
-4558,8
|
6476636,12
|
-1561789,7
|
|
октябрь
|
|
6476636,12
|
-1561789,7
|
524954,78
|
3151
|
7001590,9
|
-1558638,7
|
|
ноябрь
|
|
7001590,9
|
-1558638,7
|
618025,44
|
16082,5
|
7619616,34
|
-1542556,2
|
|
декабрь
|
|
7619616,34
|
-1542556,2
|
849826,07
|
-1174,1
|
8469442,41
|
-1543730,3
|
|
Итого
2006 год:
|
|
|
|
8430569,92
|
-1598222,8
|
|
|
|
|
|
|
|
|
|
|
|
|
|
2007 год
|
|
|
|
|
|
Остаток на начало
|
Оборот
|
Остаток на конец
|
|
|
Полотенечная
ткань отб.
|
Изм.
|
Сумма
|
Кол-во
|
Сумма
|
Кол-во
|
Сумма
|
Кол-во
|
|
|
|
|
|
|
|
|
|
|
Январь
|
|
8469442,41
|
498912,33
|
5847
|
8968354,74
|
-1537883,3
|
|
февраль
|
|
8968354,74
|
-1537883,3
|
1204311,74
|
-41515,8
|
10172666,48
|
-1579399,1
|
|
март
|
|
10172666,48
|
-1579399,1
|
1183813,87
|
-67010,8
|
11356480,35
|
-1646409,9
|
|
апрель
|
|
11356480,35
|
-1646409,9
|
1084229,16
|
-59777,6
|
12440709,51
|
-1706187,5
|
|
май
|
|
12440709,51
|
-1706187,5
|
943883,1
|
15233,2
|
13384592,61
|
-1690954,3
|
|
июнь
|
|
13384592,61
|
-1690954,3
|
538315,99
|
-28235
|
13922908,6
|
-1719189,3
|
|
июль
|
|
13922908,6
|
-1719189,3
|
3637824,2
|
186071,4
|
17560732,8
|
-1533117,9
|
|
август
|
|
17560732,8
|
-1533117,9
|
2949424,89
|
9858,7
|
20510157,69
|
-1523259,2
|
|
сентябрь
|
|
20510157,69
|
-1523259,2
|
4343300,6
|
-65455,9
|
24853458,29
|
-1588715,1
|
|
октябрь
|
|
24853458,29
|
-1588715,1
|
4747773,18
|
12056,5
|
29601231,47
|
-1576658,6
|
|
ноябрь
|
|
29601231,47
|
-1576658,6
|
4573901,68
|
-7598,5
|
34175133,15
|
-1584257,1
|
|
декабрь
|
|
34175133,15
|
-1584257,1
|
-18009081,87
|
-1013350,3
|
16166051,28
|
-2597607,4
|
|
Итого
2007 год:
|
|
|
|
7696608,87
|
-1053877,1
|
|
|
|
|
|
|
|
|
|
|
|
|
|
2008 год
|
|
|
|
|
|
Остаток на начало
|
Оборот
|
Остаток на конец
|
|
|
Полотенечная
ткань отб.
|
Изм.
|
Сумма
|
Кол-во
|
Сумма
|
Кол-во
|
Сумма
|
Кол-во
|
|
|
|
|
|
|
|
|
|
|
Январь
|
|
16166051,28
|
-2597607,4
|
4035147,67
|
-37759
|
12130903,61
|
-2559848,4
|
|
февраль
|
|
12130903,61
|
-2559848,4
|
5688671,73
|
-34284,8
|
6442231,88
|
-2525563,6
|
|
март
|
|
6442231,88
|
-2525563,6
|
5138719,73
|
90328,4
|
1303512,15
|
-2615892
|
|
апрель
|
|
1303512,15
|
-2615892
|
3926201,42
|
23315,7
|
-2622689,27
|
-2639207,7
|
|
май
|
|
-2622689,27
|
-2639207,7
|
2820981,82
|
-2755,7
|
-5443671,09
|
-2636452
|
|
июнь
|
|
-5443671,09
|
-2636452
|
2011070,9
|
0
|
-7454741,99
|
-2636452
|
|
июль
|
|
-7454741,99
|
-2636452
|
2430046,74
|
-3689,1
|
-9884788,73
|
-2632762,9
|
|
август
|
|
-9884788,73
|
-2632762,9
|
3641071,38
|
-938,1
|
-13525860,11
|
-2631824,8
|
|
сентябрь
|
|
-13525860,11
|
-2631824,8
|
3837156,7
|
-9463,6
|
-17363016,81
|
-2622361,2
|
|
октябрь
|
|
-17363016,81
|
-2622361,2
|
6034965,58
|
3277
|
-23397982,39
|
-2625638,2
|
|
ноябрь
|
|
-23397982,39
|
-2625638,2
|
5521681,88
|
-102849,6
|
-28919664,27
|
-2522788,6
|
|
декабрь
|
|
-28919664,27
|
-2522788,6
|
3122505,53
|
65265,9
|
-32042169,8
|
-2588054,5
|
|
Итого
2008 год:
|
|
|
|
48208221,08
|
-9552,9
|
|
|
Приложение
Н (продолжение)
Ситец
|
2006 год
|
|
|
|
|
|
Остаток на начало
|
Оборот
|
Остаток на конец
|
|
|
ситец
|
Изм.
|
Сумма
|
Кол-во
|
Сумма
|
Кол-во
|
Сумма
|
Кол-во
|
|
|
|
|
|
|
|
|
|
|
Январь
|
|
39368,03
|
11718,6
|
-106407,85
|
0
|
-67039,82
|
11718,6
|
|
февраль
|
|
-67039,82
|
11718,6
|
448154,97
|
22021,8
|
381115,15
|
33740,4
|
|
март
|
|
381115,15
|
33740,4
|
789106,07
|
0
|
1170221,22
|
33740,4
|
|
апрель
|
|
1170221,22
|
33740,4
|
1569068,71
|
0
|
2739289,93
|
33740,4
|
|
май
|
|
2739289,93
|
33740,4
|
1572323,21
|
1422,6
|
4311613,14
|
35163
|
|
июнь
|
|
4311613,14
|
35163
|
1848019,56
|
0
|
6159632,7
|
35163
|
|
июль
|
|
6159632,7
|
35163
|
1057461,03
|
0
|
7217093,73
|
35163
|
|
август
|
|
7217093,73
|
35163
|
836160,61
|
0
|
8053254,34
|
35163
|
|
сентябрь
|
|
8053254,34
|
35163
|
952488,87
|
0
|
9005743,21
|
35163
|
|
октябрь
|
|
9005743,21
|
35163
|
568121,22
|
9857,8
|
9573864,43
|
45020,8
|
|
ноябрь
|
|
9573864,43
|
45020,8
|
684260,16
|
-1400
|
10258124,59
|
43620,8
|
|
декабрь
|
|
10258124,59
|
43620,8
|
326930,76
|
1400
|
10585055,35
|
45020,8
|
|
Итого
2006 год:
|
|
|
|
10545687,32
|
33302,2
|
|
|
|
|
|
|
|
|
|
|
|
|
|
2007 год
|
|
|
|
|
|
Остаток на начало
|
Оборот
|
Остаток на конец
|
|
|
ситец
|
Изм.
|
Сумма
|
Кол-во
|
Сумма
|
Кол-во
|
Сумма
|
Кол-во
|
|
|
|
|
|
|
|
|
|
|
Январь
|
|
10585055,35
|
45020,8
|
300476,56
|
0
|
10885531,91
|
45020,8
|
|
февраль
|
|
10885531,91
|
45020,8
|
408884,35
|
-59810,8
|
11294416,26
|
-14790
|
|
март
|
|
11294416,26
|
-14790
|
359441,42
|
21586,4
|
11653857,68
|
6796,4
|
|
апрель
|
|
11653857,68
|
6796,4
|
1435581,82
|
-10673,6
|
13089439,5
|
-3877,2
|
|
май
|
|
13089439,5
|
-3877,2
|
-4656943,79
|
-1304884
|
8432495,71
|
-1308761,2
|
|
июнь
|
|
8432495,71
|
-1308761,2
|
3098307,29
|
340312,8
|
11530803
|
-968448,4
|
|
июль
|
|
11530803
|
-968448,4
|
6583522,09
|
1014226,2
|
18114325,09
|
45777,8
|
|
август
|
|
18114325,09
|
45777,8
|
2401183,06
|
501,4
|
46279,2
|
|
сентябрь
|
|
20515508,15
|
46279,2
|
745490,55
|
185,7
|
21260998,7
|
46464,9
|
|
октябрь
|
|
21260998,7
|
46464,9
|
-2478428,57
|
-801521,18
|
18782570,13
|
-755056,28
|
|
ноябрь
|
|
18782570,13
|
-755056,28
|
7194235,24
|
-211,7
|
25976805,37
|
-755267,98
|
|
декабрь
|
|
25976805,37
|
-755267,98
|
7218397,46
|
-2900,2
|
33195202,83
|
-758168,18
|
|
Итого
2007 год:
|
|
|
|
22610147,48
|
-803188,98
|
|
|
|
|
|
|
|
|
|
|
|
|
|
2008 год
|
|
|
|
|
|
Остаток на начало
|
Оборот
|
Остаток на конец
|
|
|
ситец
|
Изм.
|
Сумма
|
Кол-во
|
Сумма
|
Кол-во
|
Сумма
|
Кол-во
|
|
|
|
|
|
|
|
|
|
|
Январь
|
|
33195202,83
|
-758168,18
|
7179108,41
|
-300407,4
|
40374311,24
|
-1058575,58
|
|
февраль
|
|
40374311,24
|
-1058575,58
|
7424595,99
|
-156676,4
|
47798907,23
|
-1215251,98
|
|
март
|
|
47798907,23
|
-1215251,98
|
4241666,95
|
95129,5
|
52040574,18
|
-1120122,48
|
|
апрель
|
|
52040574,18
|
-1120122,48
|
2404891,53
|
-76911,7
|
54445465,71
|
-1197034,18
|
|
май
|
|
54445465,71
|
-1197034,18
|
775530,27
|
20619,2
|
55220995,98
|
-1176414,98
|
|
июнь
|
|
55220995,98
|
-1176414,98
|
1900823,13
|
0
|
57121819,11
|
-1176414,98
|
|
июль
|
|
57121819,11
|
-1176414,98
|
7878750,57
|
186758,1
|
65000569,68
|
-989656,88
|
|
август
|
|
65000569,68
|
-989656,88
|
5802279,82
|
34796,8
|
70802849,5
|
-954860,08
|
|
сентябрь
|
|
70802849,5
|
-954860,08
|
4498327,64
|
-94443,6
|
75301177,14
|
-1049303,68
|
|
октябрь
|
|
75301177,14
|
-1049303,68
|
5227145,52
|
-12849,6
|
80528322,66
|
-1062153,28
|
|
ноябрь
|
|
80528322,66
|
-1062153,28
|
2716733,62
|
66792,6
|
83245056,28
|
-995360,68
|
|
декабрь
|
|
83245056,28
|
-995360,68
|
697153,44
|
48684,5
|
83942209,72
|
-946676,18
|
|
Итого
2008 год:
|
|
|
|
50747006,89
|
-188508
|
|
|
Приложение
Н (продолжение)
Тик наволочный
|
2006 год
|
|
|
|
|
|
Остаток на начало
|
Оборот
|
Остаток на конец
|
|
|
тик
наволочный
|
Изм.
|
Сумма
|
Кол-во
|
Сумма
|
Кол-во
|
Сумма
|
Кол-во
|
|
|
|
|
|
|
|
|
|
|
Январь
|
|
287175,83
|
52840,4
|
215933,57
|
-159
|
503109,4
|
52681,4
|
|
февраль
|
|
503109,4
|
52681,4
|
152371,75
|
-4398,2
|
655481,15
|
48283,2
|
|
март
|
|
655481,15
|
48283,2
|
225971,62
|
6200
|
881452,77
|
54483,2
|
|
апрель
|
|
881452,77
|
54483,2
|
174088,41
|
7434,5
|
1055541,18
|
61917,7
|
|
май
|
|
1055541,18
|
61917,7
|
157121,12
|
-32092,7
|
1212662,3
|
29825
|
|
июнь
|
|
1212662,3
|
29825
|
-204119,05
|
37667,2
|
1008543,25
|
67492,2
|
|
июль
|
|
1008543,25
|
67492,2
|
441783,68
|
-23114,1
|
1450326,93
|
44378,1
|
|
август
|
|
1450326,93
|
44378,1
|
312673,98
|
950,6
|
1763000,91
|
45328,7
|
|
сентябрь
|
|
1763000,91
|
45328,7
|
-15561,14
|
7060,8
|
1747439,77
|
52389,5
|
|
октябрь
|
|
1747439,77
|
52389,5
|
118367,91
|
-23806,1
|
1865807,68
|
28583,4
|
|
ноябрь
|
|
1865807,68
|
28583,4
|
33069,68
|
5875,5
|
1898877,36
|
34458,9
|
|
декабрь
|
|
1898877,36
|
34458,9
|
55102,1
|
370792,26
|
1953979,46
|
405251,16
|
|
Итого
2006 год:
|
|
|
|
1666803,63
|
352410,76
|
|
|
|
|
|
|
|
|
|
|
|
|
|
2007 год
|
|
|
|
|
|
Остаток на начало
|
Оборот
|
Остаток на конец
|
|
|
тик
наволочный
|
Изм.
|
Сумма
|
Кол-во
|
Сумма
|
Кол-во
|
Сумма
|
Кол-во
|
|
|
|
|
|
|
|
|
|
|
Январь
|
|
1953979,46
|
405251,16
|
214857,98
|
-4612
|
2168837,44
|
400639,16
|
|
февраль
|
|
2168837,44
|
400639,16
|
-96055,93
|
-38102,9
|
2072781,51
|
362536,26
|
|
март
|
|
2072781,51
|
362536,26
|
225502,48
|
23379,7
|
2298283,99
|
385915,96
|
|
апрель
|
|
2298283,99
|
385915,96
|
494261,88
|
4738,6
|
2792545,87
|
390654,56
|
|
май
|
|
2792545,87
|
390654,56
|
330808,24
|
-4504,6
|
3123354,11
|
386149,96
|
|
июнь
|
|
3123354,11
|
386149,96
|
-9504377,56
|
-369990,5
|
-6381023,45
|
16159,46
|
|
июль
|
|
-6381023,45
|
16159,46
|
11599020,63
|
375982,2
|
5217997,18
|
392141,66
|
|
август
|
|
5217997,18
|
392141,66
|
1553843,74
|
3393,4
|
6771840,92
|
395535,06
|
|
сентябрь
|
|
6771840,92
|
395535,06
|
-15175411,7
|
-594998,8
|
-8403570,78
|
-199463,74
|
|
октябрь
|
|
-8403570,78
|
-199463,74
|
988908,84
|
-3633,4
|
-7414661,94
|
-203097,14
|
|
ноябрь
|
|
-7414661,94
|
-203097,14
|
1263615,58
|
29886
|
-6151046,36
|
-173211,14
|
|
декабрь
|
|
-6151046,36
|
-173211,14
|
1214067,66
|
49650
|
-4936978,7
|
-123561,14
|
|
Итого
2007 год:
|
|
|
|
-6890958,16
|
-528812,3
|
|
|
|
|
|
|
|
|
|
|
|
|
|
2008 год
|
|
|
|
|
|
Остаток на начало
|
Оборот
|
Остаток на конец
|
|
|
тик
наволочный
|
Изм.
|
Сумма
|
Кол-во
|
Сумма
|
Кол-во
|
Сумма
|
Кол-во
|
|
|
|
|
|
|
|
|
|
|
Январь
|
|
-4936978,7
|
-123561,14
|
529752,46
|
-47210,7
|
-4407226,24
|
-170771,84
|
|
-4407226,24
|
-170771,84
|
981460,52
|
47950,8
|
-3425765,72
|
-122821,04
|
|
март
|
|
-3425765,72
|
-122821,04
|
571709,19
|
0
|
-2854056,53
|
-122821,04
|
|
апрель
|
|
-2854056,53
|
-122821,04
|
733720,9
|
0
|
-2120335,63
|
-122821,04
|
|
май
|
|
-2120335,63
|
-122821,04
|
784572,54
|
-12987,8
|
-1335763,09
|
-135808,84
|
|
июнь
|
|
-1335763,09
|
-135808,84
|
1010205,76
|
7912,7
|
-325557,33
|
-127896,14
|
|
июль
|
|
-325557,33
|
-127896,14
|
10269288,26
|
333321
|
9943730,93
|
205424,86
|
|
август
|
|
9943730,93
|
205424,86
|
616971,59
|
8883,6
|
10560702,52
|
214308,46
|
|
сентябрь
|
|
10560702,52
|
214308,46
|
662078,63
|
2584
|
11222781,15
|
216892,46
|
|
октябрь
|
|
11222781,15
|
216892,46
|
1302300,95
|
-1711,3
|
12525082,1
|
215181,16
|
|
ноябрь
|
|
12525082,1
|
215181,16
|
477376,41
|
1279,4
|
13002458,51
|
216460,56
|
|
декабрь
|
|
13002458,51
|
216460,56
|
420563,76
|
1455,2
|
13423022,27
|
217915,76
|
|
Итого
2008 год:
|
|
|
|
18360000,97
|
341476,9
|
|
|
Приложение
Н (продолжение)
Фланель
|
2006 год
|
|
|
|
|
|
Остаток на начало
|
Оборот
|
Остаток на конец
|
|
|
фланель
|
Изм.
|
Сумма
|
Кол-во
|
Сумма
|
Кол-во
|
Сумма
|
Кол-во
|
|
|
|
|
|
|
|
|
|
|
Январь
|
|
0
|
6336,7
|
63192,56
|
5574,7
|
63192,56
|
11911,4
|
|
февраль
|
|
63192,56
|
11911,4
|
157414,97
|
762
|
220607,53
|
12673,4
|
|
март
|
|
220607,53
|
12673,4
|
185206,08
|
-1648,4
|
405813,61
|
11025
|
|
апрель
|
|
405813,61
|
11025
|
157372,97
|
1648,4
|
563186,58
|
12673,4
|
|
май
|
|
563186,58
|
12673,4
|
39159,12
|
0
|
602345,7
|
12673,4
|
|
июнь
|
|
602345,7
|
12673,4
|
249445,16
|
-2714,4
|
851790,86
|
9959
|
|
июль
|
|
851790,86
|
9959
|
51077,55
|
2714,4
|
902868,41
|
12673,4
|
|
август
|
|
902868,41
|
12673,4
|
-596929,5
|
0
|
305938,91
|
12673,4
|
|
сентябрь
|
|
305938,91
|
12673,4
|
67768,51
|
0
|
373707,42
|
12673,4
|
|
октябрь
|
|
373707,42
|
12673,4
|
52088,12
|
160
|
425795,54
|
12833,4
|
|
ноябрь
|
|
425795,54
|
12833,4
|
47743,96
|
120
|
473539,5
|
12953,4
|
|
декабрь
|
|
473539,5
|
12953,4
|
-95134,93
|
-8424,4
|
378404,57
|
4529
|
|
Итого
2006 год:
|
|
|
|
378404,57
|
-1807,7
|
|
|
|
|
|
|
|
|
|
|
|
|
|
2007 год
|
|
|
|
|
|
Остаток на начало
|
Оборот
|
Остаток на конец
|
|
|
фланель
|
Изм.
|
Сумма
|
Кол-во
|
Сумма
|
Кол-во
|
Сумма
|
Кол-во
|
|
|
|
|
|
|
|
|
|
|
Январь
|
|
378404,57
|
4529
|
53711,2
|
0
|
432115,77
|
4529
|
|
февраль
|
|
432115,77
|
4529
|
53711,2
|
0
|
485826,97
|
4529
|
|
Март
|
|
485826,97
|
4529
|
65561,38
|
-493,2
|
551388,35
|
4035,8
|
|
апрель
|
|
551388,35
|
4035,8
|
29547,71
|
493,2
|
580936,06
|
4529
|
|
май
|
|
580936,06
|
4529
|
35861,43
|
0
|
616797,49
|
4529
|
|
июнь
|
|
616797,49
|
4529
|
11188,59
|
0
|
627986,08
|
4529
|
|
июль
|
|
627986,08
|
4529
|
264192,21
|
0
|
892178,29
|
4529
|
|
август
|
|
892178,29
|
4529
|
163245,09
|
0
|
1055423,38
|
4529
|
|
сентябрь
|
|
1055423,38
|
4529
|
156107,54
|
0
|
1211530,92
|
4528,8
|
|
октябрь
|
|
1211530,92
|
4528,8
|
287648,51
|
0
|
1499179,43
|
4528,8
|
|
ноябрь
|
|
1499179,43
|
4528,8
|
594091,29
|
0
|
2093270,72
|
4528,8
|
|
декабрь
|
|
2093270,72
|
4528,8
|
437121,67
|
-19372,1
|
2530392,39
|
-14843,3
|
|
Итого
2007 год:
|
|
|
|
2151987,82
|
-19372,3
|
|
|
|
|
|
|
|
|
|
|
|
|
|
2008 год
|
|
|
|
|
|
Остаток на начало
|
Оборот
|
Остаток на конец
|
|
|
фланель
|
Изм.
|
Сумма
|
Кол-во
|
Сумма
|
Кол-во
|
Сумма
|
Кол-во
|
|
|
|
|
|
|
|
|
|
|
Январь
|
|
2530392,39
|
-14843,3
|
418127,25
|
13615,6
|
2948519,64
|
-1227,7
|
|
февраль
|
|
2948519,64
|
-1227,7
|
272229,61
|
5457
|
3220749,25
|
4229,3
|
|
март
|
|
3220749,25
|
4229,3
|
271403,65
|
-15683,6
|
3492152,9
|
-11454,3
|
|
апрель
|
|
3492152,9
|
-11454,3
|
347634,52
|
-15758,3
|
3839787,42
|
-27212,6
|
|
май
|
|
3839787,42
|
-27212,6
|
180199,16
|
-10019,3
|
4019986,58
|
-37231,9
|
|
июнь
|
|
4019986,58
|
-37231,9
|
659630,27
|
40549,5
|
4679616,85
|
3317,6
|
|
июль
|
|
4679616,85
|
3317,6
|
884279,26
|
0
|
5563896,11
|
3317,6
|
|
август
|
|
5563896,11
|
3317,6
|
792292,52
|
-17125,3
|
6356188,63
|
-13807,7
|
|
сентябрь
|
|
6356188,63
|
-13807,7
|
11803,2
|
6733141,33
|
-2004,5
|
|
октябрь
|
|
6733141,33
|
-2004,5
|
549292,88
|
-5308,5
|
7282434,21
|
-7313
|
|
ноябрь
|
|
7282434,21
|
-7313
|
754929,51
|
-63088,9
|
8037363,72
|
-70401,9
|
|
декабрь
|
|
8037363,72
|
-70401,9
|
845686,94
|
-7033,5
|
8883050,66
|
-77435,4
|
|
Итого
2008 год:
|
|
|
|
6352658,27
|
-62592,1
|
|
|

Приложение
Щ
Перечень
Складских машин и оборудования ОАО
«Тейковский ХБК»
|
№
п/п
|
Марка
|
Назначение
|
Количество
|
|
1
|
2
|
3
|
4
|
|
Склад
№ 2 (готовой продукции)
|
|
Склад
№ 2 (готовой продукции)
|
|
1
|
ТСМ-1,5т
|
Дизельный автопогрузчик
|
1
|
|
2
|
Toyota-1.5т
|
Дизельный автопогрузчик
|
1
|
|
3
|
Lifter-2.5т
|
Гидравлический автопогрузчик
(рогля)
|
1
|
|
4
|
ТЭЛ-2.6
|
Ленточный транспортер
|
1
|
|
Склад
суровых тканей
|
|
1
|
Н-120
|
Накатная машина
|
1
|
|
2
|
Lasetti
|
Двоильная машина
|
2
|
|
3
|
Brazier
|
Оверлог 5-ти ниточный
|
3
|
|
4
|
ГТ-15
|
Гидротележка
|
2
|
|
5
|
ТСМ
|
Автопогрузчик
|
1
|
|
Склад
химии
|
|
1
|
|
Стеллажи
|
2
|
|
2
|
|
Погрузчик
|
2
|
|
Склад
запасных частей № 3
|
|
1
|
|
Стеллажи
|
|
|
2
|
|
Погрузчик (по необходимости)
|
1
|
|
Склад
канцелярских товаров
|
|
1
|
|
Стеллажи
|
|
|
Склад
пряжи
|
|
1
|
ТСМ
FD15T159H/AT/P-1.5т
|
Автопогрузчик
|
4
|
|
2
|
ВСП-4-2000(пл.1,25*1,25
|
Весы
|
2
|
|
3
|
ЕВ-1000(пл.1200*1200 мм)
|
Весы
|
3
|
|
4
|
РП-2Ш13Б
|
Весы напольные
|
1
|
|
5
|
BF-15
|
гидроподъемник
|
1
|
|
6
|
|
Камера запаривания
|
3
|
|
Приложение Щ (продолжение)
|
|
1
|
2
|
3
|
4
|
|
7
|
|
Конвейер
ленточный горизонтальный В=500 е-5м с опорами
|
3
|
|
8
|
|
Конвейер ленточный наклонный
В=500 е-5м с опорами
|
3
|
|
9
|
|
Кран-балка
|
2
|
|
10
|
МГП -29
|
Пресс малогабаритный
|
3
|
|
Паковочно
- контрольный участок ткацкой фабрики
|
|
1
|
|
Компьютер
|
1
|
|
2
|
«ELCU»
|
Машина для сшивания ткани встык
|
1
|
|
3
|
МКМ-180
|
Машина контрольно-мерильная
|
3
|
|
4
|
МКМ-330
|
Машина контрольно-мерильная
|
1
|
|
5
|
|
Машина накатная
|
7
|
|
6
|
ELCU ЕС
105
|
Машина швейная
|
3
|
|
7
|
ВО2.8-320
|
Оборудование «Ролтекс»
|
2
|
|
8
|
Брайзер
|
Оверлог 5-ти ниточный
|
2
|
|
9
|
Брайзер 551
|
Оверлог
|
13
|
|
10
|
ELCU мод.
ТС/101Е
|
Сшивная машина
|
1
|
|
11
|
|
Тельфер
|
3
|
|
12
|
|
Электрический тельфер 1т
|
2
|
Приложение
Э
Схема
склада
Приложение
Ю
Форма 1
Приложение
Я
Форма 7
[1]
Гайдаенко А. А. Логистика: учебник / А. А. Гайдаенко, О. В. Гайдаенко.- 2-е
изд., стер.- М.: КНОРУС, 2008, с. 163-164
[2]
Гаджинский А. М. Логистика: Учебник для высших и средних специальных учебных
заведений.— 2-е изд.— М.: Информационно-внедренческий центр
"Маркетинг", 1999, с. 142
[3]
Грузопереработка: понятие, цели, принципы
#"#_ftnref4" name="_ftn4" title="">[4]
Гаджинский А. М. Логистика: Учебник для высших и средних специальных учебных
заведений.— 2-е изд.— М.: Информационно-внедренческий центр
"Маркетинг", 1999,с. 143
[5]
Сергеев В.И. Логистика в бизнесе: Учебник.– М.: ИНФРА-М, 2001. – 608 с. –
(Серия «Высшее образование»), с. 140
[6]
Гайдаенко А. А. Логистика: учебник / А. А. Гайдаенко, О. В. Гайдаенко.- 2-е
изд., стер.- М.: КНОРУС, 2008, с. 173
[7]
Гаджинский А. М. Логистика: Учебник для высших и средних специальных учебных
заведений.— 2-е изд.— М.: Информационно-внедренческий центр "Маркетинг",
1999, с. 96
[8]
Гаджинский А. М. Логистика: Учебник для высших и средних специальных учебных
заведений.— 2-е изд.— М.: Информационно-внедренческий центр
"Маркетинг", 1999, с. 60
[9]
Сергеев В.И. Логистика в бизнесе: Учебник.– М.: ИНФРА-М, 2001, с. 30
[10]
Кретов И.И., Садченко К.В. Логистика во внешнеторговой деятельности:
Учебно-практическое пособие. – М.: Издательство «Дело и Сервис», 2003, с. 23
[11]
Гаджинский А. М. Логистика: Учебник для высших и средних специальных учебных
заведений.— 2-е изд.— М.: Информационно-внедренческий центр
"Маркетинг", 1999, с. 32
[12]
Там же, с. 33
[13]
Гаджинский А. М. Логистика: Учебник для высших и средних специальных учебных
заведений.— 2-е изд.— М.: Информационно-внедренческий центр
"Маркетинг", 1999, с. 64
[14]Ельдештейн
Ю.М. ЛОГИСТИКА электронный учебно-методический комплекс
#"#_ftnref15" name="_ftn15" title="">[15]
Гаджинский А. М. Логистика: Учебник для высших и средних специальных учебных
заведений.— 2-е изд.— М.: Информационно-внедренческий центр "Маркетинг",
1999, с. 67
[16]
Гаджинский А. М. Логистика: Учебник. М.: Маркетинг, 2007, с. 126
[17]
Гайдаенко А. А. Логистика: учебник / А. А. Гайдаенко, О. В. Гайдаенко.- 2-е
изд., стер.- М.: КНОРУС, 2008, с. 181
[18]
Волгин В. Склад: организация, управление, логистика, -М.: Дашков и К, 2006, с.
98
[19]
Гайдаенко А. А. Логистика: учебник / А. А. Гайдаенко, О. В. Гайдаенко.- 2-е
изд., стер.- М.: КНОРУС, 2008, с. 182
[20]
Логистика: Учебник / Под ред. Б. А. Аникина. – М.: 2000, с. 118
[21]
Гаджинский А. М. Логистика: Учебник. М.: Маркетинг, 2007, с. 131
[22]
Неруш Ю. М. Логистика: Учебник. М.: Маркетинг, 2000, с. 58
[23]
Гаджинский А. М. Логистика: Учебник для высших и средних специальных учебных
заведений.— 2-е изд.— М.: Информационно-внедренческий центр
"Маркетинг", 1999, с. 112
[24]
Волгин В. Склад: организация, управление, логистика, -М.: Дашков и К, 2006, с.
97
[25]
Гаджинский А. М. Логистика: Учебник для высших и средних специальных учебных
заведений.— 2-е изд.— М.: Информационно-внедренческий центр
"Маркетинг", 1999, с. 114
[26]
Волгин В. Склад: организация, управление, логистика, -М.: Дашков и К, 2006, с.
101
[27]
Логистика: Учебник / Под ред. Б. А. Аникина. – М.: 2000, с. 101
[28]
Кретов И.И., Садченко К.В. Логистика во внешнеторговой деятельности:
Учебно-практическое пособие. – М.: Издательство «Дело и Сервис», 2003, с. 67
[29]
Волгин В. Склад: организация, управление, логистика, -М.: Дашков и К, 2006, с.
103
[30]
Кретов И.И., Садченко К.В. Логистика во внешнеторговой деятельности:
Учебно-практическое пособие. – М.: Издательство «Дело и Сервис», 2003, с. 84
[31]
Гаджинский А. М. Логистика: Учебник. М.: Информационно-внедренческий центр
«Маркетинг», 2007с. 184
[32]
Арустумов Э. А. Оборудование предприятия (торговля): Учебное пособие. М.:,
2007, с. 56
[33]
Гаджинский А. М. Логистика: Учебник для высших и средних специальных учебных
заведений.- 2-е изд.- М.: Информационно-внедренческий центр «Маркетинг», 1999,
с.126
[34]
Там же, с. 127
[35]
Логистика: Учебник / Под ред. Б. А. Аникина. – М.: 2000, с. 115
[36]
Гаджинский А. М. Логистика: Учебник для высших и средних специальных учебных
заведений.- 2-е изд.- М.: Информационно-внедренческий центр «Маркетинг», 1999,
с.129
[37]
Гайдаенко А. А. Логистика: учебник / А. А. Гайдаенко, О. В. Гайдаенко.- 2-е
изд., стер.- М.: КНОРУС, 2008, с. 209
[38]
Толмачев К. Ключевые показатели работы (KPI) складского комплекса / #"#_ftnref39" name="_ftn39" title="">[39]
Там же.
[40]
Ключевые показатели работы (KPI) складского комплекса. Управление складом /#"#_ftnref41" name="_ftn41" title="">[41]
Толмачев К. Ключевые показатели работы (KPI) складского
комплекса/ #"#_ftnref42" name="_ftn42" title="">[42]
#"#_ftnref43" name="_ftn43" title="">[43]
#"#_ftnref44" name="_ftn44" title="">[44]
Толмачев К. Ключевые показатели работы (KPI) складского
комплекса/ #"#_ftnref45" name="_ftn45" title="">[45]
#"#_ftnref46" name="_ftn46" title="">[46]
#"#_ftnref47" name="_ftn47" title="">[47]
#"#_ftnref48" name="_ftn48" title="">[48]
#"#_ftnref49" name="_ftn49" title="">[49]
Полярин Ю. Пожарная безопасность складов: Журнал «Склад и Техника» #"#_ftnref50" name="_ftn50" title="">[50]
#"#_ftnref51" name="_ftn51" title="">[51]
Конфигурирование и работа в программе 1С- предприятие М.: 2006, с. 26
[52]
Конфигурирование и работа в программе 1С- предприятие М.: 2006, с. 29
[53]
Информатика. Базовый курс. Юнита 5. 1 С: Предприятие. Под ред Артемьевой Н. Б.
М.: СГУ, 2006. с. 31
[54]
Информатика. Базовый курс. Юнита 5. 1 С: Предприятие. Под ред Артемьевой Н. Б.
М.: СГУ, 2006. с. 57