|
Наименование документа
|
Частота возникновения
|
Объем
за 1 год
|
Временные
затраты на обработку 1 документа
|
Временные
затраты на обработку документов в
год
|
|
План продаж
|
1 раз в неделю
|
52
|
8 часов в день
|
416 часов в год
|
|
Отчет по фактическим продажам
|
1 раз в день
|
312
|
3 часа в день
|
936 часов в год
|
|
План производства
|
1 раз в неделю
|
52
|
8 часов в день
|
416 часов в год
|
|
Отчет производства
|
1 раз в день
|
330
|
3 часа в день
|
990 часов в год
|
|
План складирования
|
1 раз в день
|
365
|
2 часа в день
|
730 часов в год
|
|
Складской отчет
|
1 раз в день
|
365
|
4 часа в день
|
1460 часов в год
|
|
План доставки
|
1 раз в день
|
365
|
3 часа в день
|
1095 часов в год
|
|
Отчёт о доставке
|
1 раз в день
|
365
|
2 часа в день
|
730 часов в год
|
Рассчитаем экономию
рабочего времени в варианте автоматизированного решения задачи на примере плана
продаж.
Заработная плата
сотрудников отдела планирования (за исключением менеджера и супервайзера)
составляет 40 000,00 рублей в месяц. Средний объем рабочих часов в месяц
составляет 176 часов, соответственно часовая ставка сотрудника отдела
планирования составляет 227,27 р/час. Соответственно, в варианте КАК ЕСТЬ,
трудовые затраты на формирование плана продаж составляю 416 * 227,27 = 94 544,32
рубля. По предварительным расчетам, в варианте автоматизации процессов
планирования, а в частности, для формирования плана продаж, будет составлять ориентировочно
10 минут (0,17 часа). Это время будет затрачиваться на работу специалиста с
пользовательским интерфейсом, выбор нужных пунктов меню, заполнение необходимых
исходных данных, нажатие соответствующих кнопок и, соответственно, завершающих
действий по отправке отчетов для конечных пользователей. Расчет всех
необходимых данных для планирования на будущий временной период будет
осуществляться посредством внутримашинной обработки, сервером. Даже при высоких
объемах расчетных показателей, время на расчет и обработку данных будет
составлять сотые/десятые доли секунды. Поэтому, время, затрачиваемое на
внутримашинную обработку информации можно не учитывать.
В год составляется 52
плана продаж. 52 * 0,17 = 8,84 часов на составление планов продаж за один год.
8,84 * 227,27 = 2 009,07 рублей.
Итого, общая стоимостная
выгода в варианте автоматизации, по сравнению с вариантом КАК ЕСТЬ, составит
ориентировочно 92 535,25 рублей. На сегодняшний день, на рынке, ориентировочная
стоимость информационных систем планирования с необходимым оборудованием и
установкой, будет составлять 600 000 рублей. Исходя пятилетней амортизации
информационной системы, годовая амортизация ИС составит, ориентировочно, 120 000
рублей. Минимум, в планируемой ИС, будет составляться четыре плана. Годовая
экономия составления планов по варианту КАК ДОЛЖНО БЫТЬ, по сравнению с
вариантом КАК ЕСТЬ, ориентировочно, составит 370 141 рубль в год. Итого, прямой
экономический эффект может составить 250 141 рубль в год. При этом, пока, не
учитывается возможность формирования дополнительных аналитических показателей
для координации управленческой деятельности.
При планируемом внедрения
информационной системы на предприятие ООО «Кока-Кола ЭйчБиСи Евразия», можно будет
устранить следующие недостатки в процессе работы отдела планирования:
o
задержка
необходимой информации;
o
низкая
оперативность, снижающая показатели областей планирования;
o
простои
производства, вследствие несвоевременности предоставления плановой информации;
o
низкая производительность
в различных сферах, связанных с областью планирования;
o
невысокая
достоверность результатов;
o
несоответствие
данных, используемых в различных отчетах;
o
дублирование
потоков информации;
o
высокая
трудоемкость обработки информации (на некоторые отчеты по планированию, в
данный момент, затрачивается около 8 рабочих часов);
o
несовершенство
процессов сбора, передачи, обработки, хранения, защиты целостности и
секретности информации и процессов выдачи результатов расчетов конечному
пользователю.
o
непрозрачность
планирования (под непрозрачностью подразумевается невозможность проследить путь
каждой цифры сводного документа от первичных данных, до итоговых);
o
невозможность
расчета статистических показателей, необходимых для управления, из-за сложности
вычислений и большого объема информации.
В рамках будущей
информационной системы будут структурированы все данные, используемые в
процессе планирования, что позволит гораздо эффективнее осуществлять процессы
планирования.
1.2.5 Описание свойств
ИС, требуемых для решения выбранной задачи
Основные свойства,
которыми должна обладать ИС:
Быстродействие – одно из
важнейших качеств системы, которое отвечает за скорость передачи данных внутри
системы. В системе копании Кока-Кола быстрое обновление информации – условие
правильности принимаемых решений.
Точность результатов –
использование человеческого фактора в интегрируемой системе должно быть сведено
к минимуму, т.к. за счет этого повышается точность результатов (все расчеты
будут производится системой, автоматически, по заложенным алгоритмам).
Адаптивность – программные и технические платформы могут устаревать, но при
этом, должна присутствовать возможность переноса ИС на новые программные и
технические платформы. Простота эксплуатации – также немаловажное свойство,
поскольку эта система нацелена на использование конечным пользователем
предоставленных функций, но ведь даже высококвалифицированным специалистам
намного удобнее использовать упрощенный интерфейс для исключения ошибок на
стадии использования человеческого фактора. Вышеуказанные стратегические
свойства являются необходимыми для создания эффективной ИС отдела планирования.
1.3 Анализ существующих
разработок и выбор стратегии автоматизации «КАК ДОЛЖНО БЫТЬ»
1.3.1 Анализ существующих
разработок для автоматизации задачи
При проведении анализа
существующих разработок для автоматизации процесса планирования, были выбраны
системы: System Automatic Planning Supply Chain Management (SAP SCM) [17]; Baan – Enterprise Relationship Management (ERP) [18]; MFG/PRO [9].
Критерии
анализа: функциональность, экономическая целесообразность. SAP Supply Chain
Management (SAP SCM) – приложение для управления логистическими цепочками (от
планирования цепочек до объединения их в сеть) - открытое, интегрированное
решение, разработанное для совместного ведения электронного бизнеса. Решение
SAP SCM преобразует управление логистическими цепочками из линейного
последовательного процесса в коллективную работу персонала компании, партнеров
и поставщиков на закрытой торговой площадке, что позволяет им координировать
свои действия в сфере логистики. SAP SCM ориентирована в основном на управление
товародвижением, включающим продажи, поставки, складирование, но она не
включает процесс производства, поэтому по критерию функциональности она не
подходит.
Корпоративная
информационная система управления ресурсами предприятия Baan ERP поддерживает
все направления деятельности, включая финансовый, бухгалтерский, налоговый и
управленческий учет, управление техническим состоянием объектов, планирование и
контроль финансово-хозяйственной деятельности, финансово-экономический анализ,
управление проектами (в том числе инвестиционными), управление закупками,
хранением и движением товароматериальных ценностей, управление сбытом готовой
продукции, управление производством электроэнергии, управление персоналом,
управление основным и вспомогательным производством и т.д.
Система Baan ERP является
полифункциональной, характеризуется высоким уровнем безопасности, соответствует
международным стандартам качества, но при этом является излишне функциональной
для автоматизации работы отдела планирования, а, значит, экономически не
целесообразна.
MFG/PRO -
система автоматизации управления промышленными предприятиями. Являясь системой
ERP-класса, MFG/PRO решает задачи автоматизации управления деятельностью
средних и крупных предприятий в автомобильной, авиационной, электронной,
электротехнической, химической, фармацевтической и пищевой, промышленности.
Использование системы MFG/PRO помогает оптимизировать основные бизнес-процессы
предприятия и позволяет получать всю необходимую информацию для управления на
всех уровнях компании. Система поддерживает все типы сборочного производства:
серийное/поточное, штучное, «на заказ». В системе MFG/PRO, по сравнению с
аналогичными решениями других производителей, наиболее полно реализованы
стандарты планирования материальных ресурсов, а небольшие сроки внедрения
системы делают ее особенно привлекательной для динамично развивающейся
экономики России.
MFG/PRO
поддерживает следующие направления хозяйственной деятельности предприятий:
o
производство;
o
продажи и
закупки;
o
финансовые
операции;
o
материально-техническое
снабжение;
o
складское
хозяйство;
o
техническое и
сервисное обслуживание.
Таким
образом, система также является полифункциональной и обладает излишними
функциями, а, значит, также как и ВААN, является экономически неэффективной.
В первой из
описанных систем, большое количество излишних функций, которые не нужны при
автоматизации планирования с учетом рассмотренных функций в пункте 1.2.1, а с
другой стороны, отсутствует функция планирования доставки и производства.
Планирование данного процесса на предприятии ООО «Кока-Кола ЭйчБиСи Евразия»
является важным, так как на предприятии ежедневно работает производство и
производятся отгрузки, и на каждый день необходимо составлять скоординированные
планы производства и отгрузок.
Таким
образом, SAP Supply Chain Management, не подходит из-за наличия, с одной
стороны, излишних функции в программе, а с другой стороны, из-за отсутствия
такой важной функции, как планирование доставки (отгрузки) и производства. Две
последние проанализированные системы содержат в себе все функции, необходимые в
автоматизации работы отдела планирования, но при этом являются чрезмерно функциональными
и планирование – это только одна из функций данных систем. Поэтому покупка
данных систем является экономически нецелесообразной.
Покупка
функционального модуля информационной системы планирования является
экономически выгодной, но полностью противоречит, действующей на предприятии,
политике информационной безопасности [17], согласно которой, централизованная
автоматизация процессов возможна только для всей системы The Coca-Cola Corporation по
всему миру. А если принимается решение автоматизировать локальный процесс
внутри одной страны (что позволяется политикой информационной безопасности,
действующей на предприятии), то, это возможно осуществить только посредством
самостоятельно разработки.
1.3.2 Выбор и обоснование
стратегии автоматизации задачи
При использовании
хаотичной автоматизации при внедрении информационных технологий, то можно
говорить только о краткосрочных, локальных задачах, а не реальных потребностей
бизнеса. При такой стратегии автоматизации, часто покупается дешевый программный
продукт, который в процессе эксплуатации оказывается неэффективным, поэтому,
данный вариант автоматизации не рассматривается. Автоматизация по направлению
деятельности, автоматизируется только одно направление деятельности в рамках
всего предприятия. Данная стратегия не подходит, т.к. автоматизируется не
направление деятельности, а управленческие функции одного отдела. Автоматизацией
по участкам деятельности автоматизируются функции отдельных подразделений
предприятия. Даная стратегия эффективна, когда есть участки, где применение АИС
дает значительный экономический эффект. Так как, планируется автоматизировать
функции отдела планирования, полностью сосредоточенные в рамках отдела планирования
центрального офиса, наиболее оптимальной стратегией автоматизации является
автоматизация по участкам деятельности.
1.3.3 Выбор и обоснование
способа приобретения ИС для автоматизации комплекса задач
С позиции информационного менеджмента, создание и внедрение
автоматизированной информационной системы планирования может быть выполнено
различными способами:
o
покупка готовой
системы;
o
создание
проектной команды и разработка системы средствами и трудовыми ресурсами
компании;
o
заказ системы у
компании разработчика [7].
Необходимо рассмотреть различные варианты
способов приобретения.
При покупке готовой системы можно
приобрести довольно дешевую ИС, но невозможно подобрать программный продукт,
который будет на 100% удовлетворять требования компании. Перестройка
функционала ИС стоит недешево, поэтому такой вариант не рассматривается.
Если заказывать систему у
компании разработчика, то технология работы компании станет известной компании
разработчика, а это полностью противоречит политике информационной безопасности
компании ООО «Кока-Кола ЭйчБиСи Евразия» [17].
Самостоятельная разработка ИС полностью
соответствует политике информационной безопасности компании ООО
«Кока-Кола ЭйчБиСи Евразия», а также позволяет гибко изменять
запрограммированный механизм ИС, т.е. адаптировать её под новые технические и
программные платформы.
1.4 Развёрнутая
постановка целей, задачи и подзадач автоматизации
1.4.1 Трансформация
базовой технологии решения задачи
На рисунке Рис. 10 представлен ключевой функциональный блок
планирования при трансформации базовой технологии.
В трансформируемую
технологию добавляется механизм управления и справочники, информация из которых
в автоматизированном режиме регламентирует процесс преобразования входной
информации в ИС. В механизме исполнения добавляется ИС отдела планирования,
которая, в автоматизированном режиме, выполняет наиболее рутинные функции
планирования. На выходе добавляется новая информация – статистические отчеты по
видам продукции, по складам и комплексный отчет по филиалам. Они позволяют
проводить анализ деятельности за любой временной период, и на этой основе более
эффективно проводить процесс планирования.
Рис. 10. Ключевой
функциональный блок планирования в варианте «КАК ДОЛЖНО БЫТЬ»
На рисунке Рис. 11 представлена декомпозиция ключевого
функционального блока в трансформируемой технологии. Необходимо рассмотреть
изменения в технологии «КАК ДОЛЖНО БЫТЬ» по сравнению с технологией «КАК ЕСТЬ».
К функциональным блокам планирования добавляется функциональный блок формирования
статистических отчетов.
Статистические отчеты
формируются на основании отчетов производства, продаж, складирования, доставки,
комплексных данных по филиалам и табеля учета рабочего времени. Отчеты
формируются по любому выбранному временному периоду, по филиалам, по видам
продукции, по складам. Отчеты с входной информацией по выполненным планам
поступают из подразделений в виде файла, вносятся сотрудниками отдела
планирования в экранные формы при помощи функции импортирования данных,
выбирается временной период и запускается ручной операцией автоматизированный
процесс формирования новых планов. Статистические отчеты формируются на основе
информации, поступающей из корпоративной ИС.
Рис. 11. Декомпозиция
ключевого функционального блока в трансформируемой технологии
Результатами
статистических отчетов являются дополнительными аналитическими показателями для
АФХД. Добавляется механизм управления в виде справочников. К ним относятся
справочники: «Виды продукции», «Филиалы», «Склады», «Контракты». Данные
справочники позволяют структурировать информацию в таблицах БД и формировать
результативную информацию. Добавляется механизм исполнения. Это ИС отдела
планирования. ИС отдела планирования автоматизирует наиболее рутинные функции
планирования. Необходимо рассмотреть технологию формирования планов в варианте
«КАК ДОЛЖНО БЫТЬ». В автоматизированном режиме по данным таблиц БД формируются
планы-отчеты в табличной форме. Файлы со сформированными статистическими
отчетами и планами автоматически загружаются в корпоративную ИС. Это изменение
функциональной информационной технологии. Необходимо, также, рассмотреть
изменения в предметной технологии. Вся входная информация поступает в виде
файлов, которые автоматически загружаются из корпоративной ИС в ИС отдела
планирования. Данные из файлов импортируются в таблицы БД. Вся результативная
информация, т.е. планы и статистические отчеты формируются посредством
внутримашинной обработки. Вся результативная информация, в виде файлов, после
её формирования, автоматически загружается в корпоративную ИС. Пользователи ИС планирования
выполняют ручные операции только при работе с интерфейсом ИС планирования. Таким
образом, новая технология сводит к минимуму ручные операции, большинство операций
по расчету результативных показателей, которые ранее осуществлялись посредством
функций MS Excel, т.е. посредством частичной внутримашинной
обработкой, в ИС планирования полностью автоматизированы.
Поэтому устраняются
рутинные функции, выполняемые сотрудниками отдела планирования при
форматировании планов, а также увеличивается количество аналитических
показателей, позволяющих более эффективно проводить процесс планирования.
1.4.2 Цели и назначение
автоматизированного варианта решения задачи
Цель автоматизированного
варианта решения задачи – достижение прямого и косвенного экономических
эффектов.
Прямой эффект –
сокращение трудоемкости и стоимостных затрат по формированию планов на
предприятии. Появление новых аналитических показателей в виде статистических
отчетов по основным видам деятельности.
Косвенный эффект
автоматизации работы отдела планирования сводится к повышению оперативности
составления планов-отчетов, структуризации информации по планированию в рамках
БД за предыдущие периоды, исключению задержки необходимой информации, простоев производства,
вследствие несвоевременности предоставления плановой информации, повышению
производительности в различных сферах, связанных с областью планирования,
повышению достоверности результатов, исключению несоответствия данных,
используемых в различных отчетах, исключению дублирования потоков информации,
снижению трудоемкости обработки информации, усовершенствованию процессов сбора,
передачи, обработки, хранения, защиты целостности и секретности информации и
процессов выдачи результатов расчетов конечному пользователю.
1.4.3 Подзадачи автоматизации
и функциональная ИТ их решения
Для создания ИС
планирования необходимо использовать аппаратную платформу клиент-сервер. Она
позволит всем пользователям ИС получать одновременный доступ к данным, а также,
позволит разграничить права доступа разных пользователей к разным данным. В
случае же аппаратных и программных сбоев, данная платформа позволяет обеспечить
целостность и противоречивость данных. Функции сервера следующие: выполнение клиентских
запросов по извлечению и модификации данных; предоставление механизма одновременного
доступа к данным нескольких пользователей; обеспечение идентификации и разграничение
прав доступа разных пользователей к разным данным; обеспечение целостности и не
противоречивости данных в случае аппаратных и программных сбоев; предоставление
средств администрирования.
Подзадачи автоматизации –
это:
o формирование плана производства;
o формирование плана складирования;
o формирование плана доставки;
o формирование статистического отчета
по видам продукции;
o формирование статистического отчета
по филиалам;
o формирование статистического отчета
по складам;
Входная информация – это
отчеты по выполнению планов за предыдущие временные периоды, планы деятельности
за предыдущие периоды, комплексные данные по филиалам, табель учета рабочего
времен, коэффициенты планирования. Данные вносятся в таблицы посредством
соответствующих экранных форм, через них запускается автоматизированное
формирование всех результативных планов. Они формируются на основе таблиц БД и
справочников. В экранных формах, кроме ввода входной информации, указывает
временной период, за который формируются планы. Статистические отчеты
формируются на основе файлов, полученных из корпоративной ИС и таблиц БД.
Процесс формирования статистических отчетов запускается из экранных форм, в
которые вносится информация по временному периоду. Результативная информация –
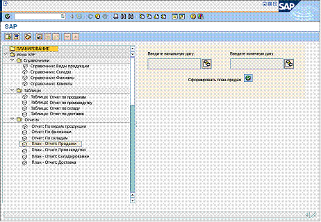
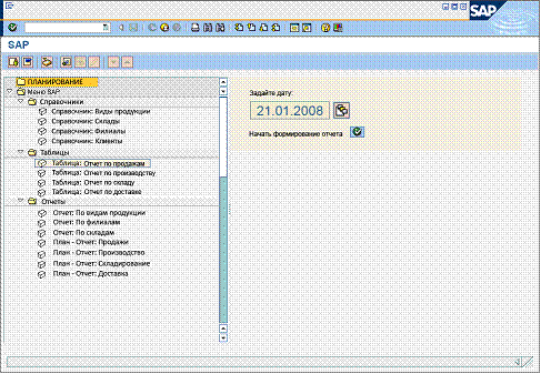
это таблицы, отчеты и файлы: «Отчет по филиалам», «Отчет по видам продукции»,
«Отчет по складам». Данные отчеты являются статистическими. К результативной
информации также относятся отчеты: «План-отчет по продажам», «План-отчет по
производству», «План-отчет по складированию», «План-отчет по доставке». Эта
информация отображается в виде таблиц и файлов. Таблицы, с условно-постоянной
информацией – это справочники «Склады», «Филиалы», «Виды продукции»,
«Контракты».
Режим решения задачи –
диалоговый.
Периодичность получения
результативной информации: статистический отчет по видам продукции,
статистический отчет по филиалам, статистический отчет по складам, план продаж
и план производства – еженедельно, а план складирования и план доставки -
ежедневно.
1.5 Обоснование проектных
решений
1.5.1 Обоснование
проектных решений по техническому обеспечению
Под техническим обеспечением
подразумеваются все технические средства, необходимые для функционирования ИС
Критериями при выборе
технического обеспечению являются, во-первых, экономическая целесообразность, поскольку,
при интеграции разработанной ИС планирования не требуется закупка нового
оборудования для рабочих станций. Во-вторых, так как объем результативных
данных является достаточно объемным (планы составляются для 110 дистрибуционных
центров и 11 филиалов), то оперативная память и объем жесткого диска должны
быть достаточны, чтобы заархивировать значительные объемы информации, также,
процессор должен быть достаточно быстродействующим. Необходимые элементы для
технического обеспечения автоматизации функций планирования приведены ниже. Для
осуществления автоматизации необходимо установить сервер баз данных в отделе
планирования, т.к. на нём размещается серверная часть ПО создаваемой программы.
Сервер БД отдела планирования взаимодействует с сервером БД корпоративной сети.
На него переносится информация со всеми вновь созданными планами и отчетами.
Объем памяти жесткого диска сервера БД отдела планирования должен быть
достаточно большим. Объем оперативной памяти также должен быть достаточно
высоким. Сервер должен быть быстродействующим, а также обладать высокой
вычислительной мощностью.
Наиболее подходящими
характеристиками обладает четырехпроцессорный сервер Flagman QD420. Сервер STSS
Flagman QD420 построен на базе четырех высокопроизводительных процессоров AMD®
Opteron® с использованием технологии Dual/Quad Core. Данный сервер обладает
высокой вычислительной мощностью. Flagman QD420 может применяться как сервер
тяжелых баз данных, каковой является БД ИС планирования на предприятии ООО
«Кока-Кола ЭйчБиСи Евразия». Обладая высокими вычислительными возможностями,
может использоваться в качестве сервера SQL с числом пользователей свыше
тысячи.
Надежность обеспечивается
благодаря использованию серверных компонентов, буферизированной памяти с
коррекцией ошибок (ECC Registered), высококачественного отказоустойчивого блока
питания с горячей заменой, жестких дисков с возможностью горячей замены,
аппаратных RAID-контроллеров, отказоустойчивой системы охлаждения и встроенным
средствам диагностики и мониторинга.
В сервере применяется
дисковая подсистема SAS для обеспечения максимальной надежности и производительности
на приложениях типа СУБД. Сервер имеет шесть дисковых отсеков для установки
жестких дисков с горячей заменой.
Основные характеристики
сервера Flagman QD420:
o четыре двух-/четырех- ядерных
процессора AMD® Opteron® 8000-series Dual/Quad Core AMD64;
o до 128Gb оперативной памяти DDR-2
PC2-5300 ECC Registered;
o дисковая подсистема SAS/SATA onBoard
RAID 0,1,10 (SAS RAID-5,6 - опционально);
o два интегрированных сетевых адаптера
10/100/1000Mbit Ethernet;
o система управления сервером IPMI 2.0
Server Management (опционально);
o корпус 2U Rackmount.
Других технических
элементов для технического обеспечения задачи автоматизации не требуется.
Клиентская часть программы устанавливается на компьютерах РС сотрудников отдела
планирования. Они обладают всеми необходимыми техническими характеристиками.
Характеристика РС отдела планирования: рабочая станция STSS Flagman WP110
построена на базе новейшего процессора компании Intel® с использованием
технологии Dual/Quad Core™; процессор Intel® Core™ 2 является на данный момент
самым высокопроизводительным в линейке процессоров компании Intel®.
Рабочая станция позволяет
конфигурироваться в широких пределах. Высочайшее качество обеспечивается
благодаря использованию высококачественных компонентов и многоуровнему тестированию.
Данные РС являются
офисными ПК с расширенными возможностями
Основные характеристики
РС:
o
двуядерный процессор Intel® Core™ 2 / Pentium® Dual-Core EM64T;
o
до 8Gb
оперативной памяти DDR2 PC2-5300;
o
дисковая
подсистема SATA onBoard RAID;
o
интегрированный
сетевой адаптер 10/100/1000Mbit Ethernet;
o
видеоадаптер
nVidia GeForce 7300/7600/8500/8600/8800;
o
корпус MidiTower.
Таким образом, в рамках
решения задачи автоматизации работы отдела планирования необходимо приобрести и
установить сервер БД.
1.5.2 Обоснование
проектных решений по информационному обеспечению
Информационное
обеспечение – это совокупность единой системы классификации и кодирования
информации, унифицированных систем документации, схем информационных потоков,
циркулирующих в организации, методология построения баз данных. Данная
подсистема предназначена для своевременного предоставления информации и
принятия управленческих решений. Информационное обеспечение автоматизированных
информационных систем состоит из вне машинного (информация, которая
воспринимается человеком без каких-либо технических средств) и внутри машинного
информационного обеспечения – это экранные формы для ввода первичных данных в
ЭВМ или вывода результативной информации [6].
К внемашинному
информационному обеспечению можно отнести следующие информационные документы:
o инструкция пользователя ИС
планирования;
o инструкция по инсталляции ПО ИС
отдела планирования.
Инструкция пользователя
должна содержать следующее: схему работы с программой, порядок доступа персонала,
порядок работы с программой, штатный режим работы программы, завершение работы
с программой. Инструкция пользователя является необходимым информационным
обеспечением ИС отдела планирования.
Инструкция по инсталляции позволяет
правильно установить и запустить ПО ИС планирования.
В состав базы данных ИС
планирования должны входить следующие таблицы:
o таблица «Продажи», поскольку она
будет содержать данные для формирования плана продаж;
o таблица «Производство», поскольку она
будет содержать данные для формирования статистических;
o таблица «Сток», поскольку она будет
содержать данные для формирования плана по складированию;
o таблица «Доставка» », поскольку она
будет содержать данные для формирования статистических;
o таблица «План продаж», поскольку она
будет содержать данные о предыдущих планах продаж, необходимые для составления
статистической отчетности;
o таблица «План производства»,
поскольку она будет содержать данные о предыдущих планах производства,
необходимые для составления статистической отчетности;
o таблица «План складирования»,
поскольку она будет содержать данные о предыдущих планах складирования,
необходимые для составления статистической отчетности;
o таблица «План доставки», поскольку
она будет содержать данные о предыдущих планах доставки, необходимые для
составления статистической отчетности;
o таблица «Коэффициенты планирования»,
поскольку она будет содержать коэффициенты для расчета планов на будущий
временной период.
Также, в состав базы
данных ИС входят справочники, которые будут содержать необходимую для
формирования планов и статистических отчетов, условно-постоянную, информацию:
o справочник «Склады»;
o справочник «Филиалы»;
o справочник «Виды продукции»;
o справочник «Контракты».
Существуют три метода классификации объектов:
иерархический, фасетный и дескрипторный. Иерархическая система классификации
делит объекты по классификационному признаку на уровни. При этом признаки классификации
каждого уровня в последовательности зависят друг от друга. Фасетная система
классификации позволяет выбирать признаки классификации независимо друг от друга.
Дескрипторная система классификации широко используется в библиотечной системе поиска
[3].
Для данной проектируемой системы АИС желательно
использовать иерархическую систему классификации, т.к. кодируемые множества не
являются сложными и характеризуются одним уровнем классификации.
1.5.3 Обоснование
проектных решений по программному обеспечению
Программное обеспечение АИС
– это ПО, специальное разработанное в рамках автоматизации, реализующие разработанные
модели разной степени адекватности, отражающие функционирование реального объекта;
а также ПО общего назначения, предназначенное для решения типовых задач обработки
информации [5].
Для организации клиентских рабочих
мест ИС планирования необходима ОС Windows 2000 или ОС Windows
ХР. ОС Windows ХР установлена на всех компьютерах
предприятия, поэтому установки дополнительной ОС не требуется.
ПО ИС планирования
необходимо разработать. Для разработки документации по ИС планирования
необходимы следующие ПС:
o MS Project, для разработки календарного плана-графика;
o MS Visio, для разработки всех схем ИС;
o ERWIN, для разработки схемы данных;
Данные ПС являются
вспомогательными и используются при осуществлении проектирования.
Критериями выбора программного
обеспечения это экономическая целесообразность, ПО и ПС должны содержать
достаточное количество функциональных возможностей для осуществления быстрой и
эффективной разработки всех программных приложений, интерфейса, а также для
создания необходимой проектной и технологической документации.
Ниже приведены характеристики рассматриваемых СУБД, которые
можно использовать с ИС отдела планирования.
Выполнение программ СУБД
системами Dbase осуществляется путём интерпретации одиночных команд или их
набора в форме программного модуля (программы, процедуры). При этом программы,
написанные для системы-интерпретатора, работают лишь в присутствии самой
системы.
Система dBase позволяет
создавать таблицы данных только с английскими именами полей, организовывать
связи между ними, присутствует генератор отчетов. Средства языка, направленные
на создание экранных форм, очень слабы, поэтому работа чаще всего
осуществлялась в командном режиме на основе готовой структуры БД без создания
приложения. Таким образом, система dBase является низкофункциональной, поэтому
не подходит для разработки ИС планирования, прежде всего из-за слабых
возможностей в создании эффективного пользовательского интерфейса.
Язык программирования
CLIPPER позволяет создавать отдельные программы, пакеты программ и независимые
информационные системы благодаря возможности манипулирования файлами различных
типов. Операции, выполняемые над данными с целью получения требуемого
результата, описываются на языке Clipper в форме последовательностей команд.
Командный файл является исходным модулем, подлежащим компиляции с целью его превращения
в объектный модуль для последующего редактирования связей (подключения
библиотечных модулей) и формирования выполняемого модуля. Текст командного
файла (программа, процедуры, функции) может быть создан средствами прилагаемого
текстового редактора.
Clipper – алгоритмический
язык программирования традиционной структуры. Набор служебных слов очень велик,
поскольку велика номенклатура команд и библиотечных функций. Команды, условно
объединяемые под общим названием «команды выполнения операций по реализации
алгоритма» можно разделить на три группы: манипуляции с файлами, выполнение
вычислений, организация диалогового режима.
Система программирования
Clipper предоставляет в распоряжение пользователя компилятор, редактор связей,
библиотеки стандартных функций, утилиты создания и модификации файлов баз
данных, создания форм и отчетов, формирования индексных файлов для файлов
данных, организации процесса выполнения работы. Объектами компиляции для
создания объектных, а затем исполняемых файлов, являются только командные
файлы. Файлы данных, индексов, экранов хранятся отдельно и подключаются к
выполняемому модулю редактором связей.
FoxPro содержит набор
утилит для выполнения трудоемких операций, как то создание падающих меню,
экранных форм, генерации отчетов, таким образом, приближаясь к визуальным
системам программирования, кроме этого, FoxPro имеет встроенный отладчик,
функции обработки событий, что позволяет создавать Windows-подобные интерфейсы,
предоставляет средства конфигурации самой системы, возможность создания
многооконного и многозадачного интерфейса. С точки зрения СУБД, предоставляют
средства доступа и обработки мемо-полей, технология Rushmore (локализация
записей с общим признаком), многоиндексные файлы, средства язык SQL для
создания запросов, специализированные команды обработки массивов, управление
цветами. Также, автоматизированы самые популярные циклы создания интерфейса –
цикл регенерации меню после выбора команды и цикл регенерации окна
редактирования записи базы данных. За счет этих возможностей в СУБД FoxPro
может быть реализован удобный, гибкий и эффектный пользовательский интерфейс.
При всех достоинствах FoxPro имеет высокую стоимость лицензии.
Работа с
реляционными таблицами, хранящимися в файлах БД, является одним из самых
сильных мест системы Clarion.. Вполне возможно, что построенная информационная
модель далека от оптимальной, обладает неприятными коллизиями или даже является
противоречивой. Средства предоставляет Clarion для статического анализа
информационной модели. Clarion позволяет обеспечить достаточно полноценную
работу в архитектуре клиент/сервер, вне зависимости от того, какая модель
доступа к удаленным данным используется. При инсталляции и функционировании
Clarion не имеет высоких аппаратных требований. Clarion позволяется обеспечить
создание как фундаментального, так и вариативного компонентного
программирования. Clarion эффективно используется для создания информационных
систем как для отдельных бизнес-процессов, так и для предприятия в целом. Шаблоны
СУБД Clarion позволяют быстро и эффективно генерировать экранные формы, на
основе которых формируются объектные программные модули. Clarion по своим
функциональным возможностям не уступает выше перечисленным СУБД, но при этом
лицензионная версия не является дорогой.
Учитывая преимущества
СУБД Clarion, по сравнению с рассмотренными, в
данной задаче, а именно невысокая стоимость, отсутствие высоких аппаратных
требований, а также удобные средства администрирования и создания БД, для
создания программы будет использоваться СУБД Clarion.
2. ПРОЕКТНАЯ ЧАСТЬ
2.1 Разработка проекта
автоматизации: информационный менеджмент
2.1.1 Этапы жизненного
цикла проекта автоматизации
Современные сети
разрабатываются на основе стандартов, что позволяет обеспечить, во-первых, их
высокую эффективность и, во-вторых, возможность их взаимодействия между собой.
Модель жизненного цикла
системы включает в себя все этапы жизненных циклов, начиная от создания системы
и заканчивая её эксплуатацией.
Таким образом, жизненный
цикл информационной системы охватывает все стадии и этапы ее создания,
сопровождения и развития:
o предпроектный анализ (включая
формирование функциональной и информационной моделей объекта, для которого
предназначена информационная система);
o проектирование системы (включая
разработку технического задания, эскизного и технического проектов);
o разработку системы (в том числе
программирование и тестирование прикладных программ на основании проектных
спецификаций подсистем, выделенных на стадии проектирования);
o интеграцию и сборку системы,
проведение ее испытаний;
o эксплуатацию системы и ее
сопровождение;
o развитие системы [10].
В течение жизненного
цикла системы проводится модернизация ее технико-программной базы. При этом,
прикладное программное обеспечение системы должно быть сохранено и перенесено
на обновляемые аппаратно-программные платформы.
Так как была выбрана
самостоятельная разработка информационной системы, то основной критерий выбора
стандарта жизненного цикла не должен подразумевать жесткие нормативные критерии
и должен соответствовать современным требования к информационной системе.
В России, создание и
испытания автоматизированных систем, к которым относятся и информационные
системы, регламентированы рядом ГОСТов, прежде всего серии 34. Однако,
отдельные положения этих ГОСТов уже устарели, а ряд этапов жизненного цикла
информационных систем предоставлены недостаточно полно. Международный стандарт ISO/IEC
12207 определяет структуру жизненного цикла, содержащую процессы, которые
должны быть выполнены во время создания программного обеспечения информационной
системы.
Эти процессы
подразделяются на три группы: основные (приобретение, поставка, разработка,
эксплуатация и сопровождение), вспомогательные (документирование, управление
конфигурацией, обеспечение качества, верификация, аттестация, оценка, аудит и
решение проблем) и организационные (управление проектами, создание
инфраструктуры проекта, определение, оценка и улучшение самого жизненного
цикла, обучение).
Однако, стандарт ISO/IEC
12207 не предлагает конкретной модели жизненного цикла и методов разработки,
его рекомендации являются общими для любых моделей жизненного цикла. Он
ориентирован на разработку ИС в рамках предприятия. Другие стандарты более
ориентированы на производителей ИС и подразумевают более жесткие требования. Из
существующих, в настоящее время, моделей, наиболее распространены две:
каскадная и спиральная [1]. Суть различий в том, что в каскадной модели
информационная система является однородной и ее программное обеспечение
определяется как единое (с ней) целое. При выполнении этих условий каскадный
метод позволяет достичь хороших результатов.
Рис.12. Каскадная модель
жизненного цикла
Суть каскадного метода,
представленного на рисунке Рис.12 заключается
в разбиении всей разработки на этапы, причем переход от предыдущего этапа к
последующему осуществляется только после полного завершения работ предыдущего
этапа. Соответственно, на каждом этапе формируется законченный набор проектной
документации, достаточной для того, чтобы разработка могла быть продолжена
другой группой разработчиков. Другим положительным моментом каскадной модели
является возможность планирования сроков завершения работ и затрат на их
выполнение. Однако, у каскадной модели есть один существенный недостаток -
очень сложно уложить реальный процесс создания программного обеспечения в такую
жесткую схему и поэтому, постоянно возникает необходимость возврата к
предыдущим этапам, с целью уточнения и пересмотра решений, принятых ранее.
Результатом такого конфликта стало появление модели с промежуточным контролем.
Она представлена на рисунке Рис. 13. Эта
модель характеризуется межэтапными корректировками, удлиняющими период
разработки изделия, но повышающими надежность.
Рис. 13. Модель
жизненного цикла с промежуточным контролем
Однако и каскадная
модель, и модель с промежуточным контролем обладают серьезным недостатком -
запаздыванием с получением результатов. Данное обстоятельство объясняется тем,
что согласование результатов возможно только после завершения каждого этапа
работ. На время же проведения каждого этапа требования жестко задаются в виде
технического задания. Так что существует опасность, что из-за неточного
изложения требований или их изменения, за длительное время создания
программного обеспечения, конечный продукт окажется невостребованным.
Спиральная модель,
представленная на рисунке Рис. 14 позволяет
начинать работу над следующим этапом, не дожидаясь завершения предыдущего.
Спиральная модель имеет целью как можно раньше ознакомить пользователей с
работоспособным продуктом, корректируя при необходимости требования к
разрабатываемому продукту и каждый "виток" спирали означает создание
фрагмента или версии. Основная проблема спирального цикла - определение момента
перехода на следующий этап, и возможным ее решением является принудительное
ограничение по времени для каждого из этапа жизненного цикла. Наиболее полно
достоинства такой модели проявляются при обслуживании программных средств.
Рис. 14. Спиральная
модель
Сравнивая эти модели,
можно сказать, что каскадная модель более универсальна. Спиральная же модель
более ориентирована именно на информационные системы, особенно на программные
продукты, поэтому при разработке информационных систем и их программного
обеспечения она предпочтительнее каскадной.
Основываясь на
проведенном анализе, для проекта автоматизации была выбрана каскадная модель
жизненного цикла ИС, т.к в разрабатываемой ИС изначально можно определить все
основные задачи проектирования.
Она имеет следующие
этапы:
o анализ;
o проектирование;
o реализация;
o внедрение;
o сопровождение;
Цель этапа «Анализ» -
формирование технического задания. Этап разбивается на подэтапы, задачи
которых: определений требований к ИС, определение функций ИС и стратегий
автоматизации, обоснование проектных решений по техническому, информационному и
программному обеспечению. Результативная информация – это документация по
техническому заданию. Информация для анализа берется из интернета и отдела
планирования.
Цель этапа
«Проектирование» - разработка проекта автоматизации и разработка
информационного обеспечения задачи. Разработка проекта автоматизации включает в
себя разработку плана-графика, архитектуры проекта, анализ рисков, а также
оценку стоимости проекта. Разработка информационного обеспечения задачи
включает в себя разработку информационного модели, классификаторов и прототипов
экранных форм. Результативная информация – это проектная документация.
Цель этапа «Реализация» -
разработка программного обеспечения ИС. Этап включает в себя подготовку к
разработке ПО и разработку ПО. Результативная информация – это документация по
ПО.
Цель этапа «Внедрение»
включает в себя установку элементов ПО ИС и технического обеспечения, а также
их тестирование и устранение выявленных ошибок. Этап разбивается на два
подэтапа: создание среду функционирования ИС и тестирование ИС.
Цель этапа
«Сопровождение» - мониторинг и доработка программного и технического
обеспечения ИС в процессе эксплуатации, а также работа с пользователями.
2.1.2 Разработка и
описание проекта автоматизации, плана-графика автоматизации и сетевой модели
задач
При формировании
плана-графика использовалось программное приложение MS Project 2003 [13].
На рисунке Рис. 15 приведена диаграмма Ганта (без этапа
«Внедрение»), отражающая план-график проекта, с указанием используемых трудовых
ресурсов.
Рис. 15. Диаграмма Ганта
без этапа «Внедрение»
Длительность проекта 71 день. Начало проекта 3
сентября 2007 года, окончание проекта 10 декабря 2007 года.
Первый этап «Анализ».
Этот этап начинается с подэтапа «Определение требований к ИС». Начало подэтапа
3 сентября 2007, окончание подэтапа 6 сентября 2007, длительность подэтапа 4
дня. Первая задача – «Анализ бизнес-процессов КАК ЕСТЬ». Выполняет данную
задачу менеджер по проектированию ИС и менеджер отдела планирования. При
выполнении задачи строится структурно - функциональная диаграмма
бизнес-процессов КАК ЕСТЬ в нотации IDEF0. На анализ бизнес-процессов отводится 2 дня. На основании проведенного
анализа выбирается комплекс задач автоматизации. Данную задачу осуществляет
менеджер по проектированию ИС. На эту задачу отводится 1 день. Эти две задачи
осуществляются параллельно. Следующая задача подэтапа «Выбор задачи
проектирования в комплексе задач», осуществляет данную задачу менеджер по
проектированию ИС и менеджер ИТ отдела. На данную задачу также отводится 1
день. Последняя задача подэтапа это «Определение свойств ИС, требуемых для
решения задачи». Участники – менеджер по проектированию ИС и менеджер ИТ
отдела. Длительность – 1 день.
Следующий подэтап в этапе
«Анализ» - определение функций будущей ИС и стратегии автоматизации.
Участниками являются менеджеры по планированию, по проектированию ИС и ИТ
отдела. Подэтап начинается 7 сентября 2007, заканчивается 12 сентября 2007.
Длительность этапа 4 дня.
Первая задача подэтапа -
«Анализ существующих разработок» в данной предметной области. Задача
выполняется в один день. Следующая задача подэтапа - «Выбор способа
приобретения ИС». На задачу также отводится 1 день. Далее следует задача -
«Выбор стратегии автоматизации», в рамках которой определяется не только
стратегия автоматизации, но и объем системы (АИС или АРМ). На эту задачу
отводится 1 день. Эти две задачи также определяются параллельно. Последняя
задача подэтапа – «Определение целей и задач автоматизации». На последнюю
задачу отводится 2 дня, т.к. она является ключевой в формировании технического
задания.
Предпоследний подэтап
этапа «Анализ» это «Обоснование проектных решений». Начало подэтапа 13 сентября
2007, окончание 21 сентября 2007. Длительность подэтапа 6 дней. Подэтап состоит
из трех основных задач: обоснование проектных решений по информационному
обеспечению, обоснование проектных решений по техническому обеспечению,
обоснование проектных решений по программному обеспечению. Цель данных задач –
сформировать необходимые требования к вышеперечисленным видам обеспечения ИС.
Участниками данного подэтапа являются менеджеры по проектированию ИС и ИТ
отдела.
Последний подэтап этапа
«Анализ» - это создание документации по техническому заданию. Длительность
данного подэтапа 1 день.
Следующий этап
«Проектирование». Начало этапа 24 сентября 2007, окончание 3 октября 2007.
Длительность подэтапа 8 дней. Этап состоит из двух подэтапов. Первый подэтап
это «Разработка проекта автоматизации». Длительность подэтапа 4 дня. Первая
задача подэтапа это «Разработка плана-графика автоматизации». Разработку
проводит менеджер по проектированию ИС. Задача выполняется в течение одного
дня. Следующая задача – «Оценка стоимости проекта». Эту задачу решает
экономист, на основании разработанного плана-графика. Следующая задача –
«Разработка архитектуры проекта». В рамках данной задачи разрабатываются
техническая и программная архитектуры проекта, а также архитектура
пользователей. На данную задачу отводится 1 день. Эта задача решается
параллельно с оценкой стоимости проекта. Следующая задача «Анализ рисков
проекта». Задача осуществляется в течение одного дня. Вышеперечисленные задачи
подэтапа выполняют менеджеры по проектированию ИС и ИТ отдела.
Следующий подэтап этапа –
«Разработка информационного обеспечения задачи». Длительность подэтапа 3 дня.
Начало этапа 28 сентября октября 2007, окончание 2 октября 2007. Участниками
являются программист 1 и менеджер по проектированию ИС. Первая задача – это «Разработка
информационной модели» будущей ИС. Задача осуществляется в течении одного дня
менеджером по проектированию ИС. Следующая задача подэтапа – «Разработка
классификаторов для ИС». Задача осуществляется в течение одного дня
программистом 1 и менеджером по проектированию ИС. Последняя задача подэтапа –
это «Разработка прототипов экранных форм». Прототипы экранных форм
согласовываются с будущими пользователями. Задача осуществляется в течение
одного дня менеджером по проектированию ИС и программистом 1. Последним
подэтапом является создание проектной документации на основании проведенных
разработок. Срок исполнения 1 день, выполняется менеджером по проектированию
ИС.
Следующий этап это
«Реализация». Начало этапа 4 октября 2007, окончание 21 ноября 2007. Длительность
этапа 35 дней. Этап реализации начинается с подготовки к разработке ПО. Первый
подэтап состоит из трех задач. Первая задача это «Покупка и установка
программных средств» для осуществления разработки. В этом варианте ИС к
программным средствам относится СУБД CLARION, т.к. разработка программного обеспечения производится на
основе СУБД CLARION. ОС остается прежней. Задачу
осуществляет менеджер по проектированию ИС и менеджер ИТ отдела. Длительность
задачи 2 дня. Вторая задача это «Формализация расчетов результативных
показателей». Задача осуществляется в течение одного дня программистом 2.
Последняя задача подэтапа
– «Разработка алгоритмов» программных модулей. Задача осуществляется в течение
трех дней программистом 2. Последний подэтап это «Разработка программного
обеспечения». Длительность подэтапа 28 дней. Исполнители подэтапа – программист
1 и программист 2. Разработка ПО начинается с разработки БД на основе ранее
разработанной информационной модели. Задача осуществляется в течение семи дней.
Вторая зада – это «Разработка интерфейса». Длительность 5 дней. Интерфейс
разрабатывает программист 1.
Следующая задача
«Разработка программных модулей ИС». Выполнение данной задачи является самым
длительным, 14 дней. После разработки программных модулей разрабатывается
взаимодействие программных модулей или схема программного пакета. Данная задача
осуществляется в течение 5 дней. Последняя задача после разработки программы
это «Разработка тестов для проверки ПО». Этап «Реализация» завершается
разработкой тестов для проверки ПО. Участниками являются менеджер по
проектированию ИС, программист 1 и программист 2.
2.1.2 Характеристика
архитектуры разрабатываемого проекта
На рисунке Рис. 16 представлена организационная архитектура
проекта. В организационную архитектуру проекта входят пользователи: специалисты
по планированию продаж, производства, складирования и доставки, филиалы и
финансовые аналитики. Филиалы и финансовые аналитики получают всю необходимую
результативную информацию через корпоративную ИС. Взаимодействие элементов
организационной архитектуры происходит следующим образом: специалисты по
планированию непосредственно работают с ИС, они редактируют и просматривают
таблицы, делают запросы, получают отчеты с результативной информацией (планы).
Рис. 16. Организационная архитектура
проекта
Пользователями являются
также менеджеры филиалов, которые получают готовые файлы с планами по
направлениям деятельности, а также финансовые аналитики. Финансовые аналитики
получают статистические отчеты. Таким образом, ИС планирования встроена в
корпоративную ИС через локальную вычислительную сеть (далее ЛВС) и через
взаимодействие серверов БД. На рисунке Рис. 17
представлена техническая архитектура проекта.
Рис. 17. Техническая
архитектура проекта
Техническая архитектура
ИС отдела планирования встраивается в техническую архитектуру корпоративной ИС
с учетом наличия уже существующих технических элементов. В технической
архитектуре пользователей ИС добавляется сервер БД ИС планирования. БД ИС
планирования взаимодействует с сервером корпоративной ИС. Подключение к
интернету остается тем же. На сервере БД ИС планирования размещена серверная
часть ПО, а клиентская – на компьютерах пользователей отдела планирования,
которые непосредственно работают с ИС. То есть, используется наиболее
распространенная архитектура толстый «клиент-сервер». Через VPN-сервер осуществляется выход в
интернет. Сервер печати обеспечивает распределенный вывод на печать с РС в
отделе планирования. Через сервер Remote administrator
производится ограничение и распределение доступа пользователей. Так, например,
с сервера БД менеджеры филиалов могут получать информацию по планам только в
соответствии со своим направлением деятельности. Другие пользователи
корпоративной ИС не имеют доступа к информации по планам.
На рисунке Рис. 18 представлена программная архитектура
проекта.
Рис. 18. Программная
архитектура проекта
В программной архитектуре
проекта остается то же программное обеспечение, что и в программной архитектуре
всего предприятия, но только то, которым пользуется отдел планирования.
Добавляется серверная часть ПО отдела планирования, размещаемая на сервере БД и
клиентская программа ИС отдела планирования, размещенная на РС отдела
планирования. Сервера БД (корпоративный и ИС отдела планирования)
взаимодействуют по протоколу прикладного уровня SNMP 1.1.
2.1.3 Характеристика
этапа внедрения разрабатываемого проекта
На рисунке 2.7
представлен план-график этапа внедрения.
Этап внедрения состоит из
двух подэтапов: создание среды функционирования ИС и тестирования ИС. Дата
начала этапа 22 ноября 2007, окончание 17 декабря 2007.
Рисунок 2.7. План-график
этапа внедрения
Длительность этапа
внедрения 18 дней. Подэтап «Создание среды функционирования ИС» осуществляется
в течение 5 дней. Первая задача подэтапа это «Покупка элементов технической
архитектуры» проекта.
В проекте приобретается
сервер БД ИС планирования. Осуществляется менеджером по проектированию ИС и
системным администратором. Вторая задача это «Установка сервера БД». Установку
производят менеджер по проектированию ИС и системный администратор. На данную
задачу отводится 2 дня.
Последняя задача подэтапа
– «Установка ПО ИС» на ПК сотрудников отдела планирования и сервер БД ИС
планирования. Данная задача осуществляется в течение одного дня системным
администратором.
Следующий подэтап - это
«Тестирование ИС», подэтап начинается 29 ноября 2007, заканчивается 10 декабря
2007. Длительность этапа 8 дней. Осуществляется системным администратором,
программистом 1 и программистом 2.
Первая задача –
«Тестирование технического обеспечения ИС». Это проверка технического
обеспечения ИС, как вновь установленного, так и имеющегося. Тестирование
производит системный администратор в течение трех дней на основе тестов,
прилагаемых к техническому описанию элементов. Следующая задача подэтапа это
«Тестирование программных модулей». Задача осуществляется программистами 1 и 2
в течение трех дней на основе тестов, разработанных для проверки ПС. Предпоследняя
задача – устранение ошибок, выявленных при тестировании. Задачу осуществляют
программисты 1 и 2 и системный администратор. Срок выполнения задачи – 2 дня. Последняя
зада – это «Обучение пользователей». Задача осуществляется менеджером по
проектированию ИС в течение пяти дней.
2.1.3 Характеристика
этапа эксплуатации разрабатываемого проекта и возможных работ
На этап эксплуатации ИС
отводится пять лет. Он подразумевает мониторинг работы ИС, поддержку ИС,
доработка программной и технической архитектур, с учетом новых технических и
программных возможностей. В процессе производится доработка существующих
программных модулей, а также, соответственно, дорабатывается проектная и
техническая документация. В течение двух первых месяцев эксплуатации,
необходимо проводить совещания один раз в неделю с участием менеджера ИТ
отдела, менеджера по проектированию ИС, а также с участием менеджера отдела
планирования. Цель этих совещаний - не только выявить недостатки ИС, но и определить
возможные пути её совершенствования. Таким образом, к концу этапа эксплуатации
должны быть устранены все недостатки ИС, а также осуществлено максимум мер по
её совершенствованию. После окончания этапа эксплуатации проект считается
законченным.
2.1.4 Ожидаемые риски на
этапах жизненного цикла и их описание
Риски на подэтапе
«Определение требований к ИС». Основной риск на данном подэтапе это
недостаточное определение свойств ИС, требуемых для решения задачи и
неправильный выбор задач проектирования (чрезмерно большой или недостаточный
объем задач автоматизации). Это может потребовать, на этапе эксплуатации,
дополнительной доработки ИС, что приведет к финансовому риску. Риск
предотвращается использованием современных case-средств при моделировании бизнес-процессов. При
возникновении такого риска проводится дополнительное моделирование с
использованием современных case-средств.
На подэтапе «Определение
функций ИС и стратегий автоматизации» основной риск это неправильное
определение функций ИС и стратегии автоматизации. На данном подэтапе существует
риск неправильного выбора способа приобретения ИС. Риск предотвращается
основательным анализом всех вариантов. В случае возникновения, риск устраняется
проведением повторного анализа вариантов выбора ИС. Риск взаимосвязан с риском
неправильного определения функций ИС и стратегии автоматизации. Данный риск
предотвращается и устраняется использование современных case-средств в процессе анализа.
Риски на подэтапе
«Разработка проекта автоматизации». Основной риск это разработка неэффективного
плана-графика автоматизации: использование лишних ресурсов или недостаточность
ресурсов. Данный риск является финансовым, предотвращается использованием
современных автоматизированных средств проектирования. В случае возникновения,
риск устраняется повторной корректировкой плана-графика автоматизации.
На подэтапе «Разработка
информационного обеспечения задачи» основные риски – это разработка
неправильной информационной модели и неудобных для пользователя прототипов
экранных форм. Риск предотвращается по согласованию прототипов экранных форм с
будущими пользователями, а устраняется дополнительной доработкой экранных форм,
а также использованием системы Model View Control (MVC).
На подэтапе «Подготовка к
разработке ПО» основной риск это неправильная формализация расчетов
показателей. Риск устраняется тестированием программных модулей на этапе
внедрения.
На подэтапе «Разработка
программного обеспечения» основной риск заключается в некорректной разработке
программы. Риск устраняется посредством использования для программирования
языка четвертого поколения CLARION,
который в процессе программирования указывает некорректности различных
элементов разрабатываемого программного средства. Необходимо учитывать также
то, что программные модули будут тестироваться на этапе внедрения.
Риск на этапе «Внедрение»
это некорректное тестирование технического обеспечения программных модулей.
Риск предотвращается использованием лицензионного стендового оборудования, а
устраняется двойным тестированием. На этапе «Сопровождение» основные риски это поломка
оборудования, моральное устаревание ПО и ПС. Первый риск предотвращается
регулярным мониторингом состояния оборудования. Второй риск предотвращается
посредством гибкости разработанной ИС и своевременной доработкой программной
архитектуры.
2.1.5 Оценка стоимостных
параметров проекта автоматизации
При оценке стоимостных
параметров использовалось программное приложение MS Project 2003 [13].
На рисунке представлена
таблица ресурсов проекта. Используемые трудовые ресурсы (участники) на этапах
жизненного цикла проекта указаны в пункте 2.1.2. На этапах проектирования также
используются трудовые ресурсы: компьютер, интернет, сервер БД, сетевое
оборудование, электричество по ПК и электричество по серверу; т.е. под
трудовыми ресурсами в данном случае подразумевается часовая амортизация
используемые средств.
Также, закупаются
следующие материальные ресурсы: MS Project, MS Visio, ERWIN,
CLARION, сервер БД и канцтовары.
Internet используется при
анализе существующих разработок, в выборе способа приобретения ИС, в
обосновании проектных решений по информационному обеспечению, в разработке
классификаторов, в тестирование технического обеспечения ИС, тестирование
программных модулей, устранение выявленных ошибок, обучение пользователей,
мониторинг работы ИС.
Рис. 19. Таблица ресурсов
проекта
MS Project используется при разработке
плана-графика автоматизации, оценке стоимости проекта, создании проектной
документации. MS Visio используется при создании документации по
техническому заданию, при разработке информационной модели, разработке
классификаторов, разработке алгоритмов, создании документации по ПО. ERWIN используется в задачах подэтапа
определения требований к ИС, а также при создании документации по техническому
заданию и создании проектной документации. CLARION используется при разработке программного обеспечения,
тестирования ИС, доработке программного обеспечения ИС, а также при создании
проектной документации, создании документации по ПО и корректировке данных
видов документаций на этапе сопровождения.
Сервер БД в аспекте
автоматизации используется на этапе сопровождения.
Формулы расчета ставки
операционных расходов представлены ниже.
Интернет: S1 = m*n,
где:
S1 – стоимость интернета за один
рабочий час (рубли в час);
m – стоимость трафика (мегабайты);
n – норма расхода трафика на один ПК
(мегабайты в час)
S1 = 0,2*8 = 1,6 рубля в час.
Компьютер: S2 = P1/Т/t1,
где:
S2 – стоимость работы ПК (рублей в
час);
P1 – стоимость ПК (рубли);
T – срок амортизации (годы);
t1 – количество рабочих машино-часов в
год (часы).
S2 = 38 206,08/3/(176*12) = 6,03
рублей в час.
Сервер БД: S3 = P2/Т/t2,
где:
S3 – стоимость работы севера БД
(рублей в час);
P2 – стоимость сервера БД (рубли);
T – срок амортизации (годы);
t2– количество рабочих машино-часов в
год (часы).
S3 = 140 000/3/(176*12) = 22,10 рубля
в час.
Сетевое оборудование: S4 = P3/Т/t3,
где:
S4 – стоимость работы сетевого оборудования
(рублей в час);
P3 – стоимость сетевого оборудования
(рубли);
T – срок амортизации (годы);
t3– количество рабочих машино-часов в
год (часы).
S4 = 125 000/3/(176*12) = 19,73 рубля
в час.
Электричество по ПК: S5 = Pa1*E,
где:
Pa1 – мощность блока-питания ПК (кВт);
E – стоимость 1 кВт в час (рубли);
S5 = 0,4*1,45 = 0,58 рублей в час.
Электричество по серверу:
S6 = Pa2*E,
где:
Pa2 – мощность блока-питания сервера
(кВт);
E – стоимость 1 кВт в час (рубли);
S5 = 0,8*1,45 = 1,16 рубль в час.
На рисунке 2.10
представлен отчет, расшифровывающий стоимость проекта по этапам и временным
параметрам.
Стоимость проекта составляет
677 767,92 рублей.
На рисунке Рис. 20 представлена стоимость проекта на этапе
внедрения и сопровождения.
Рис. 20. Стоимость
проекта по этапам
Наиболее низкие затраты
на этапах «Анализ» и «Проектирование». Наибольшие инвестиции приходятся на этап
«Сопровождение». На рисунке Рис. 21
представлена стоимость проекта по неделям проектирования (без этапа
сопровождения). Наибольшие инвестиции приходятся на 1, 5, 12 и 15 недели. Остальные
недели, примерно, одинаковые по инвестициям. В таблице Таблица 3 представлена занятость ресурсов.
Наиболее занятыми
ресурсами являются менеджер по проектированию ИС, программист 2, менеджер
отдела по планированию. Наименее занятые ресурсы это экономист и супервайзер.
Из технических и программных средств наиболее занятыми ресурсами являются:
компьютер, CLARION. Наименее занятыми ресурсами
являются Server BD.
Рис. 21. Стоимость
проекта по неделям
|
Анализ
|
|
|
Реализация
|
|
|
|
|
|
Ресурсы/Недели
|
1
|
2
|
3
|
4
|
5
|
6
|
7
|
8
|
9
|
10
|
11
|
12
|
13
|
14
|
15
|
16
|
|
Менеджер по проектированию ИС
|
X
|
X
|
|
X
|
X
|
|
|
|
|
|
|
X
|
X
|
|
X
|
X
|
|
Программист 1
|
|
|
|
X
|
|
|
X
|
X
|
|
|
|
X
|
|
X
|
X
|
X
|
|
Программист 2
|
|
|
|
|
|
X
|
X
|
X
|
X
|
X
|
X
|
X
|
|
X
|
X
|
X
|
|
Системный администратор
|
|
|
|
|
X
|
|
|
|
|
|
|
X
|
X
|
X
|
X
|
X
|
|
Экономист
|
|
|
|
X
|
|
|
|
|
|
|
|
|
|
|
|
|
|
Менеджер отдела планирования
|
X
|
|
X
|
|
X
|
|
|
|
|
|
|
|
|
|
X
|
X
|
|
Супервайзер отдела планирования
|
|
|
|
|
|
|
|
|
|
|
|
|
|
X
|
X
|
|
Менеджер ИТ отдела
|
|
X
|
X
|
X
|
X
|
|
|
|
|
|
|
X
|
X
|
|
|
|
|
Internet
|
|
|
X
|
|
X
|
|
|
|
|
|
|
|
X
|
X
|
X
|
X
|
|
Компьютер
|
X
|
X
|
X
|
X
|
X
|
X
|
X
|
X
|
X
|
X
|
X
|
X
|
X
|
X
|
X
|
X
|
|
Server BD / Flagman QD 420
|
|
|
|
|
|
|
|
|
|
|
|
|
X
|
X
|
X
|
X
|
|
Сетевое оборудование
|
|
|
X
|
|
|
|
|
|
|
|
|
|
X
|
X
|
X
|
X
|
|
Электричество по ПК
|
X
|
X
|
X
|
X
|
X
|
X
|
X
|
X
|
X
|
X
|
X
|
X
|
X
|
X
|
X
|
X
|
|
Электричество по серверу
|
|
|
|
|
|
|
|
|
|
|
|
|
X
|
X
|
X
|
X
|
|
|
|
|
Проектирование
|
|
|
|
|
|
Внедрение
|
В таблице Таблица 4 представлен сводный инвестиционный план
проекта, с указанием статьи расходов затрат.
Наибольшая статья
расходов - это заработная плата 544 808 рублей. Наибольшие расходы по
заработной плате приходятся на программиста 2 и на менеджера по проектированию
ИС 311 200,00 рублей.
Затраты на амортизацию
материальных ресурсов составляют 9 223,76 рубля. Наибольшие расходы приходятся
на амортизацию компьютера 3 907,44 рублей.
Таблица
4.
Сводный инвестиционный план по
статьям расходов
Затраты на операционные
расходы составляют 736,16 рублей. Это: интернет, электричество по ПК и
электричество по серверу.
Затраты на покупку
материальных ресурсов составляют 123 000,00 рублей. Наиболее дорогой это Server BD, стоимость которого 90 000,00 рублей.
Таким образом, общая стоимость
внедрения проекта составляет 677 767,92 рублей. На заработную плату уходит 80,38%
от общих затрат. Это связано с тем, что проект не является материалоёмким,
используются в основном интеллектуальные ресурсы занятых специалистов.
Затраты на амортизацию
материальных ресурсов составляют 1,36% от общих затрат, затраты на операционные
расходы составляют 0,11%, а затраты на материальные ресурсы составляют 18,15%
от общих затрат.
Предполагаемые расходы на
этапе эксплуатации включают в себя:
o
ежемесячное тестирование
ПО и ТО один раз в месяц. Данная задача выполняется системным администратором в
течение восьми часов. Итого за пять лет 480 часов * 285р/час = 136 800 рублей;
o
в течение первых
двух месяцев проводятся совещания один раз в неделю. В них задействованы
менеджеры: ИТ отдела, по проектированию ИС, отдела планирования. Совещание
длится два часа. Итого за два месяца 16 часов* *(650р/час+540р/час+р/час540) = 27
680 рублей;
o
доработка
программной архитектуры – два раза за пять лет. Стоимость доработки ориентировочно
соответствует стоимости этапа «Реализация» - 200 000 рублей. Итого 400 000
рублей;
Итого стоимость
сопровождения в течение пяти лет эксплуатации ИС предполагает затраты в размере
564 480 рублей.
Соответственно, общая
стоимость проекта, с учетом внедрения и сопровождения в течение пяти лет,
составляет 1 242 247,92 рублей.
2.2 Информационное
обеспечение задачи
2.2.1 Информационная
модель и её описание
Информационная модель –
это схема, отражающая преобразование информационных реквизитов от источников
информации до её получателей или процесс обработки информации в информационной
системе [11].
На рисунке Рис. 22 представлена информационная модель ИС.
Первый логический уровень
– это источники информации, из которых поступает входная информация:
корпоративная ИС, сотрудники отдела планирования, отделы продаж, производство,
склад, отдел доставки. Из корпоративной ИС поступают файлы: табель учета
рабочего времени сотрудников предприятия; комплексные данные по филиалам;
справочники,
Рис. 22. Информационная
модель
также таблица с
коэффициентами планирования. От сотрудников отдела планирования поступают
данные на все входные экранные формы, то есть, отчёт по филиалам, видам
продукции, складам. Из каждого отдела поступают отчеты в виде файлов по
выполнению планов за предыдущий временной период.
Второй логический уровень
– это файлы, входные экранные формы. Экранные формы статистических отчетов
содержат только информацию о временном периоде формирования статистических
отчетов, вносимую сотрудниками отдела планирования. Файлы с отчетами о
выполнении планов за предыдущий временной период поступают из соответствующих
подразделений.
Третий логический уровень
– это таблицы и справочники, входящие в БД. Справочники поступают из
корпоративной ИС. Исходные таблицы с данными по продажам, производству,
складированию, доставке, с соответствующими планами содержатся в ИС отдела
планирования. В них сконцентрирована информация о прошлых планах, результатах
продаж, производства, складирования и доставок.
Четвёртый логический
уровень – это таблицы с изменённой информацией. Они формируются на основе
данных с отчётами о выполнении планов из подразделений. Таблицы со
сформированными планами относятся к результативной информации. Таблица «План
продаж» формируется на основе справочников «Виды продукции» и «Контракты», а
также входных таблиц «Продажи» и «Коэффициенты планирования». Таблица «План
производства» формируется на основе справочников «Виды продукции» и «Филиалы»,
а также результативной таблицы «План продаж» и таблицы «Коэффициенты планирования».
Таблица «План складирования» формируется на основе справочников «Виды
продукции», «Склады» и «Филиалы», а также результативной таблицы «План продаж»
и таблицы «Коэффициенты планирования». Таблица «План доставки» формируется на
основе справочников «Виды продукции», «Склады» и «Контракты», а также результативной
таблицы «План продаж» и таблицы «Коэффициенты планирования».
Шестой логический уровень
– это результативная информация в виде файлов с планами, файлов со
статистическими отчетами и с соответствующими планами-отчетами и
статистическими отчетами на бумажном носителе.
Файлы, со статистическими
отчетами, формируются на основе информации о временном периоде, содержащейся во
входных экранных формах статистических отчетов второго логического уровня, а
также изменённых таблиц БД третьего логического уровня.
Файл «Отчет по филиалам»
формируется на основе информации, поступающей из файлов «Табель учета рабочего
времени» и «Комплексные данные по филиалам», экранной формы «Отчет по
филиалам», а также таблиц «Продажи» и «Доставка». Файл «Отчет по видам
продукции» формируется на основе информации экранной формы «Отчет по видам
продукции», а также таблиц «Производство» и «Продажи». Файл «Отчет по складам»
формируется на основе информации, поступающей из экранной формы «Отчет по
складам», а также таблиц «Производство», «Сток» и «Доставка».
Седьмой логический
уровень – это получатели информации. Получателями информации, в соответствии с
организационной архитектурой ИС планирования (указанной в пункте 2.1.3),
являются финансовые аналитики, специалисты отдела планирования, филиалы и
корпоративная ИС. Финансовые аналитики получают файлы со статистическими
отчетами, которые он могут распечатать. Сотрудники отдела планирования получают
планы-отчеты на бумажном носителе. Филиалы получают планы в виде файлов через
корпоративную ИС.
Таким образом,
информационная модель позволяет преобразовывать исходную информацию в
результативную информацию в автоматизированном режиме. Информационная модель
позволяет создать схему данных таблиц БД, древо функций и схему пакета
программных модулей.
2.2.2 Используемые
классификаторы и системы кодирования
Для ИС разработаны
следующие виды классификаторов:
Классификатор «виды
продукции» вводится для идентификации продукции:
1. Система кодирования – порядковая;
2. Количество признаков классификации –
1;
3. Объекты кодирования – виды продукции;
4. Длина кода – L = lg270 ~ 3;
5. Показатели оценки классификатора.
Информативность
I = R/L = 1/3
= 0,33.
Коэффициент избыточности Kизб = Qmax/Qфакт
= 999/270 = 3,7.
Структурная формула
классификатора «виды продукции» предсавлена на рисунке Рис. 23.
F = [XXX]: [Наименование объекта]
Код вида продукции
Рис. 23. Структурная
формула классификатора видов продукции
в таблице Таблица 5.
представлен классификатор видов продукции.
Таблица 5. Классификатор
видов продукции
|
Виды продукции
|
Код
|
|
Продукция
|
001 – 215
|
|
2.0*6 КОКА-КОЛА
|
001
|
|
…………………
|
…………………
|
|
0.25*12 КОКА-КОЛА
|
007
|
|
2.0*6 КОКА-КОЛА ЛАЙТ
|
008
|
|
…………………
|
…………………
|
|
|
|
0.25*12 BURN
|
270
|
Классификатор «филиалы»
вводится для идентификации филиалы:
1. Система кодирования – порядковая;
2. Количество признаков классификации –
1;
3. Объекты кодирования – филиалы;
4. Длина кода – L = lg11 ~ 1,01;
5. Показатели оценки классификатора.
Информативность I = R/L = 1/1,01 = 0,99.
Коэффициент избыточности Kизб = Qmax/Qфакт
= 99/11 = 9.
F = [XX]: [Наименование объекта]
Код филиала
В таблице Таблица 6 представлен классификатор филиалов.
Таблица 6. Классификатор
филиалов
|
Филиалы
|
Код
|
|
Филиалы
|
01 – 11
|
|
Москва
|
01
|
|
Санкт-Петербург
|
02
|
|
|
|
|
|
Владивосток
|
11
|
Классификатор «склады»
вводится для идентификации складов:
1. Система кодирования – порядковая;
2. Количество признаков классификации –
1;
3. Объекты кодирования – склады;
4. Длина кода – L = lg110 ~ 3;
5. Показатели оценки классификатора.
Информативность I = R/L = 1/3 = 0,33.
Коэффициент избыточности Kизб = Qmax/Qфакт
= 999/110 = 9,08.
Структурная формула
классификатора складов представлена на рисунке Рис. 25.
F = [XXX]: [Наименование объекта]
Код склада
Рис. 25. Структурная
формула классификатора складов
В таблице Таблица 7 представлен классификатор складов.
Таблица 7. Классификатор
складов
|
Склады
|
Код
|
|
Склады
|
001 – 110
|
|
Склад, Москва, Солнцево
|
001
|
|
|
|
Склад, Санкт-Петербург, Пулково
|
007
|
|
|
|
Склад NΝ
|
0ΝΝ
|
|
|
|
Склад, Владивосток, Ленинский
|
110
|
Классификатор «договора»
вводится для идентификации договоров:
1. Система кодирования – порядковая;
2. Количество признаков классификации –
1;
3. Объекты кодирования – договора;
4. Длина кода – L = lg234987 ~ 6;
5. Показатели оценки классификатора.
Информативность I = R/L = 1/6 = 0,17.
Коэффициент избыточности Kизб = Qmax/Qфакт
= 999999/234987 = 4,26.
Структурная формула
классификатора договоров представлена на рисунке Рис.
26.
F =
[ХХХXXX]: [Наименование объекта]
Код договора
Рис. 26. Структурная
формула классификатора договоров В таблице
Таблица 8 представлен
классификатор договоров.
Таблица 8. Классификатор договоров
|
Договора
|
Код
|
|
Договора
|
001 – 234987
|
|
№ 1 от 1/01/93
|
000001
|
|
|
|
№ 54/98 от 1/04/97
|
010256
|
|
|
|
№ 69/95-7 от 1/01/00
|
085167
|
|
|
|
№ 374-9/7 от 1/02/08
|
234987
|
Выше приведены
классификаторы, разработанные для массивов данных ИС. Остальные классификаторы,
используемые в БД были разработаны на предприятии ранее.
2.2.3 Характеристика
нормативно-справочной, входной и оперативной информации
Входные экранные формы
для формирования статистических отчетов приведены на рисунках 27, 28 и 29.
Файлы с отчетами по видам деятельности содержат те же реквизиты, что и таблицы
БД. Структура файлов – таблицы Excel.
Экранные формы для формирования файлов со статистическими отчетами содержат
данные с временным периодом формирования статистических отчетов. Эти данные
вносятся сотрудником отдела планирования. Через экранные формы, сотрудник
отдела планирования запускает автоматизированный процесс формирования файлов с
отчетами.
К входной информации
относятся файлы «Табель учета рабочего времени» и «Комплексный отчет по
филиалам» и таблица «Коэффициенты планирования». Источником получения файлов и
таблицы является корпоративная ИС. Частота возникновения файлов для
статистических отчётов – одни раз в календарную неделю. Частота возникновения файлов
с отчётами о видах деятельности – раз в неделю, для складирования и доставки –
раз в день. Ежедневно поступает таблица с коэффициентами планирования.
Файл «Табель учета
рабочего времени» содержит следующие показатели: фамилия, имя и отчество
сотрудника, количество праздничных дней в месяце, количество отработанных часов
с коэффициентами 1 (норма часов), 1.5 (переработки), 2 (переработки и
праздничные часы) и 0.4 (ночные часы), а также общее количество отработанных
часов. Количеству строк соответствует количество сотрудников предприятия -
4800. Количество записей – 33600. Структура файла – таблица Excel. Объем файла – 180 Кб.
Файл «Комплексные данные
по филиалам» содержит следующие показатели: количество перемещенных упаковок,
количество упаковок, принятых на склад с производства, количество упаковок,
отправленных филиалом на склады, количество проданных упаковок, количество
упаковок, отправленных на экспорт, количество упаковок, принятых как импорт,
количество упаковок, возвращенных из торговой сети, количество проданных
упаковок за один календарный месяц. Количество строк соответствует количеству
филиалов предприятия - 11. Количество записей – 88. Структура файла – таблица Excel. Объем файла – 1,3 Кб. Источником
получения файлов является корпоративная ИС. Частота возникновения одни раз в
календарную неделю. Таблица с коэффициентами планирования содержит коэффициенты
для планирования основных видов деятельности. Количество строк соответствует
количеству видов продукции, филиалов, складов и контрактов. Частота
возникновения одни раз в день.
Отчет по продажам
формируется отделом продаж и содержит следующие показатели:
o дата заказа;
o код договора;
o наименование клиента;
o код склада;
o наименование склада;
o код филиала;
o наименование филиала;
o код вида продукции;
o наименование продукции;
o количество;
o цена;
o скидка;
o
стоимость.
Объем файла – 13 Мб.
Частота возникновения одни раз в день.
Отчет по производству
формируется отделом производства и содержит следующие показатели:
o код вида продукции;
o наименование вида продукции;
o дата розлива
o срок годности;
o количество;
o код филиала;
o наименование филиала.
Объем файла – 12 Кб.
Частота возникновения одни раз в день.
Отчет по складу
формируется отделом склад и содержит следующие показатели:
o код склада;
o наименование склада;
o код филиала;
o наименование филиала;
o код вида продукции;
o наименование вида продукции;
o дата розлива;
o срок годности;
o количество.
Объем файла – 30 Кб.
Частота возникновения одни раз в день.
Отчет по доставке формируется
отделом доставки и содержит следующие показатели:
o наименование клиента;
o код договора;
o наименование договора;
o адрес клиента;
o код вида продукции;
o наименование вида продукции;
o количество;
o код склада;
o наименование склада;
o код филиала;
o наименование филиала.
Объем файла – 18 Мб.
Частота возникновения одни раз в день.
Таблица с коэффициентами
планирования содержит 234 987 строк. Объём файла – 8 мб.
В сводной таблице 2.8
приведены основные характеристики справочников.
Таблица 2.9 Основные
характеристики справочников
|
Название
справочника
|
Ответственный
за ведение
справочника
|
Объем
в строках
|
Средняя
частота
актуализации
в год
|
Средний
ктуализации,
% в год
|
|
Виды продукции
|
Специалист отдела
производства
|
270
|
10
|
5,5
|
|
Филиалы
|
Специалист отдела
логистики
|
11
|
0,5
|
9
|
|
Склады
|
Специалист отдела
логистики
|
110
|
3
|
10
|
|
Контракты
|
Специалист отдела
доставки
|
234 987
|
312
|
3
|
Реквизитный состав
справочника «Виды продукции»:
o
код вида
продукции;
o
наименование вида
продукции;
o
литраж вида
продукции;
o
стоимость.
Таким образом, справочник
содержит четыре реквизита, полностью характеризующих вид продукции.
Реквизитный состав
справочника «Филиалы»:
o
код филиала;
o
название филиала;
o
фактический адрес
филиала;
o
менеджер филиала;
o
контактная
информация филиала.
Таким образом, справочник
содержит пять реквизитов, полностью характеризующих филиалы.
Реквизитный состав
справочника «Склады»:
o код склада;
o код филиала;
o название склада;
o вместимость склада;
o фактический адрес склада;
o менеджер склада;
o контактная информация склада.
Таким образом, справочник
содержит семь реквизитов, полностью характеризующих склады.
Реквизитный состав
справочника «Контракты»:
o код контракта;
o наименование клиента;
o наименование договора;
o адрес;
o контактная информация;
o скидка;
o статус договора;
o дата подписания договора;
o дата начала действия договора.
Таким образом, справочник
содержит девять реквизитов, полностью характеризующих контракты.
Данные справочников
служат источником для формирования результативных таблиц с планами.
Входных таблиц девять:
«Продажи», «Производство», «Сток», «Доставка», «План производства», «План
продаж», «План доставок», «План складирования» и «Коэффициенты планирования».
Изменения во всех таблицах, кроме таблицы «Коэффициенты планирования», вносятся
функцией «Импорт данных» из файлов с отчётами.
Таким образом,
информация, содержащаяся в справочниках, файлах и таблицах, является
достаточной и не избыточной. Она позволяет формировать все необходимые
результативные показатели.
2.2.4 Характеристика
результатной информации
К результативной
информации относятся таблицы с планами, файлы с отчётами-планами, документы.
Все результативные
таблицы формируются в автоматизированном режиме сотрудниками отдела
планирования.
Таблицы с планами
содержат те же поля, что и в первичных таблицах, но с данными на будущий
временной период. Таблицы служат источником для формирования файлов с
соответствующими планами.
Файлы с планами-отчетами
поступают в соответствующие подразделения филиалов и корпоративную ИС. Данная
информация предназначена для организации деятельности на планируемый период в
подразделениях. Специалисты отдела планирования получают документы с
планами-отчётами непосредственно через ИС планирования, а филиалы – через
сервер корпоративной БД и VPN-сервер.
Планы-отчеты составлялись и ранее, но без автоматизированной обработки исходных
показателей.
Статистические отчеты
являются новой результативной информацией в отделе планирования. Они, также,
формируются посредством автоматизированной обработки информации из входных
таблиц, а также информации о временном периоде, задаваемой в экранных формах.
Модули формирования файлов запускаются через экранные формы. Все отчеты
распечатываются и сохраняются в финансовом отделе. Все отчеты формируются один
раз в календарную неделю.
Отчет по видам продукции
представляет собой диаграмму, отражающую количество проданной и произведенной
продукции за выбранный временной период. Этот отчет формируется на основе
таблиц «Продажи», «Производство» и «Сток».
Отчет по филиалам
представляет собой комплексный отчет, состоящий из таблиц и диаграмм. Таблицы
отражают эффективность деятельности филиала по следующим показателям:
o
производительность
филиала;
o
продажи филиала;
o
количество
перемещенных упаковок;
o
количество
отработанных часов сотрудниками филиала;
o
количество
упаковок по импорту и экспорту.
Производительность
филиала – это количество упаковок продукции, «обрабатываемых» сотрудниками
филиала за один рабочий час. Продажи филиала – это количество проданных
упаковок за один календарный месяц. Количество перемещенных упаковок – это
сумма количества упаковок, принятых складом с производства, количества
упаковок, отправленных филиалом на склады, количества проданных упаковок,
количество упаковок, отправленных на экспорт, количество упаковок, принятых как
импорт, и количества упаковок, возвращенных из торговой сети за один
календарный месяц. Количество отработанных часов сотрудниками склада берется за
один календарный месяц. Количество упаковок по импорту и экспорту берется за
один календарный месяц. Отчет по филиалам формируется на основе таблиц
«Продажи» и «Доставка», а также на основе файлов «Табель учета рабочего
времени» и «Комплексный отчет по складам».
Отчет по складам
представляет собой диаграмму, отражающую количество поступившей продукции на
склад, количество продукции, находящейся на складе и количество продукции,
отправленной в торговую сеть. Отчет по складам формируется на основе таблиц
«Производство», «Сток» и «Доставка».
На основании всех статистических
отчетов, финансовые аналитики производят анализ АФХД за финансовый период.
Специалисты отдела
планирования просматривают экранные формы с планами-отчетами и производят
редакцию таблиц с планами при наличии ошибок.
2.2.5 Формализация
расчётов показателей
Формализованное описание
входных показателей приведено в таблице 2.9.
Таблица 2.9 Формализованное
описание входных показателей
|
№
|
Наименование входного показателя
|
Идентификатор входного показателя
|
|
1
|
Количество продукции i-го вида, проданной
за выбранный временной период r1
|
Рir1
|
|
2
|
Коэффициент изменения продаж в периоде r2
|
Κr2
|
|
3
|
Количество продукции i-го вида, имеющаяся
в наличии на складе n, во временном периоде r1
|
Snir1
|
|
4
|
Количество продукции i-го вида, которую
необходимо произвести во временном периоде r2
|
Tir2
|
|
5
|
Вместимость склада n по продукции i-го вида, во временном периоде r2
|
Vnir2
|
|
6
|
Количество заказанной продукции i-го
вида, имеющаяся в наличии на складе n, во временном
периоде r2
|
Znir2
|
|
7
|
Количество продукции i-го вида, проданной
за временной период r3
|
Рir3
|
|
8
|
Количество продукции i-го вида,
произведенной за временной период r3
|
Tir3
|
|
9
|
Количество перемещенных упаковок на филиале m
за временной период r3
|
Fmr3
|
|
10
|
Количество проданных упаковок на филиале m
за временной период r3
|
Bmr3
|
|
11
|
Количество отработанных часов сотрудниками на филиале m за временной период r3
|
Hmr3
|
|
12
|
Количество упаковок, отправленных на экспорт филиалом m за временной период r3
|
Rmr3
|
|
13
|
Количество упаковок, принятых как импорт филиалом m за временной период r3
|
Gmr3
|
|
14
|
Количество упаковок, отправленных филиалом m
на склад n за временной период r3
|
Amr3
|
|
15
|
Количество упаковок, проданных филиалом m
за временной период r3
|
Cmr3
|
|
16
|
Количество упаковок, произведенных филиалом m
за временной период r3
|
Emr3
|
|
17
|
Количество упаковок, возвращенных из торговой сети в филиал m за временной период r3
|
Lmr3
|
|
18
|
Количество продукции i-го вида,
поступившей на склад n, во временном периоде r3
|
Qnir3
|
|
19
|
Количество продукции i-го вида,
находящейся на складе n, во временном периоде r3
|
Snir13
|
|
20
|
Количество доставленной продукции i-го
вида, со склада n, во временном периоде r3
|
Dnir3
|
В таблице 2.10
представлено формализованное описание результативных показателей.
|
№
|
Наименование результативного показателя
|
Идентификатор результативного показателя
|
Алгоритм расчета
|
|
1
|
План продаж для филиала m на временной
период r2 (d1 – начало периода, d2 – конец
периода)
|
Umr2
|
|
|
2
|
План производства для филиала m на
временной период r2 (d1 – начало периода, d2 – конец
периода)
|
Wmr2
|
|
|
3
|
План складирования для филиала m на
временной период r2 (d1 – начало периода, d2 – конец
периода)
|
Jmr2
|
|
|
4
|
План доставки для филиала m на временной
период r2 (d1 – начало периода, d2 – конец
периода)
|
Ymr2
|
|
|
5
|
Количество проданной продукции i-вида за
временной период r3 (d1 – начало периода, d2 – конец
периода)
|
Оir3
|
|
|
6
|
Количество произведенной продукции i-вида
за временной период r3
(d1 – начало периода, d2
– конец периода)
|
φir3
|
|
|
7
|
Комплексный отчет по филиалу m за
временной период r3 (d1 – начало периода, d2 – конец
периода)
|
δ1mr3
δ2mr3
δ3mr3
δ4mr3
|
|
|
8
|
Комплексный отчет по складам n за
временной период r3 (d1 – начало периода, d2 – конец
периода)
|
β1mr3
β2mr3
β3mr3
|
|
|
|
|
|
|
Таким образом,
большинство результативных показателей рассчитывается суммированием по
дифференцированным периодам от d1 до d2. План производства, складирования,
доставки и комплексный отчет по складам рассчитываются как двойное суммирование
по всем складам и временным отрезкам. Статистические отчеты являются
комплексными и включают в себя множество показателей.
2.3 Программное
обеспечение задачи
2.3.1 Общие положения
(дерево функций и сценарий диалога)
На рисунке Рис. 27. Древо функций
приведена схема иерархии функций обработки данных.
На схеме выделены и
детализированы два подмножества функций:
o служебные функции: вызов заставки и
основных экранных форм;
o основные функции: ввод и обработка
первичной информации, форматирование результативных документов.
Выявление состава
иерархии функции позволяет разработать структуру сценария диалога, дающего
возможность определить состав кадров диалога, содержание каждого кадра и их
соподчиненность.
Древо функций включает в
себя основные функции: ведение справочников – их просмотр, ввод первичных
документов, формирование результативных документов. Данные из первичных
документов водятся в таблицы БД. Данные из таблиц с результативной информацией
распечатываются. Таблицы просматриваются. Распечатываются файлы с
планами-отчётами и со статистическими отчётами.
Экранные формы для
формирования статистических отчетов содержат только данные временного периода,
поэтому они только просматриваются и редактируются. Файлы для статистических
отчетов только просматриваются.
На рисунке Рис. 28 представлен сценарий диалога.
Файлы с отчётами по видам
деятельности только просматриваются.
Работа с программой
начинается с вызова заставки. В рамках заставки можно вызвать справку, а также
пользователю необходимо ввести имя пользователя и пароль доступа. Производится
проверка пароля, если он правильный, то открывается главное меню.
Рис. 27. Древо функций
Главное меню позволяет
открыть любой справочник, посредством нажатия кнопки «Справочники».
Рис. 28. Сценарий диалога
При нажатии раскрывается
подменю справочников. Выбор пункта меню позволяет открыть любой справочник.
Рис.29 Заставка программы
Главное меню также
позволяет открыть любую таблицу, посредством нажатия кнопки «Таблицы». При
нажатии раскрывается подменю таблиц. Через таблицу «Продажи» открывается
таблица «План продаж». Файлы и отчёты открываются для просмотра из
соответствующих таблиц.
Кнопка «Сформировать» в
экранных входных формах позволяет сформировать результативный файл со
статистическим отчётом, также есть кнопка просмотра сформированного файла с
отчетом.
Рис. 30. Главное меню
программы
На рисунках Рис. 29 и Рис. 30
приведены экранные формы заставки и главного меню программы.
Таким образом, сценарий
диалога является удобным, функционально не избыточным, и позволяет просто и
удобно работать пользователю с программой.
2.3.2 Характеристика базы
данных
На рисунке 2.16
представлена схема данных ИС планирования.
Схема данных состоит из
тринадцати таблиц: три справочника и десять таблиц: справочник «Виды
продукции», справочник «Склады», справочник «Контракты», справочник «Филиалы»,
таблица «Производство», таблица «Сток», таблица «Продажи», таблица «Доставки»,
таблица «План продаж», таблица «План производства», таблица «План
складирования», таблица «План доставки», таблица «Коэффициенты планирования».
Рисунок 2.16. Схема
данных ИС планирования
Справочник «Виды
продукции» связан с таблицами «Производство», «План продаж», «План
складирования», «План производства», «План доставки» по ключевому полю «Код
продукции» с полями «Код продукции» в указанных таблицах. При изменении
справочника, то есть, добавлении нового вида продукции, данные о нём, автоматически
вносятся в указанные таблицы.
Справочник «Филиалы»
связан с таблицами «Коэффициенты планирования», со справочником «Склады»,
таблицами «Производство», «План производства» по полям «Код филиала». При
изменении справочника, то есть, добавлении нового филиала, данные о нём, автоматически
вносятся в таблицы и справочник. Справочник «Склады» связан с таблицами
«Коэффициенты планирования». «План доставок», «План складирования»
«Складирование» по коду «Код склада».
Таблица «Договора»
связана с таблицами «Коэффициенты планирования» «План продаж», «Продажи» по
полям «Код договора.
Таблица «Продажи» связана
с таблицей «Коэффициенты планирования» и таблицей «Доставки» по полям «Код
продукции».
Таблица «Производство»
связана с таблицей «Складирование» по полю «Код производства».
Таблица «Складирование»
связана с таблицей «Доставки» по полю «Код склада». Связи остальных таблиц уже
описаны.
Таблица «Коэффициенты
планирования» связана по коду коэффициента со всеми таблицами планов по
ключевым полям.
В целом можно отметить
следующую логику работы взаимодействия таблиц БД. В таблицах «Производство»
«Складирование», «Доставки, «Продажи» содержатся данные о соответствующих видах
деятельности. Таблицы обновляются по мере поступления новых отчётов. Таблицы с
планами содержат предыдущие планы по видам деятельности. Таблица с
коэффициентами планирования также обновляется. Новые коэффициенты служат
основой для расчёта планов деятельности с учётом бывших планов и отчётах о
выполненных планах (таблицы с видами деятельности). Так как таблица связана со
всеми четырьмя таблицами производства, продаж, складирования, доставок по
идентифицирующим кодам, то после появления новых коэффициентов, программный
модуль расчёта планов может обновлять таблицы с планами.
Ниже в таблицах сТаблица 9 по Таблица 21
представлены характеристики полей и размер записей в них для всех таблиц базы
данных ИС.
Таблица 9. Поля
справочника «Виды продукции»
|
Название
|
Тип
|
Размер
|
|
Код вида продукции
|
Короткое целое
|
3
|
|
Наименование вида продукции
|
МЕМО
|
20
|
|
Литраж вида продукции
|
Длинное целое
|
4
|
|
Стоимость
|
Длинное целое
|
7
|
Таблица 10. Поля
справочника «Филиалы»
|
Название
|
Тип
|
Размер
|
|
Код филиала
|
Короткое целое
|
2
|
|
Наименование филиала
|
Текстовый
|
30
|
|
Фактический адрес
|
МЕМО
|
30
|
|
Менеджер
|
Текстовый
|
20
|
|
Контакты
|
МЕМО
|
30
|
Таблица 11. Поля
справочника «Склады»
|
Название
|
Тип
|
Размер
|
|
Код склада
|
Короткое целое
|
3
|
|
Код филиала
|
Короткое целое
|
2
|
|
Наименование склада
|
Текстовый
|
30
|
|
Вместимость склада
|
Длинное целое
|
5
|
|
Фактический адрес
|
МЕМО
|
30
|
|
Менеджер
|
Текстовый
|
20
|
|
Контакты
|
МЕМО
|
30
|
Таблица 12. Поля таблицы
«Контракты»
|
Название
|
Тип
|
Размер
|
|
Код контракта
|
Короткое целое
|
6
|
|
Наименование клиента
|
Текстовый
|
30
|
|
Наименование контракта
|
МЕМО
|
20
|
|
Адрес
|
МЕМО
|
30
|
|
Контакты
|
МЕМО
|
150
|
|
Скидка
|
Длинное целое
|
7
|
|
Статус контракта
|
Текстовый
|
7
|
Таблица 13. Поля таблицы
«Продажи»
|
Название
|
Тип
|
Размер
|
|
Код продаж
|
Короткое целое
|
6
|
|
Код контракта
|
Короткое целое
|
6
|
|
Код вида продукции
|
Короткое целое
|
3
|
|
Дата заказа
|
Дата
|
8
|
|
Цена
|
Длинное целое
|
12
|
Таблица 14. Поля таблицы
«Производство»
|
Название
|
Тип
|
Размер
|
|
Код вида продукции
|
Короткое целое
|
3
|
|
Код производства
|
Короткое целое
|
2
|
|
Код филиала
|
Короткое целое
|
3
|
|
Дата производства
|
Дата
|
8
|
|
Количество
|
8
|
|
Срок годности
|
Дата
|
8
|
Таблица 15. Поля таблицы
«Сток»
|
Название
|
Тип
|
Размер
|
|
Код склада
|
Короткое целое
|
3
|
|
Код складирования
|
Короткое целое
|
5
|
|
Количество
|
Длинное целое
|
8
|
|
Код вида продукции
|
Короткое целое
|
3
|
Таблица 16. Поля таблицы
«Доставки»
|
Название
|
Тип
|
Размер
|
|
Код доставки
|
Короткое целое
|
7
|
|
Код складирования
|
Короткое целое
|
5
|
|
Количество
|
Длинное целое
|
8
|
|
Код продаж
|
Короткое целое
|
6
|
Таблица 17. Поля таблицы «План продаж»
|
Название
|
Тип
|
Размер
|
|
Код плана продаж
|
Короткое целое
|
6
|
|
Код контракта
|
Короткое целое
|
6
|
|
Код вида продукции
|
Короткое целое
|
3
|
|
Дата
|
Дата
|
8
|
|
Количество
|
Длинное целое
|
8
|
Таблица 18. Поля таблицы
«План производства»
|
Название
|
Тип
|
Размер
|
|
Код плана производства
|
Короткое целое
|
8
|
|
Код вида продукции
|
Короткое целое
|
3
|
|
Код филиала
|
Короткое целое
|
2
|
|
Дата
|
Дата
|
8
|
|
Количество
|
Длинное целое
|
8
|
Таблица 19. Поля таблицы
«План складирования»
|
Название
|
Тип
|
Размер
|
|
Код плана складирования
|
Короткое целое
|
4
|
|
Код вида продукции
|
Короткое целое
|
3
|
|
Код склада
|
Короткое целое
|
3
|
|
Дата
|
Дата
|
8
|
|
Количество
|
Длинное целое
|
8
|
Таблица 20. Поля таблицы
«План доставки»
|
Название
|
Тип
|
Размер
|
|
Код плана доставки
|
Короткое целое
|
4
|
|
Код контракта
|
Короткое целое
|
6
|
|
Код склада
|
Короткое целое
|
3
|
|
Код вида продукции
|
Короткое целое
|
3
|
|
Дата
|
Дата
|
8
|
|
Количество
|
Длинное целое
|
12
|
Таблица 21. Поля таблицы
«Коэффициенты планирования»
|
Название
|
Тип
|
Размер
|
|
Код коэффициентов
|
Короткое целое
|
10
|
|
Код филиала
|
Короткое целое
|
2
|
|
Код склада
|
Короткое целое
|
3
|
|
Код вида продукции
|
Короткое целое
|
3
|
|
Код контракта
|
Короткое целое
|
6
|
|
Коэффициенты
|
Длинное целое
|
8
|
Таким образом, поля в
таблицах базы данных ИС не являются избыточными по их количеству и размерности,
взаимосвязь между таблицами позволяет осуществить преобразование информационных
объектов в соответствии с информационной моделью.
2.3.3 Структурная схема
пакета (дерево вызова программных модулей)
Схема пакета приведена на
рисунке Рис. 31.
Модуль «Вызов заставки»
запускает заставку. Управление передаётся модулю проверки пароля, после чего
отображается главное кнопочное меню.
Рис. 31. Схема
взаимодействия программных модулей
Модули, связанные с
корпоративной ИС, загружают файлы для формирования статистических отчётов, а
также обновляют справочники. Четыре модуля отображают справочники.
Модуль отображения
экранной формы «Отчёт по видам продукции» отображает её, и после внесения
данных временного периода, запускает модуль формирования файла «Отчёт по видам
продукции». Модуль передаёт управление загрузке файла в корпоративную ИС. После
наступает прерывание работы программных модулей. Аналогично работают и
остальные модули по формированию статистических отчётов.
Формирование
планов-отчётов происходит следующим образом. Отображается файл «Отчёт по
продажам», далее управление передаётся модулю обновления таблицы «Продажи».
Далее обновляется таблица «План продаж». Данная изменённая таблица является
результативной информацией. На основе её формируется файл «План продаж» и он загружается
в корпоративную ИС. Сотрудники отдела планирования получают информацию с планом
через распечатку фрагмента изменённой таблицы.
Остальные три плана
формируются аналогично на основе указанного взаимодействия программных модулей.
2.3.4 Описание программных
модулей
На рисунке Рис. 32 представлен алгоритм расчета плана продаж.
Большинство программных
расчётных модулей представляют собой алгоритмы суммации: двойной или одинарной.
Модули являются простыми алгоритмами суммации, но они рассчитывают большое
количество результативных показателей.
Таким образом, расчётные
модули выполнят несложные, но рутинные функции с многократным повторением
(циклом).
Исходные данные
суммируются по шагу 1 от даты d1 до d2. Условие суммации задаётся
временной переменной j.
Если j<d2, то суммирование продолжается до тех пор, пока j не будет равно дате d2.
Полученные суммированные
данные умножаются на коэффициент планирования по заданному временному периоду
планирования.
Рис. 32. Алгоритм расчета
плана продаж
Цикл продолжается, пока
не закончится расчет планов по всем показателям планирования.
Все остальные расчетные
алгоритмы аналогичны.
2.4 Технологическое
обеспечение задачи
2.4.1 Организация
технологии сбора, передачи, обработки и выдачи информации выдачи информации
Технологический процесс обработки
информации включает в себя следующие стадии:
o сбор и регистрация информации;
o передача информации;
o хранение информации;
o обработка информации;
o выдача результатной информации [2].
На рисунке Рис. 33 представлены этапы обработки информации в технологическом
процессе.
Рис. 33. Схема этапов
технологического процесса
На этапе домашинной
обработки информация формируется в подразделениях филиалов. Входная информация
формируется в виде файлов. Справочники автоматически обновляются в ИС. Данные с
отчетами по деятельности подразделений импортируются ручной операцией в таблицы
БД.
В экранных формах по
статистическим отчетам производится задание временного периода ручной
операцией. Задание временного периода планов, также, производится ручной
операцией.
Формирование таблиц с
планами, файлов со статистическими отчётами, и файлов с результативной
информацией (с планами) производится автоматически. Загрузка файлов в
корпоративную ИС также производится автоматически.
Послемашинный этап заключается
в получении, через корпоративную ИС, информации пользователями.
Таким образом, в
технологическом процессе практически отсутствуют ручные операции, кроме печати
и просмотра. Работа с меню ИС не занимает существенного времени, в связи с
удобностью интерфейса.
2.4.2 Схемы
технологического процесса сбора, передачи, обработки и выдачи информации
На рисунке Рис. 34 представлена схема технологического
процесса формирования плана продаж.
Рис. 34. Схема
технологического процесса. Начало
Рис. 35 представлена схема технологического процесса отображения
справочников информационной системы планирования.
Рис. 35. Схема
технологического процесса. Продолжение 1
На рисунке Рис. 36 представлена схема технологического
процесса отображения таблиц с отчетами по видам деятельности.
Рис. 36. Схема
технологического процесса. Продолжение 2
На рисунке Рис.37 представлена схема технологического процесса
формирования статистических отчетов в отделе планирования.
Рис.37. Схема
технологического процесса. Продолжение 3
На рисунке Рис. 38 представлена схема технологического
процесса формирования планов-отчетов для производственных подразделений
компании.
Рис. 38. Схема
технологического процесса. Продолжение 4

2.5 Контрольный пример
реализации проекта и его описание
Тестирование программного
продукта, созданного генератором экранных форм (язык четвертого поколения)
возможного осуществить методом комплексного тестирования, т.е. проверкой работы
программы через проверку соответствия входных и выходных результативных
экранных форм [8].
Рисунок 2.21. Заставка
меню
Проверка работы заставки
меню проверяется набором пароля, это представлено на рисунках 2.21 и 2.22.
Рисунок 2.22. Заставка
меню
При наборе пароля и идентификатора
пользователя: ru011398, открывается главное меню,
представленное на рисунке 2.23.
Рисунок 2.23. Главное
меню
Выбираем пункт главного
меню – отчёт по продажам. Справа открываются кнопки: начать формирование отчёта
и задание временного периода (рисунок 2.24).
Рисунок 2.24. Экранная
форма «Таблица: Отчет по продажам»
Набираем дату 21.01.08
(рисунок 2.25).
|
Не «начать формирование отчета», а кнопка «ИМПОРТ ДАННЫХ»
|
|
Рисунок 2.25. Заполненная
экранная форма «Таблица: Отчет по продажам»
Получаем данные с полями:
дата заказа, код договора, наименование клиента, код склада, наименование
склада, код филиала, наименование филиала, код вида продукции, наименование
продукции, количество, цена, скидка, стоимость (рисунок 2.26).
|
Чтобы было видно
КОЛИЧЕСТВО
|
|
Рисунок 2.26. Таблица
«Отчет по продажам»
Нажимаем кнопку
«Сформировать план-отчет «Продажи». Далее открывает экранная форма, в которой
необходимо задать временной период планирования, и нажать кнопку «Сформировать
план продаж» (рисунки 2.27 и 2.28).
Рисунок 2.27. Экранная
форма «План-отчет по продажам»
Рисунок 2.28. Заполненная
экранная форма «План-отчет по продажам»
При нажатии кнопки
«Сформировать план продаж» получаем результативную информацию с планом продаж
по заданному временному периоду (рисунок 2.29).
|
Чтобы было видно КОЛИЧЕСТВО
|
|
Рисунок 2.29. План-отчет:
Продажи
Таким же образом
формируется и остальные планы-отчёты.
На основе проведенной
проверки работы программы выявлено, что программа функционирует в соответствии
с заданными, при разработке, условиями.
3. ОБОСНОВАНИЕ
ЭКОНОМИЧЕСКОЙ ЭФФЕКТИВНОСТИ
3.1 Выбор и обоснование
методики расчёта
Возможны следующие
варианты расчета экономической эффективности:
o сравнение вариантов предлагаемой и
существующей ИС по комплексу задач;
o сравнение вариантов организации
информационной базы;
o сравнение вариантов по трудозатратам
базового и автоматизированного варианта [14].
В рассматриваемом
варианте внедренной ИС все результативные показатели являются расчетными. В
связи с этим, наиболее подходящим является вариант сравнения базовой и
усовершенствованной технологий по сравнению трудозатрат по операциям
технологического процесса.
Экономической
эффективностью является разность стоимостного эффекта от внедрения
автоматизированной системы и затрат на ее создание и эксплуатацию за
определенный период времени.
Рассматриваемая методика
рассчитана на такую ситуацию, когда невозможно оценить общую эффективность
автоматизации задачи (косвенный экономический эффект). В основе этой методики
лежит сопоставление показателей, полученных в работе с использованием ИС, с
показателями базового варианта обработки информации без ИС [5].
Экономическая
эффективность оценивается трудовыми и стоимостными показателями, которые
позволяют измерить экономию от внедрения предлагаемого проекта машинной
обработки информации относительно базового варианта.
К трудовым показателям
относятся следующие:
1) Показатель абсолютного
снижения трудовых затрат за год (DТ) [час/год], который рассчитывается по формуле [14]:
где:
Т0 – трудовые затраты на обработку информации по базовому
варианту;
Т1 – трудовые затраты на обработку информации по предлагаемому
варианту;
2) Коэффициент
относительного снижения трудовых затрат (Кт), показывающий на какую
долю или процент снижаются затраты предлагаемого варианта по сравнению с
базовым, который рассчитывается по формуле:
3) Индекс снижения
трудовых затрат (IT), показывающий во сколько раз
снижаются трудовые затраты предлагаемого j-того варианта по сравнению с базовым вариантом, и
рассчитываемый по формуле [14]:
К стоимостным показателям
относятся следующие:
4) Показатель абсолютного
снижения стоимостных затрат за год (DС) [руб/год], который можно рассчитать по формуле:
где:
C0 - стоимостные затраты на обработку информации по базовому
варианту [руб/год];
C1 - стоимостные затраты на обработку информации по
предлагаемому варианту [руб/год];
5) Индекс снижения стоимостных
затрат IC, рассчитываемый по формуле:
6) Коэффициент снижения
стоимостных затрат за год KC, который
рассчитывается по формуле:
7) Показатель стоимостных
затрат на j- ой технологический процесс CJ представляет собой сумму затрат на j- ый технологический процесс по следующим статьям затрат:
o на заработную плату;
o на амортизацию;
o на ведение информационной базы;
o накладные расходы.
Этот показатель
рассчитывается по формуле:
где:
8) Cij показатель стоимостных затрат на i-тую операцию j-того
технологического процесса, в состав которого включаются следующие компоненты:
CIJ = Cз/п + Cнр+ Cа+ Cиб (8)
где:
8.1) Cз/п затраты на заработную плату пользователя, которые
можно рассчитать по формуле:
Cз/п = tij * ri (9)
где:
tij - трудоемкость выполнения i-ой операции j-го технологического процесса;
ri - тарифная ставка i- ой операции;
8.2) Cнр - затраты на накладные расходы, рассчитываемые как
производная величина от затрат на заработную плату:
Cнр = Cз/п * Кнр (10)
где:
KHP величина коэффициента накладных
расходов, принимая как правило в размере 0,6 -0,7 от величины затрат за
заработную плату [10];
8.3) Cа - величина амортизационных отчислений на используемую
технику, рассчитываемая по формуле:
Cа = tij * ai (11)
где:
аi – норма амортизационных отчислений [10];
8.4) Cиб - годовые затраты на ведение информационной базы.
Коэффициенты Kj и K0 характеризуют рост производительности
труда за счет внедрения более экономичного варианта проектных решений.
При оценке эффективности
используются обобщающие и частные показатели.
К основным обобщающим
показателям экономической эффективности относятся:
o годовой экономический эффект;
o расчетный коэффициент эффективности
капитальных вложений;
o срок окупаемости системы;
Годовой экономический
эффект от внедрения проекта (Э) определяется как разность между головной
экономией и нормативной прибылью [руб/год]:
Э = (С0 + Ен * К0) - (Сj + Ен * Кj) (12)
где:
Kj и K0 -
капитальные затраты, включающие в себя затраты на следующие направления:
1. На приобретение вычислительной
техники в базовом и предлагаемом вариантах;
2. На покупку ПО;
3. На освоение программного обеспечения;
4. На проектирование и отладку проекта.
Ен - нормативный коэффициент эффективности капитальных
вложений; Значение Ен принимается равным 0,2 для всех
отраслей народного хозяйства [10]. Он представляет собой усредненную норму
эффективности капитальных вложений, ниже которых они нецелесообразны.
Произведение Ен, в данном случае, следует рассматривать как нормативную
прибыль [в руб.], которая должна быть получена от внедрения системы.
Помимо вышеприведенных
показателей эффективности проектировщики рассчитывают также показатель срока
окупаемости капитальных затрат (Ток),
представляющий собой отношение капитальных затрат к экономии стоимостных
затрат:
Расчетный коэффициент
экономической эффективности капитальных затрат (Ер) представляет собой отношение годовой экономии (годового прироста
прибыли) к капитальным затратам на разработку и внедрение АИС:
Предлагается так же годовой экономический эффект (Эгод)
определить по формуле:
Эгод = С1 – С2 (15)
где:
С1 –
себестоимость до внедрения программного комплекса;
С2 –
себестоимость после внедрения программного комплекса.
Коэффициент экономической эффективности (Е):
Е = Эгод / Квл
где:
Эгод - годовой экономический эффект;
Квл – капитальные вложения.
Срок окупаемости затрат на внедрение программного продукта (Ток)
вычисляется по формуле: Ток = 1/ Е.
3.2 Расчёт показателей
экономической эффективности
Примем стоимость одного
часа работы как среднее значение почасовой зарплаты специалиста отдела
планирования. При средней зарплате 40 000 рублей/месяц средняя почасовая
зарплата составит:
Ri = 4000/176 = 227,27 руб/час
В пункте 1.2.4. таблице Таблица 2 приведены рассчитанные часовые затраты обработки документов в
отделе планирования в базовом варианте за год [16].
План продаж – 416 часов,
отчёт по фактическим продажам – 936 часов, план производства – 416 часов, отчёт
производства – 990 часов, план складирования – 730 часов, складской отчёт –
1460 часов, план доставки – 1095 часов, отчёт о доставке – 730 часов. Итого –
6773 часа в год.
Стоимостные затраты по
базовому варианту 6773 * 227,27 = 1 539 299, 71 рублей в год.
|
Операция тех. процесса
|
Объём работы в год (операций)
|
Норма выработки по ручной операции
или
производительность ЭВМ (опер/час)
|
Трудоёмкость (час)
|
Часовая
зарплата
специалиста
|
Часовая
норма амортизации (руб/час)
|
Часовая стоимость накладных расходов
|
Стоимость
|
|
1
|
2
|
3
|
4 = 2/3
|
5
|
6
|
7 = 5*0,7
|
8 = (5 + 6 + 7)*4
|
|
Вызов главного меню
|
52
|
360
|
0,14
|
227,27
|
28,76
|
58,12
|
|
Выбор и вызов пункта меню «Отчёт по продажам»
|
52
|
720
|
0,07
|
227,27
|
28,76
|
159,09
|
29,06
|
|
Импорт данных
о продажах
|
52
|
720
|
0,07
|
227,27
|
28,76
|
159,09
|
29,06
|
|
Заполнение таблицы БД
|
52
|
~0
|
~0
|
227,27
|
28,76
|
159,09
|
~0
|
|
Формирование плана в результативной таблице
|
52
|
~0
|
~0
|
227,27
|
28,76
|
159,09
|
~0
|
|
Просмотр результативной таблицы
|
52
|
6
|
8,6
|
227,27
|
28,76
|
159,09
|
3570,03
|
|
Формирование файла с планом
|
52
|
~0
|
~0
|
227,27
|
28,76
|
159,09
|
~0
|
|
Печать фрагмента таблицы
|
52
|
120
|
0,4
|
227,27
|
28,76
|
159,09
|
166,05
|
|
Загрузка файла в корпоративную ИС
|
52
|
~0
|
~0
|
227,27
|
28,76
|
159,09
|
~0
|
|
Итого:
|
---
|
---
|
9,28
|
---
|
--
|
----
|
3852,31
|
|
Вызов главного меню
|
52
|
360
|
0,14
|
227,27
|
28,76
|
159,09
|
58,12
|
|
Выбор и вызов пункта меню «Отчёт по филиалам»
|
52
|
720
|
0,07
|
227,27
|
28,76
|
159,09
|
29,06
|
|
Импорт данных из отчёта
|
52
|
900
|
0,06
|
227,27
|
28,76
|
159,09
|
24,91
|
|
Задание временного периода
|
52
|
720
|
0,07
|
227,27
|
28,76
|
159,09
|
29,06
|
|
Формирование файла
|
52
|
~0
|
~0
|
227,27
|
28,76
|
159,09
|
~0
|
|
Печать файла
|
52
|
1200
|
0,04
|
227,27
|
28,76
|
159,09
|
16,61
|
|
Итого:
|
---
|
---
|
0,38
|
---
|
---
|
---
|
157,75
|
В таблице Таблица 22 приведён расчёт стоимостных затрат в варианте с использованием
ИС для плана продаж и статистического отчёта по видам продукции в соответствии
с технологическим процессом.
Временные затраты на
работу с интерфейсом определялись по хронометражу. Процессы внутримашинной обработки,
ориентировочно, приравнивались нулю, т.к. в ИС интегрирован четырехпроцессорный,
четырехъядерный сервер и, соответственно, временные затраты на внутримащинную
обработку малозначимы по сравнению с ручными операциями при работе с
интерфейсом.
Планы-отчёты по продажам
и по производству формируются один раз в календарную неделю, а план по
складированию и по доставке – один раз в день. Все основные технологические
процессы идентичны.
Трудоёмкость с
использованием ИС составит:
9,28*2 + ((9,28*2)/52)*360
+ 0,38*3 = 148,15 часов в год
Расходы на обработку
документов с использованием ИС:
(227,27 + 28,76 + 159,09)
* 148,15 = 61 500, 03 рублей в год.
В таблице Таблица 23 приведены показатели эффективности от внедрения новой
технологии. Расчеты проведены в соответствие с формулами (1 – 6):
Таблица 23. Расчет
показателей экономической эффективности
|
№п/п
|
Показатель
|
Затраты базового варианта
|
Затраты предлагаемого варианта
|
Абсолютное изменение затрат
|
Коэффициент изменения затрат (%)
|
Индекс изменения затрат (б/р)
|
|
1
|
2
|
3
|
4
|
5=3-4
|
6 = (5/3)*100
|
7 = 3/4
|
|
11
|
Трудоёмкость
(часов)
|
6773
|
148,15
|
6624,85
|
97,81
|
45,72
|
|
22
|
Стоимость
(рублей)
|
1539299,71
|
61500,03
|
1477799,68
|
96,01
|
25,03
|
Годовой экономический
эффект от внедрения проекта:
Эгод = 1 477
799,68 – 1 242 247,92 * 0,2 = 1 229 350,1 рублей
Коэффициент экономической
эффективности (Е):
Е = 1 229 350,1 / 1 242 247,92 = 0,99
Срок окупаемости затрат
на внедрение программного продукта:
ТОК = 1 / 0,99 * 12 = 12,12 месяцев.
Таким образом, проект
окупится за один год, с учетом затрат на жтапе эксплуатации, рассчитанным на
пять лет. Годовой экономический эффект составляет 1 229 350, 1 рублей.
Внедрение ИС отдела
планирования экономически целесообразно, так как ИС себя за один года. И за
время эксплуатации в течение пяти лет, даст прямой экономический эффект в
размере 6 146 750,5 рублей.
Косвенный эффект
автоматизации работы отдела планирования сводится к увеличению количества аналитических
показателей и повышению оперативности составления планов-отчетов.
ЗАКЛЮЧЕНИЕ
На предприятии ООО
«Кока-Кола ЭйчБиСи Евразия» отсутствует ИС отдела планирования. При этом, рассчитывается
большое количество плановых показателей. Расчет этих показателей занимает
большое количество времени сотрудников. В связи с этим, темой дипломного
проектирования была выбрана «Автоматизация работы отдела планирования на
предприятии ООО «Кока-Кола ЭйчБиСи Евразия».
Существующие программная
и техническая архитектуры корпоративной сети, дают возможность провести
разработку ИС планирования без значительных затрат на приобретение нового
оборудования и программного обеспечения. В ИТ отделе есть все необходимые
специалисты, которые требуются для осуществления разработки проекта по
автоматизации работы отдела планирования. По предварительным расчетам,
разработка ИС является экономически целесообразной, т.к. дает прямой и
косвенный экономические эффекты. Были проанализированы, по критериям
функциональности и экономической целесообразности, существующие на рынке
программных продуктов информационные системы автоматизации планирования. Одни
из них являются чрезмерно функциональными, а другие – недостаточно
функциональными, в связи с этим, покупка готового программного продукта является
экономически нецелесообразной.
Была выбрана стратегия
автоматизации по участку деятельности. В проектируемую ИС планирования
добавляются статистические отчеты, которые позволяют проводить анализ
финансово-хозяйственной деятельности и эффективно осуществлять процесс
оперативного учета и управления. Для решения задачи из технических средств был
выбран сервер БД Flagman
QD 420. Закупка других технических
средств не требуется.
Для создания программного
приложения была выбрана СУБД Clarion.
При составлении проекта
автоматизации была выбрана каскадная модель жизненного цикла. Разработанный
план осуществления проекта занимает 71 день. Общая стоимость проекта составила
1 242 247,92 рубля. Основные инвестиции денежных средств приходятся на
заработную плату команды проекта. Была разработана информационная модель по
преобразованию информации от источников до получателей. Информационная модель
позволяет создать эффективную систему планирования. Было разработано четыре классификатора
с использованием порядковой системы классификации. Входная информация поступает
из подразделений корпоративной ИС в виде файлов и таблиц с коэффициентами
планирования. В файлах содержатся отчеты о результатах деятельности, по
предыдущим планам, а также комплексные данные по филиалам и табель учета
рабочего времени. Результативной информацией являются планы по направлениям
деятельности, а также статистические отчеты. Вся результативная информация
формируется в виде файлов, которые загружаются в корпоративную ИС, а также
распечатываются их фрагменты. Источниками получения результативной информации
являются производственные подразделения во всех филиалах и финансовые
аналитики.
Схема БД содержит девять
таблиц и четыре справочника. Таблицы содержат информацию о планах за предыдущий
временной период, о результатах выполнения планов за предыдущий временной
период, а также коэффициенты планирования. На основе информации, содержащейся в
БД, рассчитываются планы на будущий временной период. Разработанный интерфейс
является двухуровневым и позволяет специалистам отдела планирования быстро и
эффективно работать с информационной системой планирования.
Расчетных программных
модулей всего семь, в соответствии с количеством планов и статистических
отчетов. Они позволяют с высокой скоростью производить расчет большого объема
данных. Кроме того, информационная система позволяет структурировать и хранить
информацию в значительных объемах о деятельности и планировании за предыдущий
временной период. Ранее, до внедрения информационной системы планирования, данная
информация (о деятельности и планировании за предыдущий временной период) не
была структурирована, что приводило к значительным потерям времени на поиск
необходимой информации за предыдущий временной период. Технологический процесс,
с учетом работы мощного сервера БД, а также всех ручных операций, при работе с
интерфейсом ИС, позволяет осуществлять планирование каждого плана,
ориентировочно, за десять минут. Основные операции по расчетам планов и
статистических отчетов, а также передачи информации в корпоративную
информационную систему и загрузки её из корпоративной информационной системы,
выполняет сервер БД ИС планирования, взаимодействующий с сервером БД
корпоративной информационной системы.
Проект окупится за один
год. Годовой прямой экономический эффект составляет 1 229 350, 1 рублей.
Косвенный эффект
автоматизации работы отдела планирования сводится к увеличению количества
аналитических показателей, повышению оперативности составления планов-отчетов.
Разработанная ИС на этапе
эксплуатации может модифицироваться как по функциям, так и в аспекте изменения
программных и технических платформ.
СПИСОК
ИСПОЛЬЗОВАННЫХ ИСТОЧНИКОВ И ЛИТЕРАТУРЫ
1.
Гагарина Л.Г.,
Киселёв Д.В. Разработка и эксплуатация автоматизированных информационных систем.
– М., ИНФРА-М. 2007.-376 стр: ил.;
2.
Гайдамакин Н.А.,
Автоматизированные информационные системы. – М., Гелиос. 2002. – 368 стр.:ил.;
3.
Емельянова
Н.З., Партыка Т.Л., Попов И.И. Основы построения автоматизированных
информационных систем – М., ИНФРА-М. 2005. - 408 стр.:ил.;
4.
Информатика /Под.
ред Макаровой Н.В. – М., Финансы и статистика. 2005.- 976 стр.;
5.
Информационные
системы в экономике / Под ред. В.В. Евдокимова. – СПб., Питер 2007. – 284 стр.;
6.
Коноплева Е.А.,
Хохлова О.А., Денисов А.В. Информационные технологии М.,Проспект. 2007. - 472
стр.:ил.;
7.
Костров А.В.
Уроки информационного менеджмента». – М., Финансы и статистика, 2005. - 367
стр.;
8.
Козырев А.А.
Информационные технологии в экономике. – М., Экономика. 2003. – 234 стр.: ил.;
9.
Лафта Дж. Основы
менеджмента. – М.: Кнорус. 2005
10.
Острейковский
В.А. Информатика. - М.,Высшая школа.2002. - стр. 392;
11.
Романова М.В.
Упарвление проектами. – М., ИНФРА-М. 2007. – стр. 248;
12.
Советов Б.Я.,
Цехановский В.В.- Базы данных. - М.: Высшая школа. 2005. – стр: 483;
13.
Фридланд А.Я.
Информатика и компьютерные технологии. – М., АСТ. 2003. – стр. 297.:ил.;
14.
Чатфил К.,
Тимоти Д. MS Project 2003. – М., ИНФРА-М. 2005. – стр. 574.: ил.;
15.
Методические
указания по дипломному проектированию для направления «Информационные системы»
/ Под ред. декана факультета Информатики Денисова Д.В.- М., МФПА 2007;
16.
Организационная
структура управления ООО «Кока-Кола ЭйчБиСи Евразия» / Издание 1992;
17.
Отчет менеджера
отдела планирования ООО «Кока-Кола ЭйчБиСи Евразия» по ключевым
бизнес-показателям за июль 2007 года;
18.
Компания SAP. WWW:http://www.sap.com
19.
Компания QAD.
WWW:http://www.qad.com
20.
Компания BAAN. WWW:http://www.baan.ru
ПРИЛОЖЕНИЕ
Глоссарий
Архитектура
системы — совокупность свойств системы, существенных для пользователя.
Атрибут – поле данных,
содержащих информацию об объекте.
База данных – именованная
совокупность взаимосвязанных данных, отображающая состояние объектов и их
отношение, используемых несколькими пользователями и хранящимися с минимальной
избыточностью.
Импорт – утилита СУБД,
служащая для чтения файлов информационной системы, которая содержит данные из
базы данных.
Индекс – таблица,
используемая для определения адреса записи.
Информационная
система - взаимосвязанная совокупность средств, методов и персонала,
используемых для хранения, обработки и выдачи информации в интересах достижения
поставленной цели»
Ключ – элемент данных,
используемый для идентификации и определения адреса записи.
Модель данных – базовый
инструментарий, обеспечивающий на формальном абстрактном уровне конкретные
способы представления объектов и связей.
Отношения – агрегат
данных, хранящийся в одной из таблиц БД.
Реляционная база данных –
база данных, состоящая из отношений.
Реляционная СУБД –
система управления базами данных, поддерживающая реляционную модель данных.
Сервер – программа,
реализующая функции СУБД: определение данных, запись/чтение/удаление данных,
диспетчирование и оптимизация выполнения запросов.
Тип данных – характер
данных, определяющий способ представления значения в памяти.
Файл – именуемая единица
информации, поддерживаемая операционной системой.